DHN-YOLO: A Joint Detection Algorithm for Strawberries at Different Maturity Stages and Key Harvesting Points
Abstract
1. Introduction
2. Discussion
3. Materials and Methods
3.1. MSRBerry Dataset
3.1.1. Data Acquiring
3.1.2. Data Labeling and Augmentation
3.2. DHN-YOLO
3.2.1. Architecture
3.2.2. CDC
3.2.3. C3H
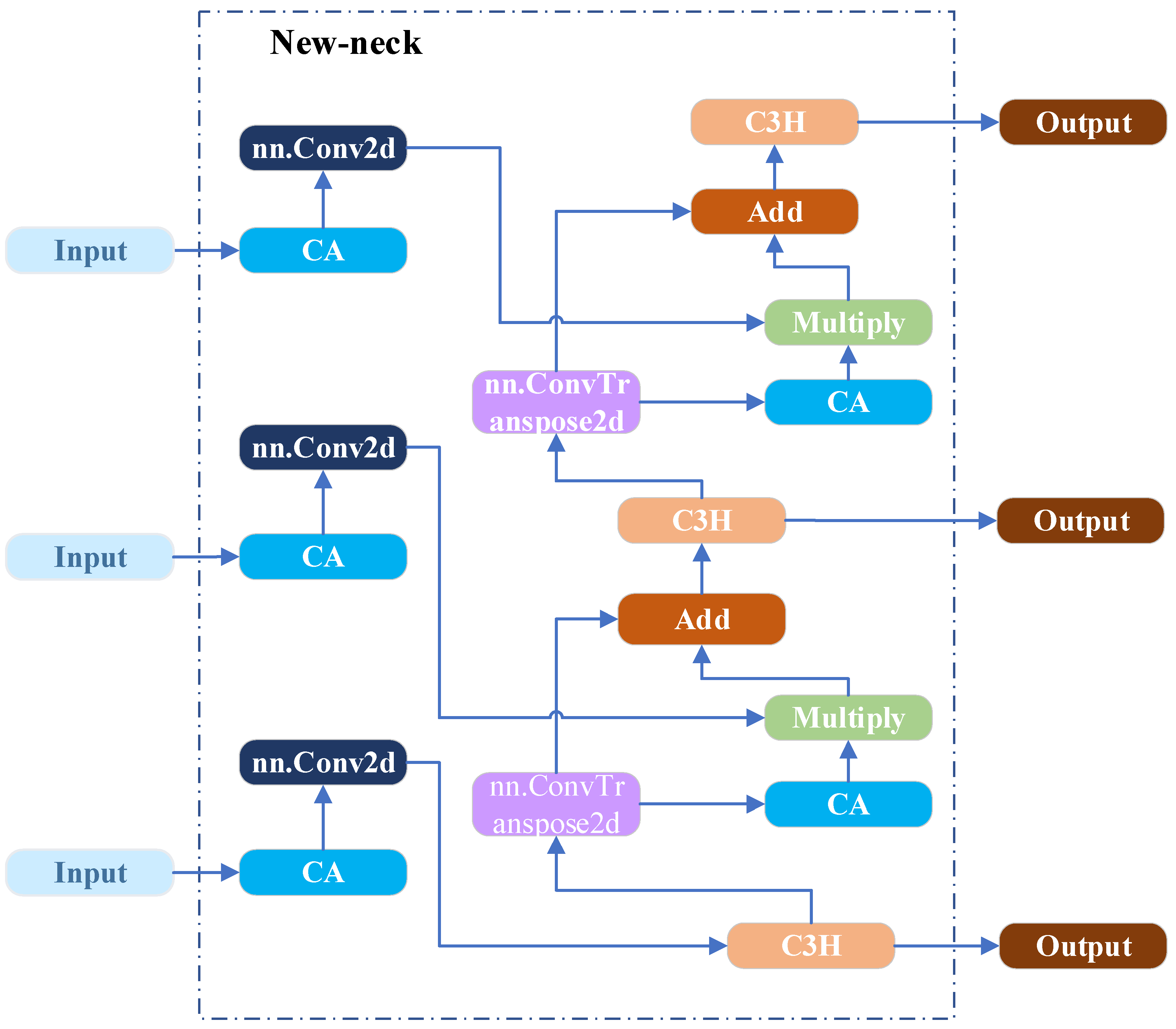
3.2.4. New-Neck Network
3.3. Experiments
3.3.1. Experimental Settings
3.3.2. Evaluation Metrics
4. Experimental Results and Analysis
4.1. Ablation Experiment
4.2. Comparison Experiment
4.3. Cross-Dataset Validation
4.4. Visualization Analysis
4.5. Model Deployment
5. Conclusions
Author Contributions
Funding
Data Availability Statement
Acknowledgments
Conflicts of Interest
References
- Liu, X.; Fan, C.; Li, J.; Gao, Y.; Zhang, Y.; Yang, Q. Identification method of strawberry based on convolutional neural network. Trans. Chin. Soc. Agric. Mach 2020, 51, 237–244. [Google Scholar]
- Lei, J.; Jiang, S.; Ma, R.; Xue, L.; Zhao, J.; Dai, H. Current status of strawberry industry in China. In Proceedings of the IX International Strawberry Symposium 1309, Rimini, Italy, 1–5 May 2021; pp. 349–352. [Google Scholar]
- Van Henten, E.; Montenegro, C.; Popovic, M.; Vougioukas, S.; Daniel, A.; Han, G. Embracing Robotics and Intelligent Machine Systems for Smart Agricultural Applications [From the Guest Editors]. IEEE Robot. Autom. Mag. 2023, 30, 8–112. [Google Scholar] [CrossRef]
- Zhou, C.; Hu, J.; Xu, Z.; Yue, J.; Ye, H.; Yang, G. A novel greenhouse-based system for the detection and plumpness assessment of strawberry using an improved deep learning technique. Front. Plant Sci. 2020, 11, 559. [Google Scholar] [CrossRef] [PubMed]
- Feng, Q.; Wang, X.; Wang, G.; Li, Z. Design and test of tomatoes harvesting robot. In Proceedings of the 2015 IEEE International Conference on Information and Automation, Lijiang, China, 8–10 August 2015; pp. 949–952. [Google Scholar] [CrossRef]
- Zhou, J.; Zhang, Y.; Wang, J. A dragon fruit picking detection method based on YOLOv7 and PSP-Ellipse. Sensors 2023, 23, 3803. [Google Scholar] [CrossRef] [PubMed]
- He, Z.; Karkee, M.; Zhang, Q. Enhanced machine vision system for field-based detection of pickable strawberries: Integrating an advanced two-step deep learning model merging improved YOLOv8 and YOLOv5-cls. Comput. Electron. Agric. 2025, 234, 110173. [Google Scholar] [CrossRef]
- Yu, Y.; Zhang, K.; Yang, L.; Zhang, D. Fruit detection for strawberry harvesting robot in non-structural environment based on Mask-RCNN. Comput. Electron. Agric. 2019, 163, 104846. [Google Scholar] [CrossRef]
- Du, X.; Cheng, H.; Ma, Z.; Lu, W.; Wang, M.; Meng, Z.; Jiang, C.; Hong, F. DSW-YOLO: A detection method for ground-planted strawberry fruits under different occlusion levels. Comput. Electron. Agric. 2023, 214, 108304. [Google Scholar] [CrossRef]
- Zhang, X.; Zhang, G.; Wang, J.; Yang, J.; Ge, Q.; Zhao, R.; Yang, W. Efficient instance segmentation for strawberry in greenhouses using YOLOv8n-MCP on edge devices. Inf. Process. Agric. 2025. [Google Scholar] [CrossRef]
- Yang, G.; Wu, Y.; Weng, D.; Zeng, L. Strawberry ripeness detection in complex environment based on improved RT—DETR. Agron. J. 2025, 117, e70162. [Google Scholar] [CrossRef]
- Li, G.; Jiao, L.; Chen, P.; Liu, K.; Wang, R.; Dong, S.; Kang, C. Spatial convolutional self-attention-based transformer module for strawberry disease identification under complex background. Comput. Electron. Agric. 2023, 212, 108121. [Google Scholar] [CrossRef]
- Habaragamuwa, H.; Ogawa, Y.; Suzuki, T.; Shiigi, T.; Ono, M.; Kondo, N. Detecting greenhouse strawberries (mature and immature), using deep convolutional neural network. Eng. Agric. Environ. Food 2018, 11, 127–138. [Google Scholar] [CrossRef]
- Yu, Y.; Zhang, K.; Liu, H.; Yang, L.; Zhang, D. Real-time visual localization of the picking points for a ridge-planting strawberry harvesting robot. IEEE Access 2020, 8, 116556–116568. [Google Scholar] [CrossRef]
- He, K.; Zhang, X.; Ren, S.; Sun, J. Deep residual learning for image recognition. In Proceedings of the IEEE Conference on Computer Vision and Pattern Recognition, Las Vegas, NV, USA, 26 June–1 July 2016; pp. 770–778. [Google Scholar]
- Zhou, X.; Lee, W.S.; Ampatzidis, Y.; Chen, Y.; Peres, N.; Fraisse, C. Strawberry maturity classification from UAV and near-ground imaging using deep learning. Smart Agric. Technol. 2021, 1, 100001. [Google Scholar] [CrossRef]
- Zhang, Y.; Yu, J.; Chen, Y.; Yang, W.; Zhang, W.; He, Y. Real-time strawberry detection using deep neural networks on embedded system (rtsd-net): An edge AI application. Comput. Electron. Agric. 2022, 192, 106586. [Google Scholar] [CrossRef]
- Yang, S.; Wang, W.; Gao, S.; Deng, Z. Strawberry ripeness detection based on YOLOv8 algorithm fused with LW-Swin Transformer. Comput. Electron. Agric. 2023, 215, 108360. [Google Scholar] [CrossRef]
- Wang, R.-F.; Su, W.-H. The application of deep learning in the whole potato production Chain: A Comprehensive review. Agriculture 2024, 14, 1225. [Google Scholar] [CrossRef]
- Huang, J.; Zhao, X.; Gao, F. Recognizing and detecting the strawberry at multi-stages usingimprovedlightweight YOLOv5s. Trans. Chin. Soc. Agric. Eng. 2023, 39, 181–187. [Google Scholar]
- Wang, C.; Wang, H.; Han, Q.; Zhang, Z.; Kong, D.; Zou, X. Strawberry detection and ripeness classification using yolov8+ model and image processing method. Agriculture 2024, 14, 751. [Google Scholar] [CrossRef]
- Ren, X.; Zhu, M.D.; Wu, N.; Li, Y.M.; Pu, J.F.; Qu, J.L.; Sun, J.M.; Zhu, D.Z. Comparative analysis of strawberry grade and specifi-cation standards in China. Qual. Saf. Ofagro-Prod. 2023, 39–45. [Google Scholar] [CrossRef]
- Khanam, R.; Hussain, M. Yolov11: An overview of the key architectural enhancements. arXiv 2024, arXiv:2410.17725. [Google Scholar] [CrossRef]
- Hidayatullah, P.; Syakrani, N.; Sholahuddin, M.R.; Gelar, T.; Tubagus, R. YOLOv8 to YOLO11: A comprehensive architecture in-depth comparative review. arXiv 2025, arXiv:2501.13400. [Google Scholar] [CrossRef]
- Jegham, N.; Koh, C.Y.; Abdelatti, M.; Hendawi, A. Yolo evolution: A comprehensive benchmark and architectural review of yolov12, yolo11, and their previous versions. arXiv 2024, arXiv:2411.00201. [Google Scholar]
- Wang, Y.; Zhu, Q.; Liu, S.; Jiao, L.; Dong, D. Rapid determination of different ripening stages of occidental pears (Pyrus communis L.) by volatile organic compounds using proton-transfer-reaction mass spectrometry (PTR-MS). Foods 2024, 13, 620. [Google Scholar] [CrossRef]
- Rasheed, A.F.; Zarkoosh, M. YOLOv11 optimization for efficient resource utilization. J. Supercomput. 2025, 81, 1085. [Google Scholar] [CrossRef]
- Liu, X.; Peng, H.; Zheng, N.; Yang, Y.; Hu, H.; Yuan, Y. Efficientvit: Memory efficient vision transformer with cascaded group attention. In Proceedings of the IEEE/CVF Conference on Computer Vision and Pattern Recognition, Vancouver, BC, Canada, 18–22 June 2023; pp. 14420–14430. [Google Scholar]
- Wang, W.; Dai, J.; Chen, Z.; Huang, Z.; Li, Z.; Zhu, X.; Hu, X.; Lu, T.; Lu, L.; Li, H. Internimage: Exploring large-scale vision foundation models with deformable convolutions. In Proceedings of the IEEE/CVF Conference on Computer Vision and Pattern Recognition, Vancouver, BC, Canada, 17–24 June 2023; pp. 14408–14419. [Google Scholar]
- Singh, P.; Verma, V.K.; Rai, P.; Namboodiri, V.P. Hetconv: Heterogeneous kernel-based convolutions for deep cnns. In Proceedings of the IEEE/CVF Conference on Computer Vision and Pattern Recognition, Long Beach, CA, USA, 15–20 June 2019; pp. 4835–4844. [Google Scholar]
- Hou, Q.; Zhou, D.; Feng, J. Coordinate attention for efficient mobile network design. In Proceedings of the IEEE/CVF Conference on Computer Vision and Pattern Recognition, Nashville, TN, USA, 20–25 June 2021; pp. 13713–13722. [Google Scholar]
- Lei, M.; Li, S.; Wu, Y.; Hu, H.; Zhou, Y.; Zheng, X.; Ding, G.; Du, S.; Wu, Z.; Gao, Y. YOLOv13: Real-Time Object Detection with Hypergraph-Enhanced Adaptive Visual Perception. arXiv 2025, arXiv:2506.17733. [Google Scholar]
- Jiang, Y.; Dai, Z.; Chen, Y.; Chu, Z. An Improved Multi-task Model for Instance Segmentation and Pose Estimation Based on YOLOv11. In Proceedings of the International Conference on Intelligent Computing, Ningbo, China, 26–29 July 2025; pp. 218–229. [Google Scholar]
- Wang, A.; Chen, H.; Liu, L.; Chen, K.; Lin, Z.; Han, J. Yolov10: Real-time end-to-end object detection. Adv. Neural Inf. Process. Syst. 2024, 37, 107984–108011. [Google Scholar]
- Sohan, M.; Sai Ram, T.; Rami Reddy, C.V. A review on yolov8 and its advancements. In Proceedings of the International Conference on Data Intelligence and Cognitive Informatics, Tirunelveli, India, 18–20 November 2024; pp. 529–545. [Google Scholar]
- Tafuro, A.; Adewumi, A.; Parsa, S.; Amir, G.E.; Debnath, B. Strawberry picking point localization ripeness and weight estimation. In Proceedings of the 2022 International Conference on Robotics and Automation (ICRA), Philadelphia, PA, USA, 23–27 May 2022; pp. 2295–2302. [Google Scholar]
- Selvaraju, R.R.; Cogswell, M.; Das, A.; Vedantam, R.; Parikh, D.; Batra, D. Grad-cam: Visual explanations from deep networks via gradient-based localization. In Proceedings of the IEEE International Conference on Computer Vision, Venice, Italy, 22–29 October 2017; pp. 618–626. [Google Scholar]
- Selvaraju, R.R.; Das, A.; Vedantam, R.; Cogswell, M.; Parikh, D.; Batra, D. Grad-CAM: Why did you say that? arXiv 2016, arXiv:1611.07450. [Google Scholar]












| YOLO11-Pose | CDC | C3H | New-Neck | P (%) | R (%) | mAP@50 (%) | mAP@50:95 (%) | Params (M) | FPS |
|---|---|---|---|---|---|---|---|---|---|
| ✓ | 86.4 | 86.4 | 90.9 | 73.6 | 2.7 | 65.2 | |||
| ✓ | ✓ | 87.2 | 86.9 | 90.8 | 75.4 | 2.6 | 64.3 | ||
| ✓ | ✓ | 86.7 | 88.5 | 91.1 | 75.4 | 1.8 | 48.4 | ||
| ✓ | ✓ | 86.5 | 87.8 | 91.6 | 73.9 | 1.9 | 68.1 | ||
| ✓ | ✓ | ✓ | 87.1 | 87.8 | 91.1 | 76.7 | 1.9 | 65.8 | |
| ✓ | ✓ | ✓ | 86.3 | 88.8 | 91.1 | 77.3 | 2.6 | 40.7 | |
| ✓ | ✓ | ✓ | 86.6 | 87.8 | 91.0 | 75.6 | 1.9 | 53.3 | |
| ✓ | ✓ | ✓ | ✓ | 87.3 | 88.0 | 91.8 | 78.6 | 1.9 | 71.6 |
| YOLO11-Pose | CDC | C3H | New-Neck | P (%) | R (%) | mAP@50 (%) | mAP@50:95 (%) | Params (M) | FPS |
|---|---|---|---|---|---|---|---|---|---|
| ✓ | 81.1 | 85.4 | 88.3 | 79.0 | 2.7 | 65.2 | |||
| ✓ | ✓ | 85.0 | 83.3 | 88.2 | 82.1 | 2.6 | 64.3 | ||
| ✓ | ✓ | 84.0 | 85.8 | 89.1 | 81.5 | 1.8 | 48.4 | ||
| ✓ | ✓ | 81.7 | 85.2 | 88.4 | 81.4 | 1.9 | 68.1 | ||
| ✓ | ✓ | ✓ | 85.0 | 83.3 | 88.4 | 80.9 | 1.9 | 65.8 | |
| ✓ | ✓ | ✓ | 84.8 | 85.4 | 89.0 | 82.1 | 2.6 | 40.7 | |
| ✓ | ✓ | ✓ | 84.3 | 82.2 | 88.0 | 81.3 | 1.9 | 53.3 | |
| ✓ | ✓ | ✓ | ✓ | 83.0 | 87.5 | 89.7 | 83.6 | 1.9 | 71.6 |
| Model | P (%) | R (%) | mAP@50 (%) | mAP@50:95 (%) | FPS |
|---|---|---|---|---|---|
| YOLOv13-Pose | 85.7 | 86.7 | 91.4 | 81.3 | 59.6 |
| YOLO11-Pose | 86.4 | 87.4 | 90.9 | 73.6 | 65.2 |
| YOLOv10-Pose | 83.6 | 86.3 | 91.7 | 74.4 | 85.7 |
| YOLOv8-Pose | 85.1 | 87.9 | 90.9 | 73.6 | 74.8 |
| DHN-YOLO | 87.3 | 88 | 91.8 | 78.6 | 71.6 |
| Model | P (%) | R (%) | mAP@50 (%) | mAP@50:95 (%) | FPS |
|---|---|---|---|---|---|
| YOLOv13-Pose | 81.8 | 84.5 | 87.5 | 77.2 | 59.6 |
| YOLO11-Pose | 82.1 | 85.4 | 88.3 | 79 | 65.2 |
| YOLOv10-Pose | 81.4 | 87.5 | 89.0 | 81.3 | 80.7 |
| YOLOv8-Pose | 84 | 83.2 | 87.8 | 74.1 | 74.8 |
| DHN-YOLO | 83.0 | 87.5 | 89.7 | 83.6 | 71.6 |
Disclaimer/Publisher’s Note: The statements, opinions and data contained in all publications are solely those of the individual author(s) and contributor(s) and not of MDPI and/or the editor(s). MDPI and/or the editor(s) disclaim responsibility for any injury to people or property resulting from any ideas, methods, instructions or products referred to in the content. |
© 2025 by the authors. Licensee MDPI, Basel, Switzerland. This article is an open access article distributed under the terms and conditions of the Creative Commons Attribution (CC BY) license (https://creativecommons.org/licenses/by/4.0/).
Share and Cite
Hao, H.; Xi, J.; Dai, J.; Wang, G.; Liu, D.; Zhu, L. DHN-YOLO: A Joint Detection Algorithm for Strawberries at Different Maturity Stages and Key Harvesting Points. Plants 2025, 14, 3439. https://doi.org/10.3390/plants14223439
Hao H, Xi J, Dai J, Wang G, Liu D, Zhu L. DHN-YOLO: A Joint Detection Algorithm for Strawberries at Different Maturity Stages and Key Harvesting Points. Plants. 2025; 14(22):3439. https://doi.org/10.3390/plants14223439
Chicago/Turabian StyleHao, Hongrui, Juan Xi, Jingyuan Dai, Guozheng Wang, Dayang Liu, and Liangkuan Zhu. 2025. "DHN-YOLO: A Joint Detection Algorithm for Strawberries at Different Maturity Stages and Key Harvesting Points" Plants 14, no. 22: 3439. https://doi.org/10.3390/plants14223439
APA StyleHao, H., Xi, J., Dai, J., Wang, G., Liu, D., & Zhu, L. (2025). DHN-YOLO: A Joint Detection Algorithm for Strawberries at Different Maturity Stages and Key Harvesting Points. Plants, 14(22), 3439. https://doi.org/10.3390/plants14223439

