Identify Optimal Pedestrian Flow Forecasting Methods in Great Britain Retail Areas: A Comparative Study of Time Series Forecasting on a Footfall Dataset
Abstract
1. Introduction
- 1.
- What are the most commonly used and best-performing time series prediction models for pedestrian flow forecasting? How do we compare the performance of different forecasting models?
- 2.
- Does the best forecasting model differ for different retail areas in GB?
- 3.
- Is the difference among the optimal footfall prediction approaches related to some spatial characteristics of different locations?
2. Literature Review
2.1. Classic Forecasting Methods
2.2. Machine Learning Approaches
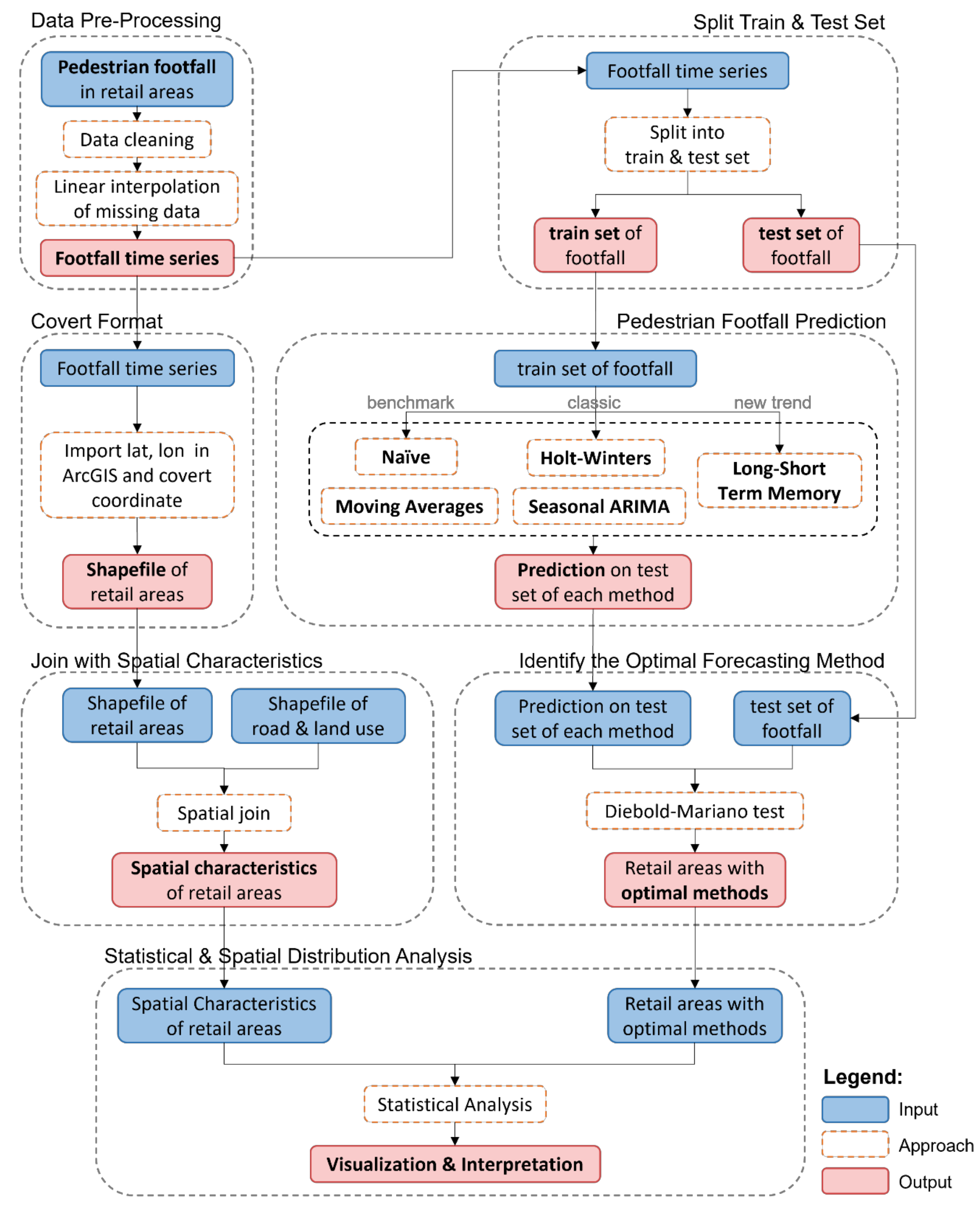
3. Materials and Methods
3.1. Footfall Dataset
3.2. Additional Datasets
- 1.
- Open Road Data from Digimap, Ordnance Survey (digimap.edina.ac.uk). The data offer a high-level view of the road network with generalised geometry and network connectivity in Great Britain.
- 2.
- Output Areas 2011 Classification from the CDRC (data.cdrc.ac.uk/dataset/output-area-classification-2011). The 2011 Classification for Output Areas (2011 OAC) is a hierarchical geodemographic classification across the UK that identifies areas of the country with similar characteristics that contain the following breakdown of Output Areas into different groups and sub-groups.
3.3. Data Pre-Processing
3.4. Footfall Data as Time Series
3.4.1. Assessment
Extraordinary Events
Public Transport
3.5. Pedestrian Footfall Prediction
3.6. Long Short-Term Memory Model (LSTM)
- 1.
- Forget Gate : The forget door step determines the time before memory in the current time step needs to be forgotten.
- 2.
- Input Gate: The input gate determines how much of the current input information will be kept in the memory cell.The updated formula of the memory content is as follows:
- 3.
- Memory cell state update: The state of the memory cell at the current time step is determined by both the results of the forget Gate and the input gate.
- 4.
- Output (Output door Gate): The output door step determines the time to hide the status update, which is the final output of the LSTM hidden state.The update formula for the hidden state is as follows:
3.7. Identifying the Optimal Forecasting Method
4. Results
4.1. Optimal Prediction Methods Statistics
Pedestrian Footfall Distribution
4.2. Spatial Characteristics Analysis
- 1.
- Select random data points from the training set;
- 2.
- Build decision trees for the selected data points;
- 3.
- Repeat steps 1 and 2;
- 4.
- For new data points, find the predictions of each decision tree;
- 5.
- DAssign the new data points to the most recurrent (popular) category.
4.2.1. Distance to Different Road Type
4.2.2. Output Area Classification (OAC)
4.2.3. Multi-Relationships with Spatial Features
5. Discussion
Limitations
6. Conclusions
Author Contributions
Funding
Data Availability Statement
Acknowledgments
Conflicts of Interest
Appendix A. Assessment
Appendix A.1. Picadilly Circus Underground Station

Appendix A.2. Google Popular Times



Appendix B. Case of Study





References
- Waddington, T.; Clarke, G.; Clarke, M.C.; Hood, N.; Newing, A. Accounting for temporal demand variations in retail location models. Geogr. Anal. 2019, 51, 426–447. [Google Scholar] [CrossRef]
- Brown, S. Retail location theory: Evolution and evaluation. Int. Rev. Retail. Distrib. Consum. Res. 1993, 3, 185–229. [Google Scholar] [CrossRef]
- Lugomer, K.; Longley, P. Towards a comprehensive temporal classification of footfall patterns in the cities of Great Britain. In 10th International Conference on Geographic Information Science (GIScience 2018); Schloss Dagstuhl–Leibniz-Zentrum fuer Informatik: Dagstuhl, Germany, 2018; Volume 114, p. 43. [Google Scholar]
- Ministry of Housing Communities & Local Government. 2019. Available online: https://assets.publishing.service.gov.uk/media/5fa4345de90e070420702a78/MHCLG_ARA_2019-20_Web_Accessible.pdf (accessed on 21 January 2025).
- Parker, C.; Ntounis, N.; Millington, S.; Quin, S.; Castillo-Villar, F.R. Improving the vitality and viability of the UK High Street by 2020: Identifying priorities and a framework for action. J. Place Manag. Dev. 2017, 10, 310–348. [Google Scholar] [CrossRef]
- Chapados, N.; Joliveau, M.; L’Ecuyer, P.; Rousseau, L.M. Retail store scheduling for profit. Eur. J. Oper. Res. 2014, 239, 609–624. [Google Scholar] [CrossRef]
- BBC1. Georgi H, 2015. 2015. Available online: https://www.bbc.co.uk/news/uk-england-london-34997203 (accessed on 21 January 2025).
- Luo, W.; Jiao, P.; Wang, Y. Pedestrian arching mechanism at bottleneck in subway transit hub. Information 2021, 12, 164. [Google Scholar] [CrossRef]
- Luo, W.; Wang, Y.; Jiao, P.; Wang, Z. Improvement strategy at pedestrian bottleneck in subway stations. Discret. Dyn. Nat. Soc. 2022, 2022, 7258907. [Google Scholar] [CrossRef]
- Zhang, P.; Li, X.Y.; Deng, H.Y.; Lin, Z.Y.; Zhang, X.N.; Wong, S.C. Potential field cellular automata model for overcrowded pedestrian flow. Transp. A Transp. Sci. 2020, 16, 749–775. [Google Scholar] [CrossRef]
- Liu, M.; Li, L.; Li, Q.; Bai, Y.; Hu, C. Pedestrian flow prediction in open public places using graph convolutional network. ISPRS Int. J. Geo-Inf. 2021, 10, 455. [Google Scholar] [CrossRef]
- De Gooijer, J.G.; Hyndman, R.J. 25 years of time series forecasting. Int. J. Forecast. 2006, 22, 443–473. [Google Scholar] [CrossRef]
- Sapankevych, N.I.; Sankar, R. Time series prediction using support vector machines: A survey. IEEE Comput. Intell. Mag. 2009, 4, 24–38. [Google Scholar] [CrossRef]
- Parmezan, A.R.S.; Batista, G.E. A study of the use of complexity measures in the similarity search process adopted by kNN algorithm for time series prediction. In Proceedings of the 2015 IEEE 14th International Conference on Machine Learning and Applications, ICMLA 2015, Miami, FL, USA, 9–11 December 2015; pp. 45–51. [Google Scholar] [CrossRef]
- Cortez, P. Sensitivity analysis for time lag selection to forecast seasonal time series using neural networks and support vector machines. In Proceedings of the International Joint Conference on Neural Networks, Barcelona, Spain, 18–23 July 2010. [Google Scholar] [CrossRef]
- Kandananond, K. A comparison of various forecasting methods for autocorrelated time series. Int. J. Eng. Bus. Manag. 2012, 4, 1–6. [Google Scholar] [CrossRef]
- Ristanoski, G.; Liu, W.; Bailey, J. A time-dependent enhanced support vector machine for time series regression. In Proceedings of the ACM SIGKDD International Conference on Knowledge Discovery and Data Mining 2013, Part F1288. Chicago, IL, USA, 11–14 August 2013; pp. 946–954. [Google Scholar] [CrossRef]
- Zhang, X.; Zhang, T.; Young, A.A.; Li, X. Applications and comparisons of four time series models in epidemiological surveillance data. PLoS ONE 2014, 9, e88075. [Google Scholar] [CrossRef] [PubMed]
- Parmezan, A.R.S.; Souza, V.M.; Batista, G.E. Evaluation of statistical and machine learning models for time series prediction: Identifying the state-of-the-art and the best conditions for the use of each model. Inf. Sci. 2019, 484, 302–337. [Google Scholar] [CrossRef]
- Gautam, A.; Singh, V. Parametric versus non-parametric time series forecasting methods: A review. J. Eng. Sci. Technol. Rev. 2020, 13, 165–171. [Google Scholar] [CrossRef]
- Weldegebriel, H.T.; Liu, H.; Haq, A.U.; Bugingo, E.; Zhang, D. A New Hybrid Convolutional Neural Network and eXtreme Gradient Boosting Classifier for Recognizing Handwritten Ethiopian Characters. IEEE Access 2020, 8, 17804–17818. [Google Scholar] [CrossRef]
- Box, G.E.; Jenkins, G.M.; Reinsel, G.C.; Ljung, G.M. Time Series Analysis: Forecasting and Control; John Wiley & Sons: Hoboken, NJ, USA, 2015. [Google Scholar]
- Wei, W.W. Multivariate Time Series Analysis and Applications; John Wiley & Sons: Hoboken, NJ, USA, 2019. [Google Scholar]
- Utlaut, T.L. Introduction to Time Series Analysis and Forecasting; Wiley-Interscience: Hoboken, NJ, USA, 2008; Volume 40, pp. 476–478. [Google Scholar] [CrossRef]
- Sezer, O.B.; Gudelek, M.U.; Ozbayoglu, A.M. Financial time series forecasting with deep learning: A systematic literature review: 2005–2019. Appl. Soft Comput. J. 2020, 90, 106181. [Google Scholar] [CrossRef]
- Ball, R.; Bartov, E. How naive is the stock market’s use of earnings information? J. Account. Econ. 1996, 21, 319–337. [Google Scholar] [CrossRef]
- Hyndman, R. Forecasting: Principles and Practice; OTexts: Melbourne, Australia, 2018. [Google Scholar]
- Winters, P.R. Forecasting Sales by Exponentially Weighted Moving Averages. Manag. Sci. 1960, 6, 324–342. [Google Scholar] [CrossRef]
- Holt, C.C. Forecasting seasonals and trends by exponentially weighted moving averages. Int. J. Forecast. 2004, 20, 5–10. [Google Scholar] [CrossRef]
- Geurts, M.; Box, G.E.P.; Jenkins, G.M. Time Series Analysis: Forecasting and Control, rev. ed.; Holden-Day: San Francisco, CA, USA; London, UK, 1977; Volume 14, p. 269. [Google Scholar] [CrossRef]
- Cristianini, N. An Introduction to Support Vector Machines and Other Kernel-Based Learning Methods; Cambridge University Press: Cambridge, UK, 2000. [Google Scholar]
- Cooper, G.F.; Herskovits, E. A Bayesian Method for the Induction of Probabilistic Networks from Data. Mach. Learn. 1992, 9, 309–347. [Google Scholar] [CrossRef]
- Rasmussen, C.E. Gaussian processes in machine learning. In Summer School on Machine Learning; Springer: Berlin/Heidelberg, Germany, 2003; pp. 63–71. [Google Scholar]
- Gámez, J.A.; Mateo, J.L.; Puerta, J.M. Learning Bayesian networks by hill climbing: Efficient methods based on progressive restriction of the neighborhood. Data Min. Knowl. Discov. 2011, 22, 106–148. [Google Scholar] [CrossRef]
- Bengio, Y.; LeCun, Y. Scaling Learning Algorithms Toward AI; MIT Press: Cambridge, MA, USA, 2007. [Google Scholar]
- Zhang, P.; Ma, X.; Zhang, W.; Lin, S.; Chen, H.; Yirun, A.L.; Xiao, G. Multimodal fusion for sensor data using stacked autoencoders. In Proceedings of the 2015 IEEE Tenth International Conference on Intelligent Sensors, Sensor Networks and Information Processing (ISSNIP), Singapore, 7–9 April 2015; pp. 1–2. [Google Scholar]
- Zhu, X.X.; Tuia, D.; Mou, L.; Xia, G.S.; Zhang, L.; Xu, F.; Fraundorfer, F. Deep learning in remote sensing: A comprehensive review and list of resources. IEEE Geosci. Remote Sens. Mag. 2017, 5, 8–36. [Google Scholar] [CrossRef]
- Gamboa, J.C.B. Deep learning for time-series analysis. arXiv 2017, arXiv:1701.01887. [Google Scholar]
- Hochreiter, S.; Schmidhuber, J. Long Short-Term Memory. Neural Comput. 1997, 9, 1735–1780. [Google Scholar] [CrossRef] [PubMed]
- Graves, A.; Jaitly, N.; Mohamed, A.R. Hybrid speech recognition with Deep Bidirectional LSTM. In Proceedings of the 2013 IEEE Workshop on Automatic Speech Recognition and Understanding, ASRU 2013, Olomouc, Czech Republic, 8–12 December 2013; pp. 273–278. [Google Scholar] [CrossRef]
- Greff, K.; Srivastava, R.K.; Koutnik, J.; Steunebrink, B.R.; Schmidhuber, J. LSTM: A Search Space Odyssey. IEEE Trans. Neural Networks Learn. Syst. 2017, 28, 2222–2232. [Google Scholar] [CrossRef]
- Guy, C. Retail location analysis. In Applied Geography; Routledge: London, UK, 2002; pp. 450–462. [Google Scholar]
- Wang, W.; Wang, L.; Wang, X.; Wang, Y. Geographical Determinants of Regional Retail Sales: Evidence from 12,500 Retail Shops in Qiannan County, China. ISPRS Int. J. Geo-Inf. 2022, 11, 302. [Google Scholar] [CrossRef]
- cDRC. Consumer Data Research Centre. SmartStreetSensor Project. Available online: https://data.cdrc.ac.uk/dataset/local-data-company-ucl-smartstreetsensor-footfall-data-research-aggregated-data (accessed on 1 June 2024).
- Soundararaj, B.; Cheshire, J.; Longley, P. Estimating real-time high-street footfall from Wi-Fi probe requests. Int. J. Geogr. Inf. Sci. 2020, 34, 325–343. [Google Scholar] [CrossRef]
- Murcio, R.; Soundararaj, B.; Lugomer, K. Movements in Cities: Footfall and its spatio-temporal distribution. In Consumer Data Research; UCL Press: London, UK, 2018; pp. 84–95. [Google Scholar]
- Trasberg, T.; Soundararaj, B.; Cheshire, J. Using Wi-Fi probe requests from mobile phones to quantify the impact of pedestrian flows on retail turnover. Comput. Environ. Urban Syst. 2021, 87, 101601. [Google Scholar] [CrossRef]
- Soundararaj, B. Estimating Footfall From Passive Wi-Fi Signals: Case Study with Smart Street Sensor Project. Ph.D Thesis, UCL (University College London), London, UK, 2019. [Google Scholar]
- Nunnari, G.; Nunnari, V. Forecasting monthly sales retail time series: A case study. In Proceedings of the 2017 IEEE 19th Conference on Business Informatics (CBI), Thessaloniki, Greece, 24–27 July 2017; Volume 1, pp. 1–6. [Google Scholar]
- Fildes, R.; Ma, S.; Kolassa, S. Retail forecasting: Research and practice. Int. J. Forecast. 2022, 38, 1283–1318. [Google Scholar] [CrossRef]
- TFL. TFL London Underground Passenger Counts Data. Available online: https://api-portal.tfl.gov.uk/ (accessed on 12 June 2019).
- Zhang, L.; Zhang, L.; Du, B. Deep learning for remote sensing data: A technical tutorial on the state of the art. IEEE Geosci. Remote Sens. Mag. 2016, 4, 22–40. [Google Scholar] [CrossRef]
- Fu, R.; Zhang, Z.; Li, L. Using LSTM and GRU neural network methods for traffic flow prediction. In Proceedings of the 2016 31st Youth Academic Annual Conference of Chinese Association of Automation (YAC), Wuhan, China, 11–13 November 2016; pp. 324–328. [Google Scholar]
- Diebold, F.X.; Mariano, R.S. Comparing predictive accuracy. J. Bus. Econ. Stat. 2002, 20, 134–144. [Google Scholar] [CrossRef]
- Chen, W.; Zhang, S.; Li, R.; Shahabi, H. Performance evaluation of the GIS-based data mining techniques of best-first decision tree, random forest, and naïve Bayes tree for landslide susceptibility modeling. Sci. Total Environ. 2018, 644, 1006–1018. [Google Scholar] [CrossRef]
- Taalab, K.; Cheng, T.; Zhang, Y. Mapping landslide susceptibility and types using Random Forest. Big Earth Data 2018, 2, 159–178. [Google Scholar] [CrossRef]
- Wang, S.; Chaovalitwongse, W.A. Evaluating and comparing forecasting models. In Wiley Encyclopedia of Operations Research and Management Science; Wiley: Hoboken, NJ, USA, 2011. [Google Scholar] [CrossRef]
- Smith, B.L.; Demetsky, M.J. Traffic flow forecasting: Comparison of modeling approaches. J. Transp. Eng. 1997, 123, 261–266. [Google Scholar] [CrossRef]
- Webby, R.; O’Connor, M. Judgemental and statistical time series forecasting: A review of the literature. Int. J. Forecast. 1996, 12, 91–118. [Google Scholar] [CrossRef]
- Chen, T.; Guestrin, C. XGBoost: A scalable tree boosting system. In Proceedings of the 22nd ACM SIGKDD International Conference on Knowledge Discovery and Data Mining, San Francisco, CA, USA, 13–17 August 2016; pp. 785–794. [Google Scholar]
- Chikkakrishna, N.K.; Hardik, C.; Deepika, K.; Sparsha, N. Short-term traffic prediction using sarima and FbPROPHET. In Proceedings of the 2019 IEEE 16th India Council International Conference, INDICON 2019—Symposium Proceedings, Rajkot, India, 13–15 December 2019. [Google Scholar] [CrossRef]














| Best Method | Significance | ||||
|---|---|---|---|---|---|
| Method | RMSE | Counts | % | Counts | % |
| 254.24 | 5 | 1.59% | 4 | 1.84% | |
| 216.68 | 18 | 5.73% | 3 | 1.38% | |
| 254.24 | 15 | 4.78% | 5 | 2.30% | |
| 221.61 | 13 | 4.14% | 3 | 1.38% | |
| 224.67 | 263 | 83.76% | 202 | 93.10% | |
| – | 314 | 100.00% | 217 | 100.00% | |
| Best Method | Significance | ||||
|---|---|---|---|---|---|
| Method | RMSE | Counts | % | Counts | % |
| 254.24 | 26 | 8.28% | 14 | 1.27% | |
| 216.68 | 140 | 44.59% | 73 | 0.96% | |
| 221.61 | 74 | 23.57% | 39 | 1.59% | |
| 224.67 | 74 | 23.57% | 31 | 0.96% | |
| – | 314 | 100.00% | 157 | 100.00% | |
Disclaimer/Publisher’s Note: The statements, opinions and data contained in all publications are solely those of the individual author(s) and contributor(s) and not of MDPI and/or the editor(s). MDPI and/or the editor(s) disclaim responsibility for any injury to people or property resulting from any ideas, methods, instructions or products referred to in the content. |
© 2025 by the authors. Published by MDPI on behalf of the International Society for Photogrammetry and Remote Sensing. Licensee MDPI, Basel, Switzerland. This article is an open access article distributed under the terms and conditions of the Creative Commons Attribution (CC BY) license (https://creativecommons.org/licenses/by/4.0/).
Share and Cite
Murcio, R.; Wang, Y. Identify Optimal Pedestrian Flow Forecasting Methods in Great Britain Retail Areas: A Comparative Study of Time Series Forecasting on a Footfall Dataset. ISPRS Int. J. Geo-Inf. 2025, 14, 50. https://doi.org/10.3390/ijgi14020050
Murcio R, Wang Y. Identify Optimal Pedestrian Flow Forecasting Methods in Great Britain Retail Areas: A Comparative Study of Time Series Forecasting on a Footfall Dataset. ISPRS International Journal of Geo-Information. 2025; 14(2):50. https://doi.org/10.3390/ijgi14020050
Chicago/Turabian StyleMurcio, Roberto, and Yujue Wang. 2025. "Identify Optimal Pedestrian Flow Forecasting Methods in Great Britain Retail Areas: A Comparative Study of Time Series Forecasting on a Footfall Dataset" ISPRS International Journal of Geo-Information 14, no. 2: 50. https://doi.org/10.3390/ijgi14020050
APA StyleMurcio, R., & Wang, Y. (2025). Identify Optimal Pedestrian Flow Forecasting Methods in Great Britain Retail Areas: A Comparative Study of Time Series Forecasting on a Footfall Dataset. ISPRS International Journal of Geo-Information, 14(2), 50. https://doi.org/10.3390/ijgi14020050
