Scenario Expression Method for Regional Geological Structures
Abstract
:1. Introduction
2. Method
2.1. Expression Model
2.1.1. Regional Geological Structure Scene Representation Concept Model
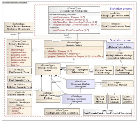
2.1.2. UML Design of Regional Geological Structure Scene Expression Model
- The semantic description is expressed by the fold semantic term, fault semantic term, stratum semantic term, lithology semantic term, and semantic description purpose. Its constructor is the code list.
- The space location is expressed by the geologic feature position, which can be composed of spatial coordinates (X, Y, Z), and its structural type is data type.
- The geometric form is expressed by the geometric feature, which can be composed of geometric elements (point, line, polygon, etc.). The geometric elements are combinations of the location elements.
- The attribute feature is expressed by the geological attribute description. It has four subclasses: physical attributes, chemical attributes, biological attributes, and Earth material descriptions.
- The element relationship is expressed by the geologic association relationship and the geologic topological relationship. The geologic association relationship mainly expresses the non-spatial relation, such as the construction combination form, while the geologic topological relationship mainly expresses the spatial relationships, such as contact relation.
- The evolution process is expressed by the geologic event: geologic time element. The operation features are the environment of the event, the younger named age, the numeric age, the older named age, and the event process. The geologic event: geologic time feature and geologic feature are implemented through inheritance.
2.2. Spatial Structure Expression
2.2.1. The Construction Method of Spatial Structure
2.2.2. Storage of Spatial Structure
- Create corresponding tables in the object relational database for the different types of geological tectonic elements;
- Create corresponding tables in an object-relational database for semantic objects, positional objects, and geometric objects, and create normative tables for semantic objects, positional objects, and geometric objects;
- For simple types of geological structure element attributes, corresponding attribute columns already exist in the element table of the object relational database (step 1);
- For geological structure element attributes of complex types, create a table for this complex type in the element table of the object relational database;
- Create relational tables corresponding to complex elements and associate element tables with complex type tables through foreign keys;
- Create an association between elements and topology through topology-primitive-value attributes, in which the topology primitives are linked using href.
2.2.3. Graphic Representation of Spatial Structure
2.3. Evolutionary Process Expression
2.3.1. Time Dimension Dynamic Partition Method
2.3.2. The Expression of Evolution Process of Regional Geological Structure
3. Experiment
4. Conclusions
Author Contributions
Funding
Institutional Review Board Statement
Informed Consent Statement
Data Availability Statement
Acknowledgments
Conflicts of Interest
References
- Liyang, X.; Guoan, T.; Xin, Y.; Fayuan, L. Geomorphology-oriented digital terrain analysis: Progress and perspectives. J. Geogr. Sci. 2021, 31, 456–476. [Google Scholar]
- Chen, X.X.; Liang, L.I.; Tan, L.; Yang, L. Study of urban greenway planning based on multi-source data analysis of spatial potential and user behaviors—The Greenway route planning of haidian district, Beijing. Landsc. Archit. Front. 2020, 7, 50–65. [Google Scholar] [CrossRef]
- Breunig, M.; Bradley, P.E.; Jahn, M.; Kuper, P.; Jadidi, M. Geospatial Data Management Research: Progress and Future Directions. Int. J. Geo-Inf. 2020, 9, 95. [Google Scholar] [CrossRef] [Green Version]
- Lü, G.; Batty, M.; Strobl, J.; Lin, H.; Chen, M. Reflections and speculations on the progress in Geographic Information Systems (GIS): A geographic perspective. Int. J. Geogr. Inf. Sci. 2018, 33, 346–367. [Google Scholar] [CrossRef]
- Rahman, M.T.; Jamal, A.; Alahmadi, H.M. Examining Hotspots of Traffic Collisions and their Spatial Relationships with Land Use: A GIS-Based Geographically Weighted Regression Approach for Dammam, Saudi Arabia. Int. J. Geo-Inf. 2020, 9, 540. [Google Scholar] [CrossRef]
- Chen, Q.; Chen, J.; Huang, W. Method for Generation of Indoor GIS Models Based on BIM Models to Support Adjacent Analysis of Indoor Spaces. Int. J. Geo-Inf. 2020, 9, 508. [Google Scholar] [CrossRef]
- Ling, Z.; Fei, D. Integration Method of BIM and 3D GIS Based on Semantic Mapping. J. Geomat. 2016, 3, 16–19. (In Chinese) [Google Scholar]
- Ye, X.; Du, J.; Gong, X.; Na, S.; Kudva, S. Geospatial and Semantic Mapping Platform for Massive COVID-19 Scientific Publication Search. J. Geovis. Spat. Anal. 2021, 5, 5. [Google Scholar] [CrossRef]
- Zhang, C.; Zhang, X.; Chen, Y.; Yu, W. Extraction of Geographical Attribute-Values in Natural Language Text; Springer: Berlin/Heidelberg, Germany, 2012; Volume 142, pp. 51–59. [Google Scholar]
- Tang, T.; Cao, Q.; Zhang, L.; Long, Y. Simulated Expression Method of Spatial Relationship of Natural Language of Point, Line and Object. J. Geo-Inf. Sci. 2018, 20, 139–146. (In Chinese) [Google Scholar]
- Lanlan, L.; Yongsheng, L.; Tao, L.; Jinmei, Z.; Donghai, G. Analysis of Geographic Information Concept Based on Framework Semantic. Geospat. Inf. 2014, 1, 61–64. (In Chinese) [Google Scholar]
- Yu, L.; Lin, L.; Shen, H.; Yang, H.; Feng, L. A Co-Citation and Cluster Analysis of Scientometrics of Geographic Information Ontology. Int. J. Geo-Inf. 2018, 7, 120. [Google Scholar]
- Salvatore, P.; Robert, A. Addressing Semantic Geographic Information Systems. Future Internet 2013, 5, 585–590. [Google Scholar]
- Lin, L.; Yu, L.; Zhu, H.; Shen, Y.; Hang, S. A bibliometric and visual analysis of global geo-ontology research. Comput. Geosci. 2017, 99, 1–8. [Google Scholar]
- Chee, Y.E.; Wilkinson, L.; Nicholson, A.E.; Quintana-Ascencio, P.F.; Fauth, J.E.; Hall, D.; Ponzio, K.J.; Rumpff, L. Modelling spatial and temporal changes with GIS and Spatial and Dynamic Bayesian Networks. Environ. Model. Softw. 2016, 82, 108–120. [Google Scholar] [CrossRef]
- Allen, M.J.; Allen, T.R.; Davis, C.; Mcleod, G. Exploring Spatial Patterns of Virginia Tornadoes Using Kernel Density and Space-Time Cube Analysis (1960–2019). Int. J. Geo-Inf. 2021, 10, 310. [Google Scholar] [CrossRef]
- Lafrance, F.; Daniel, S.; Dragićević, S. Multidimensional Web GIS Approach for Citizen Participation on Urban Evolution. ISPRS Int. J. Geo-Inf. 2019, 8, 253. [Google Scholar] [CrossRef] [Green Version]
- Silva, C.; Melo, S.; Santos, A.; Junior, P.A.; Sato, S.; Santiago, K.; Sá, L. Spatial Modeling for Homicide Rates Estimation in Pernambuco State-Brazil. ISPRS Int. J. Geo-Inf. 2020, 9, 740. [Google Scholar] [CrossRef]
- Song, Y.; Niu, L. Combinatorial Spatial Data Model for Building Fire Simulation and Analysis. Int. J. Geo-Inf. 2019, 8, 408. [Google Scholar] [CrossRef] [Green Version]
- Xie, Y.; Wang, M.; Liu, X.; Mao, B.; Wang, F. Integration of Multi-Camera Video Moving Objects and GIS. ISPRS Int. J. Geo-Inf. 2019, 8, 561. [Google Scholar] [CrossRef] [Green Version]
- Zui, H.U.; Tang, G.; Guonian, L.U. A new geographical language: A perspective of GIS. J. Geogr. Sci. 2014, 24, 560–576. [Google Scholar]
- Shyamantha, S.; Ronald, E.; Yuji, M. Spatiotemporal Analysis of Urban Growth Using GIS and Remote Sensing: A Case Study of the Colombo Metropolitan Area, Sri Lanka. Int. J. Geo-Inf. 2016, 5, 197. [Google Scholar]
- Wenwen, L.; Xiran, Z.; Sheng, W. An Integrated Software Framework to Support Semantic Modeling and Reasoning of Spatiotemporal Change of Geographical Objects: A Use Case of Land Use and Land Cover Change Study. ISPRS Int. J. Geo-Inf. 2016, 5, 179. [Google Scholar]
- Lü, G.; Chen, M.; Yuan, L.; Zhou, L.; Wen, Y.; Wu, M.; Hu, B.; Yu, Z.; Yue, S.; Sheng, Y. Geographic scenario: A possible foundation for further development of virtual geographic environments. Int. J. Digit. Earth 2017, 11, 356–358. [Google Scholar] [CrossRef]
- Lv, G.; Yuan, L.; Yu, Z. Challenges to Development and Socialization of GIS Technology. J. Geo-Inf. Sci. 2013, 15, 483–490. [Google Scholar] [CrossRef]
- Lv, G.; Zhao, Y.; Yuan, L.; Luo, W.; Wu, M.; Sheng, Y. Is the future of cartography the scenario scicence? J. Geo-Inf. 2018, 20, 1–6. [Google Scholar]
- Ho, V.L.; Dorrell, R.M.; Keevil, G.M.; Thomas, R.E.; Mccaffrey, W.D. Dynamics and Deposition of Sediment-Bearing Multi- Pulsed Flows and Geological Implication. J. Sediment. Res. 2019, 89, 1127–1139. [Google Scholar] [CrossRef]
- Liang, J.; Zhang, W.; Lu, J.; Wei, J.; He, Y. Geological occurrence and accumulation mechanism of natural gas hydrates in the eastern Qiongdongnan Basin of the South China Sea: Insights from site GMGS5-W9-2018. Mar. Geol. 2019, 418, 106042. [Google Scholar] [CrossRef]
- Layzell, A.L.; Mandel, R.D. Late Quaternary landscape evolution and bioclimatic change in the central Great Plains, USA. Geol. Soc. Am. Bull. 2020, 132, 11–12. [Google Scholar] [CrossRef]
- Pavlun, M.M.; Generalova, L.V. A Significant Contribution to the Understanding of the Historical and Geological Formation of the Transcarpathian Depression Geotectonic Structure. Geol. J. 2019, 3, 78–85. [Google Scholar]
- Stoneley, R. The Niger Delta Region in the Light of the Theory of Continental Drift. Geol. Mag. 1966, 103, 385–397. [Google Scholar] [CrossRef]
- Gupta, A.; Scholz, C.H. Brittle strain regime transition in the Afar depression: Implications for fault growth and seafloor spreading. Geology 2000, 28, 1087–1090. [Google Scholar] [CrossRef] [Green Version]
- Lewis, C.L.E. Arthur Holmes’ unifying theory: From radioactivity to continental drift. Geol. Soc. Lond. Spec. Publ. 2002, 192, 167–183. [Google Scholar] [CrossRef]
- Chen, J.; Jiang, Z.; Zhang, W.; Liu, C.; Han, C. The study on the modern sedimentary system of Buha River Delta in Qinghai Lake. Geol. J. 2019, 55, 5216–5232. [Google Scholar] [CrossRef]
- Zhang, Z.W.; Ren, X.A.; Liu, X.D. Research on the construction of physical geological data’s information organization and release. China Min. Mag. 2015, 24, 141–146. [Google Scholar]
- Jordan, G.; Csillag, G.; Szucs, A.; Qvarfort, U.J.Z.f.G. Application of digital terrain modelling and GIS methods for the morphotectonic investigation of the Kali Basin, Hungary. Z. Geomorphol. 2003, 47, 145–169. [Google Scholar] [CrossRef]
- Abuelnaga, H.; Aboud, E.; Harbi, H.M.; Alqahtani, F.A.; Qaddah, A. Delineating flood hazards using the interpreted structural setting and GIS in Attaif, western Saudi Arabia. Arab. J. Geosci. 2020, 13, 230. [Google Scholar] [CrossRef]
- Amaro-Mellado, J.L.; Melgar-García, L.; Rubio-Escudero, C.; Gutiérrez-Avilés, D. Generating a seismogenic source zone model for the Pyrenees: A GIS-assisted triclustering approach. Comput. Geosci. 2021, 150, 104736. [Google Scholar] [CrossRef]
- Tao, S.; Ying, X.; Yu, X.; Liu, W.; Wang, Y. Structural Controls on Copper Mineralization in the Tongling Ore District, Eastern China Evidence from Spatial Analysis. Minerals 2018, 8, 254. [Google Scholar]
- He, H.; Hu, D.; Lü, G.; Li, A.; Li, J. GIS Data Modeling of a Regional Geological Structure by Integrating Geometric and Semantic Expressions. Acta Geod. Cartogr. Sin. 2017, 46, 1058–1068. [Google Scholar]
- Zhang, Z.; Yi, R.; Ming, Y. 3D Complex Geological Modeling of Slope and Its Stability Analysis. Highw. Eng. 2014, 39, 34–37. (In Chinese) [Google Scholar]
- Minnick, K.; Mattson, E.; Geza, M.; Zhou, D. GIS-based geospatial infrastructure of water resource assessment for supporting oil shale development in Piceance Basin of Northwestern Colorado. Comput. Geosci. 2015, 77, 44–53. [Google Scholar]
- Li, N.; Bagas, L.; Li, X.; Xiao, K.; Li, Y.; Ying, L.; Song, X. An improved buffer analysis technique for model-based 3D mineral potential mapping and its application. Ore Geol. Rev. 2016, 76, 96–107. [Google Scholar] [CrossRef]
- Jin, Y.; Su, D. Research on TIN-based 3D Geological Modeling. Comput. Eng. 2012, 7, 279–280. [Google Scholar]
- Wang, Z.; Qu, H.; Wu, Z.; Yang, H.; Du, Q. Formal representation of 3D structural geological models. Comput. Geosci. 2016, 90, 10–23. [Google Scholar] [CrossRef]
- Hina, S.; Kawasaki, A.; Qasim, M. Landslide Susceptibility Analysis Using GIS and Logistic Regression Model A Case Study in Malang, Indonesia. Anal. Math. 2014, 6, 117–129. [Google Scholar] [CrossRef]
- Lin, Y.; Wang, S.; Thiagarajan, J.; Guthrie, G.; Coblentz, D. Efficient Data-Driven Geologic Feature Detection from Pre-stack Seismic Measurements using Randomized Machine-Learning Algorithm. Geophys. J. Int. 2017, 215, 1900–1903. [Google Scholar]
- Fan, R.; Wang, L.; Yan, J.; Song, W.; Chen, X. Deep Learning-Based Named Entity Recognition and Knowledge Graph Construction for Geological Hazards. Int. J. Geo-Inf. 2020, 9, 15. [Google Scholar] [CrossRef] [Green Version]
- Kang, B.; Lee, K. Managing Uncertainty in Geological Scenarios Using Machine Learning-Based Classification Model on Production Data. Geofluids 2020, 2020, 8892556. [Google Scholar] [CrossRef]
- Shao, H.; Sun, X.; Lin, Y.; Xian, W.; Qi, J. A method for spatio-temporal process assessment of eco-geological environmental security in mining areas using catastrophe theory and projection pursuit model. Prog. Phys. Geogr. 2021, 1, 647–668. [Google Scholar] [CrossRef]
- Hughes, A.L.C.; Gyllencreutz, R.; Lohne, Ø.S.; Mangerud, J. The last Eurasian ice sheets—A chronological database and time-slice reconstruction, DATED-1. Boreas 2016, 45, 1–45. [Google Scholar] [CrossRef]
- Roelofse, C.; Alves, T.M.; Gafeira, J.; Omosanya, K.O. An integrated geological and GIS-based method to assess caprock risk in mature basins proposed for carbon capture and storage. Int. J. Greenh. Gas Control 2019, 80, 103–122. [Google Scholar] [CrossRef]
- Gürbüz, A.; Hakyemez, H.Y.; Leroy, S.; Roberts, N.; Saraç, G.; Ergun, Z.; Boyraz-Arslan, S.; Gürbüz, E.; Koc, K.; Yedek, Ö.; et al. Geological evolution of a tectonic and climatic transition zone: The Beyehir-Sula basin, lake district of Turkey. Int. J. Earth Sci. 2021, 110, 1077–1107. [Google Scholar] [CrossRef]
- Porwal, A.; Carranza, E. Introduction to the Special Issue: GIS-based mineral potential modelling and geological data analyses for mineral exploration. Ore Geol. Rev. 2015, 71, 477–483. [Google Scholar] [CrossRef]
- He, H.; Hu, D.; Lü, G. GIS Application to Regional Geological Structure Relationship Modelling Considering Semantics. ISPRS Int. J. Geo-Inf. 2018, 7, 267. [Google Scholar] [CrossRef] [Green Version]
- Lin, F.; Guo, J.; Song, H.C. Management and service of distributed multi source heterogrnrous marine geological data. Mar. Geol. Front. 2018, 34, 21–25. [Google Scholar]
- Guo, J.; Li, Y.; Jessell, M.W.; Giraud, J.; Liu, S. 3D geological structure inversion from Noddy-generated magnetic data using deep learning methods. Comput. Geosci. 2021, 149, 104701. [Google Scholar] [CrossRef]
- Shi, M.; Wu, Z.; Wang, S.; Zhu, D. Real-time switching and visualization of logging attributes based on subspace learning. Comput. Geosci. 2020, 146, 104624. [Google Scholar] [CrossRef]
- Pan, D.; Xu, Z.; Lu, X.; Zhou, L.; Li, H. 3D scene and geological modeling using integrated multi-source spatial data: Methodology, challenges, and suggestions. Tunn. Undergr. Space Technol. 2020, 100, 103393. [Google Scholar] [CrossRef]
- Lyu, M.; Ren, B.; Wu, B.; Tong, D.; Ge, S.; Han, S. A parametric 3D geological modeling method considering stratigraphic interface topology optimization and coding expert knowledge. Eng. Geol. 2021, 293, 106300. [Google Scholar] [CrossRef]
- International Chronostratigratigraphic Chart. Available online: http://www.stratigraphy.org/ICSchart/ChronostratChart2021-10.pdf (accessed on 1 October 2021).








| Geological Expression | Scene Expression |
|---|---|
| Geological definition: fold is the bending deformation of various rock surfaces by force | Semantic description: fold (A001), fold (A0011)…… |
| Occurrence: Starting from Chunhua in the west to Funiu Mountain in the east, the stratum strike is 115° | Spatial location: (x1, y1, z1) ……(xn, yn, zn) |
| Form: the longitudinal section is 60 km long and 9 km wide… | Geometric form: length, width…… |
| Geological attributes: sandstone, shale, metal elements, biological remains… | GIS attributes: lithology, element, fossil, and other attribute data |
| Geological relations: unconformable contact relationships, translational fault systems… | Element relations: topology relationship, association relationship…… |
| Geological time: relative age, absolute age, Geological events, geological evolution process: process of the temporal and spatial variation of geological structure | Time dimension: initial, change, and extinction time points Evolution process: “Time dimension + Spatial structure” |
| Serial Number | T Time Dimensional Representation | TG Spatial-Temporal Dimensional Representation |
|---|---|---|
| 1 | T1(x1, y1, t1–Now) | TG1 (T1, T2, T3, T4, t1–t2) |
| 2 | T2(x2, y2, t1–Now) | TG2 (T1, T2, T3, t1–Now) |
| 3 | T3(x3, y3, t1–Now) | TG3 (T3, T4, t1–t2) |
| 4 | T4(x4, y4, t1–t2) | TG4 (T4, T5, t2–Now) |
| 5 | T5(x5, y5, t2–Now) | TG5 (T1, T2, T3, T4, T5, t2–Now) |
| Eon | Era | Period | Epoch | Numerical Age (Ma) |
|---|---|---|---|---|
| Phanerozoic | Cenozoic | Quaternary | Holocene | Present–0.1 |
| Pleistocene | 0.1–2.58 | |||
| Neogene | Pliocene | 2.58–5.33 | ||
| …… | …… | |||
| …… | …… | |||
| …… | …… | |||
| …… | …… | |||
| …… | …… | |||
| …… | …… | |||
| Palaeogene | …… | …… | ||
| Mesozoic | Cretaceous | …… | …… | |
| …… | …… | …… | ||
| Paleozoic | Dyas | …… | …… | |
| …… | …… | …… | ||
| …… | …… | …… | …… | …… |
Publisher’s Note: MDPI stays neutral with regard to jurisdictional claims in published maps and institutional affiliations. |
© 2022 by the authors. Licensee MDPI, Basel, Switzerland. This article is an open access article distributed under the terms and conditions of the Creative Commons Attribution (CC BY) license (https://creativecommons.org/licenses/by/4.0/).
Share and Cite
He, H.; Liu, Y.; Cui, J.; Hu, D. Scenario Expression Method for Regional Geological Structures. ISPRS Int. J. Geo-Inf. 2022, 11, 47. https://doi.org/10.3390/ijgi11010047
He H, Liu Y, Cui J, Hu D. Scenario Expression Method for Regional Geological Structures. ISPRS International Journal of Geo-Information. 2022; 11(1):47. https://doi.org/10.3390/ijgi11010047
Chicago/Turabian StyleHe, Handong, Yanrong Liu, Jing Cui, and Di Hu. 2022. "Scenario Expression Method for Regional Geological Structures" ISPRS International Journal of Geo-Information 11, no. 1: 47. https://doi.org/10.3390/ijgi11010047
APA StyleHe, H., Liu, Y., Cui, J., & Hu, D. (2022). Scenario Expression Method for Regional Geological Structures. ISPRS International Journal of Geo-Information, 11(1), 47. https://doi.org/10.3390/ijgi11010047

