VehiCast: Real-Time Highway Traffic Incident Forecasting System Using Federated Learning and Vehicular Ad Hoc Network
Abstract
1. Introduction
- A novel integration of FL and VANETs to enable secure, decentralized model training using vehicular data, enhancing real-time traffic prediction capabilities.
- Development of a cluster head election algorithm that enhances efficiency by prioritizing high-connectivity and energy-aware nodes, ensuring stable and long-lasting cluster heads while minimizing frequent re-elections based on connectivity overhead.
- Designing a three-tiered vehicular network architecture that facilitates seamless data exchange, preprocessing, model training, and real-time model updates across edge, fog, and cloud layers.
- Implementing a FL-based approach to reduce data transmission requirements and ensure data privacy, advancing the practicality of VANET-based predictive systems.
2. Related Work
3. Methodology
3.1. Edge Layer: In-Vehicle and Cluster Operations
3.1.1. Clusters Formation and Cluster Heads Election
| Algorithm 1 Connectivity-based cluster head selection |
Input: Nodes in the network Output: Cluster heads (CHs) for each cluster
|
3.1.2. Data Collection and Local Model Training
3.1.3. The Traffic and Incident Datasets
3.2. Fog Layer: Infrastructure Communication
3.3. Cloud Layer: Global Model Aggregation and Distribution
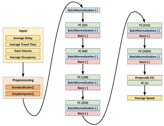
3.3.1. Model Design
3.3.2. Federated Learning Process
- ClieModel Evaluation Data Creation: The dataset is split into several partitions, corresponding to the number of clients involved in the training process. Each client receives a subset of the data, ensuring the training is distributed.
- Client-Side Training: Each client trains its local model on its respective dataset using stochastic gradient descent (SGD) as the optimization algorithm. The client_update function handles the training, iterating over epochs and updating weights based on the loss calculated from predictions versus actual targets.
- Server-Side Aggregation: After local training, each client sends its updated model weights to the server. The server aggregates these weights to form a new global model, ensuring that it benefits from the knowledge gained across all clients.
- Federated Learning Execution: The federated_learning function orchestrates the entire process, initializing the global model and iteratively updating it through several communication rounds between the server and clients.
3.3.3. Global Model Aggregation
- Initialize Global Model State: The algorithm begins by extracting the state dictionary from the global model . This dictionary, , contains all parameters (e.g., weights and biases) of the model, indexed by parameter names or keys, such as layers.
- Iterate Over Each Parameter: The algorithm then iterates over each parameter key k in . Here, k represents each model parameter, such as a specific weight matrix or bias vector in the neural network.
- Collect Local Parameters: For each parameter key k, the algorithm gathers the corresponding values from each CH’s model weights, creating a collection of all cluster parameters associated with k. Specifically, , where is the parameter for key k from the i-th CH’s model.
- Average Local Parameters: Next, the algorithm stacks the collected parameters in into a tensor and calculates the mean across clusters for each parameter. This operation produces an averaged parameter value, which replaces the existing value in . By averaging, the algorithm effectively integrates the knowledge of the local data of each cluster.
- Update Global Model: After iterating through all parameter keys, the algorithm loads the updated state dictionary back into the global model , updating with the newly aggregated weights.
- Return Updated Global Model: Finally, the algorithm returns the updated global model , now reflecting the combined training of all clusters.
| Algorithm 2 Federated Model Aggregation Using Federated Averaging |
Input: Global model , Client weights where N is the number of clients Output: Updated global model
|
3.3.4. Managing Learning Variation in Decentralized Model Training
3.3.5. Model Distribution to Local Clusters
4. Evaluations
4.1. Experimental Setup
4.2. Evaluation Metrics
4.2.1. Mean Squared Error (MSE)
4.2.2. Root Mean Squared Error (RMSE)
4.2.3. Mean Absolute Error (MAE)
4.2.4. R-Squared ()
4.3. Results and Analysis
5. Conclusions
Author Contributions
Funding
Data Availability Statement
Conflicts of Interest
References
- NHTSA’s National Center for Statistics and Analysis. Early Estimate of Motor Vehicle Traffic Fatalities For the First Quarter of 2023; NHTSA’s National Center for Statistics and Analysis: Washington, DC, USA, 2023; Volume 482. [Google Scholar]
- Jiang, F.; Yuen, K.K.R.; Lee, E.W.M. A long short-term memory-based framework for crash detection on freeways with traffic data of different temporal resolutions. Accid. Anal. Prev. 2020, 141, 105520. [Google Scholar] [CrossRef] [PubMed]
- Yang, Y.; He, K.; Wang, Y.P.; Yuan, Z.Z.; Yin, Y.H.; Guo, M.Z. Identification of dynamic traffic crash risk for cross-area freeways based on statistical and machine learning methods. Physica A 2022, 595, 127083. [Google Scholar] [CrossRef]
- Megnidio-Tchoukouegno, M.; Adedeji, J.A. Machine learning for road traffic accident improvement and environmental resource management in the transportation sector. Sustainability 2023, 15, 2014. [Google Scholar] [CrossRef]
- Basheer Ahmed, M.I.; Zaghdoud, R.; Ahmed, M.S.; Sendi, R.; Alsharif, S.; Alabdulkarim, J.; Albin Saad, B.A.; Alsabt, R.; Rahman, A.; Krishnasamy, G. A real-time computer vision based approach to detection and classification of traffic incidents. Big Data Cogn. Comput. 2023, 7, 22. [Google Scholar] [CrossRef]
- Yang, Y.; Yin, Y.; Wang, Y.; Meng, R.; Yuan, Z. Modeling of Freeway Real-Time Traffic Crash Risk Based on Dynamic Traffic Flow Considering Temporal Effect Difference. J. Transp. Eng. Part A Syst. 2023, 149, 04023063. [Google Scholar] [CrossRef]
- Kamel, A.; Sayed, T.; Fu, C. Real-time safety analysis using autonomous vehicle data: A Bayesian hierarchical extreme value model. Transp. B Transp. Dyn. 2023, 11, 826–846. [Google Scholar] [CrossRef]
- Hua, G.; Zhu, L.; Wu, J.; Shen, C.; Zhou, L.; Lin, Q. Blockchain-based federated learning for intelligent control in heavy haul railway. IEEE Access 2020, 8, 176830–176839. [Google Scholar] [CrossRef]
- Elbir, A.M.; Soner, B.; Çöleri, S.; Gündüz, D.; Bennis, M. Federated learning in vehicular networks. In Proceedings of the 2022 IEEE International Mediterranean Conference on Communications and Networking (MeditCom), Athens, Greece, 5–8 September 2022; pp. 72–77. [Google Scholar]
- Zhang, C.; Zhang, S.; James, J.; Yu, S. FASTGNN: A topological information protected federated learning approach for traffic speed forecasting. IEEE Trans. Ind. Inform. 2021, 17, 8464–8474. [Google Scholar] [CrossRef]
- Anisha, A.M.; Abdel-Aty, M.; Abdelraouf, A.; Islam, Z.; Zheng, O. Automated vehicle to vehicle conflict analysis at signalized intersections by camera and LiDAR sensor fusion. Transp. Res. Rec. 2023, 2677, 117–132. [Google Scholar] [CrossRef]
- Nowakowski, M.; Kurylo, J.; Dang, P.H. Camera Based AI Models Used with LiDAR Data for Improvement of Detected Object Parameters. In International Conference on Modelling and Simulation for Autonomous Systems; Springer: Berlin/Heidelberg, Germany, 2023; pp. 287–301. [Google Scholar]
- Beck, J.; Arvin, R.; Lee, S.; Khattak, A.; Chakraborty, S. Automated vehicle data pipeline for accident reconstruction: New insights from LiDAR, camera, and radar data. Accid. Anal. Prev. 2023, 180, 106923. [Google Scholar] [CrossRef]
- Bhattarai, N.; Zhang, Y.; Liu, H.; Pakzad, Y.; Xu, H. Proactive safety analysis using roadside LiDAR based vehicle trajectory data: A study of rear-end crashes. Transp. Res. Rec. 2024, 2678, 772–785. [Google Scholar] [CrossRef]
- Liu, Y.; James, J.; Kang, J.; Niyato, D.; Zhang, S. Privacy-preserving traffic flow prediction: A federated learning approach. IEEE Internet Things J. 2020, 7, 7751–7763. [Google Scholar] [CrossRef]
- Yu, Z.; Hu, J.; Min, G.; Zhao, Z.; Miao, W.; Hossain, M.S. Mobility-aware proactive edge caching for connected vehicles using federated learning. IEEE Trans. Intell. Transp. Syst. 2020, 22, 5341–5351. [Google Scholar] [CrossRef]
- Manias, D.M.; Shami, A. Making a case for federated learning in the internet of vehicles and intelligent transportation systems. IEEE Netw. 2021, 35, 88–94. [Google Scholar] [CrossRef]
- Chen, Q.; You, Z.; Jiang, H. Semi-asynchronous hierarchical federated learning for cooperative intelligent transportation systems. arXiv 2021, arXiv:2110.09073. [Google Scholar]
- Yamany, W.; Moustafa, N.; Turnbull, B. OQFL: An optimized quantum-based federated learning framework for defending against adversarial attacks in intelligent transportation systems. IEEE Trans. Intell. Transp. Syst. 2021, 24, 893–903. [Google Scholar] [CrossRef]
- Liu, L.; Tian, Y.; Chakraborty, C.; Feng, J.; Pei, Q.; Zhen, L.; Yu, K. Multilevel federated learning-based intelligent traffic flow forecasting for transportation network management. IEEE Trans. Netw. Serv. Manag. 2023, 20, 1446–1458. [Google Scholar] [CrossRef]
- Liu, T.; Wang, Y.; Zhou, H.; Luo, J.; Deng, F. Distributed Short-Term Traffic Flow Prediction Based on Integrating Federated Learning and TCN. IEEE Access 2024, 12, 148026–148036. [Google Scholar] [CrossRef]
- Feng, J.; Du, C.; Mu, Q. Traffic Flow Prediction Based on Federated Learning and Spatio-Temporal Graph Neural Networks. ISPRS Int. J. Geo-Inf. 2024, 13, 210. [Google Scholar] [CrossRef]
- Yaqub, M.; Ahmad, S.; Manan, M.A.; Chuhan, I.S. Predicting Traffic Flow with Federated Learning and Graph Neural with Asynchronous Computations Network. arXiv 2024, arXiv:2401.02723. [Google Scholar]
- Meese, C.; Chen, H.; Li, W.; Lee, D.; Guo, H.; Shen, C.C.; Nejad, M. Adaptive Traffic Prediction at the ITS Edge With Online Models and Blockchain-Based Federated Learning. IEEE Trans. Intell. Transp. Syst. 2024, 25, 10725–10740. [Google Scholar] [CrossRef]
- Xia, M.; Jin, D.; Chen, J. Short-term traffic flow prediction based on graph convolutional networks and federated learning. IEEE Trans. Intell. Transp. Syst. 2022, 24, 1191–1203. [Google Scholar] [CrossRef]
- Chen, G.; Nocetti, F.G.; Gonzalez, J.S.; Stojmenovic, I. Connectivity based k-hop clustering in wireless networks. In Proceedings of the 35th Annual Hawaii International Conference on System Sciences, Big Island, HI, USA, 10 January 2002; pp. 2450–2459. [Google Scholar]
- Chatterjee, M.; Das, S.K.; Turgut, D. A weight based distributed clustering algorithm for mobile ad hoc networks. In International Conference on High-Performance Computing; Springer: Berlin/Heidelberg, Germany, 2000; pp. 511–521. [Google Scholar]
- Khan, Z.; Koubaa, A.; Fang, S.; Lee, M.Y.; Muhammad, K. A connectivity-based clustering scheme for intelligent vehicles. Appl. Sci. 2021, 11, 2413. [Google Scholar] [CrossRef]
- Anwar, W.; Franchi, N.; Fettweis, G. Physical layer evaluation of V2X communications technologies: 5G NR-V2X, LTE-V2X, IEEE 802.11 bd, and IEEE 802.11 p. In Proceedings of the 2019 IEEE 90th Vehicular Technology Conference (VTC2019-Fall), Honolulu, HI, USA, 22–25 September 2019; pp. 1–7. [Google Scholar]
- Florida Department of Transportation. FDOT Open Data Hub. Available online: https://www.fdot.gov (accessed on 6 November 2024).
- Siddiqi, M.A.; Yu, H.; Joung, J. 5G ultra-reliable low-latency communication implementation challenges and operational issues with IoT devices. Electronics 2019, 8, 981. [Google Scholar] [CrossRef]
- TensorFlow Developers. TensorFlow. 2024. Available online: https://doi.org/10.5281/zenodo.13989084 (accessed on 15 November 2024).
- Abadi, M.; Agarwal, A.; Barham, P.; Brevdo, E.; Chen, Z.; Citro, C.; Corrado, G.S.; Davis, A.; Dean, J.; Devin, M.; et al. TensorFlow: Large-Scale Machine Learning on Heterogeneous Systems, 2015. Available online: https://www.tensorflow.org/ (accessed on 15 November 2024).
- Beutel, D.J.; Topal, T.; Mathur, A.; Qiu, X.; Fernandez-Marques, J.; Gao, Y.; Sani, L.; Kwing, H.L.; Parcollet, T.; Gusmão, P.P.d.; et al. Flower: A Friendly Federated Learning Research Framework. arXiv 2020, arXiv:2007.14390. [Google Scholar]
- Montgomery, D.C.; Peck, E.A.; Vining, G.G. Introduction to Linear Regression Analysis, 6th ed.; Wiley: Hoboken, NJ, USA, 2021; Chapter 2. [Google Scholar]
- Willmott, C.J.; Matsuura, K. Advantages of the Mean Absolute Error (MAE) over the Root Mean Square Error (RMSE) in Assessing Average Model Performance. Clim. Res. 2005, 30, 79–82. [Google Scholar] [CrossRef]
- Frost, J. Regression Analysis: An Intuitive Guide for Using and Interpreting Linear Models; Statistics By Jim Publishing: State College, PA, USA, 2019; Chapter 5. [Google Scholar]














| Reference | Methodology | Utilized Algorithm | Results and Limitations |
|---|---|---|---|
| Liu et al. (2020) [15] | Privacy-preserving method for vehicle traffic forecasting in smart cities using FL. | FL-based Gated Recurrent Unit. | Effective traffic prediction with privacy; requires real-world testing and scalability improvements. |
| Hua et al. (2020) [8] | Blockchain and FL for collaborative machine learning in rail systems. | Blockchain-enhanced FL. | Improved learning without central servers; challenges in integration with current systems. |
| Yu et al. (2020) [16] | Mobility-aware content caching at the network edge for dynamic management. | Mobility-aware caching strategies. | Addressed dynamic content management; lacks real-world testing. |
| Zhang et al. (2021) [10] | FL for predicting vehicle speeds while preserving location privacy. | Graph neural networks. | Privacy-preserving speed prediction; lacks experimental results. |
| Manias et al. (2021) [17] | Operational challenges in FL for intelligent transportation. | General FL operational focus. | Insights into operational aspects; lacks case studies or empirical data. |
| Chen et al. (2021) [18] | FL framework for elastic edge-to-cloud model aggregation. | Elastic FL framework. | Proposed novel aggregation framework; lacked comprehensive validation. |
| Yamany et al. (2021) [19] | Quantum-based FL framework to defend against attacks in transportation. | Quantum FL framework. | Security-focused approach; effectiveness not validated. |
| Liu et al. (2023) [20] | Multilevel FL model for traffic flow forecasting. | Multilevel FL and Spatial–Temporal Graph neural network. | Improved prediction accuracy and communication efficiency; requires further generalizability testing. |
| Liu et al. (2024) [21] | Personalized FL for short-term traffic flow prediction. | Temporal Convolutional Networks and Graph-Temporal Convolutional Networks. | Significant accuracy improvements; complexity in diverse environments remains a challenge. |
| Feng et al. (2024) [22] | FL addressing spatio–temporal dependencies and traffic pattern heterogeneity. | Attention-based Spatio–temporal Graph neural network. | Outperformed baselines in accuracy; challenges in training consistency. |
| Yaqub et al. (2024) [23] | FLAGCN for real-time traffic prediction. | FL and asynchronous GCN. | Improved accuracy and efficiency; needs broader scalability analysis. |
| Meese et al. (2024) [24] | Blockchain-enhanced FL for decentralized traffic prediction. | Blockchain-enhanced FL. | Superior accuracy; latency and integration issues persist. |
| Weather Condition | Minor Injury | Major Injury | Fatalities |
|---|---|---|---|
| Clear | 240 | 2010 | 79 |
| Rain | 18 | 188 | 4 |
| Cloud | 15 | 132 | 1 |
| Layer (Type) | Output Shape | Param # |
|---|---|---|
| batch_normalization_1 | (None, 4) | 16 |
| dense_1 | (None, 32) | 160 |
| batch_normalization_2 | (None, 32) | 128 |
| activation_1 | (None, 32) | 0 |
| dense_2 | (None, 64) | 2112 |
| batch_normalization_3 | (None, 64) | 256 |
| activation_2 | (None, 64) | 0 |
| dense_3 | (None, 128) | 8320 |
| batch_normalization_4 | (None, 128) | 512 |
| activation_3 | (None, 128) | 0 |
| dense_4 | (None, 256) | 33,024 |
| batch_normalization_5 | (None, 256) | 1024 |
| activation_4 | (None, 256) | 0 |
| dense_5 | (None, 512) | 131,584 |
| batch_normalization_6 | (None, 512) | 2048 |
| activation_5 | (None, 512) | 0 |
| dense_6 | (None, 1024) | 525,312 |
| batch_normalization_7 | (None, 1024) | 4096 |
| activation_6 | (None, 1024) | 0 |
| dropout_1 | (None, 1024) | 0 |
| dense_7 | (None, 1) | 1025 |
| Total Parameters | 709,617 | |
| Trainable Parameters | 705,577 | |
| Non-trainable Parameters | 4040 | |
Disclaimer/Publisher’s Note: The statements, opinions and data contained in all publications are solely those of the individual author(s) and contributor(s) and not of MDPI and/or the editor(s). MDPI and/or the editor(s) disclaim responsibility for any injury to people or property resulting from any ideas, methods, instructions or products referred to in the content. |
© 2025 by the authors. Licensee MDPI, Basel, Switzerland. This article is an open access article distributed under the terms and conditions of the Creative Commons Attribution (CC BY) license (https://creativecommons.org/licenses/by/4.0/).
Share and Cite
Alnami, H.; Mohzary, M. VehiCast: Real-Time Highway Traffic Incident Forecasting System Using Federated Learning and Vehicular Ad Hoc Network. Electronics 2025, 14, 900. https://doi.org/10.3390/electronics14050900
Alnami H, Mohzary M. VehiCast: Real-Time Highway Traffic Incident Forecasting System Using Federated Learning and Vehicular Ad Hoc Network. Electronics. 2025; 14(5):900. https://doi.org/10.3390/electronics14050900
Chicago/Turabian StyleAlnami, Hani, and Muhammad Mohzary. 2025. "VehiCast: Real-Time Highway Traffic Incident Forecasting System Using Federated Learning and Vehicular Ad Hoc Network" Electronics 14, no. 5: 900. https://doi.org/10.3390/electronics14050900
APA StyleAlnami, H., & Mohzary, M. (2025). VehiCast: Real-Time Highway Traffic Incident Forecasting System Using Federated Learning and Vehicular Ad Hoc Network. Electronics, 14(5), 900. https://doi.org/10.3390/electronics14050900

