Technological Convergence of Blockchain and Artificial Intelligence: A Review and Challenges
Abstract
1. Introduction
Purpose and Contribution
2. Background Technology
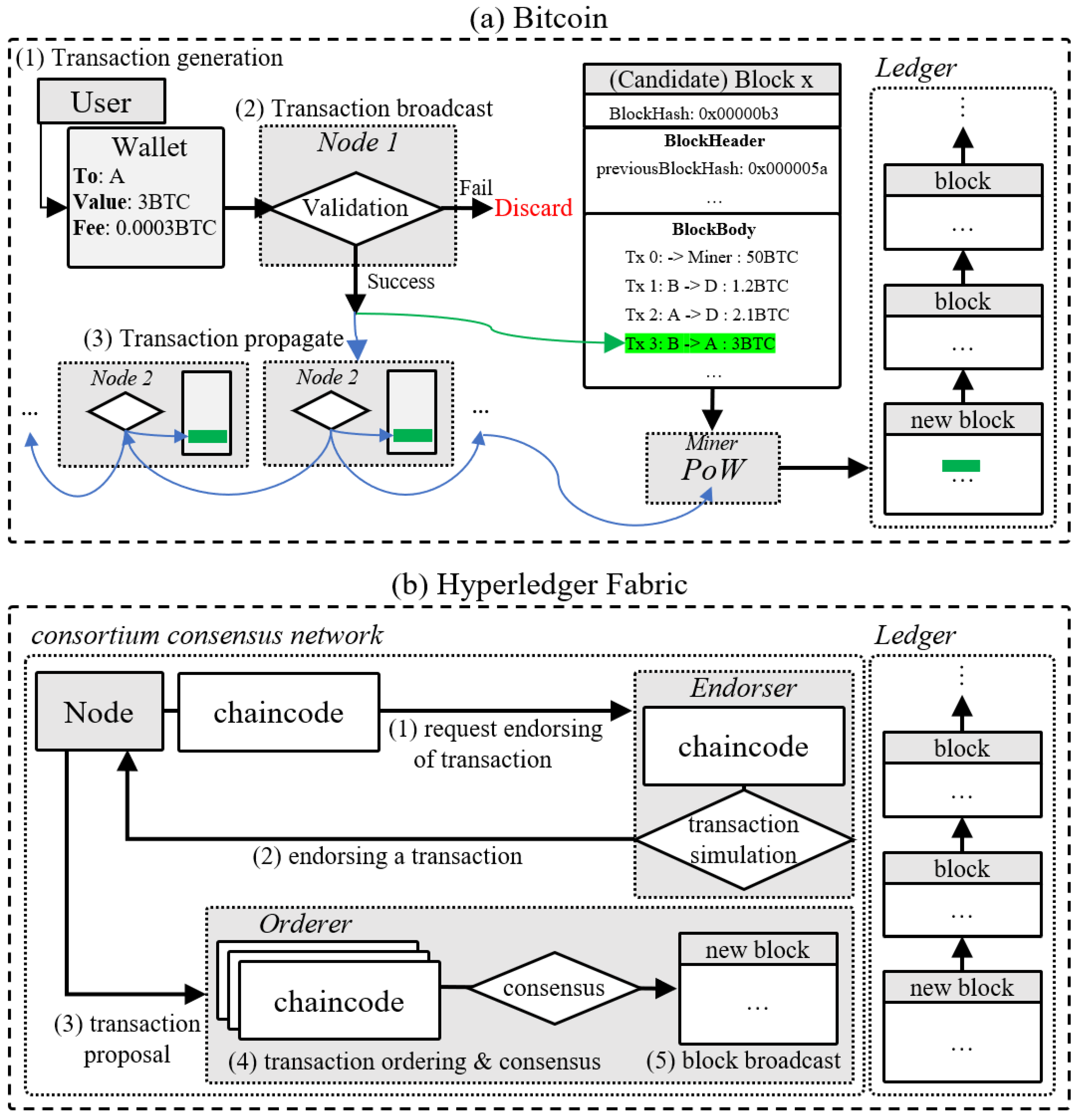
2.1. Overview of Blockchain Technology
- Data integrity: Data integrity is ensured because data recorded on the blockchain cannot be altered without the consent of network participants through a consensus algorithm. This characteristic increases the reliability of data by preventing them from being tampered with.
- Transparency: All transactions and data on a blockchain are exposed to network participants, and all participants have the same ledger, which increases data transparency. This increased transparency increases the clarity of transactions and helps to detect and prevent fraud and misconduct.
- Security: Blockchains use cryptographic techniques such as hash algorithms and elliptic curve cryptography to protect data, ensuring strong security. This feature prevents data leaks and ensures data safety. It also enables effective privacy protection through transactions using identifiers such as wallet accounts.
- Decentralized: Blockchain stores data on a distributed network rather than a centralized server, and is not managed by a single node or server, eliminating single points of failure. This architecture improves network resilience and ensures continuous service availability.
2.2. Overview of Artificial Intelligence Technology
- Automate: AI can be used to automate repetitive tasks to increase efficiency and relieve human workloads. This automation can also reduce errors due to human oversight, strengthening the overall accuracy and reliability of your work.
- Predictive ability: AI excels at identifying patterns in vast datasets and predicting future events based on these patterns. This capability provides proactive insights into different scenarios, which can significantly aid in the decision-making process and predicting future trends.
- Personalization: AI greatly enhances user experience by learning user behavior patterns to facilitate personalized service delivery. This personalization ensures more relevant and efficient interactions, which increases user satisfaction and engagement.
- Real-time processing: AI’s ability to process significant amounts of data in real-time is a significant advantage. This ability supports instant decision-making and real-time service delivery, improving responsiveness and efficiency in a variety of applications and scenarios.
3. Research Trends in Blockchain and AI Combination
3.1. Research Overview
3.2. The Research Paper Collection Process
3.3. Research Survey on Artificial Intelligence for Blockchain
3.3.1. Layer 0—Blockchain Protocol
3.3.2. Layer 1—Data
3.3.3. Layer 2—Application
3.4. Research Survey on Blockchain for Artificial Intelligence
3.4.1. Class 1—Federated Learning
3.4.2. Class 2—Model Learning
3.4.3. Class 3—Data Sharing
3.4.4. Class 4—AI Governance
4. Combination of Blockchain and AI
4.1. Potential Benefits of Combining Blockchain and Artificial Intelligence
4.2. Technological Foundations of Combination Blockchain and Artificial Intelligence
4.2.1. Blockchain Technology
- Smart Contract: A smart contract is an automated contract that runs on a blockchain network. Smart contracts, which are written in various programming languages and distributed across the blockchain network, ensure automated, error-free execution and accurate input processing, and enhance reliability by recording records and processes within the blockchain. These features automate the execution of AI algorithms and record the results on the blockchain, thereby improving the transparency, verifiability, and reliability that AI models may lack.
- Distributed data storage: Blockchains, which take advantage of the characteristics of distributed networks, go beyond the limitations of centralized servers and ensure data integrity and transparency. This distributed data storage provides enhanced security storage and sharing by strengthening the reliability of the training and testing data essential for training AI models.
- Encryption technology: Blockchain-encrypted data storage enhances the security of data that is processed and trained by artificial intelligence. This encryption ensures data confidentiality to prevent unauthorized access or manipulation while enabling AI to use blockchain encryption technology to predict and respond to security threats.
- Distributed computing: The ability of blockchain to distribute computing tasks among all network participants increases the efficient use of computing resources, reducing the time and cost associated with large-scale computing tasks. This distribution enables AI to learn and process in a decentralized network, providing the computing power needed to manage vast amounts of data and complex AI models, thereby improving the speed of learning and processing.
4.2.2. Artificial Intelligence Technology
- Data analysis and processing: Artificial intelligence is excellent at analyzing and processing large datasets. This ability can be used to improve the performance and security of a blockchain by examining transaction data or network status data generated within the blockchain. In addition, artificial intelligence can discover new research directions by learning the vast amount of data in a blockchain, and this exploration can enable informed predictions or decisions.
- Automation and optimization: The ability of AI to solve complex problems or automate repetitive tasks can be used to automatically execute smart contracts on the blockchain or to support the optimization of blockchain networks. In addition, AI-based optimization techniques can improve the programming stability of blockchain networks through detailed smart contract fee calculations and comprehensive security analysis.
- Machine Learning: Machine learning, which is one of the branches of artificial intelligence, emphasizes the creation of evolving algorithms by learning from data to improve performance. This technology can be used to identify various patterns within the blockchain, and these insights can be used to improve blockchain performance or strengthen security. The vast amount of data generated by blockchains can be used to explore graph-based anomaly detection or new pattern detection and suggest new research directions.
- Explainability: Artificial intelligence has the ability to clearly explain the training data, the learning process, and the decision-making process, and provides verifiable results (for networks that support explainable learning processes). When combined with the transparency of blockchain, it provides significant benefits in improving user trust in blockchain and AI systems and ensuring the explicit trustworthiness of the explained AI model.
5. Challenges
5.1. Trusted Oracle
5.2. Scalability
5.3. Data Privacy
5.4. Combination of Consensus Algorithms and Artificial Intelligence
5.5. Interoperability
5.6. Inefficiency of Data Storage
5.7. Model Update and Version Management
5.8. Regulation and Standard
6. Future Perspective and Discussion
6.1. Future Perspective
- Develop energy-efficient consensus algorithms: As part of the integration of blockchain and AI, the focus of research could employ methods to reprocess and integrate the computation required to train AI models into the blockchain consensus process. This could promote energy efficiency and better resource utilization and could lead to the development of new consensus algorithms.
- Recording AI model update weights: The objective of the research is to develop an optimized framework for efficiently performing AI model updates and versioning on the blockchain. Possible methods discussed include sidechain technology and a framework for providing blockchain-based storage. This can support the continuous learning and improvement of AI models and performance enhancements while maintaining transparency on the blockchain.
- Enhancing data privacy and security: Research is needed to address data privacy and security issues that may arise during the integration of blockchain and AI. Framework designs need to consider the tradeoffs between the transparency and decentralization of blockchain and privacy protection. This includes the development of cryptographic techniques and data protection mechanisms that can protect privacy while ensuring data accuracy.
- Application to federated learning platforms: Considering the above, this framework is particularly suitable for federated learning platforms. Federated learning involves jointly training a global model while each participating node independently manages its local data. By leveraging the inherent trust and transparency of blockchain, data privacy and security can be enhanced. You can use blockchain to securely manage model updates and data exchange, and build incentive structures to encourage participation. While keeping the consensus algorithm secure, you can evaluate each node’s contribution to consensus performance based on its learning history and performance.
6.2. Discussion
7. Conclusions
Author Contributions
Funding
Data Availability Statement
Conflicts of Interest
References
- Anton, D. ARTIFICIAL INTELLIGENCE IN BLOCKCHAIN-PROVIDE DIGITAL TECHNOLOGY. Int. J. Innov. Technol. Econ. 2022, 4, 1–12. [Google Scholar] [CrossRef]
- Hickman, C.F.L.; Alshubbar, H.; Chambost, J.; Jacques, C.; Pena, C.A.; Drakeley, A.; Freour, T. Data sharing: Using blockchain and decentralized data technologies to unlock the potential of artificial intelligence: What can assisted reproduction learn from other areas of medicine? Fertil. Steril. 2020, 114, 927–933. [Google Scholar] [CrossRef] [PubMed]
- Kumar, Y. AI techniques in blockchain technology for fraud detection and prevention. In Security Engineering for Embedded and Cyber-Physical Systems; CRC Press: Boca Raton, FL, USA, 2022; pp. 207–224. [Google Scholar]
- Ali, A.; Abd Razak, S.; Othman, S.H.; Eisa, T.A.E.; Al-Dhaqm, A.; Nasser, M.; Elhassan, T.; Elshafie, H.; Saif, A. Financial fraud detection based on machine learning: A systematic literature review. Appl. Sci. 2022, 12, 9637. [Google Scholar] [CrossRef]
- Marwala, T.; Xing, B. Blockchain and Artificial Intelligence. arXiv 2018, arXiv:1802.04451. [Google Scholar]
- Muheidat, F.; Tawalbeh, L. Artificial Intelligence and Blockchain for Cybersecurity Applications. In Artificial Intelligence and Blockchain for Future Cybersecurity Applications; Series Title: Studies in Big Data; Maleh, Y., Baddi, Y., Alazab, M., Tawalbeh, L., Romdhani, I., Eds.; Springer International Publishing: Berlin/Heidelberg, Germany, 2021; Volume 90, pp. 3–29. [Google Scholar] [CrossRef]
- Nakamoto, S. Bitcoin: A Peer-to-Peer Electronic Cash System. Decentralized Business Review. 2008. Available online: https://www.klausnordby.com/bitcoin/Bitcoin_Whitepaper_Document_HD.pdf (accessed on 19 November 2024).
- Castor, A. A (Short) Guide to Blockchain Consensus Protocols. 2017. Available online: https://www.coindesk.com/markets/2017/03/04/a-short-guide-to-blockchain-consensus-protocols/ (accessed on 19 November 2024).
- Khan, S.N.; Loukil, F.; Ghedira-Guegan, C.; Benkhelifa, E.; Bani-Hani, A. Blockchain smart contracts: Applications, challenges, and future trends. Peer-Netw. Appl. 2021, 14, 2901–2925. [Google Scholar] [CrossRef]
- Zikratov, I.; Kuzmin, A.; Akimenko, V.; Niculichev, V.; Yalansky, L. Ensuring data integrity using blockchain technology. In Proceedings of the 2017 20th Conference of Open Innovations Association (FRUCT), Saint-Petersburg, Russia, 3–7 April 2017; pp. 534–539, ISSN 2305-7254. [Google Scholar] [CrossRef]
- Narayanan, A.; Bonneau, J.; Felten, E.; Miller, A.; Goldfeder, S. Bitcoin and Cryptocurrency Technologies: A Comprehensive Introduction; Princeton University Press: Princeton, NJ, USA, 2016. [Google Scholar]
- Yli-Huumo, J.; Ko, D.; Choi, S.; Park, S.; Smolander, K. Where is current research on blockchain technology?—A systematic review. PLoS ONE 2016, 11, e0163477. [Google Scholar] [CrossRef]
- Buterin, V.; Conner, E.; Dudley, R.; Slipper, M.; Norden, I.; Bakhta, A. EIP-1559: Fee Market Change for ETH 1.0 Chain. 2019. Available online: https://eips.ethereum.org/EIPS/eip-1559 (accessed on 19 November 2024).
- Androulaki, E.; Barger, A.; Bortnikov, V.; Cachin, C.; Christidis, K.; De Caro, A.; Enyeart, D.; Ferris, C.; Laventman, G.; Manevich, Y.; et al. Hyperledger fabric: A distributed operating system for permissioned blockchains. In Proceedings of the Thirteenth EuroSys Conference, Porto, Portugal, 1–15 April 2018; EuroSys ’18. pp. 1–15. [Google Scholar] [CrossRef]
- Hyperledger Foundation. Hyperledger Besu. Available online: https://www.hyperledger.org/projects/besu (accessed on 19 November 2024).
- Stuart, R.; Peter, N. Artificial Intelligence A Modern Approach, 3rd ed.; PEARSON: London, UK, 2010; ISSN 978-0-13-604259-4. [Google Scholar]
- Li, T.; Sahu, A.K.; Talwalkar, A.; Smith, V. Federated learning: Challenges, methods, and future directions. IEEE Signal Process. Mag. 2020, 37, 50–60. [Google Scholar] [CrossRef]
- Chalapathy, R.; Chawla, S. Deep learning for anomaly detection: A survey. arXiv 2019, arXiv:1901.03407. [Google Scholar]
- Salah, K.; Rehman, M.H.U.; Nizamuddin, N.; Al-Fuqaha, A. Blockchain for AI: Review and Open Research Challenges. IEEE Access 2019, 7, 10127–10149. [Google Scholar] [CrossRef]
- Team, N.A. Nebula ai (Nbai)—Decentralized ai Blockchain Whitepaper; Academic Press: Cambridge, MA, USA, 2018. [Google Scholar]
- Wang, T.; Liew, S.C.; Zhang, S. When blockchain meets AI: Optimal mining strategy achieved by machine learning. Int. J. Intell. Syst. 2021, 36, 2183–2207. [Google Scholar] [CrossRef]
- Alrubei, S.M.; Ball, E.; Rigelsford, J.M. A Secure Blockchain Platform for Supporting AI-Enabled IoT Applications at the Edge Layer. IEEE Access 2022, 10, 18583–18595. [Google Scholar] [CrossRef]
- Khan, A.A.; Laghari, A.A.; Li, P.; Dootio, M.A.; Karim, S. The collaborative role of blockchain, artificial intelligence, and industrial internet of things in digitalization of small and medium-size enterprises. Sci. Rep. 2023, 13, 1656. [Google Scholar] [CrossRef] [PubMed]
- Zheng, Z.; Dai, H.N.; Wu, J. Blockchain Intelligence: When Blockchain Meets Artificial Intelligence. arXiv 2020, arXiv:1912.06485. [Google Scholar] [CrossRef]
- Chen, T.; Li, Z.; Zhu, Y.; Chen, J.; Luo, X.; Lui, J.C.S.; Lin, X.; Zhang, X. Understanding Ethereum via Graph Analysis. ACM Trans. Internet Technol. 2020, 20, 18:1–18:32. [Google Scholar] [CrossRef]
- Chen, W.; Wu, J.; Zheng, Z.; Chen, C.; Zhou, Y. Market Manipulation of Bitcoin: Evidence from Mining the Mt. Gox Transaction Network. In Proceedings of the IEEE INFOCOM 2019—IEEE Conference on Computer Communications, Paris, France, 29 April–2 May 2019; pp. 964–972, ISSN 2641-9874. [Google Scholar] [CrossRef]
- Deepa, M.; Akila, D. Cost-Effective Anomaly Detection for Blockchain Transactions Using Unsupervised Learning. In Intelligent Computing and Innovation on Data Science; Lecture Notes in Networks and Systems; Peng, S.L., Hsieh, S.Y., Gopalakrishnan, S., Duraisamy, B., Eds.; Springer: Singapore, 2021; pp. 445–453. [Google Scholar] [CrossRef]
- Shayegan, M.J.; Sabor, H.R.; Uddin, M.; Chen, C.L. A Collective Anomaly Detection Technique to Detect Crypto Wallet Frauds on Bitcoin Network. Symmetry 2022, 14, 328. [Google Scholar] [CrossRef]
- Deebak, B.D.; AL-Turjman, F. Privacy-preserving in smart contracts using blockchain and artificial intelligence for cyber risk measurements. J. Inf. Secur. Appl. 2021, 58, 102749. [Google Scholar] [CrossRef]
- Liu, T.; Sabrina, F.; Jang-Jaccard, J.; Xu, W.; Wei, Y. Artificial Intelligence-Enabled DDoS Detection for Blockchain-Based Smart Transport Systems. Sensors 2022, 22, 32. [Google Scholar] [CrossRef]
- Mansour, R.F. Artificial intelligence based optimization with deep learning model for blockchain enabled intrusion detection in CPS environment. Sci. Rep. 2022, 12, 12937. [Google Scholar] [CrossRef] [PubMed]
- Ray, R.R.; Agar, Z.; Dutta, P.; Ganguly, S.; Sah, P.; Roy, D. MenGO: A Novel Cloud-based Digital Healthcare Platform for Andrology Powered by Artificial Intelligence, Data Science & Analytics, Bioinformatics and Blockchain. Biomed Sci Instrum 2021, 57, 4. [Google Scholar] [CrossRef]
- Griewing, S.; Lingenfelder, M.; Wagner, U.; Gremke, N. Use Case Evaluation and Digital Workflow of Breast Cancer Care by Artificial Intelligence and Blockchain Technology Application. Healthcare 2022, 10, 2100. [Google Scholar] [CrossRef] [PubMed]
- Raja, G.; Manaswini, Y.; Vivekanandan, G.D.; Sampath, H.; Dev, K.; Bashir, A.K. AI-Powered Blockchain—A Decentralized Secure Multiparty Computation Protocol for IoV. In Proceedings of the IEEE INFOCOM 2020—IEEE Conference on Computer Communications Workshops (INFOCOM WKSHPS), Toronto, ON, Canada, 6–9 July 2020; pp. 865–870. [Google Scholar] [CrossRef]
- Xiao, W.; Liu, C.; Wang, H.; Zhou, M.; Hossain, M.S.; Alrashoud, M.; Muhammad, G. Blockchain for Secure-GaS: Blockchain-Powered Secure Natural Gas IoT System With AI-Enabled Gas Prediction and Transaction in Smart City. IEEE Internet Things J. 2021, 8, 6305–6312. [Google Scholar] [CrossRef]
- Mao, D.; Wang, F.; Hao, Z.; Li, H. Credit Evaluation System Based on Blockchain for Multiple Stakeholders in the Food Supply Chain. Int. J. Environ. Res. Public Health 2018, 15, 1627. [Google Scholar] [CrossRef] [PubMed]
- Kamble, S.S.; Gunasekaran, A.; Kumar, V.; Belhadi, A.; Foropon, C. A machine learning based approach for predicting blockchain adoption in supply Chain. Technol. Forecast. Soc. Chang. 2021, 163, 120465. [Google Scholar] [CrossRef]
- Kim, S.K. Blockchain Smart Contract to Prevent Forgery of Degree Certificates: Artificial Intelligence Consensus Algorithm. Electronics 2022, 11, 2112. [Google Scholar] [CrossRef]
- Li, D.; Han, D.; Weng, T.H.; Zheng, Z.; Li, H.; Liu, H.; Castiglione, A.; Li, K.C. Blockchain for federated learning toward secure distributed machine learning systems: A systemic survey. Soft Comput. 2022, 26, 4423–4440. [Google Scholar] [CrossRef] [PubMed]
- Mugunthan, V.; Rahman, R.; Kagal, L. BlockFLow: An Accountable and Privacy-Preserving Solution for Federated Learning. arXiv 2020, arXiv:2007.03856. [Google Scholar] [CrossRef]
- Toyoda, K.; Zhao, J.; Zhang, A.N.S.; Mathiopoulos, P.T. Blockchain-Enabled Federated Learning With Mechanism Design. IEEE Access 2020, 8, 219744–219756. [Google Scholar] [CrossRef]
- Kim, H.; Park, J.; Bennis, M.; Kim, S.L. Blockchained On-Device Federated Learning. IEEE Commun. Lett. 2020, 24, 1279–1283. [Google Scholar] [CrossRef]
- Zhang, Q.; Palacharla, P.; Sekiya, M.; Suga, J.; Katagiri, T. Demo: A Blockchain Based Protocol for Federated Learning. In Proceedings of the 2020 IEEE 28th International Conference on Network Protocols (ICNP), Madrid, Spain, 13–16 October 2020; pp. 1–2, ISSN 2643-3303. [Google Scholar] [CrossRef]
- Liang, W.; Xiao, L.; Zhang, K.; Tang, M.; He, D.; Li, K.C. Data Fusion Approach for Collaborative Anomaly Intrusion Detection in Blockchain-Based Systems. IEEE Internet Things J. 2022, 9, 14741–14751. [Google Scholar] [CrossRef]
- Lu, Y.; Huang, X.; Dai, Y.; Maharjan, S.; Zhang, Y. Blockchain and Federated Learning for Privacy-Preserved Data Sharing in Industrial IoT. IEEE Trans. Ind. Informatics 2020, 16, 4177–4186. [Google Scholar] [CrossRef]
- Durga, R.; Poovammal, E. FLED-Block: Federated Learning Ensembled Deep Learning Blockchain Model for COVID-19 Prediction. Front. Public Health 2022, 10, 892499. [Google Scholar] [CrossRef]
- Pokhrel, S.R.; Choi, J. Federated Learning With Blockchain for Autonomous Vehicles: Analysis and Design Challenges. IEEE Trans. Commun. 2020, 68, 4734–4746. [Google Scholar] [CrossRef]
- Kumar, R.; Khan, A.A.; Kumar, J.; Zakria; Golilarz, N.A.; Zhang, S.; Ting, Y.; Zheng, C.; Wang, W. Blockchain-Federated-Learning and Deep Learning Models for COVID-19 Detection Using CT Imaging. IEEE Sensors J. 2021, 21, 16301–16314. [Google Scholar] [CrossRef] [PubMed]
- You, J. Blockchain Framework for Artificial Intelligence Computation. Softw. Impacts 2022, 13, 100314. [Google Scholar] [CrossRef]
- Chen, X.; Wang, X.; Yang, K. Asynchronous Blockchain-based Privacy-preserving Training Framework for Disease Diagnosis. In Proceedings of the 2019 IEEE International Conference on Big Data (Big Data), Los Angeles, CA, USA, 9–12 December 2019; pp. 5469–5473. [Google Scholar] [CrossRef]
- Rahman, M.A.; Hossain, M.S.; Islam, M.S.; Alrajeh, N.A.; Muhammad, G. Secure and Provenance Enhanced Internet of Health Things Framework: A Blockchain Managed Federated Learning Approach. IEEE Access 2020, 8, 205071–205087. [Google Scholar] [CrossRef] [PubMed]
- Hathaliya, J.; Sharma, P.; Tanwar, S.; Gupta, R. Blockchain-Based Remote Patient Monitoring in Healthcare 4.0. In Proceedings of the 2019 IEEE 9th International Conference on Advanced Computing (IACC), Tiruchirapalli, India, 13–14 December 2019; pp. 87–91, ISSN 2473-3571. [Google Scholar] [CrossRef]
- Tagde, P.; Tagde, S.; Bhattacharya, T.; Tagde, P.; Chopra, H.; Akter, R.; Kaushik, D.; Rahman, M.H. Blockchain and artificial intelligence technology in e-Health. Environ. Sci. Pollut. Res. 2021, 28, 52810–52831. [Google Scholar] [CrossRef] [PubMed]
- Jabarulla, M.Y.; Lee, H.N. A Blockchain and Artificial Intelligence-Based, Patient-Centric Healthcare System for Combating the COVID-19 Pandemic: Opportunities and Applications. Healthcare 2021, 9, 1019. [Google Scholar] [CrossRef] [PubMed]
- Zhang, X.; Shi, X.; Pan, W. Big Data Logistics Service Supply Chain Innovation Model Based on Artificial Intelligence and Blockchain. Mob. Inf. Syst. 2022, 2022, e4794190. [Google Scholar] [CrossRef]
- Hua, G.; Zhu, L.; Wu, J.; Shen, C.; Zhou, L.; Lin, Q. Blockchain-Based Federated Learning for Intelligent Control in Heavy Haul Railway. IEEE Access 2020, 8, 176830–176839. [Google Scholar] [CrossRef]
- Zhan, T. Trustworthy Artificial Intelligence for Blockchain-based Cryptocurrency. In Proceedings of the 8th International Conference on Artificial Intelligence and Applications (AI 2022), Tianjin, China, 18–21 March 2022; Academy and Industry Research Collaboration Center (AIRCC): Chennai, India, 2022; pp. 63–68, ISBN 9781925953787. [Google Scholar] [CrossRef]
- Du, Y.; Miao, S.; Tong, Z.; Lemieux, V.; Wang, Z. Blockchain-Empowered Mobile Edge Intelligence, Machine Learning and Secure Data Sharing. In Advances in the Convergence of Blockchain and Artificial Intelligence; IntechOpen: Rijeka, Croatia, 2021. [Google Scholar]
- Ruf, P.; Reich, C.; Ould-Abdeslam, D. Flexibility of Modular and Accountable MLOps Pipelines for CPS. In Proceedings of the IARIA Congress 2022: International Conference on Technical Advances and Human Consequences, Nice, France, 24–28 July 2022; pp. 69–75. [Google Scholar]
- Subramanya, R.; Sierla, S.; Vyatkin, V. From DevOps to MLOps: Overview and application to electricity market forecasting. Appl. Sci. 2022, 12, 9851. [Google Scholar] [CrossRef]
- Battina, D.S. An intelligent devops platform research and design based on machine learning. Training 2019, 6, 68–75. [Google Scholar]
- Kučera, J.; Bruckner, T. Blockchain and ethics: A brief overview of the emerging initiatives. In Proceedings of the BIR Workshops, Katowice, Poland, 23–25 September 2019; Volume 2443, pp. 129–139. [Google Scholar]
- Sharif, M.M.; Ghodoosi, F. The ethics of blockchain in organizations. J. Bus. Ethics 2022, 178, 1009–1025. [Google Scholar] [CrossRef]
- Asif, R.; Hassan, S.R.; Parr, G. Integrating a blockchain-based governance framework for responsible AI. Future Internet 2023, 15, 97. [Google Scholar] [CrossRef]
- Di Prisco, D. Blockchain and AI: The technological revolution’s impact on corporate governance relationships. In Proceedings of the New Challenges in Corporate Governance: Theory and Practice, Naples, Italy, 3–4 October 2019; pp. 368–381. [Google Scholar]
- El Khatib, M.; Al Mulla, A.; Al Ketbi, W. The role of blockchain in e-governance and decision-making in project and program management. Adv. Internet Things 2022, 12, 88–109. [Google Scholar] [CrossRef]
- M., S.; Chattu, V.K. A Review of Artificial Intelligence, Big Data, and Blockchain Technology Applications in Medicine and Global Health. Big Data Cogn. Comput. 2021, 5, 41. [Google Scholar] [CrossRef]
- Rao, K.P.N.; Manvi, S. Survey on Electronic Health Record Management Using Amalgamation of Artificial Intelligence and Blockchain Technologies. Acta Inform. Pragensia 2023, 12, 179–199. [Google Scholar] [CrossRef]
- Ul Hassan, M.; Rehmani, M.H.; Chen, J. Anomaly Detection in Blockchain Networks: A Comprehensive Survey. IEEE Commun. Surv. Tutorials 2023, 25, 289–318. [Google Scholar] [CrossRef]
- Harris, J.D.; Waggoner, B. Decentralized and Collaborative AI on Blockchain. In Proceedings of the 2019 IEEE International Conference on Blockchain (Blockchain), Atlanta, GA, USA, 14–17 July 2019; pp. 368–375. [Google Scholar] [CrossRef]
- Hussain, A.A.; Al-Turjman, F. Artificial intelligence and blockchain: A review. Trans. Emerg. Telecommun. Technol. 2021, 32, e4268. [Google Scholar] [CrossRef]
- Kumar, S.; Lim, W.M.; Sivarajah, U.; Kaur, J. Artificial Intelligence and Blockchain Integration in Business: Trends from a Bibliometric-Content Analysis. Inf. Syst. Front. 2023, 25, 871–896. [Google Scholar] [CrossRef]
- Polas, M.R.H.; Afshar Jahanshahi, A.; Kabir, A.I.; Sohel-Uz-Zaman, A.S.M.; Osman, A.R.; Karim, R. Artificial Intelligence, Blockchain Technology, and Risk-Taking Behavior in the 4.0IR Metaverse Era: Evidence from Bangladesh-Based SMEs. J. Open Innov. Technol. Mark. Complex. 2022, 8, 168. [Google Scholar] [CrossRef]
- Yang, Q.; Zhao, Y.; Huang, H.; Xiong, Z.; Kang, J.; Zheng, Z. Fusing Blockchain and AI With Metaverse: A Survey. IEEE Open J. Comput. Soc. 2022, 3, 122–136. [Google Scholar] [CrossRef]
- Azzaoui, A.E.; Singh, S.K.; Pan, Y.; Park, J.H. Block5GIntell: Blockchain for AI-Enabled 5G Networks. IEEE Access 2020, 8, 145918–145935. [Google Scholar] [CrossRef]
- Plasma Chains. Available online: https://ethereum.org/en/developers/docs/scaling/plasma/ (accessed on 19 November 2024).
- Ethereum Org State Channels. Available online: https://github.com/ethereum/ethereum-org-website/blob/dev/src/content/developers/docs/scaling/state-channels/index.md (accessed on 19 November 2024).
- What Are Layer-2 Scaling Solutions. Available online: https://crypto.com/university/what-are-layer-2-scaling-solutions (accessed on 19 November 2024).
- Adi Ben, A. Blockchain Bridges Have Failed Spectacularly. Can the Faith and Trust in Them be Restored? YAHOO Finance: New York, NY, USA, 2022; Section: Opinion. [Google Scholar]
- Fiege, U.; Fiat, A.; Shamir, A. Zero knowledge proofs of identity. In Proceedings of the Nineteenth Annual ACM Symposium on Theory of Computing, New York, NY, USA, 25–27 May 1987; pp. 210–217. [Google Scholar]
- Yi, X.; Paulet, R.; Bertino, E.; Yi, X.; Paulet, R.; Bertino, E. Homomorphic Encryption; Springer: Berlin/Heidelberg, Germany, 2014. [Google Scholar]
- Inter-Blockchain Communication. Available online: https://ibcprotocol.org/ (accessed on 19 November 2024).
- Interoperable, Scalable, Public Blockchain|Polkadot. Available online: https://www.polkadot.network/features/technology/ (accessed on 19 November 2024).
- Chainlink: The Industry-Standard Web3 Services Platform. Available online: https://chain.link/ (accessed on 19 November 2024).
- What Are Blockchain Rollups? Available online: https://www.ledger.com/academy/what-are-blockchain-rollups (accessed on 19 November 2024).
- Williams, S.; Diordiiev, V.; Berman, L.; Uemlianin, I. Arweave: A Protocol for Economically Sustainable Information Permanence. Arweave Yellow Paper. 2019. Available online: https://www.semanticscholar.org/paper/Arweave%3A-A-Protocol-for-Economically-Sustainable-Williams-Diordiiev/c7c62789ca397106e3df50b300bcdd494fecd27b (accessed on 19 November 2024).
- Tyagi, A.; Aswathy, S.; Abraham, A. Integrating blockchain technology and artificial intelligence: Synergies perspectives challenges and research directions. J. Inf. Assur. Secur. 2020, 15, 78–85. [Google Scholar]
- Ahamed, N.; Karthikeyan, P. A reinforcement learning integrated in heuristic search method for self-driving vehicle using blockchain in supply chain management. Int. J. Intell. Networks 2020, 1, 100–110. [Google Scholar]
- Rickardo, G.; Gladson, V. Disruptive technologies in supply chain management such as artificial intelligence and blockchain. World J. Adv. Res. Rev. 2023, 16, 22–34. [Google Scholar] [CrossRef]
- Oriekhoe, O.; Ashiwaju, B.; Ihemereze, K. Blockchain technology in supply chain management: A comprehensive review. Int. J. Manag. Enterp. Res. 2024, 12, 50–65. [Google Scholar]
- Kashem, M.; Shamsuddoha, M.; Nasir, T.; Chowdhury, A. Supply chain disruption versus optimization: A review on artificial intelligence and blockchain. Knowledge 2023, 3, e100. [Google Scholar] [CrossRef]
- Emrouznejad, A.; Chowdhury, S.; Dey, P. Blockchain in operations and supply chain management. Ann. Oper. Res. 2023, 315, 125–140. [Google Scholar] [CrossRef]
- Tsolakis, N.; Schumacher, R.; Dora, M. Artificial intelligence and blockchain implementation in supply chains: A pathway to sustainability and data monetisation? Ann. Oper. Res. 2023, 312, 45–60. [Google Scholar] [CrossRef] [PubMed]
- Zawish, M.; Ashraf, N.; Ansari, R.; Davy, S. Toward on-device AI and blockchain for 6G-enabled agricultural supply chain management. IEEE Internet Things Mag. 2022, 5, 100–115. [Google Scholar] [CrossRef]




| Layer | Task | Purpose | Approach |
|---|---|---|---|
| Protocol Layer | Mining, Consensus | PoW Energy Cost Improvement | Learning for Consensus [20] |
| Mining Algorithm Optimization | Multidimension Reinforcement Learning [21] | ||
| IoT Engine | Reliability of Data Upload Protocol | Data Flow Verification [22] | |
| Lightweight Stakeholder Certification | Collaborative Framework [23] | ||
| Data Layer | Fraud, Scam | Anomaly Detection | Raw Data Analysis [24] |
| Cross Graph Analysis [25] | |||
| Singular Value Decomposition [26] | |||
| Cluster-based Unsupervised Learning [27] | |||
| Collective Anomaly Approach [28] | |||
| Privacy, Security | Smart Contract Privacy | eXtreme Gradient Boosting [29] | |
| DDoS Detection | Autoencoder + Multilayer Perceptron [30] | ||
| Intrusion Detection | PRO-DLBIDCPS [31] | ||
| Application Layer | Healthcare | Susceptible Disease Treatment | Natural Language Processing [32] |
| Therapeutic Workflow | Blockchain-based AI Engine [33] | ||
| IoT Application | Internet of Vehicle | Distributed Secure Multiparty Computing [34] | |
| Supply Chain | Temporal Pattern Attention-Based LSTM [35] | ||
| Credit Evaluation System [36] | |||
| Adoption Decision Support [37] | |||
| Document | Degree Certificate | Natural Language Processing, Hashing [38] |
| Layer | Task | Purpose | Approach |
|---|---|---|---|
| Federated Learning | Framework, Architecture | Blockchain-based Federated Learning | Incentive Mechanism [39] |
| Data Privacy | Contribution Scoring, Incentive Mechanism [40] | ||
| Preventing Unjust Enrichment | Theory of Competition, Contribution Measurement [41] | ||
| Local Data Security | Local Model Update Validation [42] | ||
| Demo Experiment [43] | |||
| Security Enhancement [45] | |||
| Intrusion Detection | Data Fusion Approach [44] | ||
| FL-Model Reliability | Extreme Learning Machine [46] | ||
| Model Learning | Framework | Blockchain-based Federated Learning | Update Compensation Approach [47] |
| Reinforcement Learning Acceleration | Consensus for Learning [49] | ||
| Healthcare | Reliability | Blockchain-based Learning [48] | |
| Local Data Security | Asynchronous Cooperative Modeling [50] | ||
| IoHT | Survey [51] | ||
| Data Privacy | Blockchain-based Distributed AI [52] | ||
| Data Sharing | Healthcare | Medical Data Sharing | Medical Index Analysis [53] |
| Data Management | Predictive Modeling and Diagnosis [54] | ||
| Supply Chain | Risk Management | Enhanced Ant-colony Algorithm [55] | |
| Data Island Problem | Asynchronous Collaborative Learning [56] | ||
| Data | Model Reliability | Transaction Irreversibility [57] | |
| Data Security | Edge Computing Blockchain [58] | ||
| AI Governance | MLOps | Cyber-Physical System | MLOps Pipeline [59] |
| Electricity Market Forecasting | MLOps [60] | ||
| Intelligent DevOps | MLOps [61] | ||
| Ethical AI | AI Decision-making Process | Survey [62] | |
| Organization Ethical | Survey [63] | ||
| Responsible AI Dev | Blockchain-based Governance [64] | ||
| AI Compliance, Governance | Compliance, Risk | Organization Governance [65] | |
| Dicision-making, E-Governance | AI, Blockchain Governance [66] |
| Research Paper | Research Focus | Integration Approach | Research Methodology | Key Contributions |
|---|---|---|---|---|
| Tyagi et al. [87] | Blockchain and AI Integration in Supply Chain Management | Synergy between Blockchain and AI | Literature Review | Enhanced Security and Performance in Supply Chain |
| Ahamed et al. [88] | Blockchain and AI Integration in Autonomous Vehicles | Integration of AI and Blockchain | Case Study | Enhanced Data Traceability and Safety in Supply Chain |
| Rickardo et al. [89] | AI and Blockchain Integration in Supply Chain Management | Innovative Integration of AI and Blockchain | Comprehensive Review | Enhanced Transparency and Efficiency in Supply Chain |
| Oriekhoe et al. [90] | Comprehensive Review of Blockchain in Supply Chain Management | Integration of Blockchain and AI | Literature Review | Enhanced Data Privacy and Scalability |
| Kashem et al. [91] | Integration of AI and Blockchain in Supply Chain Management | Integration of AI and Blockchain | Comprehensive Review | Enhanced Optimization and Efficiency in Supply Chain Operations |
| Emrouznejad et al. [92] | Blockchain and AI Integration in Operations and Supply Chain Management | Integration of Blockchain and AI | Experimental Study | Enhanced Efficiency and Transparency in Operations and Supply Chain |
| Tsolakis et al. [93] | AI and Blockchain Integration in Business | Integration of AI and Blockchain | Conceptual Review | Enhanced Sustainability and Data Monetization in Business |
| Zawish et al. [94] | Blockchain and AI Integration in Agricultural Supply Chain Management | Integration of Blockchain and AI | Case Study | Enhanced Data Traceability and Efficiency in Agricultural Supply Chain |
| Our Study | Comprehensive Integration of Blockchain and AI | Systematic Integration Analysis | Blockchain Scalability, AI Data Management, Consensus Algorithm Energy Efficiency | Proposal of Comprehensive Framework, Addressing Technical Challenges, Suggesting Future Research Directions |
Disclaimer/Publisher’s Note: The statements, opinions and data contained in all publications are solely those of the individual author(s) and contributor(s) and not of MDPI and/or the editor(s). MDPI and/or the editor(s) disclaim responsibility for any injury to people or property resulting from any ideas, methods, instructions or products referred to in the content. |
© 2024 by the authors. Licensee MDPI, Basel, Switzerland. This article is an open access article distributed under the terms and conditions of the Creative Commons Attribution (CC BY) license (https://creativecommons.org/licenses/by/4.0/).
Share and Cite
Choi, N.; Kim, H. Technological Convergence of Blockchain and Artificial Intelligence: A Review and Challenges. Electronics 2025, 14, 84. https://doi.org/10.3390/electronics14010084
Choi N, Kim H. Technological Convergence of Blockchain and Artificial Intelligence: A Review and Challenges. Electronics. 2025; 14(1):84. https://doi.org/10.3390/electronics14010084
Chicago/Turabian StyleChoi, Nakhoon, and Heeyoul Kim. 2025. "Technological Convergence of Blockchain and Artificial Intelligence: A Review and Challenges" Electronics 14, no. 1: 84. https://doi.org/10.3390/electronics14010084
APA StyleChoi, N., & Kim, H. (2025). Technological Convergence of Blockchain and Artificial Intelligence: A Review and Challenges. Electronics, 14(1), 84. https://doi.org/10.3390/electronics14010084

