Enhancing the Safety of Autonomous Vehicles in Adverse Weather by Deep Learning-Based Object Detection
Abstract
1. Introduction
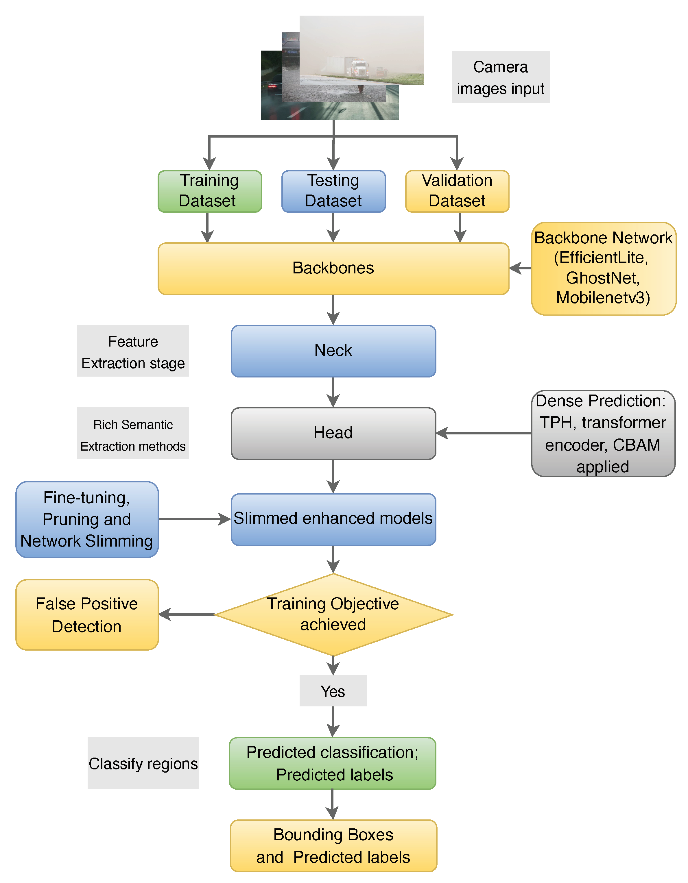
- Propose a one-stage object-detection module, YOLOv5, incorporating multiple lightweight backbones such as ShuffleNetV2 [6], GhostNet, VoVNet [7], and computer vision attention mechanisms, including squeeze-and-excitation (SE) block [8], convolution block attention module (CBAM) block [9], or efficient channel attention (ECA) block [10] to advance the performance in detecting objects in challenged settings.
- Integrate transformer prediction heads (TPH) into YOLOv5 to enhance object localization, particularly for adverse scenes.
- Simplify the framework with the Pruning method, quantization, and distillation specifically tailored for addressing adverse weather-related issues to reduce the computational cost and size of the model.
- Augment YOLOv5 with CBAM to improve the network’s capacity to recognize regions of interest in photos with broad region coverage. For enhanced classification of object categories, a self-trained classifier is employed. Our proposed framework achieves a remarkable 99.7% average precision (AP), surpassing the baseline method of [11] by 5%.
2. Related Work
2.1. Traditional Object-Detection Algorithms
2.2. Object-Detection Algorithms in Low Visibility
3. Methodology
3.1. Overview of Proposed One-Stage Approach
3.2. Component of the Enhanced Model
3.3. Proposed Small Objects Prediction Head
3.4. Transformer Encoder Block
3.5. Swin Transformer Block
3.6. Convolutional Block Attention Module
3.7. Pruning Procedure and Strategy
3.8. Network Slimming
4. Experimental Details
4.1. Setup
4.2. Performance Measurement
4.3. Dataset
4.4. Evaluation Metrics
5. Results and Discussion
5.1. Model Training
5.2. Performance Results
5.3. Quantitative Evaluation
5.4. Performance Comparison
5.5. Navigating the Trade-Off in Bounding-Box Accuracy
5.6. Comparison Experiment of IoU Thresholds
5.7. Ablation Study
5.8. Detection Results Comparison
6. Conclusions
Author Contributions
Funding
Data Availability Statement
Conflicts of Interest
References
- Taherifard, N.; Simsek, M.; Kantarci, B. Bridging connected vehicles with artificial intelligence for smart first responder services. In Proceedings of the 2019 IEEE Global Conference on Signal and Information Processing (GlobalSIP), Ottawa, ON, Canada, 11–14 November 2019; pp. 1–5. [Google Scholar]
- Taherifard, N.; Simsek, M.; Lascelles, C.; Kantarci, B. Machine learning-driven event characterization under scarce vehicular sensing data. In Proceedings of the 2020 IEEE 25th International Workshop on Computer Aided Modeling and Design of Communication Links and Networks (CAMAD), Pisa, Italy, 14–16 September 2020; pp. 1–6. [Google Scholar]
- Zhu, J.; Li, X.; Jin, P.; Xu, Q.; Sun, Z.; Song, X. MME-YOLO: Multi-Sensor Multi-Level Enhanced YOLO for Robust Vehicle Detection in Traffic Surveillance. Sensors 2021, 21, 27. [Google Scholar] [CrossRef] [PubMed]
- Chen, Y.; Deng, C.; Sun, Q.; Wu, Z.; Zou, L.; Zhang, G.; Li, W. Lightweight Detection Methods for Insulator Self-Explosion Defects. Sensors 2024, 24, 290. [Google Scholar] [CrossRef]
- Wang, T.; Zhai, Y.; Li, Y.; Wang, W.; Ye, G.; Jin, S. Insulator Defect Detection Based on ML-YOLOv5 Algorithm. Sensors 2024, 24, 204. [Google Scholar] [CrossRef]
- Ma, N.; Zhang, X.; Zheng, H.T.; Sun, J. ShuffleNet V2: Practical Guidelines for Efficient CNN Architecture Design. arXiv 2018, arXiv:1807.11164. [Google Scholar]
- Lee, Y.; won Hwang, J.; Lee, S.; Bae, Y.; Park, J. An Energy and GPU-Computation Efficient Backbone Network for Real-Time Object Detection. arXiv 2019, arXiv:1904.09730. [Google Scholar]
- Hu, J.; Shen, L.; Albanie, S.; Sun, G.; Wu, E. Squeeze-and-Excitation Networks. arXiv 2019, arXiv:1709.01507. [Google Scholar]
- Woo, S.; Park, J.; Lee, J.Y.; Kweon, I.S. CBAM: Convolutional Block Attention Module. arXiv 2018, arXiv:1807.06521. [Google Scholar]
- Wang, Q.; Wu, B.; Zhu, P.; Li, P.; Zuo, W.; Hu, Q. ECA-Net: Efficient Channel Attention for Deep Convolutional Neural Networks. arXiv 2020, arXiv:1910.03151. [Google Scholar]
- Yao, J.; Fan, X.; Li, B.; Qin, W. Adverse Weather Target Detection Algorithm Based on Adaptive Color Levels and Improved YOLOv5. Sensors 2022, 22, 8577. [Google Scholar] [CrossRef]
- Khan, N.A.; Jhanjhi, N.; Brohi, S.N.; Usmani, R.S.A.; Nayyar, A. Smart traffic monitoring system using Unmanned Aerial Vehicles (UAVs). Comput. Commun. 2020, 157, 434–443. [Google Scholar] [CrossRef]
- Lu, L.; Dai, F. Accurate road user localization in aerial images captured by unmanned aerial vehicles. Autom. Constr. 2024, 158, 105257. [Google Scholar] [CrossRef]
- Kohli, P.; Chadha, A. Enabling Pedestrian Safety using Computer Vision Techniques: A Case Study of the 2018 Uber Inc. Self-driving Car Crash. arXiv 2018, arXiv:1805.11815. [Google Scholar]
- Li, X.; Cui, H.; Rizzo, J.; Wong, E.; Fang, Y. Cross-Safe: A Computer Vision-Based Approach to Make All Intersection-Related Pedestrian Signals Accessible for the Visually Impaired. In Advances in Computer Vision—Proceedings of the 2019 Computer Vision Conference CVC; Advances in Intelligent Systems and Computing; Arai, K., Kapoor, S., Eds.; Springer: Cham, Switzerland, 2020; pp. 132–146. [Google Scholar] [CrossRef]
- Lu, L.; Dai, F. Automated visual surveying of vehicle heights to help measure the risk of overheight collisions using deep learning and view geometry. Comput.-Aided Civ. Infrastruct. Eng. 2022, 38, 194–210. [Google Scholar] [CrossRef]
- Liu, W.; Anguelov, D.; Erhan, D.; Szegedy, C.; Reed, S.; Fu, C.Y.; Berg, A.C. SSD: Single Shot MultiBox Detector. In Lecture Notes in Computer Science; Springer International Publishing: Chapel Hill, SA, USA, 2016; pp. 21–37. [Google Scholar] [CrossRef]
- Tan, M.; Pang, R.; Le, Q.V. EfficientDet: Scalable and Efficient Object Detection. arXiv 2020, arXiv:1911.09070. [Google Scholar]
- Lin, T.Y.; Goyal, P.; Girshick, R.; He, K.; Dollár, P. Focal Loss for Dense Object Detection. arXiv 2018, arXiv:1708.02002. [Google Scholar]
- Redmon, J.; Divvala, S.; Girshick, R.; Farhadi, A. You Only Look Once: Unified, Real-Time Object Detection. arXiv 2016, arXiv:1506.02640. [Google Scholar]
- Redmon, J.; Farhadi, A. YOLO9000: Better, Faster, Stronger. arXiv 2016, arXiv:1612.08242. [Google Scholar]
- Redmon, J.; Farhadi, A. YOLOv3: An Incremental Improvement. arXiv 2018, arXiv:1804.02767. [Google Scholar]
- He, K.; Zhang, X.; Ren, S.; Sun, J. Spatial Pyramid Pooling in Deep Convolutional Networks for Visual Recognition. In Lecture Notes in Computer Science; Springer International Publishing: Beijing, China, 2014; pp. 346–361. [Google Scholar] [CrossRef]
- Bochkovskiy, A.; Wang, C.Y.; Liao, H.Y.M. YOLOv4: Optimal Speed and Accuracy of Object Detection. arXiv 2020, arXiv:2004.10934. [Google Scholar]
- Misra, D. Mish: A Self Regularized Non-Monotonic Activation Function. arXiv 2020, arXiv:1908.08681. [Google Scholar]
- Wang, W.; Wei, C.; Yang, W.; Liu, J. GLADNet: Low-Light Enhancement Network with Global Awareness. In Proceedings of the 2018 13th IEEE International Conference on Automatic Face & Gesture Recognition (FG 2018), Xi’an, China, 15–19 May 2018; pp. 751–755. [Google Scholar]
- Loh, Y.P.; Liang, X.; Chan, C.S. Low-light image enhancement using Gaussian Process for features retrieval. Signal Process. Image Commun. 2019, 74, 175–190. [Google Scholar] [CrossRef]
- Lin, T.Y.; Dollár, P.; Girshick, R.; He, K.; Hariharan, B.; Belongie, S. Feature Pyramid Networks for Object Detection. arXiv 2017, arXiv:1612.03144. [Google Scholar]
- Hinton, G.; Vinyals, O.; Dean, J. Distilling the Knowledge in a Neural Network. arXiv 2015, arXiv:1503.02531. [Google Scholar]
- Dai, J.; Qi, H.; Xiong, Y.; Li, Y.; Zhang, G.; Hu, H.; Wei, Y. Deformable Convolutional Networks. CoRR 2017, arXiv:1703.06211. [Google Scholar]
- Han, K.; Wang, Y.; Tian, Q.; Guo, J.; Xu, C.; Xu, C. GhostNet: More Features from Cheap Operations. CoRR 2019, arXiv:1911.11907. [Google Scholar]
- Tan, M.; Le, Q.V. EfficientNet: Rethinking Model Scaling for Convolutional Neural Networks. CoRR 2019, arXiv:1905.11946. [Google Scholar]
- Li, B.; Wu, B.; Su, J.; Wang, G.; Lin, L. EagleEye: Fast Sub-net Evaluation for Efficient Neural Network Pruning. arXiv 2020, arXiv:2007.02491. [Google Scholar]
- Cui, C.; Gao, T.; Wei, S.; Du, Y.; Guo, R.; Dong, S.; Lu, B.; Zhou, Y.; Lv, X.; Liu, Q.; et al. PP-LCNet: A Lightweight CPU Convolutional Neural Network. CoRR 2021, arXiv:2109.15099. [Google Scholar]
- Zhu, X.; Lyu, S.; Wang, X.; Zhao, Q. TPH-YOLOv5: Improved YOLOv5 Based on Transformer Prediction Head for Object Detection on Drone-captured Scenarios. CoRR 2021, arXiv:2108.11539. [Google Scholar]
- Li, Y.; Shen, M.; Ma, J.; Ren, Y.; Zhao, M.; Zhang, Q.; Gong, R.; Yu, F.; Yan, J. MQBench: Towards Reproducible and Deployable Model Quantization Benchmark. arXiv 2021, arXiv:2111.03759. [Google Scholar]
- Ding, H.; Pu, J.; Hu, C. TinyNeuralNetwork: An Efficient Deep Learning Model Compression Framework. arXiv 2021. Available online: https://github.com/alibaba/TinyNeuralNetwork (accessed on 1 September 2022).
- Liu, Z.; Lin, Y.; Cao, Y.; Hu, H.; Wei, Y.; Zhang, Z.; Lin, S.; Guo, B. Swin Transformer: Hierarchical Vision Transformer using Shifted Windows. arXiv 2021, arXiv:2103.14030. [Google Scholar]
- Ultralytics. YOLOv5: A State-of-the-Art Real-Time Object Detection System. 2021. Available online: https://docs.ultralytics.com (accessed on 9 January 2023).
- Shen, F.; Zeng, G. Weighted Residuals for Very Deep Networks. arXiv 2016, arXiv:1605.08831. [Google Scholar]
- Anzaroot, S.; Passos, A.; Belanger, D.; McCallum, A. Learning Soft Linear Constraints with Application to Citation Field Extraction. arXiv 2014, arXiv:1403.1349. [Google Scholar]
- Lang, X.; Ren, Z.; Wan, D.; Zhang, Y.; Shu, S. MR-YOLO: An Improved YOLOv5 Network for Detecting Magnetic Ring Surface Defects. Sensors 2022, 22, 9897. [Google Scholar] [CrossRef]
- Dosovitskiy, A.; Beyer, L.; Kolesnikov, A.; Weissenborn, D.; Zhai, X.; Unterthiner, T.; Dehghani, M.; Minderer, M.; Heigold, G.; Gelly, S.; et al. An Image is Worth 16x16 Words: Transformers for Image Recognition at Scale. arXiv 2021, arXiv:2010.11929. [Google Scholar]
- Vaswani, A.; Shazeer, N.; Parmar, N.; Uszkoreit, J.; Jones, L.; Gomez, A.N.; Kaiser, L.; Polosukhin, I. Attention Is All You Need. arXiv 2023, arXiv:1706.03762. [Google Scholar]
- Zhu, P.; Wen, L.; Du, D.; Bian, X.; Fan, H.; Hu, Q.; Ling, H. Detection and tracking meet drones challenge. IEEE Trans. Pattern Anal. Mach. Intell. 2021, 44, 7380–7399. [Google Scholar] [CrossRef] [PubMed]
- Howard, A.G.; Zhu, M.; Chen, B.; Kalenichenko, D.; Wang, W.; Weyand, T.; Andreetto, M.; Adam, H. MobileNets: Efficient Convolutional Neural Networks for Mobile Vision Applications. arXiv 2017, arXiv:1704.04861. [Google Scholar]
- Liu, Z.; Li, J.; Shen, Z.; Huang, G.; Yan, S.; Zhang, C. Learning Efficient Convolutional Networks through Network Slimming. arXiv 2017, arXiv:1708.06519. [Google Scholar]
- Kenk, M.A.; Hassaballah, M. DAWN: Vehicle Detection in Adverse Weather Nature Dataset. arXiv 2020, arXiv:2008.05402. [Google Scholar]
- Yuan, G.X.; Chang, K.W.; Hsieh, C.J.; Lin, C.J. A Comparison of Optimization Methods and Software for Large-scale L1-regularized Linear Classification. J. Mach. Learn. Res. 2010, 11, 3183–3234. [Google Scholar]
- Pedregosa, F.; Varoquaux, G.; Gramfort, A.; Michel, V.; Thirion, B.; Grisel, O.; Blondel, M.; Müller, A.; Nothman, J.; Louppe, G.; et al. Scikit-learn: Machine Learning in Python. arXiv 2018, arXiv:1201.0490. [Google Scholar]
- Lin, T.Y.; Maire, M.; Belongie, S.; Bourdev, L.; Girshick, R.; Hays, J.; Perona, P.; Ramanan, D.; Zitnick, C.L.; Dollár, P. Microsoft COCO: Common Objects in Context. arXiv 2015, arXiv:1405.0312. [Google Scholar]
- Kumar, A.; Zhang, Z.J.; Lyu, H. Object detection in real time based on improved single shot multi-box detector algorithm. EURASIP J. Wirel. Commun. Netw. 2020, 2020, 204. [Google Scholar] [CrossRef]
- Elfwing, S.; Uchibe, E.; Doya, K. Sigmoid-Weighted Linear Units for Neural Network Function Approximation in Reinforcement Learning. arXiv 2017, arXiv:1702.03118. [Google Scholar] [CrossRef] [PubMed]
- Liu, R. Higher Accuracy on Vision Models with EfficientNet-Lite. 2020. Available online: https://blog.tensorflow.org/2020/03/higher-accuracy-on-vision-models-with-efficientnet-lite.html (accessed on 16 March 2023).
- Liu, Z.; Wang, Y.; Han, K.; Ma, S.; Gao, W. Post-Training Quantization for Vision Transformer. arXiv 2021, arXiv:2106.14156. [Google Scholar]
- Jacob, B.; Kligys, S.; Chen, B.; Zhu, M.; Tang, M.; Howard, A.; Adam, H.; Kalenichenko, D. Quantization and Training of Neural Networks for Efficient Integer-Arithmetic-Only Inference. arXiv 2017, arXiv:1712.05877. [Google Scholar]



















| Model Architecture | YOLOv5 (You Only Look Once) |
|---|---|
| Backbone Network | The feature extraction network used as the backbone of the object-detection model, like GhostNet, EfficientNet, MobileNet, etc. |
| Detection Head | Detection layer 1: 80 × 80 × 256 for detect small size object. Detection layer 2: 40 × 40 × 512 for detect medium size object. Detection layer 3: 20 × 20 × 512 for detect large size object. |
| Training Data | The DAWN dataset. |
| Preprocessing | The novel methodology that addresses these issues without altering the original images such as resizing, normalization, data augmentation, etc. |
| Loss Function | The function used to measure the difference between predicted and ground truth bounding boxes and class probabilities during training, like Binary Cross-Entropy with Logits Loss, Focal Loss function. |
| Optimization Algorithm | The algorithm used to optimize the model’s parameters during training, such as stochastic gradient descent (SGD), Adam, RMSProp, etc. |
| Hyper-parameters | Tunable parameters that control the learning process, learning rate is default as 0.01, batch size is 2, number of epochs is 450/500, etc. |
| Evaluation Metrics | Metrics used to evaluate the performance of the model, such as mean Average Precision (mAP), Intersection over Union (IoU), precision, recall, etc. |
| Inference Method | We implemented multi-batch inference which optimizes deep learning models and accelerates inference in NVIDIA hardware and examines the difference in speed using the proposed model. |
| Objects | |||||||
|---|---|---|---|---|---|---|---|
| Training Stages | Number of Images | Person | Bicycle | Car | Motorcycle | Bus | Truck |
| Training set | 328 | 162 | 550 | 1515 | 0 | 21 | 91 |
| Validating set | 106 | 28 | 193 | 226 | 9 | 5 | 14 |
| Testing set | 71 | 9 | 74 | 203 | 1 | 0 | 7 |
| Total | 505 | 199 | 817 | 1944 | 10 | 26 | 112 |
| Methodology | Precision (%) | Recall (%) | F1 | (%) | (%) |
|---|---|---|---|---|---|
| YOLOv5—L | 0.85 | 0.90 | 0.86 | 0.90 | 0.90 |
| YOLOv5—M | 0.92 | 0.81 | 0.88 | 0.93 | 0.74 |
| YOLOv5—N | 0.87 | 0.80 | 0.91 | 0.90 | 0.74 |
| YOLOv5—S | 0.89 | 0.83 | 0.80 | 0.88 | 0.75 |
| YOLOv5—X | 0.90 | 0.85 | 0.80 | 0.90 | 0.69 |
| Methodology | Precision (%) | Recall (%) | F1 | (%) | (%) |
|---|---|---|---|---|---|
| TPH-Slimming Pruned (Our) | 0.94 | 0.81 | 0.89 | 96.8 | 76.1 |
| YOLOv5x (Our) | 0.75 | 0.99 | 0.66 | 99.1 | 90.0 |
| YOLOv5s (Our) | 0.95 | 0.81 | 0.88 | 98.5 | 80.9 |
| YOLOv5s+YOLOv5xP2CBAM (Our) | 0.97 | 0.80 | 0.91 | 98.1 | 73.5 |
| YOLOv5xP2+YOLOv5s (Our) | 0.90 | 0.83 | 0.80 | 97.2 | 75.1 |
| YOLOv4-tiny [11] | 0.82 | 0.52 | 0.64 | 49.9 | 29.1 |
| YOLOv3-tiny [11] | 0.80 | 0.59 | 0.68 | 51.3 | 25.4 |
| YOLOv5-baseline [11] | 0.91 | 0.82 | 0.90 | 84.7 | 65.1 |
| Methodologies | Metrics | IoU Threshold (%) | ||||
|---|---|---|---|---|---|---|
| AP0.5 | AP0.6 | AP0.7 | AP0.8 | AP0.9 | ||
| YOLO baseline model | Precision | 0.92 | 0.87 | 0.81 | 0.74 | 0.68 |
| F-Score | 0.88 | 0.84 | 0.80 | 0.75 | 0.69 | |
| Recall | 0.81 | 0.79 | 0.76 | 0.73 | 0.69 | |
| YOLO enhanced model | Precision | 0.99 | 0.95 | 0.91 | 0.85 | 0.79 |
| F-Score | 0.91 | 0.88 | 0.85 | 0.81 | 0.75 | |
| Recall | 0.88 | 0.86 | 0.84 | 0.80 | 0.76 | |
| Methodologies | Solutions | mAP@0.5 | mAP@0.5:0.9 |
|---|---|---|---|
| TPH-Slimming Pruned | Proposed method | 0.94 (↑2.15) | 0.81 (↑2.15) |
| YOLOv5x | Proposed method | 0.75 (↑1.10) | 0.99 (↑1.15) |
| YOLOv5s | Proposed method | 0.95 (↑0.10) | 0.81 (↑0.15) |
| YOLOv5s+ YOLOv5xP2CBAM | Proposed method | 0.97 (↑2.15) | 0.80 (↑2.15) |
| YOLOv5xP2+YOLOv5s | Proposed method | 0.90 (↑0.39) | 0.83 (↑0.05) |
Disclaimer/Publisher’s Note: The statements, opinions and data contained in all publications are solely those of the individual author(s) and contributor(s) and not of MDPI and/or the editor(s). MDPI and/or the editor(s) disclaim responsibility for any injury to people or property resulting from any ideas, methods, instructions or products referred to in the content. |
© 2024 by the authors. Licensee MDPI, Basel, Switzerland. This article is an open access article distributed under the terms and conditions of the Creative Commons Attribution (CC BY) license (https://creativecommons.org/licenses/by/4.0/).
Share and Cite
Zhang, B.; Simsek, M.; Kulhandjian, M.; Kantarci, B. Enhancing the Safety of Autonomous Vehicles in Adverse Weather by Deep Learning-Based Object Detection. Electronics 2024, 13, 1765. https://doi.org/10.3390/electronics13091765
Zhang B, Simsek M, Kulhandjian M, Kantarci B. Enhancing the Safety of Autonomous Vehicles in Adverse Weather by Deep Learning-Based Object Detection. Electronics. 2024; 13(9):1765. https://doi.org/10.3390/electronics13091765
Chicago/Turabian StyleZhang, Biwei, Murat Simsek, Michel Kulhandjian, and Burak Kantarci. 2024. "Enhancing the Safety of Autonomous Vehicles in Adverse Weather by Deep Learning-Based Object Detection" Electronics 13, no. 9: 1765. https://doi.org/10.3390/electronics13091765
APA StyleZhang, B., Simsek, M., Kulhandjian, M., & Kantarci, B. (2024). Enhancing the Safety of Autonomous Vehicles in Adverse Weather by Deep Learning-Based Object Detection. Electronics, 13(9), 1765. https://doi.org/10.3390/electronics13091765

