A Comprehensive and Privacy-Aware Approach for Remote Qualified Electronic Signatures
Abstract
1. Introduction
- Develop a privacy-centric RQES architecture: We design a system that ensures the user’s document privacy, while keeping the advantages of RQESs over local QESs.
- Ensure compliance: The proposed solution needs to be aligned with security requirements from relevant standards and legislation, mainly the eIDAS Regulation and CEN and ETSI standards.
- Ensure interoperability: The design of the proposed solution must be modular and consider various protocols proposed in the standards. Also, the system needs to ensure interoperability by respecting the advanced electronic signature formats (PAdES, CAdES, XAdES, and ASiC).
- Ease of integration: We propose a flexible solution with different integration options for different client requirements.
- Long-term signature preservation: We utilize, in a transparent manner, a long-term preservation service for enhancing the durability and validity of the electronic signatures.
2. Previous Work
- Using blockchain to improve the security of RQES infrastructure [4] via GSuite and Android.
- Surveying methods for implementing RQESs using open-source cryptographic libraries [5].
- Implementing a Long-Term Signature Preservation Service [6].
- Different integrations for RQESs with a set of platforms, like Android and Google GSuite, and a set of security protocols, like QRP and SQRL.
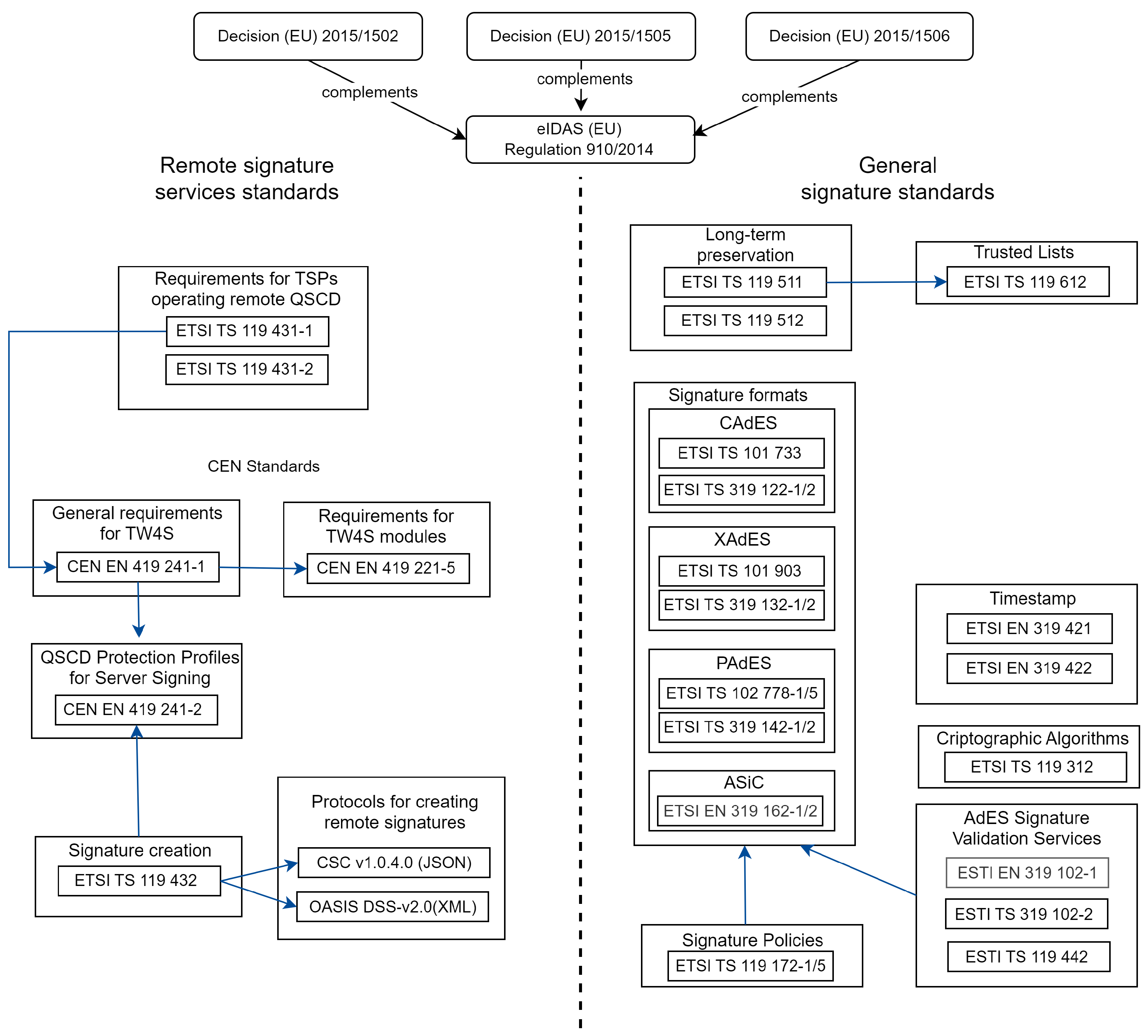
2.1. Standards Harmonization
- Finding a way to install the KSP in a user-friendly manner.
- Installing the user certificates in Windows Certificate Store in such a manner that they appear to have a corresponding private key.
- Overcoming some of the KSP interface limitations.
2.2. More Secure RQESs
2.3. Open-Source Cryptographic Libraries for RQESs
2.4. Long-Term Signature Preservation Service
- The weakening of cryptographic algorithms caused by technological breakthroughs.
- Digital signature expiration, and the evolution of data formats.
- Maintaining a standard-compliant application while adding blockchain integration.
3. Current Technological Context
3.1. Working Standards and Legislation
- Decision (EU) 2015/1502 set out the methods and minimal technical requirements for electronic identification assurance levels.
- Decision (EU) 2015/1505 established the formats and technological requirements for trusted lists.
3.1.1. CEN EN 419 241
- Low (SCAL1) —Signing keys are used with a low level of trust, under the sole control of the signer, and the activation of the signing key can remain for a certain period, or for several signatures. The use of the key by the authorized signer is enforced by the SSA that handles user authentication;
- High (SCAL2)—Signing keys are used with a high level of trust, under the sole control of the signer. The use of the key by the authorized signer is enforced by the SAM module that provides signature activation data to the signer using an activation protocol.
- SCA (Signature Creation Application)—the component whose principal responsibility is handling the document that needs to be signed, thus generating an input for the signing server and administering the resulting signature.
- SSA (Server Signing Application)—the remote infrastructure unit obtaining from the SCA a representation of the document to be signed and performing the signature creation under the sole control of the calling user.
- SCDev (Signature Creation Device)—usually defined through an HSM, its main purpose is to create a digital signature value using the user’s key.
- SIC (Signer’s Interaction Component)—user component that provides two-factor authentication to establish a relation between the signer and the signature as part of the signature activation data.
- SAM (Signature Activation Module)—located in a tamper-protected environment, it uses the signature activation data (SAD) to guarantee, with a high level of confidence, SCAL2 assurance.
3.1.2. ETSI TS 119 432
- SSASC (Server Signing Application Service Component)—This is the interface that provides support for creating the digital signature value. It interacts with the cryptographic signature creation module, SCDev, through which the signer controls the key with a certain level of trust.
- SCASC (Signature Creation Application Service Component)—This component receives the data to be signed together with other parameters and transmits the request to create the signature value to the SSASC.
- Synchronous—This refers to the fact that after sending the request to the SCS (Signature Creation System), the client waits for a final response before continuing its processing.
- Asynchronous—This is defined by the idea that the client application, after sending the request to the SCS, can continue to process other tasks without waiting for the completion of the operation, with the possibility of being notified by the server when the request processing is finished. The client will then send a request to receive the result.
3.1.3. Cloud Signature Consortium
- info—This provides details on the remote signing service, including the CSC version that is in use, the supported methods, and the available authentication options.
- oauth2/authorize—The behavior varies based on the transmitted parameters, as follows:
- –
- The method generates an access code if the option scope = service is present. This code is then utilized by oauth2/token to retrieve an API access token.
- –
- For scope = credential, the generated code will actually be the SAD. Naturally, signing the hash value or values is also necessary for this mode of use.
- oauth2/token—Based on a code obtained via the oauth2/authorize method with scope = service, this is utilized to obtain an API access token.
- Additionally, based on the previous, still-valid token, this approach can be used to renew an access token.
- signatures/signHash—This carries out the cryptographic computation needed to produce the transmitted hash’s signature. The SAD and API access token are required for this procedure to be approved.
- credentials/list—This endpoint provides a list of the user’s credentials, identified by using the previously acquired token.
- credentials/info—This method returns a structure containing the user certificate’s data. The information contained includes elements such as the base64 encoded certificate, the length of the key, accepted algorithms mentioned using OIDs, and additional certificate fields.
3.1.4. Digital Signature Service Core Protocols
3.2. Similar Integrations
3.2.1. Cryptomathic Signer
- On-Premise—The solution is installed in the customer infrastructure and is integrated with other existing services. This option is mainly directed towards TSPs (Trusted Service Providers) that want to expand their offered services palette.
- Hybrid Signing Service—The solution is offered as a service and is integrated into the organization’s infrastructure as a remote TSP.
- Fully Managed TSP—The solution is offered completely remotely, with users accessing the remote signing services through specific applications provided by Cryptomathic.
3.2.2. Bit4id SignCloud
3.2.3. DigitalSign SigningDesk
- Private Cloud platform—A single platform that integrates into the client infrastructure and offers the possibility of customization, depending on the client’s needs. It can be integrated with a Single Sign-On (SSO) authentication service;
- Shared Cloud platform—Services are offered remotely, eliminating the need for local integration within the client infrastructure.
3.2.4. Nextsense Signing Suite
3.2.5. SigningHub
- Remote Signing, by using an HSM or encrypted DB to store signing keys;
- Local Signing, by using signing keys stored on smart cards, USB tokens, or other types of secure hardware or software containers that the end user will manage;
- Mobile Signing, by using signing keys stored in the secure hardware of the end user’s mobile device.
3.2.6. Methics
- Kiuru Signature Activation Module (Kiuru SAM)—This enables the creation of digital signatures while enforcing the use of private keys only when the user requests such an action.
- Kiuru Mobile Signature Service Provider (Kiuru MSSP)—This service orchestrates the interconnection of several services in the remote signature environment, enabling the creation of AdESs and QESs.
- Alauda PBY app—This mobile application integrates several secure technologies developed by Methics:
- –
- The Alauda PBY protocol, which creates an end-to-end encrypted connection between the mobile device and the SAM server;
- –
- Mobile ID, which facilitates the registration of users in the system;
- –
- Zero-knowledge proofs for user authentication, combined with their proprietary SRP6 protocol for authentication and key exchange;
- –
- The Spli Key mechanism for storing the encrypted private key of a user by sending a part to be stored in the SAM database and the other part to be stored on the user’s mobile device.
3.3. Assuring Sole Control over the Remote Private Keys
- The key pair is generated inside the HSM; therefore, the private key is protected by the QSCD.
- Actual key pair and certificate creation is conducted by the actual user, and not by a TSP employee.
- When creating the key pair and certificate, the user sets a PIN that must remain secret.
- The private key is encrypted using the HSM’s master key and the user’s PIN. The protected form of the key is then exported from the HSM and stored on a protected server, outside the HSM.
- Every time a signature is requested, the system tries to decrypt the private key using the PIN code inserted by the user for that specific signature request.
- 1.
- User identification in person or using a remote system.
- 2.
- User registration into the system by a trusted agent (the registration is signed by the agent).
- 3.
- Certificate activation proceeds as follows:
- (a)
- The user authenticates with two factors.
- (b)
- The user chooses a secret PIN.
- (c)
- The user triggers key pair generation.
- (d)
- The CSR is generated.
- (e)
- The CSR is signed by the CA.
- (f)
- The user receives the qualified certificate.
- 4.
- Document signing proceeds as follows:
- (a)
- The user triggers document signing.
- (b)
- User fulfills 2FA (via SMS or mobile app).
- (c)
- Employing the user’s PIN and the MasterKey, the SSA can unwrap the private key inside the HSM. Then, the hash of the document is signed.
- (d)
- The signed hash is embedded in the document by the client application.
3.4. Related Work
4. Proposed Architecture
4.1. Overall Architecture
4.2. Sim Description
- ComputeMessageDigest —This applies a hash function to the PDF document and the signed attributes. It is used to obtain the digest of the document that would be sent to the RSS. This method is necessary since obtaining the hash to be signed is not a trivial task, as it must comply with the ETSI PAdES formatting standards [40,41]. In short, the hash function is computed on a byte range of the document, together with the signing certificate and other signed attributes.
- Sign_PAdES_B—This uses the PDF document, the client certificate, and the signed hash received from the RSS to obtain the PAdES B-B signature.
- Sign_PAdES_T—This uses the PDF document, the client certificate, and the signed hash received from the RSS to obtain the PAdES B-T signature. This endpoint also calls the QTSA.
- Sign_PAdES_LT—This uses the PDF document, the client certificate, and the signed hash received from the RSS to obtain the PAdES B-LT signature. To achieve the LT level, this endpoint must obtain the revocation status of the signing certificate and the certification chain.
- Sign_PAdES_LTA—Thus uses the PDF document, the client certificate, and the signed hash received from the RSS to obtain the PAdES B-LT signature. To achieve the LTA level, this endpoint must obtain the revocation status of the signing certificate and the certification chain. Then, it needs to apply a document timestamp, as described in Section 5.4.3 from ETSI EN 319 142-1 [40].
4.3. Rasim Description
- pades/computeHash obtains the hash of a PDF document and additional information. This hash is to be transmitted to the CSC server.
- pades/generateSignature, based on the PDF document and the signed hash, generates the PAdES signature.
- cades/computeHash obtains the hash of a non-formatted document and additional information. This hash is to be transmitted to the CSC server.
- cades/generateSignature, based on a non-formatted document and signed hash, generates the CAdES signature.
- xades/computeHash obtains the hash of an XML document and additional information. This hash is to be transmitted to the CSC server.
- xades/generateSignature, based on the XML document and the signed hash, generates the XAdES signature.
- asic/computeHash obtains the hash of a set of non-formatted documents and additional information. This hash is to be transmitted to the CSC server.
- asic/generateSignature, based on the set of documents and the signed hash, generates the ASiC signature.
4.4. Relevant Flows
- Initial Interaction —The user uploads the file to be signed in the browser.
- Service Authorization—The user needs to be authorized to access the CSC Service. For this, we implement an authorization flow specific to the OAuth 2.0 protocol. The user sends the username and password directly to the SIA module, so that it cannot be found by any third-party applications. After this step, the Signature App obtains a bearer token used for service authorization. With this token, the Signature App can now call CSC methods like credentials/list and credentials/info.
- Select Signing Certificate—The user chooses the certificate and private key to be used for signing. Since a user with an account might have multiple certificates issued on the platform, credential/list might return multiple credentialIDs. For each credentialID, the Signature App calls credential/info. Then, the user is prompted with the certificate information so that they can choose one of them.
- Obtain Hash to be signed—The Signature App uses the RASIM to obtain the hash of the document, with respect to the signature format. This step is realized in one simple REST API call.
- Credential Authorization—The Signature App needs to obtain the SAD before calling the signatures/signHash CSC endpoint. This step is realized by a set of redirects specific to the OAuth 2.0 protocol. This step also needs the hash to be signed, since the SAM authorizes the actual hash to be signed. The exact same hash needs to be sent for the signatures/signHash endpoint. The user needs to insert the second factor of authentication. The SAM verifies it and then issues the access_code. Using this code, the Signature App obtains the SAM from the SIA using the oauth2/token method.
- Actual Document Signing—In this step, the document is finally signed. Still, this process requires two main steps: calling the signature/signHash method and calling generateSignature from the RASIM. After this step, the signed document is ready and can be downloaded by the user.
4.5. PAdES Implementation Details
- Obtain the hash to be signed.
- Sign the hash with the external source.
- Incorporate the signed hash into the file.
- eu.europa.esig.dss.pades.signature.ExternalCMSService —This component offers the functionality of composing a CMS signature based on a PKCS#1 signature.
- eu.europa.esig.dss.pades.signature.PAdESWithExternalCMSService—This service offers support for creating a PAdES signature based on a CMS signature.
- eu.europa.esig.dss.service—This implements communication methods for various services provided on the Internet (TSP, CRL, OCSP, HTTP).
- eu.europa.esig.dss.model—This includes models and data structures used for managing fundamental entities for signatures (x509 certificates, PKCS#1 signature format, etc.)
- eu.europa.esig.dss.enumerations—This dictionary component stores static information, like the names of cryptographic algorithms and baseline profile types.
5. Deployment Scenarios
5.1. Signature App
- No development on client side.
- Install the SIM and RASIM on-premise.
- Install the Signature App on-premise.
5.2. RASIM Integration
- A customized Document Mgmt App is employed, corresponding to the design and user experience requirements of the client.
- The client does not need to implement advanced signature formatting (PAdES, CAdES, XAdES, ASiC).
- Installation of SIM & RASIM on-premise. Usually, these modules are deployed using Docker technology.
- Implement RASIM integration to obtain advanced signature formats.
- Implement the OAuth 2.0 flow with the SIA to obtain access tokens and the SAD.
- Implement the CSC protocol on the client side to obtain the certificate and signed hash.
5.3. SIM Integration
- A customized Document Mgmt App is employed, corresponding to the design and user experience requirements of the client.
- The client does not need to implement advanced signature formatting (PAdES, CAdES, XAdES, ASiC).
- Call SIM methods to obtain advanced signature formats.
- Implement the OAuth 2.0 flow with the SIA to obtain access tokens and the SAD.
- Implement the CSC protocol on the client side to obtain the certificate and signed hash.
- The Doc Mgmt App needs to be a Java application.
5.4. Direct Integration
- A customized Document Mgmt App is employed, corresponding to the design and user experience requirements of the client.
- Control over the implementation of client-side components.
- Implement the OAuth 2.0 flow with the SIA to obtain access tokens and the SAD.
- Implement the CSC protocol on the client side to obtain the certificate and signed hash.
- Implement the Timestamp client.
- The Doc Mgmt App should be a web application so that it implements a proper authentication and authorization flow.
6. Discussion
6.1. System Testing
6.2. Security
6.3. Interoperability
6.4. Ease of Integration
7. Conclusions
- An analysis of relevant standards and legislation, ensuring that the proposed solution is adoptable, secure, and interoperable with other electronic signature solutions.
- A comprehensive approach to electronic signature systems, taking into account various problems such as digital signature validation, digital signature status preservation, and electronic archival.
- User-centric design through the various deployment scenarios discussed. These offer flexibility for user requirements and ease of use, which is critical for widespread adoption.
Future Work
Author Contributions
Funding
Data Availability Statement
Conflicts of Interest
Abbreviations
| QES | Qualified Electronic Signature |
| RQES | Remote Qualified Electronic Signature |
| SAM | Signature Activation Module |
| SSA | Server Signing Application |
| QPS | Qualified Preservation Service |
| QSVA | Qualified Signature Validation Authority |
| QTSA | Qualified TimeStamp Authority |
| CSC | Cloud Signature Consortium |
| RSS | Remote Signature Service |
| HSM | Hardware Security Module |
| QSCD | Qualified Signature Creation Device |
| SIM | Signature Incorporation Module |
| RASIM | REST API Signature Incorporation Module |
| TSP | Trust Service Provider |
| SCAL | Sole Control Assurance Level |
| SIA | Signer Identification and Authorization |
| CSR | Certificate Signing Request |
References
- European Commission. Regulation (EU) No 910/2014 of the European Parliament and of the Council on Electronic Identification and Trust Services for Electronic Transactions in the Internal Market and Repealing Directive 1999/93/EC; Official Journal of the European Union: Luxembourg, 2014. [Google Scholar]
- Aciobanitei, I.; Leahu, L.; Pura, M. A PKCS#11 Driver for Cryptography in the Cloud. In Proceedings of the 2018 10th International Conference on Electronics, Computers and Artificial Intelligence (ECAI), Iasi, Romania, 28–30 June 2018. [Google Scholar] [CrossRef]
- Aciobanitei, I.; Urian, P.D.; Pura, M. A Cryptography API: Next Generation Key Storage Provider for Cryptography in the Cloud. In Proceedings of the 2018 10th International Conference on Electronics, Computers and Artificial Intelligence (ECAI), Iasi, Romania, 28–30 June 2018. [Google Scholar] [CrossRef]
- Aciobanitei, I.; Dedita, V.; Pura, M.-L.; Patriciu, V.-V. SABRES—A Proof of Concept for Enhanced Cloud Qualified Electronic Signatures. In Proceedings of the 2020 13th International Conference on Communications (COMM), Bucharest, Romania, 18–20 June 2020. [Google Scholar] [CrossRef]
- Ruica, E.C.; Pura, M.L.; Aciobanitei, I. Implementing cloud qualified electronic signatures for documents using available cryptographic libraries: A survey. In Proceedings of the 2020 13th International Conference on Communications (COMM), Bucharest, Romania, 18–20 June 2020; IEEE: New York, NY, USA, 2020. [Google Scholar]
- Arseni, Ş.-C.; Togan, M.; Aciobăniţei, I.; Bureacă, E.; Coca, M. LTPS—Service for long-term preservation of digital signatures. In Proceedings of the 2022 14th International Conference on Electronics, Computers and Artificial Intelligence (ECAI), Ploiesti, Romania, 30 June–1 July 2022; pp. 1–6. [Google Scholar] [CrossRef]
- ETSI TS 119 511, v1.1.1; Electronic Signatures and Infrastructures (ESI); Policy and Security Requirements for Trust Service Providers Providing Long-Term Preservation of Digital Signatures or General Data Using Digital Signature Techniques. ETSI: Sophia Antipolis, France, 2019.
- ETSI TS 119 512, v1.1.1; Electronic Signatures and Infrastructures (ESI); PAdES Digital Signatures; Protocols for Trust Service Providers Providing Long-Term Data Preservation Services. ETSI: Sophia Antipolis, France, 2019.
- Congress of the United States of America. Electronic Signatures in Global and National Commerce Act; Public Law 106–229, June 2000; Congress of the United States of America: Washington, DC, USA, 2000. [Google Scholar]
- The European Parliament and the Council of the European Union. Directive 1999/93/EC of the European Parliament and of the Council of 13 December 1999 on a Community Framework for Electronic Signatures; Official Journal of the European Communities: Brussels, Belgium, 1999; pp. 12–20. [Google Scholar]
- ETSI EN 319 122 v1.2.1; Electronic Signatures and Infrastructures (ESI); CAdES Digital Signatures; Part 1: Building Blocks and CAdES Baseline Signatures. ETSI: Sophia Antipolis, France, 2021.
- ETSI EN 319 132 v1.1.1; Electronic Signatures and Infrastructures (ESI); XAdES Digital Signatures; Part 1: Building Blocks and XAdES Baseline Signatures. ETSI: Sophia Antipolis, France, 2016.
- ETSI EN 319 142 v1.1.1; Electronic Signatures and Infrastructures (ESI); XAdES Digital Signatures; Part 1: Building Blocks and CAdES Baseline Signatures. ETSI: Sophia Antipolis, France, 2016.
- ETSI EN 319 162 v1.1.1; Electronic Signatures and Infrastructures (ESI); Associated Signature Containers (ASiC); Part 1: Building Blocks and ASiC Baseline Containers. ETSI: Sophia Antipolis, France, 2016.
- CSN EN 419 241-1; Trustworthy Systems Supporting Server Signing—Part 1: General System Security Requirements. European Standards Organizations: Brussels, Belgium, 2018.
- ETSI TS 119 432, v1.1.1; Electronic Signatures and Infrastructures (ESI); Protocols for Remote Digital Signature Creation. ETSI: Sophia Antipolis, France, 2019.
- Cloud Signature Consortium. Architectures and Protocols for Remote Signature Applications; Cloud Signature Consortium: Brussels, Belgium, 2023. [Google Scholar]
- Digital Signature Service Core Protocols, Elements, and Bindings Version 2.0. Available online: https://docs.oasis-open.org/dss-x/dss-core/v2.0/dss-core-v2.0.html, (accessed on 10 December 2023).
- Cryptomathic Signer. Product Sheet. Available online: https://www.cryptomathic.com/hubfs/Documents/Product_Sheets/Cryptomathic_Signer_-_Product_Sheet.pdf (accessed on 14 December 2023).
- Cryptomathic White Paper. Guidance on Achieving Qualified Remote eSigning. Available online: https://www.cryptomathic.com/whitepapers/eidas-compliant-remote-esigning (accessed on 14 December 2023).
- bit4id SignCloud. Datasheet. Available online: https://www.bit4id.com/wp-content/uploads/2021/12/signcloud_DS_4.0_EN_LQ.pdf (accessed on 10 December 2023).
- DigitalSign SigningDesk solution. Available online: https://www.digitalsign.pt/en/pt/signingdesk/ (accessed on 11 December 2023).
- NextSense Signing Suite. Available online: https://nextsense.com/signing-suite.nspx (accessed on 11 December 2023).
- Ascertia SigningHub. Architecture and Deployment Guide, v.1.2.0.0. 2018. Available online: https://manuals.ascertia.com/SigningHub/8.6/Architecture-Deployment/ (accessed on 10 December 2023).
- Methics. Mobile Id and Signature Solutions Presentation. 2022. Available online: https://www.methics.fi/wp-content/uploads/2022/06/Methics_Presentation_2022_brief.pdf (accessed on 12 December 2023).
- Protection Profiles for TSP Cryptographic Modules—Part 5 Cryptographic Module for Trust Services. CEN TS 419 241-5; European Standards Organizations: Brussels, Belgium, 2016.
- CEN TS 419 241-2; Trustworthy Systems Supporting Server Signing—Part 2 Protection Profile for QSCD for Server Signing. European Standards Organizations: Brussels, Belgium, 2018.
- Orthacker, C.; Centner, M.; Kittl, C. Qualiffed mobile server signature. In Proceedings of the IFIP International Information Security Conference, Brisbane, Australia, 20–23 September 2010; Springer: Berlin/Heidelberg, Germany, 2010. [Google Scholar]
- Rath, C.; Roth, S.; Bratko, H.; Zefferer, T. Encryption-Based Second Authentication Factor Solutions for Qualified Server-Side Signature Creation. In Proceedings of the 2015 International Conference on Electronic Government and the Information Systems Perspective, Valencia, Spain, 1–3 September 2015; Springer: Cham, Switzerland, 2015; Volume 9265. [Google Scholar]
- Rath, C.; Roth, S.; Schallar, M.; Zefferer, T. Design and Application of a Secure and Flexible Server-Based Mobile eID and e-Signature Solution. Int. J. Adv. Secur. 2014, 7, 50–61. [Google Scholar]
- Zefferer, T. A server-based signature solution for mobile devices. In Proceedings of the 12th International Conference on Advances in Mobile Computing and Multimedia, Kaohsiung, Taiwan, 8–10 December 2014. [Google Scholar]
- Theuermann, K.; Tauber, A.; Lenz, T. Mobile-only solution for server-based qualified electronic signatures. In Proceedings of the ICC 2019—2019 IEEE International Conference on Communications (ICC), Shanghai, China, 20–24 May 2019; IEEE: New York, NY, USA, 2019. [Google Scholar]
- Wojciech, K. Digital Signature as a Cloud-based Service. In Proceedings of the Cloud Computing 2013: The Fourth International Conference on Cloud Computing, GRIDs, and Virtualization IARIA 2013, Seville, Spain, 27 January–1 February 2013. [Google Scholar]
- Verheul, E. SECDSA: Mobile Signing and Authentication Under Classical Sole Control. Cryptol. Eprint Arch. 2021. [Google Scholar]
- Erdogan, O.; Saran, N.A. A survey on server-based electronic identification and signature schemes to improve eIDAS: With a new proposal for Turkey. PeerJ Comput. Sci. 2021, 7, e734. [Google Scholar] [CrossRef] [PubMed]
- Göransson, A. Electronic Identification as an Enabling or Obstructive Force: The General Public’s Use and Reflections on the Swedish e-ID. Master’s Thesis, Linnaeus University, Växjö, Sweden, 2018. [Google Scholar]
- Rosca, V. Exploring Barriers to Mobile e-ID Adoption: A Government Perspective on Republic of Moldova Mobile e-ID. Master’s Thesis, Umeå University, Umeå, Sweden, 2017. [Google Scholar]
- Lenz, T.; Bernd, Z. Towards cross-border authorization in European eID federations. In Proceedings of the 2016 IEEE Trustcom/BigDataSE/ISPA, Tianjin, China, 23–26 August 2016; IEEE: New York, NY, USA, 2016. [Google Scholar]
- Kubach, M.; Leitold, H.; Roßnagel, H.; Schunck, C.H.; Talamo, M. SSEDIC 2020 on Mobile eID. In Proceedings of the Open Identity Summit 2015, Berlin, Germany, 10–11 November 2015. [Google Scholar]
- ETSI EN 319 142-1, v1.1.1; Electronic Signatures and Infrastructures (ESI); PAdES Digital Signatures; Part 1: Building Blocks and PAdES Baseline Signatures. ETSI: Sophia Antipolis, France, 2016.
- ETSI EN 319 142-2, v1.1.1Electronic Signatures and Infrastructures (ESI); PAdES Digital Signatures; Part 2: Additional PAdES Signatures Profiles; ETSI: Sophia Antipolis, France, 2016.
- Casalicchio, E.; Iannucci, S. The state-of-the-art in container technologies: Application, orchestration and security. Concurr. Comput. Pract. Exp. 2020, 32, e5668. [Google Scholar] [CrossRef]
- Gohwong, S. The State of the Art of Cryptography-Based Cyber-Attacks. Int. J. Crime Law Soc. Issues 2019, 6. [Google Scholar] [CrossRef]
- Lou, X.; Zhang, T.; Jiang, J.; Zhang, Y. A Survey of Microarchitectural Side-channel Vulnerabilities, Attacks, and Defenses in Cryptography. ACM Comput. Surv. 2021, 54, 122. [Google Scholar] [CrossRef]
- Luo, W.; Cao, L.; Shi, Y.; Wan, L.; Zhang, H.; Li, S.; Chen, G.; Li, Y.; Li, S.; Wang, Y.; et al. Recent progress in quantum photonic chips for quantum communication and internet. Light Sci. Appl. 2023, 12, 175. [Google Scholar] [CrossRef] [PubMed]
- Pirandola, S.; Andersen, U.L.; Banchi, L.; Berta, M.; Bunandar, D.; Colbeck, R.; Englund, D.; Gehring, T.; Lupo, C.; Ottaviani, C.; et al. Advances in Quantum Cryptography. arXiv 2019, arXiv:1906.01645. [Google Scholar] [CrossRef]
- Scarani, V.; Bechmann-Pasquinucci, H.; Cerf, N.J.; Dušek, M.; Lütkenhaus, N.; Peev, M. The security of practical quantum key distribution. Rev. Mod. Phys. 2009, 81, 1301–1350. [Google Scholar] [CrossRef]
- Portmann, C.; Renner, R. Security in quantum cryptography. Rev. Mod. Phys. 2022, 94, 025008. [Google Scholar] [CrossRef]
- Quantum—Safe Cryptography—Fundamentals, Current Developments and Recommendations. Available online: https://www.bsi.bund.de/SharedDocs/Downloads/EN/BSI/Publications/Brochure/quantum-safe-cryptography.pdf?__blob=publicationFile&v=6 (accessed on 1 November 2023).
- Network Working Group. Internet X.509 Public Key Infrastructure—Time-Stamp Protocol (TSP); IETF: Fremont, CA, USA, 2001. [Google Scholar]







| Authors | Year | eIDAS-Aware | Main Scope | Comments |
|---|---|---|---|---|
| Ş. Arseni et al. [6] | 2022 | Yes | Solution for long-term signature preservation. | Uses blockchain technology for transparency; eIDAS-compliant. |
| Eric Verheul [34] | 2021 | Yes | Protocol for sole control for EU ID Wallet. | Very good eIDAS overview; uses a variation of ECDSA. |
| Ozgun Erdogan et al. [35] | 2021 | Yes | Analysis on harmonizing eIDAS with Turkey’s eID systems. | Survey on eIDAS-compliant server signing solutions. |
| K. Theuermann et al. [32] | 2021 | Yes | Improves usability and keeps the same level of security. | Introduces support for biometric authentication. |
| A. Goransson [36] | 2019 | Yes | Study on public’s perception of eID in Sweden. | Socio-technical approach. |
| I. Aciobanitei et al. [4] | 2019 | Yes | Plug-in proposed module for improved transparency of RQESs. | Uses Ethereum blockchain; compliant with ETSI and CEN standards. |
| I. Aciobanitei et al. [2] | 2018 | Yes | Proposal for easier adoption of RQESs. | PKCS#11 module for signature in the cloud. |
| I. Aciobanitei et al. [3] | 2018 | Yes | Proposal for easier adoption of RQESs. | CNG module for signature in the cloud. |
| V. Roșca [37] | 2017 | Yes | Study on the Republic of Moldova’s mobile eID. | Identifies the main barriers for a successful adoption. |
| T. Lenz et al. [38] | 2016 | Yes | Architectural design for cross-border authorization in the EU. | Uses STORK interoperability framework. |
| C. Rath et al. [29] | 2015 | Yes | 2FA using mobile app; improved usability using QR codes. | Describes the Austrian solution. |
| M. Kubach et al. [39] | 2015 | Yes | Review of mobile eID deployment in the EU. | Concludes that eID integrations are still underdeveloped. |
| C. Rath et al. [30] | 2014 | Yes | An eIDAS-compliant solution for server-side signing. | Not yet production-ready; deployment not flexible. |
| T. Zefferer [31] | 2014 | Yes | Challenge–response for 2FA. | Suitable for mobile end user devices; describes the Austrian solution. |
| W. Kinastowski [33] | 2013 | No | Simple protocol for sole control. | Encryption of data to be signed via users’ public key. |
| C. Orthacker et al. [28] | 2010 | No (too early) | Server signing solution compliant with Austrian signature law. | Describes the Austrian solution; excellent legislative presentation. |
| Test nr. | Input | Receiving Component | Signature Level | Preserve Long Term? | Result |
|---|---|---|---|---|---|
| 1 | PDF not signed | Signature App (PAdES) | B | No | Signed PDF, level B-B (verified in Adobe) |
| 2 | PDF not signed | Signature App (PAdES) | B-T | No | Signed PDF, level B-T (verified in Adobe) |
| 3 | PDF not signed | Signature App (PAdES) | B-LT | No | Signed PDF, level B-LT (verified in Adobe) |
| 4 | PDF not signed | Signature App (PAdES) | B-LTA | No | Signed PDF, level B-LTA (verified in Adobe) |
| 5 | Signed PDF | Signature App (PAdES) | B | No | PDF with 2 signatures (verified in Adobe) |
| 6 | Multiple Files | Signature App (ASiC) | B | No | ASiC-S level B (verified on EC demo website) |
| 7 | Word file | Signature App (CAdES) | B | No | CAdES level B (verified on EC demo website) |
| 8 | XML file | Signature App (XAdES) | B | No | XAdES level B (verified on EC demo website) |
| 9 | Base64 PDF | RASIM (computeHash) | B | No | Hash of the PDF file (base64-encoded) |
| 10 | Base64 PDF + signed hash | RASIM (generateSignature) | B | No | Signed PDF, level B-LT (base64-encoded) |
| 11 | PDF content | SIM (ComputeMessageDigest) | - | - | Hash of the PDF file (byte array) |
| 12 | PDF content + signedHash | SIM (Sign_PAdES_B) | - | - | Content of a signed PDF, level B-B |
| 13 | Hash to be signed | Auth. Server (authorize+token) | - | - | A JWT Token - the SAD (Signature Authorization Data) |
| 14 | Hash to be signed + SAD | RSS (signatures/signHash) | - | - | Signed Hash of the document (PKCS#1 v1.5) |
| 15 | Signed PDF, Base64 | QSVA | - | - | Base64-encoded XML validation report (MainIndication: PASSED) |
| 16 | PDF not signed | Signature App | B | Yes | Signed PDF, level B PDF with LTA in Preservation portal |
| Deployment Scenario | Authentication and Authorization | Signature Flow | ||
|---|---|---|---|---|
| Component Integration | Integration Level | Required Standard Compliance | ||
| 1. Signature App | OAuth 2.0 | None | None (ready-to-use WebUI) | None |
| 2. RASIM | RASIM | API-level | Proprietary API (Section 4.3) | |
| 3. SIM | SIM | Code-level | Proprietary classes in Java | |
| 4. Direct | CSCM | API-level | ETSI TS 119 432 [16] and RFC 3161 [50] | |
Disclaimer/Publisher’s Note: The statements, opinions and data contained in all publications are solely those of the individual author(s) and contributor(s) and not of MDPI and/or the editor(s). MDPI and/or the editor(s) disclaim responsibility for any injury to people or property resulting from any ideas, methods, instructions or products referred to in the content. |
© 2024 by the authors. Licensee MDPI, Basel, Switzerland. This article is an open access article distributed under the terms and conditions of the Creative Commons Attribution (CC BY) license (https://creativecommons.org/licenses/by/4.0/).
Share and Cite
Aciobăniței, I.; Arseni, Ș.-C.; Bureacă, E.; Togan, M. A Comprehensive and Privacy-Aware Approach for Remote Qualified Electronic Signatures. Electronics 2024, 13, 757. https://doi.org/10.3390/electronics13040757
Aciobăniței I, Arseni Ș-C, Bureacă E, Togan M. A Comprehensive and Privacy-Aware Approach for Remote Qualified Electronic Signatures. Electronics. 2024; 13(4):757. https://doi.org/10.3390/electronics13040757
Chicago/Turabian StyleAciobăniței, Iulian, Ștefan-Ciprian Arseni, Emil Bureacă, and Mihai Togan. 2024. "A Comprehensive and Privacy-Aware Approach for Remote Qualified Electronic Signatures" Electronics 13, no. 4: 757. https://doi.org/10.3390/electronics13040757
APA StyleAciobăniței, I., Arseni, Ș.-C., Bureacă, E., & Togan, M. (2024). A Comprehensive and Privacy-Aware Approach for Remote Qualified Electronic Signatures. Electronics, 13(4), 757. https://doi.org/10.3390/electronics13040757

