Abstract
Large language model-related technologies have shown astonishing potential in tasks such as machine translation, text generation, logical reasoning, task planning, and multimodal alignment. Consequently, their applications have continuously expanded from natural language processing to computer vision, scientific computing, and other vertical industry fields. This rapid surge in research work in a short period poses significant challenges for researchers to comprehensively grasp the research dynamics, understand key technologies, and develop applications in the field. To address this, this paper provides a comprehensive review of research on large language models. First, it organizes and reviews the research background and current status, clarifying the definition of large language models in both Chinese and English communities. Second, it analyzes the mainstream infrastructure of large language models and briefly introduces the key technologies and optimization methods that support them. Then, it conducts a detailed review of the intersections between large language models and interdisciplinary technologies such as contrastive learning, knowledge enhancement, retrieval enhancement, hallucination dissolution, recommendation systems, reinforcement learning, multimodal large models, and agents, pointing out valuable research ideas. Finally, it organizes the deployment and industry applications of large language models, identifies the limitations and challenges they face, and provides an outlook on future research directions. Our review paper aims not only to provide systematic research but also to focus on the integration of large language models with interdisciplinary technologies, hoping to provide ideas and inspiration for researchers to carry out industry applications and the secondary development of large language models.
1. Introduction
Language is not only a formal expression and dissemination carrier of human thought and world knowledge but also the intersection of human and machine thinking. Abstracting and compressing world knowledge through natural language and using it as middleware for machines to understand human thinking is a viable technical approach. Based on this, language models have gone through stages of statistical language models, neural language models, and pre-trained language models, to the current stage of large language models (LLMs), which is considered one of the feasible paths toward Artificial General Intelligence (AGI).
The most representative models at the current stage are large language models, which are typically composed of deep neural networks with a scale of billions of parameters. They are trained through self-supervised learning on massive unsupervised data [1]. In this process, the network model can learn the knowledge, rules, and thinking contained in the corpus, and its performance on tasks such as machine translation, text summarization, entity extraction, and question-answering dialogues far exceeds that of traditional deep neural network models.
Specifically, in 2017, Vaswani et al. [2] proposed the Transformer architecture, marking the beginning of the foundational stage for LLMs. Prior to this, deep neural networks were mainly based on Convolutional Neural Networks (CNNs) and Recurrent Neural Networks (RNNs), adapting to downstream tasks through structural improvements and the stacking of network layers. However, CNNs and RNNs could not handle long-text information well, and their context understanding was limited. The Transformer, with its attention mechanism for extracting data features, can effectively model long distances. A year after its introduction, BERT [3] and GPT-1 [4] emerged, both with parameter scales breaking the hundred million, and the pre-training method based on massive data gradually came to the forefront.
Early large language models were mostly oriented toward natural language processing tasks but with the subsequent proposals of technologies such as In-Context Learning (ICL) [5], Instruction Tuning [6], and RLHF [7], the capabilities of large language models have been continuously broken through, their parameter scales have sharply increased, and the modalities of model input and output have become richer. This has led to the emergence of multimodal large models such as image large models, voice large models, code large models, and scientific computing large models. Currently, the industry generally refers to deep neural network models based on the “pre-training-finetuning” paradigm, with certain emergent capabilities, as large models (LM). Clearly, the term “large model” has evolved into a collective noun. The basic process of building such models is shown in Figure 1.
Figure 1.
LLM basic construction flow.
LLMs have been in a period of technological ascendancy over the past two years with rapid technological iterations and extensive practical applications. A multitude of outstanding scholars have conducted exemplary research on them. One category of research involves comprehensive panoramic surveys of LLMs. Zhao et al. [8] conducted a synthetic survey on LLMs, using the construction stages of LLMs as the main thread of writing. They structured the survey according to pre-training, adaptive fine tuning, usage, evaluation, and scenario application, investigating the key technologies, data resources, and training methods involved in each stage. Additionally, the article traced the development background of language models, reviewed the evolution and key technologies of the GPT series, and provided an outlook on future development directions. Fan et al. [9] sorted through more than 5000 LLM-related literature pieces from a bibliometric perspective, statistically summarizing the trends in foundational algorithms, target tasks, and vertical domain applications of LLMs across different periods. They used bibliometric tools to provide a relevant network view, which is conducive to grasping the research hotspots and development trends of different periods. However, there is a lack of analysis of foundational algorithms, core technologies, and application patterns of LLMs in vertical domains. RAIAAN et al. [10] traced the development history of LLMs, introduced the basic architectures of some classic models, and the types and ratios of pre-training datasets, and reviewed the applications of LLMs in fields such as healthcare, education, gaming, and industry. Naveed et al. [11] reviewed the technologies and research work involved in the entire process of LLMs from seven aspects: pre-training, fine-tuning, inference, model compression, evaluation, applications, and challenges, providing researchers with a more comprehensive view of the field.
In addition to the comprehensive review work mentioned above, another category is research that combines LLMs with specific subfields. Cao et al. [12] reviewed the work related to LLM-enhanced reinforcement learning. Wang et al. [13] reviewed agents based on LLMs, mainly introducing their applications and evaluations. Zhang et al. [14] reviewed instruction fine-tuning techniques and domain applications of LLMs. Kaddour et al. [15] reviewed the applications of LLMs in professional fields and the challenges they face. Huang et al. [16] analyzed the hallucination problem of LLMs, studied the causes of hallucinations, surveyed related work on mitigating hallucinations, and summarized typical methods for mitigating hallucinations. Huang et al. [17] investigated the application prospects of LLMs in network design, resource planning, network management, and fault analysis. Papageorgiou et al. [18] introduced the applications of LLMs in text classification, fact checking, and contextual analysis, and sorted out how LLMs can improve the shortcomings of traditional methods for detecting false information by analyzing configuration files, analyzing network events, and identifying behavioral patterns.
Based on the experience of existing review papers, this article highlights the analysis of the underlying architecture operation mechanisms and the integration of interdisciplinary technologies, presenting readers with a research perspective that has a certain depth and breadth. It provides developers attempting to apply LLMs to industry fields with ideas for technological crossover and anchor points for industry applications. Positioned as a comprehensive review article, to ensure a unified standard of evaluation, this article is compared with existing high-impact comprehensive review articles, as shown in Table 1.
Table 1.
A comparison of this article with other comprehensive review works.
The core feature of this article is to stand from the reader’s perspective, starting from the needs of researchers or developers, and analyze the key technologies and evolution process of LLM in a step-by-step manner. It focuses on the integration of LLM with interdisciplinary technologies, optimization and compression methods of LLM, and the application of LLM in specific fields. Due to the rapid development of technologies in the LLM field and the relatively long publication cycle of journals, many authoritative companies, universities, and research institutions in this field will publish their latest results on arXiv. To ensure the authority and transparency of the references cited in this article, we have cited the PRISMA guidelines [19,20] and conducted searches of databases including Web of Science, arXiv, and EI Compendex in Google Scholar, based on the design and content weight of the sections of this article, selecting highly cited literature for research according to the required number of documents. The specific process is shown in the Figure 2 below.
Figure 2.
PRISMA 2020 flow diagram for new systematic reviews.
LLMs are a comprehensive integration of preceding technologies in the AI field, involving a wide range of technological routes characterized by rapid technological iteration, broad subfields, difficult vertical domain applications, and strong engineering backgrounds. Despite the extensive and outstanding work conducted by many excellent scholars on the research of LLMs, there is still limited research on the underlying architecture and operating mechanisms of LLMs in the industry. Existing review papers mainly review the development history, data resources, evaluation benchmarks, and applications of LLMs, lacking research on the intersection and integration of LLMs with cutting-edge technologies. The application and integration of LLMs in industry fields not only require the alignment of domain data but also rely on the intersection and integration of LLMs with other cutting-edge technologies to meet the task requirements of specific domains. We take this as our research motivation and have conducted extensive research on influential work in this field. The main contributions are outlined below:
- A comprehensive review of the development background of LLMs, clarifying the differences in “LLM” type terminology between Chinese and English communities. Combining existing work from academia and industry, we have sorted out the current state of research and development of LLMs, which helps researchers grasp the industry status and technological development trends.
- A deep analysis of the basic architecture and operating mechanisms of LLMs, pointing out the design philosophy, technical details, strengths, and weaknesses of the Transformer architecture, providing support for researchers to improve and innovate at the model architecture level.
- A systematic inventory of key technologies of LLMs, and a sorting out of optimization methods for LLMs from a coarse to fine granularity of inter-model, intra-model, and mechanisms of action, enabling researchers to clearly understand the sources of LLM capabilities and quickly master model optimization methods.
- A review of the intersection and combination of LLMs with eight cutting-edge technologies, including contrastive learning, knowledge enhancement, retrieval enhancement, hallucination elimination, recommendation systems, reinforcement learning, multimodal LLMs, and agents, and research suggestions are given for each subdirection.
- A review of issues at the application and deployment level of LLMs, sorting out representative work on model compression and specific domain applications, pointing out the limitations of LLMs in five aspects, and sorting out research prospects in eight aspects for the future.
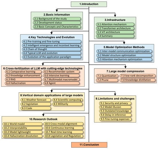
The organizational framework of this paper is shown in Figure 3.
Figure 3.
Organizational framework of the paper.
2. Basic Information
2.1. Background of the Study
2.1.1. Statistical Language Model
For a long time, various attempts have been made in the pursuit of Artificial General Intelligence across different fields of artificial intelligence. The exploration in the field of natural language processing (NLP) based on LLMs is exciting. Language is not exclusive to living organisms; to some extent, it is shared by living organisms and artificial machines. The goal of language models is to model the probability distribution of language, which is the foundation for NLP tasks such as machine translation, information extraction, and speech recognition: that is, to generate the nth word based on the sequence of the first n − 1 words.
However, this modeling approach faces the challenge of a huge number of parameters, hence the emergence of n-gram language models, where the probability of any word is only related to the previous n-1 words:
It is evident that the parameters of language models are further streamlined. However, n-gram language models fail to fully capture the multidimensional features inherent in words themselves and the relationships between words. For instance, they struggle with phenomena such as polysemy, where different contexts trigger similar meanings, and the similar associations between different words. Moreover, the sparsity of data characteristics, coupled with the increase in context length, severely constrains the efficiency of model modeling.
2.1.2. Neural Language Model
With the maturation of artificial neural network technology, neural networks have gradually addressed the aforementioned pain points by introducing word vector modeling for language models. Among these, the most representative is the Recurrent Neural Network (RNN), which, based on its recursive structure, associates each word with all previous words in the context through hidden layers, effectively enhancing the model’s ability to model long texts. However, as business demands rise, using RNNs to handle complex tasks can lead to issues of gradient explosion or vanishing gradients [21]. Additionally, the sequential structure brings limitations in terms of latency, model capacity, and the extraction of deep features.
2.1.3. Pre-Trained Language Model
Inspired by the operating mechanisms of CNNs and RNNs, a new type of network structure called the Transformer [2] was introduced, which uses the attention mechanism to establish connections between each word and all other words. It has significant advantages in parallelism, throughput, model capacity, and feature extraction, making it naturally suited for processing massive amounts of data and extracting multidimensional features. Consequently, the training paradigm of pre-training on massive data and then fine-tuning with downstream task data was born. Subsequently, pre-trained language models such as ELMo [22], GPT-1 [4], and BERT [3] emerged, enriching feature dimensions through multi-head attention and enhancing the model’s semantic representation, helping the model to further understand deep information such as semantics and syntax.
2.1.4. Large Language Model
However, in order to adapt to different downstream tasks, multiple fine tunings are required, which not only involve significant computational costs but also can lead to catastrophic forgetting if the proportions are not properly controlled. In order to explore a method that can handle various downstream tasks without fine tuning and further enhance the model’s generalization ability, OpenAI attempted to train with a larger scale of parameters and data, stacking deeper network layers, and accordingly increasing the number of attention heads and the dimensionality of embedding representations. In February 2019, GPT-2 [23] with a 1.5 billion parameter scale was introduced, which, by providing the model with certain prompt examples, assists the model in determining how to generate corresponding outputs based on task needs. Through prompt learning, it achieved zero-shot capability, marking the entry of language models into the era of large-scale language models. This discovery was further perfected in GPT-3 [5], which was proposed in 2020 and is considered an emergent effect of LLMs. Subsequently, models such as T5 [24], FLAN [6], ERNIE 3.0 [25], and PaLM [26] were proposed, ushering in an ascending phase in the development of LLMs.
The development stages of modern language models are shown in Figure 4. Looking at the background, there are three background factors for the emergence of phenomenon-level applications like ChatGPT under the language model technology route: (1) Training Mechanism. Language models can be trained with a self-supervised mechanism, achieving a good balance between training scale and human intervention. (2) Technical Background. Current LLMs are the optimized combination of various neural network models, and they are capable of adapting to feature extraction from massive data. (3) Data-Driven. The prosperity of the internet has brought about a massive amount of unsupervised data, acting as a booster for the development of language models. These three background factors complement and work together.
Figure 4.
Stages in the development of the modern language model.
2.2. Development Status
From a research background perspective, the number of parameters and training data volume of LLMs have continued to grow from the early stages of the 0.165B parameter Transformer model in 2017, to the 1.5B parameter GPT-2 in 2019, to the 175B parameter ChatGPT in 2022, and up to the 405B parameter LLaMA3.1 model released by Meta in 2024. It can be seen that within just seven years, the scale of LLM parameters has increased by 2454.5 times. The continuous growth in data and model scale has allowed the capabilities of LLMs to continually extend, giving rise to various abilities unique to LLMs, which in turn has propelled the general capabilities and intelligence level of LLMs to continuously rise. The application fields of LLMs have also been continuously expanded from the early field of intelligent question and answer, to long-text understanding, task planning, logical reasoning, assisted development, image generation, voice emotion understanding, and cross-modal interaction. Therefore, this section discusses the current state of LLM research from three aspects: the development status of LLMs, research work, and current analysis.
2.2.1. Current Status Review
Since the release of ChatGPT, the number of users has grown rapidly in a short period, making it a phenomenon-level application. Additionally, both domestically and internationally, there is a current situation of “a hundred models contending” with major manufacturers and universities investing in the development and ecosystem construction of LLMs. Table 2 lists some typical LLMs and their related information.
Table 2.
Basic information of existing mainstream LLMs.
It is evident that with the development of LLM-related technologies, the capabilities of LLMs continue to break through, and their parameter scale keeps growing. Figure 5 visually presents the trend of LLM scale changes along the timeline and model parameter scale.
Figure 5.
Sketch of the LLM development timeline.
2.2.2. Analysis of Current Situation
- Technological Innovation Level
(1) Current Situation
Judging from the number of classic LLM releases, in the whole year of 2023, the United States released 61, China released 15, France released 8, Germany released 5, and Canada released 4. Looking at the original innovative technologies, the model selection, basic architecture, prompt engineering, scaling laws, zero-shot capabilities, instruction following, and RLHF alignment of LLMs are mainly proposed and improved by OpenAI, Google, and Meta. Regarding the number of LLM-related research papers, as of March 2024, among the top 10 universities in terms of published papers, the United States accounts for 5, China for 4, and the United Kingdom for 1. In terms of AI patent numbers, in 2022, China led the world with 61.1% of the origin of artificial intelligence patents, while the United States experienced a decline in patent share for the first time since 2010 [27].
(2) Characterization
From the perspectives of model releases, technological innovation, research literature, and intellectual property patents, the United States has a first-mover advantage in original technological innovation, and the three leading companies in LLMs are all based in the U.S. with the number of classic LLMs they have released far exceeding that of other countries. This indicates that the U.S. has a complete operational chain in terms of hardware infrastructure, software adaptation, data engineering, and algorithmic innovation. China has certain advantages in the number of research papers and AI patents, and in recent years, the proportion of papers presented at international AI conferences has continued to increase. Over the past decade, the total number of papers published in the AI field has more than doubled.
(3) Conclusions and Implications
In terms of LLM technological innovation, the United States has a clear first-mover advantage and possesses a complete chain of research and development, experimentation, and production. In recent years, China has been rapidly catching up and narrowing the gap in technological innovation and application development, and it is expected that the U.S. and China will lead the development in the AI field in the future. Efforts should be concentrated on promoting original technological innovation, strengthening data engineering and data governance, and perfecting the full lifecycle chain of the integration and application of LLMs with vertical industries.
- 2.
- Applied Practice Level
(1) Status Quo
In terms of industrial investment, against the backdrop of a general downturn in AI investment in society in 2023, investment in the direction of LLMs has surged to USD 25.23 billion, nearly eight times the USD 2.85 billion of the previous year. Among these, the United States saw societal investment reaching USD 67.22 billion, China USD 7.76 billion, the United Kingdom USD 3.78 billion, Germany USD 191 million, Sweden USD 1.89 billion, France USD 169 million, Canada USD 1.61 billion, Israel USD 1.52 billion, South Korea USD 1.39 billion, and India USD 1.39 billion [27]. Regarding the release of vertical domain LLMs, China has released a significantly higher number of vertical LLMs targeting both business (toB) and consumer (toC) ends compared to other countries.
(2) Characterization
The situation of societal investment directly reflects market attention and is proportional to the application practice of technology. The United States remains the country with the greatest investment, and its research institutions lead in overall business volume, user numbers, and data generated, which is conducive to forming a virtuous cycle.
(3) Conclusions and Implications
The United States’ investment in the AI field far exceeds that of other countries, and its market development, resource support, application incubation, user services, and investment returns will form a virtuous cycle, further widening the gap with other nations. China has a significant advantage in the integration and application of LLMs with industry sectors. It is essential to improve and perfect market mechanisms, encourage enterprises and research institutions to delve into industry-specific LLMs, and promote coordinated development in data governance, software acceleration, hardware computing power, algorithmic innovation, and experimental testing.
- 3.
- Research Institutions Level
(1) Status Quo
In the decade from 2003 to 2023, regarding the number of classic machine learning model releases, the industry contributed 51, academia contributed 15, and their collaborations contributed 21. The industry has a more significant advantage over academia in research and development implementation.
(2) Characterization
Under the backdrop of deep learning in AI, network models continue to grow larger, leading to an increased demand for computing and storage resources. Compared to academia, the industry has more resources to support technological innovation and application development.
(3) Conclusions and Implications
The industry, with its complete operational mechanisms, is able to control more core resources and will continue to lead research in LLMs and the AI field in the future. It is essential to adhere to the concept of resource coordination, promote collaboration and empowerment among enterprises, universities, industry departments, and military departments, leverage each other’s strengths and weaknesses, and deepen the integration of “industry, academia, and research”.
- 4.
- Policies and Regulations Level
(1) Status Quo
According to the “AI Index Report” [27] from Stanford University, in 2023, there were 2175 legislative procedures globally involving artificial intelligence, doubling from the previous year. In the United States, the number of regulations increased from 1 to 25 between 2016 and 2023. Additionally, over the past three years, regulations concerning copyright and safety management in AIGC have been the main direction of growth.
(2) Characterization
LLMs are pre-trained based on massive amounts of unsupervised data from the internet. Data scraping, books, periodicals, code projects, and private conversations are all primary sources for corpora and datasets. Therefore, copyright and privacy are the foremost issues faced by the training data of LLMs.
(3) Conclusions and Implications
In recent years, the United States has made substantial progress at the policy and regulatory level. Moving forward, it is essential to further argue for and refine policies and regulations in the field of artificial intelligence. There should be a focus on the establishment of regulations concerning data security, privacy protection, intellectual property rights, authenticity identification, and ethical and moral aspects to ensure that the development of LLMs remains on a safe, controllable, and sustainable path.
- 5.
- Industry Chain Level
(1) Status Quo
Data and computing power are crucial supports for the training, optimization, and practical application of LLMs. The United States has a relatively complete industry chain in the field of LLMs. The upstream computing resources of the industry chain are dominated by NVIDIA and AMD. The midstream LLMs and training data are led by OpenAI, Meta, Google, and Scale AI, with Scale AI focusing on data annotation services and a company valuation of USD 13.8 billion. In the downstream industry applications of LLMs, Chinese products represented by Pangu, Qwen, and GLM hold a leading position.
(2) Characterization
A substantial amount of research indicates that the scale and quality of training data have a direct impact on model quality [28,29]. Computing hardware, development frameworks, and acceleration software are the foundations for the training and development of LLMs. The United States has a more robust industry chain, while China has a more significant advantage in the integration of LLMs with industry applications and is also catching up and narrowing the gap in semiconductor manufacturing, computing hardware, and development frameworks.
(3) Conclusions and Implications
A robust industry chain is an essential support for the research, application, and maintenance of LLMs. The security and independent controllability of the industry chain are the fundamental guarantees for the healthy and long-term development of the industry. Therefore, there should be a focus on addressing weaknesses and strengthening the development of semiconductor manufacturing, AI development frameworks, inference acceleration software, and edge-side platforms.
2.3. Basic Concepts and Features
2.3.1. Basic Concepts
Through extensive research, the term “LLM” in both Chinese and English-speaking communities has evolved into a broad concept. Generally, an LLM refers to a deep neural network model with more than one billion model parameters based on the “pre-training-fine tuning” paradigm. It integrates existing AI technologies and is considered one of the breakthrough technologies in the field of artificial intelligence today. It has a wide range of applications in language understanding, intelligent question answering, logical reasoning, task planning, and data analysis. Due to differences in language expression habits, the Chinese community mostly calls it “large model” or “LLM”, while the English community mostly calls it “large language models”. The evolution of its basic concept has gone through the following three main stages as shown in the Table 3: “large language models”, “multimodal large models”, and “domain-specific large models”.
Table 3.
The connotation and evolution of the basic concepts of LLMs.
In the early stages, with the advent of the Transformer architecture in 2017, models such as BERT, GPT series, T5, and ERNIE emerged successively. During this phase, large language models were primarily aimed at the NLP domain, and they were used for tasks like machine translation, sequence prediction, and entity extraction. Hence, the early period is also referred to as the era of the large language model (LLM) with a primary focus on research at the model architecture level.
In 2021, the ViT [30] model was introduced, serving as a bridge between NLP and Computer Vision (CV). During this phase, large language models focused on algorithmic research and actively adapted to downstream tasks. Models that are pre-trained on general scenario data are typically regarded as general large models. Additionally, based on the ViT concept, another research path for multimodal large models emerged, aiming to integrate and process multimodal data such as text, images, audio, video, 3D point clouds, and code. The application scenarios of large language models continue to expand, and they are no longer limited to NLP tasks. Visual large models, audio large models, time-series forecasting large models, and scientific computing large models have emerged. Models that have inputs or outputs in more than two modalities are commonly referred to as multimodal large models.
In 2022, ChatGPT demonstrated its understanding of world knowledge upon its release. Extensive research has found that understanding natural language is the foundation for abstracting and mastering world knowledge and is also a prerequisite for achieving higher-level intelligence. Large language models are pre-trained in an unsupervised manner on massive amounts of data to acquire certain general knowledge and language expression capabilities, and then they are fine-tuned with labeled data from downstream tasks to update model parameters in a supervised manner, thus being able to handle tasks in specific domains. Based on these findings, a significant amount of work integrating LLMs with specific domain tasks emerged during this phase. Large language model technology not only aligns and interacts between various modalities but also deeply integrates with traditional models in other specific domains. These types of large language models are commonly referred to as “domain-specific large models” or “vertical domain large models”.
To date, mainstream large language models are mostly based on the Transformer architecture, completely abandoning convolutional and recursive operators, and using attention mechanisms to globally model input data, complete the weighted convergence of information, and use linear layers to perform non-linear transformations on the attention output features. Under the influence of multi-head attention and residual networks, they effectively extract deeper dimensional features, further enhancing the learning representation capabilities of large language models. Currently, the academic and industrial communities are gradually converging in their descriptions of large language models, commonly using “large language models” as a collective term to refer to the aforementioned technologies, and distinguishing them based on specific tasks in practical applications. Therefore, this article also aligns with this convention, referring to these technologies as large language models (LLM).
2.3.2. Advantages of Large Language Models
According to the current status of LLM research and application, six main advantages of LLM are sorted out, as shown in Table 4.
Table 4.
Analysis of the main advantages of LLMs [8,9,10,11].
2.3.3. The Shortcomings of LLMs
Although LLMs show a level of intelligence beyond traditional machine learning models, they also face many problems, and from the current situation, there are six main points (Table 5).
Table 5.
Analysis of the main shortcomings of LLMs.
3. Infrastructure
3.1. Attention Mechanism
Traditional sequential data are typically processed by sequence-to-sequence (seq2seq) models, which often adopt an encoder–decoder architecture. The encoder and decoder are composed of RNNs or their variants. The encoder recursively encodes the input data into a set of context matrices, which are then used as inputs to the decoder for sequential decoding. During the encoding and decoding process, each step of the RNN includes the hidden state from the previous step, thus performing well on short sequence tasks.
Although the RNN structure can integrate previous information with current information, its serial nature relies on the output of the previous step, which not only has poor parallelism but also faces issues with gradient explosion or vanishing. Similarly, CNNs extract features using a fixed-size convolutional kernel, which is usually used for processing image visual data. However, the fixed receptive field makes it difficult to capture relationships in long-range sequential data.
In summary, both approaches face challenges in parallelism, long-range dependencies, computational efficiency, and data adaptability, making it difficult to efficiently process and deeply understand massive sequential data. To address these issues, the attention mechanism was proposed in a paper at the 2015 ICLR conference [31]. Figure 6 is a schematic diagram of the self-attention mechanism, which calculates the similarity between information at different positions and then represents the convergence of sequence information through a weighted sum, allowing each position in the sequence to attend to information at other positions, significantly enhancing the performance of sequence-to-sequence (seq2seq) tasks. This process can be represented by the following formula:
Figure 6.
Attention mechanism diagram.
Common attention functions include additive attention and dot-product attention. Additive attention is suitable for dealing with query vectors and key vectors of unequal lengths and projects into a low-dimensional space with various spatial expressions, achieving the effect of multi-head attention. Dot-product attention is fast as well as space-efficient, and its computation can be matrix-based with good parallelism.
The attention mechanism is based on the intuitive assumption that not every token needs to be encoded completely, and a token is only related to some key tokens. Thus, its essence is a weighted average, where the weights are the calculations of similarity, and a common method is to use dot products to measure similarity. Any information in a sequence, by performing dot-product operations with other features, completes the modeling of its own association with other features, thereby capturing global information. The attention mechanism adjusts model parameters through learning, transforms them into a high-dimensional vector space, and then optimizes the weight matrix in reverse, allowing the model to learn better attention. To further enhance the model’s ability to extract features, the feature matrix dimensions can be decomposed, split into multiple matrices running in parallel, with each feature matrix performing attention calculations independently, thus enabling the model to learn more feature expressions.
In the Transformer architecture, there are mainly self-attention, masked-attention, and cross-attention mechanisms. Self-attention in the Transformer encoder establishes associations between each feature and all other features. Masked attention in the Transformer decoder prevents the capture of future information during decoding prediction by involving a lower triangular matrix in the attention computation. Cross-attention uses the key vectors and value vectors of the encoder as conditions, with the query vectors of the decoder as task inputs, to match target information in the cross-attention block, thereby completing autoregressive prediction tasks.
In summary, after neural network language models, LLMs have explored a route that uses attention as the underlying feature capture mechanism, which is mainly because it has the following advantages: (1) The attention mechanism, unlike RNN and its variants LSTM or GRU, can model any position in the sequence with the full text, effectively capturing long-range sequence relationships, providing a foundation for LLMs to learn world knowledge. (2) Parallelism is far superior to traditional RNNs, improving training efficiency and effectively handling massive training data. (3) The attention mechanism is highly flexible and can dynamically adjust sequence attention weights according to task needs, supporting the generalization capabilities of LLMs. (4) By aligning the semantic space described by text with specific regions of interest in images, the attention mechanism endows LLMs with the ability to process information across modalities. Therefore, in the early stages of the development of pre-trained language models, researchers, through extensive theoretical derivation and experimental validation, ultimately established the attention mechanism as a proven technical route.
3.2. Transformer Architecture
Compared to traditional language models, LLMs can efficiently handle longer sequence data, place local information within a global understanding, and extract features of different dimensions from training data. Therefore, LLMs demonstrate an intelligence level beyond that of traditional models in various tasks. For example, GPT-4 [32] can correctly understand an entire novel without factual errors; moreover, it can also engage in rigorous logical reasoning for a math problem and arrive at the correct result.
The Transformer is a neural network model proposed by Vaswani [2] et al. and first used for Seq2Seq tasks, retaining the classic encoder–decoder structure of Seq2Seq. However, the encoder–decoder structure has three shortcomings. (1) The semantic vector used for interaction between the encoder and decoder cannot fully express all sequence information. (2) When processing long sequences, later input sequence information may overwrite previously input information. (3) The weights for decoding tokens at the decoding end are inconsistent. To address these issues, the authors introduced the attention mechanism to ensure that sequence information can be fully captured, enhancing the model’s ability to extract features. The architecture of the Transformer model is shown in Figure 7.
Figure 7.
Transformer model architecture.
3.2.1. Architecture Analysis
From the perspective of the model architecture, the encoder on the left is composed of two sub-layers: self-attention and feed-forward propagation. The decoder on the right consists of three sub-layers: masked attention, cross-attention, and feed-forward propagation. Each sub-layer is equipped with a residual connection [33] and layer normalization [34]. At the output end of the decoder, a linear layer and softmax function are connected to calculate the probability values of the decoder’s predicted content. The encoder and decoder are each stacked N times, and the information from both converges in the cross-attention layer of the decoder, where the attention mechanism’s information capture and data convergence are completed.
3.2.2. Data Flow Analysis
From the perspective of data flow, the raw input is first transformed into a set of word vectors through embedding. However, the attention mechanism lacks the recursive structure of RNNs and thus cannot carry sequential information. To address this, positional information is represented by a linear transformation using sine and cosine functions. A set of position embedding vectors, which have the same dimension as the word vectors, are added to the word vectors, enabling the input sequence to carry positional information. Subsequently, the input is multiplied by three hyperparameter weight matrices, denoted as , , and , to obtain the query vectors , key vectors , and value vectors related to . These vectors are then fed into the multi-head attention layer to begin the attention computation.
Firstly, vectors , , and are projected into a lower-dimensional space. The projected is then used to compute the similarity with all through the dot product. In addition to the dot product, a scaling operation is applied. When the input sequence is long, the relative differences increase, and after passing through the softmax function, the distribution becomes more extreme with the maximum value approaching 1 and the others approaching 0. This is not conducive to gradient backpropagation. To mitigate this, the dot product is divided by a scaling factor, denoted as , to reduce variance and minimize the impact of dimensionality differences, allowing different attention heads to be as independent and identically distributed as possible, which stabilizes the training gradients.
Afterward, the similarity scores are mapped to probability values through the softmax function and then multiplied by the corresponding 88 to compute the weighted sum. This ensures that the output vector carries information associated with the context, completing the global modeling of the sequence.
From the computational process perspective, the Transformer uses to capture information of interest and perform information aggregation. Simultaneously, it explores feature expressions in different dimensional spaces based on multi-head attention. The output of the attention function, after being merged, is then passed through a linear mapping, which is followed by a residual connection before entering layer normalization. This ensures that while increasing the network depth, the speed of training and convergence is accelerated.
3.2.3. Advantages and Disadvantages of Transformer Architecture
Its advantages lie in the fact that compared to CNNs and RNNs, the Transformer has better parallelism, lower sequential computation overhead, strong information integration capabilities, and the ability to directly access any position’s pair with Q in one jump, which allows it to handle long sequence data effectively. However, the Transformer addresses its inability to model sequential relationships by introducing positional encoding, and its performance surpasses that of RNNs because the attention mechanism uses inductive bias, enhancing the model’s generalization ability. Even without extensive spatial assumptions, it can achieve good results. The cost of this mechanism is a more generalized assumption, sacrificing some of the model’s data capture and feature extraction capabilities, which need to be addressed with designs such as stacking or multi-head attention, leading to larger model sizes, which is also one of the reasons why models are becoming larger and larger today.
However, the Transformer also has many shortcomings, the most important of which is its high time complexity, typically O(n2), where n is the sequence length, meaning that the attention cost grows quadratically with the length of the input tokens. The largest computational expense comes from the attention map, which requires calculating the matching scores for global information. To this end, some work has been undertaken to reduce the focus on the global by reducing computational overhead. For example, sparse attention is designed to make the model only pay attention to a small part of the input sequence rather than all positions. Block attention divides the input into multiple blocks and only performs attention calculations within the blocks, thereby reducing the need for global computation. Deformable attention dynamically selects a set of key points to replace global computation, which can reduce the amount of computation while maintaining performance. Axial attention, when dealing with two-dimensional data, can calculate attention along different axes separately, thus reducing computational complexity.
In summary, in the Transformer, the attention layer is responsible for the weighted convergence of information, the linear layer performs non-linear transformations on the features calculated by attention to capture more complex patterns and feature relationships, residual connections alleviate the problem of model degradation, vanishing or exploding gradients, and normalization layers accelerate the training process and improve model performance. This paper finds through ablation experiments that each submodule complements each other and plays a role together; replacing or reducing any sub-layer or module will severely affect the model’s performance.
3.3. ViT Architecture
The Transformer architecture has been widely applied in the field of NLP due to its advantages of parallel computation, global perspective, and flexible stacking. However, at that time, attention mechanisms in CV tasks were only used as a supplement, such as combining CNNs with self-attention or completely replacing convolution with self-attention. There was a lack of research work entirely based on the Transformer architecture, and because the specially designed attention modules did not have hardware acceleration technology support, ResNet [35] remained the network model that maintained the state-of-the-art (SOTA) position on large datasets at that time.
To address this, Alexey Dosovitskiy and others from Google Brain proposed the Vision Transformer model in their paper “An Image is Worth 16 × 16 Words: Transformers for Image Recognition at Scale” [30]. By dividing and rearranging images into 1D sequences as input for the Transformer to process, the model outperformed the then-SOTA CNN methods in image classification tasks, pioneering a new paradigm for applying the Transformer architecture in the CV field. It also served as a bridge between NLP and CV, providing foundational support for the development of multimodal large models.
3.3.1. Adaptive Adjustment
To enable the Transformer to outperform CNNs in processing image data, certain improvements and adaptations are necessary.
Figure 8 is the ViT model. To adapt the Transformer to image data, the authors made corresponding adjustments in the model architecture and mechanism to address three key issues.
Figure 8.
ViT model structure [30].
Firstly, after dividing the image into patches, a single or partial patch cannot fully represent the image information, and thus the image classification results cannot be accurately represented by a multi-layer perceptron (MLP). Additionally, directly feeding the concatenated patches into the Transformer would cause a dimensionality explosion. To address this, a learnable class embedding of the same dimension as the patch is added at the beginning of the 1D sequence of patches, serving as the original patch and representing the classification label. It acts as the query vector in the encoder to query class information, ensuring it contains information from the rest of the image patches, thus also playing a role in integrating information.
Secondly, after the patches are divided and rearranged, they do not contain positional information, and the internal operations of the Transformer are also unrelated to spatial information. To solve this, learnable position encodings are introduced and directly added to the patch embeddings to form the input embeddings. This is based on the assumption that patch and position encodings have the same weight, so concatenation is equivalent to addition in the corresponding dimensions. In ablation experiments, the authors found that 1D, 2D, and relative position encodings performed similarly, which is because the number of patches in general image division is not large, making positional information easy to learn. The 2D encoding describes the horizontal and vertical coordinates with a vector of size D/2, which is also not large in dimension. In relative position encoding, the difference between different positions is just a few units apart. Given the similar performance of the three, the authors chose the 1D position encoding with the lowest computational complexity.
Thirdly, the layer normalization in the Transformer architecture is located after the attention computation and residual connections, which is used to adjust the output scale of the attention computation, stabilize gradients, and thus improve training efficiency. However, image data, compared to sequence data like text, have larger scale variations. Pre-LN adjusts the scale of the input features, making the attention computation for image data more stable and accurate, enhancing the model’s efficiency in processing visual information.
3.3.2. Mechanism Analysis
Overall, the input image is divided and rearranged; then, it is fed into a linear layer to reduce the dimensions by a factor of three in the form of a sequence. A patch of the same dimension is concatenated at the beginning of the sequence, and each input vector is augmented with positional encoding before being sent into the Transformer encoder for self-attention computation. Subsequently, only the class encoding containing global information at the 0th dimension is taken and fed into the MLP to output the classification results.
From the training method perspective, ViT is pre-trained on large-scale datasets and fine-tuned on smaller datasets. After being transferred to downstream tasks, the corresponding MLP head is replaced according to the specific task. When encountering input images of different sizes, interpolation is required for the positional encoding results. This is because different input sizes and patch sizes will result in a different number of patches, so the numbering method needs to be scaled accordingly.
3.3.3. Advantages and Disadvantages of ViT Architecture
ViT has many advantages, and its design philosophy is similar to the work of Cordonnier et al. at ICLR 2020 [36], adopting a fixed size of 2 × 2 patch blocks. The advantage of ViT lies in inheriting the advantages of the Transformer architecture, which allows it to handle larger-scale data.
ViT also has its shortcomings. When the scale of the data is insufficient, the performance of ViT is slightly inferior to that of CNN’s ResNet. This is because CNNs have extensive inductive biases during training. CNNs generally include two types of inductive biases: locality and translation equivariance, which allow CNNs to better handle local features of images. In contrast, Transformer-based ViT focuses more on global information, where multi-head attention and feed-forward layers account for 87% of the computational cost. The MLP becomes the only operator in ViT that includes both types of inductive biases, but it constitutes a small proportion; hence, a large amount of data is required for training to compensate for this weakness.
3.4. Summary
By analyzing the Transformer architecture, it is not difficult to see that although the Transformer is hailed as the third major artificial neural network model after RNN and CNN, it was not designed out of thin air. Its design philosophy still contains the design concepts of CNNs. From the perspective of code practice, the calculation of attention is equivalent to globally magnifying the process of feature extraction by convolutional kernels, and the “heads” of multi-head attention are similar to extracting features of different dimensions from different channels of an image. CNNs have a relatively shallow number of layers, focusing more on shallow features and the local information of images, while ViT can be stacked in parallel to a high degree, allowing it to focus on global and deeper image features. Therefore, although the Transformer architecture has abandoned the modeling methods of CNNs and RNNs and enhanced feature extraction capabilities through the attention mechanism, it remains closely related to CNNs and RNNs in its core mechanisms.
In summary, the Transformer or ViT model is deeply aligned with the capacity requirements, task requirements, and processing paradigms of LLMs. It has significant advantages over CNNs and RNNs and their variants in terms of computational parallelism, task adaptability, architectural flexibility, training stability, model interpretability, parallel computing capabilities, long sequence modeling capabilities, feature extraction capabilities, and model representation capabilities. Therefore, it has become the base model for current mainstream LLMs.
4. Key Technologies and Evolution
This section primarily provides a panoramic analysis of LLMs from three aspects: key technologies of LLMs, typical LLMs, and the evolution of LLM application paradigms. Among them, key technologies include pre-training, fine tuning, intelligent emergence, situated learning, and chain-of-thought. Typical LLMs take the GPT series and LLaMA [37] series as examples to dissect the architecture and technical details of different versions of the models. The evolution of LLM application paradigms mainly introduces how LLMs change tasks in traditional NLP, CV, and multimodal domains, analyzing the details of how LLMs empower domain tasks from the perspective of application paradigms. The main structure of this section is as shown in Figure 9.
Figure 9.
Overall framework of key technologies and evolution in LLMs.
4.1. Pre-Training and Fine-Tuning
We will use OpenAI’s GPT series as an example to introduce pre-training and fine-tuning. The GPT series was first proposed in 2018, and from the first generation, it established a transformer decoder-only architecture. It was pre-trained in an unsupervised manner on a vast amount of data, enabling the model to acquire general semantic expression capabilities. Then, the model was fine-tuned with supervised data from downstream tasks to align the model with the data distribution within the task. After the impressive results achieved by LLMs such as GPT, LLaMA, PaLM, and Qwen, the “pretraining–finetuning” paradigm has also become the mainstream paradigm for training LLMs.
Figure 10 illustrates the structure of the GPT model, which consists of three sub-layers: input, encoding, and output. It is worth noting that GPT is primarily aimed at text generation tasks, and to make the model training more stable, GPT places layer normalization at the end and removes cross-attention.
Figure 10.
GPT model structure.
In the early days of the CV field, neural network models were trained on large-scale annotated image datasets like ImageNet to equip them with general image recognition capabilities. In the field of natural language processing, word2vec used unannotated text data to train general word-embedding models. Inspired by this, to ensure that the general feature expression capabilities learned by LLMs can be effectively transferred to out-of-distribution tasks, GPT pre-trains on a large amount of unsupervised data, using masked self-attention to model predictions based on historical information, as shown in Figure 11, which adopts maximum likelihood as the loss function.
Figure 11.
The modeling approach of the GPT model.
Specifically, for a given input , it is first mapped to a word vector , and then the position vector corresponding to is added to obtain the input vector , which is then fed into the encoder for attention computation. In the training of GPT-2 [23], it was found that the encoder-only architecture did not yield satisfactory results as the model parameter count increased from 3B to 30B. Therefore, the adoption of a decoder-only architecture was further confirmed. Thus, prediction modeling is based on masked self-attention, where each element contains contextual information and performs unidirectional attention computation, as shown in the following formula:
where denotes the sequence of representation vectors in layer , is the length of the sequence, is the dimensionality of the hidden layer, and is the total number of layers of the model. The GPT output layer receives a classifier that predicts the probability of each position based on the word list.
The final modeling is completed according to the positive order prediction modeling with the maximum likelihood estimate of the optimized input sequence as the loss function, where is the model parameter.
On the basis of pre-training, in order to enable the model to more accurately handle downstream tasks, it is necessary to fine-tune the model with specific annotated data, updating the model parameters in the reverse direction so that it can accurately complete tasks within its distribution. Taking the annotated dataset for downstream tasks as an example, obtain the output of the hidden layer corresponding to the last word of the output layer, and calculate the softmax scores after mapping through the linear layer.
where is the linear layer parameter and the loss function is as follows
This fine-tuning method is called full-parameter fine tuning or full-scale fine tuning. Other common fine-tuning methods for LLMs include parameter-efficient fine tuning, incremental fine tuning, instruction fine tuning, etc. Parameter-efficient fine tuning [38] refers to the method of fine tuning a subset of model parameters to achieve results close to full-scale fine tuning in order to improve training efficiency. Common works include the following:
P-Tuning [39] combines generative models with prompt tuning, allowing the prompt encoder to directly generate embeddings, freezing the main model parameters, introducing learnable parameters at the input end, and only training the prompt encoder during backpropagation, enabling generative models to handle natural language understanding tasks. Prefix-Tuning [40] adds a trainable continuous prefix to the sequence and allows subsequent tokens to attend to this prefix, aligning the model with specific tasks during training. The difference from P-Tuning is that the former keeps the model’s internal parameters unchanged, while Prefix-Tuning deeply participates in every layer of the transformer. However, its shortcoming is the reduction in the model’s usable sequence length due to the addition of virtual tokens, occupying sequence length; hence, the higher the fine-tuning quality, the lower the model’s usable sequence length. Adapter [41] introduces the concept of parameter sharing, inserting adapters into each layer of the Transformer, freezing other parameters, and only training adapters to reduce the scale of parameter updates during fine tuning. However, its serial structure accumulates a large overhead, increasing the number of network layers leads to increased inference latency, and it lacks a direct gradient path during backpropagation, requiring passage through the backbone each time. In light of this, LoRA [42] injects trainable rank-decomposed matrices to adapt to specific tasks or domains while keeping the pre-trained model weights unchanged without adding to the input text length and inference latency. LoRA is widely used in engineering practice, but it also has some shortcomings. First, the amount of parameters involved in training is much less than full-scale fine tuning, showing different performance on different types of LLMs, with no obvious gap in diffusion models, but it still has a gap in LLMs. Second, although these efficient parameter fine-tuning methods can fine-tune a small number of parameters, they still require backpropagation through the entire model to obtain gradients for some trainable parameters. Although the number of training parameters is reduced, the training speed does not significantly improve. LoraHub [43] introduces the idea of a mixture of experts, integrating LoRA published by different users to release a more powerful model, and the resulting combination does not require additional model parameters and gradients, thus having stronger adaptability.
In addition, other common fine-tuning methods include incremental fine tuning and instruction fine tuning. Incremental fine tuning [11] refers to the method of adding extra parameters or models and fine tuning the incremental parts to improve model performance. Instruction fine tuning [6] is the method of fine tuning model parameters with command prompts constructed in natural language. Studies have shown that the essence of instruction fine tuning is to align the model’s internal knowledge with itself rather than learning additional knowledge for downstream tasks [44].
4.2. Intelligent Emergence and In-Context Learning
The emergent capabilities of LLMs [45] refer to the abilities and characteristics that arise when the model scale reaches a certain level, which traditional small models do not possess. These capabilities are typically outside the training distribution of the model and are not directly encoded during training.
In GPT-2, OpenAI attempted to significantly increase the number of network layers and the embedding dimensions, preliminarily establishing the correlation between expanding model scale and improving model performance. In the same year, OpenAI proposed the scaling law [46], which states that simultaneously increasing model scale, training data size, and computational floating-point operations can significantly enhance model performance. The relationship among the three is as follows:
Additionally, it was observed during training that models with a smaller number of parameters showed convergence, while models with a larger number of parameters also exhibited a downward trend. Based on this, the relationship between loss value and computational effort was derived:
In the equation, represents the loss and represents the computational effort. This quantitative relationship can be used to guide the pre-training of LLMs, allowing for the estimation of loss values based on the number of model parameters, and conversely, when a predetermined loss value is reached, it can estimate the required computational effort.
The emergent capabilities of LLMs are not only related to the model scale but also directly connected to the training methods. Situated learning is a prominent manifestation of the emergent capabilities of LLMs and is a feature that other traditional deep neural network models do not possess.
In-context learning (ICL) [5] was formally proposed in GPT-3. It refers to the model learning similar feature expressions based on a few natural language-written prompt examples, which is why it is also called context learning. The core idea is to avoid the cost of fine tuning LLMs by constructing prompt templates related to downstream tasks in the form of natural language, guiding the LLM to accurately handle unfamiliar tasks. Figure 12 contains an illustrative example of in-context learning.
Figure 12.
Illustration of in-context learning.
LLM fine tuning involves using a set of examples as sample data to update the parameters of the LLM through backpropagation. In contrast to standard fine tuning, in-context learning (ICL) does not require gradient updates; it merely provides the model with a few examples as prompts, thereby acquiring the ability to learn from a small number of samples.
To explore the mechanism, Kim et al. [47] argued that the core of ICL is that the model learns the spatial distributions in the samples, and they found that ICL also works by replacing in the cue sample , proving that the model does not learn the function mapping relationships in the samples. Instead, varying the distribution of inputs and outputs would affect the ICL effect. Mishra et al. [48] argued that ICL is a form of implicit learning, where the cued samples provided by the LLM activate the mapping function in the transformer architecture activation function, which in turn learns the distribution of the inputs and labels. Wang et al. [49] argued that the attentional layer in the reasoning process in the LLM excites the implicit parameter updating, which allows the model to acquire zero- or few-sample capabilities.
Additionally, there are works that explore methods to enhance the effectiveness of ICL. Wei et al. [27] conducted a comprehensive survey of ICL, organizing and reviewing related research, exploring the application scenarios of ICL, and addressing the challenges faced. Chu [50] proposed a self-generated in-context learning (SG-ICL) approach, which leverages LLMs to generate demonstration examples, reducing reliance on external example libraries. Zhang et al. [51] proposed a human-readable instruction-based cross-task generalization method, constructing a task metadata set that provides instructions and input–output pairs for multiple tasks, enhancing the model’s generalization ability on unfamiliar tasks through instructions. Fu et al. [52] proposed a semi-automated self-instruction process, using a small amount of manually annotated data to automatically generate instruction data, thereby improving the model’s ability to follow instructions.
4.3. Chain-of-Thought
For traditional neural network models, it is usually difficult to solve complex reasoning tasks, such as mathematical word problems. LLMs can leverage the chain-of-thought (CoT) prompting strategy [53] to enhance their reasoning performance. Specifically, LLMs can introduce task-relevant intermediate reasoning steps in the prompt to improve the accuracy of solving complex tasks. As shown in Figure 13, which illustrates the use of chain-of-thought prompts, the left side is a standard prompt, guiding the model to output an answer by including a question–answer pair in the input. The right side is a chain-of-thought prompt, where a [question–thought process–prompt] is added to the model’s input, causing the model to first output the reasoning process and then the result of the reasoning.
Figure 13.
Sample use of chain-of-thought prompt [53].
Chu et al. [54] conducted an extensive survey and review of the chain-of-thought (CoT) and its derivative techniques from the aspects of methods, structures, and improvement methods, and they introduced the applications of CoT in planning, model compression, and agent invocation. Auto-CoT [55] found that the most important factors affecting the effectiveness of CoT are the diversity of problems and reasoning steps. Starting from this, some improvements to CoT have been made. Auto-CoT proposed an automated CoT prompting method, introducing zero-shot CoT and manual CoT, by diversifying the sampling of problems and generating reasoning chains to construct prompt examples. Complex-CoT [56] selected complex reasoning chains as prompt examples and optimized the criteria for complexity judgment into a decoding form, voting on the generated reasoning chains to determine the final answer. Structured-CoT [57] proposed a code generation prompting technique, using program structures to build reasoning chains, enhancing the quality and accuracy of generated content. Self-Polish [58] optimized the representation of problems in CoT by guiding the model to eliminate ambiguous information and rearrange local conditions and logic, thereby improving the accuracy of CoT.
4.4. Typical LLMs and Their Evolution
Currently, the most influential LLMs in the industry are OpenAI’s GPT series and Meta’s LLaMA series, which are representative of closed-source and open-source LLMs, respectively. This section provides a comparative analysis of them through a list, offering a medium-grained technical analysis perspective between key technologies and the intersection of LLMs with cutting-edge technologies. This enables developers to understand the core technologies of typical LLMs and their evolution, grasping engineering practice skills, and providing ideas and inspiration for the development of LLMs in subsequent professional fields.
4.4.1. GPT Series
The GPT series is one of the most influential LLM products. Although there is seldom disclosure of model training details in the documentation of versions after GPT-3, some information and clues can be obtained from the existing materials. Each evolution of GPT contains the results of a multitude of engineering practices; therefore, the emerging technologies and features of each generation have a leading role. Figure 14 illustrates the main evolutionary process of the GPT series, which includes an introduction to the highlight technologies of each version.
Figure 14.
Evolution of GPT series model architecture and key technologies.
- GPT-1
GPT-1, compared to the classic Transformer architecture, removed the encoder side and cross-attention layers and post-processed the LayerNorm layers. In this version, the technical route of decoder-only architecture was determined through large-scale cluster experiments, and causal modeling and unsupervised training methods were adopted.
- 2.
- GPT-2
GPT-2 did not have significant changes in model architecture compared to GPT-1, but it pre-processed the LayerNorm, which is beneficial for adapting to larger-scale models and deeper network layers. This is because it widens the model’s width in the deeper parts, reducing training difficulty. Additionally, GPT-2 conducted extensive scaling-related experiments, successively releasing GPT-2 models with 117M, 345M, 762M, and 1542M parameters, emphasizing pre-training rather than task-specific data training, maintaining GPT-2′s strong transferability, discovering the emergence of LLMs, and summarizing the scaling law. The model structure is similar to GPT-1.
- 3.
- GPT-3
The GPT-3 model architecture did not change significantly from the previous generation, but there were significant changes in scale and the number of network layers. The model increased from 1.5B of the previous generation to 175B, and under the guidance of the scaling law, it discovered the ICL capability, achieving the ability to solve tasks outside the training data distribution with given LLM prompts.
- 4.
- Instruct GPT and ChatGPT
RLHF (Reinforcement Learning from Human Feedback) is the highlight technology of this version of the LLM, which aligns the model through supervised fine tuning by manually writing QA pairs. During training, multiple answers are generated, then they are quality-ranked, and a score representing human value preferences is output, using this reward model to endow the LLM with the ability to distinguish preferences.
- 5.
- GPT-3 Series
The GPT-4 series has significantly enhanced reasoning capabilities compared to previous versions, achieving multimodal interaction with text, speech, images, and videos, and scoring high on some test benchmarks, passing exams like GRE, SAT, and professional law exams. Although no more technical details have been disclosed, it is speculated through experiments that its model parameters and training data have greatly increased compared to ChatGPT.
- 6.
- Summary
Each generation of the GPT series has distinctive technologies that are highly influential. In particular, GPT-1 chose a decoder-only architecture different from BERT. The decoder-only architecture has the following advantages. (1) The causal attention in the decoder is a full-rank lower triangular matrix, which has stronger semantic representation capabilities. Bilateral attention in the encoder degenerates into a low-rank state, failing to fully utilize the model’s high-dimensional modeling and semantic representation capabilities. (2) The decoder architecture is more suitable for the needs of LLMs based on unsupervised training with massive data, as each network node contacts limited information. Therefore, as the model scale and data volume continue to expand, the training difficulty is relatively low, and the model’s general representation capability is stronger. In GPT-2’s extensive scaling experiments, it was found that the encoder architecture did not significantly improve model capabilities when scaled from 3B to 30B. (3) In GPT-3, the decoder-only architecture is conducive to enhancing ICL performance, improving the model’s ability to solve tasks outside the data distribution, with better few-shot and zero-shot results, while the encoder–decoder architecture requires some supervised data to function. (4) The decoder architecture is more suitable for continuous content generation because the current position information only refers to the previous context and supports KV-Cache reuse, thus having higher inference efficiency. (5) The decoder architecture is more flexible and can adapt to different downstream tasks by adjusting the generation strategy.
Similarly, this architecture also has certain shortcomings: (1) The unidirectional attention in the decoder architecture only considers the context; thus, it is unable to utilize information from all positions in the full text to generate high-quality embeddings. (2) The autoregressive modeling approach is highly dependent on input data, requiring massive data to ensure the quality of generated content. In addition, it has certain limitations when processing long text inputs, compromising global consistency. (3) Cache can improve inference efficiency, but in scenarios like dynamic attention, it can restrict the overall efficiency of the model.
4.4.2. LLaMA Series
The LLaMA series, as one of the most influential open-source LLMs, mainly has three improvements over the GPT series. (1) It places normalization before the activation and uses RMSNorm instead of LayerNorm. (2) It employs the SwiGLU activation function. (3) It utilizes RoPE for position encoding. Firstly, pre-normalization has certain advantages, and here we provide a simple derivation. According to the architecture shown in Figure 15, the process of normalization is as follows:
Figure 15.
LLaMA model architecture.
The variance of the second term in the above formula does not change with the number of layers due to the normalization operation, so the variance of the input will accumulate on the backbone as the number of layers increases. In the deep layers, the influence of a single layer on the backbone can be considered as a minimal value, and different layers are statistically similar, hence we have
Usually, the deeper the model, the better the effect, but the harder it is to train. However, with Pre-Norm, the width of the model is expanded in the deep layers, making it relatively easier to train, rather than the model becoming deeper. In contrast, in the Post-Norm structure, the variance of the backbone network is constant, making the gradients of the model structure difficult to control; thus, convergence is more challenging.
Looking at the technological evolution from LLaMA 1 to LLaMA 3.2, there are no significant changes in the model architecture, and each version mainly optimizes data and parameters. Table 6 outlines the key technological evolution of the LLaMA series.
Table 6.
Key technological evolution of the LLaMA series.
From the technological evolution, it can be seen that the LLaMA series has not made excessive adjustments in model architecture, but it has conducted a large number of optimizations in training strategies, dataset ratios, model compression, and model parameter adjustments to adapt to the training and inference of its larger-scale models.
4.5. Evolution of Application Paradigms
The release of ChatGPT not only made it a phenomenal application in the short term but also brought profound changes to fields such as NLP, CV, and multimodal tasks. For a time, LLMs frequently “topped the charts” in various research fields, greatly enhancing the effectiveness of AI technology in empowering different domains and enriching application scenarios. The fundamental reasons lie in the new network architecture of LLMs, the “pre-training–fine-tuning” paradigm, and the emergent effects and key technologies demonstrated at a massive scale.
Taking machine translation of text and text + image multimodal tasks as examples, we illustrate the differences between LLMs and traditional neural network models in handling NLP and CV tasks. This helps researchers understand the key technologies of LLMs and appreciate their mechanisms of action.
4.5.1. NLP Domain
The traditional field of NLP is an interdisciplinary task based on linguistics, semantics, and computer science, relying on rules and statistical methods. From a developmental perspective, it has successively experienced the technological backgrounds of rule dominance, machine learning, deep learning, and LLMs.
- Rule-based methods
Rule-based paradigms primarily represent linguistic and semantic information through lexicon, grammar, and fixed collocations as rules to handle specific natural language processing tasks. As shown in Figure 16, which illustrates the rule-based processing paradigm, experts transform language knowledge into a rule-base, the rule engine manages and parses the rule-base, and based on the content of the rule-base, it parses the input information. Subsequently, through an evaluation and error correction mechanism, the corresponding tasks are completed.
Figure 16.
NLP rule-based task processing methods.
- 2.
- Machine Learning-based Methods
Machine learning-based methods transform tasks rooted in traditional linguistics and semantics into classification tasks. Machine learning models are trained based on feature engineering and training corpora to complete the corresponding tasks. Figure 17 illustrates the process based on machine learning methods. Training corpora typically consist of supervised data used for model training. Data preprocessing requires the normalization of input data in terms of part of speech, grammar, and structure, according to the background of the task. Feature engineering also has a strong task context, requiring the extraction of necessary features on the basis of data preprocessing to construct the corresponding feature set. Ultimately, the appropriate machine learning model, hyperparameters, and algorithms are selected according to the task requirements, and training is conducted using the training dataset.
Figure 17.
NLP machine learning-based task processing methods.
- 3.
- Deep Learning-based Methods
Deep learning-based methods primarily rely on deep neural networks, training models with supervised data to obtain appropriate semantic representations, thereby directly predicting the tokens. Figure 18 illustrates the process of this method, where training data undergo simple preprocessing before entering the embedding layer to learn the transformation of raw input into vector representations, then passing through multiple hidden layers with non-linear mappings to ultimately output the content required for the task.
Figure 18.
NLP deep learning-based methods.
- 4.
- Pre-trained Model-based Methods
Pre-trained models involve self-supervised learning on vast amounts of unsupervised data to acquire general semantic representation capabilities. Then, based on supervised data specific to a particular task, the parameters within the pre-trained model are updated in the reverse direction to make their distribution more aligned with downstream tasks. This “pre-training–fine-tuning” approach is now commonly used in LLMs and has become the mainstream paradigm for training LLMs.
- 5.
- LLM-Based Methods
Inspired by the “pre-training–fine-tuning” paradigm. As shown in Figure 19, researchers aim to enhance the general task processing capabilities and knowledge representation of LLMs by further increasing the scale of model parameters, training data, and computational resources. This allows LLMs to learn world knowledge and then fine-tune with a small amount of task data, enabling them to transcend the boundaries of traditional NLP fields and handle tasks in other domains, such as computer vision (CV) and multimodal tasks. Under the backdrop of LLMs, the tasks in the traditional NLP field have already been altered.
Figure 19.
NLP task processing methods based on LLMs.
- 6.
- Summary
Table 7 lists a comparison of the five NLP processing paradigms. Traditional paradigms based on rules, machine learning, and deep learning require the construction of datasets, adjustment of model structures, and setting of hyperparameters for specific tasks, and they can only solve tasks within the training data distribution. In contrast, pre-trained models and LLMs possess strong generalization and transfer capabilities, allowing them to solve multiple tasks with the same dataset and model settings, and they also have the ability to address tasks outside the data distribution. Overall, methods based on LLMs are more versatile and have a broader range of applications, no longer being limited to language generation tasks but extending to multimodal, scientific computing, and tool invocation directions. This indicates that LLMs have profoundly changed the processing patterns of traditional NLP tasks and hold significant research value.
Table 7.
Horizontal comparison of NLP methods.
4.5.2. CV Domain
In the traditional field of computer vision, the representation and modeling of images have mainly gone through two paradigms: convolutional feature extraction and image pre-training. Figure 20 illustrates the convolutional feature extraction process of LeNet [59].
Figure 20.
The convolutional feature extraction process in the LeNet architecture [59].
- Convolutional Feature Extraction
Convolutional Neural Networks (CNNs) establish local connections and extract features from images by using convolution kernels of specific sizes in the form of sliding windows. Convolution has the advantages of weight sharing, local perception, and hierarchical feature extraction, and its inherent translational invariance and local inductive bias make it naturally suitable for image data. Therefore, it has become the standard method for extracting image features in the field of computer vision for a long time, and many improvements based on this paradigm have emerged, such as LeNet, AlexNet [60], VGG [61], GoogleNet [62], and ResNet [35]. It is worth noting that although convolutional neural networks can control network complexity and the number of parameters through parameter sharing, they inevitably face the problem of network degradation as the number of network layers increases. ResNet effectively alleviates the problem of gradient disappearance or explosion by adding a residual connection bypass between stacked network layers, allowing the scale of network layers to be further expanded, which is beneficial for exploring high-level image features and supporting specific tasks in the field of computer vision such as object detection, image segmentation, and image classification.
However, when facing specific tasks in actual application scenarios, a large amount of parameter adjustment and network adaptation work is required, and a well-trained network model can only solve a limited number of specific tasks. To make the model have some generalization ability, the paradigm of image pre-training has emerged.
- 2.
- Image Pre-training
Image pre-training allows models to learn from massive amounts of data to obtain general image representations and then fine-tune network parameters or adjust network structures according to specific tasks, enabling the model to gain some generalization ability. For example, the famous ImageNet [63] is a large-scale image dataset created based on this idea.
4.5.3. Multimodal Domain
With prior research in text and image domains, researchers began to attempt the modeling of multimodalities such as images and text. We divide this into three stages: traditional multimodal interaction models, multimodal pre-trained models, and multimodal LLMs. Figure 21 is a comparative evolution of the three stages.
Figure 21.
Schematic diagram of the evolution of multimodal task processing paradigms. In which, subfigure (a) represents the task processing paradigm of the traditional multimodal interaction model stage, subfigure (b) represents the task processing paradigm of the multimodal pre-trained model stage, and subfigure (c) represents the task processing paradigm of the multimodal large model stage.
- Traditional Multimodal Interaction Models
As shown in Figure 21a, the approach to multimodal task processing involves extracting text and visual features through corresponding backbones and then fusing them through an interaction module to form a multimodal feature representation, which is followed by subsequent specific tasks. During this period, most works designed network models based on this architecture with CNNs commonly used on the image side for feature extraction. Modal interaction layers typically employed CNNs, MLPs, or Transformer encoders as feature fusion models, or they adjusted the image feature extraction models and modal interaction models according to the actual task requirements. Classic works include VL-BERT [64], UNITER [65], and Pixel-BERT [66], among others.
- 2.
- Multimodal Pre-Trained Models
With the impressive performance of Transformers in the NLP field, researchers attempted to further simplify the network structure of multimodal models, trying to apply Transformers to the CV field. ViT serves as a bridge connecting NLP and CV by dividing images into patch sequences and sending them into Transformer encoder layers after adding position encoding. This marked the beginning of extensive work on pre-training ViT with massive data, allowing the Transformer architecture, which excels at modeling global relationships, to adapt to local feature extraction in images, outperforming CNN models on many image tasks. During this stage, the image side of multimodal models was predominantly ViT-based. Representative works include MAE [67], BEIT [68], and CLIP [69], among others.
- 3.
- Multimodal Large Models
Following the success of LLMs, researchers attempted to introduce LLMs to multimodal models, endowing them with LLM-specific capabilities such as situated learning, instruction following, and few-shot learning while also expanding the types of modalities due to the powerful data representation capabilities of LLMs, greatly enriching the application scenarios of multimodal large models. We refer to this paradigm as multimodal large models. Representative works include BLIP-2 [70], Flamingo [71], LLaVA1.5 [72], and Gemini1.5 [73].
Multimodal large models differ significantly from previous multimodal models in terms of model structure, operating mechanisms, and data processing procedures. The model structure becomes simpler, featuring modular encapsulation, and it pursues stronger generalization capabilities; in terms of operating mechanisms, various training strategies are introduced, such as freezing the main model parameters and using cross-attention or contrastive learning for modal fusion; in data processing procedures, modal fusion data in the form of text-image interleaving, text–image pairs, and video with additional text descriptions are adopted. Overall, multimodal large models have changed the processing methods of multimodal tasks at multiple levels.
Text and image data differ greatly in data structure, feature representation, and information density. Text is a high-information-density medium that contains abstract representations of human knowledge, while image information is sparse and contains a lot of noise and redundancy. The spatial arrangement of its pixel information reflects locality and translational invariance. Therefore, text data can easily capture semantic features through masking, while image masking prediction does not require semantic information. It is evident that the inherent differences between image and text data determine the different processing paradigms in NLP and CV fields. The emergence of LLMs has not only changed the processing paradigms of NLP and CV tasks, bridging the gap between the two, but has also profoundly changed the processing paradigms of multimodal tasks.
5. Model Optimization Methods
Currently, there are three main directions for the optimization and improvement of LLMs: (1) optimizing the network model structure; (2) improving prompting; and (3) introducing additional methods. This section primarily introduces work related to the network structure level, which is divided from coarse to fine into three levels: inter-model communication optimization, model structure optimization, and attention mechanism optimization.
5.1. Inter-Model Communication Optimization
LLMs have enormous data volume, parameter volume, and computational requirements, necessitating the completion of model training through distributed training strategies. As shown in Figure 22, common parallel training strategies include data parallelism, model parallelism, and hybrid parallelism.
Figure 22.
Schematic diagram of common parallel training methods.
Data parallelism (DP) [74] partitions data and deploys the same model across multiple computing devices, running multiple data slices in parallel. Different devices broadcast the gradient values obtained from forward propagation calculations and ultimately use the average of all gradients for model updates. Model parallelism (MP) [75] partitions different operators in the model and deploys them on different computing devices for parallel computation. According to different partitioning methods, it can be divided into tensor parallelism and pipeline parallelism. Tensor parallelism (TP) [39] partitions model parameters across different computing devices. Pipeline parallelism (PP) [76] processes different network layers of the model in segments on different computing devices. Hybrid parallelism (HP) [77] is mainly aimed at ultra-LLM training scenarios, requiring the partitioning of both models and data, combining different parallel strategies to maximize computational efficiency, but this strategy is highly dependent on inter-device communication.
Optimizing inter-model communication is one of the main ways to improve the efficiency of model training, effectively reducing time and cost overheads. Rail-only [78] found that during the training of LLMs, only a few GPUs require high-bandwidth communication. To address this, the “rail-only” communication network architecture was proposed, connecting only the GPUs that need to communicate, ensuring a significant reduction in network communication overhead while maintaining performance comparable to traditional networks. Megatron-LM [79] proposed a method of overlapping communication and computation to improve efficiency, for example, by hiding all-gather operations and computing input gradients, and then hiding reduce-scatter operations and computing weight gradients. ZeRO++ [80] reduced cross-node communication volume by quantizing weight communication, hierarchical weight partitioning, and quantizing gradient communication, optimizing end-to-end latency, and enhancing model throughput. MegaScale [81] combined data parallelism, tensor parallelism, and pipeline parallelism to reduce communication overhead between GPUs, enhance parallel computing capabilities, and prefetch all-gather operations in data parallelism to overlap with data loading operations, reducing communication time and addressing the challenge of training large-scale models on clusters with tens of thousands of cards.
5.2. Model Structure Optimization
Due to the natural fit of the Transformer for generative tasks on sequential data, it has become the mainstream architecture for LLMs, resulting in a multitude of improvements at the model structure level.
LinFormer [82] decomposes the original scaled dot-product attention into multiple sub-attentions through linear projection, constructing a low-rank decomposition of the original attention, achieving a reduction in Transformer time and space complexity from to , further enhancing inference and memory efficiency. However, the model is somewhat dependent on long sequences, and to achieve linear complexity, compromises must be made in model parameters, limiting model performance. Swin Transformer [83] proposed the concept of hierarchical transformers and shifted windows, computing self-attention only on non-overlapping local windows and allowing cross-window connections, making it stand out in the field of computer vision. However, due to its receptive field-like attention mechanism, each window requires additional computation and memory overhead for attention calculation. GLaM [84] adopted sparse coding and model compression techniques to prune and quantize redundant parameters in LLMs, achieving lightweight models, and introduced distributed training and knowledge distillation strategies to improve training speed and accuracy. However, sparse activation and gated networks increase model complexity. Switch Transformer [85] is an encoder-based network model that can increase model parameters while maintaining the same computational cost and replaces forward propagation layers with mixed expert layers to enhance model performance. However, the introduction of dynamic routing and hard routing brings additional model complexity, and additional training techniques such as reducing parameter initialization values and precision conversion are required to stabilize training.
After GPT-3, OpenAI has not open-sourced the code and training details, only announcing a simple training paradigm. Meta has launched the LLaMA [37] series based on a similar training paradigm. In the model architecture, LLaMA has pre-applied layer normalization, introduced the RMSNorm normalization function, replaced the activation function with SwiGLU [86], and replaced the position encoding with Rotated Positional Embeddings (RoPEs) [87]. Furthermore, in LLaMA2 [88] and LLaMA3 [89], a grouped query attention mechanism was introduced, further enhancing the model’s inference efficiency.
5.3. Attention Mechanism Optimization
The biggest challenge faced by attention mechanisms is the computational time and space complexity. To address this, related research has been conducted from two aspects: equivalent approximation and hardware characteristics.
Traditional attention mechanisms require computing the weights of each element with respect to all other elements, which entails significant computational and storage costs. The core idea of sparse attention mechanisms is to reduce these costs by limiting the number of Q–K pairs to lower the computational complexity. These methods are generally divided into two categories: position-based and content-based sparse attention.
5.3.1. Position-Based Sparse Attention Mechanism
Common position-based sparse attention mechanisms are shown in Table 8. Related research optimizes the basic sparse attention mechanisms through combinations according to task requirements.
Table 8.
Position-based sparse attention mechanism [90].
Longformer [91] introduces an attention mechanism that scales linearly with the sequence length, combining windowed local self-attention with task-driven global node attention, and introducing attention with dilated windows to increase the receptive field while maintaining computational costs. However, its window attention is based on the assumption that the context of the current element comes from nearby elements, which has certain limitations. BigBird [92] combines sliding window, global, and random attention to reduce the quadratic complexity to a linear level and efficiently compute approximate full-connection attention. However, it is sensitive to the preset fixed window size and has certain limitations in sliding window attention. ETC [93] proposes a global–local attention mechanism, dividing the input into global and long inputs through a masking mechanism, and encoding and pre-training structured inputs through relative position encoding and contrastive predictive coding [94].
5.3.2. Content-Based Sparse Attention Mechanism
Content-based sparse attention mechanisms create a sparse attention map based on the content of the input data, no longer directly calculating the similarity between and all . They can selectively focus on element relationships that are sensitive to model performance, retaining important information and filtering out some noise. However, the choice of sparsification strategy may lead to information loss, affecting model performance. Routing Transformer [95] uses the K-means clustering method to cluster and with calculating similarity based on within the same cluster range. Reformer [96] uses local sensitive hashing to calculate attention, reducing the computational complexity from to , and employs reversible residual layers instead of standard residual layers, reducing the number of times activation values need to be stored from N to 1, thus significantly reducing memory overhead. However, the introduction of reversible layers requires more attention to training details to prevent gradient disappearance or explosion.
Another category of methods designs corresponding acceleration strategies based on hardware characteristics. Flash Attention [97] utilizes the GPU’s multi-level cache to fill the computation chain, achieving the fastest attention operator through operator fusion technology. Additionally, it splits the input, performs attention calculations independently, and in the backward propagation, recalculates the attention matrix using stored outputs and softmax normalized data, avoiding the need to store the entire matrix information, further reducing memory overhead.
6. The Integration of LLMs with Interdisciplinary Technologies
To further expand the capabilities of LLMs and enrich their application scenarios, the industry has integrated LLMs with a variety of cutting-edge technologies, giving birth to a multitude of meaningful works. This section primarily organizes and reviews the eight popular directions of integration, offering corresponding comments, with the expectation of providing researchers across different industries with an understanding overview and innovative ideas.
6.1. Contrastive Learning
Contrastive learning is an unsupervised learning method that learns feature representations by comparing the similarities and differences between sample pairs [98]. Since the late 20th century, contrastive learning has undergone technological iterations in various fields such as metric learning and natural language processing, and it has achieved success in the field of image self-supervised learning in recent years. Inspired by this, many researchers have combined it with LLMs to address related issues in the field of LLMs.
SimCLR [99] is a pioneering work in the CV field in recent years that combines with contrastive learning. Figure 23 illustrates the contrastive learning framework it proposes, which well reflects the core idea of contrastive learning. By data augmentation, it generates two embeddings for each sample, which are then passed through an encoder and a linear layer to obtain corresponding visual representations. The contrastive loss then pulls similar features closer and pushes different features apart, maximizing the consistency of similar representations. Experiments have found that the quality of the representations is crucial for downstream tasks, which is a finding that also exists in LLMs.
Figure 23.
Contrastive learning framework [99].
Therefore, applying contrastive learning methods in large models can be abstracted into the paradigm shown in Figure 24. First, multimodal data such as text or images are projected into a high-dimensional vector space through an embedding model. Secondly, positive and negative sample pairs are constructed through data augmentation. In the Transformer network layers, while pulling closer the positive samples, negative samples are pushed away, making the large model more sensitive to the boundaries of massive data and improving the model’s internal representation. Additionally, after providing the large model with certain instruction prompts, the boundary tokens, having improved their spatial representation in the vector space through contrastive learning, increase in weight during the attention computation for downstream tasks, thereby further enhancing the performance of the large model in downstream tasks.
Figure 24.
The paradigm of cross-application of LLMs and contrastive learning technology.
In the field of NLP, SimCSE [100] proposes an unsupervised contrastive learning approach that keeps random dropout active at the encoder end, allowing a sentence to be encoded twice as a positive sample pair to be pulled closer together. It also retains supervised contrastive learning methods, utilizing the NLI (natural language inference) dataset, where entailment pairs are considered positive samples, and contradiction pairs and other instances within the same batch are considered negative samples. This method significantly improves the accuracy of sentence embeddings and the model’s language modeling capabilities, making the expression of sentences in the semantic space more uniform. ConSERT [101] further brings contrastive learning into the field of LLMs, addressing the collapse issue of sentence representation in BERT models through self-supervised contrastive learning, thereby enhancing the performance of downstream tasks. Specifically, it employs four data augmentation strategies—adversarial attacks, shuffling, cropping, and random dropout—after the input layer. After passing through the BERT encoder layer, a contrastive loss layer is added to the sentence representation layer to perform operations of pulling closer and pushing away, enhancing the model’s representation capabilities.
In language generation tasks, the maximization of decoding modeling leads to degradation issues. Existing methods mainly reduce the probability of specific tokens by sampling gradients or modifying training objectives, but this can lead to a lack of consistency. To address this, SimCTG [102] identifies the anisotropic distribution of token representations as one of the causes of model degradation. It proposes a contrastive training objective called SimCTG to calibrate the model’s representation space. Furthermore, it improves the decoding method through contrastive search, ensuring diversity while maintaining the consistency of generated text. DoLa [103] combines contrastive learning with LLMs to improve the hallucination issue of LLMs. Experiments reveal that factual knowledge in LLMs is usually located in the later layers of the transformer. DoLa contrasts the differences in logits projected from subsequent layers and previous layers in the semantic space to decode the distribution of the next token, highlighting higher-layer knowledge and reducing the knowledge from the earlier and middle layers, enabling LLMs to better express factual knowledge and reduce erroneous generation.
The internal representations of language models have a significant impact on the performance of downstream tasks. Introducing contrastive loss for few-shot learning in generative LLMs is a promising direction for research. For example, in named entity recognition tasks, by pulling closer or pushing away relevant token embeddings within sentences, the model’s boundary awareness can be further enhanced, improving the model’s understanding of the deep semantic space.
6.2. Knowledge Enhancement
LLMs mostly adopt the “pre-training + fine-tuning” paradigm, where pre-training involves training a model base with strong generalization capabilities using data of broad applicability, which is then fine-tuned according to task requirements. However, as model sizes continue to grow, the cost of fine-tuning for LLMs facing an unfamiliar domain also increases. To address this, methods to enhance the ability of LLMs to solve specialized domain problems in the form of knowledge “bolt-ons” have emerged. Knowledge Graphs (KG) model knowledge explicitly in a flexible way, compensating for the deficiencies of Transformer-based architectures in understanding knowledge and logical reasoning. A knowledge graph is a structured semantic knowledge base used to describe concepts in the physical world and their interrelationships, expressing complex interactions through relationships between entities [104]. Both knowledge graph and LLM can represent modeling world knowledge, but each has its own advantages and disadvantages, as shown in Table 9. Usually, the two are combined to complement each other’s strengths and weaknesses. Therefore, LLMs integrated with knowledge graphs are often referred to as knowledge-enhanced LLMs.
Table 9.
The comparison between LLMs and KGs.
LLMs and KGs are both capable of modeling world knowledge and reasoning about it to varying degrees, but each has its own strengths and weaknesses, as shown in the table above. Therefore, researchers hope to combine large models with knowledge graphs to complement each other’s advantages. The cross-application of large models and knowledge graphs is two-sided, and according to the direction of enhancement, there are usually three paradigms: LLM-enhanced knowledge graphs, knowledge graph-enhanced LLMs, and mutual enhancement between the two, as shown in the Figure 25 below.
Figure 25.
The application paradigm of knowledge-enhanced LLMs.
The fusion of early pre-trained models with KG is broadly categorized into three classes. The early integration of pre-trained models with KG can be roughly divided into three categories. (1) First, there is the embedding level, representing entities and relationships as embeddings through KG embedding and combining them with pre-trained input embeddings. A typical work is ERNIE [105], which adds an encoder layer for knowledge fusion on top of the Transformer encoder. Input embeddings and entity embeddings undergo attention calculations separately and are then fused through a linear transformation, which is projected into the same feature space. (2) Second, there is the token level, which works by converting knowledge graph entities and relationships into tokens and allowing pre-trained models to apply them directly, saving the operations of embedding encoding and feature space alignment. A typical work is CoLAKE [106], which proposes a unified structure of language context and knowledge context, representing input text as a fully connected word graph and a knowledge subgraph extracted from the KG. The two are concatenated and fed into the pre-trained model to complete corresponding downstream tasks. (3) Third, there is the model level: KG and pre-trained models are trained in parallel, empowering each other. A typical work is KEPLER [107], which adopts the idea of parameter sharing, using two loss functions from the knowledge graph and the pre-trained model respectively to jointly train a shared encoder for encoding entities and relationships from the knowledge graph, as well as input text.
As pre-trained models gradually evolve into LLMs, some novel integration methods have emerged, with knowledge graphs proving to be an effective method to enhance the performance of LLMs in knowledge-driven tasks.
In sentence generation tasks based on a given set of concepts, GPT-2 [23], UniLM [108], and T5 [24] all produce sentences that are grammatically correct but semantically and logically incorrect. To address this, KG-BART [109] introduces a knowledge graph to add two related words for each concept word and combines the input embeddings with KG entity embeddings. It then undergoes self-attention computation through a KG-enhanced encoder, achieving the concatenation of transformers and KG. The KG includes interrelationships between concept words, thus enhancing the accuracy of sentence generation. However, the integration of KG and transformers is complex, and LLMs that concatenate too much external information or specific domain knowledge graphs increase the training cost and reduce generalization capabilities. Currently, the integration of LLMs and KG is mostly dominated by retrieval methods, and KG-BART provides a way to concatenate LLMs with KG.
In addition to concatenation at the word embedding vector level, RAG [110] proposes a retrieval-based mixed generative model that enhances generation with retrieved content, combining parameterized and non-parameterized knowledge to improve model performance. Specifically, it constructs a non-parameterized retriever that includes a query encoder and document index, concatenates it with a pre-trained generator, and performs end-to-end fine-tuning. In question-answering tasks, for a query , it uses a maximum inner product search to find the top K documents , treating as latent variables, and marginalizes the generator’s predictions given different documents. The selected documents are concatenated with the query and fed into the generator; the query and given documents construct gradients through similarity, and after generating an answer, gradients are propagated backward to penalize low-quality generations, further optimizing the gradient distribution of the query encoder. This work not only proposes a retrieval-enhanced method but also provides a way to combine non-parameter and parameter models.
TRIME [111] proposes a memory-enhanced method that compares the predicted embeddings of a generative model with multiple memory fragments containing keywords in the in-batch memories for similarity, and then it trains the encoder through backpropagation of the prediction error. This aligns the hidden representations of the predicted token embeddings with a set of batch context representations built during training. Prior to this, LLM generation did not feed retrieved text back to the model for prediction; instead, a memory set was constructed to assist the model in making predictions. The downside is that for each token probability calculation, an additional similarity computation is required, which is computationally expensive.
ToG [112] points out the advantages and disadvantages of the three existing paradigms for integrating LLMs with KG. (1) In the LLM-only paradigm, the pain point is the inaccuracy of CoT results. External knowledge graphs are introduced through CoT prompts, but there may be cases where the model cannot understand entity embeddings, thus failing to comprehend the KG and necessitating additional fine-tuning, which is costly and not very effective. (2) In the LLM + KG paradigm, the pain point is the inability to capture multi-hop implicit relationships. LLM generates KG query language SPARQL based on the question, converting roundabout questions into SPARQL. ICL examples can teach LLM to convert questions into SPARQL, turning vague questions into KG query statements, and then performing queries on the KG. (3) The LLM × KG paradigm. LLM guides the search direction on the KG to find implicit associative relationships. LLM performs focused searching on the KG to find the optimal path results, i.e., identifying triples related to the theme words, feeding them to LLM for contemplation, discovering content related to the theme words after contemplation, and then finding associated information for that content on the graph and finally making inferences. By using ToG, we can identify entities related to a given question and explore and reason, retrieving relevant triples from external knowledge databases. This iterative process generates multiple reasoning paths composed of sequentially connected triples until enough information is gathered to answer the question or the maximum depth is reached.
KnowledGPT [113] combines LLM with a knowledge base (KB) to facilitate knowledge retrieval and storage, improving knowledge representation and factual Q&A. Specifically, during retrieval, it uses a thought-prompting procedure to generate encoded KB language and complete retrieval based on predefined functions. Then, the retrieved useful knowledge is stored. Compared to regular LLMs, LLMs integrated with KBs can accurately answer questions that require world knowledge and can leverage known KB knowledge to extract into personalized KBs.
LLMs face issues with factual errors in closed-book answering due to insufficient internal knowledge. This is usually addressed by fine-tuning methods, but updating knowledge brings additional computational costs. To this end, Jinheon Baek [114] proposes a knowledge-enhanced method that adds knowledge to the LLM’s input by retrieving facts related to the input question from the KG and adding them to the question in the form of prompts, then forwarding it to the LLM to generate answers, avoiding the computational overhead of retraining.
Currently, most of the work on knowledge enhancement in LLMs is in the field of prompt engineering. Prompting methods can help LLMs better understand knowledge graphs and retrieve useful information, allowing LLMs to store and utilize it.
6.3. RAG
Despite LLMs’ impressive performance in language understanding, intelligent question answering, and logical reasoning, their knowledge is limited by time and expertise; that is, general LLMs cannot answer content that has not been updated in their training data, and they cannot handle practical tasks in specialized domains. To address these issues, retrieval augmented generation (RAG) has emerged as a viable alternative to fine tuning. The paradigm of retrieving information from external knowledge bases and inputting it to LLMs as prompts to enhance their ability to handle tasks outside the training data distribution is called retrieval augmentation or retrieval augmented generation [115].
Overall, RAG retrieves targeted knowledge and injects it into the prompts of LLMs, guiding them to output high-quality answers. Specifically, Figure 26 is a schematic diagram of the RAG architecture. The entire process is divided into two stages: retrieval and generation. During the retrieval stage, heterogeneous data from specialized domains are extracted, encoded, and indexed, then stored in a vector database. Meanwhile, users ask questions in natural language. After encoding, the questions return a query vector, which enters the vector database to retrieve highly similar relevant knowledge and injects it into the prompt examples. In the generation stage, the prompt examples containing professional knowledge are input into the LLM, guiding it to output the answers needed by the users. The prompt examples, which usually consist of background knowledge, optimization instructions, task descriptions, and user instructions based on task requirements, play a crucial role in this process.
Figure 26.
Paradigm underlying LLM application of RAG.
Although RAG has significant advantages in enhancing LLMs’ ability to handle specialized tasks and outdated knowledge, it also faces the following shortcomings: (1) When the query vector is retrieved from the vector database, the quality of the prompts can be affected by recall rate and accuracy, which in turn impacts the quality of the generated output from the LLM. (2) During the retrieval and generation phases, with the parameters of the LLM frozen, the advantages of retrieval augmentation may not be realized due to hallucination issues, ultimately resulting in the generation of factually incorrect content. (3) The retrieved content somewhat constrains the model’s ability to transfer tasks.
To address these challenges, pre-retrieval and post-retrieval steps are introduced before and after the retrieval process to enhance retrieval efficiency and accuracy. The pre-retrieval step optimizes retrieval by improving data granularity, adjusting index structures, and employing mixed retrieval strategies. At the same time, adjustments, rewrites, and additions to the query vector enhance its accuracy and logical coherence [116].
6.3.1. Retrieval vs. Fine Tuning
RAG and fine tuning are functionally similar, but they differ significantly in their data utilization paradigms, a comparison of which is shown in Figure 27.
Figure 27.
Comparison of RAG and fine-tuning application paradigms.
RAG vs. fine tuning [117] conducted comparative experiments on RAG and fine tuning, which are two paradigms for utilizing specialized domain data in LLMs. Tests were conducted on multiple mainstream LLMs for data extraction, fine tuning, and content generation, and the results were evaluated and analyzed. The results indicated that both paradigms could enhance the accuracy of LLMs in handling specialized domain issues. Their applicability depends on the nature and size of the dataset as well as available resources.
Fine tuning vs. RAG [118] compared the performance differences of RAG and fine tuning on long-tail data. The results showed that fine tuning could improve the performance of all entities, with the greatest improvement in extremely popular and extremely unpopular categories, while RAG needed to be combined with fine tuning to perform better. However, its advantages would decrease in larger-scale models.
6.3.2. Emphasis on Retrieval
Self-RAG [119] investigated the phenomenon of excessive retrieval, causing a decline in the performance of LLMs, and proposed a self-reflective retrieval augmentation framework that can adaptively retrieve on-demand and use reflective tokens to reflect the retrieved content, enhancing the LLM’s regulatory capabilities and task adaptability during the reasoning phase. Experiments showed that it could enhance the authenticity of long-text generation. RAFT [120] proposed a retrieval-augmented fine-tuning framework that, given a question and a set of retrieved documents, trains the model to ignore distracting documents and sequentially cite the correct order in positive information, enhancing the factuality of LLMs in answering questions. RAFT was also combined with the chain of thought to enhance the model’s reasoning capabilities. Corrective-RAG [121] introduced a retrieval evaluator based on confidence to assess the relevance of retrieved documents and used a decomposition and reorganization approach to ensure that the model hits accurate information, avoiding the impact of distracting documents on model robustness. GenRead [122] utilized an LLM generator as a retriever, allowing the LLM to generate relevant documents based on the target question, and then used that document to guide the LLM to output answers. It also proposed a clustering method to enrich the diversity of prompt examples, thereby improving the accuracy of LLMs.
These works mainly enhance the efficiency and accuracy of retrieval and expand the scope of retrieval data to improve the performance of model output.
6.3.3. Emphasis on Generation
Selfmem [123] employs a three-valued augmented generator to create an unbounded memory pool, then uses a selector to determine which memories to use for subsequent iterations, and employs a memory selector to identify an output as the dual of the original problem, enabling the model to enhance its own output in an infinite space. IAG [124] proposes an inductive-augmented generation framework that leverages inductive knowledge and retrieved documents for implicit reasoning, and it operates in two modes: IAG-GPT, which directly generates answers using prompts and knowledge produced by GPT-3, and IAG-Student, which trains an inductor through knowledge distillation and then optimizes the inductor through backpropagation. SURGE [125] addresses the issue of unstable factual knowledge generation in LLMs by proposing a subgraph retrieval-augmented generation framework. It retrieves subgraphs from knowledge graphs, perturbs the word embeddings constrained by the subgraphs to align with facts, and enhances the text similarity between generated content and retrieved information through contrastive learning, thereby improving generation quality.
Through research on the different stages of RAG development, it is evident that current studies focus on the innovation and improvement of technical methods while lacking a systematic and comprehensive set of evaluation metrics and methodological frameworks for RAG assessment.
6.4. Eliminate Hallucination
LLM hallucination refers to the phenomenon where generated content does not align with real-world facts or the source input content. Huang et al. [16] categorize LLM hallucinations into factual hallucinations and faithful hallucinations; the former refers to content that does not match real-world facts, while the latter refers to content that does not align with user instructions or context.
Knowledge enhancement and hallucination elimination are two sides of the same coin, as they are both aimed at improving model performance. Knowledge enhancement leverages external information to strengthen the model’s comprehension capabilities, thereby enhancing model performance. However, it comes with a high training cost, so retrieving information more effectively from knowledge graphs (KGs) essentially involves studying prompts and retrieval. Hallucination elimination, on the other hand, involves modifying the model’s internal structure and improving fine-tuning methods to enhance model performance.
Typically, language model decoding is based on maximum likelihood estimation, and during the generation phase, text is generated along the path of highest probability. Human language is diverse and flexible, and in some contexts, the next word generated does not need to be the one with the highest probability. Relying solely on probability sampling can lead to the generation of many low-frequency, long-tail words, causing linguistic issues or hallucinations in the model. Nucleus sampling [126] is a representative early work in improving hallucinations for language models. It addresses the issue of text degradation in maximum likelihood decoding by proposing a compromise strategy between nucleus sampling and greedy sampling. This strategy predicts the probabilities of all words at the current time step and sets a threshold. By accumulating probabilities from high to low and normalizing within the threshold, it eliminates long-tail words.
To make the content generated by models more factual, Faculty-Nucleus Sampling [127] improves upon Nucleus Sampling from a sampling perspective by changing the probability threshold from fixed to dynamic. It starts by setting a decay factor and a minimum probability threshold, allowing the threshold to decay gradually, reducing randomness. After several iterations, the nucleus probability will decay to a very small value. The probability is reset to the default at the beginning of each new sentence, reducing unnecessary diversity costs in long iterations. Finally, the probability lower bound limits the degree of decay of . This dynamically adjusts randomness to ensure the model balances generation quality and factuality.
Contrastive decoding [128] is fundamentally about subtracting the output of an amateur model from that of an expert model to eliminate low-quality generations within the expert model. Poorer results in the expert model are more common in the amateur model. Based on this fact, it utilizes a comparative method between expert and amateur language models (LMs) to select token differences that maximize the log-likelihood difference, amplifying good expert behaviors and reducing unwelcome amateur behaviors in the generated high-quality text.
Dola [103], building on the concept of contrastive decoding, abandons the introduction of an amateur model and instead uses the shallower layers of the model as the amateur model. Through experimentation, it was observed that when generating critical factual content, there is a significant change in embeddings between the internal layers of the model, and factual knowledge tends to reside in specific layers of the transformer. Based on this, by comparing the log differences projected into the semantic space between the earlier and later layers, the distribution of the next token can be obtained, reducing factual hallucinations. This work provides a vertical analysis approach to the generation of hallucinations, which occur during the forward pass, thus selecting the least similar layers for comparison.
In contrast, inference-time intervention [125] horizontally analyzes the causes of hallucinations. Experiments revealed that some heads in multi-head attention can cause hallucinations, and the gap between facts and hallucinations can be compensated for by vector shifts. By identifying and correcting the embeddings of key heads, and applying a shift to the input embeddings of the heads exhibiting hallucinations with a learnable rate hyperparameter, the heads can be adjusted back to a factual state. However, based on the experimental experience in this paper, hallucinations are likely to occur in the MLP, and the vector shifts proposed in this work lack strict guidelines, making it difficult to accurately grasp. Different samples produce different hallucinations; hence, the direction of the shifts will also vary.
Inspired by the chain-of-thought (CoT), pause training [129] found that standard reasoning processes can lead to hallucinations in more challenging tasks. Borrowing from the CoT concept, it introduces pause tokens in the middle of training and prediction steps, which participate in self-attention calculations along with the intermediate steps of reasoning, significantly improving outcomes. Both CoT and this method essentially lengthen the model’s input to engage in self-attention (SA) calculations, providing the model with more space for contemplation and reasoning, resulting in more accurate reasoning outcomes. However, this work employed the method of inserting pause tokens during pre-training and subsequently used this paradigm for fine-tuning and reasoning in downstream tasks, so its effectiveness when transferred to other models still needs to be verified. Compared to CoT’s explicit thinking, this work achieves implicit thinking within the model, which is also significant for reference.
6.5. Recommendation System
Recommender systems in the AI field refer to models or systems that analyze users’ historical behavioral data to recommend information that aligns with their preferences [130]. There are typically four processes:
- Organize data. Collect and organize the historical behavioral data of the main user as well as the feature data of the object entity.
- Extract features. Use models to extract the feature values of the subject and object data.
- Data alignment. Based on the task objectives, align the feature values of the subject and object to train the model, enabling it to learn the associations between the subject and object.
- Generate recommendations. Use the trained model to generate recommendation results according to the target task.
Common data alignment methods include recommending based on the similarity of subject and object features, recommending based on the features of subject and object in vector space, and adjusting the recommendation strategy based on the subject’s dynamic feedback.
In 2022, during the rise of LLMs, the industry attempted to combine LLMs with recommendation systems and presented a trend of unification. Related research work aimed to propose a unified and universal sequential recommendation model. In previous deep learning-based recommendation systems, the ID of the object item was usually input into the model, and when the task scenario and dataset changed, the model’s performance would be greatly reduced, and retraining brought new computational and cost expenditures. Therefore, the industry hoped to introduce LLMs into recommendation systems to train recommendation models directly based on product descriptions, so that when products are cold-started in new tasks, the recommendation system can still make effective and accurate recommendations. This paradigm can be abstracted as shown in the Figure 28 below.
Figure 28.
The intersection of LLMs and recommender systems.
Traditional recommendation systems based on IDs have poor generalization capabilities, while deep learning-based recommendation systems directly train models with item text, which has been sufficiently effective and widely applied in the e-commerce field. By introducing LLMs and better representation learning methods, product text descriptions can be converted into features in vector space, and then trained based on task requirements, with the expectation of further reducing manual costs and computational expenditures.
UniSRec [131] proposes a universal sequential representation learning framework. In this framework, general items project their textual descriptions into vector space through BERT, which are then passed to the recommendation system model after MOE (Mixture of Experts) processing. Contrastive learning is applied to sequences from different scenarios and enhanced sequences output by behavior encoders, which is followed by freezing the habit encoder parameters and feeding the preceding textual representations into the encoder for training to predict the next item.
Hou et al. [132] formalize the recommendation problem as a conditional ranking task, using sequential interaction history as the condition and the items retrieved by the candidate generation model as the options. They fine-tune LLMs into ranking models through prompting methods, ultimately outputting ranked results. Experiments confirm that LLMs as ranking models possess strong zero-shot capabilities, but prompt-based methods still do not match the results of full training. From practical validation, the ranking ability of LLMs for targets is far inferior to their text understanding and generation capabilities, and in some tasks, they do not perform as well as traditional recommendation models. This may be because LLMs are based on the encoder–decoder architecture, leaving significant room for improvement in learning ranking based on ICL (in-context learning).
Subsequently, to enhance the ranking capabilities of LLM fine tuning, methods emerged that use few-shot learning or domain-specific data for fine tuning, aiming for zero-shot performance on target tasks and leveraging the inherent strengths of LLMs. There is similar work: Jesse Harte [133] continues Hou’s approach, developing various small-scale model variants to carry out the following tasks. By calling OpenAI’s API interface, the item text of sequences is transformed into sequence embeddings, which are then averaged and pooled, and the entire sequence embedding is recommended based on the similarity between subject and object. Item embeddings are extracted by calling OpenAI’s API and then matching subject and object feature values based on similarity. Additionally, the small OpenAI API Ada is used to fine-tune the model into a recommendation model, but the results are mediocre.
Other researchers use methods similar to UniSRec [131] but abandoning BERT in favor of using LLM SeqSim’s baseline to extract item embeddings, which are then input into the BERT 4REC model. He [134] constructs a new recommendation dialogue dataset based on an open-source conversational website and conducts experiments to validate that LLMs can still outperform fine-tuned recommendation dialogue models in zero-shot scenarios, analyzing the mechanisms of LLM’s text understanding and context learning in traditional recommendation systems. RecSysllm [135] retains the knowledge and reasoning capabilities of LLMs and integrates knowledge from recommendation systems, enabling it to complete recommendation tasks within a unified framework.
From the aforementioned work, it can be concluded that introducing LLMs into recommendation systems is effective. Using pre-trained LLMs directly as “translators” for items still has gaps compared to traditional recommendation models in some scenarios. Therefore, adaptation and fine-tuning are necessary. In the future, embedding LLMs as ranker models within recommendation systems is a valuable direction for research.
6.6. Reinforcement Learning
As shown in Figure 29, reinforcement learning is an optimization strategy that allows an agent to interact with the environment, obtain feedback, and take corresponding actions to maximize cumulative rewards [136].
Figure 29.
The main framework of reinforcement learning.
In 2023, ChatGPT quickly became a phenomenon-level application due to its intelligent language Q&A and logical reasoning capabilities, leading to a rapid increase in the number of users in a short period. Although the versions after GPT-3 are no longer open-sourced, it is known from the official documentation that ChatGPT’s training introduced the RLHF (Reinforcement Learning from Human Feedback) [7] algorithm from the field of reinforcement learning to make it more aligned with human preferences and values.
As shown in Figure 30, reinforcement learning is one of the machine learning paradigms that stands alongside supervised and unsupervised learning. An agent interacts with the environment through trial and error, obtaining feedback from the environment to derive the optimal strategy. It can be represented as follows:
Figure 30.
Enhanced learning paradigm.
Early reinforcement learning has had many attempts in the field of NLP. In order to use the paradigm in the figure above for NLP language models, consider as a token generated at the time of , as a previous sequence, and the environment as a historical sequence; the actor generates new tokens on the basis of the existing sequences, which requires traversing the word list, and the value function needs to traverse all tokens to find the value, which is not only a large computational overhead but also unsatisfactory in practice.
For this reason, the strategy gradient algorithm is introduced to NLP tasks. The core idea of the strategy gradient algorithm is to directly generate the probability of each action and train the actor directly with a reward model. During this period, work such as augmenting the training of LSTM networks with reinforcement learning appeared. It was found by investigating related work that the strategy gradient and generative model fit in the training paradigm; i.e., the strategy gradient lets the actor directly output the weight of each action, while the generative model lets the probability of generating all tokens at each time step be used as the generation result based on different sampling strategies.
Optimizing a generative language model with a policy gradient, the state of the environment is considered as a historical sequence, while is considered as a token and trajectory, i.e., generating tokens based on a historical sequence . The following probability formula is a cumulative multiplication of the probability of each token to represent the probability of the whole sequence without the probability of the environment.
Compared to the deep reinforcement learning domain that defines the game score or final result as the REWARD, in LLM, in addition to calculating the cross-entropy loss of the generated sentences with the ground truth, a text generation evaluation metric (e.g., BLUE) can be directly used as the REWARD. The higher the metric, the more the two overlap in terms of many phrases or N-tuples. Although this indicator cannot be directly optimized during training, it can be used as an evaluation during evaluation. Therefore, the current idea of many LLMs combined with RL is to let the cross-entropy loss train the model while letting the generating sequence and the ground truth sequence ask for the BLUE matrix, use that matrix as the REWARD, and then use the reward as the strategy gradient to update the strategy network or actor. Specifically, multiply the reward of the sequence by the sequence probability, iterate over all the samples in each batch, and use summing as the reward expectation. Optimize this value by gradient ascent, i.e.,
where does not have to be microscopic and can even be a black-box process. Depending on , the above equation can be finally written in the expectation form, i.e.,
In reinforcement learning, is not derivable, so the differential derivative is shifted inside the formula, and using the properties of the formula, the equation is transformed in a constant form, substituted and then written in expectation form to construct the gradient term in the middle bracket, and then it is further expanded to solve for the expectation by unbiased estimation, sampling N times for N .
In the above paradigm, NLP defines external signals as REWARD, which realizes the application of reinforcement learning in the field of NLP, but there is still room for improvement of the method.
6.6.1. Improvement 1: Introduction of “Actor–Critic”
Expand to token-level actions, obtain the probability that the action is a token based on the state of each time step, and multiply it by REWARD by the logarithmic mapping derivation.
There are two problems with this method: (1) each action receives a different size of reward, which assumes the same size of reward, and fine-grained reward can also be considered. (2) If R is designed to be constant and positive, it promotes to optimize toward the larger ones, whereas all the actions sampled in a batch are encouraged, just to a different degree. In NLP tasks with diverse linguistic expressions, the unsampled ones may also be good sequences and thus not conducive to the characterization of linguistic diversity.
6.6.2. Improvement 2: Introduction of Penalties
To achieve this, a BASELINE is introduced as a penalty term. The BASELINE is subtracted from the REWARD, and the BASELINE can be used as the mean value of the REWARD of the sampled samples so that half of the samples are discouraged and half are encouraged. On the whole, the samples may be promoted, and the probability of the remaining ACTION may not drop too much, which to some extent ensures the fairness of the sampling process.
6.6.3. Improvement 3: Fine-Grained Improvements
Change the penalty from fixed to dynamic, is the gain from executing the action in the current state, minus the value in the state, which is used to measure the gain from the current action.
In the NLP task, the future state of the sequence is constructed by adding the value of the action alone plus the value of the future state after the action is executed. , the NLP scenario is too costly to estimate the future value of the sequence, so is directly considered as the reward. is representing the training of a criterion to estimate the current state value, and the reward is corrected to make the granularity finer by subtracting from the current state gain and retaining only the gain of the token.
Based on this idea, in the future, it is possible to impose the REWARD in the intermediate step of training by designing a validator that verifies the incremental size of the REWARD after performing the ACTION and uses it as the optimization objective for reinforcement learning, so it is no longer necessary to optimize after all the sequences have been generated.
Following actor–critic, PPO [137] further optimizes the design of the REWARD, which is obtained based on the cue x and the model’s response y. Compared to the previous work that subtracts the BASELINE or VALUE function, PPO subtracts the KL dispersion of the output of the current training model with respect to the probability distribution of the SFT model, thus ensuring that the RL model does not deviate from the original model too far. The process can be expressed as
From the above equation, it is expected that the objective function value is optimized to be larger, and the REWARD goes up while the KL scatter goes down, i.e., the RL model and the SFT model are as close as possible to the same output probability distribution. Based on empirical judgment, the performance of the model after SFT is already good, and RLHF is aligned to human values, which is the icing on the cake, so we do not want REWARD to dominate the training. The advantage of PPO is simple and good to use, but only on the scale at which the model is large enough to have a stable larger improvement.
RLHF requires training a human preference-based reward model to label the data, followed by model sampling and reward model scoring, and then optimizing the values of the reward model with PPO, but there are more intermediate steps. Therefore, DPO [138] further simplifies the process by going directly to pair-wise training with human-annotated labels and expects a higher probability of high-quality samples. It can be expressed as
This equation represents the loss function, where is the prompt, is the response that can be better in the prompt, is the sample that is worse in the cue, , i.e., the model after SFT. and still perform KL scatter, the former being the probability distribution given by the strategy network and the latter being the probability distribution given by the model after SFT. When optimizing, the win case probability is expected to be as high as possible compared to the ref model probability, while the posterior term lose case is as close as possible to the original model and ref model probability distribution. Further simplification leads to
From the above equation, when the reward of the win case is bigger, and the reward of the lose case is smaller, the weight will be smaller, and the reward of the win case is already bigger, so there is no need to optimize too much. When the reward of the lose case is bigger and the reward of the win case is smaller, the subtraction term in the parentheses, after the sigmoid function, is bigger, and thus the gradient is bigger, which makes the increase in bigger and the decrease in smaller. Compared with the point-wise class of methods in RL, such as PPO using a single sample to achieve the KL dispersion by itself, DPO introduces the idea of pair wise, because the absolute advantage and disadvantage is difficult to model, while the relative signal is easier to obtain training data, so the training of the pair wise is more effective.
In summary, the key difference between RLHF and DPO is that the in the PPO formula is sampled, while the pair wise in DPO is offline and needs to be artificially labeled ahead of time, with the data remaining unchanged during the training process, while the data are constantly sampled and changed during the RLHF process. As for the practical effect, it is generally larger than the 70B model with SFT training samples, there is no longer any need to supervise the fine tuning, it can be a self-iterative RLHF, and there is a 7B level of small models; thus, we suggest that the offline data work better.
Based on DPO, RRHF [139] has further streamlined and optimized the optimization process.
This equation expresses the given , finds as the joint probability of all tokens in the whole sequence, , which is equivalent to in DPO. The loss function can be expressed as follows:
The loss function is a common ranking loss in recommender systems, when the ith REWARD is smaller than the jth, i.e., i is less probable than j, then the max is taken to be 0, and no optimization is performed if the loss is 0. On the contrary, the loss is positive and optimization is required to make the probability of the REWARD being low smaller. Practically, DPO and RRHF work better in models 1B to 15B. Larger models are better with RLHF.
Building on the above work, FineGrained RLHF [140] proposes a multi-level reward model that uses finer-grained phrase-level human feedback as a training signal to customize the behavior of LMs by providing rewards as soon as each sentence slice is generated while combining multiple reward models with different feedback types.
In addition to RLHF, there are many related works on the combination of reinforcement learning and LLM. AFT [141] addresses the problem of evaluation bias in the CoT fine tuning of LLM (low-quality CoT scores high), and it proposes an alignment fine-tuning method, which specifically starts with fine tuning the LLM with CoT data, then generates multiple answers for each question, classifies them according to the positive and error binary, and finally proposes constraints on the alignment loss to calibrate the LLM positive and negative scores. AFT introduces a constraint alignment loss that has two effects. The constraint alignment loss introduced by AFT serves two purposes: first, the alignment is to ensure that the positive score exceeds the negative score, and the constraint is to prevent model degradation by limiting the negative score to a reasonable range. Second, the loss is also applicable to ranked alignment methods such as DPO, RRHF, PRO, etc., but these methods ignore the importance of constraints, whereas AFT has been experimented on four inference benchmarks for binary and ranked feedbacks, respectively, and performs well on multi-tasks and non-distributed cases.
RLHF combines reward models with reinforcement learning PPO strategies to optimize responses, but RLHF suffers from the pain points of computational complexity, poor stability and sensitivity to hyperparameters. To this end, PRO [142] replaces PPO by transforming human alignment into an alignment of the probability rankings of n responses generated by the LLM with the human preference rankings, specifically by directly aligning the LLM with Bradley–Terry comparisons, extending the Bradley–Terry comparisons to accommodate preference rankings of any length, and generating the probability rankings of the responses through iterative comparisons. PRO allows LLM to prioritize the best response and rank the remaining responses, capturing finer-grained human preferences from multiple one-to-many comparisons. Experiments demonstrate that longer, varied, and high-quality rankings consistently enhance the performance of human comparisons.
In addition to the above LLM-RL fusion paradigms, there are several unidirectional works that utilize LLM capabilities to enhance RL training. Jing-Cheng Pang [143] utilizes LLM’s understanding of knowledge and natural language to use LLM as a middleware between RL task instructions and natural language, preventing strategies from being directly exposed to natural language instructions, and improving the efficiency of strategy learning. Lafite -RL [144] proposed a linguistic agent feedback interactive reinforcement learning framework, which provides rewards that mimic human feedback based on the LLM’s understanding of intelligent body behavior. In this, the LLM is not only used to understand the scenario but also to evaluate the criteria as a way to speed up RL training. Kwon et al. [145] simplified the artificial reward design by using the LLM as an agent reward function that is cued by examples of desirable behaviors and descriptions of desirable behavioral preferences. This class of work de-assists the design of reward models by de-assisting the LLM, further simplifying the design of the reward function and improving the model scenario generalization. Li et al. [146] proposed to use pre-trained LLM as a generic scaffold for task-specific model learning in a variety of environments by adding goals and observations as inputs and converting them to continuous data. Experiments demonstrate that language modeling improves combinatorial generalization in strategy learning and can substantially improve out-of-distribution performance in new tasks. Unifying linguistic reasoning and actions in a single strategy. Calm [147] proposes a contextual action language modeling framework to generate a set of candidate actions for each state in a text-based game. By training the language model on human games based on game history, the language model generates candidate actions for another network to compute and select the best action.
6.7. Multimodal Large Model
Multimodal large models refer to large-scale pre-trained models capable of processing and understanding inputs from various modalities, aligning features from different modalities in high-dimensional space to output the required modality data [148]. Multimodal large models align features from different modalities in high-dimensional space, bridging the gap between different modalities, thereby enabling the model to integrate and process a variety of data.
From the perspective of functional applications, multimodal LLMs have two research trajectories: “general-purpose” and “specialized”. The general-purpose approach continuously pursues the unification of models with motivations that are mainly fourfold:
- Scenario Applications. Increasingly complex application scenarios require more extensive and flexible cross-modal interaction models.
- Information Exploration. Aligning multimodal data can uncover more information behind the limited data.
- Understanding the World. Multimodal integration can model the physical world with richer representations, understand world knowledge, and evolve toward general artificial intelligence.
- Deployment Costs. The costs of pre-training and full fine-tuning of LLMs are high. A powerful general-purpose multimodal large model can reduce additional operations such as structural adjustments, module additions, and catastrophic forgetting in downstream tasks.
On the other hand, the specialized route pursues a deep coupling of the LLM’s native capabilities with domain-specific knowledge, deepening the model’s understanding of domain knowledge and enhancing its specific capabilities in professional fields. Through research on several reviews of multimodal large models [149,150,151,152], there is a slight difference in the industry’s definition of multimodal large models, but the overall idea is consistent: that is, network models capable of inputting, reasoning, and outputting multiple modalities of information.
Early multimodal models OSCAR [153] and UNITER [65] introduced object detection boxes; although the modal fusion effect was good, the extraction of visual features was slow and costly. Since the advent of ViT [23], Kim et al. combined the advantages of OSCAR and UNITER, using ViT for visual encoding to propose the structurally simple Vilt [154]. Concurrently, CLIP [69] aligned text and image features through contrastive learning, performing extremely well in text-image retrieval tasks, but contrastive learning has a strong dependence on data.
ALBEF [155] drew on the advantages of the aforementioned five works, proposing a fusion encoder mode that aligns modal features before modal fusion, and they used momentum distillation to enhance the model’s learning ability in weakly supervised data, but the data alignment effect for complex text–image relationships was not perfect. Inspired by Vilt and ALBEF, Microsoft proposed a parameter-sharing multimodal unified framework VLMO [156], which has the advantages of flexible architecture and high training efficiency, but the MoME Transformer architecture will to some extent increase the complexity of inference. The author of ALBEF, based on the concept of parameter sharing, proposed BLIP [134], which fine-tunes the model into a captioner and filter to clean weakly supervised data, which is applicable in a wide range of scenarios, but in some tasks, it requires the multiple processing of text-image data, increasing inference time. Wang et al. combined the advantages of ALBEF’s fusion encoder mode and SiMVLM [157] encoder–decoder architecture, introducing contrastive loss and captioning loss to propose CoCa [158], which has the advantages of high parameter efficiency, good modal fusion, and a wide range of applicable scenarios, but the model complexity is relatively high, which is not conducive to deployment.
Inspired by the mask data modeling in ViT, two directions of work have been extended, predicting pixels and patches, represented by MAE [67] and BEiT [68], respectively.
On one hand, MAE masks a large number of patches in the visual domain, only providing the unmasked patches for ViT to learn, which greatly reduces the computational load. Building on this, Li et al. proposed FLIP [159] with image masking and text contrastive learning, which adopts the CLIP model and integrates the advantages of MAE, using only unmasked tokens and further shortening the sequence length, thereby increasing training speed. On the other hand, Beit performs mask modeling in the visual domain, optimizing the structure of visual token generation to propose BEiT-v2 [160], further integrating text and image features to propose VL-BEiT [161], and combining the advantages of VLMO and the existing Beit series to propose BEiT-v3 [162], which significantly surpasses the performance of CoCa, BLIP, and others in both unimodal and multimodal tasks, achieving a technological unification. The development trajectory of the aforementioned work is shown in Figure 31.
Figure 31.
Universal multimodal large model development logic diagram.
In March 2023, Open AI released GPT-4 [32]. Although the technical details and code were not disclosed, it was felt from usage and practice that its understanding of images had become more nuanced. With the support of LLMs, the parameter scale of multimodal large models continues to expand. By introducing training paradigms such as instruction tuning [6], in-context learning [5], and chain-of-thought [53], the model has become increasingly powerful in handling images and text with a growing range of applicable scenarios. Data modalities have expanded from natural language and vision to include audio, video, code, temporal data, 3D point clouds, sensor data, and agent interaction data.
6.8. Agent
Compared to the traditional AI system paradigm of executing specific tasks under specific conditions, an agent is capable of perceiving environmental changes, breaking down complex tasks, making decisions, and executing plans. The concept of an agent is not new; before the advent of LLMs, agents primarily went through four stages of evolution, as shown in Table 10.
Table 10.
Table of agent development stages.
LLMs possess exceptional task planning and logical reasoning capabilities. Therefore, a multitude of research efforts have been directed at utilizing LLMs as the central brain or key components of an agent, expanding the agent’s perceptual and planning capabilities, and further enhancing the agent’s autonomy and adaptability in unfamiliar environments.
Figure 32 illustrates an agent framework based on LLMs proposed by OpenAI’s Lilian Wen, which is primarily composed of memory, planning, execution, and tool core components.
Figure 32.
LLM-driven agent framework.
The memory module includes short-term memory and long-term memory. Short-term memory is usually provided by in-context learning and is limited by the context window length within LLMs, while long-term memory consists of declarative and procedural memory that is supplied by external databases. In the planning model, the chain of thought and subgoal decomposition provide the agent with the ability to handle complex tasks. Reflection and self-criticism learn from trial and error to improve the quality of generated results. The tools section enables the agent to call physical entities or software systems, expanding its capabilities and knowledge boundaries. For example, LLMs accept multimodal input data, obtain corresponding short-term memory, and combine it with their own long-term memory to break down complex tasks, reflect on and correct errors, generate reasonable plans, and then call tools to perform corresponding actions. Through the mutual empowerment of LLMs and agents, LLMs can handle complex tasks beyond their own capabilities.
LLM-driven agent applications cover a wide range of areas, with many classic works. ReAct [165] is an agent-oriented framework that combines reasoning and action segments to generate reasoning trajectories that guide the model to take corresponding actions, thereby enhancing coordination between components. This framework has become a commonly used framework for agent modeling. Decomposed prompting [166] proposes a method for decomposing complex tasks by breaking down complex tasks into multiple subtasks and diverting them to suitable models, and it can also decompose subtasks multiple times. It is widely used in agent applications based on LLMs. Mind2Web [167] is a dataset for developing web-universal agents, combining multiple fine-tuned LLMs, enabling agents to summarize redundant HTML code from web pages. WebGPT [168] proposes a human-assisted model training method, with the model built based on web information, which is capable of autonomously searching for relevant information on the network according to tasks and integrating target content, further expanding the capabilities of LLMs. MetaGPT [169] is a meta-programming framework for multi-agent collaboration, imitating different roles and collaboration mechanisms in software development, encoding workflows as prompt examples, and integrating different roles’ workflows into LLMs, making multi-agent collaboration more efficient. VOYAGER [170] is an embedded lifelong learning agent based on LLMs, conducting long-term learning based on artificially preset rules, with a skill library based on action execution and a self-reflection mechanism, enabling the agent to learn autonomously over the long term in games. The ChatLLM network [171] simulates the forward and backward propagation processes of network parameters, treating all agents as independent nodes, introducing dedicated coordination agents to integrate other agents’ responses, and enhancing the accuracy and comprehensiveness of the model’s answers to questions by allowing multiple dialogue models to interact, feedback, and think across models.
Despite the combination of LLMs and agents empowering each other and expanding their capabilities, there are still many challenges at the engineering implementation level.
- Conflict resolution among multi-agents.
The increase in the number of agents leads to a sharp increase in the complexity of task collaboration and agent interaction. Conflicts between agents can prevent them from obtaining the required information accurately and timely, thereby affecting the overall effectiveness of the task. Therefore, more complex communication protocols and coordination rules need to be designed to resolve conflicts.
- Resource consumption of service calls.
The operation of agents requires the invocation of LLM inference resources, and resource consumption will sharply increase in multi-agent systems. Therefore, corresponding resource sharing and logical reuse strategies need to be designed to reduce the overall resource consumption of LLM-driven agent systems.
- Cross-application collaboration of multi-agents.
Facing large-scale, long-term, and complex tasks, different agents need seamless and compatible collaboration capabilities across different applications, requiring more complex mechanisms and more universal interface protocols.
7. LLM’s Compression
LLM inference consists of two stages: (1) In the prefill stage, the cache is generated using a sequence of hints, and the cache can be cached and reused to save the overhead of repetitive computation when and pairs do similarity computation. (2) The decoding stage utilizes and updates the cache to generate tokens one by one in an autoregressive manner.
The Transformer architecture has become a de facto mainstream framework for LLM, in which a large number of matrix operations are computationally intensive arithmetic, with the bottleneck in arithmetic power, while activation functions and normalization operations are access-intensive arithmetic with the bottleneck in memory and communication bandwidth. Experiments show that multi-head attention and forward propagation operations take up 87% of the overall computational overhead of transformer. The main reasons for the high deployment threshold and slow training inference of LLMs are outlined below:
- The model size continues to scale, and the large number of weighting parameters and computations are increasingly demanding in terms of memory, communication, and arithmetic.
- Attention computation has squared complexity over input length in terms of computation, storage and access overhead.
- Autoregressive decoding during inference fails to decode in parallel, triggering throughput and latency bottlenecks.
Taking GPT-3-175B as an example, the memory consumption mainly consists of two parts: model state and activations. Among them, only the FP16 weights require 350 GB of memory to store [172]. To further improve the inference efficiency and achieve the goals of high throughput, low latency, low storage, and low energy consumption, it is necessary to introduce LLM compression techniques to reduce the barriers to deployment and application of LLMs. This section mainly introduces the related technologies and typical applications of LLM compression.
As shown in Figure 33, quantization refers to the process of controlling the loss of model accuracy within a reasonable range by compressing the model weights or activation values of high-precision data types (such as 32-bit floating points) into low-precision data types (such as 8-bit integers) for LLMs [173]. Pruning [174] reduces the scale and complexity of LLMs by eliminating redundant parameters. Low-rank approximation [175] achieves model parameter compression by approximating the weight matrix of LLMs using two low-rank matrices. Knowledge distillation [176] involves training a small-scale student model to mimic the LLM as a teacher model, maintaining similar high performance to the teacher model with the smaller computational load of the student model.
Figure 33.
Model compression method.
7.1. Quantization
Model quantization methods are mainly divided into two categories: quantization-aware training and post-training quantization.
7.1.1. Quantization-Aware Training (QAT)
QAT involves the quantization of LLMs during the training process, relying on the training dataset, which is more costly in terms of training. BitNet [177] uses low-precision binary weights and quantized activation functions, replacing linear layers with bit-linear layers for retraining. It not only significantly reduces memory and energy consumption under the advantage of precision but also demonstrates the scalability of full-precision models. Due to maintaining high precision for optimizer states and gradients during training, it still heavily relies on memory. OneBit [178] introduces a 1-bit quantization framework to reduce the parameter bit width, enhancing convergence speed through matrix factorization initialization. However, this method is difficult to extend to higher bit widths and lacks research on activation quantization. LLM-QAT [179] proposes a data-free distillation method, directly utilizing data generated from LLM pre-training for distillation, reducing the dependency on data for quantization-aware LLMs, thus enhancing model scalability. Additionally, it quantizes weights, activations, and the cache, optimizing throughput to improve performance in long sequence generation tasks. However, the QAT of LLMs requires high-quality fine-tuning datasets; otherwise, differences in data distribution can affect model performance.
7.1.2. Post-Training Quantization (PTQ)
PTQ involves the quantization of LLMs after training is completed, updating the quantized weights and activations using a small calibration dataset. PTQ is further divided into weight quantization and combined weight and activation quantization.
- Weight Quantization
LLM.int8() [180] first proposed an INT8 weight quantization method for billion-scale models, adopting a group quantization approach, and setting separate normalization constants for each inner product in matrix multiplication to quantize the majority of regular feature values, while a few outliers use mixed-precision decomposition to maintain the precision of anomalous feature values. However, matrix decomposition introduces additional computational overhead, and although the precision is high, computational efficiency is limited. Inspired by the idea of LoRA [42], QLORA [172] proposed a NF4 data format, further saving computational overhead and improving resource utilization through a dual quantization process and paging optimization methods but also increasing additional memory access overhead. GPTQ [181] introduced a second-order approximation method to compress parameters to 3 bit and 4 bit while maintaining reasonable precision. However, by reducing memory access to increase speed, the computational volume is not fundamentally reduced. Moreover, model reconstruction can lead to overfitting of the calibration set, affecting the model’s generalization ability. AWQ [182] protects a few key weights based on the quantized activation distribution and reduces the quantization error by quantizing channels, not relying on backpropagation and reconstruction, and for the first time, it models quantization for multimodal LLMs. However, there is still room for improvement in model accuracy compared to GPTQ.
- 2.
- “Weight-Activation” Quantization
To more finely capture the distribution of different rows in the weight matrix and different activation tokens, inspired by the group quantization idea of Q-BERT [183], ZeroQuant [184] has produced a series of works. ZeroQuant [184] proposed a fine-grained hardware-friendly quantization method, performing group quantization on weights, token-based quantization on activations, and layer-wise knowledge distillation to alleviate quantization loss. The advantage is that it combines hardware acceleration performance, and dynamic quantization does not require calibration data, making it more universal. However, knowledge distillation also brings additional computational and memory overhead, and it performs poorly in models larger than GPT-3. ZeroQuant v2 [185] conducted a study and analysis of mainstream methods, finding that activation quantization is more affected by weight quantization and is more suitable for small models. In addition, existing methods cannot match the original precision with INT4 weights (or INT4 weights and INT8 activations). To this end, a low-rank compensation (LoRC) scheme was proposed, approximating errors by singular value decomposition of the error matrix, and then updating the original weight estimation to enhance model quality recovery. However, the model size has increased, and this work has made trade-offs in model size and task diversity with limited generalization ability. ZeroQuant-FP [186] focuses on floating-point quantization schemes, representing the quantization scale factor of weights as a power of 2 and placing the scaling factor in the same computation group while also continuing to use the low-rank compensation (LoRC) scheme to alleviate precision loss.
To further reduce memory and cost overhead, ZeroQuant-Hero [187] proposed a hardware-aware W8A8 quantization framework, which not only adapts to the characteristics of memory bandwidth and compute-intensive operators but also provides multi-level quantization, allowing for flexible adjustment between model accuracy and inference latency. Considering the uniform distribution of weight data and the presence of a large number of outliers with uneven distribution in activations, SmoothQuant [188] smooths the quantization difficulty of activation values by migrating the proportional variance from activation values to weights, and then it uses per-token activation to achieve almost lossless W8A8 quantization. This work has strong generality for LLMs, but further optimization of model parameters is needed for models with extremely difficult activation values, such as GLM-130B. QLLM [189] addresses the issue of outliers in specific channels by introducing an adaptive channel reorganization technique, which decomposes outlier channels to make the activation distribution more uniform and then reorganizes similar channels to improve efficiency. At the same time, it proposes an adaptive strategy to autonomously determine the optimal number of channel decompositions. By freezing pre-trained quantized models, a bypass is introduced to learn only a few low-order weights which are then merged with the frozen weights to ensure inference efficiency. However, when the model size is large, the calculation of channel outlier thresholds may bring additional computational overhead. OliVe [190] discovered the extreme importance of outliers in quantization compared to their adjacent normal values, thus treating the adjacent normal values as “victims”, and proposed a mechanism of “outlier–victim” pairs (OVP), sacrificing victims to accommodate outliers and efficiently handling outliers locally. In response to the outlier issue, PEG [191] chooses to bypass it and deal with the problem with finer-grained quantization, but this will cause additional computational overhead. Outlier Suppression [192] studied the causes of outliers and achieved good results by suppressing outliers through gamma value migration and token precise trimming.
7.2. Pruning
Pruning is generally divided into structured pruning and unstructured pruning.
7.2.1. Structured Pruning
In structured pruning, the weight matrix is pruned by neurons, channels, or layers, which can reduce the model size without changing the model’s structure. LLM-pruner [193] proposes a task-decoupled structured pruning method, using gradient information to construct a dependence graph, and based on first-order information and approximate Hessian matrix information, assesses importance and dependency relationships to selectively remove non-critical structures. The model accuracy is then restored through LORA. This can effectively reduce the model size and computational overhead while maintaining zero-shot capabilities. Shared LLAMA [194] proposes a target-oriented structural pruning, adapting the original model pruning to specific shapes in an end-to-end manner. Secondly, it introduces dynamic batch loading technology, dynamically adjusting the sampling data in each training batch according to the loss value, further improving pruning efficiency. LoRA-prune [174] combines parameter-efficient fine-tuning (PEFT) with pruning, proposing a LoRA-guided pruning criterion, assessing the importance of parameters by calculating the values and gradients of LoRA, and significantly reducing memory and computational overhead without recalculating the gradients of pre-trained weights. LoRAShear [195] improves the model’s inference speed and reduces computational resource consumption by analyzing the dependency graph on the LoRA module and pruning the model with a structured sparse optimizer LHSPG.
7.2.2. Unstructured Pruning
Unstructured pruning ignores the internal structure of the model and scales the model size by deleting specific parameters. It is usually based on a set threshold for pruning individual weights or neurons. This method also has certain drawbacks, as it neglects the overall structural distribution of the model, leading to uneven sparsity distribution, thus requiring a large amount of retraining, causing additional storage and computational overhead.
SparseGPT [196] introduces a one-shot pruning strategy, treating pruning as a sparse regression problem, and solving it with an approximate sparse regression solver. It achieves a one-time pruning of 50–60% sparsity in LLMs without retraining while maintaining stable accuracy. In response to the dependence of pruning on the reconstruction of second-order information, Wanda [197] evaluates and prunes weights based on the product of weight size and corresponding input activation while using a small calibration dataset for approximation. It can maintain model performance without relying on second-order information and without updating weights. Shao et al. [198] propose a Hessian sensitivity-aware mixed sparsity pruning method, adaptively allocating sparsity based on sensitivity and maintaining overall sparsity while reducing the occurrence of errors.
7.3. Low-Rank Decomposition
The core idea of the low-rank decomposition is to approximate the original weights by the product of two matrices and , where is , is , and needs to be much smaller than and , thus reducing the number of parameters and computational overhead.
LASER [199] selectively reduces the high-order components of the weight matrices in specific layers of Transformers through singular value decomposition, and experiments have shown that this operation can compress the model size while maintaining performance with even more significant effects in the later layers of MLPs. However, a significant shortcoming of this type of work is the lack of transferability; the same method, when transferred to other tasks or network models, will significantly reduce in effectiveness. Therefore, it is necessary to redesign the method based on a large number of experiments, consuming more time and engineering costs. LoSparse [200] combines pruning and low-rank factorization to complement each other’s strengths and weaknesses, enhancing the diversity of low-rank approximation through pruning, and preventing excessive loss of expressive neurons due to pruning. It specifically uses low-rank approximation to compress the consistency and expressive components within neurons, uses pruning to sparsely eliminate incoherent and non-expressive elements, and employs iterative training to calculate the importance scores of column neurons used for pruning. TensorGPT [201] proposes the use of “Tensor-Sequence” Decomposition (TTD) technology to compress the embedding layers in LLMs, treating each token embedding as a matrix product state (MPS) and storing high-dimensional embeddings in low-rank tensor format, reducing the spatial complexity of LLMs with embedding layer compression up to 38.40 times.
7.4. Knowledge Distillation
Knowledge distillation transfers knowledge from complex models to simpler counterpart models to further improve model performance. The core idea of KD is to transform the comprehensive knowledge of the teacher model into a more concise and effective representation. This method is divided into two categories: white-box knowledge distillation, where the teacher’s parameters are available for use, and black-box knowledge distillation, where only the teacher’s predictions are available for use.
7.4.1. White-Box Knowledge Distillation
White-box knowledge distillation refers to the technique of using the parameters of the teacher LLM during the distillation process. MiniLLM [202] addresses the relatively complex output space of generative tasks by proposing the use of reverse KL divergence (Kullback–Leibler Divergence, KLD) instead of the normal KL divergence and then minimizing the reverse KL divergence using policy gradient methods. TED [203] proposes a task-based specific layer KD method, which adjusts the internal space of the model by adding filters after each layer of the teacher and student models. Then, it freezes the filters after the teacher model and trains the filters after the student model to extract knowledge expressions that are compatible with downstream tasks from the internal space. KPTD [204] creates a transfer set by prompting the language model to generate text based on entity definitions; then, it distills the student model based on the definitions and updates the parameters to make its output distribution consistent with the teacher model. The significance of this work lies in transferring knowledge from entity definitions to LLM parameters through knowledge distillation. MiniMA [205] proposes a perspective on refining the capability gap of LLMs, translates it into principles through analysis, and introduces a 3B language model, setting a new benchmark for computational performance.
7.4.2. Black-Box Knowledge Distillation
Black-box knowledge distillation refers to the method of distilling the student model using the output results of the teacher model without using its parameters. Works such as Fine-tune-CoT [206], CoT Prompting [207], Distilling Step-by-Step [208], and SCoTD [209] share a similar training paradigm, which is to extract knowledge from LLMs using CoT for training small student models. Based on this paradigm, Fine-tune-CoT [206] also introduces diversified reasoning, using random sampling to supplement the student model’s training samples with the teacher model’s reasoning results, thereby enhancing the student model’s expressive ability.
In addition, there are methods that combine knowledge distillation with other techniques to distill knowledge into the student model. For example, Zephyr [210] combines preference optimization, using direct preference optimization (DPO) [114] to distill the preference rankings from the teacher LLM. Multitask-ICT [211] combines contextual learning, leveraging the spatial modeling capabilities of LLM language to guide the LLM’s few-shot generation ability in multi-task scenarios. OPDL [212] combines reinforcement learning, training the student model with feedback from the teacher model on output sequences to generate the student model’s own output.
8. Vertical Domain Applications of LLMs
LLMs, based on pre-training with massive amounts of data, possess strong generalization and transfer capabilities on the foundation of mastering world knowledge and thus have widespread applications across various industry sectors. We have conducted a survey on the current classification habits of LLMs from an application perspective in both Chinese and English communities and organized the three-layer architecture as shown in Figure 34.
Figure 34.
LLM’s application hierarchy.
From an application perspective, the industry currently classifies LLMs into three levels: L0, L1, and L2, corresponding to foundational LLMs, industry-domain LLMs, and application-scenario LLMs, respectively. Level L0 is divided into five major categories based on the technology pathways of LLMs and their inputs and outputs: NLP large models, CV large models, multimodal large models, AI4Science large models, and time-series forecasting large models. Most L1 industry-domain LLMs are empowered in their respective domains by aligning with specific domain data, efficient fine tuning, and model adaptation based on these five foundational LLMs. L2 application-scenario LLMs build upon L1, integrating LLMs with traditional models in vertical scenarios at a finer granularity, requiring extensive adaptation and alignment at the levels of data, training strategies, model structures, model interfaces, and system architecture. From existing practical cases, the implementation of L2 LLMs is the most challenging, requiring not only theoretical innovation in algorithms and models but also a heavy reliance on a multitude of engineering details with a deep coupling of domain expertise with the training and fine tuning of LLMs.
This section selects five popular application directions to introduce the application of LLMs, hoping to provide developers with ideas and inspiration.
8.1. Weather Forecast
Pangu-Weather [213] proposed a high-resolution meteorological forecasting method that becomes the first AI model to surpass the accuracy of traditional numerical weather prediction methods, such as operational IFS [214]. It achieves a prediction speed that is 10,000 times faster, obtaining temperature, humidity, wind speed, pressure, and potential forecasts within seconds. Additionally, the Pangu model is capable of adapting to other meteorological scenarios, including tropical storms, typhoons, and tornado predictions. Traditional numerical prediction methods in the field of meteorology consume a significant amount of computational resources and involve complex physical model parameters, which are prone to systematic errors. Meanwhile, neural network-based methods lack sufficient mathematical principles and physical mechanisms, leading to substantial cumulative errors during training. To address this, Pangu was trained on a dataset based on 43 years of global meteorological data, ERA5, and optimized to address the issue of 2D neural networks not being fully compatible with 3D discrete meteorological data. A neural network structure called 3DEST was proposed, incorporating multi-layer temporal aggregation strategies to shorten training periods and reduce cumulative errors.
However, it is worth discussing that the dataset ERA5, used for training LLMs, is itself a result of numerical methods and contains the physical laws and statistical estimates from traditional forecasting models. The training of the Pangu meteorological model is based on high-quality initial values. Therefore, the Pangu meteorological model still faces the issue of lacking actual initial values, and its achievements, which far exceed those of traditional numerical models, are directly related to the high-quality dataset.
8.2. Law
ChatLaw [215] is a LLM fine-tuned based on the Ziya-LLaMA and Anima base models, targeting the Chinese legal field. It has designed a fine-tuning dataset for the legal field, which is used for the fine-tuning of open-source LLMs. In response to the model hallucination issue, it introduces a method combining vector database retrieval and keyword retrieval, enhancing the model’s reliability. Blind Judgement [216] is a Transformer-based multi-agent system that uses nine independent GPT-2 models, trained and fine-tuned on the judicial opinion data of the Supreme Court, to predict the voting results of specific cases. Peric et al. [217] trained GPT-2 on 50,000 court trial opinions to generate opinions for specific cases, achieving a level close to human judges’ thinking.
The legal field is highly specialized with the same keywords and legal provisions having different interpretations in different countries and regions. Therefore, the fine tuning of LLMs requires a clear scope of application and strict screening and adjustment of the fine-tuning dataset in conjunction with applicable conditions to prevent LLMs from hallucinating on professional issues. When necessary, it is also required to train reward models to further align with the values of the target group through RLHF (Reinforcement Learning from Human Feedback).
8.3. Coding
CodeX [218] fine-tunes the 12B GPT-3 with open-source code from GitHub. The initial version of the dataset was 179 G of Python code. After data filtering and cleaning, data with an average length greater than 100 were retained, and 159 GB of code data was used for fine tuning. Additionally, a total of about 50,000 programming question-and-answer pairs were constructed from code repositories such as programming competitions to supervise the fine tuning of the LLM. Furthermore, CodeX employs a 175-step warm start and a cosine learning decay rate, and it is trained using an Adam optimizer with a weight decay coefficient of 0.1, enabling the LLM to understand and generate code. Code Llama [219], based on LLaMA-2, proposes a special long-context fine-tuning method using a specific code corpus, releasing the base model code-LLaMA. Building on this, Code LLaMA-Python is released after further fine tuning with 100B Python code, and Code LLaMA-Instruction is released through instruction fine tuning, enabling better understanding of input prompt information.
Additionally, the literature [220] organizes and reviews nearly 500 documents related to code capability generation, which has certain reference value.
8.4. Scientific Computing
Galactica [221] is an LLM proposed by Meta that can store, combine, and perform scientific reasoning. It is fine-tuned with content from literature, textbooks, encyclopedias, and scientific websites, showing good performance in tasks such as solving mathematical application problems, reasoning about chemical reactions, and answering scientific questions. PanGu Drug Model [222] introduces an asymmetric conditional variational autoencoder structure from graph to sequence, representing drug molecules in two forms: molecular formulas and structural diagrams. It is pre-trained with 1.7B small molecule data, enabling the LLM to effectively discover and predict the structure, properties, and interactions of drug molecules. Lin et al. [223] trained an LLM based on the UniRef dataset to predict protein amino acid sequences and found that increasing the scale of model parameters significantly improves the model’s performance. Additionally, ESMFold was introduced, and predictions were made from sequences based on the ESM-2 embedding model.
SmartLLM [224] integrated LLMs with blockchain technology, and under the trustworthy oracle mechanism, it enables smart contracts to orchestrate LLMs. The specific architecture adopted is as shown in the Figure 35 below, where the LLM is placed within the workflow, dispatched by the Oracle, and its output is recorded on the chain.
Figure 35.
The workflow of blockchain native SmartLLM [224].
C-LLM [225] combines the semantic understanding and real-time discovery capabilities of LLM, proposing a framework that integrates LLM with blockchain and improves data aggregation methods, thereby enhancing the accuracy of generated content and the intelligence level of contracts. He et al. [226] surveyed the work of applying LLM to blockchain security, outlining the roles of LLM in smart contract auditing, smart contract analysis, vulnerability repair, and transaction anomaly detection, and they assessed the risks and challenges faced by LLM in enhancing blockchain security. Geren et al. [227], in response to security issues such as data poisoning and data leakage in LLMs, surveyed the work on enhancing the security of LLMs using blockchain technology.
LLMs contain hundreds of billions of model parameters, and their training and fine tuning require a significant amount of computational resources. Quantum bits, through combination, can greatly enhance computational efficiency, accelerating the training and fine-tuning of LLMs. QSANN [228] introduces the attention mechanism into quantum neural networks and then uses Gaussian mapping to process the attention calculation process, improving the effectiveness on NLP tasks. Aizpurua et al. [229] replace the weight matrices in traditional self-attention and MLPs with variable quantum circuits and quantum-inspired tensor networks, controlling storage overhead while maintaining the advantage of accuracy.
8.5. Militarily
The team from the United States Army Research Laboratory has proposed a military LLM called COA-GPT [230], which uses GPT-4 turbo and GPT-4 vision as the underlying models to accelerate and enhance the generation of combat plans on land battlefields. Through contextual learning, military doctrines and professional domain knowledge are integrated into the LLM. Specifically, task objectives, terrain information, and intelligence provided by commanders about friendly and enemy forces are used as inputs to prompt the LLM to output multiple action plans that include elements such as modes of maneuver and types of offensive missions. Each plan represents action recommendations and other elements in a visual form for commanders to select and refine as a basis. The overall workflow of COA-GPT is shown in the following Figure 36.
Figure 36.
The overall workflow of COA-GPT.
COA-GPT utilizes two types of GPT-4 interfaces for training and fine tuning with both text and graphic multimodal data. The primary challenge in applying LLMs in the military domain is the construction of a certain amount of high-quality military corpora to ensure that the LLM can be effectively fine-tuned and aligned with military scenarios.
9. Limitations and Challenges
9.1. Security and Privacy
Studies have shown that LLMs can generate biased, discriminatory, and false harmful information under certain conditions [231,232]. In the early versions of ChatGPT, with certain inducements and prompts, it was possible to generate private information about users’ addresses or generate aggressive and harmful answers. Techniques that exploit the alignment flaws and security vulnerabilities of LLMs to design specific input prompts, bypass the safety rules of LLMs, and induce the model to generate harmful information or respond in violation of safety rules are referred to as jailbreaking attacks [233,234]. The development of existing jailbreaking attack techniques has already taken shape, and they are mainly divided into three categories based on the method of designing jailbreak prompts: manual design, model design, and random generation. Research has proven that as the scale of model parameters increases, there will be more possibilities of jailbreak attacks [235]. Therefore, preventing jailbreak attacks is a major issue in enhancing the security of LLMs and protecting user privacy.
To this end, some research has been dedicated to preventing jailbreak attacks and enhancing the reliability and security of LLMs. According to the stage of action of security prevention measures, we divide them into pre-input prevention and post-input prevention. Pre-input prevention mainly involves inspecting and filtering input information to prevent the input of jailbreak prompts. Alon et al. [236] proposed a method to identify attacks that use adversarial suffixes to deceive models by using perplexity and proved its effectiveness. In response to adversarial attack methods, Kumar et al. [237] introduced erasure and inspection operations to detect adversarial attacks by randomly erasing parts of the original prompt and detecting prompt samples; the detection results directly reflect whether the original input prompt contains harmful prompts. However, this method requires the segmentation and detection of all input sequences, resulting in a large computational overhead. SmoothLLM [238] is an algorithmic framework to mitigate jailbreak attacks, which imposes random perturbations on input prompts, analyzes the generated predicted content, calculates the number of responses to attacks and rejections of attacks, and returns the corresponding output response based on the majority response.
Post-input prevention mainly focuses on the study of reasoning security prompts, value alignment methods, and model training methods to enhance the model’s own resistance. Self-Guard [239] studied existing methods to prevent jailbreak attacks, pointing out that security training methods have limitations in adapting to unfamiliar attacks, and the role of exogenous protective measures is limited. Self-Guard combines the advantages of both, first enhancing the model’s monitoring capabilities, and second, requiring the model to detect its own output and mark harmful information. Finally, an identifier recognizes the output marks and executes output shielding responses based on whether they contain toxic labels. IAPrompt [240] is a defense mechanism based on intent recognition, which first enhances the LLM‘s ability to recognize intent and increase sensitivity to harmful information and then enhances the defense capabilities of the LLM through strategy alignment responses. Constitutional AI studies the balance between harmlessness and usefulness in the alignment defense mechanism of LLMs, training a harmless AI assistant through self-improvement to supervise other AI systems, label and judge harmful information, and modify and align outputs as needed.
LLMs are pre-trained based on massive amounts of data, and the quality of open-source data on the Internet is uneven, inevitably containing personal privacy, ambiguity, bias, and malicious harmful information due to oversight, creating security vulnerabilities in LLMs. In addition to the two methods mentioned above, there are also technical means such as data de-identification, differential privacy, and federated learning to enhance the security and reliability of LLMs.
9.2. Hallucination in LLMs
LLMs excel in language understanding and intelligent question answering. To some extent, their strong generalization capabilities also exacerbate the hallucination issues faced by LLMs. Hallucination [241] refers to the generation of content that contradicts the source material or has no real meaning. Existing research has found that both the training stages and the quality of the datasets are associated with the occurrence of hallucinations in LLMs. If the training dataset contains biased content or incorrect information, or if the data are not fully utilized, these are the main causes of hallucinations. Secondly, the model architecture and alignment quality during the training process are significant causes of hallucinations [242,243]. Finally, inherent randomness in sampling, inappropriate decoding strategies, and decoding representations can also cause hallucination issues to a certain extent.
However, the measurement of model hallucinations requires standard methods and evaluation benchmarks. Lee et al. [127] proposed a dataset composed of factual and non-factual prompts, and in response to the issue that uniform random sampling may compromise authenticity, they proposed a factual core sampling algorithm that dynamically controls authenticity and randomness to ensure sampling quality. Additionally, they found that large-scale models have stronger authenticity than smaller-scale models. FACTSCORE [244], addressing the challenge of factual assessment in long-text generation, proposed a framework that decomposes the generation and then calculates proportions using external factual knowledge.
Based on related methods and benchmark measurements, the hallucination issues of LLMs are typically mitigated through technologies at three levels: data, training, and inference [245]. At the data level, the main approach is to reduce factual errors and biases in the dataset to alleviate model hallucinations. Gunasekar et al. [246] used 6B high-standard textbook-level training data to train GPT-3.5 and found that it effectively improved the accuracy of smaller-scale models. SemDeDup [247] used embedded identification and the deletion of similar but not completely identical semantic items in the model and found that deleting duplicates could maintain performance while accelerating training. At the training level, BatGPT [243] proposed a bidirectional autoregressive architecture to enhance the ability to discover semantic dependencies and introduced reinforcement learning and parameter expansion methods to improve model alignment, effectively mitigating hallucination issues. Sharma [248] studied the motivations behind model sycophancy caused by RLHF, finding that models would sacrifice some authenticity to achieve alignment with human preferences. At the inference level, retrieval-enhanced methods are commonly used to alleviate model hallucinations. Shuster et al. [115] studied the causes of hallucination phenomena in GPT-3 and the positive impact of retrieval enhancement at each stage of the model’s hallucination.
The hallucination of LLMs is a double-edged sword with causes existing at every stage from data to training to inference, where data quality, utilization rate, and overfitting are all potential causes. Hallucinations severely affect the authenticity and reliability of models, but conversely, they also reflect the flexibility and creativity of models. Therefore, in specific scenarios, adopting different strategies to control model hallucinations can enhance the reliability and applicability of LLMs.
9.3. Outdated Knowledge
The information and knowledge acquired by LLMs during pre-training are not updated or changed without external intervention, and outdated knowledge may even become incorrect information over time and with changes in context. However, re-pre-training LLMs would incur a tremendous cost, and fine-tuning and updating with new knowledge is not only challenging from an engineering perspective but also faces issues like catastrophic forgetting and associative disarray, severely limiting the applicability of LLMs in practical scenarios.
To address this, existing methods enhance the timeliness and adaptability of LLMs’ knowledge representation through continuous learning, knowledge enhancement, and model editing techniques. Continuous learning [249] is a method that continuously updates model parameters, acquiring new knowledge while avoiding the forgetting of old knowledge. Knowledge enhancement is a training paradigm that provides exogenous knowledge supplements to LLMs, improving their performance on specific domain tasks by updating the knowledge base of LLMs. Typically, a domain-specific knowledge graph is constructed, and the structured information and entity embeddings from the graph are integrated into the LLM to enhance its understanding of content related to the supplementary knowledge.
Model editing techniques [250] adjust the initial model’s adaptability to specific editing descriptors, updating and repairing the erroneous parts of the LLM while maintaining its capability to handle other tasks. There are two technological approaches to model editing: one is the “locate–modify” method [251], which first locates the inappropriate parts of the model parameters and then modifies them through prediction and measurement. The other is the post-editing method [252], which keeps the parameters frozen and introduces additional models or inputs the weights of additional models into the original model to achieve model parameter updates. The aforementioned methods can effectively alleviate the issue of outdated knowledge in LLMs and avoid the time and computational costs associated with re-pre-training.
9.4. Delay in Inference
Due to the fact that most mainstream LLMs are based on the transformer architecture, and the training data and model parameters are enormous, coupled with the autoregressive generation method, this limits the parallel reasoning capabilities of LLMs, resulting in excessive reasoning latency, which is not suitable for scenarios sensitive to latency.
To address this, in addition to the neural network compression techniques mentioned earlier, such as quantization, pruning, and low-rank approximation, improvements are often made to the attention mechanism and the Mixture-of-Experts system to alleviate the reasoning latency issues of LLMs. Efficient attention reduces computational load by optimizing the attention mechanism to accelerate reasoning. Fast Transformer Decoding [253] introduces the idea of parameter sharing, proposing a multi-query attention mechanism that shares key and value vectors across different attention heads, reducing memory access and bandwidth requirements during decoding reasoning. FlashAttention [97] combines the GPU memory hierarchy to reduce the number of data accesses between high-bandwidth memory and static memory on the GPU, improving efficiency by splitting large matrices and placing them into static memory for computation. It utilizes operator fusion technology, saving statistics for on-demand recalculation during the reasoning process instead of directly saving large intermediate matrices, further reducing memory requirements. Pope [254] and others proposed a multidimensional partitioning technique for attention, combined with a set of low-level optimizations to balance FLOPS utilization and latency, enhancing model reasoning efficiency by optimizing inter-device communication.
The Mixture-of-Experts (MoE) system [255] has been developed for nearly thirty years since its inception, and its integration with LLMs can effectively expand the capability boundaries of LLMs while controlling computational costs. In LLMs, multiple experts form an expert network, with gating units using a linear network with a softmax function to control the diversion of inputs, directing different tasks to different expert networks. Switch Transformer [85] replaces the FFN in the Transformer architecture with a sparse Switch FFN and simplifies the routing mechanism, ensuring that each token is routed to only a single expert, and it designs a mechanism to maximize expert utilization, enhancing model reasoning efficiency. BASE Layers [256] proposed an expert balance allocation layer in MoE, ensuring that inputs only occupy a small portion of experts, alleviating the issue of expert allocation imbalance caused by trainable routers.
Reasoning latency is a significant challenge faced by the application and deployment of LLMs. Existing methods mostly improve model reasoning parallelism by enhancing model architecture and attention mechanisms, or they reduce model reasoning costs through sparsity and parameter-sharing concepts.
9.5. Fine-Tuning Expenses
Although fine tuning requires only a small-scale dataset specific to the task to update and adjust the pre-trained model parameters, compared to the pre-training of LLMs, fine tuning still requires the same amount of memory occupation and the full computational overhead of the forward and backward propagation of the network model. Therefore, for some application scenarios, the adaptation and application of LLMs also have a relatively high threshold.
To address this, existing methods fine-tune LLMs and reduce fine-tuning costs through parameter-efficient fine tuning [40,257] and low-rank approximation [42] and their related improved methods. In addition to the previously introduced P-Tuning [39], Prefix-Tuning [40], Adapter [41], LoRA [42], and LoRA-hub [43], P-Tuning v2 [258] improves prompt fine tuning, making the method more applicable and requiring adjustments to only 0.1–3% of the parameters. Liu et al. [259] compared the mechanisms of in-context learning (ICL) and parameter-efficient fine tuning (PEFT), and they proposed a new parameter-efficient fine-tuning method (IA)3, which can achieve effects close to other methods by updating only 0.01% of the model parameters. Q-LoRA [172], inspired by LoRA, introduces neural network quantization technology, proposing a new 4bit data type called NF4, a double quantization method for quantizing quantization constants, saving 0.37 bits per parameter, further reducing data storage and memory occupation without compromising accuracy. MeZO [260] is an efficient zeroth-order optimizer that uses the ZO-SGD method to fine-tune models with the same memory occupation as inference, and its performance is superior to contextual learning.
Fine tuning has become the mainstream optimization method for adapting LLMs to downstream tasks, but as the model size increases, the computational overhead required for fine tuning also continues to grow, posing challenges to the application and adaptation of LLMs. How to maintain the model’s generalization ability while reducing fine-tuning costs and making the model more adaptable to downstream tasks is a current research focus. However, in special application fields, facing the characteristics of data with large structural differences and dispersed distribution, how to effectively sample and efficiently fine-tune LLMs still warrants further exploration.
10. Research Outlook
10.1. World Model
In contrast to data-driven LLMs, world models represent an alternative technical approach to achieving general artificial intelligence by simulating the operation of the physical world and human thought patterns. World models enable computers to learn and train in a self-supervised manner and propose an autonomous intelligence framework that allows computers to know when to learn what content. This framework consists of six component parts, which are associated in a differentiable manner to support gradient updates during training. Additionally, Yann LeCun has proposed the Hierarchical World Model (JEPA), which explores deeper spatial features through a stacked, hierarchical approach [261]. Based on this, Meta has proposed I-JEPA [262], an image joint embedding prediction architecture, which has preliminarily verified the concept of world models. In the future, the combination of data-driven LLMs and world models, integrating LLMs into policy networks, could enhance the quality of decision making for agents, strengthen the model’s ability for active learning, and improve adaptability to downstream tasks.
10.2. Explainability
Current understanding of the Transformer architecture and LLMs remains superficial with the underlying mathematical mechanisms and operating principles still to be uncovered. Research on the explainability of LLMs helps to uncover potential vulnerabilities, enhance model reliability, and expand the application scenarios of LLMs. In the future, research directions such as local explainability, global explainability, causal inference, and explanatory verification tools for LLMs hold high research value.
10.3. Model Lightweighting
LLMs possess a significant amount of parameters, data, and computational costs. In addition to the current mainstream efficient neural network methods, including model quantization, pruning, low-rank decomposition, and knowledge distillation, it is also necessary to design a lightweight foundational network model tailored to specific task scenarios to replace the transformer. This would facilitate the application and deployment of LLMs on the network edge and mobile terminals.
10.4. Hallucination Mitigation
The issue of hallucinations in LLMs remains an intractable problem. Currently, beyond existing strategies such as improving data quality, utilizing external knowledge bases, contrastive learning, and defending against adversarial attacks, the underlying mechanisms of model hallucinations, detection of hallucinations, rule engines, and multimodal assistance methods for alleviating hallucinations all hold significant research value.
10.5. Cross-Modal Alignment
The development of multimodal LLMs has greatly expanded the application scenarios of LLM technology in professional fields. However, it still faces challenges such as the difficulty of data annotation, the complexity of cross-modal alignment, and insufficient generalization capabilities. Especially for multimodal LLMs targeting professional fields, some professional data have high dimensions, significant distribution differences, and lack structured patterns. Coupled with the many difficulties in coupling traditional mathematical models in professional fields with LLMs, it is challenging to align multimodal data from professional fields in the same high-dimensional space through simple alignment techniques, which constrains the development of multimodal LLMs. Therefore, using cross-modal alignment techniques to improve model performance, enhancing model generalization capabilities through transfer learning, and studying weakly supervised learning to improve the training efficiency of multimodal data are all valuable research directions.
10.6. Continuous Learning
The combination of LLMs and continuous learning is an effective technical approach to address outdated knowledge and mitigate catastrophic forgetting. In addition to current methods based on regularization, replay-based methods, and optimization-based methods, future research will continue to focus on the theoretical exploration of continuous learning, representation-based continuous learning methods, and their adaptation to LLMs.
10.7. Real-Time Learning
The pre-training and fine tuning of LLMs require significant computational overhead and introduce reasoning latency. Real-time learning technology for LLMs facilitates their reception of new data and the strategic selection of useful information for immediate learning updates, avoiding the costs of fine tuning and alignment. This has significant application value in scenarios sensitive to latency and where data updates are frequent. In the future, research on data-processing frameworks for real-time learning, model update strategies, and online learning algorithms will hold high value.
10.8. Legislation and Regulation
Currently, the content generated by LLMs is very close to that of humans, making it difficult to distinguish in general situations. Moreover, under jailbreak attacks, LLMs may be induced to generate harmful and offensive content suggestions. Therefore, it is necessary to strengthen the regulation and control of LLMs. In addition to regulations formulated at the societal level, the technology-driven development of technologies for controlling the behavior of LLMs and deep recognition technologies for the content generated by LLMs should also be pursued. These efforts will help ensure the safe and effective application of LLMs worldwide.
11. Conclusions
This article provides a comprehensive review of the development process of LLMs and related research directions. Firstly, it introduces the background of LLM development, clarifies the current state of LLMs, and analyzes the characteristics of the current situation from five aspects: technological innovation, application practice, organizational institutions, policy regulations, and industry chains. Through research on LLMs in both Chinese and English communities, the article provides definitions, advantages, and shortcomings of LLMs. Secondly, the article dissects and analyzes the basic architecture of LLMs, clarifies their operational mechanisms and underlying principles, and introduces key technologies and optimization methods. Thirdly, it focuses on analyzing and reviewing the intersection and integration of LLMs with eight cutting-edge technologies, including contrastive learning, knowledge enhancement, RAG, hallucination mitigation, recommendation systems, reinforcement learning, multimodal large models, and agents, and it points out some valuable research directions. Fourthly, regarding the deployment and application of LLMs, the article meticulously reviews the related work on LLM compression, summarizes the industry’s classification standards for LLMs from an application perspective and their interrelationships, and introduces the application of LLMs in five hot areas: weather forecasting, law, code, scientific computing, and military. Finally, the article points out the limitations and challenges of LLMs in five aspects and provides an outlook for eight future research directions of LLMs. Through extensive research by the team, it is known that LLMs are one of the feasible routes to achieve general artificial intelligence in the future, and they are expected to empower a wide range of industries and application scenarios, promote a high-quality development of social productivity, and facilitate the intelligent transformation of traditional industries. This article will provide researchers with a review of LLM-related research work, helping to quickly understand the technological development and research trends of LLMs. By mastering the methods of intersection and integration of LLMs with other cutting-edge technologies, it offers ideas and inspiration for the development and practice of LLMs in various industries.
Author Contributions
Conceptualization, S.H. and M.W.; Data curation, S.H. and J.Z.; methodology, S.H.; software, J.D. and J.Z.; validation, M.W., J.Z., D.L. and J.D.; formal analysis, S.H.; investigation, S.H.; resources, S.H.; data curation, S.H. and D.L.; writing—original draft preparation, S.H.; writing—review and editing, M.W.; visualization, S.H. and J.D.; supervision, M.W.; project administration, J.D.; funding acquisition, J.D. All authors have read and agreed to the published version of the manuscript.
Funding
This research was supported by the National Natural Science Foundation of China (grant numbers: 62173340).
Data Availability Statement
The raw data supporting the conclusions of this article will be made available by the authors on request.
Conflicts of Interest
The authors declare no conflicts of interest.
References
- Shen, Y.; Heacock, L.; Elias, J.; Hentel, K.D.; Reig, B.; Shih, G.; Moy, L. ChatGPT and Other Large Language Models Are Double-Edged Swords. Radiology 2023, 307, e230163. [Google Scholar] [CrossRef] [PubMed]
- Vaswani, A.; Shazeer, N.; Parmar, N.; Uszkoreit, J.; Jones, L.; Gomez, A.N.; Kaiser, L.; Polosukhin, I. Attention Is All You Need. In Proceedings of the Advances in Neural Information Processing Systems 30 (NIPS 2017), Long Beach, CA, USA, 4–9 December 2017; Guyon, I., Luxburg, U.V., Bengio, S., Wallach, H., Fergus, R., Vishwanathan, S., Garnett, R., Eds.; Neural Information Processing Systems (NIPS): San Diego, CA, USA, 2017; Volume 30. [Google Scholar]
- Devlin, J.; Chang, M.-W.; Lee, K.; Toutanova, K. BERT: Pre-Training of Deep Bidirectional Transformers for Language Understanding. In Proceedings of the 2019 Conference of the North American Chapter of the Association for Computational Linguistics: Human Language Technologies (NAACL HLT 2019), Minneapolis MN, USA, 2–7 June 2019; Association for Computational Linguistics: Stroudsburg, France, 2019; Volume 1, pp. 4171–4186. [Google Scholar]
- Radford, A.; Narasimhan, K. Improving Language Understanding by Generative Pre-Training. 2018. Available online: https://hayate-lab.com/wp-content/uploads/2023/05/43372bfa750340059ad87ac8e538c53b.pdf (accessed on 15 December 2024).
- Brown, T.B.; Mann, B.; Ryder, N.; Subbiah, M.; Kaplan, J.; Dhariwal, P.; Neelakantan, A.; Shyam, P.; Sastry, G.; Askell, A.; et al. Language Models Are Few-Shot Learners. In Proceedings of the Advances in Neural Information Processing Systems 33, NEURIPS, Virtual, 6–12 December 2020; Larochelle, H., Ranzato, M., Hadsell, R., Balcan, M.F., Lin, H., Eds.; Neural Information Processing Systems (NIPS): San Diego, CA, USA, 2020; Volume 33. [Google Scholar]
- Wei, J.; Bosma, M.; Zhao, V.Y.; Guu, K.; Yu, A.W.; Lester, B.; Du, N.; Dai, A.M.; Le, Q.V. Finetuned Language Models Are Zero-Shot Learners. arXiv 2022, arXiv:2109.01652. [Google Scholar] [CrossRef]
- Ouyang, L.; Wu, J.; Jiang, X.; Almeida, D.; Wainwright, C.L.; Mishkin, P.; Zhang, C.; Agarwal, S.; Slama, K.; Ray, A.; et al. Training Language Models to Follow Instructions with Human Feedback. In Proceedings of the Advances in Neural Information Processing Systems 35 (NEURIPS 2022), New Orleans, LA, USA, 28 November–9 December 2022; Koyejo, S., Mohamed, S., Agarwal, A., Belgrave, D., Cho, K., Oh, A., Eds.; Neural Information Processing Systems (NIPS): San Diego, CA, USA, 2022. [Google Scholar]
- Zhao, W.X.; Zhou, K.; Li, J.; Tang, T.; Wang, X.; Hou, Y.; Min, Y.; Zhang, B.; Zhang, J.; Dong, Z.; et al. A Survey of Large Language Models. arXiv 2024, arXiv:2303.18223. [Google Scholar] [CrossRef]
- Fan, L.; Li, L.; Ma, Z.; Lee, S.; Yu, H.; Hemphill, L. A Bibliometric Review of Large Language Models Research from 2017 to 2023. arXiv 2023, arXiv:2303.18223. [Google Scholar] [CrossRef]
- Raiaan, M.A.K.; Mukta, M.S.H.; Fatema, K.; Fahad, N.M.; Sakib, S.; Mim, M.M.J.; Ahmad, J.; Ali, M.E.; Azam, S. A Review on Large Language Models: Architectures, Applications, Taxonomies, Open Issues and Challenges. IEEE Access 2024, 12, 26839–26874. [Google Scholar] [CrossRef]
- Naveed, H.; Khan, A.U.; Qiu, S.; Saqib, M.; Anwar, S.; Usman, M.; Akhtar, N.; Barnes, N.; Mian, A. A Comprehensive Overview of Large Language Models. arXiv 2024, arXiv:2307.06435. [Google Scholar] [CrossRef]
- Cao, Y.; Zhao, H.; Cheng, Y.; Shu, T.; Chen, Y.; Liu, G.; Liang, G.; Zhao, J.; Yan, J.; Li, Y. Survey on Large Language Model-Enhanced Reinforcement Learning: Concept, Taxonomy, and Methods. arXiv 2024, arXiv:2404.00282. [Google Scholar] [CrossRef]
- Wang, L.; Ma, C.; Feng, X.; Zhang, Z.; Yang, H.; Zhang, J.; Chen, Z.; Tang, J.; Chen, X.; Lin, Y.; et al. A Survey on Large Language Model Based Autonomous Agents. Front. Comput. Sci. 2024, 18, 186345. [Google Scholar] [CrossRef]
- Zhang, S.; Dong, L.; Li, X.; Zhang, S.; Sun, X.; Wang, S.; Li, J.; Hu, R.; Zhang, T.; Wu, F.; et al. Instruction Tuning for Large Language Models: A Survey. arXiv 2024, arXiv:2308.10792. [Google Scholar] [CrossRef]
- Kaddour, J.; Harris, J.; Mozes, M.; Bradley, H.; Raileanu, R.; McHardy, R. Challenges and Applications of Large Language Models. arXiv 2023, arXiv:2307.10169. [Google Scholar] [CrossRef]
- Huang, L.; Yu, W.; Ma, W.; Zhong, W.; Feng, Z.; Wang, H.; Chen, Q.; Peng, W.; Feng, X.; Qin, B.; et al. A Survey on Hallucination in Large Language Models: Principles, Taxonomy, Challenges, and Open Questions. arXiv 2024, arXiv:2311.05232. [Google Scholar] [CrossRef]
- Hang, C.-N.; Yu, P.-D.; Morabito, R.; Tan, C.-W. Large Language Models Meet Next-Generation Networking Technologies: A Review. Future Internet 2024, 16, 365. [Google Scholar] [CrossRef]
- Papageorgiou, E.; Chronis, C.; Varlamis, I.; Himeur, Y. A Survey on the Use of Large Language Models (LLMs) in Fake News. Future Internet 2024, 16, 298. [Google Scholar] [CrossRef]
- Rethlefsen, M.L.; Page, M.J. PRISMA 2020 and PRISMA-S: Common Questions on Tracking Records and the Flow Diagram. J. Med. Libr. Assoc. 2022, 110, 253–257. [Google Scholar] [CrossRef] [PubMed]
- Sina, L.B.; Nazemi, K. Visual Analytics for Systematic Reviews According to PRISMA. In Proceedings of the 2022 26th International Conference Information Visualisation (IV), Vienna, Austria, 19–22 July 2022; Banissi, E., Ursyn, A., Bannatyne, M.W.M., Pires, J.M., Datia, N., Nazemi, K., Kovalerchuk, B., Andonie, R., Nakayama, M., Sciarrone, F., et al., Eds.; IEEE: New York, NY, USA, 2022; pp. 307–313. [Google Scholar]
- Sherstinsky, A. Fundamentals of Recurrent Neural Network (RNN) and Long Short-Term Memory (LSTM) Network. Phys.—Nonlinear Phenom. 2020, 404, 132306. [Google Scholar] [CrossRef]
- Peters, M.; Neumann, M.; Iyyer, M.; Gardner, M.; Zettlemoyer, L. Deep Contextualized Word Representations. arXiv 2018. [Google Scholar] [CrossRef]
- Radford, A.; Wu, J.; Child, R.; Luan, D.; Amodei, D.; Sutskever, I. Language Models Are Unsupervised Multitask Learners. OpenAI Blog 2019, 1, 9. [Google Scholar]
- Raffel, C.; Shazeer, N.; Roberts, A.; Lee, K.; Narang, S.; Matena, M.; Zhou, Y.; Li, W.; Liu, P.J. Exploring the Limits of Transfer Learning with a Unified Text-to-Text Transformer. J. Mach. Learn. Res. 2020, 21, 140. [Google Scholar]
- Sun, Y.; Wang, S.; Feng, S.; Ding, S.; Pang, C.; Shang, J.; Liu, J.; Chen, X.; Zhao, Y.; Lu, Y.; et al. ERNIE 3.0: Large-Scale Knowledge Enhanced Pre-Training for Language Understanding and Generation. arXiv 2021, arXiv:2107.02137. [Google Scholar] [CrossRef]
- Chowdhery, A.; Narang, S.; Devlin, J.; Bosma, M.; Mishra, G.; Roberts, A.; Barham, P.; Chung, H.W.; Sutton, C.; Gehrmann, S.; et al. PaLM: Scaling Language Modeling with Pathways. J. Mach. Learn. Res. 2023, 24, 240. [Google Scholar]
- Nestor, M.; Loredana, F.; Raymond, P.; Vanessa, P. The AI Index 2024 Annual Report; AI Index Steering Committee, Institute for Human-Centered AI, Stanford University: Stanford, CA, USA, 2024; p. 501. [Google Scholar]
- Longpre, S.; Yauney, G.; Reif, E.; Lee, K.; Roberts, A.; Zoph, B.; Zhou, D.; Wei, J.; Robinson, K.; Mimno, D.; et al. A Pretrainer’s Guide to Training Data: Measuring the Effects of Data Age, Domain Coverage, Quality, & Toxicity. arXiv 2023. [Google Scholar] [CrossRef]
- Lee, K.; Ippolito, D.; Nystrom, A.; Zhang, C.; Eck, D.; Callison-Burch, C.; Carlini, N. Deduplicating Training Data Makes Language Models Better. arXiv 2022, arXiv:2107.06499. [Google Scholar] [CrossRef]
- Dosovitskiy, A.; Beyer, L.; Kolesnikov, A.; Weissenborn, D.; Zhai, X.; Unterthiner, T.; Dehghani, M.; Minderer, M.; Heigold, G.; Gelly, S. An Image Is Worth 16x16 Words: Transformers for Image Recognition at Scale. arXiv 2021, arXiv:2010.11929. [Google Scholar] [CrossRef]
- Hassanin, M.; Anwar, S.; Radwan, I.; Khan, F.S.; Mian, A. Visual Attention Methods in Deep Learning: An In-Depth Survey. arXiv 2022, arXiv:2204.07756. [Google Scholar] [CrossRef]
- Achiam, J.; Adler, S.; Agarwal, S.; Ahmad, L.; Akkaya, I.; Aleman, F.L.; Almeida, D.; Altenschmidt, J.; Altman, S.; Anadkat, S.; et al. GPT-4 Technical Report. arXiv 2024, arXiv:2303.08774. [Google Scholar] [CrossRef]
- Shafiq, M.; Gu, Z. Deep Residual Learning for Image Recognition: A Survey. Appl. Sci. 2022, 12, 8972. [Google Scholar] [CrossRef]
- Ba, J.L.; Kiros, J.R.; Hinton, G.E. Layer Normalization. arXiv 2016, arXiv:1607.06450. [Google Scholar] [CrossRef]
- He, K.; Zhang, X.; Ren, S.; Sun, J. Deep Residual Learning for Image Recognition. In Proceedings of the 2016 IEEE Conference on Computer Vision and Pattern Recognition (CVPR), Las Vegas, NV, USA, 26 June–1 July 2016; IEEE: New York, NY, USA, 2016; pp. 770–778. [Google Scholar]
- Cordonnier, J.-B.; Loukas, A.; Jaggi, M. On the Relationship between Self-Attention and Convolutional Layers. arXiv 2020, arXiv:1911.03584. [Google Scholar] [CrossRef]
- Touvron, H.; Lavril, T.; Izacard, G.; Martinet, X.; Lachaux, M.-A.; Lacroix, T.; Rozière, B.; Goyal, N.; Hambro, E.; Azhar, F.; et al. LLaMA: Open and Efficient Foundation Language Models. arXiv 2023, arXiv:2302.13971. [Google Scholar] [CrossRef]
- Ding, N.; Qin, Y.; Yang, G.; Wei, F.; Yang, Z.; Su, Y.; Hu, S.; Chen, Y.; Chan, C.-M.; Chen, W.; et al. Parameter-Efficient Fine-Tuning of Large-Scale Pre-Trained Language Models. Nat. Mach. Intell. 2023, 5, 220–235. [Google Scholar] [CrossRef]
- Liu, X.; Zheng, Y.; Du, Z.; Ding, M.; Qian, Y.; Yang, Z.; Tang, J. GPT Understands, Too. arXiv 2023, arXiv:2103.10385. [Google Scholar] [CrossRef]
- Li, X.L.; Liang, P. Prefix-Tuning: Optimizing Continuous Prompts for Generation. In Proceedings of the 59th Annual Meeting of the Association for Computational Linguistics and the 11th International Joint Conference on Natural Language Processing, Online, 1–6 August 2021; Association for Computational Linguistics: Kerrville, TX, USA, 2021; Volume 1, pp. 4582–4597. [Google Scholar]
- Houlsby, N.; Giurgiu, A.; Jastrzebski, S.; Morrone, B.; de Laroussilhe, Q.; Gesmundo, A.; Attariyan, M.; Gelly, S. Parameter-Efficient Transfer Learning for NLP. arXiv 2019, arXiv:1902.00751. [Google Scholar] [CrossRef]
- Hu, E.J.; Shen, Y.; Wallis, P.; Allen-Zhu, Z.; Li, Y.; Wang, S.; Wang, L.; Chen, W. LoRA: Low-Rank Adaptation of Large Language Models. arXiv 2021, arXiv:2106.09685. [Google Scholar] [CrossRef]
- Huang, C.; Liu, Q.; Lin, B.Y.; Pang, T.; Du, C.; Lin, M. LoraHub: Efficient Cross-Task Generalization via Dynamic LoRA Composition. arXiv 2023, arXiv:2307.13269. [Google Scholar] [CrossRef]
- Ren, M.; Cao, B.; Lin, H.; Liu, C.; Han, X.; Zeng, K.; Wan, G.; Cai, X.; Sun, L. Learning or Self-Aligning? Rethinking Instruction Fine-Tuning. arXiv 2024, arXiv:2402.18243. [Google Scholar] [CrossRef]
- Wei, J.; Tay, Y.; Bommasani, R.; Raffel, C.; Zoph, B.; Borgeaud, S.; Yogatama, D.; Bosma, M.; Zhou, D.; Metzler, D.; et al. Emergent Abilities of Large Language Models. arXiv 2022, arXiv:2206.07682. [Google Scholar] [CrossRef]
- Kaplan, J.; McCandlish, S.; Henighan, T.; Brown, T.B.; Chess, B.; Child, R.; Gray, S.; Radford, A.; Wu, J.; Amodei, D. Scaling Laws for Neural Language Models. arXiv 2020, arXiv:2001.08361. [Google Scholar] [CrossRef]
- Min, S.; Lyu, X.; Holtzman, A.; Artetxe, M.; Lewis, M.; Hajishirzi, H.; Zettlemoyer, L. Rethinking the Role of Demonstrations: What Makes In-Context Learning Work? arXiv 2022, arXiv:2202.12837. [Google Scholar] [CrossRef]
- Akyürek, E.; Schuurmans, D.; Andreas, J.; Ma, T.; Zhou, D. What Learning Algorithm Is In-Context Learning? Investigations with Linear Models. arXiv 2023, arXiv:2211.15661. [Google Scholar] [CrossRef]
- Dai, D.; Sun, Y.; Dong, L.; Hao, Y.; Ma, S.; Sui, Z.; Wei, F. Why Can GPT Learn In-Context? Language Models Implicitly Perform Gradient Descent as Meta-Optimizers. arXiv 2023, arXiv:2212.10559. [Google Scholar] [CrossRef]
- Kim, H.J.; Cho, H.; Kim, J.; Kim, T.; Yoo, K.M.; Lee, S. Self-Generated In-Context Learning: Leveraging Auto-Regressive Language Models as a Demonstration Generator. arXiv 2022, arXiv:2206.08082. [Google Scholar] [CrossRef]
- Mishra, S.; Khashabi, D.; Baral, C.; Hajishirzi, H. Cross-Task Generalization via Natural Language Crowdsourcing Instructions. arXiv 2022, arXiv:2104.08773. [Google Scholar] [CrossRef]
- Wang, Y.; Kordi, Y.; Mishra, S.; Liu, A.; Smith, N.A.; Khashabi, D.; Hajishirzi, H. Self-Instruct: Aligning Language Models with Self-Generated Instructions. arXiv 2023, arXiv:2212.10560. [Google Scholar] [CrossRef]
- Wei, J.; Wang, X.; Schuurmans, D.; Bosma, M.; Ichter, B.; Xia, F.; Chi, E.; Le, Q.; Zhou, D. Chain-of-Thought Prompting Elicits Reasoning in Large Language Models. arXiv 2023, arXiv:2201.11903. [Google Scholar] [CrossRef]
- Chu, Z.; Chen, J.; Chen, Q.; Yu, W.; He, T.; Wang, H.; Peng, W.; Liu, M.; Qin, B.; Liu, T. Navigate through Enigmatic Labyrinth A Survey of Chain of Thought Reasoning: Advances, Frontiers and Future. arXiv 2024, arXiv:2309.15402. [Google Scholar] [CrossRef]
- Zhang, Z.; Zhang, A.; Li, M.; Smola, A. Automatic Chain of Thought Prompting in Large Language Models. arXiv 2022, arXiv:2210.03493. [Google Scholar] [CrossRef]
- Fu, Y.; Peng, H.; Sabharwal, A.; Clark, P.; Khot, T. Complexity-Based Prompting for Multi-Step Reasoning. arXiv 2023, arXiv:2210.00720. [Google Scholar] [CrossRef]
- Li, J.; Li, G.; Li, Y.; Jin, Z. Structured Chain-of-Thought Prompting for Code Generation. arXiv 2023, arXiv:2305.06599. [Google Scholar] [CrossRef]
- Xi, Z.; Jin, S.; Zhou, Y.; Zheng, R.; Gao, S.; Gui, T.; Zhang, Q.; Huang, X. Self-Polish: Enhance Reasoning in Large Language Models via Problem Refinement. arXiv 2024, arXiv:2305.14497. [Google Scholar] [CrossRef]
- Lecun, Y.; Bottou, L.; Bengio, Y.; Haffner, P. Gradient-Based Learning Applied to Document Recognition. Proc. IEEE 1998, 86, 2278–2324. [Google Scholar] [CrossRef]
- Krizhevsky, A.; Sutskever, I.; Hinton, G.E. ImageNet Classification with Deep Convolutional Neural Networks. Commun. ACM 2017, 60, 84–90. [Google Scholar] [CrossRef]
- Simonyan, K.; Zisserman, A. Very Deep Convolutional Networks for Large-Scale Image Recognition. arXiv 2015, arXiv:1409.1556. [Google Scholar] [CrossRef]
- Szegedy, C.; Liu, W.; Jia, Y.; Sermanet, P.; Reed, S.; Anguelov, D.; Erhan, D.; Vanhoucke, V.; Rabinovich, A. Going Deeper with Convolutions. In Proceedings of the 2015 IEEE Conference on Computer Vision and Pattern Recognition (CVPR), Boston, MA, USA, 7–12 June 2015; IEEE: New York, NY, USA, 2015; pp. 1–9. [Google Scholar]
- Deng, J.; Dong, W.; Socher, R.; Li, L.-J.; Li, K.; Li, F.-F. ImageNet: A Large-Scale Hierarchical Image Database. In Proceedings of the CVPR: 2009 IEEE Conference on Computer Vision and Pattern Recognition, Miami, FL, USA, 20–25 June 2009; IEEE: New York, NY, USA, 2009; Volumes 1–4, pp. 248–255. [Google Scholar]
- Su, W.; Zhu, X.; Cao, Y.; Li, B.; Lu, L.; Wei, F.; Dai, J. VL-BERT: Pre-Training of Generic Visual-Linguistic Representations. In Proceedings of the International Conference on Learning Representations. arXiv 2020, arXiv:1908.08530. [Google Scholar] [CrossRef]
- Chen, Y.C.; Li, L.; Yu, L.; El Kholy, A.; Ahmed, F.; Gan, Z.; Cheng, Y.; Liu, J. UNITER: UNiversal Image—TExt Representation Learning; Springer International Publishing: Berlin/Heidelberg, Germany, 2020; pp. 104–120. [Google Scholar]
- Huang, Z.; Zeng, Z.; Liu, B.; Fu, D.; Fu, J. Pixel-BERT: Aligning Image Pixels with Text by Deep Multi-Modal Transformers. arXiv 2020, arXiv:2004.00849. [Google Scholar] [CrossRef]
- He, K.; Chen, X.; Xie, S.; Li, Y.; Dollar, P.; Girshick, R. Masked Autoencoders Are Scalable Vision Learners. In Proceedings of the 2022 IEEE/CVF Conference on Computer Vision and Pattern Recognition (CVPR 2022), New Orleans, LA, USA, 18–24 June 2022; IEEE Computer Society: Washington, DC, USA, 2022; pp. 15979–15988. [Google Scholar]
- Bao, H.; Dong, L.; Piao, S.; Wei, F. BEiT: BERT Pre-Training of Image Transformers. arXiv 2022, arXiv:2106.08254. [Google Scholar] [CrossRef]
- Radford, A.; Kim, J.W.; Hallacy, C.; Ramesh, A.; Goh, G.; Agarwal, S.; Sastry, G.; Askell, A.; Mishkin, P.; Clark, J.; et al. Learning Transferable Visual Models from Natural Language Supervision. In Proceedings of the International Conference on Machine Learning, Virtual, 18–24 July 2021; Meila, M., Zhang, T., Eds.; Journal Machine Learning Research: San Diego, CA, USA, 2021; Volume 139. [Google Scholar]
- Li, J.; Li, D.; Savarese, S.; Hoi, S. BLIP-2: Bootstrapping Language-Image Pre-Training with Frozen Image Encoders and Large Language Models. arXiv 2023, arXiv:2301.12597. [Google Scholar] [CrossRef]
- Alayrac, J.-B.; Donahue, J.; Luc, P.; Miech, A.; Barr, I.; Hasson, Y.; Lenc, K.; Mensch, A.; Millican, K.; Reynolds, M.; et al. Flamingo: A Visual Language Model for Few-Shot Learning. In Proceedings of the Advances in Neural Information Processing Systems 35 (NEURIPS 2022), New Orleans, LA, USA, 28 November–9 December 2022; Koyejo, S., Mohamed, S., Agarwal, A., Belgrave, D., Cho, K., Oh, A., Eds.; Neural Information Processing Systems (NIPS): San Diego, CA, USA, 2022. [Google Scholar]
- Liu, H.; Li, C.; Li, Y.; Lee, Y.J. Improved Baselines with Visual Instruction Tuning. arXiv 2024, arXiv:2310.03744. [Google Scholar] [CrossRef]
- Team, G.; Georgiev, P.; Lei, V.I.; Burnell, R.; Bai, L.; Gulati, A.; Tanzer, G.; Vincent, D.; Pan, Z.; Wang, S.; et al. Gemini 1.5: Unlocking Multimodal Understanding across Millions of Tokens of Context. arXiv 2024, arXiv:2403.05530. [Google Scholar] [CrossRef]
- Gupta, V.; Choudhary, D.; Tang, P.; Wei, X.; Wang, X.; Huang, Y.; Kejariwal, A.; Ramchandran, K.; Mahoney, M.W. Training Recommender Systems at Scale: Communication-Efficient Model and Data Parallelism. In Proceedings of the KDD ’21: Proceedings of the 27th ACM SIGKDD Conference on Knowledge Discovery & Data Mining, Singapore, 14–18 August 2021; Association for Computing Machinery: New York, NY, USA, 2021; pp. 2928–2936. [Google Scholar]
- Feng, Y. The Performance Analysis of Model Parallelism in Deep Residual Network. In Proceedings of the Third International Conference on Intelligent Computing and Human-Computer Interaction (ICHCI 2022), Guangzhou, China, 12–14 August 2023; Subramanian, K., Ed.; SPIE: Guangzhou, China, 2023; p. 86. [Google Scholar]
- Narayanan, D.; Shoeybi, M.; Casper, J.; LeGresley, P.; Patwary, M.; Korthikanti, V.A.; Vainbrand, D.; Kashinkunti, P.; Bernauer, J.; Catanzaro, B.; et al. Efficient Large-Scale Language Model Training on GPU Clusters Using Megatron-LM. arXiv 2021, arXiv:2104.04473. [Google Scholar] [CrossRef]
- Rasley, J.; Rajbhandari, S.; Ruwase, O.; He, Y. DeepSpeed: System Optimizations Enable Training Deep Learning Models with Over 100 Billion Parameters. In Proceedings of the KDD ’20: Proceedings of the 26th ACM SIGKDD International Conference on Knowledge Discovery & Data Mining, Virtual, 6–10 July 2020; Association for Computing Machinery: New York, NY, USA, 2020; pp. 3505–3506. [Google Scholar]
- Wang, W.; Ghobadi, M.; Shakeri, K.; Zhang, Y.; Hasani, N. Rail-Only: A Low-Cost High-Performance Network for Training LLMs with Trillion Parameters. arXiv 2024, arXiv:2307.12169. [Google Scholar] [CrossRef]
- Shoeybi, M.; Patwary, M.; Puri, R.; Legresley, P.; Casper, J.; Catanzaro, B. Megatron-LM: Training Multi-Billion Parameter Language Models Using GPU Model Parallelism. arXiv 2019, arXiv:1909.08053. [Google Scholar] [CrossRef]
- Wang, G.; Qin, H.; Jacobs, S.A.; Holmes, C.; Rajbhandari, S.; Ruwase, O.; Yan, F.; Yang, L.; He, Y. ZeRO++: Extremely Efficient Collective Communication for Giant Model Training. arXiv 2023, arXiv:2306.10209. [Google Scholar] [CrossRef]
- Jiang, Z.; Lin, H.; Zhong, Y.; Huang, Q.; Chen, Y.; Zhang, Z.; Peng, Y.; Li, X.; Xie, C.; Nong, S.; et al. MegaScale: Scaling Large Language Model Training to More Than 10,000 GPUs. arXiv 2024, arXiv:2402.15627. [Google Scholar] [CrossRef]
- Wang, S.; Li, B.Z.; Khabsa, M.; Fang, H.; Ma, H. Linformer: Self-Attention with Linear Complexity. arXiv 2020, arXiv:2006.04768. [Google Scholar] [CrossRef]
- Liu, Z.; Lin, Y.; Cao, Y.; Hu, H.; Wei, Y.; Zhang, Z.; Lin, S.; Guo, B. Swin Transformer: Hierarchical Vision Transformer Using Shifted Windows. arXiv 2021, arXiv:2103.14030. [Google Scholar] [CrossRef]
- Du, N.; Huang, Y.; Dai, A.M.; Tong, S.; Lepikhin, D.; Xu, Y.; Krikun, M.; Zhou, Y.; Yu, A.W.; Firat, O.; et al. GLaM: Efficient Scaling of Language Models with Mixture-of-Experts. In Proceedings of the International Conference on Machine Learning, Baltimore, MD, USA, 17–23 July 2022; Journal Machine Learning Research: San Diego, CA, USA, 2022; Volume 162. [Google Scholar]
- Fedus, W.; Zoph, B.; Shazeer, N. Switch Transformers: Scaling to Trillion Parameter Models with Simple and Efficient Sparsity. J. Mach. Learn. Res. 2022, 23, 1–39. [Google Scholar]
- Shazeer, N. GLU Variants Improve Transformer. arXiv 2020, arXiv:2002.05202. [Google Scholar] [CrossRef]
- Su, J.; Ahmed, M.; Lu, Y.; Pan, S.; Bo, W.; Liu, Y. RoFormer: Enhanced Transformer with Rotary Position Embedding. Neurocomputing 2024, 568, 127063. [Google Scholar] [CrossRef]
- Touvron, H.; Martin, L.; Stone, K.; Albert, P.; Almahairi, A.; Babaei, Y.; Bashlykov, N.; Batra, S.; Bhargava, P.; Bhosale, S.; et al. Llama 2: Open Foundation and Fine-Tuned Chat Models. arXiv 2023, arXiv:2307.09288. [Google Scholar]
- Huang, W.; Zheng, X.; Ma, X.; Qin, H.; Lv, C.; Chen, H.; Luo, J.; Qi, X.; Liu, X.; Magno, M. An Empirical Study of LLaMA3 Quantization: From LLMs to MLLMs. arXiv 2024, arXiv:2404.14047. [Google Scholar]
- Lin, T.; Wang, Y.; Liu, X.; Qiu, X. A Survey of Transformers. AI Open 2022, 3, 111–132. [Google Scholar] [CrossRef]
- Beltagy, I.; Peters, M.E.; Cohan, A. Longformer: The Long-Document Transformer. arXiv 2020, arXiv:2004.05150. [Google Scholar]
- Zaheer, M.; Guruganesh, G.; Dubey, A.; Ainslie, J.; Alberti, C.; Ontanon, S.; Pham, P.; Ravula, A.; Wang, Q.; Yang, L.; et al. Big Bird: Transformers for Longer Sequences. In Proceedings of the NIPS’20: Proceedings of the 34th International Conference on Neural Information Processing Systems, New Orleans, LA, USA, 10–16 December 2020; Volume 33, pp. 17283–17297. [Google Scholar]
- Ainslie, J.; Ontanon, S.; Alberti, C.; Cvicek, V.; Fisher, Z.; Pham, P.; Ravula, A.; Sanghai, S.; Wang, Q.; Yang, L. ETC: Encoding Long and Structured Inputs in Transformers. In Proceedings of the 2020 Conference on Empirical Methods in Natural Language Processing (EMNLP), Online, 16–20 November 2020; Association for Computational Linguistics: Stroudsburg, France, 2020; pp. 268–284. [Google Scholar]
- Oord, A.v.d.; Li, Y.; Vinyals, O. Representation Learning with Contrastive Predictive Coding. arXiv 2019, arXiv:1807.03748. [Google Scholar]
- Roy, A.; Saffar, M.; Vaswani, A.; Grangier, D. Efficient Content-Based Sparse Attention with Routing Transformers. Trans. Assoc. Comput. Linguist. 2021, 9, 53–68. [Google Scholar] [CrossRef]
- Kitaev, N.; Kaiser, Ł.; Levskaya, A. Reformer: The Efficient Transformer. arXiv 2020, arXiv:2001.04451. [Google Scholar]
- Dao, T.; Fu, D.Y.; Ermon, S.; Rudra, A.; Re, C. Flashattention: Fast and Memory-Efficient Exact Attention with IO-Awareness. In Proceedings of the Advances in Neural Information Processing Systems 35 (NEURIPS 2022), New Orleans, LA, USA, 28 November–9 December 2022; Koyejo, S., Mohamed, S., Agarwal, A., Belgrave, D., Cho, K., Oh, A., Eds.; Neural Information Processing Systems (NIPS): San Diego, CA, USA, 2022. [Google Scholar]
- Le-Khac, P.H.; Healy, G.; Smeaton, A.F. Contrastive Representation Learning: A Framework and Review. IEEE Access 2020, 8, 193907–193934. [Google Scholar] [CrossRef]
- Chen, T.; Kornblith, S.; Norouzi, M.; Hinton, G. A Simple Framework for Contrastive Learning of Visual Representations. In Proceedings of the International Conference on Machine Learning, Virtual, 13–18 July 2020; Daume, H., Singh, A., Eds.; Journal Machine Learning Research: San Diego, CA, USA, 2020; Volume 119. [Google Scholar]
- Gao, T.; Yao, X.; Chen, D. SimCSE: Simple Contrastive Learning of Sentence Embeddings. In Proceedings of the 2021 Conference on Empirical Methods in Natural Language Processing (EMNLP 2021), Punta Cana, Dominican Republic, 7–11 November 2021; Association for Computational Linguistics: Stroudsburg, France, 2021; pp. 6894–6910. [Google Scholar]
- Yan, Y.; Li, R.; Wang, S.; Zhang, F.; Wu, W.; Xu, W. ConSERT: A Contrastive Framework for Self-Supervised Sentence Representation Transfer. In Proceedings of the 59th Annual Meeting of the Association for Computational Linguistics and the 11th International Joint Conference on Natural Language Processing (ACL—IJCNLP 2021); Assoc Computational Linguistics: Stroudsburg, 2021; Volume 1, pp. 5065–5075. [Google Scholar]
- Su, Y.; Lan, T.; Wang, Y.; Yogatama, D.; Kong, L.; Collier, N. A Contrastive Framework for Neural Text Generation. In Proceedings of the Advances in Neural Information Processing Systems 35 (NEURIPS 2022), New Orleans, LA, USA, 28 November–9 December 2022; Koyejo, S., Mohamed, S., Agarwal, A., Belgrave, D., Cho, K., Oh, A., Eds.; Neural Information Processing Systems (NIPS): San Diego, CA, USA, 2022. [Google Scholar]
- Chuang, Y.-S.; Xie, Y.; Luo, H.; Kim, Y.; Glass, J.; He, P. DoLa: Decoding by Contrasting Layers Improves Factuality in Large Language Models. arXiv 2024, arXiv:2309.03883. [Google Scholar]
- Ji, S.; Pan, S.; Cambria, E.; Marttinen, P.; Yu, P.S. A Survey on Knowledge Graphs: Representation, Acquisition, and Applications. IEEE Trans. Neural Netw. Learn. Syst. 2022, 33, 494–514. [Google Scholar] [CrossRef] [PubMed]
- Zhang, Z.; Han, X.; Liu, Z.; Jiang, X.; Sun, M.; Liu, Q. ERNIE: Enhanced Language Representation with Informative Entities. arXiv 2019, arXiv:1905.07129. [Google Scholar]
- Sun, T.; Shao, Y.; Qiu, X.; Guo, Q.; Hu, Y.; Huang, X.; Zhang, Z. CoLAKE: Contextualized Language and Knowledge Embedding. In Proceedings of the 28th International Conference on Computational Linguistics, Barcelona, Spain, 8–13 December 2020; International Committee on Computational Linguistics: Barcelona, Spain, 2020; pp. 3660–3670. [Google Scholar]
- Wang, X.; Gao, T.; Zhu, Z.; Zhang, Z.; Liu, Z.; Li, J.; Tang, J. KEPLER: A Unified Model for Knowledge Embedding and Pre-Trained Language Representation. Trans. Assoc. Comput. Linguist. 2021, 9, 176–194. [Google Scholar] [CrossRef]
- Dong, L.; Yang, N.; Wang, W.; Wei, F.; Liu, X.; Wang, Y.; Gao, J.; Zhou, M.; Hon, H.-W. Unified Language Model Pre-Training for Natural Language Understanding and Generation. Adv. Neural Inf. Process. Syst. 2019, 32, 13042–13054. [Google Scholar] [CrossRef]
- Liu, Y.; Wan, Y.; He, L.; Peng, H.; Yu, P.S. KG-BART: Knowledge Graph-Augmented BART for Generative Commonsense Reasoning. In Proceedings of the Thirty-Fifth AAAI Conference on Artificial Intelligence, Thirty-Third Conference on Innovative Applications of Artificial Intelligence and the Eleventh Symposium on Educational Advances in Artificial Intelligence, Virtual, 2–9 February 2021; Association for Advancement Artificial Intelligence: Santa Clara, CA, USA, 2021; Volume 35, pp. 6418–6425. [Google Scholar]
- Lewis, P.; Perez, E.; Piktus, A.; Petroni, F.; Karpukhin, V.; Goyal, N.; Kuttler, H.; Lewis, M.; Yih, W.; Rocktaschel, T.; et al. Retrieval-Augmented Generation for Knowledge-Intensive NLP Tasks. In Proceedings of the Advances in Neural Information Processing Systems 33, NEURIPS 2020, Virtual, 6–12 December 2020; Larochelle, H., Ranzato, M., Hadsell, R., Balcan, M.F., Lin, H., Eds.; Neural Information Processing Systems (NIPS): San Diego, CA, USA, 2020. [Google Scholar]
- Zhong, Z.; Lei, T.; Chen, D. Training Language Models with Memory Augmentation. In Proceedings of the 2022 Conference on Empirical Methods in Natural Language Processing, Abu Dhabi, United Arab Emirates, 7–11 December 2022; Association for Computational Linguistics: Abu Dhabi, United Arab Emirates, 2022; pp. 5657–5673. [Google Scholar]
- Sun, J.; Xu, C.; Tang, L.; Wang, S.; Lin, C.; Gong, Y.; Ni, L.M.; Shum, H.-Y.; Guo, J. Think-on-Graph: Deep and Responsible Reasoning of Large Language Model on Knowledge Graph. arXiv 2024, arXiv:2307.07697. [Google Scholar]
- Wang, X.; Yang, Q.; Qiu, Y.; Liang, J.; He, Q.; Gu, Z.; Xiao, Y.; Wang, W. KnowledGPT: Enhancing Large Language Models with Retrieval and Storage Access on Knowledge Bases. arXiv 2023, arXiv:2308.11761. [Google Scholar]
- Baek, J.; Aji, A.F.; Saffari, A. Knowledge-Augmented Language Model Prompting for Zero-Shot Knowledge Graph Question Answering. arXiv 2023, arXiv:2306.04136. [Google Scholar]
- Shuster, K.; Poff, S.; Chen, M.; Kiela, D.; Weston, J. Retrieval Augmentation Reduces Hallucination in Conversation. arXiv 2021, arXiv:2104.07567. [Google Scholar]
- Peng, W.; Li, G.; Jiang, Y.; Wang, Z.; Ou, D.; Zeng, X.; Xu, D.; Xu, T.; Chen, E. Large Language Model Based Long-Tail Query Rewriting in Taobao Search. arXiv 2024, arXiv:2311.03758. [Google Scholar] [CrossRef]
- Balaguer, A.; Benara, V.; Cunha, R.L.d.F.; Filho, R.d.M.E.; Hendry, T.; Holstein, D.; Marsman, J.; Mecklenburg, N.; Malvar, S.; Nunes, L.O.; et al. RAG vs Fine-Tuning: Pipelines, Tradeoffs, and a Case Study on Agriculture. arXiv 2024, arXiv:2401.08406. [Google Scholar]
- Soudani, H.; Kanoulas, E.; Hasibi, F. Fine Tuning vs. Retrieval Augmented Generation for Less Popular Knowledge. In Proceedings of the 2024 Annual International ACM SIGIR Conference on Research and Development in Information Retrieval in the Asia Pacific Region, Washington DC, USA, 14–18 July 2024. [Google Scholar]
- Asai, A.; Wu, Z.; Wang, Y.; Sil, A.; Hajishirzi, H. Self-RAG: Learning to Retrieve, Generate, and Critique through Self-Reflection. arXiv 2023, arXiv:2310.11511. [Google Scholar]
- Zhang, T.; Patil, S.G.; Jain, N.; Shen, S.; Zaharia, M.; Stoica, I.; Gonzalez, J.E. RAFT: Adapting Language Model to Domain Specific RAG. arXiv 2024, arXiv:2403.10131. [Google Scholar]
- Yan, S.-Q.; Gu, J.-C.; Zhu, Y.; Ling, Z.-H. Corrective Retrieval Augmented Generation. arXiv 2024, arXiv:2401.15884. [Google Scholar]
- Yu, W.; Iter, D.; Wang, S.; Xu, Y.; Ju, M.; Sanyal, S.; Zhu, C.; Zeng, M.; Jiang, M. Generate Rather than Retrieve: Large Language Models Are Strong Context Generators. arXiv 2023, arXiv:2209.10063. [Google Scholar]
- Cheng, X.; Luo, D.; Chen, X.; Liu, L.; Zhao, D.; Yan, R. Lift Yourself Up: Retrieval-Augmented Text Generation with Self-Memory. In Proceedings of the Advances in Neural Information Processing Systems 36 (NEURIPS 2023), New Orleans, LA, USA, 28 November–9 December 2022; Oh, A., Neumann, T., Globerson, A., Saenko, K., Hardt, M., Levine, S., Eds.; Neural Information Processing Systems (NIPS): San Diego, CA, USA, 2023. [Google Scholar]
- Zhang, Z.; Zhang, X.; Ren, Y.; Shi, S.; Han, M.; Wu, Y.; Lai, R.; Cao, Z. IAG: Induction-Augmented Generation Framework for Answering Reasoning Questions. In Proceedings of the 2023 Conference on Empirical Methods in Natural Language Processing, Singapore, 6–10 December 2023; Association for Computational Linguistics: Singapore, 2023; pp. 1–14. [Google Scholar]
- Kang, M.; Kwak, J.M.; Baek, J.; Hwang, S.J. Knowledge Graph-Augmented Language Models for Knowledge-Grounded Dialogue Generation. arXiv 2023, arXiv:2305.18846. [Google Scholar]
- Holtzman, A.; Buys, J.; Du, L.; Forbes, M.; Choi, Y. The Curious Case of Neural Text Degeneration. arXiv 2020, arXiv:1904.09751. [Google Scholar]
- Lee, N.; Ping, W.; Xu, P.; Patwary, M.; Fung, P.; Shoeybi, M.; Catanzaro, B. Factuality Enhanced Language Models for Open-Ended Text Generation. In Proceedings of the Advances in Neural Information Processing Systems 35 (NEURIPS 2022), New Orleans, LA, USA, 28 November–9 December 2022; Koyejo, S., Mohamed, S., Agarwal, A., Belgrave, D., Cho, K., Oh, A., Eds.; Neural Information Processing Systems (NIPS): San Diego, CA, USA, 2022. [Google Scholar]
- Li, X.L.; Holtzman, A.; Fried, D.; Liang, P.; Eisner, J.; Hashimoto, T.; Zettlemoyer, L.; Lewis, M. Contrastive Decoding: Open-Ended Text Generation as Optimization. In Proceedings of the 61st Annual Meeting of the Association for Computational Linguistics (Volume 1: Long Papers), Toronto, ON, Canada, 9–14 July 2023; Association for Computational Linguistics: Toronto, ON, Canada, 2023; pp. 12286–12312. [Google Scholar]
- Goyal, S.; Ji, Z.; Rawat, A.S.; Menon, A.K.; Kumar, S.; Nagarajan, V. Think before You Speak: Training Language Models with Pause Tokens. arXiv 2024, arXiv:2310.02226. [Google Scholar]
- Burke, R. Hybrid Recommender Systems: Survey and Experiments. USER Model. USER-Adapt. Interact. 2002, 12, 331–370. [Google Scholar] [CrossRef]
- Hou, Y.; Mu, S.; Zhao, W.X.; Li, Y.; Ding, B.; Wen, J.-R. Towards Universal Sequence Representation Learning for Recommender Systems. In Proceedings of the 28th ACM SIGKDD Conference on Knowledge Discovery and Data Mining, Washington, DC, USA, 14–18 August 2022. [Google Scholar]
- Hou, Y.; Zhang, J.; Lin, Z.; Lu, H.; Xie, R.; McAuley, J.; Zhao, W.X. Large Language Models Are Zero-Shot Rankers for Recommender Systems. In Proceedings of the European Conference on Information Retrieval, Glasgow, UK, 24–28 March 2024; Springer Nature: Cham, Switzerland, 2024. [Google Scholar]
- Harte, J.; Zorgdrager, W.; Louridas, P.; Katsifodimos, A.; Jannach, D.; Fragkoulis, M. Leveraging Large Language Models for Sequential Recommendation. In Proceedings of the 17th ACM Conference on Recommender Systems, Singapore, 18–22 September 2023; Association for Computing Machinery: New York, NY, USA, 2023; pp. 1096–1102. [Google Scholar]
- He, Z.; Xie, Z.; Jha, R.; Steck, H.; Liang, D.; Feng, Y.; Majumder, B.P.; Kallus, N.; Mcauley, J. Large Language Models as Zero-Shot Conversational Recommenders. In Proceedings of the 32nd ACM International Conference on Information and Knowledge Management, Birmingham, UK, 21–25 October 2023; ACM: Birmingham UK, 2023; pp. 720–730. [Google Scholar]
- Chu, Z.; Hao, H.; Ouyang, X.; Wang, S.; Wang, Y.; Shen, Y.; Gu, J.; Cui, Q.; Li, L.; Xue, S.; et al. Leveraging Large Language Models for Pre-Trained Recommender Systems. arXiv 2023, arXiv:2308.10837. [Google Scholar]
- Pternea, M.; Singh, P.; Chakraborty, A.; Oruganti, Y.; Milletari, M.; Bapat, S.; Jiang, K. The RL/LLM Taxonomy Tree: Reviewing Synergies Between Reinforcement Learning and Large Language Models. arXiv 2024, arXiv:2402.01874. [Google Scholar] [CrossRef]
- Schulman, J.; Wolski, F.; Dhariwal, P.; Radford, A.; Klimov, O. Proximal Policy Optimization Algorithms. arXiv 2017, arXiv:1707.06347. [Google Scholar]
- Rafailov, R.; Sharma, A.; Mitchell, E.; Ermon, S.; Manning, C.D.; Finn, C. Direct Preference Optimization: Your Language Model Is Secretly a Reward Model. In Proceedings of the Advances in Neural Information Processing Systems 36 (NEURIPS 2023), New Orleans, LA, USA, 10–16 December 2023; Oh, A., Neumann, T., Globerson, A., Saenko, K., Hardt, M., Levine, S., Eds.; Neural Information Processing Systems (NIPS): San Diego, CA, USA, 2023. [Google Scholar]
- Yuan, Z.; Yuan, H.; Tan, C.; Wang, W.; Huang, S.; Huang, F. RRHF: Rank Responses to Align Language Models with Human Feedback without Tears. arXiv 2023, arXiv:2304.05302. [Google Scholar]
- Wu, Z.; Hu, Y.; Shi, W.; Dziri, N.; Suhr, A.; Ammanabrolu, P.; Smith, N.A.; Ostendorf, M.; Hajishirzi, H. Fine-Grained Human Feedback Gives Better Rewards for Language Model Training. In Proceedings of the Advances in Neural Information Processing Systems 36 (NEURIPS 2023), New Orleans, LA, USA, 10–16 December 2023; Oh, A., Neumann, T., Globerson, A., Saenko, K., Hardt, M., Levine, S., Eds.; Neural Information Processing Systems (NIPS): San Diego, CA, USA, 2023. [Google Scholar]
- Wang, P.; Li, L.; Chen, L.; Song, F.; Lin, B.; Cao, Y.; Liu, T.; Sui, Z. Making Large Language Models Better Reasoners with Alignment. arXiv 2023, arXiv:2309.02144. [Google Scholar]
- Song, F.; Yu, B.; Li, M.; Yu, H.; Huang, F.; Li, Y.; Wang, H. Preference Ranking Optimization for Human Alignment. In Proceedings of the Thirty-Eighth AAAI Conference on Artificial Intelligence, Vancouver, BC, Canada, 20–27 February 2024; Wooldridge, M., Dy, J., Natarajan, S., Eds.; Association for Advancement Artificial Intelligence: Santa Clara, CA, USA, 2024; Volume 38, pp. 18990–18998. [Google Scholar]
- Pang, J.-C.; Yang, X.-Y.; Yang, S.-H.; Yu, Y. Natural Language-Conditioned Reinforcement Learning with Inside-out Task Language Development and Translation. arXiv 2023, arXiv:2302.09368. [Google Scholar]
- Chu, K.; Zhao, X.; Weber, C.; Li, M.; Wermter, S. Accelerating Reinforcement Learning of Robotic Manipulations via Feedback from Large Language Models. arXiv 2023, arXiv:2311.02379. [Google Scholar]
- Kwon, M.; Xie, S.M.; Bullard, K.; Sadigh, D. Reward Design with Language Models. arXiv 2023, arXiv:2303.00001. [Google Scholar]
- Li, S.; Puig, X.; Paxton, C.; Du, Y.; Wang, C.; Fan, L.; Chen, T.; Huang, D.-A.; Akyurek, E.; Anandkumar, A.; et al. Pre-Trained Language Models for Interactive Decision-Making. In Proceedings of the Advances in Neural Information Processing Systems 35 (NEURIPS 2022), New Orleans, LA, USA, 28 November–9 December 2022; Koyejo, S., Mohamed, S., Agarwal, A., Belgrave, D., Cho, K., Oh, A., Eds.; Neural Information Processing Systems (NIPS): San Diego, CA, USA, 2022. [Google Scholar]
- Yao, S.; Rao, R.; Hausknecht, M.; Narasimhan, K. Keep CALM and Explore: Language Models for Action Generation in Text-Based Games. arXiv 2020, arXiv:2010.02903. [Google Scholar]
- Wang, X.; Chen, G.; Qian, G.; Gao, P.; Wei, X.-Y.; Wang, Y.; Tian, Y.; Gao, W. Large-Scale Multi-Modal Pre-Trained Models: A Comprehensive Survey. Mach. Intell. Res. 2023, 20, 447–482. [Google Scholar] [CrossRef]
- Yin, S.; Fu, C.; Zhao, S.; Li, K.; Sun, X.; Xu, T.; Chen, E. A Survey on Multimodal Large Language Models. Natl. Sci. Rev. 2024, 11, nwae403. [Google Scholar] [CrossRef] [PubMed]
- Zhang, D.; Yu, Y.; Dong, J.; Li, C.; Su, D.; Chu, C.; Yu, D. MM-LLMs: Recent Advances in MultiModal Large Language Models. arXiv 2024, arXiv:2401.13601. [Google Scholar]
- Xu, P.; Zhu, X.; Clifton, D.A. Multimodal Learning with Transformers: A Survey. IEEE Trans. Pattern Anal. Mach. Intell. 2023, 45, 12113–12132. [Google Scholar] [CrossRef]
- Li, C.; Gan, Z.; Yang, Z.; Yang, J.; Li, L.; Wang, L.; Gao, J. Multimodal Foundation Models: From Specialists to General-Purpose Assistants. Found. Trends® Comput. Graph. Vis. 2023, 16, 1–214. [Google Scholar]
- Li, X.; Yin, X.; Li, C.; Zhang, P.; Hu, X.; Zhang, L.; Wang, L.; Hu, H.; Dong, L.; Wei, F.; et al. Oscar: Object-Semantics Aligned Pre-Training for Vision-Language Tasks; Springer International Publishing Ag: Glasgow, UK, 2020; pp. 121–137. [Google Scholar]
- Kim, W.; Son, B.; Kim, I. ViLT: Vision-and-Language Transformer Without Convolution or Region Supervision. In Proceedings of the International Conference on Machine Learning, Virtual, 18–24 July 2021; Meila, M., Zhang, T., Eds.; Journal Machine Learning Research: San Diego, CA, USA, 2021; Volume 139. [Google Scholar]
- Li, J.; Selvaraju, R.R.; Gotmare, A.D.; Joty, S.; Xiong, C.; Hoi, S.C.H. Align before Fuse: Vision and Language Representation Learning with Momentum Distillation. In Proceedings of the Advances in Neural Information Processing Systems 34 (NEURIPS 2021), Online, 6–14 December 2021; Ranzato, M., Beygelzimer, A., Dauphin, Y., Liang, P.S., Vaughan, J.W., Eds.; Neural Information Processing Systems (NIPS): San Diego, CA, USA, 2021; Volume 34. [Google Scholar]
- Bao, H.; Wang, W.; Dong, L.; Liu, Q.; Mohammed, O.K.; Aggarwal, K.; Som, S.; Piao, S.; Wei, F. VLMO: Unified Vision-Language Pre-Training with Mixture-of-Modality-Experts. In Proceedings of the Advances in Neural Information Processing Systems 35 (NEURIPS 2022), New Orleans, LA, USA, 28 November–9 December 2022; Koyejo, S., Mohamed, S., Agarwal, A., Belgrave, D., Cho, K., Oh, A., Eds.; Neural Information Processing Systems (NIPS): San Diego, CA, USA, 2022. [Google Scholar]
- Wang, Z.; Yu, J.; Yu, A.W.; Dai, Z.; Tsvetkov, Y.; Cao, Y. SimVLM: Simple Visual Language Model Pretraining with Weak Supervision. arXiv 2022, arXiv:2108.10904. [Google Scholar]
- Yu, J.; Wang, Z.; Vasudevan, V.; Yeung, L.; Seyedhosseini, M.; Wu, Y. CoCa: Contrastive Captioners Are Image-Text Foundation Models. arXiv 2022, arXiv:2205.01917. [Google Scholar]
- Li, Y.; Fan, H.; Hu, R.; Feichtenhofert, C.; He, K. Scaling Language-Image Pre-Training via Masking. In Proceedings of the 2023 IEEE/CVF Conference on Computer Vision and Pattern Recognition (CVPR), Vancouver, BC, Canada, 18–22 June 2023; IEEE Computer Society: Washington, DC, USA, 2023; pp. 23390–23400. [Google Scholar]
- Peng, Z.; Dong, L.; Bao, H.; Ye, Q.; Wei, F. BEiT v2: Masked Image Modeling with Vector-Quantized Visual Tokenizers. arXiv 2022, arXiv:2208.06366. [Google Scholar]
- Bao, H.; Wang, W.; Dong, L.; Wei, F. VL-BEiT: Generative Vision-Language Pretraining. arXiv 2022, arXiv:2206.01127. [Google Scholar]
- Wang, W.; Bao, H.; Dong, L.; Bjorck, J.; Peng, Z.; Liu, Q.; Aggarwal, K.; Mohammed, O.K.; Singhal, S.; Som, S.; et al. Image as a Foreign Language: BEiT Pretraining for All Vision and Vision-Language Tasks. In Proceedings of the 2023 IEEE/CVF Conference on Computer Vision and Pattern Recognition (CVPR), Vancouver, BC, Canada, 18–22 June 2023; IEEE Computer Society: Vancouver, BC, Canada, 2022; pp. 19175–19186. [Google Scholar]
- Dietrich, J.; Kozlenkov, A.; Schroeder, M.; Wagner, G. Rule-Based Agents for the Semantic Web. Electron. Commer. Res. Appl. 2003, 2, 323–338. [Google Scholar] [CrossRef]
- Busoniu, L.; Babuska, R.; De Schutter, B. A Comprehensive Survey of Multiagent Reinforcement Learning. IEEE Trans. Syst. Man Cybern. Part C Appl. Rev. 2008, 38, 156–172. [Google Scholar] [CrossRef]
- Yao, S.; Zhao, J.; Yu, D.; Du, N.; Shafran, I.; Narasimhan, K.; Cao, Y. ReAct: Synergizing Reasoning and Acting in Language Models. arXiv 2023, arXiv:2210.03629. [Google Scholar]
- Khot, T.; Trivedi, H.; Finlayson, M.; Fu, Y.; Richardson, K.; Clark, P.; Sabharwal, A. Decomposed Prompting: A Modular Approach for Solving Complex Tasks. arXiv 2023, arXiv:2210.02406. [Google Scholar]
- Deng, X.; Gu, Y.; Zheng, B.; Chen, S.; Stevens, S.; Wang, B.; Sun, H.; Su, Y. MIND2WEB: Towards a Generalist Agent for the Web. In Proceedings of the Advances in Neural Information Processing Systems 36 (NEURIPS 2023), New Orleans, LA, USA, 10–16 December 2023; Oh, A., Neumann, T., Globerson, A., Saenko, K., Hardt, M., Levine, S., Eds.; Neural Information Processing Systems (NIPS): San Diego, CA, USA, 2023. [Google Scholar]
- Nakano, R.; Hilton, J.; Balaji, S.; Wu, J.; Ouyang, L.; Kim, C.; Hesse, C.; Jain, S.; Kosaraju, V.; Saunders, W.; et al. WebGPT: Browser-Assisted Question-Answering with Human Feedback. arXiv 2022, arXiv:2112.09332. [Google Scholar]
- Hong, S.; Zhuge, M.; Chen, J.; Zheng, X.; Cheng, Y.; Zhang, C.; Wang, J.; Wang, Z.; Yau, S.K.S.; Lin, Z.; et al. MetaGPT: Meta Programming for A Multi-Agent Collaborative Framework. arXiv 2024, arXiv:2308.00352. [Google Scholar]
- Wang, G.; Xie, Y.; Jiang, Y.; Mandlekar, A.; Xiao, C.; Zhu, Y.; Fan, L.; Anandkumar, A. Voyager: An Open-Ended Embodied Agent with Large Language Models. arXiv 2023, arXiv:2305.16291. [Google Scholar]
- Hao, R.; Hu, L.; Qi, W.; Wu, Q.; Zhang, Y.; Nie, L. ChatLLM Network: More Brains, More Intelligence. arXiv 2023, arXiv:2304.12998. [Google Scholar]
- Dettmers, T.; Pagnoni, A.; Holtzman, A.; Zettlemoyer, L. QLORA: Efficient Finetuning of Quantized LLMs. In Proceedings of the Advances in Neural Information Processing Systems 36 (NEURIPS 2023), New Orleans, LA, USA, 10–16 December 2023; Oh, A., Neumann, T., Globerson, A., Saenko, K., Hardt, M., Levine, S., Eds.; Neural Information Processing Systems (NIPS): San Diego, CA, USA, 2023. [Google Scholar]
- Gholami, A.; Kim, S.; Dong, Z.; Yao, Z.; Mahoney, M.W.; Keutzer, K. A Survey of Quantization Methods for Efficient Neural Network Inference. In Low-Power Computer Vision; Chapman and Hall/CRC: Boca Raton, FL, USA, 2021. [Google Scholar]
- Zhang, M.; Chen, H.; Shen, C.; Yang, Z.; Ou, L.; Yu, X.; Zhuang, B. LoRAPrune: Structured Pruning Meets Low-Rank Parameter-Efficient Fine-Tuning. In Findings of the Association for Computational Linguistics ACL; Association for Computational Linguistics: Stroudsburg, PA, USA, 2024. [Google Scholar]
- Hsu, Y.-C.; Hua, T.; Chang, S.; Lou, Q.; Shen, Y.; Jin, H. Language Model Compression with Weighted Low-Rank Factorization. arXiv 2022, arXiv:2207.00112. [Google Scholar]
- Gou, J.; Yu, B.; Maybank, S.J.; Tao, D. Knowledge Distillation: A Survey. Int. J. Comput. Vis. 2021, 129, 1789–1819. [Google Scholar] [CrossRef]
- Wang, H.; Ma, S.; Dong, L.; Huang, S.; Wang, H.; Ma, L.; Yang, F.; Wang, R.; Wu, Y.; Wei, F. BitNet: Scaling 1-Bit Transformers for Large Language Models. arXiv 2023, arXiv:2310.11453. [Google Scholar]
- Xu, Y.; Han, X.; Yang, Z.; Wang, S.; Zhu, Q.; Liu, Z.; Liu, W.; Che, W. OneBit: Towards Extremely Low-Bit Large Language Models. arXiv 2024, arXiv:2402.11295. [Google Scholar]
- Liu, Z.; Oguz, B.; Zhao, C.; Chang, E.; Stock, P.; Mehdad, Y.; Shi, Y.; Krishnamoorthi, R.; Chandra, V. LLM-QAT: Data-Free Quantization Aware Training for Large Language Models. arXiv 2023, arXiv:2305.17888. [Google Scholar]
- Dettmers, T.; Lewis, M.; Belkada, Y.; Zettlemoyer, L. LLM.Int8(): 8-Bit Matrix Multiplication for Transformers at Scale. Adv. Neural Inf. Process. Syst. 2022, 35, 30318–30332. [Google Scholar]
- Frantar, E.; Ashkboos, S.; Hoefler, T.; Alistarh, D. GPTQ: Accurate Post-Training Quantization for Generative Pre-Trained Transformers. arXiv 2023, arXiv:2210.17323. [Google Scholar]
- Lin, J.; Tang, J.; Tang, H.; Yang, S.; Chen, W.-M.; Wang, W.-C.; Xiao, G.; Dang, X.; Gan, C.; Han, S. AWQ: Activation-Aware Weight Quantization for LLM Compression and Acceleration. Proc. Mach. Learn. Syst. 2024, 6, 87–100. [Google Scholar]
- Shen, S.; Dong, Z.; Ye, J.; Ma, L.; Yao, Z.; Gholami, A.; Mahoney, M.W.; Keutzer, K. Q-BERT: Hessian Based Ultra Low Precision Quantization of BERT. In Proceedings of the Thirty-Fourth AAAI Conference on Artificial Intelligence, the Thirty-Second Innovative Applications of Artificial Intelligence Conference and the Tenth AAAI Symposium on Educational Advances in Artificial Intelligence; Association for Advancement Artificial Intelligence: Santa Clara, CA, USA, 2020; Volume 34, pp. 8815–8821. [Google Scholar]
- Yao, Z.; Aminabadi, R.Y.; Zhang, M.; Wu, X.; Li, C.; He, Y. ZeroQuant: Efficient and Affordable Post-Training Quantization for Large-Scale Transformers. In Proceedings of the Advances in Neural Information Processing Systems 35 (NEURIPS 2022), New Orleans, LA, USA, 28 November–9 December 2022; Koyejo, S., Mohamed, S., Agarwal, A., Belgrave, D., Cho, K., Oh, A., Eds.; Neural Information Processing Systems (NIPS): San Diego, CA, USA, 2022. [Google Scholar]
- Yao, Z.; Wu, X.; Li, C.; Youn, S.; He, Y. ZeroQuant-V2: Exploring Post-Training Quantization in LLMs from Comprehensive Study to Low Rank Compensation. In Proceedings of the AAAI Conference on Artificial Intelligence, Washington, DC, USA, 7–14 February 2023. [Google Scholar]
- Wu, X.; Yao, Z.; He, Y. ZeroQuant-FP: A Leap Forward in LLMs Post-Training W4A8 Quantization Using Floating-Point Formats. arXiv 2023, arXiv:2307.09782. [Google Scholar]
- Yao, Z.; Aminabadi, R.Y.; Youn, S.; Wu, X.; Zheng, E.; He, Y. ZeroQuant-HERO: Hardware-Enhanced Robust Optimized Post-Training Quantization Framework for W8A8 Transformers. arXiv 2023, arXiv:2310.17723. [Google Scholar]
- Xiao, G.; Lin, J.; Seznec, M.; Wu, H.; Demouth, J.; Han, S. SmoothQuant: Accurate and Efficient Post-Training Quantization for Large Language Models. Int. Conf. Mach. Learn. 2024, 202, 38087–38099. [Google Scholar]
- Liu, J.; Gong, R.; Wei, X.; Dong, Z.; Cai, J.; Zhuang, B. QLLM: Accurate and Efficient Low-Bitwidth Quantization for Large Language Models. arXiv 2024, arXiv:2310.08041. [Google Scholar]
- Guo, C.; Tang, J.; Hu, W.; Leng, J.; Zhang, C.; Yang, F.; Liu, Y.; Guo, M.; Zhu, Y. OliVe: Accelerating Large Language Models via Hardware-Friendly Outlier-Victim Pair Quantization. In Proceedings of the 2023 the 50th Annual International Symposium on Computer Architecture, ISCA 2023, Orlando, FL, USA, 17–21 June 2023; Association for Computing Machinery: New York, NY, USA, 2023; pp. 33–47. [Google Scholar]
- Bondarenko, Y.; Nagel, M.; Blankevoort, T. Understanding and Overcoming the Challenges of Efficient Transformer Quantization. In Proceedings of the 2021 Conference on Empirical Methods in Natural Language Processing; Association for Computational Linguistics: Punta Cana, Dominican Republic, 2021; pp. 7947–7969. [Google Scholar]
- Wei, X.; Zhang, Y.; Zhang, X.; Gong, R.; Zhang, S.; Zhang, Q.; Yu, F.; Liu, X. Outlier Suppression: Pushing the Limit of Low-Bit Transformer Language Models; Neural Information Processing Systems (NIPS): San Diego, CA, USA, 2022. [Google Scholar]
- Ma, X.; Fang, G.; Wang, X. LLM-Pruner: On the Structural Pruning of Large Language Models. In Proceedings of the Advances in Neural Information Processing Systems 36 (NEURIPS 2023), New Orleans, LA, USA, 10–16 December 2023; Oh, A., Neumann, T., Globerson, A., Saenko, K., Hardt, M., Levine, S., Eds.; Neural Information Processing Systems (NIPS): San Diego, CA, USA, 2023. [Google Scholar]
- Xia, M.; Gao, T.; Zeng, Z.; Chen, D. Sheared LLaMA: Accelerating Language Model Pre-Training via Structured Pruning. arXiv 2024, arXiv:2310.06694. [Google Scholar]
- Chen, T.; Ding, T.; Yadav, B.; Zharkov, I.; Liang, L. LoRAShear: Efficient Large Language Model Structured Pruning and Knowledge Recovery. arXiv 2023, arXiv:2310.18356. [Google Scholar]
- Frantar, E.; Alistarh, D. SparseGPT: Massive Language Models Can Be Accurately Pruned in One-Shot. Int. Conf. Mach. Learn. 2023, 202, 10323–10337. [Google Scholar]
- Sun, M.; Liu, Z.; Bair, A.; Kolter, J.Z. A Simple and Effective Pruning Approach for Large Language Models. arXiv 2024, arXiv:2306.11695. [Google Scholar]
- Shao, H.; Liu, B.; Xiao, B.; Zeng, K.; Wan, G.; Qian, Y. One-Shot Sensitivity-Aware Mixed Sparsity Pruning for Large Language Models. In Proceedings of the ICASSP 2024—2024 IEEE International Conference on Acoustics, Speech and Signal Processing (ICASSP), Seoul, Republic of Korea, 14–19 April 2024. [Google Scholar]
- Sharma, P.; Ash, J.T.; Misra, D. The Truth Is in There: Improving Reasoning in Language Models with Layer-Selective Rank Reduction. arXiv 2023, arXiv:2312.13558. [Google Scholar]
- Li, Y.; Yu, Y.; Zhang, Q.; Liang, C.; He, P.; Chen, W.; Zhao, T. LoSparse: Structured Compression of Large Language Models Based on Low-Rank and Sparse Approximation. Int. Conf. Mach. Learn. 2023, 202, 20336–20350. [Google Scholar]
- Xu, M.; Xu, Y.L.; Mandic, D.P. TensorGPT: Efficient Compression of Large Language Models Based on Tensor-Train Decomposition. arXiv 2023, arXiv:2307.00526. [Google Scholar]
- Gu, Y.; Dong, L.; Wei, F.; Huang, M. MiniLLM: Knowledge Distillation of Large Language Models. In Proceedings of the The Twelfth International Conference on Learning Representations, Vienna, Austria, 7–11 May 2024. [Google Scholar]
- Liang, C.; Zuo, S.; Zhang, Q.; He, P.; Chen, W.; Zhao, T. Less Is More: Task-Aware Layer-Wise Distillation for Language Model Compression. Int. Conf. Mach. Learn. 2023, 202, 20852–20867. [Google Scholar]
- Padmanabhan, S.; Onoe, Y.; Zhang, M.J.Q.; Durrett, G.; Choi, E. Propagating Knowledge Updates to LMs Through Distillation. Adv. Neural Inf. Process. Syst. 2023, 36. [Google Scholar]
- Zhang, C.; Song, D.; Ye, Z.; Gao, Y. Towards the Law of Capacity Gap in Distilling Language Models. arXiv 2024, arXiv:2311.07052. [Google Scholar]
- Ho, N.; Schmid, L.; Yun, S.-Y. Large Language Models Are Reasoning Teachers. arXiv 2022, arXiv:2212.10071. [Google Scholar]
- Kojima, T.; Gu, S.S.; Reid, M.; Matsuo, Y.; Iwasawa, Y. Large Language Models Are Zero-Shot Reasoners. In Proceedings of the Advances in Neural Information Processing Systems 35, NEURIPS 2022, New Orleans, LA, USA, 28 November–9 December 2022; Koyejo, S., Mohamed, S., Agarwal, A., Belgrave, D., Cho, K., Oh, A., Eds.; Neural Information Processing Systems (NIPS): San Diego, CA, USA, 2022. [Google Scholar]
- Hsieh, C.-Y.; Li, C.-L.; Yeh, C.-K.; Nakhost, H.; Fujii, Y.; Ratner, A.; Krishna, R.; Lee, C.-Y.; Pfister, T. Distilling Step-by-Step! Outperforming Larger Language Models with Less Training Data and Smaller Model Sizes. arXiv 2023, arXiv:2305.02301. [Google Scholar]
- Li, L.H.; Hessel, J.; Yu, Y.; Ren, X.; Chang, K.-W.; Choi, Y. Symbolic Chain-of-Thought Distillation: Small Models Can Also “Think” Step-by-Step. arXiv 2023, arXiv:2306.14050. [Google Scholar]
- Tunstall, L.; Beeching, E.; Lambert, N.; Rajani, N.; Rasul, K.; Belkada, Y.; Huang, S.; Werra, L.v.; Fourrier, C.; Habib, N.; et al. Zephyr: Direct Distillation of LM Alignment. arXiv 2023, arXiv:2310.16944. [Google Scholar]
- Fu, Y.; Peng, H.; Ou, L.; Sabharwal, A.; Khot, T. Specializing Smaller Language Models towards Multi-Step Reasoning. Int. Conf. Mach. Learn. 2023, 202, 10421–10430. [Google Scholar]
- Agarwal, R.; Vieillard, N.; Zhou, Y.; Stanczyk, P.; Ramos, S.; Geist, M.; Bachem, O. On-Policy Distillation of Language Models: Learning from Self-Generated Mistakes. In Proceedings of the The Twelfth International Conference on Learning Representations, Vienna, Austria, 7–11 May 2024. [Google Scholar]
- Bi, K.; Xie, L.; Zhang, H.; Chen, X.; Gu, X.; Tian, Q. Accurate Medium-Range Global Weather Forecasting with 3D Neural Networks. Nature 2023, 619, 533–538. [Google Scholar] [CrossRef]
- Bougeault, P.; Toth, Z.; Bishop, C.; Brown, B.; Burridge, D.; Chen, D.H.; Ebert, B.; Fuentes, M.; Hamill, T.M.; Mylne, K.; et al. The THORPEX Interactive Grand Global Ensemble. Bull. Am. Meteorol. Soc. 2010, 91, 1059–1072. [Google Scholar] [CrossRef]
- Cui, J.; Ning, M.; Li, Z.; Chen, B.; Yan, Y.; Li, H.; Ling, B.; Tian, Y.; Yuan, L. Chatlaw: A Multi-Agent Collaborative Legal Assistant with Knowledge Graph Enhanced Mixture-of-Experts Large Language Model. arXiv 2024, arXiv:2306.16092. [Google Scholar]
- Hamilton, S. Blind Judgement: Agent-Based Supreme Court Modelling with GPT. arXiv 2023, arXiv:2301.05327. [Google Scholar]
- Peric, L.; Mijic, S.; Stammbach, D.; Ash, E. Legal Language Modeling with Transformers. CEUR—WS 2020, 2764. [Google Scholar] [CrossRef]
- Chen, M.; Tworek, J.; Jun, H.; Yuan, Q.; Pinto, H.P.d.O.; Kaplan, J.; Edwards, H.; Burda, Y.; Joseph, N.; Brockman, G.; et al. Evaluating Large Language Models Trained on Code. arXiv 2021, arXiv:2107.03374. [Google Scholar]
- Rozière, B.; Gehring, J.; Gloeckle, F.; Sootla, S.; Gat, I.; Tan, X.E.; Adi, Y.; Liu, J.; Sauvestre, R.; Remez, T.; et al. Code Llama: Open Foundation Models for Code. arXiv 2024, arXiv:2308.12950. [Google Scholar]
- Zhang, Z.; Chen, C.; Liu, B.; Liao, C.; Gong, Z.; Yu, H.; Li, J.; Wang, R. Unifying the Perspectives of NLP and Software Engineering: A Survey on Language Models for Code. arXiv 2024, arXiv:2311.07989. [Google Scholar]
- Taylor, R.; Kardas, M.; Cucurull, G.; Scialom, T.; Hartshorn, A.; Saravia, E.; Poulton, A.; Kerkez, V.; Stojnic, R. Galactica: A Large Language Model for Science. arXiv 2023, arXiv:2311.07989. [Google Scholar]
- Lin, X.; Xu, C.; Xiong, Z.; Zhang, X.; Ni, N.; Ni, B.; Chang, J.; Pan, R.; Wang, Z.; Yu, F.; et al. PanGu Drug Model: Learn a Molecule like a Human. Sci. China-Life Sci. 2023, 66, 879–882. [Google Scholar] [CrossRef]
- Lin, Z.; Akin, H.; Rao, R.; Hie, B.; Zhu, Z.; Lu, W.; Fazel-Zarandi, M.; Sercu, T.; Candido, S.; Rives, A. Language Models of Protein Sequences at the Scale of Evolution Enable Accurate Structure Prediction. bioRxiv 2022. [Google Scholar] [CrossRef]
- Xu, Z.; Wang, J.; Zha, C.; Li, X.; Yin, H. SmartLLM: A New Oracle System for Smart Contracts Calling Large Language Models. In Proceedings of the 2023 IEEE 22nd International Conference on Trust, Security and Privacy in Computing and Communications (TrustCom), Exeter, UK, 1–3 November 2023; IEEE: Exeter, UK, 2023; pp. 2668–2675. [Google Scholar]
- Xian, Y.; Zeng, X.; Xuan, D.; Yang, D.; Li, C.; Fan, P.; Liu, P. Connecting Large Language Models with Blockchain: Advancing the Evolution of Smart Contracts from Automation to Intelligence. arXiv 2024, arXiv:2412.02263. [Google Scholar]
- He, Z.; Li, Z.; Yang, S.; Qiao, A.; Zhang, X.; Luo, X.; Chen, T. Large Language Models for Blockchain Security: A Systematic Literature Review. arXiv 2024, arXiv:2403.14280. [Google Scholar]
- Geren, C.; Board, A.; Dagher, G.G.; Andersen, T.; Zhuang, J. Blockchain for Large Language Model Security and Safety: A Holistic Survey. arXiv 2024, arXiv:2407.20181. [Google Scholar]
- Li, G.; Zhao, X.; Wang, X. Quantum Self-Attention Neural Networks for Text Classification. Sci. China Inf. Sci. 2024, 67, 142501. [Google Scholar] [CrossRef]
- Aizpurua, B.; Jahromi, S.S.; Singh, S.; Orus, R. Quantum Large Language Models via Tensor Network Disentanglers. arXiv 2024, arXiv:2410.17397. [Google Scholar]
- Goecks, V.G.; Waytowich, N. COA-GPT: Generative Pre-Trained Transformers for Accelerated Course of Action Development in Military Operations. In Proceedings of the 2024 International Conference on Military Communication and Information Systems (ICMCIS), Koblenz, Germany, 23–24 April 2024; pp. 1–10. [Google Scholar]
- Lin, S.; Hilton, J.; Evans, O. TruthfulQA: Measuring How Models Mimic Human Falsehoods. arXiv 2022, arXiv:2109.07958. [Google Scholar]
- Bommasani, R.; Hudson, D.A.; Adeli, E.; Altman, R.; Arora, S.; von Arx, S.; Bernstein, M.S.; Bohg, J.; Bosselut, A.; Brunskill, E.; et al. On the Opportunities and Risks of Foundation Models. arXiv 2022, arXiv:2108.07258. [Google Scholar]
- Liu, Y.; Deng, G.; Xu, Z.; Li, Y.; Zheng, Y.; Zhang, Y.; Zhao, L.; Zhang, T.; Wang, K.; Liu, Y. Jailbreaking ChatGPT via Prompt Engineering: An Empirical Study. arXiv 2023, arXiv:2305.13860. [Google Scholar]
- Wei, A.; Haghtalab, N.; Steinhardt, J. Jailbroken: How Does LLM Safety Training Fail? In Proceedings of the Advances in Neural Information Processing Systems 36 (NEURIPS 2023), New Orleans, LA, USA, 10–16 December 2023; Oh, A., Neumann, T., Globerson, A., Saenko, K., Hardt, M., Levine, S., Eds.; Neural Information Processing Systems (NIPS): San Diego, CA, USA, 2023. [Google Scholar]
- McKenzie, I.R.; Lyzhov, A.; Pieler, M.; Parrish, A.; Mueller, A.; Prabhu, A.; McLean, E.; Kirtland, A.; Ross, A.; Liu, A.; et al. Inverse Scaling: When Bigger Isn’t Better. arXiv 2023, arXiv:2306.09479. [Google Scholar]
- Alon, G.; Kamfonas, M. Detecting Language Model Attacks with Perplexity. arXiv 2023, arXiv:2308.14132. [Google Scholar]
- Kumar, A.; Agarwal, C.; Srinivas, S.; Li, A.J.; Feizi, S.; Lakkaraju, H. Certifying LLM Safety against Adversarial Prompting. arXiv 2023, arXiv:2309.02705. [Google Scholar]
- Robey, A.; Wong, E.; Hassani, H.; Pappas, G.J. SmoothLLM: Defending Large Language Models Against Jailbreaking Attacks. arXiv 2024, arXiv:2310.03684. [Google Scholar]
- Wang, Z.; Yang, F.; Wang, L.; Zhao, P.; Wang, H.; Chen, L.; Lin, Q.; Wong, K.-F. Self-Guard: Empower the LLM to Safeguard Itself. arXiv 2024, arXiv:2310.15851. [Google Scholar]
- Zhang, Y.; Ding, L.; Zhang, L.; Tao, D. Intention Analysis Makes LLMs A Good Jailbreak Defender. CoRR abs/2401.06561 2024, 12, 14. [Google Scholar]
- Ji, Z.; Lee, N.; Frieske, R.; Yu, T.; Su, D.; Xu, Y.; Ishii, E.; Bang, Y.; Chen, D.; Dai, W.; et al. Survey of Hallucination in Natural Language Generation. ACM Comput. Surv. 2023, 55, 1–38. [Google Scholar] [CrossRef]
- Liu, B.; Ash, J.T.; Goel, S.; Krishnamurthy, A.; Zhang, C. Exposing Attention Glitches with Flip-Flop Language Modeling. Adv. Neural Inf. Process. Syst. 2023, 36. [Google Scholar]
- Li, Z.; Zhang, S.; Zhao, H.; Yang, Y.; Yang, D. BatGPT: A Bidirectional Autoregessive Talker from Generative Pre-Trained Transformer. arXiv 2023, arXiv:2307.00360. [Google Scholar]
- Min, S.; Krishna, K.; Lyu, X.; Lewis, M.; Yih, W.; Koh, P.W.; Iyyer, M.; Zettlemoyer, L.; Hajishirzi, H. FActScore: Fine-Grained Atomic Evaluation of Factual Precision in Long Form Text Generation. arXiv 2023, arXiv:2305.14251. [Google Scholar]
- Tonmoy, S.M.T.I.; Zaman, S.M.M.; Jain, V.; Rani, A.; Rawte, V.; Chadha, A.; Das, A. A Comprehensive Survey of Hallucination Mitigation Techniques in Large Language Models. arXiv 2024, arXiv:2401.01313. [Google Scholar]
- Gunasekar, S.; Zhang, Y.; Aneja, J.; Mendes, C.C.T.; Giorno, A.D.; Gopi, S.; Javaheripi, M.; Kauffmann, P.; Rosa, G.d.; Saarikivi, O.; et al. Textbooks Are All You Need. arXiv 2023, arXiv:2306.11644. [Google Scholar]
- Abbas, A.; Tirumala, K.; Simig, D.; Ganguli, S.; Morcos, A.S. SemDeDup: Data-Efficient Learning at Web-Scale through Semantic Deduplication. arXiv 2023, arXiv:2303.09540. [Google Scholar]
- Sharma, M.; Tong, M.; Korbak, T.; Duvenaud, D.; Askell, A.; Bowman, S.R.; Cheng, N.; Durmus, E.; Hatfield-Dodds, Z.; Johnston, S.R.; et al. Towards Understanding Sycophancy in Language Models. arXiv 2023, arXiv:2310.13548. [Google Scholar]
- Wang, L.; Zhang, X.; Su, H.; Zhu, J. A Comprehensive Survey of Continual Learning: Theory, Method and Application. IEEE Trans. Pattern Anal. Mach. Intell. 2024, 46, 5362–5383. [Google Scholar] [CrossRef] [PubMed]
- Yao, Y.; Wang, P.; Tian, B.; Cheng, S.; Li, Z.; Deng, S.; Chen, H.; Zhang, N. Editing Large Language Models: Problems, Methods, and Opportunities. arXiv 2023, arXiv:2305.13172. [Google Scholar]
- Meng, K.; Bau, D.; Andonian, A.; Belinkov, Y. Locating and Editing Factual Associations in GPT. Adv. Neural Inf. Process. Syst. 2023, 35, 17359–17372. [Google Scholar]
- Huang, Z.; Shen, Y.; Zhang, X.; Zhou, J.; Rong, W.; Xiong, Z. Transformer-Patcher: One Mistake Worth One Neuron. arXiv 2023, arXiv:2301.09785. [Google Scholar]
- Shazeer, N. Fast Transformer Decoding: One Write-Head Is All You Need. arXiv 2019, arXiv:1911.02150. [Google Scholar]
- Pope, R.; Douglas, S.; Chowdhery, A.; Devlin, J.; Bradbury, J.; Levskaya, A.; Heek, J.; Xiao, K.; Agrawal, S.; Dean, J. Efficiently Scaling Transformer Inference. Proc. Mach. Learn. Syst. 2022, 5, 606–624. [Google Scholar]
- Jacobs, R.A.; Jordan, M.I.; Nowlan, S.J.; Hinton, G.E. Adaptive Mixtures of Local Experts. Neural Comput. 1991, 3, 79–87. [Google Scholar] [CrossRef]
- Lewis, M.; Bhosale, S.; Dettmers, T.; Goyal, N.; Zettlemoyer, L. BASE Layers: Simplifying Training of Large, Sparse Models. Int. Conf. Mach. Learn. 2021, 139, 6265–6274. [Google Scholar]
- Liu, X.; Huang, H.; Shi, G.; Wang, B. Dynamic Prefix-Tuning for Generative Template-Based Event Extraction. In Proceedings of the 60th Annual Meeting of the Association for Computational Linguistics, Dublin, Ireland, 22–27 May 2022; Volume 1, pp. 5216–5228. [Google Scholar]
- Liu, X.; Ji, K.; Fu, Y.; Tam, W.L.; Du, Z.; Yang, Z.; Tang, J. P-Tuning v2: Prompt Tuning Can Be Comparable to Fine-Tuning Universally Across Scales and Tasks. arXiv 2022, arXiv:2110.07602. [Google Scholar]
- Liu, H.; Tam, D.; Muqeeth, M.; Mohta, J.; Huang, T.; Bansal, M.; Raffel, C. Few-Shot Parameter-Efficient Fine-Tuning Is Better and Cheaper than In-Context Learning. Adv. Neural Inf. Process. Syst. 2022, 35, 1950–1965. [Google Scholar]
- Malladi, S.; Gao, T.; Nichani, E.; Damian, A.; Lee, J.D.; Chen, D.; Arora, S. Fine-Tuning Language Models with Just Forward Passes. Adv. Neural Inf. Process. Syst. 2024, 36, 53038–53075. [Google Scholar]
- Hansen, N.; V, J.S.; Sobal, V.; LeCun, Y.; Wang, X.; Su, H. Hierarchical World Models as Visual Whole-Body Humanoid Controllers. arXiv 2024, arXiv:2405.18418. [Google Scholar]
- Assran, M.; Duval, Q.; Misra, I.; Bojanowski, P.; Vincent, P.; Rabbat, M.; LeCun, Y.; Ballas, N. Self-Supervised Learning from Images with a Joint-Embedding Predictive Architecture. In Proceedings of the IEEE/CVF Conference on Computer Vision and Pattern Recognition, Vancouver, BC, Canada, 17–24 June 2023; pp. 15619–15629. [Google Scholar]
Disclaimer/Publisher’s Note: The statements, opinions and data contained in all publications are solely those of the individual author(s) and contributor(s) and not of MDPI and/or the editor(s). MDPI and/or the editor(s) disclaim responsibility for any injury to people or property resulting from any ideas, methods, instructions or products referred to in the content. |
© 2024 by the authors. Licensee MDPI, Basel, Switzerland. This article is an open access article distributed under the terms and conditions of the Creative Commons Attribution (CC BY) license (https://creativecommons.org/licenses/by/4.0/).









