On the Design of a Simulation-Assisted Human-Centered Quasi-Stiffness-Based Actuator for Ankle Orthosis
Abstract
1. Introduction
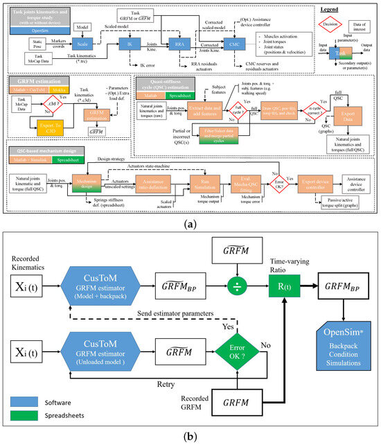
2. Materials and Methods
2.1. Biomechanical Models
2.1.1. Models from Dataset
2.1.2. Augmented Models
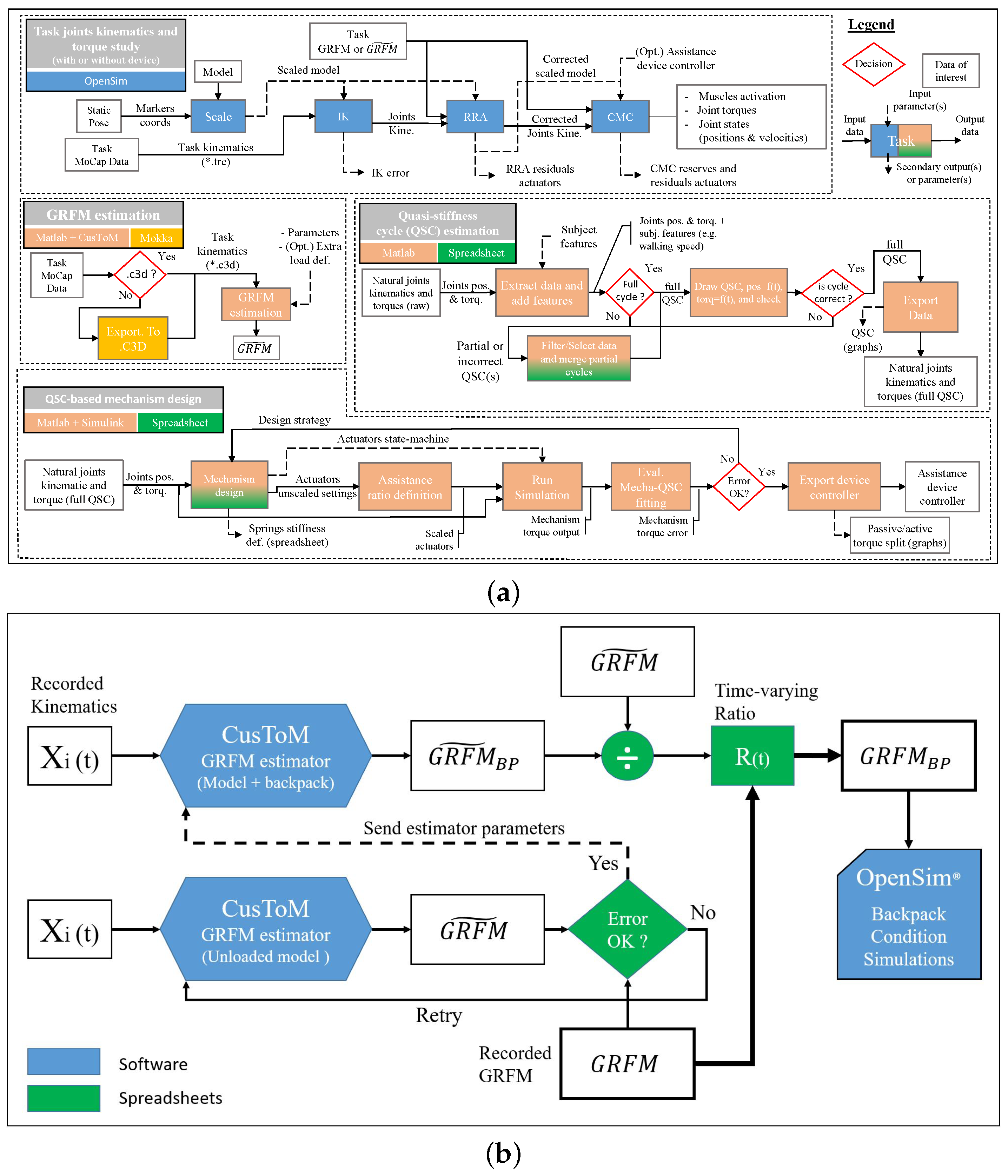
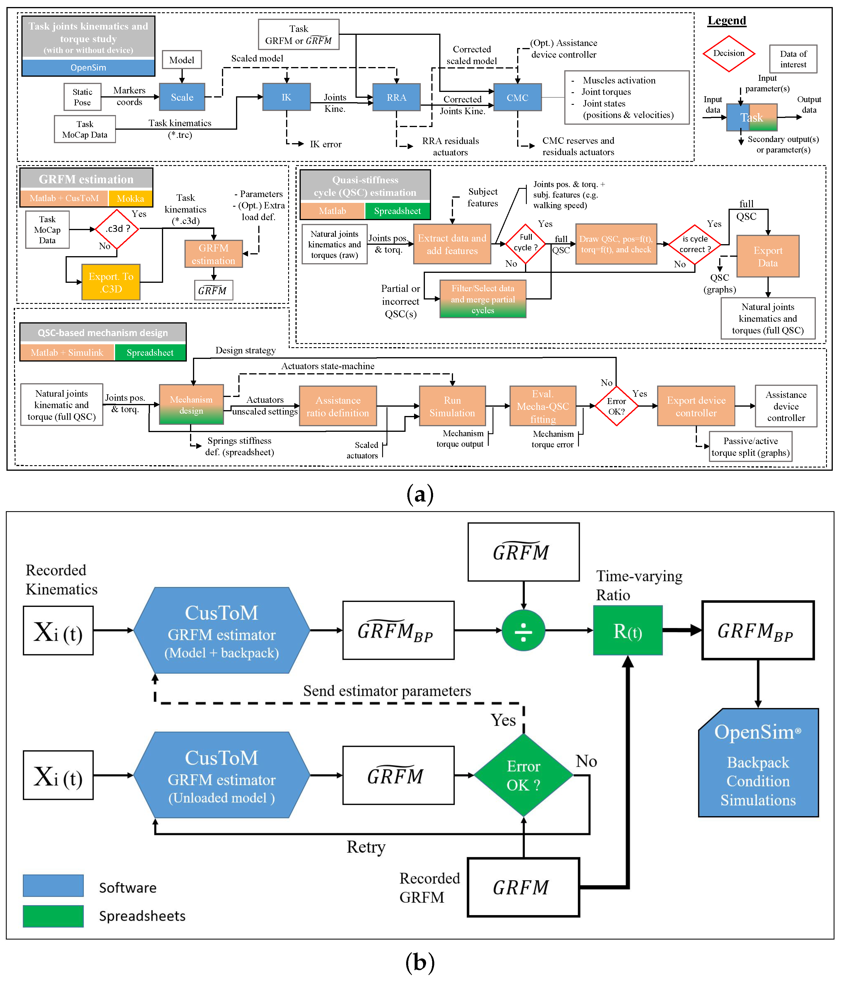
2.2. Simulations Workflows
2.2.1. No-Load Models
2.2.2. Load-Carrying Models and Data
2.2.3. AFO-Equipped Load-Carrying Models
3. Results
3.1. AQS Profile Breakdowns
3.1.1. Passive Assistance
3.1.2. Active Assistance
3.1.3. RMS Fitting Error
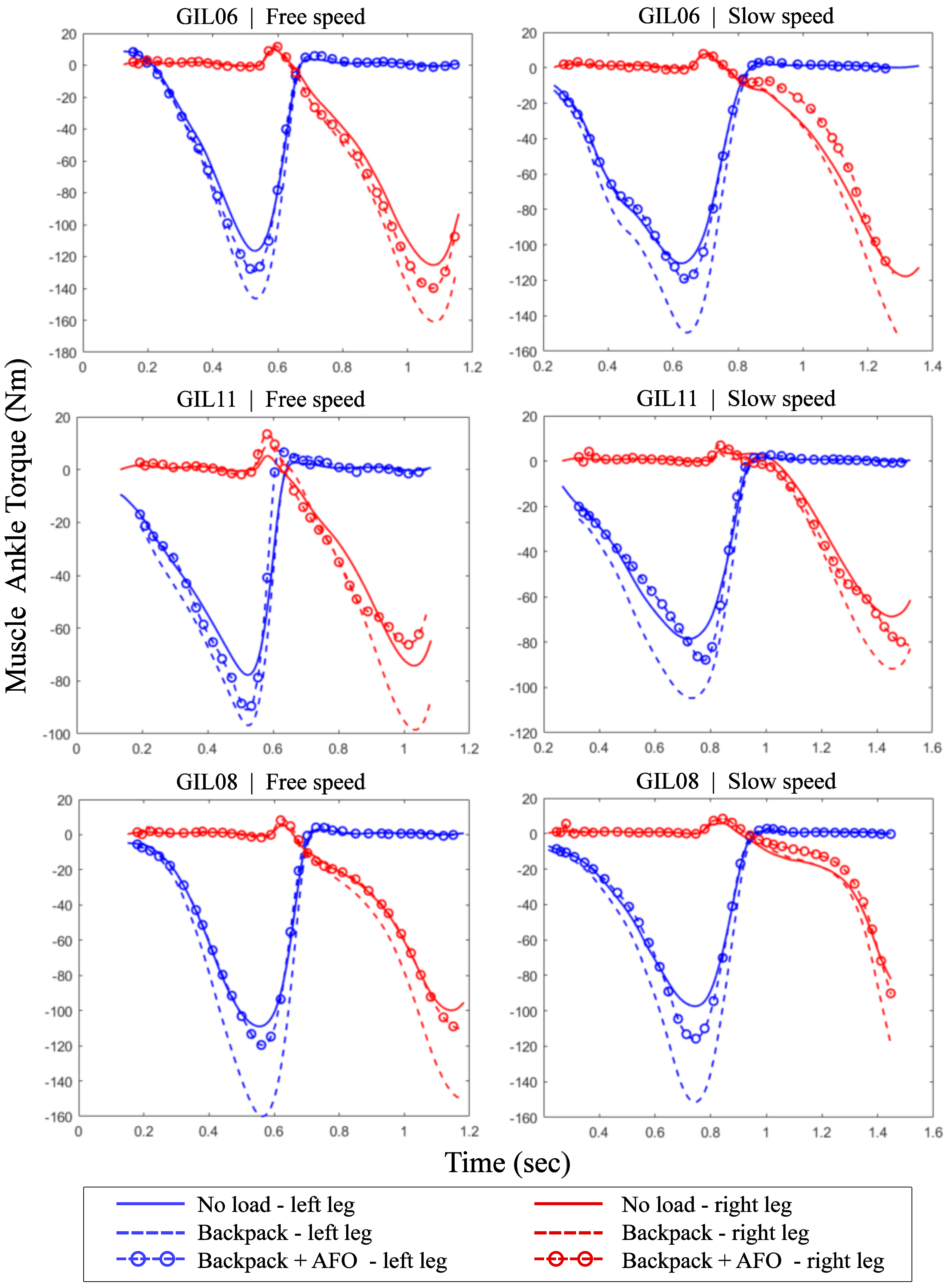
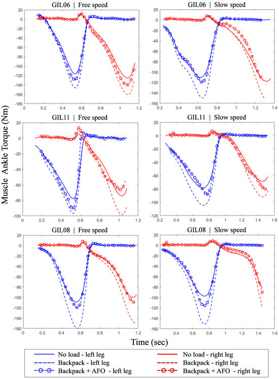
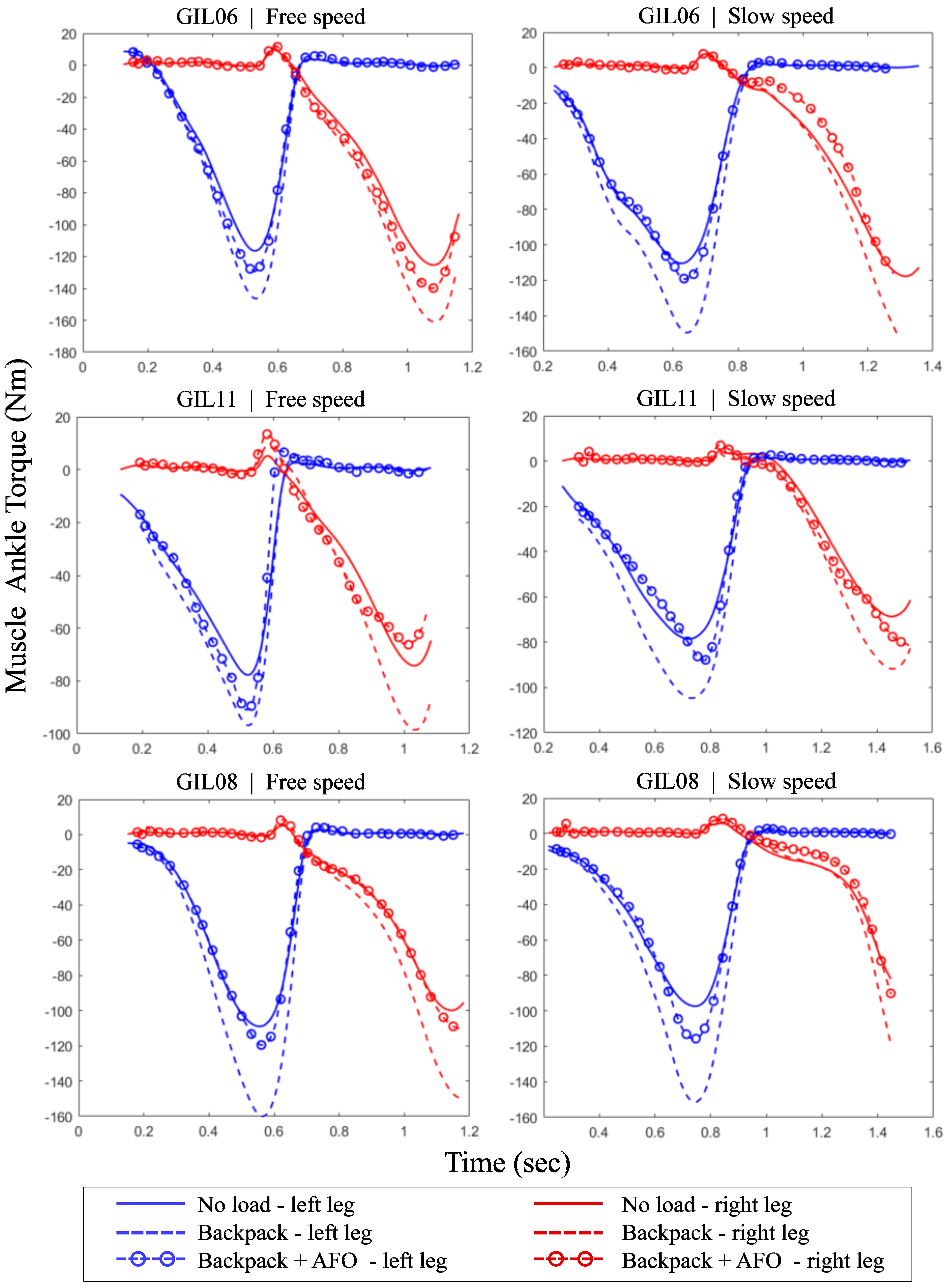
3.2. Device Performance Evaluation
3.2.1. Ankle Muscle Peak Torque
3.2.2. Ankle Muscle Activity
4. Discussion
4.1. Results Interpretation
4.2. Study Limitations
5. Conclusions
Author Contributions
Funding
Data Availability Statement
Acknowledgments
Conflicts of Interest
Abbreviations
| AFO | Ankle–Foot Orthosis |
| AQS | Ankle Quasi-Stiffness |
| CMC | Computed Muscle Control |
| GAS | Gastrocnemius Muscle |
| GRFM | Ground Reaction Forces and Moments |
| RRA | Residual Reduction Algorithm |
| SEA | Series Elastic Actuator |
| SOL | Soleus Muscle |
| TA | Tibial Anterior Muscle |
| PEA | Parallel Elastic Actuator |
| VSA | Variable-Stiffness Actuator |
Appendix A. Subjects’ AFO Torque-Generation Profiles



References
- Zoss, A.; Kazerooni, H.; Chu, A. On the Mechanical Design of the Berkeley Lower Extremity Exoskeleton (BLEEX). In Proceedings of the 2005 IEEE/RSJ International Conference on Intelligent Robots and Systems, Edmonton, AB, Canada, 2–6 August 2005; pp. 3465–3472. [Google Scholar]
- Kawamoto, H.; Lee, S.; Kanbe, S.; Sankai, Y. Power Assist Method for HAL-3 Using EMG-Based Feedback Controller. In Proceedings of the SMC ’03 Conference Proceedings, 2003 IEEE International Conference on Systems, Man and Cybernetics, Conference Theme—System Security and Assurance (Cat, No.03CH37483), Washington, DC, USA, 8 October 2003; Volume 2, pp. 1648–1653. [Google Scholar]
- Walsh, C.; Endo, K.; Herr, H. A Quasi-Passive Leg Exoskeleton for Load-Carrying Augmentation. Int. J. Hum. Robot. 2007, 4, 487–506. [Google Scholar] [CrossRef]
- Wang, S.; Meijneke, C.; Kooij, H. Modeling, Design, and Optimization of Mindwalker Series Elastic Joint. In Proceedings of the 2013 IEEE 13th International Conference on Rehabilitation Robotics (ICORR, 2013), Seattle, WA, USA, 24–26 June 2013; pp. 1–8. [Google Scholar]
- Human Universal Load Carrier (HULC). Available online: https://www.army-technology.com/projects/human-universal-load-carrier-hulc/ (accessed on 20 May 2024).
- Kang, I.; Hsu, H.; Young, A. The Effect of Hip Assistance Levels on Human Energetic Cost Using Robotic Hip Exoskeletons. IEEE Robot. Autom. Lett. 2019, 4, 430–437. [Google Scholar] [CrossRef]
- Pratt, J.; Krupp, B.; Morse, C.; Collins, S. The RoboKnee: An Exoskeleton for Enhancing Strength and Endurance during Walking. In Proceedings of the IEEE International Conference on Robotics and Automation, Proceedings ICRA, New Orleans, LA, USA, 26 April 2004; Volume 4, pp. 2430–2435. [Google Scholar]
- Nikitczuk, J.; Weinberg, B.; Canavan, P.; Mavroidis, C. Active Knee Rehabilitation Orthotic Device With Variable Damping Characteristics Implemented via an Electrorheological Fluid. IEEE/ASME Trans. Mechatron. 2010, 15, 952–960. [Google Scholar] [CrossRef]
- Dežman, M.; Babič, J.; Gams, A. Qualitative Assessment of a Clutch-Actuated Ankle Exoskeleton. In Advances in Service and Industrial Robotics; Ferraresi, C., Quaglia, G., Eds.; Springer International Publishing: Cham, Switzerland, 2018; pp. 778–786. [Google Scholar]
- Blaya, J.; Herr, H. Adaptive Control of a Variable-Impedance Ankle-Foot Orthosis to Assist Drop-Foot Gait. IEEE Trans. Neural Syst. Rehabil. Eng. 2004, 12, 24–31. [Google Scholar] [CrossRef]
- Russell Esposito, E.; Schmidtbauer, K.; Wilken, J. Experimental Comparisons of Passive and Powered Ankle-Foot Orthoses in Individuals with Limb Reconstruction. J. Neuroeng. Rehabil. 2018, 15, 111. [Google Scholar] [CrossRef]
- Gordon, K.; Sawicki, G.; Ferris, D. Mechanical Performance of Artificial Pneumatic Muscles to Power an Ankle–Foot Orthosis. J. Biomech. 2006, 39, 1832–1841. [Google Scholar] [CrossRef]
- Hamedi, M.; Salimi, P.; Aliabadi, A.; Vismeh, M. Toward Intelligent Ankle Foot Orthosis for Foot-Drop, a Review of Technologies and Possibilities. In Proceedings of the 2015 2nd International Conference on Biomedical Engineering (ICoBE, 2015), Penang, Malaysia, 30–31 March 2015; pp. 1–6. [Google Scholar]
- Kao, P.C.; Ferris, D. Motor Adaptation during Dorsiflexion-Assisted Walking with a Powered Orthosis. Gait Posture 2009, 29, 230–236. [Google Scholar] [CrossRef]
- Au, S.; Herr, H.; Weber, J.; Martinez-Villalpando, E. Powered Ankle-Foot Prosthesis for the Improvement of Amputee Ambulation. In Proceedings of the 2007 29th Annual International Conference of the IEEE Engineering in Medicine and Biology Society, Lyon, France, 22–26 August 2007; pp. 3020–3026. [Google Scholar]
- Dollar, A.; Herr, H. Lower Extremity Exoskeletons and Active Orthoses: Challenges and State-of-the-Art. IEEE Trans. Robot. 2008, 24, 144–158. [Google Scholar] [CrossRef]
- Alam, M.; Choudhury, I.; Mamat, A. Mechanism and Design Analysis of Articulated Ankle Foot Orthoses for Drop-Foot. Sci. World J. 2014, 2014, 867869. [Google Scholar] [CrossRef]
- Cenciarini, M.; Dollar, A. Biomechanical Considerations in the Design of Lower Limb Exoskeletons. In Proceedings of the 2011 IEEE International Conference on Rehabilitation Robotics, Zurich, Switzerland, 29 June–1 July 2011; pp. 1–6. [Google Scholar]
- Kadaba, M.; Ramakrishnan, H.; Wootten, M. Measurement of Lower Extremity Kinematics during Level Walking. J. Orthop. Res. 1990, 8, 383–392. [Google Scholar] [CrossRef]
- Whittle, M. Clinical Gait Analysis: A Review. Hum. Mov. Sci. 1996, 15, 369–387. [Google Scholar] [CrossRef]
- Frigo, C.; Crenna, P.; Jensen, L. Moment-Angle Relationship at Lower Limb Joints during Human Walking at Different Velocities. J. Electromyogr. Kinesiol. 1996, 6, 177–190. [Google Scholar] [CrossRef]
- Dollar, A.; Herr, H. Active Orthoses for the Lower-Limbs: Challenges and State of the Art. In Proceedings of the 2007 IEEE 10th International Conference on Rehabilitation Robotics, Noordwijk, Netherlands, 13–15 June 2007; pp. 968–977. [Google Scholar]
- Crenna, P.; Frigo, C. Dynamics of the Ankle Joint Analyzed through Moment–Angle Loops during Human Walking: Gender and Age Effects. Hum. Mov. Sci. 2011, 30, 1185–1198. [Google Scholar] [CrossRef] [PubMed]
- Collins, J.; Arch, E.; Crenshaw, J.; Bernhardt, K.; Khosla, S.; Amin, S.; Kaufman, K. Net Ankle Quasi-Stiffness Is Influenced by Walking Speed but Not Age for Older Adult Women. Gait Posture 2018, 62, 311–316. [Google Scholar] [CrossRef]
- Nalam, V.; Lee, H. Environment-Dependent Modulation of Human Ankle Stiffness and Its Implication for the Design of Lower Extremity Robots. In Proceedings of the 2018 15th International Conference on Ubiquitous Robots (UR, 2018), Honolulu, HI, USA, 26–30 June 2018; pp. 112–118. [Google Scholar]
- Gabriel, R.; Abrantes, J.; Granata, K.; Bulas-Cruz, J.; Melo-Pinto, P.; Filipe, V. Dynamic Joint Stiffness of the Ankle during Walking: Gender-Related Differences. Phys. Ther. Sport 2008, 9, 16–24. [Google Scholar] [CrossRef] [PubMed]
- Weiss, P.; Kearney, R.; Hunter, I. Position Dependence of Ankle Joint Dynamics—I. Passiv. Mech. J. Biomech. 1986, 19, 727–735. [Google Scholar] [CrossRef]
- Weiss, P.; Kearney, R.; Hunter, I. Position Dependence of Ankle Joint Dynamics—II. Act. Mech. J. Biomech. 1986, 19, 737–751. [Google Scholar] [CrossRef]
- Sobhani Tehrani, E.; Jalaleddini, K.; Kearney, R. Ankle Joint Intrinsic Dynamics Is More Complex than a Mass-Spring-Damper Model. IEEE Trans. Neural Syst. Rehabil. Eng. 2017, 25, 1568–1580. [Google Scholar] [CrossRef]
- Shamaei, K.; Sawicki, G.; Dollar, A. Estimation of Quasi-Stiffness and Propulsive Work of the Human Ankle in the Stance Phase of Walking. PLoS ONE 2013, 8, 59935. [Google Scholar] [CrossRef]
- Shamaei, K.; Cenciarini, M.; Dollar, A. On the Mechanics of the Ankle in the Stance Phase of the Gait. In Proceedings of the 2011 Annual International Conference of the IEEE Engineering in Medicine and Biology Society, Boston, MA, USA, 30 August–3 September 2011; pp. 8135–8140. [Google Scholar]
- Fukuchi, C.; Fukuchi, R.; Duarte, M. Effects of Walking Speed on Gait Biomechanics in Healthy Participants: A Systematic Review and Meta-Analysis. Syst. Rev. 2019, 8, 153. [Google Scholar] [CrossRef]
- Hansen, A.; Childress, D.; Miff, S.; Gard, S.; Mesplay, K. The Human Ankle during Walking: Implications for Design of Biomimetic Ankle Prostheses. J. Biomech. 2004, 37, 1467–1474. [Google Scholar] [CrossRef] [PubMed]
- Mooney, L.; Rouse, E.; Herr, H. Autonomous Exoskeleton Reduces Metabolic Cost of Walking. In Proceedings of the 2014 36th Annual International Conference of the IEEE Engineering in Medicine and Biology Society, Chicago, IL, USA, 26–30 August 2014; pp. 3065–3068. [Google Scholar]
- Sanchez-Villamañan, M.; Gonzalez-Vargas, J.; Torricelli, D.; Moreno, J.; Pons, J. Compliant Lower Limb Exoskeletons: A Comprehensive Review on Mechanical Design Principles. J. Neuroeng. Rehabil. 2019, 16, 55. [Google Scholar] [CrossRef] [PubMed]
- Au, S.; Weber, J.; Herr, H. Powered Ankle–Foot Prosthesis Improves Walking Metabolic Economy. IEEE Trans. Robot. 2009, 25, 51–66. [Google Scholar] [CrossRef]
- Jafari, A.; Tsagarakis, N.; Caldwell, D. AwAS-II: A New Actuator with Adjustable Stiffness Based on the Novel Principle of Adaptable Pivot Point and Variable Lever Ratio. In Proceedings of the 2011 IEEE International Conference on Robotics and Automation, Shanghai, China, 9–13 May 2011; pp. 4638–4643. [Google Scholar]
- Baser, O.; Kizilhan, H.; Kilic, E. Mechanical Design of a Biomimetic Compliant Lower Limb Exoskeleton (BioComEx. In Proceedings of the 2016 International Conference on Autonomous Robot Systems and Competitions (ICARSC, 2016), Braganca, Portugal, 4–6 May 2016; pp. 60–65. [Google Scholar]
- Bergmann, L.; Lück, O.; Voss, D.; Buschermöhle, P.; Liu, L.; Leonhardt, S.; Ngo, C. Lower Limb Exoskeleton With Compliant Actuators: Design, Modeling, and Human Torque Estimation. IEEE/ASME Trans. Mechatron. 2023, 28, 758–769. [Google Scholar] [CrossRef]
- Braun, D.; Apte, S.; Adiyatov, O.; Dahiya, A.; Hogan, N. Compliant Actuation for Energy Efficient Impedance Modulation. In Proceedings of the 2016 IEEE International Conference on Robotics and Automation (ICRA, 2016), Stockholm, Sweden, 16–21 May 2016; pp. 636–641. [Google Scholar]
- Enoch, A.; Sutas, A.; Nakaoka, S.; Vijayakumar, S. BLUE: A Bipedal Robot with Variable Stiffness and Damping. In Proceedings of the 2012 12th IEEE-RAS International Conference on Humanoid Robots, Osaka, Japan, 29 November–1 December 2012; pp. 487–494. [Google Scholar]
- Dežman, M.; Debevec, T.; Babič, J.; Gams, A. Effects of Passive Ankle Exoskeleton on Human Energy Expenditure: Pilot Evaluation. In Advances in Robot Design and Intelligent Control; Rodić, A., Borangiu, T., Eds.; Springer International Publishing: Cham, Switzerland, 2017; pp. 491–498. [Google Scholar]
- Dezman, M.; Gams, A. Pseudo-Linear Variable Lever Variable Stiffness Actuator: Design and Evaluation. In Proceedings of the 2017 IEEE International Conference on Advanced Intelligent Mechatronics (AIM), IEEE, Munich, Germany, 3–7 July 2017; pp. 785–790. [Google Scholar]
- Bae, G.T.; Song, J.B.; Kim, B.S. Imitation of Human Motion Based on Variable Stiffness Actuator and Muscle Stiffness Sensor. In Proceedings of the 2013 IEEE/ASME International Conference on Advanced Intelligent Mechatronics, Wollongong, Australia, 9–12 July 2013; pp. 1016–1020. [Google Scholar]
- Groothuis, S.; Rusticelli, G.; Zucchelli, A.; Stramigioli, S.; Carloni, R. The VsaUT-II: A Novel Rotational Variable Stiffness Actuator. In Proceedings of the 2012 IEEE International Conference on Robotics and Automation, Saint Paul, MN, USA, 14–18 May 2012; pp. 3355–3360. [Google Scholar]
- Hollander, K.; Sugar, T.; Herring, D. Adjustable Robotic Tendon Using a ’Jack Spring’/Spl Trade/. In Proceedings of the 9th International Conference on Rehabilitation Robotics, 2005. ICORR 2005, Chicago, IL, USA, 28 June–1 July 2005; pp. 113–118. [Google Scholar]
- Tsagarikis, N.; Jafari, A.; Caldwell, D. A Novel Variable Stiffness Actuator: Minimizing the Energy Requirements for the Stiffness Regulation. In Proceedings of the Annual International Conference of the IEEE Engineering in Medicine and Biology, Buenos Aires, Argentina, 31 August–4 September 2010; pp. 1275–1278. [Google Scholar]
- Wolf, S.; Eiberger, O.; Hirzinger, G. The DLR FSJ: Energy Based Design of a Variable Stiffness Joint. In Proceedings of the 2011 IEEE International Conference on Robotics and Automation, Shanghai, China, 9–13 May 2011; pp. 5082–5089. [Google Scholar]
- Xiong, X.; Sun, X.; Chen, W.; Zhi, Y.; Fang, X. Design of a Variable Stiffness Actuator Based on Variable Radius Mechanisms. In Proceedings of the 2022 IEEE/ASME International Conference on Advanced Intelligent Mechatronics (AIM, 2022), Royton Sapporo, Japan,, 11–15 July 2022; pp. 1567–1572. [Google Scholar]
- Yang, Z.; Guo, S. A Hybrid Motion Stiffness Control of Variable Stiffness Actuator for Upper Limb Elbow Joints Rehabilitation. In Proceedings of the 2022 IEEE International Conference on Mechatronics and Automation (ICMA, 2022), Guilin, China, 7–10 August 2022; pp. 1324–1328. [Google Scholar]
- Zhang, L.; Huang, G.; Zhu, S.; Kong, L.; Xie, A.; Chen, L.; Zhang, D. Design of A Variable Stiffness Actuator and Study on Its Variable Stiffness Characteristics. In Proceedings of the 2022 8th International Conference on Mechanical Engineering and Automation Science (ICMEAS, 2022), Wuhan, China, 14–16 October 2022; pp. 1–6. [Google Scholar]
- Li, Z.; Bai, S. Design and Modelling of a Compact Variable Stiffness Mechanism for Wearable Elbow Exoskeletons. In Proceedings of the 2019 7th International Conference on Control, Mechatronics and Automation (ICCMA, 2019), Delft, Netherlands, 6–8 November 2019; pp. 342–346. [Google Scholar]
- Fu, Q.; Li, X.; Guo, J.; Guo, S.; Cai, Z.; Fu, J. Design of a Variable Stiffness Series Mechanism. In Proceedings of the 2021 IEEE International Conference on Mechatronics and Automation (ICMA 2021), Takamatsu, Kagawa, Japan, 8–11 August 2011; pp. 909–913. [Google Scholar]
- Wang, S.; Dijk, W.; Kooij, H. Spring Uses in Exoskeleton Actuation Design. In Proceedings of the 2011 IEEE International Conference on Rehabilitation Robotics, Zurich, Switzerland, 29 June–1 July 2011; pp. 1–6. [Google Scholar]
- Khamar, M.; Edrisi, M.; Zahiri, M. Human-Exoskeleton Control Simulation, Kinetic and Kinematic Modeling and Parameters Extraction. MethodsX 2019, 6, 1838–1846. [Google Scholar] [CrossRef]
- Aftabi, H.; Nasiri, R.; Ahmadabadi, M. Simulation-Based Biomechanical Assessment of Unpowered Exoskeletons for Running. Sci. Rep. 2021, 11, 11846. [Google Scholar] [CrossRef]
- Dembia, C.; Silder, A.; Uchida, T.; Hicks, J.; Delp, S. Simulating Ideal Assistive Devices to Reduce the Metabolic Cost of Walking with Heavy Loads. PLoS ONE 2017, 12, 0180320. [Google Scholar] [CrossRef]
- Pirjade, Y.; Londhe, D.; Patwardhan, N.; Kotkar, A.; Shelke, T.; Ohol, S. Design and Fabrication of a Low-Cost Human Body Lower Limb Exoskeleton. In Proceedings of the 2020 6th International Conference on Mechatronics and Robotics Engineering (ICMRE, 2020), Barcelona, Spain, 12–15 February 2020; pp. 32–37. [Google Scholar]
- Liu, M.; Anderson, F.; Schwartz, M.; Delp, S. Muscle Contributions to Support and Progression over a Range of Walking Speeds. J. Biomech. 2008, 41, 3243–3252. [Google Scholar] [CrossRef]
- Rajagopal, A.; Dembia, C.; DeMers, M.; Delp, D.; Hicks, J.; Delp, S. Full-Body Musculoskeletal Model for Muscle-Driven Simulation of Human Gait. IEEE Trans. Biomed. Eng. 2016, 63, 2068–2079. [Google Scholar] [CrossRef]
- Github. OpenSim Gait10DOF18Muscles NMS Model. Available online: https://github.com/opensim-org/opensim-models/blob/master/Models/Gait10dof18musc/gait10dof18musc.osim (accessed on 19 May 2024).
- Schwartz, M.; Rozumalski, A.; Trost, J. The effect of walking speed on the gait of typically developing children. J. Biomech. 2008, 41, 1639–1650. [Google Scholar] [CrossRef]
- Thelen, D.; Anderson, F. Using computed muscle control to generate forward dynamic simulations of human walking from experimental data. J. Biomech. 2006, 39, 1107–1115. [Google Scholar] [CrossRef] [PubMed]
- Thelen, D.; Anderson, F.; Delp, S. Generating Dynamic Simulations of Movement Using Computed Muscle Control. J. Biomech. 2003, 36, 321–328. [Google Scholar] [CrossRef] [PubMed]
- Muller, A.; Pontonnier, C.; Puchaud, P.; Dumont, G. CusToM: A Matlab Toolbox for Musculoskeletal Simulation. JOSS 2019, 4, 927. [Google Scholar] [CrossRef]
- Hicks, J.; Uchida, T.; Seth, A.; Rajagopal, A.; Delp, S. Is My Model Good Enough? Best Practices for Verification and Validation of Musculoskeletal Models and Simulations of Movement. J. Biomech. Eng. 2015, 137, 020905. [Google Scholar] [CrossRef]
- Maxon. DC Brushless Motor RE50 200W. Available online: https://www.maxongroup.fr/maxon/view/product/motor/dcmotor/re/re50/578298 (accessed on 18 August 2024).
- Vanel tech. compression spring C-200-320-0400-i. Available online: https://www.vanel.tech/catalog/product/view/id/32659/s/c-200-320-0400-i/ (accessed on 18 August 2024).
- Vanel tech. compression spring C-214-420-0500-i. Available online: https://www.vanel.tech/catalog/product/view/id/49123/s/c-214-420-0500-i/ (accessed on 18 August 2024).
- Vijayan, V.; Fang, S.; Reissman, T.; Kinney, A. Spatiotemporal and muscle activation adaptations during overground walking in response to lower body added mass. Gait Posture. 2022, 92, 116–122. [Google Scholar] [CrossRef]
- Muller, A.; Pontonnier, C.; Dumont, G. Motion-Based Prediction of Hands and Feet Contact Efforts During Asymmetric Handling Tasks. IEEE Trans. Biomed. Eng. 2020, 67, 344–352. [Google Scholar] [CrossRef]
- Kobayashi, T.; Singer, M.; Orendurff, M.; Gao, F.; Daly, W.; Foreman, K. The effect of changing plantarflexion resistive moment of an articulated ankle-foot orthosis on ankle and knee joint angles and moments while walking in patients post stroke. Clin. Biomech. 2015, 30, 775–780. [Google Scholar] [CrossRef]




| Subjects | Speeds (m/s) | K2 Spring | K1 Spring | Torque Gen. | RMSE Error of Unscaled Assistance (Nm/kg) | |||||
|---|---|---|---|---|---|---|---|---|---|---|
| Angular Stiffness (Nm/deg) | Working Range (deg) | Angular Stiffness (Nm/deg) | Working Range (deg) | Max Torque (Nm) | ||||||
| Min | Trigger | Max | from | to | ||||||
| G6 (1.57 m, 81.9 kg) | 1.11 | 2.87 | −7.0 | −4.0 | 12.5 | 7.37 | 2.5 | 12.5 | 13.0 | 0.0221 |
| 0.81 | 3.11 | −10.0 | −8.0 | 8.0 | 5.32 | −1.6 | 8.0 | 6.3 | 0.1004 | |
| G8 (1.72 m, 61.9 kg) | 1.12 | 0.93 | −5.0 | −1.2 | 17.0 | 8.36 | 7.0 | 17.0 | 16.0 | 0.0136 |
| 0.7 | 1.11 | −5.0 | −0.5 | 16.0 | 8.36 | 7.5 | 16.0 | 10.5 | 0.0112 | |
| G11 (1.63 m, 63.1 kg) | 1.17 | 1.78 | −6.5 | −5.0 | 15.0 | 4.10 | 5.0 | 15.0 | 9.4 | 0.0375 |
| 0.8 | 2.46 | −12.0 | −8.0 | 13.0 | 6.06 | 8.0 | 13.0 | 4.1 | 0.0418 | |
| Subjects | Speeds (m/s) | Peak Torques Difference | Mean Activity Saving (%) | |||||||
|---|---|---|---|---|---|---|---|---|---|---|
| Left Leg | Right Leg | Mean | Left Leg | Right Leg | Mean | |||||
| (Nm) | (%) | (Nm) | (%) | (Nm) | (%) | |||||
| G6 | free | 16.79 | −11.47 | 21.08 | −13.09 | 18.93 | −12.28 | −12.52 | −12.43 | −12.47 |
| slow | 30.00 | −20.06 | 33.73 | −22.48 | 31.86 | −21.27 | −17.47 | −21.70 | −19.58 | |
| G8 | free | 40.23 | −25.15 | 41.00 | −27.08 | 40.62 | −26.12 | −22.62 | −18.03 | −20.33 |
| slow | 35.25 | −23.27 | 28.74 | −24.08 | 31.99 | −23.67 | −18.49 | −22.96 | −20.73 | |
| G11 | free | 5.86 | −6.06 | 32.03 | −32.52 | 18.95 | −19.29 | −15.09 | −15.42 | −15.26 |
| slow | 16.53 | −15.78 | 9.06 | −9.87 | 12.79 | −12.83 | −19.23 | −13.21 | −16.22 | |
Disclaimer/Publisher’s Note: The statements, opinions and data contained in all publications are solely those of the individual author(s) and contributor(s) and not of MDPI and/or the editor(s). MDPI and/or the editor(s) disclaim responsibility for any injury to people or property resulting from any ideas, methods, instructions or products referred to in the content. |
© 2024 by the authors. Licensee MDPI, Basel, Switzerland. This article is an open access article distributed under the terms and conditions of the Creative Commons Attribution (CC BY) license (https://creativecommons.org/licenses/by/4.0/).
Share and Cite
Mokadim, T.; Geffard, F.; Watier, B. On the Design of a Simulation-Assisted Human-Centered Quasi-Stiffness-Based Actuator for Ankle Orthosis. Electronics 2024, 13, 4164. https://doi.org/10.3390/electronics13214164
Mokadim T, Geffard F, Watier B. On the Design of a Simulation-Assisted Human-Centered Quasi-Stiffness-Based Actuator for Ankle Orthosis. Electronics. 2024; 13(21):4164. https://doi.org/10.3390/electronics13214164
Chicago/Turabian StyleMokadim, Thomas, Franck Geffard, and Bruno Watier. 2024. "On the Design of a Simulation-Assisted Human-Centered Quasi-Stiffness-Based Actuator for Ankle Orthosis" Electronics 13, no. 21: 4164. https://doi.org/10.3390/electronics13214164
APA StyleMokadim, T., Geffard, F., & Watier, B. (2024). On the Design of a Simulation-Assisted Human-Centered Quasi-Stiffness-Based Actuator for Ankle Orthosis. Electronics, 13(21), 4164. https://doi.org/10.3390/electronics13214164

