Remaining Useful Life Prediction of Aero-Engine Based on KSFA-GMM-BID-Improved Autoformer
Abstract
1. Introduction
- (1)
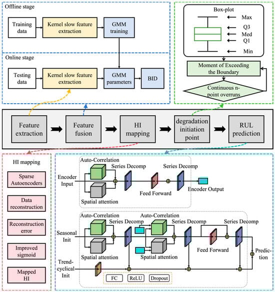
- The kernel slow feature analysis method is employed to extract depth features concerning the parameters of the aero-engine gas path. By extracting features that degrade slowly over time from the data on aero-engine gas path parameters, significant trends defining the health state of the aero-engine are uncovered. The utilization of the kernel technique enhances accuracy while simultaneously reducing computational complexity.
- (2)
- A Gaussian mixture model is utilized to establish the health state model, followed by the application of Bayesian inferred distance to precisely define the health state of the aero-engine. Additionally, a health indicator mapping method, which relies on a sparse self-encoder, is introduced to standardize the failure thresholds for predicting the remaining life of engines under various operational circumstances.
- (3)
- An improved Autoformer-based method is proposed for predicting the remaining life of aero-engines. In this method, a spatial attention mechanism is integrated alongside the autocorrelation mechanism in the Autoformer model to combine temporal and spatial features, thereby bolstering the model’s global feature extraction capability. Moreover, the incorporation of a multilayer perceptron aids in extracting features from the trend terms input to the Autoformer decoder, facilitating the identification of degradation features and the overall enhancement of the model’s learning and predictive capacities for extended sequences. Validation using real-world aircraft operational data demonstrates that the proposed approach significantly enhances the accuracy of predicting the remaining service life of aero-engines.
- (4)
- This study centers on the utilization of onboard fast storage recorder data obtained by the Civil Aviation Science and Technology Research Institute of China (CAST). It aims to tackle challenges associated with unrealistic aero-engine simulation data and incomplete experimental data.
2. Algorithm Theory
2.1. Kernel Slow Feature Extraction Based on KSFA
2.1.1. Slow Feature Analysis
2.1.2. Kernel Slow Feature Analysis
2.2. Health Indicator Construction
2.2.1. GMM-BID
2.2.2. Kalman Filtering
- (1)
- Prediction
- (2)
- Update
2.2.3. Sparse Autoencoder-Based Health Indicator Mapping
2.3. Remaining Life Prediction Based on Improved Autoformer
2.3.1. Autoformer
- (1)
- Autocorrelation Mechanism
- (2)
- Sequence Decomposition Module
- (3)
- Encoder
- (4)
- Decoder
2.3.2. Spatial Attention Module
2.3.3. Multilayer Perceptron
2.3.4. Improvement of Autoformer
- (1)
- Encoder
- (2)
- Decoder
3. Aero-Engine Remaining Life Prediction Model Based on KSFA-GMM-BID-Improved Autoformer
- (1)
- Feature extraction
- (2)
- Feature fusion
- (3)
- HI mapping
- (4)
- Determination of degradation starting point
- (5)
- RUL prediction
4. Aero-Engine Gas Path Parameter Selection and Pre-Processing
4.1. Experimental Dataset Selection
4.2. Data Preprocessing
5. Experimental Process and Results
5.1. Kernel Slow Feature Extraction
5.2. Health Indicator Construction
5.3. Life Prediction Evaluation Index
5.4. Life Prediction Results and Analysis
6. Conclusions
- (1)
- The KSFA-GMM-BID fusion technique introduced herein can aptly formulate a health metric representing the engine’s condition, subsequently standardizing it within the (0, 1) interval via a sparse self-encoder mapping approach to establish a consistent failure threshold for life prediction.
- (2)
- The improved Autoformer prediction approach considered in this study comprehensively integrates spatio-temporal characteristics of aero-engine gas path performance parameters, bolstering the predictive capability of the model. By incorporating a spatial attention mechanism parallel to the Autoformer encoder’s autocorrelation segment, this model merges temporal and spatial features to enhance global feature extraction. Additionally, a multilayer perceptron is leveraged for the trend term feature extraction in the Autoformer decoder, maximizing the utilization of degenerative aspects. Compared to the Transformer and Autoformer models, the method proposed herein significantly enhances the accuracy of aero-engine remaining service life prediction.
Author Contributions
Funding
Data Availability Statement
Conflicts of Interest
References
- Liu, X.; Chen, Y.; Ni, H.; Zhang, D. Aero-engine remaining useful life prediction based on a long-term channel self-attention network. Signal Image Video Process. 2023, 18, 637–645. [Google Scholar] [CrossRef]
- Lu, X.; Pan, H.; Zhang, L.; Ma, L.; Wan, H. A dual path hybrid neural network framework for remaining useful life prediction of aero-engine. Qual. Reliab. Eng. Int. 2024, 40, 1795–1810. [Google Scholar] [CrossRef]
- Peng, C.; Chen, Y.; Gui, W.; Tang, Z.; Li, C. Remaining useful life prognosis of turbofan engines based on deep feature extraction and fusion. Sci. Rep. 2022, 12, 6491. [Google Scholar] [CrossRef] [PubMed]
- Peng, D.; Yin, S.; Li, K.; Luo, H. An SW-ELM Based Remaining Useful Life Prognostic Approach for Aircraft Engines. IFAC Pap. 2020, 53, 13601–13606. [Google Scholar] [CrossRef]
- Huang, C.; Du, J.; Nie, B.; Yu, R.; Xiong, W.; Zeng, Q. Feature selection method based on partial least squares and analysis of traditional chinese medicine data. Comput. Math. Methods Med. 2019, 2019, 9580126. [Google Scholar] [CrossRef] [PubMed]
- Huang, J.; Sun, X.; Yang, X.; Shardt, Y.A. Active nonstationary variables selection based just-in-time co-integration analysis and slow feature analysis monitoring approach for dynamic processes. J. Process Control 2022, 117, 112–121. [Google Scholar] [CrossRef]
- Liu, X.; Zhang, Y.; Zhang, L.; Yang, Y. A novel process monitoring method based on dynamic related ReliefF-SFA method. IEEE Access 2020, 8, 41673–41683. [Google Scholar] [CrossRef]
- Zhang, H.; Deng, X.; Zhang, Y.; Hou, C.; Li, C. Dynamic nonlinear batch process fault detection and identification based on two-directional dynamic kernel slow feature analysis. Can. J. Chem. Eng. 2020, 99, 306–333. [Google Scholar] [CrossRef]
- Wang, L.; Chang, D.; Li, Z. MSCNN-BLSTM based Prediction of the Remaining Useful Life of Aeroengine. J. Phys. Conf. Ser. 2022, 2361, 012019. [Google Scholar] [CrossRef]
- Vega-Nieva, D.J.; Briseño-Reyes, J.; López-Serrano, P.M.; Corral-Rivas, J.J.; Pompa-García, M.; Cruz-López, M.I.; Cuahutle, M.; Ressl, R.; Alvarado-Celestino, E.; Burgan, R.E. Autoregressive Forecasting of the Number of Forest Fires Using an Accumulated MODIS-Based Fuel Dryness Index. Forests 2023, 15, 42. [Google Scholar] [CrossRef]
- Zhu, Y.; Chen, J.; Wang, K.; Liu, Y.; Wang, Y. Research on Performance Prediction of Highway Asphalt Pavement Based on Grey–Markov Model. Transp. Res. Rec. 2022, 2676, 194–209. [Google Scholar] [CrossRef]
- Barraza-Barraza, D.; Tercero-Gómez, V.G.; Beruvides, M.G.; Limón-Robles, J. An adaptive ARX model to estimate the RUL of aluminum plates based on its crack growth. Mech. Syst. Signal Process. 2017, 82, 519–536. [Google Scholar] [CrossRef]
- Li, Y.; Huang, X.; Zhao, C.; Ding, P. A novel remaining useful life prediction method based on multi-support vector regression fusion and adaptive weight updating. ISA Trans. 2022, 131, 444–459. [Google Scholar] [CrossRef] [PubMed]
- Wang, H.; Li, D.W.; Li, D.J.; Liu, C.; Yang, X.; Zhu, G. Remaining Useful Life Prediction of Aircraft Turbofan Engine Based on Random Forest Feature Selection and Multi-Layer Perceptron. Appl. Sci. 2023, 13, 7186. [Google Scholar] [CrossRef]
- Liu, X.; Chen, G.; Cheng, Z.; Wei, X.; Wang, H. Convolution neural network based particle filtering for remaining useful life prediction of rolling bearing. Adv. Mech. Eng. 2022, 14, 16878132221100631. [Google Scholar] [CrossRef]
- Li, W.; Zhang, L.-C.; Wu, C.-H.; Wang, Y.; Cui, Z.-X.; Niu, C. A data-driven approach to RUL prediction of tools. Adv. Manuf. 2024, 12, 6–18. [Google Scholar] [CrossRef]
- Fu, L.; Li, P.; Gao, L.; Miao, A. Local-global cooperative least squares support vector machine and prediction of remaining useful life of rolling bearing. Meas. Control 2023, 56, 358–370. [Google Scholar] [CrossRef]
- Zhou, K.; Tang, J. A wavelet neural network informed by time-domain signal preprocessing for bearing remaining useful life prediction. Appl. Math. Model. 2023, 122, 220–241. [Google Scholar] [CrossRef]
- Kim, G.; Choi, J.G.; Lim, S. Using transformer and a reweighting technique to develop a remaining useful life estimation method for turbofan engines. Eng. Appl. Artif. Intell. 2024, 133, 108475. [Google Scholar] [CrossRef]
- Wu, T.; Zhao, T.; Xu, S. Prediction of Remaining Useful Life of the Lithium-Ion Battery Based on Improved Particle Filtering. Front. Energy Res. 2022, 10, 863285. [Google Scholar] [CrossRef]
- Yan, H.; Qin, Y.; Xiang, S.; Wang, Y.; Chen, H. Long-term gear life prediction based on ordered neurons LSTM neural networks. Measurement 2020, 165, 108205. [Google Scholar] [CrossRef]
- Li, J.; Wang, Z.; Liu, X.; Feng, Z. Remaining Useful Life Prediction of Rolling Bearings Using GRU-DeepAR with Adaptive Failure Threshold. Sensors 2023, 23, 1144. [Google Scholar] [CrossRef] [PubMed]
- Zhang, X.; Sun, J.; Wang, J.; Jin, Y.; Wang, L.; Liu, Z. PAOLTransformer: Pruning-adaptive optimal lightweight Transformer model for aero-engine remaining useful life prediction. Reliab. Eng. Syst. Saf. 2023, 240, 109605. [Google Scholar] [CrossRef]
- Liu, Y.; Chen, J.; Wang, T.; Li, A.; Pan, T. A variational transformer for predicting turbopump bearing condition under diverse degradation processes. Reliab. Eng. Syst. Saf. 2023, 232, 109074. [Google Scholar] [CrossRef]
- Wu, H.; Xu, J.; Wang, J.; Long, M. Autoformer: Decomposition Transformers with Auto-Correlation for Long-Term Series Forecasting. Adv. Neural Inf. Process. Syst. 2021, 34, 22419–22430. [Google Scholar]
- Corrigan, J.; Zhang, J. Developing accurate data-driven soft-sensors through integrating dynamic kernel slow feature analysis with neural networks. J. Process Control 2021, 106, 208–220. [Google Scholar] [CrossRef]
- Feng, S.; Wang, A.; Cai, J.; Zuo, H.; Zhang, Y. Health State Estimation of On-Board Lithium-Ion Batteries Based on GMM-BID Model. Sensors 2022, 22, 9637. [Google Scholar] [CrossRef]
- Lu, Z.; Wang, N.; Dong, S. Improved Square-Root Cubature Kalman Filtering Algorithm for Nonlinear Systems with Dual Unknown Inputs. Mathematics 2023, 12, 99. [Google Scholar] [CrossRef]
- Yang, N.; Zhang, Z.; Yang, J.; Hong, Z. Mineralized-Anomaly Identification Based on Convolutional Sparse Autoencoder Network and Isolated Forest. Nat. Resour. Res. 2022, 32, 1–18. [Google Scholar] [CrossRef]
- Chen, C.; Wang, T.; Liu, Y.; Cheng, L.; Qin, J. Spatial attention-based convolutional transformer for bearing remaining useful life prediction. Meas. Sci. Technol. 2022, 33, 114001. [Google Scholar] [CrossRef]
- Fan, X.; Li, X.; Yan, C.; Fan, J.; Chen, L.; Wang, N. Converging Channel Attention Mechanisms with Multilayer Perceptron Parallel Networks for Land Cover Classification. Remote Sens. 2023, 15, 3924. [Google Scholar] [CrossRef]
- Pan, W.; Feng, Y.; Liu, J. Parameter-Influencing Analysis of Aeroengine Operation Reliability. J. Aerosp. Eng. 2023, 36, 04023030. [Google Scholar] [CrossRef]
- Kayaalp, K.; Metlek, S.; Ekici, S.; Şöhret, Y. Developing a model for prediction of the combustion performance and emissions of a turboprop engine using the long short-term memory method. Fuel 2021, 302, 121202. [Google Scholar] [CrossRef]















| Name of the Parameter | Unit of the Parameter |
|---|---|
| EGT | Degree Celsius (°C) |
| FF | Pounds per hour (lb/h) |
| N1 | Revolutions per minute (r/min) |
| N2 | Revolutions per minute (r/min) |
| T25 | Degree Celsius (°C) |
| T3 | Degree Celsius (°C) |
| The Number of the Engine | Degradation Start Moment/Minute |
|---|---|
| Engine for Case 1 | 17,896 |
| Engine for Case 2 | 13,344 |
| Engine for Case 3 | 16,549 |
| The Name of the Parameter | Value | The Name of the Parameter | Value |
|---|---|---|---|
| e_layers | 2 | train_epochs | 15 |
| d_layers | 1 | n_heads | 8 |
| seq_len | 96 | d_model | 512 |
| label_len | 48 | features | MS |
| pred_len | 24 | optimizer | Adam |
| batch_size | 16 | loss function | MSE |
| learning_rate | 0.001 | activation function | GeLU |
| The Number of the Engine | Predictive Model | RMSE | MAE | MAPE/% |
|---|---|---|---|---|
| Engine for Case 1 | Transformer | 0.0511 | 0.0517 | 13.3205 |
| Autoformer | 0.0427 | 0.0464 | 12.1433 | |
| Improved Autoformer | 0.0353 | 0.0297 | 9.5347 | |
| Engine for Case 2 | Transformer | 0.0624 | 0.0639 | 19.5728 |
| Autoformer | 0.0591 | 0.0558 | 19.3289 | |
| Improved Autoformer | 0.0523 | 0.0419 | 17.0177 | |
| Engine for Case 3 | Transformer | 0.0188 | 0.0142 | 8.0317 |
| Autoformer | 0.0192 | 0.0217 | 9.1402 | |
| Improved Autoformer | 0.0159 | 0.0125 | 6.7310 |
Disclaimer/Publisher’s Note: The statements, opinions and data contained in all publications are solely those of the individual author(s) and contributor(s) and not of MDPI and/or the editor(s). MDPI and/or the editor(s) disclaim responsibility for any injury to people or property resulting from any ideas, methods, instructions or products referred to in the content. |
© 2024 by the authors. Licensee MDPI, Basel, Switzerland. This article is an open access article distributed under the terms and conditions of the Creative Commons Attribution (CC BY) license (https://creativecommons.org/licenses/by/4.0/).
Share and Cite
Wei, J.; Li, Z.; Li, Y.; Zhang, Y. Remaining Useful Life Prediction of Aero-Engine Based on KSFA-GMM-BID-Improved Autoformer. Electronics 2024, 13, 2741. https://doi.org/10.3390/electronics13142741
Wei J, Li Z, Li Y, Zhang Y. Remaining Useful Life Prediction of Aero-Engine Based on KSFA-GMM-BID-Improved Autoformer. Electronics. 2024; 13(14):2741. https://doi.org/10.3390/electronics13142741
Chicago/Turabian StyleWei, Jiashun, Zhiqiang Li, Yang Li, and Ying Zhang. 2024. "Remaining Useful Life Prediction of Aero-Engine Based on KSFA-GMM-BID-Improved Autoformer" Electronics 13, no. 14: 2741. https://doi.org/10.3390/electronics13142741
APA StyleWei, J., Li, Z., Li, Y., & Zhang, Y. (2024). Remaining Useful Life Prediction of Aero-Engine Based on KSFA-GMM-BID-Improved Autoformer. Electronics, 13(14), 2741. https://doi.org/10.3390/electronics13142741
