A Data Hierarchical Encryption Scheme Based on Attribute Hiding under Multiple Authorization Centers
Abstract
:1. Introduction
- We propose an Attribute Convergence Hiding Mechanism (ACHM) to hide access policies and user attributes. This mechanism can effectively improve the security of personal privacy information by generating hidden attributes instead of original attributes.
- We design Privilege-Dispersed Multiple Authorization Centers (PD-MAC), which assign the privileges owned by a single authorization center to the user authorization center and attribute authorization center, respectively. This prevents the single authorization center from having sufficient privileges to access data, thereby effectively improving data security.
- We propose an Attribute Hiding and Multiple Authorization Centers-based Data Hierarchical Encryption Scheme (AH-MAC-DHE) to solve the problems of privacy protection for hierarchical data-oriented. The security analysis shows that AH-MAC-DHE can successfully resist the Chosen Plaintext Attack (CPA) under the decisional q-parallel Bilinear Diffie-Hellman Exponent (BDHE) assumption, which also satisfies anti-collusion and privacy security. The performance analysis shows that AH-MAC-DHE has high efficiency while improving security.
2. Related Work
2.1. Data Hierarchical CP-ABE
2.2. Attribute Hidden CP-ABE
2.3. Multiple Authorization CP-ABE
3. Preliminaries
3.1. Bilinear Map
- Bilinearity: For , it has .
- Non-degeneracy: There , satisfy .
- Computability: For , it can efficiently calculate .
3.2. Linear Secret-Sharing Scheme (LSSS)
- The shares of all participants can form a vector on .
- There exists a linear secret shared structure , where denotes a shared generating matrix of rows and columns. For all , the th row of is . Let the function define the row where the participant is located as . For the secret value to be shared, select random numbers , and construct a column vector . Then, compute the secret share of as , where is a part of .
3.3. Edwards-Curve Digital Signature Algorithm (EdDSA)
3.4. Zero-Knowledge Proof (ZKP)
- The user, as a prover, selects , then computes , , and . The user sends the zero-knowledge proof to the attribute authorization center, where and are sufficiently large prime numbers and is an integer in whose order is .
- The attribute authorization center, as a verifier, first calculates , then checks if is equal to .
4. Scheme Definition
4.1. Hierarchical Access Control Based on LSSS
4.2. Attribute Convergence Hiding Mechanism Based on Convergent Encryption
- : The algorithm inputs the attribute , and outputs the convergent key .
- : The algorithm inputs the convergent key and attribute , and outputs the convergent ciphertext .
- : The algorithm inputs the convergent ciphertext , and outputs the hidden attribute .
4.3. Model Definition
- UAC: The entity is semi-trusted. It performs the corresponding operation honestly but wants to collect as much sensitive content as possible from the performed operation. UAC is responsible for generating the global unique identifier for all users, and generating the partial public key and UAC master key . When UAC successfully verifies the signature information generated by AAC and , the partial private key is generated for the user.
- AAC: The entity is semi-trusted. It is responsible for verifying whether the user owns the attribute set and generating the partial private key for the user. To decentralize the authority of a single authorization center, AAC interacts with UAC through EdDSA to jointly generate the user’s private key for the user.
- CSP: The entity is semi-trusted and responsible for providing ciphertext storage and sharing services.
- DO: DO has a large amount of data that needs to be stored and shared in the cloud. DO is responsible for hiding the access policy and encrypting multiple hierarchical data, then uploading the generated ciphertexts to the CSP.
- User: User needs to access a large amount of data in the cloud. User is responsible for generating the zero-knowledge proof for the user attributes he owns and hiding the user attributes. If the user attributes only satisfy the partial access structure, User can only decrypt the data related to this partial.
4.4. Algorithm Definition
- 1
- Setup
- (1)
- : The algorithm is executed by UAC. The input is the security parameter and the outputs are the partial public key and UAC master key .
- (2)
- : The algorithm is executed by AAC. The input is the partial public key and the outputs are the partial public key , AAC master key , and zero-knowledge proof public key .
- 2
- : The algorithm is executed by User. The inputs are the zero-knowledge proof public key and attribute set , and the output is the zero-knowledge proof .
- 3
- Attribute Convergent Hiding
- (1)
- : The algorithm is executed by User. The input is the attribute set and the output is the hidden attribute set .
- (2)
- : The algorithm is executed by DO. The input is the access structure and the output is the hidden access structure .
- 4
- : The algorithm is executed by AAC. The inputs are the Edwards25519 curve parameter , public key , zero-knowledge proof public key , AAC master key , user’s global unique identifier , and zero-knowledge proof , and the output is the signature information .
- 5
- Key Generation
- (1)
- : The algorithm is executed by UAC. The inputs are the Edwards25519 curve parameter , UAC master key , and signature information , and the output is the partial private key .
- (2)
- : The algorithm is executed by AAC. The inputs are the public key and user’s hidden attribute set , and the output is the partial private key .
- 6
- Encryption
- (1)
- : The algorithm is executed by DO. The inputs are the data set and symmetric key set , and the output is the data ciphertext .
- (2)
- : The algorithm is executed by DO. The inputs are the public key , hidden access structure , and symmetric key set , and the output is the symmetric key ciphertext .
- 7
- Decryption
- (1)
- : The algorithm is executed by User. The inputs are the public key , user’s private key , and symmetric key ciphertext , and the output is the hierarchical symmetric key of layer .
- (2)
- : The algorithm is executed by User. The inputs are the hierarchical symmetric key of layer and data ciphertext , and the output is the data set .
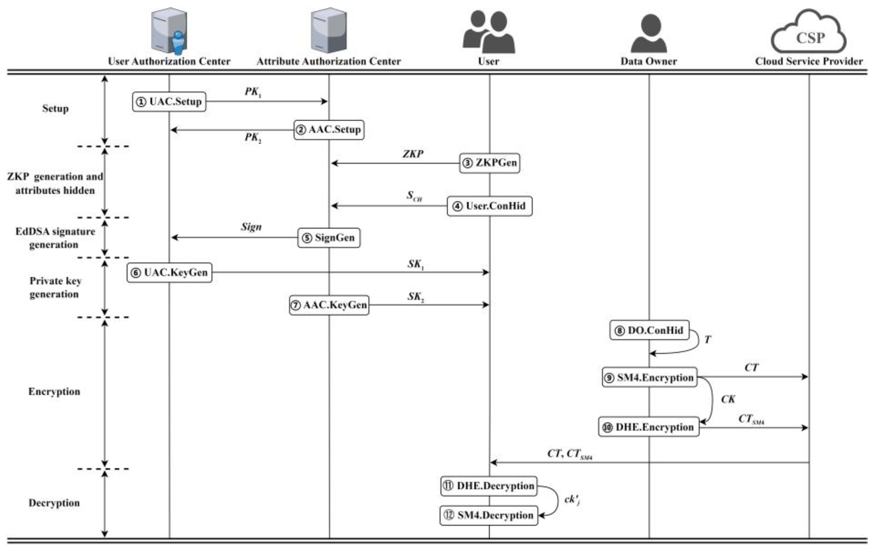
5. Scheme Structure
- SetupThe Setup phase contains and algorithms, which are executed by UAC and AAC, respectively.
- (1)
- : The algorithm is executed by UAC, which first inputs the security parameter to generate two multiplicative cyclic groups 𝔾 and with the same prime order , where is the generator of group 𝔾. Then, UAC defines a bilinear map and a hash function . Finally, it selects a random number to generate the partial public key and UAC master key , where is only owned by UAC.
- (2)
- : The algorithm is executed by AAC. AAC first inputs the partial public key and selects two random numbers . Then, AAC generates public parameters and , and selects a random number , where and . Furthermore, AAC defines a hash function . Finally, it generates the partial public key , AAC master key and zero-knowledge proof public key , where is only owned by AAC.
AAC sends to UAC, UAC synthesizes the public key , and is as follows: - ZKP generation and attributes hiddenThe phase contains and algorithms, which are executed by User.
- (1)
- : User inputs the zero-knowledge proof public key and attribute set . First, User selects a random number and calculates , , and . Then, User obtains the zero-knowledge proof .
- (2)
- : User first inputs the attribute set , and generates a convergence key for each attribute in . Then, User uses to encrypt the corresponding attribute to generate a convergent ciphertext , and uses the SM3 algorithm to encrypt to generate a hidden attribute . Finally, User outputs the hidden attribute set .
- EdDSA signature generation: The algorithm is executed by AAC, which inputs the Edwards25519 curve parameter , public key , zero-knowledge proof public key , AAC master key , user’s global unique identifier , and zero-knowledge proof . AAC first verifies whether the user owns the attribute set , calculates , and then AAC checks whether is equal to . When the verification is successful, AAC binds a random number to and calculates .Then, AAC arbitrarily selects a random string of bits as the private key of EdDSA, and calculates , let , . AAC uses to calculate the integer as the signature auxiliary private key and calculates the signature public key , where is the base point of the curve. AAC calculates the hash value of message . Then, AAC calculates , , and in turn, where is the ephemeral key. AAC outputs the signature information , where the signature of the message is .
- Private key generationThe private key generation phase is divided into two algorithms, and , which are executed by UAC and AAC, respectively.
- (1)
- : The algorithm is executed by UAC, which inputs the Edwards25519 curve parameter , UAC master key , and signature information . UAC first calculates , and verifies whether the equation is true. If the equation is true, is a valid signature; otherwise, it is invalid. Then, UAC judges whether the user is legal through . When and are correct, UAC calculates , and sends the generated partial private key to the user.
- (2)
- : The algorithm is executed by AAC, and inputs the public key and user’s hidden attribute set . First, AAC calculates , binds each hidden attribute in to the random number corresponding to , and calculates . Then, AAC outputs the partial private key , and sends to the user.
After the user obtains part of the private key sent by UAC and AAC, the user’s private key is obtained through a combination. - EncryptionThe encryption phase includes , and algorithms, which are executed by DO.
- (1)
- : DO first inputs the access structure , and generates a convergence key for each attribute in . Then, DO uses to encrypt the corresponding attribute to generate a convergent ciphertext , and uses the SM3 algorithm to encrypt to generate a hidden attribute to replace the original attribute in . Finally, DO outputs the hidden access structure .
- (2)
- : DO inputs the data set and randomly generates symmetric keys used to encrypt data in the data set. Then, DO outputs the data ciphertext .
- (3)
- : DO inputs the public key , hidden access structure , and symmetric key set . First, DO randomly selects a secret value for each hierarchical symmetric key and generates a column vector . Then, DO calculates and at different hierarchies, where and are the hierarchical symmetric key of layer obtained by aggregating the symmetric keys of layer and below layer . The symmetric key aggregation is shown below:is the lowest layer symmetric key. The lower layer symmetric key will be aggregated with the upper layer symmetric key to generate a new hierarchical symmetric key.
Subsequently, DO defines the LSSS matrix with a mapping function . The dimension of is , which represents the hidden access structure . Each row in is associated with attribute via . DO generates random numbers for each attribute in . DO first calculates , and then calculates the relevant parameters and of the attribute.Finally, the symmetric key ciphertext is shown below: - DecryptionThe decryption phase includes and algorithms, which are executed by User.
- (1)
- : User inputs the public key , user’s private key , and symmetric key ciphertext . For each , User computes from . When is obtained, calculate:User decrypts to recover the hierarchical symmetric key of layer . The subsequent decryption process stops when is successfully decrypted.If cannot be calculated, outputs .
- (2)
- : User inputs the hierarchical symmetric key of layer and data ciphertext to decrypt and obtains the data below layer and layer .
6. Security Analysis
6.1. CPA Security Game for AH-MAC-DHE
- Initialization: The challenging hidden access structure is chosen by 𝒜, in which is submitted to .
- Setup: executes the Setup algorithm and transmits the public key to 𝒜.
- Query phase 1: First, 𝒜 generates a zero-knowledge proof of the attribute set , and sends the hidden attribute set , where does not satisfy the . Then, runs the SignGen algorithm to generate signature information . In addition, runs the KeyGen algorithm to obtain the user’s private key , and sends it to 𝒜.
- Challenge: In this phase, 𝒜 first submits two data and with the same length. Then, 𝒜 sends these two data to . randomly selects , runs the Encryption algorithm, and sends the obtained to 𝒜.
- Query phase 2: 𝒜 requests to obtain , which is the same as Query phase 1.
- Guessing phase: 𝒜 outputs the guess value for judgment. If , 𝒜 wins the security game. In this game, the probability of 𝒜 winning the security game is .
6.2. Security Proof for AH-MAC-DHE
- Initialization: The challenging hidden access structure is chosen by 𝒜, which is submitted to .
- Setup: randomly selects , let . Subsequently, implicitly sets by letting . defines a hash function as a random oracle . Let denote the set of index such that . For each attribute , chooses a random value , defines , and when , then .
- Query phase 1: In this phase, provides 𝒜 with arbitrary user’s private key generation. Suppose is given a hidden attribute set to generate a private key, where does not satisfy the challenge matrix .first randomly selects , and then finds a vector that satisfies in polynomial time, where is the hierarchy height of decryption, is a row vector of length , the th element is 1, and the rest are 0.implicitly defines as and defines as:Then, from the definition of , can define as:Finally, computes as:
- Challenge: 𝒜 first gives two pieces of data and with the same length. Then, flips coin , and are generated.randomly selects and uses the vector to share the secret. Also, randomly selects .For , defines to be the set of all such that , then generates the ciphertext component:
- Query phase 2: Same as Query phase 1.
- Guess: 𝒜 needs to output a guess . When , , and returns 1 to suggest that he thinks is a random element in the group . If the challenge ciphertext is a valid ciphertext, in which the advantage is ,
6.3. Anti-Collusion
6.4. Privacy Security
7. Performance Analysis
7.1. Functional Analysis
7.2. Theoretical Analysis
7.3. Experiment Analysis
7.3.1. Experimental Environment
7.3.2. Computational Overhead Test
7.3.3. Storage Overhead Test
8. Conclusions
Author Contributions
Funding
Data Availability Statement
Conflicts of Interest
References
- Wu, J.; Ping, L.; Ge, X.; Wang, Y.; Fu, J. Cloud storage as the infrastructure of cloud computing. In Proceedings of the International Conference on Intelligent Computing and Cognitive Informatics, Kuala Lumpur, Malaysia, 22–23 June 2010; pp. 380–383. [Google Scholar]
- Yang, P.; Xiong, N.; Ren, J.J.I.A. Data security and privacy protection for cloud storage: A survey. IEEE Access 2020, 8, 131723–131740. [Google Scholar] [CrossRef]
- Bethencourt, J.; Sahai, A.; Waters, B. Ciphertext-policy attribute-based encryption. In Proceedings of the 2007 IEEE Symposium on Security and Privacy (SP’07), Berkeley, CA, USA, 20–23 May 2007; pp. 321–334. [Google Scholar]
- Wang, K.; Liu, T.; Xie, X. Application of big data technology in scientific research data management of military enterprises. Procedia Comput. Sci. 2019, 147, 556–561. [Google Scholar] [CrossRef]
- Zhang, J.; Yang, Y.; Liu, X.; Ma, J. An efficient blockchain-based hierarchical data sharing for Healthcare Internet of Things. IEEE Trans. Ind. Inform. 2022, 18, 7139–7150. [Google Scholar] [CrossRef]
- Li, J.; Li, D.; Zhang, X. A Secure Blockchain-Assisted Access Control Scheme for Smart Healthcare System in Fog Computing. IEEE Internet Things J. 2023, 10, 15980–15989. [Google Scholar] [CrossRef]
- Wang, S.L.; Yu, J.P.; Zhang, P.; Wang, P.J.A. A novel file hierarchy access control scheme using attribute-based encryption. Appl. Mech. Mater. 2015, 701, 911–918. [Google Scholar] [CrossRef]
- Wang, S.; Zhou, J.; Liu, J.K.; Yu, J.; Chen, J.; Xie, W. An efficient file hierarchy attribute-based encryption scheme in cloud computing. IEEE Trans. Inf. Forensics Secur. 2016, 11, 1265–1277. [Google Scholar] [CrossRef]
- Xiao, M.; Li, H.; Huang, Q.; Yu, S.; Susilo, W. Attribute-based hierarchical access control with extendable policy. IEEE Trans. Inf. Forensics Secur. 2022, 17, 1868–1883. [Google Scholar] [CrossRef]
- He, H.; Zheng, L.-H.; Li, P.; Deng, L.; Huang, L.; Chen, X. An efficient attribute-based hierarchical data access control scheme in cloud computing. Hum.-Centric Comput. Inf. Sci. 2020, 10, 49. [Google Scholar] [CrossRef]
- Lai, J.; Deng, R.H.; Li, Y. Fully secure cipertext-policy hiding CP-ABE. In Proceedings of the Information Security Practice and Experience 7th International Conference, ISPEC 2011, Guangzhou, China, 30 May–1 June 2011; pp. 24–39. [Google Scholar]
- Liu, L.; Lai, J.; Deng, R.H.; Li, Y. Ciphertext-policy attribute-based encryption with partially hidden access structure and its application to privacy-preserving electronic medical record system in cloud environment. Secur. Commun. Netw. 2016, 9, 4897–4913. [Google Scholar] [CrossRef]
- Han, Q.; Zhang, Y.; Li, H. Efficient and robust attribute-based encryption supporting access policy hiding in Internet of Things. Futur. Gener. Comput. Syst. 2018, 83, 269–277. [Google Scholar] [CrossRef]
- Dai, W.; Tuo, S.; Yu, L.; Choo, K.-K.R.; Zou, D.; Jin, H. HAPPS: A hidden attribute and privilege-protection data-sharing scheme with verifiability. IEEE Internet Things J. 2022, 9, 25538–25550. [Google Scholar] [CrossRef]
- Katz, J.; Sahai, A.; Waters, B. Predicate encryption supporting disjunctions, polynomial equations, and inner products. In Proceedings of the Advances in Cryptology 27th Annual International Conference on the Theory and Applications of Cryptographic Techniques, Istanbul, Turkey, 13–17 April 2008; pp. 146–162. [Google Scholar]
- Cui, H.; Deng, R.H.; Wu, G.; Lai, J. An efficient and expressive ciphertext-policy attribute-based encryption scheme with partially hidden access structures. In Proceedings of the Provable Security 10th International Conference, ProvSec 2016, Nanjing, China, 10–11 November 2016; pp. 19–38. [Google Scholar]
- Zhang, J.; Ma, J.; Ma, Z.; Lu, N.; Yang, Y.; Li, T.; Wei, D. Efficient hierarchical data access control for resource-limited users in cloud-based e-health. In Proceedings of the 2019 International Conference on Networking and Network Applications (NaNA), Daegu, Republic of Korea, 10–13 October 2019; pp. 319–324. [Google Scholar]
- Sandhia, G.; Kasmir Raja, S.; Jansi, K. Applications. Multi-authority-based file hierarchy hidden CP-ABE scheme for cloud security. Serv. Oriented Comput. Appl. 2018, 12, 295–303. [Google Scholar] [CrossRef]
- Sahai, A.; Waters, B. Fuzzy identity-based encryption. In Proceedings of the Advances in Cryptology–EUROCRYPT 2005 24th Annual International Conference on the Theory and Applications of Cryptographic Techniques, Aarhus, Denmark, 22–26 May 2005; pp. 457–473. [Google Scholar]
- Goyal, V.; Pandey, O.; Sahai, A.; Waters, B. Attribute-based encryption for fine-grained access control of encrypted data. In Proceedings of the Proceedings of the 13th ACM Conference on Computer and Communications Security, Alexandria, VA, USA, 30 October–3 November 2006; pp. 89–98. [Google Scholar]
- Bianco, G.M.; Raso, E.; Fiore, L.; Mazzaracchio, V.; Bracciale, L.; Arduini, F.; Loreti, P.; Marrocco, G.; Occhiuzzi, C. UHF RFID and NFC Point-of-Care–Architecture, Security, and Implementation. IEEE J. Radio Freq. Identif. 2023, 7, 301–309. [Google Scholar] [CrossRef]
- Deng, X.; Gao, T.; Guo, N.; Xie, K. A secure data sharing scheme based on CP-ABE in VANETs. In Proceedings of the International Conference on Innovative Mobile and Internet Services in Ubiquitous Computing, Toronto, ON, Canada, 5–7 July 2022; pp. 65–74. [Google Scholar]
- Zhang, G.; Chen, X.; Feng, B.; Guo, X.; Hao, X.; Ren, H.; Dong, C.; Zhang, Y.J. BCST-APTS: Blockchain and CP-ABE empowered data supervision, sharing, and privacy protection scheme for secure and trusted agricultural product traceability system. Secur. Commun. Netw. 2022, 2022, 2958963. [Google Scholar] [CrossRef]
- Li, J.; Chen, N.; Zhang, Y. Extended file hierarchy access control scheme with attribute-based encryption in cloud computing. IEEE Trans. Emerg. Top. Comput. 2019, 9, 983–993. [Google Scholar] [CrossRef]
- Wang, C.; Lu, J.; Li, X.; Cao, P.; Zhou, Z.; Wen, Q. A Personal Privacy Data Protection Scheme for Encryption and Revocation of High-dimensional Attribute Domains. IEEE Access 2023, 11, 82989–83003. [Google Scholar] [CrossRef]
- Zhang, L.; Hu, G.; Mu, Y.; Rezaeibagha, F. Hidden ciphertext policy attribute-based encryption with fast decryption for personal health record system. IEEE Access 2019, 7, 33202–33213. [Google Scholar] [CrossRef]
- Wang, H.; Liang, J.; Ding, Y.; Tang, S.; Wang, Y. Ciphertext-policy attribute-based encryption supporting policy-hiding and cloud auditing in smart health. Comput. Stand. Interfaces 2023, 84, 103696. [Google Scholar] [CrossRef]
- Ling, J.; Chen, J.; Chen, J.; Gan, W. Multiauthority attribute-based encryption with traceable and dynamic policy updating. Secur. Commun. Netw. 2021, 2021, 6661450. [Google Scholar] [CrossRef]
- Sarma, R.; Kumar, C.; Barbhuiya, F. MACFI: A multi-authority access control scheme with efficient ciphertext and secret key size for fog-enhanced IoT. J. Syst. Arch. 2022, 123, 102347. [Google Scholar] [CrossRef]
- Chandrasekaran, B.; Nogami, Y.; Balakrishnan, R. An efficient file hierarchy attribute based encryption using optimized tate pairing construction in cloud environment. J. Appl. Secur. Res. 2020, 15, 270–278. [Google Scholar] [CrossRef]
- Lai, J.; Deng, R.H.; Li, Y. Expressive CP-ABE with partially hidden access structures. In Proceedings of the 7th ACM Symposium on Information, Computer and Communications Security, Seoul, Republic of Korea, 2–4 May 2012; pp. 18–19. [Google Scholar]
- Nishide, T.; Yoneyama, K.; Ohta, K. Attribute-based encryption with partially hidden encryptor-specified access structures. In Proceedings of the Applied Cryptography and Network Security: 6th International Conference, ACNS 2008, New York, NY, USA, 3–6 June 2008; pp. 111–129. [Google Scholar]
- Yang, K.; Han, Q.; Li, H.; Zheng, K.; Su, Z.; Shen, X. An efficient and fine-grained big data access control scheme with privacy-preserving policy. IEEE Internet Things J. 2016, 4, 563–571. [Google Scholar] [CrossRef]
- Cui, H.; Deng, R.H.; Lai, J.; Yi, X.; Nepal, S. An efficient and expressive ciphertext-policy attribute-based encryption scheme with partially hidden access structures, revisited. Comput. Netw. 2018, 133, 157–165. [Google Scholar] [CrossRef]
- Chase, M. Multi-authority attribute based encryption. In Proceedings of the Theory of Cryptography 4th Theory of Cryptography Conference, TCC 2007, Amsterdam, The Netherlands, 21–24 February 2007; pp. 515–534. [Google Scholar]
- Lewko, A.; Waters, B. Decentralizing attribute-based encryption. In Proceedings of the Annual International Conference on the Theory and Applications of Cryptographic Techniques, Tallinn, Estonia, 15–19 May 2011; pp. 568–588. [Google Scholar]
- Liang, P.; Zhang, L.; Kang, L.; Ren, J. Privacy-preserving decentralized ABE for secure sharing of personal health records in cloud storage. J. Inf. Secur. Appl. 2019, 47, 258–266. [Google Scholar] [CrossRef]
- Sandhia, G.; Raja, S. Secure sharing of data in cloud using MA-CPABE with elliptic curve cryptography. J. Ambient. Intell. Humaniz. Comput. 2022, 13, 3893–3902. [Google Scholar] [CrossRef]
- Xie, B.; Zhou, Y.-P.; Yi, X.-Y.; Wang, C. An Improved Multi-Authority Attribute Access Control Scheme Base on Blockchain and Elliptic Curve for Efficient and Secure Data Sharing. Electronics 2023, 12, 1691. [Google Scholar] [CrossRef]
- Beimel, A. Secure Schemes for Secret Sharing and Key Distribution. Ph.D. Thesis, Israel Institute of Technology, Haifa, Israel, 1996. [Google Scholar]
- Waters, B. Ciphertext-policy attribute-based encryption: An expressive, efficient, and provably secure realization. In Proceedings of the International Workshop on Public Key Cryptography, Taormina, Italy, 6–9 March 2011; pp. 53–70. [Google Scholar]
- Bernstein, D.J.; Duif, N.; Lange, T.; Schwabe, P.; Yang, B.-Y. High-speed high-security signatures. J. Cryptogr. Eng. 2012, 2, 77–89. [Google Scholar] [CrossRef]
- Nasiraee, H.; Ashouri-Talouki, M. Anonymous decentralized attribute-based access control for cloud-assisted IoT. Future Gener. Comput. Syst. 2020, 110, 45–56. [Google Scholar] [CrossRef]
- Schnorr, C. Efficient signature generation by smart cards. J. Cryptol. 1991, 4, 161–174. [Google Scholar] [CrossRef]
- Wang, X.; Yu, H. SM3 cryptographic hash algorithm. J. Inform. Secur. Res. 2016, 2, 983–994. [Google Scholar]
- Liu, F.; Ji, W.; Hu, L.; Ding, J.; Lv, S.; Pyshkin, A.; Weinmann, R.-P. Analysis of the SMS4 block cipher. In Proceedings of the Information Security and Privacy 12th Australasian Conference, ACISP 2007, Townsville, QLD, Australia, 2–4 July 2007; pp. 158–170. [Google Scholar]









| Scheme | Multiple Authorization | Access Structure | Hierarchical Encryption | Hidden Access Policy | Hidden User Attributes |
|---|---|---|---|---|---|
| [3] | × | Tree | × | × | × |
| [7,8,9] | × | Tree | √ | × | × |
| [10] | × | LSSS | √ | × | × |
| [13] | × | LSSS | × | √ | √ |
| [14] | √ | Tree | × | √ | √ |
| [18] | √ | Tree | √ | √ | × |
| Ours | √ | LSSS | √ | √ | √ |
| Parameter | Definition |
|---|---|
| The collection of attributes in the domain. | |
| The attributes contained in the user’s private key. | |
| The attributes contained in the access structure . | |
| Number of hierarchical levels of the access structure. | |
| The cost of exponential operations on 𝔾. | |
| The cost of exponential operations on . | |
| The cost of multiplication on 𝔾. | |
| The cost of multiplication on . | |
| The cost of pairing operations on 𝔾. | |
| The size of the element in 𝔾. | |
| The size of the element in . |
Disclaimer/Publisher’s Note: The statements, opinions and data contained in all publications are solely those of the individual author(s) and contributor(s) and not of MDPI and/or the editor(s). MDPI and/or the editor(s) disclaim responsibility for any injury to people or property resulting from any ideas, methods, instructions or products referred to in the content. |
© 2023 by the authors. Licensee MDPI, Basel, Switzerland. This article is an open access article distributed under the terms and conditions of the Creative Commons Attribution (CC BY) license (https://creativecommons.org/licenses/by/4.0/).
Share and Cite
Wang, C.; Pan, J.; Lu, J.; Wu, Z. A Data Hierarchical Encryption Scheme Based on Attribute Hiding under Multiple Authorization Centers. Electronics 2024, 13, 125. https://doi.org/10.3390/electronics13010125
Wang C, Pan J, Lu J, Wu Z. A Data Hierarchical Encryption Scheme Based on Attribute Hiding under Multiple Authorization Centers. Electronics. 2024; 13(1):125. https://doi.org/10.3390/electronics13010125
Chicago/Turabian StyleWang, Caimei, Jianzhong Pan, Jianhao Lu, and Zhize Wu. 2024. "A Data Hierarchical Encryption Scheme Based on Attribute Hiding under Multiple Authorization Centers" Electronics 13, no. 1: 125. https://doi.org/10.3390/electronics13010125
APA StyleWang, C., Pan, J., Lu, J., & Wu, Z. (2024). A Data Hierarchical Encryption Scheme Based on Attribute Hiding under Multiple Authorization Centers. Electronics, 13(1), 125. https://doi.org/10.3390/electronics13010125

