Adaptive Task Scheduling Algorithm for Multifunction Integrated System with Joint Radar–Communications Waveform
Abstract
1. Introduction
2. Problem Formulation
2.1. Task Model
2.2. Time Resource Constraint
2.3. JRC Waveform Scheduling Criteria
- (1)
- Intersection criterion: the constraint ranges of two task execution times intersect, i.e.,
- (2)
- Dwell time criterion: the dwell time of task is no longer than that of task , i.e.,
- (3)
- Beam direction criterion: the beam directions requested by the two tasks are consistent, i.e.,
2.4. Optimization Problem Modeling
3. Adaptive Scheduling Algorithm Based on JRC Waveform
3.1. Task Priority
3.2. Scheduling Algorithm
- (1)
- If task 0 is a radar task or a communications task, according to (6)–(8), there are radar tasks or communication tasks of different types from task 0, and the task with the highest synthetic priority is denoted as task 1. Then task 1 and task 0 can be executed simultaneously at based on the JRC waveform. The two tasks are regarded as a single task, and the task parameters are consistent. Then, update as
- (2)
- If task 0 is a radar task or communication task, and according to (6)–(8) there is no radar task or communication task of a different type from task 0, or task 0 is neither a radar task nor a communication task, only task 0 is to be executed at , and is updated as shown in (12). The difference between case 1 and case 2 is that at , the former has two tasks to be executed simultaneously, while the latter has only one task to be executed.
- (3)
- If there is no task 0 to be executed at , then slide the time pointer and update aswhere is the preset smallest sliding step for .
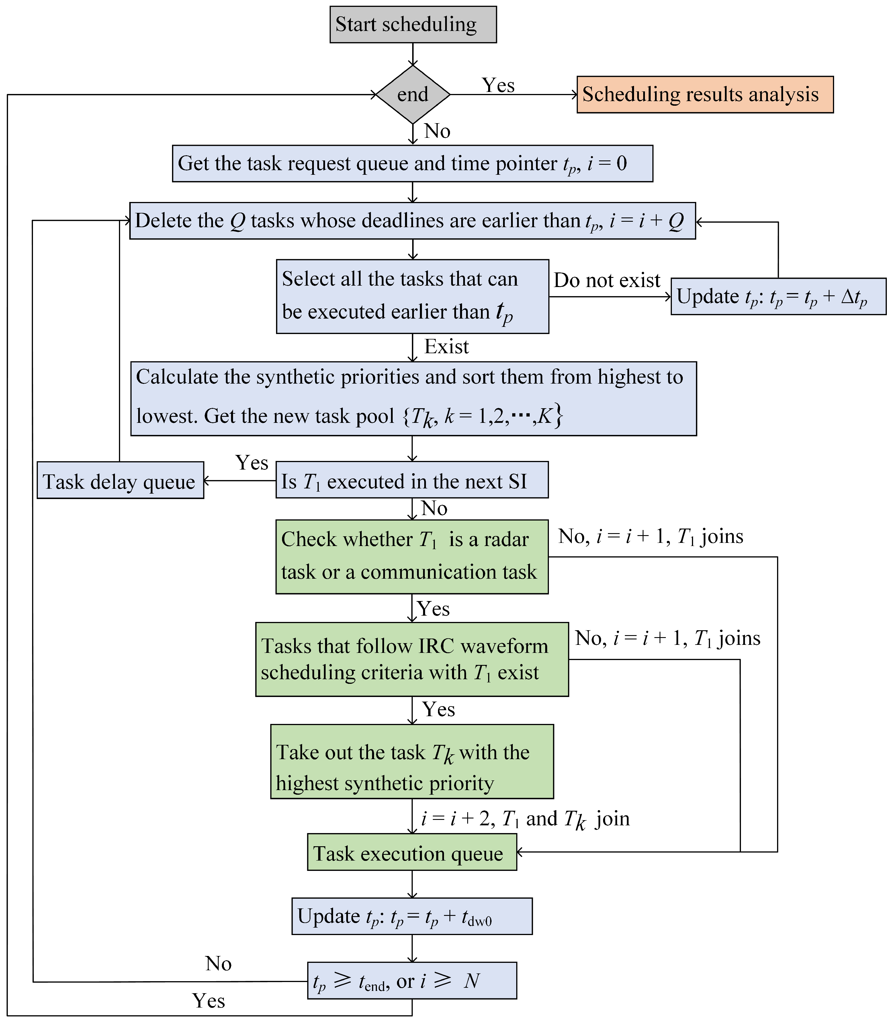
- Step 1: Initialize the parameters in the SI: the number of task requests is N, the time pointer is , the end time of the SI is , set .
- Step 2: Find the Q tasks whose deadlines are earlier than and delete them, and set .
- Step 3: Select all the tasks that can be executed earlier than . If the task does not exist, update the according to (13) and then turn to Step 2. Otherwise, turn to Step 4.
- Step 4: Calculate the synthetic priorities of all selected tasks according to (11) and sort them from highest to lowest, then the resulting new task queue is , where K is the number of selected tasks. Then, choose the task with the highest synthetic priority.
- Step 5: Determine whether needs to schedule analysis in the next SI. If so, send it to the task delay queue; otherwise, perform scheduling analysis on it, as shown in Step 6–8.
- Step 6: Check whether is a radar task or a communication task. If so, turn to Step 7; otherwise, send it to the task execution queue and update according to (12). Then, set .
- Step 7: Test whether the task following the JRC waveform scheduling criterion with can be selected from the tasks other than . If so, turn to Step 8; otherwise, send to the task execution queue and update according to (12). Then, set .
- Step 8: Select the task , which has the highest synthetic priority. Send and to the task execution queue and update according to (12). Then, set .
- Step 9: When or , turn to Step 10; otherwise, turn to Step 2.
- Step 10: Check whether the remaining tasks can be delayed to the next SI. If so, send them to the delay queue; otherwise, they are deleted.
- Step 11: The scheduling process in SI ends, and the task execution queue, delay queue and deletion queue are finally obtained.
3.3. Performance Metric Index
- The successful scheduling ratio of communication tasks (SSRCT). It is the ratio of the number of successfully scheduled communication tasks to that of all requested communication tasks, i.e.,where is the number of successfully scheduled communication tasks, and is the total number of communication tasks. In the proposed algorithm, it can reflect the task scheduling capability of JRC waveform and the consumption of limited resources. The higher the SSRCT, the more communication tasks are successfully scheduled, where some communication tasks are executed based on the JRC waveform and the same number of radar tasks are also executed at the same time, which greatly reduces the consumption of time resources.
- The successful scheduling ratio (SSR) [14,15,29]. It is the ratio of the number of successfully scheduled tasks to that of all task requests, i.e.,where is the number of successfully scheduled tasks, and is the total number of tasks. It reflects the urgency principle and the performance of the algorithm for task scheduling. Under the limited resource constraint, the higher the SSR, the better the algorithm performance.
- The high value ratio (HVR) [29]. It is the ratio of the total value of successfully scheduled tasks to that of all task requests, i.e.,It can reflect SSR and how many important tasks are prioritized by the algorithm.
- The time utilization ratio (TUR) [14,15,29]. It is the ratio of the time consumption of successfully scheduled tasks to the total available time resource, i.e.,where is the total time resource, is the number of timepieces occupied by successfully scheduled tasks in the entire timeline. It is used to reflect the time resource utilization of task scheduling. When scheduling tasks, the scheduling algorithms should effectively use the limited time resource to schedule as many tasks as possible, while ensuring that the system has enough time to rest to prevent it from overheating and depleting the system performance.
4. Simulation Results and Analysis
4.1. Simulation Parameters
4.2. Performance Analysis
5. Conclusions
Author Contributions
Funding
Institutional Review Board Statement
Informed Consent Statement
Data Availability Statement
Conflicts of Interest
References
- Zhu, W.; Wang, K.; Xu, H.; Liu, Z.; Fang, W. Development of multifunctional integration technology. Aerosp. Electron. Warf. 2020, 36, 1–10. [Google Scholar]
- Tavik, G.; Hilterbrick, C.; Evins, J.; Alter, J.; Crnkovich, J.; Graaf, J.; Habicht, W.; Hrin, G.; Lessin, S.; Wu, D. The advanced multifunction RF concept. IEEE Trans. Microw. Theory Techn. 2005, 53, 1009–1020. [Google Scholar] [CrossRef]
- Wang, M.; Chen, P.; Cao, Z.; Chen, Y. Reinforcement learning-based UAVs resource allocation for integrated sensing and communication (ISAC) system. Electronics 2022, 11, 441. [Google Scholar] [CrossRef]
- Sturm, C.; Wiesbeck, W. Waveform design and signal processing aspects for fusion of wireless communications and radar sensing. Proc. IEEE 2011, 99, 1236–1259. [Google Scholar] [CrossRef]
- Feng, Z.; Fang, Z.; Wei, Z.; Chen, X.; Quan, Z.; Ji, D. Joint radar and communication: A survey. China Commun. 2020, 17, 1–27. [Google Scholar] [CrossRef]
- Lin, Z.; Niu, H.; An, K.; Wang, Y.; Zheng, G.; Chatzinotas, S.; Hu, Y. Refracting RIS-aided hybrid satellite-terrestrial relay networks: Joint beamforming design and optimization. IEEE Trans. Aerosp. Electron. Syst. 2022, 58, 3717–3724. [Google Scholar] [CrossRef]
- Niu, H.; Lin, Z.; An, K.; Wang, J.; Zheng, G.; Al-Dhahir, N.; Wong, K. Active RIS assisted rate-splitting multiple access network: Spectral and energy efficiency tradeoff. IEEE J. Sel. Areas Commun. 2023. [Google Scholar] [CrossRef]
- Jeffay, K.; Stanat, D.; Martel, C. On non-preemptive scheduling of period and sporadic tasks. In Proceedings of the Twelfth Real-Time Systems Symposium, San Antonio, TX, USA, 4–6 December 1991. [Google Scholar]
- Miranda, S.; Baker, C.; Woodbridge, K.; Griffiths, H. Comparison of scheduling algorithms for multifunction radar. IET Radar Sonar Navig. 2007, 1, 414–424. [Google Scholar] [CrossRef]
- Duron, C.; Proth, J. Multifunction radar: Task scheduling. J. Math. Model. Algorithms 2002, 1, 105–116. [Google Scholar] [CrossRef]
- Orman, A.; Potts, C.; Shahani, A.; Moore, A. Scheduling for a multifunction phased array radar system. Eur. J. Oper. Res. 1996, 90, 13–25. [Google Scholar] [CrossRef]
- Jimenez, M.; Val, L.; Villacorta, J.; Izquierdo, A. Design of task scheduling process for a multifunction radar. IET Radar Sonar Navig. 2012, 6, 341–347. [Google Scholar] [CrossRef]
- Lu, J.; Hu, W.; Yu, W. Study on real-time task scheduling of multifunction phased array radars. Acta Electron. Sin. 2006, 34, 732–736. [Google Scholar]
- Lu, J.; Xiao, H.; Xi, Z.; Zhang, M. Multifunction phased array radar resource management: Real-time scheduling algorithm. J. Comput. Inf. Syst. 2011, 7, 385–393. [Google Scholar]
- Lu, J.; Xiao, H.; Xi, Z.; Zhang, M. Phased array radar resource management: Task scheduling and performance evaluation. J. Comput. Inf. Syst. 2013, 9, 1131–1138. [Google Scholar]
- Lu, J. Theory and Method of Resource Optimization and Management for Phased Array Radars. Ph.D. Thesis, National University of Defense Technology University, Changsha, China, 2007. [Google Scholar]
- Zhang, H.; Xie, J.; Sheng, C. Adaptive scheduling algorithm over comprehensive priority for phased array radar. Acta Armamentarii 2016, 37, 2163–2169. [Google Scholar]
- Zhang, H.; Xie, J.; Zong, B.; Lu, W.; Sheng, C. Dynamic priority scheduling method for the air-defence phased array radar. IET Radar Sonar Navig. 2017, 11, 1140–1146. [Google Scholar] [CrossRef]
- Zhang, H.; Xie, J.; Shi, J.; Li, J.; Sheng, C. Dynamic priority scheduling algorithm for air defense phased array radar in overload situations. J. Beijing Univ. Aeronaut. Astronaut. 2016, 42, 2722–2729. [Google Scholar]
- Yang, S.; Tian, K.; Liu, R. Task scheduling algorithm based on value optimisation for anti-missile phased array radar. IET Radar Sonar Navig. 2019, 13, 1883–1889. [Google Scholar] [CrossRef]
- Huizing, A.; Blomen, A. An efficient scheduling algorithm for a multifunction radar. In Proceedings of the IEEE International Symposium on Phased Array Systems and Technology, Boston, MA, USA, 15–18 October 1996. [Google Scholar]
- Liu, Y.; Lu, X.; Zhang, Y.; Mou, Z. A task scheduling algorithm for phased array radar based on dynamic time window. In Proceedings of the IET International Radar Conference (IET IRC 2020), Online, 4–6 November 2020. [Google Scholar]
- Jang, D.; Choi, H.; Roh, J. A time-window-based task scheduling approach for multifunction phased array radars. In Proceedings of the International Conference on Control, Automation and Systems, Gyeonggi-do, Republic of Korea, 26–29 October 2011. [Google Scholar]
- Cheng, T.; He, Z.; Li, H. Adaptive dwell scheduling for digital array radar based on online task interleaving. Chin. J. Electron. 2009, 18, 574–578. [Google Scholar]
- Cheng, T.; He, Z.; Tang, T. Novel radar dwell scheduling algorithm based on task interleaving. J. Syst. Eng. Electron. 2009, 20, 247–253. [Google Scholar]
- Cheng, T.; Liao, W.; He, Z. MIMO radar dwell scheduling based on novel task interleaving technique. J. Syst. Eng. Electron. 2013, 24, 234–241. [Google Scholar] [CrossRef]
- Zhang, H.; Xie, J.; Shi, J.; Zong, S.; Sheng, C. Dynamic priority online interleaving scheduling algorithm for the air defense phased array radar. J. Syst. Eng. Electron. 2017, 39, 529–535. [Google Scholar]
- Zhang, H.; Xie, J.; Zhang, Z.; Zong, B.; Chen, T. Online task interleaving scheduling for the digital array radar. Int. J. Electron. Commun. 2017, 79, 250–256. [Google Scholar] [CrossRef]
- Zhang, H.; Xie, J.; Lu, W.; Sheng, C.; Zong, B. A scheduling method based on the hybrid genetic particle swarm algorithm for the multifunction phased array radar. Front. Inf. Technol. Electron. Eng. 2017, 18, 1806–1816. [Google Scholar] [CrossRef]
- Mir, H.; Abdelaziz, F. Cyclic task scheduling for multifunction radar. IEEE Trans. Autom. Sci. Eng. 2012, 9, 529–537. [Google Scholar] [CrossRef]
- Mir, H.; Guitouni, A. Variable dwell time task scheduling for multifunction radar. IEEE Trans. Autom. Sci. Eng. 2014, 11, 463–472. [Google Scholar] [CrossRef]
- Liu, D.; Zhao, Y.; Cai, X.; Xu, B.; Qiu, T. Adaptive scheduling algorithm based on CPI and impact of tasks for multifunction radar. IEEE Sens. J. 2019, 19, 11205–11212. [Google Scholar] [CrossRef]
- Qi, W.; Yang, R.; Li, X.; Cheng, W. Research on task scheduling algorithm for multifunction integrated radar. Radar Sci. Technol. 2012, 10, 150–155. [Google Scholar]
- Huang, L.; Zhang, Y.; Li, Q.; Pan, C.; Song, J. Task-scheduling scheme based on greedy algorithm in integrated radar and communication systems. J. Eng. 2019, 2019, 5864–5867. [Google Scholar] [CrossRef]
- Zhu, X.; Yang, R.; Li, X.; Yuan, K. Multifunctional integrated system resource scheduling method based on improved GA-PSO. J. Air Force Early Warn. Acad. 2021, 35, 202–206. [Google Scholar]
- Armstrong, J. Peak-to-average power reduction for OFDM by repeated clipping and frequency domain filtering. Electron. Lett. 2002, 38, 246–247. [Google Scholar] [CrossRef]
- Blunt, S.; Yatham, P.; Stiles, J. Intrapulse radar-embedded communication. IEEE Trans. Aerosp. Electron. Syst. 2010, 46, 1185–1200. [Google Scholar] [CrossRef]
- Huang, Y.; Hu, S.; Ma, S.; Liu, Z.; Xiao, M. Designing low-PAPR waveform for OFDM-based RadCom systems. IEEE Trans. Wirel. Commun. 2022, 21, 6979–6993. [Google Scholar] [CrossRef]
- Li, W.; Ren, P.; Xiang, Z. Waveform design for dual-function radar-communication system with golay block coding. IEEE Access 2019, 7, 184053–184062. [Google Scholar] [CrossRef]
- Rong, J.; Liu, F.; Miao, Y. High-efficiency optimization algorithm of PMEPR for OFDM integrated radar and communication waveform based on conjugate gradient. Remote Sens. 2022, 14, 1715. [Google Scholar] [CrossRef]
- Rong, J.; Liu, F.; Miao, Y. Integrated radar and communications waveform design based on multi-symbol OFDM. Remote Sens. 2022, 14, 4705. [Google Scholar] [CrossRef]
- Rong, J.; Liu, F.; Miao, Y. Multifunctional waveform design method combining AC-ICF and TR techniques. J. Signal Process. 2020, 36, 1721–1726. [Google Scholar]
- Li, C.; Bao, W.; Xu, L.; Zhang, H.; Huang, Z. Radar communication integrated waveform design based on OFDM and circular shift sequence. Math. Probl. Eng. 2017, 2017, 9840172. [Google Scholar] [CrossRef]
- Lin, Z.; Lin, M.; Wang, J.; Cola, T.; Wang, J. Joint beamforming and power allocation for satellite-terrestrial integrated networks with non-orthogonal multiple access. IEEE J. Sel. Top. Signal Process. 2019, 13, 657–670. [Google Scholar] [CrossRef]
- Lin, Z.; An, K.; Niu, H.; Hu, Y.; Chatzinotas, S.; Zheng, G.; Wang, J. SLNR-based secure energy efficient beamforming in multibeam satellite systems. IEEE Trans. Aerosp. Electron. Syst. 2022. [Google Scholar] [CrossRef]










| The task | |
| Mode priority of the task | |
| Request time of the task | |
| Dwell time of the task | |
| Execution time of the task | |
| Time window of the task | |
| Deadline of the task | |
| Waveform used for the task execution | |
| Beam direction of the task |
| Task Type | Task Mode | Dwell Time (ms) | Time Window (ms) | Sample Interval (ms) |
|---|---|---|---|---|
| Confirmation | 6 | 4 | 30 | - |
| High precision tracking | 5 | 2 | 30 | 150 |
| Precision tracking | 4 | 3 | 30 | 250 |
| Communication | 3 | 4 | 200 | - |
| Electronic jamming | 3 | 10 | 200 | - |
| Normal tracking | 3 | 4 | 30 | 500 |
| Tracking loss | 2 | 4 | 50 | - |
| Search | 1 | 4 | 100 | 10 |
Disclaimer/Publisher’s Note: The statements, opinions and data contained in all publications are solely those of the individual author(s) and contributor(s) and not of MDPI and/or the editor(s). MDPI and/or the editor(s) disclaim responsibility for any injury to people or property resulting from any ideas, methods, instructions or products referred to in the content. |
© 2023 by the authors. Licensee MDPI, Basel, Switzerland. This article is an open access article distributed under the terms and conditions of the Creative Commons Attribution (CC BY) license (https://creativecommons.org/licenses/by/4.0/).
Share and Cite
Rong, J.; Liu, F.; Miao, Y.; Zhu, H.; Wu, C. Adaptive Task Scheduling Algorithm for Multifunction Integrated System with Joint Radar–Communications Waveform. Electronics 2023, 12, 1560. https://doi.org/10.3390/electronics12071560
Rong J, Liu F, Miao Y, Zhu H, Wu C. Adaptive Task Scheduling Algorithm for Multifunction Integrated System with Joint Radar–Communications Waveform. Electronics. 2023; 12(7):1560. https://doi.org/10.3390/electronics12071560
Chicago/Turabian StyleRong, Juan, Feifeng Liu, Yingjie Miao, Huizhu Zhu, and Chuanzhang Wu. 2023. "Adaptive Task Scheduling Algorithm for Multifunction Integrated System with Joint Radar–Communications Waveform" Electronics 12, no. 7: 1560. https://doi.org/10.3390/electronics12071560
APA StyleRong, J., Liu, F., Miao, Y., Zhu, H., & Wu, C. (2023). Adaptive Task Scheduling Algorithm for Multifunction Integrated System with Joint Radar–Communications Waveform. Electronics, 12(7), 1560. https://doi.org/10.3390/electronics12071560

