A Novel Thermal Analysis Method Based on a Multi-Physics Two-Way Coupled Method and Its Application to Submersible Permanent Magnet Synchronous Motors
Abstract
1. Introduction
1.1. Background
1.2. Literature Review
1.3. Contributions of This Study
2. Heat Transfer Theory
2.1. Thermal Conduction Differential and Boundary Conditions
2.2. Governing Principle of Fluid Flow
2.3. Sensing Principle of FBG
3. Electromagnetic-Thermal Fluid Multi-Physics Two-Way Coupled Analysis Method
3.1. Relationship between Magnetic Field and Temperature Field
3.2. Relationship between Fluid Field and Temperature Field
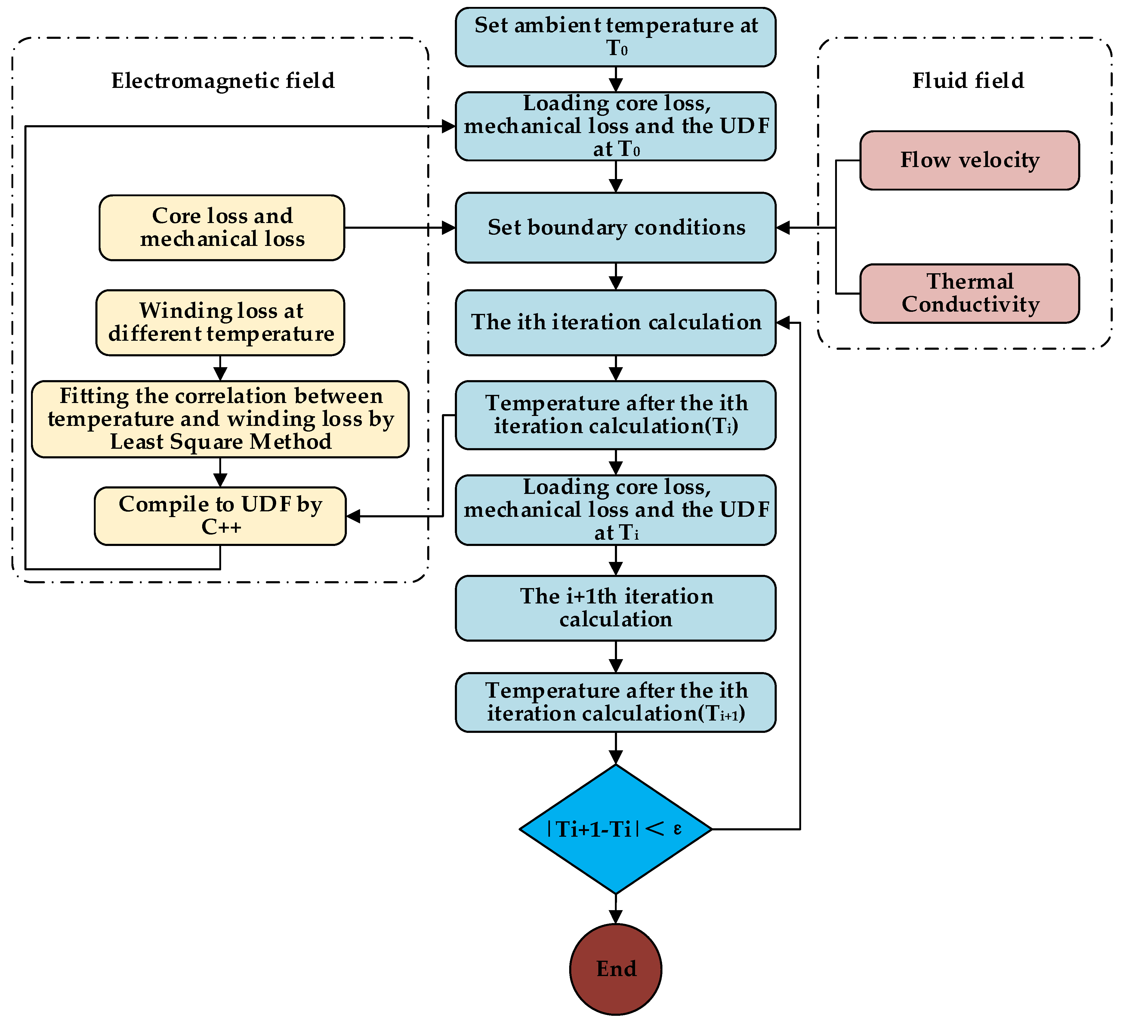
3.3. Multi-Physics Two-Way Coupled Calculation Process
4. Thermal Modelling and Calculation
4.1. SPMSM Configuration
4.2. Loss Analysis and Calculation
4.2.1. Core Loss
4.2.2. Winding Loss
4.2.3. Mechanical Loss
4.3. One- and Two-Way Coupled Calculation
5. Results and Discussion
5.1. Results Comparison between One and Two-Way Coupled Method
5.2. Experimental Verification
6. Conclusions and Future Work
Author Contributions
Funding
Institutional Review Board Statement
Informed Consent Statement
Data Availability Statement
Acknowledgments
Conflicts of Interest
References
- Bybee, K. Application of permanent-magnet motors in oil production. JPT 2009, 61, 56–57. [Google Scholar] [CrossRef]
- Hao, Z.; Zhu, S.; Pei, X.; Huang, P.; Tong, Z.; Wang, B.; Li, D. Submersible direct-drive progressing cavity pump rodless lifting technology. Petrol. Explor. Dev. 2019, 46, 621–628. [Google Scholar] [CrossRef]
- Brinner, T.R.; McCoy, R.H.; Kopecky, T. Induction versus permanent-magnet motors for electric submersible pump field and laboratory comparisons. IEEE Trans. Ind. Appl. 2013, 50, 174–181. [Google Scholar] [CrossRef]
- Cui, J.; Xiao, W.; Zhang, X.; Zhang, X.; Zhang, P.; Chen, P.; Huang, H.; Wu, X. Electric submersible progressing cavity pump driven by low-speed permanent magnet synchronous motor. In Proceedings of the SPE Middle East Artificial Lift Conference and Exhibition, Manama, Bahrain, 30 November–1 December 2016; OnePetro: Richardson, TX, USA, 2016. [Google Scholar]
- Bhuiyan, N.A.; McDonald, A. Optimization of offshore direct drive wind turbine generators with consideration of permanent magnet grade and temperature. IEEE Trans. Energy Conver. 2018, 34, 1105–1114. [Google Scholar] [CrossRef]
- Gundabattini, E.; Mystkowski, A.; Idzkowski, A.; Solomon, D.G. Thermal mapping of a high-speed electric motor used for traction applications and analysis of various cooling methods—A review. Energies 2021, 14, 1472. [Google Scholar] [CrossRef]
- Wrobel, R.; Mellor, P.H.; Popescu, M.; Staton, D.A. Power loss analysis in thermal design of permanent-magnet machines—A review. IEEE Trans. Ind. Appl. 2015, 52, 1359–1368. [Google Scholar] [CrossRef]
- Preis, K.; Biro, O.; Dyczij-Edlinger, R.; Richter, K.R.; Badics, Z.; Riedler, H.; Stogner, H. Application of FEM to coupled electric, thermal and mechanical problems. IEEE Trans. Magn. 1994, 30, 3316–3319. [Google Scholar] [CrossRef]
- Yu, W.; Hua, W.; Qi, J.; Zhang, H.; Zhang, G.; Xiao, H.; Xu, S.; Ma, G. Coupled magnetic field-thermal network analysis of modular-spoke-type permanent-magnet machine for electric motorcycle. IEEE Trans. Energy Conver. 2020, 36, 120–130. [Google Scholar] [CrossRef]
- Joo, D.; Cho, J.; Woo, K.; Kim, B.; Kim, D. Electromagnetic field and thermal linked analysis of interior permanent-magnet synchronous motor for agricultural electric vehicle. IEEE Trans. Magn. 2011, 47, 4242–4245. [Google Scholar] [CrossRef]
- Jiang, S. High-Speed Permanent Magnet Synchronous Motor Loss Analysis and Temperature Field Calculation. Ph.D. Thesis, Harbin Institute of Technology, Harbin, China, July 2010. [Google Scholar]
- Tikadar, A.; Kumar, N.; Joshi, Y.; Kumar, S. Coupled electro-thermal analysis of permanent magnet synchronous motor for electric vehicles. In Proceedings of the 2020 19th IEEE Intersociety Conference on Thermal and Thermomechanical Phenomena in Electronic Systems (ITherm), Orlando, FL, USA, 26–29 May 2020; IEEE: Washington, DC, USA, 2020; pp. 249–256. [Google Scholar]
- Childs, P.R. Practical Temperature Measurement; Elsevier: Amsterdam, The Netherlands, 2001. [Google Scholar]
- Wu, J. A basic guide to thermocouple measurements. Texas Instrum. 2018, 1–37. Available online: https://www.ti.com/lit/an/sbaa274/sbaa274.pdf?ts=1677435346206&ref_url=https%253A%252F%252Fwww.google.ca%252F (accessed on 5 January 2023).
- Pei, H.; Teng, J.; Yin, J.; Chen, R. A review of previous studies on the applications of optical fiber sensors in geotechnical health monitoring. Measurement 2014, 58, 207–214. [Google Scholar] [CrossRef]
- Chen, J.; Liu, B.; Zhang, H. Review of fiber Bragg grating sensor technology. Front. Optoelectron. China 2011, 4, 204–212. [Google Scholar]
- Allil, A.S.; Da Silva Dutra, F.; Dante, A.; Carvalho, C.C.; Allil, R.C.D.S.; Werneck, M.M. FBG-based sensor applied to flow rate measurements. IEEE Trans. Instrum. Meas. 2020, 70, 7000608. [Google Scholar] [CrossRef]
- López-Amo, M.; López-Higuera, J.M. Multiplexing Techniques for FBG Sensors. In Fiber Bragg Grating Sensors: Recent Advancements, Industrial Applications and Market Exploitation; Bentham Science Publishers: Sharjah, United Arab Emirates, 2011; pp. 99–115. [Google Scholar]
- Hong, C.; Zhang, Y.; Zhang, M.; Leung, L.M.G.; Liu, L. Application of FBG sensors for geotechnical health monitoring, a review of sensor design, implementation methods and packaging techniques. Sens. Actuators A Phys. 2016, 244, 184–197. [Google Scholar] [CrossRef]
- Jin, W. Advanced Photonic Sensors and Applications. In Multiplexed FBG Sensors and Their Applications; SPIE: Washington, DC, USA, 1999; pp. 468–479. [Google Scholar]
- Tshiloz, K.; Smith, A.C.; Mohammed, A.; Djurović, S.; Feehally, T. Real-time insulation lifetime monitoring for motor windings. In Proceedings of the 2016 XXII International Conference on Electrical Machines (ICEM), Lausanne, Switzerland, 4–7 September 2016; IEEE: Washington, DC, USA, 2016; pp. 2335–2340. [Google Scholar]
- Mieloszyk, M.; Ostachowicz, W. An application of Structural Health Monitoring system based on FBG sensors to offshore wind turbine support structure model. Mar. Struct. 2017, 51, 65–86. [Google Scholar] [CrossRef]
- Kumar, A.A.; George, B.; Mukhopadhyay, S.C. Technologies and applications of angle sensors: A review. IEEE Sens. J. 2020, 21, 7195–7206. [Google Scholar]
- Mohammed, A.; Djurović, S. Stator winding internal thermal monitoring and analysis using in situ FBG sensing technology. IEEE Trans. Energy Conver. 2018, 33, 1508–1518. [Google Scholar] [CrossRef]
- Hahn, D.W.; Özisik, M.N. Heat Conduction; John Wiley & Sons: New York, NY, USA, 2012. [Google Scholar]
- Connor, J.J.; Brebbia, C.A. Finite Element Techniques for Fluid Flow; Newnes: London, UK, 2013. [Google Scholar]
- Hill, K.O.; Meltz, G. Fiber Bragg grating technology fundamentals and overview. J. Light. Technol. 1997, 15, 1263–1276. [Google Scholar] [CrossRef]
- Diaz, C.A.; Leal-Junior, A.G.; Andre, P.S.; Da Costa Antunes, P.F.; Pontes, M.J.; Frizera-Neto, A.; Ribeiro, M.R. Liquid level measurement based on FBG-embedded diaphragms with temperature compensation. IEEE Sens. J. 2017, 18, 193–200. [Google Scholar] [CrossRef]
- Jaworski, A.J.; Meng, G. On-line mOReasurement of separation dynamics in primary gas/oil/water separators: Challenges and technical solutions—A review. J. Petrol. Sci. Eng. 2009, 68, 47–59. [Google Scholar] [CrossRef]
- Ionel, D.M.; Popescu, M.; Dellinger, S.J.; Miller, T.; Heideman, R.J.; McGilp, M.I. On the variation with flux and frequency of the core loss coefficients in electrical machines. IEEE Trans. Ind. Appl. 2006, 42, 658–667. [Google Scholar] [CrossRef]
- Huang, X.; Tan, Q.; Li, L.; Li, J.; Qian, Z. Winding temperature field model considering void ratio and temperature rise of a permanent-magnet synchronous motor with high current density. IEEE Trans. Ind. Electron. 2016, 64, 2168–2177. [Google Scholar] [CrossRef]
- Feng, L.; Yu, S.; Zhang, F.; Jin, S.; Sun, Y. Study on performance of high torque and low speed permanent magnet synchronous motor with dynamic eccentricity rotor. Energy Rep. 2022, 8, 1421–1428. [Google Scholar] [CrossRef]
- Bilgin, B.; Liang, J.; Terzic, M.V.; Dong, J.; Rodriguez, R.; Trickett, E.; Emadi, A. Modeling and analysis of electric motors: State-of-the-art review. IEEE Trans. Transp. Electr. 2019, 5, 602–617. [Google Scholar] [CrossRef]
- Cui, J. Optimal Study of the Electromagnetic Parameters of High Torque and Low Speed Submersible Permanent Magnet Synchronous Motor. Ph.D. Thesis, China University of Petroleum (East China), Qinqdao, China, December 2014. [Google Scholar]
- Xu, Y.; Ai, M.; Zhang, F. Oil circulation system inside submersible motor on heat transfer of submersible motor. Electr. Mach. Control./Dianji Yu Kongzhi Xuebao 2019, 23, 80–88. [Google Scholar]
- Jiang, H.; Liu, X.; Zhao, H.; Liu, Y.; Ma, C.; Li, X. Numerical study for removing wax deposition by thermal washing for the waxy crude oil gathering pipeline. Sci. Progress 2020, 103, 0036850420958529. [Google Scholar] [CrossRef]
- Tikadar, A.; Johnston, D.; Kumar, N.; Joshi, Y.; Kumar, S. Comparison of electro-thermal performance of advanced cooling techniques for electric vehicle motors. Appl. Therm. Eng. 2021, 183, 116182. [Google Scholar] [CrossRef]
- Si, J.; Zhao, S.; Feng, H.; Hu, Y.; Cao, W. Analysis of temperature field for a surface-mounted and interior permanent magnet synchronous motor adopting magnetic-thermal coupling method. CES Trans. Electr. Mach. Syst. 2018, 2, 166–174. [Google Scholar] [CrossRef]
- Jia, M.; Hu, J.; Xiao, F.; Yang, Y.; Deng, C. Modeling and analysis of electromagnetic field and temperature field of permanent-magnet synchronous motor for automobiles. Electronics 2021, 10, 2173. [Google Scholar] [CrossRef]














| Parameters | Value |
|---|---|
| Rated power (kW) | 8.5 |
| Rated speed (r/min) | 180 |
| Frequency (Hz) | 15 |
| Rated voltage(V) | 380 |
| Pole/slot | 10/12 |
| Stator inner diameter (mm) | 62 |
| Stator outer diameter (mm) | 102 |
| Gap length (mm) | 0.8 |
| Part | Material | Conductivity (W/m·°C) |
|---|---|---|
| Winding | Copper | 397 |
| Housing | 45# | 46.47 |
| Stator core | DW470 | 35 |
| Stator insulation | Polyimide film | 35 |
| Oil | 45# transformer oil | 0.12 |
| Magnet | N35EH | 9 |
| Shaft | 40Cr | 30.98 |
| Loss Type | Value (W) | Position of Loading |
|---|---|---|
| Core loss | 119.6 | Stator |
| Winding loss | 1854.7 | Winding |
| Mechanical loss | 127.5 | Oil |
| Loss Type | Value (W) | Position of Loading |
|---|---|---|
| Core loss | 119.6 | Stator |
| Winding loss | Winding | |
| Mechanical loss | 127.5 | Oil |
| Part | One-Way Coupled | Two-Way Coupled | ||
|---|---|---|---|---|
| Lowest (°C) | Maximum (°C) | Lowest (°C) | Maximum (°C) | |
| Global | 60 | 80 | 60 | 105 |
| Housing | 65.8 | 67.1 | 73.5 | 76.2 |
| Winding | 78 | 80.4 | 103.2 | 106 |
| Stator core | 65.9 | 68.1 | 73.8 | 78.5 |
| Method | Global (°C) | Housing (°C) | Winding (°C) | Stator Core (°C) |
|---|---|---|---|---|
| One-way coupled | 80.0 | 66.5 | 79.2 | 67 |
| Two-way coupled | 105.0 | 74.9 | 104.2 | 76.15 |
| Difference | +25 | +8.4 | +25 | +9.15 |
| Instrument | Key Data |
|---|---|
| Optical Sensing Interrogator | Model: Micron Optics si155 Sampling frequency: 5 kHz Number of channels: 4 Wavelength accuracy: 2 pm/3 pm Wavelength range: 1520 nm~1600 nm |
| FBG sensor | Centre wavelength: 1549.23 nm Operating temperature: −40 °C~120 °C Temperature sensitivity: ~10 pm/°C |
| Different Methods | Average Temperature of Housing |
|---|---|
| One-way coupled | 66.5 °C |
| Two-way coupled | 74.9 °C |
| FBG sensor | 81.2 °C |
Disclaimer/Publisher’s Note: The statements, opinions and data contained in all publications are solely those of the individual author(s) and contributor(s) and not of MDPI and/or the editor(s). MDPI and/or the editor(s) disclaim responsibility for any injury to people or property resulting from any ideas, methods, instructions or products referred to in the content. |
© 2023 by the authors. Licensee MDPI, Basel, Switzerland. This article is an open access article distributed under the terms and conditions of the Creative Commons Attribution (CC BY) license (https://creativecommons.org/licenses/by/4.0/).
Share and Cite
Xiao, W.; Tan, L.; Cui, J.; Wang, H.; Li, C.; Qin, H.; Zhang, J. A Novel Thermal Analysis Method Based on a Multi-Physics Two-Way Coupled Method and Its Application to Submersible Permanent Magnet Synchronous Motors. Electronics 2023, 12, 1155. https://doi.org/10.3390/electronics12051155
Xiao W, Tan L, Cui J, Wang H, Li C, Qin H, Zhang J. A Novel Thermal Analysis Method Based on a Multi-Physics Two-Way Coupled Method and Its Application to Submersible Permanent Magnet Synchronous Motors. Electronics. 2023; 12(5):1155. https://doi.org/10.3390/electronics12051155
Chicago/Turabian StyleXiao, Wensheng, Liping Tan, Junguo Cui, Hongyan Wang, Changjiang Li, Haozhi Qin, and Jun Zhang. 2023. "A Novel Thermal Analysis Method Based on a Multi-Physics Two-Way Coupled Method and Its Application to Submersible Permanent Magnet Synchronous Motors" Electronics 12, no. 5: 1155. https://doi.org/10.3390/electronics12051155
APA StyleXiao, W., Tan, L., Cui, J., Wang, H., Li, C., Qin, H., & Zhang, J. (2023). A Novel Thermal Analysis Method Based on a Multi-Physics Two-Way Coupled Method and Its Application to Submersible Permanent Magnet Synchronous Motors. Electronics, 12(5), 1155. https://doi.org/10.3390/electronics12051155

