Estimation of IQI for AF Cooperative Single-Carrier Frequency Domain Equalization Systems Using Channel Decoder Feedback
Abstract
1. Introduction
1.1. Relevant Works
1.2. Novelties and Contributions
- Each of the previously reported works adopted a variety of algorithms to estimate and adjust for IQI at each wireless network node, as well as additional algorithms to estimate and equalize fading wireless channels. This article aggregates the impacts of IQI occurring at the source, relay, and destination nodes, as well as the channel impulse responses (CIRs) across nodes, into two unknown elements termed the equivalent CIR.
- Previous investigations of this research problem were only conducted using uncoded broadcasts. However, error-control codes are extensively used in a variety of practical applications. In this work, the soft outputs of an error-control code decoder are used to compute the a posteriori expectations of the data symbols, which are then engaged as training symbols by the offered estimator.
- We illustrate how the decoding process is carried out using the prediction of equivalent CIR.
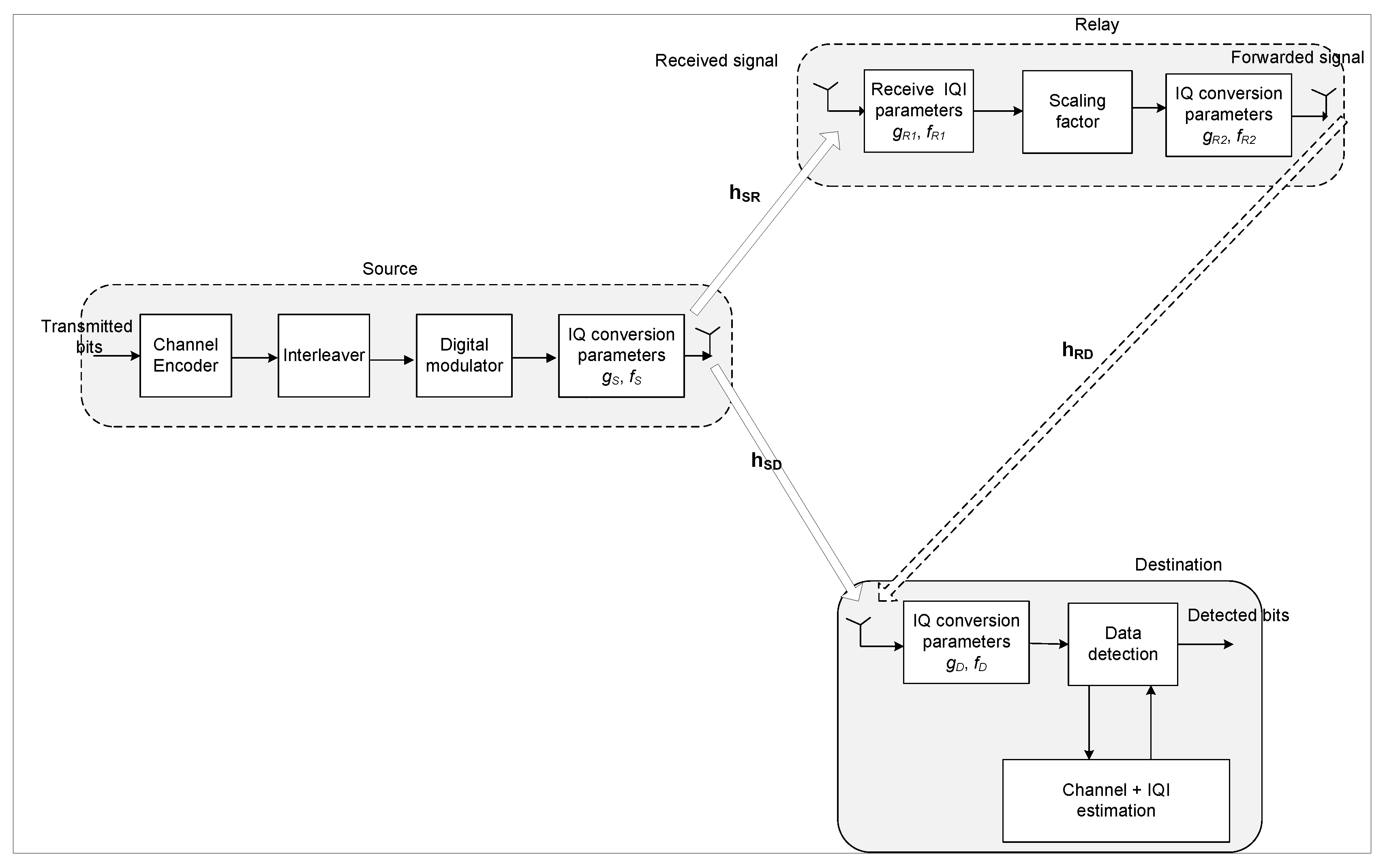
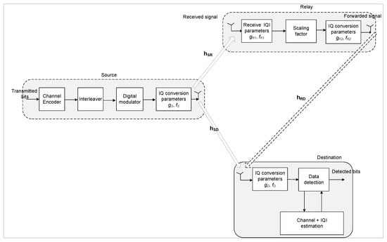
2. System Description
3. Proposed Estimation Algorithm
- The next issue that arises is how to truly find out what the matrices of , , and are in the real world. One expresses the a posteriori expectation of a transmitted symbol asTherefore, the a posteriori expectation of the matrix shown in (14) is created by swapping each matrix component with its associated a posteriori expectation calculated in (26). As a result, the matrices of and may be simply formed as and , where represents the a posteriori expectation of the matrix .
- In line with the widely held belief that data symbols are not independent from one another, it is easy to show that and are fairly portrayed by and , respectively.
- It is important to recompute the a posteriori probability , and after each instance, we make a change to and ). This entails restarting the channel decoder, which significantly complicates data processing. We utilize the embedded estimating technique [33,34] to avoid this computational cost. When and are adjusted, the channel decoder is not rebooted; instead, it preserves the extrinsic and a priori probabilities computed during the last round of the channel decoder. In this case, the cost of the suggested EM estimation method is simplified.
4. Proposed Detector
5. Simulation Results
6. Conclusions
Author Contributions
Funding
Institutional Review Board Statement
Informed Consent Statement
Data Availability Statement
Acknowledgments
Conflicts of Interest
References
- Parveen, N.; Abdullah, K.; Islam, M.R.; Abbasi, M.A.K. Performance Analysis Antenna Diversity Technique with Wavelet Transform Using Array Gain for MillimeterWave Communication System. Electronics 2022, 11, 2626. [Google Scholar] [CrossRef]
- Wasim, M.; Khera, S.; Malik, P.K.; Kumari, S.V.; Das, S.; El-Shafai, W.; Aly, M.H. Base Station MIMO Antenna in 1 × 6 Array Configurations with Reflector Design for Sub-6 GHz 5G Applications. Electronics 2023, 12, 669. [Google Scholar] [CrossRef]
- Srikar, D.; Nella, A.; Mamidi, R.; Babu, A.; Das, S.; Lavadiya, S.; Algarni, A.D.; El-Shafai, W. A Novel Integrated UWB Sensing and 8-Element MIMO Communication Cognitive Radio Antenna System. Electronics 2023, 12, 330. [Google Scholar] [CrossRef]
- Suresh, A.C.; Reddy, T.S.; Madhav, B.T.P.; Das, S.; Lavadiya, S.; Algarni, A.D.; El-Shafai, W. Investigations on Stub-Based UWB-MIMO Antennas to Enhance Isolation Using Characteristic Mode Analysis. Micromachines 2022, 13, 2088. [Google Scholar] [CrossRef] [PubMed]
- Tseng, F.S.; Lin, C.T.; Lin, W.L.; Chen, K.Y. Finite-Order Filter Designs of Source and Multiple Full-Duplex Relays for Cooperative Communications in Presence of Frequency- Selective Fading and Inter-Relay Interference. IEEE Trans. Commun. 2022, 70, 3377–3391. [Google Scholar] [CrossRef]
- Biswas, N.; Wang, Z.; Vandendorpe, L.; Mirghasemi, H. On Joint Cooperative Relaying, Resource Allocation, and Scheduling for Mobile Edge Computing Networks. IEEE Trans. Commun. 2022, 70, 5882–5897. [Google Scholar] [CrossRef]
- Rauniyar, A.; Osterbo, O.N.; Hakegard, J.E.; Engelstad, P.E. Secrecy Performance Analysis of Cooperative Nonorthogonal Multiple Access in IoT Networks. IEEE Sensors J. 2022, 22, 19030–19045. [Google Scholar] [CrossRef]
- Shaham, S.; Dang, S.; Wen, M.; Mumtaz, S.; Menon, V.G.; Li, C. Enabling Cooperative Relay Selection by Transfer Learning for the Industrial Internet of Things. IEEE Trans. Cogn. Commun. Netw. 2022, 8, 1131–1146. [Google Scholar] [CrossRef]
- Li, Q.; Hu, R.Q.; Qian, Y.; Wu, G. Cooperative communications for wireless networks: Techniques and applications in LTE-advanced systems. IEEE Wirel. Commun. 2012, 19, 22–29. [Google Scholar] [CrossRef]
- Zhang, H.; Pan, G.; Ke, S.; Wang, S.; An, J. Outage Analysis of Cooperative Satellite-Aerial-Terrestrial Networks With Spatially Random Terminals. IEEE Trans. Commun. 2022, 70, 4972–4987. [Google Scholar] [CrossRef]
- Ghosh, S.; Acharya, T.; Maity, S.P. Outage Analysis in SWIPT Enabled Cooperative AF/DF Relay Assisted Two-Way Spectrum Sharing Communication. IEEE Trans. Cogn. Commun. Netw. 2022, 8, 1434–1443. [Google Scholar] [CrossRef]
- Jin, X. Amplify-Quantize-Forward Relay Channel With Quadrature Amplitude Modulation. IEEE Access 2022, 10, 89445–89457. [Google Scholar] [CrossRef]
- Pan, X.; Liu, S.; Yan, S. Nonlinearity-Based Ranging Technique in SC-FDE Communication System With Oversampled Signals. IEEE Access 2019, 7, 49632–49640. [Google Scholar] [CrossRef]
- Qiao, Y.; Li, J.; He, B.; Li, W.; Xin, T. A Novel Signal Detection Scheme Based on Adaptive Ensemble Deep Learning Algorithm in SC-FDE Systems. IEEE Access 2020, 8, 123514–123523. [Google Scholar] [CrossRef]
- Zhang, X.; Xia, Y.; Li, C.; Yang, L.; Mandic, D.P. Complex Properness Inspired Blind Adaptive Frequency-Dependent I/Q Imbalance Compensation for Wideband Direct-Conversion Receivers. IEEE Trans. Wirel. Commun. 2020, 19, 5982–5992. [Google Scholar] [CrossRef]
- Moon, S.M.; Lee, H.L. Dual-Band Direct Conversion Receiver With Additive Mixing Architecture. IEEE Access 2022, 10, 15436–15442. [Google Scholar] [CrossRef]
- Mach, P.; Becvar, Z. Device-to-Device Relaying: Optimization, Performance Perspectives, and Open Challenges Towards 6G Networks. IEEE Commun. Surv. Tutorials 2022, 24, 1336–1393. [Google Scholar] [CrossRef]
- Hossain, M.A.; Md Noor, R.; Yau, K.L.A.; Ahmedy, I.; Anjum, S.S. A Survey on Simultaneous Wireless Information and Power Transfer With Cooperative Relay and Future Challenges. IEEE Access 2019, 7, 19166–19198. [Google Scholar] [CrossRef]
- Chen, C.C.; Ku, M.L. Carrier Frequency Offset Estimation Bound for OFDM-Based Single Relay Networks With Multipath Receptions. IEEE Access 2019, 7, 63900–63912. [Google Scholar] [CrossRef]
- Zhang, Z.; Long, K.; Vasilakos, A.V.; Hanzo, L. Full-Duplex Wireless Communications: Challenges, Solutions, and Future Research Directions. Proc. IEEE 2016, 104, 1369–1409. [Google Scholar] [CrossRef]
- Abdallah, S.; Salameh, A.I.; Saad, M. Joint Channel, Carrier Frequency Offset and I/Q Imbalance Estimation in Ambient Backscatter Communication Systems. IEEE Commun. Lett. 2021, 25, 2250–2254. [Google Scholar] [CrossRef]
- Cheng, X.; Yang, Y.; Li, S. Joint Compensation of Transmitter and Receiver I/Q Imbalances for SC-FDE Systems. IEEE Trans. Veh. Technol. 2020, 69, 8483–8498. [Google Scholar] [CrossRef]
- Mohammadian, A.; Tellambura, C. RF Impairments in Wireless Transceivers: Phase Noise, CFO, and IQ Imbalance—A Survey. IEEE Access 2021, 9, 111718–111791. [Google Scholar] [CrossRef]
- Sandell, M.; Tsimbalo, E.; Jardak, S.; Uchida, D.; Akita, K.; Yoda, D.; Kawaguchi, T.; Sano, M. Estimation of Wideband IQ Imbalance in MIMO OFDM Systems With CFO. IEEE Trans. Wirel. Commun. 2021, 20, 5821–5830. [Google Scholar] [CrossRef]
- Qi, J.; Aissa, S.; Alouini, M.S. Analysis and compensation of I/Q imbalance in amplify-and-forward cooperative systems. In Proceedings of the 2012 IEEE Wireless Communications and Networking Conference (WCNC), Paris, France, 1–4 April 2012; pp. 215–220. [Google Scholar] [CrossRef]
- Qi, J.; Aissa, S.; Alouini, M.S. Impact of I/Q imbalance on the performance of two-way CSI-assisted AF relaying. In Proceedings of the 2013 IEEE Wireless Communications and Networking Conference (WCNC), Shanghai, China, 7–10 April 2013; pp. 2507–2512. [Google Scholar] [CrossRef]
- Mokhtar, M.; Gomaa, A.; Al-Dhahir, N. OFDM AF Relaying Under I/Q Imbalance: Performance Analysis and Baseband Compensation. IEEE Trans. Commun. 2013, 61, 1304–1313. [Google Scholar] [CrossRef]
- Li, J.; Matthaiou, M.; Svensson, T. I/Q Imbalance in AF Dual-Hop Relaying: Performance Analysis in Nakagami-m Fading. IEEE Trans. Commun. 2014, 62, 836–847. [Google Scholar] [CrossRef]
- Canbilen, A.E.; Ikki, S.S.; Basar, E.; Gultekin, S.S.; Develi, I. Impact of I/Q Imbalance on Amplify-and-Forward Relaying: Optimal Detector Design and Error Performance. IEEE Trans. Commun. 2019, 67, 3154–3166. [Google Scholar] [CrossRef]
- Gao, Y.; Chen, Y.; Chen, N.; Zhang, J. Performance Analysis of Dual-Hop Relaying With I/Q Imbalance and Additive Hardware Impairment. IEEE Trans. Veh. Technol. 2020, 69, 4580–4584. [Google Scholar] [CrossRef]
- Cheng, H.; Xia, Y.; Huang, Y.; Yang, L.; Mandic, D.P. Joint Channel Estimation and Tx/Rx I/Q Imbalance Compensation for GFDM Systems. IEEE Trans. Wirel. Commun. 2019, 18, 1304–1317. [Google Scholar] [CrossRef]
- Samara, L.; Gouissem, A.; Hamila, R.; Hasna, M.O.; Al-Dhahir, N. Full-Duplex Amplify-and-Forward Relaying Under I/Q Imbalance. IEEE Trans. Veh. Technol. 2020, 69, 7966–7970. [Google Scholar] [CrossRef]
- Marey, M. Solving IQ Mismatch Problem for Two-Path Successive Relaying OFDMA Uplink Systems With Direct Conversion Transceivers. IEEE Wirel. Commun. Lett. 2019, 8, 33–36. [Google Scholar] [CrossRef]
- Marey, M. Soft-Information Aided Channel Estimation With IQ Imbalance for Alternate-Relaying OFDM Cooperative Systems. IEEE Wirel. Commun. Lett. 2018, 7, 308–311. [Google Scholar] [CrossRef]
- Marey, M.; Mostafa, H.; Alshebeili, S.A.; Dobre, O.A. Iterative Modulation Classification Algorithm for Two-Path Successive Relaying Systems. IEEE Wirel. Commun. Lett. 2021, 10, 2017–2021. [Google Scholar] [CrossRef]
- Fernandez, J. Joint Synchronization and Compressive Channel Estimation for Frequency-Selective Hybrid mmWave MIMO Systems. IEEE Trans. Wirel. Commun. 2022, 21, 548–562. [Google Scholar] [CrossRef]
- Marey, M.; Mostafa, H. Autonomous Modulation Categorization Algorithm for Amplify and Forward Relaying Diversity Systems. Electronics 2022, 11, 1899. [Google Scholar] [CrossRef]
- Bedeer, E.; Marey, M.; Dobre, O.; Baddour, K. Adaptive Bit Allocation for OFDM Cognitive Radio Systems with Imperfect Channel Estimation. In Proceedings of the 2012 IEEE Radio and Wireless Symposium, Santa Clara, CA, USA, 15–18 January 2012; pp. 359–362. [Google Scholar] [CrossRef]
- M. Marey, H. Mostafa, O. A. Dobre, and M. Ahmed. Data Detection Algorithms for BICM Alternate-Relaying Cooperative Systems with Multiple-Antenna Destination. IEEE Trans. Veh. Technol. 2016, 65, 3802–3807. [Google Scholar] [CrossRef]
- L. Xiang, R. Maunder, and L. Hanzo. Concurrent OFDM Demodulation and Turbo Decoding for Ultra Reliable Low Latency Communication. IEEE Trans. Veh. Technol. 2020, 69, 1281–1290. [Google Scholar] [CrossRef]
- Z. Wu, L. Zhang, and Z. Zhong. A Maximum Cosinoidal Cost Function Method for Parameter Estimation of RSC Turbo Codes. IEEE Commun. Lett. 2019, 23, 390–393. [Google Scholar] [CrossRef]








Disclaimer/Publisher’s Note: The statements, opinions and data contained in all publications are solely those of the individual author(s) and contributor(s) and not of MDPI and/or the editor(s). MDPI and/or the editor(s) disclaim responsibility for any injury to people or property resulting from any ideas, methods, instructions or products referred to in the content. |
© 2023 by the authors. Licensee MDPI, Basel, Switzerland. This article is an open access article distributed under the terms and conditions of the Creative Commons Attribution (CC BY) license (https://creativecommons.org/licenses/by/4.0/).
Share and Cite
Marey, M.; Mostafa, H. Estimation of IQI for AF Cooperative Single-Carrier Frequency Domain Equalization Systems Using Channel Decoder Feedback. Electronics 2023, 12, 863. https://doi.org/10.3390/electronics12040863
Marey M, Mostafa H. Estimation of IQI for AF Cooperative Single-Carrier Frequency Domain Equalization Systems Using Channel Decoder Feedback. Electronics. 2023; 12(4):863. https://doi.org/10.3390/electronics12040863
Chicago/Turabian StyleMarey, Mohamed, and Hala Mostafa. 2023. "Estimation of IQI for AF Cooperative Single-Carrier Frequency Domain Equalization Systems Using Channel Decoder Feedback" Electronics 12, no. 4: 863. https://doi.org/10.3390/electronics12040863
APA StyleMarey, M., & Mostafa, H. (2023). Estimation of IQI for AF Cooperative Single-Carrier Frequency Domain Equalization Systems Using Channel Decoder Feedback. Electronics, 12(4), 863. https://doi.org/10.3390/electronics12040863

