Research on Road Sign Detection and Visual Depth Perception Technology for Mobile Robots
Abstract
1. Introduction
2. Materials and Methods
2.1. Construction of the Road Signs Sample Dataset
2.2. Overall Solution for Mobile Robot Target (Road Sign) Detection and Visual Depth Perception
2.3. Yolov5 Network Model
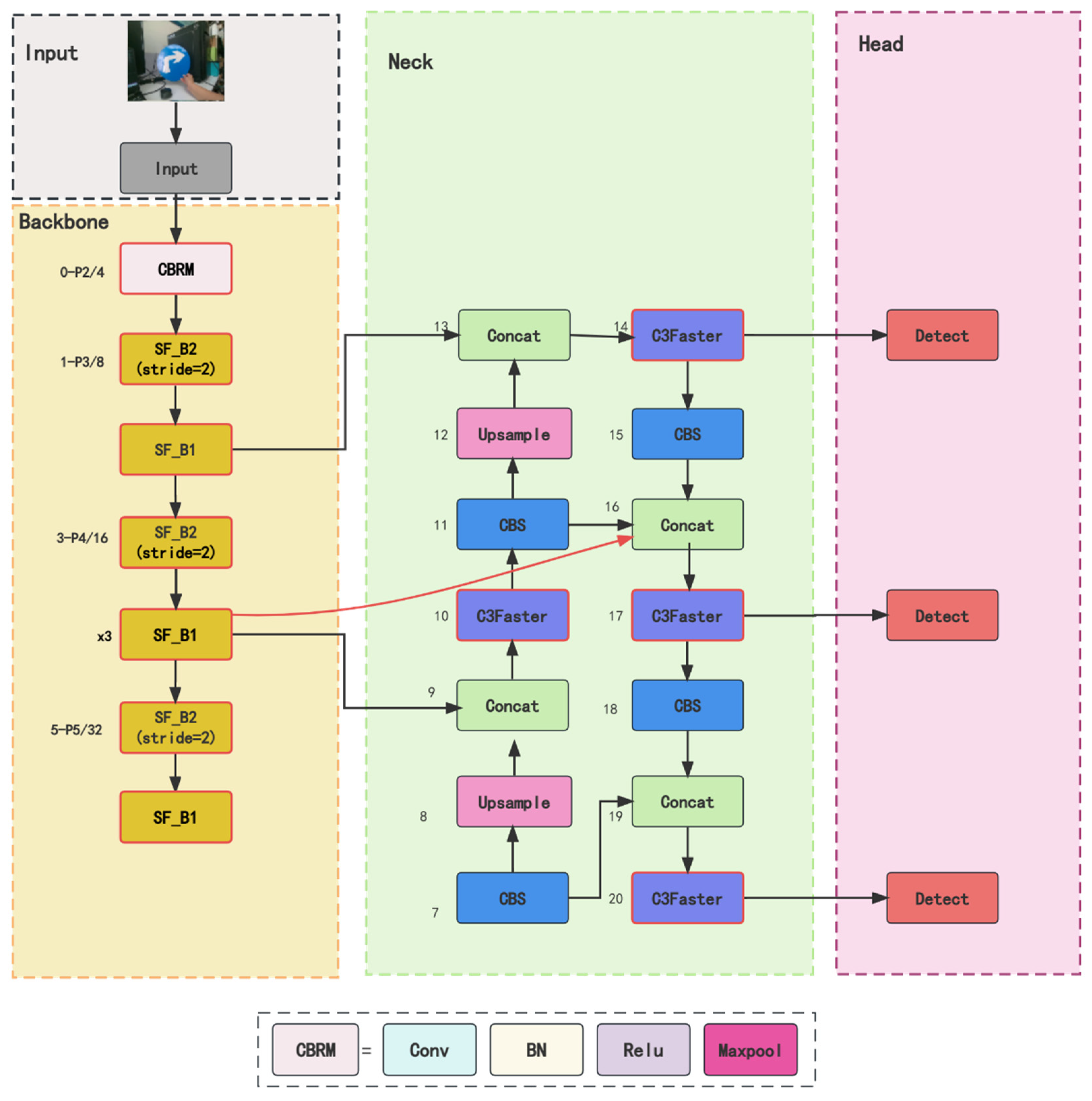
2.4. Improved Yolov5 Network Model
2.4.1. Reduction of ShuffleNet V2 and Its Stacking Structure
2.4.2. Building the C3Faster Module
2.4.3. BiFPN and Its Simplification
2.4.4. Yolov5-SC3FB Network Model
2.5. Introduction, Principle, Accuracy Test, and Alignment of Intel RealSense D455
2.6. Improved Filtering Method for Obtaining Depth Values of Centroids
2.7. Evaluation Indicators
2.7.1. Evaluation Indicators of the Model
- (1)
- Metrics to measure whether the model is lightweight
- (2)
- Evaluation index of model detection effect
- (3)
- Model speed evaluation index
2.7.2. Accuracy Evaluation Index of the Measured Depth Values
2.8. Mobile Robot Platform
3. Results and Analysis
3.1. Experiments and Analysis of the Improved Yolov5-SC3FB Model
3.1.1. Model Training Platform
3.1.2. Network Performance Analysis
3.2. Intel Realsense D455 Camera Testing and Camera Alignment Experiment
3.2.1. Camera Accuracy Test Experiment
3.2.2. Camera Alignment Experiments
3.3. Experiment and Error Analysis of the Improved Filtering Method for Obtaining the Depth Value of the Centroid
3.4. Fusion of Yolov5-SC3FB road Sign Detection Model with Improved Filtering Method for Obtaining Centroid Depth Values
3.5. Mobile Robot Road Sign Detection and Depth Perception Experiment
4. Discussion and Conclusions
Author Contributions
Funding
Data Availability Statement
Conflicts of Interest
References
- Nillson, N.J. Shakey the Robot. SRI Int. Tech. Note 1984, 323. Available online: https://www.mendeley.com/catalogue/e16fcde6-d477-3f1c-ab20-8f0505435aa5/ (accessed on 14 July 2023).
- Matijevic, J. Sojourner: The Mars pathfinder microrover flight experiment. Space Technol. 1997, 3, 143–149. [Google Scholar] [CrossRef]
- Maisonnier, B.; Magnenat, S. NAO: A Humanoid Robot Platform for Autonomy and Interactive Social Robotics. Adv. Robot. 2008, 22, 1233–1264. [Google Scholar]
- Abubakkar, A.; Achuthan, R.; Gowri Shankar, S.; Yeasigan, S.K.; Manoj Kumar, K. Design and fabrication of mobile app-controlled floor sweeper. Mater. Today Proc. 2022, 55, 365–369. [Google Scholar]
- Seo, S.; Jung, H. A robust collision prediction and detection method based on neural network for autonomous delivery robots. ETRI J. 2023, 45, 329–337. [Google Scholar] [CrossRef]
- Li, S.F.; Zheng, P.; Liu, S.C.; Wang, Z.X.; Wang, X.V.; Zhang, L.Y.; Wang, L.H. Proactive human–robot collaboration: Mutual-cognitive, predictable, and self-organising perspectives. Robot. Comput.-Integr. Manuf. 2023, 81, 102510. [Google Scholar] [CrossRef]
- Wang, X.; Guo, J.; Yi, J.L.; Song, Y.C.; Xu, J.D.; Yan, W.Q.; Fu, X. Real-time and efficient multi-scale traffic sign detection method for driverless cars. Sensors 2022, 22, 6930. [Google Scholar] [CrossRef]
- Shimada, T.; Nishikawa, H.; Kong, X.; Tomiyama, H. Fast and High-Quality Monocular Depth Estimation with Optical Flow for Autonomous Drones. Drones 2023, 7, 134. [Google Scholar] [CrossRef]
- Park, H.J.; Kim, K.B. Depth image correction for Intel® realsense depth camera. Indones. J. Electr. Eng. Comput. Sci. 2020, 19, 1021–1027. [Google Scholar] [CrossRef]
- Jiang, J.H.; Jiang, Y.H.; Zhang, L. Workpiece detection and localization system based on neural network and depth camera. Trans. Sens. Microsyst. 2020, 39, 82–85. [Google Scholar]
- Guo, N.B.; Chen, X.Y.; Xue, J.S. Research Overview of Infrared Camera Based on Time of Flight. Trans. J. Ordnance Equip. Eng. 2017, 38, 152–159. [Google Scholar]
- Ma, X.; Shu, B.L.; Li, J.C. Binocular Stereo Vision Ranging Technology. Trans. Electron. Des. Eng. 2016, 24, 81–83. [Google Scholar]
- Chen, Y.J.; Zuo, W.M.; Wang, K.Q.; Wu, Q.F. Survey on Structured Light Pattern Codification Methods. Trans. Mini-Micro Syst. 2010, 31, 1856–1863. [Google Scholar]
- Sai, D. Intel will launch immersive and user-friendly interactive devices in 2014. Trans. Appl. IC 2014, 20–21. (In Chinese) [Google Scholar] [CrossRef]
- Tadic, V.; Odry, A.; Kecskes, I.; Burkus, E. Application of Intel realsense cameras for depth image generation in robotics. WSEAS Transac. Comput 2019, 18, 2224–2872. [Google Scholar]
- Bayer, J.; Faigl, J. On autonomous spatial exploration with small hexapod walking robot using tracking camera intel realsense t265. In Proceedings of the European Conference on Mobile Robots (ECMR), Prague, Czech Republic, 4–6 September 2019. [Google Scholar]
- Ahluwalia, V.; Arents, J.; Oraby, A.; Greitans, M. Construction and benchmark of an autonomous tracked mobile robot system. Robot. Syst. Appl. 2022, 2, 15–28. [Google Scholar] [CrossRef]
- Yoshida, T.; Kawahara, T.; Fukao, T. Fruit recognition method for a harvesting robot with RGB-D cameras. ROBOMECH J. 2022, 9, 15. [Google Scholar] [CrossRef]
- Girshick, R.; Donahue, J.; Darrell, T.; Malik, J. Rich feature hierarchies for accurate object detection and semantic segmentation. In Proceedings of the IEEE Conference on Computer Vision and Pattern Recognition (CVPR), Columbus, OH, USA, 23–28 June 2014. [Google Scholar]
- Girshick, R. Fast R-CNN. In Proceedings of the IEEE International Conference on Computer Vision, Santiago, Chile, 18 April 2015. [Google Scholar]
- Ren, S.; He, K.; Girshick, R.; Sun, J. Faster R-CNN: Towards real-time object detection with region proposal networks. Adv. Neural Inf. Process. Syst. 2015, 28, 1440–1448. [Google Scholar] [CrossRef]
- Redmon, J.; Divvala, S.; Girshick, R.; Farhadi, A. You only look once: Unified, real-time object detection. In Proceedings of the IEEE Conference on Computer Vision and Pattern Recognition, Las Vegas, NV, USA, 27–30 June 2016. [Google Scholar]
- Redmon, J.; Farhadi, A. YOLO9000: Better, faster, stronger. In Proceedings of the IEEE Conference on Computer Vision and Pattern Recognition (CVPR), Honolulu, HI, USA, 21–26 July 2017. [Google Scholar]
- Redmon, J.; Farhadi, A. Yolov3: An incremental improvement. arXiv 2018, arXiv:1804.02767. [Google Scholar]
- Bochkovskiy, A.; Wang, C.Y.; Liao, H.Y.M. Yolov4: Optimal speed and accuracy of object detection. arXiv 2020, arXiv:2004.10934. [Google Scholar]
- Li, C.Y.; Li, L.L.; Jiang, H.L.; Weng, K.H.; Geng, Y.F.; Li, L.; Ke, Z.D.; Li, Q.Y.; Cheng, M.; Nie, W.Q.; et al. YOLOv6: A single-stage object detection framework for industrial applications. arXiv 2022, arXiv:2209.02976. [Google Scholar]
- Wang, C.Y.; Bochkovskiy, A.; Liao, H.Y.M. YOLOv7: Trainable bag-of-freebies sets new state-of-the-art for real-time object detectors. arXiv 2022, arXiv:2207.02696. [Google Scholar]
- Li, C.Y.; Li, L.L.; Geng, Y.F.; Jiang, H.L.; Cheng, M.; Zhang, B.; Ke, Z.D.; Xu, X.M.; Chu, X.X. YOLOv6 v3. 0: A Full-Scale Reloading. arXiv 2023, arXiv:2301.05586. [Google Scholar]
- Liu, W.; Anguelov, D.; Erhan, D.; Szegedy, C.; Reed, S.; Fu, C.Y.; Berg, A.C. Ssd: Single shot multibox detector. In Proceedings of the Computer Vision–ECCV 2016: 14th European Conference, Amsterdam, The Netherlands, 11–14 October 2016; Springer International Publishing: Amsterdam, The Netherlands, 2016. [Google Scholar]
- Lin, T.Y.; Dollár, P.; Girshick, R.; He, K.; Hariharan, B.; Belongie, S. Feature pyramid networks for object detection. In Proceedings of the IEEE Conference on Computer Vision and Pattern Recognition (CVPR), Honolulu, HI, USA, 21–26 July 2017. [Google Scholar]
- Mei, Y.Q.; Fan, Y.C.; Zhang, Y.L.; Yu, J.H.; Zhou, Y.Q.; Liu, D.; Fu, Y.; Huang, T.S.; Shi, H. Pyramid attention networks for image restoration. arXiv 2020, arXiv:2004.13824. [Google Scholar]
- Ma, N.; Zhang, X.; Zheng, H.T.; Sun, J. Shufflenet v2: Practical guidelines for efficient cnn architecture design. In Proceedings of the European Conference on Computer Vision (ECCV), Munich, Germany, 8–14 September 2018. [Google Scholar]
- Chen, J.; Kao, S.H.; He, H.; Zhuo, W.P.; Wen, S.; Lee, C.H.; Gary Chan, S.H. Run, Don’t Walk: Chasing Higher FLOPS for Faster Neural Networks. arXiv 2023, arXiv:2303.03667. [Google Scholar]
- Tan, M.; Pang, R.; Le, Q.V. Efficientdet: Scalable and efficient object detection. In Proceedings of the IEEE/CVF Conference on Computer Vision and Pattern Recognition, Seattle, WA, USA, 13–19 June 2020. [Google Scholar]
- Dong, C.X.; Si, Z.J.; Liu, J.D. Design of Offset Machine Perception Display System Based on Intel RealSense. Trans. Packag. Eng. 2017, 38, 204–208. [Google Scholar]





















| Layer | Output Size | KSize | Stride | Repeat | Output Channels |
|---|---|---|---|---|---|
| Image | 640 × 640 | 3 | |||
| ConvBNReLU | 320 × 320 | 3 × 3 | 2 | 1 | 32 |
| Maxpool | 160 × 160 | 3 × 3 | 2 | 1 | 32 |
| Stage2 | 80 × 80 | 2 | 1 | 32 | |
| 80 × 80 | 1 | 1 | 32 | ||
| Stage3 | 40 × 40 | 2 | 1 | 64 | |
| 40 × 40 | 1 | 3 | 64 | ||
| Stage4 | 20 × 20 | 2 | 1 | 128 | |
| 20 × 20 | 1 | 1 | 128 |
| Name of Each Part of the Robot | The Specific Composition of Each Part |
|---|---|
| actuator | Maxon RE35 DC motor |
| Mecanum wheel | |
| drive system | DC Motor Drive Unit RMDS-108 |
| Driver control unit Arduino mega 2560 | |
| control system | IPC (Industrial Personal Computer) |
| vision system | Intel RealSense D455 |
| GPU | NVIDIA GeForce RTX 2080 Super |
|---|---|
| CPU | IntelI CITM) i9-10900K CPU @ 3.70 GHz |
| Video Card Memory | 8 G |
| Memory | 16 GB |
| Operation System | Ubuntu 18.04.1 |
| CUDA version | 10.2 |
| CUDNN version | 8.3.0 |
| Experiment | Strategy A | Strategy B | Strategy C | Parameters (M) | GFLOPS | Size (MB) | mAP@0.5 | mAP@0.5:0.95 |
|---|---|---|---|---|---|---|---|---|
| Yolov5n | 1.76 | 4.1 | 3.9 | 0.995 | 0.958 | |||
| Experiment 1 | √ | 0.22 | 0.5 | 0.78 | 0.994 | 0.901 | ||
| Experiment 2 | √ | 1.63 | 3.9 | 3.6 | 0.995 | 0.966 | ||
| Experiment 3 | √ | 1.78 | 4.2 | 3.9 | 0.995 | 0.971 | ||
| Ours | √ | √ | √ | 0.19 | 0.5 | 0.72 | 0.995 | 0.898 |
| Measuring Distance (mm) | Actual Physical Distance (mm) | Z Accuracy (%) | Fill-Rate (%) | Plane Fit RMS Error (%) | Angle (Deg) |
|---|---|---|---|---|---|
| 391.73 | 400 | −1.77 | 99.99 | 0.10 | 3.51 |
| 502.21 | 500 | 0.91 | 100.00 | 0.10 | 4.07 |
| 600.06 | 600 | 0.29 | 99.99 | 0.09 | 1.91 |
| 702.74 | 700 | 0.4 | 99.99 | 0.10 | 2.23 |
| 805.58 | 800 | 0.74 | 100.00 | 0.13 | 0.41 |
| 906.18 | 900 | 0.76 | 99.99 | 0.11 | 0.40 |
| 1007.75 | 1000 | 0.84 | 99.99 | 0.21 | 0.76 |
| 1103.03 | 1100 | 1.46 | 100.00 | 0.25 | 3.92 |
| 1216.41 | 1200 | 1.58 | 99.99% | 0.43 | 2.96 |
| True Depth Value (mm) | Measured Depth Value (mm) | Depth Error (mm) | Depth Relative Error |
|---|---|---|---|
| 300 | 304.23 | 4.23 | 1.41% |
| 400 | 405.28 | 5.28 | 1.32% |
| 500 | 506.36 | 6.36 | 1.27% |
| 600 | 605.72 | 5.72 | 0.95% |
| 700 | 706.43 | 6.43 | 0.92% |
| 800 | 806.37 | 6.37 | 0.80% |
| 900 | 907.82 | 7.82 | 0.87% |
| Extraction of Detected Road Sign Category Information | Extraction of the Acquired Road Sign Depth Information | Control Commands Sent by the Serial Port | Autonomous Running State of the Robot |
|---|---|---|---|
| left | >0.4 m | No command | Go straight |
| ≤0.4 m | ‘l’ | Turn left | |
| right | >0.4 m | No command | Go straight |
| ≤0.4 m | ‘r’ | Turn right | |
| ban | >0.4 m | No command | Go straight |
| ≤0.4 m | ‘b’ | Backward | |
| stop | >0.4 m | No command | Go straight |
| ≤0.4 m | ‘s’ | Stop |
Disclaimer/Publisher’s Note: The statements, opinions and data contained in all publications are solely those of the individual author(s) and contributor(s) and not of MDPI and/or the editor(s). MDPI and/or the editor(s) disclaim responsibility for any injury to people or property resulting from any ideas, methods, instructions or products referred to in the content. |
© 2023 by the authors. Licensee MDPI, Basel, Switzerland. This article is an open access article distributed under the terms and conditions of the Creative Commons Attribution (CC BY) license (https://creativecommons.org/licenses/by/4.0/).
Share and Cite
Zhao, J.; Liu, Y. Research on Road Sign Detection and Visual Depth Perception Technology for Mobile Robots. Electronics 2023, 12, 3202. https://doi.org/10.3390/electronics12143202
Zhao J, Liu Y. Research on Road Sign Detection and Visual Depth Perception Technology for Mobile Robots. Electronics. 2023; 12(14):3202. https://doi.org/10.3390/electronics12143202
Chicago/Turabian StyleZhao, Jianwei, and Yushuo Liu. 2023. "Research on Road Sign Detection and Visual Depth Perception Technology for Mobile Robots" Electronics 12, no. 14: 3202. https://doi.org/10.3390/electronics12143202
APA StyleZhao, J., & Liu, Y. (2023). Research on Road Sign Detection and Visual Depth Perception Technology for Mobile Robots. Electronics, 12(14), 3202. https://doi.org/10.3390/electronics12143202

