Next Article in Journal
Novel Heuristic Optimization Technique to Solve Economic Load Dispatch and Economic Emission Load Dispatch Problems
Previous Article in Journal
Real-Time Statistical Measurement of Wideband Signals Based on Software Defined Radio Technology
 
 
Font Type:
Arial Georgia Verdana
Font Size:
Aa Aa Aa
Line Spacing:
Column Width:
Background:
Article

A Smart System for Environmental Parameter Monitoring in Underwater Archaeological Sites

by
Marco Lupia
1,
Gianfranco Gagliardi
1,*,
Gianni Cario
1,
Francesco Cicchello Gaccio
2,
Vincenzo D’Angelo
2 and
Paolo Folino
2
1
Dipartimento di Ingegneria Elettronica, Informatica e Sistemistica (DIMES), Universitá della Calabria, 87036 Rende, Cosenza, Italy
2
Applicon s.r.l., Viale De Filippis, 326, 88100 Catanzaro, Calabria, Italy
*
Author to whom correspondence should be addressed.
Electronics 2023, 12(13), 2918; https://doi.org/10.3390/electronics12132918
Submission received: 3 June 2023 / Revised: 29 June 2023 / Accepted: 30 June 2023 / Published: 3 July 2023
(This article belongs to the Section Systems & Control Engineering)

Abstract

In this paper, we present a prototype for the remote monitoring of underwater archaeological sites. The system aims to provide autonomous and real-time data collection from environmental probes and also includes biofouling detection based on image processing. The monitoring system is equipped with sensors to measure various parameters of interest, including temperature, pH, conductivity, dissolved oxygen, and oxidation-reduction potential. To detect biofouling, a camera is integrated into the system, and an analysis is performed on the captured images utilizing indices such as the Normalized Difference Vegetation Index (NDVI) and the PYM method. The system consists of a subsea node placed near the monitoring site, connected to a surface buoy through an umbilical cable. The surface buoy contains an LTE router for data transmission to a remote web platform for data storage and visualization. The hardware of the underwater node includes an embedded computer, responsible for providing functionalities for image processing and interfacing with the web platform, and a micro-controller board to read the sensor measurements. The developed remote monitoring system has been tested in a marine environment and offers a comprehensive solution for long-term environmental parameter analysis, biofouling detection, and real-time data access. It holds great potential for applications in marine research, environmental monitoring, and ecosystem studies.

1. Introduction

This paper reports the results of a recently concluded R&D project, MaTACoS (Materiali e Tecnologie avanzate alla Conservazione Subacquea), which aimed at the development of all hardware/software components for a remote monitoring system for underwater archaeological sites. Underwater archaeological sites hold a significant amount of information about past human societies and civilizations that cannot be found on land. These sites may include shipwrecks, submerged settlements, or sunken artifacts, which can provide insights into maritime trade, shipbuilding, navigation, and other aspects of the human experience. Additionally, underwater archaeological sites can reveal information about the environment and climate of the past, including sea level changes, flora, and fauna. Protecting these sites is crucial to preserving these unique and valuable historical records, as they are often subject to natural [1] and human-derived threats. Human activities such as fishing, oil exploration, and commercial development can damage or destroy underwater archaeological sites. Natural processes such as erosion and storms can also cause damage over time [2]. Furthermore, underwater archaeological sites are at risk of looting and destruction by treasure hunters and commercial salvagers seeking to profit from the sale of artifacts. The loss of underwater archaeological sites results in the significant loss of historical and cultural knowledge, which cannot be retrieved once destroyed. Therefore, it is essential to recognize the importance of underwater archaeological sites and take measures to protect and preserve them for the benefit of future generations.
In recent decades, the study of the degradation phenomena occurring on archaeological sites located in underwater environments has gained significant interest. The latest guidelines issued by scientific and international organizations dedicated to the protection of cultural heritage emphasize the importance of promoting, protecting, and preserving underwater archaeological and historical heritage in its original location (as outlined in the UNESCO Convention on the Protection of the Underwater Cultural Heritage, 2 November 2001), and many projects follow this directive [3]. Several studies have focused on degradation phenomena on stone materials in underwater environments and on innovative approaches to their cleaning and protection. Biofouling, the biological colonization of submerged artifacts, is one of the most damaging factors, and it develops differently depending on the environmental conditions [4].
Several key environmental parameters are monitored at underwater archaeological sites to assess and understand their condition [5]. These parameters include water temperature, pH, dissolved oxygen (DO), and oxidation-reduction potential (ORP) [6,7]. The water temperature is an important parameter as it influences the rates of various chemical reactions and biological processes in aquatic ecosystems. Monitoring of the water temperature helps researchers to understand the thermal conditions that affect the preservation and degradation of artifacts and structures at underwater archaeological sites. In fact, extreme temperature fluctuations can lead to thermal stress, which can cause physical damage or degradation to artifacts and structures. By monitoring the water temperature, researchers can assess the potential risks and develop strategies to mitigate temperature-related threats. The pH, which measures the acidity or alkalinity of water, is another critical parameter. It affects the chemical stability of materials, including archaeological artifacts. Extreme pH levels can lead to the corrosion, dissolution, or alteration of artifacts, impacting their preservation. By maintaining optimal pH levels, preservation efforts can be enhanced, ensuring the long-term stability of underwater archaeological finds. Dissolved oxygen refers to the amount of oxygen gas dissolved in water. It is vital for the survival of aquatic organisms and plays a significant role in the decay and preservation processes of organic remains. Monitoring of dissolved oxygen levels provides insights into the availability of oxygen for both biological and chemical processes occurring at underwater archaeological sites. Insufficient oxygen can lead to anaerobic conditions, which may slow decomposition or favor the growth of harmful microorganisms, potentially damaging artifacts and structures. Oxidation-reduction potential (ORP) measures the tendency of a system to either gain or lose electrons. It is related to the presence of oxidizing or reducing agents in the water, which can impact the corrosion and degradation of artifacts [8]. Monitoring of ORP helps to assess the potential for oxidative or reductive reactions and to prevent or mitigate corrosion-related damage, providing valuable information for conservation efforts.
By monitoring these key environmental parameters, researchers can gain valuable insights into the physical and chemical conditions that influence the preservation and degradation of underwater archaeological sites. This information aids in developing conservation strategies and understanding the long-term impacts of environmental changes on these submerged cultural heritage sites.
The monitoring of environmental parameters in underwater environments presents unique challenges, such as limited accessibility; water turbidity, hindering measurements; the corrosion and fouling of equipment; difficulties in data transmission, sensor calibration, and accuracy; high costs; and physical hazards. To overcome these challenges, researchers require specialized equipment, regular maintenance, calibration protocols, and careful planning. Despite these difficulties, the monitoring of underwater environments is vital in understanding and preserving underwater archaeological sites and ecosystems. It enables researchers to gather critical data for conservation efforts and informs decision-making processes to mitigate potential risks. Overcoming these challenges ensures the long-term protection and sustainable management of underwater environments and their invaluable cultural and ecological heritage.
Based on the above premise, the MaTaCoS project focuses on achieving the following objectives:
  • studying and characterizing the archaeological materials and degradation forms at a selected UCH pilot site;
  • developing electrical mechanical tools suitable for in situ cleaning;
  • testing innovative mortars that can be applied directly in situ to prevent biological growth;
  • developing an electronic system based on the acquisition of images and environmental parameters, such as temperature, pH, turbidity, dissolved oxygen, etc., to monitor biofouling growth;
  • developing a sensor reconciliation architecture responsible for eliminating possibly corrupted measures due to sensor faults [9];
  • designing a position and communication system, based on acoustic communication and acoustic signal processing, for localization and data exchange between underwater nodes and remote web applications [10,11,12].
It is important to note that underwater communications can be wireless or achieved by wire or cable, depending on the application. Both methods have their advantages and disadvantages, and the preferred method depends on the characteristics of the environment and the depth at which communication must be established. In general, wireless underwater data communications present a number of issues due to the nature of the communication medium. Acoustic or optical communications are used, depending on the specific use case, which allow good data rates (on the order of a few Kbps for acoustic and a few Gbps for optical communications) and reliable connections. In the MaTaCoS project, wired communication is used for data exchange between underwater nodes and surface buoys. In particular, the use of an Ethernet connection between the camera node and the buoy has not been found to cause any particular problems.
In addition, compared to other existing systems, the system has a wide range of features that make it innovative. Specifically, as well as monitoring environmental data, it allows machine learning (ML) algorithms to be implemented using the built-in image processing capability. This paper is organized as follows. In Section 2, the proposed monitoring system is described. In particular, Section 2.1 describes the biofouling detection procedure, whilst, in Section 2.2, the environmental probes and the data collection system are described. Details of the integration of the biofuel detection and environmental monitoring systems are reported in Section 2.3. Details related to the remote management web application are also provided in Section 2.4, while Section 3 describes some field tests and results. Finally, a brief description of future improvements and conclusions is reported.

2. The Monitoring System

The aim of the monitoring system is to collect data from the on-board sensors and to ensure the long-term monitoring of the most important environmental parameters. The system uses an underwater camera with a special filter for biofouling detection. The camera captures images in the near-infrared frequency range, enabling the calculation of indices such as NDVI [13] and PYM [14]. These provide valuable information on the presence and extent of biofouling on archaeological artifacts. The remote monitoring system also measures important environmental parameters. These include the water temperature, pH, dissolved oxygen, and oxidation-reduction potential (ORP). The system consists of various components, including an underwater node, a surface buoy, and a web platform, as depicted in Figure 1.
The hardware structure of the monitoring system is divided into four logical entities:
  • The web platform for data storage and visualization.
  • The surface buoy, containing an LTE router with a SIM card for data transmission to the web platform and a battery to power the underwater node. This type of connection allows an average download data rate of 20–30 Mbps and is also capable of handling uploads to the Internet at 2–5 MBps. Because a fast connection is needed for real-time streaming, the use of LTE is preferred over other technologies. Generally, the network covers up to 12 miles from the coast. If we consider that most archaeological sites are less than a mile from the coast, this range is more than sufficient. For areas not covered, long-range radio technologies with the addition of a ground base could be used.
  • The underwater sensor, which includes an embedded computer, within the underwater node, responsible for image acquisition from the camera, real-time image processing for NDVI and PYM index calculation, and the local storage of acquired data and data transmission to the router; a micro-controller board, within the underwater node, which reads the parameters from the environmental sensors (pH, ORP, dissolved oxygen, conductivity, temperature) and controls the timing of readings during the monitoring period.
The hardware/software architecture provides a comprehensive solution for the monitoring of underwater archaeological sites, enabling real-time data collection, analysis, and visualization. It offers researchers valuable insights into the environmental conditions affecting the preservation of archaeological artifacts and structures, ultimately contributing to the development of effective conservation strategies.

2.1. Biofouling Detection

For the preservation and management of cultural heritage resources, the detection of biofouling at underwater archaeological sites is of great importance. Biofouling refers to the growth of microorganisms on submerged artifacts [15]. This can lead to their deterioration, staining, and degradation [16]. By identifying areas of high biofuel risk, conservation professionals can prioritize resources and interventions for the protection of vulnerable artifacts and structures. In addition, biofouling monitoring provides insights into the ecological health and dynamics of underwater environments. This facilitates an understanding of the interplay between natural processes, microbial activity, and the preservation of archaeological sites [17]. Identifying and preventing biofouling not only prevents the further damage and loss of historical and cultural information, but also reduces the costs of conservation interventions [18].
Phototropic biofilms exhibit spectral characteristics in the visible and near-infrared (NIR) wavelengths [19]. These characteristics depend on the amount and composition of algal constituents present in the biofilm. In general, the shape and intensity of the spectral curve in the visible and NIR wavelengths are determined by the absorption and photosynthetic pigments and the light scattering from the algal cell walls. All algae contain chlorophyll-a, whose absorption peak in vivo is in the blue (438 nm) and red (620–672 nm) regions. The concentration or content of chlorophyll-a has been used as an index of biofilm abundance because it is present in all plants and is easy to measure in the laboratory. In reflectance spectroscopy and laboratory spectrophotometry, the absorption of chlorophyll-a at the red wavelength is used because it does not overlap with the absorption of other pigments and is specific to chlorophyll-a. To quantify chlorophyll-a in a biofilm, an index using the red and NIR bands is used: the simplest chlorophyll indices are the Ratio Vegetation Index (RVI) and the Normalized Difference Vegetation Index (NDVI):
R V I = N I R / r e d N D V I = ( N I R r e d ) / ( N I R + r e d ) .
These two indices are geometrically related. The RVI has a range from 1 to infinity, while the NDVI is scaled so that the mathematical range falls between 1 and 1. In practice, the range extends from 0 (no absorption by chlorophyll-a) to 1 (maximum absorption by chlorophyll-a), so higher values indicate healthier and denser biofilm cover [4].
Here, a method for biofouling detection based on the calculation of the Normalized Difference Vegetation Index (NDVI) from camera images is proposed. The process begins by capturing camera images of the archaeological site using the underwater imaging system described below. The camera used is a Raspberry Pi NoIR Camera Module with a blue filter. This configuration condenses the majority of the visible light in the blue channel, while the red channel, due to a frequency shift effect, captures the amount of infrared light. For each pixel, the NDVI index is calculated using the formula
N D V I = ( N I R V I S ) / ( N I R + V I S )
where V I S and N I R represent measurements of light in the visible and near-infrared spectra, respectively. After normalizing the indices in the range [ 0 , 255 ] , a gradient map of the index is constructed for the base image. Warmer colors (green, red) in the map are associated with the greater presence of infrared light—and therefore biological substances—while cooler colors (blue, gray) are associated with a smaller amount of infrared light.
Regarding the application of the PYM method, the original image is transformed into a grayscale representation based on the intensity of the biological material present. Specifically, the characteristic behavior of vegetation to absorb light in the blue and red frequency bands, and emit in the green and infrared bands, is exploited. By utilizing a blue filter and in the absence of an infrared filter, the blue channel captures the visible light reflected from the object, while the red channel predominantly captures the infrared component. In a given area, high intensity in the red channel and low intensity in the blue channel correspond to the presence of vegetation that absorbs the blue light component, resulting in less reflection, and the plant emits infrared radiation due to its biological composition. By subtracting the pixel values of the blue channel from the red channel, non-vegetative pixel values are further attenuated, increasing the contrast between the plant and the background. A new image can be created by subtracting the intensity of the blue channel from that of the red channel for each pixel, according to the equation
P Y M = R E D k B L U E
where k is a fixed parameter that has been empirically optimized (in laboratory tests, a value of k equal to 0.8 is used). Higher values (close to 1) result in low-intensity images with significant segmentation errors, while lower values (closer to 0) hinder discrimination when background areas are detected in the red channel. The pixel intensities in the new channel were normalized within the range [ 0 , 255 ] , assigning zero to any negative values, which corresponded to non-vegetative pixels with high blue intensity.
The blue filter (RGB: 24–33–150) is classified as # 2007 STORARO BLUE from ROSCOLUX (Figure 2), composed of polyester with a PET substrate. It was cut into a square shape measuring 20 × 20 mm and placed in front of the lens of the Pi Camera orthogonally to the visual field axis to avoid distortion effects.
The front cap of the camera system was specifically designed to incorporate a glass window, which was securely fastened with an outer circular frame and sealed using double O–rings. To ensure the accurate placement of the NoIR camera, a custom 3D-printed mask was employed, precisely tailored to accommodate a specific blue filter in front of the camera lens. The assembled camera cap is depicted in Figure 3.

2.2. Environmental Parameter Probes

In the definition of the monitoring architecture, the environmental parameters of interest are the temperature, pH, DO, and ORP [20,21]. Usually, a high-cost and ready-to-use multiparametric probe is used, but, for the MaTaCoS project, we wish to provide a new, cost-effective, and compact solution to integrate with an underwater camera. The probes (refers to Table 1 for details related to the probes’ specifications) identified to measure the required parameters are produced by the company Atalas Scientific® and are as follows (Figure 4):
  • Lab-Grade Conductivity Probe K 10 ;
  • Lab-Grade ORP Probe;
  • Lab-Grade pH and Temperature Probe;
  • Lab-Grade Dissolved Oxygen Probe.
Despite being widely used parameters, accurate measurement with such probes can be challenging. However, Atlas Scientific’s EZO circuit (Figure 5) offers engineers the opportunity to achieve readings with the same precision and functionality as costly bench-top meters. This circuit features a user-friendly data protocol, a straightforward command structure, and a serial or I2C connection, enabling us to easily incorporate high-accuracy measurements into our custom board.
Figure 5. Atlas Scientific® EZO circuits [22].
Figure 5. Atlas Scientific® EZO circuits [22].
Electronics 12 02918 g005
Table 1. Probes’ specifications [23].
Table 1. Probes’ specifications [23].
Lab-Grade Conductivity Probe K 10
ReadsConductivity
Range10 μ S/cm 1 S/cm
Accuracy+−2%
Response time90% in 1 s
Temperature range °C[1, 110] °C
Max pressure200 [PSI]
Max depth141 [m] (463 [ft])
Lab-Grade ORP Probe
ReadsORP
Range[−2000, 2000] [mV]
Accuracy+−1 [mV]
Response time95% in 1 s
Temperature range °C[1, 99] °C
Max pressure100 [PSI]
Max depth70 [m] (230 [ft])
Lab-Grade pH Probe
ReadspH
Range[0, 14]
Accuracy+−0.002
Response time95% in 1 s
Temperature range °C[5, 99] °C
Max pressure100 [PSI]
Max depth70 [m] (230 [ft])
Lab-Grade Temperature Probe
ReadsTemperature
Range[−50, 200] °C
Accuracy+−0.3 + (0.005 t)
Response time90% in 10 s
Max pressure100 [PSI]
Max depth70 [m] (230 [ft])
Lab-Grade Dissolved Oxygen Probe
ReadsDissolved Oxygen
Range[0, 100] mg/L
Accuracy+−0.05
Response time0.3 mg/L/ per s
Temperature range °C[1, 60] °C
Max pressure500 [PSI]
Max depth352 [m] (1, 157 [ft])
To gain a better understanding of the electronic board’s structure, we can refer to the block diagram depicted in Figure 6. This diagram illustrates the main components of the board using macro blocks and highlights the digital protocols utilized, the peripheral devices, as well as the required power supply for the proper functioning of the electronic board.
The acquisition board is based on an STM32L475 microcontroller (MCU), which provides all the necessary interfaces and computing power. The board also integrates the following:
  • an SPI Ethernet module;
  • a CAN bus interface;
  • a MicroSD slot;
  • an RTC with backup battery;
  • a power circuit with 12–24 VDC input and 5 and 3.3 V outputs;
  • five EZO modules to read the probes.
The board (see Figure 7) has been designed in a circular shape to fit inside a tube with an inner diameter of 90 mm.
The written firmware acts as depicted in Figure 8. It starts in the WAIT state, in which the MCU waits for the connection of an external client (via Ethernet interface) or waits for an interrupt triggered by an RTC alarm occurrence; in the READ state, the parameters provided by the I2C sensors are retrieved, constructing the message that will be sent to the client in the next state; in SEND DATA, all measurements acquired from the sensors must be sent to those who requested them. This is the only state where communication with the outside occurs, which is why the eventual sending of a confirmation ACK is also managed within this state. SET RTC is the state in which the alarm of the RTC module is configured to schedule a future reading; moreover, an ERROR (not shown in the diagram) was implemented as the state that the system will move to when one of the described states terminates for some reason, e.g., its execution with an error.

2.3. Integration of Biofouling Detection and Environmental Parameter Probes

The final prototype was assembled inside a cylindrical waterproof case with an outer diameter of 80 mm and a length of 20 cm. The sensor board, the Raspberry Pi, a micro Ethernet switch, and a driver for an LED illuminator were implemented using supports created with a 3D printer. The rear cap was designed to accommodate the following:
  • an 8-pin connector for Ethernet connection and power supply;
  • a vacuum valve for leak testing;
  • a cable gland for the multi-parametric probe cables;
  • a cable gland for the illuminator cable.
The waterproof external illuminator uses eight high-brightness LEDs. The illuminator support was designed to be attached to the cylindrical case with a double joint, ensuring the best possible orientation towards the surface under investigation. The environmental probes were fixed around the case using a ring with clips. Finally, the remote monitoring system was mounted on an aluminum support with an adjustable sliding interface for height regulation. The final assembly is depicted in Figure 9, showcasing the camera housing, the top-mounted LED illuminator, and the Atlas Scientific probes securely attached around the case.
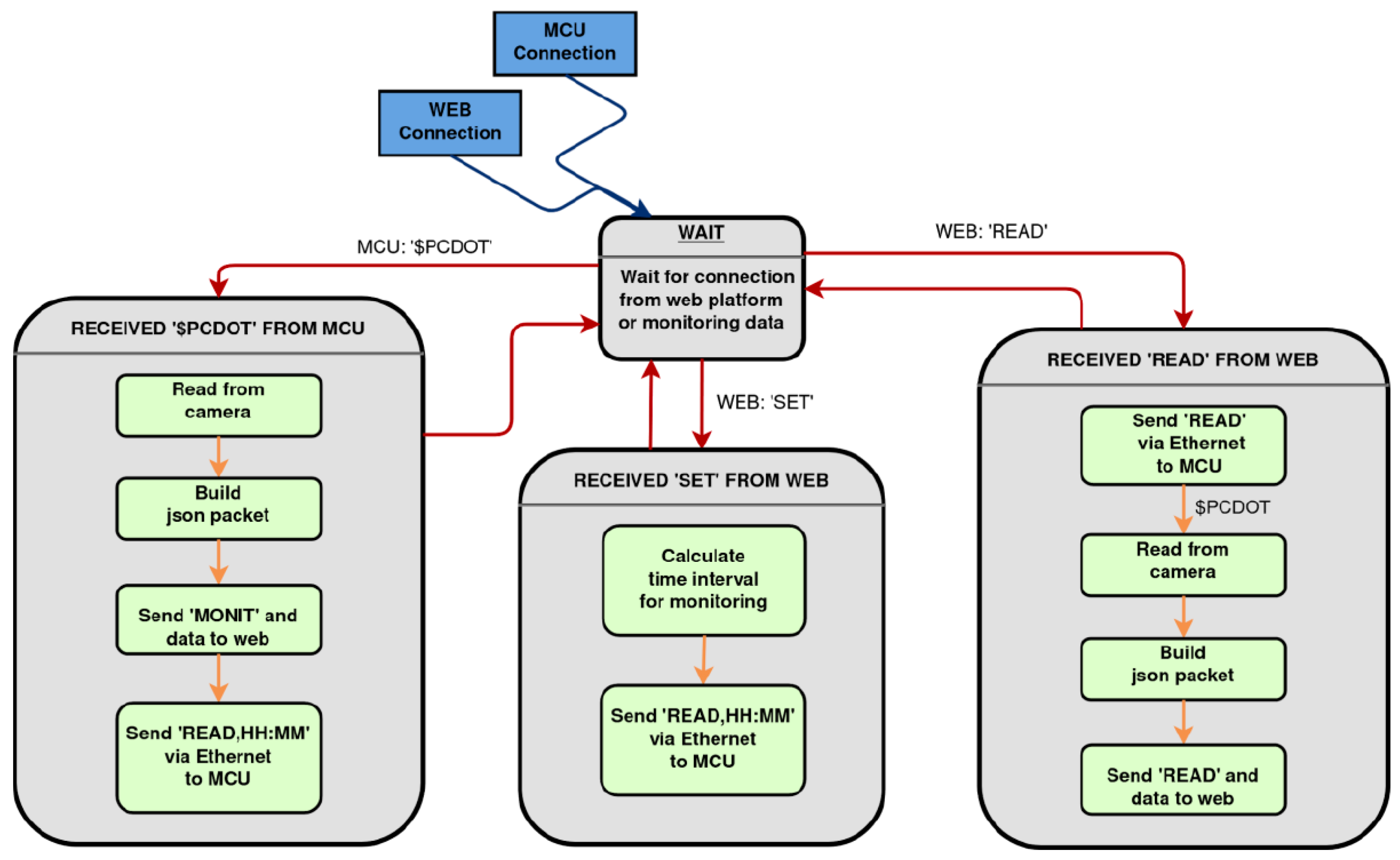
Regarding the software integration, the Raspberry Pi hosts the software implementation that handles the image progessing and environmental data acquisition operations, as well as their transmission to the implemented remote web platform. The system was developed in Python 3 and formalized using a state machine model (Figure 10).
The system operates in a waiting state, referred to as “wait”, where it awaits connections from the web platform or the microcontroller on the sensor board. To implement this state, two software threads have been implemented to simultaneously wait for their respective connections. The main thread initializes and runs a Flask server on the assigned fixed IP address. The second thread remains in a listening state, awaiting socket connections from the microcontroller of the sensor board. The microcontroller transmits and receives messages compliant with the NMEA-0183 data format protocol. Incoming messages from the web platform are directed to the root URL (“/”) using a GET or POST request. Upon receiving a message, the system extracts the accompanying JSON content and specifically retrieves the “cmd” field from the message structure. If an immediate sensor-reading operation has been requested, the application takes the following steps:
  • sends a request to the microcontroller to read the environmental parameters;
  • captures an image of the object using the camera and performs image processing;
  • encapsulates the data into a JSON message and sends it to the web platform.
The interaction between the system actors is depicted in the subsequent sequence diagrams illustrated in Figure 11, Figure 12 and Figure 13. These diagrams provide a visual representation of the use case scenarios and the flow of interactions within the system.

2.4. Remote Management via Web Platform

The ease of interaction between the system managers and the infrastructure is another important aspect of the monitoring system [24]. With this in mind, the system is equipped with a web application. This application allows remote management by providing the following services:
  • account management, allowing the manager to define permissions and access levels to the web application (e.g., Super-Administrator, System Manager, System Operator, and User);
  • NDVI and PYM analysis;
  • monitoring of environmental parameters;
  • detection of abnormal conditions and generation of alarms;
  • analysis of historical data.
The remote web application provides access to the system settings. For instance, it is possible to set the sample time of each electronic board that acquires the monitoring data or define which sensor (or group of them) must perform the data acquisition task. Moreover, the user can evaluate information related to the environmental conditions, electronic devices, consumption, and other aspects. The remote web application uses Hypertext Transfer Protocol Secure (HTTPS), in addition to typical access control based on user credentials, to enhance the privacy and integrity of data exchanged during transmission. Hypertext Transfer Protocol Secure (HTTPS) is a variant of the standard Web Transfer Protocol (HTTP) that adds a layer of security to data in transit through a Secure Socket Layer (SSL) or Transport Layer Security (TLS) protocol connection. The HTTPS features enable the web application to provide encrypted communication and a secure connection between remote users and the web server.

3. Field Testing and Results

The monitoring system developed during the project was also tested in a real environment at the chosen site, located in S. Irene, Briatico (VV), Italy, at the submerged/emerged archaeological site “Peschiere di S. Irene”. The device enabled the detection of key environmental parameters at the experimental location and the remote real-time supervision of cleaning operations. The system was deployed on the seabed (Figure 14) and connected to the surface buoy through a watertight umbilical cable. The surface buoy, equipped with batteries and a Wi-Fi/LTE router, provided power to the submerged system and ensured data connectivity. The electronic systems were installed inside a waterproof container placed on the mast of the buoy, which was lowered into the sea and anchored to the seabed.
Figure 15 and Figure 16 show a test of image acquisition and the related image elaboration using the NDVI and PYM indices, respectively. As can be seen, in both cases, it was possible to detect the presence of biofouling on the rocks.
Figure 17 presents a compelling test conducted during the underwater surface cleaning operation. The figure displays a sequence of images, showcasing both the original version and the NDVI version. On the left side, the first image was captured before the cleaning process started. In the center, an image is shown during the cleaning operation with the use of a rotating brush. Finally, on the right side, the image depicts the surface after the cleaning process was completed. The results clearly demonstrate the system’s accurate identification of the areas where biofouling had been successfully mechanically removed.
In Figure 18, a screenshot of the web platform during the test campaign is presented. The platform offers the final user access to both image acquisition and sensor probe data. Users have the option to select real-time monitoring and choose the type of displayed image. Additionally, the platform includes geo-localization information about the archaeological site.

4. Future Applications and Improvements

There are several potential avenues for future improvements to the system. Firstly, enhancing the sensor capabilities could provide more comprehensive and detailed data. This could involve integrating additional sensors to measure parameters such as salinity, turbidity, or nutrient levels, allowing a more comprehensive understanding of the underwater environment. Secondly, it would be beneficial to improve the energy efficiency of the system. By optimizing the power consumption and exploring alternative sources of energy, such as solar or wind power, the operational life of the system could be extended and the need for frequent maintenance and battery replacement could be reduced. In addition, the system’s ability to identify and classify different types of biofouling could be improved by incorporating advanced data analysis techniques and machine learning algorithms. Artificial intelligence (AI) can significantly enhance the monitoring system by enabling advanced image processing and intelligent data analysis. AI algorithms can automatically detect and classify biofouling in images, improving the efficiency and reliability. Machine learning from historical data could allow adaptive optimization and accurate prediction. Real-time data analytics and anomaly detection provide deeper insights. AI empowers proactive maintenance and informed decision making, advancing underwater archaeological monitoring [25]. Moreover, the surface buoy could be equipped with a specific sensor allowing it to monitor other environmental parameters [26,27,28]. Finally, the mechanical design could be improved by integrating the illuminator into the cylindrical housing around the camera lens. A cleaning system for the optical window and sensors using UV light could also be added. The sensor probes could also be integrated with a more robust solution. This would make monitoring more efficient, easier to deploy, and longer-lasting.

5. Conclusions

This paper presents a comprehensive remote monitoring system designed for efficient and reliable data collection and analysis in environmental monitoring applications. The integration of a subsea node and a surface buoy, connected by an umbilical cable, enables seamless data transmission to a remote web platform. The use of an LTE router ensures real-time data access and visualization, facilitating informed decision making. The subsea node’s hardware components, including the embedded computer for image processing and the microcontroller board for sensor measurements, further enhance the system’s capabilities. The system’s ability to perform real-time image processing and data analysis provides valuable insights into the monitored environment. The system is also suitable for surveillance applications due to its scalability and flexibility. The integration of additional sensors and the improvement of the data processing algorithms could extend the capabilities of the system in future work. Overall, the presented remote monitoring system provides a practical solution for long-term environmental monitoring. It contributes to a better understanding of ecosystems and supports sustainable management practices. Moreover, the system has a wide range of functions that make it innovative compared to other existing systems. In particular, in addition to the environmental data monitoring functions, the system allows the implementation of ML algorithms by taking advantage of the installed camera.

Author Contributions

Conceptualization, M.L., G.C. and G.G.; software, V.D. and P.F.; validation, M.L., G.C., V.D. and F.C.G.; formal analysis, M.L.; investigation, V.D.; resources, G.C.; data curation, M.L.; writing—original draft preparation, M.L.; writing—review and editing, G.C. and G.G.; visualization, P.F.; supervision, M.L.; project administration, M.L.; funding acquisition, G.C. All authors have read and agreed to the published version of the manuscript.

Funding

This research was funded by the Italian Ministry of Economic Development (MISE) “Horizon 2020” PON I&C 2014–2020 FERS AVVISO D.M. del 1 giugno 2016 ASSE I Prog. n. F/050146/02/X32, CUP: B68I17000620008, COR: 233250, “MaTACoS—Materiali e Tecnologie avanzate alla Conservazione Subacquea”.

Data Availability Statement

Data available on request due to restrictions eg privacy or ethical.

Conflicts of Interest

The authors declare no conflict of interest.

References

  1. Perez-Alvaro, E. Climate change and underwater cultural heritage: Impacts and challenges. J. Cult. Heritage 2016, 21, 842–848. [Google Scholar] [CrossRef]
  2. Cámara, B.; Buergo, M.A.D.; Bethencourt, M.; Fernández-Montblanc, T.; Russa, M.F.L.; Ricca, M.; Fort, R. Biodeterioration of marble in an underwater environment. Sci. Total Environ. 2017, 609, 109–122. [Google Scholar] [CrossRef] [PubMed]
  3. Bruno, F.; Lagudi, A.; Muzzupappa, M.; Lupia, M.; Cario, G.; Barbieri, L.; Passaro, S.; Saggiomo, R. Project VISAS: Virtual and Augmented Exploitation of Submerged Archaeological Sites-Overview and First Results. Mar. Technol. Soc. J. 2016, 50, 119–129. [Google Scholar] [CrossRef]
  4. Dobretsov, S.; Thomason, J.C.; Williams, D.N. Biofouling Methods; John Wiley & Sons, Ltd.: Hoboken, NJ, USA, 2014. [Google Scholar]
  5. Pearson, C. The Underwater Environment in Conservation of Marine Archaeological Objects; Butterworth-Heinemann: Oxford, UK, 1987; pp. 1–20. [Google Scholar]
  6. Lehaitre, M.; Delauney, L.; Compère, C. Biofouling and underwater measurements. In Real-Time Observation Systems for Ecosystem Dynamics and Harmful Algal Blooms: Theory, Instrumentation and Modelling; Babin, M., Roesler, C.S., Cullen, J.J., Eds.; UNESCO: Paris, France, 2008; pp. 463–493. [Google Scholar]
  7. Oxley, I. The Investigation of the Factors that Affect the Preservation of Underwater Archaeological Sites. In Maritime Archaeology; The Springer Series in Underwater Archaeology; Babits, L.E., Van Tilburg, H., Eds.; Springer: Boston, MA, USA, 1998. [Google Scholar] [CrossRef]
  8. Lillie, M.; Smith, R. The in situ preservation of archaeological remains: Using lysimeters to assess the impacts of saturation and seasonality. J. Archaeol. Sci. 2007, 34, 1494–1504. [Google Scholar] [CrossRef]
  9. Behzad, H.; Casavola, A.; Tedesco, F.; Sadrnia, M.; Gagliardi, G. A Fault-Tolerant Sensor Reconciliation Scheme based on Self-Tuning LPV Observers. In Proceedings of the 15th International Conference on Informatics in Control, Automation and Robotics (ICINCO 2018), Porto, Portugal, 29–31 July 2018; Volume 1, pp. 111–118, ISBN 978-989-758-321-6. [Google Scholar] [CrossRef]
  10. Cario, G.; Casavola, A.; Gagliardi, G.; Lupia, M.; Severino, U. Accurate Localization in Acoustic Underwater Localization Systems. Sensors 2021, 21, 762. [Google Scholar] [CrossRef] [PubMed]
  11. Cario, G.; Casavola, A.; Gagliardi, G.; Lupia, M.; Severino, U.; Bruno, F. Analysis of error sources in underwater localization systems. In Proceedings of the OCEANS 2019—Marseille, Marseille, France, 17–20 June 2019; pp. 1–6. [Google Scholar] [CrossRef]
  12. Gagliardi, G.; Tedesco, F.; Casavola, A. An Adaptive Frequency-Locked-Loop Approach for the Turbocharger Rotational Speed Estimation via Acoustic Measurements. IEEE Trans. Control. Syst. Technol. 2021, 29, 1437–1449. [Google Scholar] [CrossRef]
  13. Morales, A.; Guerra, R.; Horstrand, P.; Diaz, M.; Jimenez, A.; Melian, J.; Lopez, S.; Lopez, J.F. A Multispectral Camera Development: From the Prototype Assembly until Its Use in a UAV System. Sensors 2020, 20, 6129. [Google Scholar] [CrossRef] [PubMed]
  14. Valle, B.; Simonneau, T.; Boulord, R.; Sourd, F.; Frisson, T.; Ryckewaert, M.; Hamard, P.; Brichet, N.; Dauzat, M.; Christophe, A.; et al. PYM: A new, affordable, image-based method using a Raspberry Pi to phenotype plant leaf area in a wide diversity of environments. Plant Methods 2017, 13, 98. [Google Scholar] [CrossRef] [PubMed]
  15. Costerton, J.W.; Lewandowski, Z.; Caldwell, D.E.; Korber, D.R.; Lappin-Scott, H.M. Microbial Biofilms. Annu. Rev. Microbiol. 1995, 49, 711–745. [Google Scholar] [CrossRef] [PubMed]
  16. Flemming, H.C.; Wingender, J. The biofilm matrix. Nat. Rev. Microbiol. 2010, 8, 623–633. [Google Scholar] [CrossRef] [PubMed]
  17. Salta, M.; Wharton, J.A.; Stoodley, P.; Dennington, S.P.; Goodes, L.R.; Werwinski, S.; Mart, U.; Wood, R.J.K.; Stokes, K.R. Designing biomimetic antifouling surfaces. Phil. Trans. R. Soc. A 2010, 368, 4729–4754. [Google Scholar] [CrossRef] [PubMed]
  18. Flemming, H.C.; Murthy, P.S.; Venkatesan, R.; Cooksey, K.E. (Eds.) Marine and Industrial Biofouling; Springer Int.: Berlin/Heidelberg, Germany, 2009; p. 3. [Google Scholar]
  19. Fischer, M.; Triggs, G.J.; Krauss, T.F. Optical Sensing of Microbial Life on Surfaces. Appl. Environ. Microbiol. 2016, 82, 1362–1371. [Google Scholar] [CrossRef] [PubMed]
  20. Bethencourt, M.; Fernández-Montblanc, T.; Izquierdo, A.; González-Duarte, M.M.; Muñoz-Mas, C. Study of the influence of physical, chemical and biological conditions that influence the deterioration and protection of Underwater Cultural Heritage. Sci. Total Environ. 2018, 613–614, 98–114. [Google Scholar] [CrossRef]
  21. Gregory, D. Characterizing the Preservation Potential of Buried Marine Archaeological Sites. Heritage 2020, 3, 838–857. [Google Scholar] [CrossRef]
  22. Atlas Scientific Embedded Solutions. Available online: https://atlas-scientific.com/embedded-solutions/ (accessed on 24 June 2023).
  23. Atlas Scientific Environmental Robotics. Available online: https://atlas-scientific.com/probes/ (accessed on 24 June 2023).
  24. Gagliardi, G.; Lupia, M.; Cario, G.; Cicchello Gaccio, F.; D’Angelo, V.; Cosma, A.I.M.; Casavola, A. An Internet of Things Solution for Smart Agriculture. Agronomy 2021, 11, 2140. [Google Scholar] [CrossRef]
  25. Argyrou, A.; Agapiou, A. A Review of Artificial Intelligence and Remote Sensing for Archaeological Research. Remote Sens. 2022, 14, 6000. [Google Scholar] [CrossRef]
  26. Khan, A.U.; Khan, M.E.; Hasan, M.; Zakri, W.; Alhazmi, W.; Islam, T. An Efficient Wireless Sensor Network Based on the ESP-MESH Protocol for Indoor and Outdoor Air Quality Monitoring. Sustainability 2022, 14, 16630. [Google Scholar] [CrossRef]
  27. Maiuolo, L.; Olivito, F.; Ponte, F.; Algieri, V.; Tallarida, M.A.; Tursi, A.; Chidichimo, G.; Sicilia, E.; De Nino, A. A novel catalytic two-step process for the preparation of rigid polyurethane foams: Synthesis mechanism and computational studies. React. Chem. Eng. 2021, 6, 1238–1245. [Google Scholar] [CrossRef]
  28. Olivito, F.; Algieri, V.; Jiritano, A.; Tallarida, M.A.; Tursi, A.; Costanzo, P.; Maiuolo, L.; De Nino, A. Cellulose citrate: A convenient and reusable bio-adsorbent for effective removal of methylene blue dye from artificially contaminated water. RSC Adv. 2021, 11, 34309–34318. [Google Scholar] [CrossRef] [PubMed]
Figure 1. Monitoring system logic diagram.
Figure 1. Monitoring system logic diagram.
Electronics 12 02918 g001
Figure 2. Blue filter specifications (Copyright 2001 Rosco Laboratories, Inc.).
Figure 2. Blue filter specifications (Copyright 2001 Rosco Laboratories, Inc.).
Electronics 12 02918 g002
Figure 3. Drawing section of underwater camera cap.
Figure 3. Drawing section of underwater camera cap.
Electronics 12 02918 g003
Figure 4. Atlas Scientific® probes: (a) conductivity, (b) pH, (c) dissolved oxygen, (d) ORP.
Figure 4. Atlas Scientific® probes: (a) conductivity, (b) pH, (c) dissolved oxygen, (d) ORP.
Electronics 12 02918 g004
Figure 6. Block diagram of probes’ acquisition board.
Figure 6. Block diagram of probes’ acquisition board.
Electronics 12 02918 g006
Figure 7. Assembled acquisition board.
Figure 7. Assembled acquisition board.
Electronics 12 02918 g007
Figure 8. Flow chart of MCU firmware.
Figure 8. Flow chart of MCU firmware.
Electronics 12 02918 g008
Figure 9. The assembled monitoring system: (a) front view, (b) lateral view.
Figure 9. The assembled monitoring system: (a) front view, (b) lateral view.
Electronics 12 02918 g009
Figure 10. Flow chart of Raspberry Pi.
Figure 10. Flow chart of Raspberry Pi.
Electronics 12 02918 g010
Figure 11. Sequence diagram: reading monitoring data.
Figure 11. Sequence diagram: reading monitoring data.
Electronics 12 02918 g011
Figure 12. Sequence diagram: sending monitoring data.
Figure 12. Sequence diagram: sending monitoring data.
Electronics 12 02918 g012
Figure 13. Sequence diagram: setting monitoring data time interval.
Figure 13. Sequence diagram: setting monitoring data time interval.
Electronics 12 02918 g013
Figure 14. Monitoring system underwater installation.
Figure 14. Monitoring system underwater installation.
Electronics 12 02918 g014
Figure 15. In-field image elaboration with NDVI.
Figure 15. In-field image elaboration with NDVI.
Electronics 12 02918 g015
Figure 16. In-field image elaboration with PYM.
Figure 16. In-field image elaboration with PYM.
Electronics 12 02918 g016
Figure 17. NDVI image sequence before, during, and after surface cleaning.
Figure 17. NDVI image sequence before, during, and after surface cleaning.
Electronics 12 02918 g017
Figure 18. Web platform view during in-field test.
Figure 18. Web platform view during in-field test.
Electronics 12 02918 g018
Disclaimer/Publisher’s Note: The statements, opinions and data contained in all publications are solely those of the individual author(s) and contributor(s) and not of MDPI and/or the editor(s). MDPI and/or the editor(s) disclaim responsibility for any injury to people or property resulting from any ideas, methods, instructions or products referred to in the content.

Share and Cite

MDPI and ACS Style

Lupia, M.; Gagliardi, G.; Cario, G.; Cicchello Gaccio, F.; D’Angelo, V.; Folino, P. A Smart System for Environmental Parameter Monitoring in Underwater Archaeological Sites. Electronics 2023, 12, 2918. https://doi.org/10.3390/electronics12132918

AMA Style

Lupia M, Gagliardi G, Cario G, Cicchello Gaccio F, D’Angelo V, Folino P. A Smart System for Environmental Parameter Monitoring in Underwater Archaeological Sites. Electronics. 2023; 12(13):2918. https://doi.org/10.3390/electronics12132918

Chicago/Turabian Style

Lupia, Marco, Gianfranco Gagliardi, Gianni Cario, Francesco Cicchello Gaccio, Vincenzo D’Angelo, and Paolo Folino. 2023. "A Smart System for Environmental Parameter Monitoring in Underwater Archaeological Sites" Electronics 12, no. 13: 2918. https://doi.org/10.3390/electronics12132918

APA Style

Lupia, M., Gagliardi, G., Cario, G., Cicchello Gaccio, F., D’Angelo, V., & Folino, P. (2023). A Smart System for Environmental Parameter Monitoring in Underwater Archaeological Sites. Electronics, 12(13), 2918. https://doi.org/10.3390/electronics12132918

Note that from the first issue of 2016, this journal uses article numbers instead of page numbers. See further details here.

Article Metrics

Back to TopTop