BCNBI: A Blockchain-Based Security Framework for Northbound Interface in Software-Defined Networking
Abstract
:1. Introduction
- We propose a novel blockchain-based lightweight architecture for securing the application–controller interface. The solution provides a comprehensive and decentralized security feature to address security threats to the NBI based on the CIA model.
- We propose a lightweight architecture to maintain the security benefits of blockchains while mitigating their high computation overhead by avoiding computationally expensive consensus mechanisms.
- We provide a controller-independent solution to secure the SDN controller against third-party applications, as well as enabling the framework to be applied to other SDN controllers.
- We provide a mechanism to monitor the behavior of SDN applications and automatically evaluate the trustworthiness of an application based on its operations.
- We critically analyze the main centralized and blockchain-based solutions for securing the northbound interface of the SDN controller.
2. Related Work
2.1. Centralized-Based Solutions
2.2. Blockchain-Based Solutions
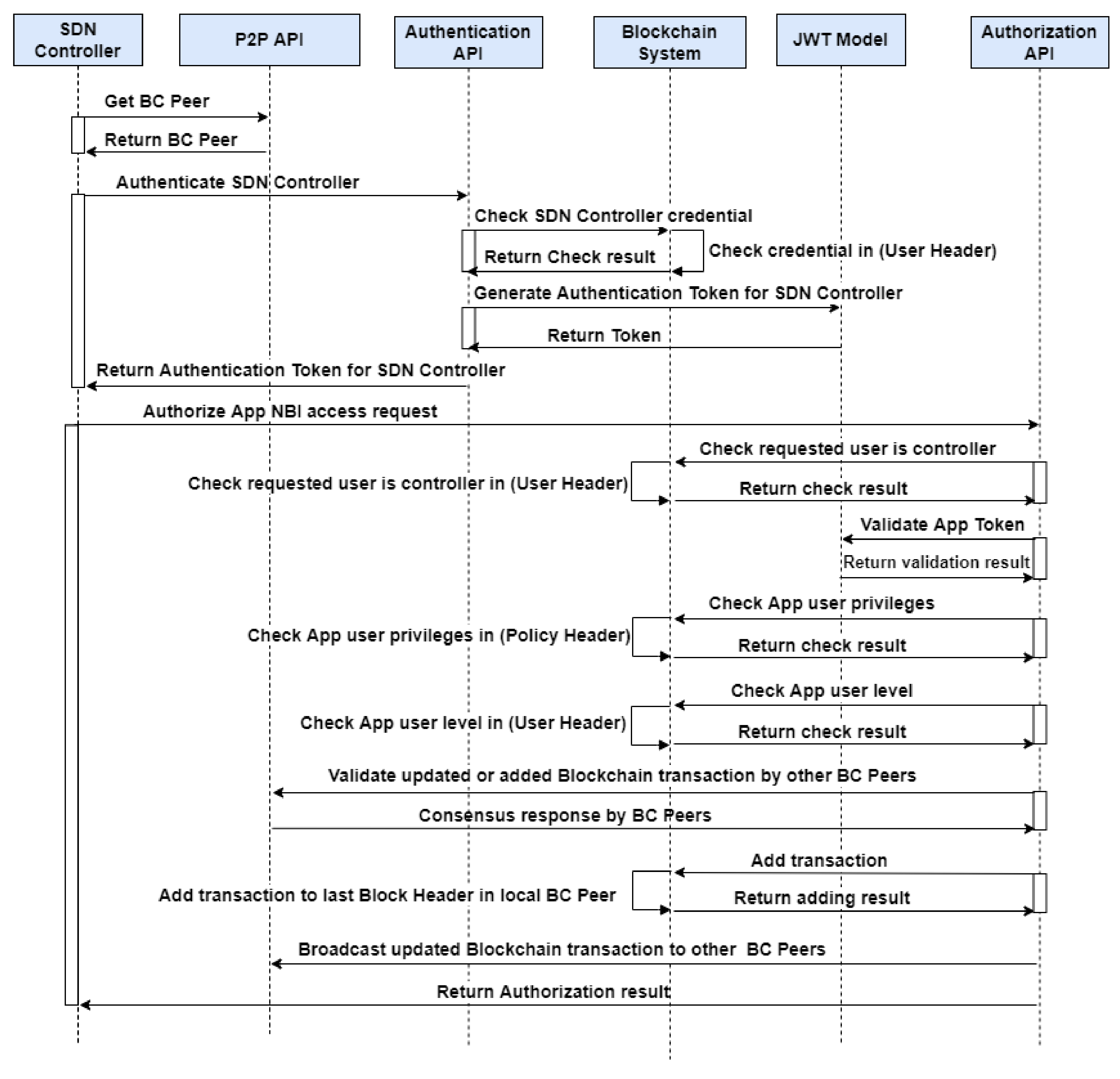
3. System Design
3.1. BCNBI: Design Objectives
- Tamper-proof data storage: We applied blockchains to our framework, which ensure data immutability and the achievement of integrity checks by design against data modification. The blockchain applies a Merkle tree which is a hash-based data structure.Data stored in the BCNBI cannot be changed or deleted, which protects our system against tampering, as each block in the blockchain is connected by a cryptographic hash link. Each block has a cryptographic hash of the predecessor block and each block generates its hash value based on all previous block elements, along with its hash value. Furthermore, the blockchain storage is duplicated at each BC Peer. Hence, it is hard to tamper with the data stored in all BC Peers and compromise the cryptographic hash of all connected blocks.
- Decentralization architecture: As a centralized SDN controller could result in a single point of failure, there is a need to defend the SDN controller against such a failure. Taking advantage of the decentralization aspect of blockchain technology significantly improved the availability and reliability of our framework and eliminated the need for an authentic third party. The blockchain is based on a peer-to-peer network, in which a group of peers manages the network and each peer has a replicate of the blockchain data.
- Lightweight architecture: The BCNBI framework provides a lightweight solution based on a customized private blockchain. Our framework eliminates the blockchain’s overhead and delay while maintaining the security and privacy benefits of blockchain technology. Consensus mechanisms, such as Proof of Stake (PoS) or Proof of Work (PoW)—which are computationally expensive—were eliminated. In addition, we maintained the security of blockchains to meet the strict requirements of industries and governments in keeping their sensitive data private. The BCNBI framework is centrally managed by its owner, and restricts access to only selected nodes based on the blockchain owner.
- Controller independence: Our solution is based on a REST-based northbound API, which enables communication through a web-based interface to achieve flexibility, is controller independent, and supports external SDN applications. REST uses HTTP methods to access resources, and the data are transmitted in JSON format. Our BCNBI framework takes place outside of the SDN controller.
- Authentication: The proposed framework authenticates and verifies the network application and SDN controller before interaction. As the communication channel between the network application and the SDN controller is encrypted with TLS, when the user’s credentials are successfully authenticated, the BCNBI delivers a JSON Web Token (JWT) to the authenticated user; this token needs to be used by the user with each request between a network application and SDN controller. As a result, user authenticity is ensured based on the user’s credentials and authenticated token.
- Fine-grained authorization: We aim to achieve the concept of a secure method by design. Therefore, the permissions of applications are stored in BC Peers, in order to ensure the security and integrity of the access control policies. The goal of authorization in our framework is to validate whether a request from the application is approved or disapproved based on certain conditions. If the application API request is approved, then the application only accesses its predefined API permission on the controller resources. Otherwise, the application request is rejected.
- Confidentiality: To prevent eavesdropping and tampering attackers, the application–controller plane interface (A–CPI) is encrypted using the Transport Layer Security (TLS) protocol. Therefore, the data transmitted between the application and SDN controller are kept secret and are only read by the authorized user.
- Application trust evaluation: Our system prevents the abnormal behavior of API requests by monitoring SDN application–controller communication. Each application is assigned with a trust attribute, which measures the application’s trustworthiness based on its operations. This module can be used to decide whether to disable an application when a threshold, which considers the abused application as malicious, is reached.
3.2. BCNBI: Design Overview
3.3. System Architecture
3.3.1. BCNBI APIs
- Ensure the BC Peer that sends the request is joined in our blockchain network;
- Authenticate the user’s credentials from the latest block’s user header;
- Check that the user trust level is not malicious based on the latest block’s user header of BC Peer.

- Ensure the BC Peer is joined in our blockchain network;
- Authenticate the SDN controller’s credentials based on the latest block’s user header, by invoking the Authentication API;
- Check the user trust level is not malicious, based on the latest block’s user header of BC Peer;
- When the SDN controller is successfully authenticated, then the JWT module generates an authentication session token that needs to be used by the SDN controller with each request within the session period;
- Ensure the requested user is a controller from the latest block’s user header, as this API is only permitted for the SDN controller user;
- Validate the application API request which is encapsulated within the SDN controller authorization request that is sent to our BCNBI system, taking into account that the SDN controller request must contain two authentication tokens (in particular, for the application and for the SDN controller);
- Validate the authentication tokens by the JWT module;
- Check whether the application user has permission to request the API of the SDN controller based on the latest block’s policy header;
- Ensure the user’s trust level is not malicious, based on the latest block’s user header; and
- Validate the transaction based on the agreement of other BC Peers, using validateBlockchainApi.

| Algorithm 1 Add transaction to blockchain of BC peer. |
|
- Ensure the BC Peer is joined in our blockchain network;
- The admin user needs to authenticate themself by Authentication API;
- If the admin user is successfully authenticated, they receive an authentication token that needs to be used with each request by the admin user;
- When the admin user sends an API request to add a user to the Admin API, it validates the authentication token of the admin user using the JWT module, and ensures the requested user type is admin through the latest block’s user header of BC Peer;
- Validate the transaction based on the agreement of other BC Peers, using validateBlockchainApi.
- After successful validation by validateBlockchainApi;
- Get all joined BC Peers;
- Execute Set Blockchain API, which is a REST API request to update all BC Peers.
- Get all joined BC Peers from BC storage;
- Send Get Blockchain API to all BC Peers to obtain the most updated blockchain database;
- Compare the blockchain database of Peers in terms of number of blocks, number of transactions in the last block, and last blockchain modification based on the DateTime parameter.
- Ensure the requested BC Peer is joined in our blockchain network;
- Get all joined BC Peers from the BC storage;
- Each BC Peer validates the updated blockchain using the isValid function, in order to ensure data integrity;
- Each BC Peer compares the number of blocks of the updated blockchain with the number of blocks of its BC;
- Each BC Peer compares the number of transactions in the last block of the updated blockchain with the number of transactions in the last block of its blockchain;
- Each BC Peer compares the last timestamp of the updated blockchain with the last timestamp of its BC.
- Check if the received hash of each block is equal to its calculated hash of the block’s received data;
- Check if the previous hash value of each block is equal to the actual hash of the previous block.
| Algorithm 2 ValidateBlockchainApi. |
|
| Algorithm 3 IsValid. |
|
3.3.2. BCNBI Blockchain Manager
| Algorithm 4 Application trust evaluation. |
|
3.3.3. Controller API Handler
4. BCNBI Evaluation
4.1. Experimental Setup
4.2. Security Analysis
4.2.1. Confidentiality Threats
4.2.2. Integrity Threats
4.2.3. Availability
4.3. Performance Evaluation
4.3.1. Performance Analysis Based on Time Overhead
- Read transaction: This metric refers to the time consumption from when the application requests to read the resources of the Floodlight controller until the response is sent to the application. The Read transaction involves the time when the application retrieves the data regarding the state of the Floodlight controller, the duration of the handling of the request, and the time taken to respond to the application. Figure 9 shows the simulation results for the time overhead of the Read transaction. The block-based method took a longer time to process packets than the baseline method due to additional security operations, such as hashing, enforcing access control and encryption. However, the average increase in overhead was approximately 0.174 s, which is not significant.
- Write transaction: This metric refers to the time consumption from when the application requests to modify the resources of the Floodlight controller until the response is sent to the application. The processing time for Write transactions involves the time taken for the application to send a request to the SDN controller, that for the processing of the request, and that for responding to the application. The most time-consuming part is the time required to handle the request by the Floodlight controller, which communicates with the BCNBI framework to verify the application’s identity, permissions, and trust before giving the response to the application. The process of the Write transaction is more time consuming than that of the Read transaction, as Read transactions simply retrieve data and do not change the network configuration. Figure 10 illustrates the results for the time consumption of the Write transaction. It is obvious, from the figure, that applying blockchain technology and security mechanisms increased the packet processing time in our solution compared to the baseline method. Nevertheless, the block-based method increased the overhead by only about 0.121 s, imposing a relatively small effect on the Floodlight controller.
4.3.2. Performance Analysis Based on Packet Overhead
4.3.3. Comparative Analysis
5. Conclusions and Future Work
Author Contributions
Funding
Acknowledgments
Conflicts of Interest
References
- Kreutz, D.; Ramos, F.M.; Verissimo, P.E.; Rothenberg, C.E.; Azodolmolky, S.; Uhlig, S. Software-defined networking: A comprehensive survey. Proc. IEEE 2014, 103, 14–76. [Google Scholar] [CrossRef]
- Jimenez, M.B.; Fernandez, D.; Rivadeneira, J.E.; Bellido, L.; Cardenas, A. A Survey of the Main Security Issues and Solutions for the SDN Architecture. IEEE Access 2021, 9, 122016–122038. [Google Scholar] [CrossRef]
- Latif, Z.; Sharif, K.; Li, F.; Karim, M.M.; Biswas, S.; Wang, Y. A comprehensive survey of interface protocols for software defined networks. J. Netw. Comput. Appl. 2020, 156, 102563. [Google Scholar] [CrossRef]
- Tseng, Y.; Zhang, Z.; Naït-Abdesselam, F. ControllerSEPA: A security-enhancing SDN controller plug-in for OpenFlow applications. In Proceedings of the 2016 17th IEEE International Conference on Parallel and Distributed Computing, Applications and Technologies (PDCAT), Guangzhou, China, 16–18 December 2016; pp. 268–273. [Google Scholar]
- Rauf, B.; Abbas, H.; Usman, M.; Zia, T.A.; Iqbal, W.; Abbas, Y.; Afzal, H. Application Threats to Exploit Northbound Interface Vulnerabilities in Software Defined Networks. ACM Comput. Surv. (CSUR) 2021, 54, 1–36. [Google Scholar] [CrossRef]
- Oktian, Y.E.; Lee, S.; Lee, H.; Lam, J. Secure your northbound SDN API. In Proceedings of the 2015 IEEE 7th International Conference on Ubiquitous and Future Networks, Nanchang, China, 13–14 June 2015; pp. 919–920. [Google Scholar]
- Au, N.N.H.; Pham, V.H. Toward a Trust-Based Authentication Framework of Northbound Interface in Software Defined Networking. In Industrial Networks and Intelligent Systems, Proceedings of the 5th EAI International Conference, INISCOM 2019, Ho Chi Minh City, Vietnam, 19 August 2019; Springer: New York, NY, USA, 2019; Volume 293, p. 269. [Google Scholar]
- Ahmad, I.; Namal, S.; Ylianttila, M.; Gurtov, A. Security in software defined networks: A survey. IEEE Commun. Surv. Tutor. 2015, 17, 2317–2346. [Google Scholar] [CrossRef]
- Kreutz, D.; Ramos, F.M.; Verissimo, P. Towards secure and dependable software-defined networks. In Proceedings of the 2nd ACM SIGCOMM Workshop on Hot Topics in Software Defined Networking, Hong Kong, China, 16 August 2013; pp. 55–60. [Google Scholar]
- Scott-Hayward, S.; O’Callaghan, G.; Sezer, S. SDN security: A survey. In Proceedings of the 2013 IEEE SDN For Future Networks and Services (SDN4FNS), Trento, Italy, 11–13 November 2013; pp. 1–7. [Google Scholar]
- Alhaj, A.N.; Dutta, N. Analysis of Security Attacks in SDN Network: A Comprehensive Survey. In Contemporary Issues in Communication, Cloud and Big Data Analytics; Springer: New York, NY, USA, 2022; pp. 27–37. [Google Scholar]
- Banse, C.; Rangarajan, S. A secure northbound interface for sdn applications. In Proceedings of the 2015 IEEE Trustcom/BigDataSE/ISPA, Washington, DC, USA, 20–22 August 2015; Volume 1, pp. 834–839. [Google Scholar]
- Scott-Hayward, S.; Kane, C.; Sezer, S. Operationcheckpoint: Sdn application control. In Proceedings of the 2014 IEEE 22nd International Conference on Network Protocols, Raleigh, NC, USA, 21–24 October 2014; pp. 618–623. [Google Scholar]
- Barka, E.; Dahmane, S.; Kerrache, C.A.; Khayat, M.; Sallabi, F. STHM: A secured and trusted healthcare monitoring architecture using SDN and Blockchain. Electronics 2021, 10, 1787. [Google Scholar] [CrossRef]
- Nakamoto, S. Bitcoin: A Peer-to-Peer Electronic Cash System. Decentralized Bus. Rev. 2008. Available online: https://bitcoin.org/bitcoin.pdf (accessed on 27 February 2022).
- Zheng, Z.; Xie, S.; Dai, H.; Chen, X.; Wang, H. An overview of blockchain technology: Architecture, consensus, and future trends. In Proceedings of the 2017 IEEE International Congress on Big Data (BigData Congress), Boston, MA, USA, 11–14 December 2017; pp. 557–564. [Google Scholar]
- Guru, D.; Perumal, S.; Varadarajan, V. Approaches towards Blockchain Innovation: A Survey and Future Directions. Electronics 2021, 10, 1219. [Google Scholar] [CrossRef]
- Swami, R.; Dave, M.; Ranga, V. Software-defined networking-based DDoS defense mechanisms. ACM Comput. Surv. (CSUR) 2019, 52, 1–36. [Google Scholar] [CrossRef]
- Toshniwal, B.; Joshi, K.D.; Shrivastava, P.; Kataoka, K. BEAM: Behavior-based access control mechanism for SDN applications. In Proceedings of the 2019 28th IEEE International Conference on Computer Communication and Networks (ICCCN), Valencia, Spain, 29 July–1 August 2019; pp. 1–2. [Google Scholar]
- Cui, H.; Chen, Z.; Yu, L.; Xie, K.; Xia, Z. Authentication mechanism for network applications in SDN environments. In Proceedings of the 2017 20th IEEE International Symposium on Wireless Personal Multimedia Communications (WPMC), Bali, Indonesia, 17–20 December 2017; pp. 1–5. [Google Scholar]
- Aliyu, A.L.; Bull, P.; Abdallah, A. A trust management framework for network applications within an SDN environment. In Proceedings of the 2017 31st IEEE International Conference on Advanced Information Networking and Applications Workshops (WAINA), Taipei, Taiwan, 27–29 March 2017; pp. 93–98. [Google Scholar]
- Wen, X.; Chen, Y.; Hu, C.; Shi, C.; Wang, Y. Towards a secure controller platform for openflow applications. In Proceedings of the 2nd ACM SIGCOMM Workshop on Hot Topics in Software Defined Networking, Hong Kong, China, 16 August 2013; pp. 171–172. [Google Scholar]
- Tseng, Y.; Pattaranantakul, M.; He, R.; Zhang, Z.; Naït-Abdesselam, F. Controller DAC: Securing SDN controller with dynamic access control. In Proceedings of the 2017 IEEE International Conference on Communications (ICC), Paris, France, 21–25 May 2017; pp. 1–6. [Google Scholar]
- Tseng, Y.; Nait-Abdesselam, F.; Khokhar, A. SENAD: Securing Network Application Deployment in Software Defined Networks. In Proceedings of the 2018 IEEE International Conference on Communications (ICC), Kansas City, MO, USA, 20–24 May 2018; pp. 1–6. [Google Scholar]
- Al-Alaj, A.; Krishnan, R.; Sandhu, R. Sdn-rbac: An access control model for sdn controller applications. In Proceedings of the 2019 4th IEEE International Conference on Computing, Communications and Security (ICCCS), Rome, Italy, 10–12 October 2019; pp. 1–8. [Google Scholar]
- Aliyu, A.L.; Aneiba, A.; Patwary, M. Secure Communication between Network Applications and Controller in Software Defined Network. In Proceedings of the 2019 IEEE 18th International Symposium on Network Computing and Applications (NCA), Cambridge, MA, USA, 26–28 September 2019; pp. 1–8. [Google Scholar]
- Alharbi, T. Deployment of blockchain technology in software defined networks: A survey. IEEE Access 2020, 8, 9146–9156. [Google Scholar] [CrossRef]
- Li, W.; Meng, W.; Liu, Z.; Au, M.H. Towards blockchain-based software-defined networking: Security challenges and solutions. IEICE Trans. Inf. Syst. 2020, 103, 196–203. [Google Scholar] [CrossRef]
- Nguyen, H.N.; Tran, H.A.; Fowler, S.; Souihi, S. A survey of Blockchain technologies applied to software-defined networking: Research challenges and solutions. IET Wirel. Sens. Syst. 2021, 11, 233–247. [Google Scholar] [CrossRef]
- Steichen, M.; Hommes, S.; State, R. ChainGuard—A firewall for blockchain applications using SDN with OpenFlow. In Proceedings of the 2017 IEEE Principles, Systems and Applications of IP Telecommunications (IPTComm), Chicago, IL, USA, 25–28 September 2017; pp. 1–8. [Google Scholar]
- Hoang, H.D.; Duy, P.T.; Pham, V.H. A Security-Enhanced Monitoring System for Northbound Interface in SDN using Blockchain. In Proceedings of the 10th International Symposium on Information and Communication Technology, Hanoi, Vietnam, 4–6 December 2019; pp. 197–204. [Google Scholar]
- Mendiboure, L.; Chalouf, M.A.; Krief, F. Towards a blockchain-based SD-IoV for applications authentication and trust management. In Proceedings of the International Conference on Internet of Vehicles, Paris, France, 20–22 November 2018; Springer: New York, NY, USA, 2018; pp. 265–277. [Google Scholar]
- Jiang, S.; Cao, J.; Wu, H.; Yang, Y.; Ma, M.; He, J. Blochie: A blockchain-based platform for healthcare information exchange. In Proceedings of the 2018 IEEE International Conference on Smart Computing (Smartcomp), Sicily, Italy, 18–20 June 2018; pp. 49–56. [Google Scholar]
- Jiang, S.; Cao, J.; McCann, J.A.; Yang, Y.; Liu, Y.; Wang, X.; Deng, Y. Privacy-preserving and efficient multi-keyword search over encrypted data on blockchain. In Proceedings of the 2019 IEEE International Conference on Blockchain (Blockchain), Atlanta, GA, USA, 14–17 July 2019; pp. 405–410. [Google Scholar]
- Jiang, S.; Cao, J.; Wu, H.; Yang, Y. Fairness-based packing of industrial IoT data in permissioned blockchains. IEEE Trans. Ind. Inform. 2020, 17, 7639–7649. [Google Scholar] [CrossRef]
- Algarni, S.; Eassa, F.; Almarhabi, K.; Almalaise, A.; Albassam, E.; Alsubhi, K.; Yamin, M. Blockchain-based secured access control in an IoT system. Appl. Sci. 2021, 11, 1772. [Google Scholar] [CrossRef]
- Dorri, A.; Kanhere, S.S.; Jurdak, R.; Gauravaram, P. Blockchain for IoT security and privacy: The case study of a smart home. In Proceedings of the 2017 IEEE International Conference on Pervasive Computing and Communications Workshops (PerCom Workshops), Kona, HI, USA, 13–17 March 2017; pp. 618–623. [Google Scholar]
- Latah, M.; Toker, L. Load and stress testing for SDN’s northbound API. SN Appl. Sci. 2020, 2, 1–8. [Google Scholar] [CrossRef]
- Floodlight Rest Api. 2022. Available online: https://floodlight.atlassian.net/wiki/spaces/floodlightcontroller/pages/1343539/Floodlight+REST+API (accessed on 10 February 2022).
- Dorri, A.; Kanhere, S.S.; Jurdak, R.; Gauravaram, P. LSB: A Lightweight Scalable Blockchain for IoT security and anonymity. J. Parallel Distrib. Comput. 2019, 134, 180–197. [Google Scholar] [CrossRef]
- Singh, H.J.; Hafid, A.S. Transaction confirmation time prediction in ethereum blockchain using machine learning. arXiv 2019, arXiv:1911.11592. [Google Scholar]
- Phemius, K.; Bouet, M.; Leguay, J. Disco: Distributed multi-domain sdn controllers. In Proceedings of the 2014 IEEE Network Operations and Management Symposium (NOMS), Krakow, Poland, 5–9 May 2014; pp. 1–4. [Google Scholar]
- Benamrane, F.; Ben Mamoun, M.; Benaini, R. An East-West interface for distributed SDN control plane: Implementation and evaluation. Comput. Electr. Eng. 2017, 57, 162–175. [Google Scholar] [CrossRef]









| Packet Route | Block-Based Solution | Baseline |
|---|---|---|
| Read transaction | 338 | 155 |
| Write transaction | 417 | 212 |
| References | AAA | Decentralization | App Trust Evaluation | Immutability | Security Automation | Lightweight |
|---|---|---|---|---|---|---|
| [12] | ✓ | ✗ | ✓ | ✗ | ✗ | ✓ |
| [19] | ✓ | ✗ | ✓ | ✗ | ✗ | ✓ |
| [7] | ✓ | ✗ | ✓ | ✗ | ✗ | ✓ |
| [20] | ✓ | ✗ | ✗ | ✗ | ✗ | ✓ |
| [21] | ✓ | ✗ | ✓ | ✗ | ✗ | ✓ |
| [22] | ❋ | ✗ | ✗ | ✗ | ✗ | ✓ |
| [23] | ✓ | ✗ | ✗ | ✗ | ✓ | ✓ |
| [4] | ✓ | ✗ | ✗ | ✗ | ✓ | ✓ |
| [24] | ❋ | ✗ | ✗ | ✗ | ✗ | ✓ |
| [6] | ❋ | ✗ | ✗ | ✗ | ✓ | ✓ |
| [25] | ❋ | ✗ | ✗ | ✗ | ✗ | ✓ |
| [26] | ❋ | ✗ | ✓ | ✗ | ✓ | ✓ |
| [30] | ❋ | ✓ | ✗ | ✓ | ✗ | ✽ |
| [31] | ✓ | ✓ | ✗ | ✓ | ✗ | ✽ |
| [14] | ✓ | ✓ | ✓ | ✓ | ✗ | ✗ |
| Proposed framework | ✓ | ✓ | ✓ | ✓ | ✓ | ✓ |
Publisher’s Note: MDPI stays neutral with regard to jurisdictional claims in published maps and institutional affiliations. |
© 2022 by the authors. Licensee MDPI, Basel, Switzerland. This article is an open access article distributed under the terms and conditions of the Creative Commons Attribution (CC BY) license (https://creativecommons.org/licenses/by/4.0/).
Share and Cite
Algarni, S.; Eassa, F.; Almarhabi, K.; Algarni, A.; Albeshri, A. BCNBI: A Blockchain-Based Security Framework for Northbound Interface in Software-Defined Networking. Electronics 2022, 11, 996. https://doi.org/10.3390/electronics11070996
Algarni S, Eassa F, Almarhabi K, Algarni A, Albeshri A. BCNBI: A Blockchain-Based Security Framework for Northbound Interface in Software-Defined Networking. Electronics. 2022; 11(7):996. https://doi.org/10.3390/electronics11070996
Chicago/Turabian StyleAlgarni, Sultan, Fathy Eassa, Khalid Almarhabi, Abdullah Algarni, and Aiiad Albeshri. 2022. "BCNBI: A Blockchain-Based Security Framework for Northbound Interface in Software-Defined Networking" Electronics 11, no. 7: 996. https://doi.org/10.3390/electronics11070996
APA StyleAlgarni, S., Eassa, F., Almarhabi, K., Algarni, A., & Albeshri, A. (2022). BCNBI: A Blockchain-Based Security Framework for Northbound Interface in Software-Defined Networking. Electronics, 11(7), 996. https://doi.org/10.3390/electronics11070996

