Random Replacement Crisscross Butterfly Optimization Algorithm for Standard Evaluation of Overseas Chinese Associations
Abstract
:1. Introduction
- A new type of enhanced BOA which combines a random replacement strategy and cross search strategy is proposed.
- RCCBOA is compared with nine other advanced algorithms on the CEC 2014 benchmark function test.
- RCCBOA is combined with SVM to solve the problem of predicting overseas Chinese associations.
2. Backgrounds
2.1. Overseas Chinese Associations
2.2. Butterfly Optimization Algorithm (BOA)
- (1)
- Initial stage. The parameter values used in BOA are assigned, and when these values are set the algorithm proceeds to create an initial butterfly population for optimization. The positions of the butterflies are randomly generated in the search space and their scent and fitness values are calculated and stored.
- (2)
- Iterative stage. In each iteration, all butterflies in the solution space are moved to new positions and their fitness values are re-evaluated. The algorithm m first calculates the fitness values of all butterflies at different positions of the solution space. Then, these butterflies will use Equation (1) to generate fragrance in their place.
- (3)
- End stage. Iteration continues until the maximum number of iterations is reached. When the iteration phase ends, the algorithm outputs the optimal solution with the best fitness.
| Algorithm 1: Pseudo-code of BOA. |
| Initialize population number , dimensions , max evaluations , objective function Initialize sensor modality , power exponent , switch probability and evaluations ; Initialize the population of butterflies ; Gain intensity by ; While (): Calculate the fragrance of each butterfly using Equation (2); Gain the best ; For Update If < Move to the best solution with Equation (1); Else Move randomly using Equation (1); End if End for = + 1; Update parameter ; End while Output best solution. |
2.3. Support Vector Machine
3. Suggested RCCBOA
3.1. Random Replacement Strategy
3.2. Crisscross Search
3.2.1. Vertical Crossover Search
3.2.2. Horizontal Crossover Search
3.3. Proposed RCCBOA
| Algorithm 2: Pseudo-code of the RCCBOA. |
| Initialize population number , dimensions , max evaluations , objective function Initialize sensor modality , power exponent , switch probability and evaluations ; Initialize the population of butterflies ; Gain intensity by While () Calculate the fragrance of each butterfly using Equation (2); Gain the best ; Gain butterfly individuals by the random replacement strategy; Update the best solution and position; For Update If < Move to the best solution using Equation (1); Else Move randomly using Equation (1); End if End for Update the population of butterflies using Equations (9) and (10); = + 1; Update parameter ; End while Output best solution; |
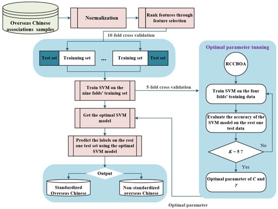
4. Proposed RCCBOA-SVM Method
5. Experiments
5.1. Collection of Data
5.2. Experimental Setup
6. Experimental Results
6.1. Benchmark Function Validation
6.1.1. The Component Foundation
6.1.2. Comparison with Advanced Methods
6.2. Research of Overseas Chinese Associations
7. Discussion
8. Conclusions and Future Work
Author Contributions
Funding
Data Availability Statement
Conflicts of Interest
Appendix A
| Type | No. | Function | Optimum Value |
|---|---|---|---|
| Unimodal Functions | 1 | Rotated High Conditioned Elliptic Function | |
| 2 | Rotated Bent Cigar Function | ||
| 3 | Rotated Discus Function | ||
| Multimodal Functions | 4 | Shifted and Rotated Rosenbrock’s Function | |
| 5 | Shifted and Rotated Ackley’s Function | ||
| 6 | Shifted and Rotated Weierstrass Function Function | ||
| 7 | Shifted and Rotated Griewank’s Function | ||
| 8 | Shifted Rastrigin’s Function | ||
| 9 | Shifted and Rotated Rastrigin’s Function | ||
| 10 | Shifted Schwefel’s Function | ||
| Hybrid Functions | 11 | Shifted and Rotated Schwefel’s Function | |
| 12 | Shifted and Rotated Katsuura Function | ||
| 13 | Shifted and Rotated Happycat Function | ||
| 14 | Shifted and Rotated Hgbat Function | ||
| 15 | Shifted and Rotated Expanded Griewank’s Plus Rosenbrock’s Function | ||
| 16 | Shifted and Rotated Expanded Scaffer’s Function | ||
| 17 | Hybrid Function 1 (N = 3) | ||
| 18 | Hybrid Function 2 (N = 3) | ||
| 19 | Hybrid Function 3 (N = 4) | ||
| 20 | Hybrid Function 4 (N = 4) | ||
| Composition Functions | 21 | Hybrid Function 5 (N = 5) | |
| 22 | Hybrid Function 6 (N = 5) | ||
| 23 | Composition Function 1 (N = 5) | ||
| 24 | Composition Function 2 (N = 3) | ||
| 25 | Composition Function 3 (N = 3) | ||
| 26 | Composition Function 4 (N = 5) | ||
| 27 | Composition Function 5 (N = 5) | ||
| 28 | Composition Function 6 (N = 5) | ||
| 29 | Composition Function 7 (N = 3) | ||
| 30 | Composition Function 8 (N = 3) |
References
- Li, M. Transnational Links among the Chinese in Europe: A Study on European-wide Chinese Voluntary Associations. In The Chinese in Europe; Palgrave Macmillan: London, UK, 1998. [Google Scholar]
- Sheng, F.; Smith, G. The Shifting Fate of China’s Pacific Diaspora. 2021: The China Alternative: Changing Regional Order in the Pacific Islands. China Altern. 2021, 1, 142. [Google Scholar]
- Freedman, M. Immigrants and Associations: Chinese in nineteenth-century Singapore. Comp. Stud. Soc. Hist. 1960, 3, 25–48. [Google Scholar] [CrossRef]
- Ma, L.E.A. Revolutionaries, Monarchists, and Chinatowns Chinese Politics in the Americas and the 1911 Revolution; University Hawai’i Press: Honolulu, HI, USA, 1990. [Google Scholar]
- Litofcenko, J.; Karner, D.; Maier, F. Methods for Classifying Nonprofit Organizations According to their Field of Activity: A Report on Semi-automated Methods Based on Text. Volunt. Int. J. Volunt. Nonprofit Organ. 2020, 31, 227–237. [Google Scholar] [CrossRef] [Green Version]
- Arora, S.; Singh, S. Butterfly optimization algorithm: A novel approach for global optimization. Soft Comput. 2019, 23, 715–734. [Google Scholar] [CrossRef]
- Wolpert, D.H.; Macready, W.G. No free lunch theorems for optimization. IEEE Trans. Evol. Comput. 1997, 1, 67–82. [Google Scholar] [CrossRef] [Green Version]
- Long, W.; Wu, T.; Xu, M.; Tang, M.; Cai, S. Parameters identification of photovoltaic models by using an enhanced adaptive butterfly optimization algorithm. Energy 2021, 229, 120750. [Google Scholar] [CrossRef]
- Sharma, T.K.; Sahoo, A.K.; Goyal, P. Bidirectional butterfly optimization algorithm and engineering applications. Mater. Today Proc. 2021, 34, 736–741. [Google Scholar] [CrossRef]
- Mortazavi, A.; Moloodpoor, M. Enhanced Butterfly Optimization Algorithm with a New fuzzy Regulator Strategy and Virtual Butterfly Concept. Knowl. Based Syst. 2021, 228, 107291. [Google Scholar] [CrossRef]
- Sundaravadivel, T.; Mahalakshmi, V. Weighted butterfly optimization algorithm with intuitionistic fuzzy Gaussian function based adaptive-neuro fuzzy inference system for COVID-19 prediction. Mater. Today Proc. 2021, 42, 1498–1501. [Google Scholar] [CrossRef]
- Zhou, H.; Zhang, G.; Wang, X.; Ni, P.; Zhang, J. Structural identification using improved butterfly optimization algorithm with adaptive sampling test and search space reduction method. Structures 2021, 33, 2121–2139. [Google Scholar] [CrossRef]
- Thawkar, S.; Sharma, S.; Khanna, M.; Singh, L.K. Breast cancer prediction using a hybrid method based on Butterfly Optimization Algorithm and Ant Lion Optimizer. Comput. Biol. Med. 2021, 139, 104968. [Google Scholar] [CrossRef]
- Long, W.; Jiao, J.; Liang, X.; Wu, T.; Xu, M.; Cai, S. Pinhole-imaging-based learning butterfly optimization algorithm for global optimization and feature selection. Appl. Soft Comput. 2021, 103, 107146. [Google Scholar] [CrossRef]
- Sowjanya, K.; Injeti, S.K. Investigation of butterfly optimization and gases Brownian motion optimization algorithms for optimal multilevel image thresholding. Expert Syst. Appl. 2021, 182, 115286. [Google Scholar] [CrossRef]
- Hu, J.; Han, Z.; Heidari, A.A.; Shou, Y.; Ye, H.; Wang, L.; Huang, X.; Chen, H.; Chen, Y.; Wu, P. Detection of COVID-19 severity using blood gas analysis parameters and Harris hawks optimized extreme learning machine. Comput. Biol. Med. 2021, 142, 105166. [Google Scholar] [CrossRef] [PubMed]
- Fan, Y.; Wang, P.; Heidari, A.A.; Chen, H.; Turabieh, H.; Mafarja, M. Random reselection particle swarm optimization for optimal design of solar photovoltaic modules. Energy 2022, 239, 121865. [Google Scholar] [CrossRef]
- Shi, B.; Ye, H.; Zheng, L.; Lyu, J.; Chen, C.; Heidari, A.A.; Hu, Z.; Chen, H.; Wu, P. Evolutionary warning system for COVID-19 severity: Colony predation algorithm enhanced extreme learning machine. Comput. Biol. Med. 2021, 136, 104698. [Google Scholar] [CrossRef]
- Zhou, W.; Wang, P.; Heidari, A.A.; Zhao, X.; Turabieh, H.; Mafarja, M.; Chen, H. Metaphor-free dynamic spherical evolution for parameter estimation of photovoltaic modules. Energy Rep. 2021, 7, 5175–5202. [Google Scholar] [CrossRef]
- Yu, C.; Heidari, A.A.; Xue, X.; Zhang, L.; Chen, H.; Chen, W. Boosting quantum rotation gate embedded slime mould algorithm. Expert Syst. Appl. 2021, 181, 115082. [Google Scholar] [CrossRef]
- Zhou, W.; Wang, P.; Heidari, A.A.; Zhao, X.; Turabieh, H.; Chen, H. Random learning gradient based optimization for efficient design of photovoltaic models. Energy Convers. Manag. 2021, 230, 113751. [Google Scholar] [CrossRef]
- Xu, Y.; Huang, H.; Heidari, A.A.; Gui, W.; Ye, X.; Chen, Y.; Chen, H.; Pan, Z. MFeature: Towards high performance evolutionary tools for feature selection. Expert Syst. Appl. 2021, 186, 115655. [Google Scholar] [CrossRef]
- Liu, L.; Zhao, D.; Yu, F.; Heidari, A.A.; Li, C.; Ouyang, J.; Chen, H.; Mafarja, M.; Turabieh, H.; Pan, J. Ant colony optimization with Cauchy and greedy Levy mutations for multilevel COVID 19 X-ray image segmentation. Comput. Biol. Med. 2021, 136, 104609. [Google Scholar] [CrossRef] [PubMed]
- Zhao, S.; Wang, P.; Heidari, A.A.; Chen, H.; He, W.; Xu, S. Performance optimization of salp swarm algorithm for multi-threshold image segmentation: Comprehensive study of breast cancer microscopy. Comput. Biol. Med. 2021, 139, 105015. [Google Scholar] [CrossRef]
- Yu, H.; Li, W.; Chen, C.; Liang, J.; Gui, W.; Wang, M.; Chen, H. Dynamic Gaussian bare-bones fruit fly optimizers with abandonment mechanism: Method and analysis. Eng. Comput. 2020, 1–29. [Google Scholar] [CrossRef]
- Chen, H.; Heidari, A.A.; Chen, H.; Wang, M.; Pan, Z.; Gandomi, A.H. Multi-population differential evolution-assisted Harris hawks optimization: Framework and case studies. Future Gener. Comput. Syst. 2020, 111, 175–198. [Google Scholar] [CrossRef]
- Chen, H.; Heidari, A.A.; Zhao, X.; Zhang, L.; Chen, H. Advanced orthogonal learning-driven multi-swarm sine cosine optimization: Framework and case studies. Expert Syst. Appl. 2020, 144, 113113. [Google Scholar] [CrossRef]
- Tu, J.; Lin, A.; Chen, H.; Li, Y.; Li, C. Predict the Entrepreneurial Intention of Fresh Graduate Students Based on an Adaptive Support Vector Machine Framework. Math. Probl. Eng. 2019, 2019, 2039872. [Google Scholar] [CrossRef] [Green Version]
- Chen, H.; Xu, Y.; Wang, M.; Zhao, X. A balanced whale optimization algorithm for constrained engineering design problems. Appl. Math. Model. 2019, 71, 45–59. [Google Scholar] [CrossRef]
- Yong, J.; He, F.; Li, H.; Zhou, W. A Novel Bat Algorithm based on Collaborative and Dynamic Learning of Opposite Population. In Proceedings of the 2018 IEEE 22nd International Conference on Computer Supported Cooperative Work in Design (CSCWD), Nanjing, China, 9–11 May 2018. [Google Scholar]
- Zhou, Y.; Xie, J.; Li, L.; Ma, M. Cloud Model Bat Algorithm. Sci. World J. 2014, 2014, 237102. [Google Scholar] [CrossRef]
- Liang, H.; Liu, Y.; Shen, Y.; Li, F.; Man, Y. A Hybrid Bat Algorithm for Economic Dispatch with Random Wind Power. IEEE Trans. Power Syst. 2018, 33, 5052–5061. [Google Scholar] [CrossRef]
- Sun, Y.; Wang, X.; Chen, Y.; Liu, Z. A modified whale optimization algorithm for large-scale global optimization problems. Expert Syst. Appl. 2018, 114, 563–577. [Google Scholar] [CrossRef]
- Ling, Y.; Zhou, Y.; Luo, Q. Lévy Flight Trajectory-Based Whale Optimization Algorithm for Global Optimization. IEEE Access 2017, 5, 6168–6186. [Google Scholar] [CrossRef]
- Tubishat, M.; Abushariah, M.; Idris, N.; Aljarah, I. Improved whale optimization algorithm for feature selection in Arabic sentiment analysis. Appl. Intell. 2019, 49, 1688–1707. [Google Scholar] [CrossRef]
- Han, X.; Liu, Q.; Wang, H.; Wang, L. Novel fruit fly optimization algorithm with trend search and co-evolution. Knowl. Based Syst. 2018, 141, 1–17. [Google Scholar] [CrossRef]
- Ye, F.; Lou, X.Y.; Sun, L.F. An improved chaotic fruit fly optimization based on a mutation strategy for simultaneous feature selection and parameter optimization for SVM and its applications. PLoS ONE 2017, 12, e0173516. [Google Scholar] [CrossRef] [PubMed]
- Wang, W.; Liu, X. Melt index prediction by least squares support vector machines with an adaptive mutation fruit fly optimization algorithm. Chemom. Intell. Lab. Syst. 2015, 141, 79–87. [Google Scholar] [CrossRef]
- Yang, Y.; Chen, H.; Heidari, A.A.; Gandomi, A.H. Hunger games search: Visions, conception, implementation, deep analysis, perspectives, and towards performance shifts. Expert Syst. Appl. 2021, 177, 114864. [Google Scholar] [CrossRef]
- Heidari, A.A.; Mirjalili, S.; Faris, H.; Aljarah, I.; Mafarja, M.; Chen, H. Harris hawks optimization: Algorithm and applications. Future Gener. Comput. Syst. Int. J. Escience 2019, 97, 849–872. [Google Scholar] [CrossRef]
- Li, S.; Chen, H.; Wang, M.; Heidari, A.A.; Mirjalili, S. Slime mould algorithm: A new method for stochastic optimization. Future Gener. Comput. Syst. 2020, 111, 300–323. [Google Scholar] [CrossRef]
- Ahmadianfar, I.; Heidari, A.A.; Gandomi, A.H.; Chu, X.; Chen, H. RUN beyond the metaphor: An efficient optimization algorithm based on Runge Kutta method. Expert Syst. Appl. 2021, 181, 115079. [Google Scholar] [CrossRef]
- Tu, J.; Chen, H.; Wang, M.; Gandomi, A.H. The Colony Predation Algorithm. J. Bionic Eng. 2021, 18, 674–710. [Google Scholar] [CrossRef]
- Ahmadianfar, I.; Heidari, A.A.; Noshadian, S.; Chen, H.; Gandomi, A.H. INFO: An efficient optimization algorithm based on weighted mean of vectors. Expert Syst. Appl. 2022, 195, 116516. [Google Scholar] [CrossRef]
- Xia, J.; Wang, Z.; Yang, D.; Li, R.; Liang, G.; Chen, H.; Heidari, A.A.; Turabieh, H.; Mafarja, M.; Pan, Z. Performance optimization of support vector machine with oppositional grasshopper optimization for acute appendicitis diagnosis. Comput. Biol. Med. 2022, 143, 105206. [Google Scholar] [CrossRef] [PubMed]
- Xia, J.; Yang, D.; Zhou, H.; Chen, Y.; Zhang, H.; Liu, T.; Heidari, A.A.; Chen, H.; Pan, Z. Evolving kernel extreme learning machine for medical diagnosis via a disperse foraging sine cosine algorithm. Comput. Biol. Med. 2021, 141, 105137. [Google Scholar] [CrossRef] [PubMed]
- Dong, R.; Chen, H.; Heidari, A.A.; Turabieh, H.; Mafarja, M.; Wang, S. Boosted kernel search: Framework, analysis and case studies on the economic emission dispatch problem. Knowl.-Based Syst. 2021, 233, 107529. [Google Scholar] [CrossRef]
- Abbasi, A.; Firouzi, B.; Sendur, P.; Heidari, A.A.; Chen, H.; Tiwari, R. Multi-strategy Gaussian Harris hawks optimization for fatigue life of tapered roller bearings. Eng. Comput. 2021, 1–27. [Google Scholar] [CrossRef] [PubMed]
- Nautiyal, B.; Prakash, R.; Vimal, V.; Liang, G.; Chen, H. Improved Salp Swarm Algorithm with mutation schemes for solving global optimization and engineering problems. Eng. Comput. 2021, 1–23. [Google Scholar] [CrossRef]
- Zhang, H.; Liu, T.; Ye, X.; Heidari, A.A.; Liang, G.; Chen, H.; Pan, Z. Differential evolution-assisted salp swarm algorithm with chaotic structure for real-world problems. Eng. Comput. 2022, 1–35. [Google Scholar] [CrossRef]
- Zhang, Y.; Liu, R.; Heidari, A.A.; Wang, X.; Chen, Y.; Wang, M.; Chen, H. Towards augmented kernel extreme learning models for bankruptcy prediction: Algorithmic behavior and comprehensive analysis. Neurocomputing 2021, 430, 185–212. [Google Scholar] [CrossRef]
- Wu, S.; Mao, P.; Li, R.; Cai, Z.; Heidari, A.A.; Xia, J.; Chen, H.; Mafarja, M.; Turabieh, H.; Chen, X. Evolving fuzzy k-nearest neighbors using an enhanced sine cosine algorithm: Case study of lupus nephritis. Comput. Biol. Med. 2021, 135, 104582. [Google Scholar] [CrossRef]
- Hussien, A.G.; Heidari, A.A.; Ye, X.; Liang, G.; Chen, H.; Pan, Z. Boosting whale optimization with evolution strategy and Gaussian random walks: An image segmentation method. Eng. Comput. 2022, 1–45. [Google Scholar] [CrossRef]
- Chen, X.; Huang, H.; Heidari, A.A.; Sun, C.; Lv, Y.; Gui, W.; Liang, G.; Gu, Z.; Chen, H.; Li, C.; et al. An efficient multilevel thresholding image segmentation method based on the slime mould algorithm with bee foraging mechanism: A real case with lupus nephritis images. Comput. Biol. Med. 2022, 142, 105179. [Google Scholar] [CrossRef] [PubMed]
- Yu, H.; Song, J.; Chen, C.; Heidari, A.A.; Liu, J.; Chen, H.; Zaguia, A.; Mafarja, M. Image segmentation of Leaf Spot Diseases on Maize using multi-stage Cauchy-enabled grey wolf algorithm. Eng. Appl. Artif. Intell. 2022, 109, 104653. [Google Scholar] [CrossRef]
- Yu, H.; Cheng, X.; Chen, C.; Heidari, A.A.; Liu, J.; Cai, Z.; Chen, H. Apple leaf disease recognition method with improved residual network. Multimed. Tools Appl. 2022, 81, 7759–7782. [Google Scholar] [CrossRef]
- Hu, J.; Chen, H.; Heidari, A.A.; Wang, M.; Zhang, X.; Chen, Y.; Pan, Z. Orthogonal learning covariance matrix for defects of grey wolf optimizer: Insights, balance, diversity, and feature selection. Knowl. Based Syst. 2021, 213, 106684. [Google Scholar] [CrossRef]
- Hu, J.; Gui, W.; Heidari, A.A.; Cai, Z.; Liang, G.; Chen, H.; Pan, Z. Dispersed foraging slime mould algorithm: Continuous and binary variants for global optimization and wrapper-based feature selection. Knowl. Based Syst. 2022, 237, 107761. [Google Scholar] [CrossRef]
- Cai, Z.; Gu, J.; Luo, J.; Zhang, Q.; Chen, H.; Pan, Z.; Li, Y.; Li, C. Evolving an optimal kernel extreme learning machine by using an enhanced grey wolf optimization strategy. Expert Syst. Appl. 2019, 138, 112814. [Google Scholar] [CrossRef]
- Xu, Y.; Chen, H.; Heidari, A.A.; Luo, J.; Zhang, Q.; Zhao, X.; Li, C. An efficient chaotic mutative moth-flame-inspired optimizer for global optimization tasks. Expert Syst. Appl. 2019, 129, 135–155. [Google Scholar] [CrossRef]
- Wei, Y.; Lv, H.; Chen, M.; Wang, M.; Heidari, A.A.; Chen, H.; Li, C. Predicting Entrepreneurial Intention of Students: An Extreme Learning Machine with Gaussian Barebone Harris Hawks Optimizer. IEEE Access 2020, 8, 76841–76855. [Google Scholar] [CrossRef]
- Wei, Y.; Ni, N.; Liu, D.; Chen, H.; Wang, M.; Li, Q.; Cui, X.; Ye, H. An Improved Grey Wolf Optimization Strategy Enhanced SVM and Its Application in Predicting the Second Major. Math. Probl. Eng. 2017, 2017, 9316713. [Google Scholar] [CrossRef] [Green Version]
- Zeng, G.-Q.; Lu, K.; Dai, Y.-X.; Zhang, Z.; Chen, M.-R.; Zheng, C.-W.; Wu, D.; Peng, W.-W. Binary-coded extremal optimization for the design of PID controllers. Neurocomputing 2014, 138, 180–188. [Google Scholar] [CrossRef]
- Zeng, G.-Q.; Chen, J.; Dai, Y.-X.; Li, L.-M.; Zheng, C.-W.; Chen, M.-R. Design of fractional order PID controller for automatic regulator voltage system based on multi-objective extremal optimization. Neurocomputing 2015, 160, 173–184. [Google Scholar] [CrossRef]
- Zhao, X.; Li, D.; Yang, B.; Ma, C.; Zhu, Y.; Chen, H. Feature selection based on improved ant colony optimization for online detection of foreign fiber in cotton. Appl. Soft Comput. 2014, 24, 585–596. [Google Scholar] [CrossRef]
- Zhao, X.; Li, D.; Yang, B.; Chen, H.; Yang, X.; Yu, C.; Liu, S. A two-stage feature selection method with its application. Comput. Electr. Eng. 2015, 47, 114–125. [Google Scholar] [CrossRef]
- Wu, S.-H.; Zhan, Z.-H.; Zhang, J. SAFE: Scale-Adaptive Fitness Evaluation Method for Expensive Optimization Problems. IEEE Trans. Evol. Comput. 2021, 25, 478–491. [Google Scholar] [CrossRef]
- Li, J.-Y.; Zhan, Z.-H.; Wang, C.; Jin, H.; Zhang, J. Boosting Data-Driven Evolutionary Algorithm with Localized Data Generation. IEEE Trans. Evol. Comput. 2020, 24, 923–937. [Google Scholar] [CrossRef]
- Hua, Y.; Liu, Q.; Hao, K.; Jin, Y. A Survey of Evolutionary Algorithms for Multi-Objective Optimization Problems with Irregular Pareto Fronts. IEEE/CAA J. Autom. Sin. 2021, 8, 303–318. [Google Scholar] [CrossRef]
- Liu, X.-F.; Zhan, Z.-H.; Gao, Y.; Zhang, J.; Kwong, S.; Zhang, J. Coevolutionary Particle Swarm Optimization with Bottleneck Objective Learning Strategy for Many-Objective Optimization. IEEE Trans. Evol. Comput. 2018, 23, 587–602. [Google Scholar] [CrossRef]
- Deng, W.; Zhang, X.; Zhou, Y.; Liu, Y.; Zhou, X.; Chen, H.; Zhao, H. An enhanced fast non-dominated solution sorting genetic algorithm for multi-objective problems. Inf. Sci. 2021, 585, 441–453. [Google Scholar] [CrossRef]
- Deng, W.; Liu, H.; Xu, J.; Zhao, H.; Song, Y. An Improved Quantum-Inspired Differential Evolution Algorithm for Deep Belief Network. IEEE Trans. Instrum. Meas. 2020, 69, 7319–7327. [Google Scholar] [CrossRef]
- Zhao, H.; Liu, H.; Xu, J.; Deng, W. Performance Prediction Using High-Order Differential Mathematical Morphology Gradient Spectrum Entropy and Extreme Learning Machine. IEEE Trans. Instrum. Meas. 2019, 69, 4165–4172. [Google Scholar] [CrossRef]
- Deng, W.; Xu, J.; Zhao, H.; Song, Y. A Novel Gate Resource Allocation Method Using Improved PSO-Based QEA. IEEE Trans. Intell. Transp. Syst. 2020, 1–9. [Google Scholar] [CrossRef]
- Deng, W.; Xu, J.; Song, Y.; Zhao, H. An Effective Improved Co-evolution Ant Colony Optimization Algorithm with Multi-Strategies and Its Application. Int. J. Bio-Inspired Comput. 2020, 16, 158–170. [Google Scholar] [CrossRef]
- Zhao, F.; Di, S.; Cao, J.; Tang, J. Jonrinaldi A Novel Cooperative Multi-Stage Hyper-Heuristic for Combination Optimization Problems. Complex Syst. Model. Simul. 2021, 1, 91–108. [Google Scholar] [CrossRef]
- Yi, J.-H.; Deb, S.; Dong, J.; Alavi, A.H.; Wang, G.-G. An improved NSGA-III algorithm with adaptive mutation operator for Big Data optimization problems. Future Gener. Comput. Syst. 2018, 88, 571–585. [Google Scholar] [CrossRef]
- Liu, P.; Gao, H. A Novel Green Supplier Selection Method Based on the Interval Type-2 Fuzzy Prioritized Choquet Bonferroni Means. IEEE/CAA J. Autom. Sin. 2020, 8, 1549–1566. [Google Scholar] [CrossRef]
- Han, X.; Han, Y.; Chen, Q.; Li, J.; Sang, H.; Liu, Y.; Pan, Q.; Nojima, Y. Distributed Flow Shop Scheduling with Sequence-Dependent Setup Times Using an Improved Iterated Greedy Algorithm. Complex Syst. Model. Simul. 2021, 1, 198–217. [Google Scholar] [CrossRef]
- Gao, D.; Wang, G.-G.; Pedrycz, W. Solving Fuzzy Job-Shop Scheduling Problem Using DE Algorithm Improved by a Selection Mechanism. IEEE Trans. Fuzzy Syst. 2020, 28, 3265–3275. [Google Scholar] [CrossRef]
- Yu, H.; Yuan, K.; Li, W.; Zhao, N.; Chen, W.; Huang, C.; Chen, H.; Wang, M. Improved Butterfly Optimizer-Configured Extreme Learning Machine for Fault Diagnosis. Complexity 2021, 2021, 6315010. [Google Scholar] [CrossRef]
- Liu, G.; Jia, W.; Luo, Y.; Wang, M.; Heidari, A.A.; Ouyang, J.; Chen, H.; Chen, M. Prediction Optimization of Cervical Hyperextension Injury: Kernel Extreme Learning Machines with Orthogonal Learning Butterfly Optimizer and Broyden-Fletcher-Goldfarb-Shanno Algorithms. IEEE Access 2020, 8, 119911–119930. [Google Scholar] [CrossRef]
- Ren, H.; Li, J.; Chen, H.; Li, C. Stability of salp swarm algorithm with random replacement and double adaptive weighting. Appl. Math. Model. 2021, 95, 503–523. [Google Scholar] [CrossRef]
- Chen, H.; Yang, C.; Heidari, A.A.; Zhao, X. An efficient double adaptive random spare reinforced whale optimization algorithm. Expert Syst. Appl. 2019, 154, 113018. [Google Scholar] [CrossRef]
- Meng, A.-B.; Chen, Y.-C.; Yin, H.; Chen, S.-Z. Crisscross optimization algorithm and its application. Knowl.-Based Syst. 2014, 67, 218–229. [Google Scholar] [CrossRef]
- Su, H.; Zhao, D.; Yu, F.; Heidari, A.A.; Zhang, Y.; Chen, H.; Li, C.; Pan, J.; Quan, S. Horizontal and vertical search artificial bee colony for image segmentation of COVID-19 X-ray images. Comput. Biol. Med. 2022, 142, 105181. [Google Scholar] [CrossRef] [PubMed]
- Zhao, D.; Liu, L.; Yu, F.; Heidari, A.A.; Wang, M.; Oliva, D.; Muhammad, K.; Chen, H. Ant colony optimization with horizontal and vertical crossover search: Fundamental visions for multi-threshold image segmentation. Expert Syst. Appl. 2021, 167, 114122. [Google Scholar] [CrossRef]
- Liu, Y.; Chong, G.; Heidari, A.A.; Chen, H.; Liang, G.; Ye, X.; Cai, Z.; Wang, M. Horizontal and vertical crossover of Harris hawk optimizer with Nelder-Mead simplex for parameter estimation of photovoltaic models. Energy Convers. Manag. 2020, 223, 113211. [Google Scholar] [CrossRef]
- Fu, J.; Zhang, Y.; Wang, Y.; Zhang, H.; Liu, J.; Tang, J.; Yang, Q.; Sun, H.; Qiu, W.; Ma, Y.; et al. Optimization of metabolomic data processing using NOREVA. Nat. Protoc. 2022, 17, 129–151. [Google Scholar] [CrossRef]
- Li, B.; Tang, J.; Yang, Q.; Li, S.; Cui, X.; Li, Y.H.; Chen, Y.Z.; Xue, W.; Li, X.; Zhu, F. NOREVA: Normalization and evaluation of MS-based metabolomics data. Nucleic Acids Res. 2017, 45, W162–W170. [Google Scholar] [CrossRef] [Green Version]
- Wu, Z.; Li, G.; Shen, S.; Lian, X.; Chen, E.; Xu, G. Constructing dummy query sequences to protect location privacy and query privacy in location-based services. World Wide Web 2021, 24, 25–49. [Google Scholar] [CrossRef]
- Wu, Z.; Wang, R.; Li, Q.; Lian, X.; Xu, G.; Chen, E.; Liu, X. A Location Privacy-Preserving System Based on Query Range Cover-Up or Location-Based Services. IEEE Trans. Veh. Technol. 2020, 69, 5244–5254. [Google Scholar] [CrossRef]
- Li, Y.H.; Li, X.X.; Hong, J.J.; Wang, Y.X.; Fu, J.B.; Yang, H.; Yu, C.Y.; Li, F.C.; Hu, J.; Xue, W.; et al. Clinical trials, progression-speed differentiating features and swiftness rule of the innovative targets of first-in-class drugs. Brief. Bioinform. 2020, 21, 649–662. [Google Scholar] [CrossRef] [Green Version]
- Zhu, F.; Li, X.X.; Yang, S.Y.; Chen, Y.Z. Clinical Success of Drug Targets Prospectively Predicted by In Silico Study. Trends Pharmacol. Sci. 2018, 39, 229–231. [Google Scholar] [CrossRef] [PubMed]
- Yin, J.; Sun, W.; Li, F.; Hong, J.; Li, X.; Zhou, Y.; Lu, Y.; Liu, M.; Zhang, X.; Chen, N.; et al. VARIDT 1.0: Variability of drug transporter database. Nucleic Acids Res. 2020, 48, D1042–D1050. [Google Scholar] [CrossRef] [PubMed]
- Zhu, F.; Shi, Z.; Qin, C.; Tao, L.; Liu, X.; Xu, F.; Zhang, L.; Song, Y.; Zhang, J.; Han, B.; et al. Therapeutic target database update 2012: A resource for facilitating target-oriented drug discovery. Nucleic Acids Res. 2012, 40, D1128–D1136. [Google Scholar] [CrossRef]
- Wu, Z.; Li, R.; Zhou, Z.; Guo, J.; Jiang, J.; Su, X. A user sensitive subject protection approach for book search service. J. Assoc. Inf. Sci. Technol. 2020, 71, 183–195. [Google Scholar] [CrossRef]
- Wu, Z.; Shen, S.; Lian, X.; Su, X.; Chen, E. A dummy-based user privacy protection approach for text information retrieval. Knowl. Based Syst. 2020, 195, 105679. [Google Scholar] [CrossRef]
- Wu, Z.; Shen, S.; Zhou, H.; Li, H.; Lu, C.; Zou, D. An effective approach for the protection of user commodity viewing privacy in e-commerce website. Knowl. Based Syst. 2021, 220, 106952. [Google Scholar] [CrossRef]
- Yu, H.; Zhao, N.; Wang, P.; Chen, H.; Li, C. Chaos-enhanced synchronized bat optimizer. Appl. Math. Model. 2020, 77, 1201–1215. [Google Scholar] [CrossRef]
- Gupta, S.; Deep, K.; Heidari, A.A.; Moayedi, H.; Chen, H. Harmonized salp chain-built optimization. Eng. Comput. 2021, 37, 1049–1079. [Google Scholar] [CrossRef]
- Zhang, H.; Cai, Z.; Ye, X.; Wang, M.; Kuang, F.; Chen, H.; Li, C.; Li, Y. A multi-strategy enhanced salp swarm algorithm for global optimization. Eng. Comput. 2020, 1–27. [Google Scholar] [CrossRef]
- Chen, H.; Li, S.; Heidari, A.A.; Wang, P.; Li, J.; Yang, Y.; Wang, M.; Huang, C. Efficient multi-population outpost fruit fly-driven optimizers: Framework and advances in support vector machines. Expert Syst. Appl. 2020, 142, 112999. [Google Scholar] [CrossRef]
- Zhang, Q.; Chen, H.; Heidari, A.A.; Zhao, X.; Xu, Y.; Wang, P.; Li, Y.; Li, C. Chaos-Induced and Mutation-Driven Schemes Boosting Salp Chains-Inspired Optimizers. IEEE Access 2019, 7, 31243–31261. [Google Scholar] [CrossRef]
- Qiu, S.; Hao, Z.; Wang, Z.; Liu, L.; Liu, J.; Zhao, H.; Fortino, G. Sensor Combination Selection Strategy for Kayak Cycle Phase Segmentation Based on Body Sensor Networks. IEEE Internet Things J. 2021, 9, 4190–4201. [Google Scholar] [CrossRef]
- Wang, D.; Liang, Y.; Xu, D.; Feng, X.; Guan, R. A content-based recommender system for computer science publications. Knowl. Based Syst. 2018, 157, 1–9. [Google Scholar] [CrossRef]
- Li, J.; Chen, C.; Chen, H.; Tong, C. Towards Context-aware Social Recommendation via Individual Trust. Knowl. Based Syst. 2017, 127, 58–66. [Google Scholar] [CrossRef]
- Li, J.; Lin, J. A probability distribution detection based hybrid ensemble QoS prediction approach. Inf. Sci. 2020, 519, 289–305. [Google Scholar] [CrossRef]
- Li, J.; Zheng, X.-L.; Chen, S.-T.; Song, W.-W.; Chen, D.-R. An efficient and reliable approach for quality-of-service-aware service composition. Inf. Sci. 2014, 269, 238–254. [Google Scholar] [CrossRef]
- Guan, R.; Zhang, H.; Liang, Y.; Giunchiglia, F.; Huang, L.; Feng, X. Deep Feature-Based Text Clustering and Its Explanation. IEEE Trans. Knowl. Data Eng. 2020, 99, 1. [Google Scholar] [CrossRef]
- Qiu, S.; Zhao, H.; Jiang, N.; Wu, D.; Song, G.; Zhao, H.; Wang, Z. Sensor network oriented human motion capture via wearable intelligent system. Int. J. Intell. Syst. 2021, 37, 1646–1673. [Google Scholar] [CrossRef]
- Cao, X.; Cao, T.; Gao, F.; Guan, X. Risk-Averse Storage Planning for Improving RES Hosting Capacity Under Uncertain Siting Choices. IEEE Trans. Sustain. Energy 2021, 12, 1984–1995. [Google Scholar] [CrossRef]
- Ran, X.; Zhou, X.; Lei, M.; Tepsan, W.; Deng, W. A Novel K-Means Clustering Algorithm with a Noise Algorithm for Capturing Urban Hotspots. Appl. Sci. 2021, 11, 11202. [Google Scholar] [CrossRef]
- Cao, X.; Wang, J.; Wang, J.; Zeng, B. A Risk-Averse Conic Model for Networked Microgrids Planning With Reconfiguration and Reorganizations. IEEE Trans. Smart Grid 2020, 11, 696–709. [Google Scholar] [CrossRef]
- Pei, H.; Yang, B.; Liu, J.; Chang, K. Active Surveillance via Group Sparse Bayesian Learning. IEEE Trans. Pattern Anal. Mach. Intell. 2022, 44, 1133–1148. [Google Scholar] [CrossRef] [PubMed]
- Zhu, X.; Guo, K.; Fang, H.; Chen, L.; Ren, S.; Hu, B. Cross View Capture for Stereo Image Super-Resolution. IEEE Trans. Multimed. 2021, 99, 1. [Google Scholar] [CrossRef]
- Zhu, X.; Guo, K.; Ren, S.; Hu, B.; Hu, M.; Fang, H. Lightweight Image Super-Resolution with Expectation-Maximization Attention Mechanism. IEEE Trans. Circuits Syst. Video Technol. 2021, 32, 1273–1284. [Google Scholar] [CrossRef]
- Guo, K.; Hu, B.; Ma, J.; Ren, S.; Tao, Z.; Zhang, J. Toward Anomaly Behavior Detection as an Edge Network Service Using a Dual-Task Interactive Guided Neural Network. IEEE Internet Things J. 2020, 8, 12623–12637. [Google Scholar] [CrossRef]
- Zhang, Z.-H.; Min, F.; Chen, G.-S.; Shen, S.-P.; Wen, Z.-C.; Zhou, X.-B. Tri-Partition State Alphabet-Based Sequential Pattern for Multivariate Time Series. Cogn. Comput. 2021, 1–19. [Google Scholar] [CrossRef]
- Liang, J.J.; Qu, B.Y.; Suganthan, P.N. Problem Definitions and Evaluation Criteria for the CEC 2014 Special Session and Competition on Single Objective Real-Parameter Numerical Optimization; Technical Report for Computational Intelligence Laboratory, Zhengzhou University: Zhengzhou, China; Nanyang Technological University: Singapore, 2013. [Google Scholar]







| Author | Year | Proposed Algorithm | Description |
|---|---|---|---|
| Hu et al. [16] | 2021 | An improved Harris hawk optimization (HHOSRL) | It was applied to feature selection and gained a high accuracy. |
| Fan et al. [17] | 2021 | A new particle swarm optimization (PSOCS) | It was used to estimate the parameters of PV models. |
| Shi et al. [18] | 2021 | An enhanced colony predation algorithm (ECPA) | It used a kernel extreme learning machine to classify the severity of COVID-19. |
| Zhou et al. [19] | 2021 | A novel enhanced spherical evolution algorithm (DSCSE) | It was applied to evaluate unknown parameters of PV models. |
| Yu et al. [20] | 2021 | An improved slime mould algorithm (WQSMA) | It provided effective assistance in solving optimization problems. |
| Zhou et al. [21] | 2021 | A new gradient-based optimizer with random learning mechanism (RLGBO) | It was employed to gain the PV model parameters of different conditions. |
| Xu et al. [22] | 2021 | An innovative binary version of moth-flame optimizer (ESAMFO) | It was utilized to select optimal feature subsets with the K-Nearest Neighbor Classifier. |
| Liu et al. [23] | 2021 | A novel ant colony optimizer (CLACO) | It was verified by comparison with certain excellent peers. |
| Zhao et al. [24] | 2021 | An improved salp swarm algorithm (EHSSA) | It was tested on CEC2014 functions and image segmentation problems. |
| Yu et al. [25] | 2020 | A dynamic bare-bones fruit fly optimization algorithm (BareFOA) | It was tested on with CEC2017 and seven engineering optimization problems. |
| Chen et al. [26] | 2020 | An enhanced DE-driven multi-population Harris hawks optimization (CMDHHO) | It was compared with plenty of other algorithms based on CEC2017 and CEC2011. |
| Chen et al. [27] | 2020 | A boosted sine cosine algorithm (OMGSCA) | It was applied in CEC2014 and used to solve some real-world optimization problems. |
| Tu et al. [28] | 2019 | An adaptive support vector machine framework (RF-CSCA-SVM) | It was regarded as being successful for predicting student graduation. |
| Chen et al. [29] | 2019 | A hybrid whale optimization algorithm (BWOA) | It was treated as an effective means to solve complex problems. |
| Attributes | Name | Description |
|---|---|---|
| A1 | Gender | Male—1; Female—0 |
| A2 | Age range | 0–30 years old—1; 30–60 years old—2; 60–80 years old—3. |
| A3 | Location of hometown | Wenzhou—1; Lishui—2; other places—3. |
| A4 | Current identity | Overseas Chinese with Chinese nationality or international students—1; descendants of overseas Chinese who were born in the country of residence and obtained the nationality of the residence country—2; returned overseas Chinese and family members of returned overseas Chinese—3. |
| A5 | Place of birth | China (Hong Kong, China)—1; foreign countries—2; unable to confirm—0. |
| A6 | When they went abroad | Before 1949—1; between 1950 and 1978—2; 1979 till now—3. |
| A7 | Reasons for going abroad | Family visit—1; work, trade, or investment—2; studying abroad or skilled immigrants—3; other reasons or no reasons—4. |
| A8 | In which year they became permanent residents | Before 2000—1; 2000 till now—2; no permanent residence—0 |
| A9 | Highest level of education (degree) | High school/technical secondary school/secondary vocational school/technical school or below—1; junior college/higher vocational college—2; Bachelor degree or above—3. |
| A10 | Major | Liberal arts—1; science—2; others (catering, party school cadre training, entertainment, tourism, army academy)—3; none or unknown—0 |
| A11 | Type of work currently engaged in | worker, trade, business and investment—1; research and development, knowledge or education—2; catering—3; other or none—4. |
| A12 | Relatives living together in China | Immediate family member—1; non-immediate relatives—2; both 1 and 2–3; none—0. |
| A13 | Their position held in China | National level—1; provincial level—2; city/county level—3; other or none—0. |
| A14 | Whether they had joined an overseas Chinese association | Yes—1; no—0. |
| A15 | Whether they had acted as the founder of an overseas Chinese association | Yes—1; no—0. |
| A16 | Reason for founding the overseas Chinese association | Business relations—1; geographical relations—2; learning relations—3; other reasons or none—4. |
| A17 | Motivation for joining the overseas Chinese association | Active—1; passive (invited by friends)—2; other or skip—3. |
| A18 | Position held in the overseas Chinese association | Positive—1; deputy—2; others—3; none—0. |
| A19 | Whether the overseas Chinese association has a clear division of duties | Yes—1; none or other—0. |
| A20 | Whether the overseas Chinese association is harmonious | Harmony—1; so-so or unknown—2; skip—0. |
| A21 | Whether the overseas Chinese association is a non-profit organization | Yes—1; no—2; unknown or skip—0. |
| A22 | Whether the charter of the overseas Chinese association is reasonable | Yes—1; none—0. |
| A23 | Whether the overseas Chinese association holds regular meetings | Yes—1; no—0. |
| A24 | Whether every member of the association has the right to vote and be elected | Yes—1; no—0. |
| A25 | Whether every member of the association has the right to criticize, make suggestions, and supervise the overseas Chinese association | Yes—1; no—0. |
| A26 | Whether the membership fee of the association is paid according to the regulations | Yes—1; no—0. |
| A27 | Main source of funding for the overseas Chinese association | Other fixed income—1; membership fees (including membership fees and donation)—2; no dues, only donations—3; unknown or other—0. |
| A28 | Expectations and suggestions for the overseas Chinese association | Positive—1; so-so or no (skip)—2; negative—3. |
| Algorithms | R | CC |
|---|---|---|
| RCCBOA | 1 | 1 |
| CCBOA | 0 | 1 |
| RBOA | 1 | 0 |
| BOA | 0 | 0 |
| Algorithm | Rank | ARV |
|---|---|---|
| RCCBOA | 1 | 1.426667 |
| CCBOA | 2 | 1.704444 |
| RBOA | 3 | 2.908889 |
| BOA | 4 | 3.96 |
| Method | Parameter |
|---|---|
| RCCBOA | |
| CDLOBA | |
| CBA | |
| RCBA | |
| MWOA | |
| LWOA | |
| IWOA | |
| CEFOA | |
| CIFOA | |
| AMFOA |
| Fuctions | Indicators | RCCBOA | CDLOBA | CBA | RCBA | MWOA | LWOA | IWOA | CEFOA | CIFOA | AMFOA |
|---|---|---|---|---|---|---|---|---|---|---|---|
| F1 | Avg | 1.30 × 107 | 1.25 × 106 | 1.23 × 107 | 4.81 × 106 | 5.72 × 109 | 1.02 × 107 | 1.85 × 109 | 1.64 × 1010 | 1.21 × 1010 | 1.31 × 1010 |
| Std | 3.36 × 106 | 5.59 × 105 | 4.89 × 106 | 1.75 × 106 | 1.90 × 109 | 2.99 × 106 | 5.26 × 108 | 7.19 × 108 | 2.46 × 109 | 8.28 × 108 | |
| Rank | 5 | 1 | 4 | 2 | 7 | 3 | 6 | 10 | 8 | 9 | |
| p-value | - | 1.73 × 10−6 | 3.71 × 10−1 | 1.73 ×10−6 | 1.73 × 10−6 | 2.25 × 10−3 | 1.73 × 10−6 | 1.73 × 10−6 | 1.73 × 10−6 | 1.73 × 10−6 | |
| F2 | Avg | 4.41 × 103 | 1.51 × 104 | 1.87 × 105 | 1.38 × 105 | 2.01× 11 | 3.52× 06 | 1.25 × 1011 | 1.99 × 1011 | 1.91 × 1011 | 1.89 × 1011 |
| Std | 3.71 × 103 | 1.12 × 104 | 9.54 × 105 | 3.89 × 104 | 2.85 × 1010 | 8.38 × 105 | 1.33 × 1010 | 5.37 × 108 | 5.11 × 108 | 6.09 × 109 | |
| Rank | 1 | 2 | 4 | 3 | 10 | 5 | 6 | 9 | 8 | 7 | |
| p-value | - | 1.74 ×10−4 | 4.71 × 10−2 | 1.73 × 10−6 | 1.73 × 10−6 | 1.73 × 10−6 | 1.73 × 10−6 | 1.73 × 10−6 | 1.73 × 10−6 | 1.73 × 10−6 | |
| F3 | Avg | 3.69 × 104 | 1.12 × 10−5 | 8.37 × 103 | 3.89 × 102 | 5.33 × 105 | 3.35 × 103 | 1.73 × 105 | 6.81 × 108 | 1.31 × 107 | 5.27 × 107 |
| Std | 4.89 × 103 | 2.36 × 104 | 8.78 × 103 | 3.63 × 101 | 1.83 × 105 | 1.50 × 103 | 3.12 × 104 | 1.95 × 107 | 2.26 × 107 | 5.71 × 107 | |
| Rank | 4 | 5 | 3 | 1 | 7 | 2 | 6 | 10 | 8 | 9 | |
| p-value | - | 1.73 × 10−6 | 1.92 × 10−6 | 1.73 × 10−6 | 1.73 × 10−6 | 1.73 × 10−6 | 1.73 × 10−6 | 1.73 × 10−6 | 1.73 × 10−6 | 1.73 × 10−6 | |
| F4 | Avg | 5.28 × 102 | 5.19 × 102 | 5.30 × 102 | 5.16 × 102 | 6.41 × 104 | 5.51 × 102 | 3.16 × 104 | 7.18 × 104 | 6.65 × 104 | 6.02 × 104 |
| Std | 2.91 × 101 | 3.84 × 101 | 4.41 × 101 | 4.58 × 101 | 1.58 × 104 | 4.31 × 101 | 7.29 × 103 | 7.73 × 102 | 3.85 × 102 | 1.95 × 103 | |
| Rank | 3 | 2 | 4 | 1 | 8 | 5 | 6 | 10 | 9 | 7 | |
| p-value | - | 3.18 × 10−1 | 8.77 × 10−1 | 1.30 × 10−1 | 1.73 × 10−6 | 2.18 × 10−2 | 1.73 × 10−6 | 1.73 × 10−6 | 1.73 × 10−6 | 1.73 × 10−6 | |
| F5 | Avg | 5.21 × 102 | 5.21 × 102 | 5.20 × 102 | 5.20 × 102 | 5.21 × 102 | 5.21× 102 | 5.21 × 102 | 5.22 × 102 | 5.21 × 102 | 5.21 × 102 |
| Std | 4.65 × 10−2 | 2.38 × 10−1 | 2.30 × 10−1 | 9.69 × 10−2 | 4.02 × 10−2 | 9.07 × 10−2 | 4.58 × 10−2 | 4.33 × 10−2 | 2.94 × 10−2 | 6.99 × 10−2 | |
| Rank | 5 | 4 | 2 | 1 | 9 | 3 | 7 | 10 | 6 | 8 | |
| p-value | - | 2.25 × 10−3 | 1.73 × 10−6 | 1.73 × 10−6 | 1.73 × 10−6 | 1.73 × 10−6 | 1.73 × 10−6 | 1.73 × 10−6 | 2.35 × 10−6 | 1.73 × 10−6 | |
| F6 | Avg | 6.35 × 102 | 6.65 × 102 | 6.73 × 102 | 6.70 × 102 | 6.80 × 102 | 6.55 × 102 | 6.71 × 102 | 6.90 × 102 | 6.85 × 102 | 6.85 × 102 |
| Std | 1.19 × 101 | 3.32 × 100 | 4.38 × 100 | 4.81 × 100 | 3.63 × 100 | 4.89 × 100 | 3.59 × 100 | 3.78 × 10−1 | 1.31 × 100 | 7.42 × 101 | |
| Rank | 1 | 3 | 6 | 4 | 7 | 2 | 5 | 10 | 8 | 9 | |
| p-value | - | 1.73 × 10−6 | 1.73 × 10−6 | 1.73 × 10−6 | 1.73 × 10−6 | 1.73 × 10−6 | 1.73 × 10−6 | 1.73 × 10−6 | 1.73 × 10−6 | 1.73 × 10−6 | |
| F7 | Avg | 7.00 × 102 | 7.00 × 102 | 7.00 × 102 | 7.00 × 102 | 2.56 × 103 | 7.01 × 102 | 1.84 × 103 | 2.56 × 103 | 2.49 × 103 | 2.43 × 103 |
| Std | 3.53 × 10−3 | 1.09 × 10−2 | 1.57 × 10−1 | 5.11 × 10−2 | 3.60 × 102 | 1.58 × 10−2 | 1.35× 102 | 2.14 × 101 | 4.91 × 100 | 1.53 × 101 | |
| Rank | 1 | 2 | 3 | 4 | 9 | 5 | 6 | 10 | 8 | 7 | |
| p-value | - | 1.6 × 10−4 | 9.91 × 10−3 | 1.73 × 10−6 | 1.73 × 10−6 | 1.73 × 10−6 | 1.73 × 10−6 | 1.73 × 10−6 | 1.73 × 10−6 | 1.73 × 10−6 | |
| F8 | Avg | 9.55 × 102 | 1.30 × 103 | 1.17 × 103 | 1.19 × 103 | 1.60 × 103 | 9.95 × 102 | 1.38 × 103 | 1.69 × 103 | 1.60 × 103 | 1.65 × 103 |
| Std | 1.26 × 101 | 5.35 × 101 | 6.30 × 101 | 5.38 × 101 | 6.30 × 101 | 3.24 × 101 | 4.30 × 101 | 1.59 × 101 | 6.13 × 100 | 2.20 × 101 | |
| Rank | 1 | 5 | 3 | 4 | 8 | 2 | 6 | 10 | 7 | 9 | |
| p-value | - | 1.73 × 10−6 | 1.73 × 10−6 | 1.73 × 10−6 | 1.73 × 10−6 | 1.02 × 10−5 | 1.73 × 10−6 | 1.73 × 10−6 | 1.73 × 10−6 | 1.73 × 10−6 | |
| F9 | Avg | 1.26 × 103 | 1.61 × 103 | 1.41 × 103 | 1.42 × 103 | 1.84 × 103 | 1.32 × 103 | 1.57 × 103 | 1.88 × 103 | 1.78 × 103 | 1.78 × 103 |
| Std | 2.84 × 101 | 9.97 × 101 | 8.96 × 101 | 9.41 × 101 | 1.02 × 102 | 7.42 × 101 | 5.94 × 101 | 2.15 × 101 | 7.13 × 100 | 3.09 × 101 | |
| Rank | 1 | 6 | 3 | 4 | 9 | 2 | 5 | 10 | 7 | 8 | |
| p-value | - | 1.73 × 10−6 | 2.35 × 10−6 | 1.92 × 10−6 | 1.73 × 10−6 | 1.18 × 10−3 | 1.73 × 10−6 | 1.73 × 10−6 | 1.73 × 10−6 | 1.73 × 10−6 | |
| F10 | Avg | 3.62 × 103 | 8.95 × 103 | 8.81× 103 | 8.87 × 103 | 1.68 × 104 | 4.81 × 103 | 1.37 × 104 | 1.92 × 104 | 1.69 × 104 | 1.82 × 104 |
| Std | 2.63 × 102 | 9.69 × 102 | 9.68 × 102 | 1.08 × 103 | 6.87 × 102 | 7.58 × 102 | 7.53 × 102 | 1.70 × 102 | 3.12 × 102 | 4.85 × 102 | |
| Rank | 1 | 5 | 3 | 4 | 7 | 2 | 6 | 10 | 8 | 9 | |
| p-value | - | 1.73 × 10−6 | 1.73 × 10−6 | 1.73 × 10−6 | 1.73 × 10−6 | 3.88 × 10−6 | 1.73 × 10−6 | 1.73 × 10−6 | 1.73 × 10−6 | 1.73 × 10−6 | |
| F11 | Avg | 1.14 × 104 | 8.54 × 103 | 8.80 × 103 | 8.92 × 103 | 1.70 × 104 | 8.57 × 103 | 1.52 × 104 | 1.91 × 104 | 1.67 × 104 | 1.77 × 104 |
| Std | 6.78 × 102 | 6.41 × 102 | 9.33 × 102 | 7.13 × 102 | 8.18 × 102 | 9.88 × 102 | 1.04 × 103 | 2.33 × 102 | 1.28 × 102 | 1.36 × 102 | |
| Rank | 5 | 1 | 3 | 4 | 8 | 2 | 6 | 10 | 7 | 9 | |
| p-value | - | 1.73 × 10−6 | 1.92 × 10−6 | 1.73 × 10−6 | 1.73 × 10−6 | 1.92 × 10−6 | 1.73 × 10−6 | 1.73 × 10−6 | 1.73 × 10−6 | 1.73 × 10−6 | |
| F12 | Avg | 1.20 × 103 | 1.20 × 103 | 1.20 × 103 | 1.20 × 103 | 1.21 × 103 | 1.20 × 103 | 1.20 × 103 | 1.21 × 103 | 1.20 × 103 | 1.21 × 103 |
| Std | 4.15 × 10−1 | 4.24 × 10−1 | 6.59 × 10−1 | 6.04 × 10−1 | 9.86 × 10−1 | 4.91 × 10−1 | 8.92 × 10−1 | 9.80 × 10−1 | 2.76 × 10−1 | 9.65 × 10−1 | |
| Rank | 5 | 1 | 4 | 2 | 9 | 3 | 6 | 10 | 7 | 8 | |
| p-value | - | 1.73 × 10−6 | 4.90 × 10−4 | 2.35 × 10−6 | 1.73 × 10−6 | 2.13 × 10−6 | 1.73 × 10−6 | 1.73 × 10−6 | 1.73 × 10−6 | 1.73 × 10−6 | |
| F13 | Avg | 1.30 × 103 | 1.30 × 103 | 1.30 × 103 | 1.30 × 103 | 1.31 × 103 | 1.30 × 103 | 1.31 × 103 | 1.31 × 103 | 1.31 × 103 | 1.31 × 103 |
| Std | 4.30 × 10−2 | 9.22 × 10−2 | 8.32 × 10−2 | 1.08 × 10−1 | 9.09 × 10−1 | 1.08 × 10−1 | 5.31 × 10−1 | 1.25 × 10−2 | 1.48 × 10−2 | 7.65 × 10−2 | |
| Rank | 3 | 1 | 2 | 4 | 9 | 5 | 6 | 10 | 8 | 7 | |
| p-value | - | 2.37 × 10−1 | 2.29 × 10−1 | 6.00 × 10−1 | 1.73 × 10−6 | 3.16 × 10−2 | 1.73 × 10−6 | 1.73 × 10−6 | 1.73 × 10−6 | 1.73 × 10−6 | |
| F14 | Avg | 1.40 × 103 | 1.40 × 103 | 1.40 × 103 | 1.40 × 103 | 1.83 × 103 | 1.40 × 103 | 1.65 × 103 | 1.87 × 103 | 1.86 × 103 | 1.82 × 103 |
| Std | 3.13 × 10−2 | 6.86 × 10−2 | 1.13 × 10−1 | 1.13 × 10−1 | 5.66 × 101 | 1.93 × 10−1 | 2.58 × 101 | 5.45 × 100 | 1.46 × 100 | 1.38 × 101 | |
| Rank | 1 | 4 | 2 | 3 | 8 | 5 | 6 | 10 | 9 | 7 | |
| p-value | - | 3.38 × 10−3 | 1.78 × 10−1 | 3.68 × 10−2 | 1.73 × 10−6 | 8.94 × 10−4 | 1.73 × 10−6 | 1.73 × 10−6 | 1.73 × 10−6 | 1.73 × 10−6 | |
| F15 | Avg | 1.53 × 103 | 2.04 × 103 | 1.63 × 103 | 1.58 × 103 | 4.03 × 107 | 1.55 × 103 | 3.66 × 106 | 2.54 × 107 | 1.59 × 107 | 7.64 × 106 |
| Std | 2.08 × 100 | 1.49 × 102 | 3.91× 101 | 2.18× 101 | 3.26 × 107 | 1.09 × 101 | 1.87 × 106 | 1.19 × 106 | 5.14 × 105 | 2.07 × 106 | |
| Rank | 1 | 5 | 4 | 3 | 10 | 2 | 6 | 9 | 8 | 7 | |
| p-value | - | 1.73 × 10−6 | 1.73 × 10−6 | 1.73 × 10−6 | 1.73 × 10−6 | 2.35 × 10−6 | 1.73 × 10−6 | 1.73 × 10−6 | 1.73 × 10−6 | 1.73 × 10−6 | |
| F16 | Avg | 1.62 × 103 | 1.62 × 103 | 1.62 × 103 | 1.62 × 103 | 1.62 × 103 | 1.62 × 103 | 1.62 × 103 | 1.62 × 103 | 1.62 × 103 | 1.62 × 103 |
| Std | 3.17 × 10−1 | 4.08 × 10−1 | 4.78 × 10−1 | 4.66 × 10−1 | 2.09 × 10−1 | 6.33 × 10−1 | 3.88 × 10−1 | 1.80 × 10−1 | 6.98 × 10−2 | 1.80 × 10−1 | |
| Rank | 1 | 5 | 7 | 4 | 9 | 2 | 3 | 10 | 6 | 8 | |
| p-value | - | 1.73 × 10−6 | 1.73 × 10−6 | 1.73 × 10−6 | 1.73 × 10−6 | 2.30 × 10−2 | 2.35 × 10−6 | 1.73 × 10−6 | 1.73 × 10−6 | 1.73 × 10−6 | |
| F17 | Avg | 1.54 × 106 | 7.30 × 104 | 9.46 × 105 | 5.26 × 105 | 9.85 × 108 | 1.67 × 106 | 5.08 × 108 | 3.87 × 109 | 1.98 × 109 | 1.88 × 109 |
| Std | 8.74 × 105 | 3.66 × 104 | 4.18 × 105 | 2.53 × 105 | 4.56 × 108 | 7.03 × 105 | 2.87 × 108 | 1.97 × 107 | 7.28 × 108 | 4.50 × 108 | |
| Rank | 4 | 1 | 3 | 2 | 7 | 5 | 6 | 10 | 9 | 8 | |
| p-value | - | 1.73 × 10−6 | 1.04 × 10−3 | 2.35 × 10−6 | 1.73 × 10−6 | 3.82 × 10−1 | 1.73 × 10−6 | 1.73 × 10−6 | 1.73 × 10−6 | 1.73 × 10−6 | |
| F18 | Avg | 3.54 × 103 | 5.03 × 103 | 4.57 × 103 | 5.52 × 103 | 2.09 × 1010 | 2.84 × 104 | 6.75 × 109 | 3.78 × 1010 | 3.45 × 1010 | 3.14 × 1010 |
| Std | 1.03 × 103 | 1.44 × 103 | 2.11 × 103 | 1.87 × 103 | 5.86 × 109 | 1.57 × 104 | 2.90 × 109 | 3.15 × 108 | 2.44 × 109 | 2.13 × 109 | |
| Rank | 1 | 3 | 2 | 4 | 7 | 5 | 6 | 10 | 9 | 8 | |
| p-value | - | 3.59 × 10−4 | 2.85 × 10−2 | 9.71 × 10−5 | 1.73 × 10−6 | 1.73 × 10−6 | 1.73 × 10−6 | 1.73 × 10−6 | 1.73 × 10−6 | 1.73 × 10−6 | |
| F19 | Avg | 1.95 × 103 | 1.99 × 103 | 1.96 × 103 | 1.96 × 103 | 5.04 × 103 | 1.95 × 103 | 2.94 × 103 | 1.08 × 104 | 9.08 × 103 | 8.12 × 103 |
| Std | 3.14 × 101 | 2.77 × 101 | 2.58 × 101 | 2.85 × 101 | 1.53 × 103 | 2.84 × 101 | 2.73 × 102 | 1.23 × 102 | 7.93 × 102 | 6.17 × 102 | |
| Rank | 1 | 5 | 3 | 4 | 7 | 2 | 6 | 10 | 9 | 8 | |
| p-value | - | 2.84 × 10−5 | 7.03 × 10−1 | 2.71 × 10−1 | 1.73 × 10−6 | 7.81 × 10−1 | 1.73 × 10−6 | 1.73 × 10−6 | 1.73 × 10−6 | 1.73 × 10−6 | |
| F20 | Avg | 1.13 × 104 | 4.43 × 104 | 4.24 × 103 | 2.82 × 103 | 9.50 × 106 | 8.83 × 103 | 6.70 × 105 | 3.22 × 109 | 7.50 × 107 | 2.69 × 109 |
| Std | 2.99 × 103 | 1.83 × 104 | 3.14 × 103 | 1.52 × 102 | 7.96 × 106 | 5.66 × 103 | 8.59 × 105 | 0.00 × 100 | 4.87 × 107 | 9.58 × 108 | |
| Rank | 4 | 5 | 2 | 1 | 7 | 3 | 6 | 10 | 8 | 9 | |
| p-value | - | 1.73 × 10−6 | 8.47 × 10−6 | 1.73 × 10−6 | 1.73 × 10−6 | 3.68 × 10−2 | 1.73 × 10−6 | 1.73 × 10−6 | 1.73 × 10−6 | 1.73 × 10−6 | |
| F21 | Avg | 1.67 × 106 | 8.75 × 104 | 5.42 × 105 | 3.43 × 105 | 2.19 × 108 | 8.61 × 105 | 8.04 × 107 | 1.80 × 109 | 8.18 × 108 | 4.95 × 108 |
| Std | 4.61 × 105 | 3.81 × 104 | 2.70 × 105 | 1.79 × 105 | 1.04 × 108 | 4.24 × 105 | 4.69 × 107 | 3.19 × 107 | 3.40 × 108 | 1.83 × 108 | |
| Rank | 5 | 1 | 3 | 2 | 7 | 4 | 6 | 10 | 9 | 8 | |
| p-value | - | 1.73 × 10−6 | 1.73 × 10−6 | 1.73 × 10−6 | 1.73 × 10−6 | 1.36 × 10−5 | 1.73 × 10−6 | 1.73 × 10−6 | 1.73 × 10−6 | 1.73 × 10−6 | |
| F22 | Avg | 3.13 × 103 | 4.09 × 103 | 4.26 × 103 | 4.19 × 103 | 3.27 × 105 | 3.93 × 103 | 1.91 × 104 | 6.11 × 106 | 1.89 × 106 | 4.64 × 106 |
| Std | 2.26 × 102 | 3.71 × 102 | 3.50 × 102 | 4.44 × 102 | 5.28 × 105 | 3.76 × 102 | 2.20 × 104 | 2.01 × 104 | 1.45 × 106 | 6.69 × 105 | |
| Rank | 1 | 3 | 5 | 4 | 7 | 2 | 6 | 10 | 8 | 9 | |
| p-value | - | 1.73 × 10−6 | 1.73 × 10−6 | 1.73 × 10−6 | 1.73 × 10−6 | 1.92 × 10−6 | 1.73 × 10−6 | 1.73 × 10−6 | 1.73 × 10−6 | 1.73 × 10−6 | |
| F23 | Avg | 2.63 × 103 | 2.65 × 103 | 2.65 × 103 | 2.64 × 103 | 4.89 × 103 | 2.64 × 103 | 3.11 × 103 | 2.50 × 103 | 2.50 × 103 | 2.50 × 103 |
| Std | 4.39 × 101 | 3.11 × 100 | 2.16 × 100 | 2.12 × 10−1 | 6.99 × 102 | 2.96 × 10−1 | 5.70 × 102 | 0.00 × 100 | 4.05 × 10−1 | 5.09 × 10−4 | |
| Rank | 4 | 7 | 8 | 5 | 10 | 6 | 9 | 1 | 3 | 2 | |
| p-value | - | 1.73 × 10−6 | 1.73 × 10−6 | 1.73 × 10−6 | 1.73 × 10−6 | 1.73 × 10−6 | 3.61 × 10−3 | 1.73 × 10−6 | 1.73 × 10−6 | 3.18 × 10−6 | |
| F24 | Avg | 2.60 × 103 | 2.79 × 103 | 2.77 × 103 | 2.76 × 103 | 3.07 × 103 | 2.62 × 103 | 2.60 × 103 | 2.60 × 103 | 2.60 × 103 | 2.60 × 103 |
| Std | 1.14 × 10−8 | 8.48 × 101 | 5.14 × 101 | 5.89 × 101 | 6.62 × 101 | 2.11 × 101 | 7.38 × 10−1 | 0.00 × 100 | 1.21 × 10−1 | 2.82 × 10−1 | |
| Rank | 2 | 9 | 8 | 7 | 10 | 6 | 5 | 1 | 3 | 4 | |
| p-value | - | 1.73 × 10−6 | 1.73 × 10−6 | 1.73 × 10−6 | 1.73 × 10−6 | 1.73 × 10−6 | 1.73 × 10−6 | 1.73 × 10−6 | 3.11 × 10−5 | 1.73 × 10−6 | |
| F25 | Avg | 2.70 × 103 | 2.75 × 103 | 2.76 × 103 | 2.76 × 103 | 3.00 × 103 | 2.72 × 103 | 2.70 × 103 | 2.70 × 103 | 2.70 × 103 | 2.70 × 103 |
| Std | 0.00 × 100 | 1.84 × 101 | 2.67 × 101 | 2.14 × 101 | 8.62 × 101 | 2.48 × 101 | 0.00 × 100 | 0.00 × 100 | 0.00 × 100 | 1.41 × 10−5 | |
| Rank | 1 | 7 | 9 | 8 | 10 | 6 | 1 | 1 | 1 | 5 | |
| p-value | - | 1.73 × 10-6 | 1.73 × 10-6 | 1.73 × 10-6 | 1.73 × 10-6 | 1.73 × 10-6 | 1.00 × 100 | 1.00 × 100 | 1.00 × 100 | 1.73 × 10-6 | |
| F26 | Avg | 2.76 × 103 | 2.75 × 103 | 2.73× 03 | 2.80 × 103 | 2.91 × 103 | 2.70 × 103 | 2.77 × 103 | 2.80 × 103 | 2.80 × 103 | 2.80 × 103 |
| Std | 5.00 × 101 | 1.18 × 102 | 1.02 × 102 | 1.43 × 102 | 1.96 × 102 | 1.82 × 101 | 4.16 × 101 | 0.00 × 100 | 0.00 × 100 | 7.13 × 10-8 | |
| Rank | 4 | 3 | 2 | 9 | 10 | 1 | 5 | 6 | 6 | 8 | |
| p-value | - | 4.78 × 10−1 | 4.95 × 10−2 | 1.98 × 10−1 | 1.28 × 10−3 | 7.16 × 10−4 | 2.78 × 10−2 | 2.44 × 10−4 | 2.44 × 10−4 | 1.73 × 10−6 | |
| F27 | Avg | 3.13 × 103 | 4.89 × 103 | 5.04 × 103 | 4.98 × 103 | 5.55 × 103 | 4.48 × 103 | 5.01 × 103 | 2.90 × 103 | 2.90 × 103 | 2.90 × 103 |
| Std | 5.64 × 101 | 1.26 × 102 | 3.82 × 102 | 3.88 × 102 | 2.81 × 102 | 2.98 × 102 | 1.34 × 102 | 1.39 × 10−12 | 1.39 × 10−12 | 7.74 × 10−5 | |
| Rank | 4 | 6 | 9 | 7 | 10 | 5 | 8 | 1 | 1 | 3 | |
| p-value | - | 1.73 × 10−6 | 1.92 × 10−6 | 1.73 × 10−6 | 1.73 × 10−6 | 1.73 × 10−6 | 1.73 × 10−6 | 1.73 × 10−6 | 1.73 × 10−6 | 1.73 × 10−6 | |
| F28 | Avg | 3.99 × 103 | 8.63 × 103 | 8.77 × 103 | 9.10 × 103 | 1.56 × 104 | 7.03 × 103 | 8.46 × 103 | 3.00 × 103 | 3.00 × 103 | 3.00 × 103 |
| Std | 7.15 × 101 | 1.77 × 103 | 1.75 × 103 | 1.66 × 103 | 2.30 × 103 | 1.06 × 103 | 4.44 × 103 | 1.39 × 10−12 | 3.10 × 10−1 | 8.84 × 10−4 | |
| Rank | 4 | 7 | 8 | 9 | 10 | 5 | 6 | 1 | 3 | 2 | |
| p-value | - | 1.73 × 10−6 | 1.73 × 10−6 | 1.73 × 10−6 | 1.73 × 10−6 | 1.73 × 10−6 | 6.16 × 10−4 | 1.73 × 10−6 | 1.73 × 10−6 | 1.73 × 10−6 | |
| F29 | Avg | 5.34 × 103 | 1.49 × 108 | 4.27 × 108 | 1.73 × 108 | 8.94 × 108 | 2.16 × 107 | 2.25 × 108 | 3.10 × 103 | 1.68 × 105 | 7.96 × 103 |
| Std | 5.24 × 102 | 1.20 × 108 | 2.17 × 108 | 1.10 × 108 | 3.63 × 108 | 2.08 × 107 | 1.94 × 108 | 0.00 × 100 | 9.01 × 105 | 1.05 × 103 | |
| Rank | 2 | 6 | 9 | 7 | 10 | 5 | 8 | 1 | 4 | 3 | |
| p-value | - | 1.73 × 10−6 | 1.73 × 10−6 | 1.73 × 10−6 | 1.73 × 10−6 | 1.73 × 10−6 | 5.31 × 10−5 | 1.73 × 10−6 | 3.11 × 10−5 | 1.73 × 10−6 | |
| F30 | Avg | 1.41 × 104 | 2.32 × 105 | 4.93 × 105 | 3.12 × 104 | 3.35 × 107 | 2.34 × 104 | 7.34 × 106 | 3.20 × 103 | 5.60 × 103 | 3.44 × 103 |
| Std | 1.71 × 103 | 5.90 × 105 | 1.55 × 106 | 7.14 × 103 | 1.68 × 107 | 4.07 × 103 | 3.89 × 106 | 0.00 × 100 | 1.32 × 104 | 6.38 × 101 | |
| Rank | 4 | 7 | 8 | 6 | 10 | 5 | 9 | 1 | 3 | 2 | |
| p-value | - | 1.73 × 10−6 | 1.73 × 10−6 | 1.73 × 10−6 | 1.73 × 10−6 | 1.73 × 10−6 | 1.73 × 10−6 | 1.73 × 10−6 | 3.11 × 10−5 | 1.73 × 10−6 |
| Fold | Accuracy | Sensitivity | Specificity | MCC |
|---|---|---|---|---|
| Num.1 | 0.94 | 1.00 | 0.89 | 0.89 |
| Num.2 | 0.91 | 1.00 | 0.82 | 0.84 |
| Num.3 | 0.99 | 1.00 | 0.97 | 0.97 |
| Num.4 | 0.96 | 0.96 | 0.93 | 0.91 |
| Num.5 | 0.96 | 0.97 | 0.94 | 0.91 |
| Num.6 | 0.94 | 0.97 | 0.90 | 0.88 |
| Num.7 | 0.93 | 1.00 | 0.86 | 0.86 |
| Num.8 | 0.96 | 1.00 | 0.92 | 0.91 |
| Num.9 | 0.96 | 1.00 | 0.92 | 0.91 |
| Num.10 | 0.94 | 1.00 | 0.97 | 0.88 |
| Avg | 0.95 | 0.99 | 0.91 | 0.90 |
| Std | 0.02 | 0.02 | 0.04 | 0.03 |
Publisher’s Note: MDPI stays neutral with regard to jurisdictional claims in published maps and institutional affiliations. |
© 2022 by the authors. Licensee MDPI, Basel, Switzerland. This article is an open access article distributed under the terms and conditions of the Creative Commons Attribution (CC BY) license (https://creativecommons.org/licenses/by/4.0/).
Share and Cite
Bao, H.; Liang, G.; Cai, Z.; Chen, H. Random Replacement Crisscross Butterfly Optimization Algorithm for Standard Evaluation of Overseas Chinese Associations. Electronics 2022, 11, 1080. https://doi.org/10.3390/electronics11071080
Bao H, Liang G, Cai Z, Chen H. Random Replacement Crisscross Butterfly Optimization Algorithm for Standard Evaluation of Overseas Chinese Associations. Electronics. 2022; 11(7):1080. https://doi.org/10.3390/electronics11071080
Chicago/Turabian StyleBao, Hanli, Guoxi Liang, Zhennao Cai, and Huiling Chen. 2022. "Random Replacement Crisscross Butterfly Optimization Algorithm for Standard Evaluation of Overseas Chinese Associations" Electronics 11, no. 7: 1080. https://doi.org/10.3390/electronics11071080
APA StyleBao, H., Liang, G., Cai, Z., & Chen, H. (2022). Random Replacement Crisscross Butterfly Optimization Algorithm for Standard Evaluation of Overseas Chinese Associations. Electronics, 11(7), 1080. https://doi.org/10.3390/electronics11071080

