Cyber Secure Framework for Smart Agriculture: Robust and Tamper-Resistant Authentication Scheme for IoT Devices
Abstract
:1. Introduction
2. Related Work
3. Background
3.1. Iot Protocol Stack Development
3.1.1. Application Layer Protocols Comparison
3.1.2. Network Layer Protocols Comparison
3.1.3. Link Layer Protocols Comparison
3.2. Coap Architecture
3.3. Proposed Robust and Tamper-Resistant Authentication Framework
4. Methodology
4.1. Description of Proposed CSFSA Framework
4.2. Design and Development of Proposed CSFSA Framework
4.3. Operation and Procedure of Proposed CSFSA Framework
5. Results Evaluation and Discussion
5.1. Simulation Parameters
5.2. Scenario Development
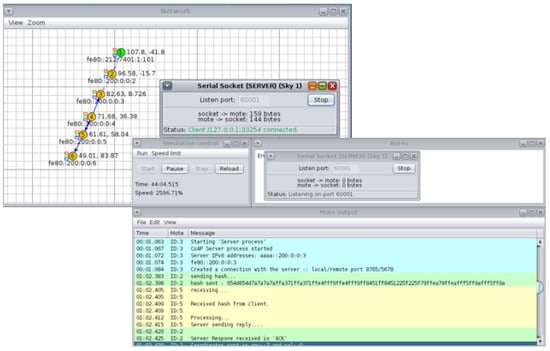
5.3. Results
6. Conclusions
Author Contributions
Funding
Acknowledgments
Conflicts of Interest
Abbreviations
| IoT | Internet of Things |
| CSFSA | Cyber Secured Framework for Smart Agriculture |
| CoAP | Constrained Application Protocol |
| DTLS | Datagram Transport Layer Security Protocol |
| HTTP | Hyper Text Transfer Protocol |
| DoS | Denial of Service |
| AES | Advanced Encryption System |
| ECC | Elliptic Curve Cryptography |
| REST | Representational State Transfer |
| IETF | Internet Engineering Task Force |
| SSM | Secure Service Manager |
| TLS | Transport Layer Security |
| TCP | Transmission Control Protocol |
| UDP | User Datagram Protocol |
| IPv6 | IP version 6 |
| 6LoWPAN | IPv6 over Low-Power Wireless Personal Area Network |
| MQTT | Message Queuing Telemetry Transport |
| XMPP | Extensible Messaging and Presence Protocol |
| BLE | Bluetooth Low Energy |
| WSN | Wireless Sensor Network |
| IEEE | Institute of Electrical and Electronics Engineers |
References
- Gubbi, J.; Buyya, R.; Marusic, S.; Palaniswami, M. Internet of things (IoT): A vision, architectural elements, and future directions. Future Gener. Comput. Syst. 2013, 29, 1645–1660. [Google Scholar] [CrossRef] [Green Version]
- Statista. Available online: Https://www.statista.com/statistics/471264/iot-number-of-connected-devicesworldwide/ (accessed on 1 February 2022).
- Lombardi, M.; Pascale, F.; Santaniello, D. Internet of Things: A general overview between architectures, protocols and applications. Inf. J. 2021, 12, 87. [Google Scholar] [CrossRef]
- Minoli, D.; Sohraby, K.; Kouns, J. IoT security (IoTSec) considerations, requirements and architectures. In Proceedings of the 14th IEEE Annual Consumer Communications & Networking Conference, Las Vegas, NV, USA, 8–11 January 2017; pp. 1006–1007. [Google Scholar]
- Parfitt, J.; Barthel, M.; Macnaughton, S. Food waste within food supply chains: Quantification and potential for change to 2050. Philos. Trans. R. Soc. Biol. Sci. 2010, 365, 3065–3081. [Google Scholar] [CrossRef] [PubMed] [Green Version]
- Abdulkadyrova, M.A.; Dikinov, H.A.; Tajmashanov, E.H.; Shidaev, A.L.; Shidaeva, E.A. Global food security problems in the modern world economy. Int. J. Environ. Sci. Educ. 2016, 11, 5320–5330. [Google Scholar]
- Food and Agriculture Organization of the United Nations. Available online: Http://www.fao.org/3/ca6030en/ca6030en.pdf (accessed on 1 February 2022).
- Godfray, J.C.H.; Beddington, R.J.; Crute, R.I.; Haddad, L.; Lawrence, D.; Muir, J.F.; Pretty, J.; Robinson, S.; Thomas, M.S.; Toulmin, C. Food security: The challenge of feeding 9 billion people. Science 2010, 327, 812–818. [Google Scholar] [CrossRef] [Green Version]
- Vangala, A.; Das, K.A.; Kumar, N.; Alazab, M. Smart secure sensing for IoT based agriculture: Blockchain perspective. IEEE Sens. J. 2021, 21, 17591–17607. [Google Scholar] [CrossRef]
- Fielding, T.R.; Taylor, N.R. Principled design of the modern Web architecture. ACM Trans. Internet Technol. (TOIT) 2002, 2, 115–150. [Google Scholar] [CrossRef]
- Levä, T.; Mazhelis, O.; Soumi, H. Comparing the cost-efficiency of CoAP and HTTP in web of things applications. Decis. Support Syst. 2014, 63, 23–38. [Google Scholar] [CrossRef] [Green Version]
- Burhan, M.; Rehman, A.R.; Khan, B.; Kim, S.B. IoT elements, layered architectures and security issues: A comprehensive survey. IEEE Sens. J. 2018, 18, 2796. [Google Scholar] [CrossRef] [Green Version]
- Kothmayr, T.; Schmitt, C.; Hu, W.; Brunig, M.; Carle, G. DTLS based security and two-way authentication for the internet of things. Ad Hoc Netw. 2013, 11, 2710–2723. [Google Scholar] [CrossRef]
- Raza, S.; Shafagh, H.; Hewage, K.; Hummen, R.; Voigt, T. Lithe: Lightweight Secure CoAP for the Internet of Things. IEEE Sens. J. 2013, 13, 3711–3720. [Google Scholar] [CrossRef]
- Trabalza, D.; Raza, S.; Voigt, T. Indigo: Secure coap for smartphones in wireless sensor networks for developing countries. In Wireless Sensor Networks for Developing Countries; Springer: Berlin/Heidelberg, Germany, 2013; Volume 366, pp. 108–119. [Google Scholar]
- Ukil, A.; Bandyopadhyay, S.; Bhattacharyya, A.; Pal, A.; Bose, T. Lightweight security scheme for IoT applications using CoAP. Int. J. Pervasive Comput. Commun. 2014, 10, 372–392. [Google Scholar] [CrossRef]
- Datagram Transport Layer Security in Constrained Environments. Available online: Https://tools.ietf.org/pdf/draft-hartke-core-codtls-02.pdf (accessed on 1 February 2022).
- Compression of Record and Handshake Headers for Constrained Environments. Available online: Https://www.ietf.org/archive/id/draft-raza-dice-compressed-dtls-00.pdf (accessed on 1 February 2022).
- Server-Based Certificate Validation Protocol (SCVP). Available online: Https://www.rfceditor.org/rfc/pdfrfc/rfc5055.txt.pdf (accessed on 1 February 2022).
- Ukil, A.; Bandyopadhyay, S.; Bhattacharyya, A.; Pal, A.; Bose, T. Auth-lite: Lightweight m2m authentication reinforcing DTLS for CoAP. In Proceedings of the IEEE International Conference on Pervasive Computing and Communication Workshops, Budapest, Hungary, 24–28 March 2014; pp. 215–219. [Google Scholar]
- Park, J.; Kang, N. Lightweight secure communication for CoAP-enabled Internet of Things using delegated DTLS handshake. In Proceedings of the International Conference on Information and Communication Technology Convergence (ICTC), Busan, Korea, 22–24 October 2014; pp. 28–33. [Google Scholar]
- Granjal, J.; Monteiro, E.; Silva, J.S. On the effectiveness of end-to-end security for internet-integrated sensing applications. In Proceedings of the IEEE International Conference on Green Computing and Communications, Besancon, France, 20–23 November 2012; pp. 87–93. [Google Scholar]
- Shah, T.; Venkatesan, S. Authentication of IoT Device and IoT Server Using Secure Vaults. In Proceedings of the 12th IEEE International Conference On Big Data Science And Engineering (TrustCom/BigDataSE), New York, NY, USA, 1–3 August 2018; pp. 819–824. [Google Scholar]
- Jan, A.M.; Khan, F.; Alam, M.; Usman, M. A payload-based mutual authentication scheme for internet of things. Future Gener. Comput. Syst. 2019, 92, 1028–1039. [Google Scholar] [CrossRef]
- Kaloxylos, A.; Eigenmann, R.; Teye, F.; Politopoulou, Z.; Wolfert, S.; Shrank, C.; Dillinger, M.; Lampropoulou, I.; Antoniou, E.; Pesonen, L.; et al. Farm management systems and the future internet era. Comput. Electron. Agric. 2012, 89, 130–144. [Google Scholar] [CrossRef]
- Baranwal, T.; Pateriya, K.P. Development of IoT based smart security and monitoring devices for agriculture. In Proceedings of the 6th International Conference–Cloud System and Big Data Engineering (Confluence), Noida, India, 14–15 January 2016; pp. 597–602. [Google Scholar]
- Kassim, M.R.M.; Mat, I.; Harun, N.A. Wireless sensor network in precision agriculture application. In Proceedings of the International Conference on Computer, Information and Telecommunication Systems (CITS), Jeju, Korea, 7–9 July 2014. [Google Scholar]
- Gondchawar, N.; Kawitkar, S.R. IoT based smart agriculture. Int. J. Adv. Res. Comput. Commun. Eng. 2016, 5, 838–842. [Google Scholar]
- Forestiero, A. Metaheuristic algorithm for anomaly detection in Internet of Things leveraging on a neural-driven multiagent system. Knowl. Based Syst. 2021, 228, 107241. [Google Scholar] [CrossRef]
- Forestiero, A.; Papuzzo, G. Agents-Based Algorithm for a Distributed Information System in Internet of Things. IEEE Internet Things J. 2021, 8, 16548–16558. [Google Scholar] [CrossRef]
- Lombardi, M.; Pascale, F.; Santaniello, D. Two-Step Algorithm to Detect Cyber-Attack Over the Can-Bus: A Preliminary Case Study in Connected Vehicles. ASME J. Risk Uncertain. Eng. Syst. 2021, 8, 031105. [Google Scholar] [CrossRef]
- IoT Standards and Protocols. Available online: Http://postscapes.com/internet-of-things-protocols (accessed on 1 February 2022).
- The Constrained Application Protocol (CoAP). Available online: Https://tools.ietf.org/html/rfc7252 (accessed on 1 February 2022).
- Marti, M.; Garcia-Rubio, C.; Campo, C. Performance evaluation of CoAP and MQTT_SN in an IoT environment. Proceedings 2019, 31, 49. [Google Scholar]
- Yassein, B.M.; Shatnawi, Q.M.; Al Zoubi, D. Application layer protocols for the Internet of Things: A survey. In Proceedings of the International Conference on Engineering and MIS (ICEMIS), Agadir, Morocco, 22–24 September 2016; pp. 1–4. [Google Scholar]
- Cruz, A.A.M.; Rodrigues, C.P.J.J.; Al-Muhtadi, J.; Korotaev, V.V.; Albuquerque, C.H.V. A reference model for Internet of Things middleware. IEEE Internet Things J. 2018, 5, 871–883. [Google Scholar] [CrossRef]
- Aznoli, F.; Navimipour, J.N. Deployment strategies in the wireless sensor networks: Systematic literature review, classification, and current trends. Wirel. Pers. Commun. 2017, 95, 819–846. [Google Scholar] [CrossRef]
- Kuladinithi, K.; Bergmann, O.; Pötsch, T.; Becker, M.; Görg, C. Implementation of coap and its application in transport logistics. In Proceedings of the 10th International Conference on Information Processing in Sensor Networks, Chicago, IL, USA, 12–14 April 2011; pp. 7–12. [Google Scholar]
- Colitti, W.; Steenhaut, K.; De Caro, N.; Buta, B.; Dobrota, V. REST enabled wireless sensor networks for seamless integration with web applications. In Proceedings of the IEEE Eighth International Conference on Mobile Ad-Hoc and Sensor Systems, Washington, DC, USA, 17–22 October 2011; pp. 867–872. [Google Scholar]
- Alhaidari, A.F.; Alqahtani, J.E. Securing communication between fog computing and IoT using constrained application protocol: A survey. J. Commun. 2020, 15, 14–30. [Google Scholar] [CrossRef]














| Protocol | Bytes per Transaction | Power | Life Time |
|---|---|---|---|
| HTTP | 1451 | 1.333 mW | 84 days |
| CoAP | 154 | 0.744 mW | 151 days |
| Application Layer | CoAP, MQTT, MQTT-SN and XMPP |
| Network Layer | 6LoWPAN, ZigBee and BLE |
| Link Layer | IEEE 802.15.4, 802.11 a/b/g/n/ad/ac and 802.15.1 |
| Parameter | Value |
|---|---|
| Operating System | Contiki-NG |
| Simulator | Cooja |
| Application Layer Protocol | CoAP |
| Network Layer Protocol | 6LoWPAN |
| Link Layer Protocol | IEEE 802.15.4 |
| MAC Layer Protocol | CSMA |
| Routing Protocol | RPL |
| Radio Propagation Model | UDGM Distance Loss |
| CoAP Client | Cupper based browser |
| Compiler | Msp430-gcc (in Ubuntu) |
| Sensor mote | Wismote |
| Number of motes | 5 |
| Data rate | 250 kbps |
| Tx/Rx Ratio | 100% |
Publisher’s Note: MDPI stays neutral with regard to jurisdictional claims in published maps and institutional affiliations. |
© 2022 by the authors. Licensee MDPI, Basel, Switzerland. This article is an open access article distributed under the terms and conditions of the Creative Commons Attribution (CC BY) license (https://creativecommons.org/licenses/by/4.0/).
Share and Cite
Alyahya, S.; Khan, W.U.; Ahmed, S.; Marwat, S.N.K.; Habib, S. Cyber Secure Framework for Smart Agriculture: Robust and Tamper-Resistant Authentication Scheme for IoT Devices. Electronics 2022, 11, 963. https://doi.org/10.3390/electronics11060963
Alyahya S, Khan WU, Ahmed S, Marwat SNK, Habib S. Cyber Secure Framework for Smart Agriculture: Robust and Tamper-Resistant Authentication Scheme for IoT Devices. Electronics. 2022; 11(6):963. https://doi.org/10.3390/electronics11060963
Chicago/Turabian StyleAlyahya, Saleh, Waseem Ullah Khan, Salman Ahmed, Safdar Nawaz Khan Marwat, and Shabana Habib. 2022. "Cyber Secure Framework for Smart Agriculture: Robust and Tamper-Resistant Authentication Scheme for IoT Devices" Electronics 11, no. 6: 963. https://doi.org/10.3390/electronics11060963
APA StyleAlyahya, S., Khan, W. U., Ahmed, S., Marwat, S. N. K., & Habib, S. (2022). Cyber Secure Framework for Smart Agriculture: Robust and Tamper-Resistant Authentication Scheme for IoT Devices. Electronics, 11(6), 963. https://doi.org/10.3390/electronics11060963

