Automated Defect Analysis System for Industrial Computerized Tomography Images of Solid Rocket Motor Grains Based on YOLO-V4 Model
Abstract
1. Introduction
2. Materials
2.1. Defect Types of Grains
2.2. Image Augmentation
2.3. Dataset
3. Methodologies
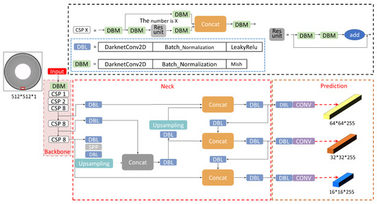
3.1. YOLO-V4 Framework
3.2. Post-Processor
| Algorithm 1. Algorithm for automatically measuring inner hole diameters |
| Begin: |
| (1) Record the grayscale change curves of the images in the four directions of A, B, C, and D, as shown in Figure 10; |
| (2) Take the horizontal coordinates of the points in the image grayscale change curves where the grayscales change at the beginning, as the measurements of the inner hole radii, noted as rA, rB, rC, and rD; |
| (3) Select the significant level α = 0.05, the number of measurements n = 4, and the critical value D (α, n) = 0.829 to reject the outliers among ri (i = 1, 2, 3, 4) according to the Dixon criterion [24]; |
| (4) Calculate the average of the remaining inner hole radius measurements as the estimate of the inner hole radius, rm. |
4. Experimental Results
4.1. Results of the YOLO-V4 Model
4.2. Comparison of Target Detection Algorithms
4.3. Accuracy of Defect Size Measurement
5. Conclusions
Author Contributions
Funding
Data Availability Statement
Conflicts of Interest
References
- Godoi, W.C.; Silva, R.D.; Swinka-Filho, V. Pattern recognition in the automatic inspection of flaws in polymeric insulators. Insight 2005, 47, 608–614. [Google Scholar] [CrossRef]
- Alzubaidi, L.; Zhang, J.; Humaidi, A.J.; Al-Dujaili, A.; Duan, Y.; Al-Shamma, O.; Santamaría, J.; Fadhel, M.A.; Al-Amidie, M.; Farhan, L. Review of deep learning: Concepts, CNN architectures, challenges, applications, future directions. J. Big Data 2021, 8, 1–74. [Google Scholar] [CrossRef] [PubMed]
- Girshick, R. FAST R-CNN. In Proceedings of the International Conference on Computer Vision, Santiago, Chile, 7–13 December 2015; pp. 1440–1448. [Google Scholar]
- Ren, S.; He, K.; Girshick, R.; Sun, J. Faster R-CNN: Towards real-time object detection with region proposal networks. IEEE Trans. Pattern Anal. Mach. Intell. 2017, 39, 1137–1149. [Google Scholar] [CrossRef] [PubMed]
- He, K.; Gkioxari, G.; Dollár, P.; Girshick, R. MASK R-CNN. In Proceedings of the IEEE International Conference on Computer Vision, Venice, Italy, 22–29 October 2017; pp. 2980–2988. [Google Scholar]
- Huang, R.; Pedoeem, J.; Chen, C. YOLO-LITE: A Real-Time Object Detection Algorithm Optimized for Non-GPU Computers. In Proceedings of the 2018 IEEE International Conference on Big Data (Big Data), Seattle, WA, USA, 10–13 December 2018; pp. 2503–2510. [Google Scholar]
- Liu, W.; Anguelov, D.; Erhan, D.; Szegedy, C.; Reed, S.; Fu, C.Y.; Berg, A.C. SSD: Single Shot MultiBox Detector. In Proceedings of the Computer Vision—ECCV 2016, Amsterdam, The Netherlands, 11–14 October 2016; pp. 21–37. [Google Scholar]
- Bochkovskiy, A.; Wang, C.; Liao, H.M. YOLOv4: Optimal Speed and Accuracy of Object Detection. arXiv 2020, arXiv:2004.10934. [Google Scholar]
- Wu, D.; Lv, S.; Jiang, M.; Song, H. Using channel pruning-based YOLO v4 deep learning algorithm for the real-time and accurate detection of apple flowers in natural environments. Comput. Electron. Agric. 2020, 178, 105742. [Google Scholar] [CrossRef]
- Dewi, C.; Chen, R.C.; Liu, Y.T.; Jiang, X.; Hartomo, K.D. Yolo V4 for Advanced Traffic Sign Recognition with Synthetic Training Data Generated by Various GAN. IEEE Access 2021, 9, 97228–97242. [Google Scholar] [CrossRef]
- Wang, C.Y.; Bochkovskiy, A.; Liao, H.Y.M. Scaled-YOLOv4: Scaling Cross Stage Partial Network. In Proceedings of the 2021 IEEE/CVF Conference on Computer Vision and Pattern Recognition (CVPR), virtual, 19–25 June 2021; pp. 13024–13033. [Google Scholar]
- Dai, J.; Xuan, Z.; Li, T. Review on CT image defect analysis technology for solid rocket motor. J. Solid Rocket. Tecnol. 2022, 08, 1–10. [Google Scholar]
- Yu, G.; Lu, H.; Zhu, M. CT image defect location method based on similarity transform. Comput. Tomogr. Theory Appl. 2012, 21, 37–42. [Google Scholar]
- Li, S.; Mao, Y.; Ding, G. Defect diagnosis of solid rocket moter charging based on ICT image registration technology. Tactical Missile Technol. 2014, 25, 82–86. [Google Scholar]
- Gamdha, D.; Unnikrishnakurup, S.; Rose, K.J.; Surekha, M.; Purushothaman, P.; Ghose, B.; Balasubramaniam, K. Automated defect recognition on X-ray radiographs of solid propellant using deep learning based on convolutional neural networks. J. Nondestruct. Eval. 2021, 40, 18. [Google Scholar] [CrossRef]
- Lin, K.; Zhao, H.; Lv, J.; Li, C.; Liu, X.; Chen, R.; Zhao, R. Face Detection and Segmentation Based on Improved Mask R-CNN. Discret. Dyn. Nat. Soc. 2020, 2020, 9242917. [Google Scholar] [CrossRef]
- Fan, J.W.; Tan, F.T. Analysis of major defects and nondestructive testing methods for solid rocket motor. Appl. Mech. Mater. 2013, 365, 618–622. [Google Scholar] [CrossRef]
- Tomasi, C.; Manduchi, R. Bilateral filtering for gray and color images. In Proceedings of the Sixth International Conference on Computer Vision, Bombay, India, 7 January 1998; pp. 839–846. [Google Scholar]
- Mahto, P.; Garg, P.; Seth, P.; Panda, J. Refining yolov4 for vehicle detection. Int. J. Adv. Res. Eng. Technol. 2020, 11, 409–419. [Google Scholar]
- Misra, D. Mish: A Self Regularized Non-Monotonic Neural Activation Function. arXiv 2019, arXiv:1908.08681. [Google Scholar]
- Dai, J.; Li, T.; Xuan, Z. Guided Filter-Based Edge Detection Algorithm for ICT Images of Solid Rocket Motor Propellant. Electronics 2022, 11, 2118. [Google Scholar] [CrossRef]
- Soltani-Nabipour, J.; Khorshidi, A.; Noorian, B. Lung tumor segmentation using improved region growing algorithm. Nucl. Eng. Technol. 2020, 52, 2313–2319. [Google Scholar] [CrossRef]
- Hojjatoleslami, S.A.; Kittler, J. Region growing: A new approach. IEEE Trans. Image Processing 1998, 7, 1079–1084. [Google Scholar] [CrossRef] [PubMed]
- Jiang, J.; Sun, L.; Fan, Z.; Qi, J. Outlier detection and sequence reconstruction in continuous time series of ocean observation data based on difference analysis and the Dixon criterion. Limnol. Oceanogr. Methods 2017, 15, 916–927. [Google Scholar] [CrossRef]
- Yacouby, R.; Axman, D. Probabilistic Extension of Precision, Recall, and F1 Score for More Thorough Evaluation of Classification Models. In Proceedings of the First Workshop on Evaluation and Comparison of NLP Systems, Online, 20 November 2020; pp. 79–91. [Google Scholar]
- Liu, L.; Wu, Y.; Wei, W.; Cao, W.; Sahin, S.; Zhang, Q. Benchmarking Deep Learning Frameworks: Design Considerations, Metrics and Beyond. In Proceedings of the 2018 IEEE 38th International Conference on Distributed Computing Systems (ICDCS), Vienna, Austria, 2–6 July 2018; pp. 1258–1269. [Google Scholar]

















| Defect Types | Training Dataset | Test Dataset |
|---|---|---|
| Crack | 150 | 50 |
| Slag | 150 | 50 |
| Debonding | 150 | 50 |
| Total | 450 | 150 |
| n | α = 0.05 | α = 0.01 |
|---|---|---|
| 3 | 0.970 | 0.994 |
| 4 | 0.829 | 0.926 |
| Model | mAP (%) | F1-Score | T (s) |
|---|---|---|---|
| Faster R-CNN | 0.490 | 0.976 | 0.352 |
| YOLO-V3 | 0.497 | 0.993 | 0.146 |
| YOLO-V4 | 0.572 | 0.970 | 0.152 |
Publisher’s Note: MDPI stays neutral with regard to jurisdictional claims in published maps and institutional affiliations. |
© 2022 by the authors. Licensee MDPI, Basel, Switzerland. This article is an open access article distributed under the terms and conditions of the Creative Commons Attribution (CC BY) license (https://creativecommons.org/licenses/by/4.0/).
Share and Cite
Dai, J.; Li, T.; Xuan, Z.; Feng, Z. Automated Defect Analysis System for Industrial Computerized Tomography Images of Solid Rocket Motor Grains Based on YOLO-V4 Model. Electronics 2022, 11, 3215. https://doi.org/10.3390/electronics11193215
Dai J, Li T, Xuan Z, Feng Z. Automated Defect Analysis System for Industrial Computerized Tomography Images of Solid Rocket Motor Grains Based on YOLO-V4 Model. Electronics. 2022; 11(19):3215. https://doi.org/10.3390/electronics11193215
Chicago/Turabian StyleDai, Junjie, Tianpeng Li, Zhaolong Xuan, and Zirui Feng. 2022. "Automated Defect Analysis System for Industrial Computerized Tomography Images of Solid Rocket Motor Grains Based on YOLO-V4 Model" Electronics 11, no. 19: 3215. https://doi.org/10.3390/electronics11193215
APA StyleDai, J., Li, T., Xuan, Z., & Feng, Z. (2022). Automated Defect Analysis System for Industrial Computerized Tomography Images of Solid Rocket Motor Grains Based on YOLO-V4 Model. Electronics, 11(19), 3215. https://doi.org/10.3390/electronics11193215
