The Impact of Blockchain Technology on Lean Supply Chain Management: Cross-Validation Through Big Data Analytics and Empirical Studies of U.S. Companies
Abstract
1. Introduction
2. Theoretical Backgrounds
2.1. Literature Review
2.2. Theoretical Rationale
3. Hypotheses Development
3.1. Blockchain and Lean Supply Chain Management
3.2. Blockchain-Enabled Lean SCM and Operational Performance
4. Methodology
4.1. Big Data Analysis of Blockchain Practices in Supply Chains
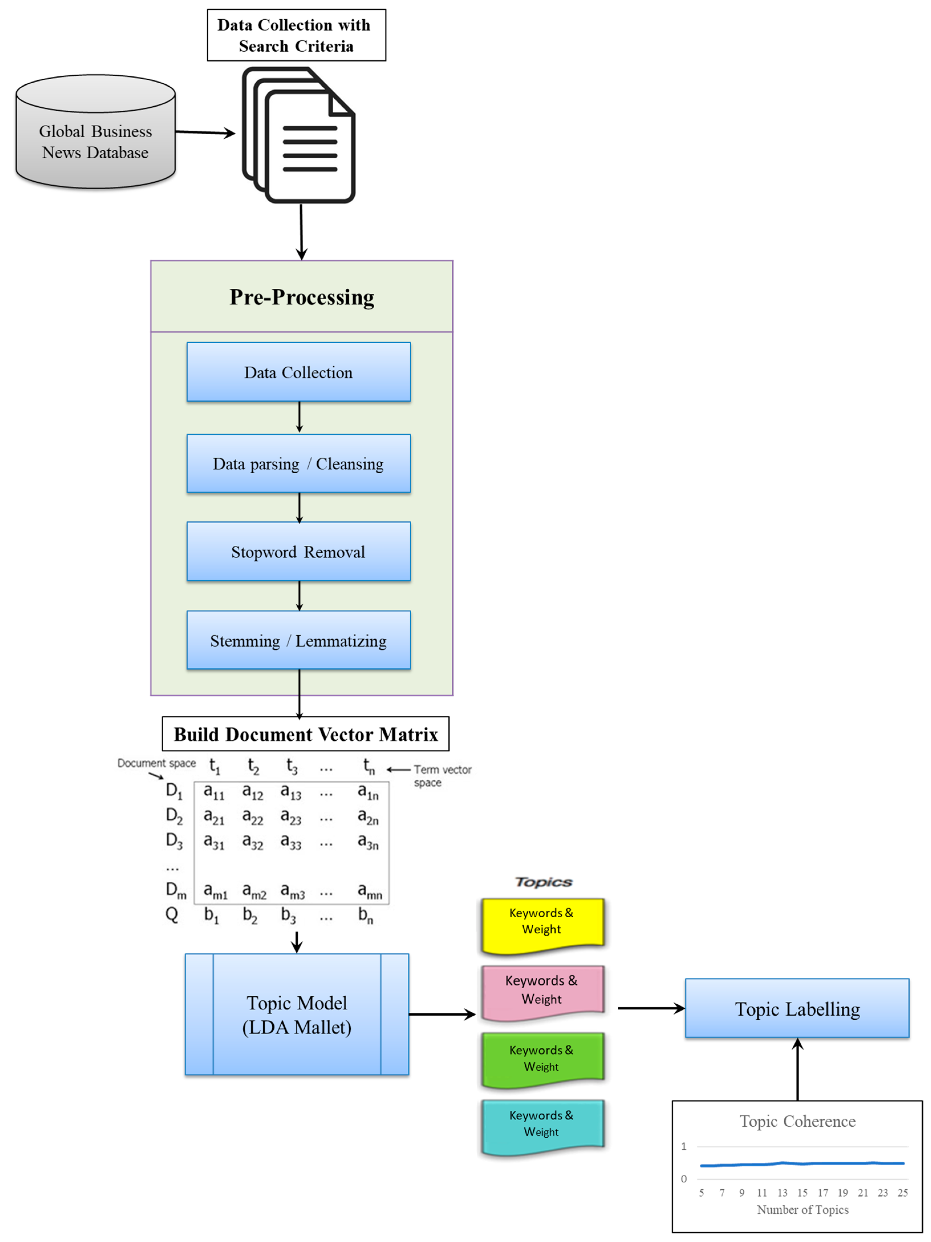
4.2. LDA Topic Modeling of Blockchain Practices in Supply Chains
4.3. Measurement Scales
4.4. Control and Marker Variables
4.5. Data Collection
5. Data Analysis
5.1. Testing of Scale Validity
5.2. Testing of CMV and Goodness-of-Fit
5.3. Testing of Hypotheses
5.4. Post Hoc Analysis
6. Discussion
6.1. Implications and Contributions of the Study
6.2. Limitations and Future Work
7. Conclusions
Author Contributions
Funding
Institutional Review Board Statement
Data Availability Statement
Acknowledgments
Conflicts of Interest
Abbreviations
| BT | Blockchain Technology |
| DLT | Distributed Ledger Technology |
| LDA | Latent Dirichlet Allocation |
| SCM | Supply Chain Management |
Appendix A. Survey Metrics for Blockchain Practices in Supply Chains
- Q1. Is your company adopting or at least participating in blockchain-based solutions to run your business?
- YES □ NO □
- Q2. If YES, please indicate the extent of implementation for each blockchain use practice in your company’s supply chain network or project (1 = no implementation, 2 = little implementation, 3 = some implementation, 4 = extensive implementation, 5 = complete implementation).
| 1 | 2 | 3 | 4 | 5 | |
| Identity protection | |||||
| Revenue sharing | |||||
| Data/record reconciliation | |||||
| Tokenized securities (equity, debt, and derivatives) | |||||
| Digital currency | |||||
| Data sharing (real-time access) | |||||
| Time-stamping | |||||
| Custody | |||||
| Certification/Smart contract | |||||
| Asset transfer | |||||
| Asset protection (data security) | |||||
| Track-and-trace | |||||
| Electronic payments |
Appendix B. Measure Items and CFA Results
| Items | Loading a | S.E. | t-Value | p-Value | AVE | |
|---|---|---|---|---|---|---|
| Blockchain practices in supply chains (α = 0.957) | ||||||
| Identity protection | 0.802 | 0.107 | 11.813 | *** | 63.42 | |
| Revenue sharing | 0.851 | 0.098 | 12.567 | *** | ||
| Data/record reconciliation | 0.836 | 0.100 | 12.340 | *** | ||
| Tokenized securities (equity, debt, and derivatives) | 0.787 | 0.096 | 11.585 | *** | ||
| Digital currency | 0.668 | 0.096 | 9.796 | *** | ||
| Data sharing (real-time access) | 0.717 | - | - | - | ||
| Time-stamping | 0.760 | 0.106 | 11.186 | *** | ||
| Custody | 0.771 | 0.097 | 11.351 | *** | ||
| Certification/Smart contract | 0.844 | 0.105 | 12.459 | *** | ||
| Asset transfer | 0.847 | 0.098 | 12.513 | *** | ||
| Asset protection (data security) | 0.846 | 0.102 | 12.498 | *** | ||
| Track-and-trace | 0.842 | 0.100 | 12.427 | *** | ||
| Electronic payments | 0.757 | 0.105 | 11.134 | *** | ||
| Items | Loading a | S.E. | t-Value | p-Value | AVE | |
|---|---|---|---|---|---|---|
| Supplier lean practices (α = 0.892) | ||||||
| We give our suppliers feedback on the quality and delivery performance. | 0.821 | - | - | - | 67.56 | |
| Our suppliers are involved in the new product/service development process. | 0.852 | 0.065 | 15.326 | *** | ||
| Our key suppliers deliver to the plant/store on a Just-In-Time basis. | 0.815 | 0.072 | 14.345 | *** | ||
| Our suppliers are committed to annual cost reductions. | 0.799 | 0.071 | 13.926 | *** | ||
| Buyer lean practices (α = 0.867) | ||||||
| Our buyers/customers frequently share current and future demand information with the marketing department. | 0.844 | - | - | - | 69.13 | |
| Our buyers/customers are actively involved in current and future product/service offerings. | 0.867 | 0.064 | 16.175 | *** | ||
| Our buyers/customers give us feedback on the quality and delivery performance. | 0.781 | 0.070 | 13.703 | *** | ||
| Focal firm lean practices (α = 0.908) | ||||||
| We maintain excellent records of all equipment maintenance-related activities. | 0.720 | - | - | - | 62.82 | |
| Shop-floor employees lead product/process improvement efforts. | 0.829 | 0.090 | 12.233 | *** | ||
| Extensive use of statistical techniques to reduce process variance. | 0.812 | 0.095 | 11.983 | *** | ||
| Our employees practice setups to reduce the time required. | 0.823 | 0.091 | 12.150 | *** | ||
| Equipment is grouped to produce a continuous flow of families of products | 0.803 | 0.094 | 11.846 | *** | ||
| We use a “pull” production system. | 0.763 | 0.089 | 11.224 | *** | ||
| Items | Loading a | S.E. | t-Value | p-Value | AVE | |
|---|---|---|---|---|---|---|
| Cost savings (α = 0.802) | ||||||
| The unit cost of product/service | 0.748 | - | - | - | 57.89 | |
| Inventory turnover | 0.786 | 0.092 | 12.098 | *** | ||
| Cycle time (from receipt of raw materials to shipment) | 0.748 | 0.094 | 11.430 | *** | ||
| Product quality (α = 0.852) | ||||||
| Product/service features | 0.802 | - | - | - | 65.72 | |
| Product/service performance | 0.813 | 0.076 | 13.482 | *** | ||
| Conformance to product/service specifications | 0.817 | 0.073 | 13.568 | *** | ||
| Delivery capacity (α = 0.804) | ||||||
| Order fulfillment speed | 0.813 | - | - | - | 67.32 | |
| Delivery as promised | 0.828 | 0.072 | 14.124 | *** | ||
| Operational flexibility (α = 0.828) | ||||||
| Flexibility to change the output volume | 0.864 | - | - | - | 70.78 | |
| Flexibility to change product/service mix | 0.818 | 0.067 | 14.533 | *** | ||
Appendix C. Marker Variable for CMV Mitigation
| Nome | Mild | Moderate | Severe | Very Severe | |
| Difficulty falling asleep | |||||
| Difficulty staying asleep | |||||
| Very Satisfied | Satisfied | Moderately | Dissatisfied | Very Dissatisfied | |
| How satisfied are you with your current sleep patterns? |
References
- Levy, D.L. Lean production in an international supply chain. Sloan Manag. Rev. 1997, 38, 94–102. [Google Scholar]
- Holweg, M. The genealogy of lean production. J. Oper. Manag. 2007, 25, 420–437. [Google Scholar] [CrossRef]
- Tortorella, G.L.; Miorando, R.; Marodin, G. Lean supply chain management: Empirical research on practices, contexts and performance. Int. J. Prod. Econ. 2017, 193, 98–112. [Google Scholar] [CrossRef]
- Jasti, N.V.K.; Kodali, R. A critical review of lean supply chain management frameworks: Proposed framework. Prod. Plan. Control 2015, 26, 1051–1068. [Google Scholar] [CrossRef]
- Núñez-Merino, M.; Maqueira-Marín, J.M.; Moyano-Fuentes, J.; Martínez-Jurado, P.J. Information and digital technologies of Industry 4.0 and Lean supply chain management: A systematic literature review. Int. J. Prod. Res. 2020, 58, 5034–5061. [Google Scholar] [CrossRef]
- Brander, J.A.; Cui, V.; Vertinsky, I. China and intellectual property rights: A challenge to the rule of law. J. Int. Bus. Stud. 2017, 48, 908–921. [Google Scholar] [CrossRef]
- Kırılmaz, O.; Erol, S. A proactive approach to supply chain risk management: Shifting orders among suppliers to mitigate the supply side risks. J. Purch. Supply Manag. 2017, 23, 54–65. [Google Scholar] [CrossRef]
- Viswanadham, N.; Samvedi, A. Supplier selection based on supply chain ecosystem, performance and risk criteria. Int. J. Prod. Res. 2013, 51, 6484–6498. [Google Scholar] [CrossRef]
- Liu, S.; Leat, M.; Moizer, J.; Megicks, P.; Kasturiratne, D. A decision-focused knowledge management framework to support collaborative decision making for lean supply chain management. Int. J. Prod. Res. 2013, 51, 2123–2137. [Google Scholar] [CrossRef]
- Schmidt, C.G.; Wagner, S.M. Blockchain and supply chain relations: A transaction cost theory perspective. J. Purch. Supply Manag. 2019, 25, 100552. [Google Scholar] [CrossRef]
- Möller, K.; Windolph, M.; Isbruch, F. The effect of relational factors on open-book accounting and inter-organizational cost management in buyer–supplier partnerships. J. Purch. Supply Manag. 2011, 17, 121–131. [Google Scholar] [CrossRef]
- Gupta, M. Blockchain for Dummies, 2nd ed.; John Wiley & Sons: Hoboken, NJ, USA, 2018. [Google Scholar]
- Hines, P.; Holweg, M.; Rich, N. Learning to evolve: A review of contemporary lean thinking. Int. J. Oper. Prod. Manag. 2004, 24, 994–1011. [Google Scholar] [CrossRef]
- Shah, R.; Ward, P.T. Defining and developing measures of lean production. J. Oper. Manag. 2007, 25, 785–805. [Google Scholar] [CrossRef]
- Chang, Y.; Iakovou, E.; Shi, W. Blockchain in global supply chains and cross border trade: A critical synthesis of the state-of-the-art, challenges and opportunities. Int. J. Prod. Res. 2020, 58, 2082–2099. [Google Scholar] [CrossRef]
- Casey, M.J.; Wong, P. Global supply chains are about to get better, thanks to blockchain. Harv. Bus. Rev. 2017, 13, 2018. [Google Scholar]
- Treiblmaier, H. The impact of the blockchain on the supply chain: A theory-based research framework and a call for action. Supply Chain. Manag. Int. J. 2018, 23, 545–559. [Google Scholar] [CrossRef]
- Saberi, S.; Kouhizadeh, M.; Sarkis, J.; Shen, L. Blockchain technology and its relationships to sustainable supply chain management. Int. J. Prod. Res. 2019, 57, 2117–2135. [Google Scholar] [CrossRef]
- Mollenkopf, D.A.; Ozanne, L.K.; Stolze, H.J. A transformative supply chain response to COVID-19. J. Serv. Manag. 2021, 32, 190–202. [Google Scholar] [CrossRef]
- Allam, Z.; Bibri, S.E.; Sharpe, S.A. The rising impacts of the COVID-19 pandemic and the Russia–Ukraine war: Energy transition, climate justice, global inequality, and supply chain disruption. Resources 2022, 11, 99. [Google Scholar] [CrossRef]
- Babich, V.; Hilary, G. OM Forum—Distributed ledgers and operations: What operations management researchers should know about blockchain technology. Manuf. Serv. Oper. Manag. 2020, 22, 223–240. [Google Scholar] [CrossRef]
- Johnson, S. Beyond the Bitcoin Bubble. The New York Times. 16 January 2018. Available online: https://www.nytimes.com/2018/01/16/magazine/beyond-the-bitcoin-bubble.html (accessed on 10 March 2021).
- Frizzo-Barker, J.; Chow-White, P.A.; Adams, P.R.; Mentanko, J.; Ha, D.; Green, S. Blockchain as a disruptive technology for business: A systematic review. Int. J. Inf. Manag. 2020, 51, 102029. [Google Scholar] [CrossRef]
- Pawczuk, L.; Holdowsky, J.; Massey, R.; Hansen, B. Deloitte’s 2020 Global Blockchain Survey: From Promise to Reality. Deloitte Insights. 2020. Available online: https://www.deloitte.com/ie/en/Industries/technology/research/Global_Blockchain_survey.html (accessed on 1 September 2020).
- PwG’s Global Blockchain Survey 2018. Available online: https://www.pwc.com/jp/ja/knowledge/thoughtleadership/2018/assets/pdf/blockchain-in-business-en.pdf (accessed on 3 October 2025).
- Dolgui, A.; Ivanov, D.; Potryasaev, S.; Sokolov, B.; Ivanova, M.; Werner, F. Blockchain-oriented dynamic modelling of smart contract design and execution in the supply chain. Int. J. Prod. Res. 2020, 58, 2184–2199. [Google Scholar] [CrossRef]
- Queiroz, M.M.; Wamba, S.F. Blockchain adoption challenges in supply chain: An empirical investigation of the main drivers in India and the USA. Int. J. Inf. Manag. 2019, 46, 70–82. [Google Scholar] [CrossRef]
- Tsolakis, N.; Schumacher, R.; Dora, M.; Kumar, M. Artificial intelligence and blockchain implementation in supply chains: A pathway to sustainability and data monetisation? Ann. Oper. Res. 2023, 327, 157–210. [Google Scholar] [CrossRef] [PubMed]
- Zhao, X.; Ai, P.; Lai, F.; Luo, X.; Benitez, J. Task management in decentralized autonomous organization. J. Oper. Manag. 2022, 68, 649–674. [Google Scholar] [CrossRef]
- Agi, M.A.; Jha, A.K. Blockchain technology in the supply chain: An integrated theoretical perspective of organizational adoption. Int. J. Prod. Econ. 2022, 247, 108458. [Google Scholar] [CrossRef]
- Wamba, S.F.; Queiroz, M.M.; Trinchera, L. Dynamics between blockchain adoption determinants and supply chain performance: An empirical investigation. Int. J. Prod. Econ. 2020, 229, 107791. [Google Scholar] [CrossRef]
- Chang, S.E.; Chen, Y.-C.; Lu, M.-F. Supply chain re-engineering using blockchain technology: A case of smart contract based tracking process. Technol. Forecast. Social. Change 2019, 144, 1–11. [Google Scholar] [CrossRef]
- Kshetri, N. Blockchain’s roles in meeting key supply chain management objectives. Int. J. Inf. Manag. 2018, 39, 80–89. [Google Scholar] [CrossRef]
- Banerjee, A. Blockchain technology: Supply chain insights from ERP. In Advances in Computers; Elsevier: Amsterdam, The Netherlands, 2018; Volume 111, pp. 69–98. [Google Scholar]
- Eltoukhy, A.E.; Hussein, M.; Xu, M.; Chan, F.T. Data-driven Game-theoretic Model Based on Blockchain for Managing Resource Allocation and Vehicle Routing in Modular Integrated Construction. Int. J. Prod. Res. 2023, 61, 4472–4502. [Google Scholar]
- Dwivedi, Y.K.; Balakrishnan, J.; Das, R.; Dutot, V. Resistance to innovation: A dynamic capability model based enquiry into retailers’ resistance to blockchain adaptation. J. Bus. Res. 2023, 157, 113632. [Google Scholar] [CrossRef]
- Lohmer, J.; Ribeiro da Silva, E.; Lasch, R. Blockchain technology in operations & supply chain management: A content analysis. Sustainability 2022, 14, 6192. [Google Scholar] [CrossRef]
- Rogers, E.M.; Singhal, A.; Quinlan, M.M. Diffusion of Innovations, 1st ed.; Free Press: New York, NY, USA, 2010. [Google Scholar]
- Wani, T.A.; Ali, S.W. Innovation diffusion theory. J. Gen. Manag. Res. 2015, 3, 101–118. [Google Scholar]
- Rogers, E.M. Diffusion of Innovations; Simon and Schuster: New York, NY, USA, 2010. [Google Scholar]
- Rogers, E.M.; Shoemaker, F.F. Communication of Innovations: A Cross-Cultural Approach; Free Press: New York, NY, USA, 1971. [Google Scholar]
- Jensen, M.C.; Meckling, W.H. Theory of the firm: Managerial behavior, agency costs and ownership structure. J. Financ. Econ. 1976, 3, 305–360. [Google Scholar] [CrossRef]
- Vosooghidizaji, M.; Taghipour, A.; Canel-Depitre, B. Supply chain coordination under information asymmetry: A review. Int. J. Prod. Res. 2020, 58, 1805–1834. [Google Scholar] [CrossRef]
- Williamson, O.E. Transaction cost economics. Handb. Ind. Organ. 1989, 1, 135–182. [Google Scholar]
- Cocco, L.; Pinna, A.; Marchesi, M. Banking on blockchain: Costs savings thanks to the blockchain technology. Future Internet 2017, 9, 25. [Google Scholar] [CrossRef]
- Ahluwalia, S.; Mahto, R.V.; Guerrero, M. Blockchain technology and startup financing: A transaction cost economics perspective. Technol. Forecast. Soc. Change 2020, 151, 119854. [Google Scholar] [CrossRef]
- Yang, M.G.M.; Hong, P.; Modi, S.B. Impact of lean manufacturing and environmental management on business performance: An empirical study of manufacturing firms. Int. J. Prod. Econ. 2011, 129, 251–261. [Google Scholar] [CrossRef]
- Krajewski, L.J.; Malhotra, M.K.; Ritzman, L.P.; Malhotra, M.K.; Ritzman, L.P. Operations Management: Processes and Supply Chains; Pearson: London, UK, 2013. [Google Scholar]
- Bozarth, C.C.; Handfield, R.B.; Weiss, H.J. Introduction to Operations and Supply Chain Management, 4th ed.; Pearson: London, UK, 2016. [Google Scholar]
- Martínez-Jurado, P.J.; Moyano-Fuentes, J. Lean management, supply chain management and sustainability: A literature review. J. Clean. Prod. 2014, 85, 134–150. [Google Scholar] [CrossRef]
- Bai, C.; Sarkis, J. A supply chain transparency and sustainability technology appraisal model for blockchain technology. Int. J. Prod. Res. 2020, 58, 2142–2162. [Google Scholar] [CrossRef]
- Davis-Sramek, B.; Germain, R.; Iyer, K. Supply chain technology: The role of environment in predicting performance. J. Acad. Mark. Sci. 2010, 38, 42–55. [Google Scholar] [CrossRef]
- Huo, B.; Wang, Z.; Tian, Y. The impact of justice on collaborative and opportunistic behaviors in supply chain relationships. Int. J. Prod. Econ. 2016, 177, 12–23. [Google Scholar] [CrossRef]
- McQuinn, A.; Castro, D. A Policymaker’s Guide to Blockchain; Information Technology and Innovation Foundation: Washington, DC, USA, 2019. [Google Scholar]
- Wang, W.; Hoang, D.T.; Hu, P.; Xiong, Z.; Niyato, D.; Wang, P.; Wen, Y.; Kim, D.I. A survey on consensus mechanisms and mining strategy management in blockchain networks. IEEE Access 2019, 7, 22328–22370. [Google Scholar] [CrossRef]
- Min, H. Blockchain technology for enhancing supply chain resilience. Bus. Horiz. 2019, 62, 35–45. [Google Scholar] [CrossRef]
- Farshidi, S.; Jansen, S.; Espana, S.; Verkleij, J. Decision support for blockchain platform selection: Three industry case studies. IEEE Trans. Eng. Manag. 2020, 67, 1109–1128. [Google Scholar] [CrossRef]
- Kamble, S.; Gunasekaran, A.; Arha, H. Understanding the Blockchain technology adoption in supply chains-Indian context. Int. J. Prod. Res. 2019, 57, 2009–2033. [Google Scholar] [CrossRef]
- Pournader, M.; Shi, Y.; Seuring, S.; Koh, S.L. Blockchain applications in supply chains, transport and logistics: A systematic review of the literature. Int. J. Prod. Res. 2020, 58, 2063–2081. [Google Scholar] [CrossRef]
- Reyes, J.; Mula, J.; Díaz-Madroñero, M. Development of a conceptual model for lean supply chain planning in industry 4.0: Multidimensional analysis for operations management. Prod. Plan. Control 2023, 34, 1209–1224. [Google Scholar] [CrossRef]
- Roh, J.J.; Min, H.; Hong, P. A co-ordination theory approach to restructuring the supply chain: An empirical study from the focal company perspective. Int. J. Prod. Res. 2011, 49, 4517–4541. [Google Scholar] [CrossRef]
- Yaga, D.; Mell, P.; Roby, N.; Scarfone, K. Blockchain Technology Overview. NIST Interagency or Internal Report (IR) 8202; National Institute of Standards and Technology: Gaithersburg, MD, USA, 2018. [Google Scholar]
- Nakamoto, S. Bitcoin: A Peer-to-Peer Electronic Cash System. 2008. Available online: https://bitcoin.org/bitcoin.pdf (accessed on 21 August 2020).
- Viniak, V. Beyond Cryptocurrency: Blockchain as a Value Creator & Connector; Supply Chain Management Review: Framingham, MA, USA, 2019; pp. 26–29. Available online: https://www.scmr.com/article/beyond_cryptocurrency_blockchain_as_a_value_creator_and_connector (accessed on 17 April 2023).
- Upadhyay, N. Demystifying blockchain: A critical analysis of challenges, applications and opportunities. Int. J. Inf. Manag. 2020, 54, 102120. [Google Scholar] [CrossRef]
- Wan, Y.; Gao, Y.; Hu, Y. Blockchain application and collaborative innovation in the manufacturing industry: Based on the perspective of social trust. Technol. Forecast. Soc. Change 2022, 177, 121540. [Google Scholar] [CrossRef]
- Yuen, K.F.; Wong, Y.D.; Ma, F.; Wang, X. The determinants of public acceptance of autonomous vehicles: An innovation diffusion perspective. J. Clean. Prod. 2020, 270, 121904. [Google Scholar] [CrossRef]
- Dey, K.; Shekhawat, U. Blockchain for sustainable e-agriculture: Literature review, architecture for data management, and implications. J. Clean. Prod. 2021, 316, 128254. [Google Scholar] [CrossRef]
- Chang, S.E.; Chen, Y.-C.; Wu, T.-C. Exploring blockchain technology in international trade. Ind. Manag. Data Syst. 2019, 119, 1712–1733. [Google Scholar] [CrossRef]
- Eisenhardt, K.M. Control: Organizational and economic approaches. Manag. Sci. 1985, 31, 134–149. [Google Scholar] [CrossRef]
- Forbes Blockchain 50 2020 (19 February 2020). Available online: https://www.forbes.com/sites/michaeldelcastillo/2020/02/19/blockchain-50/ (accessed on 10 March 2023).
- Forbes Blockchain 50 2021 (2 February 2021). Available online: https://www.forbes.com/sites/michaeldelcastillo/2021/02/02/blockchain-50/ (accessed on 15 March 2023).
- Kumar, A.; Liu, R.; Shan, Z. Is blockchain a silver bullet for supply chain management? Technical challenges and research opportunities. Decis. Sci. 2020, 51, 8–37. [Google Scholar] [CrossRef]
- Nader, J.; El-Khalil, R.; Nassar, E.; Hong, P. Pandemic planning, sustainability practices, and organizational performance: An empirical investigation of global manufacturing firms. Int. J. Prod. Econ. 2022, 246, 108419. [Google Scholar] [CrossRef]
- Blei, D.M. Probabilistic topic models. Commun. ACM 2012, 55, 77–84. [Google Scholar] [CrossRef]
- Hannigan, T.R.; Haans, R.F.J.; Vakili, K.; Tchalian, H.; Glaser, V.L.; Wang, M.S.; Kaplan, S.; Jennings, P.D. Topic modeling in management research: Rendering new theory from textual data. Acad. Manag. Ann. 2019, 13, 586–632. [Google Scholar] [CrossRef]
- Deerwester, S.; Dumais, S.T.; Furnas, G.W.; Landauer, T.K.; Harshman, R. Indexing by latent semantic analysis. J. Am. Soc. Inf. Sci. 1990, 41, 391–407. [Google Scholar] [CrossRef]
- Hofmann, T. Unsupervised learning by probabilistic latent semantic analysis. Mach. Learn. 2001, 42, 177–196. [Google Scholar] [CrossRef]
- Blei, D.M.; Ng, A.Y.; Jordan, M.I. Latent Dirichlet Allocation. J. Mach. Learn. Res. 2003, 3, 993–1022. [Google Scholar]
- Bird, S.; Klein, E.; Loper, E. Natural Language Processing with Python: Analyzing Text with the Natural Language Toolkit; O’Reilly Media, Inc.: Sebastopol, CA, USA, 2009. [Google Scholar]
- Gunasekaran, A.; Ngai, E.W. The future of operations management: An outlook and analysis. Int. J. Prod. Econ. 2012, 135, 687–701. [Google Scholar] [CrossRef]
- Naor, M.; Linderman, K.; Schroeder, R. The globalization of operations in Eastern and Western countries: Unpacking the relationship between national and organizational culture and its impact on manufacturing performance. J. Oper. Manag. 2010, 28, 194–205. [Google Scholar] [CrossRef]
- Kristal, M.M.; Huang, X.; Roth, A.V. The effect of an ambidextrous supply chain strategy on combinative competitive capabilities and business performance. J. Oper. Manag. 2010, 28, 415–429. [Google Scholar] [CrossRef]
- Zenger, T.R.; Lawrence, B.S. Organizational demography: The differential effects of age and tenure distributions on technical communication. Acad. Manag. J. 1989, 32, 353–376. [Google Scholar] [CrossRef]
- Tsui, A.S.; Egan, T.D.; O’Reilly, C.A., III. Being different: Relational demography and organizational attachment. Adm. Sci. Q. 1992, 37, 549–579. [Google Scholar] [CrossRef]
- Cho, Y.S.; Linderman, K. Metacognition-based process improvement practices. Int. J. Prod. Econ. 2019, 211, 132–144. [Google Scholar] [CrossRef]
- Carrillo, J.E. Industry clockspeed and the pace of new product development. Prod. Oper. Manag. 2005, 14, 125–141. [Google Scholar] [CrossRef]
- Kach, A.; Busse, C.; Azadegan, A.; Wagner, S.M. Maneuvering through hostile environments: How firms leverage product and process innovativeness. Decis. Sci. 2016, 47, 907–956. [Google Scholar] [CrossRef]
- Bastien, C.H.; Vallieres, A.; Morin, C.M. Validation of the Insomnia Severity Index as an outcome measure for insomnia research. Sleep Med. 2001, 2, 297–307. [Google Scholar] [CrossRef]
- Dillman, D.A.; Smyth, J.D.; Christian, L.M. Internet, Phone, Mail, and Mixed-Mode Surveys: The Tailored Design Method; John Wiley & Sons: Hoboken, NJ, USA, 2014. [Google Scholar]
- Cronbach, L.J. Coefficient alpha and the internal structure of tests. Psychometrika 1951, 16, 297–334. [Google Scholar] [CrossRef]
- Nunnally, J.C. Psychometric Theory; McGraw Hill: New York, NY, USA, 1967. [Google Scholar]
- Hair, J.F.; Black, W.C.; Babin, B.J.; Anderson, R.E. Multivariate Data Analysis, 7th ed.; Prentice-Hall: Upper Saddle River, NJ, USA, 2010. [Google Scholar]
- Dillon, W.R.; Goldstein, M. Multivariate Analysis: Methods and Applications; Wiley: New York, NY, USA, 1984. [Google Scholar]
- Podsakoff, P.M.; MacKenzie, S.B.; Lee, J.-Y.; Podsakoff, N.P. Common method biases in behavioral research: A critical review of the literature and recommended remedies. J. Appl. Psychol. 2003, 88, 879. [Google Scholar] [CrossRef]
- Williams, L.J.; Hartman, N.; Cavazotte, F. Method variance and marker variables: A review and comprehensive CFA marker technique. Organ. Res. Methods 2010, 13, 477–514. [Google Scholar] [CrossRef]
- Craighead, C.W.; Ketchen, D.J.; Dunn, K.S.; Hult, G.T.M. Addressing common method variance: Guidelines for survey research on information technology, operations, and supply chain management. IEEE Trans. Eng. Manag. 2011, 58, 578–588. [Google Scholar] [CrossRef]
- Simmering, M.J.; Fuller, C.M.; Richardson, H.A.; Ocal, Y.; Atinc, G.M. Marker variable choice, reporting, and interpretation in the detection of common method variance: A review and demonstration. Organ. Res. Methods 2015, 18, 473–511. [Google Scholar] [CrossRef]
- Richardson, H.A.; Simmering, M.J.; Sturman, M.C. A tale of three perspectives: Examining post hoc statistical techniques for detection and correction of common method variance. Organ. Res. Methods 2009, 12, 762–800. [Google Scholar] [CrossRef]
- Sobel, M.E. Asymptotic confidence intervals for indirect effects in structural equation models. Sociol. Methodol. 1982, 13, 290–312. [Google Scholar] [CrossRef]
- Hastig, G.M.; Sodhi, M.S. Blockchain for supply chain traceability: Business requirements and critical success factors. Prod. Oper. Manag. 2020, 29, 935–954. [Google Scholar] [CrossRef]
- Kurpjuweit, S.; Schmidt, C.G.; Klöckner, M.; Wagner, S.M. Blockchain in additive manufacturing and its impact on supply chains. J. Bus. Logist. 2021, 42, 46–70. [Google Scholar] [CrossRef]
- Holmström, J.; Holweg, M.; Lawson, B.; Pil, F.K.; Wagner, S.M. The digitalization of operations and supply chain management: Theoretical and methodological implications. J. Oper. Manag. 2019, 65, 728–734. [Google Scholar] [CrossRef]
- Wang, W.; Lumineau, F.; Schilke, O. Blockchains: Strategic Implications for Contracting, Trust, and Organizational Design; Cambridge University Press: Cambridge, UK, 2022. [Google Scholar]
- L’HErmitte, C.; Nair, N.C. A blockchain-enabled framework for sharing logistics resources during emergency operations. Disasters 2021, 45, 527–554. [Google Scholar] [CrossRef] [PubMed]
- Lumineau, F.; Wang, W.; Schilke, O. Schilke Blockchain governance—A new way of organizing collaborations? Organ. Sci. 2021, 32, 500–521. [Google Scholar] [CrossRef]
- Vitasek, K.; Bayliss, J.; Owen, L.; Srivastava, N. How Walmart Canada uses blockchain to solve supply-chain challenges. In Harvard Business Review; Harvard Business Publishing: Brighton, MA, USA, 2022; Volume 5. [Google Scholar]
- Schmidt, C.G.; Klöckner, M.; Wagner, S.M. Blockchain for supply chain traceability: Case examples for luxury goods. In Digital Business Models in Industrial Ecosystems: Lessons Learned from Industry 4.0 Across Europe; Springer: Berlin/Heidelberg, Germany, 2021; pp. 187–197. [Google Scholar]
- Tian, Y.; Wang, Z.; Xiong, J.; Ma, J. A blockchain-based secure key management scheme with trustworthiness in DWSNs. IEEE Trans. Ind. Inform. 2020, 16, 6193–6202. [Google Scholar] [CrossRef]
- Christidis, K.; Devetsikiotis, M. Blockchains and smart contracts for the internet of things. IEEE Access 2016, 4, 2292–2303. [Google Scholar] [CrossRef]
- Klöckner, M.; Schmidt, C.G.; Wagner, S.M. Building Resilient Post-pandemic Supply Chains Through Digital Transformation. In Supply Chain Resilience: Reconceptualizing Risk Management in a Post-Pandemic World; Springer International Publishing: Cham, Switzerland, 2022; pp. 211–223. [Google Scholar]






Stream 1: Empirical Studies on Blockchain Adoption in Supply Chains
|
Stream 2: Conceptual Studies on Blockchain in Supply Chains
|
Stream 3: Model-based Studies on Blockchain in Supply Chains
|
| Publisher | N | Publisher | N |
|---|---|---|---|
| PR Newswire—All sources | 455 | Kabulpress.org | 12 |
| Supply Chain Digital | 232 | Vietnam News Summary | 12 |
| Dow Jones Newswires—All sources | 160 | Arab News (Saudi Arabia) | 11 |
| The Cointelegraph | 130 | Contify Banking News | 11 |
| Business Wire—All sources | 103 | Contify Life Science News | 11 |
| iCrowdNewswire | 97 | Metal Bulletin News Alert Service | 11 |
| Journal of Engineering | 75 | National Iraqi News Agency | 11 |
| GlobeNewswire (U.S.) | 75 | The Economic Times—All sources | 11 |
| M2 Presswire—All sources | 67 | South China Morning Post | 11 |
| ENP Newswire | 64 | Express Computer | 10 |
| Benzinga.com | 63 | Metal Bulletin Daily | 10 |
| CoinDesk.com | 63 | ForeignAffairs.co.nz | 10 |
| MarketResearch.com (Abstracts) | 61 | Resources News (RWE) (Australia) | 10 |
| Just-Style | 51 | Press Association—All sources | 10 |
| Inbound Logistics | 50 | Ledger Insights | 10 |
| WRBM—All sources | 38 | Arab Finance | 9 |
| Contify Retail News | 31 | Emirates News Agency (WAM) | 9 |
| Newsfile (Canada) | 29 | Contify Energy News | 8 |
| Canada NewsWire | 28 | Indian Patent News | 8 |
| Financial Times | 28 | Blockchain.News | 8 |
| Mondaq Business Briefing | 25 | Journal of Commerce Online | 8 |
| FreightWaves.com | 25 | TechCircle (India) | 8 |
| Platts—All sources | 25 | ThomasNet News (U.S.) | 8 |
| Taiwan Economic Journal | 25 | Australian Associated Press | 8 |
| Journal of Commerce—All sources | 23 | The Australian—All sources | 8 |
| American Shipper | 21 | PaymentsSource—All sources | 8 |
| ASX ComNews (Australia) | 21 | The Straits Times—All sources | 8 |
| Khaleej Times (United Arab Emirates) | 21 | Syrian Arab News Agency | 8 |
| Ma’an News Agency (Palestine) | 20 | TradeArabia (Bahrain) | 8 |
| Kuwait Times | 20 | Chain Store Age | 7 |
| China Daily—All sources | 19 | The Financial Express (Bangladesh) | 7 |
| Theflyonthewall.com | 17 | Information Technology Newsweekly | 7 |
| Mubasher | 17 | The Namibian | 7 |
| Namibian Sun | 17 | The Observer (Uganda) | 7 |
| The Wall Street Journal—All sources | 17 | PR.com (Press Releases) (U.S.) | 7 |
| LogisticsMiddleEast.com | 16 | Tehran Times (Iran) | 7 |
| Mmegi (Botswana) | 16 | DC Velocity | 7 |
| Material Handling & Logistics | 16 | Algeria Press Service | 6 |
| Blockchain Tech News | 15 | Maritime Gateway | 6 |
| Hong Kong Shipping Gazette Daily Enews | 15 | CIOL (India) | 6 |
| Kuwait News Agency (Kuna) | 15 | Queensland Country Life (Australia) | 6 |
| Mehr News Agency (Iran) | 15 | Global Finance | 6 |
| Accord Fintech—All sources | 15 | Inside Cybersecurity | 6 |
| The Canadian Press—All sources | 15 | Industrial & Systems Engineering at Work | 6 |
| Investment Weekly News | 14 | Industry Week | 6 |
| Reuters—All sources | 14 | Mobile Payments Today | 6 |
| Sourcing Journal | 14 | CE NAFTA 2.0-USMCA | 6 |
| YourStory (India) | 13 | The Nigerian Observer | 6 |
| Canada Stockwatch | 13 | Press Trust of India | 6 |
| ACCESSWIRE | 12 | Other Sources | 948 |
| Jordan News Agency (Petra) | 12 | Total Documents | 3794 |
| Category | N | % | |
|---|---|---|---|
| Age of Company (business period) | 1~10 (years) | 54 | 24.66 |
| 11~20 | 37 | 16.89 | |
| 21~30 | 36 | 16.44 | |
| 31~40 | 27 | 12.33 | |
| >40 | 65 | 29.68 | |
| Size of Company (number of employees) | 1~10 | 39 | 17.81 |
| 11~100 | 39 | 17.81 | |
| 101~1000 | 58 | 26.48 | |
| 1001~10,000 | 44 | 20.09 | |
| >10,000 | 39 | 17.81 | |
| Age of Respondent | 18~29 | 62 | 28.31 |
| 30~44 | 70 | 31.96 | |
| 45~60 | 75 | 34.25 | |
| >60 | 12 | 5.48 | |
| Industrial Classification [2-digit SIC] | Manufacturing [1,2,3,4,5,6,7,8,9,10,11,12,13,14,15,16,17,18,19,20,21,22,23,24,25,26,27,28,29,30,31,32,33,34,35,36] | 57 | 27.14 |
| Service [47,48,49,50,51,52,53,54,55,56,57,58,59,60,61,62,63,64,65,66,67,68,69,70,71,72,73,74,75,76,77,78,79,80,81,82,83,84,85,86,87] | 121 | 58.62 | |
| Other | 32 | 15.24 | |
| Variable | 1 | 2 | 3 | 4 | 5 | 6 | 7 | 8 | 9 | Mean | S.D. | N | |
|---|---|---|---|---|---|---|---|---|---|---|---|---|---|
| 1. | Blockchain technology a | 2.641 | 1.100 | 219 | |||||||||
| 2. | Supplier lean practices | 0.723 ** | 2.829 | 1.106 | 219 | ||||||||
| 3. | Buyer lean practices | 0.662 ** | 0.831 ** | 2.987 | 1.140 | 219 | |||||||
| 4. | Focal firm lean practices | 0.775 ** | 0.868 ** | 0.809 ** | 2.767 | 1.063 | 219 | ||||||
| 5. | Cost savings | 0.566 ** | 0.702 ** | 0.674 ** | 0.729 ** | 3.003 | 0.920 | 219 | |||||
| 6. | Product quality | 0.502 ** | 0.614 ** | 0.614 ** | 0.688 ** | 0.804 ** | 3.207 | 0.991 | 219 | ||||
| 7. | Delivery capacity | 0.433 ** | 0.571 ** | 0.596 ** | 0.624 ** | 0.773 ** | 0.772 ** | 3.296 | 1.019 | 219 | |||
| 8. | Operational flexibility | 0.545 ** | 0.547 ** | 0.623 ** | 0.618 ** | 0.708 ** | 0.720 ** | 0.751 ** | 3.127 | 0.997 | 219 | ||
| 9. | Firm age | 0.089 | 0.148 * | 0.076 | 0.119 | 0.237 ** | 0.184 ** | 0.149 * | 0.161 * | 3.054 | 1.572 | 219 | |
| 10. | Industry type | −0.036 | −0.003 | 0.000 | 0.012 | 0.089 | 0.105 | 0.010 | 0.103 | 0.058 | n/a | n/a | 209 |
| Fit Index | Desirable Threshold | Model |
|---|---|---|
| Chi-square (X2) | 1179.295 | |
| The degree of Freedom (d.f.) | 566 | |
| X2/d.f. | <3.00 | 2.084 |
| CFI | >0.90 | 0.910 |
| RMSEA | <0.08 | 0.071 |
| RMSEA 90% Confidence Interval | 0.065~0.076 | |
| PNFI | >0.50 | 0.757 |
| TLI | Close to 1.00 | 0.900 |
Disclaimer/Publisher’s Note: The statements, opinions and data contained in all publications are solely those of the individual author(s) and contributor(s) and not of MDPI and/or the editor(s). MDPI and/or the editor(s) disclaim responsibility for any injury to people or property resulting from any ideas, methods, instructions or products referred to in the content. |
© 2025 by the authors. Licensee MDPI, Basel, Switzerland. This article is an open access article distributed under the terms and conditions of the Creative Commons Attribution (CC BY) license.
Share and Cite
Cho, Y.S.; Jung, E.; Hong, P.C. The Impact of Blockchain Technology on Lean Supply Chain Management: Cross-Validation Through Big Data Analytics and Empirical Studies of U.S. Companies. Systems 2026, 14, 3. https://doi.org/10.3390/systems14010003
Cho YS, Jung E, Hong PC. The Impact of Blockchain Technology on Lean Supply Chain Management: Cross-Validation Through Big Data Analytics and Empirical Studies of U.S. Companies. Systems. 2026; 14(1):3. https://doi.org/10.3390/systems14010003
Chicago/Turabian StyleCho, Young Sik, Euisung Jung, and Paul C. Hong. 2026. "The Impact of Blockchain Technology on Lean Supply Chain Management: Cross-Validation Through Big Data Analytics and Empirical Studies of U.S. Companies" Systems 14, no. 1: 3. https://doi.org/10.3390/systems14010003
APA StyleCho, Y. S., Jung, E., & Hong, P. C. (2026). The Impact of Blockchain Technology on Lean Supply Chain Management: Cross-Validation Through Big Data Analytics and Empirical Studies of U.S. Companies. Systems, 14(1), 3. https://doi.org/10.3390/systems14010003

