Development of a Blockchain-Based Food Safety System for Shared Kitchens
Abstract
1. Introduction
2. Background
2.1. Blockchain
2.2. Blockchain-Based Food Safety Management
3. Design of a Blockchain-Based Food Safety System for Shared Kitchens
3.1. Overall System Architecture
3.2. Functional Requirements
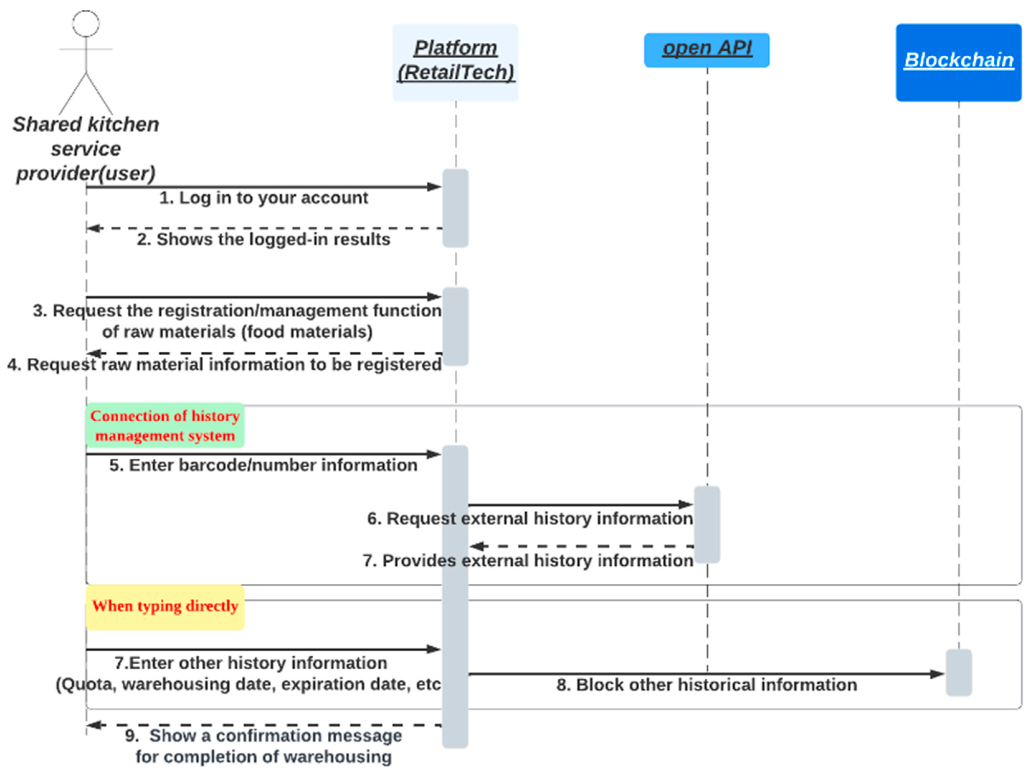
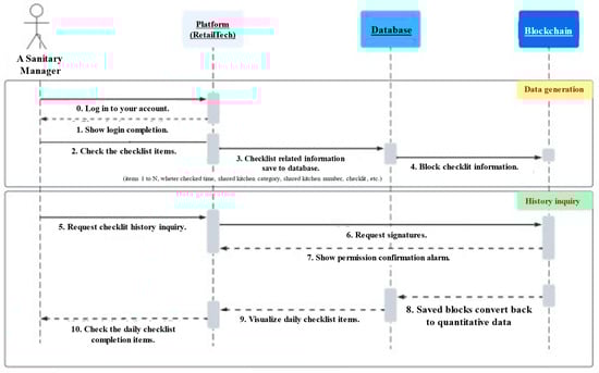
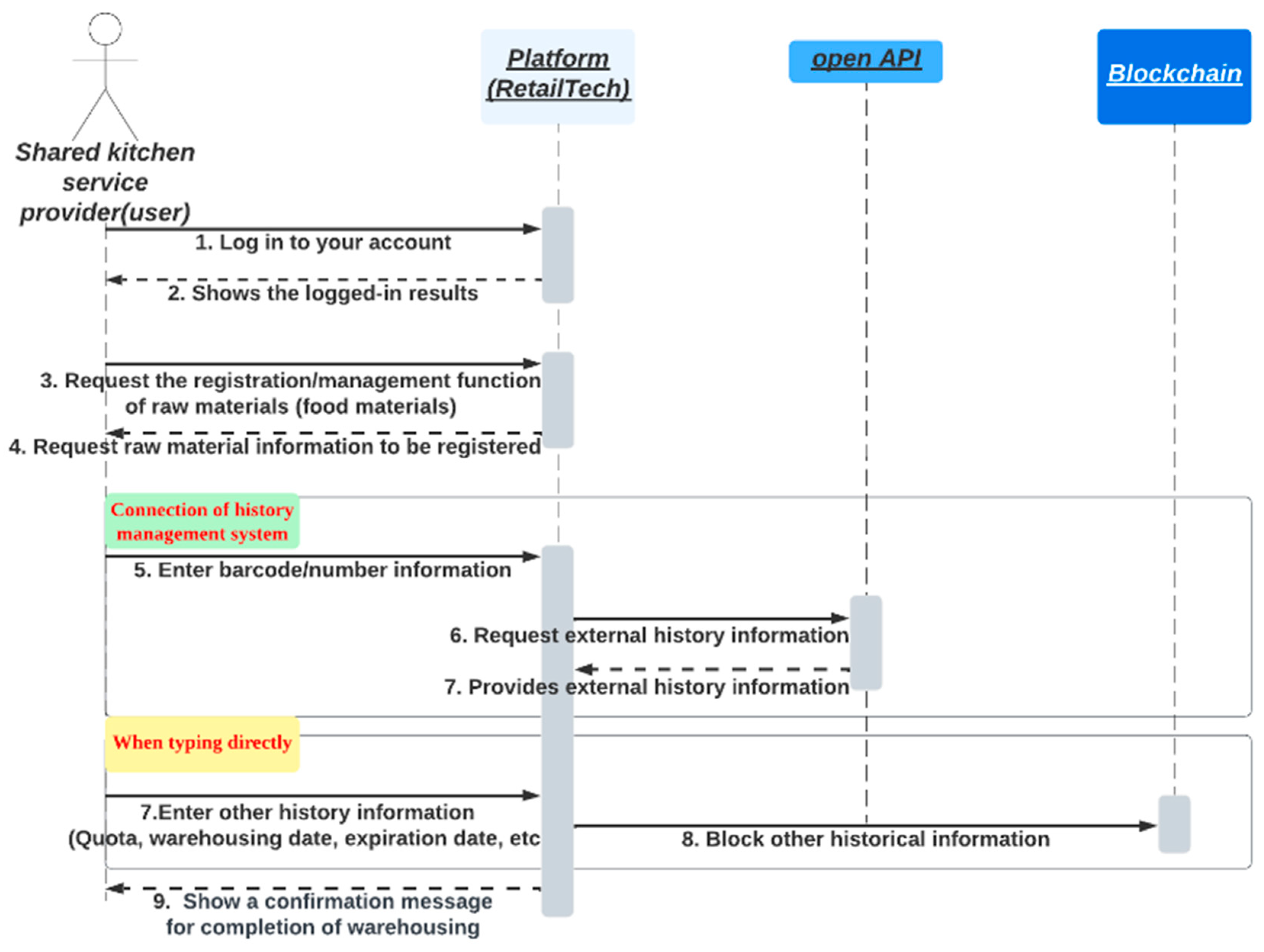
3.3. Use-Case-Based System Design
4. Application of Blockchain System
4.1. System Application for a Shared Kitchen
4.2. Data Structure and Function-Based Blockchain
5. Discussion
6. Conclusions
Author Contributions
Funding
Data Availability Statement
Conflicts of Interest
References
- Bradley, K.; Pargman, D. The sharing economy as the commons of the 21st century. Camb. J. Reg. Econ. Soc. 2017, 10, 231–247. [Google Scholar] [CrossRef]
- Kumar, V.; Lahiri, A.; Dogan, O.B. A strategic framework for a profitable business model in the sharing economy. Ind. Mark. Manag. 2018, 69, 147–160. [Google Scholar] [CrossRef]
- Cai, R.; Leung, X.Y.; Chi, C.G.-Q. Ghost kitchens on the rise: Effects of knowledge and perceived benefit-risk on customers’ behavioral intentions. Int. J. Hosp. Manag. 2022, 101, 103110. [Google Scholar] [CrossRef]
- Puram, P.; Gurumurthy, A. Sharing economy in the food sector: A systematic literature review and future research agenda. J. Hosp. Tour. Manag. 2023, 56, 229–244. [Google Scholar] [CrossRef]
- Hakim, M.P.; Libera, V.M.D.; Zanetta, L.D.A.; Nascimento, L.G.P.; da Cunha, D.T. What is a dark kitchen? A study of consumer’s perceptions of deliver-only restaurants using food delivery apps in Brazil. Food Res. Int. 2022, 161, 111768. [Google Scholar] [CrossRef]
- Machado, T.B.; Ricciardi, L.; Oliveira, M.B.P. Blockchain technology for the management of food sciences researches. Trends Food Sci. Technol. 2020, 102, 261–270. [Google Scholar] [CrossRef]
- Renda, A. The age of foodtech: Optimizing the agri-food chain with digital technologies. In Achieving the Sustainable Development Goals Through Sustainable Food Systems; Springer: Cham, Switzerland, 2019; pp. 171–187. [Google Scholar]
- Kamath, R. Food traceability on blockchain: Walmart’s pork and mango pilots with IBM. J. Br. Blockchain Assoc. 2018, 1, 47–53. [Google Scholar] [CrossRef] [PubMed]
- Tan, B.; Yan, J.; Chen, S.; Liu, X. The impact of blockchain on food supply chain: The case of walmart. In Proceedings of the Smart Blockchain: First International Conference, SmartBlock 2018, Tokyo, Japan, 10–12 December 2018; Proceedings 1. [Google Scholar]
- Demestichas, K.; Peppes, N.; Alexakis, T.; Adamopoulou, E. Blockchain in agriculture traceability systems: A review. Appl. Sci. 2020, 10, 4113. [Google Scholar] [CrossRef]
- Hassoun, A.; Jagtap, S.; Garcia-Garcia, G.; Trollman, H.; Pateiro, M.; Lorenzo, J.M.; Trif, M.; Rusu, A.V.; Aadil, R.M.; Šimat, V. Food quality 4.0: From traditional approaches to digitalized automated analysis. J. Food Eng. 2023, 337, 111216. [Google Scholar] [CrossRef]
- Feng, H.; Wang, X.; Duan, Y.; Zhang, J.; Zhang, X. Applying blockchain technology to improve agri-food traceability: A review of development methods, benefits and challenges. J. Clean. Prod. 2020, 260, 121031. [Google Scholar] [CrossRef]
- Huh, S.; Cho, S.; Kim, S. Managing IoT devices using blockchain platform. In Proceedings of the 2017 19th International Conference on Advanced Communication Technology (ICACT), PyeongChang, Republic of Korea, 19–22 February 2017. [Google Scholar]
- Taloba, A.I.; Elhadad, A.; Rayan, A.; Abd El-Aziz, R.M.; Salem, M.; Alzahrani, A.A.; Alharithi, F.S.; Park, C. A blockchain-based hybrid platform for multimedia data processing in IoT-Healthcare. Alex. Eng. J. 2023, 65, 263–274. [Google Scholar] [CrossRef]
- Hughes, L.; Dwivedi, Y.K.; Misra, S.K.; Rana, N.P.; Raghavan, V.; Akella, V. Blockchain research, practice and policy: Applications, benefits, limitations, emerging research themes and research agenda. Int. J. Inf. Manag. 2019, 49, 114–129. [Google Scholar] [CrossRef]
- Sangeetha, A.; Shunmugan, S.; Murugan, G. Blockchain for IoT enabled supply chain management—A systematic review. In Proceedings of the 2020 Fourth International Conference on I-SMAC (IoT in Social, Mobile, Analytics and Cloud) (I-SMAC), Palladam, India, 7–9 October 2020. [Google Scholar]
- Kumar, R.L.; Khan, F.; Kadry, S.; Rho, S. A Survey on blockchain for industrial Internet of Things. Alex. Eng. J. 2022, 61, 6001–6022. [Google Scholar] [CrossRef]
- Yang, R.; Wakefield, R.; Lyu, S.; Jayasuriya, S.; Han, F.; Yi, X.; Yang, X.; Amarasinghe, G.; Chen, S. Public and private blockchain in construction business process and information integration. Autom. Constr. 2020, 118, 103276. [Google Scholar] [CrossRef]
- Dib, O.; Brousmiche, K.-L.; Durand, A.; Thea, E.; Hamida, E.B. Consortium blockchains: Overview, applications and challenges. Int. J. Adv. Telecommun. 2018, 11, 51–64. [Google Scholar]
- Zhong, B.; Wu, H.; Ding, L.; Luo, H.; Luo, Y.; Pan, X. Hyperledger fabric-based consortium blockchain for construction quality information management. Front. Eng. Manag. 2020, 7, 512–527. [Google Scholar] [CrossRef]
- Guegan, D. Public Blockchain Versus Private Blockchain. Ph.D. Dissertation, Université Paris 1 Panthéon-Sorbonne, Paris, France, 2017. (Post-Print and Working Papers) halshs-01524440, HAL. [Google Scholar]
- Fu, Z.; Dong, P.; Ju, Y. An intelligent electric vehicle charging system for new energy companies based on consortium blockchain. J. Clean. Prod. 2020, 261, 121219. [Google Scholar] [CrossRef]
- Mao, D.; Hao, Z.; Wang, F.; Li, H. Novel automatic food trading system using consortium blockchain. Arab. J. Sci. Eng. 2019, 44, 3439–3455. [Google Scholar] [CrossRef]
- Xu, M.; Chen, X.; Kou, G. A systematic review of blockchain. Financ. Innov. 2019, 5, 27. [Google Scholar] [CrossRef]
- Wu, C.; Xu, C.; Zhao, Q.; Zhu, J. Research on financing strategy under the integration of green supply chain and blockchain technology. Comput. Ind. Eng. 2023, 184, 109598. [Google Scholar] [CrossRef]
- Zheng, Z.; Xie, S.; Dai, H.; Chen, X.; Wang, H. An overview of blockchain technology: Architecture, consensus, and future trends. In Proceedings of the 2017 IEEE International Congress on Big Data (BigData Congress), Honolulu, HI, USA, 25–30 June 2017. [Google Scholar]
- Elisa, N.; Yang, L.; Li, H.; Chao, F.; Naik, N. Consortium blockchain for security and privacy-preserving in E-government Systems. arXiv 2020, arXiv:2006.14234. [Google Scholar]
- Merlec, M.M.; Islam, M.M.; Lee, Y.K.; In, H.P. A consortium blockchain-based secure and trusted electronic portfolio management scheme. Sensors 2022, 22, 1271. [Google Scholar] [CrossRef] [PubMed]
- Li, H.; Zhu, L.; Shen, M.; Gao, F.; Tao, X.; Liu, S. Blockchain-based data preservation system for medical data. J. Med. Syst. 2018, 42, 141. [Google Scholar] [CrossRef] [PubMed]
- Fauziah, Z.; Latifah, H.; Omar, X.; Khoirunisa, A.; Millah, S. Application of blockchain technology in smart contracts: A systematic literature review. Aptisi Trans. Technopreneurship (ATT) 2020, 2, 160–166. [Google Scholar] [CrossRef]
- Karafiloski, E.; Mishev, A. Blockchain solutions for big data challenges: A literature review. In Proceedings of the IEEE EUROCON 2017—17th International Conference on Smart Technologies, Ohrid, Macedonia, 6–8 July 2017. [Google Scholar]
- Queiroz, M.M.; Telles, R.; Bonilla, S.H. Blockchain and supply chain management integration: A systematic review of the literature. Supply Chain Manag. Int. J. 2020, 25, 241–254. [Google Scholar] [CrossRef]
- Gorkhali, A.; Li, L.; Shrestha, A. Blockchain: A literature review. J. Manag. Anal. 2020, 7, 321–343. [Google Scholar] [CrossRef]
- Acciarini, C.; Cappa, F.; Costanzo, G.D.; Prisco, M.; Sardo, F.; Stazzone, A.; Stoto, C. Blockchain technology to protect label information: The effects on purchase intentions in the food industry. Comput. Ind. Eng. 2023, 180, 109276. [Google Scholar] [CrossRef]
- Behnke, K.; Janssen, M. Boundary conditions for traceability in food supply chains using blockchain technology. Int. J. Inf. Manag. 2020, 52, 101969. [Google Scholar] [CrossRef]
- Bumblauskas, D.; Mann, A.; Dugan, B.; Rittmer, J. A blockchain use case in food distribution: Do you know where your food has been? Int. J. Inf. Manag. 2020, 52, 102008. [Google Scholar] [CrossRef]
- Kaur, A.; Singh, G.; Kukreja, V.; Sharma, S.; Singh, S.; Yoon, B. Adaptation of IoT with blockchain in Food Supply Chain Management: An analysis-based review in development, benefits and potential applications. Sensors 2022, 22, 8174. [Google Scholar] [CrossRef]
- Lv, T.; Gan, Z.; Wei, P.; Zhao, T. The Design and Implementation of Catering Safety Tracing System Based on Block Chain. In Proceedings of the 2019 2nd International Conference on Safety Produce Informatization (IICSPI), Chongqing, China, 28–30 November 2019. [Google Scholar]
- Zheng, M.; Zhang, S.; Zhang, Y.; Hu, B. Construct food safety traceability system for people’s health under the internet of things and big data. IEEE Access 2021, 9, 70571–70583. [Google Scholar] [CrossRef]
- Bouzembrak, Y.; Klüche, M.; Gavai, A.; Marvin, H.J. Internet of Things in food safety: Literature review and a bibliometric analysis. Trends Food Sci. Technol. 2019, 94, 54–64. [Google Scholar] [CrossRef]








| Features | Public Blockchain | Consortium Blockchain | Private Blockchain |
|---|---|---|---|
| Operator | All trading participants | A member of the consortium | One central authority has full authority |
| Governance | Difficult to change the rules once established | Laws can be changed by the agreement of consortium participants | The rule can be changed easily depending on the decision-making of the central agency |
| Transaction speed | Difficult to scale the network and slow down transactions | Easy network expansion and fast transaction | Easy network expansion and fast transaction |
| Data access | Accessible to anyone | Accessible only to authorized users | Accessible only to authorized users |
| Anonymity | Anonymity | Identifiable | Identifiable |
| Proof of transaction | Transaction proof is determined by algorithms, such as PoW and PoS. Transaction proof is not known in advance | Transaction verification and block generation are made according to known status/pre-agreed rules through certification of the transaction attestor | Proof of transaction by central authority |
| Use cases | Bitcoin, Ethereum | R3CEV, CASPER | Link, hyperledger fabric, Nasdaq unlisted stock exchange platforms |
| Characteristics | Advantage |
|---|---|
| A shared ledger | By sharing information within the network, you can flexibly cope with the risk of a “single point of failure” that can be problematic in a centralized system |
| An agreement process | Improve reliability and transparency of information through consensus among network members |
| Tracking information | In the blockchain system, transaction details are recorded and stored in blocks in chronological order, thus enabling tracking of the entire transaction history |
| Information invariance | Distributed ledger technology makes it impossible to change information arbitrarily because network members share the same information |
| Payment completeness | Transactions completed through blockchain cannot be canceled |
| Smart contracts | Coding a blockchain system based on the conditional statement “if this, then that” enables the automatic execution of contracts without transaction intermediaries |
| Shared-Kitchen Members | Safety Management Role (Provided by the Ministry of Food and Drug Safety of Korea) | Available Data Items Related to Safety Management |
|---|---|---|
| Shared-kitchen facility operator |
|
|
| Shared-kitchen users |
|
|
| Data Items and Descriptions | On-Chain Necessity Analysis Factors | Decision of On-Chain | ||
|---|---|---|---|---|
| Criticality of Safety Management | Possibility of Forgery | Data Capacity | ||
| Yes (Y) | Y | ↓ | Y |
| Y | Y | ↓ | Y |
| Y | Y | ↓ | Y (hashed) |
| Y | Y | ↓ | Y (hashed) | |
| Y | No (N) | ↓ | N |
| Y | Y | ↓ | Y |
| Y | N | ↑ | N |
| N | N | ↓ | N |
| Type of Use Case | Main Contents and Examples |
|---|---|
| Food materials: registration/modification/deletion of raw materials |
|
| Tracking kitchen environment history: sensor-collected data |
|
| Tracking kitchen environment history: tracking the history |
|
| Registration/modification/deletion of lease agreement |
|
| Type | Data Structure | Description (Example) |
|---|---|---|
| Shared-kitchen operator (lessor) | OPERATOR_INFORMATION | Operator information (opr1, opr2, opr3 …) |
| OPERATOR_EQUIPMENT | Operator equipment information (CAMERA0, 25, 27, 46 …) | |
| OPERATOR_SANITATION_MANAGER | Operator Hazard Analysis and Critical Control Points leader (admin, user11, user 12 …) | |
| Shared-kitchen user (lessee) | USER_INFO | User information (admin, user1, user2 …) |
| USER_WORKER | Kitchen numbers (1000, 1001, 1002 …) | |
| USER_MENU | Menu of kitchen user (100010120231212000, 100010120231208000, 100010120240221000 …) | |
| Shared-kitchen history information | USER_FOOD_MATERIAL | Food materials in food items (AGRIC, AQUATIC, FOOD|FOOD …) |
| HISTORY_EQUIPMENT_TEMPERATURE | Temperature history of the kitchen equipment (20, 21, 18 …) | |
| HISTORY_SANITARY_CLOTHES | History of wearing sanitary clothing (2022-09-05 1:59:16 AM) | |
| Other (metadata) | HISTORY_HAND_WASH | Hand washing history (2022-08-09 5:30:22 AM) |
| HISTORY_FOOD_MATERIAL | Food material history (user food material information storage registration/disposal) | |
| DOCUMENT_INFORMATION | Document information (meta) |
Disclaimer/Publisher’s Note: The statements, opinions and data contained in all publications are solely those of the individual author(s) and contributor(s) and not of MDPI and/or the editor(s). MDPI and/or the editor(s) disclaim responsibility for any injury to people or property resulting from any ideas, methods, instructions or products referred to in the content. |
© 2024 by the authors. Licensee MDPI, Basel, Switzerland. This article is an open access article distributed under the terms and conditions of the Creative Commons Attribution (CC BY) license (https://creativecommons.org/licenses/by/4.0/).
Share and Cite
Jang, H.; Lee, D.; Yoon, B. Development of a Blockchain-Based Food Safety System for Shared Kitchens. Systems 2024, 12, 509. https://doi.org/10.3390/systems12110509
Jang H, Lee D, Yoon B. Development of a Blockchain-Based Food Safety System for Shared Kitchens. Systems. 2024; 12(11):509. https://doi.org/10.3390/systems12110509
Chicago/Turabian StyleJang, Hyejin, Daye Lee, and Byungun Yoon. 2024. "Development of a Blockchain-Based Food Safety System for Shared Kitchens" Systems 12, no. 11: 509. https://doi.org/10.3390/systems12110509
APA StyleJang, H., Lee, D., & Yoon, B. (2024). Development of a Blockchain-Based Food Safety System for Shared Kitchens. Systems, 12(11), 509. https://doi.org/10.3390/systems12110509

