Application of Mind Map and TRIZ to an Advanced Air Mobility System for Post-Disaster Response
Abstract
1. Introduction
…an umbrella term for aircraft that are likely highly automated and electric. These aircraft are often referred to as air taxis or electric Vertical Takeoff and Landing (eVTOL) aircraft.[7]
…AAM is a transportation system that conveys persons and property by air from one point to another in the United States using aircraft with advanced capability including electric aircraft or electric vertical takeoff and landing (eVTOL) aircraft in both controlled and uncontrolled airspace.[8]
For the purpose of this Implementation Plan, however, the scope of AAM is restricted to those relating to passenger-ferrying or cargo shipping operationsalbeit with a pilot on board.[8]
How can the AAMPDR system compensate for changes in elevation of the landscape by actively adjusting the airframe unit’s flight altitude (or more accurately, vertical height) as the vehicle traverses overhead from a region whose surface is raised above incident flood levels to another that is now completely submerged by flooding? Moreover, is the airframe unit prone to the risk of being submerged itself?
2. Systems Thinking Methods
2.1. Mind Map
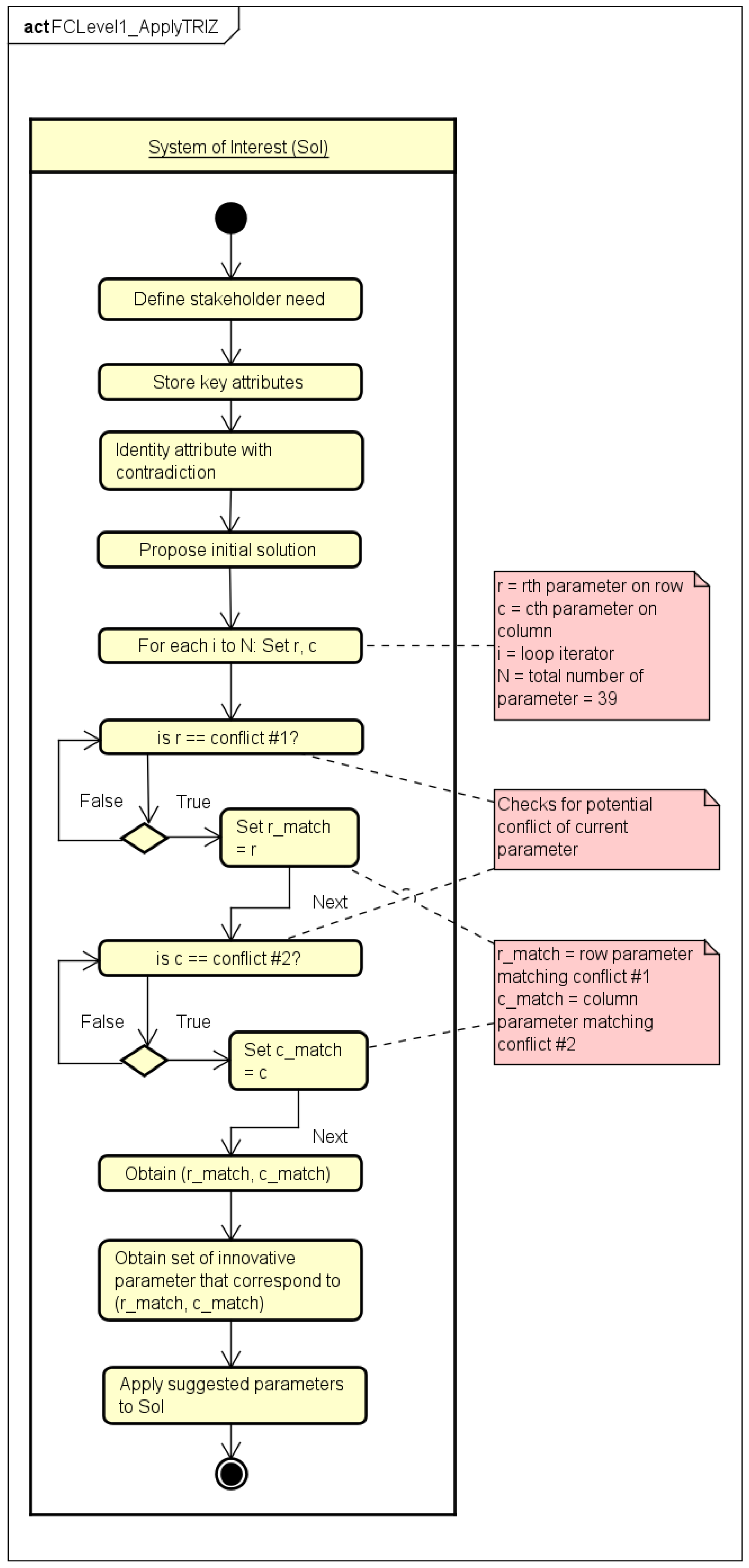
2.2. TRIZ
…a systematic approach for understanding and solving any problem, boosting brain power and creativity in addition to ensuring innovation.
- Define the need as it relates to the system of interest
- Understand the problem at hand by observing the system’s operation
- Identify the contradiction within its operation or structure and formulate a problem statement
- Envision an ideal solution for the system of interest
- Determine which of the 39 technical parameters are in conflict
- Resolve the conflict using the indicated subset of forty innovative principles as found in the contradiction matrix. Represented across the topmost column as well as along the leftmost row are the thirty-nine technical parameters to be considered. Thus, apply the set of suggested innovative principles that lie at the cross intersection where the pair of row and column parameter coordinates indicate.
3. Results and Discussion
3.1. The AAMPDR System—Mind Map
- 1.
- Operations and Management: These take into cognizance the mode of service that supports successful execution of missions when the AAMPDR system finally enters into full operation. As Cohen et al. [3] noted, there are several operation characteristics for AAM, which range from private service, air taxis, air pooling, semi-scheduled commuter, and scheduled commuter. In this case, the AAMPDR system is purposed for humanitarian assistance; thus, a scheduled flight operational model could appropriately describe its service. Also included within the Mind Map branches are the maintenance policy, servicing, and logistics that ensure its smooth operation (Refer to Figure 8).
- 2.
- Environment: Martin [45] defined environment as the circumstances, objects, or conditions by which an entity is surrounded. Furthermore, Holt [46] noted that all systems need to exist and be defined within a natural environment accompanied by constraints. In the case of the AAMPDR system, these constraints are those parameters imposed on the system by the environment, such as changing weather conditions, by governmental authorities through airspace regulation or by other systems, including the encroachment of wildlife, which may be categorized as a bio-life system in itself. Reports, such as those by Lyons et al. [47] that discusses the constraints imposed by wildlife systems due to interactions between raptors and UAVs, are starting to receive attention among government airspace regulators and UAV manufacturers alike. For instance, in 2020 there was a report of an attack on a DJI Phantom quadcopter owned by the Department of Environment, Great Lakes, and Energy [48]. While embarking upon shoreline aerial mapping activity along Lake Michigan, an irate bald eagle ripped off a propeller, causing the aerial vehicle to plunge into the lake below. Thus, it is important that the systems designer take this into account. Further, these factors may influence the drafting of design requirements that should have the properties of being non-rigid and adaptable. For example, this could mean the inclusion of some clause within the design requirement documentation advising AAMPDR system administrators on alternatives to explore when choosing a mode of deployment for the AAM airframe unit. Further, this might entail deploying fixed-wing UAVs for missions that are conducted within close proximity to a natural habitat for wildlife, as UAVs of this configuration type tend to support low noise propagation during flight compared to rotor-wing UAVs.
- 3.
- Safety and Risk: Risk may be defined as the likelihood for the occurrence of undesirable events, which may be followed by either positive or negative outcomes [49]. In order to avoid the risks associated with the AAMPDR system, it is important for the system designer to anticipate various aspects within the system that are likely susceptible to being compromised [50] and could lead to public safety concerns [3]. Aspects of the Safety & Risk node have also been identified in Figure 8 as lower level leaf nodes, including breaches in Data & Cybersecurity, Healthcare Security, Financial Security, and so forth.
- 4.
- Socio-Technical System (STS): SEBoK [51] defines STS as the study that accounts for both social (human-related) and technical (machine-related) factors that impact on the utility and functionality of computer-based systems. One of the socio-technical aspects as it relates to the AAMPDR system may include studying the rate of service and wait times between when an AAM aerial platform is deployed from a vertiport and when it arrives at a designated location to deliver aid. This also highlights the Human–Machine Interfacing (HMI) that is involved in delivering intervention to casualties and victims who may be trapped by the flood, as previously described in Section 1 [52]. Another socio-technical factor includes emergent behavior, as identified in Figure 9. Boardman and Sauser [53] define emergence as the occurrence of new phenomena during the course of the development or evolution of a system. In other words, emergent behavior describes macro phenomena that are observable between human and machine interfaces.
- 5.
- Requirements: Refers to the set of clear and concise statements highlighting the desired functionality the system is expected to execute [46]. Included in this statement is the legal term “shall”, signifying the strict conditions under which these requirements must be met and satisfied by the system developer. These may include statements such as:
The aforementioned is an example of a system requirement for the AAMPDR system. Others may be related to the stakeholder, legal, business requirements, or otherwise, as illustrated in Figure 9.The AAMPDR system shall have a takeoff weight that is less than 55 lbs in accordance with 14 CFR, Part 107 regulation. - 6.
- Model and Simulation: This is a mathematical, computer, or analytical representation of a real-world object or entity [54]. As famously quoted by Box [55] that all models are wrong; however, some are useful [paraphrased], the same may be applied to the AAMPDR system model. For this reason, the following components have been included into the lower level leaf nodes for this branch of the Mind Map, as indicated in Figure 10. This includes the digital twin model, which is particularly useful for the testing and integration of prototypes before they are integrated into service.
- 7.
- Design and Architecture: Systems architecting may be described simply as the creation and construction of a system from its inception to termination [56]. It is important to note that system architecting is both a science and an art form, as Maier and Rechtin [56] noted. Furthermore, the ANSI/IEEE Standard 1471-2000 defines systems architecture as
Another simple and succinct definition that is instructive was given by Hilliard et al. [58] as… the fundamental organization of a system embodied in its components, their relationships to each other and to the environment and the principles guiding its design and evolution.[57]
In relation to the Mind Map depicted in Figure 10, the system design process may involve several approaches, such as the Waterfall model, or, as in this case, the system ‘V’ life-cycle process, which may entail both physical and logical architecture. The stakeholder requirements are first elicited through a stakeholder expectation discovery process, which is then followed by the development of formal system requirements towards ensuring that the stakeholder needs are met [59]. The stakeholder discovery information feeds into the Concepts of Operation (ConOps) and activity diagrams, which inspire the logical and physical system architectures. These diagrams or models are conceptualized through a Model-Based System Engineering (MBSE) framework and implemented using the System Modeling Language (SysML), as represented in Figure 10.… the highest level conception of a system in its environment.[58] - 8.
- Research and Development (R&D): Creswell and Creswell [60] defined research as the process of making claims and then improving or discarding the same for others that are more firmly grounded. The ideas gathered from research may further be applied to developing other ideas, products, or services for the advancement of mankind. At the core of its research and development are two primary drivers identified for the AAMPDR system, namely, science and technology, as indicated in Figure 11. Other branches that are relevant to the SoI are also noted, including aerospace, systems, and software engineering, as well as the natural and social sciences where key factors are researched and taken into account, including public perception and acceptance, which may easily be overlooked by the design team. For instance, in effectively facilitating its research objectives on the AAMPDR system, an R&D team that prioritizes public safety as part of its research objectives may also be interested in assessing and analyzing public safety factors by conducting a survey of public perception, a component that is already identified on the Mind Map, as shown in Figure 8, thus showing the invaluable benefits of the Mind Map as a tool that helps the systems thinker connect the dots.
- 9.
- Integration and Testing: According to Engel [61], integration is the highlight of the system life-cycle phases that entails the implementation of subsystems being synchronized into a realized system that meets the system requirements. For this purpose, integration is heavily dependent on interfaces, while whatever is being integrated is considered as a black box [62]. Points of interfacing for the AAMPDR system may include the data communication interface, which can range from the transmission of flight data between the ground control station to the airframe units, to data gathering and analysis of casualty medical records as a way of determining which appropriate medication should be administered to each casualty that requests medical intervention to be executed in a way that will not violate privacy protection laws, such as the Health Insurance Portability and Accountability Act (HIPAA) in the United States [63]. In terms of modeling and simulation, testing is determining whether or not inaccuracies or errors exist in the model while it is subjected to training datasets, use cases, or user story testing. A number of testing techniques may be applied during the V&V process for the AAMPDR system, including walkthroughs, consistency checks, scenario-based testing, interface validation, and so on, some of which are shown in Figure 10 [62].
3.2. The AAMPDR System—TRIZ
- Parameter : Pressure
- Parameter : Measurement accuracy
- Principle , which corresponds to Universality, may be interpreted as specifying a more consistent reference or datum, one that is invariant regardless of varying conditions that the aerial vehicle might encounter while in service. A fitting recommendation may also be to adopt a universal terminology that would more appropriately describe this barometric reference within the FAR rules, such as:
- “mean sea level” as opposed to “above ground level”,
- “vertical height” or “flight level” as opposed to “flight altitude”.
This may help to reduce ambiguity for the systems engineer and domain expert when developing parts of the system of interest. For instance, measuring altitude from ground level is subject to variation due to differences in its elevation or gradient with respect to the mean sea level. However, the term “vertical height” is less subjective in meaning once the barometric reference is set to mean sea level. Hence, in addition to the AGL term, a case for the inclusion of an Above Mean Sea/Water Level (AMS/WL) clause within the 14 CFR Part 107 rule that caters to special SAR scenarios such as this may be justified. - Principle , which correspond to “Replace mechanical system”, which may be adapted or interpreted as a replacement of the appropriate electrical system. Thus, in this case, the altimeter may be replaced by a more efficient device that will improve its ability to measure vertical height or flight level more accurately. Examples of such recommendations may be for the system developers to implement Global Navigation Satellite System (GNSS)-enabled altimetry. Other alternatives involve using high spatial resolution technologies, including Lidar, Sonar, and Radar, such as described by [25,26], or Ground Penetrating Radar (GPR) that could detect waterbed depth or elevation above the water surface, as discussed by Bandini et al. [71].
- Principle , which corresponds to “Self service”. A parallel for this would be synonymous to incorporating some level of automation or autonomy and situation awareness into the architecture of the AAMPDR system. In other words, an implementation of a flight controller with autopilot software that is capable of self-calibrating the static pressure on the digital altimeter to match with the reference pressure of its immediate environment, similar to the way a human pilot would assist in updating flight instruments onboard a general aviation aircraft. This may be executed in combination with the other two actions to achieve the desired results.
- Parameter : Difficulty of detecting and measuring
- Parameter : Adaptability or Versatility
- Principle , which corresponds to Segmentation. One way to achieve this may be to divide the mission profile into multiple stages and for each stage to transmit a unique frequency. To make this possible, this multi-stage frequency transmission would need to be able to switch seamlessly between two bands. The objective is to maximize efficiency with which frequencies are transmitted and minimize attenuation in signal transmission with respect to space, or otherwise vertical height. While its application might be new in terms of enabling digital link communication in AAMs, the overarching concept is not, as a similar approach has been applied towards multi-stage gear transmission [73]. Using the mission profile, it is possible to present a generalized example illustrating how its segmentation could be implemented, as shown in Figure 14. Further, a specific use case may also be demonstrated that shows the segmentation of the mission profile for a UAV operating at 400 ft. The proposed bands for AGL are shown in Figure 15, and the proposed RF spectrum allocation to support the same is shown in Figure 16. Reading from left to right, Figure 15 indicates a 200 ft threshold below which transmission takes place at GHz and above which the on-board navigation instrument will broadcast at GHz. While a relatively higher frequency is suitable for short range and high data rate demands, it is also susceptible to attenuation. Furthermore, with the increase in distance there is the likelihood of a corresponding increase in interference. This is the rationale behind designating GHz to flight regimes at an altitude within 0–199 ft. Conversely, GHz is designated to flight regimes at an altitude within 200–399 ft since relatively lower frequencies correspond to lower signal attenuation, which is also suitable for long distance communication. Bear in mind that the choice of GHz was arbitrary for the purposes of demonstrating this specific example as a potential use case. This decision was partly informed by a gap in interval between the upper limit for the ARS band and the transmission frequency (5 GHz) for wireless IEEE 802.11 radio networks, colloquially referred to as Wi-Fi [50]. Thus, Figure 16 shows a proposed band spectrum for AAM consisting of three separate frequencies which could be implemented depending on the designation of choice, that is, 2.3–2.6 GHz, 3.6–3.9 GHz and 4.6–4.7 GHz.
4. Conclusions and Future Work
Author Contributions
Funding
Data Availability Statement
Conflicts of Interest
Abbreviations
| Acronym | Definition |
| AAM | Advanced Air Mobility |
| AAMPDR | Advanced Air Mobility Post-Disaster Response |
| AGL | Above Ground Level |
| AMSL | Above Mean Sea Level |
| BVLOS | Beyond Visual Line of Sight |
| CFR | Code of Federal Regulations |
| EMS | Emergency Medical Services |
| FAA | Federal Aviation Administration |
| FAR | Federal Aviation Regulations |
| FEMA | Federal Emergency Management Agency |
| GNSS | Global Navigation Satellite System |
| GPS | Global Positioning System |
| HIPAA | Health Insurance Portability and Accountability Act |
| LAANC | Low-Altitude Authorization and Notification Capability |
| LEO | Law Enforcement Officer |
| NAS | National Airspace System |
| NASA | National Aeronautic and Space Administration |
| NHC | National Hurricane Center |
| NOAA | National Oceanic and Atmospheric Administration |
| NWS | National Weather Service |
| SAR | Search and Rescue |
| SoI | System of Interest |
| SysML | System Modeling Language |
| TRIZ | Teorija Rezbenija Izobretatelskib Zadach |
| UAM | Urban Air Mobility |
| UAV | Unmanned Aerial Vehicle |
| 1 | DH parameter is denoted on Figure 15. |
| 2 | Refer to [43] for complete list of the 40 principles. |
| 3 | |
| 4 | The reader should note that the underlying assumption here is that the flight is fully autonomous, thus requiring some level of situation awareness and agility. |
| 5 | It is noteworthy to mention that while the TRIZ technique offers several pathways to exploring a problem, it is not compulsory for all of these suggestions to be explored before arriving at a feasible solution that is useful and satisfactory. |
References
- Wasson, C. System Engineering Analysis, Design, and Development: Concepts, Principles, and Practices, 2nd ed.; John Wiley and Sons, Inc.: Hoboken, NJ, USA, 2015; pp. 1–881. [Google Scholar]
- Salado, A.; Nilchiani, R. Contextual-and behavioral-centric stakeholder identification. Procedia Comput. Sci. 2013, 16, 908–917. [Google Scholar] [CrossRef]
- Cohen, A.; Shaheen, S.; Farrar, E. Urban Air Mobility: History, Ecosystem, Market Potential, and Challenges. IEEE Trans. Intell. Transp. Syst. 2021, 22, 6074–6087. [Google Scholar] [CrossRef]
- Patterson, M.D.; Antcliff, K.R.; Kohlman, L.W. A Proposed Approach to Studying Urban Air Mobility Missions Including an Initial Exploration of Mission Requirements. In Proceedings of the AHS International 74th Annual Forum and Technology Display, Phoenix, Arizona, 14–17 May 2018; NASA: Washington, DC, USA, 2018. [Google Scholar]
- Booz Allen Hamilton. Urban Air Mobility (UAM) Market Study, 2018. An Executive Briefing Presented to NASA. Available online: https://web.archive.org/web/20220302110423/https://www.nasa.gov/sites/default/files/atoms/files/bah_uam_executive_briefing_181005_tagged.pdf (accessed on 1 April 2022).
- Carey, B.; Aviation Week Network. FAA Adopts ‘Advanced Air Mobility’ in Place of UAM. 2020. Available online: https://web.archive.org/web/20240219204857/https://aviationweek.com/business-aviation/safety-ops-regulation/faa-adopts-advanced-air-mobility-place-uam (accessed on 1 February 2022).
- FAA. Advanced Air Mobility|Air Taxis. 2024. Available online: https://web.archive.org/web/20240118213913/https://www.faa.gov/air-taxis (accessed on 1 February 2022).
- FAA. Advanced Air Mobility (AAM) Implementation Plan; Technical Report 1.0; International Council on Systems Engineering (INCOSE): San Diego, CA, USA, 2023. [Google Scholar]
- Patterson, M. An Overview of Advanced Air Mobility (AAM) and NASA’s AAM Mission (A Presentation). 2022. Available online: https://web.archive.org/web/20240303150451/https://ntrs.nasa.gov/api/citations/20220002472/downloads/2022-02-23%20AAM%20for%20VASBA%20v1.pdf (accessed on 1 April 2022).
- Hassanalian, M.; Abdelkefi, A. Classifications, applications, and design challenges of drones: A review. Prog. Aerosp. Sci. 2017, 91, 99–131. [Google Scholar] [CrossRef]
- Holt, J.; Perry, S. SysML for Systems Engineering: A Model Based Approach, 2nd ed.; The Institution of Engineering and Technology: Stevenage, UK, 2014; pp. 1–950. [Google Scholar]
- FEMA. National Urban Search & Rescue (US&R) Response System: Rescue Field Operation Guide; Technical Report US&R-23-FG; Department of Homeland Security and Federal Emergency Management Agency: Washington, DC, USA, 2006.
- Greenwood, F.; Nelson, E.L.; Greenough, P.G. Flying into the hurricane: A case study of UAV use in damage assessment during the 2017 hurricanes in Texas and Florida. PLoS ONE 2020, 15, e0227808. [Google Scholar] [CrossRef] [PubMed]
- University of South Florida. USF Deploys Unmanned Aerial Vehicles to Katrina Rescue Operation. 2005. Available online: https://web.archive.org/web/20220603093106/https://www.sciencedaily.com/releases/2005/09/050908081119.htm (accessed on 1 June 2024).
- FEMA. Urban Search and Rescue. 2020. Available online: https://web.archive.org/web/20240223040357/https://www.fema.gov/emergency-managers/national-preparedness/frameworks/urban-search-rescue (accessed on 1 June 2024).
- Sobieralski, J.B.; Hubbard, S.M. An examination of the potential impact of 5G on air travel in the US. Transp. Res. Interdiscip. Perspect. 2022, 15, 100627. [Google Scholar]
- Leslie, M. US regulators clash over 5G rollout and aircraft safety. Engineering 2022, 15, 6–8. [Google Scholar] [CrossRef]
- FAA. 5G and Aviation Safety. 2023. Available online: https://web.archive.org/web/20240302055243/https://www.faa.gov/5g (accessed on 1 October 2024).
- Al-Rubaye, S.; Tsourdos, A.; Namuduri, K. Advanced air mobility operation and infrastructure for sustainable connected evtol vehicle. Drones 2023, 7, 319. [Google Scholar] [CrossRef]
- Lu, Z.; Wu, Y.; Yang, S.; Zhang, K.; Quan, Q. Fast and Omnidirectional Relative Position Estimation with Circular Markers for UAV Swarm. IEEE Trans. Instrum. Meas. 2024, 73, 5034911. [Google Scholar] [CrossRef]
- Lyu, M.; Zhao, Y.; Huang, C.; Huang, H. Unmanned aerial vehicles for search and rescue: A survey. Remote Sens. 2023, 15, 3266. [Google Scholar] [CrossRef]
- Williams, N.; RNLI. Crew Members Giving Casualty Care to a Mock Casualty During an Exercise Featuring a Drone. 2018. Available online: http://archive.today/2022.11.19-152442/https://rnli.org/image-download?item=%7BD24ABA4F-D498-42D5-A89A-40F6C857D677%7D&field=Photo+2 (accessed on 1 November 2022).
- BBC. Rescue Drone Trial Hopes to Save Lives at Sea—BBC News. 2022. BBC© Online News Article. Available online: https://web.archive.org/web/20221107181554/https://www.youtube.com/watch?v=hVMrz0fw4MM (accessed on 1 November 2022).
- Aljehani, M.; Inoue, M. Safe map generation after a disaster, assisted by an unmanned aerial vehicle tracking system. IEEJ Trans. Electr. Electron. Eng. 2018, 14, 271–282. [Google Scholar] [CrossRef]
- Shelekhov, A.; Afanasiev, A.; Shelekhova, E.; Kobzev, A.; Tel’minov, A.; Molchunov, A.; Poplevina, O. Low-altitude sensing of urban atmospheric turbulence with UAV. Drones 2022, 6, 61. [Google Scholar] [CrossRef]
- Awan, M.A.; Dalveren, Y.; Kara, A.; Derawi, M. Towards mmWave Altimetry for UAS: Exploring the Potential of 77 GHz Automotive Radars. Drones 2024, 8, 94. [Google Scholar] [CrossRef]
- Robinson, S.; Arbez, G.; Birta, L.G.; Tolk, A.; Wagner, G. Conceptual modeling: Definition, purpose and benefits. In Proceedings of the 2015 Winter Simulation Conference (WSC), Huntington Beach, CA, USA, 6–9 December 2015; IEEE: Piscataway, NJ, USA, 2015; pp. 2812–2826. [Google Scholar]
- Sauser, B.; Mansouri, M.; Omer, M. Using systemigrams in problem definition: A case study in maritime resilience for homeland security. J. Homel. Secur. Emerg. Manag. 2011, 8, 0000102202154773551773. [Google Scholar] [CrossRef]
- Cloutier, R.; Sauser, B.; Bone, M.; Taylor, A. Transitioning systems thinking to model-based systems engineering: Systemigrams to SysML models. IEEE Trans. Syst. Man Cybern. Syst. 2014, 45, 662–674. [Google Scholar] [CrossRef]
- Jafari, M.; Akhavan, P.; Reza Zarghami, H.; Asgari, N. Exploring the effectiveness of inventive principles of TRIZ on developing researchers’ innovative capabilities: A case study in an innovative research center. J. Manuf. Technol. Manag. 2013, 24, 747–767. [Google Scholar] [CrossRef]
- Yan, W.; Zhu, Y.; Ahmad, N. Theory of inventive problem solving (TRIZ) based contradiction resolution strategies for Shaanxi aviation industrial upgrading. In Proceedings of the 2016 IEEE International Conference on Industrial Engineering and Engineering Management (IEEM), Bali, Indonesia, 4–7 December 2016; IEEE: Piscataway, NJ, USA, 2016; pp. 1111–1115. [Google Scholar]
- Drábek, J. Surmounting a PCR challenge using a Contradictory matrix from the Theory of Inventive Problem Solving (TRIZ). SpringerPlus 2016, 5, 1–6. [Google Scholar] [CrossRef][Green Version]
- Murad, U.; Yang, C.M. A TRIZ-based Systematic Concept Generation Framework to Redesign Surgical Face Masks. Proc. Ming Chi Univ. Technol. New Taipei 2023, 148, 69–73. [Google Scholar]
- Phadnis, N.; Torkkeli, M. Impact of Theory of Inventive Problem Solving (TRIZ) on Innovation Portfolio Development. In Proceedings of the International TRIZ Future Conference, Offenburg, Germany, 12–14 September 2023; Springer Nature: Berlin/Heidelberg, Germany, 2023; pp. 342–359. [Google Scholar] [CrossRef]
- Abramov, O.Y. TRIZ-assisted Stage-Gate process for developing new products. J. Financ. Econ. 2014, 2, 178–184. [Google Scholar] [CrossRef]
- Abramov, O.; Kogan, S.; Mitnik-Gankin, L.; Sigalovsky, I.; Smirnov, A. TRIZ-based approach for accelerating innovation in chemical engineering. Chem. Eng. Res. Des. 2015, 103, 25–31. [Google Scholar] [CrossRef]
- Buzan, T.; Buzan, B. Mind Map Book, 1st ed.; Pearson Education Ltd.: London, UK, 2010. [Google Scholar]
- Sun, M.; Wang, M.; Wegerif, R.; Peng, J. How do students generate ideas together in scientific creativity tasks through computer-based mind mapping? Comput. Educ. 2021, 176, 104359. [Google Scholar] [CrossRef]
- Xmind. Xmind AI. 2024. Available online: https://xmind.ai/home (accessed on 1 April 2024).
- Oxford Creativity. What Is TRIZ?|Home. 2024. Available online: https://web.archive.org/web/20240114114531/https://www.triz.co.uk/what-is-triz (accessed on 1 April 2024).
- Lippert, K. Systems Thinking (SE 610): Lecture Notes for Fall 2023. Available online: https://usaonline.southalabama.edu/courses/ (accessed on 1 October 2023).
- Lippert, K.; Cloutier, R. TRIZ for digital systems engineering: New characteristics and principles redefined. Systems 2019, 7, 39. [Google Scholar] [CrossRef]
- Altshuller, G.S. The Innovation Algorithm: TRIZ, Systematic Innovation and Technical Creativity, 1st ed.; Technical Innovation Center, Inc.: Pune, Maharashtra, 1999. [Google Scholar]
- Buzan, T. Mind Map at Work; Thorsons: London, UK, 2004. [Google Scholar]
- Martin, J.N. The Seven Samurai of Systems Engineering: Dealing with the Complexity of 7 Interrelated Systems. In Proceedings of the 14th Annual International Symposium of the International Council on Systems Engineering (INCOSE), Toulouse, France, 20–24 June 2004; pp. 1–12. [Google Scholar]
- Holt, J. Systems Engineering Demystified; Packt Publishing Ltd.: Birmingham, UK, 2021; pp. 1–468. [Google Scholar]
- Lyons, M.; Brandis, K.; Callaghan, C.; McCann, J.; Mills, C.; Ryall, S.; Kingsford, R. Bird interactions with drones, from individuals to large colonies. Aust. Field Ornithol. 2018, 35, 51–56. [Google Scholar] [CrossRef]
- Department of Environment, Great Lakes, and Energy, M.I. Shoreline-Mapping EGLE Drone Sent to Watery Lake Michigan Grave by U.P. Bald Eagle. 2020. Available online: https://web.archive.org/web/20220819210317/https://www.michigan.gov/egle/Newsroom/MI-Environment/2020/08/13/shoreline-mapping-egle-drone-sent-to-watery-lake-michigan-grave-by-u-p-bald-eagle (accessed on 1 November 2022).
- Lippert, K. Risk and Failure Analysis (SE 610): Lecture Notes for Spring 2022. Available online: https://usaonline.southalabama.edu/courses/ (accessed on 1 May 2024).
- Yaacoub, J.P.; Noura, H.; Salman, O.; Chehab, A. Security Analysis of Drones Systems: Attacks, Limitations, and Recommendations. Internet Things 2020, 11, 2542–6605. [Google Scholar] [CrossRef]
- SEBoK. Socio–Technical Systems. 2022. Available online: https://www.sebokwiki.org/wiki/Socio-technical_Systems (accessed on 1 September 2022).
- Bruijn, H.; Herder, P. System and Actor Perspectives on Sociotechnical Systems. Syst. Man Cybern. Part A Syst. Hum. IEEE Trans. 2009, 39, 981–992. [Google Scholar] [CrossRef]
- Boardman, J.; Sauser, B. Systemic Thinking: Building Maps for Worlds of Systems; John Wiley & Sons: Hoboken, NJ, USA, 2013. [Google Scholar]
- Taylor, B.W. Introduction to Management Science, 13th ed.; Pearson: London, UK, 2019; pp. 1–836. [Google Scholar]
- Box, G.E. Science and Statistics. J. Am. Stat. Assoc. 1976, 71, 791–799. [Google Scholar] [CrossRef]
- Maier, M.W.; Rechtin, E. The Art of Systems Architecting; CRC Press: Boca Raton, FL, USA, 2010. [Google Scholar]
- Maier, M.W.; Emery, D.; Hilliard, R. ANSI/IEEE 1471 and systems engineering. Syst. Eng. 2004, 7, 257–270. [Google Scholar] [CrossRef]
- Hilliard, R.; Rice, T.B.; Schwarm, S.C. A The architectural metaphor as a foundation for systems engineering. In Proceedings of the Sixth Annual International Symposium of the International Council on Systems Engineering, Berlin, Germany, 25–30 March 1996; NASA: Washington, DC, USA, 1996. [Google Scholar]
- NASA. Expanded Guidance for NASA Systems Engineering—Volume 1—Systems Engineering Practices; Technical Report; National Aeronautics and Space Administration (NASA): Washington, DC, USA, 2016.
- Creswell, J.W.; Creswell, J.D. Research Design: Qualitative, Quantitative, and Mixed Methods Approaches; Sage Publications: Thousand Oaks, CA, USA, 2017. [Google Scholar]
- Engel, A. Verification, Validation, and Testing of Engineered Systems; John Wiley & Sons, Inc.: Hoboken, NJ, USA, 2010; Volume 73. [Google Scholar]
- Lippert, K. Integration, Test and Evaluation (SE 603): Lecture Notes for Fall 2023. Available online: https://usaonline.southalabama.edu/courses/ (accessed on 1 May 2024).
- Bhatt, K.; Pourmand, A.; Sikka, N. Targeted applications of unmanned aerial vehicles (drones) in telemedicine. Telemed. e-Health 2018, 24, 833–838. [Google Scholar] [CrossRef]
- Olanipekun, O.A.; Montalvo, C.J.; Salau, T.A.; Simolowo, E.O. Correction: Unmanned Aerial Vehicles: A 21st Century Review of Advanced Air Mobility Platforms. In Proceedings of the AIAA AVIATION 2023 Forum, AIAA, San Diego, CA, USA, 12–16 June 2023. [Google Scholar] [CrossRef]
- NOAA. Air Pressure. 2023. Available online: https://web.archive.org/web/20240223215334/https://www.noaa.gov/jetstream/atmosphere/air-pressure (accessed on 1 May 2024).
- NWS. Air Pressure. 2017. Available online: https://web.archive.org/web/20171118022131/https://www.weather.gov/media/zhu/ZHU_Training_Page/winds/pressure_winds/pressure_winds.pdf (accessed on 1 May 2024).
- Amorim, R.; Mogensen, P.; Sorensen, T.; Kovács, I.Z.; Wigard, J. Pathloss measurements and modeling for UAVs connected to cellular networks. In Proceedings of the 2017 IEEE 85th Vehicular Technology Conference (VTC Spring), Sydney, Australia, 4–7 June 2017; IEEE: Piscataway, NJ, USA, 2017; pp. 1–6. [Google Scholar] [CrossRef]
- FAA. Satellite Navigation—Wide Area Augmentation System (WAAS). 2023. Available online: https://web.archive.org/web/20240407062420/https://www.faa.gov/about/office_org/headquarters_offices/ato/service_units/techops/navservices/gnss/waas (accessed on 1 July 2024).
- RCModelReviews. The Fresnel Zone Explained. 2016. Available online: https://web.archive.org/web/20230326050105/https://www.youtube.com/watch?v=xCVd3QGQhKU (accessed on 1 July 2024).
- Pilot Institute. What’s the Difference Between MSL and AGL? Here’s How You Tell…. 2020. Available online: https://web.archive.org/web/20210906204305/https://pilotinstitute.com/msl-vs-agl/ (accessed on 1 July 2024).
- Bandini, F.; Kooij, L.; Mortensen, B.K.; Caspersen, M.B.; Thomsen, L.G.; Olesen, D.; Bauer-Gottwein, P. Mapping inland water bathymetry with ground penetrating radar (GPR) on board unmanned aerial systems (UASs). J. Hydrol. 2023, 616, 128789. [Google Scholar] [CrossRef]
- Quan, Q. Introduction to Multicopter Design and Control; Springer: Berlin/Heidelberg, Germany, 2017. [Google Scholar] [CrossRef]
- Bartlett, H.L.; Lawson, B.E.; Goldfarb, M. On the design of power gear trains: Insight regarding number of stages and their respective ratios. PLoS ONE 2018, 13, e0198048. [Google Scholar] [CrossRef]
- The Alabama Tourism Department. Alabama Birding Trails—Airport, Dauphin Island. 2015. Available online: https://web.archive.org/web/20150812170341/https://alabamabirdingtrails.com/sites/airport/ (accessed on 1 September 2024).
















Disclaimer/Publisher’s Note: The statements, opinions and data contained in all publications are solely those of the individual author(s) and contributor(s) and not of MDPI and/or the editor(s). MDPI and/or the editor(s) disclaim responsibility for any injury to people or property resulting from any ideas, methods, instructions or products referred to in the content. |
© 2024 by the authors. Licensee MDPI, Basel, Switzerland. This article is an open access article distributed under the terms and conditions of the Creative Commons Attribution (CC BY) license (https://creativecommons.org/licenses/by/4.0/).
Share and Cite
Olanipekun, O.A.; Montalvo, C.J.; Lippert, K.J.; Wade, J.T. Application of Mind Map and TRIZ to an Advanced Air Mobility System for Post-Disaster Response. Systems 2024, 12, 508. https://doi.org/10.3390/systems12110508
Olanipekun OA, Montalvo CJ, Lippert KJ, Wade JT. Application of Mind Map and TRIZ to an Advanced Air Mobility System for Post-Disaster Response. Systems. 2024; 12(11):508. https://doi.org/10.3390/systems12110508
Chicago/Turabian StyleOlanipekun, Olabode A., Carlos J. Montalvo, Kari J. Lippert, and John T. Wade. 2024. "Application of Mind Map and TRIZ to an Advanced Air Mobility System for Post-Disaster Response" Systems 12, no. 11: 508. https://doi.org/10.3390/systems12110508
APA StyleOlanipekun, O. A., Montalvo, C. J., Lippert, K. J., & Wade, J. T. (2024). Application of Mind Map and TRIZ to an Advanced Air Mobility System for Post-Disaster Response. Systems, 12(11), 508. https://doi.org/10.3390/systems12110508

