Next Article in Journal
Augmented Reality in Engineering Education: A Bibliometric Review
Previous Article in Journal
Application of Generative AI in Financial Risk Prediction: Enhancing Model Accuracy and Interpretability
 
 
Font Type:
Arial Georgia Verdana
Font Size:
Aa Aa Aa
Line Spacing:
Column Width:
Background:
Article

IncentiveChain: Adequate Power and Water Usage in Smart Farming Through Diffusion of Blockchain Crypto-Ether

by
Sukrutha L. T. Vangipuram
1,*,†,
Saraju P. Mohanty
2,*,† and
Elias Kougianos
3
1
Management Information Systems, Texas A&M University–Texarkana, Texarkana, TX 75503, USA
2
Department of Computer Science and Engineering, University of North Texas, Denton, TX 76203, USA
3
Department of Electrical Engineering, University of North Texas, Denton, TX 76203, USA
*
Authors to whom correspondence should be addressed.
These authors contributed equally to this work.
Information 2025, 16(10), 858; https://doi.org/10.3390/info16100858
Submission received: 25 August 2025 / Revised: 29 September 2025 / Accepted: 30 September 2025 / Published: 4 October 2025

Abstract

The recent advancements in blockchain technology have also expanded its applications to smart agricultural fields, leading to increased research and studies in areas such as supply chain traceability systems and insurance systems. Policies and reward systems built on top of centralized systems face several problems and issues, including data integrity issues, modifications in data readings, third-party banking vulnerabilities, and central point failures. The current paper discusses how farming is becoming a leading cause of water and electricity wastage and introduces a novel idea called IncentiveChain. To keep a limit on the usage of resources in farming, we implemented an application for distributing cryptocurrency to the producers, as the farmers are responsible for the activities in farming fields. Launching incentive schemes can benefit farmers economically and attract more interest and attention. We provide a state-of-the-art architecture and design through distributed storage, which will include using edge points and various technologies affiliated with national agricultural departments and regional utility companies to make IncentiveChain practical. We successfully demonstrate the execution of the IncentiveChain application by transferring crypto-ether from utility company accounts to farmer accounts in a decentralized system application. With this system, the ether is distributed to the farmer more securely using the blockchain, which in turn removes third-party banking vulnerabilities and central, cloud, and blockchain constraints and adds data trust and authenticity.

1. Introduction

Water and energy are the two essential interdependent resources. All energy sources, including electricity, require water for their generation. Additionally, making the water available for human use, through methods such as irrigation, pumping, transportation, and desalination, necessitates energy. However, these resources are facing decline and scarcity due to factors such as population growth, overuse, wastage, contamination, and global warming. Both resources, water and electricity, are used in various domains such as industrial, domestic, and agricultural purposes [1], where 70% of the water withdrawals are dedicated to farming with electricity support. The study carried out by the World Wide Fund shows that only 10% of the water withdrawals are used efficiently, and, out of that, 2500 trillion liters are used annually in agriculture, with an estimated 1500 trillion liters of water being wasted on the farming grounds [2]. In the USA alone, according to a U.S. Geological Survey report, agriculture is a major user of ground and surface water in the United States, and irrigation accounted for 47 percent of the nation’s total freshwater withdrawals between 2010 and 2020 [3].
Along with the above-discussed issues regarding water and energy resources, the cost of electricity has also increased recently due to the COVID-19 pandemic, providing an additional reason to use it efficiently and effectively. Observing that farmers must allocate budgets for power sources and may need to collaborate with third-party providers highlights the need for efficient, data-driven decision-making [4]. These real-world constraints form the basis of our IncentiveChain framework, which aims to optimize resource allocation, reduce costs, and provide actionable insights for farmers. Some of the motives for our current paper are discussed in Figure 1.
Farming can include various jobs, such as crop growing, raising livestock and fish/shellfish, supplying dairy, and caring for nurseries [5]. The quality of the product increases along with its marketing price by making timely and correct decisions during farming, watering, fertilizing, maintaining health and hygiene, and removing weeds. All of these tasks in agriculture require water and energy throughout every phase and necessitate expertise and specialized skills from the farmer, which becomes crucial. An individual farmer is mainly responsible for all the activities taking place in their fields. If farmers could limit their resource usage on agricultural fields and benefit from the reduced carbon footprint, it would help reduce the global environmental impact.
Each farming field has a utility service connection for farming activities, which helps with generating monthly bills for the electricity used in farming. A threshold limitation is embedded into the current IncentiveChain application for water and energy usage on fields, so when farmers reach these units, they receive rewards. Agriculture departments can set the threshold limit of water and energy units in farming as they are responsible for developing and executing federal laws related to agriculture, forestry, and food. The current application, IncentiveChain, can be made practical and usable when a robust design for incentives, an accountable involvement from farmers, and strong efforts from national and local entities are integrated. A novel architecture design and cyber-physical systems are discussed more extensively in Section 4.
A blockchain works as a distributed ledger that is shared among a group of network nodes. Each chain operates based on distributed ledger technology (DLT), where each piece of data is recorded as a transaction on the digital ledger. Each transaction is stored electronically in groups called blocks, and all are signed through cryptographic hashes to generate secure data transactions.
The increase in blockchain applications has allowed the platform to permeate into a wide range of industries. Some of the use cases of blockchains in the real world today include cryptocurrencies, banking and finance, smart contracts, healthcare, supply chains, and voting systems. Traditional banking systems take more processing time during money transactions and are more vulnerable to attacks. Blockchain platforms in banking are benefiting financial systems by reducing processing times and increasing security and trust among relevant nodes [6]. A more elaborate discussion on banking systems shifting to more secure transactions through distributed ledger systems is given in Section 4.
The following is the order of the remaining parts of the paper: We explain the challenges and problems and discuss a state-of-the-art solution method in Section 2. We demonstrate how blockchain is applied in various use cases of smart agriculture and in previous studies on the efficient use of resources in farming under Section 3. A novel architecture for the current system and a cyber-physical system through the Interplanetary File System (IPFS) and blockchain is given in Section 4 for the current IncentiveChain from a broader perspective, followed by algorithms proposed in Section 5. Section 6 explains the implementation and results to validate the current system. At the end, we discuss the conclusions of the current paper and future improvements in Section 7.

2. Sate-of-the-Art Contributions

In this section, we elaborate on issues of resources facing scarcity due to farming and present a novel idea. An estimate is that, in the coming decades, food levels will not be sufficient for everyone on the planet because of the rising population. In agriculture, many novel and intelligent methods are being introduced, such as using sensors, modern techniques, and advanced equipment to increase yield. With the emergence of contemporary designs in farming, the application range for electricity and water has vastly improved, ranging from simple tasks to complex manufacturing industries. Some of them include growing and storing crops, providing rations for animal feed, maintaining a controlled environment in greenhouses, managing livestock and fisheries, and utilizing automated equipment to help with farm operations. However, these require a lot of energy and water to make farming work more precise. Figure 2 [7] shows the electricity use and costs for on-farm irrigation pumps across the United States, highlighting that western and central states face much higher levels of usage and expense, while eastern, northern, and noncontiguous states show lower levels. This figure clearly shows that electricity for irrigation remains a significant operational expense for farmers. In addition, Figure 3 [8] highlights greenhouse gas emissions from electricity usage, drawing attention to the environmental impact of energy consumption in farming. Similarly, Figure 4 [9] illustrates greenhouse gas emissions of CO2 in agriculture, while Figure 5 [9] focuses on other greenhouse gases beyond CO2, together emphasizing the wider climate-related consequences of agricultural energy demand.
Figure 6 shows U.S. irrigated agriculture trends from 1890 to 2022, with irrigated acreage steadily expanding, particularly after the mid-20th century, reflecting a growing reliance on irrigation. Water use per acre declined from the 1980s due to the adoption of efficient technologies such as center-pivot and drip systems. Based on the data from Figure 6, Figure 7 [10] highlights water usage in agriculture, emphasizing the costs this reliance places on farms at both the national and individual levels. Taken together, these figures underscore the financial pressures and environmental challenges that farmers face in managing both water and energy effectively.
In most cases, while performing agricultural tasks, farmers practice traditional methods, which leads to poor planning in terms of allocating resources to various uses in the fields, thus wasting vast amounts of water and electricity every day. Many countries have been implementing various schemes and irrigation projects, but the uncontrolled resource usage of people impedes these efforts, resulting in minimal results. To maximize yield and minimize plant disease, the farmers spray manure on the agricultural field. The soil can only take a certain amount of fertilizers and pesticides; once that threshold is reached, the remaining manure is drawn into the water systems, leading to groundwater contamination. This polluted water is not reusable for farming or domestic needs and is wasted. Using toxic pesticides in inorganic farming increases soil and water contamination and impending health hazards. At the beginning of the supply chain itself, food wastage starts. The causes can be attributed to several factors, including environmental and biological ones, where crops are damaged due to weather, climate, and pests. Poor infrastructure and a lack of new technologies are resulting in inadequate storage and temperature control, which leads to forced deals or wastage. Most of the food or industrial waste is dumped into water resources, increasing the content of organic compounds and heavy metals [11].
Insurance schemes have previously been designed to benefit the farmer in different ways. Insurance supports the farmer financially in dire situations and provides an additional layer of monetary security. Based on the extent of losses, the insurance policies help the producer to return to their farming business, avoiding stagnant finances [12]. These traditional insurance application designs are built on central and cloud systems [13] that still depend on third-party linkages for money transactions [14]. The proposed incentive model focuses on low latency, low bandwidth cost, high security, and 24/7 connectivity through a decentralized model in banking systems.
  • Novel architecture with the Interplanetary File System and blockchain to incentivize efficient water and electricity usage in farming.
  • Maintaining consistency, standards, and trust through blockchain while communicating between relevant parties.
  • Removing central administration and storage while distributing incentives.
  • Giving incentives in the form of cryptocurrency to bring more security to financial transactions.
  • Executing the system using a smart contract to limit access.

3. Previous Works

In this section, we discuss various scenarios of farmer insurance applications based on central, cloud, and blockchain platforms. We elaborate on previous works for efficient water and electricity usage and explain how blockchain has been applied in multiple domains of smart agriculture in earlier works.

3.1. Existing Traditional Agricultural Insurance Systems

Farming is the main livelihood and source of income for many individuals worldwide. However, when crops are exposed to unforeseen and unpredictable disasters, such as fires, floods, or diseases, these disasters can be particularly disturbing and devastating to these farmers. Many traditional insurance systems for farming have been introduced, and many advancements are being made to improve the insurance systems for farmers. These insurance systems have helped in providing protection to all types and sizes of agricultural operations that take place in poultry, dairy, and crop farms. The main risks that occur for farmers are during farming and after harvesting. To mitigate agricultural risks and help farmers make the correct choice of insurance, the paper [15] developed novel mathematical models for designing appropriate agricultural insurance programs. The study highlighted the high levels of uncertainty inherent in agriculture due to weather variability, crop yield fluctuations, and market conditions. The paper explored how farmers’ insurance strategies can be optimized using decision-making models under uncertainty to minimize losses for farmers while maintaining overall system reliability. The results emphasize that uninsured farmers face disproportionately high losses during climatic disasters, reinforcing the need for more effective insurance distribution mechanisms. The authors stressed that agricultural insurance must not only compensate for income loss but also enhance the farmer’s resilience against unpredictable risks. Ref. [16] proposed an insurance design based on Chinese provincial data from 2003 to 2020, exploring how agricultural insurance can act as an important tool to reduce the risks of climate change and protect food security. In this insurance study, the Entropy Method is applied to measure food security, and the findings clearly showed that extreme temperatures have a strong negative effect on agricultural production and food availability. The results also highlighted that the role of insurance is not uniform across regions or crops. In addition, the effectiveness of insurance grows stronger when investments in technology, farmer education, and appropriate government policies support it. Based on these insights, the study recommended developing diversified subsidy schemes and designing insurance contracts that account for both climate risks and the farmer’s willingness to take risks. Overall, the work emphasized that agricultural insurance is not only a way to provide financial protection but also a strategy to support long-term sustainable agricultural development.
Considering convex probability distortion, a theoretical paper is presented in [17] concerning Kahneman and Tversky’s Cumulative Prospect Theory. The theory provided a mathematical solution for actuarial science and behavioral finance. The optimal insurance decision problem is used as a decision variable for generating no deductibles. Still, a cap is also shown, indicating that the deductible amount was reduced when there is decreased risk loading. To cope with climatic risks in farming, an innovative solution is provided in [18]. The literature data already existing is vivid and heterogeneous; therefore, recognizing the correct dynamics of the information collected is the goal of this paper. Developing the best index and model to identify the relationship between yield losses and weather extremes is proposed in this paper.
The works proposed above are all designed on top of central and cloud systems that come with a few limitations, as shown in Figure 8. Internet outages can disrupt the flow of data within cloud systems, which are crucial for informing decisions by farmers and insurance providers. Central-owned platforms can compromise sensitive data, which is crucial for determining insurance amounts between participating nodes, thereby lowering the trust and quality of the data. Table 1 gives a comparison of traditional insurance systems to the current incentive chain application.

3.2. Prior Works of Agricultural Insurance Systems Using Blockchain

Blockchains consist of immutable digital ledgers that are currently used in multiple domains to secure data transactions between several nodes and networks. Such a type of technical novelty from blockchain is beneficial for keeping real-time customer information secure. With the help of distributed ledger designs, the chances of banking fraud, third-party vulnerabilities, and improper claim disbursements are greatly reduced. Designing a blockchain in insurance systems offers several advantages, including the digital storage of information in databases via cryptographic hashes and the processing of data in a distributed network. Through cryptography, privacy is intact, along with security and data integrity.
Earlier studies have shown that blockchain can make farming and insurance systems more fair and efficient. Right now, very few small farmers in developing countries have access to insurance, and blockchain was seen as a way to help change this by keeping records safe, transparent, and easy to check. Smart contracts on blockchain enabled automatic insurance payments when weather conditions, such as insufficient rainfall, trigger a claim. Pilot projects in Ghana and Kenya demonstrated that this can lower costs, speed up claim payments, and cover more farmers. Beyond insurance, blockchain is also being used by companies like Walmart, Alibaba, and JD.com to trace food from farm to table, especially when combined with sensors and GPSs. These examples show that blockchain can help both farmers and consumers, but small farmers still need support to use the technology effectively [19].
The paper [20] examined how blockchain-based smart contracts can be used to provide crop insurance, especially for smallholder farmers in developing countries. These farmers faced significant risks, such as adverse weather conditions, pests, or market fluctuations, which they often cannot handle on their own. Such uncertainty made it hard for them to earn a steady income or invest in better farming methods. The study shows that agricultural insurance can protect farmers from these risks and create opportunities for long-term growth. Using smart contracts makes the insurance process more transparent, faster, and cheaper, reducing the delays and paperwork seen in traditional insurance. The results indicated that giving small farmers better access to crop insurance could increase their income and farm investments by 20% to 30%, helping them become more resilient and supporting stronger rural economies.
Farmers in Southeast Asia often face heavy losses due to droughts and other extreme weather. Although agricultural insurance was available, the process of claiming it was usually slow, expensive, and confusing, which discouraged many small farmers from participating. Ref. [21] indicated that blockchain technology and smart contracts could address these challenges. By linking smart contracts with Oracle services that provided reliable weather data, claims were processed faster, more affordably, and with greater transparency. The researchers implemented this on the NEO blockchain, creating a system that automatically triggered payments when specific weather conditions occurred. Using this approach, insurance became more accessible, helped farmers protect their crops, and reduced vulnerability to climate risks. When combined with IoT sensors that monitored weather and crop conditions on farms, blockchain-based insurance offered a more innovative and fairer way to support smallholder farmers. A potential drawback was that Oracle services themselves could become a point of failure if the data they provided were inaccurate or delayed.
Processing and receiving insurance claims was often time-consuming and complicated, particularly when crops were affected by natural disasters. Ensuring secure and accurate data added another layer of difficulty. In another study [22], researchers demonstrated that integrating blockchain with IoT could make crop insurance more efficient and reliable. IoT devices gathered real-time farm data, and smart contracts on the blockchain automatically processed claims once predefined conditions were met. This method reduced delays, guaranteed data integrity, and ensured that farmers received payments promptly, helping them recover faster from losses caused by extreme events.
Table 2 shows the comparison between previous agricultural insurance systems with the current system. The current work illustrates blockchain benefits, including integrity, security, and trust, in combination with IoT to enhance insurance processes and ensure data integrity.

3.3. Prior Blockchain Applications in Smart Agriculture

The use cases of blockchain in the field of smart agriculture are many. Some of these initiatives include enhancing visibility, provenance, and trust in data transmitted through supply chains and developing blockchain applications to offer farmers insurance and facilitate the secure sharing of sensitive data via blockchain cryptographic hashes.
Groundwater was being heavily used across different sectors, but overuse and contamination created serious challenges, leading to concerns about global freshwater scarcity. To manage this, governments and researchers studied groundwater availability and tried to predict future supply. One major challenge in these studies was that of collecting data from multiple locations and sending it securely to research centers without risking hacking or tampering. In the study [23], researchers developed a modern system that combined the Internet of Things (IoT), Distributed Data Storage (DDS), and blockchain (BC) technologies to tackle this problem. Groundwater data was collected by IoT devices and sent to nearby edge systems. The data was then stored in a decentralized way, using double hashing and smart contracts to control access and ensure security. The system used both on-chain (blockchain) and off-chain (Interplanetary File System) storage, making data transmission more robust and tamper-proof. This approach not only protected the information from tampering but also supported better decision-making for water management.
Each year, large quantities of farm and meat products are wasted, and consuming spoiled goods poses significant health risks. A critical issue is the absence of a reliable system to track product conditions and securely communicate this information to all stakeholders. In ref. [24], the authors developed a CorDapp application, “agroString,” to manage supply chain data. They collected temperature and humidity readings via IoAT edge devices and integrated additional datasets from multiple sources. The system securely shared the data with all relevant parties using a Corda private blockchain. This approach enhanced data integrity, trust, visibility, and provenance throughout the supply chain while mitigating the limitations of centralized systems and cloud storage. By enabling traceability and transparency of food conditions, agroString contributed to reducing food waste and allowed consumers to verify product quality reliably.
The paper ref. [25] introduced a traceability system for agricultural supply chains that combined blockchain technology with a traditional database. The system used a public blockchain for on-chain storage of critical traceability data, while less critical information was stored off-chain in a conventional database to reduce blockchain load and improve query efficiency. By leveraging blockchain’s decentralization, tamper resistance, and traceability features, the system enhanced the transparency and reliability of supply chain data. Cryptographic techniques were employed to ensure the secure sharing of private information, and a reputation-based smart contract incentivized network nodes to upload accurate traceability data. Performance evaluation and practical implementation showed that the system improved data query efficiency, ensured the authenticity and security of private information, and met real-world application requirements.

3.4. Previous Designs for Efficient Water and Energy Use in Agriculture

Energy consumption in agricultural fields has risen significantly over the last decade, mainly driven by the increasing demands of a growing global population. This rise in energy use has placed pressure on farmers and policymakers to adopt more efficient practices. Consequently, researchers and practitioners have proposed and investigated a variety of innovative strategies to reduce the excessive use of both power and water in farming, including precision irrigation, smart energy management systems, renewable energy integration, and optimized fertilization techniques. These efforts aim to make agricultural production more sustainable, cost-effective, and environmentally responsible. The research conducted in [26] examined the energy use and economic performance of two major cropping systems in the Indo-Gangetic plains of India, namely Paddy rice–Wheat (PW) and Paddy rice–Potato (PP). The study showed that the PW system was more energy efficient, while the PP system provided higher economic returns due to greater yields and better market prices. Fertilizer use contributed the largest share of input energy in both systems, followed by fuel, seeds, and electricity. The study also indicated that small farms in the PW system were more energy-efficient, whereas larger farms achieved greater economic efficiency. These findings highlighted that fertilizer management and farm size significantly influenced energy consumption and financial performance in both cropping systems.
The study [27] investigated the agricultural water rebound effect and evaluated how improvements in water use efficiency affected overall water consumption. Using panel data from 30 regions in China from 2000 to 2017, the authors showed that, although increased efficiency reduced water use, a substantial rebound effect offset much of the potential savings. The study also highlighted regional variations, with humid and major grain-producing areas experiencing lower rebound effects. Furthermore, water use efficiency influenced agricultural water consumption through both planting area expansion, which increased water use, and changes in crop structure, which could reduce it. These findings emphasized the need to control the irrigation scale alongside efficiency improvements to manage water resources sustainably.
In the paper [28], the authors proposed a smart water management platform using IoT to improve the efficiency of irrigation water utilization. They introduced an energy-efficient water management platform (EEWMP), an enhanced version of the earlier SWAMP system, which automatically managed water reserves, distribution, consumption, and irrigation schedules to maximize crop yields while minimizing water usage. The experimental results indicated that EEWMP reduced energy consumption and enhanced network stability compared to previous systems. The farmers could adapt the platform for various irrigation models, including drip, sprinkler, surface, and lateral-move irrigation, and it was suitable for deployment in small farms in developing countries using existing communication infrastructures such as 2G or 3G.
The research presented in [29] involved the implementation of water management in smallholder farming fields using Unmanned Aerial Vehicles (UAVs) to monitor crop growth and health. The UAVs collected high-resolution spatial and temporal data, enabling timely and informed decisions on crop water requirements. This technology improved irrigation scheduling by providing accurate information on crop biophysical parameters and evapotranspiration at the field scale. By facilitating near real-time access to crop health and agro-meteorological data, UAVs supported smallholder farmers in optimizing water use, improving crop productivity, and enhancing rural livelihoods.
Reactive Energy Utilization Technology (REUT) was applied to improve energy efficiency in smart agriculture [30]. The system monitored energy consumption to identify the lowest units used and recommended the optimal allocation of renewable energy for different farming activities. The experimental results demonstrated that REUT enhanced renewable energy utilization, accuracy, and overall efficiency in smart farming operations. We compared our current IncentiveChain application to previous works on efficient water and energy usage in agriculture in Table 3.

4. State-of-the-Art Design for IncentiveChain

In this section, we give a unique and novel design for our current system. The design is based on the concept of distributing rewards in the form of cryptocurrency only when the farmer saves electricity and water in the fields. Increasing income in any way will improve the farmer’s economic status, most notably in developing countries. Use cases of blockchain in smart agriculture are vast in various domains, but to our knowledge, distributing incentives through blockchain for saving energy is the first of its kind and represents a novel attempt. We further discuss ledger technology in financial systems, provide real-time examples, and elaborate on how a distributed ledger system will benefit banking systems through transferring money in digital mode and ensuring a secure route.

4.1. Blockchain Cryptocurrency for Financial Systems

Through blockchain applications, digital currency can be sent more securely, at a lower cost, and with reduced processing time in financial systems. Securing online digital assets and performing financial transactions through cryptography is referred to as cryptocurrency. The native assets of blockchain networks, such as Bitcoin, ether, Litecoin, and Ripple, are examples of cryptocurrencies. The cryptographic hash functions secure asset transfers by eliminating the need for additional authentication steps and duplication, all without a central administrator during transmissions. In today’s world, the currency is transmitted through an outdated system of slow payments, with additional charges included in the service. The Society for Worldwide Interbank Financial Telecommunication (SWIFT) was established in 1973 by 239 banks from 15 countries to create common standards for global banking transactions and connect financial institutions across more than 200 countries and territories. The SWIFT traditional system uses one-way messages, where a transaction cannot be considered complete until each entity has assessed it. By integrating the ledger system into existing banking databases, the blockchain can provide a two-way communication protocol that facilitates faster payments and settlements in real-time. The ledger technology tracks financial transactions in a more advanced manner than the existing SWIFT protocols. Transactions conducted through blockchain are all atomic, clearing transactions as soon as payment is received without further delay [14].

4.2. Real-Time Cases for Financial Systems with Blockchain

FinTech is a financial technology that is emerging into various business models, converting money-related services into an efficient system. Currently, FinTech includes emerging technologies such as blockchain and cryptocurrencies, artificial intelligence/machine learning (AI/ML), crowdfunding, mobile payment systems, and digital advisory and training systems. With the increasing growth of FinTech globally, a new method is emerging in financial systems [31]. Ripple and R3 Corda are two of the enterprise blockchain services used for clearance and settlement in economic systems. Ripple is primarily recognized for its cryptocurrency, XRP, and is further developing blockchain-based solutions to facilitate easier transactions and payments within bank systems while supporting existing traditional databases. For instance, YES BANK has signed a partnership with Ripple to help facilitate inbound remittances between different countries. In conventional cross-border payments, the money passes through multiple intermediaries, incurring additional fees that are ultimately passed on to the customer. However, using blockchain technology in remittance, the transfers can be completed in minutes with significantly lower costs than existing methods for transferring money. In blockchain-based transactions, we.trade was the first in design, but various financial transactions have since emerged, such as BitPesa, BBVA, Indra, Batavia, Voltron, and One Pay [31]. The original study, conducted in 2018, as shown in Figure 9, provided a clear comparison between conventional banking processes and those using the Ripple platform, highlighting the efficiency and cost-saving potential of blockchain technology in financial operations. Building on these findings, subsequent studies have continued to track developments in digital finance, indicating that the adoption of cryptocurrencies and blockchain-based transaction systems is expected to grow significantly in the future. Estimates suggest that by 2033, the use of cryptocurrencies will expand widely, as highlighted in Figure 10 [32], reflecting a shift in how financial transactions are processed and how digital assets are integrated into mainstream banking and regulatory frameworks.

4.3. Drawbacks of Financial Systems with Blockchain

Most prominently, blockchain in banking systems can lead to three significant setbacks: regulatory compliance risks, non-scalability, and a lack of governance. Clear regulations need to be designed for financial transfers made with cryptocurrency and smart contracts, as opposed to the current conventional systems. A systematic regulatory framework is necessary for financial institutions to utilize blockchain. For scalability, blockchain operates based on the principle of leveraging the computational power of the devices involved in processing transactions. It executes only 4.6 transactions per second, posing a significant challenge to the global adoption of blockchain. In the financial sector, a central decision maker or administrator plays a crucial role. Still, the use of a distributed ledger in financial transactions can have unintended consequences, leading to severe problems [33].

4.4. IncentiveChain System Framework

The system comprises various entities that are crucial for IncentiveChain’s operation. Each of these has multiple roles that must work together for successful operation in a real-time environment. The modules, including services, an Ethereum data provider, a blockchain framework, and distributed storage (IPFS), play critical roles in designing the current system. The primary responsibility of a service provider is to develop current system services, distribute generated ether, and ensure that the system is available in the market and receives continuous farmer support. It also links and deals with the data provider, accepts laws generated for utility units pertaining to ether, and connects through banks for farmer payments. The Department of Agriculture helps in setting specific rules and regulations related to agricultural farming. The department module in the architecture refers to the use of laws in the current system. They decide how many units of water and electricity are saved, based on the number of ether units, and send them to the utility company. Based on these unit calculations, the utility company generates the ether cryptocurrency for every billing account every month. The farmer receives the ether, which is directly deposited into the individual’s account once the units are equal and the energy units are saved. The structure of blockchain technology is divided into three layers: user, application, and blockchain. The user interface helps farmers to register more easily, provided by utility companies. Once the farmer is registered, the application layer’s smart contract logic is activated. The smart contract is written in Solidity, a programming language that helps in writing the main logic of the application. It takes on the role of master, acting accordingly to trigger the defined events and execute them when the predefined rules are matched. Another module is distributed storage, which helps store the data of farmer-related insurance in a distributed manner, with no single central administrator. The data through the distributed storage system is replicated in all the network nodes and searches for and retrieves the nearest node with a copy of the data to overcome bottlenecks and enable easy real-time streaming.
The utility company unit within the system framework facilitates faster and more transparent payments to farmers through service providers and blockchain technology. The utility firms are already designed to distribute water and electricity bills through online applications, but in the current system, additional intelligent support of smart contract logic is added to convert current and water usage units to ether units using conditional thresholds. These ether units are directly deposited into the farmer’s account using a contract logic code. Through services linked to banks, the cryptocurrency is then converted back into money to be collected by the farmer. The blockchain platform automatically triggers payments to farmers near utility company systems when the usage of water and electricity units matches the agricultural department’s standards. The blockchain edge, with a smart contract network, directly links with utility units, services, and Ethereum data providers in the proposed novel architecture for IncentiveChain, as shown in Figure 11. The Ethereum data provider is designed to educate users about the value of ether in the market, enabling the current system to calculate ether units based on the provided data. In the current IncentiveChain architecture, we propose a novel connection to distributed storage through the IPFS to address the limitations of centralization, cloud-based systems, and blockchain technology present in conventional insurance systems. Blockchain-distributed ledger design delivers rewards in the form of cryptocurrency to the farmers.

5. Proposed Novel Algorithms for IncentiveChain

5.1. Farmer Registration to Incentivechain Mobile App

In the first step of registration, an object structure for the farmer is created (st[OF]), with entities that include a single ID, account number, history, and contact information. The client farmer is registered using a key (Skey) by the service provider (S). Both IDs of the service provider (Sid) and the farmer (Farid) are used to generate a key. The key, along with the farmer object, is stored in the distributed storage (DSipfs), connected to the financial systems for off-chain storage, and then moved to the blockchain network (BCn) for on-chain storage, as shown in Algorithm 1.
Algorithm 1 Farmer registration
1:
s t [ O F ] ( U n i q u e i d , n a m e , A c c n o , C I ) .
2:
S k e y ( S i d , F a r i d ) .
3:
D S i p f s s t o r e ( S P k e y , s t [ O F ] ) .
4:
B C n D S i p f s

5.2. Farmer Information Retrieving

The service provider (S) searches for the required farmer details through the farmer object stored in the blockchain network (BCn). If the string object exists, the information regarding that pertinent farmer is retrieved; otherwise, an error is returned while retrieving the data and the process stops. In detail, the steps for retrieving farmer information are shown in Algorithm 2.
Algorithm 2 Retrieving details
1:
S k e y ( S i d , F a r i d ) .
2:
Search (Skey) in (BCn).
3:
if exists then
4:
    Retrieve required st[OF].
5:
else
6:
    Return Error.
7:
end if
8:
End the process.

5.3. Application Logic-Smart Contract (SC)

The Ethereum Virtual Machine handles the smart contract, which contains the main logic of the application. It is written in the Solidity programming language, where various functions and events are characterized and controlled for execution. The current IncentiveChain application features objects and client functions for payments, implementing access control mechanisms between participants to enhance trust and data quality. The smart contract executes the logic code when certain threshold conditions are matched in the agreement, which is already defined. According to the contract, it communicates through utility and service units, and the system operates entirely automatically to generate ether and distribute payments. A structure for the payment (st[pay]) with a unique payment ID (Payid), name, billed units, saved units (Unitssaved), and ether generated (Ethergen) is created. For the client payment (st[PayCl]), the payment client ID (PayClid), payment ID (Payid), amount of ether that is received (Etherrec), acceptance indicator (Accind), and date of payment received (Datepay) are defined in the form of the structure. Once the systems are specified, the details are stored in the distributed storage (DSipfs) and then on the blockchain network (BCn). Detailed steps for client payment are outlined in Algorithm 3.
Algorithm 3 Application logic
1:
s t [ p a y ] ( P a y i d , n a m e , b i l l , U n i t s s a v e d , E t h e r g e n ) .
2:
s t [ P a y C l ] ( P a y C l i d , P a y i d , E t h e r r e c ) , A c c i n d , D a t e p a y .
3:
D S i p f s s t o r e ( s t [ p a y ] , s t [ P a y C l ] ) .
4:
B C n D S i p f s
5:
End the process.

5.4. Incentive Payment Distribution

The steps involved in the farmer receiving rewards are elaborated in Algorithm 4. Before distributing Ethereum, the service provider(s) validate and verify the farmer. Once all the authenticity checks are verified, payments are delivered to the farmer. The status of valid checks is stored in the off-chain database and then on the blockchain whenever necessary.
Algorithm 4 Issue a Payment
1:
Service provider(S) checks the authenticity of all the entities involved and confirms farmers’ eligibility for Ethereum payment through Smart Contract (SC).
2:
S c h e c k s ( s t [ P a y C l e x i s t s ] ) .
3:
if exists then
4:
     S s t o r e ( s t [ P a y C l e x i s t s ] ) ( B C n ) .
5:
     S c h e c k s ( e t h e r ) S c h e c k s ( U n i t s s a v e d ) S C .
6:
    if valid checks then
7:
        Proceed reward payments.
8:
    else
9:
        Returns Error.
10:
  end if
11:
end if
12:
Store status in DSipfs
13:
B C n D S i p f s

5.5. Proposed IncentiveChain Flow Chart Diagram

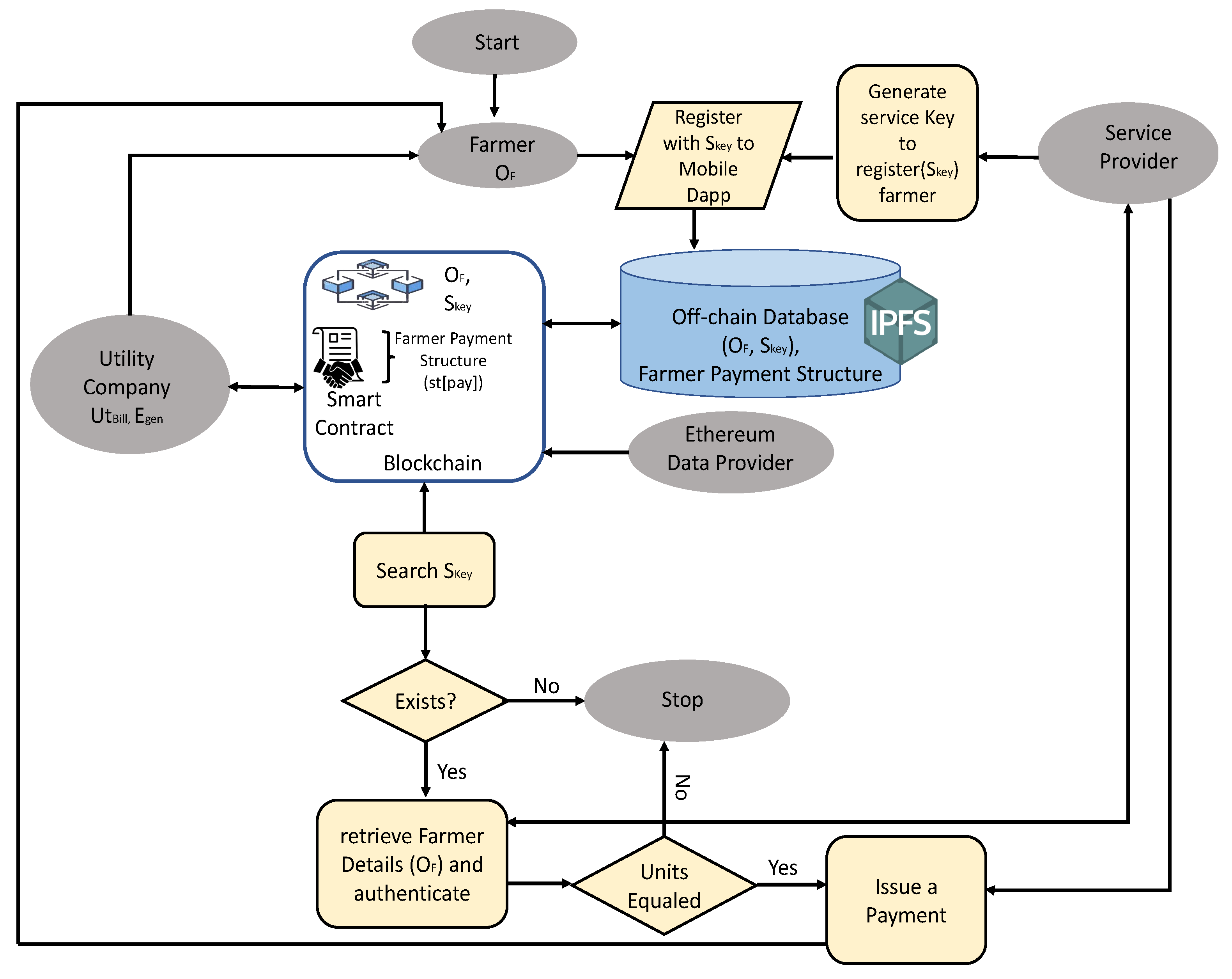
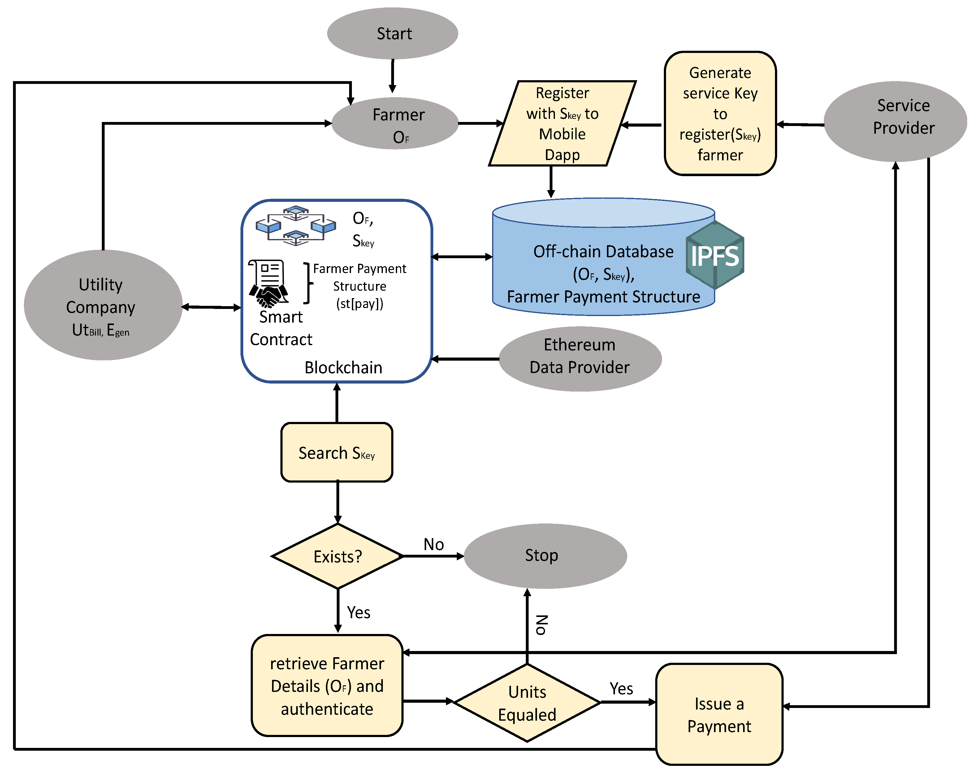
The flow chart for the IncentiveChain system is elaborated in Figure 12. The service provider manages all the information regarding farmers’ bank and utility accounts. The farmer registers through the mobile app provided by the utility company unit and the service provider. From the proposed distributed storage system, the data is uploaded to the blockchain. The smart contract in the blockchain verifies that the pre-agreement conditions in the IncentiveChain system are met and triggers the execution of payments through utility companies. The farmer’s unique identification and account numbers facilitate the recognition of the correct recipient, and a client payment is initiated through the service provider. The flow chart illustrates all the steps involved, from the initial stage of farmer registration to the distribution of rewards to producers through the SC. In the proposed flow chart, blockchain platforms are incorporated into financial systems with IPFS databases for real-time working principles and to evade existing designs, making the whole application independent of central administration.

6. Implementation of IncentiveChain System

6.1. Environment Setup for Development

The current system utilizes Web3 as the fundamental block layer with which to make future enhancements to the system. It is a next-generation web that connects users through a decentralized network, providing access to their data. The entire system is built on a Truffle framework for coding, testing, and deploying purposes. React javascript is used for designing the user interface page with different functional modules. Each data sent to the distributed ledger is a transaction, and each transaction stored on the blockchain requires a fee. The MetaMask wallet in the browser handles an Ethereum fees and communicates between the frontend and the backend blockchain network. The entire application system is developed using a novel JavaScript framework, the smart contract is written in the Solidity programming language, and the local nodes for the applications are created with the npm Node package manager. The application is first tested through the Truffle suite and Ganache blockchain. The Ganache blockchain reflects the actions of the actual blockchain. The Figure 13 shows free ether accounts in Ganache, which is used to test the application before deploying it onto the actual system. We connect the Ganache accounts to the individual entities present in the IncentiveChain through Truffle configuration.
Three functions are defined for the deployer, utility company, and farmer in JavaScript. The farmer’s account number and ether generated are stored in the distributed ledger network through the mapping functionality of the data structure. A chai tool is used to check individual functions and perform test cases for each account. When the smart contract is deployed in the blockchain network, the contract address is delivered to the network based on the creator’s address and the address sent from the number of transactions. ‘createEther’ is a function that enables the parameters of the farmer account number. Ether is generated, and the ‘farmercollect’ function is used for collecting the ether. To trigger and log the data and events, logs are generated for the creation and accepting of cryptocurrency. Whenever createEther is called, the account number is submitted by the farmer. The function, structure, and events are all changed to a payable status to earn and acknowledge cryptocurrency and pay the farmer. The bill generated by the utility company is stored as a new copy in the memory through mapping in the first step. In the second step, the current owner is stored in a variable and is transferred to the utility bill. An event is triggered when a utility bill and ether are created and the farmer successfully receives the payment. Figure 14 shows the user interface for the current IncentiveChain application.

6.2. System Operation Page Modules and Results

The first three Ganache accounts are assigned to the farmer, utility company, and deployer participants through a smart contract and a JavaScript framework. The application is tested successfully by transferring cryptocurrency from the utility unit accounts to the farmer accounts, which the farmers then collect. Cryptocurrency transactions (tx) are completed when the Ethereum wallet is connected through a private key associated with each Ganache account. There are two modules in the current IncentiveChain application: one for utility companies and the other for farmers. The utility company module connects to the MetaMask wallet through its Ganache account. It collects the recipient’s utility account number, the generated bill, and the ether earned, storing the data in a list. The wallet is connected to the farmer Ganache account in the latter farmer module. The farmer interface will be able to view the blockchain-stored list from the utility company, making the ’collect ether’ button active on the farmer’s end. Figure 15 shows both modules working together with different modules and the MetaMask wallet connected to communicate with various Ethereum accounts and pay transaction fees.
The application results are illustrated in Figure 16 and Table 4, showing that the farmer’s account balance increases and the utility companies’ account balances decrease authentically. Transferring ether between two modules is a transaction performed by the deployer. For these transactions in the application, the deployer is charged a specific ether fee, which also appears in the application’s results table. The sender and receiver accounts are interchanged in the owner field after the farmer collects the ether to evade transaction fraud.

6.3. Comparison with Existing Studies

Our study builds on previous research on water and energy efficiency in agriculture and extends it in several ways. While earlier studies on the agricultural water rebound effect highlight the importance of controlling the irrigation scale alongside efficiency improvements, our IncentiveChain framework directly incorporates these factors into a data-driven system for optimized resource allocation. Unlike the energy-efficient IoT-based platforms proposed by [28] (2021), which primarily focus on system-level water and energy management, our approach also integrates farmer incentives to encourage adoption and maximize practical impact. Similarly, although UAV-based irrigation monitoring provides precise, field-level information to improve scheduling, our framework combines this data with blockchain-enabled decision support and budget allocation strategies. Compared to existing energy efficiency systems in smart agriculture, which mainly focus on monitoring consumption, our approach provides actionable recommendations and predictive insights to enhance overall efficiency. These comparisons are presented in Table 5, which illustrates how our work builds upon prior studies by providing a comprehensive, incentive-driven solution for sustainable agriculture, addressing real-world implementation challenges.

7. Conclusions, Limitations, and Future Directions

This paper presents IncentiveChain, a novel system designed to reward farmers who use water and electricity efficiently in their fields. By providing financial incentives, the system encourages sustainable practices while helping farmers improve their economic situation. The architecture combines blockchain and distributed storage (IPFS) for managing data both on-chain and off-chain, integrated with traditional systems to deliver cryptocurrency-based rewards. A flow chart illustrates how blockchain and IPFS work together to prevent centralization and overcome storage limitations.
We developed a prototype application that demonstrates the transfer of ether between Ethereum accounts for farmers and utility companies. While the system’s core functions are working, further improvements are needed to increase automation and optimize IPFS storage for handling real-time insurance data transactions. Because blockchain storage can be costly and slow, connecting the system to distributed storage like the IPFS, as proposed in the IncentiveChain design, enhances performance and allows additional features. The platform also incorporates IoT sensors and edge computing, which enable it to operate effectively even in rural or low-connectivity areas. Smart contracts automate incentive payouts using verified data, reducing delays and human error, while cryptographic techniques protect farmers’ sensitive information. The system is designed to be low-cost and user-friendly, making it accessible to smallholder farmers, and it supports transparency and resilience against intermittent connectivity.
Despite these advances, some limitations remain. The framework requires field testing across different crop-growing regions to confirm reliability and scalability. Integrating it with existing farm infrastructure may be challenging, and farmers may need guidance to adopt the technology effectively. Future research could focus on adaptive algorithms that optimize resource allocation in real time based on climate, soil, and crop data. In addition, integrating blockchain for secure data management and evaluating the social and economic effects on smallholder farmers could provide valuable insights for promoting sustainable agriculture.

Author Contributions

Conceptualization, S.L.T.V. and S.P.M.; methodology, S.L.T.V., S.P.M. and E.K.; writing—original draft, S.L.T.V.; writing—review and editing, S.P.M. and E.K.; supervision, S.P.M.; S.L.T.V. and S.P.M. contributed equally to this work. All authors have read and agreed to the published version of the manuscript.

Funding

This research received no external funding.

Institutional Review Board Statement

Not applicable.

Informed Consent Statement

Not applicable.

Data Availability Statement

All the data generated or analyzed during this study are included in the published article. Any data related to this study can be provided with reasonable request.

Acknowledgments

This work incorporates material from the author’s doctoral dissertation: Lakshmi Sukrutha Tirumala Vangipuram, AGROSTRING: Exploring Distributed Ledger for Effective Data Management in Smart Agriculture, Ph.D. Thesis, University of North Texas, Denton, TX, USA, July 2024. The corresponding authors of this manuscript are Sukrutha L. T. Vangipuram and Saraju P. Mohanty.

Conflicts of Interest

The authors declare no conflicts of interest.

References

  1. Nations, U. World Population Projected to Reach 9.8 Billion in 2050, and 11.2 Billion in 2100. Department of Economic and Social Affairs. 2017. Available online: https://www.un.org/development/desa/en/news/population/world-population-prospects-2017.html (accessed on 9 July 2024).
  2. Farm, C. How Much Water Is Used for Farming? 19 November 2024. Available online: https://coolfarm.org/how-much-water-is-used-for-farming/ (accessed on 19 December 2024).
  3. Potter, N. Irrigation and Water Use. USDA:Economic Research Survey. 2024. Available online: https://www.ers.usda.gov/topics/farm-practices-management/irrigation-water-use (accessed on 14 October 2024).
  4. Reardon, T.; Awokuse, T.; Belton, B.; Liverpool-Tasie, L.S.O.; Minten, B.; Nguyen, G.; Qanti, S.; Swinnen, J.; Vos, R.; Zilberman, D. Emerging outsource agricultural services enable farmer adaptation in agrifood value chains: A product cycle perspective. Food Policy 2024, 127, 102711. [Google Scholar] [CrossRef]
  5. Greenwood, B. Duties and Responsibilities of Farmers. CHRON Newsletters. 2018. Available online: https://work.chron.com/duties-responsibilities-farmers-19369.html (accessed on 14 May 2024).
  6. Puthal, D.; Malik, N.; Mohanty, S.P.; Kougianos, E.; Das, G. Everything You Wanted to Know About the Blockchain: Its Promise, Components, Processes, and Problems. IEEE Consum. Electron. Mag. 2018, 7, 6–14. [Google Scholar] [CrossRef]
  7. Office of Energy and Environmental Policy. Census of Agriculture. 2024. Available online: https://www.nass.usda.gov/Publications/AgCensus/2022/Online_Resources/Farm_and_Ranch_Irrigation_Survey/iwms.pdf (accessed on 29 August 2024).
  8. The U.S. Environmental Protection Agency. Inventory of U.S. Greenhouse Gas Emissions and Sinks. EPA. 2023. Available online: https://nepis.epa.gov/Exe/ZyPDF.cgi/P101EZHC.PDF?Dockey=P101EZHC.PDF (accessed on 14 September 2025).
  9. Office, Congressional Budget Emissions of Greenhouse Gases in the Agriculture Sector. 2025. Available online: https://www.cbo.gov/publication/61690#_idTextAnchor035 (accessed on 20 September 2025).
  10. USDA National Agriculture Statistics Services (NASS). Irrigation and Water Management. Census of Agriculture. 2024. Available online: https://www.nass.usda.gov/Publications/Highlights/2024/Census22_HL_Irrigation_4.pdf (accessed on 14 December 2024).
  11. Rinkesh. Causes, Effects and Solutions of Agricultural Pollution on Our Environment. 2022. Available online: https://www.conserve-energy-future.com/causes-and-effects-of-agricultural-pollution.php (accessed on 9 July 2024).
  12. Alon, S. Putting Core Insurance Systems in the Cloud. 2018. Available online: https://insuranceblog.accenture.com/putting-core-insurance-systems-in-the-cloud (accessed on 9 July 2024).
  13. Pandey, S. Pros and Cons of Cloud Adoption in Insurance and Financial Services Industry. 2020. Available online: https://insurance.apacciooutlook.com/cxoinsights/pros-and-cons-of-cloud-adoption-in-insurance-and-financial-services-industry-nwid-1501.html (accessed on 9 July 2024).
  14. Gupta, N. Impact on Real-Time Cross-Border Payments. 2018. Available online: https://www.yesbank.in/digital-banking/tech-for-change/financial-services/impact-on-realtime-cross-border-payments (accessed on 9 July 2024).
  15. Georgievich, K.V. Choosing an Agricultural Insurance Strategy. In Proceedings of the 2021 14th International Conference Management of Large-Scale System Development (MLSD), Moscow, Russia, 27–29 September 2021; pp. 1–4. [Google Scholar] [CrossRef]
  16. Wang, H.; Liu, H.; Wang, D. Agricultural Insurance, Climate Change, and Food Security: Evidence from Chinese Farmers. Sustainability 2022, 14, 9493. [Google Scholar] [CrossRef]
  17. Choudhury, I.; Bhattacharya, B.K. Satellite Based Composite Weather Insurance Product for assessing mid-term adversary. Remote. Sens. Appl. Soc. Environ. 2024, 36, 101373. [Google Scholar] [CrossRef]
  18. Tappi, M.; Santeramo, F.G. (Extreme) Weather index-based insurances: Data, models, and other aspects we need to think about. In Proceedings of the 2022 IEEE Workshop on Metrology for Agriculture and Forestry (MetroAgriFor), Perugia, Italy, 3–5 November 2022; pp. 313–317. [Google Scholar] [CrossRef]
  19. Facility, G.I.I. Blockchain Application in Agriculture Insurance. 2021. Available online: https://www.indexinsuranceforum.org/blog/blockchain-application-agriculture-insurance (accessed on 19 October 2024).
  20. Kshetri, N. Blockchain-Based Smart Contracts to Provide Crop Insurance for Smallholder Farmers in Developing Countries. IT Prof. 2021, 23, 58–61. [Google Scholar] [CrossRef]
  21. Nguyen, T.; Das, A.; Tran, L. NEO Smart Contract for Drought-Based Insurance. In Proceedings of the 2019 IEEE Canadian Conference of Electrical and Computer Engineering (CCECE), Edmonton, AB, Canada, 5–8 May 2019; pp. 1–4. [Google Scholar] [CrossRef]
  22. Bai, P.; Kumar, S.; Kumar, K. Use of Blockchain Enabled IoT in Insurance: A Case Study of Calamity Based Crop Insurance. In Proceedings of the 2022 Third International Conference on Intelligent Computing Instrumentation and Control Technologies (ICICICT), Kannur, India, 11–12 August 2022; pp. 1135–1141. [Google Scholar] [CrossRef]
  23. Vangipuram, S.L.T.; Mohanty, S.P.; Kougianos, E.; Ray, C. G-DaM: A Distributed Data Storage with Blockchain Framework for Management of Groundwater Quality Data. Sensors 2022, 22, 8725. [Google Scholar] [CrossRef] [PubMed]
  24. Vangipuram, S.L.T.; Mohanty, S.P.; Kougianos, E.; Ray, C. agroString: Visibility and Provenance through a Private Blockchain Platform for Agricultural Dispense towards Consumers. Sensors 2022, 22, 8227. [Google Scholar] [CrossRef] [PubMed]
  25. Yang, X.; Li, M.; Yu, H.; Wang, M.; Xu, D.; Sun, C. A Trusted Blockchain-Based Traceability System for Fruit and Vegetable Agricultural Products. IEEE Access 2021, 9, 36282–36293. [Google Scholar] [CrossRef]
  26. Soni, P.; Sinha, R.; Perret, S.R. Energy use and efficiency in selected rice-based cropping systems of the Middle-Indo Gangetic Plains in India. Energy Rep. 2018, 4, 554–564. [Google Scholar] [CrossRef]
  27. Xu, H.; Yang, R.; Song, J. Agricultural Water Use Efficiency and Rebound Effect: A Study for China. Int. J. Environ. Res. Public Health 2021, 18, 7151. [Google Scholar] [CrossRef] [PubMed]
  28. Ullah, R.; Abbas, A.W.; Ullah, M.; Khan, R.U.; Khan, I.U.; Aslam, N.; Aljameel, S.S. EEWMP: An IoT-Based Energy-Efficient Water Management Platform for Smart Irrigation. Sci. Program. 2021, 2021, 9. [Google Scholar] [CrossRef]
  29. Nhamo, L.; Magidi, J.; Nyamugama, A.; Clulow, A.D.; Sibanda, M.; Chimonyo, V.G.P.; Mabhaudhi, T. Prospects of Improving Agricultural and Water Productivity through Unmanned Aerial Vehicles. Agriculture 2020, 10, 256. [Google Scholar] [CrossRef]
  30. Lin, X.; Sun, X.; Manogaran, G.; Rawal, B.S. Advanced energy consumption system for smart farm based on reactive energy utilization technologies. Environ. Impact Assess. Rev. 2021, 86, 106496. [Google Scholar] [CrossRef]
  31. Palihapitiya, T. Blockchain in Banking Industry. 2020. Available online: https://www.researchgate.net/publication/344954493_Blockchain_in_Banking_Industry (accessed on 29 August 2024).
  32. CoinLaw. XRP vs. SWIFT Statistics 2025: Transaction Speed, Fees and Adoption. 2025. Available online: https://coinlaw.io/xrp-vs-swift-statistics/ (accessed on 10 September 2025).
  33. Finextra. 3 Major Roadblocks to Blockchain Adoption in Banking. 2019. Available online: https://www.finextra.com/blogposting/18197/3-major-roadblocks-to-blockchain-adoption-in-banking (accessed on 29 August 2024).
Figure 1. IncentiveChain motivations.
Figure 1. IncentiveChain motivations.
Information 16 00858 g001
Figure 2. Electricity use and costs for on-farm irrigation pumps.
Figure 2. Electricity use and costs for on-farm irrigation pumps.
Information 16 00858 g002
Figure 3. Greenhouse gas emissions from electricity usage.
Figure 3. Greenhouse gas emissions from electricity usage.
Information 16 00858 g003
Figure 4. Greenhouse gas emissions of CO2 in agriculture.
Figure 4. Greenhouse gas emissions of CO2 in agriculture.
Information 16 00858 g004
Figure 5. Greenhouse gas emissions other than CO2 in agriculture.
Figure 5. Greenhouse gas emissions other than CO2 in agriculture.
Information 16 00858 g005
Figure 6. Water usage in agriculture.
Figure 6. Water usage in agriculture.
Information 16 00858 g006
Figure 7. Distribution of irrigated farmland and associated water use across key U.S. states.
Figure 7. Distribution of irrigated farmland and associated water use across key U.S. states.
Information 16 00858 g007
Figure 8. Traditional agricultural insurance system platform.
Figure 8. Traditional agricultural insurance system platform.
Information 16 00858 g008
Figure 9. A study demonstrating comparisons with Ripple financial systems.
Figure 9. A study demonstrating comparisons with Ripple financial systems.
Information 16 00858 g009
Figure 10. Global cryptocurrency market.
Figure 10. Global cryptocurrency market.
Information 16 00858 g010
Figure 11. State-of-the-art IncentiveChain architecture.
Figure 11. State-of-the-art IncentiveChain architecture.
Information 16 00858 g011
Figure 12. Flow chart of IncentiveChain.
Figure 12. Flow chart of IncentiveChain.
Information 16 00858 g012
Figure 13. Ten free Ganache accounts.
Figure 13. Ten free Ganache accounts.
Information 16 00858 g013
Figure 14. User interface for IncentiveChain.
Figure 14. User interface for IncentiveChain.
Information 16 00858 g014
Figure 15. Metamask wallet to communicate and perform transaction fees.
Figure 15. Metamask wallet to communicate and perform transaction fees.
Information 16 00858 g015
Figure 16. Ganache results.
Figure 16. Ganache results.
Information 16 00858 g016
Table 1. Existing traditional agricultural insurance systems.
Table 1. Existing traditional agricultural insurance systems.
ApplicationTechnologyIncentives to FarmersDomain
Georgievich. [15]Central/Cloud SystemNo RewardsCrop, Poultry, Dairy Insurance
Wang et al. [16]Central/Cloud SystemNo RewardsClimate Risk and Food Security
Choudhury and Bhattacharya. [17]Central SystemNo RewardsOptimal Insurance Decisions
Tappi and Santeramo. [18]Central SystemNo RewardsYield-Weather Analysis
Incentive Chain [Current-Paper]Distributed LedgerDesigned to give IncentivesEfficient use of water and Electricity
Table 2. Existing blockchain agricultural insurance systems.
Table 2. Existing blockchain agricultural insurance systems.
ApplicationTechnologyIncentives to FarmersDomain
Kshetri [20]Smart ContractsNoCrop Insurance
Nguyen et al. [21]NEO Smart ContractNoInsurance for drought weather
Bai et al. [22]IoT with BlockchainNoCalamity-based
Incentive Chain [Current-Paper]Distributed LedgerYesEfficient use of water and Electricity
Table 3. Existing blockchain agricultural insurance systems.
Table 3. Existing blockchain agricultural insurance systems.
ApplicationTechnologyIncentives to FarmersDomain
Soni et al.  [26]Central SystemNo RewardsEnergy Management
Xu et al. [27]Central SystemNo RewardsWater Management
Ullah et al. [28]Central SystemNo RewardsWater Management
Nhamo et al. [29]Central SystemNo RewardsWater Management
Lin et al. [30]Central SystemNo RewardsCalamity-based
Incentive chain [current paper]Distributed ledgerDesigned to give incentivesEfficient use of water and electricity
Table 4. Results.
Table 4. Results.
Account HolderAccount AddressStarting BalanceBalance After Transaction
Farmer0xe84223e28C0 5f993dc4E0480c C3c1CDFB93dA520103.66 Eth105.66 Eth
Utility Company0x23470184505C 3e9c22C502546CC 4F11289742Cda105.93 Eth103.33 Eth
Deployer0x367CE2BBFA 0a0a1aEc5105734 9cad678FD7Ea572100 Eth89.97 Eth
Table 5. Feature comparison of prior works and IncentiveChain.
Table 5. Feature comparison of prior works and IncentiveChain.
SystemTechnologyIoTSmart ContractsRewardsOn/Off ChainPrimary Contribution
Georgievich [15]CentralNoNoNoCentralInsurance models under risk
Wang [16]CentralNoNoNoCentralClimate impact/
policy study
Sung [17]Central PlatformNoNoNoCentralBehavioral insurance model
Tappi [18]Central PlatformNoNoNoCentralWeather index insurance
Kshetri [20]BlockchainLimitedYesNoOn-chainSmart contract crop insurance
Nguyen [21]NEO BlockchainNoYesNoOn-chainDrought Oracle prototype
Bai [22]Blockchain + IoTYesYesNoHybridIoT-triggered claims
Vangipuram [23]Blockchain + StorageYesYesNoHybridGroundwater integrity
Vangipuram [24]Private BlockchainYesYesNoPrivate +OffSupply chain provenance
Soni [26]Central PlatformNoNoNoCentralEnergy efficiency in crops
Ullah [28]IoT PlatformYesNoNoCent/EdgeIoT irrigation EEWMP
Lin [30]Central and ReactiveLimitedNoNoCentralRenewable energy use
Incentive ChainDistributed Ledger HybridYesYesYesHybridRewards, edge validation, privacy hashes, auto payouts
Disclaimer/Publisher’s Note: The statements, opinions and data contained in all publications are solely those of the individual author(s) and contributor(s) and not of MDPI and/or the editor(s). MDPI and/or the editor(s) disclaim responsibility for any injury to people or property resulting from any ideas, methods, instructions or products referred to in the content.

Share and Cite

MDPI and ACS Style

Vangipuram, S.L.T.; Mohanty, S.P.; Kougianos, E. IncentiveChain: Adequate Power and Water Usage in Smart Farming Through Diffusion of Blockchain Crypto-Ether. Information 2025, 16, 858. https://doi.org/10.3390/info16100858

AMA Style

Vangipuram SLT, Mohanty SP, Kougianos E. IncentiveChain: Adequate Power and Water Usage in Smart Farming Through Diffusion of Blockchain Crypto-Ether. Information. 2025; 16(10):858. https://doi.org/10.3390/info16100858

Chicago/Turabian Style

Vangipuram, Sukrutha L. T., Saraju P. Mohanty, and Elias Kougianos. 2025. "IncentiveChain: Adequate Power and Water Usage in Smart Farming Through Diffusion of Blockchain Crypto-Ether" Information 16, no. 10: 858. https://doi.org/10.3390/info16100858

APA Style

Vangipuram, S. L. T., Mohanty, S. P., & Kougianos, E. (2025). IncentiveChain: Adequate Power and Water Usage in Smart Farming Through Diffusion of Blockchain Crypto-Ether. Information, 16(10), 858. https://doi.org/10.3390/info16100858

Note that from the first issue of 2016, this journal uses article numbers instead of page numbers. See further details here.

Article Metrics

Back to TopTop