Educational Cyber–Physical Systems (ECPSs) for University 4.0
Abstract
1. Introduction
2. State of the Art
2.1. IoT Modeling
2.2. CPS Modeling
2.3. Modeling Educational Purposes
- Learning design that integrates both activity and content structuring languages (e.g., IMS LD [16]), and
- Works focused on evaluation modeling (e.g., IMS QTI [17]).
3. An Overview of University 4.0 and ECPS
- Interconnection to the physical world (Layer 1),
- Collection, cleaning, and homogenization of data, followed by extraction/construction of relevant information (Layer 2),
- Information analysis (Layer 3),
- Decision-making and the generation of actions to be carried out (Layer 4), which relies on both information analysis and the adaptive model of the process (Layer 5). This layer can be considered the intelligent component of the ECPS, encompassing AI.
- Classroom ECPS: Pedagogical activities over short periods, ranging from a few minutes to several hours (practical work sessions, lectures, tutorials, etc.),
- Course ECPS: Pedagogical activities over medium durations, spanning over several days to a few weeks (a project, a teaching module, etc.),
- Curriculum ECPS: Pedagogical activities over extended periods, ranging from several weeks to several months (a semester, an academic year, etc.).
4. Modeling ECPS
- PIM systems are specifically engineered to endure and adapt to frequent alterations in platform technology. For instance, the identical PIM of a teaching sequence (which is modeled by the teacher responsible for the sequence) can be utilized for different PDMs, such as various types of CPS environments (e.g., several practical rooms or several distant students with their own cyber–physical environment) or a recently improved CPS environment with advanced technology. The person responsible for setting up the CPS (engineer, assistant, or teacher) can then configure each CPS to collect the data needed to supervise the teaching sequence.
- The PDM system in a CPS environment can facilitate alternative educational sequences, hence accommodating various PIMs.
- PIM and PDM models are important communication tools when the designer of the two models is not the same: the PDM designer will be able to modify his CPS to collect all the supervision data used in the PIM model, and the PIM designer can adapt their teaching sequence, in particular the steps for validating the student’s progress, according to the data available in the CPS. We feel that this is a very important element in the day-to-day use of our proposal.
4.1. CPS Models Using CPSML
4.2. Teaching Sequence Models Using EML4.0
4.3. ECPS Models Using ECPSML
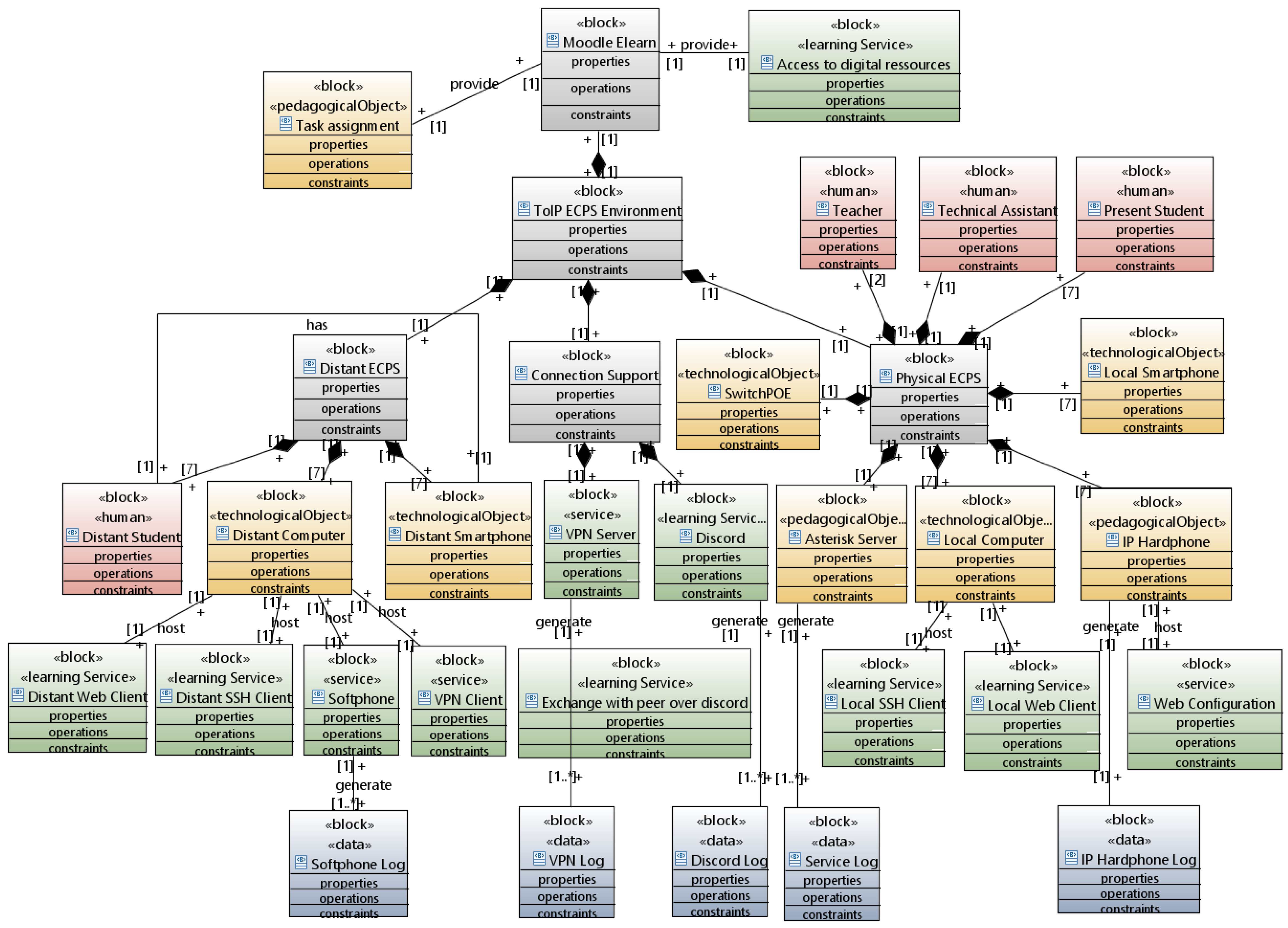
5. Case Study
5.1. Modeling Various Aspects of the System
5.1.1. Equating PDM Aspects with the CPS Model
5.1.2. Aligning PIM Aspects with Pedagogical Models
5.1.3. ECPS Model
5.2. Runtime Application of ECPSML
5.3. Discussion on the Case Study
6. Discussion
- It leverages the recent IoE paradigm, incorporating humans, data, and services as integral components of the cyber–physical system. This integration allows us to model interactions with human elements—learners (e.g., dynamically modifying the learning sequence in real-time) and instructors (e.g., directing teachers to assist students facing difficulties).
- The MDE dimension of our proposal enhances the interoperability and reusability of the developed models. Consequently, a pedagogical sequence can be deployed across various ECPSs (e.g., practical learning environments), and a single ECPS can accommodate multiple pedagogical sequences.
- Our approach is agnostic to the mode of teaching presence. It seamlessly incorporates face-to-face, remote, and blended learning environments and can manage learning spaces composed of multiple interconnected physical locations.
- It addresses the various granular levels present in university curricula—from individual teaching activities to modules, teaching units, semesters, and academic years—allowing for the comprehensive modeling of all teaching sequences.
- The CPS and learning models are distinct and manageable by different individuals who need not be experts in both domains.
- Student progress supervision within the learning sequence is driven by metrics from MAPE loops specific to the CPS but reusable across any teaching sequence that utilizes the same CPS, thus bridging the physical and cyber components of the CPS.
- Our supervision extends beyond physical spaces; it can also encompass cyber dimensions. For instance, a Discord bot can be employed to evaluate interactions among remote students within dedicated channels.
- Currently, our tool for modeling teaching sequences is text-based and requires in-depth knowledge of the model before it can be effectively used by educators. We plan to develop a more user-friendly graphical version that simplifies usage without extensive technical knowledge.
- Additionally, in our experiment, the construction of dashboards used to monitor student progress is predetermined. Enabling teachers to customize dashboard views could enhance utility; this could be achieved by introducing a third model dedicated to dashboard construction, which, when integrated with the ECPS and teaching sequence models, would allow for the automated assembly of these dashboards.
- At present, adaptations to the teaching sequence are static and predefined within the teaching model. Future developments will explore the implementation of an intelligent assistant capable of making runtime adjustments to the sequence.
- Moreover, our experiment has been confined to the classroom level of our architecture. Going forward, we will expand our focus to include the course and curriculum levels, particularly exploring interactions among various ECPS levels to facilitate the comprehensive supervision of the entire student curriculum.
Author Contributions
Funding
Data Availability Statement
Conflicts of Interest
References
- Educause: The Difference Between Emergency Remote Teaching and Online Learning. Available online: https://er.educause.edu/articles/2020/3/the-difference-between-emergency-remote-teaching-and-online-learning (accessed on 12 June 2024).
- Bauer, M.; Bui, N.; De Loof, J.; Magerkurth, C.; Nettsträter, A.; Stefa, J.; Walewski, J.W. Iot reference model. In Enabling Things to Talk; Springer: Berlin/Heidelberg, Germany, 2013. [Google Scholar]
- Fortino, G.; Russo, W.; Savaglio, C.; Viroli, M.; Zhou, M. Modeling Opportunistic Iot Services in Open Iot Ecosystems; WOA: Schleswig-Holstein, Germany, 2017. [Google Scholar]
- Costa, B.; Pires, P.F.; Delicato, F.C.; Li, W.; Zomaya, A.Y. Design and analysis of iot applications: A model-driven approach. In Proceedings of the 14th IEEE International Conferences on Dependable, Autonomic and Secure Computing, Auckland, New Zealand, 8–12 August 2016. [Google Scholar]
- Hussein, M.; Li, S.; Radermacher, A. Model-Driven Development of Adaptive Iot Systems. MODELS (Satellite Events). 2017. Available online: https://ceur-ws.org/Vol-2019/?utm_source=chatgpt.com (accessed on 1 September 2024).
- Muccini, H.; Sharaf, M. Caps: Architecture description of situational aware cyber physical systems. In Proceedings of the 2017 IEEE International Conference on Software Architecture (ICSA), Gothenburg, Sweden, 3–7 April 2017. [Google Scholar]
- Tekinerdogan, B.; Rakshit, M.; Al Ali, R.; Mauro, I.; Eva, N.; Ken, V.; Barisic, A. A feature-based ontology for cyber–physical systems. In Multi-Paradigm Modelling Approaches for Cyber–Physical Systems; Academic Press: Cambridge, MA, USA, 2021; pp. 45–65. [Google Scholar]
- Cyber Physical Systems Public Working Group. Framework for Cyber–Physical Systems, Release 1.0; National Institute for Standards and Technology: Gaithersburg, MD, USA, 2016; pp. 1–266. [Google Scholar]
- Ringert, J.O.; Rumpe, B.; Wortmann, A. From software architecture structure and behavior modeling to implementations of cyber–physical systems. arXiv 2014, arXiv:1408.5690. [Google Scholar]
- Harrand, N.; Fleurey, F.; Morin, B.; Husa, K.E. Thingml: A language and code generation framework for heterogeneous targets. In Proceedings of the ACM/IEEE 19th International Conference on Model Driven Engineering Languages and Systems, Saint-Malo, France, 2–7 October 2016. [Google Scholar]
- Cisco. Digital Transformation with the Internet of Everything. 2016. Available online: https://www.cisco.com/c/dam/m/en_us/ioe/digital-transformation-stories/digital-transformation-with-the-internet-of-everything.pdf (accessed on 9 July 2024).
- Botturi, L. E2ml-educational environment modeling language. In EdMedia+ Innovate Learning; Association for the Advancement of Computing in Education (AACE): Asheville, NC, USA, 2003. [Google Scholar]
- Martel, C.; Vignollet, L.; Ferraris, C.; Durand, G. Ldl: A language to model collaborative learning activities. In Proceedings of the 2006 World Conference on Educational Multimedia, Hypermedia and Telecommunications (ED-MEDIA’2006), Orlando, FL, USA, 26–30 June 2006. [Google Scholar]
- Caeiro-Rodrıguez, M. POEML: A separation of concerns proposal to instructional design. In Handbook of Visual Languages for Instructional Design: Theories and Practices; IGI Global: Hershey, PA, USA, 2008. [Google Scholar]
- Bohl, O.; Scheuhase, J.; Sengler, R.; Winand, U. The sharable content object reference model (SCORM)—A critical review. In Proceedings of the International Conference on Computers in Education, Auckland, New Zealand, 3–6 December 2002; Volume 2, pp. 950–951. [Google Scholar]
- Koper, R.; Olivier, B. Representing the learning design of units of learning. J. Educ. Technol. Soc. 2004, 7, 97–111. [Google Scholar]
- Abelló, A.; Rodríguez, M.E.; Urpí, T.; Burgués, X.; Casany, M.J.; Martín, C.; Quer, C. LEARN-SQL: Automatic Assessment of SQL Based on IMS QTI Specification. In Proceedings of the 2008 Eighth IEEE International Conference on Advanced Learning Technologies, Santander, Spain, 1–5 July 2008; pp. 592–593. [Google Scholar]
- Quezada-Sarmiento, P.-A.; Enciso, L.; Washizaki, H.; Hernandez, W. Body of knowledge on iot education. In Proceedings of the WEBIST, Seville, Spain, 18–20 September 2018; pp. 449–453. [Google Scholar]
- Burd, B.; Barker, L.; Divitini, M.; Perez, F.A.F.; Russell, I.; Siever, B.; Tudor, L. Courses, content, and tools for Internet of things in computer 137science education. In Proceedings of the 2017 ITiCSE Conference on Working Group Reports, Bologna, Italy, 3–5 July 2017; Association for Computing Machinery: New York, NY, USA, 2018; pp. 125–139. [Google Scholar]
- Yang, Y.; Yu, K. Construction of distance education classroom in architecture specialty based on Internet of things technology. Int. J. Emerg. Technol. Learn. (IJET) 2016, 11, 56–61. [Google Scholar] [CrossRef]
- Moreira, F.T.; Magalhaes, A.; Ramos, F.; Vairinhos, M. The power of the Internet of things in education: An overview of current status and potential. In Proceedings of the Conference on Smart Learning Ecosystems and Regional Development, Aveiro, Portugal, 22–23 June 2017; Springer: Berlin/Heidelberg, Germany, 2017; pp. 51–63. [Google Scholar]
- Takpor, T.; Atayero, A.A. Integrating Internet of things and ehealth solutions for students’ healthcare. In Proceedings of the World Congress on Engineering, London, UK, 1–3 July 2015; World Congress on Engineering: London, UK; Volume 1. [Google Scholar]
- Palma, D.; Agudo, J.; Sanchez, H.; Macıas, M. An Internet of things example: Classrooms access control over near field communication. Sensors 2014, 14, 6998–7012. [Google Scholar] [CrossRef] [PubMed]
- Bachir, S. Towards University 4.0: A Model Driven Engineering Method to Design Educational Cyber Physical Systems. Ph.D. Thesis, University of Pau and Pays de l’Adour, Pau, France, January 2022. [Google Scholar]
- Lee, J.; Bagheri, B.; Kao, H.-A. A cyberphysical systems architecture for industry 4.0-based manufacturing systems. Manuf. Lett. 2015, 3, 18–23. [Google Scholar] [CrossRef]
- Autonomic Computing. An Architectural Blueprint for Autonomic Computing; IBM White Paper; IBM: Armonk, NY, USA, 2006; Volume 31, pp. 1–6.
- Gallon, L.; Abénia, A.; Dubergey, F.; Négui, M. Using a Telepresence Robot in an Educational Contex. In Proceedings of the 15th International Conference on Frontiers in Education: Computer Science and Computer Engineering (FECS), Las Vegas, NV, USA, 28 July–1 August 2019. [Google Scholar]
- Bezivin, J. On the unification power of models. Softw. Syst. Model. 2005, 4, 171–188. [Google Scholar] [CrossRef]
- Bachir, S.; Gallon, L.; Aniorte, P.; Abenia, A. A Model Driven Method to Design Educational Cyber Physical Systems. In Proceedings of the 16th International Conference on Software Technologies (ICSOFT 2021), Online, 6–8 July 2021. [Google Scholar]
- OMG Systems Modeling Language (OMG SysML). Available online: https://sysml.org/.res/docs/specs/OMGSysML-v1.4-15-06-03.pdf (accessed on 12 June 2024).
- Allilaire, F.; Idrissi, T. Adt: Eclipse development tools for atl. In Proceedings of the Second European Workshop on Model Driven Architecture (MDA) with an Emphasis on Methodologies and Transformations, Canterbury, UK, 7–8 September 2004. [Google Scholar]






















Disclaimer/Publisher’s Note: The statements, opinions and data contained in all publications are solely those of the individual author(s) and contributor(s) and not of MDPI and/or the editor(s). MDPI and/or the editor(s) disclaim responsibility for any injury to people or property resulting from any ideas, methods, instructions or products referred to in the content. |
© 2024 by the authors. Licensee MDPI, Basel, Switzerland. This article is an open access article distributed under the terms and conditions of the Creative Commons Attribution (CC BY) license (https://creativecommons.org/licenses/by/4.0/).
Share and Cite
Gallon, L.; Salameh, K.; Chbeir, R.; Bachir, S.; Aniorté, P. Educational Cyber–Physical Systems (ECPSs) for University 4.0. Information 2024, 15, 790. https://doi.org/10.3390/info15120790
Gallon L, Salameh K, Chbeir R, Bachir S, Aniorté P. Educational Cyber–Physical Systems (ECPSs) for University 4.0. Information. 2024; 15(12):790. https://doi.org/10.3390/info15120790
Chicago/Turabian StyleGallon, Laurent, Khouloud Salameh, Richard Chbeir, Samia Bachir, and Philippe Aniorté. 2024. "Educational Cyber–Physical Systems (ECPSs) for University 4.0" Information 15, no. 12: 790. https://doi.org/10.3390/info15120790
APA StyleGallon, L., Salameh, K., Chbeir, R., Bachir, S., & Aniorté, P. (2024). Educational Cyber–Physical Systems (ECPSs) for University 4.0. Information, 15(12), 790. https://doi.org/10.3390/info15120790

