Next Article in Journal
A Human-Centered Approach to Academic Performance Prediction Using Personality Factors in Educational AI
Next Article in Special Issue
Prescribing the Future: The Role of Artificial Intelligence in Pharmacy
Previous Article in Journal
Post-Natural Disasters Emergency Response Scheme Selection: An Integrated Application of Probabilistic T-Spherical Hesitant Fuzzy Set, Penalty-Incentive Dynamic Attribute Weights, and Non-Compensation Approach
Previous Article in Special Issue
Harnessing AI in Anxiety Management: A Chatbot-Based Intervention for Personalized Mental Health Support
 
 
Font Type:
Arial Georgia Verdana
Font Size:
Aa Aa Aa
Line Spacing:
Column Width:
Background:
Article

Predicting Peritoneal Dialysis Failure Within the Next Three Months Based on Deep Learning and Important Features Analysis

1
College of Artificial Intelligence, National Yang Ming Chiao Tung University, Tainan 711, Taiwan
2
Division of Nephrology, Department of Internal Medicine, Shin-Kong Wu Ho-Su Memorial Hospital, Taipei 111, Taiwan
3
Department of Medicine, Fu-Jen Catholic University School of Medicine, Taipei 242, Taiwan
*
Author to whom correspondence should be addressed.
Information 2024, 15(12), 776; https://doi.org/10.3390/info15120776
Submission received: 17 October 2024 / Revised: 19 November 2024 / Accepted: 30 November 2024 / Published: 5 December 2024
(This article belongs to the Special Issue Artificial Intelligence and Data Science for Health)

Abstract

This study aims to develop a deep learning model to predict peritoneal dialysis (PD) failure within the next three months using data from the preceding three months. Background: PD patients typically perform treatments at home and visit the clinic only once per month, leading to significant gaps in clinical care and increased risks of PD failure, which may necessitate a transition to hemodialysis (HD). Current studies on PD patients largely focus on predicting PD failure, mortality risk, and hospitalization through traditional machine learning methods, with limited application of deep learning for this purpose. Methods: We collected comprehensive patient data, including demographic information, comorbidities, medication history, biochemical test results, dialysis prescriptions, and peritoneal equilibrium test outcomes. After preprocessing, we employed time-series deep learning models to train and make predictions. Results: The model achieved a prediction accuracy of 89% and an AUROC of 92%, outperforming previous methods used for PD failure prediction. Conclusion: This approach not only improves prediction accuracy but also identifies key features that can aid clinicians in developing more precise treatment plans and enhancing patient care.

Graphical Abstract

1. Introduction

Taiwan reports the highest global incidence and prevalence rates of end-stage renal disease (ESRD) requiring dialysis. Dialysis treatment is primarily divided into hemodialysis (HD) and peritoneal dialysis (PD). HD patients are required to visit the hospital multiple times per week, which can be time-consuming and disruptive to their daily lives. In contrast, PD can be performed at home, offering greater convenience and typically shorter treatment durations without the need for hospital facilities. Despite its clinical advantages, such as superior three-year survival rates, better preservation of residual renal function, and improved quality of life, the number of Taiwanese patients choosing PD has declined. Furthermore, PD is more cost-effective than HD. However, it comes with limitations and risks, including the progressive loss of residual kidney function and declining peritoneal function, which may result in inadequate clearance and ultrafiltration. Consequently, about 35% of PD patients eventually transition to HD [1,2].
PD offers a convenient treatment option for kidney disease patients. However, PD failures often necessitate a transition to HD, which not only increases medical costs but also heightens the risk of prolonged hospitalization, significantly affecting patients’ quality of life. To address this issue, we plan to analyze various patient data provided by hospitals, including basic demographic information (such as gender, height, and weight), biochemical test results (calcium, phosphate, bicarbonate, albumin, cholesterol, etc.), medication history, comorbidities (such as diabetes and chronic diseases), and the causes of ESRD. Due to the challenges associated with obtaining patient data, which often result in data gaps and inconsistencies, we must develop robust data preprocessing techniques tailored to the different types of data to optimize the use of real-world patient data.
The patient data that we collected are time-series data. In our approach to handling this, we were inspired by the work of Hua et al. [3], who applied LSTM-based models for time-series traffic and user mobility predictions, and Mehtab et al. [4], who utilized LSTM for historical stock data to predict prices. Based on these works, we have incorporated LSTM models into our deep learning approach to enhance predictive accuracy in similar time-series forecasting tasks. Given the sequential nature of the monthly patient data, we focus on training LSTM networks to analyze the complex relationships among patient features.
For the anomaly detection task, we drew inspiration from the work of Yibo Zhou [5], which uses data reconstruction to quantify normality and detect anomalies. We adopted a similar approach, employing an unsupervised deep learning model, Autoencoder, for anomaly detection. This model allows us to identify deviations by reconstructing input data and highlighting discrepancies that indicate anomalies. Our goal is to improve the accuracy of predicting PD failure within three months, thereby reducing the likelihood of such failures. An effective predictive model would be highly beneficial for clinical monitoring and timely interventions.
The contributions of this work are summarized as follows:
  • We introduce a novel approach by applying advanced deep learning techniques to predict PD failure within the next three months;
  • Despite using a dataset with limited patient data and significant missing values, we achieved a high accuracy of 89% and an AUROC of 92% through specialized data imputation and preprocessing methods;
  • Our data analysis identified key features, enabling healthcare professionals and researchers to closely monitor patients based on these critical indicators.
  • Predicting PD failure allows physicians to adjust treatment plans early, potentially preventing the transition to HD. This proactive approach reduces the risk of prolonged hospitalization and lowers medical costs.
This paper is organized as follows: Section 2 reviews previous research related to PD. Section 3 explains the deep learning methods used in this study. Section 4 outlines the overall model architecture and methodology. Section 5 presents the experimental results. Finally, Section 6 discusses the outcomes, future applications, and potential areas for improvement.

2. Related Work

The existing literature on peritoneal dialysis (PD) techniques primarily focuses on predicting technique failure [6,7], mortality risk [8,9], hospitalization duration [10,11], and other related prognostics [12,13,14,15]. A review of PD-related studies [4,5,6,7,8,9,10,11,12,13,14,15] reveals that previous research predominantly employs standard data analysis methods, such as logistic regression and basic artificial neural networks (ANNs).
Below, we highlight several PD-related studies. Tang et al. [8] utilized Recurrent Neural Networks (RNNs) and Gated Recurrent Units (GRUs) to predict mortality risk in PD patients, comparing their predictive performance with logistic regression (LR). Their approach aimed to enable dynamic monitoring and improve the accuracy of patient condition forecasts. Noh et al. [9] analyzed data from a large cohort of PD patients in South Korea, applying various traditional machine learning algorithms and deep learning neural networks. Their models significantly improved the accuracy of mortality risk predictions, aiding clinical decision-making. Wu et al. [10] employed data mining techniques to develop a scoring tool for predicting the hospitalization duration of PD patients, with the objective of enhancing clinical decision-making and improving resource allocation within hospitals. Kong et al. [11] used a stacked generalization model for prediction, incorporating rigorous model development and validation processes to improve the accuracy of hospitalization duration forecasts for PD patients. Bai et al. [16] explored multiple applications of artificial intelligence technologies in PD, including diagnosis, treatment planning, and disease management. They also examined the development of machine learning and deep learning in PD, discussing potential future challenges and directions in the field. Brito et al. [17] employed a data mining approach to classify serum creatinine values in patients undergoing continuous ambulatory PD (CAPD), aiming to improve the accuracy of patient condition monitoring and assist clinicians in formulating more effective treatment plans. This review maintains a professional and academic tone, providing a concise overview of relevant studies and their contributions to the field of PD.
However, as the number of potential predictive variables increases, the complex interactions among these variables pose technical challenges for traditional analytical methods. According to the existing literature, prediction accuracy typically ranges from 80% to 86%, excluding results affected by distorted data, which is insufficient for precise predictions. This study uses a limited dataset of PD patients and applies various data preprocessing techniques to maximize the utility of the available data. By leveraging the non-linear capabilities of neural networks, we train a deep learning model to predict whether a patient will experience PD failure within the next three months. In this study, we achieved a prediction accuracy of 89% and an AUROC of 92%. Compared to previous research, our model demonstrates higher predictive accuracy, aiding clinicians in the early detection of patient conditions and reducing the risk of PD failure.

3. Preliminaries

Due to the temporal nature of the dataset provided by the hospital for PD patients, we selected Long Short-Term Memory (LSTM) [18,19,20,21], a type of Recurrent Neural Network (RNN) [22], and employed an Autoencoder [23] for training and prediction. Below is a brief overview of the LSTM and Autoencoder models.

3.1. LSTM

LSTM uses a memory block with gates (input, output, forget) to control the flow of information and store temporal states. Unlike traditional RNNs, its memory cells have trainable weights that decide which information is passed forward. This enables LSTM to effectively model time-series data with long-term dependencies, making it well-suited for our problem.

3.2. Autoencoder

An Autoencoder is a neural network used for unsupervised learning and feature extraction, primarily for dimensionality reduction. It consists of an encoder that compresses input data x into a lower-dimensional representation z and a decoder that reconstructs z back to  x ^ .
The loss function, typically mean square error (MSE), measures the difference between x and  x ^ :
L ( x , x ^ ) = 1 n i = 1 n ( x i x ^ i ) 2 ,
where n is the number of samples. The goal is to minimize the reconstruction error, making  x ^  as close as possible to x.
Given the temporal nature of peritoneal dialysis patient data, LSTM is particularly well-suited for capturing long-term dependencies, offering significant advantages over traditional models like XGBoost for forecasting patient conditions. In addition, Autoencoders excel at anomaly detection by reconstructing data and identifying deviations through low-dimensional representations. While these models have certain computational limitations, their architecture aligns closely with our objectives, enabling improved accuracy in both predictions and anomaly detection.

4. Proposed Solutions

4.1. Problem Definition

In this section, we first define our research problem:
  • Input: The data provided by the hospital include basic information about PD patients, biochemical data from health check-ups, medication history, comorbidities, and causes of end-stage renal disease. The dataset contains both successful cases, where patients continue with PD, and failed cases, where patients transitioned to HD or, in some instances, resulted in death;
  • Output: The deep learning model predicts whether the patient’s data will indicate PD failure within the next three months. An output of 1 represents success, while an output of 0 indicates failure;
  • Objective: By utilizing a deep learning model to analyze complex data from the past three months, we aim to improve the accuracy of predicting PD failure in the subsequent three months. This approach also seeks to reduce the likelihood of patients transitioning to HD or experiencing fatal outcomes as a result of PD failure;
  • Constraints: The limitations of this study can be categorized into two parts:
    -
    Lack of data integrity: Medical data are inherently challenging to obtain. In addition to the limited volume of PD failure cases, much of the patient data was historically recorded on paper, leading to high rates of missing data. Therefore, research into methods for imputing missing values and preprocessing data is essential;
    -
    Uncertainties in data labeling: During PD treatment, monthly data are recorded until the treatment fails and the patient transitions to HD or passes away. However, certain biochemical or physical changes may occur in patients several months before treatment failure. Similarly, patients who appear stable may develop abnormalities later on. As the data approach the final months, it becomes increasingly difficult to definitively classify them as normal. Due to the varying conditions of each patient, the lengths of these ambiguous periods differ, making it challenging to accurately label data from these uncertain periods. Readers are referred to Figure 1 for further details.

4.2. Overview of Our Model

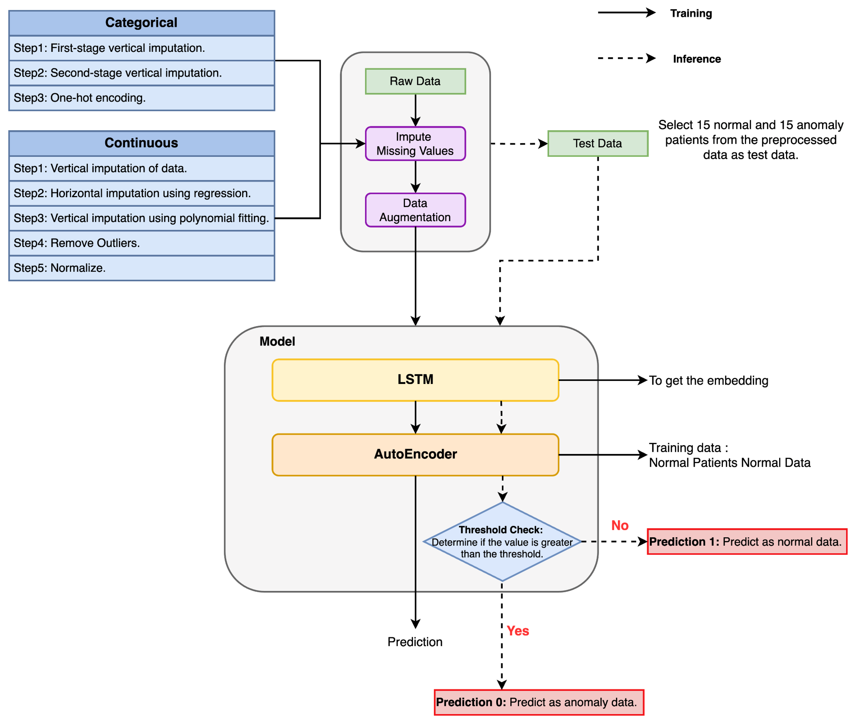
After collecting the data provided by the hospital, we begin by preprocessing them, which involves filling in missing values and augmenting the data. The imputation method varies depending on whether the features are continuous or categorical. Continuous features are handled using a three-stage filling method, while categorical features follow a two-stage approach. Once the missing values are addressed, we augment the data in categories with smaller sample sizes to avoid data imbalance during model training.
Our model architecture consists of two modules: LSTM and Autoencoder. The preprocessed data are first fed into the LSTM to capture temporal dependencies within the input. The output from the LSTM is then passed through a dense layer, transforming the features for further processing or output generation. This output, representing the key features extracted from the time series, is subsequently fed into the unsupervised Autoencoder.
In the Autoencoder, the encoder reduces the dimensionality, and the decoder reconstructs the input data. A smaller loss between the input and output indicates a more accurate model. When the input data differ significantly from normal patterns, the reconstruction loss will be larger, enabling the model to detect anomalies. This capability is essential for predicting potential failure in a patient’s PD treatment. The overall process is illustrated in Figure 2.
The LSTM model excels at handling time-series data due to its memory cells, which capture long-term dependencies, making it ideal for analyzing patients’ monthly sequential measurements. Compared to traditional RNNs, the LSTM addresses the vanishing gradient problem through its forget, input, and output gates, ensuring accuracy in long-term predictions. The Autoencoder, with its unsupervised learning capability, is highly effective for anomaly detection. By measuring discrepancies between input data and reconstructed data, it can detect anomalies, enhancing the ability to predict abnormal conditions in patients.

4.3. Data Preprocessing

Before training the model, we must preprocess the patient data provided by the hospital, with particular focus on addressing missing values. Some patient features are measured every three or six months, and, in some cases, data may be partially missing. To fully leverage the real patient data, we develop suitable imputation methods to prevent data loss. First, we classify the raw data into two categories: continuous numerical features and categorical features. Appropriate imputation methods are then applied to each. Continuous features undergo a three-stage imputation process, while categorical features follow a two-stage imputation process.

4.3.1. Continuous Features: Three-Stage Imputation Process

For continuous numerical features, we begin with the initial stage of vertical data imputation, as shown in Figure 3. Missing values for the same patient and feature are imputed with the preceding and following values if they are identical (highlighted in the red box). If the preceding and following values differ, no imputation is performed (highlighted in the green box).
The second stage involves horizontal regression imputation, as illustrated in Figure 4 and Figure 5. We begin by counting the number of missing values for each patient feature and then arrange the features in ascending order based on the number of missing values. For example, as shown in Figure 4, we start with feature B, which has the most missing values. Data from months without missing values (highlighted in green) are used as the training set for the regression model. Once trained, the model uses data from features A, C, and D—each with fewer missing values—to predict and impute the missing value x in feature B. Feature C is imputed in a similar manner, as depicted in Figure 5: data from months without missing values are used to train a new model. Data from features A and D are then used to predict and impute the missing value y in feature C. This process is repeated until all features are fully imputed.
However, some residual missing values may still remain. To prevent introducing additional errors, previously filled data are not used to impute the remaining missing values. In the third stage, we apply polynomial fitting for vertical imputation. This involves fitting polynomial curves to the data points of the same feature across different months for the same patient to predict missing values. If a patient’s specific feature has values for only one month and lacks data for all other months, no imputation is performed. For data spanning 2–4 months, a linear polynomial is used to estimate missing values. For data spanning 4–6 months, a quadratic polynomial is applied. For periods of 6–15 months, a cubic polynomial is used, and, for durations of 15–40 months, a quintic polynomial is applied. For periods exceeding 40 months, a septic polynomial is employed.
After imputing the missing values, we apply sequential z-score outlier detection to each feature. This step removes extreme outliers to prevent them from disproportionately influencing other values during normalization. This ensures that the deep learning model can effectively learn meaningful patterns during training, ultimately improving the accuracy of its predictions.
Finally, each feature undergoes normalization, a critical preprocessing step that scales all features to a uniform standard. This enhances the model’s convergence speed and prevents any single feature from excessively influencing model performance, thereby ensuring that all features contribute equally to the learning process and improving the model’s stability and overall accuracy.
The three-stage imputation method is designed to progressively address various types of missing data challenges. In the first stage, the vertical imputation method preserves the continuity of individual patient data, preventing interruptions in short-term data. Next, horizontal regression imputation utilizes correlations among features to predict missing values using a regression model, thereby enhancing data completeness. Finally, polynomial fitting offers an imputation approach specifically tailored for longer time series, improving model stability in long-term data predictions.

4.3.2. Categorical Features: Two-Stage Imputation Process

For categorical features, we begin with vertical imputation in the first phase, as shown in Figure 3. In the subsequent phase, any remaining missing values for the same patient and feature are imputed using methods tailored to three distinct scenarios, as illustrated in Figure 6. Finally, one-hot encoding is applied to each feature to facilitate model processing.
  • Case 1: If the values before and after the missing data differ, they are used sequentially to impute the missing entries;
  • Case 2: If no reference values precede the missing data, the nearest subsequent value is used for imputation;
  • Case 3: If no data are available for a patient’s feature, a new category labeled “No Data” (Z in Figure 6) is assigned to indicate the absence of information.

4.4. Data Augmentation

After data preprocessing, we identified an insufficiency in the amount of data for anomalous patients. An imbalance between normal and anomalous patient data can cause the deep learning model to overfit to the more abundant normal data. To address this, we employ a SMOTE (Synthetic Minority Over-sampling Technique)-like method, known as Random SMOTE, for data augmentation. Random SMOTE is a variation of SMOTE that introduces randomness to generate more diverse synthetic samples. From the minority class samples, a sample  x i  is randomly selected, and its k nearest neighbors are identified. A new sample  x new  is by interpolating between  x i  and one of its nearest neighbors  x i , nn , which is randomly selected from the identified neighbors, as follows:
x new = x i + λ × ( x i , nn x i ) ,
where  λ  is a random variable, to balance the dataset. This further enhances the generalization ability and predictive performance of the model, and is specifically used to address class imbalance problems.

4.5. Deep Learning Model

Model training consists of two parts: LSTM and Autoencoder. The preprocessed patient data are first fed into the LSTM, which outputs an embedding, capturing temporal patterns. This embedding is then used as input to the Autoencoder. The loss is calculated between the original embedding and the one reconstructed by the Autoencoder’s decoder. The magnitude of this loss determines whether the patient’s data are classified as normal or anomalous.

4.5.1. LSTM

To extract important information from the dataset, we selected the LSTM model, which is specialized for time-series data, to obtain embeddings with more effective information for each record. The input data have a dimension of  ( n , m , 3 ) , where n represents the total number of data points, m represents the dimension of features, and 3 corresponds to the data collected over three months for each patient as one record. The training process employs 10-fold cross-validation, dividing the data into 10 parts and performing 10 rounds of training and validation. In each round, one part is used as the validation set, while the remaining nine parts serve as the training set. The model’s final performance is the average of these ten rounds, aimed at improving its generalization ability and stability.
In this work, the loss function used for the LSTM is MSE, which measures the squared difference between the predicted values and the actual values. The MSE is calculated by the following equation:
L MSE = 1 T t = 1 T ( y t y ^ t ) 2 ,
where  y t  is the actual value,  y ^ t  is the predicted value, and T is the sequence length. The goal of the training process is to minimize this error using Backpropagation and Gradient Descent methods, thereby improving the model’s predictive accuracy. The output data have a dimension of  ( n , p ) , where p is an experimentally determined parameter, which is further discussed in the experimental results section. This parameter significantly impacts the predictive accuracy of the Autoencoder.

4.5.2. Autoencoder

In the Autoencoder used in this study, the number of neurons in each layer of the encoder gradually decreases, compressing the input data into a low-dimensional latent representation. The decoder is responsible for reconstructing this latent representation back into the original input data. It has a structure similar to the encoder but in reverse, gradually increasing the number of neurons in each layer to match the final output dimension with the original input data. The loss function used is MSE, with the goal of minimizing the error between the reconstructed and original data.
In this study, the Autoencoder is trained exclusively on data from normal patients. During the training process, the model minimizes the loss as much as possible. Consequently, during testing, anomalous data are expected to produce significantly higher loss, while normal data will result in a lower loss. This enables the model to effectively distinguish between normal and anomalous input data.
Therefore, a threshold for the loss value must be established to differentiate between normal and anomalous data. If the loss exceeds this threshold, the data are classified as anomalous; if the loss falls below it, the data are classified as normal. As such, the loss for normal data from both normal and anomalous patients should be below the threshold, while the loss for anomalous data from anomalous patients should exceed it.
The procedure for setting the threshold is as follows. During the training process, the mean and variance of the difference between the output and input are calculated. Next,  T i  is defined as the mean plus i times the standard deviation, so T represents the set of candidate thresholds  T = { T 1 , T 2 , , T n } .
We define the symbol  | |  to represent cardinality, which refers to the number of elements in a set. Thus,  | N |  represents the total number of normal data points,  | A |  represents the total number of normal data points from anomalous patients, and  | M |  represents the total number of anomalous data points. For each threshold  T i :
  • Let  N T i  be the number of normal data points from normal patients less than or equal to  T i ;
  • Let  N > T i  be the number of normal data points from normal patients greater than  T i ;
  • Let  A T i  be the number of normal data points from anomalous patients less than or equal to  T i ;
  • Let  A > T i  be the number of normal data points from anomalous patients greater than  T i ;
  • Let  M T i  be the number of anomalous data points from anomalous patients less than or equal to  T i ;
  • Let  M > T i  be the number of anomalous data points from anomalous patients greater than  T i .
Since the threshold is the primary criterion for distinguishing between normal and anomalous data, its value has a significant impact on the overall accuracy. The weight  W ( T i )  is composed of two parts: the first part is the proportion of normal data below the threshold relative to all normal data, and the second part is the proportion of anomalous data above the threshold, indicating the model’s ability to correctly classify anomalous data. The formula is as follows:
W ( T i ) = α · N T i | N | + A T i | A | + β · M > T i | M | ,
where  α  and  β  are weight coefficients reflecting the relative importance of the two components in the weight calculation; both are set to 0.5 in our experiments. By comparing the weight  W ( T i )  to each  T i , the threshold with the highest weight is selected as the optimal threshold:
T best = arg max T i T W ( T i ) .
We conducted the experiment 10 times, calculating an optimal threshold  T best  in each trial. Let the optimal thresholds for each experiment be  T best ( 1 ) , T best ( 2 ) , , T best ( 10 ) . The final optimal threshold is the average of these 10 experiments:
T final = 1 10 j = 1 10 T best ( j ) .
Using the above experimental method, we determine the most suitable threshold for the data, which serves as the criterion for the Autoencoder to classify whether the data are normal or anomalous.

4.6. Feature Importance Analysis

In the data analysis section, we utilize the SHAP (Shapley Additive exPlanations) [24] method to identify important features. SHAP assigns an importance value to each feature, indicating its contribution to the prediction outcome and the extent of its influence on the model’s results. The larger the value, the greater the feature’s impact on the model’s output. By analyzing these feature importance values, we can identify which features play a critical role in the prediction process and focus further analysis or optimization on these key features. This method also helps doctors understand which features are most significant to diagnostic outcomes, thereby enhancing the reliability of clinical decisions.

5. Experiments

5.1. Dataset

The patient data provided by the hospital consist of monthly reports from 2015 to 2021. In terms of data definition, PD “failure” patients are those who transitioned to HD due to poor PD outcomes or died during PD treatment. PD “success” patients are those who continuously and uninterruptedly underwent PD treatment. Based on these definitions, the hospital provided data for 75 PD failure patients and 79 PD success patients, totaling 154 patients. However, data from 3 PD success patients were removed due to a high rate of missing values, resulting in a final dataset of 75 PD failure patients and 76 PD success patients, totaling 151 patients.
Additionally, to ensure no overlap between the training and test sets, we selected 15 patients from both the PD failure and success groups for the test set. The remaining 60 PD failure patients and 61 PD success patients were used for the training set.
Recall that each data point represents information from three months, and our objective is to predict whether PD failure will occur within the subsequent three months. For PD failure patients (hereinafter referred to as anomalous patients), if PD treatment continues for the next three months without failure, the current data are labeled as normal. However, if any data from the next three months indicate PD failure, the current data point is labeled as anomalous, as shown in Figure 7. For patients continuously undergoing PD treatment (hereinafter referred to as normal patients), all data points are labeled as normal.

5.2. Evaluate Metrics

We used three performance metrics: accuracy, the confusion matrix, and the Area Under the Receiver Operating Characteristic Curve (AUROC) [25,26].

5.3. Training Setting

The parameter settings for constructing the LSTM and Autoencoder models were determined through experimentation, with the results detailed in Section 5.5. The LSTM model architecture consists of two LSTM layers with 64 and 32 neurons, respectively, and LeakyReLU as the activation function. This is followed by a dense layer with 64 neurons. The final dense layer has an output dimension of 1, with a sigmoid activation function, as illustrated in Figure 8. The parameters for training the LSTM model are as follows: the number of epochs is set to 30, the batch size to 4, and the learning rate is initialized at 0.01 with a decay rate of 0.5. The loss function used is mean square error (MSE), and the optimizer is configured as AdamW [27,28], as shown in Table 1.
The Autoencoder model architecture is as follows: the encoder consists of three dense layers with 64, 32, and 16 neurons, respectively, while the decoder mirrors this with three dense layers containing 16, 32, and 64 neurons, respectively. The activation function for both the encoder and decoder is set to sigmoid, as shown in Figure 9. The training parameters for the Autoencoder model are as follows: the number of epochs is set to 200, the batch size to 4, and the optimizer is Adadelta, as shown in Table 2.

5.4. Results

The missing rate of the dataset is shown in Figure 10, which illustrates the proportion of missing values for each feature. To maximize the use of real patient data for imputing missing values and to minimize the risk of error introduced by imputation, we exclude features with a missing rate higher than 50%. The remaining features consist of 19 continuous features and 12 categorical features, for a total of 31 feature items. The training data include 60 PD failure patients and 61 PD success patients, while the test data consist of 15 PD failure patients and 15 PD success patients.
For the LSTM model’s training data, normal data include both normal data from normal patients and normal data from anomalous patients before they became anomalous. As a result, the amount of normal data far exceeds that of anomalous data. To prevent overfitting during model training, we randomly select 500 data points from the normal dataset. Additionally, we apply the random SMOTE data augmentation method to the anomalous data to balance the amounts of normal and anomalous data.
The training data for the Autoencoder model consist entirely of normal data. By minimizing the error between the reconstructed data and the original input, we ensure that anomalous data will result in significantly higher errors, allowing the model to differentiate between normal and anomalous data. Using Formulas (3) to (5), we define the threshold for the Autoencoder as 0.5.
In the test set, we divide the normal data from 15 normal patients, as well as the normal and anomalous data from 15 anomalous patients, into four equal parts. From each part, we select the middle data point, ensuring that each category of the test dataset contains 60 data points. This approach prevents bias when calculating prediction accuracy.
After training the LSTM and Autoencoder models, we pass the 180 test data points through the LSTM model, generating 64-dimensional embeddings. These embeddings are then input into the Autoencoder, and the output loss is compared to a threshold of 0.5 to determine whether the test data are normal or anomalous. A loss below 0.5 indicates normal data, while a loss above 0.5 indicates anomalous data. The final accuracy reaches 0.89.
In Figure 11, for normal data from normal patients, 59 data points fall below the threshold and are predicted as normal, while 1 data point exceeds the threshold and is predicted as anomalous. The prediction accuracy is 0.98.
In Figure 12, for normal data from anomalous patients, 41 data points fall below the threshold and are predicted as normal, while 19 data points exceed the threshold and are predicted as anomalous. The prediction accuracy is 0.68.
In Figure 13, for anomalous data from anomalous patients, 0 data points fall below the threshold, while 60 data points exceed the threshold and are predicted as anomalous. The prediction accuracy is 1.0.
Figure 14 presents the ROC curve with an AUROC value of 0.92, indicating that the model exhibits high accuracy in distinguishing between positive and negative samples. Even at a low false positive rate (FPR), the true positive rate (TPR) is already very high. This demonstrates that the model can correctly identify most positive samples while maintaining a low false positive rate.
By observing the model’s prediction results, we found that a significant portion of the normal data from anomalous patients were predicted as anomalous. This may be due to subtle changes in the patients’ data or physical condition occurring a few months before PD failure, leading the model to more easily classify tese data as anomalous. To verify this phenomenon, we passed all test data through the LSTM to generate embeddings and visualized their distribution using PCA, as shown in Figure 15. The anomalous data from anomalous patients are primarily distributed on the right side, while the normal data from normal patients are concentrated on the left. Some normal data from anomalous patients are distributed on the right, resembling anomalous data from anomalous patients, while other data points are on the left, similar to normal data from normal patients. This confirms that the normal data from anomalous patients can confuse the model’s predictions. Defining the transitional data of patients as either normal or anomalous is one of the key factors affecting the accuracy of this study.
Although a significant portion of the normal data from anomalous patients were predicted as anomalous, this prediction can be considered an early warning that these patients may experience PD failure in the near future. In other words, while the prediction may technically be incorrect, it still provides valuable information for physicians to monitor these patients more closely. We further explore this useful information in Figure 16. Figure 16 shows the Cumulative Distribution Function (CDF) of PD failures over time. The x-axis represents the actual months when the data points transitioned to anomalies, while the y-axis indicates the proportion of the 79 data points identified as anomalies over time. The data points exceeding the threshold for these anomalous patients are depicted in the CDF plot. Although some normal data from anomalous patients do not immediately become anomalous, they exhibit PD failure within a few months. By the third month, 60 data points have transitioned to anomalies, accounting for approximately 76%. By the fourteenth month, all remaining normal data points from anomalous patients have fully transitioned to anomalies, reaching 100%. Most data points transition to anomalies within the first few months.
Figure 17 presents the feature importance values calculated using the SHAP method. The horizontal axis represents the mean absolute SHAP value for each feature, with higher values indicating a greater influence on the model’s predictions. The vertical axis lists the top-10 most important features, which include “Albumin (gm/dl)”, “4Hr Creatinine D/P”, “AGE”, “Years of treatment”, “Have Diabetes”, “Alkaline-P (IU/L)”, “Na (meq/L)”, “Positive for hepatitis B surface antigen”, “P (mg/dL)”, and “iCa (mg/dL)”. Among these, “Albumin (gm/dL)” is the most impactful feature, followed by “4Hr Creatinine D/P” and “AGE”.
Consultations with nephrologists confirmed that the top-10 features identified by the model closely align with clinical observations on PD outcomes. For instance, albumin levels are indicators of a patient’s nutritional and inflammatory status, with low levels often associated with poor prognosis and an increased risk of PD failure. Monitoring albumin enables clinicians to address nutritional deficiencies early, potentially improving patient outcomes. Similarly, diabetes significantly impacts PD success rates, as diabetic patients are more prone to complications such as infections and inflammation, which can compromise dialysis effectiveness. The model’s identification of diabetes as a key predictive feature underscores the importance of closer monitoring and tailored treatment plans for diabetic patients on PD.
This analysis offers valuable insights, allowing clinicians to prioritize these critical features, refine treatment strategies, and enhance the accuracy of predictions. By focusing on these factors, clinicians can support proactive, informed decision-making and improve patient outcomes.
We calculated the mean, median, maximum, and minimum values for the 10 important features in both normal and anomalous patients to observe the differences between them. These findings are presented in Table 3. The values for “Have Diabetes” and “Positive for hepatitis B surface antigen” represent the likelihood of having these conditions, with values closer to 0 indicating a lower probability. It is observed that, except for the mean values of “Albumin (gm/dL)”, “Na (meq/L)”, and “iCa (mg/dL)”, which are lower in anomalous patients, the mean values of all other features are higher in anomalous patients compared to normal ones.
In Table 4, we compare our results with previous research. Notably, we are among the few studies utilizing deep learning techniques. Specifically, when compared to studies with a similar focus on predicting PD failure in patients, our research demonstrates superior accuracy, surpassing all other existing studies.

5.5. Comparative Experiments

We conducted several comparative experiments on the configurations of the LSTM and Autoencoder models. The evaluation criteria for model performance included AUROC, overall accuracy, and the individual accuracies for three types of datasets: Normal Patients Normal Data, Anomalous Patients’ Normal Data, and Anomalous Patients’ Anomalous Data. We analyzed how each configuration performed across these three segments of the test datasets to assess whether performance was consistent or if there were improvements in specific areas.
To investigate the impact of varying the number of LSTM layers, unit configurations, and dropout coefficients on model performance, we conducted experiments by adjusting these parameters. The results, as shown in Table 5, indicate that using two LSTM layers yields the best performance. Among the unit configurations, the combination of (64, 32) demonstrated optimal results. Additionally, setting the dropout coefficient to 0.2 produced the best model performance.
Table 6 shows that setting the LSTM learning rate decay coefficient to a relatively high value of 0.5 leads to better performance. Additionally, for the same decay rate, using a smaller number of decay steps produces the best results.
In Table 7, we observe varying performance levels across different optimizers. While all optimizers show excellent predictive performance on anomalous data from anomalous patients, setting the LSTM optimizer to AdamW results in the best overall accuracy.
Table 8 compares two different LSTM loss functions: Binary Crossentropy and MSE. The most notable difference between them is in the prediction of normal data from anomalous patients, where MSE delivers relatively good results.
We also conducted a series of experiments on the output dimensions of the LSTM. This parameter affects the output dimensions of the Autoencoder, thereby influencing its training and prediction results. The findings are presented in Table 9. As shown in the table, varying the LSTM output dimension does not significantly impact the model’s prediction performance. However, the best results were achieved when the output dimension was set to 64.
We also conducted several experiments to compare the performance of different Autoencoder model configurations. These experiments were divided into multiple parts, including comparisons of various model architectures, activation functions, optimizers, and loss functions.
In Table 10, we compare various model architectures, including an encoder and decoder with four layers each (64, 32, 16, 8, 8, 16, 32, 64), three layers each (64, 32, 16, 16, 32, 64), and two layers each (64, 32, 32, 64). From the table, we can observe that the Autoencoder architecture with three layers (64, 32, 16, 16, 32, 64) performs the best.
Table 11 presents the performance of different activation functions in the Autoencoder architecture. The primary difference among the three activation functions compared lies in the prediction results for normal data from anomalous patients. Using the sigmoid activation function yields the best performance.
Table 12 compares eight different optimizers for the Autoencoder: Adam, SGD, Adamax, Adagrad, Adadelta, RMSprop, Nadam, and AdamW. Among these, Adadelta produces the best prediction results for both normal data from normal patients and normal data from anomalous patients. As a result, Adadelta is selected as the optimizer for the Autoencoder.
Table 13 compares three different loss functions for the Autoencoder: MSE (mean square error), MAE (mean absolute error), and MSLE (mean squared logarithmic error). Among these, using MSE as the loss function produces the best prediction results for normal data from anomalous patients.
Table 14 compares the prediction results using the original features with those using only the top-10 important features. While the overall accuracy slightly decreases when using only the top-10 features, the model still maintains a high level of accuracy. This suggests that these features are critical to the model’s performance.

5.6. Performance Comparison: ML vs. DL

We applied the same training and testing datasets to SVM, XGBoost, the LSTM deep learning model, and our proposed model. The comparison of prediction results is presented in Table 15. Among the machine learning models, XGBoost shows significantly better overall accuracy than SVM. Although SVM performs slightly better in predicting normal data from anomalous patients, it performs poorly in predicting anomalous data from anomalous patients. Except for the prediction of normal data from anomalous patients, our model outperforms the other models in all other aspects.

6. Conclusions

Previous models for PD prediction primarily employed logistic regression and traditional machine learning methods. However, the complex relationships between multiple variables often led to performance bottlenecks. To overcome these limitations, we utilized LSTM and Autoencoder models to extract data features and build predictive models. This approach significantly improved prediction accuracy and addressed PD failure resulting from inadequate clinical care.
Given the limited data in the provided dataset, we maximized the utility of available resources through innovative data imputation and preprocessing techniques. This approach led to significantly improved predictive accuracy compared to previous studies. Despite the innovative data imputation and preprocessing techniques employed to maximize the utility of the limited dataset, the introduced methodology has certain limitations, particularly regarding missing values. While multi-stage imputation methods helped address the issue of incomplete data and led to significantly improved predictive accuracy compared to previous studies, these techniques cannot fully restore the original integrity of the data, especially for key clinical features. High rates of missing data may still adversely affect the model’s accuracy, as imputed values may not perfectly represent the true measurements. This limitation highlights the potential impact on the reliability of the predictions and underscores the importance of data completeness. Future research should focus on enhancing data quality and robustness through more comprehensive data collection efforts, which would improve training efficacy and increase prediction precision.
After preprocessing the dataset, we utilized an LSTM to extract key information and generate meaningful representations. By training and predicting with the Autoencoder model, we successfully used three months of patient data to predict PD failure within the subsequent three months. The model achieved a prediction accuracy of 89% and an AUROC of 92%, significantly outperforming previous studies and demonstrating exceptional performance.
The predictive capability of our model allows healthcare providers to proactively adjust treatment plans for patients with a high probability of PD failure within three months. These targeted predictions enable timely interventions and individualized patient care strategies, potentially delaying or preventing the need for hemodialysis.
To further enhance the model’s generalizability and robustness across diverse patient groups, external validation is essential. Testing the model on independent datasets from different institutions can reveal its effectiveness under varied clinical and demographic conditions, offering insights for refining the model for broader applicability. By incorporating external validation, we can strengthen the clinical relevance of our model and increase its potential for widespread adoption in PD patient care.
Our future work will focus on collecting more real patient data to improve both model training efficiency and prediction accuracy. Additionally, expanding the scope of experiments and integrating a broader range of deep learning models will facilitate applications in other medical fields. By combining these functionalities, we aim to provide more comprehensive support in emergency medical scenarios, ultimately saving valuable time for critically ill patients.

Author Contributions

Conceptualization, F.-Y.H., R.-H.H. and M.-H.T.; methodology, F.-Y.H. and R.-H.H.; software, F.-Y.H.; validation, F.-Y.H., R.-H.H., M.-H.T. and J.-T.W.; formal analysis, F.-Y.H. and R.-H.H.; investigation, F.-Y.H., R.-H.H., M.-H.T. and J.-T.W.; resources, R.-H.H. and M.-H.T.; data curation, M.-H.T. and J.-T.W.; writing—original draft preparation, F.-Y.H. and R.-H.H.; writing—review and editing, R.-H.H., M.-H.T. and J.-T.W.; visualization, F.-Y.H.; supervision, R.-H.H. and M.-H.T.; project administration, R.-H.H. and M.-H.T.; funding acquisition, R.-H.H. and M.-H.T. All authors have read and agreed to the published version of the manuscript.

Funding

This research was funded by Shin-Kong Wu Ho-Su Memorial Hospital grant number 112-SKH-NYCU-06.

Institutional Review Board Statement

The study was approved by the Institutional Review Board of Shin-Kong Wu Ho-Su Memorial Hospital (protocol code 20221005R, approval date: 2022/12/08.

Informed Consent Statement

The IRB reviewed our research protocol and determined that it is exempt from Informed Consent Form, 2022/10/05.

Data Availability Statement

Data are unavailable due to privacy restrictions.

Conflicts of Interest

The authors declare no conflicts of interest.

References

  1. Lai, M.; Cheng, Y.T.N.; Yu, A.W.L.; Choi, K.W.; Li, C.C.; Tang, S.Y. Peritoneal Dialysis Drop-out: Causes and Prevention Strategies. Int. J. Nephrol. 2011, 2011, 434608. [Google Scholar]
  2. Tsai, M.H.; Chen, Y.Y.; Jang, T.N.; Wang, J.T.; Fang, Y.W. Outcome Analysis of Transition From Peritoneal Dialysis to Hemodialysis: A Population-Based Study. Front. Med. 2022, 9, 876229. [Google Scholar] [CrossRef] [PubMed]
  3. Hua, Y.; Zhao, Z.; Li, R.; Chen, X.; Liu, Z.; Zhang, H. Deep Learning with Long Short-Term Memory for Time Series Prediction. IEEE Commun. Mag. 2019, 57, 114–119. [Google Scholar] [CrossRef]
  4. Mehtab, S.; Sen, J. Stock Price Prediction Using CNN and LSTM-Based Deep Learning Models. In Proceedings of the 2020 International Conference on Decision Aid Sciences and Application (DASA), Sakheer, Bahrain, 8–9 November 2020. [Google Scholar] [CrossRef]
  5. Zhou, Y. Rethinking Reconstruction Autoencoder-Based Out-of-Distribution Detection. In Proceedings of the IEEE/CVF Conference on Computer Vision and Pattern Recognition (CVPR), New Orleans, LA, USA, 18–24 June 2022; pp. 7379–7387. [Google Scholar]
  6. Tangri, N.; Ansell, D.; Naimark, D. Predicting technique survival in peritoneal dialysis patients: Comparing artificial neural networks and logistic regression. Nephrol Dial Transpl. 2008, 23, 2972–2981. [Google Scholar] [CrossRef]
  7. Tangri, N.; Ansell, D.; Naimark, D. Determining factors that predict technique survival on peritoneal dialysis: Application of regression and artificial neural network methods. Nephron Clin. Pract. 2011, 118, c93–c100. [Google Scholar] [CrossRef]
  8. Tang, W.; Gao, J.Y.; Ma, X.Y.; Zhang, C.H.; Ma, L.T.; Wang, Y.S. Application of recurrent neural network in prognosis of peritoneal dialysis. Beijing Da Xue Xue Bao Yi Xue Ban 2019, 51, 602–608. [Google Scholar] [PubMed]
  9. Noh, J.; Yoo, K.D.; Bae, W.; Lee, J.S.; Kim, K.; Cho, J.H.; Lee, H.; Kim, D.K.; Lim, C.S.; Kang, S.W.; et al. Prediction of the mortality risk in peritoneal dialysis patients using machine learning models: A nation-wide prospective cohort in Korea. Sci. Rep. 2020, 10, 7470. [Google Scholar] [CrossRef]
  10. Wu, J.; Kong, G.; Lin, Y.; Chu, H.; Yang, C.; Shi, Y.; Wang, H.; Zhang, L. Development of a scoring tool for predicting prolonged length of hospital stay in peritoneal dialysis patients through data mining. Ann. Transl. Med. 2020, 8, 1437. [Google Scholar] [CrossRef]
  11. Kong, G.; Wu, J.; Chu, H.; Yang, C.; Lin, Y.; Lin, K.; Shi, Y.; Wang, H.; Zhang, L. Predicting prolonged length of hospital stay for peritoneal dialysis-treated patients using stacked generalization: Model development and validation study. JMIR Med. Inform. 2021, 9, e17886. [Google Scholar] [CrossRef]
  12. Zhang, M.; Hu, Y.; Wang, T. Selection of peritoneal dialysis schemes based on multi-objective fuzzy pattern recognition. Sheng Wu Yi Xue Gong Cheng Xue Za Zhi 2005, 22, 335–338. [Google Scholar]
  13. Chen, C.A.; Lin, S.H.; Hsu, Y.J.; Li, Y.C.; Wang, Y.F.; Chiu, J.S. Neural network modeling to stratify peritoneal membrane transporter in predialytic patients. Intern. Med. 2006, 45, 663–664. [Google Scholar] [CrossRef] [PubMed][Green Version]
  14. Zhang, J.; Friberg, I.M.; Kift-Morgan, A.; Parekh, G.; Morgan, M.P.; Liuzzi, A.R.; Lin, C.Y.; Donovan, K.L.; Colmont, C.S.; Morgan, P.H.; et al. Machine-learning algorithms define pathogen-specific local immune fingerprints in peritoneal dialysis patients with bacterial infections. Kidney Int. 2017, 92, 179–191. [Google Scholar] [CrossRef] [PubMed]
  15. Rodrigues, M.; Peixoto, H.; Esteves, M.; Machado, J.; Abelha, J. Understanding Stroke in Dialysis and Chronic Kidney Disease. Procedia Comput. Sci. 2017, 113, 591–596. [Google Scholar] [CrossRef]
  16. Bai, Q.; Tang, W. Artificial intelligence in peritoneal dialysis: General overview. Ren. Fail. 2022, 44, 682–687. [Google Scholar] [CrossRef]
  17. Brito, C.; Esteves, M.; Peixoto, H.; Abelha, A.; Machado, J. A data mining approach to classify serum creatinine values in patients undergoing continuous ambulatory peritoneal dialysis. Wirel. Netw. 2022, 28, 1269–1277. [Google Scholar] [CrossRef]
  18. Hochreiter, S.; Schmidhuber, J. Long Short-Term Memory. Neural Comput. 1997, 9, 1735–1780. [Google Scholar] [CrossRef] [PubMed]
  19. Petmezas, G.; Papageorgiou, V.E.; Vassilikos, V.; Pagourelias, E.; Tsaklidis, G.; Katsaggelos, A.K.; Maglaveras, N. Recent Advancements and Applications of Deep Learning in Heart Failure: A Systematic Review. Comput. Biol. Med. 2024, 176, 108557. [Google Scholar] [CrossRef]
  20. Ren, Y.M.; Alhajeri, M.S.; Luo, J.; Chen, S.; Abdullah, F.; Wu, Z.; Christofides, P.D. A Tutorial Review of Neural Network Modeling Approaches for Model Predictive Control. Comput. Chem. Eng. 2022, 107, 107956. [Google Scholar] [CrossRef]
  21. Pessoa, D.; Petmezas, G.; Papageorgiou, V.E.; Rocha, B.M.; Stefanopoulos, L.; Kilintzis, V.; Maglaveras, N.; Frerichs, I.; de Carvalho, P.; Paiva, R.P. Pediatric Respiratory Sound Classification Using a Dual Input Deep Learning Architecture. In Proceedings of the 2023 IEEE Biomedical Circuits and Systems Conference (BioCAS), Toronto, ON, Canada, 19–21 October 2023. [Google Scholar] [CrossRef]
  22. Elman, J.L. Finding Structure in Time. Cogn. Sci. 1990, 14, 179–211. [Google Scholar] [CrossRef]
  23. Rumelhart, D.E.; Hinton, G.E.; Williams, R.J. Learning Internal Representations by Error Propagation. Nature 1986, 323, 533–536. [Google Scholar] [CrossRef]
  24. Lundberg, S.M.; Lee, S.-I. A Unified Approach to Interpreting Model Predictions. In Proceedings of the 31st International Conference on Neural Information Processing Systems (NIPS’17), Long Beach, CA, USA, 4–9 December 2017; Curran Associates Inc.: Red Hook, NY, USA; pp. 4768–4777. [Google Scholar]
  25. Papageorgiou, V.E.; Zegkos, T.; Efthimiadis, G.; Tsaklidis, G. Analysis of Digitalized ECG Signals Based on Artificial Intelligence and Spectral Analysis Methods Specialized in ARVC. Int. J. Numer. Methods Biomed. Eng. 2022, 38, e3644. [Google Scholar] [CrossRef] [PubMed]
  26. Papageorgiou, V.E. Brain Tumor Detection Based on Features Extracted and Classified Using a Low-Complexity Neural Network. Trait. Signal 2021, 38, 587–593. [Google Scholar] [CrossRef]
  27. Loshchilov, I.; Hutter, F. Decoupled Weight Decay Regularization. In Proceedings of the 7th International Conference on Learning Representations (ICLR), New Orleans, LA, USA, 6–9 May 2019. [Google Scholar]
  28. Papageorgiou, V.E.; Dogoulis, P.; Papageorgiou, D.P. A Convolutional Neural Network of Low Complexity for Tumor Anomaly Detection. In Proceedings of the Eighth International Congress on Information and Communication Technology, ICICT 2023, London, UK, 20–23 February 2023; pp. 973–983. [Google Scholar] [CrossRef]
Figure 1. Definition of labels.
Figure 1. Definition of labels.
Information 15 00776 g001
Figure 2. Pipeline for our model.
Figure 2. Pipeline for our model.
Information 15 00776 g002
Figure 3. Vertical imputation method.
Figure 3. Vertical imputation method.
Information 15 00776 g003
Figure 4. Horizontal imputation method.
Figure 4. Horizontal imputation method.
Information 15 00776 g004
Figure 5. Horizontal imputation method.
Figure 5. Horizontal imputation method.
Information 15 00776 g005
Figure 6. Second-stage imputation for missing categorical data.
Figure 6. Second-stage imputation for missing categorical data.
Information 15 00776 g006
Figure 7. Definition of the labels for the PD failure patient.
Figure 7. Definition of the labels for the PD failure patient.
Information 15 00776 g007
Figure 8. LSTM model.
Figure 8. LSTM model.
Information 15 00776 g008
Figure 9. Autoencoder model.
Figure 9. Autoencoder model.
Information 15 00776 g009
Figure 10. The missing data rate for each feature.
Figure 10. The missing data rate for each feature.
Information 15 00776 g010aInformation 15 00776 g010b
Figure 11. Distribution of test data (normal patients with normal data).
Figure 11. Distribution of test data (normal patients with normal data).
Information 15 00776 g011
Figure 12. Distribution of test data (normal data of anomalous patients).
Figure 12. Distribution of test data (normal data of anomalous patients).
Information 15 00776 g012
Figure 13. Distribution of test data (anomalous patients with anomalous data).
Figure 13. Distribution of test data (anomalous patients with anomalous data).
Information 15 00776 g013
Figure 14. ROC curve.
Figure 14. ROC curve.
Information 15 00776 g014
Figure 15. PCA visualization of test data distribution.
Figure 15. PCA visualization of test data distribution.
Information 15 00776 g015
Figure 16. CDF of PD failures over time.
Figure 16. CDF of PD failures over time.
Information 15 00776 g016
Figure 17. SHAP values for features.
Figure 17. SHAP values for features.
Information 15 00776 g017
Table 1. The settings for training the LSTM model.
Table 1. The settings for training the LSTM model.
FeatureDetails
FrameworkPyTorch 2.2.1
Epoch30
Batch size4
Learning rateInitialized at 0.01 with 0.5 decay rate
OptimizerAdamW
Loss functionMean Square Error (MSE)
Table 2. The settings for training the Autoencoder model.
Table 2. The settings for training the Autoencoder model.
FeatureDetails
FrameworkPyTorch
Epoch200
Batch size4
OptimizerAdadelta
Loss functionMean Square Error (MSE)
Table 3. Comparison of normal and anomalous patients across 10 features.
Table 3. Comparison of normal and anomalous patients across 10 features.
Albumin (gm/dL)4Hr Creatinine D/PAGE
Normal PatientsMean3.730.6652
Median3.740.6550
Max5.034.3990
Min1.630.0025
Anomalous PatientsMean3.560.6859
Median3.580.6760
Max4.894.9988
Min1.670.0531
Years of treatmentHave DiabetesAlkaline-P (IU/L)
Normal PatientsMean5.160.23101
Median3.81085
Max24.191635
Min0.0200
Anomalous PatientsMean5.550.44111
Median4.9084
Max19.721677
Min0.100
Na (meq/L)Positive for hepatitis B surface antigen
Normal PatientsMean1340.08
Median1340
Max1461
Min1200
Anomalous PatientsMean1330.12
Median1330
Max1481
Min1170
P (mg/dL)iCa (mg/dL)
Normal PatientsMean5.389.51
Median5.309.50
Max11.3913.82
Min1.804.06
Anomalous PatientsMean5.479.42
Median5.309.36
Max11.3014.04
Min1.065.52
Table 4. Comparison of AI/ML algorithms and results in PD-related predictions.
Table 4. Comparison of AI/ML algorithms and results in PD-related predictions.
StudyType of AI/ML AlgorithmOutcome
Zhang [12]Fuzzy logicProvide PD schemes
Chen [13]Neural networkStratify peritoneal membrane transporter
Zhang [14]SVM, Neural network, RFDefine pathogen in PD patients with bacterial infections
Rodrigues [15]Naïve Bayes, Multilayer Perceptron, k-NN, RF, Data miningPredict stroke
Brito [17]Data miningClassify the values of serum creatinine in patients undergoing CAPD procedures
Bai [16]Neural network, GRUPredict mortality
Wu [10]RFPredict prolonged length of hospital stay
Noh [9]Neural networkPredict mortality
Kong [11]SVM, k-NN, RFPredict prolonged length of hospital stay
Tangri [6]Neural networkPredict PD technique failure
Tangri [7]Neural networkPredict PD technique failure
OursLSTM embedding+AutoencoderPredict PD technique failure
StudyNumber of samplesEvaluate MetricsResult
Zhang [12]
Chen [13]111 patientsAUROC0.81
Zhang [14]83 patients, 49 biomarkersAUC0.97 (RF)
Rodrigues [15]850 patientsAccuracy1.00 (K-neighbors)
Brito [17]2489 samplesAccuracy0.96 (RF)
Bai [16]656 patientsAUROC0.82 (GRU)
Wu [10]22859 patientsAUROC0.76
Noh [9]1730 patientsAUC0.86 (LSTM)
Kong [11]23992 patientsAUROC0.76 (SVM&RF&KNN+LR)
Tangri [6]3269 patientsAUROC0.76
Tangri [7]3269 patientsAUROC0.77
Ours151 patientsAUROC0.92
Table 5. Experimental setup of LSTM architecture.
Table 5. Experimental setup of LSTM architecture.
Test 1Test 2Test 3
1st layerLSTM (units = 128)LSTM (units = 64)LSTM (units = 32)
2nd layerDropout (0.2)Dropout (0.2)Dropout(0.2)
3rd layerLSTM (units = 64)LSTM (units = 32)-
4th layerDropout (0.2)Dropout (0.2)-
5th layerLSTM (units = 32)--
6th layerDropout (0.2)--
AUROC0.790.920.80
Accuracy0.760.890.78
Normal Patients’ Normal Data0.800.980.87
Anomalous Patients’ Normal Data0.620.680.48
Anomalous Patients’ Anomalous Data0.851.001.00
Test 4Test 5Test 6
1st layerLSTM (units = 64)LSTM (units = 32)LSTM (units = 64)
2nd layerDropout (0.2)Dropout (0.2)Dropout (0.5)
3rd layerLSTM (units = 32)LSTM (units = 32)LSTM (units = 32)
4th layerDropout (0.5)Dropout (0.5)Dropout(0.5)
5th layer---
6th layer---
AUROC0.880.870.84
Accuracy0.830.850.81
Normal Patients’ Normal Data0.860.870.82
Anomalous Patients’ Normal Data0.640.680.62
Anomalous Patients’ Anomalous Data1.001.001.00
Note: The number in bold indicates the best performance.
Table 6. Experimental results with different learning rates.
Table 6. Experimental results with different learning rates.
Test 1Test 2Test 3Test 4
decay_rate0.50.30.10.5
Decay_steps_num280280280560
AUROC0.920.860.840.89
Accuracy0.890.840.810.87
Normal Patients’ Normal Data0.981.000.950.95
Anomalous Patients’ Normal Data0.680.600.680.70
Anomalous Patients’ Anomalous Data1.000.920.800.97
Note: The number in bold indicates the best performance.
Table 7. Experimental results with different optimizers and rho.
Table 7. Experimental results with different optimizers and rho.
Test 1Test 2Test 3Test 4Test 5
optimizerAdamAdamaxAdamWRMSpropRMSprop
rho (decay coefficients)---0.90.2
AUROC0.870.890.920.850.80
Accuracy0.850.860.890.840.78
Normal Patients’ Normal Data0.850.830.980.780.78
Anomalous Patients’ Normal Data0.700.730.680.750.58
Anomalous Patients’ Anomalous Data1.001.001.001.000.97
Note: The number in bold indicates the best performance.
Table 8. Experimental results with different loss functions.
Table 8. Experimental results with different loss functions.
Test 1Test 2
Loss functionBinary crossentropyMSE
AUROC0.880.92
Accuracy0.840.89
Normal Patients’ Normal Data0.960.98
Anomalous Patients’ Normal Data0.560.68
Anomalous Patients’ Anomalous Data1.001.00
Note: The number in bold indicates the best performance.
Table 9. Experimental results with different output dimensions.
Table 9. Experimental results with different output dimensions.
Test 1Test 2Test 3Test 4Test 5
Output dimension8163264128
AUROC0.890.860.860.920.90
Accuracy0.860.850.860.890.88
Normal Patients’ Normal Data0.980.940.940.980.94
Anomalous Patients’ Normal Data0.600.620.630.680.70
Anomalous Patients’ Anomalous Data0.981.001.001.001.00
Note: The number in bold indicates the best performance.
Table 10. Experimental setup of autoencoder architecture.
Table 10. Experimental setup of autoencoder architecture.
Test 1Test 2Test 3
1st layer (Encoder)Dense (64)Dense (64)Dense (64)
2nd layer (Encoder)Dense (32)Dense (32)Dense (32)
3rd layer (Encoder)Dense (16)Dense (16)-
4th layer (Encoder)Dense (8)--
1st layer (Decoder)Dense (8)--
2nd layer (Decoder)Dense (16)Dense (16)-
3rd layer (Decoder)Dense (32)Dense (32)Dense (32)
4th layer (Decoder)Dense (64)Dense (64)Dense (64)
AUROC0.840.920.87
Accuracy0.830.890.85
Normal Patients’ Normal Data0.910.980.93
Anomalous Patients’ Normal Data0.630.680.65
Anomalous Patients’ Anomalous Data0.971.000.96
Note: The number in bold indicates the best performance.
Table 11. Experimental comparison of different activation functions.
Table 11. Experimental comparison of different activation functions.
Test 1Test 2Test 3
Activation functionsigmoidRelutanh
AUROC0.920.890.88
Accuracy0.890.880.86
Normal Patients’ Normal Data0.980.980.98
Anomalous Patients’ Normal Data0.680.660.59
Anomalous Patients’ Anomalous Data1.001.001.00
Note: The number in bold indicates the best performance.
Table 12. Experimental comparison of different optimizers.
Table 12. Experimental comparison of different optimizers.
Test 1Test 2Test 3Test 4
OptimizerAdamSGDAdamaxAdagrad
AUROC0.770.900.810.88
Accuracy0.760.870.790.87
Normal Patients’ Normal Data0.770.940.880.95
Anomalous Patients’ Normal Data0.510.680.510.68
Anomalous Patients’ Anomalous Data0.991.001.000.99
Test 5Test 6Test 7Test 8
OptimizerAdadeltaRMSpropNadamAdamW
AUROC0.920.830.860.84
Accuracy0.890.790.840.79
Normal Patients’ Normal Data0.980.870.900.85
Anomalous Patients’ Normal Data0.680.510.640.58
Anomalous Patients’ Anomalous Data1.001.000.990.93
Note: The number in bold indicates the best performance.
Table 13. Experimental comparison of different loss functions.
Table 13. Experimental comparison of different loss functions.
Test 1Test 2Test 3
Loss functionMSEMAEMSLE
AUROC0.920.870.87
Accuracy0.890.840.84
Normal Patients’ Normal Data0.980.960.95
Anomalous Patients’ Normal Data0.680.550.56
Anomalous Patients’ Anomalous Data1.001.001.00
Note: The number in bold indicates the best performance.
Table 14. Comparison of the prediction results with different numbers of features.
Table 14. Comparison of the prediction results with different numbers of features.
Original FeaturesOnly 10 Important Features
AUROC0.920.88
Accuracy0.890.86
Normal Patients Normal Data0.981.00
Anomalous Patients Normal Data0.680.58
Anomalous Patients Anomalous Data1.001.00
Note: The number in bold indicates the best performance.
Table 15. Comparison of the performance.
Table 15. Comparison of the performance.
OursLSTMXGBoostSVM
AUROC0.920.750.840.74
Accuracy0.890.700.820.71
Normal Patients’ Normal Data0.980.930.970.95
Anomalous Patients’ Normal Data0.680.750.870.88
Anomalous Patients’ Anomalous Data1.000.420.620.28
Note: The number in bold indicates the best performance.
Disclaimer/Publisher’s Note: The statements, opinions and data contained in all publications are solely those of the individual author(s) and contributor(s) and not of MDPI and/or the editor(s). MDPI and/or the editor(s) disclaim responsibility for any injury to people or property resulting from any ideas, methods, instructions or products referred to in the content.

Share and Cite

MDPI and ACS Style

Hsu, F.-Y.; Hwang, R.-H.; Tsai, M.-H.; Wang, J.-T. Predicting Peritoneal Dialysis Failure Within the Next Three Months Based on Deep Learning and Important Features Analysis. Information 2024, 15, 776. https://doi.org/10.3390/info15120776

AMA Style

Hsu F-Y, Hwang R-H, Tsai M-H, Wang J-T. Predicting Peritoneal Dialysis Failure Within the Next Three Months Based on Deep Learning and Important Features Analysis. Information. 2024; 15(12):776. https://doi.org/10.3390/info15120776

Chicago/Turabian Style

Hsu, Fang-Yu, Ren-Hung Hwang, Ming-Hsien Tsai, and Jing-Tong Wang. 2024. "Predicting Peritoneal Dialysis Failure Within the Next Three Months Based on Deep Learning and Important Features Analysis" Information 15, no. 12: 776. https://doi.org/10.3390/info15120776

APA Style

Hsu, F.-Y., Hwang, R.-H., Tsai, M.-H., & Wang, J.-T. (2024). Predicting Peritoneal Dialysis Failure Within the Next Three Months Based on Deep Learning and Important Features Analysis. Information, 15(12), 776. https://doi.org/10.3390/info15120776

Note that from the first issue of 2016, this journal uses article numbers instead of page numbers. See further details here.

Article Metrics

Back to TopTop