Next Article in Journal
Extracting Self-Reported COVID-19 Symptom Tweets and Twitter Movement Mobility Origin/Destination Matrices to Inform Disease Models
Next Article in Special Issue
Enhanced Readability of Electrical Network Complex Emergency Modes Provided by Data Compression Methods
Previous Article in Journal
Enhanced Learning and Forgetting Behavior for Contextual Knowledge Tracing
Previous Article in Special Issue
The Effect of Social Value Orientation on Theta to Alpha Ratio in Resource Allocation Games
 
 
Font Type:
Arial Georgia Verdana
Font Size:
Aa Aa Aa
Line Spacing:
Column Width:
Background:
Article

Elicitation of Key Factors to Support Information Technology Outsourcing in Technological Innovation Hubs: Applying a Multicriteria Analytical Framework

by
Thalles André Cabral Silva
1,
Victor Diogho Heuer de Carvalho
1,*,
Robério José Rogério dos Santos
1,
Thiago Poleto
2 and
Thyago Celso Cavalcante Nepomuceno
3
1
Eixo das Tecnologias, Campus do Sertão, Universidade Federal de Alagoas, Delmiro Gouveia 57480-000, Brazil
2
Departamento de Administração, Instituto de Ciências Sociais Aplicadas, Universidade Federal do Pará, Belém 66075-110, Brazil
3
Núcleo de Tecnologia, Centro Acadêmico do Agreste, Universidade Federal de Pernambuco, Caruaru 55014-900, Brazil
*
Author to whom correspondence should be addressed.
Information 2023, 14(3), 169; https://doi.org/10.3390/info14030169
Submission received: 18 January 2023 / Revised: 26 February 2023 / Accepted: 5 March 2023 / Published: 7 March 2023
(This article belongs to the Special Issue New Applications in Multiple Criteria Decision Analysis II)

Abstract

This work presents an analytical framework for eliciting key factors for successful relationships between parties in information technology outsourcing (ITO) projects. The proposal was based on a multicriteria analysis to identify key factors within the literature that were essential for the success of projects involving IT outsourcing. Using the multicriteria analysis method PROMETHEE II, the most important key factors were ranked according to the judgment of the managers of the companies in the innovation ecosystem of Alagoas, Brazil. The study was based on thirty-one judgment criteria that, in this case, were formed by the interviewed managers and twenty-one alternatives that were the key factors identified in the literature. This work contributes to composing a reference for the analysis of ITO projects and information governance, informing which factors should be prioritized according to the desired objective of the manager within the project. From the local perspective, the survey pointed to “quality production” as the most important factor, followed by “contract”, “top management engagement”, “risk management”, and “communication” as the most relevant factors for IT outsourcing success in the technological innovation hubs of Alagoas.

1. Introduction

High-level competition has taken over the intensification of information technologies in virtually all organizational areas in several markets. With an increasingly demanding clientele and an accelerated pace of technological innovation and knowledge exchange, organizations seek strategies to ensure their prominence in the market, focusing on their core activities [1,2,3]. Outsourcing of information technology (ITO) stands out as a strategy fully aligned with this perspective, allowing the organization more freedom to strengthen itself in the governance of its main activities, delegating to a third-party firm the management and control of information technologies [4].
Outsourcing services within an organization has been adhered to and recognized as an effective management tool. This tool is an interesting strategy in business planning, giving them a better supply of service to their customers, better product production, and a job with greater efficiency [5]. Within the corporate sector, organizations choose to outsource their information technology area for determining the factors by which they could gain superiority in the current market. The reasons that can be considered are: access to specialized skills by those who provide the outsourcing service; the company’s ability to form in its main capacities; improvement in the processes of their companies; and, mainly, the control and reduction of costs in the organization [6].
Given the importance of outsourcing information technology in the organizational scope, it is necessary to identify critical success factors [7]; for Koh, Ang, and Straub [8], possible failures within the outsourcing project may occur due to a lack of understanding of critical success factors.
It is important to emphasize that IT outsourcing is a project dependent on the relationship between the client, the one who wants to acquire the service, and the supplier of that work. This relationship is extremely important for the proposal’s success and for identifying factors and aspects that minimize the risks and uncertainties at the time of the management of that proposal [9,10]. Often, this relationship is strictly dictated by the contract established between the parties and it is expected that there will be a good development from the agreement signed, which generates incentives for positive results, for example, of suppliers, in addition to containing legal sanctions for non-compliance with what is established [11].
Song et al. [12] showed that outsourcing information technology has become a very appropriate strategy for companies in the information age. Several organizations have accepted this technique for the numerous advantages that make them competitive; benefits such as greater efficiency, cost savings, and greater flexibility attract organizations to use such a procedure. However, amid the advantages presented, IT outsourcing involves factors with potential risks causing undesirable effects, such as project delay, excessive costs, technological complexity, and co-ordination between client and supplier. These authors also pointed out that the factors influence each other, as in the example of the cultural difference that can negatively influence the order of the partnership between the client and supplier company.
Khan et al. [13] indicated that some characteristics determine the success or failure of the outsourcing project. The authors reinforce the idea that there is a need for works that indicate how the various parts of outsourcing interact and the consequences of these factors’ dynamics in the results of organizations.
This article aims to present the results of applying an analytical framework to support the elicitation of factors relevant to the success of customer–supplier relationships in IT outsourcing projects. We apply a multicriteria process of prioritization of these factors according to the opinion of managers who deal with IT outsourcing within the Technology Innovation Hub of the state of Alagoas, in Brazil.
Based on the theoretical reference, the main contribution of the research developed is to support scholars and practitioners in understanding two fundamental questions:
  • How do we perform the elicitation (or evidencing) of outsourcing key factors, evaluating their relative importance?
  • What are the key factors, providing managers interested in developing outsourcing projects the key factors’ rankings according to their preferences?
Still related to the main contribution and the originality of the research, the analytical framework using a multicriteria algorithm is adaptable to local perspectives with the inclusion of new alternatives or the exclusion of existing ones according to what the managers (as decision-makers) judge to be suitable to the analysis they want to perform.
The rest of this article is divided as follows: Section 2 contains background about the related themes developed in the research, involving information technology, outsourcing, critical success factors, and multicriteria analysis; Section 3 presents the research methodology; Section 4 presents the results and discussion about the findings; and Section 5 contains the conclusion of the work, with a comment on the limitations, challenges, and difficulties faced in the research, and points out some future research directions.

2. Background

2.1. Information Technology Outsourcing

IT outsourcing can be understood as transferring management to a vendor, involving all or some of an organization’s IT resources, information systems (IS), and related services so that the company can achieve the planned results [14].
It is important to highlight that the outsourcing of the computer sector in its entirety should be seen as a special occasion, requiring special care in its decision-making process, especially concerning the risks involved [15]. In addition, due to the great importance of IT outsourcing and the increasing use of this strategy in companies, it is important to know the profile and motivation of the organization, in addition to the skills and knowledge it has to apply this management technique [16].
For Khalfan [17], the evolution of the economy in the new millennium is based on knowledge. Together with the increased complexity of information technology, this causes companies to present certain difficulties in the management of IT operations. Such a problem causes organizations to seek competitive advantages through cost cutting through outsourcing in this sector, combining with the targeting of its internal resources in core activities.
Companies have chosen to outsource their information technology sector with the opportunity to obtain relevant competitive advantages over lower costs and improved delivery to IT support. In addition, they use this tool to accelerate the time of insertion within the market, taking greater advantage of knowledge concerning the technological area and, in particular, reducing their costs [18]. Cost reduction is one of the requirements that gains greater prominence for organizations to decide to choose to outsource in whole or in part their IT. Many of these costs are motivated by the increase in technological and environmental turbulence, also highlighting the economic easing in environmental changes and a way for companies to focus on their core business that can be achieved by the adoption of the strategy [19].
Gambal, Asatiani, and Kotlarsky [20] point to the importance of using IT outsourcing as a major innovation factor in the strategic part of companies. Driven by competition, outsourcing industries had their power of action changed to a value proposition that includes innovative solutions that impact the entire company. This innovation in the strategic context tends to arise in the form of continuous engagement in the face of a mature relationship between the customer and supplier. Leo, Bui, and Adelakun [21] reinforce this idea of the importance of using IT outsourcing as a form of innovation, linking outsourcing with the good relationship between the companies involved. This new focus on innovation allows companies to overcome their interests and transform the relationship into a partnership of mutual gain, managing to enhance efficiency and innovation.
Although the use of IT outsourcing is a growing trend in the market, Bhatti, Mubarak, and Nagalingam [22] demonstrate that this practice still has a high failure rate, indicating a risk presence and the importance of prudent risk management.
Another relevant point is the process of evaluating service providers, which is one of the most critical phases in their selection process. In this evaluation, it is essential to define factors or criteria capable of adequately describing candidates, enabling the client (as contractors) to understand the associated indicators better [23]. It is also important to have these factors listed for when it is necessary to make decisions about the renewal or maintenance of contracts, aiming at developing partnerships with suppliers for the execution of more outsourcing cycles, when the initial project ends [9,10,24].
Both the analysis of the relevance of these factors and their use for the desired purposes within outsourcing projects require a multicriteria analysis strategy, dealing with several criteria that often conflict in a structured way. Such an approach allows the existence of different preferences and it is possible to obtain an integration of the results in decision making [24].

2.2. ITO Key Factors

Several factors can be pointed out as successful influencers within IT outsourcing. Moon et al. [25] conceptually classify the factors into four groups: organizational environments, contract or project characteristics, project management, or quality of service and partnership. These categories are considered key in the practice of IT outsourcing.
Pakpahan et al. [26] call attention to the identification of critical success factors within the project due to the importance they bring to the project, to the extent that it successfully implements outsourcing; in addition, these components must be present for managers to achieve their goals.
One point that should be taken into account when opting for IT outsourcing that will unintentionally appear is uncertainty within relationships in the project, knowing this from Carvalho et al. [24], who point out that an investigation into relational factors within environments prone to uncertainty can lead to improvement in outsourcing performance while pointing out such factors leads to standardization or making standards flexible.
The specialized literature on this subject brings several key factors to be used in the analyses associated with the outsourcing process, such as the selection of suppliers and decisions for the maintenance/renewal of contracts. Table 1 presents the enumeration of twenty-one key factors, with the respective works that cite them.
All the factors listed in Table 1 will also be used as central elements of the research reported in this article, being judged by company decision-makers so that it can be defined, in a multicriteria decision-making approach with a group of decision-makers, which is their ranking according to relative importance.
In addition to considering the literature as presented in Table 1, the set of 21 key factors also considered local business characteristics. The authors pondered this local perspective based on their knowledge of the Technological Innovation Hub considered for data collection and the existing contact with local innovation agents with close connections with the hub.

2.3. Multicriteria Analysis

The multicriteria analysis of decision support is used in various problems in the world due to the ability to simplify certain complex situations with characteristics of multiple objectives and criteria to rationalize the decision-making process [45]. In addition, multicriteria decision analysis differs from other approaches by mathematically modeling subjectivity in the judgment of decision-makers, thus being an ally in the analytical orientation to support the decision aiming at the best choice before a set of criteria [46].
When you come across the decision-making process, it is important to understand what kind of problems you want to solve; this will determine which multicriteria method will be used. Multicriteria problems can be defined according to Roy [47] as follows:
  • Selection problem (P.α): This aims to select the best alternative or the subset of alternatives.
  • Classification problem (P.β): The function is to allocate each action according to a class or category.
  • Ranking problem (P.γ): The goal is to sort the actions, and to establish an order for each action contained in a subset.
  • Descriptive problem (P.δ): The objective is to support the decision with a description of the consequences of the actions of the set.
The ranking problem is the target of application in the research reported here. For that, Carvalho, Poleto, and Seixas [10] showed that ordering problems—those that involve the application of methods to generate a ranking of alternatives or better-placed alternatives to be implemented—have family methods as methods developed for this type of problem, PROMETHEE and ELECTRE, highlighting the methods PROMETHEE I and II, and ELECTRE II.
According to Roy and Słowiński [48], the choice of the method to be used in the decision analysis should begin with the answer to the following question: “Taking into account the context of the decision-making process, what type(s) of result is expected to bring the method, to allow the elaboration of relevant answers to the questions asked by the decision-taker?”; that is, the choice of the method is given by the type of response to which the decision-taker should obtain, because the result produced is the characteristic that differentiates the various methods of decision making. These same authors [48] also propose five main types of results, as a form of reflection for the question they have established, seeking to associate the type of method with the answer:
  • Type 1: A numeric value (utility, and score) is assigned to each potential action.
  • Type 2: The set of actions is classified (without associating a numeric value with each of them) as a full or partial order.
  • Type 3: A subset of actions, as small as possible, is selected depending on the final choice of one or, in principle, a few actions.
  • Type 4: Each action is assigned to one or more categories, provided that the set of categories has been defined a priori.
  • Type 5: A subset of potential actions with some notable properties is provided to serve as the basis for the next step in the decision-aid process.
As the present work aims to support the process of elicitation of key factors related to technology outsourcing, the answer that most frames is related to is Type 2, to the extent that the key factors are ordered without associating a numerical value to each of them by ranking the most important factors according to the opinion of local managers, thus allowing other managers to have a greater conviction of the most relevant factors within the local context and thus a greater possibility of achieving the expected goal within the IT outsourcing project.

2.4. Recent Related Works

Some recent works are conceptually aligned with our research and provide evidence of the relevance of this field of studies related to ITO management and governance. Next, some recent materials will be commented on to construct a parallel with our study. The fundamental assumption is the development and strengthening of trust between these parties throughout their interactions in associated projects.
Karimi-Alaghehband and Rivard [49] proposed a model to verify ITO capabilities as antecedents of related projects’ success, collecting data with United-States-based organizations from several industries. Between their tested hypothesis, they also verified if contracts and relationship management are influences for success, using the Partial Least Square method. They could detect that contract management capability, both in indirect (through service delivery) or direct effects, is a non-significant factor, without any effect on ITO. The relationship management capability’s indirect (through delivery) effect is significant while the direct effect is non-significant, supporting that the effect of relationship management is fully mediated by service delivery. Their main theoretical contribution to this study is related to the conceptualization of ITO capabilities, complementing the current literature by adding new explanations of how ITO success is achieved.
Erdogan and Tokgoz [50] studied the role of contractual and relationship norms in ITO relationship success in the Turkish market. They used previous studies to set up measurement scales, formulate a model, associate hypotheses, and test them with the Least Square method. The model found significant relations between both the contractual and relational aspects of ITO success, as their findings aligned with the literature used to base their study. However, they also found that the contract dimension had a stronger effect than the relational one in explaining ITO success.
Ensslin et al. [51] developed a multicriteria-based study to determine the potential benefits of ITO to a company. The model adopted was based on unstructured interviews with decision-makers to collect information. They applied the Multicriteria Decision Aid Constructivist Method (MCDA-C) to process the value judgment, identifying the performance profile of each considered IT company element according to the decision-makers’ perspective. With their methodological approach, they presented a model which allows organizations to evaluate IT outsourced services as strategic contributions to improve results.
Moreno et al. [52] developed a multiple-case study to investigate how ITO can influence the absorptive and innovative capacity in four Brazilian insurance companies, conducting semi-structured interviews with the companies’ managers, They found that the connections between the relationship with suppliers and the positioning of the IT area of the client company considering previous activities and knowledge level are the determinants of the organizations’ absorption and innovation capacities. However, the authors stated that their study conclusions are limited to similar business contexts, determining the need for new investigations in different business sectors.
Effah and Adam [53] studied the duality of the client–vendor relationship in ITO at the University of Ghana as the investigation subject, under the light of Activity Theory. They applied interviews to collect data with the university’s staff and hermeneutics to understand and interpret the collected texts and dialogues. Their findings showed that the subject of the study can be a dyad of the principal and the agent in outsourcing relationships. From a practical perspective, the study emphasized the importance of the external consultants spending enough time to learn about the contractor’s environment to avoid conflicts.
Thapit et al. [54] examined the moderating effect of relationship quality on perceived service quality, perceiver risk, perceived value, and the ITO profitability index. The research was applied with 400 managers from Iraqi manufacturing companies, collecting data via a questionnaire. Based on a set of hypotheses, they applied structural equation modeling, and their findings indicated that perceived service quality, perceiver risk, and perceived value have significant direct and indirect effects on the profitability index, with a highlighted direct effect of the relationship quality also on the profitability index. The research suggests that service providers must hire frontline eager sellers to ensure a stronger relationship with clients.
Wei [55] investigated how the quality of interpersonal relations between sellers and customers as well as the suppliers’ service quality and value affect ITO purchasing intentions. The study used a questionnaire to collect data from Taiwanese companies, applying the Partial Least Square method. Results indicated that relationship quality and perceived value positively influence purchase intentions, suggesting that these aspects can be considered strong predictors of purchase intentions. The customer’s perceptions of service quality do not directly impact the purchase intentions, and the perceived value partially mediated the impact of perceived quality on purchase intentions. From the other perspective, relationship quality negatively moderates the influence of perceived quality on ITO purchase intentions. This means that, when the customer service quality perception is low, if the supplier provides the necessary information and attention, he can compensate for the service quality by generating purchase intention.
The studies by de Carvalho et al. [9,10,24] are antecedents in terms of research and methodology for the present article. These studies developed an initial study, also in the Brazilian organizational environment, within a prominent information technology production center in the state of Pernambuco, to elicit key factors associated with contractual and relational governance in ITO. Poleto et al. [2,16] developed research on the relational attitude typology in ITO, seeking to group Brazilian companies according to their behavior during ITO project development. Nepomuceno et al. [11], still in this perspective, modeled misincentive behaviors in ITO relationships as a Principal–Agent problem, and the study’s results suggested that the knowledge of a penalty reduces the agent’s uncertainty about the principal’s cost structure and might lead to intentional delays in technology delivering.
To define a parallel, the research reported in this article considered a more specific set of key factors, also derived from the literature in de Carvalho et al. [9,10,11,16]’s studies. The difference from this application is that they are more adjusted to the reality of the business environment in which this study was applied, with the premise of eliciting the relative importance of these factors in a context of the analysis of preferences with a group of business managers from a local technological innovation hub.

3. Methodology

The methodological process is based on a search in the literature for the concepts and factors as presented in Section 2.2 and an understanding of the methods/models most adjusted to the type of problem, as presented in Section 2.3, going through phases dedicated to the elaboration of a data collection instrument, and its application, the treatment of data, processing according to the selected method/model, and the presentation of the results obtained. Figure 1 details this process in each of its steps.
The flowchart represented in Figure 1 has two paths that it follows, in fact, as parallel progress in the research. The first path is derived from the identification of key factors, based on the literature. These factors were used to compose the instrument to collect the data needed to be processed through the method selected in the second path.
The second path, therefore, also based on the literature, is the choice of the analytical model with the best methodological fit, having as output a suitable method for the target problem of the multicriteria analysis.
Section 3.1, Section 3.2, Section 3.3 and Section 3.4 in the sequence presented the details of the process represented by Figure 1.

3.1. Literature Search to Identify Key Factors and Methods/Models

This stage consisted of searching for literature works aimed at identifying key factors in the process of outsourcing information technology. The literature is broad concerning work on IT outsourcing, many of them pointing out the most relevant factors that lead to success within the information technology outsourcing project; it is important to highlight that success, in this case, was seen as achieving the goal within that project along with minimizing the risks involving this project. The Scopus database was used to search for related work through the Journal Portal of the Co-ordination for the Improvement of Higher Education Personnel (Portal de Periódicos da Coordenação de Aperfeiçoamento de Pessoal de Nível Superior—CAPES) in Brazil.
In addition to the research to raise the relevant key factors in the success of the IT outsourcing project, a literature search was conducted for methodological approaches involving IT outsourcing; this research was important to the extent that it was possible to identify which multicriteria model to support decision making would be possible to be applied to achieve the objective of this work. The literature showed that the choice of the multicriteria method for supporting the decision has as its starting point in which objective the decision-maker wishes to achieve within the problem, varying according to the selection, classification, ordering, and description.
The methodological stage of literature research is represented by the references presented in Section 2.1 of this article.

3.2. Data Collection Instrument Construction, Testing, Validation, and Application

A data collection instrument was built for application with managers of selected companies of the Technological Innovation Hub of the state of Alagoas (Brazil), located in the city of Maceió (state capital). The instrument consists of two sections, one for collecting identification data from companies, and another for judging the importance of the 21 key factors identified through the specialized literature. In the important judgment section, an ordinal scale of five points was used: 0 = no importance; 1 = very low importance; 2 = low importance; 3 = moderate importance; 4 = high importance; and 5 = absolute importance.
The list of companies was obtained by direct contact with the management of the Technological Innovation Hub (Polo de Inovação Tecnológica) of the state of Alagoas and was complemented with another listing sent by the Institutional Technological Innovation Center (Núcleo de InovaçãoTecnológica institucional) of the Federal University of Alagoas (Universidade Federal de Alagoas). The ecosystem associated with the Technological Innovation Hub is formed by one hundred and five companies divided into eighteen categories, including: university, startup, small and medium enterprises, large enterprises, development entities, state government, city hall, support organ, municipal government, incubator, the community of entrepreneurs, support foundation, innovation center, support entity, union, business association, junior companies, and coworking companies.
The final list obtained contained sixty emails made available and forty-two numbers to contact via an instant messaging application. Contact at first was made via e-mail; however, it was not possible to obtain a sufficient number of responses in the estimated time, unlike what happened when contacting managers via instant messaging application where the response was almost immediate.
Data collection was done in two stages: In the first part of the collection, it was necessary to test and validate the collection instrument; for this, the Cronbach’s Alpha test was used as a validation form. Cronbach’s alpha coefficient is a way of estimating the reliability of a questionnaire applied within a survey; the alpha’s performance is based on the correlation between the answers in a questionnaire by analyzing the profile of the answers presented by the respondents.
Cronbach’s Alpha coefficient is calculated using formula (1):
α = ( k k 1 ) ( 1 i = 1 k S i 2 S i 2 )
where:
k = The number of items;
Si2 = Variance of item i;
St2 = Total variance of the questionnaire.
The coefficient can be compared with the intervals below to obtain a reliability level rating:
α     0.30   Very   low 0.30   <   α   0.60   low 0.60   <   α   0.75   Moderate 0.75   <   α   0.90   High α   >   0.90   Very   high
To perform the test with Cronbach’s Alpha, a sample of twelve managers were chosen conventionally from the forty-two available in the database that had contact via instant messaging application. The choice was made with the assumption of selecting the largest possible variety of respondents among the forty-two; randomness is a way to ensure better test efficiency. After the selection of the test sampling, the research for validation had twelve companies divided into categories: a university, a startup, a small and medium-sized company, two fostering units, two incubators, a support foundation, two innovation centers, a support entity, and a junior company.
It was possible to verify that the questionnaire presents a degree of reliability classified as very high, presenting an α = 0.9163 (very high); this shows that the questionnaire did not need to change, as it is possible to use it with other organizations.
Soon, after the validation of the collection instrument, the definitive stage of data collection was initiated, with the rest of the companies that had contact via instant messaging application in the list. Thus, it can be determined that the sampling process was “for convenience”, justifying the difficulty of obtaining a return via e-mail contacts, and the ease of obtaining quick responses from companies that had their contacts informed via instant messaging application.

3.3. Data Processing

The entire process of data processing and preparation was performed through spreadsheets in Microsoft Excel format, accepted by the software that implements the final method of multicriteria processing and analysis.

3.4. Application of the Selected Multicriteria Method

The selection of the multicriteria analysis method considered the assumptions previously defined in Section 2.3. The first step was based on defining the type of decision-making problem suitable for application in the study: since we want to obtain a ranking of the key factors, the ranking problem (P.γ) proved to be the most appropriate.
The second step was to verify which existing methods deal with this problem, and, based on some qualifying characteristics, filter even more the options. The established qualifying characteristics were: (a) ease of understanding of the parameters necessary for applying the method; (b) availability of software that implements the algorithm of the method; and (c) simplicity in presenting the results. Based on these characteristics, the options reached the methods of the PROMETHEE and ELECTRE families, especially the PROMETHEE methods I and II, and the ELECTRE methods II, II, and IV that work with ranking problems.
With this reduction in the list of options, the third step was to definitively determine which of the methods would be chosen, deciding on using the PROMETHEE II method because it satisfactorily met all the qualifying characteristics. Still as determined in Section 2.3, according to the question and set of types of results presented by Roy and Słowiński [48], PROMETHEE II is perfectly suited to Type 2, generating a complete (full) preorder as result, being an easily understandable output even for a person who does not understand technical elements of the method’s procedure.
Taillandier and Stinckwich [56] define this method as based on a pair of possible decision-by-decision pair comparisons along each criterion; according to the authors, decisions are evaluated according to different criteria, which must be maximized or minimized. The ordering of the method PROMETHEE II is given through the net flow according to the performance of the positive flow (Φ+) and negative flow (Φ) [10,57]. This is a complete method of ordering [58].
The method can be synthesized in four main steps, as Behzadian et al. [59] and Carvalho et al. [10] presented:
Stage 1: Calculation of the degree of preference for each possible decision pair and for each criterion, with d j ( a , b ) as the difference between the alternatives a and b on the criterion:
d j ( a , b ) = g j ( a ) g j ( b )
Still at this stage, the degree of preference value of an alternative criterion a concerning the alternative b in function of d j ( a , b ) a is calculated through p j ( a , b ) :
p j ( a , b ) = F [ d j ( a , b ) ]   w i t h   j = 1 ,   ,   k
The last element to be considered still at this stage is the choice of the type of criteria, so that the usual criterion was adopted to allow the decision-taker to have a strict preference P by the alternative with the best evaluation:
P ( x ) = { 0   f o r   a l l   x   0 1   f o r   a l l   x > 1
Stage 2: Calculation of the global preference index, with the aggregation of the preference degrees of all criteria for each possible pair of decisions. The overall preference index is given by:
μ ( a , b ) = j = 1 k p j ( a , b ) w j
where μ ( a , b ) is the weighted sum of p j ( a , b ) for each criterion and wj is the weight of the criterion j.
Stage 3: Calculation of positive and negative flows, with Formulas (6) and (7):
Φ + ( a ) = 1 n 1 x   A π ( a , x )
Φ ( a ) = 1 n 1 x   A π ( x , a )
where Φ+(a) is the positive flow, and Φ(a) is the negative flow of each alternative.
Stage 4: Calculation of the net flow of overcoming, the final indicator used to establish a ranking between the alternatives being evaluated:
Φ ( a ) = Φ + ( a ) Φ ( a )
where Φ(a) is the net flow of each alternative.
The relations of preference P and indifference I are obtained according to the following formulae:
a P b   i f   Φ ( a ) > Φ ( b )
a I b   i f   Φ ( a ) = Φ ( b )
To obtain the result with the complete ranking, the software Visual PROMETHEE Academic Edition was used, a multicriteria decision tool that implements the methods of the family PROMETHEE.

4. Results and Discussion

4.1. Data Collection Results

Concerning what was obtained throughout the data collection, first contact was made through e-mail, with a stipulated time of fifteen days from first contact to the response. After seven days, a reminder was sent to reinforce the resolution of the questionnaire still via e-mail; however, it was not possible to obtain sufficient answers in the estimated time, receiving only one respondent in this period, which made it necessary to contact managers through the instant messaging application. The exact period of the data collection was between 4 November 2022, when the questionnaire was submitted to the companies, and 16 November 2022, when the last company contact via instant massaging was carried out and the company returned its answers.
The listing had forty-two contacts available on the instant messaging application; differently from what happened when contacting managers via e-mail, the interaction through the telephone number occurred more successfully, with the answers coming almost immediately from the contact, in addition receiving to a satisfactory number of respondents; among the forty-one contacts, it was possible to obtain thirty answers, which, added to the respondent via e-mail, totaled to thirty-one answering managers. Figure 2 presents the division by category of all companies whose managers responded to our demand with the instrument applied.
The graph shows the percentage of companies that responded to the questionnaire within each category, where the category “Universities” has the highest percentage of respondents (19%), followed by “Small and Medium companies” (16%). “Support Entities”, “Fostering Entities”, and “Startups” come in sequence each with 13% of the responding companies. “Innovation Centers” and “Business Incubators” each have 10% of respondents. Finally, “Entrepreneur Communities” and “Big Company” have the lowest percentages, each with 3% of respondents.

4.2. ITO Key Factors Ranking

It was possible to obtain through the judgment of the managers the ordering of the key factors based on the net flow of the PROMETHEE II. Table 2 presents the factors organized in a decreasing way, with the best option occupying the first position according to the net flow score.
The F21 factor “Quality production” was defined as more important, pointing to the use of outsourcing within the IT area by organizations as a way to ensure the production of quality products and services and thus stand out from their competitors not only from a financial perspective but especially in the customer’s view.
The other positions are also worth mentioning, more specifically, the top five positions, due to the vision they provide of the use of IT outsourcing by the companies interviewed.
The second position, being occupied by the F07 factor “Contract”, shows that organizations, among other things, seek to maintain their relationships in a serious and organized way, in addition to keeping the relationship protected and safe, avoiding a certain opportunism on the part of the supplier. In the third position, the F09 factor “Engagement of Senior Management” shows that such projects require attention and commitment on the part of senior management, often for the value involved in the project and for the major changes that occur in the company.
The fourth position F18 “Risk Management” shows the companies’ concern in controlling any problems within the project; having risk management within the project causes the minimization of events that negatively impact the results desired by the organization. The fifth position, occupied by the factor F04 “Communication”, indicates the importance of the partnership relationship between the client company and supplier within the outsourcing project, as communication is one of the most important factors in the exchange of information and in the clarity of expectations regarding the result of that project.
Another point to be highlighted within the results obtained was about the factors pointed out by the managers, in which they were not part of the pre-established alternatives in the data collection instrument. Factors such as people management with a focus on the IT professional market, innovation and tolerance to error, and a well-defined bidding process were indicated by decision-makers, which indicates the emergence of new factors involved in outsourcing.

4.3. Grouping the Key Factors

To assist in decision making for future IT outsourcing projects, a scheme was proposed to simplify decision making according to what has been presented so far in the present work. Inspired by the affinity diagram, which consists of a tool to gather ideas and opinions in a grouped way according to their natural relationship, based on an analysis of the affinity of concepts [60]. The affinity diagramming was developed by Kawakita Jiro to organize qualitative data supporting the identification of customer experience patterns [61]. The method turned into one of the quality planning tools supporting practitioners in breaking down large complicated issues into easy-to-understand groupings, ensuring that apparently unconnected ideas can be evaluated by a group of people and interconnected, identifying the existing patterns between them [62].
The affinity diagramming method can be considered a systematization to process large amounts of information in groups according to the affinity of the involved concepts of the investigated constructs [63]. The process to obtain the groupings are based on a standard procedure which can be summarized in the following steps [64,65]:
  • Each element under consideration must be highlighted, either through cards, sticky notes, or even through chart-editing software.
  • Elements should be gathered and organized into groups or “clouds”, and if there is some disagreement about which group that element belongs to, it can be incorporated into each group considered.
  • Evaluate if there are larger groups that can incorporate existing groups as subgroups.
  • Evaluate and discuss the groups found.
  • Identify existing relationships between concepts and groups and define connecting lines.
  • Evaluate the importance of the groupings for the desired objective.
Brainstorming is an inherent characteristic of the process of obtaining the affinity diagram [66]. However, here, it was replaced by the survey of factors carried out in the literature, together with the evaluation of the most relevant factors according to the characteristics of the local business environment for defining the 21 factors used, and the multicriteria evaluation applied by the group of decision-makers from the Technological Innovation Hub companies.
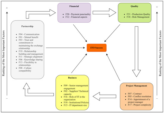
Based on the descriptions presented in Table 1 (Section 2.2), the division of the twenty-one factors was made according to their conceptual alignment in five groups as shown in Figure 3: financial, business, partnership, project management, and quality.
After dividing the key factors and based on the ranking of Table 2, a scheme was elaborated inspired by the relationship diagram also used in quality planning. The relationships provided by this new diagram fulfilled the fifth step in the procedure, ensuring an understanding of the dynamic between each group. This diagram helps to analyze the natural links between the different aspects found in the study, showing a cause-and-effect relationship in a qualitative way [60,62,64].
The scheme in Figure 4 was elaborated to clarify what has been done in the work so far. Besides facilitating the understanding of the factors concerning success within the IT outsourcing project, the scheme will help in the decision making of managers, especially about the objective companies want to achieve with outsourcing.
The cycle represented in Figure 4 is aligned with what was demonstrated by de Carvalho et al. [10] in the outsourcing relationship “integration phase”. In this phase, there are interactions between groups of contractual and relational factors, both necessary for the success of the ITO project, ensuring that after each interaction process between contractors and suppliers, they become more integrated and strengthen their relationship towards the development of partnerships.
For each of the five groups, in addition to presenting the existing relationships between them, the ranking was also maintained according to what was obtained through the application of PROMETHEE II. Thus, the visualization of information regarding the internal relationships of relative importance existing between the factors within the groups is guaranteed.
In addition to the schematization of Figure 4, it was possible to elaborate an infographic as shown in Figure 5, bringing the perspective of how these groupings of factors can influence the vision of the client and supplier company; this infographic helps show how these factors contribute to decision making both by the customer and by the supplier.
Note that all the groups defined using the affinity diagram are project management-related concepts. In the project-management-specific group, the factors lead to a perception that there must be adequate management of the outsourcing contract, always focusing on the resolution of eventual conflicts or even disputes between the parties [67], as the role of managers is to seek to understand how the areas of the ITO project should be managed given the inherent complexity of the existing relationships within the project [68].
In the business group, the factors determine that senior management must be committed and engaged, observing the behavior of suppliers, especially in their ability to provide the services contracted for the outsourcing project, to ensure its success and quality both from technical and managerial perspectives, avoiding setbacks and related risks that can compromise the activities [69,70]. These services, being related to the IT area, must be strategically aligned with organizational policies in favor of its development and maintenance of competitive power [71], always seeking adaptation according to the size of the department responsible internally, so that it can work properly with suppliers [72]. In the partnership group, the factors are involved in ensuring the development of the relationship between the parties, ensuring that their work is continued in new cycles of interactions, by renewing the outsourcing contract [67]. Communication is a fundamental element for guaranteeing the project success and the partnership development, generating mutual benefits for both parties, with an intense exchange of experiences, generating trust and commitment [16,53]. The need for strategic alignment between the parties is reinforced, seeking flexibility and the integration of their organizational cultures [10,24].
In the financial group, the factors concern the execution of financial resources in a manner adjusted to the needs of the outsourcing project, within the established deadlines, and whenever possible, promoting cost reduction [51]. Ensuring good financial performance also involves relational factors between the client and provider, especially if they both develop a relationship where there is mutual trust to discuss investment (both financial and knowledge) since the security in this part of ITO project management can be one of the motivators for keeping ITO contracts [73]. In this perspective, contractual penalties can be applied if a paid service, for instance, is not delivered with the aimed quality level [11].
Finally, the quality group considers the risks involved in the production of services and relationship management; therefore, processes in the outsourcing project must consider strategies to mitigate the effect of risks to ensure the overall project quality [54,55].
This research supported the identification of key factors within projects in IT outsourcing from a perspective concerning Technological Innovation Hubs. The study on the factors tracks a set of references to help researchers and practitioners interested in defining target constructs associated with outsourcing in their work. In this sense, this work represents a milestone to validate such factors, based on the actors of an environment of technological production and innovation, validating that these elements can still be inserted in the current context of organizations when it comes to ITO projects.
Still within the theoretical contribution of this study, what we are now considering as a set of alternatives (the key factors) to populate the corresponding vector within the multicriteria decision matrix can become a source for extracting a vector of criteria to be used for the evaluation, for example, of suppliers for ITO, with the advantage of a preliminary study already existing on the relative importance between these criteria.
From a practical perspective, within the Technological Innovation Hub of Alagoas, this work can help companies to identify their strengths and weaknesses involving IT outsourcing. It is important to identify key factors because the different business structures present in the hub require different visions and analysis of factors; in addition, the listing of factors allows a clearer analysis in their projects. This work also becomes important in helping companies in identifying and directing more concretely what should be adopted as a priority within IT outsourcing projects; with the factors’ ranking presented through the managers’ judgment, it is possible to have the notion of what is more relevant to companies in their ITO relationships, in addition to providing clarity to which criteria to adopt according to the desired objective of the project.
Based on the existing literature and the understanding of local characteristics of the environment in which the hub is inserted, this work also presents the aggregated vision of a group of managers of companies linked to technological production in the state of Alagoas (Brazil) on what the critical factors’ most important success stories are, through the application of a method that performs pairwise comparisons.
For contracting companies, it is possible with this research to know what factors should be sought in suppliers to maintain a prosperous relationship, just as suppliers also have the means to identify which factors to exploit to have a healthy relationship with their customers.

5. Conclusions

This work aimed to elaborate a proposal, application, and initial validation of an analytical framework for eliciting key factors to support the management of projects involving the outsourcing of information technologies. The elaboration of the ranking with the key factors from the managers’ judgment was important for understanding how these factors relate and affect outsourcing projects in the local context.
The analysis with the support of a multicriteria method was important because it has greater reliability and credibility to analyze the key factors and consequently greater relevance for the research. Using the PROMETHEE II method, it was possible to obtain a ranking of the key factors according to the judgment of managers; this was important because it is possible to observe what vision and strategy companies have been using concerning ITO. This perspective can be combined with aspects of human resources to assist the decision making of public managers and stakeholders in socially efficient ITO agreements [57].
Analyzing how companies introduce IT outsourcing is important for obtaining the parameters and support of what is most relevant and what has been giving results in the local context, more specifically in the state of Alagoas, being important to have references of factors to avoid certain failures in future projects. The “quality production” factor occupying the top spot shows when organizations have sought to use IT outsourcing as a strategy to beat their competitors for the well-being of their customers. Factors such as “contract”, “senior management engagement”, and “risk management” occupying the top positions reinforce how much IT outsourcing projects have been viewed with commitment and seriousness by parts of companies, in addition to the search to avoid waste through risk minimization.

5.1. Limitations, Difficulties, and Challenges

Although the literature is extensive concerning the number of works involving the outsourcing of information technology, there was difficulty in finding up-to-date research listing critical success factors within IT outsourcing projects; most studies were limited to studying only one success factor within organizations, which made it difficult to list factors more extensively in this study. In addition to this difficulty, most studies pointed out practically the same success factors, with the difficulty of finding studies with new factors involved in outsourcing.
Another obstacle in the work was communication with the managers of the innovation ecosystem of Alagoas; although the database has one hundred and two companies, less than half had some kind of contact information through which we could communicate with the manager responsible for outsourcing projects within the organization, which unfortunately limited in a certain way the number of respondents for the present work. It should also be noted that the paper seeks a quali-quantitative description of the key factors in outsourcing according to the opinions of managers of a very specific locus.

5.2. Future Research

The improvement of the data collection instrument for that application with more managers, from innovation hubs from other parts of Brazil, can provide a new vision given the selected factors. The possibility of adding a more significant number of factors can also be a factor that brings a new panorama of results in future work. Another point that may be important to bring to future research is the application of other methods of multicriteria analysis for the processing of the obtained data; making use of more than one method is something that can also be enriching to the extent that comparations of the results obtained through the methods can be made, thus strengthening the response obtained.
Another referral to more research is based on analyzing more thoroughly the factors mentioned by managers in addition to those included within the research. Factors such as management of people with a focus on the IT professional market provide knowledge of how the human factor has been related to outsourcing current IT. Innovation, error tolerance, and a well-defined bidding process can be explored efficiently, and bring significant results in future research.
Finally, we highlight the need to develop studies on these factors, with the multicriteria analysis approach, also applying sensitivity analyses to verify possible changes in ranking positions. This can be made by including new alternatives, new criteria, or the variation of parameters such as weights and thresholds of preference and indifference.

Author Contributions

Conceptualization, T.A.C.S. and V.D.H.d.C.; methodology, T.A.C.S. and V.D.H.d.C.; software, T.A.C.S.; validation, V.D.H.d.C., R.J.R.d.S. and T.P.; formal analysis, T.A.C.S.; investigation, T.A.C.S.; resources, V.D.H.d.C. and T.C.C.N.; data curation, T.A.C.S.; writing—original draft preparation, T.A.C.S. and V.D.H.d.C.; writing—review and editing, T.A.C.S., V.D.H.d.C., R.J.R.d.S., T.P. and T.C.C.N.; visualization, T.A.C.S. and T.P.; supervision, V.D.H.d.C.; project administration, V.D.H.d.C. and T.A.C.S.; funding acquisition, T.C.C.N. All authors have read and agreed to the published version of the manuscript.

Funding

This research was funded by the Federal University of Pernambuco (UFPE) and Brazilian Co-ordination for the Improvement of Higher Education, grant number: Edital PROPG nº 06/2022.

Informed Consent Statement

Informed consent was obtained from all subjects involved in the study.

Data Availability Statement

Since the collected database has data that allow the identification of participating companies, the authors chose not to make them available.

Acknowledgments

This work was developed with the support of the Federal University of Alagoas (Universidade Federal de Alagoas), the Federal University of Pará (Universidade Federal do Pará), and the Federal University of Pernambuco (Universidade Federal de Pernambuco). The authors acknowledge Renata Dermenjian for translations and corrections.

Conflicts of Interest

The authors declare no conflict of interest.

References

  1. Levstek, A.; Pucihar, A.; Hovelja, T. Towards an Adaptive Strategic IT Governance Model for SMEs. J. Theor. Appl. Electron. Commer. Res. 2022, 17, 230–252. [Google Scholar] [CrossRef]
  2. Poleto, T.; Nepomuceno, T.C.C.; de Carvalho, V.D.H.; Costa, A.P.C.S. A Typology of Relational Attitude in IT Outsourcing: An Analysis on the Contractor’s Perspective. In Trends and Applications in Information Systems and Technologies; Rocha, Á., Adeli, H., Dzemyda, G., Moreira, F., Ramalho Correia, A.M., Eds.; Advances in Intelligent Systems and Computing; Springer International Publishing: Cham, Switzerland, 2021; Volume 1367, pp. 295–304. [Google Scholar]
  3. Paudel, S.; Kumar, V. Critical Success Factors of Information Technology Outsourcing for Emerging Markets. J. Comput. Sci. 2021, 17, 459–469. [Google Scholar] [CrossRef]
  4. Chou, S.W.; Techatassanasoontorn, A.A.; Hung, I.H. Understanding commitment in business process outsourcing relationships. Inf. Manag. 2015, 52, 30–43. [Google Scholar] [CrossRef]
  5. Hamzah, A.K.; Sulaiman, R.; Hussein, W.N. A review on IT outsourcing approach and a proposed IT outsourcing model for Malaysian SMEs in e-Business adoption. Int. Conf. Res. Innov. Inf. Syst. ICRIIS 2013, 2013, 521–526. [Google Scholar] [CrossRef]
  6. Lacity, M.C.; Khan, S.A.; Willcocks, L.P. A review of the IT outsourcing literature: Insights for practice. J. Strateg. Inf. Syst. 2009, 18, 130–146. [Google Scholar] [CrossRef]
  7. Kronawitter, K.; Wentzel, C.; Papadaki, M. IT application outsourcing in Europe: Long-term outcomes, success factors and implications for ITO maturity. In Proceedings of the 2013 46th Hawaii International Conference on System Sciences, Wailea, HI, USA, 7–10 January 2013; pp. 4456–4465. [Google Scholar] [CrossRef]
  8. Koh, C.; Ang, S.; Straub, D.W. IT outsourcing success: A psychological contract perspective. Inf. Syst. Res. 2004, 15, 356–373. [Google Scholar] [CrossRef]
  9. de Carvalho, V.D.H.; Poleto, T.; Costa, A.P.C.S. The Main Critical Success Factors of Contractual and Relational Governances in Outsourcing Relationships. In Advances in Intelligent Systems and Computing; Rocha, Á., Correia, A.M., Adeli, H., Reis, L.P., Mendonça Teixeira, M., Eds.; Advances in Intelligent Systems and Computing; Springer International Publishing: Cham, Switzerland, 2016; Volume 444, pp. 3–12. [Google Scholar]
  10. de Carvalho, V.D.H.; Poleto, T.; Seixas, A.P.C. Information technology outsourcing relationship integration: A critical success factors study based on ranking problems (P.γ) and correlation analysis. Expert Syst. 2018, 35, e12198. [Google Scholar] [CrossRef]
  11. Nepomuceno, T.C.C.; Nepomuceno, K.T.C.; Poleto, T.; de Carvalho, V.D.H.; Costa, A.P.C.S. When Penalty Fails: Modeling Contractual Misincentives With Evidence From Portugal ITO Agreements. SAGE Open 2022, 12, 21582440221141850. [Google Scholar] [CrossRef]
  12. Song, W.; Zhu, Y.; Li, S.; Wang, L.; Zhang, H. Risk evaluation of information technology outsourcing project: An integrated approach considering risk interactions and hierarchies. Eng. Appl. Artif. Intell. 2022, 113, 104938. [Google Scholar] [CrossRef]
  13. Khan, G.M.; Khan, S.U.; Khan, H.U.; Ilyas, M. Challenges and practices identification in complex outsourcing relationships: A systematic literature review. PLoS ONE 2022, 17, e0262710. [Google Scholar] [CrossRef]
  14. Willcocks, L.; Lacity, M.; Fitzgerald, G. Information technology outsourcing in Europe and the USA: Assessment issues. Int. J. Inf. Manag. 1995, 15, 333–351. [Google Scholar] [CrossRef]
  15. Kremic, T.; Tukel, O.I.; Rom, W.O. Outsourcing decision support: A survey of benefits, risks, and decision factors. Supply Chain Manag. An Int. J. 2006, 11, 467–482. [Google Scholar] [CrossRef]
  16. Poleto, T.; Nepomuceno, T.C.C.; de Carvalho, V.D.H.; Costa, A.P.C.S. Strategic Behavior Categorization in Information Technology Outsourcing: An Analysis Based on Knowledge Transfer and Relational Governance. Appl. Syst. Innov. 2022, 5, 110. [Google Scholar] [CrossRef]
  17. Khalfan, A.M. Information security considerations in IS/IT outsourcing projects: A descriptive case study of two sectors. Int. J. Inf. Manag. 2004, 24, 29–42. [Google Scholar] [CrossRef]
  18. Samantra, C.; Datta, S.; Mahapatra, S.S. Risk assessment in IT outsourcing using fuzzy decision-making approach: An Indian perspective. Expert Syst. Appl. 2014, 41, 4010–4022. [Google Scholar] [CrossRef]
  19. Prawesh, S.; Chari, K.; Agrawal, M. Industry Norms as Predictors of IT Outsourcing Behaviors. Int. J. Inf. Manag. 2021, 56, 102242. [Google Scholar] [CrossRef]
  20. Gambal, M.-J.; Asatiani, A.; Kotlarsky, J. Strategic innovation through outsourcing–A theoretical review. J. Strateg. Inf. Syst. 2022, 31, 101718. [Google Scholar] [CrossRef]
  21. Leo, E.; Bui, Q.N.; Adelakun, O. Outsourcing for Sustainable Performance: Insights from Two Studies on Achieving Innovation through Information Technology and Business Process Outsourcing. Sustainability 2022, 14, 2102. [Google Scholar] [CrossRef]
  22. Bhatti, B.M.; Mubarak, S.; Nagalingam, S. Information security implications of using NLP in IT outsourcing: A Diffusion of Innovation theory perspective. Autom. Softw. Eng. 2021, 28, 12. [Google Scholar] [CrossRef]
  23. Chen, Y.-H.; Wang, T.-C.; Wu, C.-Y. Strategic decisions using the fuzzy PROMETHEE for IS outsourcing. Expert Syst. Appl. 2011, 38, 13216–13222. [Google Scholar] [CrossRef]
  24. de Carvalho, V.D.H.; Poleto, T.; Nepomuceno, T.C.C.; Costa, A.P.P.C.S. A study on relational factors in information technology outsourcing: Analyzing judgments of small and medium-sized supplying and contracting companies’ managers. J. Bus. Ind. Mark. 2022, 37, 893–917. [Google Scholar] [CrossRef]
  25. Moon, J.; Jung, G.H.; Chung, M.; Choe, Y.C. IT outsourcing for E-government: Lessons from IT outsourcing projects initiated by agricultural organizations of the Korean government. In Proceedings of the 2007 40th Annual Hawaii International Conference on System Sciences, Big Island, HI, USA, 3–6 January 2007; pp. 1–10. [Google Scholar] [CrossRef]
  26. Pakpahan, J.; Eryadi, R.A.; Budiman, A.; Sunandar, N.; Syahid, L.M.; Shihab, M.R. Critical Success Factors of IT Outsourcing in Indonesian Public Sectors: A Case Study at Employment Social Security Agency. In Proceedings of the 2021 4th International Conference on Information and Communications Technology (ICOIACT), Virtual, 30 August 2021; pp. 47–52. [Google Scholar]
  27. Schwarz, C. Toward an understanding of the nature and conceptualization of outsourcing success. Inf. Manag. 2014, 51, 152–164. [Google Scholar] [CrossRef]
  28. Fan, L.; Luna-Reyes, L.F. Theoretical foundations to information technology outsourcing research in the public sector. In Proceedings of the 17th International Digital Government Research Conference on Digital Government Research, Shanghai, China, 8–10 June 2016; pp. 136–145. [Google Scholar] [CrossRef]
  29. Linden, R.; Rosenkranz, C. Opening the black box of advisors in information technology outsourcing: An advisory activity model. Commun. Assoc. Inf. Syst. 2019, 44, 783–810. [Google Scholar] [CrossRef]
  30. De Silva, H.U.W.; Gunawardane, K.D. A study pertaining to the barriers in assessing the outsourcing risk factors in Sri Lankan software industry. In Proceedings of the 2015 Fifteenth International Conference on Advances in ICT for Emerging Regions (ICTer), Colombo, Sri Lanka, 24–26 August 2015; pp. 89–98. [Google Scholar] [CrossRef]
  31. Wan, J.P.; Zeng, Y.H.; Zou, W.; Liu, Q.J. Empirical study on IT outsourcing partnership with relational exchange theory. In Proceedings of the 2008 International Conference on Management Science and Engineering 15th Annual Conference Proceedings, Long Beach, CA, USA, 10–12 September 2008; pp. 378–384. [Google Scholar] [CrossRef]
  32. Goo, J.; Nam, K. Contract as a source of trust-Commitment in successful IT outsourcing relationship: An empirical study. In Proceedings of the 2007 40th Annual Hawaii International Conference on System Sciences, Waikoloa, HI, USA, 3–6 January 2007; pp. 1–10. [Google Scholar] [CrossRef]
  33. Duhamel, F.B.; Gutiérrez-Martínez, I.; Picazo-Vela, S.; Luna-Reyes, L. Determinants of collaborative interfaces in public-private IT outsourcing relationships. Transform. Gov. People Process Policy 2018, 12, 61–83. [Google Scholar] [CrossRef]
  34. Lane, M.; Lum, W.H. Examining client perceptions of partnership quality and its dimensions in an it outsourcing relationship. Australas. J. Inf. Syst. 2011, 17, 47–76. [Google Scholar]
  35. McGowan Poole, C.D. IT outsourcing, knowledge transfer and project transition phases. VINE J. Inf. Knowl. Manag. Syst. 2020, 50, 219–246. [Google Scholar] [CrossRef]
  36. Jinmei, H. Develop IT outsourcing contract based on QFD. In Proceedings of the 2009 International Conference on Management and Service Science, Beijing, China, 20–22 September 2009. [Google Scholar] [CrossRef]
  37. Maruping, L.; Rai, A.; Aljafari, R.; Venkatesh, V. Overcoming cross-organizational barriers to success in offshore projects. Ind. Manag. Data Syst. 2021, 121, 2365–2386. [Google Scholar] [CrossRef]
  38. Wahyudi, A.S.T.; Raharjo, T.; Wantania, L.J. Risk management for energy efficiency in information technology project: A case of a government agencies in Indonesia. IOP Conf. Ser. Earth Environ. Sci. 2022, 969, 012056. [Google Scholar] [CrossRef]
  39. Könning, M.; Strahringer, S.; Westner, M. Unraveling the impact of cultural distance on IT outsourcing success–insights from three major sourcing reconfigurations. J. Enterp. Inf. Manag. 2021, 34, 811–837. [Google Scholar] [CrossRef]
  40. Boehm, A.L.; Michalik, B.; Schmidt, N.; Basten, D. Innovate on purpose-Factors contributing to innovation in IT outsourcing. In Proceedings of the 2014 47th Hawaii International Conference on System Sciences, Waikoloa, HI, USA, 6–9 January 2014; pp. 3245–3254. [Google Scholar] [CrossRef]
  41. Oladapo, S.; Zavarsky, P.; Ruhl, R.; Lindskog, D.; Igonor, A. Managing risk of IT security outsourcing in the decision-making stage. In Proceedings of the 2009 International Conference on Computational Science and Engineering, Washington, DC, USA, 29–31 August 2009; Volume 3, pp. 456–461. [Google Scholar] [CrossRef]
  42. Blijleven, V.; Gong, Y.; Mehrsai, A.; Koelemeijer, K. Critical success factors for Lean implementation in IT outsourcing relationships: A multiple case study. Inf. Technol. People 2019, 32, 715–730. [Google Scholar] [CrossRef]
  43. Bu, X.; Xu, J. Developing a decision model for IT outsourcing using analytic hierarchy process. In Proceedings of the 2009 International Conference on Management and Service Science, Wuhan, China, 16—18 September 2009. [Google Scholar] [CrossRef]
  44. Van Lier, J.; Dohmen, T. Benefits management and strategic alignment in an IT outsourcing context. In Proceedings of the 40th Annual Hawaii International Conference on System Sciences (HICSS’07), Big Island, HI, USA, 3–6 January 2007; pp. 1–10. [Google Scholar] [CrossRef]
  45. Tsakalerou, M.; Efthymiadis, D.; Abilez, A. An intelligent methodology for the use of multi-criteria decision analysis in impact assessment: The case of real-world offshore construction. Sci. Rep. 2022, 12, 15137. [Google Scholar] [CrossRef]
  46. Dos Santos, L.A.; Dos Santos, A.F.A.; de Assis, A.G.; da Costa Júnior, J.F.; de Souza, R.P. Model to support intervention prioritization for the control of Aedes aegypti in Brazil: A multi-criteria approach. BMC Public Health 2022, 22, 932. [Google Scholar] [CrossRef]
  47. Roy, B. Multicriteria Methodology for Decision Aiding; Nonconvex Optimization and Its Applications; Springer: Boston, MA, USA, 1996; Volume 12, ISBN 978-1-4419-4761-1. [Google Scholar]
  48. Roy, B.; Słowiński, R. Questions guiding the choice of a multicriteria decision aiding method. EURO J. Decis. Process. 2013, 1, 69–97. [Google Scholar] [CrossRef]
  49. Karimi-Alaghehband, F.; Rivard, S. IT outsourcing success: A dynamic capability-based model. J. Strateg. Inf. Syst. 2020, 29, 101599. [Google Scholar] [CrossRef]
  50. Erdogan, D.; Tokgoz, N. The role of contract and relationship norms in the success of Information Technology Outsourcing. East. J. Eur. Stud. 2020, 11, 229–250. [Google Scholar]
  51. Ensslin, L.; Mussi, C.C.; Dutra, A.; Ensslin, S.R.; Demetrio, S.N. Management support model for information technology outsourcing. J. Glob. Inf. Manag. 2020, 28, 123–147. [Google Scholar] [CrossRef]
  52. Moreno, V.; Coelho, M.; Pitassi, C. Outsourcing of IT and Absorptive Capacity: A Multiple Case Study in the Brazilian Insurance Sector. Brazilian Bus. Rev. 2020, 17, 97–113. [Google Scholar] [CrossRef]
  53. Effah, J.; Adam, I.O. Examining Client-Vendor Relationship in the Outsourcing of a Work Environment Virtualisation: An Activity Theory Perspective. Inf. Syst. Front. 2022, 24, 1585–1599. [Google Scholar] [CrossRef]
  54. Thapit, A.A.; Kadhim, Q.K.; Al-Khayyat, H.I.H.; Amen, S.A.M.; Al-Muttar, M.Y.O.; Tayyh, A.N.; Sahi, Z.T. Moderating Role of Relationship Quality among the Association of Perceived Service Quality, Perceived Value, Perceived Risk and Purchase IT Outsourcing Intention. Int. J. Oper. Quant. Manag. 2022, 28, 354–376. [Google Scholar] [CrossRef]
  55. Wei, C.-L. How Relationship Quality, Service Quality, and Value Affect the Intention to Purchase IT/IS Outsourcing Services. Inf. Syst. Manag. 2022, 39, 202–219. [Google Scholar] [CrossRef]
  56. Taillandier, P.; Stinckwich, S. Using the PROMETHEE multi-criteria decision making method to define new exploration strategies for rescue robots. In Proceedings of the 2011 IEEE International Symposium on Safety, Security, and Rescue Robotics, Kyoto, Japan, 1–5 November 2011; pp. 321–326. [Google Scholar] [CrossRef]
  57. de Carvalho, V.D.H.; Cirilo, J.V.A.; de Barros, F.R.P.M.; Nepomuceno, T.C.C. Multicriteria Assessment of the Creative-Innovative Potential of Brazilian Cities. In Proceedings of the 2020 International Conference on Decision Aid Sciences and Application (DASA), Sakheer, Bahrain, 8–9 November 2020; pp. 1047–1051. [Google Scholar]
  58. Brans, J.; Mareschal, B. Promethee Methods. In Multiple Criteria Decision Analysis: State of the Art Surveys; Figueira, J., Salvatore, G., Matthias, E., Eds.; International Series in Operations Research & Management Science; Springer: New York, NY, USA, 2005; Volume 78, pp. 163–186. ISBN 0-387-23067-X. [Google Scholar]
  59. Behzadian, M.; Kazemzadeh, R.B.; Albadvi, A.; Aghdasi, M. PROMETHEE: A comprehensive literature review on methodologies and applications. Eur. J. Oper. Res. 2010, 200, 198–215. [Google Scholar] [CrossRef]
  60. Damayanti, R.W.; Subagyo; Wijaya, A.R.; Hartono, B. Seven Management and Planning Tools in Megaproject Management: A Literature Review. IOP Conf. Ser. Mater. Sci. Eng. 2019, 598, 012014. [Google Scholar] [CrossRef]
  61. Cheng, Y.M.; Leu, S. Sen Integrating data mining with KJ method to classify bridge construction defects. Expert Syst. Appl. 2011, 38, 7143–7150. [Google Scholar] [CrossRef]
  62. Christensen, E.H.; Coombes-Betz, K.M.; Stein, M.S. The Certified Quality Process Analyst Handbook; ASQ Quality Press: Milwaukee, WI, USA, 2007; ISBN 978-0-87389-709-9. [Google Scholar]
  63. Tsironis, L.K. Quality improvement calls data mining: The case of the seven new quality tools. Benchmarking Int. J. 2018, 25, 47–75. [Google Scholar] [CrossRef]
  64. Tague, N.R. The Quality Book; American Society for Quality: Milwaukee, WI, USA, 2005; ISBN 9780072483116. [Google Scholar]
  65. Welborn, C.; Bullington, K.; Abston, K. Recruiting students to an undergraduate supply chain management program. Ind. High. Educ. 2022, 36, 190–199. [Google Scholar] [CrossRef]
  66. Gamberini, L.; Bettelli, A.; Benvegnù, G.; Orso, V.; Spagnolli, A.; Ferri, M. Designing “Safer Water.” A Virtual Reality Tool for the Safety and the Psychological Well-Being of Citizens Exposed to the Risk of Natural Disasters. Front. Psychol. 2021, 12, 674171. [Google Scholar] [CrossRef] [PubMed]
  67. Lumineau, F.; Henderson, J.E. The influence of relational experience and contractual governance on the negotiation strategy in buyer-supplier disputes. J. Oper. Manag. 2012, 30, 382–395. [Google Scholar] [CrossRef]
  68. Canedo, E.D.; Do Vale, A.P.M.; Patrão, R.L.; de Souza, L.C.; Gravina, R.M.; Dos Reis, V.E.; Mendonça, F.L.L.; de Sousa, R.T. Information and communication technology (ICT) governance processes: A case study. Information 2020, 11, 462. [Google Scholar] [CrossRef]
  69. Duc, A.N.; Abrahamsson, P. Exploring the outsourcing relationship in software startups-A multiple case study. In Proceedings of the 21st International Conference on Evaluation and Assessment in Software Engineering, Karlskrona, Sweden, 15–16 June 2017; pp. 134–143. [Google Scholar] [CrossRef]
  70. Lee, J. Strategic risk analysis for information technology outsourcing in hospitals. Inf. Manag. 2017, 54, 1049–1058. [Google Scholar] [CrossRef]
  71. Kaipia, R.; Turkulainen, V. Managing integration in outsourcing relationships—The influence of cost and quality priorities. Ind. Mark. Manag. 2017, 61, 114–129. [Google Scholar] [CrossRef]
  72. Mtsweni, P.; Mokwena, S.N.; Moeti, M.N. The impact of outsourcing information technology services on business operations. SA J. Inf. Manag. 2021, 23, 1–7. [Google Scholar] [CrossRef]
  73. Qi, C.; Chau, P.Y.k. Investigating the roles of interpersonal and interorganizational trust in IT outsourcing success. Inf. Technol. People 2013, 26, 120–145. [Google Scholar] [CrossRef]
Figure 1. Multicriteria analytical framework flowchart.
Figure 1. Multicriteria analytical framework flowchart.
Information 14 00169 g001
Figure 2. Categories of companies that responded to the data collection instrument.
Figure 2. Categories of companies that responded to the data collection instrument.
Information 14 00169 g002
Figure 3. Grouping by conceptual affinities of key factors.
Figure 3. Grouping by conceptual affinities of key factors.
Information 14 00169 g003
Figure 4. Schematization of factors according to groups with the orders applied internally.
Figure 4. Schematization of factors according to groups with the orders applied internally.
Information 14 00169 g004
Figure 5. Infographic on the factor groups.
Figure 5. Infographic on the factor groups.
Information 14 00169 g005
Table 1. Key factors in ITO according to the literature on the subject.
Table 1. Key factors in ITO according to the literature on the subject.
Key FactorDescriptionReferences Key FactorDescriptionReferences
F01Mutual benefit.Both organizations benefit by outsourcing information technology.[27,28,29]F12Financial aspects.Attention to the financial aspects that make up the IT outsourcing project.[30]
F02Suppliers’ technical capacity.Technical capacity of service providers in performing IT outsourcing.[7]F13Flexibility in relationships.Flexibility and understanding in partnership relationships between the organizations involved in the project.[31]
F03Trust and commitment in maintaining the exchange relationship between supplier and customer.Trust and commitment to maintaining a good relationship through the exchange relationship.[32]F14Appointment of a project manager.Appointment of a project manager in the preparation phase until the final phase of the project.[7]
F04Communication.Clear and objective communication during the progress of the project.[31,33]F15IT department size.The number of employees involved within the IT department in the organization. [25]
F05Conflict resolution.The ability of organizations to resolve relational conflicts.[34]F16Role of IT in the organization.The IT department plays a key role within the organization.[25]
F06Knowledge sharing.Knowledge sharing among companies involved in IT outsourcing.[28,35]F17Project complexity.IT project execution complexity.[25]
F07Contract.Well-designed and detailed contract.[36,37]F18Risk management.Risk management involving the IT outsourcing project.[7,38]
F08Culture compatibility.The cultures between organizations present in outsourcing are aligned and compatible with each other.[5,39]F19Relationship building and management.Construction and administration of a good partnership relationship between the organizations involved in the project.[7,39]
F09Senior management engagement. Senior management engaged and committed to the development and realization of the IT outsourcing project.[40] F20Payment punctuality.Punctuality of payment by the customer to the company that is providing the service.[7]
F10Institutional policies.Alignment of IT outsourcing with institutional policies.[41]F21Production quality.Use of quality within IT outsourcing to present
projects with high reliability and production of quality goods and services.
[42,43]
F11Strategic alignment.Strategic alignment of the client company with the modes of operation of the company that will provide the service.[44]
Table 2. Ranking of key factors from the judgment of the respondent managers.
Table 2. Ranking of key factors from the judgment of the respondent managers.
PositionFactorΦΦ+ΦPositionFactorΦΦ+Φ
1F210.37420.45970.085512F110.01940.25000.2306
2F070.33710.45160.114513F05−0.00160.26940.2710
3F090.31770.42900.111314F06−0.11450.21940.3339
4F180.26450.40650.141915F12−0.13060.19030.3210
5F040.25160.40320.151616F13−0.17740.19680.3742
6F020.21610.38710.171017F10−0.21130.17580.3871
7F010.21610.37100.154818F14−0.29680.13230.4290
8F030.12260.31940.196819F08−0.37260.08230.4548
9F160.09520.30320.208120F17−0.42100.11450.5355
10F190.05320.26610.212921F15−0.57420.03710.6113
11F200.03230.24520.2129
Disclaimer/Publisher’s Note: The statements, opinions and data contained in all publications are solely those of the individual author(s) and contributor(s) and not of MDPI and/or the editor(s). MDPI and/or the editor(s) disclaim responsibility for any injury to people or property resulting from any ideas, methods, instructions or products referred to in the content.

Share and Cite

MDPI and ACS Style

Silva, T.A.C.; de Carvalho, V.D.H.; dos Santos, R.J.R.; Poleto, T.; Nepomuceno, T.C.C. Elicitation of Key Factors to Support Information Technology Outsourcing in Technological Innovation Hubs: Applying a Multicriteria Analytical Framework. Information 2023, 14, 169. https://doi.org/10.3390/info14030169

AMA Style

Silva TAC, de Carvalho VDH, dos Santos RJR, Poleto T, Nepomuceno TCC. Elicitation of Key Factors to Support Information Technology Outsourcing in Technological Innovation Hubs: Applying a Multicriteria Analytical Framework. Information. 2023; 14(3):169. https://doi.org/10.3390/info14030169

Chicago/Turabian Style

Silva, Thalles André Cabral, Victor Diogho Heuer de Carvalho, Robério José Rogério dos Santos, Thiago Poleto, and Thyago Celso Cavalcante Nepomuceno. 2023. "Elicitation of Key Factors to Support Information Technology Outsourcing in Technological Innovation Hubs: Applying a Multicriteria Analytical Framework" Information 14, no. 3: 169. https://doi.org/10.3390/info14030169

APA Style

Silva, T. A. C., de Carvalho, V. D. H., dos Santos, R. J. R., Poleto, T., & Nepomuceno, T. C. C. (2023). Elicitation of Key Factors to Support Information Technology Outsourcing in Technological Innovation Hubs: Applying a Multicriteria Analytical Framework. Information, 14(3), 169. https://doi.org/10.3390/info14030169

Note that from the first issue of 2016, this journal uses article numbers instead of page numbers. See further details here.

Article Metrics

Back to TopTop