Enhancing Core Public Service Vocabulary to Enable Public Service Personalization
Abstract
:1. Introduction
2. Background and Related Work
2.1. Public Service Versions and Life Events
2.2. EC Core Vocabularies
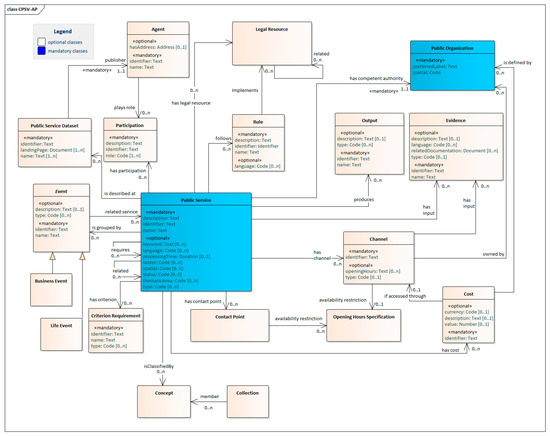
2.2.1. Core Public Service Vocabulary Application Profile
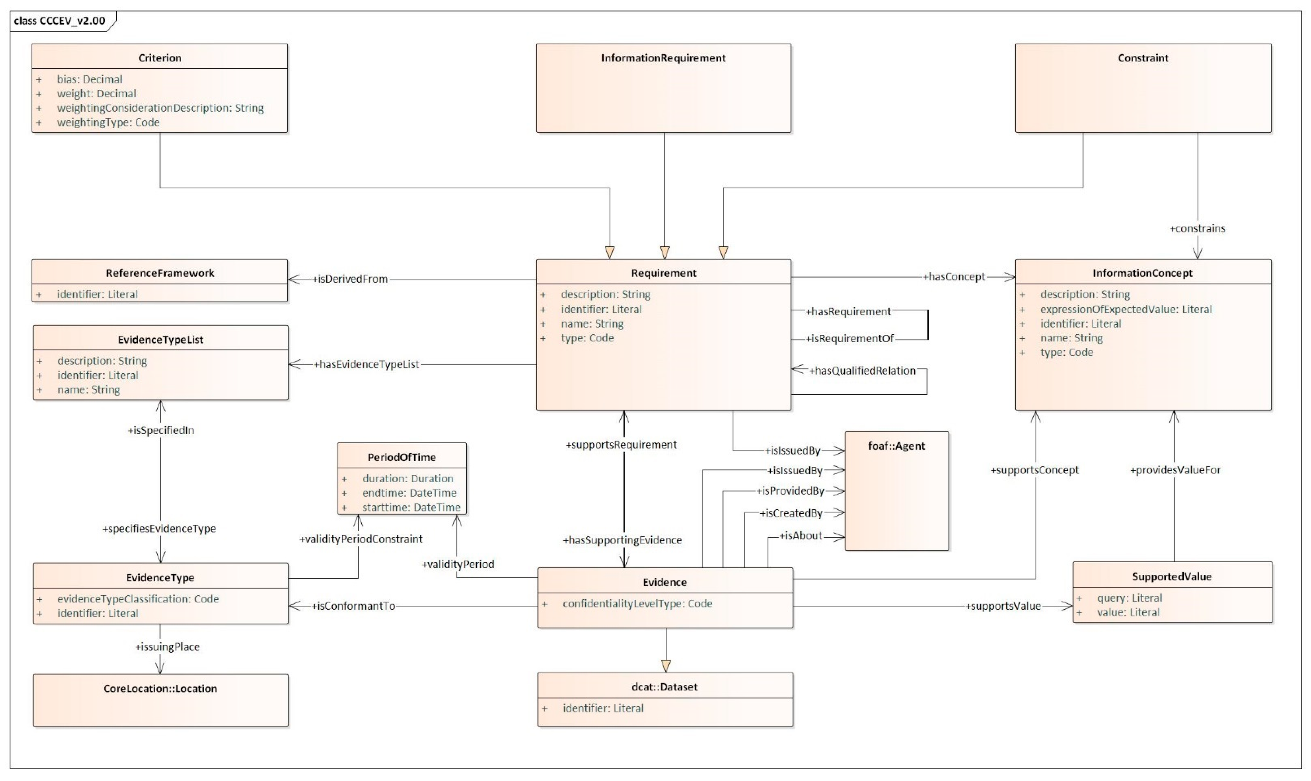
2.2.2. Core Criterion and Core Evidence Vocabulary
2.2.3. Core Person and Core Business Vocabularies
2.3. Chatbots and Knowledge Graphs
3. Methodology
- (1)
- (2)
- Present related work on CPSV-AP, knowledge graphs, and chatbot technologies (Section 2).
- (3)
- Enhance CPSV-AP by reusing classes from other EC ISA/ISA2 core vocabularies or classes that have been derived from related work (Section 4).
- (4)
- Develop a pilot implementation for demonstrating the use of enhanced CPSV-AP (Section 5).
- (5)
- Discuss the effectiveness of enhanced CPSV-AP for supporting PS personalization based on the pilot implementation (Section 6).
4. The Enhanced CPSV-AP Model
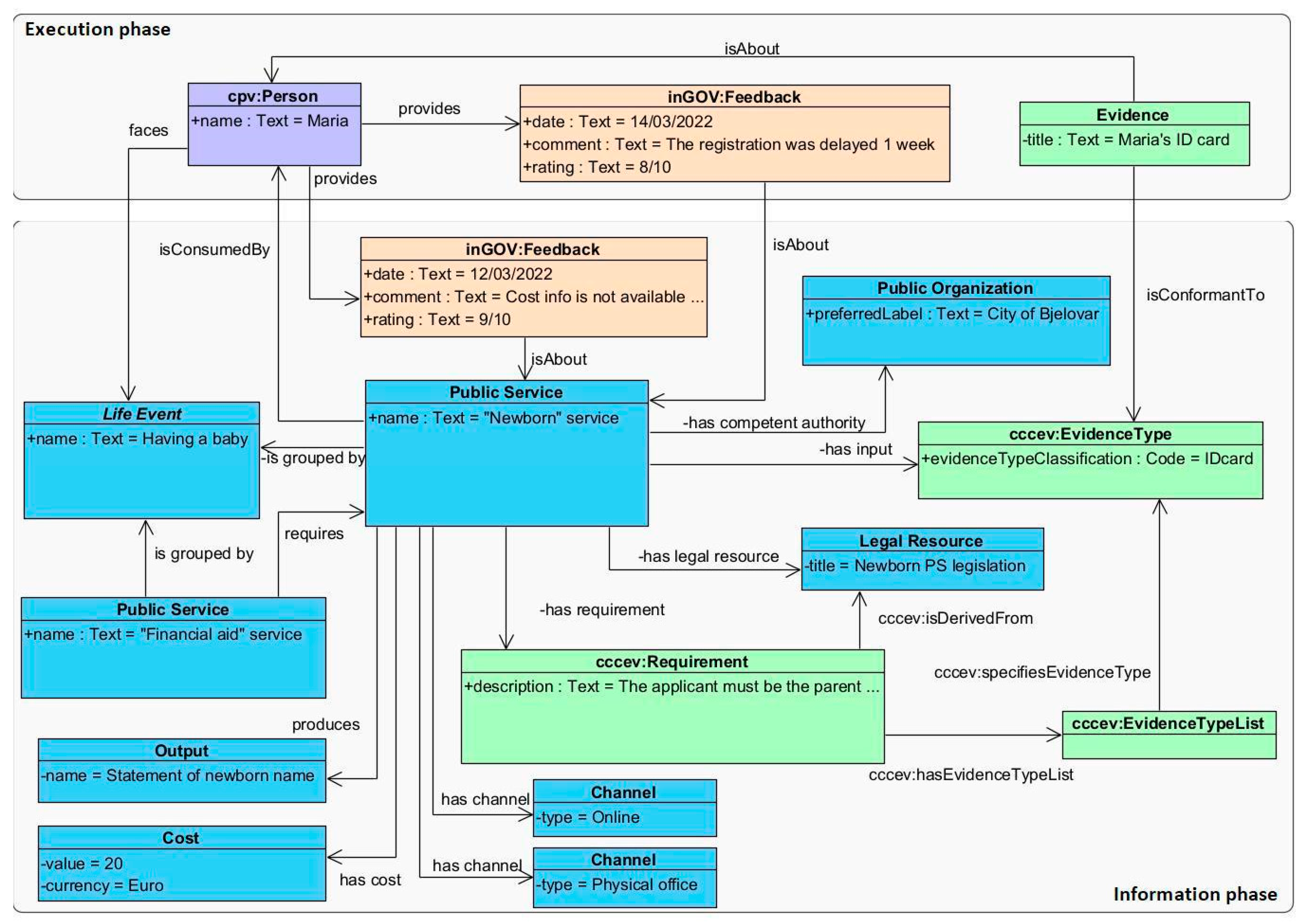
5. Applying the Model: The Case of Newborn Public Service—City of Bjelovar
5.1. The Newborn Public Service
- The “Newborn PS ” is modeled as a “Public Service”.
- The “City of Bjelovar”, that is the competent authority for providing this PS, is modeled as a “Public Organization”.
- The “Newborn PS” is formally described in a legal framework that comprises a set of laws. All these laws, e.g., “Newborn PS legislation”, are modeled as “Legal Resources”.
- The “Newborn PS” is grouped under the life event “Having a baby”. Another service under this life event is the “Financial aid PS”.
- The “Financial aid PS” requires the successful execution of the “Newborn PS”.
- An eligibility criterion of the “Newborn PS”is that the applicant must be a parent of the newborn. This is modeled as a Requirement associated with this PS. This Requirement is also derived from the legal framework. We should note that more eligibility requirements are included in the requirements list of the “Newborn PS”, e.g., both parents should give their consent. However, for simplicity, here, we model only one requirement.
- The above Requirement can be fulfilled by different types of evidence, e.g an identification (ID) card, a birth certificate, etc. The set of evidence types required to fulfill a requirement constitute an EvidenceTypeList. In our simple example, the required EvidenceTypeList contains just one “Evidence Type”, namely the ID card, which can be used as a proof that the applicant is the parent of the newborn and thus fulfills that specific requirement.
- The potential PS consumer, which uses the “Newborn PS”, is modeled as Person.
- The potential PS consumer provides a specific Evidence, e.g., Maria’s ID card, in order to fulfill the specific Requirement of this example. The Evidence provided should be conformant to an “Evidence Type” that is specified in an EvidenceTypeList.
- The service consumer may provide Feedback for a PS either at the information phase, i.e., before using the PS, e.g., mentioning some missing information of the PS description, or at the execution phase, i.e., during/after using the service, e.g., stating her/his satisfaction.
5.2. Chatbot Implementation
5.2.1. Overall Chatbot Architecture
- “Contact Channels layer” contains possible integrations of the chatbot solution to third-party software (e.g., facebook messenger, whatsapp). This layer is responsible for allowing a user to send messages to the chatbot and also display results from the chatbot to the user.
- “Presentation Layer” includes the chatbot engine that incorporates Natural Language Understanding (NLU) and Natural Language Processing (NLP) functionalities. The chatbot engine is responsible for processing and classifying inputs from the user messages. It is responsible for sending appropriate responses to the user. This layer is also responsible for formatting and presenting information received from the “Business Layer”.
- “Business Layer” includes an API that links the KG database to the chatbot engine and exposes its data. The API is responsible for handling requests from the chatbot engine, i.e., to fetch data from the KG, format it, and forward it to the chatbot engine.
- “Database layer”: is the KG database that is modeled based on the enhanced CPSV-AP and contains descriptions of PS (e.g., “Newborn PS”), life events (e.g., “Having a baby”), as well their relations.
5.2.2. Implementation Decisions
5.2.3. Chatbot Specific Enhancements of CPSV-AP
5.3. Usage Scenario
- Recognizes that the user wants information about the “Newborn PS”. (Figure 7, Step 1)
- Retrieves all Information (i.e., questions that are stored based on the Chatbot specific enhancements of CPSV-AP presented in Section 5.2.3) related to this PS, in order to build the questionnaire to be used. The resulting data are structured in a single logical unit and formatted appropriately before being shown to the user (Figure 7, Step 2).
- Presents questions to the users and based on their answers gathers additional costs, outputs, channels, evidence types, and other related PSs that are related to the “Newborn PS” (e.g., the Financial aid for the newborn’s equipment from the Croatian Health Insurance Fund PS). (Figure 7, Steps 3–8)
- Presents to the user personalised information about the version of the “Newborn PS” they are eligible for, as well as information about other relevant services. In the backend, this step retrieves the “default” cost/output/channel/evidence type for the PS and combines them with additional cost/output/channel/evidence type/PS that are imposed by the answers to the questions. (Figure 8)
- Enables the user to ask about all available services that the chatbot knows and get a list of them. Every PS on the list is a clickable item, making it easier for users to select one of them.
6. Discussion
7. Conclusions
Author Contributions
Funding
Data Availability Statement
Conflicts of Interest
References
- European Commission. Berlin Declaration on Digital Society and Value-Based Digital Government. 2020. Available online: https://digital-strategy.ec.europa.eu/en/news/berlin-declaration-digital-society-and-value-based-digital-government (accessed on 2 July 2021).
- Gerontas, A.; Peristeras, V.; Tambouris, E.; Kaliva, E.; Magnisalis, I.; Tarabanis, K. Public Service Models: A systematic literature review and synthesis. IEEE Trans. Emerg. Top. Comput. 2021, 9, 637–648. [Google Scholar] [CrossRef]
- European Commission. Version 1.01, Core Public Service Vocabulary Specification. ISA Programme. 2013. Available online: https://joinup.ec.europa.eu/collection/semantic-interoperability-community-semic/solution/core-public-service-vocabulary/distribution/cpsv-documentation-docx (accessed on 20 April 2022).
- European Commission. Version 2.2.1, D02.02—Core Public Service Vocabulary Application Profile. ISA Programme. 2019. Available online: https://joinup.ec.europa.eu/collection/semantic-interoperability-community-semic/solution/core-public-service-vocabulary-application-profile/releases (accessed on 20 April 2022).
- European Commission. Core Vocabularies. Available online: https://ec.europa.eu/isa2/solutions/core-vocabularies_en (accessed on 2 July 2021).
- Tambouris, E.; Tarabanis, K. Understanding and scoping life events. Int. J. Electron. Gov. 2008, 1, 139–154. [Google Scholar] [CrossRef]
- Stamatis, A.; Gerontas, A.; Dasyras, A.; Tambouris, E. Using chatbots and life events to provide public service information. In Proceedings of the 13th International Conference on Theory and Practice of Electronic Governance (ICEGOV), Athens, Greece, 23–25 September 2020; pp. 54–61. [Google Scholar] [CrossRef]
- Gerontas, A.; Zeginis, D.; Tambouris, E.; Tarabanis, K. Towards personalised public service co-creation using core vocabularies. In Proceedings of the 6th South-East Europe Design Automation, Computer Engineering, Computer Networks and Social Media Conference (SEEDA-CECNSM), Preveza, Greece, 24–26 September 2021; pp. 1–7. [Google Scholar] [CrossRef]
- Promikyridis, R.; Tambouris, E. Knowledge Graphs for Public Service Description: The Case of Getting a Passport in Greece. In Information Systems. EMCIS 2020. Lecture Notes in Business Information Processing; Themistocleous, M., Papadaki, M., Kamal, M.M., Eds.; Springer: Cham, Switzerland, 2020; Volume 402. [Google Scholar] [CrossRef]
- Androutsopoulou, A.; Karacapilidis, N.; Loukis, E.; Charalabidis, Y. Transforming the Communication between Citizens and Government through AI-Guided Chatbots. Gov. Inf. Q. 2019, 36, 358–367. [Google Scholar] [CrossRef]
- Stamatis, A.; Gerontas, A.; Tambouris, E. On Using Chatbots and CPSV-AP for Public Service Provision. In Proceedings of the Ongoing Research, Practitioners, Posters, Workshops, and Projects of the International Conference EGOV-CeDEM-ePart 2019, San Benedetto del Tronto, Italy, 2–4 September 2019; pp. 133–139. [Google Scholar]
- Patsoulis, G.; Promikyridis, R.; Tambouris, E. Integration of Chatbots with Knowledge Graphs in EGovernment: The Case of Getting a Passport. In Proceedings of the 25th Pan-Hellenic Conference on Informatics, Volos, Greece, 26–28 November 2021; pp. 425–429. [Google Scholar] [CrossRef]
- European Commission. The Role of eGovernment for Europe’s Future. COM (2003) 567 Final, Brussels. 2003. Available online: https://eur-lex.europa.eu/LexUriServ/LexUriServ.do?uri=COM:2003:0567:FIN:EN:PDF (accessed on 20 April 2022).
- Pieterson, W.; Ebbers, W.; van Dijk, J. The Opportunities and Barriers of User Profiling in the Public Sector. In International Conference on Electronic Government; Springer: Berlin/Heidelberg, Germany, 2005; pp. 269–280. [Google Scholar]
- European Commission. Core Criterion and Core Evidence Vocabulary. 2016. Available online: https://joinup.ec.europa.eu/collection/semantic-interoperability-community-semic/solution/core-criterion-and-core-evidence-vocabulary/releases (accessed on 20 April 2022).
- European Commission. Core Criterion and Core Evidence Vocabulary v2.0.0. 2021. Available online: https://joinup.ec.europa.eu/collection/semantic-interoperability-community-semic/solution/e-government-core-vocabularies/distribution/cccev-200-class-diagram (accessed on 15 March 2022).
- European Commission. Core Person Vocabulary. 2021. Available online: https://semiceu.github.io/Core-Person-Vocabulary/releases/2.00/ (accessed on 15 March 2022).
- European Commission. Core Business Vocabulary. 2021. Available online: https://semiceu.github.io/Core-Business-Vocabulary/releases/2.00/ (accessed on 15 March 2022).
- Ølnes, S.; Jansen, A. What Is This Thing Called e-Service? Interoperability Challenges in e-Service Modelling. In Proceedings of the 14th IFIP WG 8.5 International Conference on Electronic Government (EGOV 2015), Thessaloniki, Greece, 30 August–2 September 2015; pp. 197–208. [Google Scholar]
- Amit, S. Introducing the Knowledge Graph: Things, Not Strings. 2012. Available online: https://googleblog.blogspot.com/2012/05/introducing-knowledge-graph-things-not.html (accessed on 15 March 2022).
- Ehrlinger, L.; Wolfram, W. Towards a Definition of Knowledge Graphs. 2016. Available online: http://ceur-ws.org/Vol-1695/paper4.pdf (accessed on 20 April 2022).
- Promikyridis, R.; Tambouris, E. Using Knowledge Graphs to Provide Public Service Information. DGO 2022, accepted in press. [Google Scholar]
- Abdul-Kader, S.A.; Woods, J.C. Survey on Chatbot Design Techniques in Speech Conversation Systems. Int. J. Adv. Comput. Sci. Appl. 2015, 6, 7. [Google Scholar] [CrossRef]
- Pérez, J.Q.; Daradoumis, T.; Joan, M.M.P. Rediscovering the Use of Chatbots in Education: A Systematic Literature Review. Comput. Appl. Eng. Educ. 2020, 28, 1549–1565. [Google Scholar] [CrossRef]
- Tudor, C.L.; Dhinagaran, D.A.; Kyaw, B.M.; Kowatsch, T.; Joty, S.; Theng, Y.-L.; Atun, R. Conversational Agents in Health Care: Scoping Review and Conceptual Analysis. J. Med. Internet Res. 2020, 22, e17158. [Google Scholar] [CrossRef] [PubMed]
- Bavaresco, R.; Silveira, D.; Reis, E.; Barbosa, J.; Righi, R.; Costa, C.; Moreira, C. Conversational Agents in Business: A Systematic Literature Review and Future Research Directions. Comput. Sci. Rev. 2020, 36, 100239. [Google Scholar] [CrossRef]
- Van Noordt, C.; Misuraca, G. New Wine in Old Bottles: Chatbots in Government: Exploring the Transformative Impact of Chatbots in Public Service Delivery. In Electronic Participation, Lecture Notes in Computer Science; Panagiotopoulos, P., Edelmann, N., Glassey, O., Misuraca, G., Parycek, P., Lampoltshammer, T., Re, B., Eds.; Springer International Publishing: Cham, Switzerland, 2019; Volume 11686, pp. 49–59. [Google Scholar] [CrossRef]
- Urban Innovation Vienna: WienBot. Available online: https://smartcity.wien.gv.at/site/en/wienbot/ (accessed on 15 March 2022).
- Observatory of Public Sector Innovation, UNA—The First Virtual Assistant of Public Administration in Latvia. Available online: https://oecd-opsi.org/innovations/una-the-first-virtual-assistant-of-public-administration-in-latvia/ (accessed on 15 March 2022).
- Petriv, Y.; Erlenheim, R.; Tsap, V.; Pappel, I.; Draheim, D. Designing Effective Chatbot Solutions for the Public Sector: A Case Study from Ukraine. In Electronic Governance and Open Society: Challenges in Eurasia, Proceedings of the 6th International Conference, EGOSE 2019, St. Petersburg, Russia, 13–14 November 2019; Chugunov, A., Khodachek, I., Misnikov, Y., Trutnev, D., Eds.; Springer: Berlin, Germany, 2020. [Google Scholar] [CrossRef]
- Do Rosário Valverde, M.S.; Couto e Vasconcelos, A.F.F. Chatbot in the Online Provision of Government Services. 2019. Available online: https://aisel.aisnet.org/capsi2019/41/ (accessed on 20 April 2022).
- Antoniadis, P.; Tambouris, E. PassBot: A Chatbot for Providing Information on Getting a Greek Passport. In Proceedings of the 14th International Conference on Theory and Practice of Electronic Governance, Athens, Greece, 6–8 October 2021; pp. 292–297. [Google Scholar] [CrossRef]
- Hevner, A.R.; March, S.T.; Park, J.; Ram, S. Design Science in Information Systems Research. MIS Q. 2004, 28, 75–105. [Google Scholar] [CrossRef] [Green Version]
- Hevner, A.R. Scandinavian Journal of Information Systems A Three Cycle View of Design Science Research A Three Cycle View of Design Science Research. Scand. J. Inf. Syst. 2007, 19, 87–92. [Google Scholar]








| Class | Vocabulary | Description | Extensions & Rationale | 
|---|---|---|---|
| Public Service | CPSV-AP | Represents the Public Service itself, as it is described in a public service catalogue | Core mandatory class of CPSV-AP for describing PS and their versions | 
| Public Organization | CPSV-AP | The responsible Agent for the delivery of a PS | Core mandatory class of CPSV-AP for describing the provider of a PS | 
| Event | CPSV-AP | Represents an event (Business or Life Event) related to a set of PS | Groups related PS enabling their integration | 
| Legal Resource | CPSV-AP | The legislation, policy or policies that lie behind the Rules that govern the service | CCCEV and CPSV-AP use different classes to represent the legislation that defines the rules that govern a PS. Their association (relatedTo) is an extension proposed in this paper. | 
| Reference Framework | CCCEV | Legislation or official policy from which Requirements are derived. | |
| Output | CPSV-AP | Any resource, document, artifact produced by the PS | Output may vary between PS versions | 
| Cost | CPSV-AP | Any costs related to the execution of a PS that the consuming Agent needs to pay | Costs may vary between PS versions | 
| Channel | CPSV-AP | Represents the medium through which an Agent interacts with a PS e.g., online service, phone | Channels may vary between PS versions | 
| Requirement | CCCEV | Condition or prerequisite that is to be proven by Evidence | The association (has requirement) between the PS class & the Requirements is an extension proposed in this paper. Requirements may vary between PS versions. | 
| Evidence Type List | CCCEV | Group of Evidence Types (all of them should be present) for conforming to a Requirement | The same Requirement between different PS or PS versions should be addressed by the same Evidence Type List (s) enabling PS interoperability and integration | 
| Evidence Type | CCCEV | Information about the characteristics of an Evidence | The association (has input) between the PS class and the Evidence Type is an extension proposed in this paper. | 
| Evidence | CCCEV | Proof that a Requirement is met | The Evidence is specific for an Agent that consumed the service | 
| Agent | CPSV-AP, CPV, CBV | Represents the potential consumer of the service and can be a Person or a Legal Entity | The association (is consumed by) of the PS class with the Agent is an extension proposed in this paper | 
| Feedback | from literature | Enables users to provide feedback at the information and execution phases of PS | Fosters co-creation by actively involving PS consumers in PS provision. This is an extension proposed in this paper | 
| Publisher’s Note: MDPI stays neutral with regard to jurisdictional claims in published maps and institutional affiliations. | 
© 2022 by the authors. Licensee MDPI, Basel, Switzerland. This article is an open access article distributed under the terms and conditions of the Creative Commons Attribution (CC BY) license (https://creativecommons.org/licenses/by/4.0/).
Share and Cite
Gerontas, A.; Zeginis, D.; Promikyridis, R.; Androš, M.; Tambouris, E.; Cipan, V.; Tarabanis, K. Enhancing Core Public Service Vocabulary to Enable Public Service Personalization. Information 2022, 13, 225. https://doi.org/10.3390/info13050225
Gerontas A, Zeginis D, Promikyridis R, Androš M, Tambouris E, Cipan V, Tarabanis K. Enhancing Core Public Service Vocabulary to Enable Public Service Personalization. Information. 2022; 13(5):225. https://doi.org/10.3390/info13050225
Chicago/Turabian StyleGerontas, Alexandros, Dimitris Zeginis, Rafail Promikyridis, Marin Androš, Efthimios Tambouris, Vibor Cipan, and Konstantinos Tarabanis. 2022. "Enhancing Core Public Service Vocabulary to Enable Public Service Personalization" Information 13, no. 5: 225. https://doi.org/10.3390/info13050225
APA StyleGerontas, A., Zeginis, D., Promikyridis, R., Androš, M., Tambouris, E., Cipan, V., & Tarabanis, K. (2022). Enhancing Core Public Service Vocabulary to Enable Public Service Personalization. Information, 13(5), 225. https://doi.org/10.3390/info13050225
 
         
                                                

 
       