EU MRV Data-Based Review of the Ship Energy Efficiency Framework
Abstract
1. Introduction
1.1. Background
1.2. Literature Review
1.3. Research Objectives
- (1)
- Based solely on analysis of data from the EU MRV database, what are the shortcomings of the current EU MRV mechanism? Are the data accuracy and completeness enough? Has this mechanism brought a significant administrative and economic burden?
- (2)
- Should more precise monitoring methods, such as direct CO2 emissions measurement, become one of the focuses of energy efficiency regulation and the direction for MRV mechanism improvement? Especially when the well-to-wake GHG fuel intensity and uses of zero/net-zero fuels become one of the major issues under the IMO Net-Zero Framework, is it necessary to invest more administrative resources and capital in accurate tank-to-wake emissions monitoring?
- (3)
- What are the technical and operational energy efficiency performance of the global fleet? How about the energy efficiency improvement achieved and future potential? Are the reference baseline and reduction factors for energy efficiency metrics reasonable and feasible? Is there a better energy efficiency metric?
- (4)
- With the entry into force and implementation of the IMO Net-Zero Framework, there would be two mechanisms on ship energy efficiency, the regulatory framework including EEDI, EEXI, SEEMP, DCS, CII, and IMO Net-Zero Framework at IMO level, and the regulatory framework including EU MRV, EU ETS, and FuelEU Maritime at EU level. Will this situation weaken Europe’s industrial and market competitiveness? Is it necessary, and how can it be effectively harmonized to avoid fragmented and duplicated regulation on shipping GHG emissions?
2. Materials and Methods
2.1. Energy Efficiency Metrics
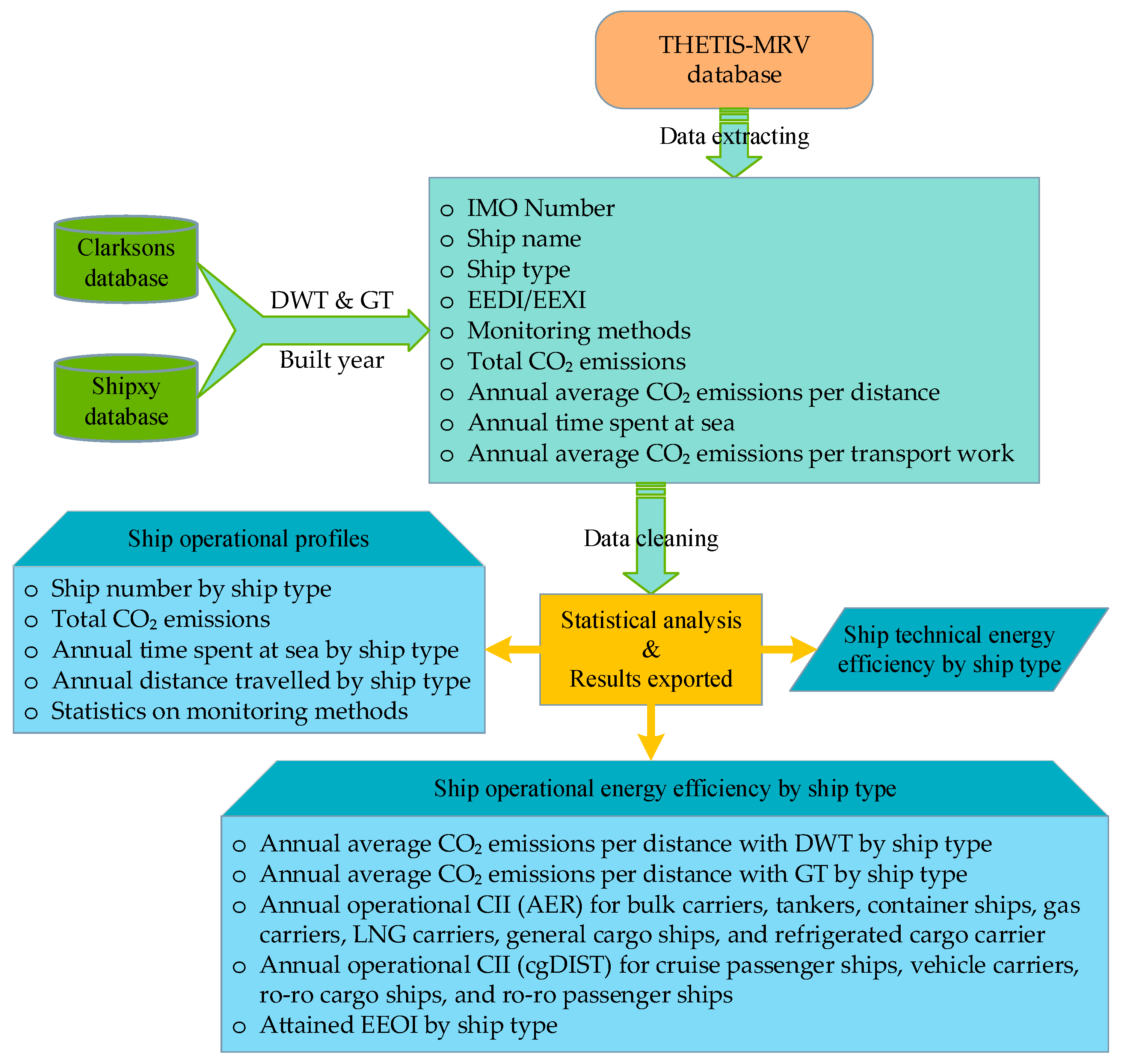
2.2. Data Sources
2.3. Research Method
2.4. Uncertainty Analysis
- (1)
- Although the data reported by shipping companies has been checked and verified by verifiers, and the THETIS-MRV system is constantly updating the data, significant errors and omissions still exist when summarizing and analysing these data. Therefore, it cannot be ruled out that there may be errors in the sample data used for statistical analysis in this article.
- (2)
- During the pre-processing of annual data, it was found that some individual data were significantly abnormal or unreasonable, so some data were manually removed. Although they only accounted for a very small proportion of the total analysed data, it cannot be ruled out that some errors may be introduced.
- (3)
- According to the tonnage and built year of the vessel, there are clear requirements for the reporting of technical energy efficiency as EEDI, EEXI, or EIV. There are differences in the calculation methods and applicable objects of EEDI, EEXI, and EIV, but currently, the use of technical energy efficiency metrics in the EU MRV system is still relatively chaotic, which may lead to errors in the classification and statistics of this article.
- (4)
- The sample size of statistical analysis for some ship types is relatively small, and there are some combinations of ship types, resulting in certain deviations in the statistical results obtained from regression analysis.
3. Results
3.1. Basic Information of Ships Related to EU Ports
3.1.1. Ship Types and Number
3.1.2. Statistical Analysis on Ship Operational Profiles
3.1.3. Monitoring Methods for CO2 Emissions
3.2. Ship Technical Energy Efficiency
3.3. Ship Operational Energy Efficiency
3.3.1. Annual Average CO2 Emissions per Distance
3.3.2. Annual Operational Carbon Intensity Indicators
3.3.3. Energy Efficiency Operational Indicator (EEOI)
4. Discussion
4.1. Regarding the Data Quality
4.2. Regarding the Monitoring Methods
4.3. Regarding the Technical Energy Efficiency of Ships and Its Metrics
4.4. Regarding the Operational Energy Efficiency of Ships and Its Metrics
4.5. Regarding the Necessity of Co-Existence of the EU and IMO Regulations on Shipping Emissions
5. Conclusions
- (1)
- The EU MRV database provides powerful support for conducting ship operational profile analysis and ship energy efficiency appraisals, due to its accessibility, transparency, and completeness, which could facilitate the formulation of decarbonization policies for global shipping and management decisions for stakeholders. However, even after more than six years of operation, errors and omissions in the process of monitoring, reporting, and verification are still a problem, and there is still room for improvement in data accuracy and completeness. This also indirectly reflects the insufficient input of resources and manpower in the operation of the mechanism, or the need for technical training for crew members, company management personnel, and verification personnel. But on the other hand, with the establishment of IMO DCS mechanism and the implementation of IMO Net-Zero Framework, the EU MRV, EU ETS, and FuelEU maritime regulations could be closed since they have finished their mission for serving as a model for a global system, and also to avoid fragmented and duplicated regulation on shipping GHG emissions.
- (2)
- Ships using BDN methods for determining CO2 emissions accounted for over 84%, considering single and combination methods, while no cases with direct CO2 emissions measurement, which means a simple and cheap method is practical. In this sense, the maritime sector’s pursuit of enhanced granularity in the IMO DCS system is not an industry-friendly choice. Furthermore, when the well-to-wake GHG fuel intensity becomes one of the major issues under the IMO Net-Zero Framework, high-precision measurements at the end use do not significantly benefit the implementation of ship energy efficiency regulations, except for increasing the investment and management costs of ships.
- (3)
- The correlations of technical and operational energy efficiency performance with deadweight tonnage or gross tonnage are fitted by power functions. In fact, with the update of the fleet, the ship’s technical and operational energy efficiency is gradually improving, although it has not been comprehensively demonstrated or deeply discussed in this article. However, the effectiveness of energy efficiency measures was proven to decrease on a temporal scale by several studies. Therefore, stricter requirements for ship energy efficiency should probably be achieved by promoting the elimination of old ships, as well as the use of zero or near-zero GHG emission technologies, fuels, and/or energy. Meanwhile, novel energy efficiency metrics need to be developed with the implementation of the IMO Net-Zero Framework.
Author Contributions
Funding
Data Availability Statement
Conflicts of Interest
Abbreviations
| AER | annual efficiency ratio |
| BDN | bunker fuel delivery notes |
| CII | carbon intensity indicator |
| CO2 | carbon dioxide |
| DCS | data collection system for fuel oil consumption of ships |
| DWT | deadweight tonnage |
| EEA | European Economic Area |
| EEDI | Energy Efficiency Design Index |
| EEOI | energy efficiency operational indicator |
| EESH | energy efficiency per service hour |
| EEXI | Energy Efficiency Existing Ship Index |
| EIV | estimated index value |
| EMSA | European Maritime Safety Agency |
| EU | European Union |
| EU ETS | European Union Emissions Trading System |
| GHG | greenhouse gas |
| GISIS | Global Integrated Shipping Information System |
| GT | gross tonnage |
| IMO | International Maritime Organization |
| ISPI | individual ship performance indicator |
| LNG | liquefied natural gas |
| LPG | liquefied petroleum gas |
| m3 | cubic meter |
| MARPOL | International Convention for the Prevention of Pollution from Ships |
| MEPC | Marine Environment Protection Committee |
| MRV | monitoring, reporting, and verification |
| RLV | reference line value |
| Ro–pax | roll-on/roll-off passenger |
| Ro–ro | roll-on/roll-off |
| SEEMP | ship energy efficiency management plan |
References
- UNCTAD. Review of Maritime Transport 2024. Available online: https://unctad.org/publication/review-maritime-transport-2024 (accessed on 16 June 2025).
- Xing, H.; Spence, S.; Chen, H. A comprehensive review on countermeasures for CO2 emissions from ships. Renew. Sustain. Energy Rev. 2020, 134, 110222. [Google Scholar] [CrossRef]
- IMO. Fourth IMO GHG Study 2020. Available online: https://www.imo.org/en/ourwork/Environment/Pages/Fourth-IMO-Greenhouse-Gas-Study-2020.aspx (accessed on 16 June 2025).
- IMO. Inclusion of Regulations on Energy Efficiency for Ships in MARPOL Annex VI. Resolution MEPC.203(62), Adopted on 15 July 2011. Available online: https://wwwcdn.imo.org/localresources/en/KnowledgeCentre/IndexofIMOResolutions/MEPCDocuments/MEPC.203(62).pdf (accessed on 16 June 2025).
- IMO. Data Collection System for Fuel Oil Consumption of Ships. RESOLUTION MEPC.278(70), Adopted on 28 October 2016. Available online: https://wwwcdn.imo.org/localresources/en/KnowledgeCentre/IndexofIMOResolutions/MEPCDocuments/MEPC.278(70).pdf (accessed on 16 June 2025).
- IMO. 2021 Revised MARPOL Annex VI. Resolution MEPC.328(76), Adopted on 17 June 2021. Available online: https://wwwcdn.imo.org/localresources/en/KnowledgeCentre/IndexofIMOResolutions/MEPCDocuments/MEPC.328(76).pdf (accessed on 16 June 2025).
- IMO. 2023 IMO Strategy on Reduction of GHG Emissions from Ships. Resolution MEPC.377(80), Adopted on 7 July 2023. Available online: https://www.imo.org/en/OurWork/Environment/Pages/2023-IMO-Strategy-on-Reduction-of-GHG-Emissions-from-Ships.aspx (accessed on 16 June 2025).
- IMO. IMO Approves Net-Zero Regulations for Global Shipping. Available online: https://www.imo.org/en/MediaCentre/PressBriefings/pages/IMO-approves-netzero-regulations.aspx (accessed on 16 June 2025).
- EU. Regulation (EU) 2015/757 of the European Parliament and of the Council of 29 April 2015 on the Monitoring, Reporting and Verification of Carbon Dioxide Emissions from Maritime Transport, and Amending Directive 2009/16/EC. Off. J. Eur. Union 2015, L123, 55–76. [Google Scholar]
- EU. Regulation (EU) 2023/957 of the European Parliament and of the Council of 10 May 2023 amending Regulation (EU) 2015/757 in order to provide for the inclusion of maritime transport activities in the EU Emissions Trading System and for the monitoring, reporting and verification of emissions of additional greenhouse gases and emissions from additional ship types. Off. J. Eur. Union 2023, L130, 105–114. [Google Scholar]
- EU. Regulation (EU) 2023/1805 of the European Parliament and of the Council of 13 September 2023 on the use of renewable and low-carbon fuels in maritime transport, and amending Directive 2009/16/EC. Off. J. Eur. Union 2023, L234, 48–100. [Google Scholar]
- European Commission. 2024 Report from the European Commission on CO2 Emissions from Maritime Transport. SWD(2025) 38 Final, Brussels, 12 February 2025. Available online: https://climate.ec.europa.eu/document/download/5e189025-62b3-40f1-bbee-3d633d03b643_en?filename=swd_2025_38_en.pdf (accessed on 16 June 2025).
- Yan, R.; Mo, H.; Wang, S.; Yang, D. Analysis and Prediction of Ship Energy Efficiency Based on the MRV System. Marit. Policy Manag. 2023, 50, 117–139. [Google Scholar] [CrossRef]
- Luo, X.; Yan, R.; Wang, S. After five years’ application of the European Union monitoring, reporting and verification (MRV) mechanism: Review and prospectives. J. Clean. Prod. 2024, 434, 140006. [Google Scholar] [CrossRef]
- Christodoulou, A.; Cullinane, K. Potential alternative fuel pathways for compliance with the ‘FuelEU Maritime Initiative’. Transp. Res. Part D Transp. Environ. 2022, 112, 103492. [Google Scholar] [CrossRef]
- Barka-Patargia, D. Reducing CO2 Emissions from Shipping—An Analysis of the Data Reported Under the EU MRV Regulation (2018–2022). University of Piraeus (Greece), 2025. Available online: https://www.pqdtcn.com/thesisDetails/954B01D24AA7BC625870A44D23B860F3 (accessed on 16 June 2025).
- Panagakos, G.; de Sousa Pessôa, T.; Dessypris, N.; Barfod, M.B.; Psaraftis, H.N. Monitoring the Carbon Footprint of Dry Bulk Shipping in the EU: An Early Assessment of the MRV Regulation. Sustainability 2019, 11, 5133. [Google Scholar] [CrossRef]
- Mannarini, G.; Carelli, L.; Salhi, A. EU-MRV: An analysis of 2018’s Ro-Pax CO2 data. In Proceedings of the 21st IEEE International Conference on Mobile Data Management (MDM), Versailles, France, 30 June–3 July 2020; pp. 287–292. [Google Scholar]
- Georgiev, P.; Garbatov, Y. Carbon emissions statistical analysis for container shipping in the Black Sea. Proc. Inst. Mech. Eng. Part M J. Eng. Marit. Environ. 2024, 238, 395–405. [Google Scholar] [CrossRef]
- Garbatov, Y.; Georgiev, P.; Yalamov, D. Risk-based retrofitting analysis employing the carbon intensity indicator. Ocean Eng. 2023, 289, 116283. [Google Scholar] [CrossRef]
- Christodoulou, A.; Dalaklis, D.; Ölçer, A.I.; Masodzadeh, P.G. Inclusion of Shipping in the EU-ETS: Assessing the Direct Costs for the Maritime Sector Using the MRV Data. Energies 2021, 14, 3915. [Google Scholar] [CrossRef]
- Heindl, P. The Impact of Administrative Transaction Costs in the EU Emissions Trading System. Clim. Policy 2015, 17, 314–329. [Google Scholar] [CrossRef]
- Coria, J.; Jaraite, J. Transaction Costs of Upstream Versus Downstream Pricing of CO2 Emissions. Environ. Resour. Econ. 2019, 72, 965–1001. [Google Scholar] [CrossRef]
- Heikkilä, M.; Grönholm, T.; Majamäki, E.; Jalkanen, J.P. Effect of ice class to vessel fuel consumption based on real-life MRV data. Transp. Policy 2024, 148, 168–180. [Google Scholar] [CrossRef]
- Tran, T.T.; Browne, T.; Veitch, B.; Musharraf, M.; Peters, D. Route optimization for vessels in ice: Investigating operational implications of the carbon intensity indicator regulation. Mar. Policy 2023, 158, 105858. [Google Scholar] [CrossRef]
- Barreiro, J.; Zaragoza, S.; Diaz-Casas, V. Review of ship energy efficiency. Ocean Eng. 2022, 257, 111594. [Google Scholar] [CrossRef]
- Ma, R.; Zhao, Q.; Wang, K.; Cao, J.; Yang, C.; Hu, Z.; Huang, L. Energy efficiency improvement technologies for ship in operation: A comprehensive review. Ocean Eng. 2025, 331, 121258. [Google Scholar] [CrossRef]
- Jimenez, V.J.; Kim, H.; Munim, Z.H. A review of ship energy efficiency research and directions towards emission reduction in the maritime industry. J. Clean. Prod. 2022, 366, 132888. [Google Scholar] [CrossRef]
- Tadros, M.; Ventura, M.; Guedes Soares, C. Review of current regulations, available technologies, and future trends in the green shipping industry. Ocean Eng. 2023, 280, 114670. [Google Scholar] [CrossRef]
- Wang, K.; Wang, Y.; Liang, H.; Jing, Z.; Cong, L.; Ma, R.; Huang, L. Ship energy efficiency optimization considering the influences of multiple complex navigational environments: A review. Mar. Pollut. Bull. 2025, 216, 117976. [Google Scholar] [CrossRef]
- Sardar, A.; Anantharaman, M.; Rabiul Islam, T.M.; Garaniya, V. Data collection framework for enhanced carbon intensity indicator (CII) in the oil tankers. Can. J. Chem. Eng. 2025, 103, 170–187. [Google Scholar] [CrossRef]
- Poulsen, R.T.; Viktorelius, M.; Varvne, H.; Rasmussen, H.B.; von Knorring, H. Energy efficiency in ship operations—Exploring voyage decisions and decision-makers. Transp. Res. Part D Transp. Environ. 2022, 102, 103120. [Google Scholar] [CrossRef]
- Bullock, S.; Larkin, A.; Köhler, J. Beyond fuel: The case for a wider perspective on shipping and climate change. Clim. Policy 2025, 1–9. [Google Scholar] [CrossRef]
- Adamowicz, M. Decarbonisation of maritime transport—European Union measures as an inspiration for global solutions? Mar. Policy 2022, 145, 105085. [Google Scholar] [CrossRef]
- Bayraktar, M.; Mollaoglu, M.; Yuksel, O. Scientometric Analysis of Energy Efficiency Indicators in Maritime Transportation: A Systematic State-of-the-Art Review and Implications. Sustainability 2025, 17, 3612. [Google Scholar] [CrossRef]
- Kanberoğlu, B.; Kökkülünk, G. Assessment of CO2 emissions for a bulk carrier fleet. J. Clean. Prod. 2021, 283, 124590. [Google Scholar] [CrossRef]
- Vasilev, M.; Kalajdžić, M.; Momčilović, N. On energy efficiency of tankers: EEDI, EEXI and CII. Ocean Eng. 2025, 317, 120028. [Google Scholar] [CrossRef]
- Yuan, Q.; Wang, S.; Peng, J. Operational efficiency optimization method for ship fleet to comply with the carbon intensity indicator (CII) regulation. Ocean Eng. 2023, 286, 115487. [Google Scholar] [CrossRef]
- Cheng, L.; Xu, L.; Bai, X. Cargo selection, route planning, and speed optimization in tramp shipping under carbon intensity indicator (CII) regulations. Transp. Res. Part E Logist. Transp. Rev. 2025, 194, 103948. [Google Scholar] [CrossRef]
- Xing, H.; Stuart, C.; Spence, S.; Chen, H. Alternative fuel options for low carbon maritime transportation: Pathways to 2050. J. Clean. Prod. 2021, 297, 126651. [Google Scholar] [CrossRef]
- Bayraktar, M.; Yuksel, O. A scenario-based assessment of the energy efficiency existing ship index (EEXI) and carbon intensity indicator (CII) regulations. Ocean Eng. 2023, 278, 114295. [Google Scholar] [CrossRef]
- Wang, S.; Psaraftis, H.N.; Qi, J. Paradox of international maritime organization’s carbon intensity indicator. Commun. Transp. Res. 2021, 1, 100005. [Google Scholar] [CrossRef]
- Rauca, L.; Batrinca, G. Impact of Carbon Intensity Indicator on the Vessels’ Operation and Analysis of Onboard Operational Measures. Sustainability 2023, 15, 11387. [Google Scholar] [CrossRef]
- Braidotti, L.; Bertagna, S.; Rappoccio, R.; Utzeri, S.; Bucci, V.; Marinò, A. On the inconsistency and revision of Carbon Intensity Indicator for cruise ships. Transp. Res. Part D Transp. Environ. 2023, 118, 103662. [Google Scholar] [CrossRef]
- Kim, M.; Lee, J.-Y.; An, S.; Hwang, D.-J. Proposals on Effective Implementation of the Carbon Intensity Indication of Ships. J. Mar. Sci. Eng. 2024, 12, 1906. [Google Scholar] [CrossRef]
- Sardar, A.; Islam, R.; Anantharaman, M.; Garaniya, V. Advancements and obstacles in improving the energy efficiency of maritime vessels: A systematic review. Mar. Pollut. Bull. 2025, 214, 117688. [Google Scholar] [CrossRef]
- EMSA. CO2 Emission Report. Available online: https://mrv.emsa.europa.eu/#public/emission-report (accessed on 16 June 2025).
- Clarkson Research. Shipping Intelligence Network. Available online: https://www.clarksons.net.cn/n/#/portal (accessed on 11 April 2025).
- Elane. Ship Archives. Available online: https://www.shipxy.com/IHS (accessed on 11 April 2025).
- IMO. Report of Fuel Oil Consumption Data Submitted to the IMO Ship Fuel Oil Consumption Database in GISIS (Reporting Year: 2023). MEPC 82/6/38 Noted by the Secretariat, 26 July 2024. Available online: https://docs.imo.org/ (accessed on 16 June 2025).
- IMO. 2022 Guidelines on Operational Carbon Intensity Indicators and the Calculation Methods (CII Guidelines, G1). Resolution MEPC.352(78), Adopted on 10 June 2022. Available online: https://wwwcdn.imo.org/localresources/en/KnowledgeCentre/IndexofIMOResolutions/MEPCDocuments/MEPC.352(78).pdf (accessed on 16 June 2025).
- IMO. 2021 Guidelines on the Operational Carbon Intensity Reduction Factors Relative to Reference Lines (CII Reduction Factor Guidelines, G3). Resolution MEPC.338(76), Adopted on 17 June 2021. Available online: https://wwwcdn.imo.org/localresources/en/KnowledgeCentre/IndexofIMOResolutions/MEPCDocuments/MEPC.338(76).pdf (accessed on 16 June 2025).
- IMO. 2022 Guidelines on the Reference Lines for Use with Operational Carbon Intensity Indicators (CII Reference Lines Guidelines, G2). Resolution MEPC.353(78), Adopted on 10 June 2022. Available online: https://wwwcdn.imo.org/localresources/en/KnowledgeCentre/IndexofIMOResolutions/MEPCDocuments/MEPC.353(78).pdf (accessed on 16 June 2025).
- IMO. 2022 Guidelines on the Operational Carbon Intensity Rating of Ships (CII Rating Guidelines, G4). Resolution MEPC.354(78), adopted on 10 June 2022. Available online: https://wwwcdn.imo.org/localresources/en/KnowledgeCentre/IndexofIMOResolutions/MEPCDocuments/MEPC.354(78).pdf (accessed on 16 June 2025).
- Sou, W.S.; Goh, T.; Lee, X.N.; Ng, S.H.; Chai, K.H. Reducing the carbon intensity of international shipping—The impact of energy efficiency measures. Energy Policy 2022, 170, 113239. [Google Scholar] [CrossRef]
- Schroer, M.; Panagakos, G.; Barfod, M.B. An evidence-based assessment of IMO’s short-term measures for decarbonizing container shipping. J. Clean. Prod. 2022, 363, 132441. [Google Scholar] [CrossRef]












| Regulation | Number of Ships | Deadweight Tonnage, Million DWT | Gross Tonnage, Million GT | Fuel Consumption, Million Tons | CO2 Emissions, Million Tons | Distance Travelled, Million Nautical Miles | Hours Underway, Million Hours |
|---|---|---|---|---|---|---|---|
| EU MRV | 12,802 | 755.3 | 558.9 | 41.4 | 128.3 | 325.0 | 27.4 |
| IMO DCS | 28,620 | 1932.0 | 1300.8 | 211.1 | 655.7 | 1638.4 | 142.6 |
| Proportion, % | 44.7 | 39.1 | 43.0 | 19.6 | 19.6 | 19.8 | 19.2 |
| Ship Types | No. of Ships Reported | No. for Fitting * | X | a | c | R2 |
|---|---|---|---|---|---|---|
| Bulk carrier | 3783 | 2764 | DWT | 975.09 | 0.499 | 0.9046 |
| Tanker | 3292 | 2537 | DWT | 1031.10 | 0.498 | 0.9477 |
| Container ship | 1927 | 1704 | DWT | 1219.80 | 0.418 | 0.9314 |
| Gas carrier | 338 | 285 | DWT | 1649.10 | 0.524 | 0.9106 |
| LNG carrier | 370 | 277 | DWT | 944.44 | 0.450 | 0.7598 |
| General cargo ship | 1590 | 791 | DWT | 610.34 | 0.439 | 0.7357 |
| Refrigerated cargo carrier | 137 | 83 | DWT | 413.00 | 0.339 | 0.5107 |
| Cruise passenger ship | 216 | 194 | DWT | 356.16 | 0.394 | 0.7086 |
| Ro–pax ship | 404 | 157 | DWT | 243.31 | 0.261 | 0.4036 |
| Ro–ro cargo ship | 284 | 188 | DWT | 1534.90 | 0.506 | 0.5590 |
| Vehicle carrier | 461 | 304 | DWT | 3178.60 | 0.544 | 0.8536 |
| Total | 12,802 | 9284 | – | – | – | – |
| Ship Types | No. of Ships Reported | No. for Fitting * | Capacity | α | β | R2 |
|---|---|---|---|---|---|---|
| Bulk carrier | 3783 | 3656 | DWT | 3872.4 | 0.610 | 0.6758 |
| Tanker | 3292 | 3278 | DWT | 6396.6 | 0.638 | 0.8249 |
| Container ship | 1927 | 1917 | DWT | 2646.8 | 0.521 | 0.8965 |
| Gas carrier | 338 | 335 | DWT | 5193.7 | 0.604 | 0.8010 |
| LNG carrier | 370 | 363 | DWT | 2356.0 | 0.502 | 0.5591 |
| General cargo ship | 1590 | 1524 | DWT | 4498.2 | 0.613 | 0.5445 |
| Refrigerated cargo carrier | 137 | 137 | DWT | 1528.9 | 0.457 | 0.3974 |
| Cruise passenger ship | 216 | 215 | GT | 609.36 | 0.352 | 0.5811 |
| Ro–pax ship | 404 | 398 | GT | 5653.8 | 0.563 | 0.5697 |
| Ro–ro cargo ship | 284 | 283 | GT | 5786.4 | 0.605 | 0.6677 |
| Vehicle carrier | 461 | 458 | GT | 2327.5 | 0.549 | 0.7101 |
| Total | 12,802 | 12,564 | – | – | – | – |
| Ship Types | Cargo/Passengers Carried | Units of Transport Work |
|---|---|---|
| Bulk carrier | Mass of the cargo transported | tonnes · n miles |
| Tanker | Mass of the cargo transported | tonnes · n miles |
| Container ship | Mass of the cargo transported | tonnes · n miles |
| Gas carrier | Mass of the cargo transported | tonnes · n miles |
| LNG carrier | Volume of the cargo transported | m3 · n miles |
| General cargo ship | Mass of the cargo transportedorDeadweight carried 1 | tonnes · n milesorDWT carried · n miles |
| Refrigerated cargo carrier | Mass of the cargo transported | tonnes · n miles |
| Cruise passenger ship | Number of passengers | pax · n miles |
| Ro–pax ship | Mass of the freight transportedandNumber of passengers | tonnes · n milesandpax · n miles |
| Ro–ro cargo ship | Mass of the cargo transported | tonnes · n miles |
| Container/ro–ro cargo ships 2 | Volume of the cargo transported | m3 · n miles |
| Vehicle carrier 3 | Mass of the cargo transportedorDeadweight carried | tonnes · n milesorDWT carried · n miles |
Disclaimer/Publisher’s Note: The statements, opinions and data contained in all publications are solely those of the individual author(s) and contributor(s) and not of MDPI and/or the editor(s). MDPI and/or the editor(s) disclaim responsibility for any injury to people or property resulting from any ideas, methods, instructions or products referred to in the content. |
© 2025 by the authors. Licensee MDPI, Basel, Switzerland. This article is an open access article distributed under the terms and conditions of the Creative Commons Attribution (CC BY) license (https://creativecommons.org/licenses/by/4.0/).
Share and Cite
Xing, H.; Chang, S.; Ma, R.; Wang, K. EU MRV Data-Based Review of the Ship Energy Efficiency Framework. J. Mar. Sci. Eng. 2025, 13, 1437. https://doi.org/10.3390/jmse13081437
Xing H, Chang S, Ma R, Wang K. EU MRV Data-Based Review of the Ship Energy Efficiency Framework. Journal of Marine Science and Engineering. 2025; 13(8):1437. https://doi.org/10.3390/jmse13081437
Chicago/Turabian StyleXing, Hui, Shengdai Chang, Ranqi Ma, and Kai Wang. 2025. "EU MRV Data-Based Review of the Ship Energy Efficiency Framework" Journal of Marine Science and Engineering 13, no. 8: 1437. https://doi.org/10.3390/jmse13081437
APA StyleXing, H., Chang, S., Ma, R., & Wang, K. (2025). EU MRV Data-Based Review of the Ship Energy Efficiency Framework. Journal of Marine Science and Engineering, 13(8), 1437. https://doi.org/10.3390/jmse13081437

