Research on the Pattern and Evolution Characteristics of Global Dry Bulk Shipping Network Driven by Big Data
Abstract
1. Introduction
- (1)
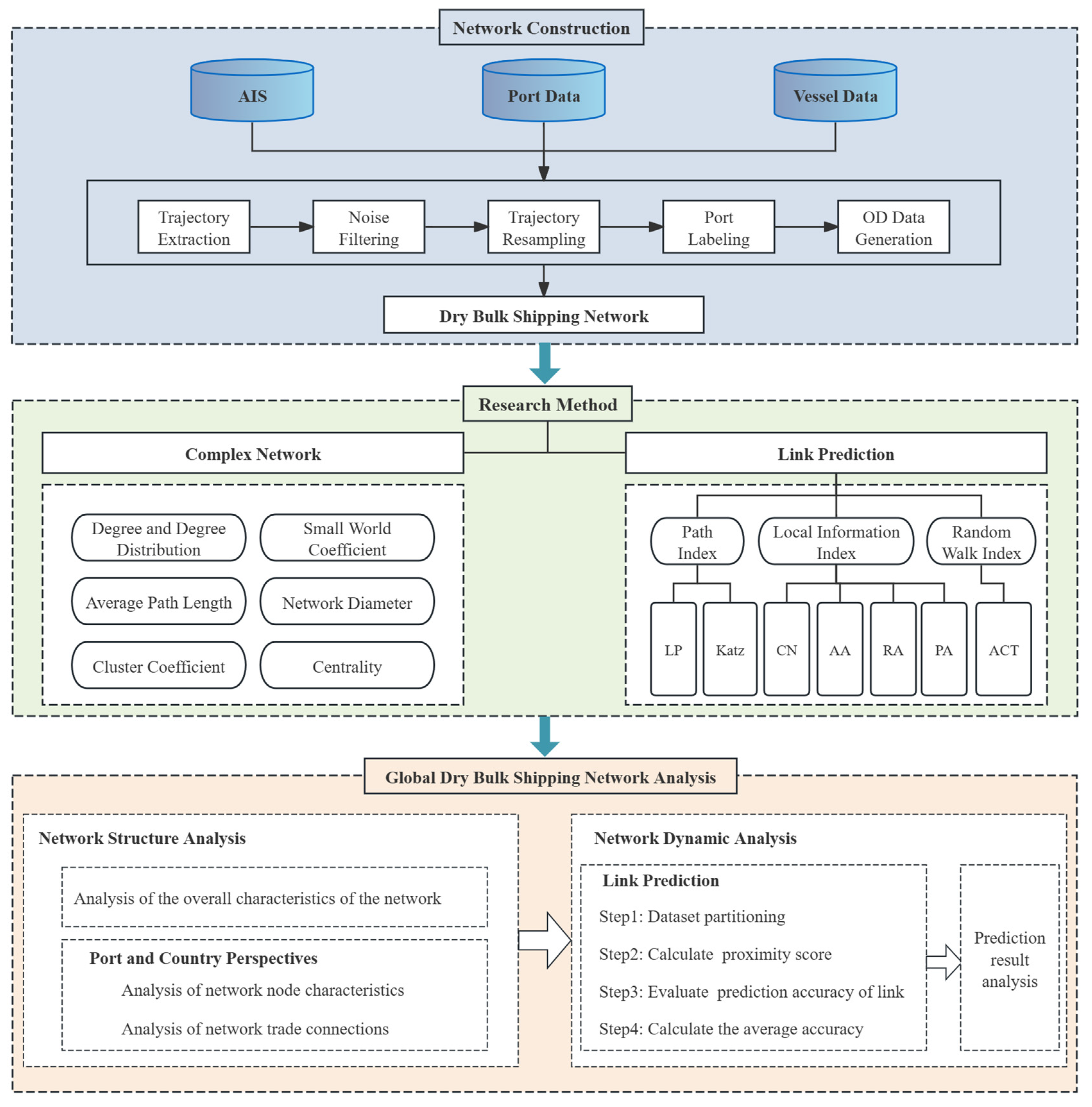
- A comprehensive research framework for the GDBSN is proposed in this study, based on large-scale vessel trajectory data, that integrates “OD network construction, topological structure analysis, and link evolution prediction”. A method for constructing the GDBSN based on AIS data is also introduced, and it can provide theoretical support for the analysis of global bulk commodity trade patterns and evolutionary trends.
- (2)
- The topological characteristics of the GDBSN are analyzed in this study based on complex network theory. Through the analysis of complex network metrics and trade link strength, the connectivity features, key nodes, and major shipping routes of the GDBSN are revealed. The dynamic patterns of the global dry bulk shipping trade are also explained in this study, providing theoretical support for the optimization of global trade resource allocation.
- (3)
- Link prediction is introduced in this study to explore the dynamic evolution of the GDBSN. A new route development mechanism is proposed based on historical vessel route data, utilizing link prediction indices. This expands the application of link prediction theory in maritime transport and provides theoretical and decision-making support for the planning and design of new shipping routes.
2. Literature Review
2.1. Shipping Network Studies Based on Complex Network Theory
2.1.1. Construction of Shipping Networks
2.1.2. Applications of Complex Network Theory in Shipping Networks
- (1)
- Container shipping networks
- (2)
- Crude oil shipping network
- (3)
- Multi-layer shipping network
2.2. Link Prediction Analysis in Shipping Networks
3. Methodology
3.1. Data Sources
3.2. Construction of the GDBSN
3.2.1. Data Preprocessing
3.2.2. Origin–Destination Recognition
- (1)
- Detection of stop points: Stop points occur when a vessel stays at a specific location for a long time. Detecting stop points helps narrow down the vessel’s docking locations. In this study, the ST-DBSCAN algorithm [43] was applied to detect stop points.
- (2)
- Division of port buffers: To determine whether a stop point was within a port area, a buffer zone was generated for each port. The location of the buffer zone was based on the port’s latitude and longitude, and the radius of the buffer zone was set according to the size of the port to ensure the entire port area was covered.
- (3)
- Port labeling: This step was performed to determine whether a stop point fell within a port area. A spatial intersection between the stop points and the port buffer zones was performed to identify whether a stop point belonged to a particular port. Ultimately, stop points within the port buffer zones were labeled. In this study, the labeling results for a vessel are shown in Figure 6, with blue markers representing the ports visited by the vessel.
3.2.3. Network Construction
3.3. Analytical Methods
3.3.1. Complex Network Metrics
3.3.2. Link Prediction Indices
- (1)
- Local similarity indices
- Common Neighbors (CN)
- ii.
- Adamic–Adar (AA)
- iii.
- Resource Allocation (RA)
- iv.
- Preferential Attachment (PA)
- (2)
- Path similarity indices
- Local Path (LP)
- ii.
- Katz
- (3)
- Random walk similarity indices
- Average Commute Time (ACT)
4. Results and Discussion
4.1. Topological Characteristics Analysis of the GDBSN
4.2. Node Characteristics Analysis of the GDBSN
4.2.1. Port-Level Analysis
4.2.2. Country-Level Analysis
4.3. Trade Link Analysis of the GDBSN
4.3.1. Port-Level Analysis
4.3.2. Country-Level Analysis
4.4. Link Prediction Analysis of the GDBSN
4.5. Implications
5. Conclusions
- (1)
- The GDBSN demonstrates a high average degree and a short average path length, signifying robust connection and transport efficiency, which reflects the significant activity and extensive interconnectedness of the global dry bulk market. The network exhibits conventional small-world traits: despite its extensive size, only a limited number of intermediary ports are necessary to link any two ports. The study shows that the GDBSN’s node degree distribution is scale-free, meaning that only a few key ports have a high degree while most ports have fewer connections. This phenomenon reflects the importance of hub ports in the global shipping market. These ports are not only key collection points for trade flows but may also play a strategic role in the global shipping network.
- (2)
- At the port level, Singapore Port ranks first in terms of its comprehensive centrality, highlighting its pivotal position in the GDBSN. Ports that rank highly are predominantly located at key transportation hubs, underscoring the significant role of geographical factors in global trade. At the country level, economic powerhouses such as the United States, China, and several European countries show greater connectivity within the GDBSN, reflecting their pivotal roles in global trade. In contrast, the ports of most African countries and certain small island nations are located more peripherally within the network. This reflects the regional imbalances present in the GDBSN.
- (3)
- The shipping network exhibits a clear regional clustering effect in trade connections, with numerous high-frequency routes linking geographically proximate ports, highlighting their strong geographical proximity. This phenomenon also reflects the close economic ties between regions. At the country level, trade connections within the GDBSN are predominantly concentrated among a few major countries and regions, reflecting the close ties between commodity-exporting and -importing nations.
- (4)
- Based on the link prediction results, it was found that new shipping routes are primarily concentrated within regional areas and between neighboring countries, reflecting the continuous expansion of the GDBSN in localized regions. The majority of potential new routes extend existing major trade corridors and introduce new connections in peripheral or underdeveloped regions. Moreover, the link prediction results indicate that the newly added connections significantly increased the average degree and average clustering coefficient of the GDBSN. However, the network diameter and average path length remained relatively stable, suggesting that the newly added edges primarily affected the local structure rather than significantly impacting the global topology.
Author Contributions
Funding
Institutional Review Board Statement
Informed Consent Statement
Data Availability Statement
Conflicts of Interest
References
- UNCTAD. Review of Maritime Transport 2023. United Nations Conference on Trade and Development. 2023. Available online: https://unctad.org/publication/review-maritime-transport-2023 (accessed on 22 October 2024).
- Ducruet, C. The geography of maritime networks—A critical review. J. Transp. Geogr. 2020, 88, 102824. [Google Scholar] [CrossRef]
- Michail, N.A.; Melas, K.D. Geopolitical Risk and the LNG-LPG Trade. Peace Econ. Peace Sci. Public Policy 2022, 28, 243–265. [Google Scholar] [CrossRef]
- Yang, J.; Bian, X.; Qi, Y.; Wang, X.; Yang, Z.; Liu, J. A spatial-temporal data mining method for the extraction of vessel traffic patterns using AIS data. Ocean Eng. 2024, 293, 116454. [Google Scholar] [CrossRef]
- Bai, X.; Cheng, L.; Iris, Ç. Data-driven financial and operational risk management: Empirical evidence from the global tramp shipping industry. Transp. Res. Part E Logist. Transp. Rev. 2022, 158, 102617. [Google Scholar] [CrossRef]
- Chen, X.; Wei, C.; Zhou, G.; Wu, H.; Wang, Z.; Biancardo, S.A. Automatic Identification System (AIS) Data Supported Ship Trajectory Prediction and Analysis via a Deep Learning Model. J. Mar. Sci. Eng. 2022, 10, 1314. [Google Scholar] [CrossRef]
- Wang, W.; Liu, K.; Huang, L.; Xin, X.; Wu, X.; Yuan, Z. Generation and complexity analysis of ship encounter scenarios using AIS data for collision avoidance algorithm testing. Ocean Eng. 2024, 312, 119034. [Google Scholar] [CrossRef]
- Ma, Q.; Tang, H.; Liu, C.; Zhang, M.; Zhang, D.; Liu, Z.; Zhang, L. A big data analytics method for the evaluation of maritime traffic safety using automatic identification system data. Ocean Coast. Manag. 2024, 251, 107077. [Google Scholar] [CrossRef]
- Yang, K.; Li, J.; Liu, M.; Lei, T.; Xu, X.; Wu, H.; Cao, J.; Qi, G. Complex systems and network science: A survey. J. Syst. Eng. Electron. 2023, 34, 543–573. [Google Scholar] [CrossRef]
- Mou, N.; Liu, C.; Zhang, L.; Fu, X.; Xie, Y.; Li, Y.; Peng, P. Spatial Pattern and Regional Relevance Analysis of the Maritime Silk Road Shipping Network. Sustainability 2018, 10, 977. [Google Scholar] [CrossRef]
- Zhang, Z.; Wu, X.; Zhu, G.; Qin, W.; Liang, N. A Graph Attention Network-Based Link Prediction Method Using Link Value Estimation. IEEE Access 2024, 12, 34–45. [Google Scholar] [CrossRef]
- Daud, N.N.; Ha, S.; Anuar, N.B. Applications of link prediction in social networks: A review. J. Netw. Comput. Appl. 2020, 166, 102716. [Google Scholar] [CrossRef]
- Kumari, A.; Behera, R.K.; Sahoo, B.; Sahoo, S.P. Prediction of link evolution using community detection in social network. Computing 2022, 104, 1077–1098. [Google Scholar] [CrossRef]
- Yu, H.; Fang, Z.; Lu, F.; Murray, A.T.; Zhao, Z.; Xu, Y.; Yang, X. Massive Automatic Identification System Sensor Trajectory Data-Based Multi-Layer Linkage Network Dynamics of Maritime Transport along 21st-Century Maritime Silk Road. Sensors 2019, 19, 4197. [Google Scholar] [CrossRef]
- Mou, N.; Ren, H.; Zheng, Y.; Chen, J.; Niu, J.; Yang, T.; Zhang, L.; Liu, F. Traffic Inequality and Relations in Maritime Silk Road: A Network Flow Analysis. ISPRS Int. J. Geo Inf. 2021, 10, 40. [Google Scholar] [CrossRef]
- Liu, Z.; Gao, H.; Zhang, M.; Yan, R.; Liu, J. A data mining method to extract traffic network for maritime transport management. Ocean Coast. Manag. 2023, 239, 106622. [Google Scholar] [CrossRef]
- Onyango, S.O.; Owiredu, S.A.; Kim, K.-I.; Yoo, S.-L. A Quasi-Intelligent Maritime Route Extraction from AIS Data. Sensors 2022, 22, 8639. [Google Scholar] [CrossRef]
- Liu, L.; Shibasaki, R.; Zhang, Y.; Kosuge, N.; Zhang, M.; Hu, Y. Data-driven framework for extracting global maritime shipping networks by machine learning. Ocean Eng. 2023, 269, 113494. [Google Scholar] [CrossRef]
- Mesa-Arango, R.; Narayanan, B.; Ukkusuri, S.V. The Impact of International Crises on Maritime Transportation Based Global Value Chains. Netw. Spat. Econ. 2019, 19, 381–408. [Google Scholar] [CrossRef]
- Zhao, S.; Sun, S. A study on centrality measures in weighted networks: A case of the aviation network. AIMS Math. 2024, 9, 3630–3645. [Google Scholar] [CrossRef]
- Yin, L.; Wang, Y. Spatiotemporal Evolution Analysis of the Chinese Railway Network Structure Based on Self-Organizing Maps. ISPRS Int. J. Geo Inf. 2023, 12, 161. [Google Scholar] [CrossRef]
- Cong, L.; Zhang, H.; Wang, P.; Chu, C.; Wang, J. Impact of the Russia–Ukraine Conflict on Global Marine Network Based on Massive Vessel Trajectories. Remote Sens. 2024, 16, 1329. [Google Scholar] [CrossRef]
- Wen, Z.; Weng, X.; Zhang, P. Evaluating the Connectivity and Imbalance Contribution of New Sections towards Highway Network: A Complex Network Perspective. J. Adv. Transp. 2023, 2023, 6616512. [Google Scholar] [CrossRef]
- Kaluza, P.; Kölzsch, A.; Gastner, M.T.; Blasius, B. The complex network of global cargo ship movements. J. R. Soc. Interface 2010, 7, 1093–1103. [Google Scholar] [CrossRef]
- Jiang, L.; Jia, Y.; Zhang, C.; Wang, W.; Feng, X. Analysis of topology and routing strategy of container shipping network on “Maritime Silk Road”. Sustain. Comput. Inform. Syst. 2019, 21, 72–79. [Google Scholar] [CrossRef]
- Kang, L.; Wu, W.; Yu, H.; Su, F. Global Container Port Network Linkages and Topology in 2021. Sensors 2022, 22, 5889. [Google Scholar] [CrossRef] [PubMed]
- Guerrero, D.; Letrouit, L.; Pais-Montes, C. The container transport system during COVID-19: An analysis through the prism of complex networks. Transp. Policy 2022, 115, 113–125. [Google Scholar] [CrossRef]
- Xu, M.; Deng, W.; Zhu, Y.; Lü, L. Assessing and improving the structural robustness of global liner shipping system: A motif-based network science approach. Reliab. Eng. Syst. Saf. 2023, 240, 109576. [Google Scholar] [CrossRef]
- Jin, L.; Chen, J.; Chen, Z.; Sun, X.; Yu, B. Impact of COVID-19 on China’s international liner shipping network based on AIS data. Transp. Policy 2022, 121, 90–99. [Google Scholar] [CrossRef]
- Li, Z.; Li, H.; Zhang, Q.; Qi, X. Data-driven research on the impact of COVID-19 on the global container shipping network. Ocean Coast. Manag. 2024, 248, 106969. [Google Scholar] [CrossRef]
- Li, J.; Zhao, H.; Xu, B. Optimization of Container Shipping Network Reconfiguration under RCEP. J. Mar. Sci. Eng. 2022, 10, 873. [Google Scholar] [CrossRef]
- Venturini, G.; Iris, Ç.; Kontovas, C.A.; Larsen, A. The multi-port berth allocation problem with speed optimization and emission considerations. Transp. Res. Part D Transp. Environ. 2017, 54, 142–159. [Google Scholar] [CrossRef]
- Yan, Z.; He, R.; Yang, H. The small world of global marine crude oil trade based on crude oil tanker flows. Reg. Stud. Mar. Sci. 2022, 51, 102215. [Google Scholar] [CrossRef]
- Wang, J.; Wang, X.; Feng, Y.; Cao, Y.; Guo, Z.; Liu, Z. Assessing the Connectivity Reliability of a Maritime Transport Network: A Case of Imported Crude Oil in China. J. Mar. Sci. Eng. 2023, 11, 1597. [Google Scholar] [CrossRef]
- Mou, N.; Sun, S.; Yang, T.; Wang, Z.; Zheng, Y.; Chen, J.; Zhang, L. Assessment of the Resilience of a Complex Network for Crude Oil Transportation on the Maritime Silk Road. IEEE Access 2020, 8, 181311–181325. [Google Scholar] [CrossRef]
- Yu, H.; Fang, Z.; Lu, F.; Murray, A.T.; Zhang, H.; Peng, P.; Mei, Q.; Chen, J. Impact of oil price fluctuations on tanker maritime network structure and traffic flow changes. Appl. Energy 2019, 237, 390–403. [Google Scholar] [CrossRef]
- Peng, P.; Cheng, S.; Chen, J.; Liao, M.; Wu, L.; Liu, X.; Lu, F. A fine-grained perspective on the robustness of global cargo ship transportation networks. J. Geogr. Sci. 2018, 28, 881–889. [Google Scholar] [CrossRef]
- Shibuya, K.; Shibasaki, R. Modeling Structural Changes in Intra-Asian Maritime Container Shipping Networks Considering Their Characteristics. Sustainability 2023, 15, 10055. [Google Scholar] [CrossRef]
- Ge, J.; Wang, X.; Shi, W. Link prediction of the world container shipping network: A network structure perspective. Chaos Interdiscip. J. Nonlinear Sci. 2021, 31, 113123. [Google Scholar] [CrossRef]
- Zhu, J.; Yang, Y.; Jin, Y.; Liu, W. Improved Link Prediction Method for Maritime Silk Road Shipping Network Using Composite Index. Transp. Res. Rec. J. Transp. Res. Board 2024, 2678, 674–688. [Google Scholar] [CrossRef]
- U.S. National Geospatial-Intelligence Agency. National Geospatial-Intelligence Agency, World Port Index, 27th ed.; U.S. National Geospatial-Intelligence Agency: Springfield, VI, USA, 2021. [Google Scholar]
- Liu, Z.; Yuan, W.; Liang, M.; Zhang, M.; Liu, C.; Liu, R.W.; Liu, J. An online method for ship trajectory compression using AIS data. J. Navig. 2024, 1–22. [Google Scholar] [CrossRef]
- Li, H.; Jia, P.; Wang, X.; Yang, Z.; Wang, J.; Kuang, H. Ship carbon dioxide emission estimation in coastal domestic emission control areas using high spatial-temporal resolution data: A China case. Ocean Coast. Manag. 2023, 232, 106419. [Google Scholar] [CrossRef]
- Hu, Y.; Zhu, D. Empirical analysis of the worldwide maritime transportation network. Phys. A Stat. Mech. Its Appl. 2009, 388, 2061–2071. [Google Scholar] [CrossRef]
- Tsiotas, D. Measuring the effect of distance on the network topology of the Global Container Shipping Network. Sci. Rep. 2021, 11, 21250. [Google Scholar] [CrossRef] [PubMed]
- Xu, M.; Pan, Q.; Muscoloni, A.; Xia, H.; Cannistraci, C.V. Modular gateway-ness connectivity and structural core organization in maritime network science. Nat. Commun. 2020, 11, 2849. [Google Scholar] [CrossRef]
- Wan, Z.; Su, Y.; Li, Z.; Zhang, X.; Zhang, Q.; Chen, J. Analysis of the impact of Suez Canal blockage on the global shipping network. Ocean Coast. Manag. 2023, 245, 106868. [Google Scholar] [CrossRef]
- Lü, L.; Zhou, T. Link Prediction, 1st ed.; Higher Education Press: Beijing, China, 2013; pp. 59–60. [Google Scholar]
- Wan, C.; Zhao, Y.; Zhang, D.; Yip, T.L. Identifying important ports in maritime container shipping networks along the Maritime Silk Road. Ocean Coast. Manag. 2021, 211, 105738. [Google Scholar] [CrossRef]
- Mou, N.; Fang, Y.; Yang, T.; Zhang, L. Assortative Analysis of Bulk Trade Complex Network on Maritime Silk Road. IEEE Access 2020, 8, 131928–131938. [Google Scholar] [CrossRef]
- Bilican, M.S.; Iris, Ç.; Karatas, M. A collaborative decision support framework for sustainable cargo composition in container shipping services. Ann. Oper. Res. 2024, 342, 79–111. [Google Scholar] [CrossRef]














| MMSI | S-Port | S-Lng | S-Lat | E-Port | E-Lng | E-Lat | Time |
|---|---|---|---|---|---|---|---|
| 205087000 | Liverpool | −3.022 | 53.447 | Odesa | 30.764 | 46.501 | 12 May 2021 18:28 |
| 205096000 | Damietta | 31.756 | 31.480 | Santo Domingo | −69.864 | 18.374 | 17 June 2021 5:10 |
| 206039000 | Cilacap | 109.080 | −7.766 | Au Prince | −72.408 | 18.572 | 13 July 2021 4:38 |
| Parameter | Description |
|---|---|
| MMSI | Maritime mobile service identity |
| S-Port | Vessel origin port name |
| S-Lng | Longitude of vessel origin port |
| S-lat | Latitude of vessel origin port |
| E-Port | Vessel destination port name |
| E-lng | Longitude of vessel destination port |
| E-lat | Latitude of vessel destination port |
| Time | Vessel arrival time |
| Metric | Formula | Description | Meaning |
|---|---|---|---|
| Degree [45] | , and is the total number of nodes in the network. | Defined as the number of nodes directly connected to the node. | |
| Average path length [45] | . | Defined as the average distance between any two nodes in the network. It is used to measure the difficulty of connecting network nodes. | |
| Clustering coefficient [45] | nodes. | Defined as the possibility that the adjacent nodes of any node are connected. It can measure the aggregation degree of each port in the network. | |
| Network diameter [45] | . | Defined as the maximum distance between any two nodes in the network. | |
| Small-World coefficient [46] | and represent the average clustering coefficient and the average shortest path length, respectively. and represent the clustering coefficient and average topological path length of an E-R random network with the same size as the existing network, respectively. | , the network is a small-world network. | |
| Degree centrality [47] | . | The greater the degree centrality of a node, the more important the node is in the network. | |
| Betweenness centrality [47] | . | It represents the number of times that the shortest path between all node pairs passes through a given node. | |
| Closeness centrality [47] | . | It measures the ease with which a node can reach other nodes in the network. | |
| Eigenvector centrality [34] | . | It assumes that the importance of a node is determined by the importance of its neighboring nodes. |
| No. | Index | Formula 4 |
|---|---|---|
| 1 | Salton [48] | |
| 2 | Jaccard [48] | |
| 3 | Sorenson [48] | |
| 4 | Hub promoted index (HPI) [48] | |
| 5 | Hub promoted index (HDI) [48] | |
| 6 | LHN-I [48] |
| Rank | Port | Degree Centrality | Betweenness Centrality | Closeness Centrality | Eigenvector Centrality | Score Index |
|---|---|---|---|---|---|---|
| 1 | Singapore | 0.509 | 90,929.19 | 0.666 | 1.000 | 1.000 |
| 2 | Gibraltar | 0.386 | 48,316.50 | 0.612 | 0.677 | 0.599 |
| 3 | Istanbul | 0.259 | 28,946.93 | 0.561 | 0.474 | 0.390 |
| 4 | Said | 0.277 | 19,266.68 | 0.572 | 0.628 | 0.372 |
| 5 | Rizhao | 0.275 | 15,294.30 | 0.566 | 0.677 | 0.362 |
| 6 | Ningbo-Zhoushan | 0.273 | 11,501.32 | 0.567 | 0.684 | 0.347 |
| 7 | Las Palmas | 0.266 | 20,097.37 | 0.565 | 0.496 | 0.346 |
| 8 | Tianjin | 0.260 | 10,016.09 | 0.562 | 0.668 | 0.333 |
| 9 | Kaohsiung | 0.252 | 14,043.55 | 0.554 | 0.604 | 0.332 |
| 10 | Santos | 0.251 | 14,706.86 | 0.564 | 0.588 | 0.332 |
| Order | Origin | Destination | Weight | Order | Origin | Destination | Weight |
|---|---|---|---|---|---|---|---|
| 1 | Ningbo-Zhoushan | Shanghai | 1609 | 11 | Davao | Mariveles | 706 |
| 2 | Shanghai | Tangshan | 1550 | 12 | Qinhuangdao | Tangshan | 651 |
| 3 | Shanghai | Suzhou | 1381 | 13 | Nantong | Suzhou | 600 |
| 4 | Ningbo-Zhoushan | Suzhou | 1305 | 14 | Nantong | Shanghai | 573 |
| 5 | Cangzhou | Shanghai | 1056 | 15 | Kaohsiung | Taichung | 573 |
| 6 | Ningbo-Zhoushan | Tangshan | 945 | 16 | Dalian | Shanghai | 565 |
| 7 | Suzhou | Tangshan | 874 | 17 | Ningbo-Zhoushan | Qinhuangdao | 552 |
| 8 | Taizhou Jiangsu | Zhenjiang | 827 | 18 | Ningbo-Zhoushan | Singapore | 552 |
| 9 | Esmeraldas | Misurata | 822 | 19 | Shanghai | Zhenjiang | 541 |
| 10 | Qinhuangdao | Shanghai | 781 | 20 | Jiangyin | Shanghai | 532 |
| Order | Country A | Country B | Weight | Order | Country A | Country B | Weight |
|---|---|---|---|---|---|---|---|
| 1 | Australia | China | 8962 | 11 | India | Singapore | 1443 |
| 2 | China | Singapore | 4136 | 12 | Australia | South Korea | 1400 |
| 3 | Australia | Japan | 2969 | 13 | China | Taiwan (China) | 1363 |
| 4 | China | Indonesia | 2961 | 14 | Mexico | United States | 1328 |
| 5 | China | South Korea | 2385 | 15 | Japan | South Korea | 1240 |
| 6 | China | Philippines | 2101 | 16 | Russia | Turkey | 1219 |
| 7 | China | Russia | 1749 | 17 | Brazil | Singapore | 1191 |
| 8 | Turkey | Ukraine | 1644 | 18 | China | United States | 1191 |
| 9 | China | Japan | 1601 | 19 | Brazil | China | 1177 |
| 10 | China | Vietnam | 1511 | 20 | Japan | Russia | 1144 |
| Rank | Potential Link | Score |
|---|---|---|
| 1 | Santos (Brazil)-Vila Do Conde (Brazil) | 1.343 |
| 2 | La Plata (Argentina)-Said (Egypt) | 1.204 |
| 3 | Hong Kong (China)-Zhenjiang (China) | 1.169 |
| 4 | Houston (United States)-Ponta da Madeira (Brazil) | 1.114 |
| 5 | Mizushima (Japan)-Tobata (Japan) | 1.077 |
| 6 | Gibraltar (Gibraltar)-Mykolayiv (Ukraine) | 1.074 |
| 7 | Istanbul (Turkey)-La Plata (Argentina) | 1.072 |
| 8 | Hay Point (Australia)-Vanino (Russia) | 1.070 |
| 9 | Gresik (Indonesia)-Manila (Philippines) | 1.065 |
| 10 | Chiba (Japan)-Manila (Philippines) | 1.040 |
| 11 | Casablanca (Morocco)-Damietta (Egypt) | 1.020 |
| 12 | Arroyo Seco (Argentina)-Ponta da Madeira (Brazil) | 1.018 |
| 13 | Fujairah (United Arab Emirates)-Manila (Philippines) | 1.011 |
| 14 | Ceuta (Spain)-Skagen (Denmark) | 1.011 |
| 15 | Said (Egypt)-Tubarao (Brazil) | 1.010 |
| 16 | Gresik (Indonesia)-Kaohsiung (Taiwan) | 1.002 |
| 17 | Istanbul (Turkey)-St Petersburg (Russia) | 0.998 |
| 18 | Fujairah (United Arab Emirates)-Guangzhou (China) | 0.997 |
| 19 | Chiba (Japan)-Yantai (China) | 0.994 |
| 20 | Casablanca (Morocco)-Nemrut Bay (Turkey) | 0.986 |
| Average Degree | Diameter | Density | Average Clustering Coefficient | Average Path Length | |
|---|---|---|---|---|---|
| Original network | 60.460 | 5 | 0.045 | 0.471 | 2.324 |
| 416 added connections | 61.084 | 5 | 0.046 | 0.483 | 2.322 |
| 977 added connections | 61.925 | 5 | 0.046 | 0.498 | 2.318 |
| 2498 added connections | 64.205 | 5 | 0.048 | 0.530 | 2.309 |
Disclaimer/Publisher’s Note: The statements, opinions and data contained in all publications are solely those of the individual author(s) and contributor(s) and not of MDPI and/or the editor(s). MDPI and/or the editor(s) disclaim responsibility for any injury to people or property resulting from any ideas, methods, instructions or products referred to in the content. |
© 2025 by the authors. Licensee MDPI, Basel, Switzerland. This article is an open access article distributed under the terms and conditions of the Creative Commons Attribution (CC BY) license (https://creativecommons.org/licenses/by/4.0/).
Share and Cite
Li, H.; Zhang, X.; Jia, P.; Ma, Q. Research on the Pattern and Evolution Characteristics of Global Dry Bulk Shipping Network Driven by Big Data. J. Mar. Sci. Eng. 2025, 13, 147. https://doi.org/10.3390/jmse13010147
Li H, Zhang X, Jia P, Ma Q. Research on the Pattern and Evolution Characteristics of Global Dry Bulk Shipping Network Driven by Big Data. Journal of Marine Science and Engineering. 2025; 13(1):147. https://doi.org/10.3390/jmse13010147
Chicago/Turabian StyleLi, Haijiang, Xin Zhang, Peng Jia, and Qianqi Ma. 2025. "Research on the Pattern and Evolution Characteristics of Global Dry Bulk Shipping Network Driven by Big Data" Journal of Marine Science and Engineering 13, no. 1: 147. https://doi.org/10.3390/jmse13010147
APA StyleLi, H., Zhang, X., Jia, P., & Ma, Q. (2025). Research on the Pattern and Evolution Characteristics of Global Dry Bulk Shipping Network Driven by Big Data. Journal of Marine Science and Engineering, 13(1), 147. https://doi.org/10.3390/jmse13010147
