Maritime Autonomous Surface Ships: Architecture for Autonomous Navigation Systems
Abstract
1. Introduction
2. Materials and Methods
3. Results and Discussion
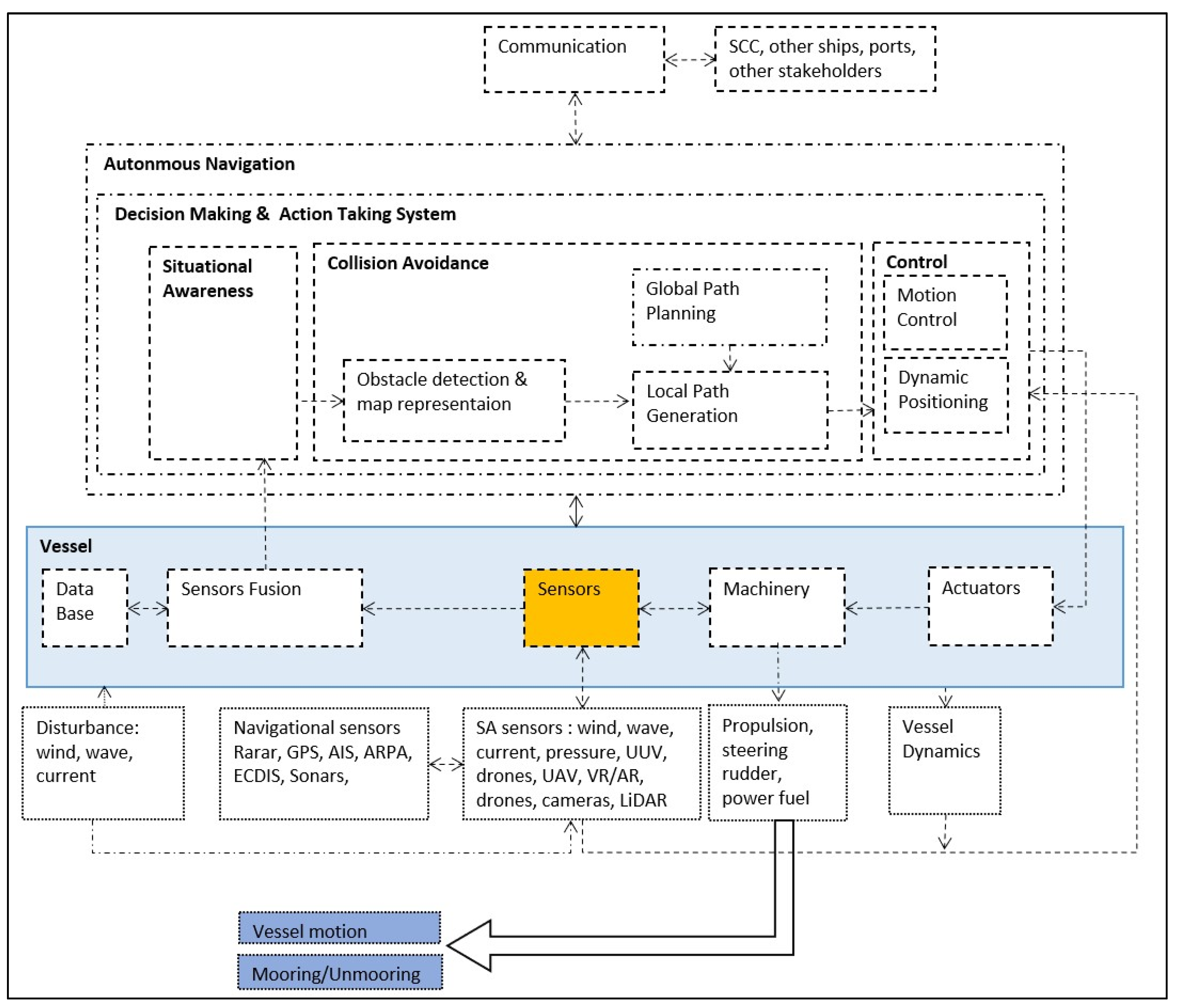
3.1. Autonomous Navigation Architecture
3.2. Decision-Making and Action-Taking System
3.3. The Situational Awareness (SA)
3.3.1. Navigational Technologies (Sensors)
3.3.2. Situational Awareness Technologies
Day and Night Vision Cameras
LIDAR and LADAR
Sound Detection Sensors
Weather Sensors
Underwater (Subsea) Sensors
Virtual Reality (VR) and Augmented Reality (AR) Equipment
Drones
3.3.3. Effectiveness of the Technologies
3.4. Sensor Fusion Technology
3.5. Database
3.6. Collision Avoidance (CA) Subsystem
3.6.1. The Obstacle Detection and Map Representation
3.6.2. The Path Planning
The Global Path Planning
- Evolutionary algorithms (e.g., Genetic Algorithms (GA), strongly typed genetic programming (GP), Ant Colony Optimisation (ACO), Particle Swarm Optimisation (PSO);
- Graph-based Heuristic Search Algorithms (e.g., A* and its extensions);
- Hybrid of evolutionary and heuristics (e.g., Genetic Algorithm-Manufactured Manoeuvring, and Hierarchical Path-Finding A* Algorithm);
- Sampling-based methods (e.g., probabilistic roadmap PRM, and the rapidly exploring random tree RRT).
The Local Path Planning
Hybrid Path Planning
Cooperative Path Planning and Platooning
3.7. Motion Control and Path Following
Dynamic Positioning
3.8. Berthing and Unberthing
4. Conclusions
- COLREG compliance is clearly challenging for MASS. For proper actions and decisions, there is a need to integrate and quantify qualitative COLREG protocols to be able to code collision avoidance algorithms [91] (a challenge for programmers). Transcription and building of algorithms that simulate thousands of COLREG situations (encounter scenarios) is highly required considering the types of different ships (container, cargo, tanker, general cargo, RoRo, passenger, etc.), differences in kinematic and specification, and environmental conditions of sea and weather.
- Future studies need to prepare for the manned, unmanned, and autonomous ships encounter, i.e., the human–machine interaction at sea. It has been suggested that ship (manned and unmanned) encounters can be facilitated by following COLREG regulations, e-navigation and traffic-separated route networks [91].
- There is a need to build algorithms that can handle emergency scenarios or unforeseen circumstances thus being reactive and ensuring safety. Such tools would probably be identified after the operation of MASS.
- Ships differ in operations and conditions, and even in reaction to commands. Although the fundamentals of how different ships react autonomously to a variety of navigational conditions would follow the same assumptions; each vessel type (container, cargo, tanker, general cargo, roro, passenger, etc.) would need its specific models of intelligence command and control algorithms. This indicates the need to integrate the dynamics and kinematics of these ship types. Technically, this also means that the situational awareness system will have to be different as the reaction distance (time) of a large vessel is considerably higher; thus, higher predictability levels are needed [27].
- Some of the path planning algorithms are restrained in capability due to impractical assumptions (i.e., open sea or only two ships encounter), thus ignoring environmental conditions and COLREGS [19]. In addition, most algorithms have been tested in simulations, but reliability is limited, thus, proving their validity in real-world scenarios still has to be tested. Moreover, encoding COLREGs within path planning and collision avoidance algorithms is particularly challenging in dynamic maritime environments, where AI must interpret complex, context-dependent rules. Current algorithms often assume simplified conditions, such as open seas or limited vessel interactions, and struggle to account for real-world variability. This limitation underscores the need for advanced AI approaches that can adapt to changing conditions and handle ambiguous encounters, as well as for extensive testing of these algorithms in real-world maritime settings to ensure safety and reliability.
- Studies widely addressed the ASV and USV, but very few addressed the oceangoing vessels and MASS. Although the application of such algorithms is valid for the OGV (same fundamentals), investigation of applications of these algorithms in oceangoing vessels is highly recommended.
- The literature dedicates large efforts being utilised in machine learning algorithms (collision avoidance, obstacle detection, and motion control algorithms) separately. Information about systems and subsystem integration is still not available [43], although subsystem integration is essential for safety and interoperability. For example, algorithms do not talk to each other, in other words, there are issues with communication between algorithms, which may result in issues to avoid collisions [55]. This calls for system integrators to be integrated in MASS [3].
- The certification of artificial intelligence and machine learning (AI/ML)-based systems remains a significant challenge, particularly in the maritime domain, where safety-critical subsystems are increasingly reliant on these technologies. Drawing parallels with the aeronautic and railway industries, where certification processes are rigorous, it becomes evident that developing a framework for certifying AI/ML in MASS is essential to ensure reliability and safety. This represents an important avenue for future research and industry collaboration
Author Contributions
Funding
Acknowledgments
Conflicts of Interest
| 1 | COLREGs is divided into three parts. Part A defines vessel and authority responsibilities, Part B regulates the conduct of vessels in an encounter, and Part C establishes communication protocols. Rules contained in Part B are defined as Steering and Sailing Rules, thus more important in CA [57]. |
| 2 | Examples of kinematic constraints is vessel turning radius which limit the turning angel, and dynamic is the turning radius or the stopping distance in conjunction with the speed. |
| 3 | Rolls Royce icon DP system model is operational and ready. |
| 4 | The ISO established a Working Group (WG10) on smart ships and marine technology, that is establish a common vocabulary and data model for MASS interoperability. |
References
- Conceição, V.; Carmo, M.B.; Dahlman, J.; Ferreira, A. Visualization in Maritime Navigation: A Critical Review. In Advances in Intelligent Systems and Computing; Stanton, N.A., Ed.; Springer International Publishing AG: Berlin/Heidelberg, Germany, 2018; pp. 199–212. [Google Scholar]
- Kooij, C.; Colling, A.P.; Benson, C.L. When will autonomous ships arrive? A technological forecasting perspective. Proc. Int. Nav. Eng. Conf. Exhib. 2018, 14. [Google Scholar] [CrossRef]
- Ölçer, A.I.; Kitada, M.; Lagdami, K.; Ballini, F.; Alamoush, A.S.; Peyman Masodzadeh, G. Transport 2040: Impact of Technology on Seafarers—The Future of Work; World Maritime University: Malmö, Sweden, 2023. [Google Scholar] [CrossRef]
- Campbell, S.; Naeem, W.; Irwin, G.W. A review on improving the autonomy of unmanned surface vehicles through intelligent collision avoidance manoeuvres. Annu. Rev. Control 2012, 36, 267–283. [Google Scholar] [CrossRef]
- Bratić, K.; Pavić, I.; Vukša, S.; Stazić, L. Review of autonomous and remotely controlled ships in maritime sector. Trans. Marit. Sci. 2019, 8, 253–265. [Google Scholar] [CrossRef]
- Alamoush, A.S.; Ballini, F.; Ölçer, A.I. Revisiting port sustainability as a foundation for the implementation of the United Nations Sustainable Development Goals ( UN SDGs ). J. Shipp. Trade 2021, 6, 19. [Google Scholar] [CrossRef]
- Alamoush, A.S. Trends in port decarbonisation research: Are we reinventing the wheel? Curr. Opin. Environ. Sustain. 2024, 71, 101478. [Google Scholar] [CrossRef]
- Alamoush, A.S.; Ölçer, A.I.; Ballini, F. Drivers, opportunities, and barriers, for adoption of Maritime Autonomous Surface Ships (MASS). J. Int. Marit. Saf. Environ. Aff. Shipp. 2024, 8, 2411183. [Google Scholar] [CrossRef]
- Ölçer, A.I.; Alamoush, A.S. MASS and Decarbonisation Policy: Exploring the Nexus Between Maritime Autonomous Surface Ships and Decarbonisation Efforts. In Maritime Autonomous Surface Ships (MASS)—Regulation, Technology, and Policy Three Dimensions of Effective Implementation; Chae, C.-J., Baumler, R., Eds.; Springer Cham, Switzerland, 2025.
- Alamoush, A.S.; Ölçer, A.I.; Ballini, F. Port greenhouse gas emission reduction: Port and public authorities’ implementation schemes. Res. Transp. Bus. Manag. 2021, 100708. [Google Scholar] [CrossRef]
- Alamoush, A.S.; Dalaklis, D.; Ballini, F.; Ölcer, A.I. Consolidating Port Decarbonisation Implementation: Concept, Pathways, Barriers, Solutions, and Opportunities. Sustainability 2023, 15, 14185. [Google Scholar] [CrossRef]
- Alamoush, A.S. Harboring change: Exploring the multifaceted and complex determinants of decarbonizing ports. Energy Res. Soc. Sci. 2024, 118, 103751. [Google Scholar] [CrossRef]
- Alamoush, A.S.; Ballini, F.; Ölçer, A.I. Investigating determinants of port decarbonisation implementation using the lens of Implementation Theory. Transp. Econ. Manag. 2024, 2024. [Google Scholar] [CrossRef]
- Alamoush, A.S.; Ballini, F.; Ölçer, A.I. Management of stakeholders engaged in port energy transition. Energy Policy 2024, 188. [Google Scholar] [CrossRef]
- Alamoush, A.S.; Ballini, F.; Ölçer, A.I. Ports’ technical and operational measures to reduce greenhouse gas emission and improve energy efficiency: A review. Mar. Pollut. Bull. 2020, 160, 1–21. [Google Scholar] [CrossRef] [PubMed]
- Alamoush, A.S.; Ballini, F.; Ölçer, A.I. Ports, maritime transport, and industry: The immediate impact of COVID-19 and the way forward. Marit. Technol. Res. 2022, 4, 1–26. [Google Scholar] [CrossRef]
- Alamoush, A.S.; Ölçer, A.I.; Ballini, F. Ports’ role in shipping decarbonisation: A common port incentive scheme for shipping greenhouse gas emissions reduction. Clean. Logist. Supply Chain 2022, 3, 100021. [Google Scholar] [CrossRef]
- Ghaderi, H. Wider implications of autonomous vessels for the maritime industry: Mapping the unprecedented challenges. In Advances in Transport Policy and Planning; Academic Press: Cambridge, MA, USA, 2020. [Google Scholar] [CrossRef]
- Tam, C.K.; Bucknall, R.; Greig, A. Review of collision avoidance and path planning methods for ships in close range encounters. J. Navig. 2009, 62, 455–476. [Google Scholar] [CrossRef]
- Kim, T.E.; Sharma, A.; Gausdal, A.H.; Chae, C.J. Impact of automation technology on gender parity in maritime industry. WMU J. Marit. Aff. 2019, 18, 579–593. [Google Scholar] [CrossRef]
- Tsvetkova, A.; Hellström, M. Creating value through autonomous shipping: An ecosystem perspective. Marit. Econ. Logist. 2022, 24, 255–277. [Google Scholar] [CrossRef]
- Olapoju, O.M. Autonomous ships, port operations, and the challenges of African ports. Marit. Technol. Res. 2023, 5, 260194. [Google Scholar] [CrossRef]
- Agarwala, N. Integrating UUVs for naval applications. Marit. Technol. Res. 2022, 4, 254470. [Google Scholar] [CrossRef]
- IMO Maritime Safety Committee (MSC), 100th Session—Regulatory Scoping Exercise on Maritime Autonomous Surface Ships (MASS); International Maritime Organisation: London, UK, 2018.
- IMO. Outcome of the Regulatory Scoping Exercise for the Use of Maritime Autonomous Surface Ships (MASS). MSC.1-Circ.1638; International Marine Organization: London, UK, 2021. [Google Scholar]
- MUNIN. Final Report Summary—MUNIN (Maritime Unmanned Navigation through Intelligence in Networks). Available online: https://cordis.europa.eu/project/rcn/104631/reporting/en (accessed on 11 November 2020).
- AAWA. Remote and Autonomous Ships: The Next Step; The Advanced Autonomous Waterborne Applications (AAWA) Initiative. 2016. Available online: https://www.rolls-royce.com/~/media/Files/R/Rolls-Royce/documents/customers/marine/ship-intel/aawa-whitepaper-210616.pdf (accessed on 23 February 2024).
- AUTOSHIP. Autonomous Shipping Initiative for European Waters. 2020. Available online: https://www.autoship-project.eu/the-project/ (accessed on 23 October 2020).
- Cyber-Enabled Ships - ShipRight Procedure – Autonomous Ships; Lloyd’s Register: London, UK, 2016; pp. 1–19.
- Chaplow, A.; Palmer, M.; Gorton, J. Application of the lloyd’s register unmanned marine system code to a small remotely controlled survey vessel. In RINA, Royal Institution of Naval Architects—PACIFIC 2017 International Maritime Conference; Royal Institution of Naval Architects: London, UK, 2017; Available online: https://www.scopus.com/inward/record.uri?eid=2-s2.0-85083944111&partnerID=40&md5=41c8dda3c82818c2f95ad555465c3f2a (accessed on 10 February 2024).
- DNV. Autonomous and Remotely Operated Vehicle: Class Guidlines. 2018. Available online: https://darchive.mblwhoilibrary.org/bitstream/handle/1912/2780/20.1_yoerger_et_al.pdf?sequence=1&isAllowed=y (accessed on 11 February 2024).
- DNV/EMSA. Study of the Risks and Regulatory Issues of Specific Cases of MASS—Part 2; DNV GL and European Maritime Safety Agency (EMSA): Lisbon, Portugal, 2020; Available online: http://emsa.europa.eu/mass/download/6176/3891/23.html (accessed on 12 December 2024).
- DNV/EMSA. Study of the Risks and Regulatory Issues of Specific Cases of MASS—Part 1; DNV GL and European Maritime Safety Agency (EMSA): Lisbon, Portugal, 2020. [Google Scholar]
- CCS. Guidelines for Autonomous Cargo Ships: China Classification Society. 2018. Available online: https://www.ccs.org.cn/ccswzen/articleDetail?id=201910000000003793 (accessed on 1 January 2025).
- Bureau Veritas. Guidelines for Autonomous Shipping; Bureau Veritas Marine & Offshore: Courbevoie, France, 2019; Available online: https://marine-offshore.bureauveritas.com/bv-rules (accessed on 10 September 2024).
- Wiśnicki, B.; Wagner, N.; Wołejsza, P. Critical areas for successful adoption of technological innovations in sea shipping–the autonomous ship case study. Innov. Eur. J. Soc. Sci. Res. 2021, 37, 582–608. [Google Scholar] [CrossRef]
- Ziajka-Poznańska, E.; Montewka, J. Costs and benefits of autonomous shipping—a literature review. Appl. Sci. 2021, 11, 4553. [Google Scholar] [CrossRef]
- Munim, Z.H.; Haralambides, H. Advances in maritime autonomous surface ships (MASS) in merchant shipping. Marit. Econ. Logist. 2022, 24, 181–188. [Google Scholar] [CrossRef]
- Sharma, A.; Kim, T. eun Exploring technical and non-technical competencies of navigators for autonomous shipping. Marit. Policy Manag. 2022, 49, 831–849. [Google Scholar] [CrossRef]
- Tusher, H.M.; Munim, Z.H.; Notteboom, T.E.; Kim, T.E.; Nazir, S. Cyber security risk assessment in autonomous shipping. Marit. Econ. Logist. 2022, 24, 208–227. [Google Scholar] [CrossRef]
- Kooij, C.; Hekkenberg, R. The effect of autonomous systems on the crew size of ships–a case study. Marit. Policy Manag. 2020, 48, 860–876. [Google Scholar] [CrossRef]
- Li, X.; Yuen, K.F. Autonomous ships: A study of critical success factors. Marit. Econ. Logist. 2022, 24, 228–254. [Google Scholar] [CrossRef]
- Chaal, M.; Valdez Banda, O.A.; Glomsrud, J.A.; Basnet, S.; Hirdaris, S.; Kujala, P. A framework to model the STPA hierarchical control structure of an autonomous ship. Saf. Sci. 2020, 132, 104939. [Google Scholar] [CrossRef]
- Goerlandt, F. Maritime Autonomous Surface Ships from a risk governance perspective: Interpretation and implications. Saf. Sci. 2020, 128, 104758. [Google Scholar] [CrossRef]
- Rødseth, O.J. Assessing business cases for autonomous and unmanned ships. In Technology and Science for the Ships of the Future—Proceedings of the NAV 2018: 19th International Conference on Ship and Maritime Research, Trieste, Italy, 20-22 June 2018; SINTEF Ocean: Trondheim, Norway; IOS Press: Amsterda, The Netherlands, 2018; pp. 1033–1041. [Google Scholar]
- Wróbel, K.; Montewka, J.; Kujala, P. Towards the assessment of potential impact of unmanned vessels on maritime transportation safety. Reliab. Eng. Syst. Saf. 2017, 165, 155–169. [Google Scholar] [CrossRef]
- Heffner, K.; Rødseth, E.J. Enabling Technologies for Maritime Autonomous Surface Ships. J. Phys. Conf. Ser. 2019, 1357, 012021. [Google Scholar] [CrossRef]
- Heins, P.H.; Jones, B.L.; Taunton, D.J. Design and validation of an unmanned surface vehicle simulation model. Appl. Math. Model. 2017, 48, 749–774. [Google Scholar] [CrossRef]
- Kim, M.; Joung, T.-H.; Jeong, B.; Park, H.-S. Autonomous shipping and its impact on regulations, technologies, and industries. J. Int. Marit. Saf. Environ. Aff. Shipp. 2020, 4, 17–25. [Google Scholar] [CrossRef]
- Kooij, C.; Loonstijn, M.; Hekkenberg, R.G.; Visser, K. Towards autonomous shipping: Operational challenges of unmanned short sea cargo vessels. In Marine Design XIII; Kujala, L., Ed.; Delft University of Technology: Delft, The Netherlands; Taylor & Francis Group: Abingdon, UK, 2018; Volume 2, pp. 871–880. [Google Scholar]
- Perera, L.P. Autonomous Ship Navigation Under Deep Learning and the Challenges in COLREGs. In Proceedings of the ASME 2018 37th International Conference on Ocean, Offshore and Arctic Engineering, Volume 11 B: Honoring Symposium for Professor Carlos Guedes Soares on Marine Technology and Ocean Engineering;. Madrid, Spain, 17–22 June 2018; American Society of Mechanical Engineers (ASME): New York, NY, USA, 2018. [Google Scholar] [CrossRef]
- Liu, Z.; Zhang, Y.; Yu, X.; Yuan, C. Unmanned surface vehicles: An overview of developments and challenges. Annu. Rev. Control 2016, 41, 71–93. [Google Scholar] [CrossRef]
- Rødseth, Ø.J.; Tjora, Å. A System Architecture for an Unmanned Ship. In Proceedings of the 13th International Conference on Computer and IT Applications in the Maritime Industries (COMPIT 2014), Redworth, UK, 12–14 May 2014; pp. 291–302. [Google Scholar]
- Tang, X.; Pei, Z.; Yin, S.; Li, C.; Wang, P.; Wang, Y.; Wu, Z. Practical design and implementation of an autonomous surface vessel prototype: Navigation and control. Int. J. Adv. Robot. Syst. 2020, 17. [Google Scholar] [CrossRef]
- Statheros, T.; Howells, G.; McDonald-Maier, K. Autonomous ship collision avoidance navigation concepts, technologies and techniques. J. Navig. 2008, 61, 129–142. [Google Scholar] [CrossRef]
- Elkins, L.; Sellers, D.; Monach, W.R. The autonomous maritime navigation (AMN) project: Field tests, autonomous and cooperative behaviors, data fusion, sensors, and vehicles. J. F. Robot. 2010, 27, 790–818. [Google Scholar] [CrossRef]
- Polvara, R.; Sharma, S.; Wan, J.; Manning, A.; Sutton, R. Obstacle Avoidance Approaches for Autonomous Navigation of Unmanned Surface Vehicles. J. Navig. 2018, 71, 241–256. [Google Scholar] [CrossRef]
- Munim, Z.H. Autonomous ships: A review, innovative applications and future maritime business models. Supply Chain Forum 2019, 20, 266–279. [Google Scholar] [CrossRef]
- Alamoush, A.S.; Ballini, F.; Dalaklis, D. Port supply chain management framework: Contributing to the United Nations’ sustainable development goals. Marit. Technol. Res. 2021, 3, 137–161. [Google Scholar] [CrossRef]
- Schröder-Hinrichs, J.-U.; Hebbar, A.; Alamoush, A.S. Maritime risk research and its uptake in policymaking: A case study of the Baltic Sea Region. Mar. Sci. Eng. 2020, 8, 742. [Google Scholar] [CrossRef]
- Noel, A.; Shreyanka, K.; Kumar, K.G.S.; Shameem, B.M.; Akshar, B. Autonomous Ship Navigation Methods: A Review. In Proceedings of the ICMET OMAN 2019, Muscat, Oman, 5–7 November 2019; pp. 161–175. [Google Scholar]
- Chen, L.; Negenborn, R.R.; Lodewijks, G. Path planning for autonomous Inland vessels using A*BG. In Lecture Notes in Computer Science (Including Subseries Lecture Notes in Artificial Intelligence and Lecture Notes in Bioinformatics); Department of Maritime and Transport Technology, Delft University of Technology: Delft, The Netherlands; Springer: Berlin/Heidelberg, Germany, 2016; pp. 65–79. [Google Scholar]
- Schiaretti, M.; Chen, L.; Negenborn, R.R. Survey on autonomous surface vessels: Part I—A new detailed definition of autonomy levels. In Lecture Notes in Computer Science (Including Subseries Lecture Notes in Artificial Intelligence and Lecture Notes in Bioinformatics); Department of Maritime and Transport Technology, Delft University of Technology; Delft, The Netherlands, Springer International Publishing AG: Berlin/Heidelberg, Germany, 2017; pp. 219–233. [Google Scholar]
- Lazarowska, A. Research on algorithms for autonomous navigation of ships. WMU J. Marit. Aff. 2019, 18, 341–358. [Google Scholar] [CrossRef]
- Glenn Wright, R. Intelligent autonomous ship navigation using multisensor modalities. TransNav 2019, 13, 503–510. [Google Scholar] [CrossRef]
- Im, I.; Shin, D.; Jeong, J. Components for Smart Autonomous Ship Architecture Based on Intelligent Information Technology. Procedia Comput. Sci. 2018, 134, 91–98. [Google Scholar] [CrossRef]
- Zereik, E.; Bibuli, M.; Bruzzone, G.; Caccia, M. Jacobian task priority-based approach for path following of unmanned surface vehicles. IFAC Proc. Vol. 2013, 46, 114–119. [Google Scholar] [CrossRef]
- Zhou, X.Y.; Liu, Z.J.; Wu, Z.L.; Wang, F.W. Quantitative processing of situation awareness for autonomous ships navigation. TransNav 2019, 13, 25–31. [Google Scholar] [CrossRef]
- Aslam, S.; Michaelides, M.P.; Herodotou, H. Internet of Ships: A Survey on Architectures, Emerging Applications, and Challenges. IEEE Internet Things J. 2020, 7, 9714–9727. [Google Scholar] [CrossRef]
- Pietrzykowski, Z.; Hajduk, J. Operations of maritime autonomous surface ships. TransNav 2019, 13, 725–733. [Google Scholar] [CrossRef]
- Burmeister, H.-C.; Bruhn, W.; Rødseth, Ø.J.; Porathe, T. Autonomous Unmanned Merchant Vessel and its Contribution towards the e-Navigation Implementation: The MUNIN Perspective. Int. J. E-Navig. Marit. Econ. 2014, 1, 1–13. [Google Scholar] [CrossRef]
- Mukhtar, A.; Xia, L.; Tang, T.B. Vehicle Detection Techniques for Collision Avoidance Systems: A Review IDEAS: Lab-in-a-Pill Project View project Neurosignal processing View project Vehicle Detection Techniques for Collision Avoidance Systems: A Review. IEEE Trans. Intell. Transp. Syst. 2015, 16, 1–21. [Google Scholar] [CrossRef]
- Rødseth, Ø.J.; Bolbot, V. AUTOSHIP D3.1—Autonomous Ship Design Standards; Autonomous Shipping Initiative for European Water, 2020. [CrossRef]
- Pietrzykowski, Z. Maritime intelligent transport systems. In Communications in Computer and Information Science; Mikulski, J., Ed.; Springer: Berlin/Heidelberg, Germany, 2010; pp. 455–462. [Google Scholar]
- Abankwa, N.O.; Johnston, S.J.; Scott, M.; Cox, S.J. Ship motion measurement using an inertial measurement unit. In Proceedings of the 2015 IEEE 2nd World Forum on Internet of Things (WF-IoT), Milan, Italy, 14–16 December 2015; pp. 375–380. [Google Scholar] [CrossRef]
- Figuero, A.; Peña, E.; Rodríguez, A.; Maciñeira, E.; Rabuñal, J.; Sande, J.; Costa, F.; Castro, A.; Maciñeira, E. Inertial Measurement Unit to Determine Moored Vessels Movements. In Proceedings of the 6th International Conference on the Application of Physical Modelling in Coastal and Port Engineering and Science COASTLAB 2016, Ottawa, Canada, 10–13 May 2016; pp. 1–10. [Google Scholar]
- Silverajan, B.; Ocak, M.; Nagel, B. Cybersecurity Attacks and Defences for Unmanned Smart Ships. In Proceedings of the IEEE 2018 International Congress on Cybermatics: 2018 IEEE Conferences on Internet of Things, Green Computing and Communications, Cyber, Physical and Social Computing, Smart Data, Blockchain, Computer and Information Technology, iThings/Gree, Halifax, NS, Canada, 30 July–3 August 2018; Tampere University of Technology, Institute of Electrical and Electronics Engineers Inc.: Tampere, Finland, 2018; pp. 15–20. [Google Scholar] [CrossRef]
- Bovcon, B.; Mandeljc, R.; Perš, J.; Kristan, M. Stereo obstacle detection for unmanned surface vehicles by IMU-assisted semantic segmentation. Rob. Auton. Syst. 2018, 104, 1–13. [Google Scholar] [CrossRef]
- Namgung, H. Spectrum Requirements for Control and Non-payload Communication of Maritime Autonomous Surface Ship. Adv. Sci. Technol. Eng. Syst. 2019, 4, 294–299. [Google Scholar] [CrossRef]
- Dai, X.; Zhao, J.; Li, D. Effective detection by fusing visible and infrared images of targets for unmanned surface vehicles. Automatika 2018, 59, 323–330. [Google Scholar] [CrossRef]
- Rødseth, O.J.; Kvamstad, B.; Porathe, T.; Burmeister, H.C. Communication architecture for an unmanned merchant ship. In OCEANS 2013 MTS/IEEE Bergen: The Challenges of the Northern Dimension; Norsk Marinteknisk Forskningsinstitutt AS: Trondheim, Norway, 2013. [Google Scholar] [CrossRef]
- Poikonen, J. Requirements and Challenges of Multimedia Processing and Broadband Connectivity in Remote and Autonomous Vessels. In Proceedings of the IEEE International Symposium on Broadband Multimedia Systems and Broadcasting, BMSB, Valencia, Spain, 6–8 June 2018; IEEE Computer Society: Washington, DC, USA, 2018; Volume 2018. [Google Scholar]
- Global Marine Technology Trends 2030; Lloyd’s Register: London, UK, 2015.
- Global Marine Technology Trends 2030: Autonomous Systems; Lloyd’s Register: London, UK, 2017.
- Zolich, A.; Palma, D.; Kansanen, K.; Fjørtoft, K.; Sousa, J.; Johansson, K.H.; Jiang, Y.; Dong, H.; Johansen, T.A. Survey on Communication and Networks for Autonomous Marine Systems. J. Intell. Robot. Syst. Theory Appl. 2018, 95, 789–813. [Google Scholar] [CrossRef]
- IMO. Strategy for the Development and Implementation of E-Navigation; International Maritime Organization (IMO): London, UK, 2007. [Google Scholar]
- Amro, A.; Gkioulos, V.; Katsikas, S. Connect and protect: Requirements for maritime autonomous surface ship in urban passenger transportation. In Lecture Notes in Computer Science (Including Subseries Lecture Notes in Artificial Intelligence and Lecture Notes in Bioinformatics); Katsikas, S., Ed.; Springer: Cham, Switzerland, 2020; pp. 69–85. [Google Scholar]
- Höyhtyä, M.; Huusko, J.; Kiviranta, M.; Solberg, K.; Rokka, J. Connectivity for autonomous ships: Architecture, use cases, and research challenges. In Proceedings of the International Conference on Information and Communication Technology Convergence: ICT Convergence Technologies Leading the Fourth Industrial Revolution, ICTC 2017, Jeju, Republic of Korea, 18–20 October 2017; pp. 345–350. [Google Scholar]
- Jiang, S. Marine internet for internetworking in oceans: A tutorial. Futur. Internet 2019, 11, 146. [Google Scholar] [CrossRef]
- Ghaderi, H. Autonomous technologies in short sea shipping: Trends, feasibility and implications. Transp. Rev. 2018, 39, 152–173. [Google Scholar] [CrossRef]
- Porathe, T.; Rødseth, E.J. Simplifying interactions between autonomous and conventional ships with e-Navigation. J. Phys. Conf. Ser. 2019, 1357, 012041. [Google Scholar] [CrossRef]
- Naeem, W.; Irwin, G.W.; Yang, A. COLREGs-based collision avoidance strategies for unmanned surface vehicles. Mechatronics 2012, 22, 669–678. [Google Scholar] [CrossRef]
- Burmeister, H.C.; Bruhn, W. Designing an autonomous collision avoidance controller respecting COLREG. In Maritime-Port Technology and Development—Proceedings of the International Conference on Maritime and Port Technology and Development, MTEC 2014; Taylor & Francis Group: Abingdon, UK, 2015; pp. 83–88. [Google Scholar]
- Hermann, D.; Galeazzi, R.; Andersen, J.C.; Blanke, M. Smart sensor based obstacle detection for high-speed unmanned surface vehicle. IFAC-Pap. 2015, 48, 190–197. [Google Scholar] [CrossRef][Green Version]
- Niu, H.; Lu, Y.; Savvaris, A.; Tsourdos, A. An energy-efficient path planning algorithm for unmanned surface vehicles. Ocean Eng. 2018, 161, 308–321. [Google Scholar] [CrossRef]
- Niu, H.; Lu, Y.; Savvaris, A.; Tsourdos, A. Efficient Path Planning Algorithms for Unmanned Surface Vehicle. IFAC-Pap. 2016, 49, 121–126. [Google Scholar] [CrossRef]
- Serigstad, E.; Eriksen, B.O.H.; Breivik, M. Hybrid Collision Avoidance for Autonomous Surface Vehicles. IFAC-Pap. 2018, 51, 1–7. [Google Scholar] [CrossRef]
- Song, R.; Liu, Y.; Bucknall, R. A multi-layered fast marching method for unmanned surface vehicle path planning in a time-variant maritime environment. Ocean Eng. 2017, 129, 301–317. [Google Scholar] [CrossRef]
- Liu, Y.; Bucknall, R. The angle guidance path planning algorithms for unmanned surface vehicle formations by using the fast marching method. Appl. Ocean Res. 2016, 59, 327–344. [Google Scholar] [CrossRef]
- Singh, Y.; Sharma, S.; Sutton, R.; Hatton, D.; Khan, A. A constrained A* approach towards optimal path planning for an unmanned surface vehicle in a maritime environment containing dynamic obstacles and ocean currents. Ocean Eng. 2018, 169, 187–201. [Google Scholar] [CrossRef]
- Krishnamurthy, P.; Khorrami, F.; Ng, T.L. Obstacle avoidance for unmanned sea surface vehicles: A hierarchical approach. IFAC Proc. Vol. 2008, 41, 6798–6803. [Google Scholar] [CrossRef]
- Yang, J.M.; Tseng, C.M.; Tseng, P.S. Path planning on satellite images for unmanned surface vehicles. Int. J. Nav. Archit. Ocean Eng. 2015, 7, 87–99. [Google Scholar] [CrossRef]
- Ma, Y.; Gan, L.; Zheng, Y.; Zhang, J. Autonomous ship safe navigation using smoothing A* Algorithm. Open Cybern. Syst. J. 2014, 8, 72–76. [Google Scholar] [CrossRef]
- Escario, J.B.; Jimenez, J.F.; Giron-Sierra, J.M. Autonomous ship manoeuvring planning based on the ant colony optimization algorithm. IFAC Proc. Vol. 2009, 42, 205–210. [Google Scholar] [CrossRef]
- Escario, J.B.; Jimenez, J.F.; Giron-Sierra, J.M. Optimisation of autonomous ship manoeuvres applying Ant Colony Optimisation metaheuristic. Expert Syst. Appl. 2012, 39, 10120–10139. [Google Scholar] [CrossRef]
- Zhu, M.; Hahn, A.; Wen, Y.Q.; Zhang, F. Maritime Unmanned Vehicle Cruise Path Planning for Maritime Information Collection. IFAC-Pap. 2016, 49, 103–108. [Google Scholar] [CrossRef]
- Kim, H.; Kim, S.H.; Jeon, M.; Kim, J.H.; Song, S.; Paik, K.J. A study on path optimization method of an unmanned surface vehicle under environmental loads using genetic algorithm. Ocean Eng. 2017, 142, 616–624. [Google Scholar] [CrossRef]
- Thakur, A.; Svec, P.; Gupta, S.K. GPU based generation of state transition models using simulations for unmanned surface vehicle trajectory planning. Rob. Auton. Syst. 2012, 60, 1457–1471. [Google Scholar] [CrossRef]
- Iovino, S.; Savvaris, A.; Tsourdos, A. Experimental Testing of a Path Manager for Unmanned Surface Vehicles in Survey Missions. IFAC-Pap. 2018, 51, 226–231. [Google Scholar] [CrossRef]
- Lee, T.; Kim, H.; Chung, H.; Bang, Y.; Myung, H. Energy efficient path planning for a marine surface vehicle considering heading angle. Ocean Eng. 2015, 107, 118–131. [Google Scholar] [CrossRef]
- Pietrzykowski, Z.; Uriasz, J. The ship domain—A criterion of navigational safety assessment in an open sea area. J. Navig. 2009, 62, 93–108. [Google Scholar] [CrossRef]
- Kuwata, Y.; Wolf, M.T.; Zarzhitsky, D.; Huntsberger, T.L. Safe maritime autonomous navigation with COLREGS, using velocity obstacles. IEEE J. Ocean. Eng. 2014, 39, 110–119. [Google Scholar] [CrossRef]
- Evans, J.; Patrón, P.; Smith, B.; Lane, D.M. Design and evaluation of a reactive and deliberative collision avoidance and escape architecture for autonomous robots. Auton. Robots 2008, 24, 247–266. [Google Scholar] [CrossRef][Green Version]
- Lalish, E.; Morgansen, K.A. Distributed reactive collision avoidance. Auton. Robots 2012, 32, 207–226. [Google Scholar] [CrossRef]
- Wang, Y.; Yao, P.; Dou, Y. Monitoring trajectory optimization for unmanned surface vessel in sailboat race. Optik 2019, 176, 394–400. [Google Scholar] [CrossRef]
- Naeem, W.; Henrique, S.C.; Hu, L. A Reactive COLREGs-Compliant Navigation Strategy for Autonomous Maritime Navigation. IFAC-Pap. 2016, 49, 207–213. [Google Scholar] [CrossRef]
- Zhao, Y.; Li, W.; Shi, P. A real-time collision avoidance learning system for Unmanned Surface Vessels. Neurocomputing 2016, 182, 255–266. [Google Scholar] [CrossRef]
- Lu, Y.; Niu, H.; Savvaris, A.; Tsourdos, A. Verifying Collision Avoidance Behaviours for Unmanned Surface Vehicles using Probabilistic Model Checking. IFAC-Pap. 2016, 49, 127–132. [Google Scholar] [CrossRef]
- Hu, L.; Naeem, W.; Rajabally, E.; Watson, G.; Mills, T.; Bhuiyan, Z.; Salter, I. COLREGs-Compliant Path Planning for Autonomous Surface Vehicles: A Multiobjective Optimization Approach. IFAC-Pap. 2017, 50, 13662–13667. [Google Scholar] [CrossRef]
- Bertaska, I.R.; Shah, B.; Von Ellenrieder, K.; Švec, P.; Klinger, W.; Sinisterra, A.J.; Dhanak, M.; Gupta, S.K. Experimental evaluation of automatically-generated behaviors for USV operations. Ocean Eng. 2015, 106, 496–514. [Google Scholar] [CrossRef]
- Hong, M.J.; Arshad, M.R. A Balance-Artificial Potential Field Method for Autonomous Surface Vessel Navigation in Unstructured Riverine Environment. Procedia Comput. Sci. 2015, 76, 198–202. [Google Scholar] [CrossRef]
- Ma, Y.; Hu, M.; Yan, X. Multi-objective path planning for unmanned surface vehicle with currents effects. ISA Trans. 2018, 75, 137–156. [Google Scholar] [CrossRef] [PubMed]
- Kim, H.; Kim, D.; Shin, J.U.; Kim, H.; Myung, H. Angular rate-constrained path planning algorithm for unmanned surface vehicles. Ocean Eng. 2014, 84, 37–44. [Google Scholar] [CrossRef]
- Cho, Y.; Han, J.; Kim, J.; Lee, P.; Park, S.B. Experimental validation of a velocity obstacle based collision avoidance algorithm for unmanned surface vehicles. IFAC-Pap. 2019, 52, 329–334. [Google Scholar] [CrossRef]
- Hu, L.; Naeem, W.; Rajabally, E.; Watson, G.; Mills, T.; Bhuiyan, Z.; Raeburn, C.; Salter, I.; Pekcan, C. A multiobjective optimization approach for COLREGs-Compliant path planning of autonomous surface vehicles verified on networked bridge simulators. IEEE Trans. Intell. Transp. Syst. 2020, 21, 1167–1179. [Google Scholar] [CrossRef]
- Huang, Y.; van Gelder, P.H.A.J.M. Collision risk measure for triggering evasive actions of maritime autonomous surface ships. Saf. Sci. 2020, 127, 104708. [Google Scholar] [CrossRef]
- Kufoalor, D.K.M.; Johansen, T.A.; Brekke, E.F.; Hepsø, A.; Trnka, K. Autonomous maritime collision avoidance: Field verification of autonomous surface vehicle behavior in challenging scenarios. J. F. Robot. 2020, 37, 387–403. [Google Scholar] [CrossRef]
- Li, Y.; Zheng, J. Real-time collision avoidance planning for unmanned surface vessels based on field theory. ISA Trans. 2020. [Google Scholar] [CrossRef]
- Lyu, H.; Yin, Y. COLREGS-Constrained Real-Time Path Planning for Autonomous Ships Using Modified Artificial Potential Fields. J. Navig. 2019, 72, 588–608. [Google Scholar] [CrossRef]
- Lyu, H.; Yin, Y. Fast path planning for autonomous ships in restricted waters. Appl. Sci. 2018, 8, 2592. [Google Scholar] [CrossRef]
- Tang, P.; Zhang, R.; Liu, D.; Huang, L.; Liu, G.; Deng, T. Local reactive obstacle avoidance approach for high-speed unmanned surface vehicle. Ocean Eng. 2015, 106, 128–140. [Google Scholar] [CrossRef]
- Wang, T.; Wu, Q.; Zhang, J.; Wu, B.; Wang, Y. Autonomous decision-making scheme for multi-ship collision avoidance with iterative observation and inference. Ocean Eng. 2020, 197, 106873. [Google Scholar] [CrossRef]
- Zhang, X.; Wang, C.; Liu, Y.; Chen, X. Decision-making for the autonomous navigation of maritime autonomous surface ships based on scene division and deep reinforcement learning. Sensors 2019, 19, 4055. [Google Scholar] [CrossRef]
- Porathe, T. Safety of autonomous shipping: COLREGS and interaction between manned and unmanned ships. In Proceedings of the 29th European Safety and Reliability Conference, ESREL 2019, Hannover, Germany, 22–26 September 2019; Research Publishing Services: Singapore, 2019; pp. 4146–4153. [Google Scholar]
- Campbell, S.; Naeem, W. A rule-based heuristic method for COLREGS-compliant collision avoidance for an unmanned surface vehicle. IFAC Proc. Vol. 2012, 45, 386–391. [Google Scholar] [CrossRef]
- Beser, F.; Yildirim, T. COLREGS based path planning and bearing only obstacle avoidance for autonomous unmanned surface vehicles. Procedia Comput. Sci. 2018, 131, 633–640. [Google Scholar] [CrossRef]
- Lee, Y.I.; Kim, S.G.; Kim, Y.G. Fuzzy Relational Product for Collision Avoidance of Autonomous Ships. Intell. Autom. Soft Comput. 2015, 21, 21–38. [Google Scholar] [CrossRef]
- Savvaris, A.; Niu, H.; Oh, H.; Tsourdos, A. Development of collision avoidance algorithms for the C-enduro USV. IFAC Proc. Vol. 2014, 19, 12174–12181. [Google Scholar]
- Praczyk, T. Neural anti-collision system for Autonomous Surface Vehicle. Neurocomputing 2015, 149, 559–572. [Google Scholar] [CrossRef]
- Mousazadeh, H.; Jafarbiglu, H.; Abdolmaleki, H.; Omrani, E.; Monhaseri, F.; Abdollahzadeh, M.R.; Mohammadi-Aghdam, A.; Kiapei, A.; Salmani-Zakaria, Y.; Makhsoos, A. Developing a navigation, guidance and obstacle avoidance algorithm for an Unmanned Surface Vehicle (USV) by algorithms fusion. Ocean Eng. 2018, 159, 56–65. [Google Scholar] [CrossRef]
- Liu, Y.; Bucknall, R. Path planning algorithm for unmanned surface vehicle formations in a practical maritime environment. Ocean Eng. 2015, 97, 126–144. [Google Scholar] [CrossRef]
- Lu, Y.; Zhang, G.; Sun, Z.; Zhang, W. Adaptive cooperative formation control of autonomous surface vessels with uncertain dynamics and external disturbances. Ocean Eng. 2018, 167, 36–44. [Google Scholar] [CrossRef]
- Jin, X. Fault tolerant finite-time leader-follower formation control for autonomous surface vessels with LOS range and angle constraints. Automatica 2016, 68, 228–236. [Google Scholar] [CrossRef]
- Liu, Z.Q.; Wang, Y.L.; Wang, T.B. Incremental predictive control-based output consensus of networked unmanned surface vehicle formation systems. Inf. Sci. 2018, 457–458, 166–181. [Google Scholar] [CrossRef]
- Shojaei, K. Observer-based neural adaptive formation control of autonomous surface vessels with limited torque. Rob. Auton. Syst. 2016, 78, 83–96. [Google Scholar] [CrossRef]
- Simetti, E.; Turetta, A.; Torelli, S.; Casalino, G. Civilian harbour protection: Interception of suspect vessels with unmanned surface vehicles. IFAC Proc. Vol. 2012, 45, 435–440. [Google Scholar] [CrossRef]
- Chen, P.; Huang, Y.; Papadimitriou, E.; Mou, J.; van Gelder, P. Global path planning for autonomous ship: A hybrid approach of Fast Marching Square and velocity obstacles methods. Ocean Eng. 2020, 214, 107793. [Google Scholar] [CrossRef]
- Xu, H.; Rong, H.; Guedes Soares, C. Use of AIS data for guidance and control of path-following autonomous vessels. Ocean Eng. 2019, 194, 106635. [Google Scholar] [CrossRef]
- Jing, M.; Zheng, W. Analysis on Design Scheme of Autonomous Ship Cooperative Control. J. Phys. Conf. Ser. 2020, 1486, 072062. [Google Scholar] [CrossRef]
- Jakovlev, S.; Andziulis, A.; Daranda, A.; Voznak, M.; Eglynas, T. Research on ship autonomous steering control for short-sea shipping problems. Transport 2017, 32, 198–208. [Google Scholar] [CrossRef]
- Larrazabal, J.M.; Peñas, M.S. Intelligent rudder control of an unmanned surface vessel. Expert Syst. Appl. 2016, 55, 106–117. [Google Scholar] [CrossRef]
- Ghommam, J.; Mnif, F. Robust adaptive manoeuvering control of an autonomous surface vessel in the presence of ocean currents and parametric model uncertainty. In Studies in Systems, Decision and Control; Springer: Singapore, 2017; pp. 119–134. [Google Scholar] [CrossRef]
- Peng, Z.; Wang, D.; Wang, W.; Liu, L. Neural adaptive steering of an unmanned surface vehicle with measurement noises. Neurocomputing 2016, 186, 228–234. [Google Scholar] [CrossRef]
- Fang, Y.; Pang, M.; Wang, B. A course control system of unmanned surface vehicle (USV) using back-propagation neural network (BPNN) and artificial bee colony (ABC) algorithm. Procedia Comput. Sci. 2017, 111, 361–366. [Google Scholar] [CrossRef]
- Xu, Q.; Yang, Y.; Zhang, C.; Zhang, L. Deep Convolutional Neural Network-Based Autonomous Marine Vehicle Maneuver. Int. J. Fuzzy Syst. 2018, 20, 687–699. [Google Scholar] [CrossRef]
- Woo, J.; Park, J.; Yu, C.; Kim, N. Dynamic model identification of unmanned surface vehicles using deep learning network. Appl. Ocean Res. 2018, 78, 123–133. [Google Scholar] [CrossRef]
- Liu, Y.; Bucknall, R.; Zhang, X. The fast marching method based intelligent navigation of an unmanned surface vehicle. Ocean Eng. 2017, 142, 363–376. [Google Scholar] [CrossRef]
- Du, Z.; Wen, Y.; Xiao, C.; Zhang, F.; Huang, L.; Zhou, C. Motion planning for Unmanned Surface Vehicle based on Trajectory Unit. Ocean Eng. 2018, 151, 46–56. [Google Scholar] [CrossRef]
- Liu, C.; Negenborn, R.R.; Chu, X.; Zheng, H. Predictive path following based on adaptive line-of-sight for underactuated autonomous surface vessels. J. Mar. Sci. Technol. 2018, 23, 483–494. [Google Scholar] [CrossRef]
- Liao, Y.L.; Zhang, M.J.; Wan, L.; Li, Y. Trajectory tracking control for underactuated unmanned surface vehicles with dynamic uncertainties. J. Cent. South Univ. 2016, 23, 370–378. [Google Scholar] [CrossRef]
- Zizzari, A.A.; Indiveri, G.; Bibuli, M.; Bruzzone, G.; Caccia, M. Path following guidance control with bounded control effort: Application to the Charlie unmanned surface vehicle. IFAC Proc. Vol. 2009, 42, 109–114. [Google Scholar] [CrossRef]
- Bibuli, M.; Bruzzone, G.; Caccia, M.; Ippoliti, G.; Longhi, S.; Orlando, G.; Pelusi, G.M. Discrete-time sliding mode control for guidance of an unmanned surface vehicle. IFAC Proc. Vol. 2012, 45, 441–446. [Google Scholar] [CrossRef]
- Breivik, M.; Loberg, J.E. A virtual target-based underway docking procedure for unmanned surface vehicles B. IFAC Proc. Vol. 2011, 44, 13630–13635. [Google Scholar] [CrossRef]
- Sharma, S.K.; Sutton, R.; Roberts, G.N. A local control network autopilot for an unmanned surface vehicle. IFAC Proc. Vol. 2012, 45, 374–379. [Google Scholar] [CrossRef]
- Li, Y.; Wang, L.; Liao, Y.; Jiang, Q.; Pan, K. Heading MFA control for unmanned surface vehicle with angular velocity guidance. Appl. Ocean Res. 2018, 80, 57–65. [Google Scholar] [CrossRef]
- Klinger, W.B.; Bertaska, I.R.; Von Ellenrieder, K.D.; Dhanak, M.R. Control of an Unmanned Surface Vehicle with Uncertain Displacement and Drag. IEEE J. Ocean. Eng. 2017, 42, 458–476. [Google Scholar] [CrossRef]
- Sarda, E.I.; Qu, H.; Bertaska, I.R.; von Ellenrieder, K.D. Station-keeping control of an unmanned surface vehicle exposed to current and wind disturbances. Ocean Eng. 2016, 127, 305–324. [Google Scholar] [CrossRef]
- Kim, J.; Kim, S. Motion control of multiple autonomous ships to approach a target without being detected. Int. J. Adv. Robot. Syst. 2018, 15, 1729881418763184. [Google Scholar] [CrossRef]
- Bibuli, M.; Singh, Y.; Sharma, S.; Sutton, R.; Hatton, D.; Khan, A. A Two Layered Optimal Approach towards Cooperative Motion Planning of Unmanned Surface Vehicles in a Constrained Maritime Environment. IFAC-Pap. 2018, 51, 378–383. [Google Scholar] [CrossRef]
- Qin, Z.; Lin, Z.; Yang, D.; Li, P. A task-based hierarchical control strategy for autonomous motion of an unmanned surface vehicle swarm. Appl. Ocean Res. 2017, 65, 251–261. [Google Scholar] [CrossRef]
- Crasta, N.; Moreno-Salinas, D.; Pascoal, A.M.; Aranda, J. Multiple autonomous surface vehicle motion planning for cooperative range-based underwater target localization. Annu. Rev. Control 2018, 46, 326–342. [Google Scholar] [CrossRef]
- Geng, X.; Wang, Y.; Wang, P.; Zhang, B. Motion plan of maritime autonomous surface ships by dynamic programming for collision avoidance and speed optimization. Sensors 2019, 19, 434. [Google Scholar] [CrossRef]
- Lv, C.; Yu, H.; Chi, J.; Xu, T.; Zang, H.; Jiang, H.L.; Zhang, Z. A hybrid coordination controller for speed and heading control of underactuated unmanned surface vehicles system. Ocean Eng. 2019, 176, 222–230. [Google Scholar] [CrossRef]
- Höyhtyä, M.; Martio, J. Integrated satellite-terrestrial connectivity for autonomous ships: Survey and future research directions. Remote Sens. 2020, 12, 2507. [Google Scholar] [CrossRef]
- Devaraju, A.; Chen, L.; Negenborn, R.R. Autonomous surface vessels in ports: Applications, technologies and port infrastructures. In Lecture Notes in Computer Science (Including Subseries Lecture Notes in Artificial Intelligence and Lecture Notes in Bioinformatics); Cerulli, R., Raiconi, A., Voß, S., Eds.; Springer: Cham, Switzerland, 2018; pp. 86–105. [Google Scholar] [CrossRef]
- DNV. The ReVolt A New Inspirational Ship Concept. 2015. Available online: https://www.dnvgl.com/technology-innovation/revolt/index.html#:~:text=NamedtheReVolt%2Cthisvessel,growingneedfortransportcapacity.&text=However%2Cprofitmarginsinthe,seashippingsegmentaresmall (accessed on 26 October 2020).
- Kongsberg. Autonomous Ship Project, Key Facts About Yara Birkeland. 2020. Available online: https://www.kongsberg.com/maritime/support/themes/autonomous-ship-project-key-facts-about-yara-birkeland/ (accessed on 25 October 2020).


| Year | Technologies |
|---|---|
| 1190 | European Magnetic Compass |
| 1266 | Portulan Charts |
| 1342 | Mariner’s Astrolabe, sandglass |
| 1480 | Mercator Nautical Chart |
| 1570 | Chip Log (Speed) |
| 1646 | Magnetic Variation |
| 1722 | Sextant |
| 1798 | Greenwich Mean Time |
| 1874 | National Almanac, Marine Chronometer |
| 1950 | LOP, LORAN-C, AIS |
| 1958 | Transit (Satellite Navigation) |
| 1960 | Radar, GPS |
| 1980 | Inertial Navigation, ARPA, OMEGA, echosounder, COLREG |
| 1990 | Global Navigation Satellite System (GNSS), Radio Wireless Telegraph, GMDSS |
| 2010–2015 | ECDIS, BNWAS, AIS, VTS |
| 2016–2020 | LIDAR, collision avoidance systems |
| 2021–2025 | Remote controlled and autonomous ships, advanced situational awareness technologies, VR/AR |
| Tool name/Algorithm | Application | Purpose | Study |
|---|---|---|---|
| Smart sensors (radar and vision technologies) | USV | Obstacle detection for high-speed USV | [94] |
| Stereo obstacle detection algorithm | USV | Integration of boat’s pitch and roll | [78] |
| Integrated algorithm based on Voronoi diagram, Visibility algorithm and Dijkstra search algorithm | USV | Obstacle detection and map representation | [95,96] |
| Tool name/Algorithm | Application * | Purpose | Study |
|---|---|---|---|
| Evolutionary algorithms, fuzzy logic, expert systems, and neural networks | ASV | Collision avoidance | [55] |
| Multi-layered fast marching (MFM) method | USV | Minimise the negative effects of environmental influences (currents, wind) | [98] |
| Fast Marching Square algorithm | USV | Optimal trajectory and collision avoidance | [99] |
| Rule-based Repairing A*, Finite Angle A*, and Smoothing A* algorithms | ASV, USV | Optimal path | [4,100,101,102,103] |
| Ant Colony Optimisation (ACO) | USV | Trajectory planning | [104,105,106] |
| Genetic algorithms | USV | Optimal path under environmental loads | [107] |
| GPU based algorithms | USV | State transition model for trajectory planning under motion uncertainty | [108] |
| Experimental testing path manager | USV | Execution of survey operations | [109] |
| EEA* algorithm | Con | Energy efficient considering environmental effects | [110] |
| Tool name/Algorithm | Application | Purpose | Study |
|---|---|---|---|
| Local normal distribution-based trajectory algorithm, grey wolf optimiser | USV | Path optimisation with minimal energy consumption | [115] |
| Artificial Potential Fields (APF) | USV | COLREGs compliance | [116] |
| Optimal reciprocal collision avoidance algorithm | USV | COLREGs compliance | [117] |
| Way-point guidance by line-of-sight coupled with a manual biasing scheme algorithm | USV | COLREGs compliance | [92] |
| Probabilistic timed automata (PTAs) algorithm | USV | COLREGs compliance | [118] |
| A Multiobjective Optimisation Approach algorithm | USV | COLREGs compliance | [119] |
| Model-referenced trajectory planner | USV | COLREGs compliance | [120] |
| A Balance-Artificial Potential Field Method in confined areas | USV | Obstacle avoidance | [121] |
| Artificial Potential Field algorithms | USV | Collision avoidance and COLREGs compliance | [116] |
| Multi-objective swarm optimisation | USV | Trajectory planning | [119,122] |
| Angular rate-constrained Theta * algorithm | USV | Real time collision avoidance considering both angular rate (yaw rate) and heading angle | [123] |
| Line-of-sight (LOS) guidance and velocity obstacle (VO) algorithms | USV | COLREGs compliance (rule 13 to 17) | [124] |
| Hierarchical multi-objective particle swarm optimisation (H-MOPSO) algorithm (evolutionary) | ASV | COLREGs compliance | [125] |
| Improved time-varying collision risk (TCR) measure | MASS | Collision avoidance that reflects the dangerous level of the approaching ships and the difficulty of avoiding collisions | [126] |
| Model predictive control (MPC) method | ASV | COLREGs compliance based on AIS information | [127] |
| Velocity obstacles (VO) method | USV | COLREGs compliance | [112] |
| Field theory including the virtual spatial electric field and velocity field | USV | Optimal collision avoidance strategy considering the energy and other loss | [128] |
| Modified Artificial Potential Field (APF) | USV | COLREGs compliance | [129] |
| Path-Guided Hybrid Artificial Potential Field (PGHAPF) method | ASV | COLREGs compliance | [130] |
| Novel general obstacle avoidance algorithm LROABRA | USV | Obstacle avoidance approach for high-speed USVs | [131] |
| Observation–inference–prediction–decision (OIPD) model | ASV | COLREGs compliance | [132] |
| Improved deep reinforcement learning (DRL) algorithms | MASS | COLREGs compliance | [133] |
| Recommended various quantification of qualitative COLREGS. | MASS | COLREGs compliance | [134] |
| Tool Name/Algorithm | Application * | Purpose | Study |
|---|---|---|---|
| Heuristic Rule-based Repairing A* (R-RA*) algorithm | USV | COLREGs compliance | [135] |
| Fast Marching Square algorithm | USV | COLREGs compliance | [136] |
| Heuristic search algorithm based on Bandler and Kohout’s fuzzy relational products | USV | COLREGs compliance and optimal path | [137] |
| Avoidance algorithms for the C-enduro USV | USV | COLREGs compliance and optimal path | [138] |
| Hybrid dynamic window (HDW) algorithm | ASV | Trajectory planning | [97] |
| Evolutionary neural network algorithms | ASV | Anti-collision | [139] |
| A* graph-search algorithm and GODZILA (Game-Theoretic Optimal Deformable Zone with Inertia and Local Approach) | ASV | Obstacle avoidance | [101] |
| Hybrid dynamic window (HDW) algorithm | ASV | Trajectory planning | [97] |
| Evolutionary neural network algorithms | ASV | Anti-collision | [139] |
| A* graph-search algorithm and GODZILA (Game-Theoretic Optimal Deformable Zone with Inertia and Local Approach) | ASV | Obstacle avoidance | [101] |
| Fusion algorithm | USV | Obstacle avoidance | [140] |
| Fast marching (FM) method | USV | Deploy multiple USVs as a formation fleet | [141] |
| Neural networks (NNs) backstepping and the minimal learning parameter (MLP) algorithms | ASV | Leader–follower cooperative formation control | [142] |
| Time-varying tan-type barrier Lyapunov functions (BLFs) | ASV | LOS range and angle constraints for group ASV leader–follower formation control | [143] |
| Network-based incremental predictive control scheme | USV | Networked USV formation systems under a leader–follower structure | [144] |
| Second order formation dynamic model, multi-layer neural network and adaptive robust techniques | ASV | Formation controller for a number of surface vessels | [145] |
| Off-line and on-line optimisation methods | USV | Use of a team of USVs for the security of civilian harbours | [146] |
| Heuristic research algorithms (A*, A*ABG) | ASV | COLREGs compliance | [62] |
| A* heuristic search algorithm for | ASV | Real-time path planning, incorporating COLREGs | [4] |
| Fast Marching Square and velocity obstacles methods | MASS | Find an optimal path considering the collision risk and proximity from the obstacles | [147] |
| Heuristic approach and deterministic method algorithms | Con | Collision avoidance through autonomous navigation | [64] |
| DTW algorithm, least square support vector machine method | Con | Autonomous path following | [148] |
| Tool Name/Algorithm | Application * | Purpose | Study |
|---|---|---|---|
| A deep convolutional neural network (Alexnet) algorithm | USV | COLREGs compliance | [155] |
| Angle guidance fast marching square method | USV | Autopilot module | [157] |
| Trajectory Unit Method | USV | Motion control for in a small range of scenarios | [158] |
| Model predictive control (MPC) approach based on adaptive line-of-sight (LOS) | ASV | Track reference paths with various disturbances | [159] |
| Backstepping adaptive sliding mode controller was | USV | Stabilisation problem of the trajectory tracking error equation | [160] |
| Jacobian Task Priority-based Approach | USV | Completion of a path following mission, and vehicle velocity regulation | [67] |
| Guidance motion control law | USV | Solve the guidance problem for under-actuated systems | [161] |
| Robust controller based on adaptive sliding mode control in combination with the radial basis function neural network (RBFNN) | ASV | Suppress the effect of parameter variations and external disturbances | [152] |
| Discrete-Time Sliding Mode Control (DTSMC) | USV | Straight line following and regulation of linear and angular speed | [162] |
| Genetic algorithms (GA), fuzzy logic controller (FLC) | USV | Optimise PID controllers (rudder angle) | [151] |
| Local control network (LCN) techniques, underway docking procedure | USV | A Local Control Network Autopilot | [163,164] |
| Neural network-based approaches | ASV | Manoeuvring, steering and course control | [153,154,155,156] |
| Angular velocity guidance algorithm | USV | Address the heading control problem caused by dynamic linearisation | [165] |
| Backstepping controller | USV | Minimise the effects of variable mass and drag | [166] |
| Nonlinear proportional derivative, backstepping and sliding mode feedback controllers | USV | station-keeping heading and position under wind and current disturbance | [167] |
| Line-of-sight guidance control laws | ASV | Leader–follower motion control of multiple ASV | [168] |
| Safety distance constrained A* approach | USV | Coordinated and cooperative navigation of USVs in a constrained maritime environment | [169] |
| Closed-loop controller by applying Lyapunov stability theory | ASV | Multiple USV automatic target tracking, obstacle and collision avoidance | [170] |
| Fisher information matrix (FIM) | ASV | Inter-vehicle collision avoidance and manoeuvring | [171] |
| Various algorithms for autonomous navigation | USV | Several different boats to perform significant missions both by themselves and in cooperative modes | [56] |
| Velocity Obstacle (VO) model using Dynamic Programming (DP) method | MASS | Optimal motion planning for MASS with presence of other conventional ships | [172] |
| Port-Controlled Hamiltonian (PCH), Lyapunov’s direct method and backstepping approaches | USV | Track keeping with energy optimisation | [173] |
Disclaimer/Publisher’s Note: The statements, opinions and data contained in all publications are solely those of the individual author(s) and contributor(s) and not of MDPI and/or the editor(s). MDPI and/or the editor(s) disclaim responsibility for any injury to people or property resulting from any ideas, methods, instructions or products referred to in the content. |
© 2025 by the authors. Licensee MDPI, Basel, Switzerland. This article is an open access article distributed under the terms and conditions of the Creative Commons Attribution (CC BY) license (https://creativecommons.org/licenses/by/4.0/).
Share and Cite
Alamoush, A.S.; Ölçer, A.I. Maritime Autonomous Surface Ships: Architecture for Autonomous Navigation Systems. J. Mar. Sci. Eng. 2025, 13, 122. https://doi.org/10.3390/jmse13010122
Alamoush AS, Ölçer AI. Maritime Autonomous Surface Ships: Architecture for Autonomous Navigation Systems. Journal of Marine Science and Engineering. 2025; 13(1):122. https://doi.org/10.3390/jmse13010122
Chicago/Turabian StyleAlamoush, Anas S., and Aykut I. Ölçer. 2025. "Maritime Autonomous Surface Ships: Architecture for Autonomous Navigation Systems" Journal of Marine Science and Engineering 13, no. 1: 122. https://doi.org/10.3390/jmse13010122
APA StyleAlamoush, A. S., & Ölçer, A. I. (2025). Maritime Autonomous Surface Ships: Architecture for Autonomous Navigation Systems. Journal of Marine Science and Engineering, 13(1), 122. https://doi.org/10.3390/jmse13010122

