Hybrid Path Planning Strategy Based on Improved Particle Swarm Optimisation Algorithm Combined with DWA for Unmanned Surface Vehicles
Abstract
1. Introduction
- (1)
- A nonlinear decreasing inertia weight and adaptive learning factors are adopted to effectively enhance the solution precision and the convergence speed of the PSO algorithm.
- (2)
- The path length and path smoothness are considered in the fitness function of the PSO algorithm to reduce path length and improve path smoothness.
- (3)
- The ANWPSO algorithm is combined with the DWA to achieve both global path planning and local path planning simultaneously.
- (4)
- The COLREGS are incorporated to reduce the collision risk of the USV.
2. Algorithm Principles and Improvements
2.1. PSO Algorithm
- (1)
- Initialize. N particles and their initial velocity and position are randomly generated.
- (2)
- Calculate the fitness value of each particle. If the fitness value of a particle is less than its own historical optimal solution, the individual best position is updated. If the optimal fitness value among all particles is less than the historical optimal solution of the particle group, the group best position is updated.
- (3)
- (4)
- Determine if the iteration is over; if not, repeat steps (2) and (3). If yes, the PSO algorithm runs to the end.
2.2. The ANWPSO Algorithm
2.2.1. Nonlinear Decreasing Inertia Weight
2.2.2. Adaptive Learning Factors
2.2.3. Fitness Function
2.3. DWA
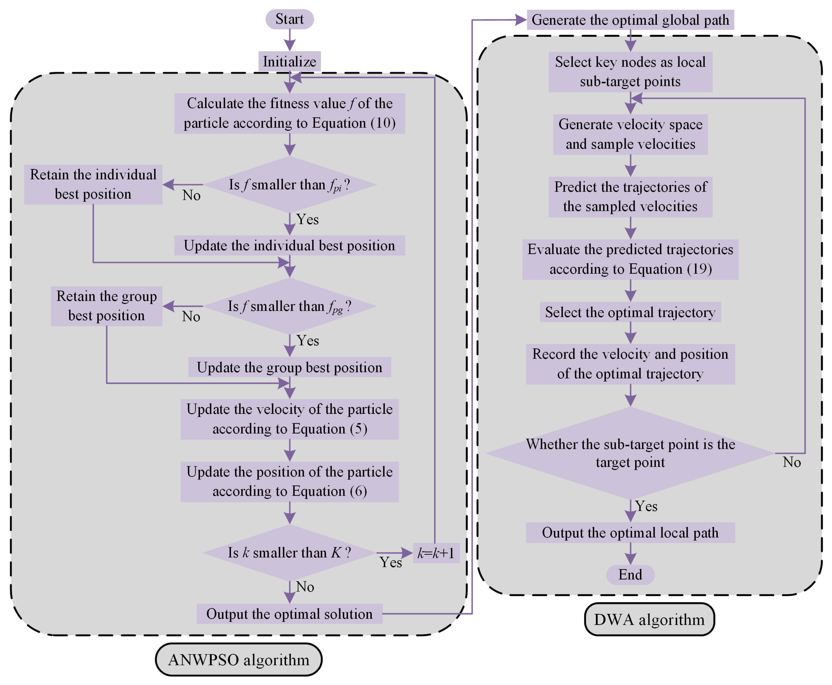
3. Hybrid Algorithm
3.1. ANWPSO Algorithm Combined with DWA
- (1)
- Establish the simulation environment and initialise parameters.
- (2)
- Calculate the fitness value f of the particle according to Equation (10).
- (3)
- Determine whether the fitness value f of the particle is smaller than the fitness value corresponding to the individual best position. If f is smaller than , update the individual best position. If f is not smaller than , retain the individual best position.
- (4)
- Determine whether the fitness value f of the particle is smaller than the fitness value corresponding to the group best position. If f is smaller than , update the group best position. If f is not smaller than , retain the group best position.
- (5)
- (6)
- Determine whether the iteration is over. If not, return to step (3). If the iteration ends, output the optimal solution and generate the optimal global path.
- (7)
- Select key nodes in the optimal global path as sub-target points for local path planning.
- (8)
- Establish velocity space and sample the velocities of the USV.
- (9)
- Predict trajectories for each group of sampled velocities and evaluate the predicted trajectories according to Equation (19).
- (10)
- Select the optimal predicted trajectory based on the evaluation results and record the velocity and position corresponding to the optimal trajectory.
- (11)
- Determine whether the reached sub-target point is the target point. If not, return to step (8). If the sub-target point is the target point, the run ends and outputs the optimal local path.
3.2. COLREGS
- (1)
- Head-on: when two ships encounter on opposite or nearly opposite directions resulting in danger of collision, each ship shall turn to the right and then pass on the left of another ship.
- (2)
- Overtaking: when a ship pursues another ship from behind, it should make way for another ship and pass on the left of another ship.
- (3)
- Crossing: when two ships cross, resulting in danger of collision, and if another ship is on the right of one’s own ship, give way to another ship.
4. Simulation and Analysis
4.1. Simulation Environment and Parameters
4.2. Simulation and Comparison
4.3. The Planning Capabilities of the Hybrid Algorithm Based on the COLREGS
- (1)
- Head-on: As shown in Figure 9, the USV is in the opposite direction of the obstacle ship, and the USV turns to the right according to the COLREGS to avoid collision. After the USV navigates to a safe distance, it will keep navigating along the global path towards the target point.
- (2)
- Overtaking: As shown in Figure 10, when the USV is overtaking the obstacle ship, the USV turns to the left according to the COLREGS to avoid collision. After the USV navigates to a safe distance, it will keep navigating along the global path towards the target point.
- (3)
- Crossing: As shown in Figure 11, when the obstacle ship is laterally in front of the starboard of the USV, the USV turns to the right according to the COLREGS to give way to the obstacle ship and passes astern of it. After the USV navigates to a safe distance, it will keep navigating along the global path towards the target point.
5. Discussion
6. Conclusions
Author Contributions
Funding
Institutional Review Board Statement
Informed Consent Statement
Data Availability Statement
Conflicts of Interest
References
- Fan, Y.; Sun, Z.; Wang, G. A novel intelligent collision avoidance algorithm based on deep reinforcement learning approach for USV. Ocean Eng. 2023, 287, 115649. [Google Scholar] [CrossRef]
- Jiang, T.; Yan, Y.; Yu, S.H. Adaptive sliding mode control for unmanned surface vehicles with predefined-time tracking performances. J. Mar. Sci. Eng. 2023, 11, 1244. [Google Scholar] [CrossRef]
- Sun, Z.; Fan, Y.; Wang, G. An Intelligent Algorithm for USVs Collision Avoidance Based on Deep Reinforcement Learning Approach with Navigation Characteristics. J. Mar. Sci. Eng. 2023, 11, 812. [Google Scholar] [CrossRef]
- Yan, Y.; Liu, P.; Yu, S. Neural network-based practical fixed-time nonsingular sliding mode tracking control of autonomous surface vehicles under actuator saturation. Ocean Eng. 2024, 306, 118032. [Google Scholar] [CrossRef]
- Er, M.J.; Ma, C.; Liu, T.; Gong, H. Intelligent motion control of unmanned surface vehicles: A critical review. Ocean Eng. 2023, 280, 114562. [Google Scholar] [CrossRef]
- Chang, H.C.; Hsu, Y.L.; Hung, S.S.; Ou, G.R.; Hsu, C. Autonomous Water Quality Monitoring and Water Surface Cleaning for Unmanned Surface Vehicle. Sensors 2021, 21, 1102. [Google Scholar] [CrossRef]
- Jin, X.; Er, M.J. Cooperative path planning with priority target assignment and collision avoidance guidance for rescue unmanned surface vehicles in a complex ocean environment. Adv. Eng. Inform. 2022, 52, 101517. [Google Scholar] [CrossRef]
- Fan, Y.; Qiao, S.; Wang, G.; Chen, S.; Zhang, H. A modified adaptive Kalman filtering method for maneuvering target tracking of unmanned surface vehicles. Ocean Eng. 2022, 266, 112890. [Google Scholar] [CrossRef]
- He, Z.; Wang, G.; Fan, Y.; Qiao, S. Fast finite-time path-following control of unmanned surface vehicles with sideslip compensation and time-varying disturbances. J. Mar. Sci. Eng. 2022, 10, 960. [Google Scholar] [CrossRef]
- Fan, Y.; Qiu, B.; Liu, L.; Yang, Y. Global fixed-time trajectory tracking control of underactuated USV based on fixed-time extended state observer. Isa Trans. 2023, 132, 267–277. [Google Scholar] [CrossRef]
- Xiaofei, Y.; Yilun, S.; Wei, L.; Hui, Y.; Weibo, Z.; Zhengrong, X. Global path planning algorithm based on double DQN for multi-tasks amphibious unmanned surface vehicle. Ocean Eng. 2022, 266, 112809. [Google Scholar] [CrossRef]
- Long, Y.; Liu, S.; Qiu, D.; Li, C.; Guo, X.; Shi, B.; AbouOmar, M.S. Local path planning with multiple constraints for USV based on improved bacterial foraging optimization algorithm. J. Mar. Sci. Eng. 2023, 11, 489. [Google Scholar] [CrossRef]
- Heshmati-Alamdari, S.; Nikou, A.; Dimarogonas, D.V. Robust Trajectory Tracking Control for Underactuated Autonomous Underwater Vehicles. In Proceedings of the 2019 IEEE 58th Conference on Decision and Control (CDC), Nice, France, 11–13 December 2019; pp. 8311–8316. [Google Scholar]
- Nikou, A.; Heshmati-Alamdari, S.; Dimarogonas, D.V. Scalable time-constrained planning of multi-robot systems. Auton. Robot. 2020, 44, 1451–1467. [Google Scholar] [CrossRef] [PubMed]
- Heshmati-Alamdari, S.; Nikou, A.; Dimarogonas, D.V. Robust trajectory tracking control for underactuated autonomous underwater vehicles in uncertain environments. IEEE Trans. Autom. Sci. Eng. 2020, 18, 1288–1301. [Google Scholar] [CrossRef]
- Khatib, O. Real-Time Obstacle Avoidance for Manipulators and Mobile Robots. In Proceedings of the 1985 IEEE International Conference on Robotics and Automation, St. Louis, MO, USA, 25–28 March 1985; Volume 2, pp. 500–505. [Google Scholar]
- Yang, C.; Pan, J.; Wei, K.; Lu, M.; Jia, S. A Novel Unmanned Surface Vehicle Path-Planning Algorithm Based on A* and Artificial Potential Field in Ocean Currents. J. Mar. Sci. Eng. 2024, 12, 285. [Google Scholar] [CrossRef]
- Liu, W.; Qiu, K.; Yang, X.; Wang, R.; Xiang, Z.; Wang, Y.; Xu, W. COLREGS-based collision avoidance algorithm for unmanned surface vehicles using modified artificial potential fields. Phys. Commun. 2023, 57, 101980. [Google Scholar] [CrossRef]
- Fox, D.; Burgard, W.; Thrun, S. The dynamic window approach to collision avoidance. IEEE Robot. Autom. Mag. 1997, 4, 23–33. [Google Scholar] [CrossRef]
- Han, S.; Wang, L.; Wang, Y.; He, H. A dynamically hybrid path planning for unmanned surface vehicles based on non-uniform Theta* and improved dynamic windows approach. Ocean Eng. 2022, 257, 111655. [Google Scholar] [CrossRef]
- Kim, H.G.; Yun, S.J.; Choi, Y.H.; Ryu, J.K.; Suh, J.H. Collision avoidance algorithm based on COLREGs for unmanned surface vehicle. J. Mar. Sci. Eng. 2021, 9, 863. [Google Scholar] [CrossRef]
- Hart, P.E.; Nilsson, N.J.; Raphael, B. A formal basis for the heuristic determination of minimum cost paths. IEEE Trans. Syst. Sci. Cybern. 1968, 4, 100–107. [Google Scholar] [CrossRef]
- Pasandi, L.; Hooshmand, M.; Rahbar, M. Modified A* Algorithm integrated with ant colony optimization for multi-objective route-finding; case study: Yazd. Appl. Soft Comput. 2021, 113, 107877. [Google Scholar] [CrossRef]
- LaValle, S. Rapidly-Exploring Random Trees: A New Tool for Path Planning. Research Report 9811. 1998. Available online: https://msl.cs.illinois.edu/lavalle/papers/Lav98c.pdf (accessed on 28 June 2024).
- Yu, J.; Chen, Z.; Zhao, Z.; Yao, P.; Xu, J. A traversal multi-target path planning method for multi-unmanned surface vessels in space-varying ocean current. Ocean Eng. 2023, 278, 114423. [Google Scholar] [CrossRef]
- Mao, S.; Yang, P.; Gao, D.; Bao, C.; Wang, Z. A Motion Planning Method for Unmanned Surface Vehicle Based on Improved RRT Algorithm. J. Mar. Sci. Eng. 2023, 11, 687. [Google Scholar] [CrossRef]
- Dorigo, M.; Maniezzo, V.; Colorni, A. Ant system: Optimization by a colony of cooperating agents. IEEE Trans. Syst. Man. Cybern. Part (Cybern.) 1996, 26, 29–41. [Google Scholar] [CrossRef]
- Ntakolia, C.; Lyridis, D.V. Path Planning in the Case of Swarm Unmanned Surface Vehicles for Visiting Multiple Targets. J. Mar. Sci. Eng. 2023, 11, 719. [Google Scholar] [CrossRef]
- Liu, C.; Wu, L.; Xiao, W.; Li, G.; Xu, D.; Guo, J.; Li, W. An improved heuristic mechanism ant colony optimization algorithm for solving path planning. Knowl.-Based Syst. 2023, 271, 110540. [Google Scholar] [CrossRef]
- Zhen, R.; Gu, Q.; Shi, Z.; Suo, Y. An improved A-star ship path-planning algorithm considering current, water depth, and traffic separation rules. J. Mar. Sci. Eng. 2023, 11, 1439. [Google Scholar] [CrossRef]
- He, Z.; Liu, C.; Chu, X.; Negenborn, R.R.; Wu, Q. Dynamic anti-collision A-star algorithm for multi-ship encounter situations. Appl. Ocean. Res. 2022, 118, 102995. [Google Scholar] [CrossRef]
- Lyridis, D.V. An improved ant colony optimization algorithm for unmanned surface vehicle local path planning with multi-modality constraints. Ocean Eng. 2021, 241, 109890. [Google Scholar] [CrossRef]
- Kennedy, J.; Eberhart, R. Particle Swarm Optimization. In Proceedings of the ICNN’95—International Conference on Neural Networks, Perth, WA, Australia, 27 November 1995–1 December 1995; Volume 4, pp. 1942–1948. [Google Scholar]
- Shi, Y.; Eberhart, R. A Modified Particle Swarm Optimizer. In Proceedings of the 1998 IEEE International Conference on Evolutionary Computation Proceedings, IEEE World Congress on Computational Intelligence (Cat. No. 98TH8360), Anchorage, AK, USA, 4–9 May 1998; pp. 69–73. [Google Scholar]
- Xu, L.; Cao, M.; Song, B. A new approach to smooth path planning of mobile robot based on quartic Bezier transition curve and improved PSO algorithm. Neurocomputing 2022, 473, 98–106. [Google Scholar] [CrossRef]
- Song, B.; Wang, Z.; Zou, L. An improved PSO algorithm for smooth path planning of mobile robots using continuous high-degree Bezier curve. Appl. Soft Comput. 2021, 100, 106960. [Google Scholar] [CrossRef]
- Tan, L.; Zhang, H.; Shi, J.; Liu, Y.; Yuan, T. A robust multiple Unmanned Aerial Vehicles 3D path planning strategy via improved particle swarm optimization. Comput. Electr. Eng. 2023, 111, 108947. [Google Scholar] [CrossRef]
- Tian, S.; Li, Y.; Kang, Y.; Xia, J. Multi-robot path planning in wireless sensor networks based on jump mechanism PSO and safety gap obstacle avoidance. Future Gener. Comput. Syst. 2021, 118, 37–47. [Google Scholar] [CrossRef]
- Zhi, L.; Zuo, Y. Collaborative Path Planning of Multiple AUVs Based on Adaptive Multi-Population PSO. J. Mar. Sci. Eng. 2024, 12, 223. [Google Scholar] [CrossRef]
- Guo, X.; Ji, M.; Zhao, Z.; Wen, D.; Zhang, W. Global path planning and multi-objective path control for unmanned surface vehicle based on modified particle swarm optimization (PSO) algorithm. Ocean Eng. 2020, 216, 107693. [Google Scholar] [CrossRef]
- Xin, J.; Zhong, J.; Li, S.; Sheng, J.; Cui, Y. Greedy mechanism based particle swarm optimization for path planning problem of an unmanned surface vehicle. Sensors 2019, 19, 4620. [Google Scholar] [CrossRef] [PubMed]
- Krell, E.; King, S.A.; Carrillo, L.R.G. Autonomous Surface Vehicle energy-efficient and reward-based path planning using Particle Swarm Optimization and Visibility Graphs. Appl. Ocean. Res. 2022, 122, 103125. [Google Scholar] [CrossRef]
- Xin, J.; Li, S.; Sheng, J.; Zhang, Y.; Cui, Y. Application of improved particle swarm optimization for navigation of unmanned surface vehicles. Sensors 2019, 19, 3096. [Google Scholar] [CrossRef] [PubMed]
- Wang, Z.; Li, G.; Ren, J. Dynamic path planning for unmanned surface vehicle in complex offshore areas based on hybrid algorithm. Comput. Commun. 2021, 166, 49–56. [Google Scholar] [CrossRef]
- Zhong, J.; Li, B.; Li, S.; Yang, F.; Li, P.; Cui, Y. Particle swarm optimization with orientation angle-based grouping for practical unmanned surface vehicle path planning. Appl. Ocean. Res. 2021, 111, 102658. [Google Scholar] [CrossRef]














| Algorithm | Parameter | Value |
|---|---|---|
| Inertia weight | 0.8 | |
| PSO | Individual learning factor c1 | 2 |
| Group learning factor c2 | 2 | |
| Inertia weight | 0.8 | |
| APSO | Individual learning factor c1 | Changes according to Equation (13) and the range is 0.4 to 1.4. |
| Group learning factor c2 | Changes according to Equation (14) and the range is 0.2 to 1.2. | |
| Inertia weight | Nonlinear decreasing according to Equation (11) and the range is 0.4 to 1.2. | |
| NWPSO | Individual learning factor c1 | 2 |
| Group learning factor c2 | 2 | |
| Inertia weight | Nonlinear decreasing according to Equation (11) and the range is 0.4 to 1.2. | |
| ANWPSO | Individual learning factor c1 | Changes according to Equation (13) and the range is 0.4 to 1.4. |
| Group learning factor c2 | Changes according to Equation (14) and the range is 0.2 to 1.2. |
| Algorithm | Longest Path/m | Shortest Path/m | Average Length/m | Variance/m2 |
|---|---|---|---|---|
| ANWPSO | 98.22 | 92.75 | 95.12 | 1.96 |
| NWPSO | 103.43 | 95.60 | 98.69 | 2.94 |
| APSO | 107.21 | 99.18 | 103.73 | 3.68 |
| PSO | 112.13 | 103.04 | 107.70 | 5.23 |
| Algorithm | Maximum Number of Turning Points | Minimum Number of Turning Points | Average Number of Turning Points |
|---|---|---|---|
| ANWPSO | 5 | 3 | 3.95 |
| NWPSO | 9 | 6 | 7.50 |
| APSO | 12 | 9 | 9.85 |
| PSO | 16 | 7 | 12.20 |
| Parameter | Value | Parameter | Value |
|---|---|---|---|
| Total mass | 21.5 kg | Maximum angular speed | 0.5 rad/s |
| Length | 1.40 m | Acceleration range | ±1 m/s2 |
| Width | 0.65 m | Angular acceleration range | ±0.3 rad/s2 |
| Maximum speed | 2.0 m/s | Endurance time | 2 h |
Disclaimer/Publisher’s Note: The statements, opinions and data contained in all publications are solely those of the individual author(s) and contributor(s) and not of MDPI and/or the editor(s). MDPI and/or the editor(s) disclaim responsibility for any injury to people or property resulting from any ideas, methods, instructions or products referred to in the content. |
© 2024 by the authors. Licensee MDPI, Basel, Switzerland. This article is an open access article distributed under the terms and conditions of the Creative Commons Attribution (CC BY) license (https://creativecommons.org/licenses/by/4.0/).
Share and Cite
Li, J.; Wan, L.; Huang, Z.; Chen, Y.; Tang, H. Hybrid Path Planning Strategy Based on Improved Particle Swarm Optimisation Algorithm Combined with DWA for Unmanned Surface Vehicles. J. Mar. Sci. Eng. 2024, 12, 1268. https://doi.org/10.3390/jmse12081268
Li J, Wan L, Huang Z, Chen Y, Tang H. Hybrid Path Planning Strategy Based on Improved Particle Swarm Optimisation Algorithm Combined with DWA for Unmanned Surface Vehicles. Journal of Marine Science and Engineering. 2024; 12(8):1268. https://doi.org/10.3390/jmse12081268
Chicago/Turabian StyleLi, Jing, Lili Wan, Zhen Huang, Yan Chen, and Huiying Tang. 2024. "Hybrid Path Planning Strategy Based on Improved Particle Swarm Optimisation Algorithm Combined with DWA for Unmanned Surface Vehicles" Journal of Marine Science and Engineering 12, no. 8: 1268. https://doi.org/10.3390/jmse12081268
APA StyleLi, J., Wan, L., Huang, Z., Chen, Y., & Tang, H. (2024). Hybrid Path Planning Strategy Based on Improved Particle Swarm Optimisation Algorithm Combined with DWA for Unmanned Surface Vehicles. Journal of Marine Science and Engineering, 12(8), 1268. https://doi.org/10.3390/jmse12081268

