Next Article in Journal
Effect of Chemical Corrosion on Rock Fracture Behavior in Coastal Deep Mines: Insights from Mechanical and Acoustic Characteristics
Previous Article in Journal
Numerical Investigation on a High-Speed Transom Stern Ship Advancing in Shallow Water
 
 
Font Type:
Arial Georgia Verdana
Font Size:
Aa Aa Aa
Line Spacing:
Column Width:
Background:
Article

biSAMNet: A Novel Approach in Maritime Data Completion Using Deep Learning and NLP Techniques

Faculty of Information Technology, Beijing University of Technology, Beijing 100124, China
*
Author to whom correspondence should be addressed.
J. Mar. Sci. Eng. 2024, 12(6), 868; https://doi.org/10.3390/jmse12060868
Submission received: 13 April 2024 / Revised: 25 April 2024 / Accepted: 3 May 2024 / Published: 23 May 2024
(This article belongs to the Section Ocean Engineering)

Abstract

In the extensive monitoring of maritime traffic, maritime management frequently encounters incomplete automatic identification system (AIS) data. This deficiency poses significant challenges to safety management, requiring effective methods to infer corresponding ship information. We tackle this issue using a classification approach. Due to the absence of a fixed road network at sea unlike on land, raw trajectories are difficult to convert and cannot be directly fed into neural networks. We devised a latitude–longitude gridding encoding strategy capable of transforming continuous latitude–longitude data into discrete grid points. Simultaneously, we employed a compression algorithm to further extract significant grid points, thereby shortening the encoding sequence. Utilizing natural language processing techniques, we integrate the Word2vec word embedding approach with our novel biLSTM self-attention chunk-max pooling net (biSAMNet) model, enhancing the classification of vessel trajectories. This method classifies targets into ship types and ship lengths within static information. Employing the Taiwan Strait as a case study and benchmarking against CNN, RNN, and methods based on the attention mechanism, our findings underscore our model’s superiority. The biSAMNet achieves an impressive trajectory classification F1 score of 0.94 in the ship category dataset using only five-dimensional word embeddings. Additionally, through ablation experiments, the effectiveness of the Word2vec pre-trained embedding layer is highlighted. This study introduces a novel method for handling ship trajectory data, addressing the challenge of obtaining ship static information when AIS data are unreliable.

1. Introduction

The automatic identification system, a useful technique for maritime communication and traffic management, transmits signals ranging from every 3 s to several minutes, containing a plethora of information. The data are broadly classified into static information (MMSI, ship name, type, length, and width), dynamic information (time, speed, heading, real-time vessel position), voyage-related information (destination, cargo type, route plan), and safety-related information (critical weather reports and navigational warnings from shore stations). Utilizing these data enhances our understanding of vessel navigation status and has wide applications in maritime fields, including collision prevention, maritime monitoring, trajectory clustering, traffic flow prediction, and ensuring maritime safety [1].
With advancements in modern navigational information systems, the volume and accessibility of AIS data have significantly expanded. These data have become a key research focus in various maritime domains. Moreover, with the evolution of disciplines like statistics, artificial intelligence, machine learning, and data mining, the application models and methodologies pertaining to AIS are diversifying, leading to an ever-growing range of applications. For instance, accurate draught information from AIS data aids in stowage planning [2]. At the same time, we find that machine learning methods are being further integrated with the maritime domain, with the use of classical Bayesian networks being used to analyze shipping safety management issues [3] and to analyze ship grounding accidents [4], as well as to analyze the spatial and temporal associations between internal and external factors in shallow sea waters and ship collisions [5]. There is also the use of newer knowledge mapping techniques to analyze ship collisions [6]. As well as being able to play a role in the field of ship path planning, such as in NSR areas [7] and inland waterways [8].
Peel [9] explored the use of variations in fishing vessel speeds to develop a hidden Markov model (HMM) for predicting vessel behavioral states. Sousa [10] developed an HMM using speed characteristics in fishing vessel AIS trajectories to distinguish between activities (fishing and non-fishing) across three vessel types, achieving notable results. Wang [11] synthesized the representations of ships using recorded AIS, investigating them through spatiotemporal matrices. Other studies [12] focused on monitoring fishing activities using AIS data, creating fishing intensity maps, or applying logistic regression to categorize and determine unknown ship types [13]. There is also a growing interest in trajectory extraction and clustering, like the route prediction algorithm based on Ornstein–Uhlenbeck random processes [14]. Bai [15] extracted information from AIS data and utilized a Bayesian belief network to explore the nonlinear relationship between risk exposure and risk management strategies, along with the complex interrelationship among risk management strategies.
However, the acquisition of AIS data involves steps like generation, encapsulation, transmission, reception, and decoding. Due to variables like AIS signal transmission and device discrepancies, large volumes of raw AIS data often face issues such as information gaps, errors, and duplicates [16]. For instance, while processing AIS data, the MMSI field is expected to be nine digits long. Yet, a considerable portion of the data features non-standard MMSI lengths, complicating the retrieval of corresponding vessel information and impacting dynamic vessel control. At the same time, due to the lack of unified vessel records, discrepancies may occur in the matching results for the same MMSI number across different vessel archives.
Text representation is important in the realm of natural language processing (NLP). Effectively conveying the text’s semantic meaning is fundamental for practical applications in this field. Ensuring the accurate representation of word embedding vectors to adapt to various contexts is also a prominent area of research. We have transitioned from traditional word representation methods, such as one-hot encoding, which suffered from drawbacks like high vector dimensions and an inability to accurately capture text semantics. Instead, we embraced distributed representation methods that address these issues more effectively. These methods for representing words can be broadly categorized into static and dynamic word embeddings.
Static word embeddings encompass techniques like NNLM [17] and Word2vec [18,19], while dynamic word embeddings include methods like ELMo [20], GPT [21], and BERT [22], among others. NNLM employs dense vectors as word embeddings, mitigating problems like vector sparsity seen in simpler word embedding representations like TF-IDF. Word2vec introduces an efficient parameterized architecture, enabling the computation of distributed embeddings even in large corpora. However, it still relies on a one-to-one relationship between the representation and the word, failing to handle polysemy.
ELMo tackles polysemy by using the entire input sequence to create token embeddings, allowing it to differentiate homophones based on context. It also offers a dynamic embedding model that can adapt to specific tasks, departing from static lookup tables. Nevertheless, this approach deviates from the conventional design principle of training artificial neural networks, which may lead to error space and reduced performance.
In contrast to ELMo, GPT employs the Transformer model [23], known for its advantages in faster parallel processing and capturing longer-distance dependencies compared to sequential models like RNN. However, GPT’s language model is unidirectional and does not consider future context.
BERT, another Transformer-based model, addresses this limitation by being a true bidirectional language model that deeply integrates features. It combines the strengths of both ELMo and GPT. Subsequently, several improved models have emerged, such as XLNet [24], which combines the generative ability of GPT and the discriminative ability of BERT, and RoBERTa [25], which focuses on enhancing BERT’s training efficiency and performance. T5 [26], on the other hand, is designed to be task-agnostic and suitable for various NLP problems.
Sometimes, due to the unavailability of vessel information based on MMSI numbers, we focus on studying vessel trajectories, aiming to infer the static information of vessels based on the characteristics of their trajectories. This paper suggests an approach that integrates word embedding models with deep neural network models to classify vessel trajectories. This study divides the maritime area into spatiotemporal grids and converts the original longitude and latitude coordinates of ship trajectories into text information encoded with grid sequences. Subsequently, the Word2vec network is used to train these grid point sequences, obtaining low-dimensional embedding representations. At last, the suggested biSAMNet model is employed to effectively classify ship trajectories, identifying static information like ship types and ship length. Comparative experiments are conducted, including models of CNN, RNN, and Transformer, to evaluate the classification performance. Simultaneously, ablation experiments were conducted to validate the effectiveness of the Word2vec pre-trained word embeddings.
The research’s achievements are outlined below:
  • Introduction of a new method for processing vessel trajectories: This research introduces the Visvalingam–Whyatt algorithm for path compression, followed by a grid-based encoding of AIS data. This innovative approach transforms continuous vessel trajectories into the discrete sequences of grid points, which are then transformed into natural language corpora.
  • Utilization of traditional Word2vec methods for embedding training: Given the insufficiency of data for training a model like BERT from scratch, this study employs traditional Word2vec techniques from the field of NLP. Each grid point is treated analogously to a word, facilitating the training of static word vectors. A total of 868 grids were divided, which means the equivalent number of words in the dictionary is 868.
  • The integration of vessel trajectories with NLP techniques: The research merges ship path analysis with conventional and artificial intelligence technologies, classifying the paths through supervised learning with ship types or ship length as labels. The biSAMNet model is introduced and benchmarked against various models, including RNN, CNN, and Transformer. The results demonstrate the biSAMNet’s efficacy, particularly in lower-dimensional embeddings.

2. Materials and Methods

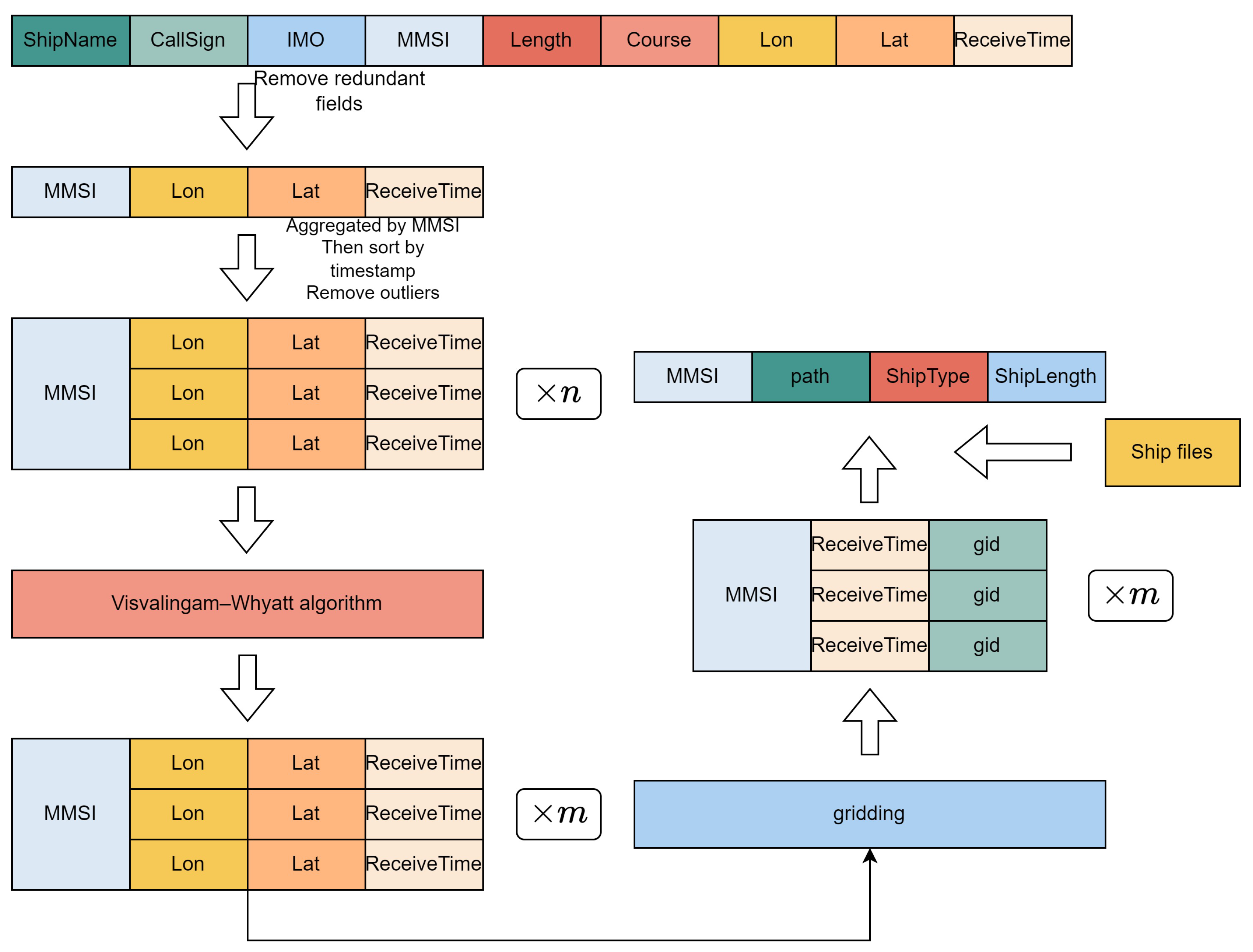
This paper proposes a hybrid approach for categorizing vessel trajectories. The particular flowchart is depicted in Figure 1, covering three phases: Corpus construction: A grid is defined within a predetermined maritime area. The original ship data (latitude and longitude) are transformed into text-like information. Embedding training: A Word2vec network is used to train the sequences of grid points, resulting in low-dimensional embedding representations. Classification training: the biSAMNet, along with CNN, RNN, Transformer, and other models, are employed to train the embedding vectors. Their performances are compared to achieve the objectives of the classification task.

2.1. Corpus Construction and Data Pretreatment Based on Grid-Coding

For vessel trajectory data (latitude and longitude), significant differences can arise even when two vessels follow identical port sequences. Unlike terrestrial traffic networks with predefined routes, maritime paths are more complex, often diverging despite proximity. To tackle this, our method employs grid encoding to standardize original data, which involves consolidating the points within the identical rectangular area into a single grid point, ensuring the uniform representation of similar maritime routes.
In the preprocessing stage, we retain only four fields from the original dataset: time, longitude, latitude, and MMSI, as illustrated in Table 1. Subsequently, the latitude and longitude values are transformed into their corresponding grid coordinates. Each vessel’s grid points, organized by timestamp and MMSI, undergo data compression to manage the length of the grid sequences. The original trajectory contains tens of thousands of data points, making it impractical to proceed without compression. Therefore, the Visvalingam–Whyatt algorithm is employed for trajectory compression. Consequently, the resulting grid sequences are of a manageable length. After processing, the data format resembles that tabulated in Table 2.
During Word2vec’s self-supervised training, exclusively the preprocessed ‘AllRoute’ field is used. Due to the characteristic that subsequences of the encoded sequence still represent segments of ship trajectories, we implement a 30-long sliding window for subsampling the original sequences, dividing a sequence of length n into n 30 + 1 subsequences. Vessel profiles are then matched to these data to ascertain the ‘ShipType’ for each trajectory. Uniform processing is also applied to cases where the same ‘AllRoute’ corresponds to different ‘ShipType’ and ‘ShipLength’ values. The entire methodology is depicted in Figure 2.

2.2. Visvalingam-Whyatt Algorithm

The Visvalingam–Whyatt algorithm is a geographic information system (GIS) algorithm designed for simplifying polygonal chains. Its fundamental principle is to minimize the number of points while preserving the key geometric characteristics of the shape. Each point within a polygonal chain is assigned an importance value based on local geometrical attributes, such as the angle at the point. Points of lesser importance are sequentially removed, determined by the area of the triangle formed by each point. Smaller areas signify lower importance, making these points candidates for removal.
What distinguishes the Visvalingam–Whyatt algorithm is its capacity to maintain the intrinsic characteristics of geographic shapes while effectively reducing the point count. This reduction is vital for data storage and transmission, especially in contexts like web maps and mobile applications where resources are limited.
By decreasing the point numbers in polygonal chains, the algorithm enhances the efficiency and performance of spatial data. It is particularly instrumental in GIS applications and map rendering. The Visvalingam–Whyatt algorithm, by balancing geographical shape accuracy with data volume reduction, offers an optimized solution for real-time map displays and interactive map applications. Its widespread adoption in GIS signifies its reliability and effectiveness in geographic data processing.
In the Visvalingam algorithm, the importance of each point is determined by the area of the triangle introduced by adding that point. For a series of 2D points { p i } = { x i y i } , each internal point’s importance is computed according to the triangular area it forms with its immediate neighboring points. This calculation can be efficiently performed using matrix determinants or an equivalent mathematical formula (Equation (1)). If the area A i of a point is below a predefined threshold p, the point is removed. This procedure is repeated iteratively until the sequence is fully traversed.
A i = 1 2 | x i 1 y i + x i y i + 1 + x i + 1 y i 1 x i 1 y i + 1 x i y i + 1 x i + 1 y i |

2.3. Word Embedding Training Using Word2vec

Following the data pretreatment, we treat the processed ship trajectories as if they were natural language. To represent the discrete grid points efficaciously, we employ word embeddings and train them using the Word2Vec method on the derived corpus [19,27]. The grid point counts in vessel trajectories (868) are substantially smaller than the vocabulary size in languages like Chinese and English. Drawing inspiration from City2vec [28], we explore low-dimensional embedding techniques for this application.
Word2vec models information extraction based on the sequence of words, offering the training methods of skip-gram and CBOW. In this context, let x represent a word within a sentence and y its surrounding context words. The function f represents the language model, designed to evaluate the likelihood of x and y coexisting logically in the language. The focus is not on perfecting f but rather on utilizing the intermediate parameters derived during model training as the final word vectors. Word2vec uses two acceleration techniques in training: negative sampling and hierarchical softmax.
In the skip-gram model, the objective is to utilize a word to forecast its surrounding context. A three-layer neural network is built, with words represented in their one-hot form as the input. The training objective of the neural network is to predict the correct output y for a given input x, which involves adjusting the weights from the input layer to the output layer. Usually, word embeddings have dimensions ranging from 50 to 300, whereas the input one-hot vectors are considerably larger, often in the tens of thousands. As a result, Word2Vec effectively reduces the dimensionality. In contrast, CBOW predicts the current word y using the surrounding context x.

2.4. Cosine Similarity

After obtaining low-dimensional vectors through embedding training, we aim to assess whether ship path features correlate with ship types. Initially, we do not take into account each grid point’s sequence and utilize cosine similarity to assess the similarities between various paths. This involves selecting a query path, calculating the cosine similarity with other paths, and identifying the top n paths with the highest similarity. Subsequently, we assess the proportion of these paths that fall into the same category as the query path. The methods used are as follows:

2.4.1. One-Hot Coding

Due to the manageable count of grid points (868), this approach involves directly stacking the one-hot encodings of all grid points traversed by a vessel, without utilizing embedding results. The final vector for a path, R i , is represented as shown in Equation (2), where o i is the i-th on-hot encoded grid point e i that the path passes through, and N is the total grid point count within a grid sequence.
R i = i = 0 N o i R i & o i R 868

2.4.2. Word Embedding Vector Averaging

This method involves adding up and averaging word vectors from the Word2vec training results associated with a path, as depicted in Equation (3). For the experiments, embedding vectors of 50 dimensions are used.
R i = 1 N i = 0 N e i R i & e i R 50

2.4.3. TF-IDF

This technique assesses the importance of a word in multiple documents. The word importance within a document increases with its occurrence frequency within that document. However, this importance is also influenced by the word’s frequency across the whole corpus. If a word is widespread throughout the corpus, its importance diminishes. Term frequency (TF) signifies the occurrence count of a specific word within a document. To prevent bias toward longer documents, this count is normalized by dividing it by the total term count. For a given word t i within a particular document d j , its importance is represented as the score in Equation (4).
tf i , j = n i , j k n k , j
where k is the total word count within d j , and n k , j is t k ’s frequency within d j . The numerator n i , j is the word frequency within d j , with the denominator being the sum of frequencies of all words within d j .
Inverse document frequency (IDF) quantifies a word’s overall importance. Its IDF is determined by dividing the total document count by the count of documents with that word. The result is subsequently subjected to a base-10 logarithm, as demonstrated in Equation (5).
idf i = lg | D | j : t i d j
where | D | represents the total document count, and | j : t i d j | represents the document count with the word ti (i.e., the document count where n i , j 0 ). In order to prevent the occurrence of division by zero, the typical approach is to incorporate the expression 1 + | j : t i d j | in the denominator when computing the IDF value.
The word i’sTF-IDF value within d j is subsequently obtained by multiplying the word’s term frequency t f i , j in d j by its IDF value, as expressed in Equation (6).
tfidf i , j = tf i , j × idf i
During the experiment, since we do not have access to a corpus, we regard each path as an individual document and determine the IDF values for every word within these documents. We then calculate the TF-IDF values for every grid point along the path and obtain the path’s TF-IDF average, as depicted in Equation (7).
R i = 1 N i = 0 N e i × ifidf i , j R i & e i R 50

2.5. Deep Neural Network

2.5.1. TextCNN

CNNs, originally designed for computer vision, have been successfully adapted for NLP tasks, particularly in text classification. TextCNN [29] represents a prominent application of CNNs in this domain, as depicted in its schematic diagram (Figure 3).
TextCNN utilizes convolutional layers to extract distinct features, applying multiple convolutional layers of various sizes. These extracted features are subsequently processed through a final linear layer to yield classification probabilities. A key aspect of TextCNN is its use of convolutional kernels of different sizes, aimed at capturing n-gram features within the text. The pooling layer, adept at managing variable sentence lengths, filters and selects pertinent features, akin to the feature engineering process in keyword extraction. x i R k means the k-dimensional word vector of the i-th word, and a n-length sentence is represented as Equation (8):
x 1 : n = x 1 x 2 x n
where ⊕ represents the concatenation of vectors, forming a matrix A with dimensions n × k . x i , i + j is defined to denote the concatenation from word i to word i + j . We utilize W R h × k to signify a convolutional kernel with a width equivalent to the word embedding dimension and a h height. This kernel operates on the matrix A, producing the feature c i :
c i = f ( W · x i : i + h 1 + b )
where f is the activation function, and b is the bias term. The feature set obtained through multiple convolution operations is denoted as c. For each set, we use max pooling c ^ = max { c } to obtain the feature related to the specific convolution kernel size. After concatenating these features, they are input into a fully connected layer, completing the ultimate output (Equation (10)).
c = [ c 1 , c 2 , , c n h + 1 ]

2.5.2. TextRNN

RNNs are crucial in modeling sequential data, and are especially effective in capturing long-range dependencies via their recurrent computational nature. An RNN language model assimilates past data and considers the relative positional relationship between words. We discuss an RNN model for classifying texts as presented in the top-left diagram of Figure 4.
Here, every input word is symbolized by Word2vec embeddings. These embedded word vectors are input into the RNN unit in sequence, with the output of each RNN unit (dimensionally aligned with the input vectors) fed into the next hidden layer. RNNs are characterized by parameter sharing among different units. The final hidden layer output is utilized for text label prediction.
As depicted in Figure 4, TextRNN is a common RNN module theoretically enabling the unit at time t for information access from all previous time steps. Nonetheless, one major challenge in RNNs is the issue of vanishing gradients during backpropagation. This occurs when the continuous multiplication of small derivatives leads to significantly diminished gradients, hindering the RNN’s ability to learn from dependencies over long ranges in sequences. LSTM units were introduced to mitigate this issue. LSTMs maintain an internal memory cell, updating and revealing its contents selectively, thereby better preserving information over longer sequences.
There are various LSTM variants; in our context, we use the nn.LSTM unit from PyTorch. The LSTM unit at time t is defined as a series of vectors with dimensions in R d : the input gate i t , forget gate f t , output gate o t , candidate memory g t , memory cell c t , and hidden state h t , i t , f t and ot are constrained within the range [0, 1]. The state transition formulas for LSTM are outlined in the lower diagram of Figure 4.
i t = σ ( W i i x t + b i i + W h i h t 1 + b h i )
f t = σ ( W i f x t + b i f + W h f h t 1 + b h f )
g t = tanh ( W i g x t + b i g + W h g h t 1 + b h g )
o t = σ ( W i o x t + b i o + W h o h t 1 + b h o )
c t = f t c t 1 + i t g t
h t = o t tanh ( c t )
where x t represents the input at time t, σ denotes the activation function of sigmoid, which constrains the three gate units’ values into the range [0, 1], and ⊙ denotes the Hadamard product.
During text categorization and similar tasks where subsequent time-step information is relevant, a popular choice is the bidirectional LSTM (biLSTM). Unlike standard LSTM, biLSTM processes data in both directions, making it obtain contextual information from past and future time steps. The bidirectional representation h t is formed by concatenating the forward h t and backward h t hidden states. Note that the dimensions of these hidden states in the two directions can differ. biLSTM is widely used for tasks requiring a comprehensive understanding of context.
In the TextRNN + Attention [30] and TextRCNN [31] models, an attention layer is added after the biLSTM layer, as depicted in the left part of Figure 5. The biLSTM layer output of the i-th word is h i = [ h i h i ] . The attention mechanism has shown impressive results in diverse utilizations, like question answering, machine translation, as well as speech recognition.
biLSTM layer output vectors form H = [ h 1 , h 2 , , , h n ] , where n denotes the sentence length. This symbolization, denoted by r, shows a weighted sum of these output vectors, where H R k × n , with k being the word vector dimension. The ultimate sentence representation is marked as h * . Then, softmax is utilized to estimate the label y ^ for sentence S based on the discrete set of classes Y. To prevent overfitting, dropout and L2 regularization are adopted, incorporating dropout in the embedding, biLSTM, and attention layers.
M = tanh ( H )
α = s o f t m a x ( w T M )
r = H α T
h * = tanh r
TextRCNN seeks to optimize space by concatenating all outputs from the biLSTM layer and using a layer of max pooling to compress them into an individual vector. This vector is then processed through a fully connected layer for dimension reduction, as shown in the left diagram of Figure 5.

2.5.3. Encoder Section of the Transformer

The Transformer architecture (Figure 6), initially proposed for machine translation tasks, represents a significant departure from traditional RNN and CNN structures. In the context of text classification, we exclusively utilize the Encoder part of the Transformer. The Transformer Encoder comprises multiple layers that share the same architecture but possess distinct parameter sets. Inputs to the Transformer are initialized with word vectors trained via Word2vec or with vectors that are randomly initialized.
The Transformer model, setting aside RNNs, processes sequences simultaneously. It incorporates positional embeddings into the initial word embeddings to maintain the sequential order of words. In this system, even and odd positions in the sequence utilize sine and cosine functions, respectively, as demonstrated in Equation (21). The dimensions of these positional embeddings align with the word embeddings, and their combination forms the input to the Encoder.
P E ( p o s , 2 i ) = sin ( p o s / 10000 ( 2 i / d m o d e l ) ) P E ( p o s , 2 i + 1 ) = cos ( p o s / 10000 ( 2 i / d m o d e l ) )
Within the Transformer, a mechanism of self-attention is utilized, generating the parameters Q , K , and V by multiplying the word embeddings with matrices initialized at random. The detailed mechanism has two features:
  • Parallel processing: The computation within self-attention operates independently, allowing for parallel processing, which speeds up computations.
  • Global information capture: The mechanism computes word relationships independently, treating the distance between words as uniformly one. This feature enables the mechanism to gather global information easily, achieving or exceeding the long-range information capture capabilities of RNNs.
The Transformer Encoder is composed of six layers, each including a multi-head self-attention layer and a fully connected layer. For similarity calculations, the Transformer uses a dot-product approach. However, when the value of K is substantial, the dot-product results can become excessively large, causing the softmax function’s output to tend toward 0 or 1.
To counteract this, a scaling factor is introduced by dk to normalize these dot-product outcomes, as indicated in Equation (22). Furthermore, the mechanism leverages several sets of Q, K, and V matrices, enabling the model to capture diverse information projections. The outcomes from these various heads are combined, as shown in Equation (23). The Encoder’s feed-forward layer consists of a fully connected layer with ReLU activation. To prevent overfitting, a dropout of 10% is applied following each sub-layer. The fully connected layer includes two linear transformations (Equation (24)). Additionally, residual connections (x + Sublayer(x)) and layer normalization (LayerNorm(x + Sublayer(x))) are employed, ensuring unique mean and variance for each sample in the LayerNorm.
Attention ( Q , K , V ) = softmax ( Q K T d k ) V MultiHead ( Q , K , V ) = Concat ( h e a d 1 , h e a d 2 , , h e a d h ) W O
where head i = Attention ( Q W i Q , K W i K , V W i V )
FFN ( x ) = max ( 0 , x W 1 + b 1 ) W 2 + b 2

2.6. biSAMNet

We introduce a new network design, biSAMNet, illustrated in Figure 7. This model combines a bidirectional recurrent framework for capturing contextual information and maintaining word order during text representation learning. It also concatenates the original word embeddings. Notably, biSAMNet employs chunk-max pooling for extracting key text segments. This pooling technique maintains the relative order of multiple local maxima features. While it does not retain precise positional details, it captures a general sense of position due to the initial division into chunks before selecting the maximum values. The network also incorporates the GELU activation function [32], adaptable to various learning rates. GELU, with its curvature at all points and non-monotonic nature, is more effective in approximating complex functions than traditional activation functions like error linear unit (ELU) and RELU.
The architecture of biSAMNet mainly consists of biLSTM, multi-head self-attention layers, and chunk-max pooling layers. For a given text x 1 : n with a length of n, the network first converts it into word vector representations through an embedding layer. It then processes these vectors using biLSTM to obtain bidirectional outputs at every time interval. At every step, the biLSTM output is combined with the corresponding word vector, creating a semantic vector. Specifically, for word x i , its semantic vector combines the left and right semantic vectors ( c l ( x i ) and c r ( x i ) ) with its word embedding vector e ( x i ) , as depicted in Equations (25)–(27) [31].
c l ( x i ) = f ( W l c l ( x i 1 ) + W s l e ( x i 1 ) )
c r ( x i ) = f ( W r c r ( x i + 1 ) + W s r e ( x i + 1 ) )
e * ( x i ) = [ c l ( x i ) e ( x i ) c r ( x i ) ]
Next, the concatenated vector is subjected to the GELU activation function (Equation (28) [32]), represented in Equation (29) when approximating GELU with the tanh function. This is followed by layer normalization, as shown in Equation (30), before the data proceeds to the multi-head self-attention layer.
GELU = x × Φ ( x )
GELU = 0.5 × x × ( 1 + tanh ( 2 π × ( x + 0.044715 × x 3 ) ) )
y = x E [ x ] Var [ x ] + ϵ × γ + β
Subsequently, biSAMNet employs a vertical max pooling layer to pinpoint the most significant features in every segment, enabling the network to autonomously determine the key features for text classification. The vertical max pooling layer, detailed in Equation (31), divides the vector into four parts, applies one-dimensional max pooling to each, and generates a 1 × 4 vector, which is flattened and input into a fully connected layer.
out N i , C j , k = max m = 0 , , kernel s ize 1 input N i , C j , stride × k + m

3. Results and Discussion

3.1. Definition of the Problem

This section clarifies the essential definitions used throughout the paper. A vessel trajectory, denoted by T, is denoted by a timestamped series of points sourced from AIS devices, that is, T = t 1 , t 2 , , t N , where t n = l a t n , l o n n , t i m e n , n [ 1 , 2 , , N ] . Here, n indicates the nth timestamp, and N represents the ship trajectory length. The components l a t n , l o n n , and t i m e n in t n represent longitude, latitude, and timestamp. Post encoding the grids, E = e 1 , e 2 , , e N , where e n [ 1 , 2 , , 868 ] , indicating the numerical representation of the embedded grid point. Applying the word embedding matrix, the input for the model becomes X = x 1 , x 2 , , x N , where x i R d and d represents the dimension of the embedding. Y = y 1 , y 2 , y 3 denotes the trajectory categories.
Equation (32) defines the cosine similarity between vector A and vector B.
s i m ( A , B ) = cos ( θ ) = A · B | A | | B | = i = 1 n A i × B i i = 1 n ( A i ) 2 × i = 1 n ( B i ) 2

3.2. Study Area

This paper focuses on the Taiwan Strait and its adjacent waters, spanning from 116.82° W to 119.81° E longitude and 23.06° S to 25.31° N latitude. It serves as a critical maritime transportation route for China’s coastal regions and the sole maritime direct route connecting Fujian and Taiwan. This region’s western waters, marked by numerous ports, intersecting shipping lanes, and intense commercial activities, form the ‘Maritime Silk Road’s central part. Nevertheless, the area is known for its challenging meteorological and oceanographic conditions, including hidden reefs and shallow areas, making it a historically risky navigation zone. With growing cross-strait shipping economies and developing ‘Maritime Silk Road’ initiative, the navigational complexity in the Taiwan Strait has increased significantly. Recent data indicate that about half of the global container ships traversed this strait last year. The traffic heat map of the Taiwan Strait region is depicted in the left panel of Figure 8, while the right panel illustrates the distribution of different categories of ship trajectories within a month. The region is divided into 868 uniformly sized grids, arranged in a grid of 28 rows and 31 columns. Each grid point corresponds to a specific area as shown in the left panel of Figure 9, and the numbering corresponds to the grids, as illustrated in the right panel.

3.3. Experimental Data

The experimental dataset, sourced from multiple origins over three years, comprised approximately 5 billion records. Employing the previously mentioned method, data were processed monthly, resulting in 1,476,109 records. Due to some paths being overly lengthy, a sliding window technique was used, yielding 4 million processed records. Word embedding training utilized the original data, while other experiments used this cleaned dataset. The classification experiment focused on the top five most common vessel types (fishing boats, bulk carrier, container ship, Liquid bulk carriers and oil tanker) and four ship length ranges (0–60 m, 60–120 m, 120–200 m, 200 m+) in the dataset. The experimental data are as shown in Table 3.

3.4. Experimental Settings

We divided the dataset into training, validation, and test sets in a 9:0.5:0.5 ratio. For monthly classification, the embedding dimension was set at 100, batch size at 1024, sentence length at 30, and the experiment ran for 100 epochs. Training ceased early if no improvement was observed after 10,000 batches. The Adam optimizer was used for optimization. In TextCNN, four convolutional kernel sizes (2, 3, 4, 5) each with 256 kernels were utilized. Three RNN models used LSTM units with 256 in the hidden layer and 2 layers. The Transformer model featured an embedding dimension of 100, 5 heads, and 6 stacked encoder layers for feature extraction. Final results were based on test set performance.
As for Word2vec, a window size of 5 was chosen, with the skip-gram model employing a negative sampling training approach.
Dimensionality tests explored embeddings of 1, 20, 50, and 100 dimensions in a 5-class classification experiment using the complete dataset.
In the ablation study, we employed 100-dimensional embeddings and conducted tests with both vectors trained by Word2vec and from random initialization. Using Word2vec embeddings, we additionally examined the effect of freezing the embedding layer during testing.

3.5. Assessment Indicators

This research focused on classifying ship paths, utilizing three key metrics: precision, recall, F1 score, and accuracy.
precision = T P T P + F P
recall = T P T P + F N
F 1 score = 2 × precision × recall precision + recall
accuracy = T P + T N T P + T N + F P + F N
Precision gauges the percentage of accurately classified instances via the model, whereas recall assesses the model’s ability to correctly determine all instances of a particular category. The F1 score, a weighted harmonic mean of precision and recall, is employed to gauge the effectiveness of the categorization model. These metrics were instrumental in assessing the performance of vessel trajectory categorization in our study.
In terms of the cosine similarity comparison, a different approach was adopted. A random sequence, denoted by x, was selected, and the top-k records with the greatest cosine similarity were identified. Records that belonged to the same category as x were considered correct. The top-k ratio, where k represents the number of records with the greatest cosine similarity, was calculated. For example, if x belongs to category A, and 3 out of the top 5 most similar records are also in category A, the top-5 ratio is 0.6. Similarly, if 7 out of the top 10 records are correct, the top-10 ratio is 0.7.
top - k = T r u e n u m b e r o f k k

3.6. Calculation Results of Cosine Similarity

To effectively evaluate the three methods, the study randomly chose 3000 unique vessel trajectories and computed three metrics: top-5, top-10, and top-20. The vector representation of each trajectory was determined by averaging the embeddings of all grid points along the path.
The outcomes, as illustrated in Table 4, indicate that using Word2vec-trained vectors significantly enhances accuracy. The one-hot method demonstrates lower efficacy across all metrics. There appears to be a notable correlation between Word2vec-trained vectors and ship types, which is particularly evident in the Sum-Average method. This could be because the Sum-Average approach effectively leverages the semantic and structural qualities of Word2vec vectors in integrating ship trajectory information. Overall, these results highlight the relative success of different methods in solving ship trajectory classification challenges, underscoring the value of Word2vec vectors in understanding and categorizing ship trajectories.

3.7. Path Compression Comparison

The Visvalingam–Wyatt algorithm has proven highly effective in simplifying path data, successfully reducing the data point count while preserving the path’s essential characteristics. To illustrate this, we selected a random vessel trajectory with 200 data points, with results shown in Figure 10. The trajectory underwent various levels of data reduction, retaining 80%, 60%, 40%, 20%, and 10% of the original points. Despite some data point removal, the fundamental route patterns remained intact. In practical applications, rather than adhering to a fixed data point retention ratio, we set a small triangle area threshold (e.g., 0.001) to dynamically determine the number of points to keep. This method intelligently adjusts the extent of data simplification according to the unique features of each trajectory, efficiently balancing feature preservation and data processing complexity.

3.8. Results of Data Classification for Different Models

In experiments with an embedding dimension of 100, biSAMNet stands out in neural network training. The performance of six models across three metrics is tabulated in Table 5, and a bar chart representation in the left part of Figure 11 further illustrates these findings.
It is noteworthy that, except for Transformer-based models, precision scores consistently exceed recall values in all models, suggesting a tendency towards cautious predictions. Traditional CNN and RNN models surpass the attention-based Transformer models in effectiveness. In particular, the convolutional TextCNN exhibits lower performance metrics compared to RNN-related models. Within the RNN category, adding an attention layer to biLSTM results in improved outcomes. The biSAMNet model, our contribution, showcases superior effectiveness compared to other evaluated models. The underperformance of Transformer models may be attributed to the attention mechanism being more suited to language models. It appears that attention mechanisms may not offer substantial benefits in direct classification predictions using an Encoder, or in processing data that are not specifically language-oriented.

3.9. Ablation Analysis and Tests in Various Dimensions

To assess the influence of Word2vec pre-trained models on various deep neural networks, we trained six models using the same dataset, each with an embedding dimension of 50. We experimented with three scenarios: unfreezing the embedding layer, freezing the pre-trained embedding layer, and using randomly initialized embeddings without freezing. The outcomes are summarized in Table 6. This section uses the ship type dataset.
In models other than TextCNN, the use of pre-trained layers, regardless of whether they are trainable or frozen, consistently improves model performance. The utilization of pre-trained word embeddings generally leads to at least a 1% performance enhancement, emphasizing the crucial role of pre-trained word embeddings in NLP tasks. However, TextCNN models perform better when initialized randomly, possibly due to the model’s forced utilization of n-grams. Regarding whether the pre-trained layers are frozen or trainable, there is no consistent trend in performance improvement. For all RNN-based models, freezing the pre-trained layers yields better results, while the impact of trainability is minor for other models. Performance discrepancies may be related to the architecture of other parts of the model and the nature of the task itself.
Although most models benefit from the use of pre-trained layers compared to random initialization, Transformer models struggle to converge under random initialization conditions. This research effectively confirms the significant role of pre-trained word embeddings in executing natural language processing tasks. These word embeddings, pre-trained on the entire ship trajectory dataset, successfully internalize rich geographical semantic information and deep semantic connections between grids. Thus, when introducing these pre-trained word embeddings into ship trajectory classification tasks, they significantly enhance the model’s ability to analyze and process information from each grid, ultimately improving the model’s classification performance.
Given a vocabulary size under 1000, as opposed to larger sizes in languages like Chinese or English, we also investigated the adequacy of embeddings below 100 dimensions in capturing semantic information. We conducted experiments with embeddings of 5, 10, 20, 50, and 100 dimensions (the last two on the basis of ablation studies), using the weighted F1 score as the evaluation metric.
The experimental results, as shown in Figure 11, are somewhat surprising in certain aspects. Both TextCNN and Transformer models exhibit high sensitivity to the dimensionality of embeddings. They perform poorly at lower dimensions but show significant improvement as the dimensionality increases. On the other hand, all three RNN models perform well, and the performance improvement is very limited once the dimension exceeds five. Our proposed model performs optimally and consistently across all dimension settings. These results indicate that RNN models can effectively utilize the information contained in lower-dimensional embeddings.

4. Conclusions

Herein, we processed AIS data using grid encoding, transforming the continuous information (latitude and longitude) into discrete grid sequences. The sequences were then approached as natural language, employing a Word2vec word embedding model to generate low-dimensional embeddings for every grid point. Our study introduced the biSAMNet model to classify vessel trajectories converted into grid sequences. This model’s performance was compared with several others, including TextCNN, biLSTM, LSTM with an attention layer, TextRCNN with max pooling, as well as a Transformer Encoder featuring an attention mechanism. The data for these experiments were sourced from the Taiwan Strait and collected over the past three years. Additionally, we created a five-class ship category dataset and a four-class ship length interval dataset using ship profiles.
The biSAMNet model demonstrates effective information extraction from grid sequences. Ablation studies were conducted to assess the influence of using Word2vec-trained embeddings in the model’s embedding layer. Results showed that pre-trained embedding layers, especially when frozen, remarkably improve the model’s performance. Additionally, it was noted that the attention layer has a limited effect on improving performance, while CNN models show average performance in this classification task due to their lack of inherent biases.
Future improvements to this research could address several areas. Firstly, it is worth noting that trajectory compression indeed leads to the loss of some information and may also transform two initially dissimilar trajectories into the same representation. To address this issue, one approach is to count the number of original points in each grid for every trajectory, which can then be transformed into a small-sized grayscale image. Subsequently, feature extraction and classification can be performed using techniques such as convolutional neural networks. This approach essentially processes the original trajectories from both sequential (textual) and spatial distribution (image) perspectives. Secondly, the sample imbalance caused by the specific maritime region’s uneven vessel distribution presents a challenge for multi-class classification. We experimented with a one-to-one random grid replacement technique, akin to the approach in a referenced study [33] where each grid corresponded to a Chinese character. However, this method proved less effective, potentially due to the larger number of grids (868) compared to the four protein bases in the reference study, resulting in a maximum F1 score of only 68.3%. Thirdly, as more data become available, retraining a language model specifically tailored to this application could be beneficial. Finally, expanding the developed methodology from the Taiwan Strait to global maritime regions presents an exciting avenue for further research and application.

Author Contributions

Conceptualization, Y.L. and Z.W.; methodology, Y.L. and Z.W.; software, Z.W.; validation, Y.L.; formal analysis, Y.L.; investigation, Y.L. and Z.W.; resources, Y.L. and Z.W.; data curation, Y.L.; writing—original draft preparation, Y.L.; writing—review and editing, Y.L. and Z.W.; visualization, Z.W.; supervision, Y.L. and Z.W.; project administration, Y.L.; funding acquisition, Y.L. All authors have read and agreed to the published version of the manuscript.

Funding

This research received no external funding.

Institutional Review Board Statement

Not applicable.

Informed Consent Statement

Not applicable.

Data Availability Statement

The data used to support the findings of this study are included within the article.

Conflicts of Interest

The authors declare no conflicts of interest.

References

  1. Xiao, X.; Shao, Z.; Pan, J.; Ji, X. Ship trajectory clustering model based on AIS data and its application. Navig. China 2015, 38, 82–86. [Google Scholar]
  2. Bilican, M.S.; Iris, Ç.; Karatas, M. A collaborative decision support framework for sustainable cargo composition in container shipping services. Ann. Oper. Res. 2024, 1–33. [Google Scholar] [CrossRef]
  3. Wu, B.; Tang, Y.; Yan, X.; Soares, C.G. Bayesian Network modelling for safety management of electric vehicles transported in RoPax ships. Reliab. Eng. Syst. Saf. 2021, 209, 107466. [Google Scholar] [CrossRef]
  4. Jiang, D.; Wu, B.; Cheng, Z.; Xue, J.; Van Gelder, P. Towards a probabilistic model for estimation of grounding accidents in fluctuating backwater zone of the Three Gorges Reservoir. Reliab. Eng. Syst. Saf. 2021, 205, 107239. [Google Scholar] [CrossRef]
  5. Yu, Y.; Chen, L.; Shu, Y.; Zhu, W. Evaluation model and management strategy for reducing pollution caused by ship collision in coastal waters. Ocean Coast. Manag. 2021, 203, 105446. [Google Scholar] [CrossRef]
  6. Gan, L.; Ye, B.; Huang, Z.; Xu, Y.; Chen, Q.; Shu, Y. Knowledge graph construction based on ship collision accident reports to improve maritime traffic safety. Ocean Coast. Manag. 2023, 240, 106660. [Google Scholar] [CrossRef]
  7. Shu, Y.; Zhu, Y.; Xu, F.; Gan, L.; Lee, P.T.W.; Yin, J.; Chen, J. Path planning for ships assisted by the icebreaker in ice-covered waters in the Northern Sea Route based on optimal control. Ocean Eng. 2023, 267, 113182. [Google Scholar] [CrossRef]
  8. Gan, L.; Yan, Z.; Zhang, L.; Liu, K.; Zheng, Y.; Zhou, C.; Shu, Y. Ship path planning based on safety potential field in inland rivers. Ocean Eng. 2022, 260, 111928. [Google Scholar] [CrossRef]
  9. Peel, D.; Good, N.M. A hidden Markov model approach for determining vessel activity from vessel monitoring system data. Can. J. Fish. Aquat. Sci. 2011, 68, 1252–1264. [Google Scholar] [CrossRef]
  10. Sousa, R.S.D.; Boukerche, A.; Loureiro, A.A. Vehicle trajectory similarity: Models, methods, and applications. ACM Comput. Surv. (CSUR) 2020, 53, 1–32. [Google Scholar] [CrossRef]
  11. Wang, J.; Zhu, C.; Zhou, Y.; Zhang, W. Vessel spatio-temporal knowledge discovery with AIS trajectories using co-clustering. J. Navig. 2017, 70, 1383–1400. [Google Scholar] [CrossRef]
  12. Chen, S.; Lin, W.; Zeng, C.; Liu, B.; Serres, A.; Li, S. Mapping the fishing intensity in the coastal waters off Guangdong province, China through AIS data. Water Biol. Secur. 2023, 2, 100090. [Google Scholar] [CrossRef]
  13. Sheng, K.; Liu, Z.; Zhou, D.; He, A.; Feng, C. Research on ship classification based on trajectory features. J. Navig. 2018, 71, 100–116. [Google Scholar] [CrossRef]
  14. Pallotta, G.; Horn, S.; Braca, P.; Bryan, K. Context-enhanced vessel prediction based on Ornstein-Uhlenbeck processes using historical AIS traffic patterns: Real-world experimental results. In Proceedings of the 17th International Conference on Information Fusion (FUSION), Salamanca, Spain, 7–10 July 2014; IEEE: Piscataway, NJ, USA, 2014; pp. 1–7. [Google Scholar]
  15. Bai, X.; Cheng, L.; Iris, Ç. Data-driven financial and operational risk management: Empirical evidence from the global tramp shipping industry. Transp. Res. Part E Logist. Transp. Rev. 2022, 158, 102617. [Google Scholar] [CrossRef]
  16. Wu, J.; Wu, C.; Liu, W.; Guo, J. Automatic detection and restoration algorithm for trajectory anomalies of ship AIS. Navig. China 2017, 40, 8–12. [Google Scholar]
  17. Bengio, Y.; Ducharme, R.; Vincent, P. A neural probabilistic language model. Adv. Neural Inf. Process. Syst. 2000, 13, 932–938. [Google Scholar]
  18. Mikolov, T.; Chen, K.; Corrado, G.; Dean, J. Efficient estimation of word representations in vector space. arXiv 2013, arXiv:1301.3781. [Google Scholar]
  19. Le, Q.; Mikolov, T. Distributed representations of sentences and documents. In Proceedings of the International Conference on Machine Learning, Beijing, China, 22–24 June 2014; PMLR: New York, NY, USA, 2014; pp. 1188–1196. [Google Scholar]
  20. Sarzynska-Wawer, J.; Wawer, A.; Pawlak, A.; Szymanowska, J.; Stefaniak, I.; Jarkiewicz, M.; Okruszek, L. Detecting formal thought disorder by deep contextualized word representations. Psychiatry Res. 2021, 304, 114135. [Google Scholar] [CrossRef] [PubMed]
  21. Rajpurkar, P.; Zhang, J.; Lopyrev, K.; Liang, P. Squad: 100,000+ questions for machine comprehension of text. arXiv 2016, arXiv:1606.05250. [Google Scholar]
  22. Devlin, J.; Chang, M.W.; Lee, K.; Toutanova, K. Bert: Pre-training of deep bidirectional transformers for language understanding. arXiv 2018, arXiv:1810.04805. [Google Scholar]
  23. Vaswani, A.; Shazeer, N.; Parmar, N.; Uszkoreit, J.; Jones, L.; Gomez, A.N.; Kaiser, Ł.; Polosukhin, I. Attention is all you need. Adv. Neural Inf. Process. Syst. 2017, 30, 5998–6008. [Google Scholar]
  24. Yang, Z.; Dai, Z.; Yang, Y.; Carbonell, J.; Salakhutdinov, R.R.; Le, Q.V. Xlnet: Generalized autoregressive pretraining for language understanding. Adv. Neural Inf. Process. Syst. 2019, 32, 5753–5763. [Google Scholar]
  25. Liu, Y.; Ott, M.; Goyal, N.; Du, J.; Joshi, M.; Chen, D.; Levy, O.; Lewis, M.; Zettlemoyer, L.; Stoyanov, V. Roberta: A robustly optimized bert pretraining approach. arXiv 2019, arXiv:1907.11692. [Google Scholar]
  26. Raffel, C.; Shazeer, N.; Roberts, A.; Lee, K.; Narang, S.; Matena, M.; Zhou, Y.; Li, W.; Liu, P.J. Exploring the limits of transfer learning with a unified text-to-text transformer. J. Mach. Learn. Res. 2020, 21, 5485–5551. [Google Scholar]
  27. Mikolov, T.; Sutskever, I.; Chen, K.; Corrado, G.S.; Dean, J. Distributed representations of words and phrases and their compositionality. Adv. Neural Inf. Process. Syst. 2013, 26. [Google Scholar]
  28. Zhang, Y.; Zheng, X.; Helbich, M.; Chen, N.; Chen, Z. City2vec: Urban knowledge discovery based on population mobile network. Sustain. Cities Soc. 2022, 85, 104000. [Google Scholar] [CrossRef]
  29. Zhang, Y.; Wallace, B. A sensitivity analysis of (and practitioners’ guide to) convolutional neural networks for sentence classification. arXiv 2015, arXiv:1510.03820. [Google Scholar]
  30. Zhou, P.; Shi, W.; Tian, J.; Qi, Z.; Li, B.; Hao, H.; Xu, B. Attention-based bidirectional long short-term memory networks for relation classification. In Proceedings of the 54th Annual Meeting of the Association for Computational Linguistics (Volume 2: Short Papers), Berlin, Germany, 7–12 August 2016; pp. 207–212. [Google Scholar]
  31. Lai, S.; Xu, L.; Liu, K.; Zhao, J. Recurrent convolutional neural networks for text classification. In Proceedings of the AAAI Conference on Artificial Intelligence, Austin, TX, USA, 25–30 January 2015; Volume 29. [Google Scholar]
  32. Hendrycks, D.; Gimpel, K. Gaussian error linear units (gelus). arXiv 2016, arXiv:1606.08415. [Google Scholar]
  33. Kao, W.T.; Lee, H.y. Is BERT a Cross-Disciplinary Knowledge Learner? A Surprising Finding of Pre-trained Models’ Transferability. arXiv 2021, arXiv:2103.07162. [Google Scholar]
Figure 1. Model framework.
Figure 1. Model framework.
Jmse 12 00868 g001
Figure 2. Data processing.
Figure 2. Data processing.
Jmse 12 00868 g002
Figure 3. TextCNN architecture.
Figure 3. TextCNN architecture.
Jmse 12 00868 g003
Figure 4. TextRNN architecture.
Figure 4. TextRNN architecture.
Jmse 12 00868 g004
Figure 5. TextRNN_Attention and TextRCNN architectures.
Figure 5. TextRNN_Attention and TextRCNN architectures.
Jmse 12 00868 g005
Figure 6. Overall encoder architecture.
Figure 6. Overall encoder architecture.
Jmse 12 00868 g006
Figure 7. biSAMNet architecture.
Figure 7. biSAMNet architecture.
Jmse 12 00868 g007
Figure 8. Chart of shipping near the Taiwan Strait and its gridding.
Figure 8. Chart of shipping near the Taiwan Strait and its gridding.
Jmse 12 00868 g008
Figure 9. Map of grid regions and corresponding numbers.
Figure 9. Map of grid regions and corresponding numbers.
Jmse 12 00868 g009
Figure 10. Visualization results of preserving different scaled points.
Figure 10. Visualization results of preserving different scaled points.
Jmse 12 00868 g010
Figure 11. (A) Bar chart representation of preserving different scaled points. (B) Comparing different models for F1 scores in different dimensions.
Figure 11. (A) Bar chart representation of preserving different scaled points. (B) Comparing different models for F1 scores in different dimensions.
Jmse 12 00868 g011
Table 1. Raw data format.
Table 1. Raw data format.
MMSITimeLonLat
7030113051688140800121.03990727.072142
8057013571688140807121.07106727.229082
Table 2. Post-processing data format.
Table 2. Post-processing data format.
MMSIAllRouteShipType
200011305632|662|631|599|600|570|601|632|633|634ocean liner
218820000866|833|736|575|573|542|572|541|540|540|476|381|188|188cargo ship
211829000651|588|432|401|308|184|184|93|31|30|28|27|94|319|382|478|509|540|540|599|600|570|570|540|540|508Null
Table 3. Overall data distribution.
Table 3. Overall data distribution.
Vessel TypeNumber of ShipsProportions
Unknown57741239.12%
Fishing boats31837621.57%
Bulk carrier24033716.29%
Other ships16752411.35%
Container ship768645.21%
Liquid bulk carriers366122.48%
Oil tanker327902.22%
Passenger ship107590.73%
0–60 m35023543.40%
60–120 m14281117.70%
120–200 m18891823.41%
200 m+12486111.35%
Table 4. Results of 3000 experiments with different methods.
Table 4. Results of 3000 experiments with different methods.
MethodTop-5Top-10Top-20
One-hot0.8140.7130.693
Word embedding vector averaging0.8390.7500.775
TF-IDF0.8350.7530.770
Table 5. Experimental results of all data categories.
Table 5. Experimental results of all data categories.
Ship TypesShip Lengths
MethodsPrecisionRecallF1-ScoreAccuracyPrecisionRecallF1-ScoreAccuracy
TextCNN0.93970.87980.90630.93820.91730.90550.91090.9236
TextRNN0.94790.89590.91940.94720.93200.92060.92590.9367
TextRNN_Attention0.95740.89870.92270.95000.93860.92060.92950.9397
TextRCNN0.94300.89280.91540.94430.93060.92690.92870.9388
Transformer0.86830.79750.82560.89630.87710.87570.87630.8930
biSAMNet0.95330.90090.92440.95030.94360.92720.93470.9455
Table 6. Impact of using pre-trained vectors in the embedding layer on the results.Embedded: A: Random initialization, B: Trainable pre-training layer, C: freeze pre-training layer.
Table 6. Impact of using pre-trained vectors in the embedding layer on the results.Embedded: A: Random initialization, B: Trainable pre-training layer, C: freeze pre-training layer.
MethodEmbeddedPrecisionRecallF1-Score
TextCNNA0.93550.93500.9341
B0.91570.91550.9135
C0.91020.91000.9071
biLSTMA0.94820.94730.9467
B0.93600.93570.9346
C0.94940.94880.9482
biLSTM+AttentionA0.94750.94670.9462
B0.94430.94360.9429
C0.95260.95180.9513
TextRCNNA0.94780.94740.9468
B0.93900.93890.9382
C0.94820.94760.9470
TransformerA0.37610.51290.4338
B0.81180.82110.8104
C0.90710.90780.9062
biSAMNetA0.94810.94750.9469
B0.95100.95040.9498
C0.95160.95090.9504
Disclaimer/Publisher’s Note: The statements, opinions and data contained in all publications are solely those of the individual author(s) and contributor(s) and not of MDPI and/or the editor(s). MDPI and/or the editor(s) disclaim responsibility for any injury to people or property resulting from any ideas, methods, instructions or products referred to in the content.

Share and Cite

MDPI and ACS Style

Li, Y.; Wang, Z. biSAMNet: A Novel Approach in Maritime Data Completion Using Deep Learning and NLP Techniques. J. Mar. Sci. Eng. 2024, 12, 868. https://doi.org/10.3390/jmse12060868

AMA Style

Li Y, Wang Z. biSAMNet: A Novel Approach in Maritime Data Completion Using Deep Learning and NLP Techniques. Journal of Marine Science and Engineering. 2024; 12(6):868. https://doi.org/10.3390/jmse12060868

Chicago/Turabian Style

Li, Yong, and Zhishan Wang. 2024. "biSAMNet: A Novel Approach in Maritime Data Completion Using Deep Learning and NLP Techniques" Journal of Marine Science and Engineering 12, no. 6: 868. https://doi.org/10.3390/jmse12060868

APA Style

Li, Y., & Wang, Z. (2024). biSAMNet: A Novel Approach in Maritime Data Completion Using Deep Learning and NLP Techniques. Journal of Marine Science and Engineering, 12(6), 868. https://doi.org/10.3390/jmse12060868

Note that from the first issue of 2016, this journal uses article numbers instead of page numbers. See further details here.

Article Metrics

Back to TopTop