An Out-of-Plane Bending Fatigue Assessment Approach for Offshore Mooring Chains Considering the Real-Time Updating of Interlink Bending Stiffness
Abstract
:1. Introduction
2. The Model for a Semi-Submersible Platform
2.1. The Floating Platform and Mooring System
2.2. Hydrodynamic Parameters
2.3. Environment Conditions
2.4. Finite-Element Model
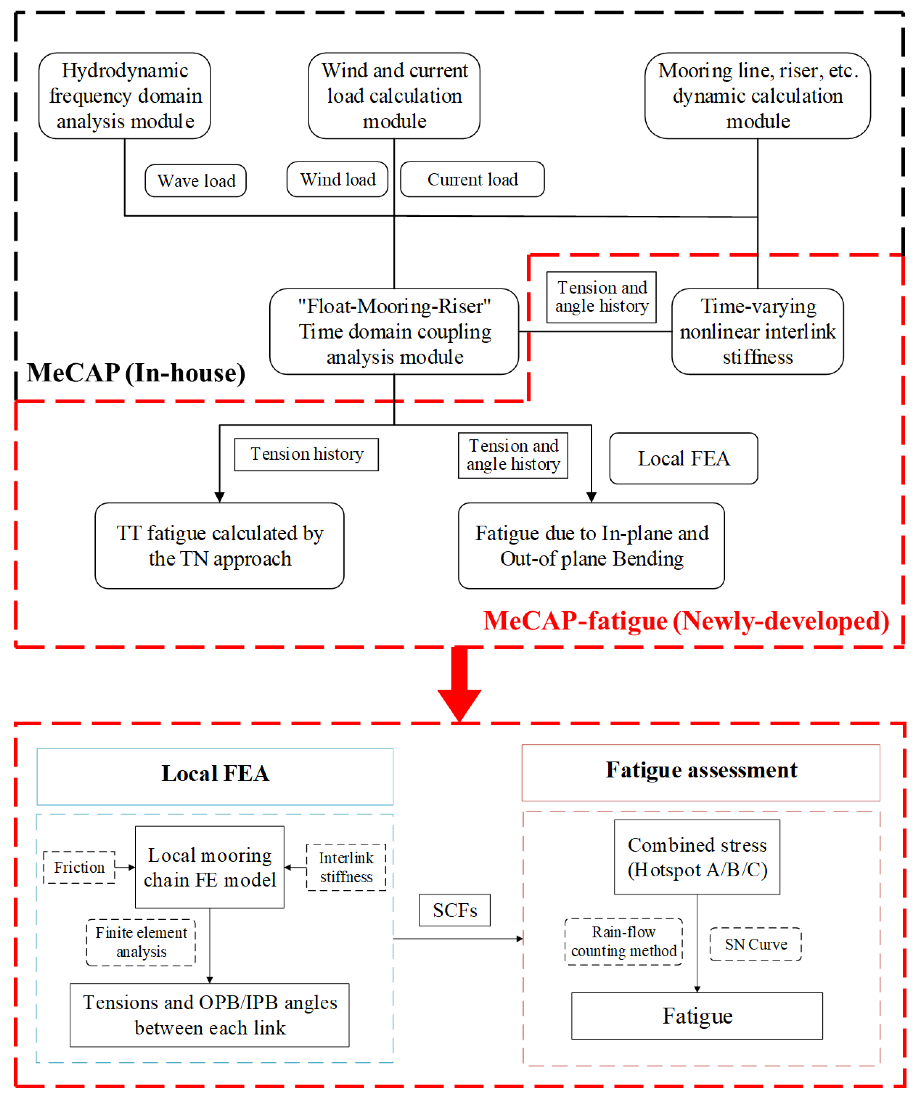
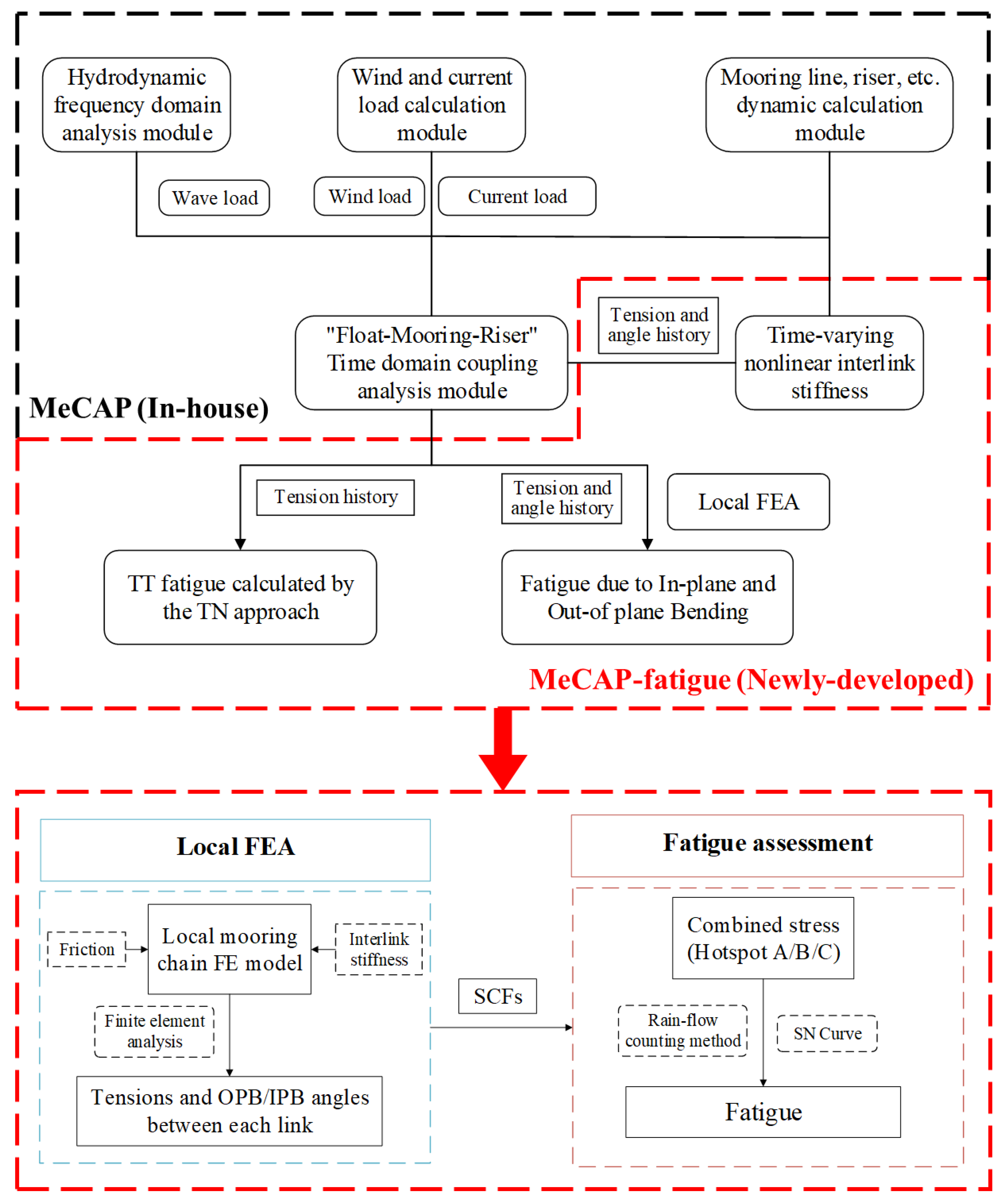
3. Implementation and Validation of MeCAP-Fatigue
3.1. MeCAP-Fatigue for TT and OPB Combined Fatigue Assessment
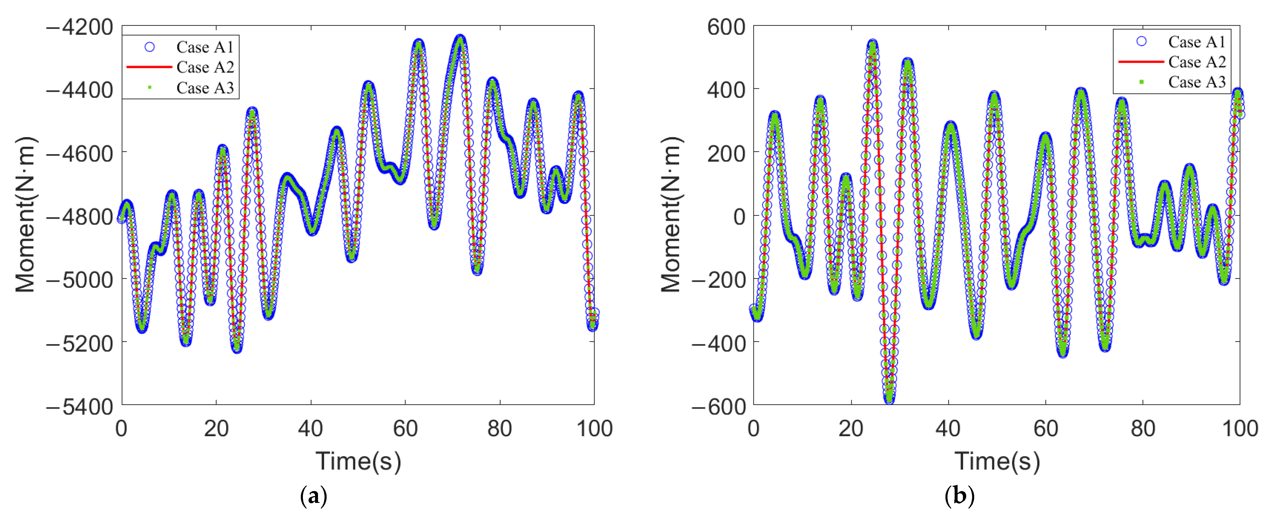
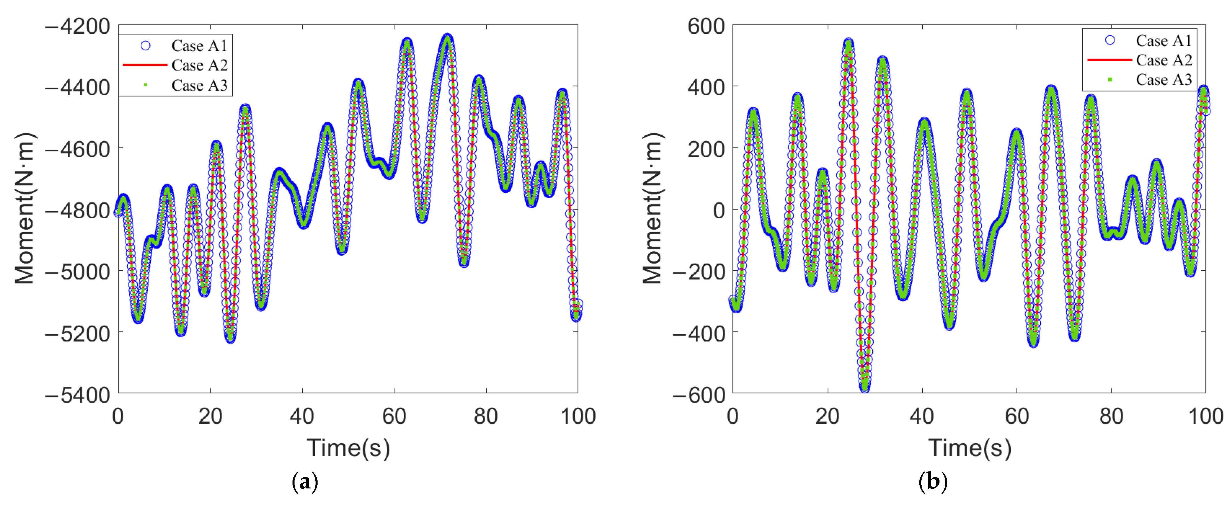
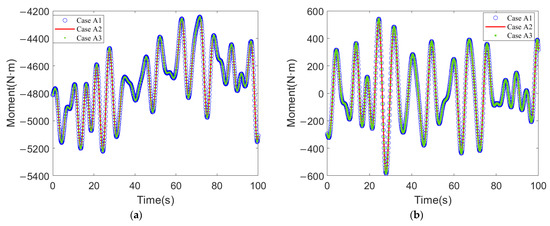
3.2. Validation of the MeCAP Code
3.3. Real-Time Updating Approach for Interlink Bending Stiffness in MeCAP
4. Numerical Implementation
4.1. Main Procedure for OPB Combined Fatigue Assessment
4.2. Time-Step Selection Principle
4.3. Extraction and Computation of Interlink Angles
4.4. Combined Stress and Fatigue Damage
4.4.1. Stress Concentration Factors (SCFs)
4.4.2. Combined Stress
4.4.3. S-N Curve for Combined Fatigue
5. Results and Discussion
5.1. Effect of Interlink Stiffness on the Fatigue
5.1.1. Comparison of Zero and Time-Varying Interlink Stiffness
5.1.2. Constant Interlink Stiffness and Time-Varying Interlink Stiffness
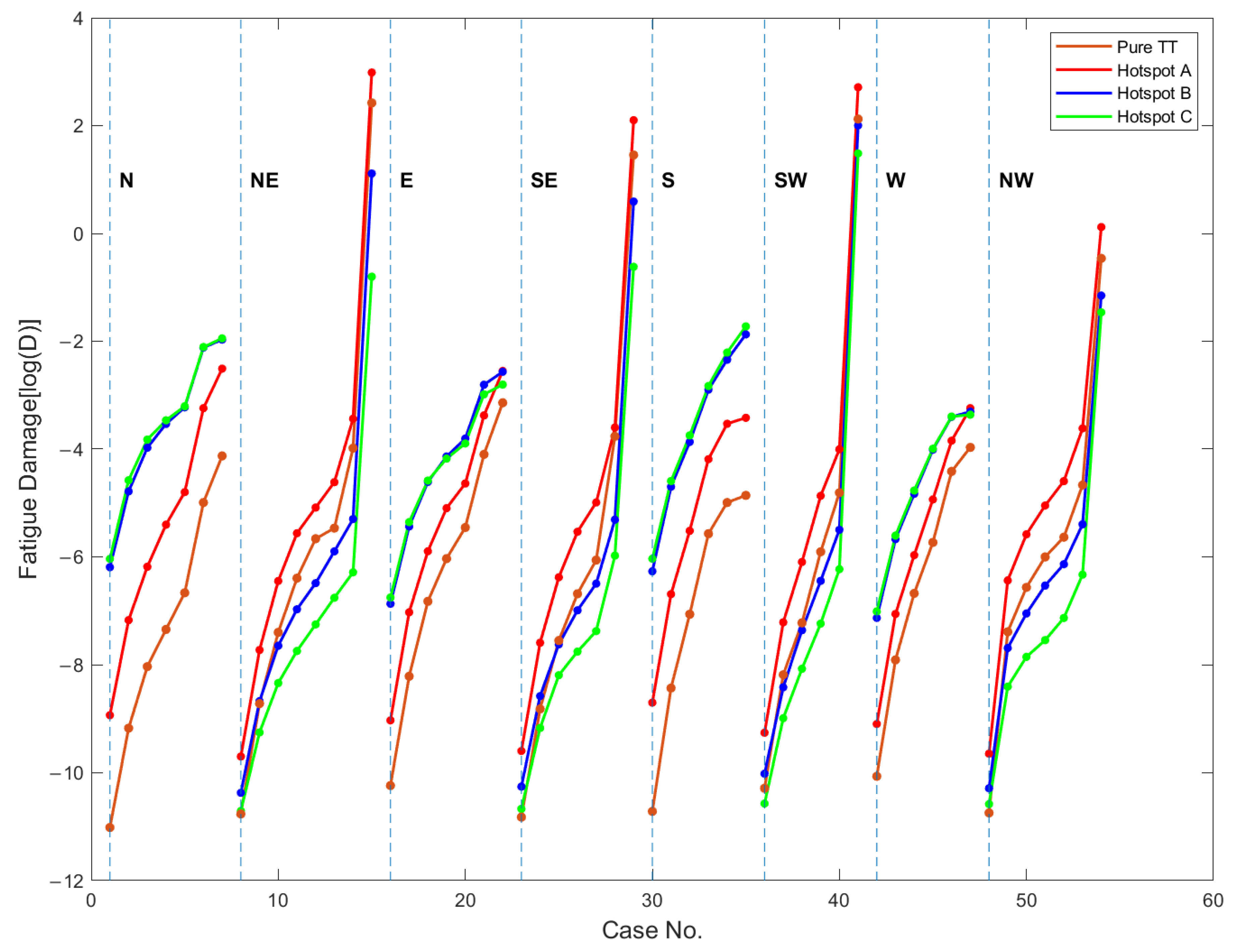
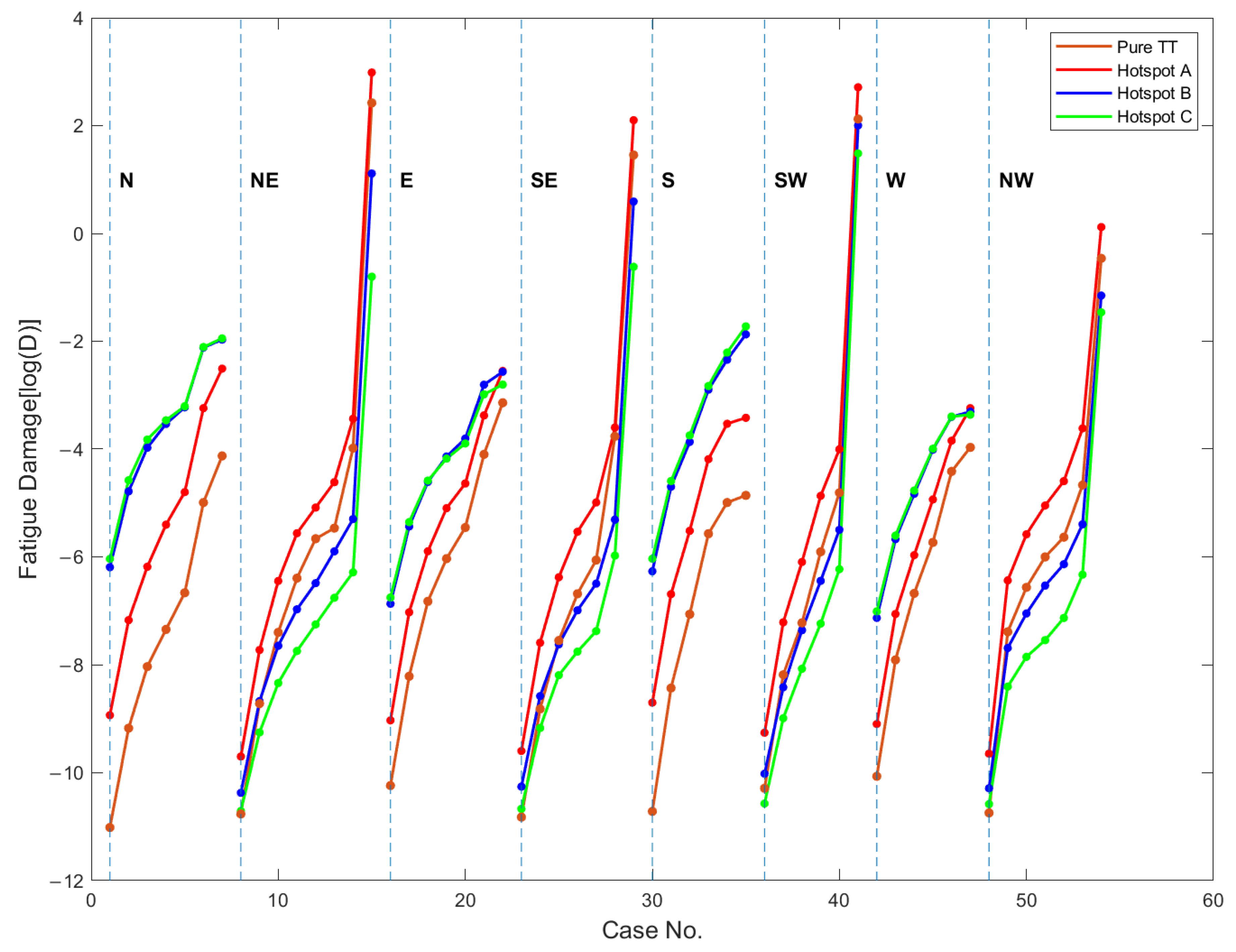
5.2. Discussion on Pure TT Fatigue and Combined Fatigue Damage
5.3. Influence of Wind and Current on the Fatigue
6. Conclusions
Author Contributions
Funding
Institutional Review Board Statement
Informed Consent Statement
Data Availability Statement
Conflicts of Interest
Appendix A
| Case No. | Direction | Hs (m) | Tp (s) | WS 1 h (m/s) | Vc Surf (m/s) | Probability |
|---|---|---|---|---|---|---|
| 1 | NN | 1.5 | 7.7 | 6.5 | 0.38 | 0.77320% |
| 2 | NN | 2.5 | 8.8 | 8.9 | 0.49 | 0.28073% |
| 3 | NN | 3.5 | 9.5 | 11.4 | 0.6 | 0.15456% |
| 4 | NN | 4.5 | 10.1 | 13.8 | 0.71 | 0.07473% |
| 5 | NN | 5.5 | 10.6 | 16.2 | 0.82 | 0.02146% |
| 6 | NN | 8.5 | 11.5 | 28 | 1.1 | 0.00056% |
| 7 | NN | 12 | 13.5 | 35.2 | 1.43 | 0.00008% |
| 8 | NE | 1.5 | 7.7 | 6.5 | 0.38 | 19.20280% |
| 9 | NE | 2.5 | 8.8 | 8.9 | 0.49 | 7.04573% |
| 10 | NE | 3.5 | 9.5 | 11.4 | 0.6 | 3.90135% |
| 11 | NE | 4.5 | 10.1 | 13.8 | 0.71 | 1.86217% |
| 12 | NE | 5.5 | 10.6 | 16.2 | 0.82 | 0.48021% |
| 13 | NE | 6.5 | 11.1 | 18.6 | 0.93 | 0.05442% |
| 14 | NE | 8.5 | 11.5 | 28 | 1.1 | 0.01412% |
| 15 | NE | 12 | 13.5 | 35.2 | 1.43 | 0.00209% |
| 16 | EE | 1.5 | 7.7 | 6.5 | 0.38 | 12.83061% |
| 17 | EE | 2.5 | 8.8 | 8.9 | 0.49 | 4.65853% |
| 18 | EE | 3.5 | 9.5 | 11.4 | 0.6 | 2.56466% |
| 19 | EE | 4.5 | 10.1 | 13.8 | 0.71 | 1.24004% |
| 20 | EE | 5.5 | 10.6 | 16.2 | 0.82 | 0.31977% |
| 21 | EE | 8.5 | 11.5 | 28 | 1.1 | 0.04491% |
| 22 | EE | 12 | 13.5 | 37.9 | 1.57 | 0.00213% |
| 23 | SE | 1.5 | 7.7 | 6.5 | 0.38 | 8.13501% |
| 24 | SE | 2.5 | 8.8 | 8.9 | 0.49 | 2.95365% |
| 25 | SE | 3.5 | 9.5 | 11.4 | 0.6 | 1.62608% |
| 26 | SE | 4.5 | 10.1 | 13.8 | 0.71 | 0.78622% |
| 27 | SE | 5.5 | 10.6 | 16.2 | 0.82 | 0.20274% |
| 28 | SE | 8.5 | 11.5 | 28 | 1.1 | 0.02846% |
| 29 | SE | 12 | 13.5 | 37.9 | 1.57 | 0.00135% |
| 30 | SS | 1.5 | 7.7 | 6.5 | 0.38 | 14.68679% |
| 31 | SS | 2.5 | 8.8 | 8.9 | 0.49 | 5.33247% |
| 32 | SS | 3.5 | 9.5 | 11.4 | 0.6 | 2.93569% |
| 33 | SS | 5.5 | 10.6 | 16.2 | 0.82 | 1.78547% |
| 34 | SS | 8.5 | 11.5 | 28 | 1.1 | 0.05140% |
| 35 | SS | 12 | 13.5 | 37.9 | 1.57 | 0.00243% |
| 36 | SW | 1.5 | 7.7 | 6.5 | 0.38 | 2.04144% |
| 37 | SW | 2.5 | 8.8 | 8.9 | 0.49 | 0.74120% |
| 38 | SW | 3.5 | 9.5 | 11.4 | 0.6 | 0.40805% |
| 39 | SW | 5.5 | 10.6 | 16.2 | 0.82 | 0.24817% |
| 40 | SW | 8.5 | 11.5 | 28 | 1.1 | 0.00713% |
| 41 | SW | 12 | 13.5 | 35.2 | 1.43 | 0.00034% |
| 42 | WW | 1.5 | 7.7 | 6.5 | 0.38 | 1.27450% |
| 43 | WW | 2.5 | 8.8 | 8.9 | 0.49 | 0.46275% |
| 44 | WW | 3.5 | 9.5 | 11.4 | 0.6 | 0.25476% |
| 45 | WW | 5.5 | 10.6 | 16.2 | 0.82 | 0.15494% |
| 46 | WW | 8.5 | 11.5 | 28 | 1.1 | 0.00447% |
| 47 | WW | 12 | 13.5 | 35.2 | 1.43 | 0.00021% |
| 48 | NW | 1.5 | 7.7 | 6.5 | 0.38 | 0.20461% |
| 49 | NW | 3.5 | 9.5 | 11.4 | 0.6 | 0.11518% |
| 50 | NW | 4.5 | 10.1 | 13.8 | 0.71 | 0.01978% |
| 51 | NW | 5.5 | 10.6 | 16.2 | 0.82 | 0.00509% |
| 52 | NW | 6.5 | 11.1 | 18.6 | 0.93 | 0.00059% |
| 53 | NW | 8.5 | 11.5 | 28 | 1.1 | 0.00014% |
| 54 | NW | 12 | 13.5 | 35.2 | 1.43 | 0.00003% |
Appendix B
| Case 8 | Case 12 | Case 15 | Case 36 | Case 39 | Case 41 | ||
|---|---|---|---|---|---|---|---|
| Environment | Hs (m) | 1.5 | 5.5 | 12 | 1.5 | 5.5 | 12 |
| Dir | NE | NE | NE | SW | SW | SW | |
| TT | Zero stiffness | 1.95 × 10−5 | 3.13 × 10−3 | 8.32 × 100 | 3.30 × 10−5 | 2.73 × 10−3 | 9.60 × 100 |
| Time-varying stiffness | 1.95 × 10−5 | 3.13 × 10−3 | 8.37 × 100 | 3.27 × 10−5 | 2.69 × 10−3 | 9.58 × 100 | |
| Difference | 0.16% | 0.07% | −0.50% | 0.87% | 1.35% | 0.23% | |
| Hotspot A | Zero stiffness | 6.22 × 10−5 | 6.25 × 10−3 | 1.97 × 101 | 9.58 × 10−5 | 7.78 × 10−3 | 1.48 × 101 |
| Time-varying stiffness | 6.10 × 10−5 | 6.19 × 10−3 | 1.98 × 101 | 9.49 × 10−5 | 7.69 × 10−3 | 1.51 × 101 | |
| Difference | 1.92% | 1.02% | −0.50% | 0.96% | 1.10% | −1.87% | |
| Hotspot B | Zero stiffness | 4.15 × 10−5 | 1.35 × 10−3 | 3.12 × 100 | 6.45 × 10−5 | 1.80 × 10−3 | 9.04 × 100 |
| Time-varying stiffness | 3.13 × 10−5 | 1.52 × 10−3 | 3.04 × 100 | 4.47 × 10−5 | 1.59 × 10−3 | 7.41 × 100 | |
| Difference | 32.27% | −11.59% | 2.68% | 44.46% | 13.10% | 22.09% | |
| Hotspot C | Zero stiffness | 3.08 × 10−5 | 6.18 × 10−4 | 4.69 × 10−1 | 4.02 × 10−5 | 8.97 × 10−4 | 8.38 × 100 |
| Time-varying stiffness | 2.23 × 10−5 | 7.08 × 10−4 | 4.48 × 10−1 | 2.57 × 10−5 | 7.18 × 10−4 | 4.42 × 100 | |
| Difference | 37.98% | −12.69% | 4.58% | 56.63% | 24.89% | 89.84% |
| Case 8 | Case 12 | Case 15 | Case 36 | Case 39 | Case 41 | ||
|---|---|---|---|---|---|---|---|
| Environment | Hs (m) | 1.5 | 5.5 | 12 | 1.5 | 5.5 | 12 |
| Dir | NE | NE | NE | SW | SW | SW | |
| TT | Constant stiffness | 1.95 × 10−5 | 3.13 × 10−3 | 8.44 × 100 | 3.27 × 10−5 | 2.69 × 10−3 | 9.57 × 100 |
| Time-varying stiffness | 1.95 × 10−5 | 3.13 × 10−3 | 8.37 × 100 | 3.27 × 10−5 | 2.69 × 10−3 | 9.58 × 100 | |
| Difference | −0.01% | 0.04% | 0.90% | −0.05% | −0.05% | −0.05% | |
| Hotspot A | Constant stiffness | 6.12 × 10−5 | 6.46 × 10−3 | 1.47 × 101 | 9.46 × 10−5 | 7.70 × 10−3 | 1.44 × 101 |
| Time-varying stiffness | 6.10 × 10−5 | 6.19 × 10−3 | 1.98 × 101 | 9.49 × 10−5 | 7.69 × 10−3 | 1.51 × 101 | |
| Difference | 0.19% | 4.43% | −25.88% | −0.34% | 0.14% | −4.20% | |
| Hotspot B | Constant stiffness | 3.10 × 10−5 | 1.54 × 10−3 | 2.31 × 100 | 4.54 × 10−5 | 1.50 × 10−3 | 7.81 × 100 |
| Time-varying stiffness | 3.13 × 10−5 | 1.52 × 10−3 | 3.04 × 100 | 4.47 × 10−5 | 1.59 × 10−3 | 7.41 × 100 | |
| Difference | −1.16% | 1.44% | −24.15% | 1.55% | −5.48% | 5.43% | |
| Hotspot C | Constant stiffness | 2.27 × 10−5 | 7.66 × 10−4 | 4.02 × 10−1 | 2.63 × 10−5 | 6.91 × 10−4 | 4.65 × 100 |
| Time-varying stiffness | 2.23 × 10−5 | 7.08 × 10−4 | 4.48 × 10−1 | 2.57 × 10−5 | 7.18 × 10−4 | 4.42 × 100 | |
| Difference | 1.70% | 8.22% | −10.23% | 2.48% | −3.74% | 5.23% |
Appendix C
| Case | TT | Hotspot A | Hotspot B | Hotspot C |
|---|---|---|---|---|
| 1 | 1.27 × 10−7 | 1.02 × 10−6 | 1.58 × 10−5 | 1.85 × 10−5 |
| 2 | 2.90 × 10−7 | 2.15 × 10−6 | 2.35 × 10−5 | 2.88 × 10−5 |
| 3 | 5.00 × 10−7 | 3.19 × 10−6 | 2.91 × 10−5 | 3.37 × 10−5 |
| 4 | 4.82 × 10−7 | 3.37 × 10−6 | 2.18 × 10−5 | 2.33 × 10−5 |
| 5 | 2.73 × 10−7 | 1.77 × 10−6 | 8.53 × 10−6 | 8.69 × 10−6 |
| 6 | 3.80 × 10−8 | 2.19 × 10−7 | 6.73 × 10−7 | 6.81 × 10−7 |
| 7 | 1.29 × 10−8 | 6.51 × 10−8 | 1.12 × 10−7 | 1.14 × 10−7 |
| 8 | 4.06 × 10−6 | 1.17 × 10−5 | 6.02 × 10−6 | 4.29 × 10−6 |
| 9 | 1.15 × 10−5 | 3.10 × 10−5 | 1.20 × 10−5 | 6.72 × 10−6 |
| 10 | 2.38 × 10−5 | 6.18 × 10−5 | 1.86 × 10−5 | 9.31 × 10−6 |
| 11 | 3.11 × 10−5 | 7.15 × 10−5 | 1.74 × 10−5 | 8.05 × 10−6 |
| 12 | 1.67 × 10−5 | 2.97 × 10−5 | 7.31 × 10−6 | 3.40 × 10−6 |
| 13 | 2.30 × 10−6 | 5.39 × 10−6 | 1.49 × 10−6 | 6.32 × 10−7 |
| 14 | 2.63 × 10−6 | 4.54 × 10−6 | 7.06 × 10−7 | 2.63 × 10−7 |
| 15 | 2.35 × 10−4 | 4.14 × 10−4 | 6.35 × 10−5 | 9.37 × 10−6 |
| 16 | 4.60 × 10−6 | 1.53 × 10−5 | 1.33 × 10−4 | 1.49 × 10−4 |
| 17 | 1.26 × 10−5 | 4.13 × 10−5 | 2.03 × 10−4 | 2.20 × 10−4 |
| 18 | 2.78 × 10−5 | 7.05 × 10−5 | 2.55 × 10−4 | 2.62 × 10−4 |
| 19 | 2.98 × 10−5 | 7.59 × 10−5 | 1.98 × 10−4 | 1.90 × 10−4 |
| 20 | 1.37 × 10−5 | 3.09 × 10−5 | 7.12 × 10−5 | 6.50 × 10−5 |
| 21 | 7.45 × 10−6 | 1.53 × 10−5 | 2.71 × 10−5 | 2.27 × 10−5 |
| 22 | 9.21 × 10−7 | 1.66 × 10−6 | 1.64 × 10−6 | 1.29 × 10−6 |
| 23 | 1.62 × 10−6 | 5.51 × 10−6 | 2.86 × 10−6 | 1.89 × 10−6 |
| 24 | 4.36 × 10−6 | 1.49 × 10−5 | 5.53 × 10−6 | 3.06 × 10−6 |
| 25 | 8.53 × 10−6 | 2.76 × 10−5 | 7.96 × 10−6 | 4.49 × 10−6 |
| 26 | 9.83 × 10−6 | 3.10 × 10−5 | 7.23 × 10−6 | 3.36 × 10−6 |
| 27 | 4.74 × 10−6 | 1.38 × 10−5 | 3.06 × 10−6 | 1.27 × 10−6 |
| 28 | 6.59 × 10−6 | 7.77 × 10−6 | 1.41 × 10−6 | 7.22 × 10−7 |
| 29 | 5.78 × 10−5 | 1.10 × 10−4 | 2.44 × 10−5 | 7.27 × 10−6 |
| 30 | 3.26 × 10−6 | 2.44 × 10−5 | 2.79 × 10−4 | 3.52 × 10−4 |
| 31 | 1.16 × 10−5 | 6.62 × 10−5 | 4.85 × 10−4 | 5.39 × 10−4 |
| 32 | 2.51 × 10−5 | 1.18 × 10−4 | 6.13 × 10−4 | 6.93 × 10−4 |
| 33 | 6.80 × 10−5 | 2.71 × 10−4 | 9.85 × 10−4 | 1.05 × 10−3 |
| 34 | 3.49 × 10−6 | 1.51 × 10−5 | 4.94 × 10−5 | 5.64 × 10−5 |
| 35 | 1.88 × 10−7 | 7.95 × 10−7 | 3.73 × 10−6 | 4.33 × 10−6 |
| 36 | 6.96 × 10−7 | 1.94 × 10−6 | 9.12 × 10−7 | 5.24 × 10−7 |
| 37 | 2.06 × 10−6 | 5.46 × 10−6 | 1.63 × 10−6 | 9.21 × 10−7 |
| 38 | 2.97 × 10−6 | 9.20 × 10−6 | 2.59 × 10−6 | 1.27 × 10−6 |
| 39 | 6.76 × 10−6 | 1.91 × 10−5 | 3.94 × 10−6 | 1.78 × 10−6 |
| 40 | 5.81 × 10−7 | 1.30 × 10−6 | 2.92 × 10−7 | 1.41 × 10−7 |
| 41 | 2.84 × 10−5 | 5.12 × 10−5 | 2.52 × 10−5 | 1.50 × 10−5 |
| 42 | 5.42 × 10−7 | 1.42 × 10−6 | 1.02 × 10−5 | 1.15 × 10−5 |
| 43 | 1.70 × 10−6 | 3.97 × 10−6 | 1.59 × 10−5 | 1.70 × 10−5 |
| 44 | 3.21 × 10−6 | 6.52 × 10−6 | 2.03 × 10−5 | 2.16 × 10−5 |
| 45 | 5.02 × 10−6 | 1.11 × 10−5 | 2.80 × 10−5 | 2.86 × 10−5 |
| 46 | 5.41 × 10−7 | 9.56 × 10−7 | 1.49 × 10−6 | 1.50 × 10−6 |
| 47 | 3.97 × 10−8 | 8.21 × 10−8 | 7.69 × 10−8 | 7.28 × 10−8 |
| 48 | 4.42 × 10−8 | 1.32 × 10−7 | 6.98 × 10−8 | 5.20 × 10−8 |
| 49 | 7.11 × 10−7 | 1.84 × 10−6 | 5.27 × 10−7 | 2.57 × 10−7 |
| 50 | 2.78 × 10−7 | 7.45 × 10−7 | 1.72 × 10−7 | 7.67 × 10−8 |
| 51 | 1.26 × 10−7 | 3.27 × 10−7 | 7.41 × 10−8 | 2.69 × 10−8 |
| 52 | 2.11 × 10−8 | 5.96 × 10−8 | 1.28 × 10−8 | 4.71 × 10−9 |
| 53 | 1.32 × 10−8 | 3.76 × 10−8 | 6.34 × 10−9 | 2.50 × 10−9 |
| 54 | 1.89 × 10−7 | 3.37 × 10−7 | 9.47 × 10−8 | 6.94 × 10−8 |
References
- Chung, W.C.; Kang, H.Y.; Kim, M.H. Multi-Scale Approach for Chain-Mooring Opb-Induced Failure Considering Time-Varying Interlink Bending Stiffness and Fairlead Condition. Appl. Ocean Res. 2020, 98, 102128. [Google Scholar] [CrossRef]
- Fontaine, E.; Kilner, A.; Carra, C.; Washington, D.; Ma, K.T.; Phadke, A.; Laskowski, D.; Kusinski, G. Industry Survey of Past Failures, Pre-Emptive Replacements and Reported Degradations for Mooring Systems of Floating Production Units. In Proceedings of the Offshore Technology Conference, Houston, TX, USA, 5–8 May 2014. [Google Scholar]
- Melis, C.; Jean, P.; Vargas, P. Out-of-Plane Bending Testing of Chain Links. In Proceedings of the ASME 2005 24th International Conference on Offshore Mechanics and Arctic Engineering, Halkidiki, Greece, 12–17 June 2005. [Google Scholar]
- Rampi, L.; Vargas, P. Fatigue Testing of Out-of-Plane Bending Mechanism of Chain Links. In Proceedings of the 25th International Conference on Offshore Mechanics and Arctic Engineering, Hamburg, Germany, 4–9 June 2006. [Google Scholar]
- Hwang, O. Fatigue Assessment for Mooring Chain Link of Spread-Moored FPSO in Deepwater Considering Bending Phenomenon. Ph.D. Dissertation, Korea Maritime University, Busan, Republic of Korea, 2012. [Google Scholar]
- Vargas, P.M.; Hsu, T.-M.; Lee, W.K. Stress Concentration Factors for Stud-Less Mooring Chain Links in Fairleads. In Proceedings of the ASME 2004 23rd International Conference on Offshore Mechanics and Arctic Engineering, Vancouver, British Columbia, 20–25 June 2004. [Google Scholar]
- Jean, P.; Goessens, K.; L’Hostis, D. Failure of Chains by Bending on Deepwater Mooring Systems. In Proceedings of the Offshore Technology Conference, Houston, TX, USA, 2–5 May 2005.
- Vargas, P.; Jean, P. FEA of Out-of-Plane Fatigue Mechanism of Chain Links. In Proceedings of the ASME 2005 24th International Conference on Offshore Mechanics and Arctic Engineering, Halkidiki, Greece, 12–17 June 2005. [Google Scholar]
- ter Brake, E.; van der Cammen, J.; Uittenbogaard, R. Calculation Methodology of Out of Plane Bending of Mooring Chains. In Proceedings of the ASME 2007 26th International Conference on Offshore Mechanics and Arctic Engineering, San Diego, CA, USA, 10–15 June 2007. [Google Scholar]
- Mamiya, E.N.; Castro, F.C.; Ferreira, G.V.; Nunes Filho, E.L.S.A.; Canut, F.A.; Neves, R.S.; Malcher, L. Fatigue of mooring chain links subjected to out-of-plane bending: Experiments and modeling. Eng. Fail. Anal. 2019, 100, 206–213. [Google Scholar] [CrossRef]
- Kowalski, M.; Böhm, M.; Rozumek, D.; Kurek, A.; Correia, J. Fatigue Strength of New Explosively Welded Steel-Aluminum Transition Joint Used in Ships. Ocean Eng. 2023, 288, 115990. [Google Scholar] [CrossRef]
- Rampi, L.; Gerthoffert, A.; Francois, M.; Bignonnet, A.; Vargas, P. Chain out of Plane Bending (Opb) Fatigue Joint Industry Project (Jip) Fatigue Test Program Results and Methodology. In Proceedings of the ASME 2016 35th International Conference on Ocean, Offshore and Arctic Engineering, Busan, Republic of Korea, 19–24 June 2016. [Google Scholar]
- Calf, I. Multiaxial Fatigue Criteria for Offshore Mooring Chains Subjected to Out-of-Plane Bending. Master’s Thesis, TU Delft, Delft University of Technology, Delft, The Netherlands, 2015. [Google Scholar]
- Rampi, L.; Bignonnet, A.; Le Cunff, C.; Bourgin, F.; Vargas, P. Chain out of Plane Bending (Opb) Fatigue Joint Industry Project (Jip) Fea Results and Multiaxiality Study Results. In Proceedings of the ASME 2016 35th International Conference on Ocean, Offshore and Arctic Engineering, Busan, Republic of Korea, 19–24 June 2016. [Google Scholar]
- Rampi, L.; Dewi, F.; Francois, M.; Gerthoffert, A.; Vargas, P. Chain out of Plane Bending (Opb) Fatigue Joint Industry Project (Jip) Static Test Program and Opb Interlink Stiffness. In Proceedings of the ASME 2016 35th International Conference on Ocean, Offshore and Arctic Engineering, Busan, Republic of Korea, 19–24 June 2016. [Google Scholar]
- Xue, X.; Chen, N.-Z.; Pu, Y.; Gao, X. Fracture Mechanics Analysis for Mooring Chain Links Subjected to out-of-Plane Bending (Opb). Mar. Struct. 2020, 71, 102740. [Google Scholar] [CrossRef]
- Xue, X. Fracture Mechanics Based Offshore Mooring Fatigue Assessment. Ph.D. Thesis, Newcastle University, Newcastle upon Tyne, UK, 2020. [Google Scholar]
- Xue, X.; Chen, N.-Z.; Pu, Y. Mooring Fatigue Assessment Evaluating Chain Twist and out-of-Plane Bending for a Semi-Submersible. J. Offshore Mech. Arct. Eng. 2020, 142, 061703. [Google Scholar] [CrossRef]
- Xue, X.; Chen, N.-Z.; Pu, Y.; Chen, L.; Wang, L. Fracture Mechanics Assessment for Mooring Chain Links Tensioned over a Curved Surface. Appl. Ocean Res. 2021, 117, 102900. [Google Scholar] [CrossRef]
- Rampi, L.; Vargas, P. Methodology to Account for Corrosive Environment on Accelerated Fatigue Test on Mooring Chains Within the Chain Out of Plane Bending (Opb) Fatigue Joint Industry Project (Jip). In Proceedings of the Fatigue Design 2011, Cetim, Senlis, France, 23–24 November 2011. [Google Scholar]
- Rampi, L.; Dewi, F.; Vargas, P. Chain out of Plane Bending (Opb) Joint Industry Project (Jip) Summary and Main Results. In Proceedings of the Offshore Technology Conference, Houston, TX, USA, 4–7 May 2015. [Google Scholar]
- Veritas, B. Fatigue of Top Chain of Mooring Lines Due to in-Plane and out-of-Plane Bendings; Guidance Note NI 604; Bureau Veritas: Neuilly-sur-Seine, France, 2014. [Google Scholar]
- Chung, W.C.; Kim, M. Effects of Various Fairlead-Connection Parameters on Chain-Mooring Opb-Induced Failure. Mar. Struct. 2021, 76, 102926. [Google Scholar] [CrossRef]
- Lee, J.-B.; Koo, W.; Choung, J. Out-of-Plane Bending Moment-Induced Hotspot Stress Evaluation Using Advanced Numerical Technique. In Proceedings of the ASME 2018 37th International Conference on Ocean, Offshore and Arctic Engineering, Madrid, Spain, 17–22 June 2018. [Google Scholar]
- Lee, J.-B.; Tayyar, G.T.; Choung, J. In-Plane and out-of-Plane Bending Moments and Local Stresses in Mooring Chain Links Using Machine Learning Technique. Int. J. Nav. Archit. Ocean Eng. 2021, 13, 848–857. [Google Scholar] [CrossRef]
- Garrett, D.L. Dynamic Analysis of Slender Rods. J. Energy Resour. Technol. 1982, 104, 302–306. [Google Scholar] [CrossRef]
- Ran, Z. Coupled Dynamic Analysis of Floating Structures in Waves and Currents; Texas A&M University: College Station, TX, USA, 2000. [Google Scholar]
- API (American Petroleum Institute). Design and Analysis of Stationkeeping Systems for Floating Structures; API: New York, NY, USA, 2005. [Google Scholar]


























| Parameter | Unit | Value |
|---|---|---|
| Overall length | m | 91.5 |
| Pontoon | m | 49.5(L) × 21(B) × 9(H) |
| Column | m | 21(L) × 21(B) × 59(H) |
| Draft | m | 37 |
| Displacement | m3 | 105,000 |
| Item | Unit | Chain | Polyester |
|---|---|---|---|
| Nominal diameter | mm | 157.0 | 274.0 |
| Wet weight | kg/m | 428.6 | 13.0 |
| Tensile stiffness | kN | 1.96 × 106 | 5.4 × 108 |
| Minimum break load | kN | 2.36 × 104 | 2.16 × 107 |
| Drag coefficient | 2.2 | 1.2 | |
| Added mass coefficient | 1.0 | 1.0 |
| Parameter | Unit | Value |
|---|---|---|
| Equivalent length | mm | 628 |
| Equivalent diameter | mm | 222.03 |
| Young’s modulus | MPa | 206, 800 |
| Poisson ratio | - | 0.3 |
| Density | t/mm3 | 7.85 × 10−9 |
| Mooring Tension (kN) | Surge (m) | Sway (m) | Heave (m) | ||
|---|---|---|---|---|---|
| Mean Value | DeepC | 2411.926 | 1.931 | 1.368 | 0.011 |
| MeCAP | 2411.728 | 1.899 | 1.337 | 0.01 | |
| Difference | −0.01% | −1.62% | −2.27% | −1.85% | |
| Standard Deviation | DeepC | 62.356 | 1.361 | 1.098 | 0.323 |
| MeCAP | 60.907 | 1.392 | 1.134 | 0.312 | |
| Difference | 2.32% | −2.28% | −3.26% | 3.42% | |
| dt (s) | Tension | OPB Angle | IPB Angle | |||
|---|---|---|---|---|---|---|
| Mean Value | Standard Deviation | Mean Value | Standard Deviation | Mean Value | Standard Deviation | |
| 0.25 | −0.17% | −0.31% | 1.43% | 95.07% | 0.22% | 61.78% |
| 0.20 | −0.16% | −0.19% | 0.88% | 90.16% | 0.24% | 38.52% |
| 0.15 | −0.30% | −1.09% | 0.87% | 16.28% | 0.19% | 8.17% |
| 0.10 | −0.38% | −1.48% | 0.66% | 0.66% | 0.19% | 0.13% |
| Loading Mode | Location | ||
|---|---|---|---|
| A | B | C | |
| TT | 4.48 | 2.08 | 1.04 |
| OPB | 0.00 | 1.06 | |
| IPB | 1.25 | 0.71 | 1.50 |
| Environment | ||
|---|---|---|
| Free corrosion in seawater | 12.436 | 3 |
| Seawater corrosion under cathodic protection | 14.917 | 4 |
| Air | 15.117 | 4 |
| Location | TT | Hotspot A | Hotspot B | Hotspot C |
|---|---|---|---|---|
| Fatigue damage | 6.85 × 10−4 | 1.71 × 10−3 | 3.69 × 10−3 | 3.88 × 10−3 |
| Fatigue life (years) | 146.0 | 58.3 | 27.1 | 25.8 |
| Case 12 | Case 39 | ||
|---|---|---|---|
| Environment | Hs (m) | 5.5 | 5.5 |
| Dir (m) | NE | SW | |
| TT | Wave | 3.22 × 10−3 | 3.42 × 10−3 |
| Wave and wind | 4.54 × 10−3 | 3.78 × 10−3 | |
| Difference | −29.17% | −9.61% | |
| Hotspot A | Wave | 6.57 × 10−3 | 8.13 × 10−3 |
| Wave and wind | 7.85 × 10−3 | 9.73 × 10−3 | |
| Difference | −16.26% | −16.46% | |
| Hotspot B | Wave | 1.62 × 10−3 | 1.75 × 10−3 |
| Wave and wind | 1.77 × 10−3 | 2.01 × 10−3 | |
| Difference | −8.45% | −12.96% | |
| Hotspot C | Wave | 7.15 × 10−4 | 6.97 × 10−4 |
| Wave and wind | 7.55 × 10−4 | 7.36 × 10−4 | |
| Difference | −5.26% | −5.20% |
| Wave | Wave and Wind | Difference | ||
|---|---|---|---|---|
| TT | Mean | 3251.18 | 3423.09 | −5.02% |
| Standard deviation | 98.35 | 117.29 | −16.15% | |
| Amplitude | 453.18 | 588.68 | −23.02% | |
| A | Mean | 406.28 | 427.76 | −5.02% |
| Standard deviation | 12.33 | 14.70 | −16.10% | |
| Amplitude | 57.80 | 73.95 | −21.83% | |
| B | Mean | 230.24 | 241.95 | −4.84% |
| Standard deviation | 6.99 | 8.12 | −13.89% | |
| Amplitude | 35.79 | 41.31 | −13.36% | |
| C | Mean | 141.21 | 148.16 | −4.69% |
| Standard deviation | 4.49 | 5.05 | −11.15% | |
| Amplitude | 23.98 | 26.14 | −8.27% |
| Wave | Wave and Wind | Difference | ||
|---|---|---|---|---|
| TT | Mean | 3109.75 | 2984.48 | 4.20% |
| Standard deviation | 90.47 | 89.17 | 1.46% | |
| Amplitude | 439.14 | 465.26 | −5.61% | |
| A | Mean | 388.61 | 372.95 | 4.20% |
| Standard deviation | 11.33 | 11.19 | 1.31% | |
| Amplitude | 55.12 | 58.51 | −5.80% | |
| B | Mean | 220.45 | 211.89 | 4.04% |
| Standard deviation | 6.55 | 6.57 | −0.42% | |
| Amplitude | 34.60 | 35.95 | −3.75% | |
| C | Mean | 135.32 | 130.23 | 3.91% |
| Standard deviation | 4.27 | 4.35 | −1.96% | |
| Amplitude | 23.73 | 25.06 | −5.30% |
| Case 12 | Case 39 | ||
|---|---|---|---|
| Environment | Hs (m) | 5.5 | 5.5 |
| Dir | NE | SW | |
| TT | Wave | 3.22 × 10−3 | 3.42 × 10−3 |
| Wave and current | 2.38 × 10−3 | 2.79 × 10−3 | |
| Difference | 35.28% | 22.51% | |
| Hotspot A | Wave | 6.57 × 10−3 | 8.13 × 10−3 |
| Wave and current | 6.84 × 10−3 | 6.80 × 10−3 | |
| Difference | −3.89% | 19.49% | |
| Hotspot B | Wave | 1.62 × 10−3 | 1.75 × 10−3 |
| Wave and current | 1.59 × 10−3 | 1.63 × 10−3 | |
| Difference | 1.77% | 7.80% | |
| Hotspot C | Wave | 7.15 × 10−4 | 6.97 × 10−4 |
| Wave and current | 6.30 × 10−4 | 7.93 × 10−4 | |
| Difference | 13.46% | −12.06% |
| Case | Statistic | Name | Wave | Wave and Current | Difference |
|---|---|---|---|---|---|
| 12 | Mean value | Tension (kN) | 3251.2 | 3689.3 | −11.88% |
| OPB angle | −6.49 × 10−2 | −5.06 × 10−2 | 28.24% | ||
| IPB angle | 5.63 × 10−6 | −3.52 × 10−2 | −100.02% | ||
| Standard deviation | Tension (kN) | 98.4 | 79.5 | 23.67% | |
| OPB angle | 2.52 × 10−3 | 2.30 × 10−3 | 9.65% | ||
| IPB angle | 3.41 × 10−3 | 3.07 × 10−3 | 11.26% | ||
| 39 | Mean value | Tension (kN) | 3109.8 | 2758.5 | 12.73% |
| OPB angle | −6.44 × 10−2 | −7.89 × 10−2 | −18.31% | ||
| IPB angle | 3.75 × 10−6 | 4.69 × 10−2 | −99.99% | ||
| Standard deviation | Tension (kN) | 90.5 | 57.5 | 57.25% | |
| OPB angle | 2.55 × 10−3 | 3.54 × 10−3 | −27.99% | ||
| IPB angle | 3.24 × 10−3 | 4.18 × 10−3 | −22.57% |
Disclaimer/Publisher’s Note: The statements, opinions and data contained in all publications are solely those of the individual author(s) and contributor(s) and not of MDPI and/or the editor(s). MDPI and/or the editor(s) disclaim responsibility for any injury to people or property resulting from any ideas, methods, instructions or products referred to in the content. |
© 2024 by the authors. Licensee MDPI, Basel, Switzerland. This article is an open access article distributed under the terms and conditions of the Creative Commons Attribution (CC BY) license (https://creativecommons.org/licenses/by/4.0/).
Share and Cite
Wang, J.; He, C.; Fu, D.; He, K.; Du, J. An Out-of-Plane Bending Fatigue Assessment Approach for Offshore Mooring Chains Considering the Real-Time Updating of Interlink Bending Stiffness. J. Mar. Sci. Eng. 2024, 12, 131. https://doi.org/10.3390/jmse12010131
Wang J, He C, Fu D, He K, Du J. An Out-of-Plane Bending Fatigue Assessment Approach for Offshore Mooring Chains Considering the Real-Time Updating of Interlink Bending Stiffness. Journal of Marine Science and Engineering. 2024; 12(1):131. https://doi.org/10.3390/jmse12010131
Chicago/Turabian StyleWang, Junrong, Chunlei He, Dianfu Fu, Kuang He, and Junfeng Du. 2024. "An Out-of-Plane Bending Fatigue Assessment Approach for Offshore Mooring Chains Considering the Real-Time Updating of Interlink Bending Stiffness" Journal of Marine Science and Engineering 12, no. 1: 131. https://doi.org/10.3390/jmse12010131
APA StyleWang, J., He, C., Fu, D., He, K., & Du, J. (2024). An Out-of-Plane Bending Fatigue Assessment Approach for Offshore Mooring Chains Considering the Real-Time Updating of Interlink Bending Stiffness. Journal of Marine Science and Engineering, 12(1), 131. https://doi.org/10.3390/jmse12010131

