The Construction and Application of Dual-Objective Optimal Speed Model of Liners in a Changing Climate: Taking Yang Ming Route as an Example
Abstract
1. Introduction
2. Literature Review
3. Problem Description and Model Establishment
3.1. Problem Description and Hypothesis
- (1)
- MGO is used by the main engine in the SECAs and MFO is used outside the SECAs, and MGO is always used by the auxiliary engines;
- (2)
- The ship speed is constant in different areas for leg ;
- (3)
- The service frequency of ships is once a week;
- (4)
- The type of ships for the route is the same, with the same capacity and cost structure;
- (5)
- The ships sail at constant speed in SECAs. The ships sail at constant speed outside SECAs;
- (6)
- In ports equipped with AMP, all ships use AMP when docked.
3.2. Objective Function
3.2.1. Fuel Cost
3.2.2. Berthing Cost
3.2.3. Emission Costs
3.2.4. Fixed Cost
3.3. Construction of Dual-objective Optimization Model
4. Dual-Objective Optimization Algorithms and Solutions
4.1. Particle Swarm Optimization
4.1.1. Basic Principle of the Algorithm
4.1.2. Determine Individual Optimal Position and Global Optimal Position
4.2. TOPSIS Algorithm
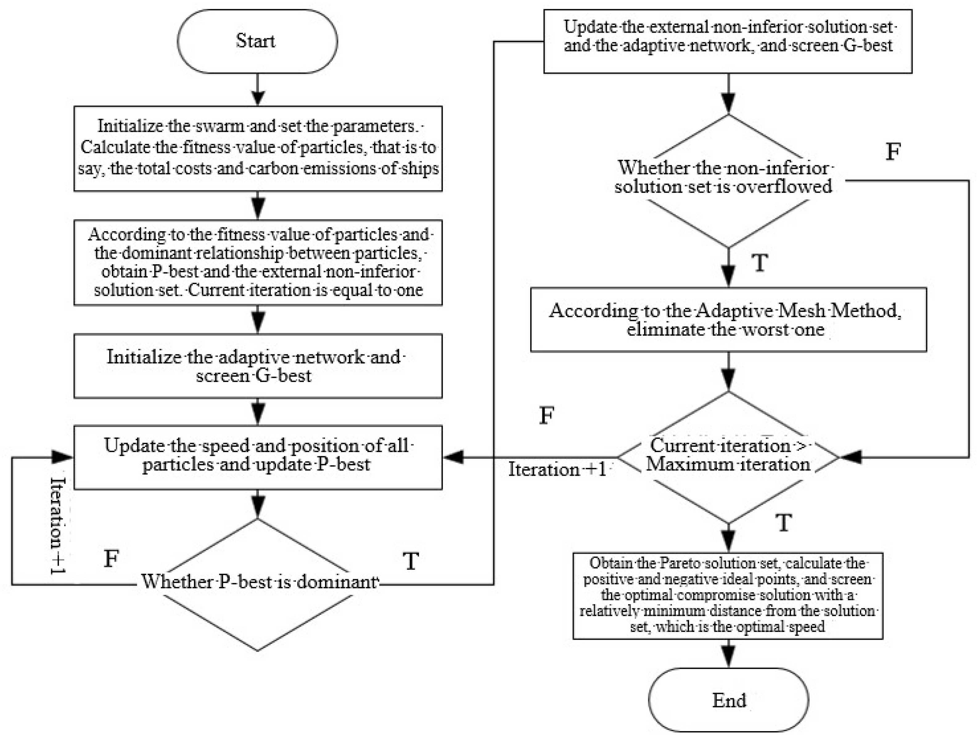
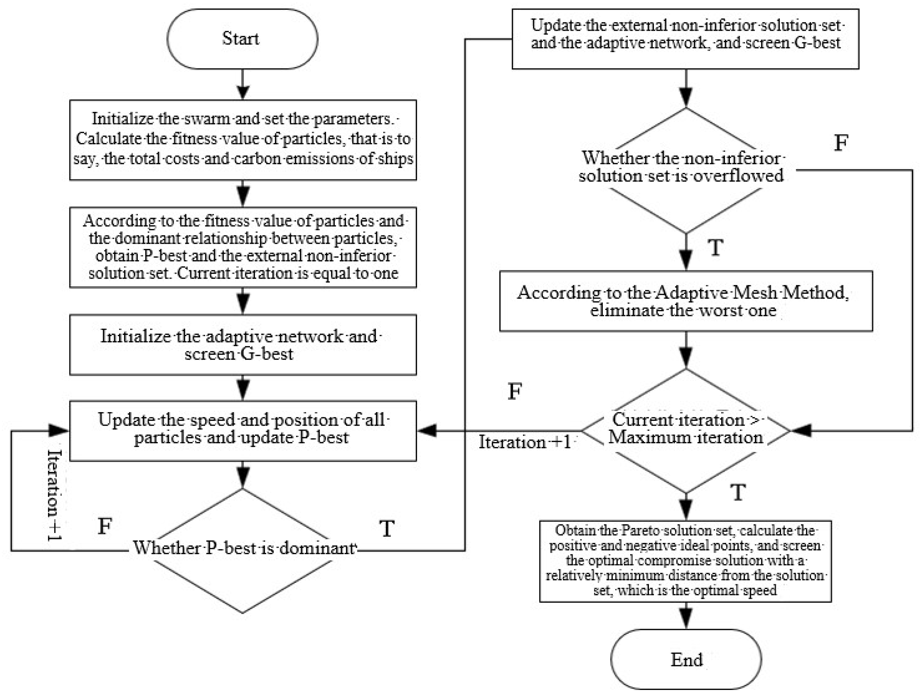
4.3. Solving Process
5. Case Study
5.1. Route Profile
5.2. Result Analysis
6. Conclusions
Author Contributions
Funding
Institutional Review Board Statement
Informed Consent Statement
Data Availability Statement
Conflicts of Interest
References
- Shi, K.; Weng, J.; Li, G. Exploring the Effectiveness of ECA Policies in Reducing Pollutant Emissions from Merchant Ships in Shanghai Port Waters. Mar. Pollut. Bull. 2020, 155, 111164. [Google Scholar] [CrossRef] [PubMed]
- Wu, X.; Deng, H.; Huang, Y.; Guo, J. Air Pollution, Migration Costs, and Urban Residents’ Welfare: A Spatial General Equilibrium Analysis from China. Struct. Chang. Econ. Dyn. 2022, 63, 396–409. [Google Scholar] [CrossRef]
- Wu, X.; Tian, Z.; Kuai, Y.; Song, S.; Marson, S.M. Study on Spatial Correlation of Air Pollution and Control Effect of Development Plan for the City Cluster in the Yangtze River Delta. Socioecon. Plann. Sci. 2022, 83, 101213. [Google Scholar] [CrossRef]
- Jing, D.; Dai, L.; Hu, H.; Ding, W.; Wang, Y.; Zhou, X. CO2 Emission Projection for Arctic Shipping: A System Dynamics Approach. Ocean Coast. Manag. 2021, 205, 105531. [Google Scholar] [CrossRef]
- Xu, H.; Yang, D. LNG-Fuelled Container Ship Sailing on the Arctic Sea: Economic and Emission Assessment. Transp. Res. D Transp. Environ. 2020, 87, 102556. [Google Scholar] [CrossRef]
- Lin, G.H.; Liang, R.N.; Li, Y.W.; Xu, W.N. Optimal Strategies for Liner Shipping Considering Integrated Emission Reduction Strategies. Ind. Eng. Manag. 2022, 27, 83–93. [Google Scholar]
- Lashgari, M.; Akbari, A.A.; Nasersarraf, S. A New Model for Simultaneously Optimizing Ship Route, Sailing Speed, and Fuel Consumption in a Shipping Problem under Different Price Scenarios. Appl. Ocean Res. 2021, 113, 102725. [Google Scholar] [CrossRef]
- Fan, A.; Wang, Z.; Yang, L.; Wang, J.; Vladimir, N. Multi-Stage Decision-Making Method for Ship Speed Optimization Considering Inland Navigational Environment. Proc. Inst. Mech. Eng. Part M J. Eng. Marit. Environ. 2021, 235, 372–382. [Google Scholar] [CrossRef]
- Li, X.; Sun, B.; Guo, C.; Du, W.; Li, Y. Speed Optimization of a Container Ship on a given Route Considering Voluntary Speed Loss and Emissions. Appl. Ocean Res. 2020, 94, 101995. [Google Scholar] [CrossRef]
- Gao, C.-F.; Hu, Z.-H. Speed Optimization for Container Ship Fleet Deployment Considering Fuel Consumption. Sustainability 2021, 13, 5242. [Google Scholar] [CrossRef]
- Wang, S.; Zhao, Q. Probabilistic Tabu Search Algorithm for Container Liner Shipping Problem with Speed Optimization. Int. J. Prod. Res. 2022, 60, 3651–3668. [Google Scholar] [CrossRef]
- Yu, B.; Peng, Z.; Tian, Z.; Yao, B. Sailing Speed Optimization for Tramp Ships with Fuzzy Time Window. Flex. Serv. Manuf. J. 2019, 31, 308–330. [Google Scholar] [CrossRef]
- Doudnikoff, M.; Lacoste, R. Effect of a Speed Reduction of Containerships in Response to Higher Energy Costs in Sulphur Emission Control Areas. Transp. Res. D Transp. Environ. 2014, 28, 51–61. [Google Scholar] [CrossRef]
- Ng, M. Vessel Speed Optimisation in Container Shipping: A New Look. J. Oper. Res. Soc. 2019, 70, 541–547. [Google Scholar] [CrossRef]
- De, A.; Choudhary, A.; Turkay, M.; Tiwari, M.K. Bunkering Policies for a Fuel Bunker Management Problem for Liner Shipping Networks. Eur. J. Oper. Res. 2021, 289, 927–939. [Google Scholar] [CrossRef]
- De, A.; Kumar, S.K.; Gunasekaran, A.; Tiwari, M.K. Sustainable Maritime Inventory Routing Problem with Time Window Constraints. Eng. Appl. Artif. Intell. 2017, 61, 77–95. [Google Scholar] [CrossRef]
- Dulebenets, M.A. Green Vessel Scheduling in Liner Shipping: Modeling Carbon Dioxide Emission Costs in Sea and at Ports of Call. Int. J. Transp. Sci. Technol. 2018, 7, 26–44. [Google Scholar] [CrossRef]
- Zis, T.; North, R.J.; Angeloudis, P.; Ochieng, W.Y.; Harrison Bell, M.G. Evaluation of Cold Ironing and Speed Reduction Policies to Reduce Ship Emissions near and at Ports. Marit. Econ. Logist. 2014, 16, 371–398. [Google Scholar] [CrossRef]
- Tang, R.; Wu, Z.; Li, X. Optimal Operation of Photovoltaic/Battery/Diesel/Cold-Ironing Hybrid Energy System for Maritime Application. Energy 2018, 162, 697–714. [Google Scholar] [CrossRef]
- Lan, X.; Zuo, X.; Tang, X. The Impact of Different Carbon Emission Policies on Liner Shipping. J. Mar. Sci. 2020, 2020, 1–12. [Google Scholar] [CrossRef]
- De, A.; Mamanduru, V.K.R.; Gunasekaran, A.; Subramanian, N.; Tiwari, M.K. Composite Particle Algorithm for Sustainable Integrated Dynamic Ship Routing and Scheduling Optimization. Comput. Ind. Eng. 2016, 96, 201–215. [Google Scholar] [CrossRef]
- Ding, W.; Wang, Y.; Dai, L.; Hu, H. Does a Carbon Tax Affect the Feasibility of Arctic Shipping? Transp. Res. D Transp. Environ. 2020, 80, 102257. [Google Scholar] [CrossRef]
- De, A.; Wang, J.; Tiwari, M.K. Hybridizing Basic Variable Neighborhood Search with Particle Swarm Optimization for Solving Sustainable Ship Routing and Bunker Management Problem. IEEE Trans. Intell. Transp. Syst. 2020, 21, 986–997. [Google Scholar] [CrossRef]
- Xing, Y.; Yang, H.; Ma, X.; Zhang, Y. Optimization of Ship Speed and Fleet Deployment under Carbon Emissions Policies for Container Shipping. Transport 2019, 34, 260–274. [Google Scholar] [CrossRef]
- De, A.; Wang, J.; Tiwari, M.K. Fuel Bunker Management Strategies within Sustainable Container Shipping Operation Considering Disruption and Recovery Policies. IEEE Trans. Eng. Manag. 2021, 68, 1089–1111. [Google Scholar] [CrossRef]
- Fan, H.; Yu, J.; Liu, X. Tramp Ship Routing and Scheduling with Speed Optimization Considering Carbon Emissions. Sustainability 2019, 11, 6367. [Google Scholar] [CrossRef]
- Zhen, L.; Hu, Z.; Yan, R.; Zhuge, D.; Wang, S. Route and Speed Optimization for Liner Ships under Emission Control Policies. Transp. Res. Part C Emerg. Technol. 2020, 110, 330–345. [Google Scholar] [CrossRef]
- Christodoulou, A.; Gonzalez-Aregall, M.; Linde, T.; Vierth, I.; Cullinane, K. Targeting the Reduction of Shipping Emissions to Air: A Global Review and Taxonomy of Policies, Incentives and Measures. Marit. Bus. Rev. 2019, 4, 16–30. [Google Scholar] [CrossRef]
- Liu, H.; Fu, M.; Jin, X.; Shang, Y.; Shindell, D.; Faluvegi, G.; Shindell, C.; He, K. Health and Climate Impacts of Ocean-Going Vessels in East Asia. Nat. Clim. Chang. 2016, 6, 1037–1041. [Google Scholar] [CrossRef]
- Burel, F.; Taccani, R.; Zuliani, N. Improving Sustainability of Maritime Transport through Utilization of Liquefied Natural Gas (LNG) for Propulsion. Energy 2013, 57, 412–420. [Google Scholar] [CrossRef]
- Ju, Y.; Hargreaves, C.A. The Impact of Shipping CO2 Emissions from Marine Traffic in Western Singapore Straits during COVID-19. Sci. Total Environ. 2021, 789, 148063. [Google Scholar] [CrossRef] [PubMed]
- Hughes, C.N. Ship Performance: Technical, Safety, Environmental and Commercial Aspects, 2nd ed.; Lloyd’S of London Press: London, UK, 1996; ISBN 978-1859780695. [Google Scholar]
- Xue, Y.X.; Shao, J.G. Fleet Deployment for Liner Shipping in Low-Carbon Economy. Navig. China 2014, 37, 115–119. [Google Scholar]
- De, A.; Choudhary, A.; Tiwari, M.K. Multiobjective Approach for Sustainable Ship Routing and Scheduling with Draft Restrictions. IEEE Trans. Eng. Manag. 2019, 66, 35–51. [Google Scholar] [CrossRef]
- Peng, Y.; Dong, M.; Li, X.; Liu, H.; Wang, W. Cooperative Optimization of Shore Power Allocation and Berth Allocation: A Balance between Cost and Environmental Benefit. J. Clean. Prod. 2021, 279, 123816. [Google Scholar] [CrossRef]
- Mandal, P.; Mondal, S.C. Multi-Objective Optimization of Cu-MWCNT Composite Electrode in Electro Discharge Machining Using MOPSO-TOPSIS. Measurement 2021, 169, 108347. [Google Scholar] [CrossRef]
- Kennedy, J.; Eberhart, R. Particle Swarm Optimization. In Proceedings of the ICNN’95—International Conference on Neural Networks, Perth, Australia, 27 November–1 December 1995; IEEE: Piscataway, NJ, USA, 2002. [Google Scholar]
- Coello, C.A.C.; Pulido, G.T.; Lechuga, M.S. Handling Multiple Objectives with Particle Swarm Optimization. IEEE Trans. Evol. Comput. 2004, 8, 256–279. [Google Scholar] [CrossRef]
- Shi, Y.; Eberhart, R. A Modified Particle Swarm Optimizer. In Proceedings of the 1998 IEEE International Conference on Evolutionary Computation Proceedings, Anchorage, AK, USA, 4–9 May 2022; IEEE World Congress on Computational Intelligence (Cat. No.98TH8360). IEEE: Piscataway, NJ, USA, 2002. [Google Scholar]
- Hwang, C.L.; Yoon, K. Methods for Multiple Attribute Decision Making; Springer: Berlin, Germany, 1981; pp. 58–191. ISBN 978-3-540-10558-9. [Google Scholar] [CrossRef]





| Variable and Parameter | Meaning |
|---|---|
| Set of legs, that is to say, the path between two neighboring ports | |
| Set of ports | |
| Time of leg in/outside SECAs (h) | |
| Fuel prices in/outside SECAs (USD/t) | |
| Daily fuel consumption of the main engine during the voyage, auxiliary engines during the voyage and auxiliary engines when docked (t/d) | |
| Daily average demand volume of AMP by each ship when docked | |
| Price of AMP used in port j (USD/kWh) | |
| Subsidy for the use of AMP in port j (USD/cycle) | |
| Time of berthing in port j (h) | |
| Carbon emissions trading price (USD/t) | |
| Number of ships within a cycle | |
| Emission factors of carbon dioxide in/outside SECAs | |
| Daily fixed cost of ships, excluding berthing cost (USD/d) | |
| , ship speed for leg in/outside SECAs |
| Area | Total Distance (n mile) | (n mile) | (n mile) | (h) | (USD/kWh) | (USD/Cycle) | |
|---|---|---|---|---|---|---|---|
| 1 | Hong Kong–Yantian | 40.59 | 0 | 40.59 | 24 | ||
| 2 | Yantian–Kaohsiung | 339.4 | 58.45 | 280.95 | 28.8 | ||
| 3 | Kaohsiung–Keelung | 234.21 | 38 | 196.21 | 24 | ||
| 4 | Keelung–Los Angeles | 5896.38 | 87 | 5809.38 | 24 | ||
| 5 | Los Angeles–Oakland | 407.55 | 407.55 | 0 | 38.4 | 0.2 | 550 |
| 6 | Oakland–Keelung | 5633.21 | 69 | 5567.21 | 48 | 0.15 | 152 |
| 7 | Keelung–Kaohsiung | 234.21 | 38 | 196.21 | 24 | ||
| 8 | Kaohsiung–Hong Kong | 345.22 | 71 | 274.22 | 24 |
| Sign | Value | Sign | Value |
|---|---|---|---|
| 8 | 3.082 | ||
| 9 | 3.012 | ||
| (n mile) | 25 | (t/d) | 7.14 |
| (n mile) | 10 | Cg (USD/d) | 22,000 |
| (USD/t) | 47 | (t/d) | 7.14 |
| (USD/t) | 558 | (kWh/t) | 25,200 |
| (USD/t) | 323 | 8 |
| No. | Cost (USD) | Carbon Emission (t) | No. | Cost (USD) | Carbon Emission (t) | No. | Cost (USD) | Carbon Emission (t) |
|---|---|---|---|---|---|---|---|---|
| 1 | 14,694,000 | 26,943 | 18 | 14,744,000 | 24,846 | 35 | 14,739,000 | 25,024 |
| 2 | 14,712,000 | 25,940 | 19 | 14,721,000 | 25,588 | 36 | 14,812,000 | 23,512 |
| 3 | 14,699,000 | 26,532 | 20 | 14,707,000 | 25,988 | 37 | 14,775,000 | 24,188 |
| 4 | 14,743,000 | 24,907 | 21 | 14,692,000 | 27,094 | 38 | 14,838,000 | 23,112 |
| 5 | 14,891,000 | 22,421 | 22 | 14,745,000 | 24,829 | 39 | 14,765,000 | 24,411 |
| 6 | 14,696,000 | 26,544 | 23 | 14,757,000 | 24,586 | 40 | 14,879,000 | 22,547 |
| 7 | 14,896,000 | 22,335 | 24 | 14,737,000 | 25,100 | 41 | 14,775,000 | 24,203 |
| 8 | 14,876,000 | 22,589 | 25 | 14,765,000 | 24,411 | 42 | 14,794,000 | 23,876 |
| 9 | 14,909,000 | 22,183 | 26 | 14,887,000 | 22,455 | 43 | 14,787,000 | 23,976 |
| 10 | 14,711,000 | 25,987 | 27 | 14,695,000 | 26,810 | 44 | 14,873,000 | 22,617 |
| 11 | 14,905,000 | 22,229 | 28 | 14,914,000 | 22,159 | 45 | 14,835,000 | 23,145 |
| 12 | 14,861,000 | 22,771 | 29 | 14,713,000 | 25,931 | 46 | 14,854,000 | 22,911 |
| 13 | 14,822,000 | 23,346 | 30 | 14,762,000 | 24,486 | 47 | 14,845,000 | 22,999 |
| 14 | 14,780,000 | 24,148 | 31 | 14,777,000 | 24,161 | 48 | 14,804,000 | 23,665 |
| 15 | 14,781,000 | 24,057 | 32 | 14,900,000 | 22,303 | 49 | 14,807,000 | 23,592 |
| 16 | 14,706,000 | 26,108 | 33 | 14,727,000 | 25,377 | 50 | 14,829,000 | 23,251 |
| 17 | 14,759,000 | 24,504 | 34 | 14,863,000 | 22,750 | — | — | — |
| Item | Information Entropy Value e | Information Utility Value d | Weight |
|---|---|---|---|
| Objective 1 (Cost) | 0.951 | 0.049 | 0.563 |
| Objective 2 (Carbon Emissions) | 0.962 | 0.038 | 0.437 |
| No. | Positive Distance | Negative Distance | Comprehensive Score | Rank | No. | Positive Distance | Negative Distance | Comprehensive Score | Rank |
|---|---|---|---|---|---|---|---|---|---|
| 18 | 0.0869 | 0.1437 | 0.6231 | 1 | 49 | 0.0961 | 0.1294 | 0.5737 | 25 |
| 22 | 0.0868 | 0.1433 | 0.6227 | 2 | 36 | 0.0986 | 0.1289 | 0.5666 | 26 |
| 17 | 0.0845 | 0.1388 | 0.6216 | 3 | 6 | 0.1266 | 0.1652 | 0.5661 | 27 |
| 4 | 0.0882 | 0.1436 | 0.6196 | 4 | 3 | 0.1263 | 0.1630 | 0.5633 | 28 |
| 23 | 0.0855 | 0.1388 | 0.6188 | 5 | 13 | 0.1039 | 0.1285 | 0.5530 | 29 |
| 35 | 0.0900 | 0.1449 | 0.6169 | 6 | 27 | 0.1343 | 0.1654 | 0.5519 | 30 |
| 30 | 0.0854 | 0.1372 | 0.6162 | 7 | 1 | 0.1381 | 0.1660 | 0.5459 | 31 |
| 25 | 0.0852 | 0.1365 | 0.6157 | 8 | 50 | 0.1080 | 0.1281 | 0.5425 | 32 |
| 39 | 0.0852 | 0.1365 | 0.6157 | 8 | 21 | 0.1425 | 0.1675 | 0.5404 | 33 |
| 24 | 0.0914 | 0.1454 | 0.6139 | 9 | 45 | 0.1116 | 0.1286 | 0.5355 | 34 |
| 37 | 0.0857 | 0.1343 | 0.6103 | 10 | 38 | 0.1135 | 0.1284 | 0.5308 | 35 |
| 41 | 0.0860 | 0.1340 | 0.6090 | 11 | 47 | 0.1179 | 0.1292 | 0.5227 | 36 |
| 33 | 0.0966 | 0.1495 | 0.6076 | 12 | 46 | 0.1241 | 0.1289 | 0.5095 | 37 |
| 31 | 0.0863 | 0.1336 | 0.6075 | 13 | 12 | 0.1287 | 0.1310 | 0.5045 | 38 |
| 15 | 0.0867 | 0.1332 | 0.6059 | 14 | 34 | 0.1301 | 0.1312 | 0.5020 | 39 |
| 14 | 0.0878 | 0.1321 | 0.6008 | 15 | 44 | 0.1372 | 0.1329 | 0.4920 | 40 |
| 19 | 0.1014 | 0.1519 | 0.5998 | 16 | 8 | 0.1394 | 0.1332 | 0.4886 | 41 |
| 43 | 0.0888 | 0.1314 | 0.5968 | 17 | 40 | 0.1415 | 0.1339 | 0.4862 | 42 |
| 20 | 0.1111 | 0.1594 | 0.5892 | 18 | 26 | 0.1473 | 0.1354 | 0.4790 | 43 |
| 42 | 0.0915 | 0.1297 | 0.5863 | 19 | 5 | 0.1503 | 0.1360 | 0.4750 | 44 |
| 2 | 0.1102 | 0.1560 | 0.5860 | 20 | 7 | 0.1540 | 0.1380 | 0.4727 | 45 |
| 29 | 0.1100 | 0.1553 | 0.5853 | 21 | 32 | 0.1570 | 0.1387 | 0.4691 | 46 |
| 10 | 0.1114 | 0.1564 | 0.5840 | 22 | 11 | 0.1607 | 0.1406 | 0.4667 | 47 |
| 16 | 0.1145 | 0.1595 | 0.5821 | 23 | 9 | 0.1637 | 0.1418 | 0.4642 | 48 |
| 48 | 0.0950 | 0.1292 | 0.5762 | 24 | 28 | 0.1675 | 0.1425 | 0.4596 | 49 |
| Area | Total Distance (n mile) | (n mile) | (n mile/h) | (n mile) | (n mile/h) | |
|---|---|---|---|---|---|---|
| 1 | Hong Kong–Yantian | 40.59 | 0 | — | 40.59 | 12.07 |
| 2 | Yantian–Kaohsiung | 339.4 | 58.45 | 12.16 | 280.95 | 11.79 |
| 3 | Kaohsiung–Keelung | 234.21 | 38 | 11.71 | 196.21 | 12.60 |
| 4 | Keelung–Los Angeles | 5896.38 | 87 | 11.61 | 5809.38 | 12.81 |
| 5 | Los Angeles–Oakland | 407.55 | 407.55 | 11.73 | 0 | — |
| 6 | Oakland–Keelung | 5633.21 | 69 | 11.66 | 5567.21 | 12.68 |
| 7 | Keelung–Kaohsiung | 234.21 | 38 | 11.49 | 196.21 | 12.38 |
| 8 | Kaohsiung–Hong Kong | 345.22 | 71 | 11.45 | 274.22 | 12.09 |
| Area | Total Distance (n mile) | (n mile) | (n mile/h) | (n mile) | (n mile/h) | |
|---|---|---|---|---|---|---|
| 1 | Hong Kong–Yantian | 40.59 | 0 | — | 40.59 | 12.79 |
| 2 | Yantian–Kaohsiung | 339.4 | 58.45 | 10.93 | 280.95 | 11.47 |
| 3 | Kaohsiung–Keelung | 234.21 | 38 | 11.78 | 196.21 | 12.41 |
| 4 | Keelung–Los Angeles | 5896.38 | 87 | 11.30 | 5809.38 | 13.25 |
| 5 | Los Angeles–Oakland | 407.55 | 407.55 | 11.79 | 0 | — |
| 6 | Oakland–Keelung | 5633.21 | 69 | 12.59 | 5567.21 | 13.19 |
| 7 | Keelung–Kaohsiung | 234.21 | 38 | 11.95 | 196.21 | 11.43 |
| 8 | Kaohsiung–Hong Kong | 345.22 | 71 | 12.18 | 274.22 | 13.53 |
| Area | Total Distance (n mile) | (n mile) | (n mile/h) | (n mile) | (n mile/h) | |
|---|---|---|---|---|---|---|
| 1 | Hong Kong–Yantian | 40.59 | 0 | — | 40.59 | 12.45 |
| 2 | Yantian–Kaohsiung | 339.4 | 58.45 | 11.41 | 280.95 | 11.52 |
| 3 | Kaohsiung–Keelung | 234.21 | 38 | 11.57 | 196.21 | 12.67 |
| 4 | Keelung–Los Angeles | 5896.38 | 87 | 11.35 | 5809.38 | 11.71 |
| 5 | Los Angeles–Oakland | 407.55 | 407.55 | 11.82 | 0 | — |
| 6 | Oakland–Keelung | 5633.21 | 69 | 11.40 | 5567.21 | 12.08 |
| 7 | Keelung–Kaohsiung | 234.21 | 38 | 12.01 | 196.21 | 11.13 |
| 8 | Kaohsiung–Hong Kong | 345.22 | 71 | 11.89 | 274.22 | 11.53 |
| Strategy Considered | Minimum | Minimum | Optimal and |
|---|---|---|---|
| Total Cost (USD 10,000) | 1469.2 | 1491.4 | 1474.4 |
| Fuel Cost (USD 10,000) | 409.6 | 370.53 | 393.31 |
| Emission Cost (USD 10,000) | 127.4 | 104.14 | 117.9 |
| Sailing Time (h) | 992.9 | 1108.1 | 1039.5 |
| Carbon Emission (t) | 27094 | 22,159 | 24,846 |
Disclaimer/Publisher’s Note: The statements, opinions and data contained in all publications are solely those of the individual author(s) and contributor(s) and not of MDPI and/or the editor(s). MDPI and/or the editor(s) disclaim responsibility for any injury to people or property resulting from any ideas, methods, instructions or products referred to in the content. |
© 2023 by the authors. Licensee MDPI, Basel, Switzerland. This article is an open access article distributed under the terms and conditions of the Creative Commons Attribution (CC BY) license (https://creativecommons.org/licenses/by/4.0/).
Share and Cite
Lu, J.; Wu, X.; Wu, Y. The Construction and Application of Dual-Objective Optimal Speed Model of Liners in a Changing Climate: Taking Yang Ming Route as an Example. J. Mar. Sci. Eng. 2023, 11, 157. https://doi.org/10.3390/jmse11010157
Lu J, Wu X, Wu Y. The Construction and Application of Dual-Objective Optimal Speed Model of Liners in a Changing Climate: Taking Yang Ming Route as an Example. Journal of Marine Science and Engineering. 2023; 11(1):157. https://doi.org/10.3390/jmse11010157
Chicago/Turabian StyleLu, Jinxing, Xianhua Wu, and You Wu. 2023. "The Construction and Application of Dual-Objective Optimal Speed Model of Liners in a Changing Climate: Taking Yang Ming Route as an Example" Journal of Marine Science and Engineering 11, no. 1: 157. https://doi.org/10.3390/jmse11010157
APA StyleLu, J., Wu, X., & Wu, Y. (2023). The Construction and Application of Dual-Objective Optimal Speed Model of Liners in a Changing Climate: Taking Yang Ming Route as an Example. Journal of Marine Science and Engineering, 11(1), 157. https://doi.org/10.3390/jmse11010157

