Multi-Level Federated Network Based on Interpretable Indicators for Ship Rolling Bearing Fault Diagnosis
Abstract
:1. Introduction
2. Related Work
- (1)
- Construct the interpretable adaptive sparse depth networks;
- (2)
- Design a map of network correlations based on the network’s interpretability parameters;
- (3)
- Establish a multi-level FL network and design a corresponding gradient sharing mechanism.
3. Preliminaries
3.1. LRP Network Interpretability Principle
3.2. Introduction on Federated Learning Framework
4. The Proposed Method
4.1. Interpretable Adaptive Sparse Depth Networks
- (1)
- The sparse approach is a soft-threshold sparse approach;
- (2)
- Sparse indicators are interpretable;
- (3)
- It can be adaptively adjusted according to the structure of the network or on the data set.
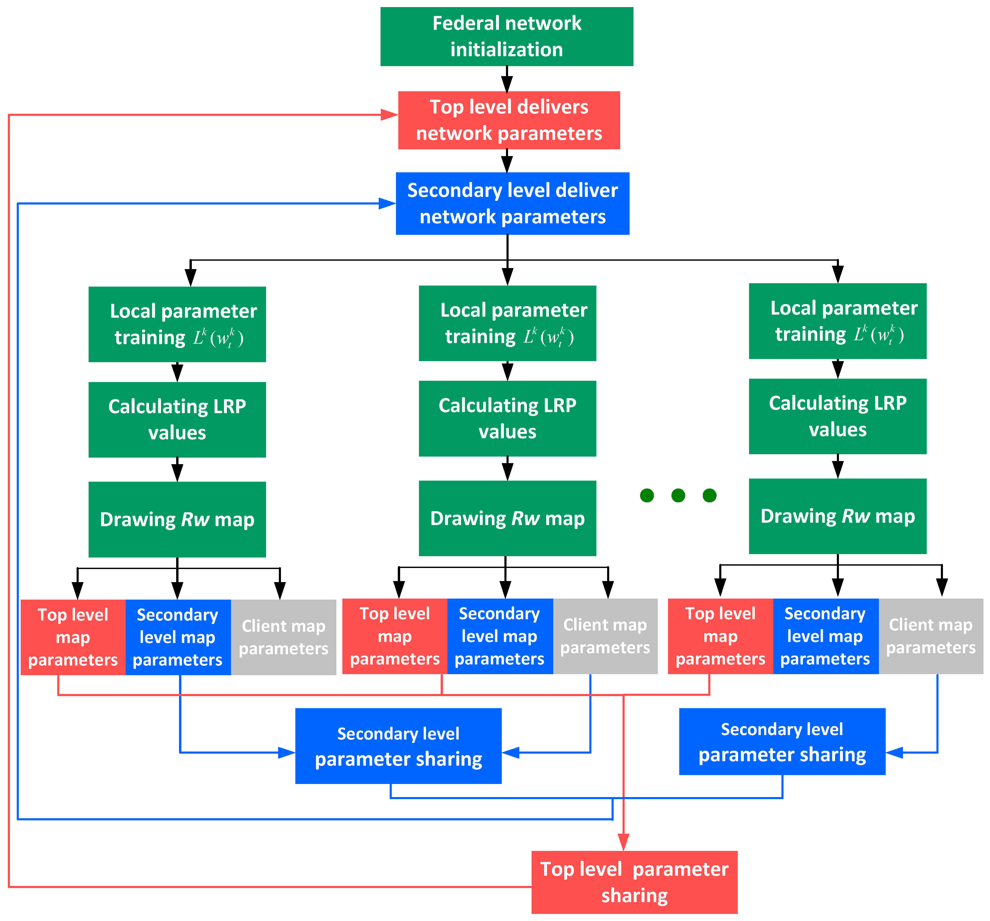
4.2. Construction of the Multi-Level Federated Learning Framework
4.2.1. Multi-Level Sharing Mechanism
- (1)
- The Rw map consists of . pixel points, where is the number of neurons in layer l, and is the number of neurons in layer l + 1;
- (2)
- The vertical axis corresponds to neurons in layer l, and the horizontal axis corresponds to neurons in layer l + 1. Each pixel in the map corresponds to the cross-values of layers l and l + 1;
- (3)
- A Rw map can be made by coloring according to the red and blue heat map.
4.2.2. Network Parameter Update Strategy
- (1)
- The set of all non-zero elements in the set is ;
- (2)
- .
| Algorithm 1:i-MFN algorithm for server side |
| 1. Input: LRP threshold , learning rate , loss function , maximum number of iterations 2. Cloud server side: 3. Cloud parameter initialization 4. for do 5. Send of round i − 1 to each secondary level 6. Wait for each secondary level to upload its own network parameters 7. Update 8. end for 9. Edge server side: 10. for do 11. for do 12. Download from top level server 13. Wait for each subordinate clients to upload its own network parameters and Rw-MAP 14. Extract the secondary level parameters and share parameters for each client based on the uploaded Rw-MAP , , . Unshared positions in are filled with zeros , 15. Upload to top level and send to the secondary level 16. end for 17. end for 18. Output: |
| Algorithm 2:i-MFN algorithm for client side |
| 1. Client Side 2. for do 3. for do 4. Download 5. for do 6. as the network parameters for this round of training 7. for each training batch do 8. 9. end for 10. Upload client parameters 11. end for 12. end for 13. end for |
5. Simulation Experiments
5.1. Dataset Preparation
5.2. Experimental Settings
5.2.1. Feature Extraction
5.2.2. Data IID Distribution
5.2.3. Data NOIID Distribution
5.2.4. Rw Map
5.3. Experiment and Analysis
5.3.1. Description of Experimental Comparison Conditions
- (1)
- Upper Limit: All clients’ data is used to train a neural network, and the result is used as an upper limit for the diagnostic accuracy of the diagnosis network.
- (2)
- Distributed IID: All clients are trained only using their own private IID data. Distributed-own indicates a fully independent structure where the test dataset is also the client’s own data. The test dataset for Distributed-all is a centralized structure, indicating that the test dataset is the sum of all clients’ test sets.
- (3)
- Distributed NOIID: All clients are trained using only their own private NOIID data. Distributed-own indicates a fully independent structure where the test dataset is also the client’s own data. The test dataset for Distributed-all is a centralized structure, indicating that the test dataset is the sum of all clients’ test sets.
- (4)
- i-MFN: Denotes the test accuracy of the algorithm proposed in the manuscript, and the test set is centralized.
5.3.2. Experiment for IID Data Distribution
5.3.3. Experiment for NOIID Data Distribution
5.3.4. Privacy Analysis
- (1)
- The most valuable weights selected by the interpretable indicators ensure that the diagnostic capabilities are effectively transmitted between clients;
- (2)
- The gradients involved in sharing are not sufficient to cause a data leakage.
5.3.5. Experimental Analysis
- (1)
- For data under IID data distribution. It can be seen from Table 4 that there is little difference between the average diagnosis of each client and the whole in the case of Distributed-own and Distributed-all. The main reason for this result can be summarized as follows: The data distribution is similar between the individual clients, and there is almost no difference between dataset distributions for Distributed-own and Distributed-all, so the federation results are not significantly different from those of the centralized one.
- (2)
- For data under NOIID data distribution. The test accuracy is 98.72% for Upper Limit, 99.56% for Distributed-own, 29.50% for Distributed-all, and 27.67% for Ave-FL. In addition, accuracy for α-FedAvg (α = 25%) is 91.32%, 92.89% for CEC + Average, 77.72% for Federated + SKF and 96.69% for i-MFN. It can be seen that Distributed-own and Distributed-all differ significantly due to the large change in data distribution between the individual clients. α-FedAvg and CEC + Average reduce parameter interference by reducing the numbers of sharing but have randomness and limitations. On the other hand, the i-MFN proposed in the paper is extremely effective in learning the characteristics of the data between NOIID data. Each client is well trained to learn the characteristics of other clients’ data. Thus, the overall diagnostic accuracy of the federated network can be improved.
- (3)
- For the protection of data privacy. The DLG method proposed by ZHU [30] is a kind of privacy data acquisition algorithm similar to an adversarial neural network. This method is significantly effective in obtaining complete raw data through the shared gradients. However, the stealing of private data by this method can be effectively blocked by the mechanism of multi-level sharing proposed in this paper. Because the unfriendly client only gets a small fraction of the gradient information at a single time, and the position of the gradient is uncertain. The main reasons for this can be summarized as follows: 1. We have experimentally verified that the DLG method needs to retain all gradient information in order to recover the original data effectively. This is the reason that both Ave-FL and Federated + SKF can lead to data leakage. They share all the gradient information during parameter aggregation. Even if randomly changing the value of a particular gradient to zero, it will significantly affect the effectiveness of the data recovery. 2. Based on the above analysis, we share the gradient parameters into multiple levels through the LRP interpretability metric. By disrupting the gradient information, the secrecy of the information is thus effectively guaranteed.
6. Conclusions
Author Contributions
Funding
Institutional Review Board Statement
Informed Consent Statement
Data Availability Statement
Conflicts of Interest
References
- Xu, L.; Chatterton, S.; Pennacchi, P. A Novel Method of Frequency Band Selection for Squared Envelope Analysis for Fault Diagnosing of Rolling Element Bearings in a Locomotive Powertrain. Sensors 2018, 18, 4344. [Google Scholar] [CrossRef] [PubMed] [Green Version]
- Lei, Y.; Yang, B.; Jiang, X.; Jia, F.; Li, N.; Nandi, A.K. Applications of machine learning to machine fault diagnosis: A review and roadmap. Mech. Syst. Signal Process. 2020, 138, 106587. [Google Scholar] [CrossRef]
- Schmid, M.; Gebauer, E.; Hanzl, C.; Endisch, C. Active Model-Based Fault Diagnosis in Reconfigurable Battery Systems. IEEE Trans. Power Electron. 2021, 36, 2584–2597. [Google Scholar] [CrossRef]
- Wang, X.; Wang, Z.; Xu, Z.; Cheng, M.; Wang, W.; Hu, Y. Comprehensive Diagnosis and Tolerance Strategies for Electrical Faults and Sensor Faults in Dual Three-Phase PMSM Drives. IEEE Trans. Power Electron. 2019, 34, 6669–6684. [Google Scholar] [CrossRef]
- Fu, S.; Qiu, J.; Chen, L.; Chadli, M. Adaptive Fuzzy Observer-Based Fault Estimation for a Class of Nonlinear Stochastic Hybrid Systems. IEEE Trans. Fuzzy Syst. 2022, 30, 39–51. [Google Scholar] [CrossRef]
- Nguyen, N.P.; Huynh, T.T.; Do, X.P.; Mung, N.X.; Hong, S.K. Robust Fault Estimation Using the Intermediate Observer: Application to the Quadcopter. Sensors 2020, 20, 4917. [Google Scholar] [CrossRef]
- Rai, A.; Upadhyay, S.H. A review on signal processing techniques utilized in the fault diagnosis of rolling element bearings. Tribol. Int. 2016, 96, 289–306. [Google Scholar] [CrossRef]
- Zhang, Y.; Zhang, Z.; Chen, L.; Wang, X. Reinforcement Learning-Based Opportunistic Routing Protocol for Underwater Acoustic Sensor Networks. IEEE Trans. Veh. Technol. 2021, 70, 2756–2770. [Google Scholar] [CrossRef]
- Zhang, Y.; Kong, L. Photovoltaic power prediction based on hybrid modeling of neural network and stochastic differential equation. ISA Trans. 2021, early access, 1–26. [Google Scholar] [CrossRef]
- Namigtle-Jiménez, A.; Escobar-Jiménez, R.; Gómez-Aguilar, J.; García-Beltrán, C.; Téllez-Anguiano, A. Online ANN-based fault diagnosis implementation using an FPGA: Application in the EFI system of a vehicle. ISA Trans. 2020, 100, 358–372. [Google Scholar] [CrossRef]
- Wei, Y.; Wu, D.; Terpenny, J. Robust Incipient Fault Detection of Complex Systems Using Data Fusion. IEEE Trans. Instrum. Meas. 2020, 69, 9526–9534. [Google Scholar] [CrossRef]
- Lei, Y.; Jia, F.; Lin, J.; Xing, S.; Ding, S.X. An Intelligent Fault Diagnosis Method Using Unsupervised Feature Learning Towards Mechanical Big Data. IEEE Trans. Ind. Electron. 2016, 63, 3137–3147. [Google Scholar] [CrossRef]
- Zhang, Y.; Li, P.; Wang, X. Intrusion Detection for IoT Based on Improved Genetic Algorithm and Deep Belief Network. IEEE Access 2019, 7, 31711–31722. [Google Scholar] [CrossRef]
- Wen, L.; Li, X.; Gao, L. A New Two-Level Hierarchical Diagnosis Network Based on Convolutional Neural Network. IEEE Trans. Instrum. Meas. 2020, 69, 330–338. [Google Scholar] [CrossRef]
- Zhang, Y.; Liu, Q. On IoT intrusion detection based on data augmentation for enhancing learning on unbalanced samples. Futur. Gener. Comput. Syst. 2022. [Google Scholar] [CrossRef]
- Wang, J.; Li, S.; Han, B.; An, Z.; Xin, Y.; Qian, W.; Wu, Q. Construction of a batch-normalized autoencoder network and its application in mechanical intelligent fault diagnosis. Meas. Sci. Technol. 2019, 30, 015106. [Google Scholar] [CrossRef]
- Cai, B.; Liu, Y.; Xie, M. A Dynamic-Bayesian-Network-Based Fault Diagnosis Methodology Considering Transient and Intermittent Faults. IEEE Trans. Autom. Sci. Eng. 2017, 14, 276–285. [Google Scholar] [CrossRef]
- Liu, P.; Liu, Y.; Cai, B.; Wu, X.; Wang, K.; Wei, X.; Xin, C. A dynamic Bayesian network based methodology for fault diagnosis of subsea Christmas tree. Appl. Ocean Res. 2020, 94, 101990. [Google Scholar] [CrossRef]
- Lin, J.; Yu, W.; Zhang, N.; Yang, X.; Zhang, H.; Zhao, W. A Survey on Internet of Things: Architecture, Enabling Technologies, Security and Privacy, and Applications. IEEE Internet Things J. 2017, 4, 1125–1142. [Google Scholar] [CrossRef]
- McMahan, H.B.; Moore, E.; Ramage, D.; Hampson, S.; Arcas, B.A.Y. Communication-effificient learning of deep networks from decentralized data. arXiv 2017, arXiv:1602.05629. [Google Scholar] [CrossRef]
- Zhang, J.; Wang, Y.; Zhu, K.; Zhang, Y.; Li, Y. Diagnosis of Interturn Short-Circuit Faults in Permanent Magnet Synchronous Motors Based on Few-Shot Learning Under a Federated Learning Framework. IEEE Trans. Ind. Inform. 2021, 17, 8495–8504. [Google Scholar] [CrossRef]
- Liu, W.; Chen, L.; Chen, Y.; Zhang, W. Accelerating Federated Learning via Momentum Gradient Descent. IEEE Trans. Parallel Distrib. Syst. 2020, 31, 1754–1766. [Google Scholar] [CrossRef] [Green Version]
- Chen, M.; Poor, H.V.; Saad, W.; Cui, S. Convergence Time Optimization for Federated Learning Over Wireless Networks. IEEE Trans. Wirel. Commun. 2021, 20, 2457–2471. [Google Scholar] [CrossRef]
- Amiri, M.M.; Gunduz, D. Machine Learning at the Wireless Edge: Distributed Stochastic Gradient Descent Over-the-Air. IEEE Trans. Signal Process. 2020, 68, 2155–2169. [Google Scholar] [CrossRef] [Green Version]
- Saha, R.; Misra, S.; Deb, P.K. FogFL: Fog-Assisted Federated Learning for Resource-Constrained IoT Devices. IEEE Internet Things J. 2021, 8, 8456–8463. [Google Scholar] [CrossRef]
- Hao, M.; Li, H.; Luo, X.; Xu, G.; Yang, H.; Liu, S. Efficient and Privacy-Enhanced Federated Learning for Industrial Artificial Intelligence. IEEE Trans. Ind. Inform. 2020, 16, 6532–6542. [Google Scholar] [CrossRef]
- Li, B.; Wu, Y.; Song, J.; Lu, R.; Li, T.; Zhao, L. DeepFed: Federated Deep Learning for Intrusion Detection in Industrial Cyber–Physical Systems. IEEE Trans. Ind. Inform. 2021, 17, 5615–5624. [Google Scholar] [CrossRef]
- Sattler, F.; Muller, K.-R.; Samek, W. Clustered Federated Learning: Model-Agnostic Distributed Multitask Optimization Under Privacy Constraints. IEEE Trans. Neural Networks Learn. Syst. 2021, 32, 3710–3722. [Google Scholar] [CrossRef]
- Chen, Y.; Sun, X.; Jin, Y. Communication-Efficient Federated Deep Learning With Layerwise Asynchronous Model Update and Temporally Weighted Aggregation. IEEE Trans. Neural Networks Learn. Syst. 2020, 31, 4229–4238. [Google Scholar] [CrossRef]
- Kim, H.; Park, J.; Bennis, M.; Kim, S.-L. Blockchained On-Device Federated Learning. IEEE Commun. Lett. 2020, 24, 1279–1283. [Google Scholar] [CrossRef] [Green Version]
- Zhu, L.; Liu, Z.; Han, S. Deep leakage from gradients. Adv. Neural Inf. Processing Syst. 2019, arXiv:1906.08935. [Google Scholar] [CrossRef]
- Bach, S.; Binder, A.; Montavon, G.; Klauschen, F.; Müller, K.R.; Samek, W. On Pixel-Wise Explanations for Non-Linear Classifier Decisions by Layer-Wise Relevance Propagation. PLoS ONE 2015, 10, 130–140. [Google Scholar] [CrossRef] [PubMed] [Green Version]
- Grezmak, J.; Zhang, J.; Wang, P.; Loparo, K.A.; Gao, R.X. Interpretable Convolutional Neural Network Through Layer-wise Relevance Propagation for Machine Fault Diagnosis. IEEE Sensors J. 2020, 20, 3172–3181. [Google Scholar] [CrossRef]
- Nair, V.; Hinton, G.E. Rectified linear units improve restricted boltzmann machines. In Proceedings of the 27th international conference on machine learning (ICML-10), Haifa, Israel, 21–24 June 2010; pp. 807–814. [Google Scholar]
- Xia, M.; Li, T.; Xu, L.; Liu, L.; De Silva, C.W. Fault Diagnosis for Rotating Machinery Using Multiple Sensors and Convolutional Neural Networks. IEEE/ASME Trans. Mechatron. 2017, 23, 101–110. [Google Scholar] [CrossRef]
- Ma, X.; Wen, C.; Wen, T. An Asynchronous and Real-Time Update Paradigm of Federated Learning for Fault Diagnosis. IEEE Trans. Ind. Inform. 2021, 17, 8531–8540. [Google Scholar] [CrossRef]
- Wang, S.; Tuor, T.; Salonidis, T.; Leung, K.K.; Makaya, C.; He, T.; Chan, K. Adaptive Federated Learning in Resource Constrained Edge Computing Systems. IEEE J. Sel. Areas Commun. 2019, 37, 1205–1221. [Google Scholar] [CrossRef] [Green Version]
- Zhao, Y.; Li, M.; Lai, L.; Suda, N.; Civin, D.; Chandra, V. Federated learning with non-IID data. arXiv 2018, arXiv:1806.00582. Available online: https://arxiv.org/abs/1806.00582 (accessed on 26 May 2022).
- Xue, M.; Chenglin, W. An Asynchronous Quasi-Cloud/Edge/Client Collaborative Federated Learning Mechanism for Fault Diagnosis. Chin. J. Electron. 2021, 30, 969–977. [Google Scholar] [CrossRef]
















| Fault Type | Fault Diameter (inch) | Label | Sample Size |
|---|---|---|---|
| BDI | 0.007 | 1 | 300 |
| BDII | 0.014 | 2 | 300 |
| BDIII | 0.021 | 3 | 300 |
| IRI | 0.007 | 4 | 300 |
| IRII | 0.014 | 5 | 300 |
| IRIII | 0.021 | 6 | 300 |
| ORI | 0.007 | 7 | 300 |
| ORII | 0.014 | 8 | 300 |
| ORIII | 0.021 | 9 | 300 |
| Features | Expression | |
|---|---|---|
| Absolute mean: | Time domain | |
| Variance: | ||
| Clearance factor: | ||
| Crest factor: | ||
| Shape factor: | ||
| Average frequency: | Frequency domain | |
| Crest: | ||
| Kurtosis: | ||
| Mean energy: | ||
| Variance: |
| Client No. | Fault Type | Label |
|---|---|---|
| Client1 | IRII IRIII | 5,6 |
| Client2 | BDI BDII | 1,2 |
| Client3 | BDII BDIII | 2,3 |
| Client4 | BDII BDIII | 2,3 |
| Client5 | BDIII IRI | 3,4 |
| Client6 | BDIII IRI | 3,4 |
| Client7 | BDI ORIII | 1,9 |
| Client8 | ORI ORII | 7,8 |
| IID | ||||
|---|---|---|---|---|
| Upper Limit | Distributed-Own | Distributed-All | i-MFN | |
| C1 | 98.50% | 94.00% | 95.00% | 98.00% |
| C2 | 98.00% | 98.00% | 96.88% | 99.00% |
| C3 | 98.50% | 97.00% | 95.88% | 98.00% |
| C4 | 98.75% | 96.00% | 96.88% | 97.00% |
| C5 | 99.25% | 95.00% | 95.63% | 97.00% |
| C6 | 99.00% | 95.00% | 96.13% | 94.00% |
| C7 | 97.75% | 99.00% | 96.50% | 99.00% |
| C8 | 100.00% | 97.00% | 97.38% | 94.00% |
| Mean | 98.72% | 96.38% | 96.28% | 97.00% |
| NOIID | ||||
|---|---|---|---|---|
| Upper Limit | Distributed-Own | Distributed-All | i-MFN | |
| C1 | 98.50% | 100.00% | 13.00% | 99.50% |
| C2 | 98.00% | 98.00% | 31.00% | 90.00% |
| C3 | 98.50% | 99.00% | 43.00% | 98.00% |
| C4 | 98.75% | 99.50% | 43.00% | 98.00% |
| C5 | 99.25% | 100.00% | 38.00% | 99.00% |
| C6 | 99.00% | 100.00% | 38.00% | 99.50% |
| C7 | 97.75% | 100.00% | 19.00% | 89.50% |
| C8 | 100.00% | 100.00% | 13.00% | 100.00% |
| Mean | 98.72% | 99.56% | 29.50% | 96.69% |
| Method | NOIID | Deep Leakage from Gradients |
|---|---|---|
| Upper Limit | 98.72% | - |
| Distributed-own | 99.56% | Yes |
| Distributed-all [36] | 29.50% | No |
| Federated + SKF [36] | 77.72% | Yes |
| Ave-FL [37] | 27.67% | Yes |
| α-FedAvg(α = 25%) [38] | 91.32% | No |
| CEC + Average [39] | 92.89% | No |
| i-MFN | 96.69% | No |
Publisher’s Note: MDPI stays neutral with regard to jurisdictional claims in published maps and institutional affiliations. |
© 2022 by the authors. Licensee MDPI, Basel, Switzerland. This article is an open access article distributed under the terms and conditions of the Creative Commons Attribution (CC BY) license (https://creativecommons.org/licenses/by/4.0/).
Share and Cite
Wang, S.; Zhang, Y. Multi-Level Federated Network Based on Interpretable Indicators for Ship Rolling Bearing Fault Diagnosis. J. Mar. Sci. Eng. 2022, 10, 743. https://doi.org/10.3390/jmse10060743
Wang S, Zhang Y. Multi-Level Federated Network Based on Interpretable Indicators for Ship Rolling Bearing Fault Diagnosis. Journal of Marine Science and Engineering. 2022; 10(6):743. https://doi.org/10.3390/jmse10060743
Chicago/Turabian StyleWang, Shuangzhong, and Ying Zhang. 2022. "Multi-Level Federated Network Based on Interpretable Indicators for Ship Rolling Bearing Fault Diagnosis" Journal of Marine Science and Engineering 10, no. 6: 743. https://doi.org/10.3390/jmse10060743
APA StyleWang, S., & Zhang, Y. (2022). Multi-Level Federated Network Based on Interpretable Indicators for Ship Rolling Bearing Fault Diagnosis. Journal of Marine Science and Engineering, 10(6), 743. https://doi.org/10.3390/jmse10060743
