An Intelligent Field Monitoring System Based on Enhanced YOLO-RMD Architecture for Real-Time Rice Pest Detection and Management
Abstract
1. Introduction
- (1)
- High-precision perception in complex field environments: The proposed YOLO-RMD algorithm improves the ability to accurately detect pests in challenging field conditions, where complex backgrounds and varying lighting can hinder detection performance. This ensures robust pest recognition even in cluttered or dynamic agricultural environments.
- (2)
- Multi-scale perception for various rice pest species: By enhancing the model’s detection capabilities across different scales, YOLO-RMD addresses the challenge of detecting rice pests that may appear at varying sizes. This ensures better detection of both large and small pests, improving overall detection accuracy for multiple species of pests in rice fields. The technical route of the above two points is shown in Figure 1b.
- (3)
- Potential for accurate and real-time detection in practical applications: YOLO-RMD offers a practical solution for real-time pest detection in agricultural settings, providing accurate monitoring that can be applied directly to field operations. This enhances the timely management of pest outbreaks, bridging the gap between laboratory-based research and actual field usage. The technical route is shown in Figure 1c.
2. Materials and Methods
2.1. Image Dataset
- (1)
- Random rotation (within a range of ±30°) to simulate pests’ multi-angle postures in natural environments;
- (2)
- Random cropping to mimic partial occlusion scenarios commonly encountered in field conditions;
- (3)
- Gaussian blur (σ = 1.0–2.0) to simulate defocus effects caused by varying camera distances or motion blur;
- (4)
- Random color adjustments (brightness ± 20%, contrast ± 15%) to replicate diverse lighting conditions, such as shadows or overexposure.
2.2. The Proposed Method (YOLO-RMD)
2.2.1. Receptive Field Attention
2.2.2. Mixed Local Channel Attention
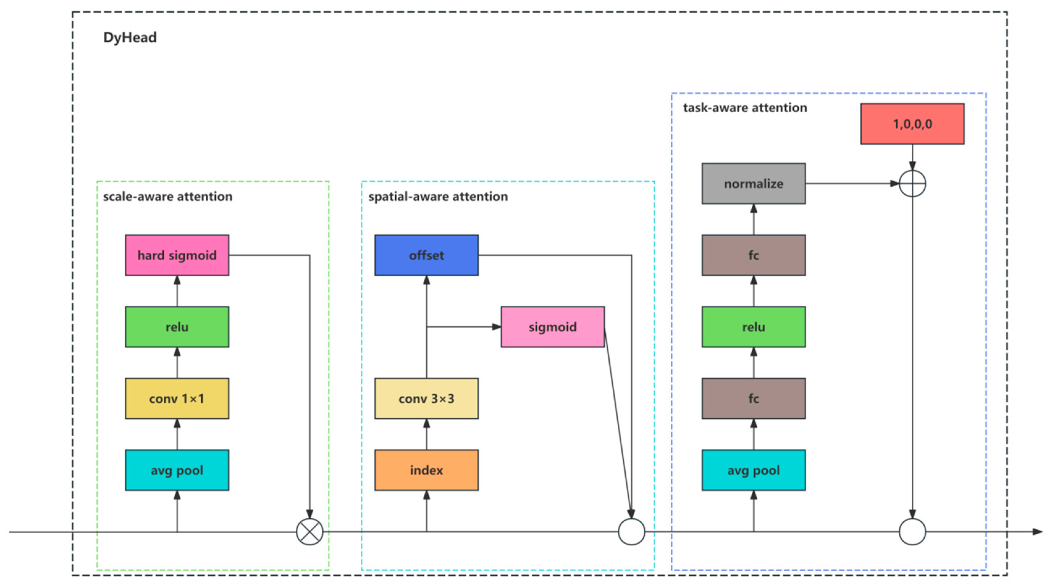
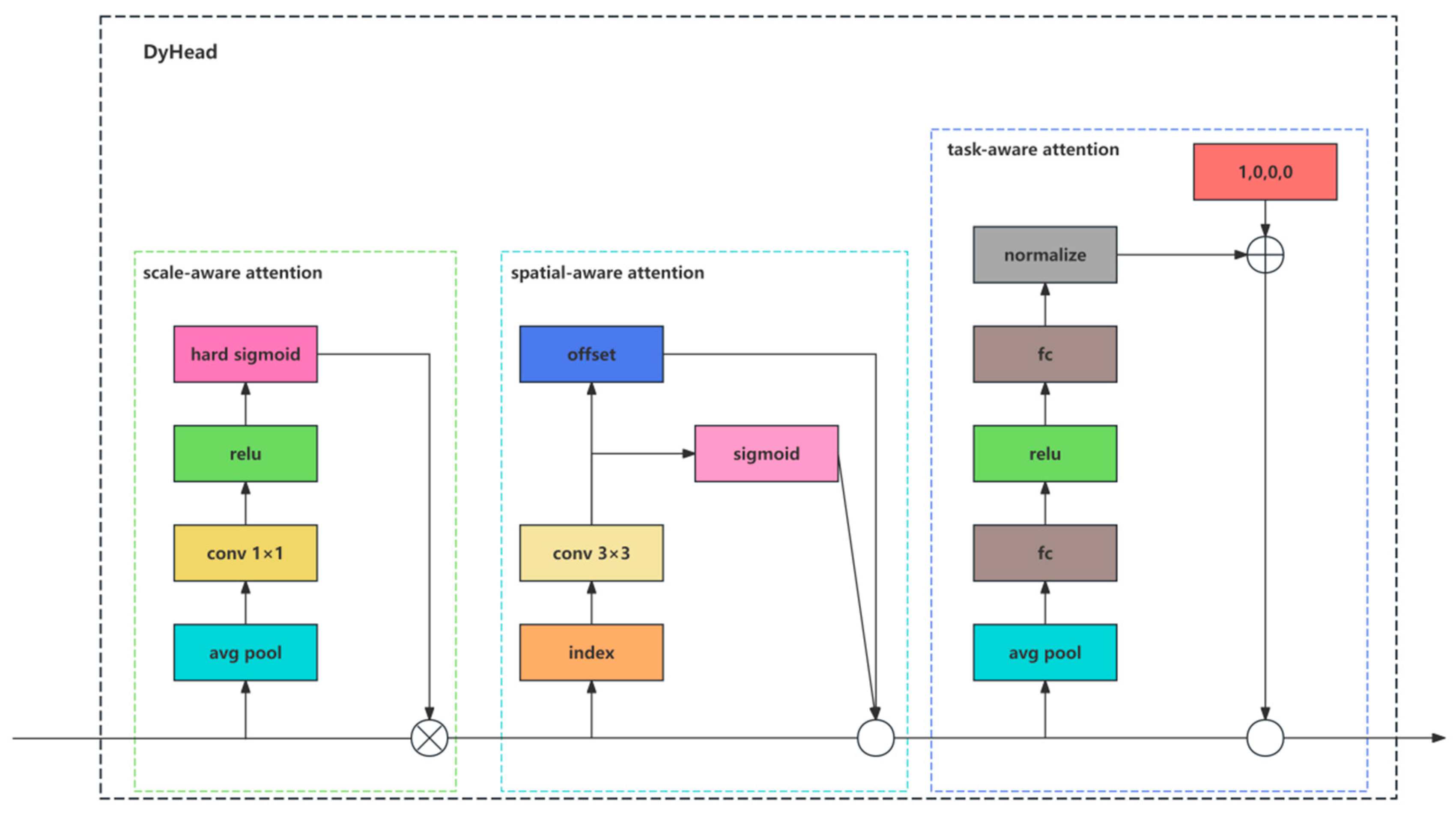
2.2.3. Dynamic Head
2.2.4. Additional Detection Head
2.3. Experiment Environment and Model Evaluation
3. Results
3.1. Ablation Studies
3.2. Grad-CAM Visualisation
3.3. Comparison of Various YOLO Networks
3.4. Comparison in Real Environment
3.5. Real-Time Performance Evaluation of YOLO-RMD System
4. Discussion
5. Conclusions
Author Contributions
Funding
Institutional Review Board Statement
Data Availability Statement
Acknowledgments
Conflicts of Interest
References
- Fao, F.J.R. Food and Agriculture Organization of the United Nations. 2018, 403. Available online: http://faostat.fao.org (accessed on 14 August 2024).
- Chithambarathanu, M.; Jeyakumar, M.J.M.T. Survey on crop pest detection using deep learning and machine learning approaches. Multimed. Tools Appl. 2023, 82, 42277–42310. [Google Scholar] [CrossRef] [PubMed]
- Liu, W.; Anguelov, D.; Erhan, D.; Szegedy, C.; Reed, S.; Fu, C.-Y.; Berg, A.C. Ssd: Single shot multibox detector. In Proceedings of the Computer Vision–ECCV 2016: 14th European Conference, Amsterdam, The Netherlands, 11–14 October 2016; Part I 14. pp. 21–37. [Google Scholar]
- Redmon, J.; Divvala, S.; Girshick, R.; Farhadi, A. You only look once: Unified, real-time object detection. In Proceedings of the IEEE Conference on Computer Vision and Pattern Recognition, Las Vegas, NV, USA, 27–30 June 2016; pp. 779–788. [Google Scholar]
- Redmon, J.; Farhadi, A. Yolov3: An Incremental Improvement. arXiv 2018, arXiv:1804.02767. [Google Scholar]
- Varghese, R.; Sambath, M. Yolov8: A novel object detection algorithm with enhanced performance and robustness. In Proceedings of the 2024 International Conference on Advances in Data Engineering and Intelligent Computing Systems (ADICS), Chennai, India, 18–19 April 2024; pp. 1–6. [Google Scholar]
- Kasinathan, T.; Uyyala, S.R. Machine learning ensemble with image processing for pest identification and classification in field crops. Neural Comput. Appl. 2021, 33, 7491–7504. [Google Scholar] [CrossRef]
- Fuentes, A.; Yoon, S.; Kim, S.C.; Park, D.S. A Robust Deep-Learning-Based Detector for Real-Time Tomato Plant Diseases and Pests Recognition. Sensors 2017, 17, 2022. [Google Scholar] [CrossRef] [PubMed]
- Yang, S.; Xing, Z.; Wang, H.; Dong, X.; Gao, X.; Liu, Z.; Zhang, X.; Li, S.; Zhao, Y. Maize-YOLO: A New High-Precision and Real-Time Method for Maize Pest Detection. Insects 2023, 14, 278. [Google Scholar] [CrossRef] [PubMed]
- Wang, X.; Zhang, S.; Wang, X.; Xu, C. Crop pest detection by three-scale convolutional neural network with attention. PLoS ONE 2023, 18, e0276456. [Google Scholar] [CrossRef]
- Lin, J.; Chengjun, X.; Peng, C.; Jianming, D.; Rui, L.; Jie, Z. Adaptive feature fusion pyramid network for multi-classes agricultural pest detection. Comput. Electron. Agric. 2022, 195, 106827. [Google Scholar] [CrossRef]
- Hu, K.; Liu, Y.; Nie, J.; Zheng, X.; Zhang, W.; Liu, Y.; Xie, T. Rice pest identification based on multi-scale double-branch GAN-ResNet. Front. Plant Sci. 2023, 14, 1167121. [Google Scholar] [CrossRef]
- Li, S.; Wang, H.; Zhang, C.; Liu, J. A Self-Attention Feature Fusion Model for Rice Pest Detection. IEEE Access 2022, 10, 84063–84077. [Google Scholar] [CrossRef]
- Hu, Y.; Deng, X.; Lan, Y.; Chen, X.; Long, Y.; Liu, C. Detection of Rice Pests Based on Self-Attention Mechanism and Multi-Scale Feature Fusion. Insects 2023, 14, 280. [Google Scholar] [CrossRef] [PubMed]
- Yao, Q.; Xian, D.X.; Liu, Q.J.; Yang, B.J.; Diao, G.Q.; Tang, J. Automated Counting of Rice Planthoppers in Paddy Fields Based on Image Processing. J. Integr. Agric. 2014, 13, 1736–1745. [Google Scholar] [CrossRef]
- He, Y.; Zhou, Z.; Tian, L.; Liu, Y.; Luo, X. Brown rice planthopper (Nilaparvata lugens Stal) detection based on deep learning. Precis. Agric. 2020, 21, 1385–1402. [Google Scholar] [CrossRef]
- Zhang, Z.; Zhan, W.; Sun, K.; Zhang, Y.; Guo, Y.; He, Z.; Hua, D.; Sun, Y.; Zhang, X.; Tong, S.; et al. RPH-Counter: Field detection and counting of rice planthoppers using a fully convolutional network with object-level supervision. Comput. Electron. Agric. 2024, 225, 109242. [Google Scholar] [CrossRef]
- Liu, S.; Fu, S.; Hu, A.; Ma, P.; Hu, X.; Tian, X.; Zhang, H.; Liu, S. Research on Insect Pest Identification in Rice Canopy Based on GA-Mask R-CNN. Agronomy 2023, 13, 2155. [Google Scholar] [CrossRef]
- Woo, S.; Park, J.; Lee, J.-Y.; Kweon, I.S. Cbam: Convolutional block attention module. In Proceedings of the European Conference on Computer Vision (ECCV), Munich, Germany, 8–14 September 2018; pp. 3–19. [Google Scholar]
- Hou, Q.; Zhou, D.; Feng, J. Coordinate attention for efficient mobile network design. In Proceedings of the IEEE/CVF Conference on Computer Vision and Pattern Recognition, Nashville, TN, USA, 20–25 June 2021; pp. 13713–13722. [Google Scholar]
- Li, D.; Hu, J.; Wang, C.; Li, X.; She, Q.; Zhu, L.; Zhang, T.; Chen, Q. Involution: Inverting the inherence of convolution for visual recognition. In Proceedings of the IEEE/CVF Conference on Computer Vision and Pattern Recognition, Nashville, TN, USA, 20–25 June 2021; pp. 12321–12330. [Google Scholar]
- Ramachandran, P.; Parmar, N.; Vaswani, A.; Bello, I.; Levskaya, A.; Shlens, J. Stand-alone self-attention in vision models. Neural Inf. Process. Syst. 2019, 32, 68–80. [Google Scholar]
- Elsayed, G.; Ramachandran, P.; Shlens, J.; Kornblith, S. Revisiting spatial invariance with low-rank local connectivity. In Proceedings of the International Conference on Machine Learning, Virtual Event, 13–18 July 2020; pp. 2868–2879. [Google Scholar]
- Zhang, X.; Liu, C.; Yang, D.; Song, T.; Ye, Y.; Li, K.; Song, Y. RFAConv: Innovating spatial attention and standard convolutional operation. arXiv 2023, arXiv:2304.03198. [Google Scholar]
- Hu, J.; Shen, L.; Sun, G. Squeeze-and-excitation networks. In Proceedings of the IEEE Conference on Computer Vision and Pattern Recognition, Salt Lake City, UT, USA, 18–23 June 2018; pp. 7132–7141. [Google Scholar]
- Wang, Q.; Wu, B.; Zhu, P.; Li, P.; Zuo, W.; Hu, Q. ECA-Net: Efficient channel attention for deep convolutional neural networks. In Proceedings of the IEEE/CVF Conference on Computer Vision and pattern Recognition, Seattle, WA, USA, 13–19 June 2020; pp. 11534–11542. [Google Scholar]
- Hu, J.; Shen, L.; Albanie, S.; Sun, G.; Vedaldi, A. Gather-excite: Exploiting feature context in convolutional neural networks. In NIPS’18, Proceedings of the 32nd International Conference on Neural Information Processing System, Montreal, QC, Canada, 3–8 December 2018; Curran Associates Inc.: Red Hook, NY, USA, 2018; Volume 31. [Google Scholar]
- Wan, D.; Lu, R.; Shen, S.; Xu, T.; Lang, X.; Ren, Z. Mixed local channel attention for object detection. Eng. Appl. Artif. Intell. 2023, 123, 106442. [Google Scholar] [CrossRef]
- Dai, X.; Chen, Y.; Xiao, B.; Chen, D.; Liu, M.; Yuan, L.; Zhang, L. Dynamic head: Unifying object detection heads with attentions. In Proceedings of the IEEE/CVF Conference on Computer Vision and Pattern Recognition, Nashville, TN, USA, 20–25 June 2021; pp. 7373–7382. [Google Scholar]
Disclaimer/Publisher’s Note: The statements, opinions and data contained in all publications are solely those of the individual author (s) and contributor (s) and not of MDPI and/or the editor (s). MDPI and/or the editor (s) disclaim responsibility for any injury to people or property resulting from any ideas, methods, instructions or products referred to in the content. |











| Pest | Initial Quantity | Augmentation Technique | The Final Quantity |
|---|---|---|---|
| Cnaphalocrocis medinalis | 228 | Random rotation Gaussian blur Cropping Random color | 2720 |
| Chilo suppressalis | 235 | Random rotation Gaussian blur Cropping Random color | 2544 |
| Nilaparvata lugens | 169 | Random rotation Cropping Random color | 2712 |
| the larvae of Nezara viridula | 221 | Random rotation Cropping Random color | 2656 |
| Naranga aenescens Moore | 244 | Cropping Random color | 2832 |
| Nezara viridula | 209 | Cropping Random color | 2496 |
| Sesamia inferens | 245 | Cropping Random color | 2208 |
| Method | mAP50 (%) | mAP50-95 (%) | Time (ms) | Size (M) |
|---|---|---|---|---|
| YOLOv8n | 95.2 | 63.5 | 18.6 | 5.98 |
| YOLOv8s | 95.3 | 65.9 | 22.5 | 21.4 |
| YOLOv8m | 95.5 | 66.5 | 26.3 | 49.6 |
| YOLOv8l | 96.1 | 66.8 | 41.6 | 83.6 |
| YOLOv8x | 96.9 | 67.2 | 56.2 | 130 |
| Baseline | DyHead | P6 | P2 | MLCA | C2f_RFAConv | Precision (%) | Recall (%) | mAP50 (%) | mAP50-90 (%) | Parameters (×106 M) | FLOPs (G) | FPS (f/s) |
|---|---|---|---|---|---|---|---|---|---|---|---|---|
| √ | 90.1 | 92.7 | 95.2 | 75.2 | 3.00 | 8.1 | 125.3 | |||||
| √ | √ | 91.8 | 93.6 | 96.2 | 79.2 | 4.75 | 14.6 | 55.3 | ||||
| √ | √ | √ | 92.0 | 94.1 | 96.1 | 79.2 | 6.95 | 15.4 | 31.5 | |||
| √ | √ | √ | 94.8 | 95.5 | 98.0 | 81.3 | 5.83 | 49.1 | 31.9 | |||
| √ | √ | √ | √ | 94.6 | 96.4 | 98.1 | 81.6 | 5.83 | 49.1 | 31.3 | ||
| √ | √ | √ | √ | √ | 95.0 | 96.2 | 98.2 | 82.4 | 5.87 | 49.4 | 29.5 |
| Methods | Precision (%) | Recall (%) | mAP50 (%) | mAP50-90 (%) | Size (M) | FLOPs (G) | FPS (f/s) |
|---|---|---|---|---|---|---|---|
| YOLOv5 | 91.8 | 92.7 | 93.7 | 71.9 | 14.3 | 15.8 | 95.8 |
| YOLOv7-tiny | 86.9 | 91.2 | 92.0 | 69.6 | 12.3 | 13.2 | 88.3 |
| YOLOv8n | 90.1 | 92.7 | 95.2 | 75.2 | 5.95 | 8.1 | 125.3 |
| YOLOv9 | 90.7 | 93.3 | 95.5 | 75.7 | 5.86 | 11.0 | 117.4 |
| YOLO-RMD | 95.0 | 96.2 | 98.2 | 82.4 | 11.6 | 49.4 | 29.5 |
| Methods | Target | Identified Targets | TP | FP | Precision (%) |
|---|---|---|---|---|---|
| Threshold Approaches | 32 | 4349 | 30 | 4319 | 0.7 |
| YOLOv5 | 32 | 48 | 31 | 17 | 64.6 |
| YOLOv7-tiny | 32 | 52 | 30 | 22 | 57.7 |
| YOLOv9 | 32 | 42 | 31 | 11 | 73.8 |
| YOLO-RMD | 32 | 33 | 31 | 2 | 93.9 |
| Device | Calculate Force | Method | FPS (f/s) |
|---|---|---|---|
| Jetson Nano | 0.5TOPS | YOLOv8n | 67 |
| YOLO-RMD | 17 | ||
| Jetson Orin NX | 100TOPS | YOLOv8n | 132 |
| YOLO-RMD | 31 |
Disclaimer/Publisher’s Note: The statements, opinions and data contained in all publications are solely those of the individual author(s) and contributor(s) and not of MDPI and/or the editor(s). MDPI and/or the editor(s) disclaim responsibility for any injury to people or property resulting from any ideas, methods, instructions or products referred to in the content. |
© 2025 by the authors. Licensee MDPI, Basel, Switzerland. This article is an open access article distributed under the terms and conditions of the Creative Commons Attribution (CC BY) license (https://creativecommons.org/licenses/by/4.0/).
Share and Cite
Yin, J.; Zhu, J.; Chen, G.; Jiang, L.; Zhan, H.; Deng, H.; Long, Y.; Lan, Y.; Wu, B.; Xu, H. An Intelligent Field Monitoring System Based on Enhanced YOLO-RMD Architecture for Real-Time Rice Pest Detection and Management. Agriculture 2025, 15, 798. https://doi.org/10.3390/agriculture15080798
Yin J, Zhu J, Chen G, Jiang L, Zhan H, Deng H, Long Y, Lan Y, Wu B, Xu H. An Intelligent Field Monitoring System Based on Enhanced YOLO-RMD Architecture for Real-Time Rice Pest Detection and Management. Agriculture. 2025; 15(8):798. https://doi.org/10.3390/agriculture15080798
Chicago/Turabian StyleYin, Jiangdong, Jun Zhu, Gang Chen, Lihua Jiang, Huanhuan Zhan, Haidong Deng, Yongbing Long, Yubin Lan, Binfang Wu, and Haitao Xu. 2025. "An Intelligent Field Monitoring System Based on Enhanced YOLO-RMD Architecture for Real-Time Rice Pest Detection and Management" Agriculture 15, no. 8: 798. https://doi.org/10.3390/agriculture15080798
APA StyleYin, J., Zhu, J., Chen, G., Jiang, L., Zhan, H., Deng, H., Long, Y., Lan, Y., Wu, B., & Xu, H. (2025). An Intelligent Field Monitoring System Based on Enhanced YOLO-RMD Architecture for Real-Time Rice Pest Detection and Management. Agriculture, 15(8), 798. https://doi.org/10.3390/agriculture15080798

