Next Article in Journal
Optimizing Ridge–Furrow Ratio to Improve Water Resource Utilization for Wheat in the North China Plain
Next Article in Special Issue
Agrowellness Goods Distribution in the Light of Sustainability: The Consumer Perspective and the Case of Slovenia’s Eastern Cohesion Region
Previous Article in Journal
Interpretable Digital Soil Organic Matter Mapping Based on Geographical Gaussian Process-Generalized Additive Model (GGP-GAM)
Previous Article in Special Issue
ICT and Agricultural Development in South Africa: An Auto-Regressive Distributed Lag Approach
 
 
Font Type:
Arial Georgia Verdana
Font Size:
Aa Aa Aa
Line Spacing:
Column Width:
Background:
Article

OPTIMILK: A Web-Based Tool for Least-Cost Dairy Ration Optimization Using Linear Programming

1
Faculty of Electrical Engineering, University of East Sarajevo, 71123 East Sarajevo, Bosnia and Herzegovina
2
Faculty of Agriculture, University of East Sarajevo, 71123 East Sarajevo, Bosnia and Herzegovina
3
Faculty of Electrical Engineering, University of Banja Luka, 78000 Banja Luka, Bosnia and Herzegovina
*
Author to whom correspondence should be addressed.
Agriculture 2024, 14(9), 1580; https://doi.org/10.3390/agriculture14091580
Submission received: 20 June 2024 / Revised: 21 July 2024 / Accepted: 8 September 2024 / Published: 11 September 2024

Abstract

Feed costs represent a significant component of milk production expenses, making up a share of 50% or more of the total cost. The optimization of feed costs is important to achieve financial stability, competitiveness, and sustainability in dairy farming. Optimizing dairy rations not only improves economic efficiency but also plays a significant role in reducing the environmental impact of dairy farming. On the other hand, dairy rations need to meet the specific nutritional requirements of cattle to ensure their health, well-being, and maximum milk production. The formulation of an optimal dairy ration is not an easy task for farmers due to the many challenges they face in this process. This study presents an intuitive web-based tool called OPTIMILK that is used for the optimization of dairy rations using the Simplex method of linear programming. This tool enables farmers to efficiently find a least-cost ration considering the nutritional needs of dairy cows, feed availability and costs, and the nutritional composition of feed. The tool was created for a dairy farmers’ association in Bosnia and Herzegovina and made available to its members for free. After almost four years of operation, the tool’s usage was evaluated by analyzing the collected data. The results show that after an initial period of low activity, there was evidence of an increase in the level of use, which implies the gradual adoption of the tool in dairy farming practice.

1. Introduction

The agri-food sector—especially the milk production industry—plays an important role in the global food security chain and economic development. Feed costs are a significant component of milk production expenses, accounting for 50% or more of the total cost [1], and they depend on the efficiency of feed utilization, the type and quality of feed ingredients used, and the overall management practices employed on a farm. Therefore, optimizing feed costs is critically important in dairy farming to achieve financial stability, competitiveness, and sustainability in the long term [2]. The sustainability of dairy farming is becoming increasingly important due to its significant environmental impact, particularly regarding feed production and waste management. Optimizing dairy rations not only improves economic efficiency but also plays an important role in reducing the environmental footprint of dairy farming [3]. On the other hand, each dairy cow has specific requirements for nutrients, which can vary depending on multiple factors, such as age, lactation stage, body weight, and health status. This requires the customization of rations for each cow to ensure their health, well-being, and maximum milk production. Balancing a dairy ration to meet cost, nutritional, and environmental requirements is a demanding task for dairy farmers due to its intrinsic mathematical complexity.
The problem of ration optimization has been the subject of numerous studies for several decades, and different mathematical techniques and computational tools have been used [4,5]. Researchers have developed mathematical models for dairy ration optimization based on linear programming [6,7,8,9], nonlinear programming [10], goal programming [11], combinations of linear and weighted goal programming [2], multi-objective optimization [12], genetic algorithms [13,14], and evolutionary algorithms [15,16]. Among the mentioned techniques, linear programming is still the most widely used [5], even though it is the oldest one and it has several drawbacks and limitations when it comes to reaching a feasible solution with a set of rigid linear constraints or when using nonlinear constraints [4,5]. Another limiting factor of linear programming is that it can only operate on solving single-objective problems at a time, such as finding a least-cost ration or maximizing milk yield, under linear constraints. When trying to reach multiple objectives simultaneously, other methods should be used. However, many problems in dairy farming, and in agriculture in general, can be treated as single-objective problems represented with linear objective functions and linear constraints, allowing linear programming to be effectively applied to solve these problems. Multiple applications of linear programming in dairy farming and other fields of agriculture can be found in recent papers [5,6,17,18,19].
Dairy farmers face many challenges in optimizing feed costs, including fluctuating feed prices, limited availability and variability of feed ingredients, the complexity of formulating balanced rations that meet nutritional requirements while minimizing costs, ensuring consistent feed quality and proper storage to prevent nutrient degradation, implementing efficient feed management practices, and accessing technology and expertise for effective feed optimization. Addressing these challenges requires a holistic approach that encompasses feed procurement, formulation, storage, and handling, as well as collaboration with agricultural experts to develop strategies for optimizing feed costs and improving the sustainability of dairy farming operations. Solutions and strategies for addressing these challenges often involve a combination of management practices, technological tools, and nutritional strategies tailored to the specific needs and conditions of the farm.
One of the technological solutions that can help dairy farmers in the optimization of feed costs is feed formulation software. Utilizing such software can help dairy farmers formulate balanced rations that meet the nutritional requirements of their cattle while minimizing costs. These software programs allow farmers to input information about available feed ingredients, the nutritional needs of cattle, and cost constraints, and they generate optimized ration formulations. Feed formulation software has been developed from the early days of computers, but it has become more accessible with the proliferation of personal computers [5,20]. Today, this kind of software is available in different forms and with different levels of features and complexity depending on the context of use and the device being used.
The most comprehensive software is usually available as commercial desktop applications. Many applications of this type are available on the market, but some of the more recognized ones are CNCPS (version 7), CPM Dairy (version 3.0), DairyComp (version 24.4), DairyLive (version 5), and Spartan Dairy (version 3). CNCPS software is based on the Cornell Net Carbohydrate and Protein System (CNCPS) nutritional model for dairy and beef cattle developed by Cornell University. This nutritional model is also used by many other commercial desktop feed formulation software programs, such as AMTS.Farm.Cattle (version 4), NDS PRO (version 4), CN.Dalex (version 3), and DinaMilk (version 1). The common feature of this type of software is that they offer the most powerful features, but are rather complex and primarily intended for use by nutritionists and advisors.
Another type of commercial feed formulation software is web- and cloud-based software. Some of them are available as standalone applications for feed formulation, such as AFOS and MmmooOgle Ration, while others are part of wider farm management systems, such as Dairy Ration Builder from MilkingCloud and ALIPLAN from ADM. An advantage of this type of software is more flexible access for users in terms of location and device used, as well as simplified maintenance and updates compared to desktop software. Like desktop solutions, this type of feed formulation software is very powerful and comprehensive, but mostly intended for use by nutrition specialists.
Although there is a variety of commercially available feed formulation software on the market, there is little evidence in the literature about the nutritional models and optimization methods they use, which is understandable considering their commercial nature. On the other hand, there are many examples of the development of customized smaller-scale solutions of different types. These solutions are sometimes created to supplement standard feed formulation software, like the set of dairy management tools developed at the University of Wisconsin-Madison [21], or to be used as simpler and more accessible standalone tools that might help dairy farmers lacking the support of nutritionists and agricultural advisors. In the latter case, the tools are developed as Microsoft Excel spreadsheets using the Solver add-in [22], Microsoft Excel applications using VBA (Visual Basic for Applications) [23,24], as standalone desktop applications using Visual Basic .NET [25], and as applications for mobile devices [26,27,28]. Most applications of this type use linear programming for optimizing dairy rations.
In any case, using feed formulation software imposes additional challenges for dairy farmers, including the complexity of the software and the technical knowledge required for effective use. Gathering accurate data inputs, particularly regarding feed ingredient composition, prices, and the nutritional requirements of cattle, can be difficult and time-consuming. Dairy farmers must also consider the variability of feed ingredients, which can impact the accuracy of ration formulations. The expense of acquiring and maintaining software, as well as integrating with existing farm management systems, further complicates the adoption of feed formulation software. The adoption of technology in agriculture is often slower than expected due to multiple factors, such as socio-economic, technological, financial, and informational challenges [29]. This is also true for feed formulation software and other types of agricultural decision-support systems. Although many solutions are developed and available, they might have low practical value for farmers due to the so-called “implementation problem”. This problem is reflected in underutilization because of the technical limitations of systems or farmers’ attitudes towards them [30]. This is why the evaluation of usage and adoption of new technology is important: to identify potential problems and introduce appropriate measures to address them.
Smallholder farmers may face even more barriers in utilizing feed formulation software, including limited financial resources, technical knowledge, availability in the local language, and access to data. Gathering accurate data inputs and covering software costs can be particularly difficult for smallholder farmers, and they may lack access to training and technical support. Additionally, the scale of their operations may not justify the investment in software. Overcoming these barriers requires targeted interventions to provide financial assistance, training programs, and access to support services, ensuring that smallholder farmers can effectively utilize feed formulation software to optimize feed costs and improve herd nutrition. Some of the efforts in this direction include the development of simple tools that provide smallholder farmers with accessible and user-friendly solutions for optimizing feed costs [23,31]. These tools often offer basic functionality for inputting data, generating ration formulations, and monitoring feed usage, making them suitable for farmers with limited technical expertise or access to technology. Some of the limiting factors for the wider use of these tools are their availability in only one language and the requirement of knowing the nutritional needs of cattle and the nutritional composition of feeds.
In some countries, like Bosnia and Herzegovina and many other developing countries, agricultural extension services are not well developed and accessible to all farmers, especially smallholder farmers. These farmers could benefit from using feed formulation software. However, the availability of commercial feed formulation software to smallholder farmers is limited for many reasons, such as the software type, complexity, ease of learning and use, and cost. Many farmers do not have or use personal computers, so desktop applications are not practical. Commercial feed formulation software is usually intended for use by nutritionists and agricultural advisors, making it too complicated and expensive for smallholder farmers. Some free feed formulation solutions are available, but language barriers and the lack of locally relevant data on feeds and their nutritional composition are limiting factors for their usage.
To address the challenges of ration optimization faced by dairy farmers in Bosnia and Herzegovina, a web-based tool called OPTIMILK, with a simple and user-friendly interface in the local language, was developed for a dairy farmers’ association. The association has more than 400 members, mostly small family farms. The tool uses the Simplex method of linear programming to find least-cost rations. The tool enables farmers to efficiently find an optimal ration considering the nutritional needs of dairy cows, feed availability and costs, and the nutritional composition of feed. Apart from optimizing dairy rations for cost efficiency, it supports sustainable dairy farming by manipulating the structure of a ration to reduce its environmental impact. Since collecting data on the nutritional composition of standard feeds was identified as one of the major issues with the adoption of this type of software, a database of locally used feeds with standard nutritional compositions and a feature for the calculation of nutritional requirements of dairy cows were incorporated into the tool. The tool also contains a database of agricultural experts with their contact information and availability status for providing support to farmers.
In this study, the OPTIMILK tool and the application of the Simplex method of linear programming in the formulation of optimal rations for dairy cows are presented. The development of the tool included the creation of a module for calculating nutritional requirements of cows according to locally used nutritional standards, the creation of a new linear programming model for dairy ration optimization that incorporates additional constraints for reaching feasible solution while meeting nutritional and environmental requirements, the design of a user-friendly and accessible interface for data entry and setting up additional constraints, the implementation of model-solving capabilities within the tool, and the implementation of a set of other useful features for manipulating the optimal rations and planning the usage of feeds. After almost four years of operation, the usage of the tool was evaluated by analyzing the data collected within the tool to assess its adoption among local farmers. The results show that after a slow start, there were signs of significant use, which implies the gradual adoption of the tool in dairy farming practices.
Although there are many tools with similar features on the market, most of them, especially commercial ones, are inaccessible to local farmers for many reasons, including type, complexity, cost, and language. Additionally, the literature lacks evidence of the development and usage of free web-based ration optimization solutions customized to the needs of local farmers, especially smallholders. Incorporating features to manipulate the structure of a ration to meet environmental requirements is also an innovative aspect compared to similar non-commercial tools. Therefore, this study contributes to the feed formulation software literature by filling the gap in the development and usage of web-based ration optimization tools customized to local needs. This kind of tool could also be applied in similar contexts to improve their accessibility and adoption, especially for smallholder farmers.

2. Materials and Methods

2.1. Methodological Approach

The development of a software tool for dairy ration optimization involved a systematic approach, starting with an assessment of needs to identify user requirements and challenges, followed by a literature review to gather nutritional data and analyze existing tools. The next step was to select an appropriate optimization method, such as the Simplex method, and develop mathematical models for nutritional requirements and ration formulation. The software design phase included creating an intuitive user interface and robust system architecture, followed by programming and implementation. The testing and validation phase ensured the accuracy of the tool, while user training and video tutorials created conditions for its adoption in farming practice.

2.2. Data Sources and Selection of Nutritional Parameters

Considering the group of target users, the majority of which were small family farms, domestic standards were used in the process of defining the nutritional requirements of dairy cows. The reason for adopting this approach was that most farms in Bosnia and Herzegovina are small farms with cultivation and nutrition technology that does not follow the latest global trends. For the tool to be accepted by such users, it was necessary to adopt domestic standards and terminology. The main source of information for the definition and calculation of the nutritional requirements of dairy cows was the publication in [32], which contains a detailed description of domestic and international standards for ruminant nutrition and examples of their applications in farming practices. The publication also contains a database of more than 400 feeds with standard nutritional compositions, which was used as a basis for creating a feed database in the OPTIMILK tool.
For the calculation of the daily nutritional needs of dairy cows, a set of parameters of cows was selected, including body weight, milk yield, milk fat, month of pregnancy, lactation stage, and daily gain in weight. Based on these parameters, an appropriate set of nutritional requirements was selected as input for the optimization method. The nutritional requirements included energy requirements expressed in net energy for lactation (NEL), protein requirements expressed in rumen degradable protein (RDP), and calcium (Ca), phosphorus (P), and dry matter (DM) requirements. To calculate the total values of the mentioned nutritional components of a dairy ration, it is necessary to know the nutritional composition of each feed used in a ration. Therefore, each feed added to the OPTIMILK feed database had its nutritional composition defined using the same parameters (NEL, RDP, Ca, P, DM) selected for the definition of the nutritional requirements of dairy cows.

2.3. Linear Programming

Linear programming is used to solve problems that involve finding an optimal solution to linear functions while satisfying a set of linear constraints. The optimal solution can be searched for as a minimum or maximum of a given linear function. The mathematical formulation of linear programming models is usually expressed in matrix form, as shown in Expression (1).
min: CT x
subject to: A xB, x ≥ 0.
In this example, it is necessary to find the minimum of the linear function while satisfying the given constraints, which are formulated as inequalities. Constraints in a linear programming model can be expressed as inequalities of different types, equalities, and a mix of both. Matrixes C, A, and B in this example are constant vectors/matrixes, while x represents a vector of variables that need to be calculated to reach an optimal solution. The function to be optimized is called an objective function. In linear programming problems, an objective can be to minimize or maximize the objective function, depending on the nature of the problem being solved. In our case, the objective is to minimize the cost of dairy rations while satisfying all of the nutritional requirements of a cow. In some other cases, the objective could be to maximize the profit while using limited resources.
In the case of minimizing the cost of dairy rations, the objective function is a linear function representing the total cost of a ration. Since a ration comprises different feeds, the total cost is the sum of the individual costs of each ration ingredient. The individual cost of each ration ingredient depends on its unit price and the quantity of feed used as an ingredient. If we denote the unit prices of each feed as c1, c2, c3, and the quantities of each feed as x1, x2, x3, then the total cost of a ration can be calculated as y(x) = cx1 + cx2 + cx3. Function y(x) represents the objective function when using three feeds as ration ingredients. To minimize this function, it is necessary to calculate the optimal values of x1, x2, x3 subject to the given constraints. In other words, it is necessary to find the optimal quantities of each feed to achieve the least-cost ration while satisfying a set of given constraints. In this case, these constraints are mostly related to meeting the nutritional requirements of cattle.

2.4. Simplex Method

The Simplex method is an iterative algorithm used to solve linear programming problems. It is widely applicable in fields such as operations research, economics, and different engineering disciplines for optimizing resource allocation, production planning, and decision-making processes. It is also widely used in agriculture for the optimization of various agricultural processes and decisions, including the optimization of crop planting and harvesting, livestock feed optimization, supply chain management, and farm planning and management. The Simplex method has been implemented in many software tools, such as the Solver add-in in Microsoft Excel, MATLAB, Python libraries, and the LPSolve library.

2.5. LPSolve Library

LPSolve [33] is a mixed-integer linear programming (MILP) solver that is available as a free and open-source library under the LGPL v2 license, and it can be used in multiple programming languages. LPSolve can be used in several ways, such as via API (application programming interface), input files, and an IDE (integrated development environment). In our case, LPSolve was used via input files in native LP (linear programming) format, which enables applications to pass a linear programming model to the solver in the form of an ASCII file. The LP file format is syntactically very similar to the mathematical formulation of the linear programming model.

3. Results and Discussion

3.1. The OPTIMILK Tool

The web-based OPTIMILK tool was developed in 2020 for the Dairy Farmers’ Association of the Republic of Srpska, located in Banja Luka, Bosnia and Herzegovina, within the Sweden/USAID FARMA II project. Since then, OPTIMILK has been available for free to members of the association at https://optimilk.mljekarirs.com (accessed on 20 July 2024). In 2021, OPTIMILK was listed in the official stocktaking report of the Food and Agriculture Organization of the United Nations and the International Telecommunication Union as the only digital solution from Bosnia and Herzegovina, together with other solutions from Europe and Central Asia. The report refers to good practices in the field of digital agriculture. In 2023, OPTIMILK was nominated as a candidate application for the global WSIS Prizes 2023 contest organized by the International Telecommunication Union, among 20 other applications and projects in e-agriculture. The main goal of OPTIMILK is to provide a dairy ration optimization tool for local farmers that is easily accessible, easy to learn and use, and freely available for use on different devices (computers, tablets, and smartphones).
From a technical perspective, implementing OPTIMILK as a web-based tool was a logical choice. It was developed as a responsive web application using the latest web development technologies and standards. This approach provides easy access across various devices and screen sizes, which is ideal for its users, primarily smallholder dairy farmers, who can use the tool on their smartphones or tablets. In many cases, using web-based applications on smartphones is preferable to native apps as it saves the smartphone’s resources and avoids cluttering the device with too many apps. Additionally, this choice simplifies maintenance and updates, as no interventions are required on the users’ devices.
The main functionalities of OPTIMILK are the calculation of the daily nutritional requirements of dairy cows and ration optimization based on the nutritional requirements and available feeds using a feed database, ration database, and dairy cow database. These functionalities will be presented in more detail in the following sections. Additionally, OPTIMILK provides other standard features that are available in web-based applications, such as user registration and management, user authentication and authorization, management of user profiles, password recovery, and a video tutorial.

3.1.1. Architecture and Technologies

The OPTIMILK architecture follows the design pattern of MVC (Model View Controller), which is frequently used in modern web applications. It was developed using the PHP (version 7.3) programming language and the CakePHP (version 3) [34] rapid web application development framework. It also utilizes the latest client-side technologies, HTML5 and CSS3. The tool was developed using the Microsoft Visual Studio Code development tool. OPTIMILK was deployed on a standard LAMP (Linux, Apache, MySQL, PHP) platform hosted by a web-hosting service provider. The server operating system is Rocky Linux 8, the MySQL database server is version 5.7, and the Apache web server is version 2.4.59. OPTIMILK uses LPSolve (version 5.5) as an external executable for the implementation of optimization tasks using the Simplex method. The architecture of the complete system and its main components are presented in Figure 1.

3.1.2. Database Structure

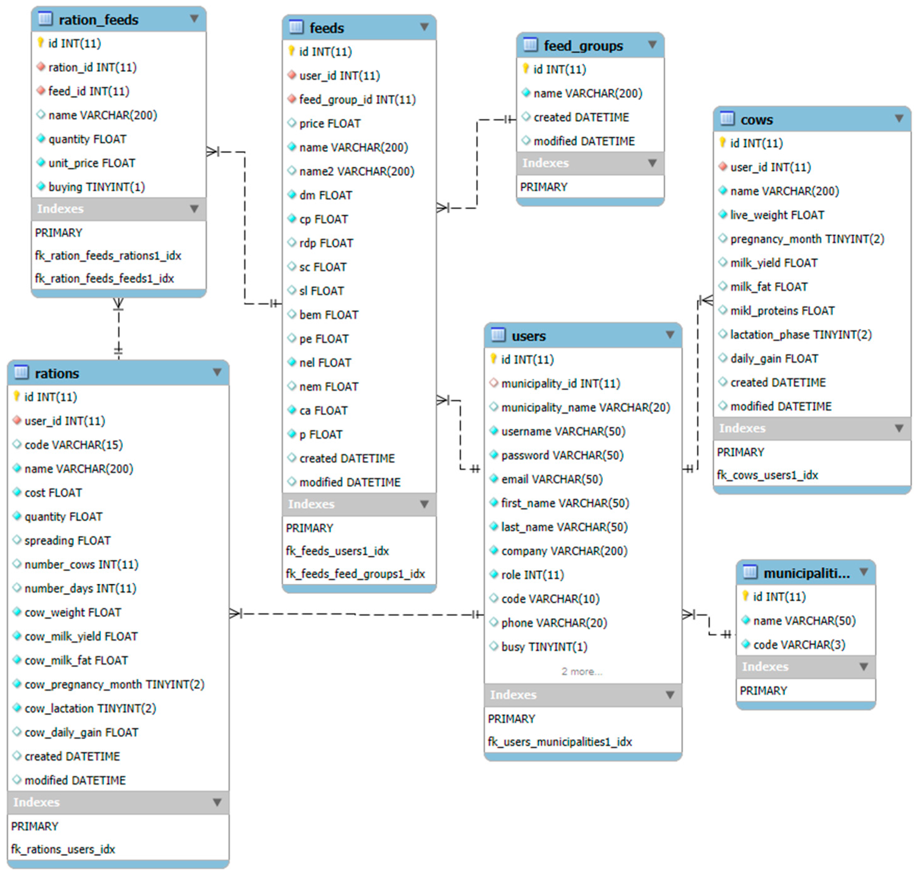
The structure of the database used in OPTIMLK is shown in Figure 2, which represents an EER (Enhanced Entity Relationships) diagram. The database model was developed using the MySQL Workbench tool and later implemented on a MySQL database server.

3.1.3. Use Cases

OPTIMILK supports three different types of users: farmers, advisors, and administrators. Many features of the tool are the same for all user types, but some features are customized or limited to specific user groups. The main use case of the tool, which represents the primary actors and functionalities at a higher level, is shown in Figure 3. To better present details of functionalities related to ration optimization and the feed database, additional use-case diagrams are shown in Figure 4. The use-case diagrams were created using Microsoft’s Visio (version 16) software.

3.1.4. Ration Optimization Workflow

The ration optimization workflow in OPTIMILK is simple and effective and contains three main steps: calculation of the nutritional requirements, selection of available feeds, and calculation of an optimal ration. These steps are illustrated in Figure 5. The workflow is supported by a user-friendly interface that enables users to easily enter required data and immediately obtain results.

3.1.5. Calculation of Nutritional Requirements

Nutritional requirements are calculated considering the parameters of individual dairy cows. These parameters include the live weight [kg], milk yield [kg/day], milk fat [%], month of pregnancy [0–9], ordinal number of lactations [1, 2, other], and daily gain of the cow [g]. The daily gain is optional, as it is relevant only for the first and second lactations. The resulting nutritional requirements are the following: energy (NEL) [MJ/day], proteins (RDP) [kg/day], calcium (Ca) [kg/day], phosphorus (P) [kg/day], and dry matter (DM) [kg/day]. The calculation is implemented within OPTIMILK and enables users to easily obtain nutritional requirements based on the dairy cow parameters used as input. The calculation of the nutritional requirements is based on the locally used standards for ruminant nutrition described in [32].
An example of the calculation of nutritional requirements is shown in Figure 6. Based on the input parameters of a cow, the nutritional requirements are calculated and displayed in the “Required” column (Figure 6). The “Achieved” column will display the nutritional values achieved by a combination of selected feeds after completing ration optimization.
To minimize user inputs and expedite interactions, OPTIMILK includes features that utilize previously saved data, such as cow and feed parameters. Users can store the parameters of individual cows or groups of cows with similar characteristics in the cow database within OPTIMILK. This functionality allows users to easily select a cow when calculating nutritional requirements by entering its name or part of its name in the “Cow name” textbox (Figure 6) and retrieve the saved parameters, thus eliminating the need for manual data entry. Similar functionality is provided for feeds to minimize manual data entry during feed selection process.

3.1.6. Feed Database

The feed database currently contains more than 120 locally used feeds with known nutritional parameters, which are classified into three groups: forage, concentrates, and supplements. Each feed has the following nutritional parameters: energy (NEL) [MJ/kg], proteins (RDP) [g/kg], calcium (Ca) [g/kg], phosphorus (P) [g/kg], and dry matter (DM) [kg/kg]. Additionally, each feed has a unit cost [price/kg]. The feed database enables users to select available feeds, optionally modify some of their parameters before ration optimization, create their own feeds with custom parameters, and save modifications of the existing feeds for later use.

3.1.7. Feed Selection

Feeds are easily selected by typing a part of the feed name into a textbox (Figure 7) and selecting a matching item from a dynamic dropdown list. The dropdown list is automatically populated from the feed database with feeds that contain the input string in their name or in an additional field with an alternative description of the feed. Some feeds have more than one name that is used in farming practice, so this alternative description helps to quickly find a feed. After selecting a feed, it is added to the feed selection table together with its previously saved parameters. The parameters represent standard values saved in the feed database, including the feed nutritional composition and unit price. These values can be customized before each ration optimization. The feed selection table should contain at least two feeds before starting ration optimization. Usually, selected feeds are those available to farmers and desired to formulate an optimal ration.

3.1.8. Creation of the Linear Programming Model

The objective function, in this case, is a linear function that represents the cost of a dairy ration. The goal is to minimize the cost of a ration while satisfying all nutritional requirements. Referring to the mathematical formulation of the linear programming model given in Expression (1), the variables in this case are the feeds to be used in a ration. It is necessary to find optimal values (quantities) for each feed to provide the least-cost ration that satisfies all nutritional requirements. In this context, vector C in model (1) represents a vector of unit prices for each feed used in a ration. The unit prices are automatically retrieved from the feed database after selecting a feed to be used in a ration, but they can also be changed before starting ration optimization.
Nutritional requirements represent the constraints to be used in this model. These requirements are calculated based on the parameters of individual cows. A total of five values (NEL, RDP, Ca, P, DM), which were previously shown in Figure 6, are used as nutritional requirements. The calculated values represent elements of vector B in the model (1). The remaining element of the model is matrix A, which represents the nutritional parameters of each feed used in a ration. These parameters are also automatically retrieved from the feed database after selecting a feed, allowing a user to change some of them if necessary.
To illustrate the process of creation of a linear programming model, an example of a dairy cow with the parameters given in Figure 6 will be used, and a set of six feeds to be used in a ration will be selected. The feeds are referred to as variables x1 to x6 in the model, in order of their appearance in Table 1. The nutritional requirements of the cow are also given in Figure 6, while the parameters of the selected feeds are given in Table 1.
Given the prices of the six selected feeds (Table 1), the objective function can be formulated as follows:
min: 0.1 x1 + 0.3 x2 + 0.45 x3 + 0.35 x4 + 0.72 x5 + 0.74 x6.
Constraints related to the nutritional requirements of the cow (Figure 6) and nutritional parameters of each selected feed (Table 1) can be formulated as follows:
1.06 x1 + 4.07 x2 + 7.74 x3 + 6.14 x4 + 7.74 x5 ≥ 113.90
0.012 x1 + 0.044 x2 + 0.066 x3 + 0.12 x4 + 0.423 x5 ≥ 1.82
0.0009 x1 + 0.0066 x2 + 0.0002 x3 + 0.0012 x4 + 0.0049 x5 + 0.207 x6 ≥ 0.1160
0.0007 x1 + 0.0015 x2 + 0.003 x3 + 0.0112 x4 + 0.0063 x5 + 0.144 x6 ≥ 0.0727
0.25 x1 + 0.85 x2 + 0.87 x3 + 0.9 x4 + 0.9 x5 ≥ 21.80.
In this way, a basic set of constraints was formulated based on the nutritional requirements and parameters of the selected feeds. In addition, each variable in the model (each feed) needs to satisfy the condition of being greater than or equal to zero, which is a requirement of each linear programming model. The linear programming model for ration optimization is created automatically by OPTIMILK based on the user inputs and is not directly visible to the user.

3.1.9. Additional Constraints

Additional constraints can be introduced into the model to satisfy specific requirements, such as maximum or minimum intake of feeds or the combination of different groups of feeds to comply with regulatory requirements for environmental protection. Recent research indicates that the methane emissions produced by animals can be reduced by appropriate combinations and ratios of feeds from different feed groups [35,36,37]. These constraints can be set on individual feeds and/or as a cumulative quantity of feeds, which may include all or only some of the feeds. For example, the additional constraints for individual feeds x1 and x2 and additional constraints for the cumulative quantity of feeds x3 to x6 and x1 to x6 can be formulated as follows:
x1 ≤ 30
x2 ≥ 3
x2 ≤ 10
x3 + x4 + x5 + x6 ≤ 6.25
x1 + x2 + x3 + x4 + x5 + x6 ≤ 45.
Constraints on each feed can be added by setting appropriate values in the “Min. [kg/day]” and/or “Max. [kg/day]” columns of the feed selection table, as shown in Figure 8. For each value set, an additional constraint in the form of an inequality (greater than or equal to for “Min.” and less than or equal to for “Max.”) is generated for the given feed.
OPTIMILK supports the addition of up to five additional constraints that restrict the cumulative quantity of feeds. Each feed that is used in the model can be included in the cumulative quantity constraint by checking it in the list of feeds for the given constraint. The type of constraint (inequality or equality) can be selected from the dropdown list. Figure 8 illustrates the situation with two additional cumulative quantity constraints added to the basic model. In this case, the first constraint (D1) limits the maximum daily intake of concentrates and supplements, while the second constraint (D2) limits the total daily quantity of all feeds.
Apart from the mentioned additional constraints that are explicitly set by the user, three additional constraints are implicitly set in OPTIMILK. These constraints are used to relax rigid conflicting constraints that might often result in finding no feasible solution. The implicit additional constraints enable a user to reach an optimal solution that is close to the set requirements for energy, proteins, and dry matter. In this way, certain limitations of linear programming due to conflicting rigid constraints are compensated. It is known that a relatively small relaxation in constraints would not significantly affect an animal’s well-being, but it would result in finding a feasible solution [2]. For this reason, the tolerance within the implicit additional constraints is set to 5% below and/or above certain requirements. More precisely, a resulting optimal ration might achieve up to 5% higher energy and proteins, while dry matter could be up to 5% higher or up to 5% lower than the requirement.

3.1.10. Finding an Optimal Solution

After selecting all of the desired feeds, optionally changing some of their parameters, and adding additional constraints, it is possible to invoke the optimization procedure and search for the optimal solution. After clicking the “Optimize ration” button (Figure 8), a model is created based on all input data (nutritional requirements of the cow, selected feeds with specified parameters, optional additional constraints) and passed to LPSolve. If an optimal solution exists for the input data, the solution is displayed with the calculated value of the objective function (total cost of the ration), total quantity of the ration, and quantities of each feed required to reach the optimal solution. This situation is presented in Figure 9a. Based on the selected feeds, their nutritional composition, and quantities in the optimal solution, it is possible to calculate the achieved values of nutritional components in the ration and compare them with the required values. The achieved values are shown next to the cow’s nutritional needs, as shown in Figure 9b. It can be seen that the first three achieved values (energy, proteins, and calcium) are the same as the required values, while the remaining two are different. The achieved value of phosphorus is around 26% higher than the required value due to the constraint type (greater than or equal to). The achieved value of dry matter is around 3% lower than the required value due to the implicit additional constraint for dry matter, which allows the achieved value of dry matter to be in a range of −5% to 5% of the required value.
Some feeds might be excluded from the optimal solution, which means that they are not necessary for satisfying the nutritional requirements under the set constraints, which is not the case in the previous example. If the solution is not satisfactory, it is possible to modify input data and try another optimization. If there is no optimal solution for the input data, an appropriate message is displayed, and it is necessary to add new feeds or modify the parameters of the existing feeds and/or constraints to try to find an optimal solution.

3.1.11. Ration Database

After finding an optimal solution, it is possible to save it to the ration database under a convenient name. This database is used for the permanent storage of all data related to the ration, such as details about the cow, total price and quantity of the ration, number of cows in a group, number of days for the planning period, and details about the ration’s ingredients (feed name, unit price, quantity). The number of cows and the number of days in the planning period are optional and can be used to plan the total feed requirements in the desired period. Rations saved to the ration database can be subsequently printed, modified, and shared with other OPTIMILK users.

3.2. Evaluation of Use

It is known that the adoption of technology in agriculture, as in other fields, can be problematic and slower than expected. To assess the adoption of OPTIMILK among local farmers, an evaluation of its use was conducted. The evaluation was performed by analyzing data collected over a period of 3.5 years (from October 2020 to the end of April 2024). The data included the number of users, the number of rations saved by the users, the number of feeds, and the number of ration optimizations. OPTIMILK had 62 registered users, mostly farmers who were members of the Dairy Farmers’ Association of the Republic of Srpska. A smaller number of users (16) were agricultural experts who provided advisory services to the farmers.
The total number of rations saved in the ration database was 581. Although OPTIMILK was put into operation in the second half of 2020, a significant level of use was registered since 2022, when the number of saved rations showed an increase. In 2024, only the first 4 months were considered. Users performed 5611 ration optimizations in total, which gave an average of 9.66 optimizations per saved ration. The number of saved rations and the number of ration optimizations throughout use are shown in Figure 10. In 2022, the number of saved rations was 145, and the average number of optimizations per saved ration was 15.61. The number of saved rations increased to 249 in 2023, while the number of ration optimizations decreased to 1937, giving a ratio of 7.78 optimizations per saved ration. This might show an increased level of knowledge of users in selecting appropriate feeds for reaching the optimal solution. These indicators of use also show a positive trend in the first four months of 2024, when the average number of optimizations per saved ration fell to 5.41.
The total number of feeds in the feed database was 123 at the time of the analysis. The initial number of feeds when OPTIMILK was put into operation was 105, which shows that users added an additional 18 feeds themselves. This fact demonstrates a certain crowdsourced aspect of the system. Out of the 123 feeds, 51 (41%) were used at least once as a ration ingredient, while the remaining 72 (59%) feeds were not used at all. The top 10 feeds used in rations are shown in Table 2. The table shows the number of rations where a feed was used as an ingredient, the percentage of use of the feed with respect to the total number of saved rations, and the average, minimum, and maximum price of the feed.
The top three feeds were used in more than 80% of rations, and the top five were used in more than 66% of rations. Dicalcium phosphate was the most frequently used feed in saved rations, with a share of 84%. It is a mineral supplement that is frequently used in dairy rations to supplement other feeds that are usually missing sufficient levels of two important nutrients, calcium and phosphorus. The other two feeds in the top three, maize grain and maize silage, had a share of 83%. These two feeds are usually produced by smallholder dairy farmers, which might be the reason for their frequent use. Using self-produced feeds contributes to the reduction of direct and indirect costs, such as feed input costs and transport costs, resulting in positive effects on economic sustainability. Eliminating the need for feed transport to farms also contributes to environmental sustainability.
The top three feeds also belonged to three different feed groups, contributing to balancing the rations over different categories of feed. It is known that the structure of a ration has an influence on the environment. By choosing an appropriate structure for a ration, it is possible to reduce its environmental impact. Some measures that have a positive impact on environmental sustainability are manipulating the forage-to-concentrate ratio to reduce the emission of methane, using smaller quantities of concentrates to reduce pollution, and increasing the use of pasture [38]. Although the OPTIMILK tool is primarily focused on finding least-cost rations, by setting additional constraints for the quantity of feeds belonging to specific feed groups, it influences the ration structure and might be used to find an optimal solution that satisfies both financial and environmental requirements.
The average number of ingredients in a ration was 6.15. The number of rations per number of ingredients is shown in Figure 11a, and the number of rations per number of feed groups is shown in Figure 11b. The largest number of rations (205) involved seven ingredients. Most rations (487 or 84%) had ingredients belonging to all three feed groups.

4. Conclusions

This study presented the OPTIMILK tool, a web-based solution to the problem of finding a least-cost ration for dairy cows by using available feeds while respecting the nutritional needs of each cow and environmental requirements. The tool represents a unique example of non-commercial web-based ration formulation software customized to the needs of local smallholder farmers. Although the mathematical background of finding an optimal solution is not simple, especially for dairy farmers, the process is simplified by creating a tool that performs most of the “hard work” behind the scenes. The availability of local feeds with standard nutritional parameters and prices, and the possibility of changing them and adding additional constraints, contribute to the goal of finding an optimal ration in terms of decreasing feed costs, decreasing feed waste, and improving animal well-being. OPTIMILK not only optimizes dairy rations for cost efficiency, but also supports sustainable farming practices. Introducing additional constraints to obtain the desired structure of a ration might have a positive impact on the environment by reducing the carbon and water footprints of animals.
The OPTIMILK tool was developed for the Dairy Farmers’ Association of the Republic of Srpska and was made available for free to its members, with a user interface in the local language and the possibility of use on mobile devices. The results of its use showed a slow start in the first two years, but after that time, there were signs of significant use, with positive trends being reflected in the increasing number of saved rations and decreasing number of optimizations before reaching an optimal solution. It is important to point out that the users themselves contributed to the expansion of the feed database by adding their own feeds. This shows more degrees of involvement than just using the tool to calculate the optimal ration. The evaluation of use was based only on the data available in OPTIMILK and did not consider feedback from the users regarding their subjective experience, economic and environmental benefits, and effects on milk production and animal well-being after using the optimal rations. Obtaining this information would be very useful for the additional confirmation of the adoption, usability, and effectiveness of the tool, and will be the subject of future work.
Although OPTIMILK was created for local farmers in Bosnia and Herzegovina, with a user interface that is available only in the local language, its internationalization might open it for wider use. The use of other animal nutrition standards, such as the NRC or CNCPS, could enhance the existing functionality and make it usable for farmers in other parts of the world. The tool currently uses locally relevant nutrition standards, but can be easily upgraded to use more than one, giving its users the possibility to select the most appropriate standard. Future developments of OPTIMILK may include the integration of real-time feed price data and advanced predictive analytics to further enhance its features. Finally, future work might include ration optimization for other categories of animals within one species, and/or for other species of farm animals.

Author Contributions

Conceptualization, D.M. and G.V.; methodology, D.M., G.V., B.P. and N.P.; software, D.M. and G.V.; validation, B.P., N.P., M.L. and M.S.; data curation, M.L. and M.S.; writing—original draft preparation, D.M. and G.V.; writing—review and editing, B.P., N.P., M.L. and M.S. All authors have read and agreed to the published version of the manuscript.

Funding

The development of the OPTIMILK tool was funded by the project “Improving the competitiveness and sustainability of production of the DFA (GRA-639-2019)”. The project was financed by Sweden/USAID FARMA II and DFA (from July 2020 to the end of September 2020).

Institutional Review Board Statement

Not applicable.

Data Availability Statement

Additional data are available from the corresponding author upon request.

Acknowledgments

We thank the Dairy Farmers’ Association of the Republic of Srpska, Banja Luka, Bosnia and Herzegovina, for cooperating and providing the data collected in the OPTIMILK tool.

Conflicts of Interest

The authors declare no conflicts of interest.

References

  1. Alqaisi, O.; Schlecht, E. Feeding Models to Optimize Dairy Feed Rations in View of Feed Availability, Feed Prices and Milk Production Scenarios. Sustainability 2021, 13, 215. [Google Scholar] [CrossRef]
  2. Žgajnar, J.; Juvančič, L.; Kavčič, S. Combination of linear and weighted goal programming with penalty function in optimisation of a daily dairy cow ration. Agric. Econ. 2009, 55, 492–500. [Google Scholar] [CrossRef]
  3. Hawkins, J.; Weersink, A.; Wagner-Riddle, C.; Fox, G. Optimizing ration formulation as a strategy for greenhouse gas mitigation in intensive dairy production systems. Agric. Syst. 2015, 137, 1–11. [Google Scholar] [CrossRef]
  4. Campos, L.M.; Ringer, H.; Chung, M.; Hanigan, M.D. Application of a mathematical framework for the optimization of precision-fed dairy cattle diets. Animal 2023, 17, 101001. [Google Scholar] [CrossRef]
  5. Akintan, O.; Gebremedhin, K.G.; Uyeh, D.D. Animal Feed Formulation—Connecting Technologies to Build a Resilient and Sustainable System. Animals 2024, 14, 1497. [Google Scholar] [CrossRef]
  6. Bellingeri, A.; Gallo, A.; Liang, D.; Masoero, F.; Cabrera, V.E. Development of a linear programming model for the optimal allocation of nutritional resources in a dairy herd. J. Dairy Sci. 2020, 103, 10898–10916. [Google Scholar] [CrossRef]
  7. Alqaisi, O.; Moraes, L.E.; Ndambi, O.A.; Williams, R.B. Optimal dairy feed input selection under alternative feeds availability and relative prices. Inf. Process. Agric. 2019, 6, 438–453. [Google Scholar] [CrossRef]
  8. Alotaibi, A.; Nadeem, F. A review of applications of linear programming to optimize agricultural solutions. Int. J. Inf. Eng. Electron. Bus. 2021, 13, 11–21. [Google Scholar] [CrossRef]
  9. Shaawi, S.M.A.; Astefan, N.E.J. Using Linear Equations Approach to Formulate Balanced and Least-Cost Ration for Dairy Cattle. IOP Conf. Ser. Earth Environ. Sci. 2021, 910, 012089. [Google Scholar] [CrossRef]
  10. Li, J.; Kebreab, E.; You, F.; Fadel, J.G.; Hansen, T.L.; VanKerkhove, C.; Reed, K.F. The application of nonlinear programming on ration formulation for dairy cattle. J. Dairy Sci. 2022, 105, 2180–2189. [Google Scholar] [CrossRef]
  11. Kuntal, R.S.; Gupta, R.; Rajendran, D.; Patil, V. A goal programming approach to ration formulation problem for Indian dairy cows. Int. J. Curr. Adv. Res. 2018, 7, 11506–11510. [Google Scholar] [CrossRef]
  12. Notte, G.; Cancela, H.; Pedemonte, M.; Chilibroste, P.; Rossing, W.; Groot, J.C. A multi-objective optimization model for dairy feeding management. Agric. Syst. 2020, 183, 102854. [Google Scholar] [CrossRef]
  13. Atıcı, E.; Elen, A. Optimization of Feed Ration Cost in Dairy Cattle by Genetic Algorithm. Mühendislik Bilim. Araştırmaları Derg. 2024, 6, 65–76. [Google Scholar] [CrossRef]
  14. Kuntal, R.S.; Gupta, R.; Rajendran, D.; Patil, V. Application of real coded genetic algorithm (RGA) to find least cost feedstuffs for dairy cattle during pregnancy. Asian J. Anim. Vet. Adv. 2016, 11, 594–607. [Google Scholar] [CrossRef]
  15. Uyeh, D.D.; Mallipeddi, R.; Pamulapati, T.; Park, T.; Kim, J.; Woo, S.; Ha, Y. Interactive livestock feed ration optimization using evolutionary algorithms. Comput. Electron. Agric. 2018, 155, 1–11. [Google Scholar] [CrossRef]
  16. Das, R.; Das, K.N.; Mallik, S. An efficient evolutionary optimizer for solving complex dairy feed optimization problems. Comput. Electron. Agric. 2023, 204, 107566. [Google Scholar] [CrossRef]
  17. Addis, A.H.; Blair, H.T.; Kenyon, P.R.; Morris, S.T.; Schreurs, N.M. Optimization of Profit for Pasture-Based Beef Cattle and Sheep Farming Using Linear Programming: Model Development and Evaluation. Agriculture 2021, 11, 524. [Google Scholar] [CrossRef]
  18. Rendel, J.; Mackay, A.; Smale, P.; Manderson, A.; Scobie, D. Optimisation of the Resource of Land-Based Livestock Systems to Advance Sustainable Agriculture: A Farm-Level Analysis. Agriculture 2020, 10, 331. [Google Scholar] [CrossRef]
  19. Jeon, J.; Lee, H.; Yoon, S. Optimal Section Design of Korean Agricultural Greenhouse Response to Climate Change Based on Monte Carlo Simulation. Agriculture 2022, 12, 1413. [Google Scholar] [CrossRef]
  20. Patil, V.; Gupta, R.; Rajendran, D.; Kuntal, R.S. Comparative study on feed formulation software—A short review. Int. J. Res. GRANTHAALAYAH 2017, 5, 105–115. [Google Scholar] [CrossRef]
  21. Cabrera, V.E. Invited review: Helping dairy farmers to improve economic performance utilizing data-driving decision support tools. Animal 2018, 12, 134–144. [Google Scholar] [CrossRef] [PubMed]
  22. Hossain, M.E.; Das, G.B.; Akbar, M.A. Formulation of Least-Cost Dairy Ration for Small-Scale Dairy Farms Using ‘Solver Add-Ins’ in Microsoft Excel. Iran. J. Appl. Anim. Sci. 2015, 5, 561–567. [Google Scholar]
  23. Saadiah, J.; Predith, M.; Azizah, A.; Shanmugavelu, S. Formulation and evaluation tool of dairy cattle rations for smallholders. Malays. J. Vet. Res. 2019, 10, 1–12. [Google Scholar]
  24. Ahmadi, A.; Robinson, P.H.; Elizondo, F.; Chilibroste, P. Implementation of CTR dairy model using the visual basic for application language of Microsoft excel. Int. J. Agric. Environ. Inf. Syst. 2018, 9, 74–86. [Google Scholar] [CrossRef]
  25. Patil, V.; Gupta, R.; Rajendran, D.; Kuntal, R.S. Design and development of nutrient requirement calculator for dairy cattle feed formulation. Int. J. Curr. Adv. Res. 2018, 7, 9271–9278. [Google Scholar] [CrossRef]
  26. Boğa, M.; Çevik, K.K.; Önder, H. Mobile applications to obtain minimum cost feed mixes. Turk. J. Vet. Anim. Sci. 2020, 44, 463–468. [Google Scholar] [CrossRef]
  27. Patil, V.; Gupta, R.; Duraisamy, R.; Patil, V. Dairy cattle nutrition and feed calculator—An android application. Trop. Anim. Health Prod. 2021, 53, 315. [Google Scholar] [CrossRef]
  28. Patil, V.; Gupta, R.; Duraisamy, R.; Jain, R.V. Cattle Feed Formulation Using Modified Dual Simplex Method—An Android Application. In Soft Computing for Problem Solving; Tiwari, A., Ahuja, K., Yadav, A., Bansal, J.C., Deep, K., Nagar, A.K., Eds.; Springer: Singapore, 2021; Volume 1392, pp. 137–154. [Google Scholar] [CrossRef]
  29. Yarashynskaya, A.; Prus, P. Precision Agriculture Implementation Factors and Adoption Potential: The Case Study of Polish Agriculture. Agronomy 2022, 12, 2226. [Google Scholar] [CrossRef]
  30. Rossi, V.; Salinari, F.; Poni, S.; Caffi, T.; Bettati, T. Addressing the implementation problem in agricultural decision support systems: The example of vite. net®. Comput. Electron. Agric. 2014, 100, 88–99. [Google Scholar] [CrossRef]
  31. Mijić, D.; Sikimić, M.; Vico, G.; Ljubojević, M. Towards Digital Agriculture in Bosnia and Herzegovina: Digital Solutions for Small Farmers. In Proceedings of the 2023 22nd International Symposium INFOTEH-JAHORINA (INFOTEH), East Sarajevo, Bosnia and Herzegovina, 15–17 March 2023. [Google Scholar] [CrossRef]
  32. Stojanović, B.; Grubić, G. Ishrana preživara: Praktikum [Ruminants Nutrition: Manual], 1st ed.; University of Belgrade, Faculty of Agriculture: Beograd, Serbia, 2008. [Google Scholar]
  33. LPSolve Reference Guide. Available online: https://lpsolve.sourceforge.net/5.5/ (accessed on 15 May 2024).
  34. CakePHP—Build Fast, Grow Solid. Available online: https://cakephp.org/ (accessed on 15 May 2024).
  35. Boland, T.M.; Pierce, K.M.; Kelly, A.K.; Kenny, D.A.; Lynch, M.B.; Waters, S.M.; Whelan, S.J.; McKay, Z.C. Feed Intake, Methane Emissions, Milk Production and Rumen Methanogen Populations of Grazing Dairy Cows Supplemented with Various C 18 Fatty Acid Sources. Animals 2020, 10, 2380. [Google Scholar] [CrossRef]
  36. Vaghar Seyedin, S.M.; Zeidi, A.; Chamanehpour, E.; Nasri, M.H.F.; Vargas-Bello-Pérez, E. Methane Emission: Strategies to Reduce Global Warming in Relation to Animal Husbandry Units with Emphasis on Ruminants. Sustainability 2022, 14, 16897. [Google Scholar] [CrossRef]
  37. Galyean, M.L.; Hales, K.E. Relationships between Dietary Chemical Components and Enteric Methane Production and Application to Diet Formulation in Beef Cattle. Methane 2024, 3, 1–11. [Google Scholar] [CrossRef]
  38. Infascelli, F.; Musco, N.; Lotito, D.; Pacifico, E.; Matuozzo, S.; Zicarelli, F.; Iommelli, P.; Tudisco, R.; Lombardi, P. The “Noble Method®”: A One Health Approach for a Sustainable Improvement in Dairy Farming. Sustainability 2023, 15, 15201. [Google Scholar] [CrossRef]
Figure 1. System architecture and main components.
Figure 1. System architecture and main components.
Agriculture 14 01580 g001
Figure 2. Database EER diagram.
Figure 2. Database EER diagram.
Agriculture 14 01580 g002
Figure 3. The main use-case diagram of OPTIMILK, presenting the main actors and main functionality of the tool at a higher level.
Figure 3. The main use-case diagram of OPTIMILK, presenting the main actors and main functionality of the tool at a higher level.
Agriculture 14 01580 g003
Figure 4. Detailed use-case diagrams of OPTIMILK: (a) Use-case diagram of the Rations module, with functionality for optimizing rations and accessing data on saved rations; (b) use-case diagram of the Feeds module, with functionalities surrounding the feed database.
Figure 4. Detailed use-case diagrams of OPTIMILK: (a) Use-case diagram of the Rations module, with functionality for optimizing rations and accessing data on saved rations; (b) use-case diagram of the Feeds module, with functionalities surrounding the feed database.
Agriculture 14 01580 g004
Figure 5. The ration optimization workflow in OPTIMILK.
Figure 5. The ration optimization workflow in OPTIMILK.
Agriculture 14 01580 g005
Figure 6. Calculation of nutritional requirements.
Figure 6. Calculation of nutritional requirements.
Agriculture 14 01580 g006
Figure 7. Selection of available feeds to be used in a ration.
Figure 7. Selection of available feeds to be used in a ration.
Agriculture 14 01580 g007
Figure 8. Additional constraints added to the basic linear programming model.
Figure 8. Additional constraints added to the basic linear programming model.
Agriculture 14 01580 g008
Figure 9. Details of an optimal solution for a dairy ration: (a) total cost and quantity of a ration, ration ingredients, and their quantities; (b) required and achieved nutritional components of a ration.
Figure 9. Details of an optimal solution for a dairy ration: (a) total cost and quantity of a ration, ration ingredients, and their quantities; (b) required and achieved nutritional components of a ration.
Agriculture 14 01580 g009
Figure 10. Number of saved rations and number of ration optimizations throughout the use of the tool.
Figure 10. Number of saved rations and number of ration optimizations throughout the use of the tool.
Agriculture 14 01580 g010
Figure 11. Number of rations per number of ingredients and number of feed groups: (a) number of rations per number of ingredients used in a ration; (b) number of rations per number of feed groups of ingredients used in a ration.
Figure 11. Number of rations per number of ingredients and number of feed groups: (a) number of rations per number of ingredients used in a ration; (b) number of rations per number of feed groups of ingredients used in a ration.
Agriculture 14 01580 g011
Table 1. Parameters of the selected feeds.
Table 1. Parameters of the selected feeds.
FeedGroupPrice
[KM/kg]
Energy
(NEL)
[MJ/kg]
Proteins
(RDP)
[g/kg]
Calcium
(Ca)
[g/kg]
Phosphorus
(P)
[g/kg]
Dry Matter
(DM)
[kg/kg]
Maize silageForage0.11.06120.90.70.25
HayForage0.34.07446.61.50.85
Maize grainConcentrates0.457.74660.230.87
Wheat branConcentrates0.356.141201.211.20.9
Soybeans (46% proteins)Concentrates0.727.744234.96.30.9
Dicalcium phosphateSupplements0.74002071440
Table 2. Top 10 feeds used in saved rations.
Table 2. Top 10 feeds used in saved rations.
FeedGroupRation CountRation UseAvg. Price
[KM/kg]
Min. Price
[KM/kg]
Max. Price
[KM/kg]
Dicalcium phosphateSupplements48784%0.760.272.20
Maize grainConcentrates48283%0.440.250.52
Maize silageForage48083%0.410.030.48
HayForage38566%0.270.140.43
Wheat branConcentrates38266%0.360.250.68
Sunflower (20% proteins)Concentrates21036%0.660.400.75
HaylageForage18632%0.450.450.45
Soybeans (46% proteins)Concentrates15627%0.690.450.90
PremixSupplements14425%0.800.733.00
Alfalfa hayForage11620%0.350.350.35
Disclaimer/Publisher’s Note: The statements, opinions and data contained in all publications are solely those of the individual author(s) and contributor(s) and not of MDPI and/or the editor(s). MDPI and/or the editor(s) disclaim responsibility for any injury to people or property resulting from any ideas, methods, instructions or products referred to in the content.

Share and Cite

MDPI and ACS Style

Mijić, D.; Vico, G.; Popović, B.; Popović, N.; Ljubojević, M.; Savić, M. OPTIMILK: A Web-Based Tool for Least-Cost Dairy Ration Optimization Using Linear Programming. Agriculture 2024, 14, 1580. https://doi.org/10.3390/agriculture14091580

AMA Style

Mijić D, Vico G, Popović B, Popović N, Ljubojević M, Savić M. OPTIMILK: A Web-Based Tool for Least-Cost Dairy Ration Optimization Using Linear Programming. Agriculture. 2024; 14(9):1580. https://doi.org/10.3390/agriculture14091580

Chicago/Turabian Style

Mijić, Danijel, Grujica Vico, Božidar Popović, Nataša Popović, Miloš Ljubojević, and Mihajlo Savić. 2024. "OPTIMILK: A Web-Based Tool for Least-Cost Dairy Ration Optimization Using Linear Programming" Agriculture 14, no. 9: 1580. https://doi.org/10.3390/agriculture14091580

APA Style

Mijić, D., Vico, G., Popović, B., Popović, N., Ljubojević, M., & Savić, M. (2024). OPTIMILK: A Web-Based Tool for Least-Cost Dairy Ration Optimization Using Linear Programming. Agriculture, 14(9), 1580. https://doi.org/10.3390/agriculture14091580

Note that from the first issue of 2016, this journal uses article numbers instead of page numbers. See further details here.

Article Metrics

Back to TopTop