A Step toward Water Use Sustainability: Implementing a Business Model Canvas for Irrigation Advisory Services
Abstract
1. Introduction
2. Background
2.1. Determinants of the Adoption of Technological Innovations in Irrigation
2.2. The Business Model
3. Material and Methods
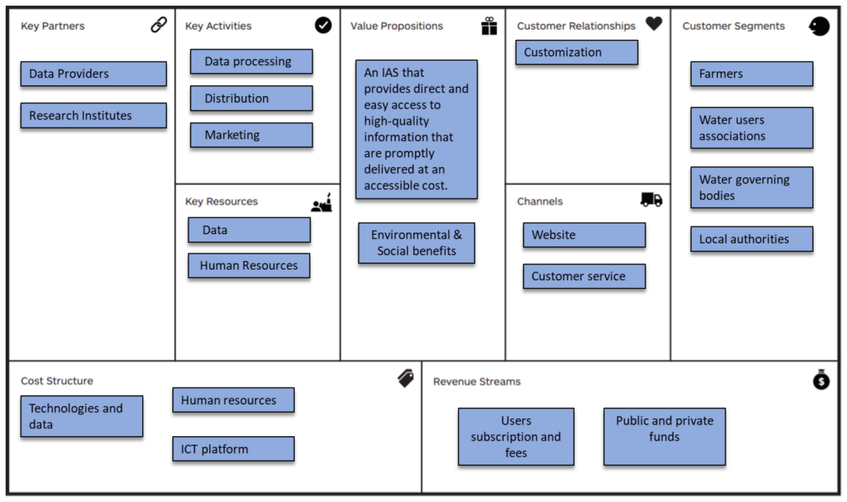
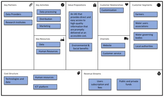
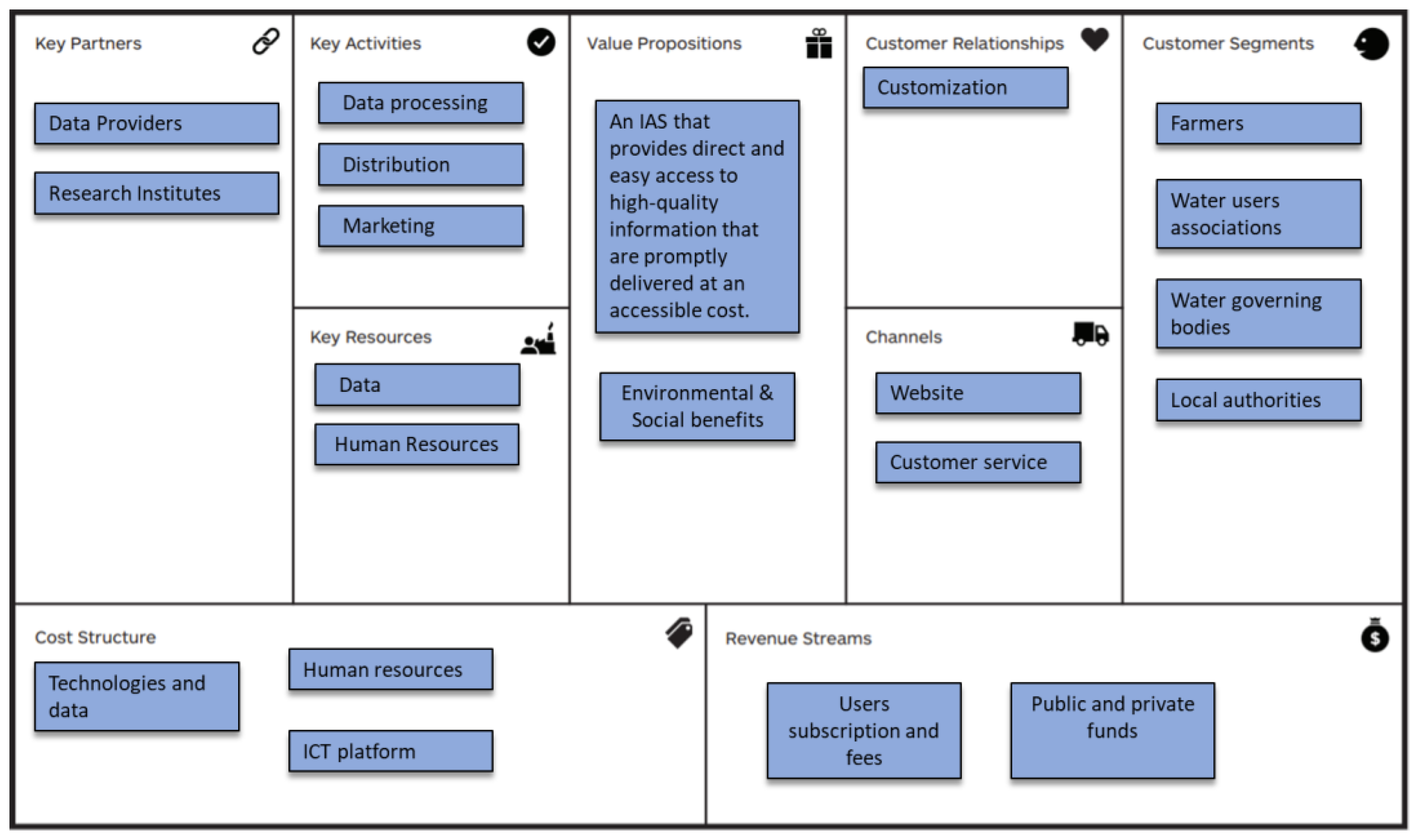
3.1. Business Model Canvas
3.2. Data Collection
4. Results and Discussion
4.1. Business Model Development
4.1.1. Customer Segments and Their Needs
4.1.2. The Value Proposition
4.1.3. Revenues and Financial Sustainability
5. Conclusions
Limitations of the Study
Author Contributions
Funding
Institutional Review Board Statement
Data Availability Statement
Acknowledgments
Conflicts of Interest
References
- IPCC. AR5 Synthesis Report: Climate Change 2014; No. 2; IPCC: Geneva, Switzerland, 2014; Volume 218, Available online: https://www.ipcc.ch/report/ar5/syr/ (accessed on 26 April 2022).
- HLPE. Water for food security and nutrition. A report by the High Level Panel of Experts on Food Security and Nutrition of the Committee on World Food Security. 2015. Available online: www.fao.org/cfs/cfs-hlpe (accessed on 26 April 2022).
- FAO. The State of Food and Agriculture 2020; FAO: Rome, Italy, 2020. [Google Scholar] [CrossRef]
- FAO. The State of Food and Agriculture: Climate Change, Agriculture and Food Security. 2016. Available online: www.fao.org/publications (accessed on 24 April 2022).
- FAO. Coping with Water Scarcity: An Action Framework for Agriculture and Food Security; Food and Agriculture Organization of the United Nations: Rome, Italy, 2012; p. 79. Available online: http://www.fao.org (accessed on 24 October 2022).
- Giordano, M.; Turral, H.; Scheierling, S.M.; Treguer, D.O.; McCornick, P.G. Beyond ‘More Crop per Drop’: Evolving Thinking on Agricultural Water Productivity; International Water Management Institute: Washington, DC, USA, 2017. [Google Scholar] [CrossRef]
- Altobelli, F.; Lall, U.; Dalla Marta, A.; Caracciolo, F.; Cicia, G.; D’Urso, G.; Del Giudice, T. Willingness of farmers to pay for satellite-based irrigation advisory services: A southern Italy experience. J. Agric. Sci. 2018, 156, 723–730. [Google Scholar] [CrossRef]
- Altobelli, F.; Marta, A.D.; Heinen, M.; Jacobs, C.; Giampietri, E.; Mancini, M.; Cimino, O.; Trestini, S.; Kranendonk, R.; Chanzy, A.; et al. Irrigation Advisory Services: Farmers preferences and willingness to pay for innovation. Outlook Agric. 2021, 50, 277–285. [Google Scholar] [CrossRef]
- Vuolo, F.; D’Urso, G.; De Michele, C.; Bianchi, B.; Cutting, M. Satellite-based irrigation advisory services: A common tool for different experiences from Europe to Australia. Agric. Water Manag. 2015, 147, 82–95. [Google Scholar] [CrossRef]
- Larson, B. Sustainable Development Research Advances; Nova Science Publishers: New York, NY, USA, 2007; Available online: https://books.google.it/books?hl=it&lr=&id=_9uzFtt4yqsC&oi=fnd&pg=PR7&ots=gb6jEMZiS6&sig=L2BvBWQEpKz3Beev_k5L0nrk1lU&redir_esc=y#v=onepage&q&f=false (accessed on 26 April 2022).
- Martín De Santa Olalla Mañas, F.; Brasa Ramos, A.; Fabeiro Cortés, C.; Fernández González, D.; López Córcoles, H. Improvement of irrigation management towards the sustainable use of groundwater in Castilla-La Mancha, Spain. Agric. Water Manag. 1999, 40, 195–205. [Google Scholar] [CrossRef]
- Giannakis, E.; Bruggeman, A.; Djuma, H.; Kozyra, J.; Hammer, J. Water pricing and irrigation across Europe: Opportunities and constraints for adopting irrigation scheduling decision support systems. Water Supply 2016, 16, 245–252. [Google Scholar] [CrossRef]
- Teece, D.J. Business Models, Business Strategy and Innovation. Long Range Plann. 2010, 43, 172–194. [Google Scholar] [CrossRef]
- Bocken, N.M.P.; Short, S.W.; Rana, P.; Evans, S. A literature and practice review to develop sustainable business model archetypes. J. Clean. Prod. 2014, 65, 42–56. [Google Scholar] [CrossRef]
- Chesbrough, H.; Rosenbloom, R.S. The role of the business model in capturing value from innovation: Evidence from Xerox Corporation’s technology spin-off companies. Ind. Corp. Chang. 2002, 11, 529–555. [Google Scholar] [CrossRef]
- Bohnsack, R.; Pinkse, J.; Kolk, A. Business models for sustainable technologies: Exploring business model evolution in the case of electric vehicles. Res. Policy 2014, 43, 284–300. [Google Scholar] [CrossRef]
- Amani, M.; Isaai, M.T.; Farhadi, A. A Novel Business Model for a Cyber-Physical System(CPS)-Based Smart Irrigation Network. Mark. Sci. Technol. J. 2022, 1, 165–179. Available online: https://www.mstj.net/article_252210.html (accessed on 24 October 2022).
- De Wet, C. Development of Internet of Things Technology and Business Model for a Centre Pivot Irrigation System (Powasave) to Optimise Power and Water Consumption. Available online: https://scholar.sun.ac.za/bitstream/handle/10019.1/123798/dewet_internet_2021.pdf?sequence=2 (accessed on 11 October 2022).
- Gebrezgabher, S.; Leh, M.; Merrey, D.J.; Kodua, T.T.; Schmitter, P. Solar photovoltaic technology for small-scale irrigation in ghana: Suitability mapping and business models. IWMI Res. Rep. 178 2021. [Google Scholar] [CrossRef]
- Otoo, M.; Lefore, N.; Schmitter, P.; Barron, J.; Gebregziabher, G. Business Model Scenarios and Suitability: Smallholder Solar Pump-Based Irrigation in Ethiopia. Agricultural Water Management—Making a Business Case for Smallholders; International Water Management Institute: Colombo, Sri Lanka, 2018. [Google Scholar] [CrossRef]
- Bonfante, A.; Monaco, E.; Manna, P.; De Mascellis, R.; Basile, A.; Buonanno, M.; Cantilena, G.; Esposito, A.; Tedeschi, A.; De Michele, C.; et al. LCIS DSS—An irrigation supporting system for water use efficiency improvement in precision agriculture: A maize case study. Agric. Syst. 2019, 176, 102646. [Google Scholar] [CrossRef]
- Osterwalder, A.; Pigneur, Y. Business Model Generation: A Handbook for Visionaries, Game Changers, And Challengers; John Wiley Sons: Hoboken, NJ, USA, 2010; Available online: https://books.google.it/books?hl=it&lr=&id=UzuTAwAAQBAJ&oi=fnd&pg=PP1&dq=canvas+osterwalder+pigneur+2010&ots=yYGNwjG41s&sig=NI27RFBeYBzCrywutWk1FWn9Lts&redir_esc=y#v=onepage&q=canvasosterwalderpigneur2010&f=false (accessed on 26 April 2022).
- Galioto, F.; Raggi, M.; Viaggi, D. Assessing the potential economic viability of precision irrigation: A theoretical analysis and pilot empirical evaluation. Water 2017, 9, 990. [Google Scholar] [CrossRef]
- Sadler, E.J.; Evans, R.G.; Stone, K.C.; Camp, C.R. Opportunities for conservation with precision irrigation. J. Soil Water Conserv. 2005, 60, 371–378. [Google Scholar]
- Molle, F. Can Water Pricing Policies Regulate Irrigation Use? In Proceedings of the 13th World Water Congress, Montpellier, France, 1–4 September 2008. [Google Scholar]
- Smith, M.; Muñoz, G. Irrigation Advisory Services for effective water use: A review of experiences. In Proceedings of the FAO-ICID Workshop “Irrigation Advisory Services and Participatory Extension in Irrigation Management”, Montreal, QC, Canada, 24 July 2002. [Google Scholar]
- Levidow, L.; Zaccaria, D.; Maia, R.; Vivas, E.; Todorovic, M.; Scardigno, A. Improving water-efficient irrigation: Prospects and difficulties of innovative practices. Agric. Water Manag. 2014, 146, 84–94. [Google Scholar] [CrossRef]
- Zott, C.; Amit, R. Business Model Design: An Activity System Perspective. Long Range Plann. 2010, 43, 216–226. [Google Scholar] [CrossRef]
- Zott, C.; Amit, R.; Massa, L. The Business Model: Recent Developments and Future Research. J. Manag. 2011, 37, 1019–1042. [Google Scholar] [CrossRef]
- Osterwalder, A.; Pigneur, Y.; Tucci, C.L.; Osterwalder, A.; Pigneur, Y. Clarifying Business Models: Origins, Present, and Future of the Concept. Commun. Assoc. Inf. Syst. 2005, 16, 1. [Google Scholar] [CrossRef]
- Richardson, J. The business model: An integrative framework for strategy execution. Strateg. Chang. 2008, 17, 133–144. [Google Scholar] [CrossRef]
- Geissdoerfer, M.; Bocken, N.M.P.; Hultink, E.J. Design thinking to enhance the sustainable business modelling process—A workshop based on a value mapping process. J. Clean. Prod. 2016, 135, 1218–1232. [Google Scholar] [CrossRef]
- Osterwalder, A. The Business Model Ontology a Proposition in a Design Science Approach. Ph.D. Thesis, Universite de Lausanne Ecole des Hautes Etudes Commerciales, Lausanne, Switzerland, 2004. [Google Scholar]
- Joyce, A.; Paquin, R.L. The triple layered business model canvas: A tool to design more sustainable business models. J. Clean. Prod. 2016, 135, 1474–1486. [Google Scholar] [CrossRef]
- Baden-Fuller, C. Strategic Innovation, Corporate Entrepreneurship and Matching Outside-in to Inside-out Approaches to Strategy Research. Br. J. Manag. 1995, 6, S3–S16. [Google Scholar] [CrossRef]
- Chesbrough, H.W.; Garman, A.R. How open innovation can help you cope in lean times. Harv. Bus. Rev. 2009, 87, 68–76. [Google Scholar] [CrossRef] [PubMed]
- França, C.L.; Broman, G.; Robèrt, K.-H.; Basile, G.; Trygg, L. An approach to business model innovation and design for strategic sustainable development. J. Clean. Prod. 2017, 140, 155–166. [Google Scholar] [CrossRef]
- Blanco-Velázquez, F.J.; Anaya-Romero, M. OPERA WP1 D1.1 Assessment of User Requirements of the Sector-Identifying Sector Needs to Increase Resource Use Efficiency. 2018. Available online: http://opendata.waterjpi.eu/dataset/2a2a87e0-5c84-42cd-a9da-ecac0bbb9257/resource/09d7444c-c5e2-4473-835b-9c28f27d20d3/download/d1.1_report_stakeholder_opera.pd (accessed on 11 October 2022).
- Kallioras, A.; Pliakas, F.; Diamantis, I.; Kallergis, G. SWOT analysis in groundwater resources management of coastal aquifers: A case study from Greece. Water Int. 2010, 35, 425–441. [Google Scholar] [CrossRef]
- Mainali, B.; Ngo, H.H.; Guo, W.; Pham, T.T.N.; Johnston, A. Feasibility assessment of recycled water use for washing machines in Australia through SWOT analysis. Resour. Conserv. Recycl. 2011, 56, 87–91. [Google Scholar] [CrossRef]
- Altobelli, F.; Cimino, O.; Marta, A.D. OPERA WP4 D4.1 Report on Socio-Economic Assessment. 2019. Available online: http://opendata.waterjpi.eu/dataset/2a2a87e0-5c84-42cd-a9da-ecac0bbb9257/resource/32392134-35a4-499b-8fb2-76085e41a93a/download/d4.1-report-on-socio-economic-assessment.pdf (accessed on 11 October 2022).
- Long, T.B.; Blok, V.; Poldner, K. Business models for maximising the diffusion of technological innovations for climate-smart agriculture. Int. Food Agribus. Manag. Rev. 2017, 20, 5–23. [Google Scholar] [CrossRef]
- Ockwell, D.; Atela, J.; Mbeva, K.; Chengo, V.; Byrne, R.; Durrant, R.; Kasprowicz, V.; Ely, A. Can Pay-As-You-Go, Digitally Enabled Business Models Support Sustainability Transformations in Developing Countries? Outstanding Questions and a Theoretical Basis for Future Research. Sustainability 2019, 11, 2105. [Google Scholar] [CrossRef]
- Mashnik, D.; Jacobus, H.; Barghouth, A.; Wang, E.J.; Blanchard, J.; Shelby, R. Increasing productivity through irrigation: Problems and solutions implemented in Africa and Asia. Sustain. Energy Technol. Assess. 2017, 22, 220–227. [Google Scholar] [CrossRef]



| Country | Pilot Area | Stakeholders Involved |
|---|---|---|
| France | Crau aquifer area | Farmers, irrigation association, water agency, aquifer syndicate, municipalities, and farmers associations. |
| Italy | Campania | Farmers, regional government, land and water reclamation authorities, farmer associations, local policy makers, and legislators. |
| Poland | sub-catchment Zglowiaczka | Farmers, regional agricultural advisory centre, and local policymakers. |
| South Africa | Breede River valley | Farmers, officials in the water sector, consultants, and academics. |
| Spain | Andalusia | Farmers associations, irrigation associations, local policymakers, and NGOs. |
| The Netherlands | Reusel | Meteo service and Farmers. |
| Internal Parameters (Present) | External Parameters (Future) | ||
|---|---|---|---|
| Strength | Weakness | Opportunity | Threat |
| S.1 Water savings | W.1 Low use of electronic devices for water management | O.1 Improving agricultural productivity | T.1 Social aspect, education |
| S.2 Cost reduction | W.2 Negative perception of information provided by IASs | O.2 New market and consumers | T.2 Lack of funding |
| S.3 Capacity and competence | W.3 Lack of funds for IASs implementation | O.3 Increase water management through ITC | T.3 Lack of institutional mechanisms to link rural communities |
| S.4 Good network of land reclamation and irrigation consortia | O.4 Reducing environmental pollution | ||
| S.5 Innovation development | |||
| S.6 Provisioning of water measurements | |||
| Data Collection | Scope | Elements of the Questionnaires | Elements of the BM |
|---|---|---|---|
| Stakeholders questionnaire | Identifying the sector needs to increase water use efficiency | Q1. Actions to increase the competitiveness of farm into the market | Value proposition; Customer segments. |
| Q2. Interest in adopting new technologies | Value proposition; Customer segments. | ||
| Q.3 Main limitation on improving irrigation efficiency | Value proposition; Customer segments.; Revenues strategy | ||
| Q4. Preference options that an irrigation support tool should include | Value proposition; Cost structure; Customer segments; Revenues strategy | ||
| SWOT analysis | Understand farmers’ opinions about IASs implementation within the agricultural sector | Strengths, Weaknesses, Opportunities and Threats of IASs | Value proposition |
| CE and WTP | Investigate farmers’ preferences for IASs | IASs attribute preferences | Value proposition; Cost structure |
| Willingness to pay for IASs | Revenues strategy |
Disclaimer/Publisher’s Note: The statements, opinions and data contained in all publications are solely those of the individual author(s) and contributor(s) and not of MDPI and/or the editor(s). MDPI and/or the editor(s) disclaim responsibility for any injury to people or property resulting from any ideas, methods, instructions or products referred to in the content. |
© 2023 by the authors. Licensee MDPI, Basel, Switzerland. This article is an open access article distributed under the terms and conditions of the Creative Commons Attribution (CC BY) license (https://creativecommons.org/licenses/by/4.0/).
Share and Cite
Santini, A.; Di Fonzo, A.; Giampietri, E.; Martelli, A.; Cimino, O.; Dalla Marta, A.; Annosi, M.C.; Blanco-Velázquez, F.J.; Del Giudice, T.; Altobelli, F. A Step toward Water Use Sustainability: Implementing a Business Model Canvas for Irrigation Advisory Services. Agriculture 2023, 13, 1081. https://doi.org/10.3390/agriculture13051081
Santini A, Di Fonzo A, Giampietri E, Martelli A, Cimino O, Dalla Marta A, Annosi MC, Blanco-Velázquez FJ, Del Giudice T, Altobelli F. A Step toward Water Use Sustainability: Implementing a Business Model Canvas for Irrigation Advisory Services. Agriculture. 2023; 13(5):1081. https://doi.org/10.3390/agriculture13051081
Chicago/Turabian StyleSantini, Alessandra, Antonella Di Fonzo, Elisa Giampietri, Andrea Martelli, Orlando Cimino, Anna Dalla Marta, Maria Carmela Annosi, Francisco José Blanco-Velázquez, Teresa Del Giudice, and Filiberto Altobelli. 2023. "A Step toward Water Use Sustainability: Implementing a Business Model Canvas for Irrigation Advisory Services" Agriculture 13, no. 5: 1081. https://doi.org/10.3390/agriculture13051081
APA StyleSantini, A., Di Fonzo, A., Giampietri, E., Martelli, A., Cimino, O., Dalla Marta, A., Annosi, M. C., Blanco-Velázquez, F. J., Del Giudice, T., & Altobelli, F. (2023). A Step toward Water Use Sustainability: Implementing a Business Model Canvas for Irrigation Advisory Services. Agriculture, 13(5), 1081. https://doi.org/10.3390/agriculture13051081

