Integrating Clinical and Histopathological Data to Predict Delayed Graft Function in Kidney Transplant Recipients Using Machine Learning Techniques
Abstract
1. Introduction
2. Materials and Methods
2.1. Sample Size
2.2. Clinical Characteristics and Outcomes
2.3. Statistical Analysis
2.3.1. Exploratory Data Analysis Conducted to Examine the Initial Data
2.3.2. Data Preprocessing
2.3.3. Feature Engineering and Feature Selection
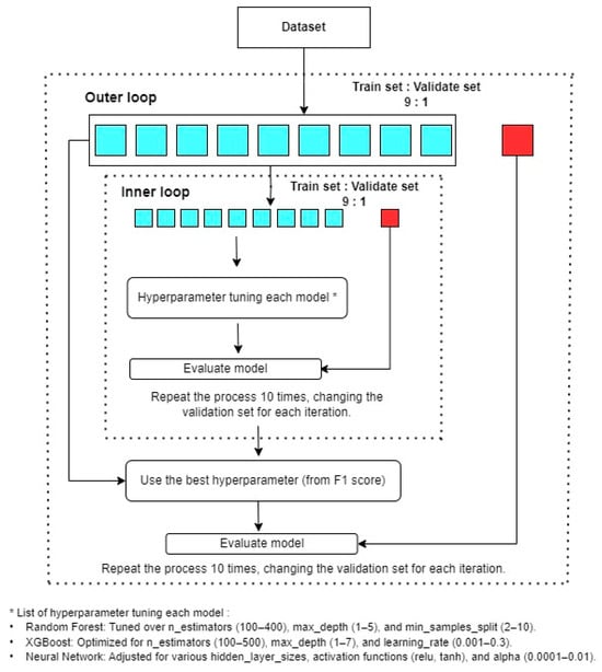
2.3.4. Model Selection
- Random forest: Tuned over n_estimators (100–400), max_depth (1–5), and min_samples_split (2–10);
- XGBoost: Optimized for n_estimators (100–500), max_depth (1–7), and learning_rate (0.001–0.3); and
- Neural network: Adjusted for various hidden_layer_sizes, activation functions (relu, tanh), and alpha (0.0001–0.01).
2.3.5. Model Training and Evaluation
3. Results
3.1. Baseline Characteristics
3.2. Univariate and Multivariate Analyses of DGF Risk Factors
3.3. Prediction of DGF in DDKT Using the Traditional Statistical Method and Clinical Factors
3.4. Prediction of DGF in DDKT Using the Traditional Statistical Method and Clinical and Histopathological Factors
3.5. Performance of the ML Models in Predicting DGF in DDKT
4. Discussion
5. Conclusions
Author Contributions
Funding
Institutional Review Board Statement
Informed Consent Statement
Data Availability Statement
Acknowledgments
Conflicts of Interest
Abbreviations
| ADPKD | autosomal dominant polycystic kidney disease; |
| Ah | arteriolar hyalinosis; |
| AKI | acute kidney injury; |
| AKIN | Acute Kidney Injury Network; |
| ASCVD | atherosclerotic cardiovascular disease; |
| AUC | area under the curve; |
| AUROC | area under the receiver operating characteristic curve; |
| BMI | body mass index; |
| CIT | cold ischemic time; |
| Ci/Ct | interstitial fibrosis/tubular atrophy; |
| CV | arterial intimal thickening; |
| CVA | cerebral vascular accident; |
| DDKT | deceased-donor kidney transplantation; |
| DGF | delayed graft function; |
| DM | diabetes mellitus; |
| ECD | expanded criteria donor; |
| ESKD | end-stage kidney disease; |
| HD | hemodialysis; |
| HLA | human leukocyte antigen; |
| HR | hazard ratio; |
| Ig | immunoglobulin; |
| IQR | interquartile range; |
| KT | kidney transplantation; |
| KTRs | kidney transplant recipients; |
| LRKT | living related kidney transplantation; |
| MICE | Multiple Imputation by Chained Equations; |
| ML | machine learning; |
| NPV | negative predictive value; |
| PPV | positive predictive value; |
| PRA | panel reactive antibody; |
| RRF | residual renal function; |
| SD | standard deviation; |
| UPCR | urine protein–creatinine ratio; |
| WIT | warm ischemic time; |
| XGBoost | extreme gradient boosting. |
References
- Halloran, P.F.; Hunsicker, L.G. Delayed graft function: State of the art, November 10–11, 2000. Summit meeting, Scottsdale, Arizona, USA. Am. J. Transpl. 2001, 1, 115–120. [Google Scholar] [CrossRef]
- Johnston, O.; O’Kelly, P.; Spencer, S.; Donohoe, J.; Walshe, J.J.; Little, D.M.; Hickey, D.; Conlon, P.J. Reduced graft function (with or without dialysis) vs immediate graft function—A comparison of long-term renal allograft survival. Nephrol. Dial. Transpl. 2006, 21, 2270–2274. [Google Scholar] [CrossRef] [PubMed]
- Koning, O.H.; Ploeg, R.J.; van Bockel, J.H.; Groenewegen, M.; van der Woude, F.J.; Persijn, G.G.; Hermans, J. Risk factors for delayed graft function in cadaveric kidney transplantation: A prospective study of renal function and graft survival after preservation with University of Wisconsin solution in multi-organ donors. Eur. Multicent. Study Group. Transpl. 1997, 63, 1620–1628. [Google Scholar] [CrossRef] [PubMed]
- Matas, A.J.; Smith, J.M.; Skeans, M.A.; Lamb, K.E.; Gustafson, S.K.; Samana, C.J.; Stewart, D.E.; Snyder, J.J.; Israni, A.K.; Kasiske, B.L. OPTN/SRTR 2011 annual data report: Kidney. Am. J. Transpl. 2013, 13, 11–46. [Google Scholar] [CrossRef] [PubMed]
- Noppakun, K.; Ingsathit, A.; Pongskul, C.; Premasthian, N.; Avihingsanon, Y.; Lumpaopong, A.; Vareesangthip, K.; Sumethkul, V.; Subcommittee for Kidney Transplant Registry; Thai Transplantation Society. A 25-year experience of kidney transplantation in Thailand: Report from the Thai Transplant Registry. Nephrology 2015, 20, 177–183. [Google Scholar] [CrossRef]
- Rolak, S.; Djamali, A.; Mandelbrot, D.A.; Muth, B.L.; Jorgenson, M.R.; Zhong, W.; Liu, P.; Astor, B.C.; Parajuli, S. Outcomes of delayed graft function in kidney transplant recipients stratified by histologic biopsy findings. Transpl. Proc. 2021, 53, 1462–1469. [Google Scholar] [CrossRef]
- Kernig, K.; Albrecht, V.; Dräger, D.L.; Führer, A.; Mitzner, S.; Kundt, G.; Hakenberg, O.W. Predictors of delayed graft function in renal transplantation. Urol. Int. 2022, 106, 512–517. [Google Scholar] [CrossRef]
- Ojo, A.O. Expanded criteria donors: Process and outcomes. Sem. Dial. 2005, 18, 463–468. [Google Scholar] [CrossRef]
- Irish, W.D.; Ilsley, J.N.; Schnitzler, M.A.; Feng, S.; Brennan, D.C. A risk prediction model for delayed graft function in the current era of deceased donor renal transplantation. Am. J. Transpl. 2010, 10, 2279–2286. [Google Scholar] [CrossRef]
- Redfield, R.R.; Scalea, J.R.; Zens, T.J.; Muth, B.; Kaufman, D.B.; Djamali, A.; Astor, B.C.; Mohamed, M. Predictors and outcomes of delayed graft function after living-donor kidney transplantation. Transpl. Int. 2016, 29, 81–87. [Google Scholar] [CrossRef]
- Jochmans, I.; Moers, C.; Smits, J.M.; Leuvenink, H.G.; Treckmann, J.; Paul, A.; Rahmel, A.; Squifflet, J.P.; van Heurn, E.; Monbaliu, D.; et al. Machine perfusion versus cold storage for the preservation of kidneys donated after cardiac death: A multicenter, randomized, controlled trial. Ann. Surg. 2010, 252, 756–764. [Google Scholar] [CrossRef] [PubMed]
- Chapal, M.; Le Borgne, F.; Legendre, C.; Kreis, H.; Mourad, G.; Garrigue, V.; Morelon, E.; Buron, F.; Rostaing, L.; Kamar, N.; et al. A useful scoring system for the prediction and management of delayed graft function following kidney transplantation from cadaveric donors. Kidney Int. 2014, 86, 1130–1139. [Google Scholar] [CrossRef]
- Jeldres, C.; Cardinal, H.; Duclos, A.; Shariat, S.F.; Suardi, N.; Capitanio, U.; Hébert, M.J.; Karakiewicz, P.I. Prediction of delayed graft function after renal transplantation. Can. Urol. J. 2009, 3, 377–382. [Google Scholar] [CrossRef] [PubMed]
- Jen, K.Y.; Albahra, S.; Yen, F.; Sageshima, J.; Chen, L.X.; Tran, N.; Rashidi, H.H. Automated en masse machine learning model generation shows comparable performance as classic regression models for predicting delayed graft function in renal allografts. Transplantation 2021, 105, 2646–2654. [Google Scholar] [CrossRef] [PubMed]
- Konieczny, A.; Stojanowski, J.; Rydzyńska, K.; Kusztal, M.; Krajewska, M. Artificial intelligence—A tool for risk assessment of delayed-graft function in kidney transplant. J. Clin. Med. 2021, 10, 5224. [Google Scholar] [CrossRef]
- Balaz, P.; Rokosny, S.; Wohlfahrtova, M.; Wohlfahrt, P.; Bartonova, A.; Pokorna, E.; Honsova, E.; Viklicky, O. Identification of expanded-criteria donor kidney grafts at lower risk of delayed graft function. Transplantation 2013, 96, 633–638. [Google Scholar] [CrossRef]
- Matignon, M.; Desvaux, D.; Noël, L.H.; Roudot-Thoraval, F.; Thervet, E.; Audard, V.; Dahan, K.; Lang, P.; Grimbert, P. Arteriolar hyalinization predicts delayed graft function in deceased donor renal transplantation. Transplantation 2008, 86, 1002–1005. [Google Scholar] [CrossRef]
- Maia, L.F.; Lasmar, M.F.; Fabreti-Oliveira, R.A.; Nascimento, E. Effect of delayed graft function on the outcome and allograft survival of kidney transplanted patients from a deceased donor. Transpl. Proc. 2021, 53, 1470–1476. [Google Scholar] [CrossRef]
- Michalak, M.; Wouters, K.; Fransen, E.; Hellemans, R.; Van Craenenbroeck, A.H.; Couttenye, M.M.; Bracke, B.; Ysebaert, D.K.; Hartman, V.; De Greef, K.; et al. Prediction of delayed graft function using different scoring algorithms: A single-center experience. World J. Transpl. 2017, 7, 260–268. [Google Scholar] [CrossRef]
- Iqbal, M.S.; Naqvi, R.A.; Alizadehsani, R.; Hussain, S.; Moqurrab, S.A.; Lee, S.W. An adaptive ensemble deep learning framework for reliable detection of pandemic patients. Comput. Biol. Med. 2024, 168, 107836. [Google Scholar] [CrossRef]
- Ali, M.U.; Kim, K.S.; Khalid, M.; Farrash, M.; Zafar, A.; Lee, S.W. Enhancing Alzheimer’s disease diagnosis and staging: A multistage CNN framework using MRI. Front. Psychiatry 2024, 15, 1395563. [Google Scholar] [CrossRef]
- Abidin, Z.U.; Naqvi, R.A.; Haider, A.; Kim, H.S.; Jeong, D.; Lee, S.W. Recent deep learning-based brain tumor segmentation models using multi-modality magnetic resonance imaging: A prospective survey. Front. Bioeng. Biotechnol. 2024, 12, 1392807. [Google Scholar] [CrossRef]




| Characteristic | Total (n = 354) | Non-DGF (n = 290) | DGF (n = 64) | p |
|---|---|---|---|---|
| Recipient | ||||
| Age, mean ± SD years | 44 ± 11 | 43 ± 10 | 44 ± 12 | 0.523 |
| Male, n (%) | 213 (60) | 166 (57) | 47 (73) | 0.017 * |
| BMI ≥ 23 kg/m2, n (%) | 144 (41) | 111 (38) | 33 (52) | 0.050 |
| Underlying disease, n (%) | ||||
| Hypertension | 299 (85) | 246 (85) | 53 (83) | 0.695 |
| DM | 45 (13) | 35 (12) | 10 (16) | 0.440 |
| ASCVD | 41 (12) | 34 (12) | 7 (11) | 0.859 |
| Smoking, n (%) | 22 (6) | 18 (6) | 4 (6) | 1.000 |
| Sensitization history, n (%) | 198 (56) | 171 (59) | 27 (42) | 0.014 * |
| HLA mismatches, n (%) | ||||
| 0–4 | 354 (100) | 290 (100) | 64 (100) | |
| 5–6 | 0 | 0 | 0 | 1.000 |
| Any DR mismatch, n (%) | 118 (33.3) | 98 (33.7) | 20 (31.2) | 0.183 |
| PRA, median (IQR) | 0 (0–0) | 0 (0–0) | 0 (0–0) | 0.723 |
| Cause of ESKD, n (%) | ||||
| Unknown | 255 (72) | 203 (70) | 52 (81) | 0.070 |
| Diabetic nephropathy | 21 (6) | 18 (6) | 3 (5) | 0.778 |
| ADPKD | 5 (1) | 4 (1) | 1 (2) | 1.000 |
| IgA nephropathy | 19 (5) | 19 (7) | 0 (0) | 0.031 * |
| Lupus nephritis | 14 (4) | 13 (5) | 1 (2) | 0.480 |
| Chronic glomerulopathy | 22 (6) | 18 (6) | 4 (6) | 1.000 |
| RRF, n (%) | ||||
| <300 mL/day | 283 (80) | 228 (79) | 55 (86) | |
| 301–500 mL/day | 38 (11) | 33 (11) | 5 (8) | |
| >501 mL/day | 33 (9) | 29 (10) | 4 (6) | 0.414 |
| Dialysis mode HD, n (%) | 302 (85) | 243 (84) | 59 (92) | 0.076 |
| Dialysis vintage, median (IQR) years | 5 (3–8) | 5 (3–8) | 5 (3–8) | 0.813 |
| Induction regimen, n (%) | ||||
| ATG | 48 (13) | 40 (14) | 8 (13) | |
| Anti-IL-2R | 264 (75) | 217 (75) | 47 (73) | 0.820 |
| Donor | ||||
| Age, mean ± SD years | 40 ± 14 | 40 ± 14 | 39 ± 13 | 0.6008 |
| Male, n (%) | 274 (77) | 221 (76) | 53 (83) | 0.253 |
| BMI ≥ 23 kg/m2, n (%) | 194 (55) | 150 (52) | 44 (69) | 0.013 * |
| Underlying disease, n (%) | ||||
| Hypertension | 59 (17) | 44 (15) | 15 (23) | 0.108 |
| DM | 14 (4) | 8 (3) | 6 (9) | 0.025 * |
| ASCVD | 11 (3) | 10 (3) | 1 (2) | 0.136 |
| ECD, n (%) | 65 (18) | 53 (18) | 12 (19) | 0.929 |
| History of cardiac arrest, n (%) | 42 (12) | 37 (13) | 5 (8) | 0.268 |
| Cause of death, n (%) | ||||
| CVA/Stroke | 121 (34) | 94 (32) | 27 (42) | 0.136 |
| Head trauma | 221 (62) | 185 (64) | 36 (56) | 0.217 |
| Smoking, n (%) | 193 (55) | 158 (54) | 35 (55) | 0.936 |
| CIT, mean ± SD h | 18 ± 4 | 17 ± 4 | 19 ± 4 | <0.001 * |
| WIT, mean ± SD min | 50 ± 20 | 50 ± 20 | 52 ± 21 | 0.432 |
| Urine volume, median (IQR) mL/kg/h | 2.3 (1.4–3.9) | 2.3 (1.3–3.7) | 2.3 (1.7–4.4) | 0.482 |
| Creatinine, median (IQR) mg/dL | ||||
| Initial | 0.83 (0.67–1.00) | 0.82(0.67–0.99) | 0.88 (0.73–1.08) | 0.493 |
| Terminal | 1.11 (0.79–1.48) | 1.01 (0.77–1.40) | 1.35 (1.07–1.91) | <0.001 * |
| Peak | 1.30 (0.99–1.83) | 1.23 (0.95–1.72) | 1.52 (1.22–2.18) | 0.003 * |
| AKI stage, n (%) | ||||
| NO | 105 (30) | 96 (33) | 9 (14) | |
| AKIN 1 | 130 (37) | 106 (37) | 24 (38) | |
| AKIN 2 | 82 (23) | 62 (21) | 20 (31) | |
| AKIN 3 | 37 (10) | 26 (9) | 11 (17) | 0.007 * |
| Proteinuria UPCR, n (%) | ||||
| <0.3 g/d | 119 (33) | 98 (34) | 24 (38) | |
| 0.3–1 g/d | 140 (40) | 117 (40) | 20 (31) | |
| 1–3 g/d | 85 (24) | 69 (24) | 16 (25) | |
| >3 g/d | 10 (3) | 6 (2) | 4 (6) | 0.282 |
| Time-zero kidney biopsy | ||||
| Glomerulosclerosis, median (IQR) | 4 (0–13) | 4 (0–13) | 2 (0–11) | 0.7179 |
| Ci/Ct score, n (%) | ||||
| 0 | 123 (35) | 101 (35) | 22 (34) | |
| 1 | 216 (61) | 180 (62) | 36 (56) | |
| 2 | 13 (4) | 8 (3) | 5 (8) | |
| 3 | 2 (1) | 1 (0) | 1 (2) | 0.128 |
| CV score, n (%) | ||||
| Unknown | 91 (26) | 78 (27) | 13 (20) | |
| 0 | 197 (55) | 161 (56) | 36 (56) | |
| 1 | 54 (15) | 42 (14) | 12 (19) | |
| 2 | 9 (3) | 6 (2) | 3 (5) | |
| 3 | 3 (1) | 3 (1) | 0 (0) | 0.503 |
| Ah score, n (%) | ||||
| Unknown | 23 (6) | 33 (11) | 1 (2) | |
| 0 | 212 (60) | 175 (60) | 37 (58) | |
| 1 | 108 (31) | 82 (28) | 26 (40) | |
| 2 | 11 (3) | 0 (0) | 0 (0) | |
| 3 | 0 (0) | 0 (0) | 0 (0) | 0.096 |
| Capillary wall wrinkling | ||||
| No | 312 (88) | 259 (89) | 53 (83) | |
| Yes | 42 (12) | 31 (11) | 11 (17) | 0.146 |
| Parameter | Univariate OR (95% CI) | p | Multivariate OR (95% CI) | p |
|---|---|---|---|---|
| Donor | ||||
| BMI ≥ 23 kg/m2 | 2.05 (1.15, 3.65) | 0.014 | 2.17 (1.16, 4.05) | 0.015 * |
| DM | 3.65 (1.22, 10.91) | 0.020 | 3.72 (1.17, 11.80) | 0.026 * |
| Terminal creatinine, per mg/dL | 1.80 (1.28, 2.52) | 0.001 | 1.48 (0.98, 2.22) | 0.063 |
| CIT > 18 h | 2.43 (1.39, 4.24) | 0.002 | 2.35 (1.26, 4.37) | 0.007 * |
| AKIN score of 2–3 | 2.14 (1.24, 3.72) | 0.007 | 1.65 (0.76, 3.59) | 0.206 |
| UPCR > 1 | 3.30 (0.89, 12.21) | 0.073 | 3.42 (0.71, 16.63) | 0.126 |
| ECD | 1.03 (0.52, 2.07) | 0.929 | ||
| Recipient | ||||
| Male | 2.07 (1.13, 3.77) | 0.018 | 2.38 (1.18, 4.78) | 0.015 * |
| BMI > 23 kg/m2 | 1.72 (0.99, 2.96) | 0.052 | 1.39 (0.47, 3.21) | 0.311 |
| Age | 1.01 (0.98, 1.03) | 0.521 | ||
| PRA % | 0.99 (0.99, 1.01) | 0.722 | ||
| DM | 1.33 (0.63, 2.89) | 0.441 | ||
| Histopathological | ||||
| Ci/Ct score of 2–3 | 3.23 (1.11, 9.42) | 0.032 | 6.42 (1.73, 23.87) | 0.006 * |
| Ah+ | 1.32 (0.75, 2.32) | 0.332 | ||
| CV score of 2–3 | 1.41 (0.37, 5.40) | 0.621 | ||
| Glomerulosclerosis > 15% | 0.96 (0.40, 2.27) | 0.920 | ||
| Capillary wall wrinkling | 1.73 (0.82, 3.66) | 0.151 |
| Probability | Sensitivity | Specificity | AUC | LR+ | LR− | |
|---|---|---|---|---|---|---|
| Clinical and histopathological factors | 0.265 | 0.562 | 0.831 | 0.769 | 3.330 | 0.530 |
| Clinical factors only | 0.273 | 0.468 | 0.844 | 0.750 | 3.020 | 0.629 |
| Model | Sensitivity | Specificity | Accuracy | AUC | PPV | NPV | Brier Score |
| Random forest | 0.227 (0.169, 0.273) | 1.000 (0.999, 1.000) | 0.860 (0.849, 0.868) | 0.932 (0.892, 0.955) | 0.891 (0.691, 1.000) | 0.855 (0.846, 0.861) | 0.097 (0.092, 0.107) |
| Neural network | 0.333 (0.230, 0.433) | 0.974 (0.966, 0.983) | 0.858 (0.844, 0.876) | 0.845 (0.780, 0.896) | 0.660 (0.498, 0.769) | 0.870 (0.853, 0.887) | 0.102 (0.087, 0.115) |
| XGBoost | 0.891 (0.736, 1.000) | 0.998 (0.995, 1.000) | 0.979 (0.949, 1.000) | 0.989 (0.972, 1.000) | 0.984 (0.955, 1.000) | 0.978 (0.947, 1.000) | 0.020 (0.004, 0.041) |
| Model | Best F1 Score | Parameters |
|---|---|---|
| Random forest | 0.48 | Max depth = 5, minimum samples split = 2, number of estimators = 100 |
| Neural network | 0.7551 | Activation = tanh, alpha = 0.001, hidden layer size = (20, 100, 100, 20) |
| XGBoost | 1 | Learning rate = 0.1, max depth = 5, number of estimators = 300 |
Disclaimer/Publisher’s Note: The statements, opinions and data contained in all publications are solely those of the individual author(s) and contributor(s) and not of MDPI and/or the editor(s). MDPI and/or the editor(s) disclaim responsibility for any injury to people or property resulting from any ideas, methods, instructions or products referred to in the content. |
© 2024 by the authors. Licensee MDPI, Basel, Switzerland. This article is an open access article distributed under the terms and conditions of the Creative Commons Attribution (CC BY) license (https://creativecommons.org/licenses/by/4.0/).
Share and Cite
Tirasattayapitak, S.; Ratanatharathorn, C.; Thotsiri, S.; Sutharattanapong, N.; Wiwattanathum, P.; Arpornsujaritkun, N.; Sirisopana, K.; Worawichawong, S.; Rostaing, L.; Kantachuvesiri, S. Integrating Clinical and Histopathological Data to Predict Delayed Graft Function in Kidney Transplant Recipients Using Machine Learning Techniques. J. Clin. Med. 2024, 13, 7502. https://doi.org/10.3390/jcm13247502
Tirasattayapitak S, Ratanatharathorn C, Thotsiri S, Sutharattanapong N, Wiwattanathum P, Arpornsujaritkun N, Sirisopana K, Worawichawong S, Rostaing L, Kantachuvesiri S. Integrating Clinical and Histopathological Data to Predict Delayed Graft Function in Kidney Transplant Recipients Using Machine Learning Techniques. Journal of Clinical Medicine. 2024; 13(24):7502. https://doi.org/10.3390/jcm13247502
Chicago/Turabian StyleTirasattayapitak, Sittipath, Cholatid Ratanatharathorn, Sansanee Thotsiri, Napun Sutharattanapong, Punlop Wiwattanathum, Nuttapon Arpornsujaritkun, Kun Sirisopana, Suchin Worawichawong, Lionel Rostaing, and Surasak Kantachuvesiri. 2024. "Integrating Clinical and Histopathological Data to Predict Delayed Graft Function in Kidney Transplant Recipients Using Machine Learning Techniques" Journal of Clinical Medicine 13, no. 24: 7502. https://doi.org/10.3390/jcm13247502
APA StyleTirasattayapitak, S., Ratanatharathorn, C., Thotsiri, S., Sutharattanapong, N., Wiwattanathum, P., Arpornsujaritkun, N., Sirisopana, K., Worawichawong, S., Rostaing, L., & Kantachuvesiri, S. (2024). Integrating Clinical and Histopathological Data to Predict Delayed Graft Function in Kidney Transplant Recipients Using Machine Learning Techniques. Journal of Clinical Medicine, 13(24), 7502. https://doi.org/10.3390/jcm13247502

