Next Article in Journal
Optimization of Oil Production Using Sucker Rod Pumps via Predictive Elimination of Paraffin Issues
Previous Article in Journal
Improvement of Refined Rapeseed Oil Thermal Resistance by Native Antioxidants Present in Rapeseed, Coriander, and Apricot Cold-Pressed Oils
 
 
Font Type:
Arial Georgia Verdana
Font Size:
Aa Aa Aa
Line Spacing:
Column Width:
Background:
Article

An Analytical Method for Predicting the Influence of Sequential Vertical Curved Pipe Jacking on an Enclosed Object

1
School of Mechanical Engineering, Zhejiang University, Hangzhou 310030, China
2
Department of Geotechnical Engineering, Tongji University, Shanghai 200092, China
3
Li Auto Inc., Beijing 101399, China
*
Author to whom correspondence should be addressed.
Appl. Sci. 2026, 16(3), 1588; https://doi.org/10.3390/app16031588
Submission received: 25 November 2025 / Revised: 8 January 2026 / Accepted: 15 January 2026 / Published: 4 February 2026

Featured Application

The analytical solution presented in this study can be extended to various engineering scenarios. It is particularly applicable for evaluating the response of existing infrastructure, such as pipelines, foundation pits, or tunnels, to adjacent construction activities like metro station renovation using the pipe roofing method or curved shield tunneling. It can also be applied in evaluating the disturbances of salvage processes in different objects such as cargos and shipwreckages.

Abstract

A thorough understanding of the effects induced by continuous curved pipe jacking on adjacent underground facilities is paramount for ensuring both safety and operational efficiency during construction. This study posits a three-stage analytical framework designed to calculate the displacement of existing objects resulting from sequential vertical curved rectangular pipe jacking. The methodology involves the following stages: first, the stresses at the object surface must be derived based on classical Mindlin’s solutions; second, the displacements at arbitrary points of the object must be determined using the Winkler foundation model, wherein soil–object interactions are modeled as elastic springs to transform displacements into normal and shear forces; and third, the rigid-body displacement and rotation of objects, caused by aggregate forces, must be calculated by kinematic analysis. The validity of the proposed method is confirmed through comparison with a reduced-scale experimental test, and a parametric study discussing the influence of key factors, including Poisson’s ratio and object geometry, is presented.

1. Introduction

With the rapid advancement of urbanization, the construction of underground facilities has been steadily increasing. As a result, underground space is becoming increasingly congested. Consequently, the development of new infrastructures such as tunnels in close proximity to existing structures has become unavoidable [1]. Among existing tunneling methods, the pipe jacking technique is widely adopted for constructing utility tunnels, connecting passages between main tunnels, and short cross passages in densely populated urban centers. In particular, to improve spatial utilization efficiency and navigate around existing subsurface infrastructure, curved rectangular and quasi-rectangular tunnels have emerged as alternatives to conventional circular and straight alignments [2,3]. Understanding the disturbance caused by pipe jacking tunnels to existing structures or facilities, such as pipelines and operating metros, is essential for the safe and sustainable utilization of urban underground space.
A considerable number of studies have been conducted in this area, employing numerical modeling [4,5], physical testing [6,7], and analytical derivations [8,9]. Among these approaches, analytical models are characterized by their clear physical meaning, computational efficiency, and cost-effectiveness. As a result, they have been widely adopted for assessing the impact of new excavations on existing structures and facilities. The theoretical analytical calculation for the impact of adjacent tunnel or foundation pit excavation on existing pipelines typically employs a two-stage simplified analysis method:
Stage I: Analyze the free-soil displacement field or additional soil pressure at the axis/gravitational position of the existing objects induced by the tunnel or foundation pit excavation.
Stage II: Apply the obtained soil deformation or additional stress to the pipeline to solve the pipeline’s deformation and internal forces.
Most current solutions for the second stage are based on the Winkler foundation model and the elastic homogeneous half-space foundation model.
Takagi [9] used the elastic foundation beam method to calculate deformation of steel and cast-iron pipes caused by tunnel excavation, analyzing the resulting additional pipe stresses. The Peck formula was used in the first stage to calculate the free-soil displacement at the pipeline level, while a modified elastic foundation beam equation based on the Winkler model was proposed and solved in the second stage. Attewell et al. [10] developed a calculation model based on Winkler elastic foundation beam theory for the impact of tunnel construction on pipelines. They calculated bending stress and joint rotation for pipelines both perpendicular and parallel to the tunnel advance direction, concluding that the elastic foundation beam method is simple and reliable for predicting pipeline deformation. Verruijt and Booker [11] proposed an analytical solution for surface settlements induced by tunnel excavation in homogeneous ground. This solution, based on the elastic half-plane method, incorporates factors such as the equivalent radial ground displacement during excavation and the long-term elliptical deformation of the tunnel lining. Klar et al. [12] employed the two-stage method based on the Winkler model and elastic foundation beam theory to calculate the vertical deformation of pipelines under concentrated loads. Treating the pipeline as an infinite beam on an elastic foundation, they derived an analytical expression for the maximum pipeline bending moment under additional loads. Wei and Zhu [13], building on Klar et al.’s research, used the two-stage method and the Winkler model to study the ultimate moment, theoretical moment, and deformation of adjacent underground pipelines induced by pipe jacking. They also analyzed the influence of soil parameters, pipeline material, burial depth, and diameter on pipeline forces. The methods based on the Winkler model often fail to fully reflect actual ground conditions because this model does not account for soil continuity and cannot capture shear effects in the foundation. This can lead to significant errors, especially in dense, thick soil layers.
The elastic homogeneous half-space foundation model describes the soil medium as a continuous elastic half-space, with soil properties defined by the elastic modulus and Poisson’s ratio. Ground deformation is solved using elasticity theory. This category includes the homogeneous elastic half-space model [14] and the non-homogeneous elastic half-space model [15,16].
Klar et al. [12] used the two-stage method based on the elastic homogeneous half-space model to solve for the deformation of adjacent existing pipelines caused by tunnel excavation. The first stage used the Peck’s empirical formula to calculate the free-soil displacement at the pipeline plane, while the second stage applied a continuous elastic method to impose this displacement on the pipeline. A comparison with Winkler-based results showed that both models could yield the same maximum pipeline bending moment if an improved coefficient of subgrade reaction was used. Vorster et al. [17] also applied the two-stage method and the elastic homogeneous half-space model to study pipeline deformation due to tunnel excavation. Differently, they used a modified Peck’s formula in the first stage, because Jacobsz et al. [18] reported that the original Peck curve often inaccurately describes soil settlement. The second stage still used a continuous elastic solution, and soil nonlinearity was approximated via a nearly linear equivalent method. Their results were higher than those from centrifuge tests. Lin et al. [19] developed two analytical models combining the elastic continuum model and the Pasternak model to estimate the deflection and bending moment of two adjacent pipelines above a new tunnel. The method’s effectiveness was validated through model tests and field observations. Li et al. [20] derived an analytical solution for the deflection and internal forces of an existing tunnel due to new tunnel excavation by modeling the existing tunnel as a Timoshenko beam on a Winkler foundation, comparing it with the traditional Euler-Bernoulli beam model. Although the elastic homogeneous half-space model considers shear effects within the foundation, its assumption of a homogeneous, isotropic elastic half-space often leads to discrepancies with actual foundation stress diffusion capabilities. Furthermore, solution methods based on this model remain relatively complex for engineering practice.
In summary, while the two-stage method provides a well-established framework for predicting the deformation of existing structures, its practical application remains constrained by a heavy reliance on the Peck formula in the initial stage. Furthermore, prevailing research has predominantly focused on circular shield tunnels that under-cross pipelines horizontally. This leaves a significant knowledge gap concerning curved tunnels with rectangular and quasi-rectangular cross-sections, which have garnered increasing interest due to their superior space utilization efficiency. The change in cross-section not only affects the shape of the integration domain of soil–structure interaction but also influences the earth and water pressures at the excavation face. Research on continuous excavation techniques, such as the pipe roofing method [21,22], especially with a vertical trajectory, is also notably limited. Given the growing adoption of pipe roofing for ground pre-reinforcement [23,24] and the expansion of curved pipe jacking into emerging applications like the pipe basing method for shipwreckage salvage (Figure 1) [25], there is an urgent need for a theoretical framework capable of predicting the cumulative impact of multiple, sequentially jacked pipes on adjacent existing structures.
In this study, we propose an analytical framework for predicting the displacement of existing objects induced by the sequential vertical curved pipe jacking with a rectangular cross-section, similar to the process as shown in Figure 1. The validity of the model is confirmed through reduced-scale model tests, and the influence of key parameters is examined via a parametric analysis.

2. Analytical Framework for Predicting the Influence of Sequential Rectangular Curved Pipe Jacking on Existing Objects

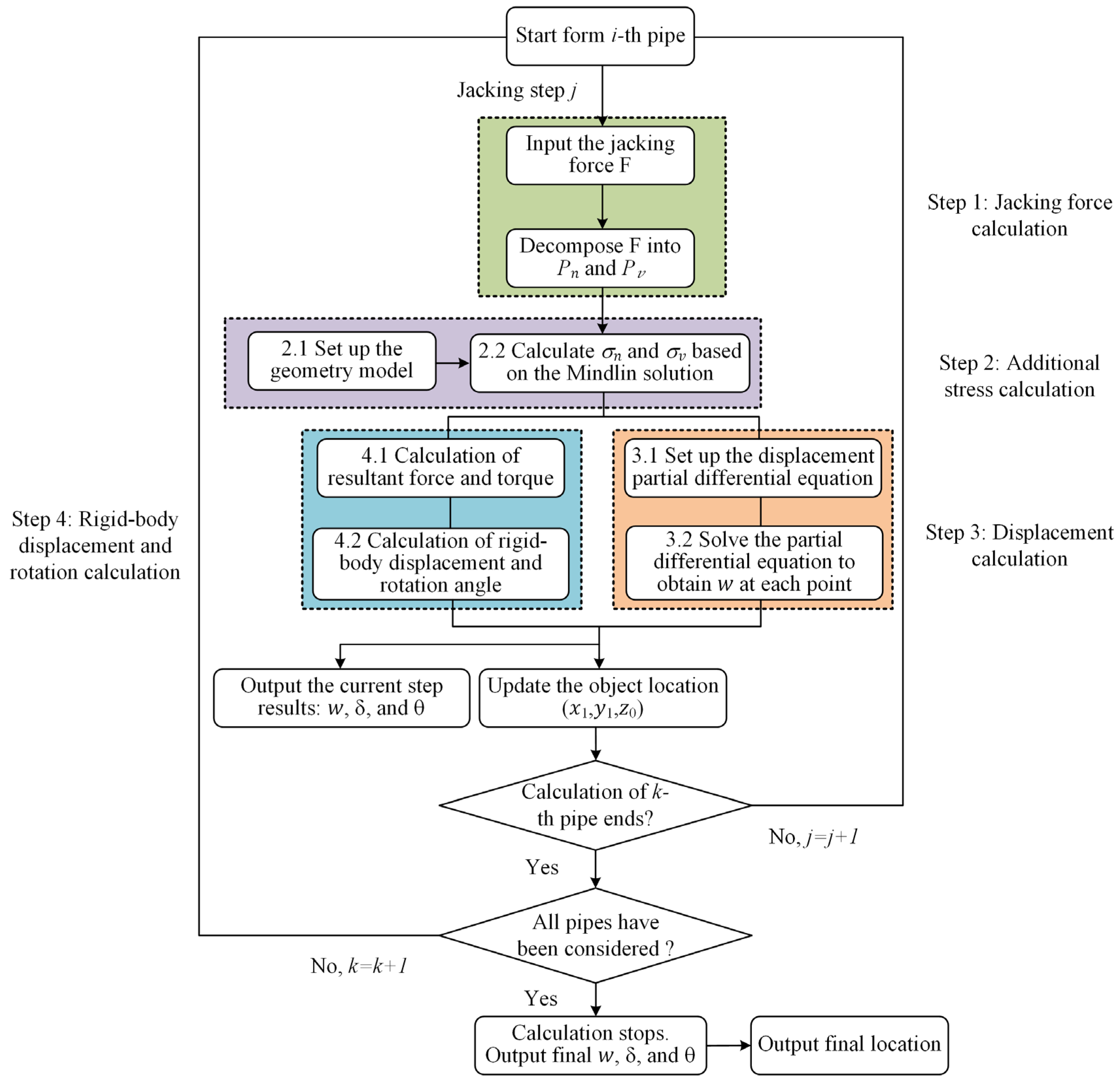
Figure 2 shows the calculation flowchart of analytical framework for predicting the influence of sequential rectangular curved pipe jacking on existing objects. This calculation method uses jacking force data recorded during the rectangular curved pipe jacking process to determine panel resistance at the pipe face. Two sets of coordinate systems are established, a global one for the entire computational model and a local coordinate one on the jacking surface. By applying Mindlin’s stress solution for arbitrary point in a semi-infinite elastic space and simplifying the geometric model of the ith curved beam in rectangular curved pipe jacking, the additional stresses at various locations in the object caused by face resistance are calculated. Then, based on the Winkler foundation model, the deformation compatibility conditions between the object and the soil, and the equilibrium equations, the external forces acting on each point of the object are determined by discretizing the physical model of the object and calculating the additional soil pressures it experiences. This yields the combined force state of the object. Finally, kinematic methods are employed to calculate the displacements of the object, including translation and pure rotation, during the jacking process of the ith pipe. Same procedure is repeated until the jacking process of all pipes has been considered, whereby the dynamic displacement of adjacent objects during the advancement of the rectangular curved pipes can be obtained.

2.1. Basic Assumptions and Simplifications of Calculation Process

When applying theoretical analytical algorithms to analyze practical engineering problems, the numerous influencing factors in real-world scenarios often exceed the representational capacity of theoretical models. Therefore, it is necessary to eliminate the interference of secondary factors and emphasize the influence of the main factors considered in the analytical algorithm to ensure its effective execution. Consequently, certain necessary assumptions and simplifications must be made for the actual object retrieval problem in curved pipe jacking using the bottom curtain method:
  • The soil is assumed to be a semi-infinite space.
  • The disturbance is mainly induced by the excavation at the face and the jacking effect of pipe body is neglected.
  • Both the object and the soil are treated as continuous, homogeneous elastic bodies, with the object to be retrieved continuously in contact with the surrounding soil.
  • The presence of the object does not affect the pipe jacking process, nor does the presence of the pipe body influence the mechanical response of the object and the soil, i.e., a green-field condition is assumed for both the object and the pipe jacking process.
  • When calculating rigid body displacements, the soil is regarded as a Winkler foundation, with equal horizontal and vertical subgrade reaction coefficients.
  • The entire jacking force is considered as a uniformly distributed load applied to the jacking face.
  • The geometric model of the object can be any prism with a constant cross-section or a truncated pyramid with linearly increasing cross-sectional dimensions.
  • The object and the soil satisfy deformation compatibility conditions.
Of the assumptions made, Assumptions 1, 3, and 5 align with those commonly adopted in the Mindlin solution. Assumption 6 is reasonable given the relatively small dimensions of the pipe. In contrast, Assumption 2 may lead to an underestimation of the disturbance imposed on the object. Assumption 4 was introduced because quantifying the influence of existing objects or adjacent pipes on both the pipe-jacking process and the mechanical response of the object is challenging. Assumption 8 is generally valid unless the object detaches from the surrounding soil under extreme deformation. Overall, these assumptions are essential for the theoretical derivation, yet their impact on the object’s motion is expected to be less significant compared to other factors already accounted for in the model. In this calculation method, the continuous jacking process of each curved pipe segment is discretized into several (m) working conditions corresponding to different jacking angles. For working condition j, the starting position for calculating the jacking angle is the new position of the object after rigid body displacement and rotation from the previous working condition (j − 1). A schematic diagram of the discretization of the calculation process is shown in Figure 3.
Considering the jacking process involving multiple curved pipe segments (n segments) forming the bottom curtain, after the calculation of the k-th curved segment is completed, it is regarded as being in a state of balanced resultant external forces. The force state of the (k + 1)-th curved segment is calculated based on this equilibrium state. The displacement state after the completion of the k-th curved segment is used as the initial condition for the calculation of the (k + 1)-th curved segment. The superposition principle is applied to compute the displacement and deformation states of the target object during the construction of the rectangular curved pipe jacking using the bottom curtain method. Schematic diagrams of the front view and top view of the calculation model are shown in Figure 4a and Figure 4b, respectively.
In this calculation example, the object is treated as a prism with a trapezoidal cross-section. First, the object is simplified into a constant cross-section extrusion body with a surface domain Γ, following the principle of equal length and equal volume.
Next, based on the jacking force data provided by the sensor system during the jacking process of the rectangular curved pipes or the theoretically calculated jacking force, the vertical and horizontal thrusts of the k-th arched segment are computed. Specifically, the jacking force data Fj for the k-th arched segment at the j-th jacking step is obtained. The jacking force Fj is then decomposed into horizontal and vertical components. Using Equation (1), the horizontal and vertical components of the jacking force at the j-th jacking step, denoted as ph,j and pv,j, are determined.
p v , j = F j sin θ j p h , j = F j cos θ j
where Fj represents the measured total jacking force, and θj denotes the current jacking angle of the pipe jacking. The face resistance is considered approximately equal in magnitude to the jacking force and is applied as a uniformly distributed load on the end face.

2.2. Calculation of Additional Soil Pressure at Various Locations of the Object’s Surface

After obtaining the horizontal and vertical jacking forces acting on the advancing face, this section will calculate the additional stress exerted on each point of the object’s surface under the influence of the jacking forces, based on the Mindlin solution.
The Mindlin solution, proposed by R.D. Mindlin in 1936, provides the stress solution at any point within an elastic semi-infinite space when a horizontal or vertical load is applied at a point within a space. In this algorithm, the Mindlin solution is applied to calculate the additional stress at various locations on the object’s surface when the curved pipe jacking is subjected to jacking forces on its advancing face. A spatial coordinate system is established with the center of the curved pipe as the origin, and the long axis of the object, the horizontal direction, and the vertical direction as the positive x, y, and z axes, respectively. The additional stress at any point Q x q , y q , z q Γ on the object’s surface caused by the face resistance is calculated, and a simplified diagram of this calculation is shown in Figure 5.
The additional vertical ( σ z q ) and horizontal ( σ y q ) stresses of at the arbitrary point ( Q x q , y q , z q Γ ) of the object induced by the vertical ( p v d ξ d η ) and horizontal ( p h d ξ d η ) pressures at the j-th jacking steps are as follows:
σ zqv = p v 8 π ( 1 ν ) { ( 1 2 ν ) ( z q d ) Ω d ξ d η R 1 3 + 3 ( z q d ) 3 Ω d ξ d η R 1 5 ( 1 2 ν ) ( z q d ) Ω d ξ d η R 2 3 + [ 3 ( 3 4 ν ) z q ( z q + d ) 2 3 d · ( z q + d ) ( 5 z q d ) ] Ω d ξ d η R 2 5 + 30 d · z q ( z q + d ) 3 Ω d ξ d η R 2 7 }
σ zqh = p h 8 π ( 1 ν ) { ( 1 2 ν ) Ω d ξ d η R 1 3 3 ( z q d ) 2 Ω d ξ d η R 1 5 ( 1 2 ν ) Ω d ξ d η R 2 3 + [ 3 ( 3 4 ν ) ( z q + d ) 3 6 d 2 + 6 d · ( z q + d ) ( 1 2 ν ) ] Ω d ξ d η R 2 5 + 30 d · z q ( z q + d ) 2 Ω d ξ d η R 2 7 }
σ yqv = p v 8 π ( 1 ν ) { ( 1 2 ν ) ( z q d ) Ω d ξ d η R 1 3 + 3 ( y q l ) 2 ( z q d ) Ω d ξ d η R 1 5 ( 1 2 ν ) [ 3 ( z q d ) 4 ν ( z q + d ) ] Ω d ξ d η R 2 3 + [ 3 ( 3 4 ν ) ( y q l ) 2 ( z q d ) 6 d · ( z q + d ) ( ( 1 2 ν ) d 2 ν d ) ] Ω d ξ d η R 2 5 30 d · y q l ) 2 z q ( z q + d ) Ω d ξ d η R 2 7 } 4 Ω ( 1 ν ) ( 1 2 ν ) d ξ d η R 2 ( R 2 + z q + d ) ( 1 ( y q l ) 2 R 2 ( R 2 + z q + d ) Ω d ξ d η R 2 5 ( y q l ) 2 R 2 2 Ω d ξ d η R 2 5 )
σ yqh = p h 8 π ( 1 ν ) { ( 1 2 ν ) Ω d ξ d η R 1 3 3 ( y q l ) 2 Ω d ξ d η R 1 5 ( 1 2 ν ) Ω d ξ d η R 2 3 + [ 3 ( 3 4 ν ) ( y q l ) 2 6 d 2 + 6 d · ( z q + d ) ( 1 2 ν ) ] Ω d ξ d η R 2 5 + 30 d · z q ( y q l ) 2 Ω d ξ d η R 2 5 ) }
where σ z q = σ zqv + σ zqh , σ y q = σ y q h + σ y q v , d ξ d η is the element at the jacking face Ω of the curved segment, ξ and η denotes the orthogonal local coordinates at the jacking face, ν is the Poisson’s ratio, d = R p 2 sin θ j is the burial depth of pipe face at the j-th piping step, l = R p 2 cos θ j is the horizontal distance between the pipe face and the rotational center, Rp is the radius of the pipe, and
R 1 = ( x q ξ ) 2 + ( y q η ) 2 + ( z q d ) 2 R 2 = ( x q ξ ) 2 + ( y q η ) 2 + ( z q + d ) 2 ,
The double-integration process of Equations (2)–(5) can be computed using the Gaussian-Legendre numerical integration method with Global Adaptive Quadrature.
The general form of Gaussian integration is as follows:
1 1 f ( x ) d x = 1 1 W ( x ) g ( x ) d x i = 1 n w i g ( x i )
where W(x) is the weight function, g(x) is the approximation polynomial, wi is the weight. In the Gaussian-Legendre numerical integration, W(x) = 1, wi is the root of Legendre polynomial Pn(x), which corresponds to the weight:
w i = 2 ( 1 x i 2 ) [ P n ( x i ) ] 2
For the Legendre polynomial with the highest order of n, a polynomial of maximum order of 2n − 1 can be fit. In this paper, the highest order is R 2 7 ( 21 2 ). Therefore, n = 6. For cases where the upper and lower limits of integration are not [−1,1] (such as in Equations (2)–(5)), the substitution method of the second kind is used to obtain:
a b f ( x ) d x = b a 2 f ( b a 2 x + a + b 2 ) d x b a 2 i = 1 n w i g ( b a 2 x i + a + b 2 )
For the two-dimensional case, considering the double integral over the square region [−1, 1], Gaussian-Legendre integration is applied to each of the two integration variables, yielding the numerical integration formula as:
1 1 1 1 g ( ξ , η ) d ξ d η j = 1 m i = 1 n w i w j g ( ξ i , η j )
In the above equation, setting m = n results in double Gauss-Legendre integration. Similar to one-dimensional Gauss-Legendre integration, we can perfectly fit a two-dimensional polynomial of degree 2N − 1 using N2 Gauss points. Here, a two-dimensional polynomial of degree N can be expressed as:
g N ( ξ , η ) = s p a n { ξ i η j , 0 i , j , 0 i + j N }
For cases where the integration region is not a square, a spatial transformation can be performed using a method similar to the shape functions in the finite element method. In this paper, the integration region is rectangular, allowing the transformation to be completed straightforwardly.
The integration weights can be obtained by referring to standard tables. By substituting the integrands from Equations (2)–(5), the numerical integration process is completed.
Therefore, the σ z q , σ y q obtained from Equations (2)–(5) are the vertical and horizontal additional stresses at the surface point ( x q , y q , z q ) of the object.

2.3. Calculation of Deformation at Various Points of the Object Based on the Winkler Foundation Model

This section calculates the vertical and horizontal deformation distributions of the object along the longitudinal direction (x-axis) of the curved pipe jacking bottom curtain, based on the Winkler foundation model and the deformation compatibility conditions between the object and the soil. The specific steps are as follows:
(1) Based on the Winkler foundation model, establish the deformation compatibility conditions and equilibrium equations between the object and the foundation, and determine the governing differential equation for the deformation of the object.
When analyzing the vertical additional stress and deformation of the object induced by the pipe jacking process, the object can be treated as an infinitely long segment on a Winkler elastic foundation subjected to distributed loads. Accordingly, the governing equation describing the influence of additional stress on the object is derived as follows:
E I d 4 w x d x 4 + K w x = P z x
where EI is the bending rigidity, P z ( x ) = σ z A p is the additional stress acting on the object, A p is the cross-sectional area. K is the subgrade stiffness of the Winkler model, which can be calculated according to Vesic’s suggestion [26]:
K = 0.65 E s 1 ν 2 E s D 4 E I 12 · D
And Es is the elastic modulus of the soil.
(2) Solving the governing equations to get the vertical deformation of the points of the object w
The solution for the object experiencing a concentration force P0 is as follows [6]:
w x = P 0 λ 2 K e λ x cos ( λ x + sin ( λ x ) ]
in which λ = K 4 E I 4 .
By treating the distributed load equivalent to the additional stress on the object’s surface as an integral form of concentrated load P(ξ) and calculating it according to Equation (14) while integrating over the object’s cross-sectional area Φ, the analytical formula for the vertical deformation of the object at the longitudinal coordinate x is obtained (where ξ is the integration variable):
w x = λ 2 K Φ P ξ e λ x ξ cos ( λ x ξ + sin ( λ x ξ ) ] d ξ
(3) For each working condition in the calculation of the same curved segment, based on the previous working condition, the initial position for the object displacement calculation is determined. That is, according to the results from the previous stage, the current vertical coordinate values Z q k of each point are updated based on the amount of vertical deformation.
Z q k = Z q k 1 + k θ j w x , θ j
where k is the ID of the current pipe and j is the ID of jacking steps.
(4) For the displacement in the horizontal direction, it is assumed that the soil exhibits a Winkler foundation model similar to that in the vertical direction, with the subgrade reaction modulus K remaining consistent with the vertical direction. The corresponding deformation control equation is as follows:
E I d 4 w x d x 4 + K w x = P x
The solution method for this differential equation is the same as for the vertical deformation case. This approach can also be extended to objects with prismoidal shapes (linearly varying cross-sectional dimensions): simply allow the integration region (cross-sectional area Φ) in Equation (15) to vary with the cross-sectional dimensions.

2.4. Calculation of Rigid-Body Displacement and Rotation of the Object During Pipe Jacking

Based on the additional stresses at various locations within the object caused by face resistance, as obtained in Section 2.2 and Section 2.3, the resultant external force state acting on the object during the jacking process can be determined. This allows for the calculation of the object’s displacement throughout the jacking process and the updating of its position. The specific methodology is as follows:
(1) The object model is discretized into smaller elements. By calculating the force state within each element, the overall force state of the object model is obtained. A schematic diagram of the model discretization process is shown in Figure 6.
(2) Calculate the resultant external force on the object for the j-th jacking step of the k-th pipe section: The horizontal and vertical external forces in each element are computed according to P z k , j = σ z k , j A ,   P h k , j = σ h k , j A , where A represents the area of the region.
The resultant force acting at the gravity center of the object is F t z k , j = Γ P k , j , F t h k , j = Γ P h k , j , where Γ is the surface area of the object. The resultant moment acting on the object is T z k , j = Γ P z k , j l , T h k , j = Γ P h k , j l , where l is the horizontal distance (x direction) from the object center to the gravity center of the object.
(3) Based on the external force state (resultant force and resultant moment), and according to Newton’s second law F = ma and kinematic equations, the vertical displacement δzk,j, horizontal displacement δhk,j, and rotation angle θk,j of the object during the j-th jacking step of the k-th pipe section are obtained using Equation (18).
a z k , j = F z k , j m , a h k , j = F h k , j m , ω k , j = T k , j J δ z k , j = v z k , j 1 t + 1 2 a z k , j t 2   , δ h k , j = v h k , j 1 t + 1 2 a h k , j t 2 θ k , j = ω k , j 1 t + 1 2 ω k , j t 2
where azkz,j, ahkz,j are the vertical and horizontal accelerations, respectively, ωk,j is the angular acceleration, J is the rotational moment of inertia, m is the mass of the object, and t is the duration of each jacking step.
(4) Based on the displacements obtained in step (3), update the position coordinates of all calculation points of the object. If this is not the final working condition, proceed to calculate the next working condition until all curved segments have been processed. After all curved segments have been calculated, the final rigid body displacement and inclination angle of the object can be determined by accumulating the displacement and rotation results from all working conditions.
To apply the derived model, the following input parameters are necessary: jacking force, object burial depth, geometry, radius of curved segments, object density, and object flexural rigidity; as well as soil Poisson’s ratio and soil elastic modulus.

3. Validation with 1:10 Scale Model Test

This section applies the proposed analytical method to predict the scenario of the 1:10 scale model test for the “Yangtze River Estuary No. 2” shipwreck salvage project. Given the difficulty of fabricating a pipe jacking machine with appropriately reduced material strength and modulus, we did not employ similar materials in the model. Instead, soil collected directly from the salvage site was used. For the analytical solution, input parameters corresponding to the actual material properties were applied. While this approach may not quantitatively reproduce the exact field salvage conditions, it remains valid for comparative analysis with the theoretical model. The key parameters are as follows: the rectangular curved pipe jacking bottom curtain method involves a total of five curved segments jacked in a continuous sequence during the entire construction process; the buried depth of the target shipwreck is set at 0.5 m, with a total length of 0.95 m; the radius of the curved segments is Rsegment = 0.85 m, the density of the shipwreck is ρ = 0.6 × 103 kg/m3, and the flexural rigidity is EI = 2.6 × 1010 N∙m2; the Poisson’s ratio of the soil is ν = 0.4, and the elastic modulus is Es = 19.5 MPa. The shipwreck is modelled as a trapezoidal prism. More details about the experiment can be referred to [27].
The vertical rigid-body displacement at the centroid of the shipwreck during the jacking of all five curved segments, calculated using the analytical method presented in this paper, is compared with the results from the scale model test in Figure 7. (Due to data acquisition frequency limitations and on-site lighting issues during the model test, displacement data were only obtained for the 1st, 3rd, and 4th pipe segments.)
As shown in Figure 7, the theoretical solution and the model test results exhibit similar trends. The analytical solution displays an “S”-shaped curve during the jacking of a single pipe segment: the displacement increases slowly at first, then the rate of vertical displacement change accelerates, and finally levels off toward the end. The maximum vertical displacement caused by a single pipe segment on the shipwreck is approximately 25 mm, and the impact of each segment is relatively similar.
However, differences exist between the model test results and the theoretical calculations. Firstly, the measured displacements in the model test are generally larger than those predicted by the theoretical solution. This discrepancy is likely because the Mindlin solution used in the theoretical approach only considers the linear elastic stage of soil behavior and does not account for plastic deformation. Additionally, the Winkler foundation model can only represent linear elastic soil behavior and fails to capture shear effects, leading to an underestimation in the theoretical results.
Furthermore, the model test results indicate that the influence of each pipe segment on the shipwreck is uneven: the first and second segments cause larger vertical displacements, while the third and fourth segments result in smaller ones. In contrast, the theoretical solution predicts a more uniform impact from all five segments. This non-uniformity in the model test is likely due to interactions between preceding and subsequent pipe segments during the jacking process.
This pattern can be clearly observed from the variation of the rotational angle around the x-axis in Figure 8. The figure shows that jacking the first two pipes induces rotation in one direction, whereas jacking the subsequent three pipes causes rotation in the opposite direction. As a result, the first and second pipe segments, advancing through undisturbed soil, exert a more significant influence on both the soil and the model shipwreck. This also leads to considerable rotational displacement of the shipwreck, which contributes to larger vertical displacements.
For the third and fourth pipe segments, the rotational center of the model shipwreck is located near its midsection, resulting in a shorter moment arm. Furthermore, the rotational direction induced by these segments opposes that caused by the first and second segments, resulting in partial cancellation of the effects and, consequently, smaller changes in vertical displacement at the centroid of the shipwreck. The sharp decrease in rotation for the last pipe may be attributed to an increase in the moment arm caused by the growing displacement.
Rotations around the y- and z-axes are relatively small compared to those around the x-axis and are omitted here for brevity.
It should be noted that the theoretical solution does not account for the influence of preceding pipe segments, which is a factor worth considering in future research. In particular, the weakening effect on the surrounding ground caused by preceding pipe jacking cannot be neglected. Moreover, the analytical solution is most accurate under fully elastic conditions, and its reliability diminishes progressively as plastic behavior develops in the soil.

4. Parametric Study

4.1. Influence of Poisson’s Ratio on Vertical Displacement

For soils commonly encountered in engineering, the Poisson’s ratio of sandy soil is around 0.2, while that of saturated clay is close to 0.5. A higher Poisson’s ratio indicates a greater tendency toward saturated cohesive soil. In the salvage project of “Yangtze Estuary No. 2” shipwreck [25], the iron-sand and blue-gray mud layers involved are located at lower depths and belong to saturated soils, both exhibiting relatively high Poisson’s ratios. Under the same parameter conditions as in the real salvage project, calculations were performed for three cases of soil Poisson’s ratio ν = 0.2–0.4. The corresponding benchmark parameters are as follows: the burial depth is 2.5 m, the total ship length is 38.6 m with a diameter D = 2.7 m, the radius of the curved segments Rsegment = 8.5 m, the density of the shipwreck is ρ is 0.6 × 103 kg/m3, flexural rigidity EI = 2.6 × 1010 N∙m2, and the soil’s Poisson’s ratio ν = 0.4, Young’s modulus Es = 19.5 MPa. The vertical displacement of the shipwreck’s centroid is shown in Figure 9:
As shown in Figure 9, when Poisson’s ratio varies within the typical range of 0.2 to 0.4 for soils, and all other factors remain constant, a higher Poisson’s ratio results in a larger vertical displacement of the model shipwreck’s centroid. Specifically, the displacement at ν = 0.4 is approximately 8% larger than at ν = 0.2, indicating that the influence is not particularly significant. This demonstrates that the calculation results of this model are not highly sensitive to variations in soil type, and the outcomes will be relatively similar across different types of soils.

4.2. Influence of Object Geometry

For shipwreck salvage operations, most hull structures can be abstracted as prisms or frustums. However, submerged objects on the seabed are not limited to shipwrecks and may exhibit various shapes. This section considers three common object shapes for calculation: prism, cylinder, and sphere. Their equivalent diameters are calculated using Equation (19):
R equiv = A c r o s s s e c t i o n π
For the three shapes of objects calculated in this section, their equivalent diameters are equal. The propulsion sequence follows a left-to-right order rather than symmetrical left-right propulsion. The calculation results for the vertical displacement of their centroids are shown in Figure 10.
As shown in Figure 10, the variation patterns of the vertical displacement at the centroid of the three shapes of objects are generally consistent. The heave increases with the advancement of the pipe sections, and during the propulsion of a single pipe section, it exhibits a shape similar to an “S”-shaped curve—initially increasing slowly, then the rate of vertical displacement change rapidly increases, and finally levels off towards the end. However, the total vertical displacement is smallest for the spherical object, followed by the cylindrical object, while the trapezoidal prism (i.e., the shipwreck) exhibits the largest vertical displacement. This reflects how objects of different shapes disturb the soil differently during curved pipe jacking and interact with the soil through distinct mechanisms. Among them, the prismatic object is most affected by the soil, while the spherical object is least affected. This is speculated to be related to the contact method and friction between the object’s surface and the soil. The friction between the spherical surface and the soil is significantly smaller than that of the prism, limiting the transmission of interaction between the soil and the spherical object, resulting in relatively smaller vertical displacement.
Furthermore, the variation patterns of vertical displacement for the prism and cylinder are similar, while the sphere shows a slightly different trend.
From the above figure, it can be observed that the vertical displacement variation of the spherical object differs from that of the two types of cylinders. Specifically, the vertical displacement changes unevenly during the propulsion of the five pipe sections, showing larger displacements in the 2nd and 3rd pipe sections and smaller ones in the 4th and 5th. This is speculated to be related to the geometric characteristics of the sphere: the cross-sectional area of the sphere initially increases and then decreases along the direction of the pipe sections, with its mass concentrated in the central region. The 4th and 5th pipe sections are relatively farther from the spherical object, causing minimal disturbance to the object and the surrounding soil, thus resulting in insignificant vertical displacement changes.
Overall, it can be concluded that this algorithm can be applied to object models of various shapes, such as prisms, cylinders, and spheres, demonstrating good extensibility.

5. Conclusions

This paper proposes an analytical calculation method applicable to assessing the impact of rectangular pipe jacking construction with a small curvature radius on overlying objects, highlighting key considerations in model establishment and computational procedures. The specific achievements and conclusions include:
(1) A three-stage analysis method is employed, decomposing the calculation process into two phases: determining the additional stress on the object surface based on the Mindlin solution, solving the object displacement using the Winkler foundation beam model, and kinematic analysis to determine rigid-body displacements and rotations. Appropriate adjustments and model simplifications were made based on practical engineering conditions.
(2) A discretization approach for the jacking process is proposed, breaking down the object’s state during the entire jacking process into segmented calculations. Each working condition updates data in real time based on the results of the previous condition, adopting a “conditional loop” computational strategy to maximally simulate the continuous jacking state during construction. This effectively simplifies problem complexity and achieves favorable computational results.
(3) Sensitivity analyses were conducted on factors such as soil Poisson’s ratio and the shape of the salvage object, discussing their influence on the vertical displacement of the object’s centroid. The analysis indicates that the model’s results are not highly sensitive to variations in soil type, yielding relatively consistent outcomes across different soils. For salvage objects of different shapes, the sphere exhibits the smallest displacement, followed by the cylinder, while the prism shows the largest displacement. This demonstrates the algorithm’s high adaptability and extensibility to various soil types and object shapes.
The proposed analytical solution is applicable for analyzing the impact of continuously advancing curved pipe groups on objects of varying scales and arbitrary geometries. Its potential applications span broad fields including underground engineering and salvage operations for shipwrecks, aircraft, cargo, and other objects.
Furthermore, given the limitations in computational time and spatial complexity, a linear-elastic Winkler model is adopted in this study. While efficient, this model has inherent limitations in representing soil continuity and shear effects. Future research could extend this work to more advanced models, such as the Pasternak or Kerr models (i.e., two- or three-parameter models), to improve the agreement between calculated and actual results. Regarding the shape of salvaged objects, this paper discusses prisms, cylinders, and spheres. Future studies could employ refined modelling techniques to investigate a broader range of more general object shapes, ultimately establishing an analytical algorithm applicable to objects of arbitrary geometry.

Author Contributions

Conceptualization, G.G. and J.Z.; methodology, Q.Z.; software, J.Z.; validation, J.Z.; formal analysis, Q.Z.; investigation, Q.Z. and J.Z.; resources, G.G.; data curation, J.Z.; writing—original draft preparation, Q.Z.; writing—review and editing, G.G.; visualization, Q.Z.; supervision, G.G.; project administration, G.G.; funding acquisition, Q.Z. All authors have read and agreed to the published version of the manuscript.

Funding

This research received no external funding.

Data Availability Statement

The data will be provided upon request.

Conflicts of Interest

Author Jiaming Zhang was employed by the company Li Auto Inc. The remaining authors declare that the research was conducted in the absence of any commercial or financial relationships that could be construed as a potential conflict of interest.

Nomenclature

azkz,jthe vertical acceleration
ahkz,jthe horizontal acceleration
A p the cross-sectional area of the pipe
d the burial depth of pipe face at the j-th piping step
Ethe elastic modulus of the pipe
Esthe elastic modulus of the soil
Fjthe measured total jacking force
Ftzk,jthe total vertical resultant jacking force
Fthk,jthe total horizontal resultant jacking force
Tzk,jthe moment acting on the object resulted from vertical jacking force
Thk,jthe moment acting on the object resulted from horizontal jacking force
g(x) the approximation polynomial
Ithe moment of inertia of the pipe
Jthe rotational moment of inertia
Kthe subgrade stiffness of the Winkler model
l the horizontal distance between the pipe face and the rotational center
mthe mass of the object
nthe order of the polynomial
P0the concentration force
Rpthe radius of the pipe
R1 the straight-line distance from the observation point Q(x, y, z) to the actual point of load application P(ξ, η, z)
R2 the straight-line distance from the observation point Q(x, y, z) to the image (or mirror) point S′(ξ, η, −z)
tthe duration of each jacking step
W(x)the weight function
w’ithe weight
ξ ,   η the orthogonal local coordinates at the jacking face
δzk,jthe vertical displacement during the j-th jacking step of the k-th pipe section
δhk,jthe horizontal displacement during the j-th jacking step of the k-th pipe section
Φ the cross-sectional area of the object
ωk,jthe angular acceleration
θjthe current jacking angle of the pipe jacking
θk,jrotation angle of the object during the j-th jacking step of the k-th pipe section
σ z q additional vertical stress
σ y q additional horizontal stress
Γthe surface area of the object
νthe Poisson’s ratio

References

  1. Lin, D.; Broere, W.; Cui, J. Metro systems and urban development: Impacts and implications. Tunn. Undergr. Space Technol. 2022, 125, 104509. [Google Scholar] [CrossRef]
  2. Li, Z.; Chen, Z.; Yang, Y.; Jiang, Y.; Xu, X.; Hu, Q. Deformation characteristics of existing tunnels induced by above-crossing quasi-rectangular shield tunnel. Transp. Geotech. 2024, 45, 101227. [Google Scholar] [CrossRef]
  3. Lei, H.; Guan, B.; Liu, Y.; Ma, C. Face stability analysis of quasi-rectangular shield tunneling within sandy material. Bull. Eng. Geol. Environ. 2025, 84, 524. [Google Scholar] [CrossRef]
  4. Li, C.; Zhong, Z.; Liu, X.; Tu, Y.; He, G. Numerical simulation for an estimation of the jacking force of ultra-long-distance pipe jacking with frictional property testing at the rock mass–pipe interface. Tunn. Undergr. Space Technol. 2019, 89, 205–221. [Google Scholar] [CrossRef]
  5. Ma, W.; Wang, B.; Wang, X.; Zhou, S.; Wang, B. Soil layer disturbance caused by pipe jacking: Measurement and simulation of a case study. KSCE J. Civ. Eng. 2021, 25, 1467–1478. [Google Scholar] [CrossRef]
  6. Guo, H.; Zhang, G.; Mao, X.; Zan, J. A Novel Simplified Physical Model Testing Method for Ground Settlement Induced by Shield Tunnel Excavation. Buildings 2025, 15, 710. [Google Scholar] [CrossRef]
  7. Lei, H.; Zhang, Y.; Hu, Y.; Liu, Y. Model test and discrete element method simulation of shield tunneling face stability in transparent clay. Front. Struct. Civ. Eng. 2021, 15, 147–166. [Google Scholar] [CrossRef]
  8. Attewell, P.B. Predicting the dynamics of ground settlement and its derivatives caused by tunnelling in soil. Ground Eng. 1982, 15, 13–22. [Google Scholar]
  9. Takagi, N.; Shimamura, K.; Nishio, N. Buried pipe responses to adjacent ground movements associated with tunnelling and excavations. In Ground Movements and Structures International Conference. 3; Thomas Telford: London, UK, 1985; pp. 97–112. [Google Scholar]
  10. Attewell, P.B.; Yeates, J.; Selby, A.R. Soil Movements Induced by Tunnelling and Their Effects on Pipelines and Structures; Blackie: London, UK, 1986. [Google Scholar]
  11. Verruijt, A.; Booker, J.R. Surface settlements due to deformation of a tunnel in an elastic half plane. Géotechnique 1998, 48, 709–713. [Google Scholar] [CrossRef]
  12. Klar, A.; Vorster, T.E.B.; Soga, K.; Mair, R.J. Soil—Pipe interaction due to tunnelling: Comparison between Winkler and elastic continuum solutions. Géotechnique 2005, 55, 461–466. [Google Scholar] [CrossRef]
  13. Wei, G.; Zhu, K. Prediction for response of adjacent pipelines induced by pipe jacking construction. Rock Soil Mech. 2009, 30, 825–831. [Google Scholar]
  14. Boussinesq, J. Application Des Potentiels à L’étude de L’équilibre et du Mouvement Des Solides Élastiques: Principalement Au Calcul Des Déformations et Des Pressions Que Produisent, Dans Ces Solides, Des Efforts Quelconques Exercés Sur Une Petite Partie de Leur Surface ou de Leur Intérieur: Mémoire Suivi de Notes Étendues Sur Divers Points de Physique, Mathematique et D’analyse; Gauthier-Villars: Paris, France, 1885. [Google Scholar]
  15. Gibson, R.E. Some results concerning displacements and stresses in a non-homogeneous elastic half-space. Géotechnique 1967, 17, 58–67. [Google Scholar] [CrossRef]
  16. Stark, R.F.; Booker, J.R. Surface Displacements of a Non-Homogeneous Elastic Half-Space Subjected to Uniform Surface Tractions. Part I: Loading on Arbitrarily Shaped Areas. Int. J. Numer. Anal. Methods Geomech. 1997, 21, 361–378. [Google Scholar] [CrossRef]
  17. Vorster, T.E.B.; Mair, R.J.; Soga, K.; Klar, A. Centrifuge modelling of the effect of tunnelling on buried pipelines: Mechanisms observed. In Proceedings of the 5th International Symposium TC28 on Geotechnical Aspects of Underground Construction in Soft Ground, Amsterdam, The Netherlands, 15–17 June 2005; CRC Press: Boca Raton, FL, USA, 2005; p. 327. [Google Scholar]
  18. Jacobsz, S.; Standing, J.; Mair, R.; Hagiwara, T.; Sugiyama, T. Centrifuge modelling of tunnelling near driven piles. Soils Found. 2004, 44, 49–56. [Google Scholar] [CrossRef]
  19. Lin, C.; Huang, M.; Nadim, F.; Liu, Z.; Yu, J. Analytical solutions for tunnelling-induced response of two overlying pipelines. Tunn. Undergr. Space Technol. 2021, 108, 103678. [Google Scholar] [CrossRef]
  20. Li, P.; Du, S.; Shen, S.; Wang, Y.; Zhao, H. Timoshenko beam solution for the response of existing tunnels because of tunneling underneath. Int. J. Numer. Anal. Methods Geomech. 2016, 40, 766–784. [Google Scholar] [CrossRef]
  21. Lu, B.; Zhao, W.; He, B.-G.; Ding, B.; Zhou, X.; Jia, P. Application of a novel pipe roofing method in metro station: Construction disturbance characteristics and prediction model. Tunnellling Undergr. Space Technol. 2026, 168, 107169. [Google Scholar] [CrossRef]
  22. Jia, P.; Nie, Y.; Shi, P.; Jiang, X.; Lu, B.; Zhao, W. Flexural performance of a novel pipe-roof structure and optimization of key parameters. J. Constr. Steel Res. 2022, 199, 107594. [Google Scholar] [CrossRef]
  23. Li, S.; Xiao, J.; Lu, B.; Li, W.; Du, X.; Jia, P. Experimental and numerical investigation of flexural behaviour of secant pipe roofing structure. Structures 2022, 41, 818–835. [Google Scholar] [CrossRef]
  24. Zhang, P.; Zhang, Y.; Ariaratnam, S.T.; Ma, B.; Zeng, C.; Liu, K. Field monitoring and analysis of soil deformation of curved steel pipe jacking in Gongbei tunnel. Tunn. Undergr. Space Technol. 2023, 138, 105153. [Google Scholar] [CrossRef]
  25. Zhuang, Q.; Gong, G.; Zhou, D.; Zhang, C.; Huang, X.; Zhu, X.; Yuan, W.; Li, D. Novel wreck salvaging method using curved rectangular pipe basing method: A case study of “Yangtze River Estuary II” ancient shipwreck salvage project. Undergr. Space 2024, 18, 97–113. [Google Scholar] [CrossRef]
  26. Clough, G.W.; Schmidt, B. Design and performance of excavations and tunnels in soft clay. Dev. Geotech. Eng. 1981, 20, 567–634. [Google Scholar]
  27. Zhang, J.M.; Zhuang, Q.W.; Huang, X.; Zhai, Y.X.; Li, D. A reduced-scale model test of “Yangtze Estuary II” ancient shipwreck salvage using curved piping jacking basing method. Mod. Tunn. Technol. 2022, 59, 618–626. [Google Scholar]
Figure 1. Pipe basing method for the salvage of Yangtze River II shipwreck, in which 22 curved rectangular pipes were jacked in a symmetric manner to form a basing enclosing the shipwreck [25].
Figure 1. Pipe basing method for the salvage of Yangtze River II shipwreck, in which 22 curved rectangular pipes were jacked in a symmetric manner to form a basing enclosing the shipwreck [25].
Applsci 16 01588 g001
Figure 2. Flowchart of the analytical framework.
Figure 2. Flowchart of the analytical framework.
Applsci 16 01588 g002
Figure 3. Discretization of the jacking process.
Figure 3. Discretization of the jacking process.
Applsci 16 01588 g003
Figure 4. Calculation model. (a) Front view; (b) arial view.
Figure 4. Calculation model. (a) Front view; (b) arial view.
Applsci 16 01588 g004
Figure 5. Calculation model of additional stress on a prism due to curved rectangular pipe jacking.
Figure 5. Calculation model of additional stress on a prism due to curved rectangular pipe jacking.
Applsci 16 01588 g005
Figure 6. Discretization of the calculation model.
Figure 6. Discretization of the calculation model.
Applsci 16 01588 g006
Figure 7. Comparing the vertical displacement of the gravitational center obtained from experiment [27] and that from the analytical solution. (a) Experimental setup (b) Variation of vertical displacement.
Figure 7. Comparing the vertical displacement of the gravitational center obtained from experiment [27] and that from the analytical solution. (a) Experimental setup (b) Variation of vertical displacement.
Applsci 16 01588 g007
Figure 8. Variation of rotational angle around the x axis during pipe jacking.
Figure 8. Variation of rotational angle around the x axis during pipe jacking.
Applsci 16 01588 g008
Figure 9. The vertical displacement of the gravitational center under different Poisson’s ratio.
Figure 9. The vertical displacement of the gravitational center under different Poisson’s ratio.
Applsci 16 01588 g009
Figure 10. The vertical displacement of the gravitational center under different object geometries.
Figure 10. The vertical displacement of the gravitational center under different object geometries.
Applsci 16 01588 g010
Disclaimer/Publisher’s Note: The statements, opinions and data contained in all publications are solely those of the individual author(s) and contributor(s) and not of MDPI and/or the editor(s). MDPI and/or the editor(s) disclaim responsibility for any injury to people or property resulting from any ideas, methods, instructions or products referred to in the content.

Share and Cite

MDPI and ACS Style

Zhuang, Q.; Gong, G.; Zhang, J. An Analytical Method for Predicting the Influence of Sequential Vertical Curved Pipe Jacking on an Enclosed Object. Appl. Sci. 2026, 16, 1588. https://doi.org/10.3390/app16031588

AMA Style

Zhuang Q, Gong G, Zhang J. An Analytical Method for Predicting the Influence of Sequential Vertical Curved Pipe Jacking on an Enclosed Object. Applied Sciences. 2026; 16(3):1588. https://doi.org/10.3390/app16031588

Chicago/Turabian Style

Zhuang, Qianwei, Guofang Gong, and Jiaming Zhang. 2026. "An Analytical Method for Predicting the Influence of Sequential Vertical Curved Pipe Jacking on an Enclosed Object" Applied Sciences 16, no. 3: 1588. https://doi.org/10.3390/app16031588

APA Style

Zhuang, Q., Gong, G., & Zhang, J. (2026). An Analytical Method for Predicting the Influence of Sequential Vertical Curved Pipe Jacking on an Enclosed Object. Applied Sciences, 16(3), 1588. https://doi.org/10.3390/app16031588

Note that from the first issue of 2016, this journal uses article numbers instead of page numbers. See further details here.

Article Metrics

Back to TopTop