Mechanisms and Integrated Pathways for Tropical Low-Carbon Healthy Building Envelopes: From Multi-Scale Coupling to Intelligent Optimization
Abstract
1. Introduction
1.1. National Strategy
1.2. Stipulated Requirements
1.3. Research Positioning
1.4. Expected Contribution
1.5. Chapter Organization
2. Related Research
2.1. Healthy Buildings
2.2. Design Parameters
2.2.1. Material Level
2.2.2. Structural Level
2.2.3. Building Level
2.3. Mechanism Investigation
2.3.1. Numerical Simulation
2.3.2. Experimental Analysis
2.3.3. Simulation–Experiment
2.4. Intelligent Optimization
3. Development Status, Trends, and Existing Challenges
3.1. Development Level
3.2. Evolutionary Trends
3.3. Existing Issues and Challenges
3.3.1. The Multi-Parameter Combined Design Is Incomplete
3.3.2. Unclear Multi-Scale Equivalence Relationships
3.3.3. Incomplete Multi-Objective Integration Optimization
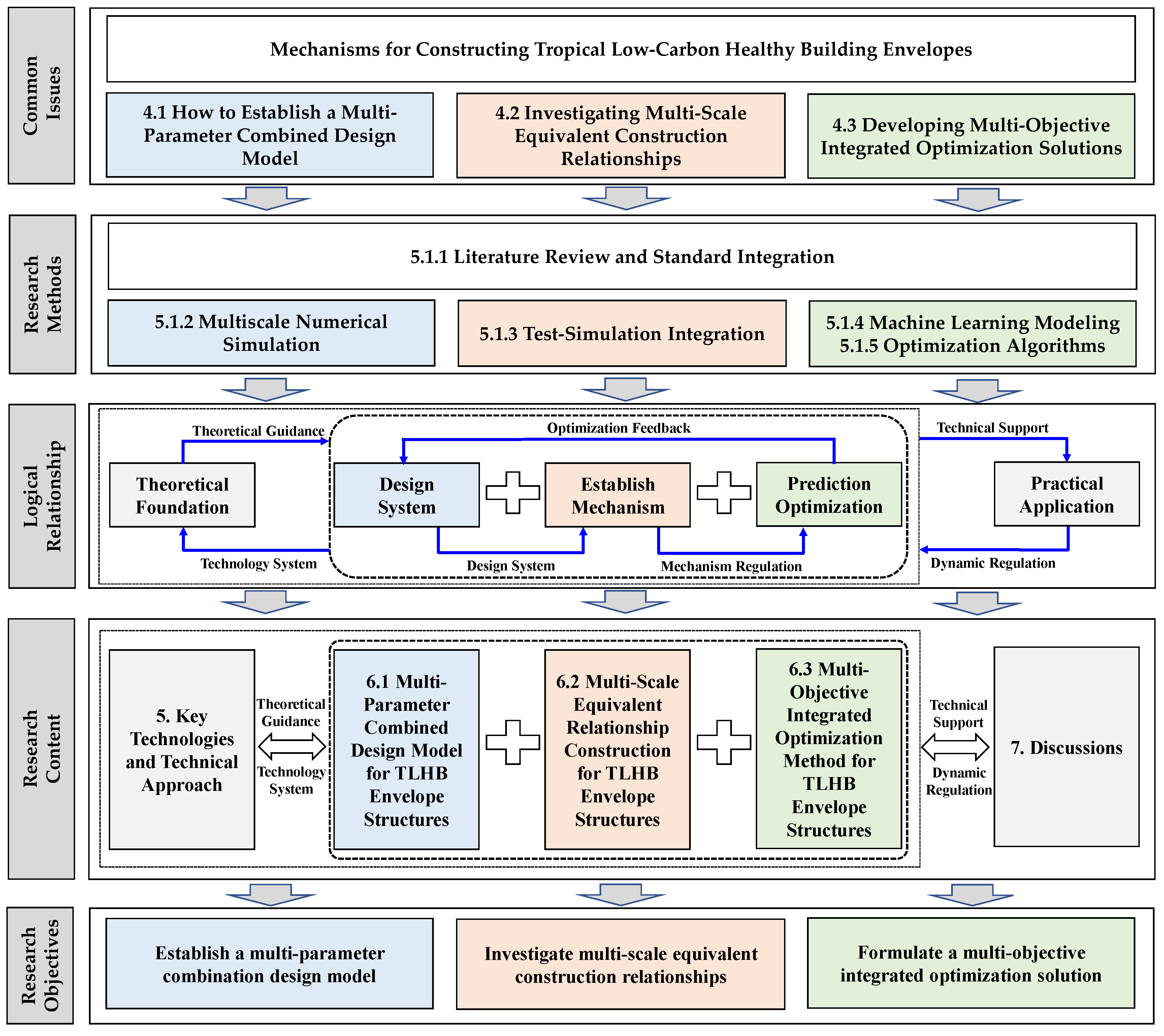
4. Key Scientific Issues
4.1. How to Establish a Multi-Parameter Combined Design Model
4.2. Investigating Multi-Scale Equivalent Construction Relationships
4.3. Developing Multi-Objective Integrated Optimization Solutions
5. Key Technologies and Technical Approach
5.1. Key Technologies
5.1.1. Literature Review and Standard Integration
5.1.2. Multi-Scale Numerical Simulation
5.1.3. Test–Simulation Integration
5.1.4. Machine-Learning Modeling
5.1.5. Optimization Algorithms
5.2. Technical Approach
6. Implementation Plan
6.1. Multi-Parameter Combined Design Model for TLHB Envelope Structures
6.2. Multi-Scale Equivalent Relationship Construction for TLHB Envelope Structures
6.3. Multi-Objective Integrated Optimization Method for Healthy Environments in Tropical Low-Carbon Building Envelopes
7. Discussions
7.1. Quantifiable Implementation of People-Centered Design
7.2. The Establishment of a Paradigm and Evidence Loop Is of Paramount Importance
7.3. The Progressive Implementation Across the Full Lifecycle Is of Paramount Importance
8. Conclusions
- (1)
- It systematically reveals the coupled characteristics of thermal–humidity, solar radiation, and durability under the combined effects of high temperature, high humidity, intense solar radiation, and salt spray corrosion in tropical regions. This clarifies the regional specificity of building envelopes in terms of health performance, energy consumption response, and low-carbon requirements, establishing the necessity for a three-tiered system research approach encompassing materials, structures, and architecture.
- (2)
- The systematic review indicates that material, construction, and building parameters exhibit multidimensional nonlinear effects on energy consumption, thermal comfort, indoor air quality (IAQ), and durability. While substantial existing research has accumulated significant findings, inconsistencies persist in variable systems, indicator frameworks, and methodological chains. This provides a knowledge foundation for subsequent mechanism modeling and integrated optimization, while clarifying specific research directions.
- (3)
- Research progress indicates that multi-scale experimentation, simulation, and data-driven approaches are gradually converging. However, the cross-scale evidence chain remains incomplete, and the universality of performance prediction is insufficient. Therefore, the trend toward integrated systems research on materials, construction, and architecture will be a key direction for future TLHBE development in tropical regions.
- (4)
- Three major scientific challenges are explicitly identified: constructing multi-parameter combinatorial design models, recognizing multi-scale equivalence relationships, and establishing multi-objective integrated optimization mechanisms. Corresponding justifications are provided, offering cross-scale and cross-method theoretical support for addressing systemic challenges in low-carbon healthy building envelope design in tropical regions.
- (5)
- The paper establishes a key technological framework encompassing multi-scale modeling, test–simulation integration, structured governance of surrogate models, and multi-objective evolutionary optimization. This achieves a seamless technological chain linking material thermal–humidity–spectral properties, structural thermo-humidity transport mechanisms, and building performance responses.
- (6)
- Three implementation frameworks for TLHBE were established: a multi-parameter combinatorial design model, a multi-scale equivalence relationship construction pathway, and a multi-objective integrated optimization scheme. Through techniques such as LHS database construction, Bay-KAN-CatBoost surrogate modeling, and NSGA-II evolutionary algorithms, the envelope’s performance prediction and parameter optimization gained interpretability, transferability, and engineering reusability.
- (7)
- A human-centered evaluation system, verifiable evidence chain, and phased implementation mechanism across the entire life cycle were proposed. Emphasis was placed on achieving quantifiable, verifiable, and operational low-carbon healthy building envelopes in tropical contexts. This requires simultaneous advancement across three dimensions—indicator systems, evidence systems, and engineering systems—to establish a closed-loop design, construction, and operation chain.
Author Contributions
Funding
Data Availability Statement
Conflicts of Interest
References
- Hainan Provincial Department of Housing and Urban Rural Development. Notice on Issuing the Three Year Action Plan for the Development and Improvement of Prefabricated Buildings (Green Buildings) in Hainan Province (2023–2025). 2023. Available online: https://zjt.hainan.gov.cn/szjt/0404/202311/ee84db1de1e844bba234994c958c9579.shtml?ddtab=true (accessed on 7 October 2023).
- The Central People’s Government of the People’s Republic of China. Notice of the Ministry of Housing and Urban Rural Development on Issuing the 14th Five Year Plan for Building Energy Conservation and Green Building Development. 2022. Available online: https://www.gov.cn/zhengce/zhengceku/2022-03/12/content_5678698.htm (accessed on 5 April 2023).
- Wang, G.; Fang, J.; Yan, C.; Huang, D.; Hu, K.; Zhou, K. Advancements in smart building envelopes: A comprehensive review. Energy Build. 2024, 312, 114190. [Google Scholar] [CrossRef]
- Ministry of Housing and Urban Rural Development of the People’s Republic of China. Hainan Building Prefabricated Buildings Suitable for Tropical Island Characteristics. 2023. Available online: https://www.mohurd.gov.cn/xinwen/dfxx/art/2023/art_305_775564.html (accessed on 7 October 2024).
- Song, A.; Kim, Y.; Hwang, S.; Shin, M.; Lee, S. A comprehensive review of thermal transmittance assessments of building envelopes. Buildings 2024, 14, 3304. [Google Scholar] [CrossRef]
- Elnagar, E.; Düvier, C.; Batra, Z.; Christoffersen, J.; Mandin, C.; Schweiker, M.; Wargocki, P. Creating a comprehensive framework for design, construction and management of healthy buildings. Energy Build. 2024, 324, 114883. [Google Scholar] [CrossRef]
- Notice of the Central People’s Government of the People’s Republic of China. Ministry of Science and Technology and Nine Other Departments on Issuing the Implementation Plan for Science and Technology to Support Carbon Peaking and Carbon Neutrality (2022–2030). 2022. Available online: https://www.gov.cn/zhengce/zhengceku/2022-08/18/content_5705865.htm (accessed on 5 April 2023).
- General Office of the People’s Government of Hainan Province. Implementation Opinions of the General Office of the People’s Government of Hainan Province on Accelerating the Establishment and Improvement of a Green, Low-Carbon, and Circular Economic System. 2023. Available online: https://www.hainan.gov.cn/hainan/szfbgtwj/202112/d49a32787a1b466b8c34d3b699bd65ae.shtml (accessed on 7 October 2023).
- Bianchi, I.; Volpe, S.; Fiorito, F.; Forcellese, A.; Sangiorgio, V. Life cycle assessment of building envelopes manufactured through different 3D printing technologies. J. Clean. Prod. 2024, 440, 140905. [Google Scholar] [CrossRef]
- Lin, B.; Wang, Y.; Liu, J.; Yu, J. Green building research from design to operation in the past 20 years: A perspective. Front. Struct. Civ. Eng. 2020, 14, 1049–1055. [Google Scholar] [CrossRef]
- Benaddi, F.Z.; Boukhattem, L.; Tabares-Velasco, P.C. Multi-objective optimization of building envelope components based on economic, environmental, and thermal comfort criteria. Energy Build. 2024, 305, 113909. [Google Scholar] [CrossRef]
- Chai, J.; Fan, J. Solar and thermal radiation-modulation materials for building applications. Adv. Energy Mater. 2022, 13, 1. [Google Scholar] [CrossRef]
- Wang, X.; Huang, C.; Wang, X.; Luo, Y.; Wang, X. Multiscale simulation study on radiation aging of EPDM and preparation of radiation-resistant materials. Compos. Sci. Technol. 2024, 252, 110595. [Google Scholar] [CrossRef]
- Fortin, R.; Mandal, J.; Raman, A.P.; Craig, S. Passive radiative cooling to sub-ambient temperatures inside naturally ventilated buildings. Cell Rep. Phys. Sci. 2023, 4, 101570. [Google Scholar] [CrossRef]
- Lozinsky, C.H.; Casquero-Modrego, N.; Walker, I.S. The health and indoor environmental quality impacts of residential building envelope retrofits: A literature review. Build. Environ. 2025, 270, 112568. [Google Scholar] [CrossRef]
- Delač, B.; Pavković, B.; Lenić, K.; Mađerić, D. Integrated optimization of the building envelope and the HVAC system in nZEB refurbishment. Appl. Therm. Eng. 2022, 211, 118442. [Google Scholar] [CrossRef]
- Behúnová, A.; Knapčíková, L.; Behún, M.; Mandičák, T.; Mésároš, P. Intelligent designing and increasing the variability of healthy residential buildings by customizing recycled polyvinyl butyral. Sustainability 2021, 13, 9073. [Google Scholar] [CrossRef]
- Latif, H.M.; Essah, E.A.; Donyavi, S. Creating a link between healthy homes and architectural elements: A qualitative study of modern residential buildings. Int. J. Build. Pathol. Adapt. 2022, 42, 637–652. [Google Scholar] [CrossRef]
- Babaharra, O.; Choukairy, K.; Faraji, H. Microencapsulation of phase change materials in a building roof. AlP Conf. Proc. 2023, 2761, 060007. [Google Scholar] [CrossRef]
- Tan, J.; Maleki, P.; An, L.; Luigi, M.D.; Villa, U.; Zhou, C.; Ren, S.; Faghihi, D. A predictive multiphase model of silica aerogels for building envelope insulations. Comput. Mech. 2022, 69, 1457–1479. [Google Scholar] [CrossRef]
- He, L.; Wang, W. Design optimization of public building envelope based on multi-objective quantum genetic algorithm. J. Build. Eng. 2024, 91, 109714. [Google Scholar] [CrossRef]
- Yao, S.; Li, M.; Yuan, J.; Huo, Q.; Zhao, S.; Wu, Y. Optimization design of layout dimension for residential buildings weighing up daylighting, thermal comfort, and indoor air quality with a low-carbon decision-making. J. Build. Eng. 2024, 98, 111328. [Google Scholar] [CrossRef]
- Yuan, J.; Yin, H.; Yuan, D.; Yang, Y.; Xu, S. On daytime radiative cooling using spectrally selective metamaterial based building envelopes. Energy 2022, 242, 122779. [Google Scholar] [CrossRef]
- Wang, Q.; Meng, C.; Li, G. Development Needs and Outlook for Healthy Buildings. Heat. Vent. Air Cond. 2017, 47, 33–36. [Google Scholar] [CrossRef]
- Liu, M.; Meng, C.; Li, Z.; Li, J. Interpretation of T/CECS 10195-2022 “General Principles for Evaluation of Health Building Products”. Build. Sci. 2023, 39, 279–285. [Google Scholar] [CrossRef]
- Yue, M.; Zhang, J.; Bai, Y. Research on optimizing healthy building evaluation standards based on biophilic design. Build. Sci. 2024, 40, 88–96. [Google Scholar] [CrossRef]
- Wang, Q.; Meng, C.; Gai, Y.; Zhao, N. Current status and outlook of China’s healthy building standards system. Stand. Eng. Constr. 2023, 9, 68–72. [Google Scholar] [CrossRef]
- Liu, H.; Xu, X.; Tam, V.W.Y.; Mao, P. What is the “DNA” of healthy buildings? A critical review and future directions. Renew. Sustain. Energy Rev. 2023, 183, 113460. [Google Scholar] [CrossRef]
- Zhu, C.; Li, G.; Li, H.; Wang, Q.; Xie, L.; Meng, C. Establishment of a health element indicator database based on healthy building standards. Constr. Technol. 2018, 49, 407–411. [Google Scholar]
- D’Amico, A. Bim for healthy buildings: An integrated approach of architectural design based on IAQ prediction. Sustainability 2020, 12, 10417. [Google Scholar] [CrossRef]
- Liu, X.; Zhu, P.; Lu, X.; Tao, W.; Han, X.; Liu, H. Study on factors influencing the acoustic environment in healthy buildings. Archit. Details 2021, 19, 682–685. [Google Scholar]
- Fan, N.; Liu, C.; Huang, Y.; Li, J. Research progress and considerations on voc pollution control in healthy buildings in China. Sci. Bull. 2020, 65, 263–273. [Google Scholar] [CrossRef]
- Othman, M.K.F.; Rais, S.L.A.; Azir, K.M.A.K. Exploring determinants of healthy workplace elements in the office building. Conf. Ser. Earth Environ. Sci. 2020, 498, 012084. [Google Scholar] [CrossRef]
- Tian, L.; Li, Z.; Zhao, X. Effect of thermal resistance and infrared transparency on radiative cooling efficiency. Energy Build. 2024, 323, 114801. [Google Scholar] [CrossRef]
- Chen, X.; Xu, B.; Fei, Y.; Pei, G. Combination optimization, importance order of parameters and aging consequence prediction for thermal insulation coating with radiation characteristics. Energy 2024, 290, 129981. [Google Scholar] [CrossRef]
- Liu, Y.; Bu, X.; Liu, R.; Feng, M.; Zhang, Z.; He, M.; Huang, J.; Zhou, Y. Construction of robust silica-hybridized cellulose aerogels integrating passive radiative cooling and thermal insulation for year-round building energy saving. Chem. Eng. J. 2024, 481, 148780. [Google Scholar] [CrossRef]
- Huang, H.; Zhou, Y.; Huang, R.; Wu, H.; Sun, Y.; Huang, G.; Xu, T. Optimum insulation thicknesses and energy conservation of building thermal insulation materials in Chinese zone of humid subtropical climate. Sustain. Cities Soc. 2020, 52, 101840. [Google Scholar] [CrossRef]
- Gervásio, H.; Silva, L.S.d.; Eizaguirre-Iribar, A.; Olano-Azkune, X.; Lange, J.; Pradhan, E.M.; Renaux, T.; Gelders, T.; Huet, V.; Izabel, D.; et al. Experimental characterization of the mechanical and functional performance of innovative ultra-low carbon sandwich panels and envelope systems for buildings. Thin-Walled Struct. 2025, 210, 112999. [Google Scholar] [CrossRef]
- Amani, N.; Kiaee, E. Developing a two-criteria framework to rank thermal insulation materials in nearly zero energy buildings using multi-objective optimization approach. J. Clean. Prod. 2020, 276, 122592. [Google Scholar] [CrossRef]
- Kort, J.M.A.d.; Gauvin, F.; Loomans, M.G.L.C.; Brouwers, H.J.H. Emission rates of bio-based building materials, a method description for qualifying and quantifying VOC emissions. Sci. Total Environ. 2023, 905, 167158. [Google Scholar] [CrossRef] [PubMed]
- Sakthieswaran, N.; Sophia, M. Prosopis juliflora fibre reinforced green building plaster materials-An eco-friendly weed control technique by effective utilization. Environ. Technol. Innov. 2020, 20, 101158. [Google Scholar] [CrossRef]
- Ruvira, B.; García-Fayos, B.; García-Gimeno, B.; Arnal, J.M.; Verdú, G. Study of the use of wallpaper to mitigate radon exhalation from building materials in indoor spaces. Radiat. Phys. Chem. 2024, 223, 111916. [Google Scholar] [CrossRef]
- Li, X.; Ran, M. Gypsum-based humidity-control material: Preparation, performance and its impact on building energy consumption. Materials 2023, 16, 5211. [Google Scholar] [CrossRef]
- Arumugam, P.; Vellaichamy, P.; Ramalingam, V.; Arun Prakash, S.; Vincent, A.A.R. A pathway towards healthy and naturally ventilated indoor built environment through phase change material and insulation techniques for office buildings in India. Proc. Inst. Mech. Eng. Part A J. Power Energy 2022, 236, 555–574. [Google Scholar] [CrossRef]
- Taveres-Cachat, E.; Favoino, F.; Loonen, R.; Goia, F. Ten questions concerning co-simulation for performance prediction of advanced building envelopes. Build. Environ. 2021, 191, 107570. [Google Scholar] [CrossRef]
- Pungercar, V.; Zhan, Q.; Xiao, Y.; Musso, F.; Dinkel, A.; Pflug, T. A new retrofitting strategy for the improvement of indoor environment quality and energy efficiency in residential buildings in temperate climate using prefabricated elements. Energy Build. 2021, 241, 110951. [Google Scholar] [CrossRef]
- Wang, J. Experimental study on sound insulation performance of light-weight wall with double leaf structure in green building. Tech. Acoust. 2021, 40, 657–662. [Google Scholar] [CrossRef]
- Baghoolizadeh, M.; Hamooleh, M.B.; Alizadeh, A.A.; Torabi, A.; Jasim, D.J.; Rostamzadeh-Renan, M.; Rostamzadeh-Renani, R. Occupant’s thermal comfort augmentation and thermal load reduction in a typical residential building using genetic algorithm. Case Stud. Therm. Eng. 2024, 59, 104491. [Google Scholar] [CrossRef]
- Liu, B.; Yang, Y.; Huang, D.; Liang, R.; Jiang, X.; Zhang, L.; Chen, Y.; Sun, G.; Sheng, X. An innovative MXene modified melamine foam shape-stabilized hydrated salt-based composite PCM for indoor thermal comfort and energy saving in buildings. Constr. Build. Mater. 2025, 466, 140289. [Google Scholar] [CrossRef]
- Song, B.; Bai, L.; Yang, L. Analysis of the long-term effects of solar radiation on the indoor thermal comfort in office buildings. Energy 2022, 247, 123499. [Google Scholar] [CrossRef]
- Wang, A.; Xiao, Y.; Liu, C.; Zhao, Y.; Sun, S. Multi-objective optimization of building energy consumption and thermal comfort based on SVR-NSGA-II. Case Stud. Therm. Eng. 2024, 63, 105368. [Google Scholar] [CrossRef]
- Baghoolizadeh, M.; Rostamzadeh-Renani, M.; Hakimazari, M.; Rostamzadeh-Renani, R. Improving CO2 concentration, CO2 pollutant and occupants’ thermal comfort in a residential building using genetic algorithm optimization. Energy Build. 2023, 291, 113109. [Google Scholar] [CrossRef]
- Run, K.; Cévaër, F.; Dubé, J.-F. Influence of transient conditions on thermal comfort evaluations: Field study in university buildings. Case Stud. Therm. Eng. 2025, 66, 105737. [Google Scholar] [CrossRef]
- Yuan, M.; Kong, D.; Liu, H.; Wu, Y.; Li, B.; Wei, S.; Yuan, M. Effects of indoor humidity on building occupants’ thermal comfort and evidence in terms of climate adaptation. Build. Environ. 2019, 155, 298–307. [Google Scholar] [CrossRef]
- Khosravi, M.; Huber, B.; Decoussemaeker, A.; Heer, P.; Smith, R.S. Model Predictive Control in buildings with thermal and visual comfort constraints. Energy Build. 2024, 306, 113831. [Google Scholar] [CrossRef]
- Dai, J.; Wang, J.; Bart, D.; Gao, W. The impact of building enclosure type and building orientation on indoor thermal comfort—A case study of Kashgar in China. Case Stud. Therm. Eng. 2023, 49, 103291. [Google Scholar] [CrossRef]
- Arumugam, P.; Ramalingam, V.; Vellaichamy, P. Optimal positioning of phase change material and insulation through numerical investigations to reduce cooling loads in office buildings. J. Energy Storage 2022, 52, 104946. [Google Scholar] [CrossRef]
- Yuan, J.; Masuko, S.; Shimazaki, Y.; Yamanaka, T.; Kobayashi, T. Evaluation of outdoor thermal comfort under different building external-wall-surface with different reflective directional properties using CFD analysis and model experiment. Build. Environ. 2022, 207, 108478. [Google Scholar] [CrossRef]
- Kim, D.; Lim, H.; Moon, J.; Park, J.; Rhee, G. Heating Performances of a Large-Scale Factory Evaluated through Thermal Comfort and Building Energy Consumption. Energies 2021, 14, 5617. [Google Scholar] [CrossRef]
- Wang, Z.; Gadi, M. Optimal HVAC setpoints for energy efficiency and thermal comfort in Chinese residential buildings. J. Build. Eng. 2024, 96, 110286. [Google Scholar] [CrossRef]
- Lachir, A.; Noufid, A. Assessment of building design strategies to enhance energy efficiency and thermal comfort: Case study in Morocco’s climate zones. J. Build. Phys. 2024, 48, 197–221. [Google Scholar] [CrossRef]
- Su, X.; Luo, Y.; Zhang, L. The synthetical effects of passive radiative cooling building envelopes and surrounding buildings on building daylighting and energy performance: A case study in Miami. Sustain. Cities Soc. 2025, 121, 106190. [Google Scholar] [CrossRef]
- Alyami, M. The impact of the composition and location of thermal insulation in the building envelope on energy consumption in low-rise residential buildings in hot climate regions. Arab. J. Sci. Eng. 2024, 49, 5305–5351. [Google Scholar] [CrossRef]
- Almufarrej, A.M.; Erfani, T. Climate, buildings’ envelope design and energy patterns: Improving energy performance of new buildings in Kuwait. Eng. Constr. Archit. Manag. 2023, 30, 172–188. [Google Scholar] [CrossRef]
- Hao, W.; Sohn, D. Research on thermal comfort and energy efficiency in office buildings with high window-to-wall ratios: A case study in Qingdao. Int. J. Low-Carbon Technol. 2024, 19, 2309–2327. [Google Scholar] [CrossRef]
- Zhang, J.; Ji, L. Optimization and prediction of energy consumption, daylighting, and thermal comfort of buildings in tropical areas. Macau Inst. Syst. Eng. Sch. Bus. 2022, 2022, 3178269. [Google Scholar] [CrossRef]
- Baghoolizadeh, M.; Rostamzadeh-Renani, M.; Rostamzadeh-Renani, R.; Toghraie, D. Multi-objective optimization of Venetian blinds in office buildings to reduce electricity consumption and improve visual and thermal comfort by NSGA-II. Energy Build. 2023, 278, 112639. [Google Scholar] [CrossRef]
- Ouakarrouch, M.; Azhary, K.E.; Laaroussi, N.; Garoum, M.; Feiz, A. Three-dimensional numerical simulation of conduction, natural convection, and radiation through alveolar building walls. Case Stud. Constr. Mater. 2019, 11, e00249. [Google Scholar] [CrossRef]
- Horsle, A.; Thaler, D.S. Microwave detection and quantification of water hidden in and on building materials: Implications for healthy buildings and microbiome studies. BMC Infect. Dis. 2019, 19, 67. [Google Scholar] [CrossRef] [PubMed]
- Tardy, F. Methodology for estimating building thermal resistance and heat capacity values in-situ using exterior measurements and meteorological data. J. Build. Eng. 2025, 101, 111768. [Google Scholar] [CrossRef]
- Rahman, T.; Nagano, K.; Togawa, J. Study on building surface and indoor temperature reducing effect of the natural meso-porous material to moderate the indoor thermal environment. Energy Build. 2019, 191, 59–71. [Google Scholar] [CrossRef]
- Colinart, T.; Bendouma, M.; Glouannec, P. Building renovation with prefabricated ventilated façade element: A case study. Energy Build. 2019, 186, 221–229. [Google Scholar] [CrossRef]
- Alegría-Sala, A.; Lopez, D.M.; Casals, L.C.; Fonollosa, J.; Macarulla, M. The dilemma of variables assumptions in thermal comfort calculations for educational buildings: To simplify or not? J. Build. Eng. 2024, 84, 108404. [Google Scholar] [CrossRef]
- Rosti, B.; Jankovic, A.; Goia, F.; Mathisen, H.M.; Cao, G. Design and performance analysis of a low-cost monitoring system for advanced building envelopes. Build. Environ. 2025, 269, 112344. [Google Scholar] [CrossRef]
- Shi, X.; Gong, G.; Peng, P.; Liu, Y. Investigation of a new kind of in-situ measurement method of thermal resistance of building envelope. Energy Build. 2022, 258, 111803. [Google Scholar] [CrossRef]
- Li, Z.; Yang, W.; Zhang, G.; Ren, W.; Shi, Z. Impact of thermal conductivity of aerogel-enhanced insulation materials on building energy efficiency in environments with different temperatures and humidity levels. Therm. Sci. Eng. Prog. 2024, 50, 102540. [Google Scholar] [CrossRef]
- D’Amico, A.; Pini, A.; Zazzini, S.; D’Alessandro, D.; Leuzzi, G.; Currà, E. Modelling VOC emissions from building materials for healthy building design. Sustainability 2021, 13, 184. [Google Scholar] [CrossRef]
- Saadatjoo, P.; Badamchizadeh, P.; Mahdavinejad, M. Towards the new generation of courtyard buildings as a healthy living concept for post-pandemic era. Sustain. Cities Soc. 2023, 97, 104726. [Google Scholar] [CrossRef]
- Hawila, A.; Merabtine, A.; Troussier, N.; Bennacer, R. Combined use of dynamic building simulation and metamodeling to optimize glass facades for thermal comfort. Build. Environ. 2019, 157, 47–63. [Google Scholar] [CrossRef]
- Guo, R.; Min, Y.; Gao, Y.; Chen, X.; Shi, H.; Liu, C.; Zhuang, C. Unlocking energy and economic benefits of integrated green envelopes in office building retrofits. Build. Environ. 2024, 261, 111747. [Google Scholar] [CrossRef]
- Mostafa, S.A.; Agwa, I.S.; Elboshy, B.; Zeyad, A.M.; Hassan, A.M.S. The effect of lightweight geopolymer concrete containing air agent on building envelope performance and internal thermal comfort. Case Stud. Constr. Mater. 2024, 20, e03365. [Google Scholar] [CrossRef]
- Lin, Y.; Wang, J.; Yang, W.; Chan, M.; Hu, X. A case study of multi-objective design optimization of a healthy building in Shanghai, China. J. Build. Eng. 2024, 96, 110581. [Google Scholar] [CrossRef]
- Zhao, T.; Zhuang, Z.; Chang, T.; Grunewald, J.; Yu, Y. Performance-oriented design of thermal-activated building envelope based on multi-objective optimization: Method and application. Energy Build. 2025, 328, 115198. [Google Scholar] [CrossRef]
- Bian, Y.; Fu, X.; Gupta, R.K.; Shi, Y. Ventilation and temperature control for energy-efficient and healthy buildings: A differentiable PDE approach. Appl. Energy 2024, 372, 123477. [Google Scholar] [CrossRef]
- Liu, Y.; Yang, H.; Liu, C.; Guan, Y.; Cheng, T. Surrogate-based approach of predicting and optimising building performance by integrating daylighting, thermal comfort, and costs—A case study of community care homes. J. Build. Eng. 2025, 99, 111534. [Google Scholar] [CrossRef]
- Chen, Z.; Cui, Y.; Zheng, H.; Ning, Q. Optimization and prediction of energy consumption, light and thermal comfort in teaching building atriums using NSGA-II and machine learning. J. Build. Eng. 2024, 86, 108687. [Google Scholar] [CrossRef]
- Wu, C.; Pan, H.; Luo, Z.; Liu, C.; Huang, H. Multi-objective optimization of residential building energy consumption, daylighting, and thermal comfort based on BO-XGBoost-NSGA-II. Build. Environ. 2024, 254, 111386. [Google Scholar] [CrossRef]
- Kang, Y.; Zhang, D.; Cui, Y.; Xu, W.; Lu, S.; Wu, J.; Hu, Y. Integrated passive design method optimized for carbon emissions, economics, and thermal comfort of zero-carbon buildings. Energy 2024, 295, 131048. [Google Scholar] [CrossRef]
- Zheng, C.; Xu, W.; Wang, L.; Cao, X.; Li, M.; Zhang, A. Multi-objective optimization of energy, thermal and visual comfort for dormitory buildings in the cold climate of China. Indoor Built Environ. 2023, 33, 250–268. [Google Scholar] [CrossRef]
- Obonyo, E.; Mutunga, J. A global building network research for advancing healthy and affordable housing. Cities Health 2021, 5, 166–169. [Google Scholar] [CrossRef]
- Laouni, I.; Mazouz, S. Towards a sustainable building material in hot arid environments: Compressed and stabilized earth brick (CSEB) prototype. Int. J. Sustain. Dev. Plan. Encourag. Unified Approach Achieve Sustain. 2021, 16, 1195–1208. [Google Scholar] [CrossRef]
- Ibrahim, A.J.; Zangana, D.D.; Liu, S.; Samuelson, H.; Yang, L. Impacts of climate change on energy-saving sensitivity of residential building envelope design parameters in three hot-dry cities. J. Build. Eng. 2025, 99, 111481. [Google Scholar] [CrossRef]
- Ghaderian, M.; Veysi, F. Multi-objective optimization of energy efficiency and thermal comfort in an existing office building using NSGA-II with fitness approximation: A case study Engineering. J. Build. Eng. 2021, 41, 102440. [Google Scholar] [CrossRef]
- Hu, M.; Zhang, K.; Nguyen, Q.; Tasdizen, T. The effects of passive design on indoor thermal comfort and energy savings for residential buildings in hot climates: A systematic review. Urban. Clim. 2023, 49, 101466. [Google Scholar] [CrossRef]
- Wang, Y.; Hu, L.; Hou, L.; Cai, W.; Wang, L.; He, Y. Study on energy consumption, thermal comfort and economy of passive buildings based on multi-objective optimization algorithm for existing passive buildings. J. Clean. Prod. 2023, 425, 138760. [Google Scholar] [CrossRef]
- Cuevas, K.; Strzałkowski, J.; Kim, J.-S.; Ehm, C.; Glotz, T.; Chougan, M.; Ghaffar, S.H.; Stephan, D.; Sikora, P. Towards development of sustainable lightweight 3D printed wall building envelopes–Experimental and numerical studies. Case Stud. Constr. Mater. 2023, 18, e01945. [Google Scholar] [CrossRef]
- Hussein, A.A.; Alizadeh, A.A.; Baghoolizadeh, M.; Yan, G.; Alkhalifah, T. Multi-objective optimization of office building envelopes properties and Venetian blinds using NSGA-II to save energy consumption and enhance thermal and visual comfort. Case Stud. Therm. Eng. 2024, 64, 105484. [Google Scholar] [CrossRef]
- Alimohamadi, R.; Jahangir, M.H. Multi-Objective optimization of energy consumption pattern in order to provide thermal comfort and reduce costs in a residential building. Energy Convers. Manag. 2024, 305, 118214. [Google Scholar] [CrossRef]
- Chen, R.; Tsay, Y.-S.; Ni, S. An integrated framework for multi-objective optimization of building performance: Carbon emissions, thermal comfort, and global cost. J. Clean. Prod. 2022, 359, 131978. [Google Scholar] [CrossRef]
- Yu, L.; Xu, Z.; Zhang, T.; Guan, X.; Yue, D. Energy-efficient personalized thermal comfort control in office buildings based on multi-agent deep reinforcement learning. Build. Environ. 2022, 223, 109458. [Google Scholar] [CrossRef]
- Martínez-Comesaña, M.; Eguía-Oller, P.; Martínez-Torres, J.; Febrero-Garrido, L.; Granada-Álvarez, E. Optimisation of thermal comfort and indoor air quality estimations applied to in-use buildings combining NSGA-III and XGBoost. Sustain. Cities Soc. 2022, 80, 103723. [Google Scholar] [CrossRef]
- Jia, L.-R.; Han, J.; Chen, X.; Li, Q.-Y.; Lee, C.-C.; Fung, Y.-H. Interaction between thermal comfort, indoor air quality and ventilation energy consumption of educational buildings: A comprehensive review. Buildings 2021, 11, 591. [Google Scholar] [CrossRef]
- Shahinmoghadam, M.; Natephra, W.; Motamedi, A. BIM- and IoT-based virtual reality tool for real-time thermal comfort assessment in building enclosures. Build. Environ. 2021, 199, 107905. [Google Scholar] [CrossRef]
- Chen, R.; Tsay, Y.-S. Carbon emission and thermal comfort prediction model for an office building considering the contribution rate of design parameters. Energy Rep. 2022, 8, 8093–8107. [Google Scholar] [CrossRef]
- Nowak-Michta, A.; Kwiecień, A.; Michta, J. A roadmap for the certification of polyurethane flexible connectors used as envelope products in the next generation of healthy, nearly zero-energy buildings. Materials 2024, 17, 5503. [Google Scholar] [CrossRef] [PubMed]
- Blázquez, T.; Suarez, R.; Ferrari, S.; Sendra, J.J. Improving winter thermal comfort in Mediterranean buildings upgrading the envelope: An adaptive assessment based on a real survey. Energy Build. 2023, 278, 1–18. [Google Scholar] [CrossRef]
- Hosamo, H.H.; Tingstveit, M.S.; Nielsen, H.K.; Svennevig, P.R.; Svidt, K. Multiobjective optimization of building energy consumption and thermal comfort based on integrated BIM framework with machine learning-NSGA II. Energy Build. 2022, 277, 112479. [Google Scholar] [CrossRef]
- Shen, Z.; Howard, D.; Hun, D.; Mumme, S.; Shrestha, S. Coupling thermal energy storage with a thermally anisotropic building envelope for building demand-side management across various US climate conditions. Energy Build. 2025, 328, 115204. [Google Scholar] [CrossRef]





| References | Simulation Method | Simulation Subject | Simulation Objective |
|---|---|---|---|
| Arumugam et al. (2022) [57] | DesignBuilder (EnergyPlus Interface Tools) | Building envelope with PCM and insulation integrated at different locations | Comfortable indoor temperature |
| Ouakarrouch et al. (2019) [68] | CFD | High-reflectance materials | Ta, WBGT, and SET* |
| Yuan et al. (2022) [58] | CFD and Building Energy Simulation | Non-uniformity of thermal comfort during heating | Thermal comfort distribution and energy flows |
| Wang et al. (2024) [60] | DesignBuilder | Setpoints for heating, cooling, and ventilation | Energy efficiency and indoor thermal comfort |
| Lachir et al. (2024) [61] | EnergyPlus | Building orientation, window-to-wall ratio, envelope, and window shading | Energy consumption simulation |
| Su et al. (2025) [62] | Radiance and EnergyPlus | RCM, building orientation, and neighborhood layout | Daylighting and energy performance |
| Alyami (2024) [63] | DesignBuilder | Type, thickness, and location of insulation materials | Reduction in energy demand, CO2 emissions, and cost savings |
| Almufarrej et al. (2023) [64] | EnergyPlus | Envelope design variables (orientation, compactness, and WWR) | Building energy consumption |
| Hao et al. (2024) [65] | TRNSYS | Window-to-wall ratio (0–100%) | Building thermal environment |
| Zhang et al. (2022) [66] | Rhino3D and Grasshopper plugins | Green building design | Cooling energy use, daylighting, and thermal comfort |
| Baghoolizadeh et al. (2023) [67] | EnergyPlus–JEPLUS | Building specifications and smart roller shades | Energy use, thermal and visual comfort |
| References | Experimental Method | Experimental Subject | Experimental Objective |
|---|---|---|---|
| Horsle et al. (2019) [69] | Transmissive and reflective through-wall imaging | The building has PCM and insulation in different places | Comfortable indoor temperature |
| Tardy (2025) [70] | External temperature measurements and meteorological data | Thermal resistance and heat capacity of building envelope | Thermal resistance and heat capacity of the envelope |
| Rahman et al. (2019) [71] | Cyclic experiments of temperature, relative humidity, and solar radiation variations | Eight reflective coatings with different colors and properties | Regulation of indoor thermal environment |
| Colinart et al. (2019) [72] | Monitoring of temperature, relative humidity, and CO2 concentration | Retrofit of prefabricated ventilated façade components | Thermal resistance, mold growth, hygrothermal comfort |
| Alegría-Sala et al. (2024) [73] | Sensitivity analysis and measured data | PMV and adaptive models | Thermal comfort |
| Rosti et al. (2025) [74] | Long-term monitoring of air temperature, humidity, and surface temperature | Building envelope | Thermophysical behavior of envelope systems |
| Shi et al. (2022) [75] | Elimination of heat-storage effects and heat-flow meter method | Wall thermal resistance | Elimination of thermal inertia effects |
| References | Model | Algorithm | Design Parameters | Optimization Objectives |
|---|---|---|---|---|
| Lin et al. (2024) [82] | BP neural network | NSGA-II | WWR, solar radiation absorptance, and filters | Energy use, indoor air quality, and visual comfort |
| Liu (2025) [85] | Surrogate model | NSGA-II | Depth and number of window-shading louvers | Daylighting and thermal comfort |
| Chen (2024) [86] | LightGBM (LGBM) | NSGA-II | window-to-wall ratio; skylight-to-roof ratio | Energy saving, daylighting, and thermal comfort |
| Benaddi et al. (2024) [11] | — | Particle Swarm Optimization (PSO) | Wall and roof assemblies, window glazing type, WWR, and window shading | Lifecycle cost, lifecycle CO2, and thermal discomfort hours |
| Wu (2024) [87] | BO-XGBoost | NSGA-II | Envelope design parameters | Energy use, thermal comfort, and daylight |
| Wang et al. (2024) [51] | SVR | NSGA-II | Exterior wall U-value, roof U-value, exterior wall U-value, SHGC, and WWRs for south/north/east/west | Energy use and indoor thermal comfort |
| Kang (2024) [88] | PSO-SVM | NSGA-III | Orientation, exterior wall U-value, window U-value, floor U-value, roof U-value, infiltration rate, WWR | Carbon emissions (CEs), economic performance, and thermal comfort |
| Yao et al. (2024) [22] | BP neural network | NSGA-II | Building form, opaque envelope, operable windows, shading, and other factors | Cooling energy, daylighting, and thermal comfort |
| Yao et al. (2024) [22] | BP neural network | NSGA-II | Layout dimensions, WWR, orientation, envelope, and operable window area ratio | Useful daylight illuminance (UDI), predicted percentage dissatisfied (PPD), and indoor CO2 concentration |
| Zheng (2023) [89] | — | the Strength Pareto Evolutionary Algorithm and the Hypervolume Estimation algorithm | Orientation, geometry, WWR, glazing U-value and SHGC, shading type, operable windows | Energy use, thermal comfort, and visual comfort |
Disclaimer/Publisher’s Note: The statements, opinions and data contained in all publications are solely those of the individual author(s) and contributor(s) and not of MDPI and/or the editor(s). MDPI and/or the editor(s) disclaim responsibility for any injury to people or property resulting from any ideas, methods, instructions or products referred to in the content. |
© 2026 by the authors. Licensee MDPI, Basel, Switzerland. This article is an open access article distributed under the terms and conditions of the Creative Commons Attribution (CC BY) license.
Share and Cite
Wang, Q.; Tang, C.; Zhu, K. Mechanisms and Integrated Pathways for Tropical Low-Carbon Healthy Building Envelopes: From Multi-Scale Coupling to Intelligent Optimization. Appl. Sci. 2026, 16, 548. https://doi.org/10.3390/app16010548
Wang Q, Tang C, Zhu K. Mechanisms and Integrated Pathways for Tropical Low-Carbon Healthy Building Envelopes: From Multi-Scale Coupling to Intelligent Optimization. Applied Sciences. 2026; 16(1):548. https://doi.org/10.3390/app16010548
Chicago/Turabian StyleWang, Qiankun, Chao Tang, and Ke Zhu. 2026. "Mechanisms and Integrated Pathways for Tropical Low-Carbon Healthy Building Envelopes: From Multi-Scale Coupling to Intelligent Optimization" Applied Sciences 16, no. 1: 548. https://doi.org/10.3390/app16010548
APA StyleWang, Q., Tang, C., & Zhu, K. (2026). Mechanisms and Integrated Pathways for Tropical Low-Carbon Healthy Building Envelopes: From Multi-Scale Coupling to Intelligent Optimization. Applied Sciences, 16(1), 548. https://doi.org/10.3390/app16010548

