Featured Application
This study optimizes the allocation and scheduling of IoT devices for patient monitoring in healthcare. Utilizing NSGA-II, it minimizes costs while maximizing quality of care, ensuring efficient resource use. The findings assist healthcare facility administrators in improving patient tracking and operational efficiency in dynamic healthcare settings.
Abstract
This paper addresses the critical challenge of optimal allocation and scheduling of Internet of Things (IoT) tracking devices for patient monitoring in healthcare facilities, where limited resources must be efficiently distributed to minimize cost and maximize care quality. We formulate this healthcare management problem as a specialized variant of the Resource-Constrained Scheduling Problem that incorporates patient-specific factors such as duration of stay and priority. After establishing the computational complexity of the problem, we propose a Non-dominated Sorting Genetic Algorithm II (NSGA-II) to address the complex problem of balancing multiple objectives: cost minimization and quality of care maximization. Our approach offers a set of optimal trade-offs, enabling informed decision-making to select the best final solution. Computational experiments conducted on both simulated scenarios and real-world healthcare facility datasets demonstrate that our approach outperforms existing methods, achieving between 1.2 and 3.0 times more solutions than the state of the art. Moreover, in comparison to manual scheduling by medical center managers, our method achieves cost savings of up to 12% (with an average of 6.3%) and quality improvements of up to 20% (with an average of 10%) across the tested experiments. The proposed method scales effectively to realistic healthcare settings with varying numbers of patients and tracking devices, maintaining solution quality while keeping computational time within practical limits for daily operational use. Our findings contribute to both healthcare operations research and clinical practice by providing an efficient methodology for optimizing the use of limited monitoring resources while prioritizing patient safety.
1. Introduction
The rapid advancement of Information Technology (IT) has fundamentally transformed healthcare, particularly in patient monitoring within hospital settings. As hospitals and medical facilities increasingly adopt digital solutions, the ability to continuously track patients’ vital signs, predict potential complications, and optimize healthcare operations has improved significantly. Advanced IT solutions, including cloud computing, IoT, AI, and edge computing, enable real-time data collection, remote monitoring, and predictive analytics, enhancing both patient outcomes and hospital efficiency [1]. The incorporation of AI-driven decision support systems to enhance patient care is studied in [2,3].
IT-based monitoring solutions bring clear benefits to healthcare. They boost workflow efficiency, improve early disease detection, and reduce human error. One key use is indoor positioning systems, which track patients and equipment in real time. These rely on wireless networks and cloud computing to support hospital navigation and emergency response [4,5]. Wearable IoT devices and sensor-based systems also allow continuous monitoring of vital signs. This supports personalized care and cuts down on manual checks [6,7]. A review in [8] explores Industry 4.0 in healthcare, while [9] focuses on IoT-based medical devices. As noted in [10], the Healthcare IoT (H-IoT) enables real-time monitoring and quicker interventions, improving patient outcomes. It also simplifies data collection and analysis, making healthcare more efficient. According to [11], IoT helps reduce hospital readmissions and supports remote care. Finally, AI-driven predictive analytics is transforming decision-making. It detects early warning signs and suggests timely actions [12,13]. These advancements have not only improved patient care but also reduced operational costs for healthcare providers.
Despite growing adoption of IoT and AI in healthcare, most existing scheduling solutions focus on general aspects like task timing, system responsiveness, or network performance. For instance, optimized scheduling models have been proposed to reduce delays and task failure rates [14], while others introduced decision support systems to prioritize urgent care when resources are limited [15]. Some approaches integrate deep learning or predictive analytics to improve sensing accuracy and tailor device usage based on patient needs [16,17]. However, these models often overlook the specific challenge of assigning individual IoT devices to patients in a way that balances cost with quality of care.
Studies from different regions highlight critical contextual considerations. For example, research in Japan shows that elderly users benefit from voice-based IoT interfaces due to ease of use [18], while work in India emphasizes the need for scalable, cost-effective solutions in resource-limited healthcare environments [19]. European reviews also stress the importance of adapting device allocation strategies to diverse care models and patient needs [20].
Although these contributions have advanced the field, none offer a comprehensive framework that integrates operational cost, device characteristics, and patient well-being. This underscores the need for a new approach—one that formulates device–patient allocation as a multi-objective scheduling problem, explicitly balancing economic efficiency with high-quality, personalized care.
How can IoT medical devices be optimally allocated to patients in healthcare settings while simultaneously minimizing operational costs and maximizing quality of care? Specifically, we investigated whether a bi-objective scheduling approach can effectively balance these competing objectives while accounting for real-world constraints such as device compatibility, setup times, availability windows, and battery limitations.
This study aims to develop a comprehensive optimization framework for the allocation of IoT medical devices to patients that explicitly addresses the trade-off between cost efficiency and care quality. Our specific objectives are as follows:
- Formulate the IoT device allocation problem as a bi-objective scheduling model that captures essential real-world constraints.
- Design and implement an efficient heuristic solution approach based on NSGA-II that generates high-quality Pareto-optimal solutions within practical time constraints.
- Evaluate the proposed approach against both existing methods and manual scheduling practices to demonstrate its practical value in healthcare settings.
This paper proposes a novel bi-objective optimization model that explicitly addresses the trade-off between operational costs and quality of care in IoT device scheduling. We develop a tailored heuristic solution based on the NSGA-II algorithm, enhanced with domain-specific constraints such as device compatibility, setup durations, availability windows, and battery lifespan.
Experimental results demonstrate the effectiveness of our approach. Compared to baseline heuristics and manual scheduling, our method achieves up to a 12% reduction in operational costs (with an average of 6.3%) and care quality improvements of up to 20% (with an average of 10%) based on weighted patient-priority metrics. The system rapidly produces diverse high-quality solutions within just a few seconds, and within less than a minute, it reliably approximates an accurate Pareto front—making it well suited for real-time decision support. These findings significantly advance the field by demonstrating that intelligent, constraint-aware scheduling can simultaneously optimize for clinical and economic outcomes in dynamic healthcare environments.
To address the challenge of allocating IoT medical devices in healthcare, we formulated the problem as a bi-objective scheduling model. This allowed us to represent key real-world elements—such as patients, devices, time windows, and care priorities—within a structured optimization framework, aligning them with classic scheduling constructs like jobs, machines, and processing times.
The model incorporates essential operational constraints, including device–patient compatibility, setup times, availability windows, continuous monitoring requirements, and battery limitations. These constraints ensure the formulation realistically captures the complexities of hospital environments. By modeling the trade-offs between cost and quality of care, the framework generates a Pareto front of optimal solutions. This empowers healthcare decision-makers with flexible, data-driven options that support efficient resource use and improved patient outcomes.
The proposed IoT device allocation model, which balances cost and quality of care, falls within the class of computationally intensive multi-objective scheduling problems. Hard constraints—such as time windows, device compatibility, battery limits, and setup times—further increase its complexity. As even single-objective variants are NP-hard, solving the bi-objective version requires navigating a large, non-convex solution space. Due to the limitations of exact methods for large instances, heuristic and metaheuristic approaches like evolutionary algorithms are preferred for efficiently approximating the Pareto front under realistic time constraints.
To address the complexity of allocating IoT medical devices in healthcare, this study presents a heuristic approach based on the NSGA-II algorithm, tailored for bi-objective scheduling. The method uses genetic representations to explore large solution spaces, optimizing for both operational cost and care quality. NSGA-II’s evolutionary operators—crossover, mutation, and elitism—refine solutions to generate a diverse Pareto front, giving decision-makers flexible, high-quality options.
Unlike single-objective or rigid heuristic methods, our approach dynamically adjusts NSGA-II parameters and integrates real-world constraints like device compatibility and battery limits. Its multi-run, time-bounded design ensures practicality in time-sensitive hospital environments. This enables scalable, interpretable scheduling with better resource use, improved patient–device matching, and transparent trade-off evaluation.
This paper makes several key contributions to the field of healthcare resource optimization through the design, formulation, and implementation of a bi-objective scheduling model for IoT device allocation. First, it introduces a novel optimization framework that explicitly balances operational costs with quality of care—two often conflicting objectives rarely addressed together in prior work. By modeling real-world constraints such as patient priority, device compatibility, setup times, and availability windows, the proposed formulation reflects the complexity of clinical environments more accurately than existing approaches. Second, the paper develops and tailors a heuristic algorithm based on NSGA-II, capable of generating a diverse set of high-quality solutions under realistic time constraints, which is essential given the NP-hard nature of the problem. Third, the method is designed to support real-time, adaptive re-optimization, allowing healthcare facilities to respond dynamically to changes such as new admissions or evolving patient conditions.
From a practical standpoint, the system has broad applicability in modernizing healthcare facility operations, offering a scalable and interpretable decision support tool that enhances efficiency and patient outcomes. It can be deployed across various healthcare settings—from small outpatient facilities to large multi-ward hospitals—where it automates complex planning tasks, reduces human error, and improves responsiveness to clinical needs.
By integrating intelligent scheduling into real-world medical center workflows, this work extends current scientific understanding of IoT-enabled healthcare optimization and bridges the gap between theoretical modeling and operational decision-making in digital healthcare environments.
The topic of this paper strongly aligns with the scope and objectives of ‘‘Applied Sciences” and its Special Issue ‘‘The Internet of Things (IoT) and Its Application in Monitoring”. By addressing a real-world challenge at the nexus of IoT deployment, healthcare optimization, and intelligent scheduling, our proposed framework directly contributes to the advancement of practical, data-driven solutions for patient monitoring. This work not only highlights the increasing importance of IoT in enhancing clinical operations but also introduces methodological innovations that support the journal’s mission of connecting applied research with tangible technological impact.
2. Background
Healthcare IoT software management is vital for hiding complexity and enabling easy deployment [21]. Smart resource allocation is equally crucial for cost control and performance amid fluctuating device demand. Poor allocation can harm care during peaks and waste resources during lulls. Effective resource management ensures efficient and cost-effective device use. Proper system design is key for successful IoT adoption and better healthcare service [22]. Strong resource allocation is also essential for reliable remote monitoring [23]. Management must balance scalability and cost within financial and performance limits. IoT’s healthcare benefits come with rising operating costs [24], making efficient resource use critical. Device variety in cost and comfort impacts patient acceptance, requiring scheduling to balance cost, comfort, and clinical needs.
Recent studies address IoT scheduling in healthcare, especially for home visits and monitoring. The authors of [14] presented a smart PHMS with optimized scheduling, reducing task starvation (14%) and failure (17%). A review in [25] analyzed real-time IoT healthcare scheduling, comparing approaches and outlining future directions. The authors of [26] proposed Prioritized Scheduling (PS) for delay-sensitive tasks, outperforming EDF variations. The study in [15] presented a decision support system to allocate limited devices, prioritizing critical cases. The architecture described in [16] combines IoT with deep learning to improve sensing accuracy and personalize resource allocation based on patient needs. Finally, the authors of [17] integrated machine learning with IoT to predict demand, enhancing care and operations.
To present a well-rounded view of the global research landscape, it is essential to highlight key contributions from international research centers, especially those in Europe and Asia. For instance, a study by [18] in Japan evaluated various user interfaces for IoT devices among senior citizens, finding that voice interfaces were more suitable for elderly users due to shorter setting times and higher usability scores. In India, [19] discussed the impact of IoT in healthcare, emphasizing the challenges and opportunities in adopting digital healthcare solutions in resource-constrained environments. Additionally, the authors of [20] reviewed IoT-based ambient assisted living solutions for the growing elderly population and their care needs, categorizing them by health focus, IoT technologies, aims, and experimental evaluation. The work in [27] performed heart disease prediction using an IoT-based framework and an improved deep learning approach, applied to the Hungarian dataset.
While this body of work demonstrates significant advancements in IoT-based healthcare scheduling, most studies focus on general resource use, network performance, or task timing. Crucially, none directly address the problem of assigning specific IoT devices to patients in a way that balances operational cost with quality of care. This gap in the literature highlights the need for novel approaches that integrate clinical priorities, device characteristics, and patient comfort. Even recent international studies, while innovative in their respective domains, do not provide comprehensive frameworks for patient-specific device allocation that optimizes both economic and clinical outcomes.
The systematic analysis of this expanded literature reveals several methodological patterns crucial to our research design. First, successful implementations consistently incorporate multi-objective optimization techniques that balance technical efficiency with patient-centered outcomes. Second, regional variations in healthcare delivery models significantly impact device allocation strategies, necessitating adaptable frameworks. This methodological synthesis directly informs our research approach by establishing the assessment metrics, constraint parameters, and evaluation frameworks employed in our study. Our proposed multi-objective optimization framework for IoT device allocation therefore builds upon a comprehensive understanding of global research trends. Unlike prior work, it explicitly considers both financial constraints and the delivery of high-quality care through appropriate device assignment, addressing the identified gaps in current approaches.
3. Materials and Methods
3.1. Research Problem
In the context of our study, a healthcare facility accommodates patients for defined periods, and IoT devices must be allocated to patients throughout their stay to optimize both operational costs and quality of care.
Each patient requires a specific class of IoT device tailored to monitor particular parameters. The allocation of these devices incurs costs related to their operational expenses, which vary depending on the type of device used. In addition, the devices’ quality and characteristics—such as weight, size, and battery life—directly influence patient quality of care. These factors affect the ease with which patients can wear and use the devices, thereby impacting their overall experience. Consequently, it is essential—particularly when considering the patient’s priority level—to utilize devices that maximize the patient experience. However, it is important to recognize that cost minimization and quality of care are often competing objectives.
The overarching goal is to effectively schedule the allocation of available IoT devices to patients over time in a manner that minimizes operational costs while simultaneously maximizing patient well-being.
The mathematical formulation of the scheduling problem is described as follows.
A list of patients is provided, with each patient assigned a priority level by healthcare professionals based on medical assessments, urgency, and institutional protocols. Additionally, each patient specifies their stay duration in the facility, including start and end times, as well as the required device class.
A set of IoT devices is available, each characterized by a specific quality level that impacts the comfort and well-being of the wearer. Each device is also associated with an hourly operational cost, a limited operational lifespan (battery duration), and a predefined availability window (start and end times) during which it can be utilized. Additionally, the device’s class parameter specifies the subset of patients for whom it is suitable, while the setup time parameter represents the time required to transfer the device from one patient to another.
The constraints are of various types. First, the device–patient allocation is valid only if it falls within the availability window of both the device and the patient. Second, the allocation is valid if the device class matches the patient class. If the device is reassigned to another patient, a setup activity must occur between the two allocations. Within the time window that identifies the patient’s stay in the facility, the patient must always be assigned to a device. Therefore, if a device needs to be replaced because it has reached its operational lifespan, a new device must be immediately allocated to the patient. Finally, the total periods during which a device is allocated to multiple patients must not exceed the device’s operational lifespan.
3.2. Research Model
Our approach transforms the scheduling challenge into a bi-objective optimization problem, a methodology that simultaneously addresses two potentially competing goals. In bi-objective optimization, improving one performance metric can necessitate a trade-off in another, which is particularly characteristic of complex systems in manufacturing, logistics, and project management.
In our context, efficiency is quantified by minimizing assignment costs, while quality of care is defined by the level of benefit patients receive from the assigned devices. Specifically, higher quality of care is achieved by allocating patients to more advanced devices that offer enhanced features directly impacting their experience and well-being. For instance, lighter and more compact models improve patient comfort and ease of use, thus contributing to a higher quality of care. The system prioritizes allocating the most suitable devices, especially those with superior features, to high-priority patients whenever feasible. This dual-objective optimization framework mirrors the complex realities of medical device scheduling, where financial limitations must be carefully balanced with the imperative to maximize positive clinical outcomes and patient experience.
Mathematically formulating the two-objective scheduling problem requires a precise definition of variables, constraints, and objective functions, which are comprehensively detailed in the accompanying parameters in Table 1. Variables are listed in Table 2.
Table 1.
Problem parameters.
Table 2.
Problem variables.
Constraints are a core component of our optimization model, as they determine which scheduling solutions are feasible. They ensure compliance with device availability windows (Equations (1) and (2)) and patient availability windows (Equations (3) and (4)), enforce device–patient class compatibility (Equation (5)), incorporate setup times between assignments (Equation (6)), maintain continuous device coverage throughout a patient’s stay (Equation (7)), and respect device lifespan constraints (Equation (8)).
It is important to highlight that constraints enforce distinct availability requirements for devices and patients. Specifically, device–patient allocations must fall within the device’s availability window (Equations (1) and (2)), while each patient must be continuously assigned to a device throughout their entire availability window (Equations (3), (4) and (7)). This distinction is critical: devices may remain idle during their availability, but patients require uninterrupted device coverage.
Regarding the bi-objective function, the two key performance indicators (KPIs) are the total cost and the overall quality of care .
Equation (9) calculates , which represents the total operational cost of device usage across all patients. For each device i, the formula sums the durations of all assignments across all patients j to which the device was assigned (set ). Each device’s total usage time is then multiplied by its hourly cost . The final value is obtained by summing these cost calculations across all devices in the system. In summary, provides a comprehensive measure of the economic cost incurred from device utilization throughout the scheduling period, accounting for both assignment durations and device-specific operational costs.
Equation (10) calculates , which represents a weighted measure of the quality of service provided to patients. For each patient j, the algorithm computes the sum of quality-weighted assignment durations across all devices i assigned to that patient. This sum is then normalized by the patient’s total stay duration and weighted by the patient’s priority . The final value is obtained by summing these weighted quality measures across all patients. Notably, if a patient j is assigned only a single device i during their stay, the summation naturally reduces to a single term, and the normalized, weighted quality for that patient’s assignment simplifies to . In essence, serves as a comprehensive service quality metric, integrating factors such as assignment durations, the inherent quality of the assigned devices, and the clinical priority of the patients. A higher value of signifies an improved overall service quality, reflecting a greater emphasis on accommodating the needs of higher-priority patients and the allocation of devices with superior features and functionalities.
This metric is designed to capture the multifaceted nature of service quality in our context, ensuring that both the efficiency of the assignment and the tangible benefits experienced by patients are appropriately valued.
3.3. Solution Method
The bi-objective nature of the proposed IoT device allocation model—balancing operational cost and quality of care—places it within the class of multi-objective scheduling problems, which are well known for their computational complexity. The inclusion of hard constraints such as time windows, device compatibility, battery limitations, and setup times further increases the problem’s difficulty. Even in single-objective forms, many variants of scheduling problems are classified as NP-hard. Extending these to a bi-objective framework significantly compounds the computational burden, as it requires exploring a large, non-convex solution space to identify a diverse set of Pareto-optimal solutions.
Given this complexity, exact methods (e.g., integer programming or branch-and-bound) often become infeasible for realistic problem sizes due to exponential runtime. As a result, heuristic and metaheuristic approaches, such as evolutionary algorithms, are commonly adopted to provide high-quality solutions within acceptable time frames. These methods are especially suited for multi-objective problems, as they can efficiently approximate the Pareto front while navigating complex constraint landscapes.
In [28], a Mixed Integer Linear Programming (MILP) model was proposed to address critical scheduling challenges, including staff assignments, patient distribution, resource allocation, and overtime management. The primary objective was to control healthcare costs while enhancing the quality of patient care.
In [29], the Genetic Algorithm (GA), a metaheuristic inspired by natural selection, is applied to various healthcare scheduling problems, including patient admission scheduling, nurse scheduling, operating room scheduling, surgery scheduling, and other related tasks.
In [30], the authors investigate the application of biomimicry concepts in cancer treatment to improve appointment scheduling and therapeutic outcomes. Their approach leverages automation through three nature-inspired algorithms: Wolf Optimization, Firefly Optimization, and Genetic Algorithm.
Simulated Annealing (SA), a probabilistic technique for approximating the global optimum of a function, is introduced in [29]. This method is particularly effective for evaluating a broad set of potential schedules, iteratively refining them to achieve an optimal or near-optimal solution.
Multi-Objective Particle Swarm Optimization (MOPSO) enhances the Particle Swarm Optimization (PSO) algorithm to handle multiple objectives [31]. It maintains a repository of non-dominated solutions and employs a leader selection mechanism to guide the swarm toward optimal outcomes. MOPSO is particularly effective in exploring the solution space and identifying a set of Pareto-optimal schedules.
Pareto Simulated Annealing (PSA), an adaptation of SA for multi-objective optimization, applies a Pareto dominance criterion to accept or reject solutions, as discussed in [32]. PSA is valuable for balancing competing objectives by evaluating different scheduling configurations.
Non-dominated Sorting Genetic Algorithm II (NSGA-II) is a widely adopted approach for multi-objective optimization, designed to identify a diverse set of optimal solutions. It is particularly useful for balancing conflicting objectives, such as minimizing travel time and reducing patient visit delays, while generating Pareto-optimal schedules. In [31], NSGA-II is applied to scheduling problems through a simulation-based approach.
To address the inherent complexity of allocating IoT medical devices in healthcare environments, this study introduces a heuristic optimization approach based on the NSGA-II algorithm, tailored to solve bi-objective scheduling problems. At its core, the method leverages genetic representations of patient–device assignments, enabling the intelligent exploration of vast solution spaces that traditional methods struggle to handle. Each candidate solution encodes device assignments across time windows, with objectives that aim to minimize operational costs while maximizing the quality of care based on patient priorities and device capabilities. Through evolutionary mechanisms—such as crossover, mutation, and elitism—NSGA-II continuously refines the population of solutions, ultimately producing a Pareto front that captures a range of trade-offs. This allows decision-makers to choose from multiple high-quality solutions rather than being forced to accept a single, potentially suboptimal result.
Unlike existing methods that often optimize a single objective or rely on rigid heuristics, this approach offers several key innovations. By dynamically adjusting NSGA-II parameters across multiple runs and incorporating domain-specific constraints—such as device compatibility, setup time, and battery limits—the algorithm adapts to the real-world variability of clinical environments. Its multi-run design and time-bound execution also make it highly practical for deployment in resource-constrained healthcare settings, where timely decisions are crucial. In doing so, the approach overcomes the limitations of static or overly simplified models, offering a flexible, scalable, and interpretable solution framework. The anticipated benefits include more efficient use of healthcare facility resources, improved patient outcomes through better device matching, and greater transparency in the decision-making process through access to a spectrum of optimal solutions.
Algorithm 1 outlines the optimization process for assigning IoT devices to patients using the NSGA-II algorithm. The procedure begins by receiving input lists of patients and devices, along with a time constraint (line 1). The goal is to produce an optimized set of device–patient assignments and a final Pareto-optimal front (line 2). The algorithm first defines the attributes of both patients and devices (line 3) and introduces an assignment class to manage their pairings (line 4). A multi-objective fitness function is then defined (lines 5–8), which aims to minimize the overall cost (), maximize quality of care ()—based on patient priority and device quality—and respect time window constraints. The genetic representation of a solution is set up next (lines 9–11): each chromosome is a list of assignment objects, where each gene includes the device ID, patient ID, and corresponding assignment time window. Storage for Pareto-optimal solutions is initialized (line 12), and a timer is started (line 13). The main loop runs until the specified time limit is reached (line 14). Within this loop, NSGA-II parameters—, , , , , , and —are randomly generated as defined in Equations (11)–(17) (line 15), and the algorithm (as detailed in Algorithm 2) is executed using these parameters (line 16). The resulting Pareto front and logbook from each execution are stored (line 17). Once the time limit expires, the algorithm returns the accumulated set of Pareto-optimal solutions and the complete logbook of all evolutionary runs (line 19).
| Algorithm 1 Optimization of IoT device assignment using NSGA-II. |
|
Algorithm 2 details the practical implementation of the NSGA-II optimization, including specific parameters such as population size and number of generations, and more. It methodically walks through the evolutionary process, highlighting how NSGA-II applies tournament selection with Pareto dominance ranking to effectively navigate the multi-objective solution space. The genetic operators—crossover, mutation, and elitism—work in concert to explore diverse assignment possibilities while preserving high-quality solutions.
This implementation demonstrates how evolutionary algorithms can tackle complex healthcare resource allocation problems by mimicking natural selection processes to iteratively improve assignments across multiple competing objectives. For further details regarding the developed code, refer to Appendix A. For a comprehensive description of the system architecture and workflow, consult Appendix B.
A systematic benchmark analysis was conducted, comparing our proposed NSGA-II-based heuristic algorithm against the exact solver SCIP in terms of solution quality, computational efficiency (runtime), and scalability (performance on increasing problem sizes).
SCIP was chosen as a benchmark for comparison against the metaheuristic algorithm due to its capability to find high-quality, and ideally provably optimal, solutions for mixed integer programming problems [33]. Unlike metaheuristics, which provide approximate solutions, SCIP strives to find the absolute best possible outcome within the given time constraints. However, it also allows a maximum time limit to be set, enabling the retrieval of a high-quality solution even if its optimality is not fully proven.
| Algorithm 2 Execution of NSGA-II. |
|
Solving a multi-objective problem with a primarily single-objective MILP solver like SCIP presents challenges due to the need to handle multiple conflicting objectives simultaneously. While SCIP is designed for single-objective optimization, various techniques can be employed to adapt it for multi-objective problems. One effective approach is the -constraint method, a well-established technique in multi-objective optimization, as described in [34]. This method transforms a multi-objective problem into a series of single-objective optimizations by iteratively reformulating the problem: one objective is selected as the primary function to minimize, while the remaining objectives are converted into constraints with dynamically adjusted bounds. This allows the solver to systematically explore the trade-offs between competing objectives and generate a set of Pareto-optimal solutions. We refer to the method of employing the SCIP solver to solve a bi-objective optimization problem using the -constraint method as ‘SCIP 2-OBJ’.
4. Results
4.1. Example
An example is provided below to illustrate the problem-solving process. Table 3 shows the data for two patients requesting IoT devices. Both patients belong to the same class () and have the same priority (), but they have different time window durations ( and ). Table 4 contains information about three devices, each with availability windows and classes suitable for both patients. The first device has very low quality and cost , but its lifespan is only time units, rendering it insufficient for complete coverage. The second device provides complete coverage for both patients () and has a quality of , but its cost, , is double that of the first device. The last device has the highest values for quality (), cost (), and duration (). The decision-maker may assign up to three devices to the two patients, balancing cost and quality.
Table 3.
Example patient data.
Table 4.
Example device data.
The best solutions appear in the Pareto diagram in Figure 1. The four solutions have divergent costs and qualities, with no single solution dominating the others. The Pareto-optimal zone is situated in the upper-left quadrant of the diagram, symbolizing a combination of low costs and high-quality healthcare services. Solution 1 prioritizes cost minimization, while Solution 2 focuses on maximizing quality of care. Solutions 3 and 4 represent trade-off solutions, balancing cost and quality of care objectives.
Figure 1.
Example Pareto front.
Solution 1 achieves cost minimization, as can be seen in Figure 2, which gives specific detail to the assignments made. Initially, Device 1, the cheapest option, is assigned to Patient 2. However, to achieve complete coverage for Patient 2, the more costly Device 3 is subsequently required for the remaining time window. In contrast, Device 2, which has a medium cost, is assigned to Patient 1.
Figure 2.
Example Solution 1 Gantt.
Solution 2 (Figure 3) prioritizes maximizing quality of care by using only the two highest-quality devices, leading to the highest cost.
Figure 3.
Example Solution 2 Gantt.
As depicted in Figure 4, Solution 3 assigns the cheapest device (Device 1) to Patient 1, supplemented by Device 2 for the final segment, and the most expensive device (Device 3) to Patient 2. Instead, Solution 4 (Figure 5) reduces costs by switching Devices 2 and 3. Consequently, Solution 4 uses the most expensive device for less time than Solution 3.
Figure 4.
Example Solution 3 Gantt.
Figure 5.
Example Solution 4 Gantt.
With these objective insights, the decision-maker is actively involved in guiding the final outcome to achieve an optimal trade-off between cost and quality of care. The process begins by specifying the allowable runtime for the algorithm, which balances the need for timely results with solution accuracy. Once the NSGA-II algorithm completes its execution, the system presents the decision-maker with the Pareto front (as shown in Figure 1), offering a visual and analytical summary of the best trade-off solutions found. Based on institutional budget constraints and qualitative considerations—such as care standards—the decision-maker can interactively explore this set of non-dominated solutions. By selecting individual points on the Pareto front, they can inspect corresponding detailed schedule (as shown in Figure 2). After evaluating these options, the decision-maker chooses the most suitable solution and commits the final scheduling decision, which is then forwarded to the hospital information system for implementation.
4.2. Experimental Campaign
To validate the effectiveness of our proposed heuristic, we conducted a comprehensive experimental campaign. Our code implementation, written in Python v3.12.10 https://www.python.org/downloads/release/python-31210 (accessed on 17 March 2025), was executed on a macOS system (MacBook Pro with Apple M2 Pro chip and 32 GB of RAM).
We evaluate and compare the performance of two multi-objective optimization algorithms (NSGA-II and SCIP 2-OBJ) by analyzing their respective Pareto-optimal solution sets. We identify dominated solutions, compute the hypervolume indicator (a widely used metric for assessing Pareto front quality), and visualize the results using scatter plots and hypervolume areas. The hypervolume metric quantifies the region of objective space dominated by a solution set relative to a reference point. This provides an intuitive measure of solution quality. By comparing the Pareto fronts and their hypervolume values, we provide insights into the relative effectiveness of the algorithms in producing diverse and high-quality trade-off solutions.
Table 5 presents the case studies employed in our experimental evaluation. These studies are derived from actual patient and device scenarios, with sensitive details obscured through data normalization to comply with non-disclosure agreements. These confidentiality measures mandated by data protection requirements do not affect the significance of the findings. Key parameters, such as patient and device counts, define these scenarios. To maintain consistent evaluation conditions across experiments, a maximum execution time (time limit) was implemented, as shown in the final column of Table 5.
Table 5.
Experimental campaign.
The findings from these case studies are systematically presented in Table 6, facilitating comparative analysis and insightful deductions. Our analysis focuses on three key aspects: the distribution of solutions, the Pareto front’s spread, and the most significant solutions within the convex hull (detailed in Appendix C).
Table 6.
Experimental campaign results.
Both algorithms generate their respective Pareto-optimal solution sets. To determine the overall Pareto-optimal front, these sets are combined, as solutions from one algorithm may be dominated by those from the other. Performance is evaluated using several metrics. First, we count the number of solutions from each algorithm that are included in the final Pareto front (see column ’No. Pareto-Optimal Solutions’ in Table 6). Second, we determine the number of solutions from each algorithm that are excluded from the final Pareto front due to the dominance of solutions from the other (refer to column ’No. Dominated Solutions’ in Table 6). Next, the final convex hull is computed, and the number of solutions from each algorithm within it is tallied (‘No. Solutions in the Convex Hull’ column). Finally, we calculate the hypervolume associated with each algorithm’s Pareto front. For comprehensive details, please refer to the provided complete dataset.
In the first experiment (Table 5), we visually compare the Pareto fronts produced by NSGA-II (blue circles) and SCIP 2-OBJ (red squares) in Figure 6. This comparison helps evaluate solution performance. NSGA-II generated a front with 10 solutions, while SCIP 2-OBJ produced 15. The dominated regions (hypervolumes) for each front are shaded in blue and red, respectively. Solutions dominated by those from the other front are marked with crosses and were excluded from further analysis for clarity. For example, at a cost of 350, the NSGA-II solution dominates its SCIP counterpart due to higher quality of care. The final combined Pareto front includes only non-dominated solutions: 9 from NSGA-II and 12 from SCIP 2-OBJ. The convex hull, representing the most promising subset, is indicated by green-filled markers and a dashed line (see Appendix C).
Figure 6.
Exp 1 Pareto comparison.
A qualitative comparison suggests NSGA-II performs better. It produced fewer dominated solutions (one crossed blue marker vs. three crossed red ones at cost values of 250, 270, and 350). Moreover, NSGA-II contributes five solutions to the convex hull, compared to just two from SCIP 2-OBJ (at the extreme left and right). This is further supported by the hypervolume measure, where NSGA-II dominates a larger area. Overall, these results indicate that NSGA-II is more effective at identifying well-balanced, high-performance solutions. Numerical confirmation is provided in row 1 of Table 6.
The second experiment (see row 2 in Table 5 and Table 6), which scaled the number of patients and devices, along with the time limit, to double the initial values, reinforced the findings from the first experiment. Although ’SCIP 2-OBJ’ generated a larger set of Pareto-optimal solutions, these solutions exhibited a lower overall quality, as evidenced by the reduced number of solutions in the convex hull and hypervolume. In contrast, NSGA-II effectively identified a more selective set of higher-quality solutions. This disparity in performance is attributed to the sampling methodology inherent in the ’SCIP 2-OBJ’ -constraint approach, compounded by the time limit, which prevented the algorithm from fully converging to certified optimal solutions.
The results of the third experiment (Table 5 and Table 6, row 3), which increased complexity and doubled the time limit, showed that the exact approach, despite generating more solutions, failed to produce any of high quality, as none were within the convex hull. Our proposed approach, in contrast, effectively produced a slightly larger number of solutions with significantly higher quality, as demonstrated by the improved convex hull representation and hypervolume.
In the last three experiments, we significantly increased the complexity, which led to different observations compared to the first three experiments.
Regarding the fourth experiment represented in Table 5, we observed (Table 6, row 4) that a significantly higher number of solutions from our algorithm were dominated within the final Pareto front. Despite the low number of solutions generated by the exact method, these were of higher quality, as evidenced by the small difference between our method and the exact method in convex hull participation and hypervolume value. This occurred because the sampling process of the ’SCIP 2-OBJ’ method, when conducted in a very large solution space, achieved better performance by exploring the solution domain more effectively than in the previous experiments. Additionally, the ’NSGA-II’ algorithm, having to search for Pareto-optimal solutions within a broader domain, faced greater difficulty in finding numerous high-quality solutions, although it still managed to achieve better results than the exact method and locate solutions in the early generations.
In the fifth experiment, we doubled the number of patients while keeping the number of devices constant, attempting to simulate a common real-world situation of resource scarcity. In this case, the exact method found many more solutions compared to the previous experiment and produced results comparable to our approach, both in terms of convex hull participation and hypervolume.
In the final experiment (Table 5 and Table 6, row 6), we increased the number of devices compared to the previous one. In this case, the performance advantage of the heuristic became more pronounced due to the greater problem complexity, which led the NSGA-II method to quickly find many interesting solutions while the exact approach found fewer good solutions. Consequently, in this last case, we observed equivalent results between the two methods in terms of convex hull participation, but due to the lower number of Pareto-optimal solutions generated, the exact method was outperformed in terms of the hypervolume parameter.
In conclusion, the increased available time allowed the exact method (SCIP 2-OBJ) to find many more solutions, while the heuristic (NSGA-II) was very fast in the early generations but failed to improve significantly with increased time, which instead benefited the exact method in sampling the solution domain more precisely. This demonstrates that for practical applications where time is critical, the heuristic approach is preferable as it rapidly produces good-quality solutions before converging asymptotically.
Lastly, to evaluate the benefits of our automated method for resource allocation and scheduling in healthcare, we conducted a comparative analysis against the manual practices currently used by managers. Due to data confidentiality constraints (DoD), the manual solution is not disclosed, as it would reveal the decision-making strategies currently adopted by healthcare managers. Instead, we focus on demonstrating the relative improvements achieved by our approach. Specifically, we compare the manual solution provided by experienced managers with the Pareto-optimal solutions generated by our automated system. Since the Pareto-optimal solutions generated by our method outperform the manual one, we report the percentage of cost reduction and quality improvement achieved by the specific solution that dominates the manual schedule. This provides a clear numerical assessment of the advantages of our method, both in terms of financial efficiency and schedule quality, over traditional decision-making practices.
The results in Table 7 highlight the clear benefits of moving from manual scheduling to the automated NSGA-II approach. Because managers previously allocated resources manually, the data now show that this automated method can lead to significant gains. Although the first test scenario shows no difference, subsequent scenarios consistently demonstrate cost savings (between 2% and 12%) and improved quality outcomes (between 3% and 20%). These benefits become more pronounced as the scenarios grow more complex, with more patients and devices involved. This trend reflects the increasing difficulty for human managers to juggle the many variables needed for optimal scheduling at larger scales. Adopting automated tools like NSGA-II offers healthcare facilities a strong opportunity to cut costs while improving patient care—especially in complex, high-demand environments.
Table 7.
Comparison between automated method (NSGA-II) and manual scheduling.
5. Discussion
The experimental results offer significant insights into the comparative performance of the NSGA-II heuristic and the SCIP 2-OBJ exact approach for multi-objective healthcare resource allocation. These findings contribute to our understanding of algorithmic performance in complex decision-making and provide practical guidance for real-world applications.
Consistently, NSGA-II outperformed SCIP 2-OBJ regarding solution quality, as indicated by superior hypervolume and convex hull representation, particularly in moderate complexity scenarios (experiments 1–3). This aligns with previous research highlighting NSGA-II’s efficacy in navigating complex Pareto fronts [31].
However, in highly complex scenarios (experiments 4–6), the exact method showed improved relative performance, especially in solution quality, supporting the theoretical notion that exact methods may excel in certain complex domains [35].
A key observation was the distinct convergence patterns. NSGA-II demonstrated rapid initial convergence, ideal for time-sensitive healthcare applications, as emphasized in previous studies [36]. Conversely, the exact method exhibited gradual improvement with increased computational resources, suggesting its suitability for offline analysis, consistent with observed time–performance trade-offs [37].
Scalability experiments (experiments 4–6) revealed that NSGA-II maintained its ability to find high-quality solutions with increasing complexity, though with some relative performance degradation, extending previous scalability studies [38]. Interestingly, the exact method’s sampling improved in larger solution spaces, suggesting that the -constraint approach benefits from increased solution diversity, mitigating time constraints.
The dominance of NSGA-II solutions in the convex hull underscored the importance of comprehensive evaluation metrics. Combining hypervolume analysis with convex hull representation, building on previous hypervolume indicator work [39], provided a more robust evaluation framework.
Practically, NSGA-II’s rapid high-quality solution generation makes it ideal for time-critical healthcare resource allocation. Its ability to balance competing objectives suits dynamic healthcare environments.
The proposed system has several practical implications for real-world healthcare operations. First, it streamlines the patient monitoring workflow by automating the assignment of IoT devices, which reduces reliance on manual planning and minimizes the risk of human error. This leads to more accurate and efficient resource use, especially in high-demand or time-sensitive scenarios. Second, the dynamic re-optimization feature allows the system to adapt in real time to changes such as new patient admissions or shifts in clinical conditions. This ensures that device allocation remains optimal even in unpredictable or rapidly evolving environments, supporting better responsiveness in patient care. Finally, the scalable architecture makes the solution suitable for a wide range of healthcare settings—from small medical centers to large hospitals—offering long-term benefits in terms of operational efficiency, cost savings, and improved patient outcomes. This positions the system as a valuable tool for modernizing healthcare resource management and delivering higher-quality care with reduced administrative burden.
6. Conclusions
This study addressed the complex challenge of optimally allocating IoT medical devices to patients in healthcare environments by formulating the task as a bi-objective scheduling problem that explicitly balances operational cost with quality of care. We incorporated a rich set of real-world constraints—such as device compatibility, setup durations, time availability windows, and battery limitations—into a novel optimization framework. To solve this NP-hard problem efficiently, we developed a tailored heuristic based on the NSGA-II algorithm.
The results of our study confirm the successful achievement of all research objectives. First, the proposed model offers a realistic and flexible structure that captures the trade-offs inherent in clinical scheduling, enabling decision-makers to make data-driven choices. Second, the NSGA-II-based approach generates diverse high-quality solutions rapidly: meaningful options appear within seconds, and a refined Pareto front is available in under a minute, making it suitable for real-time use. Third, our evaluation shows that the method outperforms both baseline heuristics and manual scheduling approaches, with an average reduction of 6.3% in operational costs (reaching up to 12%) and improvements in care quality of up to 20% (with an average of 10%) based on patient-priority metrics. These findings provide a clear and positive answer to our research question, demonstrating that a bi-objective scheduling strategy can effectively balance economic and clinical considerations, even under realistic constraints.
The practical implications of this research are considerable. Healthcare facilities can deploy the system as part of real-time scheduling dashboards to assist staff in planning and revising device assignments efficiently. In high-pressure environments like emergency rooms or intensive care units, the system’s rapid re-optimization capability can support immediate responses to shifting clinical needs. Moreover, by embedding the algorithm into medical center information systems, healthcare providers can automate the scheduling of connected devices in smart healthcare settings. In mobile or remote care environments, where resource constraints are more severe, the model supports strategic, data-driven allocation to maximize both coverage and impact.
Despite promising results in optimizing IoT medical device allocation via bi-objective scheduling, limitations exist. The simulation might not fully reflect real-world unpredictability like sudden patient changes or device failures. The model’s accuracy depends on reliable input data, potentially limiting it in data-scarce settings. While NSGA-II performed well, its scalability for much larger systems needs further study. Lastly, user adoption and integration into current hospital workflows were not evaluated, which could affect real-world implementation.
Looking ahead, the proposed framework opens up multiple promising avenues for both theoretical advancement and practical deployment in the broader context of smart and connected healthcare. Beyond immediate healthcare facility scheduling needs, this approach can serve as a foundation for developing fully autonomous healthcare logistics systems, where device assignment, personnel scheduling, and patient flow are coordinated in real time. Its adaptability positions it as a core component in next-generation hospital management platforms, potentially integrating with electronic health records (EHRs), remote monitoring systems, and AI-driven clinical decision support. Furthermore, the methodology is applicable to other resource-constrained domains beyond healthcare, such as eldercare facilities, disaster response units, or home-based telehealth services, where balancing efficiency with service quality is equally critical.
Future research will focus on investigating how priority configurations influence the trade-offs between cost and quality of care, with the goal of identifying optimal weight settings and dynamic adjustment strategies. Understanding these relationships is essential for tailoring the system to different medical contexts, where clinical priorities, patient demographics, and resource availability may vary. Building on these insights, future versions of the system could incorporate adaptive priority calibration mechanisms, enabling scheduling policies to dynamically respond to real-time clinical needs and patient conditions.
Beyond this, further research should explore richer and more dynamic scheduling environments. Integrating patient mobility data, urgency updates, and predictive analytics could transform the framework into a proactive system capable of anticipating needs and reallocating resources before bottlenecks arise. The use of reinforcement learning, hybrid metaheuristics, or adaptive online optimization techniques may further enhance system performance under high-uncertainty conditions. Additionally, extending the scope to multi-hospital networks or regional healthcare systems could support collaborative device sharing and cross-institution scheduling, bringing added value to public health infrastructure. Incorporating human-centered factors—such as caregiver fatigue, ethical prioritization, and patient comfort—would also broaden the framework’s applicability and acceptance.
To realize this potential, strong collaboration with healthcare professionals, IT developers, and policymakers will be essential. Pilot studies in diverse healthcare settings—from technologically advanced hospitals to under-resourced clinics—will help validate the system’s effectiveness, uncover real-world challenges, and guide further refinement. Ultimately, this work not only offers a solution to a complex and timely healthcare problem, but also establishes a flexible, extensible platform for future innovations in intelligent, patient-centered resource optimization.
Author Contributions
Conceptualization, F.N.; methodology, F.N. and G.P.; validation, F.N. and G.P.; resources, G.P. and E.F.; writing—original draft preparation, F.N.; writing—review and editing, F.N.; supervision, F.N. and G.P.; software, F.N.; project administration, G.P. and E.F.; funding acquisition, G.P. and E.F. All authors have read and agreed to the published version of the manuscript.
Funding
This work was funded by Puglia Region (Italy)—Project “SMILE&SCALETECH” (P.O. PUGLIA FESR 2014-2020).
Institutional Review Board Statement
Not applicable.
Informed Consent Statement
Not applicable.
Data Availability Statement
The data analyzed in this manuscript are available at https://github.com/fnuni/2025applsci (accessed on 17 March 2025).
Acknowledgments
The authors express their gratitude for the administrative and technical assistance provided by the company Advantech S.r.l. in Lecce, Italy. The authors appreciate the reviewer’s thorough evaluation and insightful comments, which have significantly contributed to improving the paper quality.
Conflicts of Interest
The author E.F. was employed by the company Laser Romae S.r.l. in Rome, Italy. The remaining authors declare that the research was conducted in the absence of any commercial or financial relationships that could be construed as potential conflicts of interest. The funder had no role in the design of this study; in the collection, analyses, or interpretation of data; in the writing of the manuscript; or in the decision to publish the results.
Abbreviations
The following abbreviations are used in this manuscript:
| IoT | Internet of Things |
| IT | Information Technology |
| AI | Artificial Intelligence |
| H-IoT | Healthcare Internet of Things |
| PHMS | Patient Health Monitoring System |
| PS | Prioritized Scheduling |
| EDF | Earliest Deadline First |
| IoMT | Internet of Medical Things |
| MILP | Mixed Integer Linear Programming |
| GA | Genetic Algorithm |
| SA | Simulated Annealing |
| MOPSO | Multi-Objective Particle Swarm Optimization |
| PSO | Particle Swarm Optimization |
| NSGA-II | Non-dominated Sorting Genetic Algorithm II |
| SCIP 2-OBJ | SCIP solver for bi-objective optimization problem |
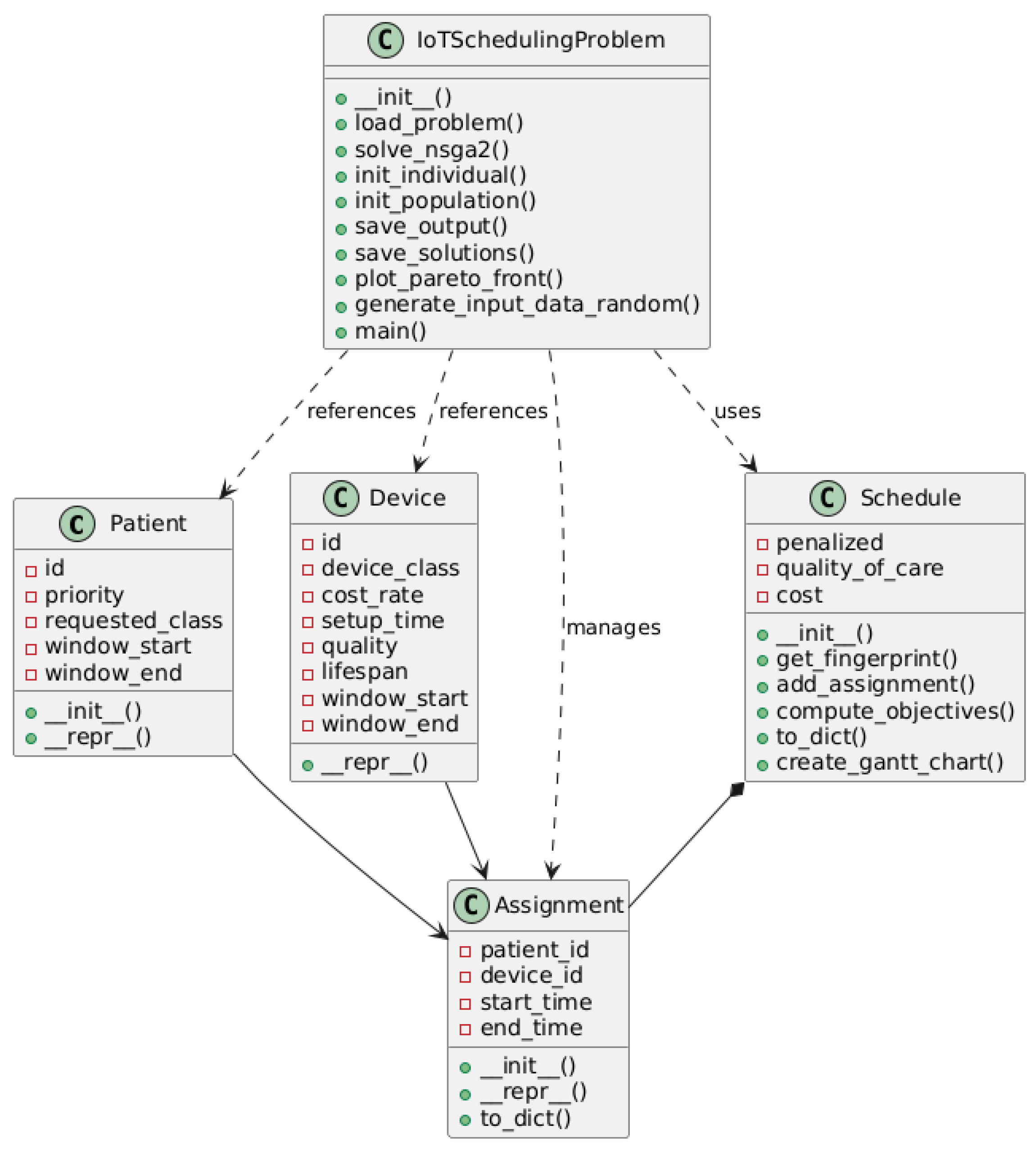
Appendix A. Class and Dependency Diagram
The UML diagram in Figure A1 illustrates the main classes involved in an IoT-based scheduling system, highlighting their attributes, methods, and relationships. The Patient class represents individuals requiring medical device assignments, while the Device class models the available equipment. The Assignment class links patients to devices for a specific time period. The Schedule class manages assignments and computes relevant objectives, such as cost and quality of care. Finally, the IoTSchedulingProblem class orchestrates the scheduling process, providing methods for problem initialization, optimization, and result visualization. The relationships between classes illustrate dependencies, ensuring a structured and logical representation of the scheduling framework.
Figure A1.
UML class diagram.
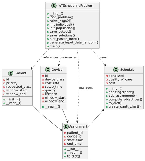
The dependency relationships are reported in the dependency diagram in Figure A2. Patient and Device both contribute to creating Assignment. Schedule contains multiple Assignment instances. IoTSchedulingProblem references and manages all other classes, acting as the central coordination point. The diagram suggests a modular, flexible system designed to optimize medical device scheduling using the NSGA-II advanced computational technique for multi-objective optimization.
Figure A2.
UML dependency diagram.
Appendix B. System Architecture and Workflow
The system employs a distributed architectural paradigm, as depicted in Figure A3, to efficiently manage and schedule IoT devices for patient monitoring. This architecture consists of several key components, each serving a specific role in optimizing data flow and processing. Client nodes (user terminals) act as the primary interface for healthcare professionals, including nurses and administrative staff, allowing them to input data, retrieve optimized schedules, and monitor device assignments. IoT devices, which are medical-grade and deployed to patients, continuously capture real-time physiological data and transmit them to the backend for further processing. Backend processing is responsible for executing an optimization algorithm, such as NSGA-II, to determine the most efficient allocation of IoT devices while adhering to predefined constraints and objectives. To ensure seamless data management, a distributed database stores patient records, device availability, scheduling results, and historical data, guaranteeing data integrity and easy retrieval of past assignments.
The sequence diagram in Figure A4 visually represents the operational workflow for IoT-based patient monitoring. It illustrates how different system components interact throughout the workflow, from data input to real-time re-optimization.
The operational workflow begins with data acquisition, where healthcare personnel input relevant information, including available IoT device inventories and patient monitoring requirements. The optimization procedure follows, in which the backend processes the input data and applies the optimization algorithm to generate an efficient device-to-patient assignment, taking into account factors such as patient priority, device availability, and clinical conditions. The final decision is made by the decision-maker, who considers all the generated alternatives. The result storage and distribution phase ensures that the optimized schedule is persistently stored in the distributed database and made accessible to authorized healthcare personnel. User interaction allows nurses and healthcare staff to retrieve assigned schedules via client terminals, ensuring adherence to the proposed plan for each patient. Lastly, the system supports dynamic updating, which allows real-time re-optimization in response to new patient admissions or evolving clinical conditions.
Figure A3.
System architecture and workflow.
This architecture establishes a scalable and automated approach for managing patient–device assignments, reducing manual errors, and enhancing overall healthcare operational efficiency.
Figure A4.
Sequence diagram.
Appendix C. Pareto Front and Convex Hull
In multi-objective optimization, the Pareto front represents the set of non-dominated solutions. The Pareto-optimal solutions are those that cannot be enhanced in one aspect without compromising another. The convex hull is the smallest convex shape that encloses all Pareto-optimal points. It highlights the most significant trade-offs between objectives and helps identify the most promising solutions among the Pareto-optimal ones, as they represent the extreme and most interesting choices within the optimal set. This filtering is particularly useful when the Pareto front consists of a large number of solutions, making it easier to focus on the most relevant trade-offs.
Figure A5 illustrates a set of solutions in a multi-objective optimization problem, where the first objective is minimized, and the second objective is maximized. Dominated points (which do not belong to the Pareto front) are shown in blue, while Pareto-optimal solutions are highlighted in red. The convex hull, representing the most significant trade-offs among the Pareto-optimal solutions, is outlined with a green dashed line.
Figure A5.
Example of Pareto front and convex hull.
References
- Stolojescu-Crisan, C.; Butunoi, B.P.; Crisan, C. IoT Based Intelligent Building Applications in the Context of COVID-19 Pandemic. In Proceedings of the 2020 14th International Symposium on Electronics and Telecommunications, ISETC 2020—Conference Proceedings, Timișoara, Romania, 5–6 November 2020. [Google Scholar] [CrossRef]
- Rajasekar, S.J.S. An Enhanced IoT Based Tracing and Tracking Model for COVID -19 Cases. SN Comput. Sci. 2021, 2, 42. [Google Scholar] [CrossRef] [PubMed]
- Bai, C.; Dallasega, P.; Orzes, G.; Sarkis, J. Industry 4.0 technologies assessment: A sustainability perspective. Int. J. Prod. Econ. 2020, 229, 107776. [Google Scholar] [CrossRef]
- Khanh, T.T.; Nguyen, V.D.; Pham, X.Q.; Huh, E.N. Wi-Fi indoor positioning and navigation: A cloudlet-based cloud computing approach. Hum.-Centric Comput. Inf. Sci. 2020, 10, 32. [Google Scholar] [CrossRef]
- Seo, W.J.; Evans, N. Internet of Things Adoption Challenges in Enterprise Asset Management Organisations. In Proceedings of the 14th WCEAM Proceedings. WCEAM 2019. Lecture Notes in Mechanical Engineering; Springer: Cham, Switzerland, 2019. [Google Scholar] [CrossRef]
- Wichmann, J.; Leyer, M. Factors Influencing the Intention of Actors in Hospitals to Use Indoor Positioning Systems: Reasoned Action Approach. J. Med. Internet Res. 2021, 23, e28193. [Google Scholar] [CrossRef]
- Bazo, R.; da Costa, C.A.; Seewald, L.A.; da Silveira, L.G.; Antunes, R.S.; da Rosa Righi, R.; Rodrigues, V.F. A Survey About Real-Time Location Systems in Healthcare Environments. J. Med. Syst. 2021, 45, 1–13. [Google Scholar] [CrossRef]
- Paul, S.; Riffat, M.; Yasir, A.; Mahim, M.N.; Sharnali, B.Y.; Naheen, I.T.; Rahman, A.; Kulkarni, A. Industry 4.0 applications for medical/healthcare services. J. Sens. Actuator Netw. 2021, 10, 43. [Google Scholar] [CrossRef]
- Pradhan, B.; Bhattacharyya, S.; Pal, K. IoT-Based Applications in Healthcare Devices. J. Healthc. Eng. 2021, 2021, 6632599. [Google Scholar] [CrossRef]
- Kumar, M.; Kumar, A.; Verma, S.; Bhattacharya, P.; Ghimire, D.; Kim, S.H.; Hosen, A.S. Healthcare Internet of Things (H-IoT): Current Trends, Future Prospects, Applications, Challenges, and Security Issues. Electronics 2023, 12, 2050. [Google Scholar] [CrossRef]
- Rahman, M.H.; Islam, T.; Amjad, M.H.H.; Shovon, M.S.S.; Chowdhury, M.E.; Ashakin, M.R.; Hossain, B.; Bhowmik, P.K.; Nurullah, M.; Sunny, A.R. Impact of Internet of Things (IoT) on Healthcare in Transforming Patient Care and Overcoming Operational Challenges. J. Angiother. 2024, 8, 1–8. [Google Scholar] [CrossRef]
- Kishor, A.; Chakraborty, C. Artificial intelligence and internet of things based healthcare 4.0 monitoring system. Wirel. Pers. Commun. 2022, 127, 1615–1631. [Google Scholar] [CrossRef]
- Wu, C.; Tang, Y.M.; Kuo, W.T.; Yip, H.T.; Chau, K.Y. Healthcare 5.0: A secure and distributed network for system informatics in medical surgery. Int. J. Med. Inform. 2024, 186, 105415. [Google Scholar] [CrossRef]
- Iqbal, N.; Imran; Ahmad, S.; Ahmad, R.; Kim, D.H. A Scheduling Mechanism Based on Optimization Using IoT-Tasks Orchestration for Efficient Patient Health Monitoring. Sensors 2021, 21, 5430. [Google Scholar] [CrossRef] [PubMed]
- Secundo, G.; Shams, S.M.R.; Nucci, F. Digital technologies and collective intelligence for healthcare ecosystem: Optimizing Internet of Things adoption for pandemic management. J. Bus. Res. 2021, 131, 563–572. [Google Scholar] [CrossRef] [PubMed]
- Ahila, A.; Dahan, F.; Alroobaea, R.; Alghamdi, W.Y.; Mohammed, M.K.; Hajjej, F.; mohammed alsekait, D.; Raahemifar, K. A smart IoMT based architecture for E-healthcare patient monitoring system using artificial intelligence algorithms. Front. Physiol. 2023, 14, 1125952. [Google Scholar] [CrossRef]
- Gowda, V.D.; Sharma, A.; Mukherjee, S.; Rahman, M.; Barshe, S.B. Optimizing Resource Allocation in Healthcare Facilities Through IoT and Machine Learning Predictive Analysis. Lect. Notes Netw. Syst. 2024, 1007 LNNS, 177–187. [Google Scholar] [CrossRef]
- Yoshioka, D.; Kogami, H.; Kang, S.I.; Yoshizaki, R.; Sakurai, Y.; Nakano, K.; Wu, J.; Fujisaki-Sueda-Sakai, M.; Sugawara, I.; Miura, T.; et al. Evaluation of IoT-Setting Method Among Senior Citizens in Japan; Lecture Notes in Computer Science (including subseries Lecture Notes in Artificial Intelligence and Lecture Notes in Bioinformatics); Springer: Washington DC, USA, 2021; Volume 12786 LNCS, pp. 278–292. [Google Scholar] [CrossRef]
- Dash, S.P. The Impact of IoT in Healthcare: Global Technological Change—The Roadmap to a Networked Architecture in India. J. Indian Inst. Sci. 2020, 100, 773–785. [Google Scholar] [CrossRef]
- Stavropoulos, T.G.; Papastergiou, A.; Mpaltadoros, L.; Nikolopoulos, S.; Kompatsiaris, I. Iot wearable sensors and devices in elderly care: A literature review. Sensors 2020, 20, 2826. [Google Scholar] [CrossRef]
- Belcastro, L.; Marozzo, F.; Presta, A.; Varchera, R.; Vinci, A. Developing Platform-Agnostic IIoT Applications in Edge-Cloud Environments. Procedia Comput. Sci. 2025, 253, 2106–2115. [Google Scholar] [CrossRef]
- Dziak, D.; Jachimczyk, B.; Kulesza, W.J. IoT-Based Information System for Healthcare Application: Design Methodology Approach. Appl. Sci. 2017, 7, 596. [Google Scholar] [CrossRef]
- Park, K.H.; Park, J.; Lee, J.W. An IoT System for Remote Monitoring of Patients at Home. Appl. Sci. 2017, 7, 260. [Google Scholar] [CrossRef]
- Kelly, J.T.; Campbell, K.L.; Gong, E.; Scuffham, P. The Internet of Things: Impact and Implications for Health Care Delivery. J. Med. Internet Res. 2020, 22, e20135. [Google Scholar] [CrossRef]
- Khajeh, S.A.; Saberikamarposhti, M.; Rahmani, A.M. Real-Time Scheduling in IoT Applications: A Systematic Review. Sensors 2022, 23, 232. [Google Scholar] [CrossRef]
- Asingwire, B.K.; Sibomana, L.; Ngenzi, A.; Kabiri, C. Delay and size-dependent priority-aware scheduling for IoT-based healthcare traffic using heterogeneous multi-server priority queueing system. IET Commun. 2023, 17, 1877–1887. [Google Scholar] [CrossRef]
- Rajkumar, G.; Devi, T.G.; Srinivasan, A. Heart disease prediction using IoT based framework and improved deep learning approach: Medical application. Med Eng. Phys. 2023, 111, 103937. [Google Scholar] [CrossRef]
- Yinusa, A.; Faezipour, M. Optimizing Healthcare Delivery: A Model for Staffing, Patient Assignment, and Resource Allocation. Appl. Syst. Innov. 2023, 6, 78. [Google Scholar] [CrossRef]
- Abdalkareem, Z.A.; Amir, A.; Al-Betar, M.A.; Ekhan, P.; Hammouri, A.I. Healthcare scheduling in optimization context: A review. Health Technol. 2021, 11, 445–469. [Google Scholar] [CrossRef]
- Kumar, K.; Narasimham, N.; Prasad, A.R. Biomimicry in Radiation Therapy: Optimizing Patient Scheduling for Improved Treatment Outcomes. Adv. Artif. Intell. Mach. Learn. Res. 2024, 4, 2452–2467. [Google Scholar] [CrossRef]
- Ala, A.; Alsaadi, F.E.; Ahmadi, M.; Mirjalili, S. Optimization of an appointment scheduling problem for healthcare systems based on the quality of fairness service using whale optimization algorithm and NSGA-II. Sci. Rep. 2021, 11, 1–19. [Google Scholar] [CrossRef]
- Han, X.; Dong, Y.; Yue, L.; Xu, Q.; Xie, G.; Xu, X. State-transition simulated annealing algorithm for constrained and unconstrained multi-objective optimization problems. Appl. Intell. 2021, 51, 775–787. [Google Scholar] [CrossRef]
- Achterberg, T. SCIP: Solving constraint integer programs. Math. Program. Comput. 2009, 1, 1–41. [Google Scholar] [CrossRef]
- YV, H.; LS, L.; DA, W. On a bicriterion formation of the problems of integrated system identification and system optimization. IEEE Trans. Syst. Man Cybern. 1971, SMC-1, 296–297. [Google Scholar] [CrossRef]
- Ehrgott, M.; Gandibleux, X.; Przybylski, A. Exact Methods for Multi-Objective Combinatorial Optimisation. Int. Ser. Oper. Res. Manag. Sci. 2016, 233, 817–850. [Google Scholar] [CrossRef]
- Bertsimas, D.; Goyal, V. On the approximability of adjustable robust convex optimization under uncertainty. Math. Methods Oper. Res. 2013, 77, 323–343. [Google Scholar] [CrossRef]
- Talbi, E.G. Metaheuristics: From Desing to Implementation; John Wiley and Sons, Inc.: Hoboken, NJ, USA, 2009; p. 624. [Google Scholar]
- Nebro, A.J.; Durillo, J.J. On the Effect of Applying a Steady-State Selection Scheme in the Multi-Objective Genetic Algorithm NSGA-II. Stud. Comput. Intell. 2009, 193, 435–456. [Google Scholar] [CrossRef]
- Zitzler, E.; Brockhoff, D.; Thiele, L. The Hypervolume Indicator Revisited: On the Design of Pareto-Compliant Indicators Via Weighted Integration; Lecture Notes in Computer Science (including subseries Lecture Notes in Artificial Intelligence and Lecture Notes in Bioinformatics); Springer: Berlin/Heidelberg, Germany, 2007; Volume 4403 LNCS, pp. 862–876. [Google Scholar] [CrossRef]
Disclaimer/Publisher’s Note: The statements, opinions and data contained in all publications are solely those of the individual author(s) and contributor(s) and not of MDPI and/or the editor(s). MDPI and/or the editor(s) disclaim responsibility for any injury to people or property resulting from any ideas, methods, instructions or products referred to in the content. |
© 2025 by the authors. Licensee MDPI, Basel, Switzerland. This article is an open access article distributed under the terms and conditions of the Creative Commons Attribution (CC BY) license (https://creativecommons.org/licenses/by/4.0/).










