A Review of Traditional and Advanced MPPT Approaches for PV Systems Under Uniformly Insolation and Partially Shaded Conditions
Abstract
1. Introduction
2. The Effect of Shading on PV Systems
3. The Selection Parameters of the MPPT Algorithms
3.1. Sensed Parameters
3.2. Circuitry
3.3. Tracking Speed
3.4. Implementation Complexity
3.5. True MPPT
3.6. Accuracy
3.7. Cost
4. Traditional MPPT Techniques
4.1. Perturb and Observe Algorithm
4.2. Incremental Conductance Algorithm

4.3. Constant Voltage Algorithm
4.4. Lookup Table-Based Algorithm
4.5. Hill Climbing Algorithm
5. Advanced MPPT Techniques
5.1. Smart MPPT Techniques
5.1.1. Fuzzy Logic Controller Algorithm

5.1.2. Artificial Neural Network Algorithm
5.1.3. Fibonacci Series Algorithm
5.2. Metaheuristic MPPT Techniques
5.2.1. Optimization-Based Algorithms
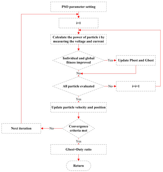
Particle Swarm Optimization Algorithm
Grey Wolf Optimization Algorithm


Ant Colony Optimization Algorithm

Artificial Bee Colony Algorithm
5.2.2. Bio-Inspired Algorithms
Cuckoo Search Optimization Algorithm
Firefly Optimization Algorithm


Flower Pollination Algorithm
Genetic Algorithm


5.3. Hybrid MPPT Techniques
5.3.1. PSO-P&O Algorithm
5.3.2. GWO-P&O Algorithm
5.3.3. FLC-P&O Algorithm
5.3.4. GA-P&O Algorithm
5.3.5. Adaptive Neuro-Fuzzy Inference System-Based Algorithm
6. Discussion
7. Current Trends and Future Directions
8. Conclusions
Author Contributions
Funding
Data Availability Statement
Conflicts of Interest
References
- Olabi, A.; Abdelkareem, M.A. Renewable energy and climate change. Renew. Sustain. Energy Rev. 2022, 158, 112111. [Google Scholar] [CrossRef]
- Addis, A.K.; Cheng, S. The nexus between renewable energy, environmental pollution, and economic growth across brics and oecd countries: A comparative empirical study. Energy Rep. 2023, 10, 3800–3813. [Google Scholar] [CrossRef]
- Paraschiv, L.S.; Paraschiv, S. Contribution of renewable energy (hydro, wind, solar and biomass) to decarbonization and transformation of the electricity generation sector for sustainable development. Energy Rep. 2023, 9, 535–544. [Google Scholar] [CrossRef]
- Olabi, A. Renewable energy and energy storage systems. Energy 2017, 136, 1–6. [Google Scholar] [CrossRef]
- Hassan, Q.; Viktor, P.; Al-Musawi, T.J.; Ali, B.M.; Algburi, S.; Alzoubi, H.M.; Al-Jiboory, A.K.; Sameen, A.Z.; Salman, H.M.; Jaszczur, M. The renewable energy role in the global energy Transformations. Renew. Energy Focus 2024, 48, 100545. [Google Scholar] [CrossRef]
- Sayed, E.T.; Wilberforce, T.; Elsaid, K.; Rabaia, M.K.H.; Abdelkareem, M.A.; Chae, K.-J.; Olabi, A. A critical review on environmental impacts of renewable energy systems and mitigation strategies: Wind, hydro, biomass and geothermal. Sci. Total Environ. 2021, 766, 144505. [Google Scholar] [CrossRef]
- Al-Shetwi, A.Q. Sustainable development of renewable energy integrated power sector: Trends, environmental impacts, and recent challenges. Sci. Total Environ. 2022, 822, 153645. [Google Scholar] [CrossRef]
- Kabir, E.; Kumar, P.; Kumar, S.; Adelodun, A.A.; Kim, K.-H. Solar energy: Potential and future prospects. Renew. Sustain. Energy Rev. 2018, 82, 894–900. [Google Scholar] [CrossRef]
- Hernandez, R.R.; Easter, S.; Murphy-Mariscal, M.L.; Maestre, F.T.; Tavassoli, M.; Allen, E.B.; Barrows, C.W.; Belnap, J.; Ochoa-Hueso, R.; Ravi, S. Environmental impacts of utility-scale solar energy. Renew. Sustain. Energy Rev. 2014, 29, 766–779. [Google Scholar] [CrossRef]
- Maka, A.O.; Alabid, J.M. Solar energy technology and its roles in sustainable development. Clean Energy 2022, 6, 476–483. [Google Scholar] [CrossRef]
- Kannan, N.; Vakeesan, D. Solar energy for future world:-A review. Renew. Sustain. Energy Rev. 2016, 62, 1092–1105. [Google Scholar] [CrossRef]
- Ahmad, T.; Zhang, D. A critical review of comparative global historical energy consumption and future demand: The story told so far. Energy Rep. 2020, 6, 1973–1991. [Google Scholar] [CrossRef]
- Rabaia, M.K.H.; Abdelkareem, M.A.; Sayed, E.T.; Elsaid, K.; Chae, K.-J.; Wilberforce, T.; Olabi, A. Environmental impacts of solar energy systems: A review. Sci. Total Environ. 2021, 754, 141989. [Google Scholar] [CrossRef] [PubMed]
- Strielkowski, W.; Civín, L.; Tarkhanova, E.; Tvaronavičienė, M.; Petrenko, Y. Renewable energy in the sustainable development of electrical power sector: A review. Energies 2021, 14, 8240. [Google Scholar] [CrossRef]
- Hayat, M.B.; Ali, D.; Monyake, K.C.; Alagha, L.; Ahmed, N. Solar energy—A look into power generation, challenges, and a solar-powered future. Int. J. Energy Res. 2019, 43, 1049–1067. [Google Scholar] [CrossRef]
- Sampaio, P.G.V.; González, M.O.A. Photovoltaic solar energy: Conceptual framework. Renew. Sustain. Energy Rev. 2017, 74, 590–601. [Google Scholar] [CrossRef]
- Izam, N.S.M.N.; Itam, Z.; Sing, W.L.; Syamsir, A. Sustainable development perspectives of solar energy technologies with focus on solar Photovoltaic—A review. Energies 2022, 15, 2790. [Google Scholar] [CrossRef]
- Mokri, A.; Ali, M.A.; Emziane, M. Solar energy in the United Arab Emirates: A review. Renew. Sustain. Energy Rev. 2013, 28, 340–375. [Google Scholar] [CrossRef]
- Kılıç, U.; Kekezoğlu, B. A review of solar photovoltaic incentives and Policy: Selected countries and Turkey. Ain Shams Eng. J. 2022, 13, 101669. [Google Scholar] [CrossRef]
- Energy Institute—Statistical Review of World Energy. Modern Renewable Energy Generation by Source, World. 2014. Available online: https://ourworldindata.org/grapher/solar-energy-consumption (accessed on 1 October 2024).
- Rathore, N.; Panwar, N.L.; Yettou, F.; Gama, A. A comprehensive review of different types of solar photovoltaic cells and their applications. Int. J. Ambient Energy 2021, 42, 1200–1217. [Google Scholar] [CrossRef]
- Sun, C.; Zou, Y.; Qin, C.; Zhang, B.; Wu, X. Temperature effect of photovoltaic cells: A review. Adv. Compos. Hybrid Mater. 2022, 5, 2675–2699. [Google Scholar] [CrossRef]
- Al-Bashir, A.; Al-Dweri, M.; Al-Ghandoor, A.; Hammad, B.; Al-Kouz, W. Analysis of effects of solar irradiance, cell temperature and wind speed on photovoltaic systems performance. Int. J. Energy Econ. Policy 2020, 10, 353–359. [Google Scholar] [CrossRef]
- Chaibi, Y.; Allouhi, A.; Malvoni, M.; Salhi, M.; Saadani, R. Solar irradiance and temperature influence on the photovoltaic cell equivalent-circuit models. Sol. Energy 2019, 188, 1102–1110. [Google Scholar] [CrossRef]
- Baba, A.O.; Liu, G.; Chen, X. Classification and evaluation review of maximum power point tracking methods. Sustain. Futures 2020, 2, 100020. [Google Scholar] [CrossRef]
- Sadick, A. Maximum Power Point Tracking Simulation for Photovoltaic Systems Using Perturb and Observe Algorithm; IntechOpen: London, UK, 2023. [Google Scholar]
- Karami, N.; Moubayed, N.; Outbib, R. General review and classification of different MPPT Techniques. Renew. Sustain. Energy Rev. 2017, 68, 1–18. [Google Scholar] [CrossRef]
- Motahhir, S.; El Hammoumi, A.; El Ghzizal, A. The most used MPPT algorithms: Review and the suitable low-cost embedded board for each algorithm. J. Clean. Prod. 2020, 246, 118983. [Google Scholar] [CrossRef]
- Bollipo, R.B.; Mikkili, S.; Bonthagorla, P.K. Hybrid, optimal, intelligent and classical PV MPPT techniques: A review. CSEE J. Power Energy Syst. 2020, 7, 9–33. [Google Scholar]
- Livinti, P.; Culea, G.; Banu, I.V.; Vernica, S.G. Comparative Study of a Buck DC-DC Converter Controlled by the MPPT (P&O) Algorithm without or with Fuzzy Logic Controller. Appl. Sci. 2024, 14, 7628. [Google Scholar] [CrossRef]
- Noman, A.M.; Sheikh, H.S.; Murtaza, A.F.; Almutairi, S.Z.; Alqahtani, M.H.; Aljumah, A.S. Maximum Power Point Tracking Algorithm of Photo-Voltaic Array through Determination of Boost Converter Conduction Mode. Appl. Sci. 2023, 13, 8033. [Google Scholar] [CrossRef]
- Chao, K.-H.; Nguyen, T.B.-N. Global maximum power point tracking of a photovoltaic module array based on modified CAT swarm optimization. Appl. Sci. 2024, 14, 2853. [Google Scholar] [CrossRef]
- Sarvi, M.; Azadian, A. A comprehensive review and classified comparison of MPPT algorithms in PV systems. Energy Syst. 2022, 13, 281–320. [Google Scholar] [CrossRef]
- Katche, M.L.; Makokha, A.B.; Zachary, S.O.; Adaramola, M.S. A comprehensive review of maximum power point tracking (mppt) techniques used in solar pv systems. Energies 2023, 16, 2206. [Google Scholar] [CrossRef]
- Bendib, B.; Belmili, H.; Krim, F. A survey of the most used MPPT methods: Conventional and advanced algorithms applied for photovoltaic systems. Renew. Sustain. Energy Rev. 2015, 45, 637–648. [Google Scholar] [CrossRef]
- Kumar, M.; Panda, K.P.; Rosas-Caro, J.C.; Valderrabano-Gonzalez, A.; Panda, G. Comprehensive review of conventional and emerging maximum power point tracking algorithms for uniformly and partially shaded solar photovoltaic systems. IEEE Access 2023, 11, 31778–31812. [Google Scholar] [CrossRef]
- Gallardo-Saavedra, S.; Karlsson, B. Simulation, validation and analysis of shading effects on a PV system. Sol. Energy 2018, 170, 828–839. [Google Scholar] [CrossRef]
- Kermadi, M.; Salam, Z.; Eltamaly, A.M.; Ahmed, J.; Mekhilef, S.; Larbes, C.; Berkouk, E.M. Recent developments of MPPT techniques for PV systems under partial shading conditions: A critical review and performance evaluation. IET Renew. Power Gener. 2020, 14, 3401–3417. [Google Scholar] [CrossRef]
- Dadkhah, J.; Niroomand, M. Optimization methods of MPPT parameters for PV systems: Review, classification, and comparison. J. Mod. Power Syst. Clean Energy 2021, 9, 225–236. [Google Scholar] [CrossRef]
- Endiz, M.S. Performance analysis OF P&O and PSO MPPT algorithms for PV systems under partial shading. Konya J. Eng. Sci. 2024, 12, 84–99. [Google Scholar]
- Ahmed, J.; Salam, Z. An improved perturb and observe (P&O) maximum power point tracking (MPPT) algorithm for higher efficiency. Appl. Energy 2015, 150, 97–108. [Google Scholar]
- Alik, R.; Jusoh, A. An enhanced P&O checking algorithm MPPT for high tracking efficiency of partially shaded PV module. Sol. Energy 2018, 163, 570–580. [Google Scholar]
- Sera, D.; Mathe, L.; Kerekes, T.; Spataru, S.V.; Teodorescu, R. On the perturb-and-observe and incremental conductance MPPT methods for PV systems. IEEE J. Photovolt. 2013, 3, 1070–1078. [Google Scholar] [CrossRef]
- Radjai, T.; Rahmani, L.; Mekhilef, S.; Gaubert, J.P. Implementation of a modified incremental conductance MPPT algorithm with direct control based on a fuzzy duty cycle change estimator using dSPACE. Sol. Energy 2014, 110, 325–337. [Google Scholar] [CrossRef]
- Sivakumar, P.; Kader, A.A.; Kaliavaradhan, Y.; Arutchelvi, M. Analysis and enhancement of PV efficiency with incremental conductance MPPT technique under non-linear loading conditions. Renew. Energy 2015, 81, 543–550. [Google Scholar] [CrossRef]
- BAŞOĞLU, M.E.; Cakir, B. An improved incremental conductance based MPPT approach for PV modules. Turk. J. Electr. Eng. Comput. Sci. 2015, 23, 1687–1697. [Google Scholar] [CrossRef]
- Shahid, H.; Kamran, M.; Mehmood, Z.; Saleem, M.Y.; Mudassar, M.; Haider, K. Implementation of the novel temperature controller and incremental conductance MPPT algorithm for indoor photovoltaic system. Sol. Energy 2018, 163, 235–242. [Google Scholar] [CrossRef]
- Leedy, A.W.; Guo, L.; Aganah, K.A. A constant voltage MPPT method for a solar powered boost converter with DC motor load. In Proceedings of the 2012 Proceedings of IEEE Southeastcon, Orlando, FL, USA, 15–18 March 2012; pp. 1–6. [Google Scholar]
- Aganah, K.A.; Leedy, A.W. A constant voltage maximum power point tracking method for solar powered systems. In Proceedings of the 2011 IEEE 43rd Southeastern Symposium on System Theory, Auburn, AL, USA, 14–16 March 2011; pp. 125–130. [Google Scholar]
- Kota, V.R.; Bhukya, M.N. A simple and efficient MPPT scheme for PV module using 2-dimensional lookup table. In Proceedings of the 2016 IEEE Power and Energy Conference at Illinois (PECI), Urbana, IL, USA, 19–20 February 2016; pp. 1–7. [Google Scholar]
- Lapkitticharoenchai, Y.; Jangwanitlert, A. Lookup Table Technique by using Irradiation Intensity and Duty Cycle for Faster MPPT Application. In Proceedings of the 2023 8th International Conference on Business and Industrial Research (ICBIR), Bangkok, Thailand, 18–19 May 2023; pp. 1–5. [Google Scholar]
- Liu, F.; Kang, Y.; Zhang, Y.; Duan, S. Comparison of P&O and hill climbing MPPT methods for grid-connected PV converter. In Proceedings of the 2008 3rd IEEE Conference on Industrial Electronics and Applications, Singapore, 3–5 June 2008; pp. 804–807. [Google Scholar]
- Tozlu, Ö.F.; Çalık, H. A review and classification of most used MPPT algorithms for photovoltaic systems. Hittite J. Sci. Eng. 2021, 8, 207–220. [Google Scholar] [CrossRef]
- Bahari, M.I.; Tarassodi, P.; Naeini, Y.M.; Khalilabad, A.K.; Shirazi, P. Modeling and simulation of hill climbing MPPT algorithm for photovoltaic application. In Proceedings of the 2016 International Symposium on Power Electronics, Electrical Drives, Automation and Motion (SPEEDAM), Capri, Italy, 22–24 June 2016; pp. 1041–1044. [Google Scholar]
- Kumar, D.; Chatterjee, K. A review of conventional and advanced MPPT algorithms for wind energy systems. Renew. Sustain. Energy Rev. 2016, 55, 957–970. [Google Scholar] [CrossRef]
- Robles Algarín, C.; Taborda Giraldo, J.; Rodriguez Alvarez, O. Fuzzy logic based MPPT controller for a PV system. Energies 2017, 10, 2036. [Google Scholar] [CrossRef]
- Yilmaz, U.; Kircay, A.; Borekci, S. PV system fuzzy logic MPPT method and PI control as a charge controller. Renew. Sustain. Energy Rev. 2018, 81, 994–1001. [Google Scholar] [CrossRef]
- Noman, A.M.; Addoweesh, K.E.; Mashaly, H.M. A fuzzy logic control method for MPPT of PV systems. In Proceedings of the IECON 2012-38th Annual Conference on IEEE Industrial Electronics Society, Montreal, QC, Canada, 25–28 October 2012; pp. 874–880. [Google Scholar]
- Villegas-Mier, C.G.; Rodriguez-Resendiz, J.; Álvarez-Alvarado, J.M.; Rodriguez-Resendiz, H.; Herrera-Navarro, A.M.; Rodríguez-Abreo, O. Artificial neural networks in MPPT algorithms for optimization of photovoltaic power systems: A review. Micromachines 2021, 12, 1260. [Google Scholar] [CrossRef]
- Jyothy, L.P.; Sindhu, M. An artificial neural network based MPPT algorithm for solar PV system. In Proceedings of the 2018 4th International Conference on Electrical Energy Systems (ICEES), Chennai, India, 7–9 February 2018; pp. 375–380. [Google Scholar]
- Elobaid, L.M.; Abdelsalam, A.K.; Zakzouk, E.E. Artificial neural network-based photovoltaic maximum power point tracking techniques: A survey. IET Renew. Power Gener. 2015, 9, 1043–1063. [Google Scholar] [CrossRef]
- Ali, M.N. Improved design of artificial neural network for MPPT of grid-connected PV systems. In Proceedings of the 2018 Twentieth International Middle East Power Systems Conference (MEPCON), Cairo, Egypt, 18–20 December 2018; pp. 97–102. [Google Scholar]
- Miyatake, M.; Inada, T.; Hiratsuka, I.; Zhao, H.; Otsuka, H.; Nakano, M. Control characteristics of a fibonacci-search-based maximum power point tracker when a photovoltaic array is partially shaded. In Proceedings of the 4th International Power Electronics and Motion Control Conference, IPEMC 2004, Xi’an, China, 14–16 August 2004; pp. 816–821. [Google Scholar]
- Zhang, J.-H.; Wei, X.-Y.; Hu, L.; Ma, J.-G. A MPPT method based on improved fibonacci search photovoltaic array. Teh. Vjesn. 2019, 26, 163–170. [Google Scholar]
- Ramaprabha, R.; Balaji, M.; Mathur, B. Maximum power point tracking of partially shaded solar PV system using modified Fibonacci search method with fuzzy controller. Int. J. Electr. Power Energy Syst. 2012, 43, 754–765. [Google Scholar] [CrossRef]
- Bollipo, R.B.; Mikkili, S.; Bonthagorla, P.K. Critical review on PV MPPT techniques: Classical, intelligent and optimisation. IET Renew. Power Gener. 2020, 14, 1433–1452. [Google Scholar] [CrossRef]
- Pal, R.S.; Mukherjee, V. Metaheuristic based comparative MPPT methods for photovoltaic technology under partial shading condition. Energy 2020, 212, 118592. [Google Scholar] [CrossRef]
- Diaz Martinez, D.; Trujillo Codorniu, R.; Giral, R.; Vazquez Seisdedos, L. Evaluation of particle swarm optimization techniques applied to maximum power point tracking in photovoltaic systems. Int. J. Circuit Theory Appl. 2021, 49, 1849–1867. [Google Scholar] [CrossRef]
- Wasim, M.S.; Amjad, M.; Habib, S.; Abbasi, M.A.; Bhatti, A.R.; Muyeen, S. A critical review and performance comparisons of swarm-based optimization algorithms in maximum power point tracking of photovoltaic systems under partial shading conditions. Energy Rep. 2022, 8, 4871–4898. [Google Scholar] [CrossRef]
- Khare, A.; Rangnekar, S. A review of particle swarm optimization and its applications in solar photovoltaic system. Appl. Soft Comput. 2013, 13, 2997–3006. [Google Scholar] [CrossRef]
- Eltamaly, A.M.; Al-Saud, M.; Abokhalil, A.G.; Farh, H.M. Simulation and experimental validation of fast adaptive particle swarm optimization strategy for photovoltaic global peak tracker under dynamic partial shading. Renew. Sustain. Energy Rev. 2020, 124, 109719. [Google Scholar] [CrossRef]
- Faris, H.; Aljarah, I.; Al-Betar, M.A.; Mirjalili, S. Grey wolf optimizer: A review of recent variants and applications. Neural Comput. Appl. 2018, 30, 413–435. [Google Scholar] [CrossRef]
- Janandra Krishna Kishore, D.; Mohamed, M.R.; Sudhakar, K.; Peddakapu, K. Grey wolf optimization and differential evolution-based maximum power point tracking controller for photovoltaic systems under partial shading conditions. Energy Sources Part A Recovery Util. Environ. Eff. 2022, 44, 6286–6302. [Google Scholar] [CrossRef]
- Aguila-Leon, J.; Vargas-Salgado, C.; Chiñas-Palacios, C.; Díaz-Bello, D. Solar photovoltaic Maximum Power Point Tracking controller optimization using Grey Wolf Optimizer: A performance comparison between bio-inspired and traditional algorithms. Expert Syst. Appl. 2023, 211, 118700. [Google Scholar] [CrossRef]
- Salim, J.A.; Albaker, B.M.; Alwan, M.S.; Hasanuzzaman, M. Hybrid MPPT approach using Cuckoo Search and Grey Wolf Optimizer for PV systems under variant operating conditions. Glob. Energy Interconnect. 2022, 5, 627–644. [Google Scholar] [CrossRef]
- Titri, S.; Larbes, C.; Toumi, K.Y.; Benatchba, K. A new MPPT controller based on the Ant colony optimization algorithm for Photovoltaic systems under partial shading conditions. Appl. Soft Comput. 2017, 58, 465–479. [Google Scholar] [CrossRef]
- Priyadarshi, N.; Ramachandaramurthy, V.K.; Padmanaban, S.; Azam, F. An ant colony optimized MPPT for standalone hybrid PV-wind power system with single Cuk converter. Energies 2019, 12, 167. [Google Scholar] [CrossRef]
- Krishnan, G.S.; Kinattingal, S.; Simon, S.P.; Nayak, P.S.R. MPPT in PV systems using ant colony optimisation with dwindling population. IET Renew. Power Gener. 2020, 14, 1105–1112. [Google Scholar] [CrossRef]
- Karaboga, D. Artificial bee colony algorithm. scholarpedia 2010, 5, 6915. [Google Scholar] [CrossRef]
- González-Castaño, C.; Restrepo, C.; Kouro, S.; Rodriguez, J. MPPT algorithm based on artificial bee colony for PV system. IEEE Access 2021, 9, 43121–43133. [Google Scholar] [CrossRef]
- soufyane Benyoucef, A.; Chouder, A.; Kara, K.; Silvestre, S. Artificial bee colony based algorithm for maximum power point tracking (MPPT) for PV systems operating under partial shaded conditions. Appl. Soft Comput. 2015, 32, 38–48. [Google Scholar] [CrossRef]
- Zafar, M.H.; Khan, N.M.; Mirza, A.F.; Mansoor, M.; Akhtar, N.; Qadir, M.U.; Khan, N.A.; Moosavi, S.K.R. A novel meta-heuristic optimization algorithm based MPPT control technique for PV systems under complex partial shading condition. Sustain. Energy Technol. Assess. 2021, 47, 101367. [Google Scholar]
- Li, G.; Jin, Y.; Akram, M.; Chen, X.; Ji, J. Application of bio-inspired algorithms in maximum power point tracking for PV systems under partial shading conditions–A review. Renew. Sustain. Energy Rev. 2018, 81, 840–873. [Google Scholar] [CrossRef]
- Hussaian Basha, C.; Bansal, V.; Rani, C.; Brisilla, R.; Odofin, S. Development of cuckoo search MPPT algorithm for partially shaded solar PV SEPIC converter. In Proceedings of the Soft Computing for Problem Solving: SocProS 2018; Springer: Singapore, 2020; Volume 1, pp. 727–736. [Google Scholar]
- Ahmed, J.; Salam, Z. A Maximum Power Point Tracking (MPPT) for PV system using Cuckoo Search with partial shading capability. Appl. Energy 2014, 119, 118–130. [Google Scholar] [CrossRef]
- Abo-Elyousr, F.K.; Abdelshafy, A.M.; Abdelaziz, A.Y. MPPT-based particle swarm and cuckoo search algorithms for PV systems. In Modern Maximum Power Point Tracking Techniques for Photovoltaic Energy Systems; Springer: Cham, Switzerland, 2020; pp. 379–400. [Google Scholar]
- Sundareswaran, K.; Peddapati, S.; Palani, S. MPPT of PV systems under partial shaded conditions through a colony of flashing fireflies. IEEE Trans. Energy Convers. 2014, 29, 463–472. [Google Scholar]
- Abo-Khalil, A.G.; Alharbi, W.; Al-Qawasmi, A.-R.; Alobaid, M.; Alarifi, I.M. Maximum power point tracking of PV systems under partial shading conditions based on opposition-based learning firefly algorithm. Sustainability 2021, 13, 2656. [Google Scholar] [CrossRef]
- Teshome, D.; Lee, C.; Lin, Y.; Lian, K. A modified firefly algorithm for photovoltaic maximum power point tracking control under partial shading. IEEE J. Emerg. Sel. Top. Power Electron. 2016, 5, 661–671. [Google Scholar] [CrossRef]
- Diab, A.A.Z.; Rezk, H. Global MPPT based on flower pollination and differential evolution algorithms to mitigate partial shading in building integrated PV system. Sol. Energy 2017, 157, 171–186. [Google Scholar] [CrossRef]
- Ram, J.P.; Rajasekar, N. A novel flower pollination based global maximum power point method for solar maximum power point tracking. IEEE Trans. Power Electron. 2016, 32, 8486–8499. [Google Scholar]
- Murillo-Yarce, D.; Alarcón-Alarcón, J.; Rivera, M.; Restrepo, C.; Muñoz, J.; Baier, C.; Wheeler, P. A review of control techniques in photovoltaic systems. Sustainability 2020, 12, 10598. [Google Scholar] [CrossRef]
- Lalljith, S.; Fleming, I.; Pillay, U.; Naicker, K.; Naidoo, Z.J.; Saha, A.K. Applications of flower pollination algorithm in electrical power systems: A review. IEEE Access 2021, 10, 8924–8947. [Google Scholar] [CrossRef]
- Mirjalili, S. Genetic algorithm. In Evolutionary Algorithms and Neural Networks: Theory and Applications; Springer: Berlin/Heidelberg, Germany, 2019; pp. 43–55. [Google Scholar]
- Hadji, S.; Gaubert, J.-P.; Krim, F. Real-time genetic algorithms-based MPPT: Study and comparison (theoretical an experimental) with conventional methods. Energies 2018, 11, 459. [Google Scholar] [CrossRef]
- Katoch, S.; Chauhan, S.S.; Kumar, V. A review on genetic algorithm: Past, present, and future. Multimed. Tools Appl. 2021, 80, 8091–8126. [Google Scholar] [CrossRef]
- Zafar, M.H.; Khan, N.M.; Mirza, A.F.; Mansoor, M. Bio-inspired optimization algorithms based maximum power point tracking technique for photovoltaic systems under partial shading and complex partial shading conditions. J. Clean. Prod. 2021, 309, 127279. [Google Scholar] [CrossRef]
- Figueiredo, S.; e Silva, R.N.A.L. Hybrid MPPT technique PSO-P&O applied to photovoltaic systems under uniform and partial shading conditions. IEEE Lat. Am. Trans. 2021, 19, 1610–1617. [Google Scholar]
- Alhusseini, H.; Niroomand, M.; Dehkordi, B.M. A Fuzzy–Based Adaptive P&O MPPT algorithm for PV systems with Fast Tracking and Low Oscillations Under Rapidly Irradiance Change Conditions. IEEE Access 2024, 12, 84374–84386. [Google Scholar]
- Bouchakour, A.; Borni, A.; Brahami, M. Comparative study of P&O-PI and fuzzy-PI MPPT controllers and their optimisation using GA and PSO for photovoltaic water pumping systems. Int. J. Ambient Energy 2021, 42, 1746–1757. [Google Scholar]
- Revathy, S.; Kirubakaran, V.; Rajeshwaran, M.; Balasundaram, T.; Sekar, V.C.; Alghamdi, S.; Rajab, B.S.; Babalghith, A.O.; Anbese, E.M. Design and analysis of ANFIS–based MPPT method for solar photovoltaic applications. Int. J. Photoenergy 2022, 2022, 9625564. [Google Scholar] [CrossRef]
- Aldair, A.A.; Obed, A.A.; Halihal, A.F. Design and implementation of ANFIS-reference model controller based MPPT using FPGA for photovoltaic system. Renew. Sustain. Energy Rev. 2018, 82, 2202–2217. [Google Scholar] [CrossRef]
- Mazumdar, D.; Sain, C.; Biswas, P.K.; Sanjeevikumar, P.; Khan, B. Overview of solar photovoltaic MPPT methods: A state of the art on conventional and artificial intelligence control techniques. Int. Trans. Electr. Energy Syst. 2024, 2024, 8363342. [Google Scholar] [CrossRef]
- Abidi, H.; Sidhom, L.; Chihi, I. Systematic literature review and benchmarking for photovoltaic MPPT techniques. Energies 2023, 16, 3509. [Google Scholar] [CrossRef]
- Boubaker, O. MPPT techniques for photovoltaic systems: A systematic review in current trends and recent advances in artificial intelligence. Discov. Energy 2023, 3, 9. [Google Scholar] [CrossRef]
- Yang, B.; Xie, R.; Guo, Z. Maximum Power Point Tracking Technology for PV Systems: Current Status and Perspectives. Energy Eng. 2024, 121, 2009–2022. [Google Scholar] [CrossRef]
- Temel, H.İ. Yapay Zeka Temelli Maksimum Güç Noktası Takibi; Bilecik Şeyh Edebali Üniversitesi, Fen Bilimleri Enstitüsü: Bilecik, Türkiye, 2021. [Google Scholar]
- Kofinas, P.; Doltsinis, S.; Dounis, A.; Vouros, G. A reinforcement learning approach for MPPT control method of photovoltaic sources. Renew. Energy 2017, 108, 461–473. [Google Scholar] [CrossRef]










| Category | Sub-Category | Acronym | |||
|---|---|---|---|---|---|
| Traditional MPPT algorithms | Perturb and Observe | P&O | |||
| Incremental Conductance | IC | ||||
| Constant Voltage | CV | ||||
| Lookup Table | LT | ||||
| Hill Climbing | HC | ||||
| Advanced MPPT algorithms | Smart techniques | Fuzzy Logic Controller | FLC | ||
| Artificial Neural Network | ANN | ||||
| Fibonacci Series | FS | ||||
| Metaheuristic techniques | Optimization-based techniques | Particle Swarm Optimization | PSO | ||
| Grey Wolf Optimization | GWO | ||||
| Ant Colony Optimization | ACO | ||||
| Artificial Bee Colony | ABC | ||||
| Bio-inspired techniques | Cuckoo Search Optimization | CSO | |||
| Firefly Optimization | FO | ||||
| Flower Pollination | FP | ||||
| Genetic Algorithm | GA | ||||
| Hybrid techniques | Particle Swarm Optimization and Perturb and Observe | PSO-P&O | |||
| Grey Wolf Optimization and Perturb and Observe | GWO-P&O | ||||
| Fuzzy Logic Controller and Perturb and Observe | FLC-P&O | ||||
| Genetic Algorithm and Perturb and Observe | GA-P&O | ||||
| Adaptive Neuro-Fuzzy Inference System | ANFIS | ||||
| Tracking Algorithm | Sensed Parameters | Circuitry | Tracking Speed | Implementation Complexity | True MPPT | Accuracy | Cost |
|---|---|---|---|---|---|---|---|
| P&O | V, I | A/D | Slow | Low | Yes | Medium | Low |
| IC | V, I | D | Medium | Medium | Yes | Medium | Medium |
| CV | V | A | Slow | Low | No | Low | Low |
| LT | G, T or I, T | D | Medium | Low | Varies | High | Low |
| HC | V, I | D | Slow | Low | Yes | Medium | Low |
| Tracking Algorithm | Sensed Parameters | Circuitry | Tracking Speed | Implementation Complexity | True MPPT | Accuracy | Cost |
|---|---|---|---|---|---|---|---|
| FLC | V, I | A/D | Slow | Low | Yes | Medium | Low |
| ANN | V, I | D | Medium | Medium | Yes | Medium | Medium |
| FS | G, T or I, T | D | Medium | Low | Varies | High | Low |
| Tracking Algorithm | Sensed Parameters | Circuitry | Tracking Speed | Implementation Complexity | True MPPT | Accuracy | Cost |
|---|---|---|---|---|---|---|---|
| PSO | V, I | D | Fast | Medium | Yes | High | Medium |
| GWO | V, I | D | Very Fast | Medium | Yes | High | Medium |
| ACO | V, I | D | Fast | Complex | Yes | Medium | High |
| ABC | V, I | D | Fast | Complex | Yes | Medium | High |
| Tracking Algorithm | Sensed Parameters | Circuitry | Tracking Speed | Implementation Complexity | True MPPT | Accuracy | Cost |
|---|---|---|---|---|---|---|---|
| CSO | V, I | D | Fast | Low | Yes | High | High |
| FO | V, I | D | Very Fast | Medium | Yes | High | Medium |
| FP | V, I | D | Very Fast | Medium | Yes | High | Medium |
| GA | V, I | D | Fast | Complex | Yes | Medium | Medium |
| Tracking Algorithm | Sensed Parameters | Circuitry | Tracking Speed | Implementation Complexity | True MPPT | Accuracy | Cost |
|---|---|---|---|---|---|---|---|
| PSO-P&O | V, I | D | Fast | Complex | Yes | High | Medium |
| GWO-P&O | V | D | Medium | Complex | Yes | High | Medium |
| FLC-P&O | V, I | D | Fast | Medium | Yes | Medium | Medium |
| GA-P&O | V, I | D | Fast | Complex | Yes | High | High |
| ANFIS | V, I | D | Fast | Complex | Yes | Medium | High |
| Type | Tracking Algorithm | Computational Requirements | Efficiency in Uniform Shading | Efficiency in Partial Shading |
|---|---|---|---|---|
| Traditional | P&O | Low | Medium | Low |
| IC | Lower-Medium | Medium | Low | |
| CV | Low | Lower-Medium | Low | |
| LT | Lower-Medium | Medium | Medium | |
| HC | Low | Medium | Low | |
| Advanced | FLC | High | High | Medium |
| ANN | Medium | High | High | |
| FS | High | High | Medium | |
| PSO | Medium | High | High | |
| GWO | Medium | High | High | |
| ACO | High | High | High | |
| ABC | Medium | Upper-Medium | High | |
| CSO | Medium | High | High | |
| FO | Medium | High | High | |
| FP | Medium | High | High | |
| GA | High | High | High | |
| PSO-P&O | High | High | Medium | |
| GWO-P&O | High | High | Medium | |
| FLC-P&O | High | Upper-Medium | Medium | |
| GA-P&O | High | Upper-Medium | Medium | |
| ANFIS | High | Upper-Medium | High |
| Type | Tracking Algorithm | Advantages | Disadvantages |
|---|---|---|---|
| Traditional | P&O | Simple to implement. | Can oscillate around the MPP. |
| IC | Better in varying conditions. | More complex and computational. | |
| CV | Straightforward for stable systems. | Ineffective with changing conditions. | |
| LT | Easy with known conditions. | Not adaptive to changes. | |
| HC | Simplicity. | Can oscillate around the MPP. | |
| Advanced | FLC | Handles uncertainties well. | Complex rule setup required. |
| ANN | Adapts to complex behaviors. | Needs extensive training data. | |
| FS | Efficient for specific problems. | May not always converge well. | |
| PSO | Effective exploration. | Computationally expensive. | |
| GWO | Handles complex conditions. | Requires parameter tuning. | |
| ACO | Good for dynamic systems. | Slow convergence. | |
| ABC | Exploration and exploitation. | Sensitive to parameter settings. | |
| CSO | Efficient for complex spaces. | High computational cost. | |
| FO | Effective for multi-modal issues. | Expensive and requires tuning. | |
| FP | Mimics natural processes. | Less effective in discrete problems. | |
| GA | Flexible and robust. | Slow convergence. | |
| PSO-P&O | Exploration with simplicity. | Inherits P&O’s oscillation issues. | |
| GWO-P&O | Merges global search with P&O. | Complex and computationally intense. | |
| FLC-P&O | Dynamic step-size adjustment. | Increased complexity, needs tuning. | |
| GA-P&O | Precise tracking. | High computational cost. | |
| ANFIS | Robust and adaptive. | Requires significant training. |
| Type | Current Trends | Applications |
|---|---|---|
| Traditional | Widely used; some hybrid versions are emerging. | Common in small to medium-scale PV systems. |
| Increasing popularity in dynamic conditions. | Used in residential and commercial PV systems. | |
| Using with predefined tables for known conditions | Applied in scenarios with stable solar conditions. | |
| Less common; used in stable environments. | Limited to specific scenarios with stable conditions. | |
| Advanced | Growing integration with smart grids and complex systems. | Employed in advanced PV systems and smart grids. |
| Increasing use due to advancements in AI and data analytics. | Used in predictive maintenance and optimization. | |
| Rising interest in high-dimensional and complex optimization problems. | Applied in large-scale PV systems and energy management. | |
| Focus on balancing exploration and exploitation. | Used in logistics and dynamic energy systems. | |
| Effective solutions sought for continuous optimization and complex control. | Applied in various engineering and energy optimization tasks. |
Disclaimer/Publisher’s Note: The statements, opinions and data contained in all publications are solely those of the individual author(s) and contributor(s) and not of MDPI and/or the editor(s). MDPI and/or the editor(s) disclaim responsibility for any injury to people or property resulting from any ideas, methods, instructions or products referred to in the content. |
© 2025 by the authors. Licensee MDPI, Basel, Switzerland. This article is an open access article distributed under the terms and conditions of the Creative Commons Attribution (CC BY) license (https://creativecommons.org/licenses/by/4.0/).
Share and Cite
Endiz, M.S.; Gökkuş, G.; Coşgun, A.E.; Demir, H. A Review of Traditional and Advanced MPPT Approaches for PV Systems Under Uniformly Insolation and Partially Shaded Conditions. Appl. Sci. 2025, 15, 1031. https://doi.org/10.3390/app15031031
Endiz MS, Gökkuş G, Coşgun AE, Demir H. A Review of Traditional and Advanced MPPT Approaches for PV Systems Under Uniformly Insolation and Partially Shaded Conditions. Applied Sciences. 2025; 15(3):1031. https://doi.org/10.3390/app15031031
Chicago/Turabian StyleEndiz, Mustafa Sacid, Göksel Gökkuş, Atıl Emre Coşgun, and Hasan Demir. 2025. "A Review of Traditional and Advanced MPPT Approaches for PV Systems Under Uniformly Insolation and Partially Shaded Conditions" Applied Sciences 15, no. 3: 1031. https://doi.org/10.3390/app15031031
APA StyleEndiz, M. S., Gökkuş, G., Coşgun, A. E., & Demir, H. (2025). A Review of Traditional and Advanced MPPT Approaches for PV Systems Under Uniformly Insolation and Partially Shaded Conditions. Applied Sciences, 15(3), 1031. https://doi.org/10.3390/app15031031

