Abstract
To optimize the design of the space camera enclosure, this paper employs biomimicry methods. The study compares the structural characteristics of the tendons and veins of the Victoria lindl, analyzes the similarities between the reinforced tendons and the Victoria lindl structure, and explores the feasibility of biomimicry design. An evaluation factor set and judgment matrix are established for both, and a similarity evaluation is conducted. Utilizing the Solidworks-Ansys interface, parametric modeling is performed, completing the biomimetic initial structural design of the space camera enclosure. Incorporating response surface optimization design principles, the study examines the relationship between the dimensions of stiffener and substrates, the maximum deformation of the enclosure, and the first-order natural frequency. Genetic algorithms are employed for optimization, leading to a secondary optimization design for the space camera enclosure. Through Ansys simulation analysis, a comparison is made between the first-order natural frequency, maximum deformation, and enclosure weight of the space camera enclosure before and after optimization. The results indicate that the biomimicry-inspired space camera enclosure structure, modeled after the tendons of Victoria lindl, can reduce weight by 36.9% compared to traditional designs, while maintaining high stiffness and fundamental frequency. This offers a novel approach for research in this field.
1. Introduction
Firstly, space optical cameras are widely used payloads in the aerospace field, capable of completing a variety of tasks such as space exploration, meteorological observation, military reconnaissance, and more. Furthermore, in the design and application of space optical cameras, the determination of their support methods is a priority task in need of completion. Usually, it includes truss type, bucket type, and box type. Among them, the box type is a common support method, which has been repeatedly used in space camera design cases due to its high material utilization rate, high overall structural stiffness, and ability to provide a good, enclosed environment. Examples include the Quickbird-2 satellite launched by the United States, the WorldView series satellites, and the Resurs-P satellite launched by Russia [1].
Secondly, lightweighting has always been an indispensable aspect of aerospace projects, making the lightweighting of space camera enclosures a crucial topic in the development of optical cameras [2]. Thin-walled plates are often used for box support, with the bottom plate and its reinforcement ribs playing a pivotal role, which constitute the largest portion of the box’s weight. Consequently, the optimization design of reinforcement ribs for thin-walled plate structures has garnered increasing attention from scholars [3]. Yang et al. employed the variable thickness method in topology optimization to optimize the thickness of the original structural substrate, identifying areas that required strengthening. Then, within process constraints, they optimized the height, width, and spacing of the reinforcement ribs [4]. Yang et al. added numerous discrete shell elements to the original thin-walled structure to simulate the reinforcement bars, subsequently performing topology optimization on these reinforcement bar structures to achieve a clearer layout of reinforcement positions [5].
Thirdly, bionics has seen rapid development this year. Countless species of organisms, which rely on Earth for survival, have evolved over the years to form many unique structures capable of adapting to various environments [6]. This provides researchers with numerous new ideas for their design work [7]. In the field of mechanics, Banks et al. proposed a method for manufacturing shell structures by optimizing shell thickness parameters. This approach enhances the strength of the shell structure without increasing the overall weight of the structure [8]. Ji et al. proposed a design method for reinforced thin shell structures, drawing inspiration from the mechanism of plant root morphology formation [9]. Neugebauer and others utilized bionics principles to develop a new type of grid structure system. This system not only improves structural stability but also achieves lightweight design and reduces production costs [10]. In addition, the honeycomb sandwich structure, as a classic application in the aerospace field, is a brilliant crystallization of bionic wisdom. Zhang and others developed an identification/validation strategy based on experimental tests, which is remarkable for its accuracy and wide applicability. This strategy deeply analyzed the mechanical properties of sandwich panels with Nomex honeycomb cores under compression conditions, providing a solid scientific basis for the design of aircraft fuselages and cabin doors, and greatly enhancing the strength and safety of the structure [11]. Chai and others drew inspiration from leaves and conducted in-depth research on the unfolding mechanism of leaves. They observed the main veins and the symmetrically arranged secondary veins, and ingeniously used numerical models to simulate the unfolding process of corrugated leaves at different angles. This further optimized the deployment mechanism of solar panels [12]. Meanwhile, Pan and others designed a robot mimicking an elephant’s trunk for the narrow and hard-to-reach environments in space missions. This robot not only has high structural rigidity but also excellent flexibility, perfectly achieving precise operations in complex environments [13]. In conclusion, bionic application research plays a crucial role in aerospace engineering and stimulates technological innovation.
In summary, this article proposes a biomimetic design approach for the structure of a space camera enclosure by studying and comparing the structural characteristics of Victoria lindl leaves and the enclosure. The goal is to achieve high stiffness, high fundamental frequency, and high lightweight of the space camera enclosure structure. This article conducted a similarity evaluation between the stiffened structure and the leaves of Victoria lindl, established a mechanical model of the biomimetic structure, applied the response surface analysis method and multi-objective genetic algorithm for parameter optimization, and combined finite element analysis to verify the statics and modal characteristics of the optimized structure.
2. Biomimetic Structural Design
Biomimetic structural design has a long history [14]. By discovering the similar characteristics between biological structures and engineering structures, and combining them with the practical problems to be solved, it can achieve the reference and application of biological structures in engineering design [15]. The general process of biomimetic design includes requirement analysis, structural research and biological selection, biomimetic modeling, parameter optimization and simulation analysis, and model experiments [16,17].
2.1. Biomimetic Optimization Design Process
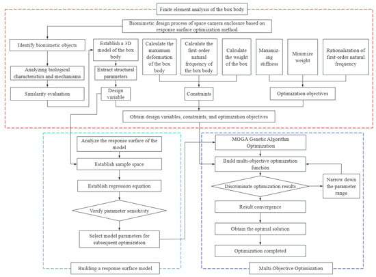
To enhance optimization efficiency, this paper introduces a biomimetic design process for space camera housings, utilizing response surface methodology, as illustrated in Figure 1.
Figure 1.
Biomimetic Optimization Design Flowchart.
This process primarily consists of three parts. Firstly, the design object of the biomimetic structure is determined, where the optimization objectives of the space camera box structure are comprehensively compared with the structural advantages of the biomimetic object. A similarity evaluation is established between the two to theoretically demonstrate the feasibility of biomimetic design. Subsequently, a preliminary 3D model of the space camera is created. Secondly, finite element analysis is conducted to calculate the maximum deformation, first-order natural frequency, and weight of the space camera enclosure. These are then used as constraints based on actual conditions. Thirdly, structural parameters of the space camera enclosure are extracted as design variables, and response surface analysis configurations are constructed through DOE (design of experiments) experiments. The sensitivity between design variables and optimization objectives is analyzed to determine the priority of optimization. Finally, using a genetic algorithm, the optimal solution is obtained through multiple iterations, completing the optimization design. Naturally, the given optimization results must undergo necessary experimental verification at the end.
2.2. Analysis of Leaf Structure of Victoria lindl
The diameter of Victoria lindl’s leaves is relatively large, disk-shaped, and has a certain regularity in its veins, which gives it great buoyancy and strength. Generally, mature Victoria lindl’s leaves can support an adult and are called the Victoria lindl. This characteristic is related to its unique blade structure [18].
From a radial perspective, the leaves of Victoria lindl generally have 8 to 10 primary veins, radiating outwards from the center. And the tendons and veins near the center are thick and robust, while the tips gradually become thinner. The secondary tendons grow at the golden ratio point of the primary tendons. The angle between the first- and second-level tendons is about 36°. If 90° is used as the basis, the growth angle of the second-level tendons also conforms to the golden ratio. Through comparative research, it was found that the distribution of tendons and veins in the leaves of Victoria lindl conforms to “Ludwig’s Law” in plant morphology principles [19,20].
In the circumferential direction, there are many horizontal tertiary veins distributed in the leaves of Victoria lindl, forming a grid-like distribution, which is beneficial for improving the overall stiffness of the leaves and plays an important role in maintaining the overall consistency of the leaves, as shown in Figure 2.
Figure 2.
Leaf structure of Victoria lindl.
Therefore, this article selects the Victoria lindl tendon structure as the biomimetic prototype of the spatial camera box with a reinforced plate structure to achieve high stiffness, high fundamental frequency, and high lightweight design of the reinforced plate.
2.3. Similarity Evaluation
Similarity evaluation is a necessary step in biomimetic structural design and an effective means of determining whether the selected biological characteristics and the designed structure are reasonable. However, this similarity is generally not directly expressed by precise mathematical formulas, and researchers commonly use the similarity theory in fuzzy mathematics for calculation [21,22].
Generally, the similarity is denoted as Q and expressed as follows:
Among them, Q represents similarity, ;
represents the weight coefficient. , and ;
represents the similarity degree of similar elements.
It is also necessary to determine the evaluation factor set , among them, . represents the relative importance of compared to ; its value is referenced from the literature. Based on the analysis of the actual adaptability of the design-stiffened plate structure, this article determines the evaluation factor set . The judgment matrix P can be expressed as:
Among them, and Vector are the eigenvectors of matrix P. Obtain .
Due to the subjective nature of the selected judgment matrix scale values in the above calculation process, it is necessary to verify the consistency of the judgment matrix P for a more objective evaluation. Researchers generally use the calculation of Consistency Ratio (C.R.) to evaluate the credibility of the judgment matrix. When , the judgment matrix is considered acceptable [23,24]. After calculation, the above plan , indicating that the judgment matrix P is reliable.
2.4. Structure Design
The research object of this article is the box structure of a certain aerospace optical camera, and based on this, biomimetic structural optimization design is carried out. The relevant parameters are shown in Table 1.
Table 1.
Optical camera related parameters.
Considering the significant impact of the first three levels of veins on the load-bearing performance of the leaves, combined with the growth characteristics of veins mentioned earlier, a reinforced structure for the spatial camera box was designed, as shown in Figure 3.
Figure 3.
Comparison between before and after optimization.
Firstly, the overall layout of the bottom stiffeners of the space camera box is determined by analyzing the actual load conditions inside the box. To better achieve the scientific exploration tasks of the space camera, there are three types of loads distributed at the bottom of the camera box, namely the optical imaging system load, the optical polarization system load, and the data acquisition system load, whose positions are shown in Figure 4. Therefore, in order to maximize the stiffness of the bottom of the space camera box, three groups of stiffeners are designed, respectively, with the centers of the three loads as the centers of the bionic structures. Each unit comprises 10 first-level stiffeners, evenly radiating from the center. Linear stiffeners are positioned at the golden section points of the first-level stiffener, serving as a second-level stiffener and forming a 36° angle with the first-level stiffener in a symmetrical distribution. Concentric circular stiffeners are installed at the golden section points of the first-level stiffener, functioning as a third-level stiffener. The determination of the golden section point is based on the total length of the long strip-shaped reinforcing ribs as the basic data. The product of the total length and 0.618 is the diameter of the first-level circular reinforcing ribs. The first-level circular reinforcing ribs are set. Then, taking the node of the first-level circular reinforcing ribs as the center, the product of the distance from the node of the first-level circular reinforcing ribs to the end of the long strip-shaped reinforcing ribs and 0.618 is the radius of the second-level circular reinforcing ribs. The second-level circular reinforcing ribs are set. This process is repeated for the design. This arrangement aims to enhance overall stiffness and improve the load-bearing capacity.
Figure 4.
Box load distribution diagram.
It should be noted that Solidworks-Ansys parametric modeling was employed during the design process. In this paper, the geometric parameters of substrate thickness, stiffener width, and stiffener height are utilized as input parameters for Ansys 2023 R1 software recognition, facilitating subsequent response surface analysis and the search for optimal solutions. The representative significance of these parameters is illustrated in Figure 5.
Figure 5.
Parameter meaning representation.
Furthermore, static analysis and modal analysis were conducted in Ansys software, with maximum deformation, overall mass, and first-order natural frequency set as output parameters to prepare data for the next response surface analysis and optimization.
3. Optimization of Structural Parameters for Biomimetic Stiffened Plates Based on Response Surface Methodology
After completing the initial design of the stiffened plate structure, it is necessary to further explore the relationship between factors such as base plate thickness, stiffener height, and stiffener width, as well as the maximum deformation, total weight, and first-order natural frequency of the box, in order to find the optimal design parameters for achieving a biomimetic structural design with high stiffness, high lightweight, and high fundamental frequency.
To achieve this objective, this article proposes the use of the response surface analysis method. Response surface analysis, also referred to as response surface methodology (RSM) [25,26], is a statistical method that primarily employs multivariate quadratic regression equations to model the relationship between independent and dependent variables. It aims to identify the optimal parameters while analyzing the regression equation, making it highly suitable for solving multivariate optimization problems [27,28]. Response optimization analysis is a method used to optimize complex systems, especially in multi-variable scenarios. It involves establishing a mathematical model that describes the relationship between design variables and response variables, and then finding the optimal design parameters based on this model. The general process is as follows: First, define the design variables such as Stiffener Height, Stiffener Width, and Substrate Thickness. Second, define the response variables such as First-order natural frequency and Maximum deformation. Third, design experiments using the intermediate composite design method provided by the software. Fourth, the computer automatically builds the response surface.
Response surface analysis first requires deriving the regression Equation (3). The observed value y can be expressed as:
Among them, represents the function expression of the independent variable , while denotes the error term.
Then, by optimizing the independent variables and selecting reasonable values, the optimal value can be obtained.
To explore the relationship between the aforementioned structural parameters and the weight, first-order natural frequency, and maximum deformation of the box, as well as to determine the optimal structural parameters, the experimental content is designed as shown in Table 2. Each experiment evaluated 100 sets of data points, with the selection of data points automatically completed by the computer. Each set of data points contained information about the variables.
Table 2.
Experimental design.
The response cloud map generated by the aforementioned experiment is illustrated in Figure 6.

Figure 6.
Response cloud maps of three sets of experiments to first-order natural frequency and maximum deformation. (a) The influence of substrate thickness and stiffener width on the first-order natural frequency. (b) The influence of stiffener height and substrate thickness on the first-order natural frequency. (c) The influence of substrate thickness and stiffener width on maximum deformation. (d) The influence of substrate thickness and stiffener height on maximum deformation. (e) The influence of stiffener width and stiffener height on the first-order natural frequency. (f) The influence of stiffener width and stiffener height on maximum deformation.
The comprehensive analysis indicates that, despite the interaction among the three variables, the substrate thickness and stiffener height exert the greatest influence on the two response values. Additionally, it is straightforward to comprehend that these three variables are positively correlated with the box’s weight, hence they were excluded from the response surface analysis. Simultaneously, for the response requirements of maximizing the first-order natural frequency, minimizing the maximum deformation, and reducing the box weight, optimal solutions are available for these three variables.
Consequently, this is a typical multi-objective optimization problem, aiming to identify an optimal solution that strikes a balance between multiple objectives within an optimization framework. The model for multi-objective optimization problems is typically represented as:
Among them, x represents the design variable; D represents the decision space; represents the optimization objective; represents the nth optimization objective, which can be related performance parameters such as weight, strength, stiffness, etc. represents the constraint condition.
The Multi-Objective Genetic Algorithm (MOGA) is a widely used method for seeking global optimal solutions [29]. By employing genetic operators for fitness-based selection, recombination, and mutation, it is well-suited for handling multiple objectives and constraints, offering high efficiency. Hence, this paper employs the MOGA for optimization [30,31].
Additionally, as indicated by the aforementioned response surface analysis, substrate thickness and stiffener height are crucial factors influencing the results; hence their importance is designated as “higher”. The objectives and constraints are outlined in Table 3.
Table 3.
Goal and constraint settings.
After conducting 592 evaluations, the results converged, as illustrated in Figure 7. The different colored lines in the figure represent the optimization results of different independent variables including reinforcement width, height, and rib plate thickness when selecting different data combinations.
Figure 7.
Evaluation results.
Based on these results, three sets of candidate points were identified, as presented in Table 4. The selection of candidate points is determined through computer calculations based on optimization methods. It is necessary to set parameters such as the initial population size, the number of samples per iteration, the maximum allowable Pareto percentage, and the convergence stability percentage. Finally, the final result is obtained through calculation.
Table 4.
Candidate point information.
Comparing the three candidate points, it is evident that candidate point 1 exhibits a smaller maximum deformation and a lower box weight. Although its first-order natural frequency is marginally lower than that of the other two schemes, it is still acceptable. Hence, this paper opts for candidate point 1 for the structural design of the spatial camera enclosure.
4. Simulation Experiment Verification
Given the high accuracy of the optimization results mentioned above, and considering factors such as production feasibility and actual usage, in the design of the box structure in this section, relevant parameters were approximated. The final data are presented in Table 5, and the box structure is illustrated in Figure 8.
Table 5.
Final box structure parameters.
Figure 8.
Optimized rear box structure diagram.
Finite element analysis is a commonly used method for analysis and verification in the field of mechanical structure design. Therefore, this article employs Ansys to perform finite element analysis and comparative verification on the box structure before and after optimization. To guarantee the reliability of the simulation outcomes, identical material properties and boundary conditions were established for both scenarios.
The boundary conditions of the box are primarily determined by the position and weight of the main components installed for simplified analysis. As previously mentioned, the bottom of the box mainly accommodates three components; therefore, the position, magnitude, and direction of the equivalent loads are illustrated in Figure 9.
Figure 9.
Schematic diagram of box load.
In addition, the bottom of the box is also designed with a fixed support platform, which is set as a fixed support type in ANSYS 2023 R1. As shown in Figure 10.
Figure 10.
Schematic diagram of box support.
It should also be pointed out that in this article, tetrahedral grids were set up during grid division, and local areas were encrypted to control the maximum size of the grid. Finally, 16,834 units and 33,452 nodes were divided. The simulation results are shown in Figure 11.
Figure 11.
Simulation analysis cloud map before and after optimization. (a) Maximum deformation before optimization. (b) Maximum deformation after optimization. (c) Optimize the first-order natural frequency. (d) Optimized first-order natural frequency.
The vibration environment has a significant impact on the performance of space payloads, and its potential destructive power should not be underestimated. Minor vibrations may lead to a decline in payload performance parameters, affecting the efficiency and accuracy of mission execution, while severe vibrations may directly cause structural damage to the payload, or even lead to the failure of the entire launch mission.
Given this, vibration factors play a crucial role in the design and development of space products and must be given high priority. To effectively predict and avoid potential vibration risks, this paper uses ANSYS 2023 R1 for vibration response analysis. This method can comprehensively reveal the dynamic response characteristics of the structure under complex vibration environments, thereby ensuring that space payloads have excellent vibration resistance performance in the design stage and guaranteeing the success rate and reliability of the launch mission.
The model boundary conditions are fully constrained through a series of mounting platforms on the base plate. The random vibration load conditions are as shown in Table 6.
Table 6.
Random vibration load conditions.
The analysis results, as depicted in Figure 12, indicate a maximum stress of 185.45 MPa. In engineering practice, it is standard procedure to compare three times the root mean square (RMS) stress with the material’s yield strength to assess structural adequacy. Clearly, the triple RMS stress value of 556.35 MPa is below the TC4 material yield limit of 900 MPa, confirming that the space camera housing structure described in this study satisfies the necessary requirements.
Figure 12.
Random vibration analysis results.
Through analysis and comparison, it was found that, considering factors such as the stiffness, weight, and first-order natural frequency of the housing, the space camera housing optimization design method based on bionics proposed in this article demonstrates good results. The comparison results are shown in Table 7.
Table 7.
Optimization effect information.
5. Future Work
This paper only utilized analysis software to conduct static and dynamic analyses on the design effect of the bionic model. The finite element simulation method has been widely applied because it can overcome the complexity of structural shapes, the special properties of applied materials, and the harsh conditions of actual application environments during modeling and calculation, demonstrating strong adaptability. However, it should be noted that due to the neglect of these complex factors, there will be certain errors between the simulation calculation results and the actual situation; that is, the finite element results are only approximate solutions for practical applications. These errors cannot be ignored, but they can be minimized through reasonable means.
In the calculation process, this paper has set the parameters as precisely as possible and conducted a detailed mesh division, aiming to effectively reduce the error value. To further verify the accuracy of the simulation results, a series of physical experiments will be planned in accordance with the current test standards in the subsequent stage. These experiments will cover multiple aspects, such as random vibration tests and sinusoidal vibration tests, to ensure that the design effect of the bionic model meets the expectations and enhances its reliability in practical applications.
6. Discussion
The space camera supported by the shell structure has gained widespread application in the aerospace industry. While the stiffener structure exhibits high structural integrity and load-bearing efficiency, traditional stiffener designs predominantly feature a regular distribution of rectangular or triangular shapes. The geometric dimensions of these structures were primarily determined by engineers’ experience, which introduces significant uncertainty and lacks a theoretical foundation. Therefore, from a biomimetic perspective, this article aims to reduce part weight and enhance stiffness as design objectives. It conducts research on the design and optimization of space camera box structures and proposes a biomimetic optimization design method based on response surface analysis.
This article summarizes the layout characteristics of Victoria lindl tendons and veins, analyzes the structural similarity between Victoria lindl leaves and the reinforcing ribs of the spatial camera box, employs Ansys-Solidworks joint parametric modeling to design the initial structure of the spatial camera box, and combines response surface analysis to explore the relationship between the box structure parameters and their first-order natural frequency, overall mass, and maximum deformation. Genetic algorithm is utilized to identify the optimal solution and complete the secondary optimization of the box structure.
Compared to traditional reinforcement methods, this approach achieves a 54.9% reduction in redundancy of the first-order natural frequency, meeting the general requirements of 150 Hz–300 Hz in the aerospace field without excessive redundancy, making it more reasonable. Reducing the maximum deformation of the structure by 10.8% enhances the overall stiffness of the casing, ensuring the stable operation of aerospace cameras. A weight reduction of 36.9% achieves a high level of lightweighting, further saving project costs.
Finally, regarding the discussion on the production and manufacturing of the space camera box designed in this article, due to the application of bionics principles, the shape is complex, especially since the distribution of reinforcing ribs is significantly different from traditional structures. This leads to considerable difficulties in processing using the previous turning process, and the production cycle will also be prolonged. However, in recent years, with the development of additive manufacturing technology, the production of bionic configuration products has become much easier. The box in this article can be produced using the Selective Laser Melting (SLM) process. The SLM process includes the following key steps: Firstly, a three-dimensional model of the metal part to be manufactured is generated using AutoCAD 2021 software. Then, the model is discretized in a specific orientation, extracting the contour data of each cross-section and generating the filling scanning path within the contour based on a specific algorithm. Next, the computer reads the scanning path information layer by layer, precisely controlling the direction and speed of the laser beam, and scanning and melting the corresponding powder on the powder bed according to the preset path, layer by layer, until the entire part is constructed. During this process, finely adjusting process parameters, such as laser power and scanning speed, ensures that the manufactured part meets the design requirements in terms of forming quality and performance.
The significant advantage of SLM technology lies in its wide material adaptability and the ability to precisely manufacture complex shapes or internal features with ease. However, it also requires high costs and professional design requirements. Nevertheless, for the space camera box structure designed in this paper, SLM technology undoubtedly paves the way for it to move from concept to reality, demonstrating the huge potential of additive manufacturing technology in promoting the innovation of spacecraft structures.
Author Contributions
Conceptualization, H.L. and Z.Z.; methodology, H.L.; software, H.L. and Z.Z.; validation, F.L. and Z.Z.; formal analysis, H.L.; investigation, Z.Z.; resources, F.L. and J.Y.; data curation, F.L. and J.Y.; writing—original draft preparation, H.L. and Z.Z.; writing—review and editing, H.L. and Z.Z.; visualization, J.L.; supervision, J.L. and J.Y.; project administration, F.L. and J.Y.; funding acquisition, J.L. and J.Y. All authors have read and agreed to the published version of the manuscript.
Funding
The National Natural Science Foundation of China (No. 12403098).
Institutional Review Board Statement
Not applicable.
Informed Consent Statement
Not applicable.
Data Availability Statement
All the data are shown in the figures of this paper.
Conflicts of Interest
The authors declare no conflicts of interest.
References
- Mayatskaya, I.; Yazyev, B.; Kuznetsov, V.; Tetenkov, N.; Klyuev, S.; Nabiullina, K. Features of the Development of Architectural Bionics in the Modern World. Lect. Notes Civ. Eng. 2024, 436, 285–293. [Google Scholar] [CrossRef]
- Zhang, J.; Chen, Y.; Yang, S.; Wang, G.; Yang, X.; Gong, Y. Snake Robotics: Bionic Mechanism, Structure, Actuation, Modeling and Control. Jixie Gongcheng Xuebao J. Mech. Eng. 2022, 58, 75–92. [Google Scholar] [CrossRef]
- Wang, J.-B.; He, W.; Meng, T.-T.; Zou, Y.; Fu, Q. System Design of Dove-like Flapping-wing Flying Robot Based on Highly Bionic Morphological Layout. Zidonghua Xuebao Acta Autom. Sin. 2024, 50, 308–319. [Google Scholar] [CrossRef]
- Yang, H.; Wei, G.; Ren, L. Enhancing the Performance of a Biomimetic Robotic Elbow-and-Forearm System Through Bionics-Inspired Optimization. IEEE Trans. Robot. 2024, 40, 2692–2711. [Google Scholar] [CrossRef]
- Yang, X.; Wang, Y.; Song, J.-F.; Zhu, Y.; Huang, B.-B.; Xu, S.-C. Design and numerical simulation of bionic sandwich panel based on a shrimp chela structure. Jilin Daxue Xuebao J. Jilin Univ. 2024, 54, 842–851. [Google Scholar] [CrossRef]
- Pransky, J. Dr Homayoon Kazerooni: Professor at UC-Berkeley, pioneer of exoskeletons, founder and CEO of U.S. Bionics (DBA suitX), founder Ekso Bionics. Ind. Robot. 2021, 48, 765–769. [Google Scholar] [CrossRef]
- Baier, B.; Nunes, E.F. Bionics: Learning from nature for sustainable lightweight structures. Insights and Innovations in Structural Engineering, Mechanics and Computation. In Proceedings of the 6th International Conference on Structural Engineering, Mechanics and Computation, SEMC, Cape Town, South Africa, 5–7 September 2016; pp. 823–826. [Google Scholar] [CrossRef]
- Banks, J. The U.K. Pushes the Boundaries of Bionics: Researchers and Engineers Are Making Great Strides Toward Advanced Prosthetics’ Ultimate Goal-Mimicking the Functionality of a Real Limb. IEEE Pulse 2016, 7, 12–15. [Google Scholar] [CrossRef]
- Ji, S.; Mou, Q.; Li, T.; Li, X.; Cai, Z.; Li, X. The Novel Applications of Bionic Design Based on the Natural Structural Characteristics of Bamboo. Forests 2024, 15, 1205. [Google Scholar] [CrossRef]
- Neugebauer, R.; Wabner, M.; Ihlenfeldt, S.; Frieß, U.; Schneider, F.; Schubert, F. Bionics based energy efficient machine tool design. Procedia CIRP 2012, 3, 561–566. [Google Scholar] [CrossRef]
- Zhang, L.; Wang, Y.; Cai, Y. A Bionic Design with Wing Structures to Assist Flexible Microelectrode Implantation. In Proceedings of the ASME 2023 18th International Manufacturing Science and Engineering Conference, MSEC, Cleveland, OH, USA, 5–9 June 2023; p. 1. [Google Scholar] [CrossRef]
- Chai, M.; Zhai, Z.; Liu, X.; Wu, K.; He, Y.; Ostrovidov, S.; Wu, H.; Bian, L.; Shi, X. Bionic artificial penile Tunica albuginea. Matter 2023, 6, 626–641. [Google Scholar] [CrossRef]
- Pan, Y.; Tang, G.; Liu, S.; Mei, D.; He, L.; Zhu, S.; Wang, Y. Tumro: A Tunable Multimodal Wheeled Jumping Robot Based on the Bionic Mechanism of Jumping Beetles. Adv. Intell. Syst. 2024, 6, 2400024. [Google Scholar] [CrossRef]
- Zhang, Z.; Shi, L.; Guo, S.; Bao, P. Mechanism Design, Kinematics and Hydrodynamics Simulation of a Novel Rocker Driving Bionic Robot. In Proceedings of the 2021 IEEE International Conference on Robotics and Biomimetics, ROBIO, Shanghai, China, 5–8 December 2021; pp. 738–743. [Google Scholar] [CrossRef]
- Zhang, Y.; Li, Q.; Zhu, X.; Song, X.; Cai, C.; Zhou, T.; Kamada, Y.; Maeda, T.; Wang, Y.; Guo, Z. Effect of the bionic blade on the flow field of a straight-bladed vertical axis wind turbine. Energy 2022, 258, 124834. [Google Scholar] [CrossRef]
- Yu, T.; Zhu, L.; Xu, J. Progress in structural impact dynamics during 2010–2020. Baozha Yu Chongji Explos. Shock. Waves 2021, 41, 121401-1. [Google Scholar] [CrossRef]
- Kilian, L.; Shahid, F.; Zhao, J.-S.; Nayeri, C.N. Bioinspired morphing wings: Mechanical design and wind tunnel experiments. Bioinspiration Biomim. 2022, 17, 046019. [Google Scholar] [CrossRef]
- Zhang, Y.; Shen, S.; Baker, J.S.; Gu, Y. Effects of different hardness in bionic soles on lower limb biomechanics. J. Biomim. Biomater. Biomed. Eng. 2018, 39, 1–12. [Google Scholar] [CrossRef]
- Dong, L.; Zhu, J.; Li, H.; Zhang, J.; Zhao, D.; Wang, Z.L.; Gu, L.; Cheng, T. Bionic dragonfly staggered flapping hydrofoils triboelectric-electromagnetic hybrid generator for low-speed water flow energy harvesting. Nano Energy 2024, 127, 109783. [Google Scholar] [CrossRef]
- Wang, X.; Ji, K.; Fu, S.; Tu, C.; Wu, J.; Huo, T.; Zhao, J.; Ji, Y.; Deng, K.; Tan, H.; et al. Influence of vibrations and shocks on the stability of biomimetic attachments. Colloids Surf. A Physicochem. Eng. Asp. 2024, 682, 132946. [Google Scholar] [CrossRef]
- Zhang, Z.; Tong, J.; Chen, D.; Zhang, L.; Dong, W.; Ma, Y.; Lai, Q.; Stephen, C. Bionically inspired serrated structure for improving efficiency of micro-topography preparation. Int. Agric. Eng. J. 2015, 24, 11–23. [Google Scholar]
- Zhang, H.; Sheng, W.; Zha, Z.; Aggidis, G. A Preliminary Study on Identifying Biomimetic Entities for Generating Novel Wave Energy Converters. Energies 2022, 15, 2485. [Google Scholar] [CrossRef]
- Cao, T.; Liu, D.; Wang, Q.; Bai, O.; Sun, J. A Wearable and Portable Real-Time Control Gesture Recognition System for Bionic Manipulator. J. Phys. Conf. Ser. 2020, 1549, 052060. [Google Scholar] [CrossRef]
- Xiao, Z.; Zhang, Y.; Pang, T.; Li, S.; Liu, G.; Wang, F. Analysis on Head Injury and Protective Performance of Functionally Graded Bionic Helmet. Hunan Daxue Xuebao J. Hunan Univ. Nat. Sci. 2021, 48, 29–38. [Google Scholar] [CrossRef]
- Zhang, Z.; Wang, X.; Tong, J.; Stephen, C. Innovative Design and Performance Evaluation of Bionic Imprinting Toothed Wheel. Appl. Bionics Biomech. 2018, 2018, 9806287. [Google Scholar] [CrossRef]
- Tramsen, H.T.; Gorb, S.N.; Zhang, H.; Manoonpong, P.; Dai, Z.; Heepe, L. Inversion of friction anisotropy in a bioinspired asymmetrically structured surface. J. R. Soc. Interface 2018, 15, 20170629. [Google Scholar] [CrossRef] [PubMed]
- Zhang, Y.; Zuo, C.; Wang, Y.; Sun, S.; Ren, L. Study of a Bionic Paddy Impeller Inspired by Buffalo Hoof. J. Bionic Eng. 2008, 5, 79–86. [Google Scholar] [CrossRef]
- Xiao, Y.; Yin, H.; Fang, H.; Wen, G. Crashworthiness design of horsetail-bionic thin-walled structures under axial dynamic loading. Int. J. Mech. Mater. Des. 2016, 12, 563–576. [Google Scholar] [CrossRef]
- Sun, Y.; Zhang, D.; Lueth, T.C. Bionic Design of a Disposable Compliant Surgical Forceps with Optimized Clamping Performance. In Proceedings of the Annual International Conference of the IEEE Engineering in Medicine and Biology Society, EMBS, Montreal, QC, Canada, 20–24 July 2020; pp. 4704–4707. [Google Scholar] [CrossRef]
- Li, C.; Ni, Z. Water harvesting of bio-inspired micro/nano-structured spider silk. Fuhe Cailiao Xuebao Acta Mater. Compos. Sin. 2022, 39, 2515–2526. [Google Scholar] [CrossRef]
- Zhang, L.; Wang, D.; Dai, J. Genetic evolution principles for metamorphic mechanism design. Jixie Gongcheng Xuebao J. Mech. Eng. 2009, 45, 106–113. [Google Scholar] [CrossRef]
Disclaimer/Publisher’s Note: The statements, opinions and data contained in all publications are solely those of the individual author(s) and contributor(s) and not of MDPI and/or the editor(s). MDPI and/or the editor(s) disclaim responsibility for any injury to people or property resulting from any ideas, methods, instructions or products referred to in the content. |
© 2025 by the authors. Licensee MDPI, Basel, Switzerland. This article is an open access article distributed under the terms and conditions of the Creative Commons Attribution (CC BY) license (https://creativecommons.org/licenses/by/4.0/).