Delivery Reliability Assessment for a Multistate Smart-Grid Network with Transmission-Loss Effect
Abstract
1. Introduction
2. Representation of the Multistate Smart-Grid Network
3. Multistate Smart-Grid Network Model
- The outputs of different facilities are statistically independent of each other.
- The electricity flow in (N, T) required to follow the flow-conservation law [26].
3.1. Relationship Between Electricity Flow and Output
3.2. Delivery Reliability Evaluation for an MSGN
3.3. Theory of Generating All LOPs
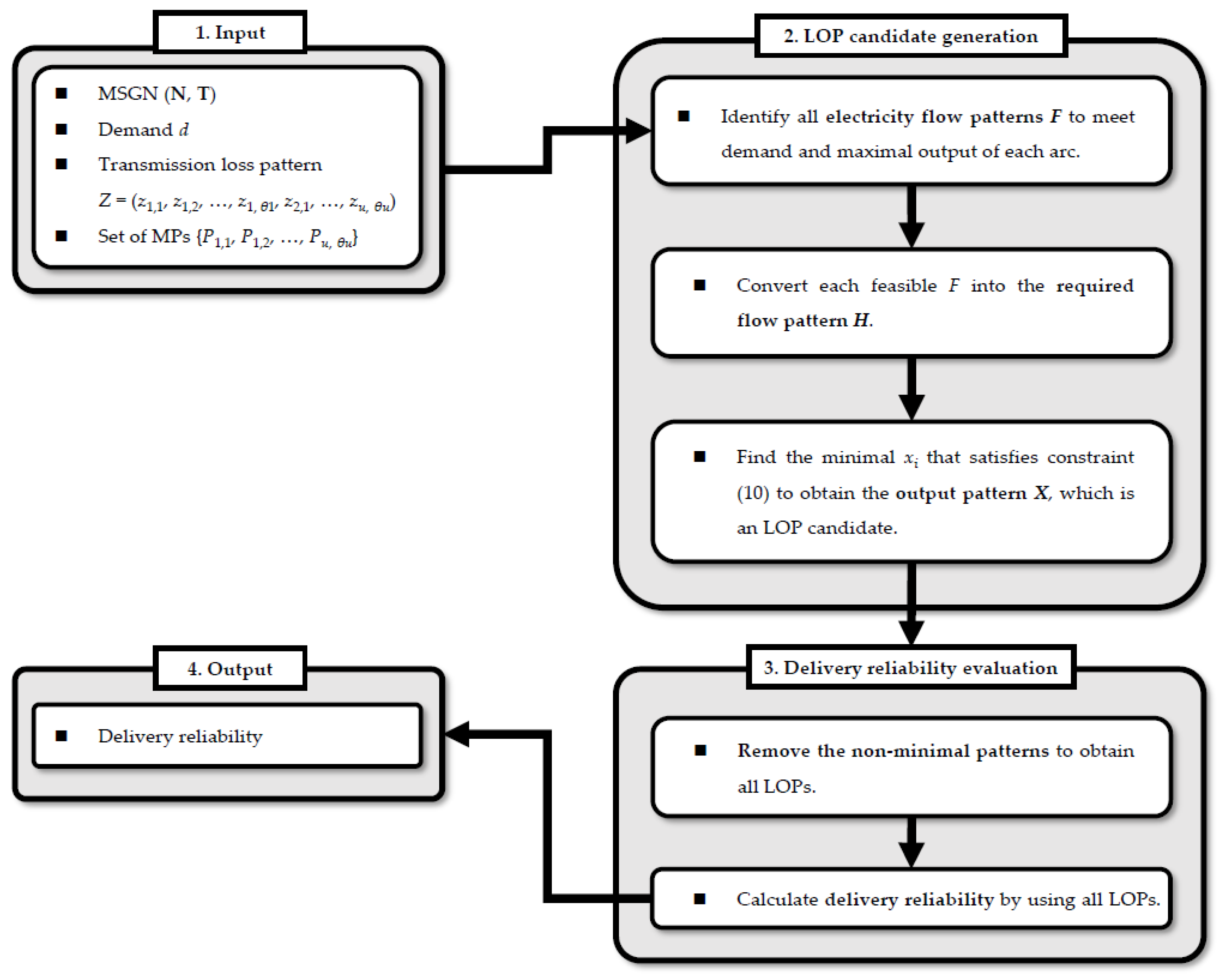
3.4. The Proposed Algorithm to Evaluate the Delivery Reliability
- Input: An MSGN (N, T), a demand d, a transmission loss pattern Z = (z1,1, z1,2, …, z1, θ1, z2,1, …, zu,θu), a set of MPs {P1,1, P1,2, …, Pu,θu}.
- Output: Delivery reliability Rd.
- Step 1. Identify all electricity flow patterns F that satisfy the following equation:
- Step 2. Convert each feasible F into the required flow pattern H = (h1,1, h1,2, …, h1, θ1, h2,1, …, hu,θu) via
- Step 3. Check whether the H derived from Step 2 satisfies the maximal output pattern L or not by following constraint:
- Step 4. For each feasible H, find the minimal xi such that
- The obtained X = (x1, x2, …, xu + v + w) is an LOP candidate.
- Step 5. Remove those non-lower ones in the set of LOP candidates to obtain all LOPs.
- Step 6. Suppose there are q LOPs: X1, X2, …, Xq obtained from Step 5. Apply the RSDP method to calculate the delivery reliability Rd:
3.5. Time Complexity Analysis of the Proposed Algorithm
- 1.
- Time complexity of Steps 1 and 2: Each electricity flow pattern is generated by solving Equation (7) and then transformed into the corresponding required flow pattern using Equation (8), which takes at most O(ρ) time. Thus, generating all required flow patterns in Steps 1 and 2 takes O(ρ‧τ) time in the worst case.
- 2.
- Time complexity of Step 3: Each solution from Equation (8) requires O(ρ) time to test whether it fulfills ≤ mi for each i, and O(w‧ρ) time for all i. Thus, Step 3 requires O(w‧ρ‧τ) time in the worst case.
- 3.
- Time complexity of Step 4: In Step 4, each feasible required flow pattern takes O(w) time to be transformed into the corresponding output pattern X. Since there are τ LOPs in the worst case, Step 4 requires O(w‧τ) time to generate all LOP candidates.
- 4.
- Time complexity of Step 5: Step 5 involves removing non-minimal LOP candidates. Testing whether each LOP candidate is an LOP takes O(w‧τ) time, resulting in a total complexity of O(w‧τ2) for all candidates in the worst case.
- 5.
- Time complexity of Step 6: The number of LOPs is |Ω| = τ in the worst case, and applying the RSDP method requires at most O() time.
4. An Illustrative Example of the MSGN
4.1. Delivery Reliability Evaluation of the MSGN
- Step 1. Identify all the electricity flow patterns F = (f1,1, f1,2, f2,1, f2,2, f3,1, f3,2) that satisfy the following equation:f1,1 + f1,2 + f2,1 + f2,2 + f3,1 + f3,2 = 360.
- Step 2. Convert each F obtained from Step 1 into the required flow pattern H = (h1,1, h1,2, h2,1, h2,2, h3,1, h3,2). For example, F1 = (0, 0, 0, 0, 180, 180), the equations shown below are used to obtain the corresponding required flow pattern H1 = (0, 0, 0, 0, 185.5670, 195.6522).
- Step 3. Based on the maximal output pattern L = (500, 550, 600, 350, 350, 250, 250, 250, 250, 250, 250, 200, 200), any electricity flow pattern that fails to satisfy the following constraints is excluded:h1,1 + h1,2 ≤ 500,
h2,1 + h2,2 ≤ 550,
h3,1 + h3,2 ≤ 600,
h1,1 + h2,1 + h3,1 ≤ 350,
h1,2 + h2,2 + h3,2 ≤ 350,
h1,1 ≤ 250,
h1,2 ≤ 250,
h2,1 ≤ 250,
h2,2 ≤ 250,
h3,1 ≤ 250,
h3,2 ≤ 250,
h1,1 + h2,1 + h3,1 ≤ 200,
h1,2 + h2,2 + h3,2 ≤ 200.
- Step 4. Convert each H into a corresponding LOP candidate X = (x1, x2, …, x13). As an example, for H1 = (0, 0, 0, 0, 185.5670, 195.6522), the loading of each facility is computed as follows:
- Step 5. Compare the 3978 output patterns and remove the non-lower X patterns to determine whether each pattern qualifies as an LOP. Finally, a total of 428 LOPs are identified and summarized in the fifth column of Table 4.
- Step 6. The RSDP method is employed to calculate delivery reliability, yielding an Rd value of 0.74114328. This result indicates that the MSGN has approximately a 74% possibility of supplying sufficient power to meet the demand. To demonstrate computational efficiency, the proposed algorithm is compared with the enumeration method, which computes delivery reliability by exhaustively identifying all LOPs and aggregating their corresponding probabilities. The results indicate that the proposed algorithm completes the evaluation in 10.3272 s, whereas the enumeration method requires 403.6667 s, highlighting the significant reduction in computational time achieved by the proposed approach.
4.2. Discuss the Performance of the MSGN
5. Conclusions
Author Contributions
Funding
Data Availability Statement
Conflicts of Interest
Abbreviations and Notations
| Abbreviations | |
| SGS | smart-grid system |
| MSGN | multistate smart-grid network |
| MP | minimal path |
| LOP | lower output pattern |
| Notations | |
| u | number of energy sources (source nodes) |
| v | number of converters (intermediate nodes) |
| w | number of feeders (arcs) |
| bi | ith facility, i = 1, 2, …, u + v + w |
| N | {bi | i = 1, 2, …, u + v}: set of nodes. {b1, b2, …, bu}: set of u energy sources; {bu + 1, bu + 2, …, bu + v}: set of v converters |
| T | {bi | i = u + v + 1, u + v + 2, …, u + v + w}: set of arcs |
| mi | number of devices contained in bi, i = 1, 2, …, u + v + w |
| εi,mi | available output levels of bi, i = 1, 2, …, u + v + w |
| θi | number of minimal paths, i = 1, 2, …, u |
| Pi,j | jth minimal path linking energy source bi and the destination (sink), i = 1, 2, …, u, j = 1, 2, …, θi |
| zi,j | transmission loss rate of Pi,j, i = 1, 2, …, u, j = 1, 2, …, θi |
| Z | (z1,1, z1,2, …, zu, θu): transmission loss vector |
| fi,j | electricity flow through Pi,j, i = 1, 2, …, u, j = 1, 2, …, θi |
| F | (f1,1, f1,2, …, fu,θu): electricity flow vector |
| xi | output of bi, i = 1, 2, …, u + v + w |
| X | (x1, x2, …, xu + v + w): output vector |
| hi,j | required flow through Pi,j, i = 1, 2, …, u, j = 1, 2, …, θi |
| H | (h1,1, h1,2, …, hu,θu): required flow vector |
| L | (ε1,m1, ε2,m2, …,εu + v + w,mu + v + w): maximal output vector |
| d | demand |
| Ψ | set of feasible output vectors X satisfying the demands d |
| π | set of LOP candidates |
| πmin | set of LOP |
| Rd | delivery reliability |
References
- Shmaysani, M.; Almaksour, K.; Caron, H.; Robyns, B.; Saudemont, C. Energy management system for DC railway smart grid based on substation power forecast and energy storage system optimization. Math. Comput. Simul. 2025, 238, 497–515. [Google Scholar] [CrossRef]
- Cheng, Y.; Zhao, B. Risk Assessment Method of Solar Smart Grid Network Security Based on TimesNet Model. Appl. Sci. 2025, 15, 2882. [Google Scholar] [CrossRef]
- Omirgaliyev, R.; Shauyenova, A.; Merlenkyzy, N.; Maulen, A.; Zhakiyev, N. Study of Scenario Analysis of the Electricity Market of Kazakhstan Using Renewable Energy Sources on the PyPSA Tool. Appl. Sci. 2025, 15, 11497. [Google Scholar] [CrossRef]
- Mehrpooya, M.; Dezfouli, P.A.; Shafiee, M. Integrated techno-economic modelling and analysis of a wind-powered seawater reverse osmosis desalination plant with hydrogen storage as a backup system. Int. J. Hydrogen Energy 2025, 186, 152031. [Google Scholar] [CrossRef]
- Wang, Y.; Zhang, H.; Ji, S.; Frate, G.F.; Duan, L.; Desideri, U.; Yang, Y. Techno-economic analysis of a novel heat-power decoupling system of molten salt coupled steam accumulator used in gas-steam combined cycle CHP unit. Appl. Energy 2025, 400, 126591. [Google Scholar] [CrossRef]
- Oh, H.; Shin, H.; Kwag, K.; Hwang, P.; Kim, W. Power System Reliability Evaluation Based on Chronological Booth–Baleriaux Method. Appl. Sci. 2023, 13, 8548. [Google Scholar] [CrossRef]
- Pai, L.; Senjyu, T.; Elkholy, M. Integrated home energy management with hybrid backup storage and vehicle-to-home systems for enhanced resilience, efficiency, and energy independence in green buildings. Appl. Sci. 2024, 14, 7747. [Google Scholar] [CrossRef]
- Jain, T.; Verma, K. Reliability-based computational model for stochastic unit commitment of a bulk power system integrated with volatile wind power. Reliab. Eng. Syst. Saf. 2024, 244, 109949. [Google Scholar] [CrossRef]
- dos Reis, T.P.; Raizer, A. Multi-objective optimization of reliability and cost efficiency in lightning protection for overhead distribution systems. Electr. Power Syst. Res. 2025, 248, 111904. [Google Scholar] [CrossRef]
- Lin, K.-Y.; Lin, Y.-K. Network reliability evaluation of a supply chain under supplier sustainability. Comput. Ind. Eng. 2024, 190, 110023. [Google Scholar] [CrossRef]
- Lin, K.-Y.; Lin, Y.-K. A quantitative metric for assessing resilience in multistate supply chain networks under disruptions. Reliab. Eng. Syst. Saf. 2025, 261, 111606. [Google Scholar] [CrossRef]
- Huang, D.-H. Evaluation and management of sustainable supply chain systems with carbon emissions and transport damage based on multi-state system reliability assessment. Reliab. Eng. Syst. Saf. 2025, 257, 110821. [Google Scholar] [CrossRef]
- Niu, Y.-F.; Wang, J.-F.; Xu, X.-Z.; Xu, Q.-X. Reliability evaluation for a multi-commodity multi-state distribution network under transportation emission consideration. Reliab. Eng. Syst. Saf. 2025, 254, 110599. [Google Scholar] [CrossRef]
- Huang, D.-H.; Huang, C.-H.; Lin, Y.-K. Deep learning-driven reliability modeling for preventive maintenance in a multi-state hybrid flow shop. Adv. Eng. Inform. 2025, 68, 103707. [Google Scholar] [CrossRef]
- Chen, H.-Y.; Lin, Y.-K. System reliability evaluation for simultaneous production of orders with varying tolerances. Reliab. Eng. Syst. Saf. 2025, 261, 111090. [Google Scholar] [CrossRef]
- Xu, X.-Z.; Zhou, R.-H.; Wu, G.-L.; Niu, Y.-F. Evaluating the transmission distance-constrained reliability for a multi-state flow network. Reliab. Eng. Syst. Saf. 2024, 244, 109900. [Google Scholar] [CrossRef]
- Huang, D.-H. Reliability evaluation for multi-state networks with cloud and fog computing by considering all transmission mechanisms. Ann. Oper. Res. 2025, 349, 67–86. [Google Scholar] [CrossRef]
- Lin, Y.-K.; Yeh, C.-T. Maximal network reliability with optimal transmission line assignment for stochastic electric power networks via genetic algorithms. Appl. Soft Comput. 2011, 11, 2714–2724. [Google Scholar] [CrossRef]
- Lin, Y.-K.; Chang, P.-C.; Fiondella, L. A study of correlated failures on the network reliability of power transmission systems. Int. J. Electr. Power Energy Syst. 2012, 43, 954–960. [Google Scholar] [CrossRef]
- Dwivedi, A.; Yu, X. A maximum-flow-based complex network approach for power system vulnerability analysis. IEEE Trans. Ind. Inform. 2011, 9, 81–88. [Google Scholar] [CrossRef]
- Fan, W.; Huang, S.; Mei, S. Invulnerability of power grids based on maximum flow theory. Phys. A Stat. Mech. Its Appl. 2016, 462, 977–985. [Google Scholar] [CrossRef]
- Wang, Y.; Zhang, D.; Lu, L.; Huang, B.; Xu, H.; Min, R.; Zou, X. Technical Reviews of Power Loss Optimization in High-Frequency PSiPs—In Relation to Power Switches and Power Inductors. Appl. Sci. 2023, 13, 13166. [Google Scholar] [CrossRef]
- Yeh, C.-T.; Lyu, S.-H.; Fiondella, L. Power supply reliability assessment for a multistate electrical power network with line loss rates. Ann. Oper. Res. 2025, 349, 237–258. [Google Scholar] [CrossRef]
- Niu, Y.-F.; Wei, J.-H.; Xu, X.-Z. Computing the reliability of a multistate flow network with flow loss effect. IEEE Trans. Reliab. 2023, 72, 1432–1441. [Google Scholar] [CrossRef]
- Wu, A.; Ni, B. Line Loss Analysis and Calculation of Electric Power Systems; John Wiley & Sons: Hoboken, NJ, USA, 2016. [Google Scholar]
- Ford, L.R.; Fulkerson, D.R. Flows in Networks; Princeton University Press: Princeton, NJ, USA, 2015. [Google Scholar]
- Lin, Y.-K. A simple algorithm for reliability evaluation of a stochastic-flow network with node failure. Comput. Oper. Res. 2001, 28, 1277–1285. [Google Scholar] [CrossRef]
- Lin, Y.-K. Calculation of minimal capacity vectors through k minimal paths under budget and time constraints. Eur. J. Oper. Res. 2010, 200, 160–169. [Google Scholar] [CrossRef]
- Bai, G.; Liu, T.; Zhang, Y.A.; Tao, J. An improved method for reliability evaluation of two-terminal multistate networks based on state space decomposition. IEEE Trans. Reliab. 2020, 70, 1084–1095. [Google Scholar] [CrossRef]
- Bai, G.; Zuo, M.J.; Tian, Z. Ordering heuristics for reliability evaluation of multistate networks. IEEE Trans. Reliab. 2015, 64, 1015–1023. [Google Scholar] [CrossRef]
- Dai, B.; Ding, S.; Wahba, G. Multivariate Bernoulli distribution. Bernoulli 2013, 19, 1465–1483. [Google Scholar] [CrossRef]




| Line: 1 | Initialize πmin ← ∅ // πmin stores the identified minimal LOPs |
| Line: 2 | Initialize A ← ∅. // A stores the indices of non-minimal LOP candidates |
| Line: 3 | FOR i = 1 TO m − 1 DO |
| Line: 4 | IF i ∈ A THEN CONTINUE |
| Line: 5 | FOR j = i + 1 TO m DO |
| Line: 6 | IF j ∈ A THEN CONTINUE |
| Line: 7 | IF Xi > Xj THEN |
| Line: 8 | A ← A ∪ {i} |
| Line: 9 | BREAK // Xi is not minimal |
| Line: 10 | ELSE IF Xi ≤ Xj THEN |
| Line: 11 | A ← A ∪ {j} |
| Line: 12 | END IF |
| Line: 13 | END FOR |
| Line: 14 | IF i ∉ A THEN |
| Line: 15 | πmin ← πmin ∪ Xi |
| Line: 16 | END IF |
| Line: 17 | END FOR |
| Line: 18 | RETURN πmin |
| Minimal Path (Pi,j) | Transmission Loss Rate (zi,j) |
|---|---|
| P1,1 | 0.04 |
| P1,2 | 0.07 |
| P2,1 | 0.05 |
| P2,2 | 0.06 |
| P3,1 | 0.03 |
| P3,2 | 0.08 |
| Facility (bi) | Total Output of bi | Device | Output of the Component | Reliability | Facility (bi) | Total Output of bi | Device | Output of the Component | Reliability |
|---|---|---|---|---|---|---|---|---|---|
| b1 | 500 kW | generator 1 | 100 kW | 0.9797 | b8 | 250 kW | conductor 1 | 50 kW | 0.9542 |
| generator 2 | 100 kW | 0.9296 | conductor 2 | 50 kW | 0.9542 | ||||
| generator 3 | 150 kW | 0.9504 | conductor 3 | 50 kW | 0.9542 | ||||
| generator 4 | 150 kW | 0.9433 | conductor 4 | 50 kW | 0.9542 | ||||
| conductor 5 | 50 kW | 0.9542 | |||||||
| generator 2 | 90 kW | 0.9485 | b9 | 250 kW | conductor 1 | 50 kW | 0.8977 | ||
| generator 3 | 90 kW | 0.9476 | conductor 2 | 50 kW | 0.8977 | ||||
| generator 4 | 140 kW | 0.9764 | conductor 3 | 50 kW | 0.8977 | ||||
| generator 5 | 140 kW | 0.9753 | conductor 4 | 50 kW | 0.8977 | ||||
| conductor 5 | 50 kW | 0.8977 | |||||||
| generator 2 | 100 kW | 0.9941 | b10 | 250 kW | conductor 1 | 50 kW | 0.9655 | ||
| generator 3 | 100 kW | 0.9369 | conductor 2 | 50 kW | 0.9655 | ||||
| generator 4 | 100 kW | 0.9173 | conductor 3 | 50 kW | 0.9655 | ||||
| generator 5 | 100 kW | 0.9255 | conductor 4 | 50 kW | 0.9655 | ||||
| generator 6 | 100 kW | 0.9644 | conductor 5 | 50 kW | 0.9655 | ||||
| b4 | 350 kW | transformer 1 | 70 kW | 0.8901 | b11 | 250 kW | conductor 1 | 50 kW | 0.9122 |
| transformer 2 | 70 kW | 0.9433 | conductor 2 | 50 kW | 0.9122 | ||||
| transformer 3 | 70 kW | 0.8972 | conductor 3 | 50 kW | 0.9122 | ||||
| transformer 4 | 70 kW | 0.9064 | conductor 4 | 50 kW | 0.9122 | ||||
| transformer 5 | 70 kW | 0.9653 | conductor 5 | 50 kW | 0.9122 | ||||
| b5 | 350 kW | transformer 1 | 70 kW | 0.9312 | b12 | 200 kW | conductor 1 | 40 kW | 0.9832 |
| transformer 2 | 70 kW | 0.9564 | conductor 2 | 40 kW | 0.9832 | ||||
| transformer 3 | 70 kW | 0.9564 | conductor 3 | 40 kW | 0.9832 | ||||
| transformer 4 | 70 kW | 0.9145 | conductor 4 | 40 kW | 0.9832 | ||||
| transformer 5 | 70 kW | 0.9357 | conductor 5 | 40 kW | 0.9832 | ||||
| b6 | 250 kW | conductor 1 | 50 kW | 0.8553 | b13 | 200 kW | conductor 1 | 40 kW | 0.9591 |
| conductor 2 | 50 kW | 0.8553 | conductor 2 | 40 kW | 0.9591 | ||||
| conductor 3 | 50 kW | 0.8553 | conductor 3 | 40 kW | 0.9591 | ||||
| conductor 4 | 50 kW | 0.8553 | conductor 4 | 40 kW | 0.9591 | ||||
| conductor 5 | 50 kW | 0.8553 | conductor 5 | 40 kW | 0.9591 | ||||
| b7 | 250 kW | conductor 1 | 50 kW | 0.9604 | |||||
| conductor 2 | 50 kW | 0.9604 | |||||||
| conductor 3 | 50 kW | 0.9604 | |||||||
| conductor 4 | 50 kW | 0.9604 | |||||||
| conductor 5 | 50 kW | 0.9604 |
| Step 1 | Step 2 | Step 3 | Step 4 | Step 5 |
|---|---|---|---|---|
| F = (f1,1, f1,2, f2,1, f2,2, f3,1, f3,2). | H = (h1,1, h1,2, h2,1, h2,2, h3,1, h3,2). | Is H feasible for L or not? | Convert H into X = (x1, x2, …, x13). | Find all the LOP. |
| F1 = (0, 0, 0, 0, 180, 180) | H1 = (0, 0, 0, 0, 185.5670, 195.6522) | Feasible for L | X1 = (0, 0, 400, 210, 210, 0, 0, 0, 0, 20, 20, 20, 20) | X1 = (0, 90, 300, 210, 210, 0, 0, 0, 100, 200, 100, 200, 20) |
| F2 = (0, 0, 0, 0, 190, 170) | H2 = (0, 0, 0, 0, 195.8762, 184.7826) | Feasible for L | X2 = (0, 90, 300, 210, 210, 0, 0, 0, 100, 200, 100, 200, 200) | X2 = (100, 90, 200, 210, 210, 0, 100, 0, 100, 200, 0, 200, 20) |
| F3 = (0, 0, 0, 10, 170, 180) | H3 = (0, 0, 0, 10.6383, 175.2577, 195.6522) | Feasible for L | X3 = (0, 90, 300, 210, 210, 0, 0, 0, 100, 200, 150, 200, 200) | X3 = (150, 140, 100, 210, 210, 150, 0, 50, 100, 0, 100, 200, 20) |
| F4 = (0, 0, 0, 10, 180, 170) | H4 = (0, 0, 0, 10.6383, 185.5670, 184.7826) | Feasible for L | X4= (0, 90, 300, 210, 210, 0, 0, 50, 50, 150, 200, 200, 200) | X4= (200, 90, 100, 210, 210, 200, 0, 0, 100, 0, 100, 200, 20) |
| ⁝ | ⁝ | ⁝ | ⁝ | ⁝ |
| F53,130 = (200, 160, 0, 0, 0, 0, 0, 0, 0, 0) | H53,130 = (208.3333, 172.0430, 0, 0, 0, 0) | Unfeasible for L | X3978 = (400, 90, 100, 210, 210, 200, 200, 50, 0, 50, 0, 200, 200) | X428 = (250, 90, 200, 210, 210, 100, 150, 50, 0, 100, 50, 200, 20) |
| Change the Transmission Loss Rate on Pi,j | Delivery Reliability | The Difference in Delivery Reliability Without Damage | Rank |
|---|---|---|---|
| P1,1 | 0.96249018 | −0.00000002 | 6 |
| P1,2 | 0.96248402 | −0.00000618 | 1 |
| P2,1 | 0.96248862 | −0.00000158 | 3 |
| P2,2 | 0.96248959 | −0.00000061 | 5 |
| P3,1 | 0.96248682 | −0.00000338 | 2 |
| P3,2 | 0.96248921 | −0.00000099 | 4 |
Disclaimer/Publisher’s Note: The statements, opinions and data contained in all publications are solely those of the individual author(s) and contributor(s) and not of MDPI and/or the editor(s). MDPI and/or the editor(s) disclaim responsibility for any injury to people or property resulting from any ideas, methods, instructions or products referred to in the content. |
© 2025 by the authors. Licensee MDPI, Basel, Switzerland. This article is an open access article distributed under the terms and conditions of the Creative Commons Attribution (CC BY) license (https://creativecommons.org/licenses/by/4.0/).
Share and Cite
Shih, T.-H.; Lin, Y.-K. Delivery Reliability Assessment for a Multistate Smart-Grid Network with Transmission-Loss Effect. Appl. Sci. 2025, 15, 12876. https://doi.org/10.3390/app152412876
Shih T-H, Lin Y-K. Delivery Reliability Assessment for a Multistate Smart-Grid Network with Transmission-Loss Effect. Applied Sciences. 2025; 15(24):12876. https://doi.org/10.3390/app152412876
Chicago/Turabian StyleShih, Ting-Hau, and Yi-Kuei Lin. 2025. "Delivery Reliability Assessment for a Multistate Smart-Grid Network with Transmission-Loss Effect" Applied Sciences 15, no. 24: 12876. https://doi.org/10.3390/app152412876
APA StyleShih, T.-H., & Lin, Y.-K. (2025). Delivery Reliability Assessment for a Multistate Smart-Grid Network with Transmission-Loss Effect. Applied Sciences, 15(24), 12876. https://doi.org/10.3390/app152412876

