A Review of Anomaly Detection in Spacecraft Telemetry Data
Abstract
1. Introduction
- High data volume: Spacecraft generate large time series telemetry data volumes with high dimensionality and complex relations between telemetry parameters, up to several terabytes of data per day. This high data volume poses significant challenges and difficulties for anomaly detection.
- Complex multivariate data: Spacecraft telemetry data often include noisy and heterogeneous outputs produced by various system components. Some of them are discrete such as the switching status, while the others are continuous, e.g., temperature and radiation. These differences can reduce the performance of anomaly detection methods.
- Lack of ground truth: Anomaly detection methods are hindered by the scarcity of labeled anomalies, as such ground truth is needed both for supervised learning approaches and also for performance evaluation. The absence of labeled anomalies for the validation can be solved by using semi-supervised or unsupervised methods.
- Need for domain expertise: Expert knowledge of spacecraft subsystems and components is often required when analyzing telemetry data, in particular to label anomalies or analyze the performance of the anomaly detection methods.
- Real-time processing capabilities: Given that it is impossible for domain experts to manually monitor thousands of telemetry channels to identify anomalies, automatic techniques which can detect such anomalies in real time are needed. In certain cases, it is desirable to deploy anomaly detection techniques on onboard computers to ensure that issues are detected as quickly as possible.
- Accuracy: Information was extracted from reliable and well-known sources (peer-reviewed journals, books, official websites, etc.) based on proven facts.
- Authority: The authors of the selected papers are affiliated with a reputable university or organization in the subject field.
- Objectivity: The presented results are based on well-defined methodologies and accurate experimental studies.
- Currency: This survey presents an overview of the recent literature in the field of anomaly detection of spacecraft telemetry systems.
- Coverage: Our work provides in-depth coverage of the various methods and schemes used to handle the spacecraft anomaly detection issue.
- We review the existing literature and present a detailed taxonomy of the different approaches and strategies addressing the anomaly detection problem in spacecraft telemetry data.
- We introduce the different types of anomalies in spacecraft telemetry data and describe benchmark datasets and evaluation metrics explored in this field. This allows us to perform a fair comparison among anomaly detection methods.
- We compare and assess the performance of the different methodologies for the problem of anomaly detection in spacecraft telemetry data. The results provide researchers and practitioners an overall and comprehensive vision.
2. Anomaly Detection in Spacecraft Telemetry Data
2.1. Anomaly Detection
2.2. Types of Anomalies
- Point anomalies: A point anomaly is an individual data instance which stands out from the expected pattern, range, or norm. For this type of anomaly, temporal information is irrelevant. Therefore, it is considered the easiest to detect.
- Collective anomalies: A collective anomaly, also called group anomaly, corresponds to a sequence of values which differ significantly from the rest of the data.
- Contextual anomalies: An individual data instance or a sequence of values considered as anomalous in a specific context. This means that observing the same value or sequence of values through different contexts will not always give us an indication of anomalous behavior.
3. State of the Art Anomaly Detection for Spacecraft Telemetry Data
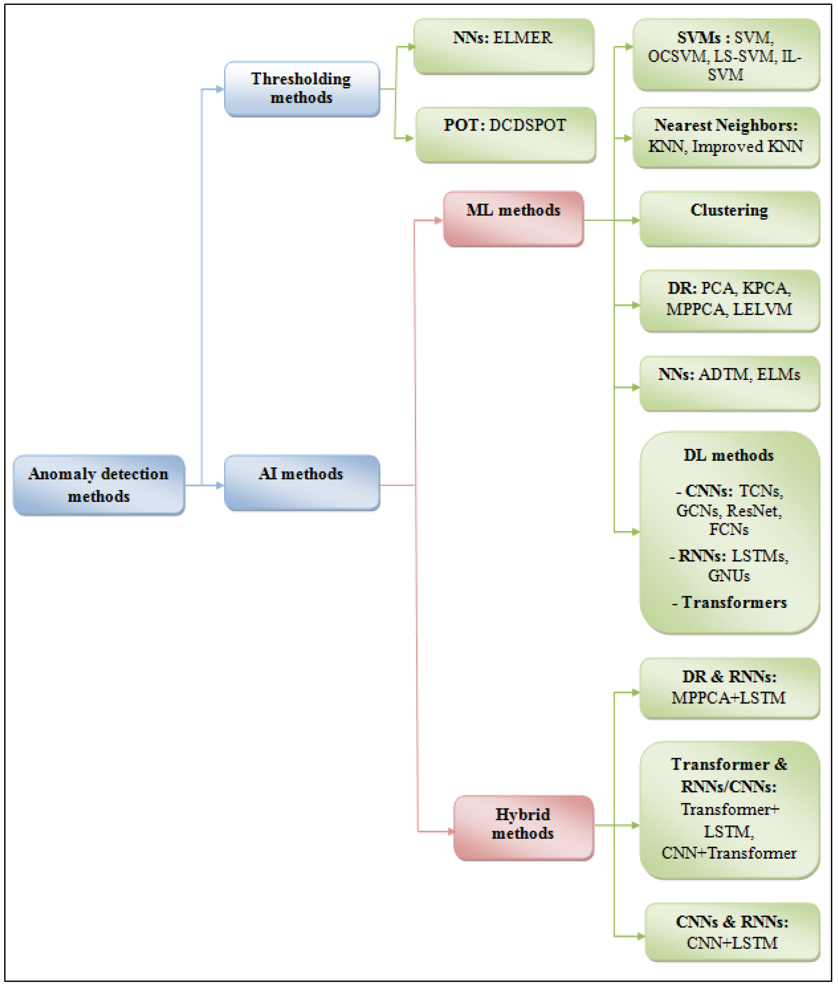
3.1. Thresholding Methods
3.2. Artificial Intelligence Methods
3.2.1. Machine Learning Methods
3.2.2. Deep Learning Methods
3.2.3. Hybrid Models
3.2.4. Computational Efficiency
4. Datasets and Performance Evaluation Indices
4.1. Datasets
- ESA datasets: ESA benchmark datasets such as Sentinel-1 [36] and OPS-SAT [26,40] were tested with several numbers of ML and DL algorithms for anomaly detection. The ESA Sentinel-1 dataset contains data from 10 channels, while OPS-SAT includes data from 9 channels. In [9], another ESA database, collected from the XMM-Newton orbit, was explored to detect anomalous behavior in space operations using OOL alarms. The XMM-Newton dataset contains around 2000 housekeeping telemetry parameters.
- NASA SMAP/MSL datasets: The Soil Moisture Active Passive (SMAP) satellite and Mars Science Laboratory (MSL) rover data are the most commonly used telemetry datasets [3,7,8,20,29,30,31,32,64] in spacecraft anomaly detection due to dataset availability. The SMAP and MSL are very different missions. The SMAP collects information about the moisture level within the first five centimeters of soil to obtain a better understanding of the carbon and water cycle, while the MSL was designed to study the potential habitability in the Red Planet in the past and present environments. The two data missions were published by the NASA Jet Propulsion Laboratory. They contain 81 channels of telemetry data. The SMAP/MSL data consist of 496,444 telemetry values associated with 105 anomaly sequences. Anomaly measurements present only 16.12% of the total samples. They contain about 75387 anomalous samples. Proportionally, 59% of anomalous data correspond to point anomalies and 41% to contextual abnormalities.
- JAXA datasets: Some approaches in the literature were designed for different JAXA missions. For example, the authors in [21,47,50] have studied the efficiency of DR methods on the EPS of different JAXA satellites such as the Mission Demonstration Satellite 1 (MDS-1) and Data Relay Transponder Satellite (DRTS). In [39], a clustering approach was implemented on a telemetry data acquired by Small Demonstration Satellite 4 (SDS-4) using onboard software by the JAXA satellite.
- Other telemetry datasets: Other spacecraft telemetry datasets such as KOMPSAT-2 [62], the Power System of a Rocket (PSR) [60], and Tianping-2B [45] have been used to study telemetry anomaly detection approaches. For example, KOMPSAT-2 was used to assess the performance of combining the LSTM and MPPCA algorithms in detecting anomalous events. A more advanced LSTM variant was applied to Tianping-2B, where the authors developed an anomaly detection method based on GANs. The work proposed in [60] presents the performance of clustering method to a power system of a rocket satellite.
4.2. Evaluation Indices
5. Discussion
- Detect complex types of anomalies: Spacecraft data missions represent uneven degrees of difficulty when it comes to anomaly detection. It is typically hard to predict complex types of anomalies such as sequential and contextual anomalies with limited training data and a wide variety of patterns. This can explain the lower performance for some missions like the MSL [20,22,36] and OPS-SAT [26,40].
- Small number of public datasets available: For several reasons (in particular confidential ones), most of the studies chose to do not publish the explored dataset or any significant details about them. This prevents being able to compare and assess the different anomaly identification methodologies’ performances in a fair way and limits our ability to identify the most optimal method.
- Limited availability of labeled anomaly data: The use of semi-supervised or unsupervised methods could be a good solution to solve the problem of lack of ground truth in anomaly detection datasets. However, they still give a lower performance compared to supervised algorithms [40].
- Real time processing: One major challenge in detecting anomalies in spacecraft telemetry data is monitoring channels in near real time to avoid or mitigate a system failure. Early anomaly detection is valuable, but reliable solutions for real-time anomaly detection do not yet exist in the literature.
- On-board processing limitations: Ideally, anomalies should be detected and processed onboard the spacecraft, but this means the model needs to run on the spacecraft computer system, and this brings issues with regard to computational complexity and possible issues with retraining.
- Downlinking issue: Mission details, including telemetry data, are periodically transmitted by spacecraft to ground operators on Earth for analysis. Downlinking is the process of transmitting data from the spacecraft to Earth [69]. The link budget, or the amount of data that can be downlinked, is a constraint on every space mission. Even though the link budget is usually developed for every satellite mission during the planning stage, there are several factors that can affect the link and cause signal attenuation [70]. Therefore, it is not possible to downlink all data, and they may be lost, which consequently affects the anomaly detection performance if such anomaly detection is not done onboard.
6. Conclusions
Author Contributions
Funding
Data Availability Statement
Acknowledgments
Conflicts of Interest
References
- Hassrizal, H.B.; Rossiter, J.A. A survey of control strategies for spacecraft attitude and orientation. In Proceedings of the 2016 UKACC 11th International Conference on Control (CONTROL), Belfast, UK, 31 August–2 September 2016; pp. 1–6. [Google Scholar] [CrossRef]
- Tang, X.; Yung, K.L.; Hu, B. Chapter 10—Reliability and health management of spacecraft. In Aerospace Engineering, IoT and Spacecraft Informatics; Yung, K.L., Andrew, W.H.I., Xhafa, F., Tseng., K.K., Eds.; Elsevier: Amsterdam, The Netherlands, 2022; pp. 307–335. [Google Scholar] [CrossRef]
- Cheng, Y.; Ying, G.; Jingyan, W.; Xiao, X. Research on Spacecraft Fault Diagnosis and Recovery Architecture. J. Phys. Conf. Ser. 2024, 2762, 012064. [Google Scholar] [CrossRef]
- Landis, G.A.; Bailey, S.G.; Renee, T. Causes of Power-Related Satellite Failures. In Proceedings of the 2006 IEEE 4th World Conference on Photovoltaic Energy Conference, Waikoloa, HI, USA, 7–12 May 2006; pp. 1943–1945. [Google Scholar] [CrossRef]
- He, J.; Cheng, Z.; Guo, B. Anomaly Detection in Satellite Telemetry Data Using a Sparse Feature-Based Method. Sensors 2022, 22, 6358. [Google Scholar] [CrossRef]
- Yang, K.; Wang, Y.; Han, X.; Cheng, Y.; Guo, L.; Gong, J. Unsupervised Anomaly Detection for Time Series Data of Spacecraft Using Multi-Task Learning. Appl. Sci. 2022, 12, 6296. [Google Scholar] [CrossRef]
- Liu, L.; Tian, L.; Kang, Z.; Wan, T. Spacecraft anomaly detection with attention temporal convolution networks. Neural Comput. Appl. 2023, 35, 9753–9761. [Google Scholar] [CrossRef]
- Lakey, D.; Schlippe, T. A Comparison of Deep Learning Architectures for Spacecraft Anomaly Detection. In Proceedings of the 2024 IEEE Aerospace Conference, Big Sky, MT, USA, 2–9 March 2024; IEEE: Piscataway, NJ, USA; pp. 1–11. [Google Scholar] [CrossRef]
- Martínez-Heras, J.; Donati, A. Enhanced Telemetry Monitoring with Novelty Detection. AI Mag. 2014, 35, 37–46. [Google Scholar]
- Cuéllar, S.; Santos, M.; Alonso, F.; Fabregas, E.; Farias, G. Explainable anomaly detection in spacecraft telemetry. Eng. Appl. Artif. Intell. 2024, 133, 108083. [Google Scholar] [CrossRef]
- Peng, X.; Pang, J.; Peng, Y.; Liu, D. Review on anomaly detection of spacecraft telemetry data. Chin. J. Sci. Instrum. 2016, 37, 1929–1945. [Google Scholar]
- CCAC_Library. Evaluating Internet Resources. Available online: https://libguides.ccac.edu/ld.php?content_id=4990350 (accessed on 20 February 2024).
- Zamanzadeh Darban, Z.; Webb, G.I.; Pan, S.; Aggarwal, C.; Salehi, M. Deep Learning for Time Series Anomaly Detection: A Survey. ACM Comput. Surv. 2024, 57, 1–42. [Google Scholar] [CrossRef]
- Chandola, V.; Banerjee, A.; Kumar, V. Anomaly Detection: A Survey. ACM Comput. Surv. 2009, 41, 15. [Google Scholar] [CrossRef]
- Das, T.K.; Adepu, S.; Zhou, J. Anomaly detection in Industrial Control Systems using Logical Analysis of Data. Comput. Secur. 2020, 96, 101935. [Google Scholar] [CrossRef]
- Chatterjee, A.; Ahmed, B.S. IoT anomaly detection methods and applications: A survey. Internet Things 2022, 19, 100568. [Google Scholar] [CrossRef]
- Melnykova, N.; Kulievych, R.; Vycluk, Y.; Melnykova, K.; Melnykov, V. Anomalies Detecting in Medical Metrics Using Machine Learning Tools. Procedia Comput. Sci. 2022, 198, 718–723. [Google Scholar] [CrossRef]
- Diro, A.; Kaisar, S.; Vasilakos, A.V.; Anwar, A.; Nasirian, A.; Olani, G. Anomaly detection for space information networks: A survey of challenges, techniques, and future directions. Comput. Secur. 2024, 139, 103705. [Google Scholar] [CrossRef]
- Wu, J.; Yao, L.; Liu, B.; Ding, Z.; Zhang, L. Combining OC-SVMs With LSTM for Detecting Anomalies in Telemetry Data With Irregular Intervals. IEEE Access 2020, 8, 106648–106659. [Google Scholar] [CrossRef]
- Hundman, K.; Constantinou, V.; Laporte, C.; Colwell, I.; Soderstrom, T. Detecting spacecraft anomalies using lstms and nonparametric dynamic thresholding. In Proceedings of the 24th ACM SIGKDD International Conference on Knowledge Discovery & Data Mining, London, UK, 19–23 August 2018; pp. 387–395. [Google Scholar]
- Pilastre, B.; Boussouf, L.; D’Escrivan, S.; Tourneret, J.Y. Anomaly detection in mixed telemetry data using a sparse representation and dictionary learning. Signal Process. 2020, 168, 107320. [Google Scholar] [CrossRef]
- Baireddy, S.; Desai, S.R.; Mathieson, J.L.; Foster, R.H.; Chan, M.W.; Comer, M.L.; Delp, E.J. Spacecraft Time-Series Anomaly Detection Using Transfer Learning. In Proceedings of the 2021 IEEE/CVF Conference on Computer Vision and Pattern Recognition Workshops (CVPRW), Nashville, TN, USA, 19–25 June 2021; pp. 1951–1960. [Google Scholar] [CrossRef]
- Lakey, D.; Schlippe, T. Anomaly Detection in Spacecraft Telemetry: Forecasting vs. Classification. In Proceedings of the 2024 IEEE Space Computing Conference (SCC), Mountain View, CA, USA, 15–19 July 2024; pp. 17–27. [Google Scholar] [CrossRef]
- Zeng, Z.; Jin, G.; Xu, C.; Chen, S.; Zhang, L. Spacecraft Telemetry Anomaly Detection Based on Parametric Causality and Double-Criteria Drift Streaming Peaks over Threshold. Appl. Sci. 2022, 12, 1803. [Google Scholar] [CrossRef]
- Bieber, M.; Verhagen, W.J.C.; Cosson, F.; Santos, B.F. Generic Diagnostic Framework for Anomaly Detection—Application in Satellite and Spacecraft Systems. Aerospace 2023, 10, 673. [Google Scholar] [CrossRef]
- Ruszczak, B.; Kotowski, K.; Andrzejewski, J.; Musiał, A.; Evans, D.; Zelenevskiy, V.; Bammens, S.; Laurinovics, R.; Nalepa, J. Machine Learning Detects Anomalies in OPS-SAT Telemetry. In Proceedings of the Computational Science—ICCS 2023, Prague, Czech Republic, 3–5 July 2023; Springer: Cham, Switzerland, 2023; pp. 295–306. [Google Scholar]
- Baireddy, S.; Chan, M.W.; Desai, S.R.; Foster, R.H.; Comer, M.L.; Delp, E.J. Spacecraft Time-Series Online Anomaly Detection Using Extreme Learning Machines. In Proceedings of the 2022 IEEE Aerospace Conference (AERO), Big Sky, MT, USA, 5–12 March 2022; pp. 1–9. [Google Scholar] [CrossRef]
- Xiong, L.; Ma, H.D.; Fang, H.Z.; Zou, K.X.; Yi, D.W. Anomaly detection of spacecraft based on least squares support vector machine. In Proceedings of the 2011 Prognostics and System Health Managment Confernece, Shenzhen, China, 24–25 May 2011; pp. 1–6. [Google Scholar] [CrossRef]
- Meng, H.; Zhang, Y.; Li, Y.; Zhao, H. Spacecraft Anomaly Detection via Transformer Reconstruction Error. In Proceedings of the International Conference on Aerospace System Science and Engineering, Toronto, ON, Canada, 30 July–1 August 2019; Jing, Z., Ed.; Springer: Singapore, 2020; pp. 351–362. [Google Scholar]
- Song, Y.; Yu, J.; Tang, D.; Yang, J.; Kong, L.; Li, X. Anomaly Detection in Spacecraft Telemetry Data using Graph Convolution Networks. In Proceedings of the 2022 IEEE International Instrumentation and Measurement Technology Conference (I2MTC), Ottawa, ON, Canada, 16–19 May 2022; pp. 1–6. [Google Scholar] [CrossRef]
- Tuli, S.; Casale, G.; Jennings, N. TranAD: Deep transformer networks for anomaly detection in multivariate time series data. Proc. VLDB Endow. 2022, 15, 1201–1214. [Google Scholar] [CrossRef]
- Meng, H.; Li, Y.; Zhang, Y.; Zhao, H. Spacecraft Anomaly Detection and Relation Visualization via Masked Time Series Modeling. In Proceedings of the 2019 Prognostics and System Health Management Conference (PHM-Qingdao), Qingdao, China, 25–27 October 2019; pp. 1–7. [Google Scholar] [CrossRef]
- Fuertes, S.; Pilastre, B.; D’Escrivan, S. Performance assessment of NOSTRADAMUS & other machine learning-based telemetry monitoring systems on a spacecraft anomalies database. In Proceedings of the 15th International Conference on Space Operations, Marseille, France, 28 May–1 June 2018. [Google Scholar] [CrossRef]
- Fernández, M.M.; Yue, Y.; Weber, R. Telemetry Anomaly Detection System Using Machine Learning to Streamline Mission Operations. In Proceedings of the 2017 6th International Conference on Space Mission Challenges for Information Technology (SMC-IT), Madrid, Spain, 27–29 September 2017; pp. 70–75. [Google Scholar] [CrossRef]
- Nalepa, J.; Myller, M.; Andrzejewski, J.; Benecki, P.; Piechaczek, S.; Kostrzewa, D. Evaluating algorithms for anomaly detection in satellite telemetry data. Acta Astronaut. 2022, 198, 689–701. [Google Scholar] [CrossRef]
- Herrmann, L.; Bieber, M.; Verhagen, W.; Cosson, F.; Santos, B. Unmasking overestimation: A re-evaluation of deep anomaly detection in spacecraft telemetry. CEAS Space J. 2024, 16. [Google Scholar] [CrossRef]
- Gao, Y.; Yang, T.; Xing, N.; Xu, M. Fault detection and diagnosis for spacecraft using principal component analysis and support vector machines. In Proceedings of the 2012 7th IEEE Conference on Industrial Electronics and Applications (ICIEA), Singapore, 18–20 July 2012; pp. 1984–1988. [Google Scholar]
- Li, T.; Comer, M.; Delp, E.; Desai, S.R.; Mathieson, J.L.; Foster, R.H.; Chan, M.W. A Stacked Predictor and Dynamic Thresholding Algorithm for Anomaly Detection in Spacecraft. In Proceedings of the MILCOM 2019—2019 IEEE Military Communications Conference (MILCOM), Norfolk, VA, USA, 12–14 November 2019; pp. 165–170. [Google Scholar] [CrossRef]
- Yairi, T.; Takeishi, N.; Oda, T.; Nakajima, Y.; Nishimura, N.; Takata, N. A Data-Driven Health Monitoring Method for Satellite Housekeeping Data Based on Probabilistic Clustering and Dimensionality Reduction. IEEE Trans. Aerosp. Electron. Syst. 2017, 53, 1384–1401. [Google Scholar] [CrossRef]
- Ruszczak, B.; Kotowski, K.; Evans, D.; Nalepa, J. The OPS-SAT benchmark for detecting anomalies in satellite telemetry. arXiv 2024, arXiv:2407.04730. [Google Scholar] [CrossRef]
- Wang, Y.; Zhang, T.; Hui, J.; Liu, Y. An anomaly detection method for spacecraft solar arrays based on the ILS-SVM model. J. Syst. Eng. Electron. 2023, 34, 515–529. [Google Scholar] [CrossRef]
- Zhao, M.; Chen, J.; Li, Y. A Review of Anomaly Detection Techniques Based on Nearest Neighbor. In Proceedings of the 2018 International Conference on Computer Modeling, Simulation and Algorithm (CMSA 2018), Beijing, China, 22–23 April 2018; Atlantis Press: Dordrecht, The Netherlands, 2018; pp. 290–292. [Google Scholar] [CrossRef]
- Cui, L.; Zhang, Q.; Shi, Y.; Yang, L.; Wang, Y.; Wang, J.; Bai, C. A method for satellite time series anomaly detection based on fast-DTW and improved-KNN. Chin. J. Aeronaut. 2023, 36, 149–159. [Google Scholar] [CrossRef]
- Gao, Y.; Yang, T.; Xu, M.; Xing, N. An Unsupervised Anomaly Detection Approach for Spacecraft Based on Normal Behavior Clustering. In Proceedings of the 2012 Fifth International Conference on Intelligent Computation Technology and Automation, Zhangjiajie, China, 12–14 January 2012; pp. 478–481. [Google Scholar] [CrossRef]
- Jin, X.; Wang, H.; Jin, Z. Anomaly detection of satellite telemetry data based on extended dominant sets clustering. J. Phys. Conf. Ser. 2023, 2489, 012036. [Google Scholar] [CrossRef]
- Wang, C.; Wang, H.; Jin, Z. Pico-satellite telemetry anomaly detection through clustering. J. Harbin Inst. Technol. 2018, 50, 110–116. [Google Scholar]
- Yairi, T.; Inui, M.; Yoshiki, A.; Kawahara, Y.; Takata, N. Spacecraft telemetry data monitoring by dimensionality reduction techniques. In Proceedings of the SICE Annual Conference 2010, Taipei, Taiwan, 18–21 August 2010; pp. 1230–1234. [Google Scholar]
- Fujimaki, R.; Yairi, T.; Machida, K. An approach to spacecraft anomaly detection problem using kernel feature space. In Proceedings of the Eleventh ACM SIGKDD International Conference on Knowledge Discovery in Data Mining, Chicago, IL, USA, 21–24 August 2005; KDD ’05. pp. 401–410. [Google Scholar] [CrossRef]
- Bingqing, F.; Shaolin, H.; Chuan, L.; Yangfan, M. Anomaly detection of spacecraft attitude control system based on principal component analysis. In Proceedings of the 2017 29th Chinese Control And Decision Conference (CCDC), Chongqing, China, 28–30 May 2017; pp. 1220–1225. [Google Scholar] [CrossRef]
- Tagawa, T.; Yairi, T.; Takata, N.; Yamaguchi, Y. Data monitoring of spacecraft using mixture probabilistic principal component analysis and hidden Semi-Markov models. In Proceedings of the 3rd International Conference on Data Mining and Intelligent Information Technology Applications, Macao, China, 24–26 October 2011; pp. 141–144. [Google Scholar]
- Bernard, D.; Doyle, R.; Riedel, E.; Rouquette, N.; Wyatt, J.; Lowry, M.; Nayak, P. Autonomy and software technology on NASA’s Deep Space One. IEEE Intell. Syst. Their Appl. 1999, 14, 10–15. [Google Scholar] [CrossRef]
- Ramachandran, S.; Rosengarten, M.; Belardi, C. Semi-Supervised Machine Learning for Spacecraft Anomaly Detection & Diagnosis. In Proceedings of the 2020 IEEE Aerospace Conference, Big Sky, MT, USA, 7–14 March 2020; pp. 1–10. [Google Scholar] [CrossRef]
- Hu, Z.; Liu, Y.; Lyu, W.; Miao, Q.; Tang, Y.; Zhang, Y. Research on Spacecraft Anomaly Detection Method Based on Transformer. In Proceedings of the 2023 CAA Symposium on Fault Detection, Supervision and Safety for Technical Processes (SAFEPROCESS), Yibin, China, 22–24 September 2023; pp. 1–5. [Google Scholar] [CrossRef]
- Wang, Y.; Wu, Y.; Yang, Q.; Zhang, J. Anomaly Detection of Spacecraft Telemetry Data Using Temporal Convolution Network. In Proceedings of the 2021 IEEE International Instrumentation and Measurement Technology Conference (I2MTC), Glasgow, UK, 17–20 May 2021; pp. 1–5. [Google Scholar] [CrossRef]
- Kiprit, G.N.; Koch, A.; Petry, M.; Werner, M. Graph Neural Networks for Anomaly Detection in Spacecraft. In Proceedings of the first joint European Space Agency SPAICE Conference/IAA Conference on AI in and for Space, European Centre for Space Applications and Telecommunications (ECSAT), Didcot, UK, 17–19 September 2024. [Google Scholar]
- Xiang, G.; Lin, R. Robust Anomaly Detection for Multivariate Data of Spacecraft Through Recurrent Neural Networks and Extreme Value Theory. IEEE Access 2021, 9, 167447–167457. [Google Scholar] [CrossRef]
- Chen, S.; Jin, G.; Ma, X. Detection and analysis of real-time anomalies in large-scale complex system. Measurement 2021, 184, 109929. [Google Scholar] [CrossRef]
- Yang, L.; Ma, Y.; Zeng, F.; Peng, X.; Liu, D. Improved deep learning based telemetry data anomaly detection to enhance spacecraft operation reliability. Microelectron. Reliab. 2021, 126, 114311. [Google Scholar] [CrossRef]
- Chen, J.; Pi, D.; Wu, Z.; Zhao, X.; Pan, Y.; Zhang, Q. Imbalanced satellite telemetry data anomaly detection model based on Bayesian LSTM. Acta Astronaut. 2021, 180, 232–242. [Google Scholar] [CrossRef]
- Yu, J.; Song, Y.; Tang, D.; Han, D.; Dai, J. Telemetry Data-Based Spacecraft Anomaly Detection With Spatial–Temporal Generative Adversarial Networks. IEEE Trans. Instrum. Meas. 2021, 70, 1–9. [Google Scholar] [CrossRef]
- Liu, J.; Li, Q.; An, S.; Ezard, B.; Li, L. EdgeConvFormer: Dynamic Graph CNN and Transformer based Anomaly Detection in Multivariate Time Series. arXiv 2023, arXiv:2312.01729. [Google Scholar]
- Tariq, S.; Lee, S.; Shin, Y.; Lee, M.S.; Jung, O.; Chung, D.; Woo, S.S. Detecting Anomalies in Space using Multivariate Convolutional LSTM with Mixtures of Probabilistic PCA. In Proceedings of the 25th ACM SIGKDD International Conference on Knowledge Discovery & Data Mining, Anchorage, AK, USA, 4–8 August 2019; KDD ’19. pp. 2123–2133. [Google Scholar] [CrossRef]
- Jiang, S.; Jiang, Y.; Wang, Y.; Zhang, X.; Zhang, Z. Anomaly Detection in Spacecraft Telemetry Data Based on Transformer-LSTM. In Proceedings of the 2023 International Conference on Intelligent Communication and Networking (ICN), Changzhou, China, 10–12 November 2023; pp. 271–276. [Google Scholar] [CrossRef]
- Yu, B.; Yu, Y.; Xu, J.; Xiang, G.; Yang, Z. MAG: A Novel Approach for Effective Anomaly Detection in Spacecraft Telemetry Data. IEEE Trans. Ind. Inform. 2024, 20, 3891–3899. [Google Scholar] [CrossRef]
- Bogdan, R. OPSSAT-AD—Anomaly Detection Dataset for Satellite Telemetry. Available online: https://zenodo.org/records/12588359 (accessed on 15 October 2024).
- NASA. NASA Anomaly Detection Dataset SMAP & MSL. Available online: https://www.kaggle.com/datasets/patrickfleith/nasa-anomaly-detection-dataset-smap-msl (accessed on 31 October 2024).
- Chensiya. Public_Data. Available online: https://github.com/chensiya/public_data (accessed on 31 October 2024).
- Ahmad, S.; Lavin, A.; Purdy, S.; Agha, Z. Unsupervised real-time anomaly detection for streaming data. Neurocomputing 2017, 262, 134–147. [Google Scholar] [CrossRef]
- Murphy, J.; Ward, J.E.; Mac Namee, B. An Overview of Machine Learning Techniques for Onboard Anomaly Detection in Satellite Telemetry. In Proceedings of the 2023 European Data Handling & Data Processing Conference (EDHPC), Juan Les Pins, France, 2–6 October 2023; pp. 1–6. [Google Scholar] [CrossRef]
- Gongora-Torres, J.M.; Vargas-Rosales, C.; Aragón-Zavala, A.; Villalpando-Hernandez, R. Link Budget Analysis for LEO Satellites Based on the Statistics of the Elevation Angle. IEEE Access 2022, 10, 14518–14528. [Google Scholar] [CrossRef]
- Hou, Y.; Li, H.; Wang, Y.; Wang, L.; Xu, Z. Satellite Anomaly Detection based on Improved Transformer Method. In Proceedings of the 2023 24st Asia-Pacific Network Operations and Management Symposium (APNOMS), Sejong, Republic of Korea, 6–8 September 2023; pp. 322–325. [Google Scholar]
- Guo, G.; Hu, T.; Zhou, T.; Li, H.; Liu, Y. Contrastive Learning with Prototype-Based Negative Mixing for Satellite Telemetry Anomaly Detection. Sensors 2023, 23, 4723. [Google Scholar] [CrossRef]
- Nalepa, J.; Andrzejewski, J.; Ruszczak, B.; Kotowski, K.; Musiał, A.; Evans, D.; Zelenevskiy, V.; Bammens, S.; Laurinovičs, R. Towards on-board anomaly detection in telemetry data using deep learning. In Proceedings of the 8th International Workshop On On-Board Payload Data Compression (OBPDC 2022), Athens, Greece, 28–30 September 2022. [Google Scholar]
- Iwana, B.K.; Uchida, S. An empirical survey of data augmentation for time series classification with neural networks. PLoS ONE 2021, 16, e0254841. [Google Scholar] [CrossRef]
- Cognettaa, S.; Ciancarellia, C.; Coralloa, F.; Mariottia, E.; Leboffea, A. Spacecraft On-board Anomaly Detection: Computational constrained Machine Learning approaches. In Proceedings of the 17th International Conference on Space Operations, Dubai, United Arab Emirates, 6–10 March 2023; pp. 1–15. [Google Scholar]
- Thiruloga, S.V.; Kukkala, V.K.; Pasricha, S. TENET: Temporal CNN with Attention for Anomaly Detection in Automotive Cyber-Physical Systems. In Proceedings of the 27th Asia and South Pacific Design Automation Conference, Taipei, Taiwan, 17–20 January 2022; IEEE Press: Piscataway, NJ, USA, 2022. ASPDAC’22. pp. 326–331. [Google Scholar] [CrossRef]
- Kricheff, S.; Maxwell, E.; Plaks, C.; Simon, M. An Explainable Machine Learning Approach for Anomaly Detection in Satellite Telemetry Data. In Proceedings of the 2024 IEEE Aerospace Conference, Big Sky, MT, USA, 2–9 March 2024; pp. 1–14. [Google Scholar] [CrossRef]
- Vercruyssen, V.; Meert, W.; Davis, J. Transfer Learning for Time Series Anomaly Detection. In Proceedings of the IAL@PKDD/ECML, Skopje, Macedonia, 18 September 2017. [Google Scholar]
- Yan, P.; Abdulkadir, A.; Luley, P.P.; Rosenthal, M.; Schatte, G.A.; Grewe, B.F.; Stadelmann, T. A Comprehensive Survey of Deep Transfer Learning for Anomaly Detection in Industrial Time Series: Methods, Applications, and Directions. IEEE Access 2024, 12, 3768–3789. [Google Scholar] [CrossRef]
- Lunga, D.; Gerrand, J.; Yang, L.; Layton, C.; Stewart, R. Apache Spark Accelerated Deep Learning Inference for Large Scale Satellite Image Analytics. IEEE J. Sel. Top. Appl. Earth Obs. Remote Sens. 2020, 13, 271–283. [Google Scholar] [CrossRef]
- Wang, H.; Yu, J.; Tang, D.; Han, D.; Tian, L.; Dai, J. Mining diagnostic knowledge from spacecraft data based on Spark cluster. In Proceedings of the 2020 15th IEEE Conference on Industrial Electronics and Applications (ICIEA), Kristiansand, Norway, 9–13 November 2020; pp. 1762–1767. [Google Scholar] [CrossRef]
- Paul Davidson, G. Technical Review of Apache Flink For Big Data. Int. J. Aquat. Sci. 2021, 12, 3340–3346. [Google Scholar]
- Wang, Y.; Cao, Y.; Wang, F.Y. Anomaly Detection in Digital Twin Model. In Proceedings of the 2021 IEEE 1st International Conference on Digital Twins and Parallel Intelligence (DTPI), Beijing, China, 15 July–15 August 2021; pp. 208–211. [Google Scholar] [CrossRef]
- Nalepa, J.; Andrzejewski, J.; Myller, M.; Kiesbye, J.; Messmann, D.; Koch, J.; Kostrzewa, D. Building and verifying end-to-end deep learning engines to detect anomalies in spacecraft telemetry using satellite digital twins. In Proceedings of the IAC 2022 Congress Proceedings, 73rd International Astronautical Congress (IAC), Paris, France, 18 September 2022. [Google Scholar]


| Method(s) | Dataset(s) | Anomaly Type(s) | Metric(s) | Benefit(s) and Limit(s) |
|---|---|---|---|---|
| Thresholding [9,24] | - ESA XMM-Newton - Military communication satellite | Sequential anomaly | - Precision - Recall - score - Graphic presentations | + Simple to use + Easy to understand - Not sufficient for the complex spacecraft systems with a several numbers of sensors - Requires engineering effort - Requires amount of tuning |
| SVM [26,37,38], OCSVM [39], LS-SVM [28], ILS-SVM [41] | - NASA SMAP/MSL - ESA OPS-SAT | - Point - Contextual - Collective | - Accuracy - Precision - Recall - score - Time | + Capture complex non-linear relationships between features. + Manage with dataset with limited or no labeled anomalies. - Issues with large datasets and high-dimensional spaces. |
| Nearest neighbors: KNN [10,26], Improved KNN [43] | - ESA OPS-SAT - ADAPT-Lite EPS | — | - Accuracy - Precision - Recall - score - Mirco- score | + High accuracy - Poor effect when the sample set has uneven distribution. - Long calculation time for large sample dataset. |
| Clustering approaches [39,44,45,46] | - Tianping-2B - JAXA: SDS-4 | — | - AUC - False positive rate - Accuracy | + Little a priori knowledge + Low construction cost - Unable to detect anomaly in local areas |
| PCA [48,49], KPCA [48], MPPCA [50], LELVM [47] | - JAXA: EPS - KOMPSAT-2 | — | - Reconstruction error - Time | + Process high-dimensional datasets + Monitor multi-variable statistics - Parameter tuning issues |
| ELMER [37], ADTM [52], ELMs [27] | - LabSat - NASA SMAP/MSL | — | - Minimum Quantization Error (MQE) - Mean Square Error (RMSE) - Precision - Recall | + Reduce false positives + Reduce computation time + Detect known and unknown anomalies |
| CNNs: TCNs [7,54], GCNs [30,55], ResNet, and FCNs [7] | - NASA SMAP/MSL | - Point - Contextual - Collective | - Precision - Recall - score - TPR - FPR - Accuracy - Time | + High performance in capturing spatial patterns + Able to model high dimensionality and complex correlation among variables + Low false detection rate + Computational efficiency |
| RNNs: LSTMs [20,22,57,58], GNUs [8,56,60] | - NASA SMAP/MSL - Power System of a Rocket (PSR) | - Point - Contextual - Collective | - Precision - Recall - score | + High detection performance + Process multiple channels + Perform very well with short sequences + Capture temporal anomalies + Low false positive rates |
| Transformers [29,31,32,53] | - NASA SMAP/MSL - Numenta Anomaly Benchmark (NAB) - HexagonML (UCR) - MIT-BIH Supraventricular Arrhythmia Database (MBA) - Secure Water Treatment (SWaT) - Water Distribution (WADI) - Server Machine Dataset (SMD) - Multi-Source Distributed System (MSDS) | - Point - Contextual - Collective | - Precision - Recall - score - ROC - AUC | + Reduced consumption time compared to LSTMs and GNUs + Process length sequences better than CNNs and RNNs + Suitable for intercorrelated anomalies + Early anomaly detection - Require significant computational resources |
| Approach | Precision (%) | Recall (%) |
|---|---|---|
| LSTM [20] | 87.5 | 80.0 |
| LSTM + transfer learning [22] | 79.4 | 83.5 |
| Attention TCN [7] | 94.74 | 94.17 |
| ResNet [8] | 80.76 | 58.87 |
| FCN [8] | 69.31 | 58.09 |
| ELMs [27] | 76.4 | 77.9 |
| SVM [38] | 84.1 | 85.7 |
| Bi-Transformer [32] | 85.4.0 | 72.4 |
| TranAD [31] | 85.40 | 99.99 |
| GCN [30] | 94.86 | 99.59 |
| GNU [56] | 89.2 | 89.6 |
| GRU + VAE [60] | 81.41 | 94.46 |
| LSTM + GAN [60] | 90.28 | 92.45 |
| LSTM + multi-scale strategy [55] | 87.37 | 86.54 |
| Approach | Computational Environment | Training Time (s) | Inference Time (s) |
|---|---|---|---|
| LSTM + transfer learning [22] | — | 71.45 | — |
| ResNet [8] | Virtual machine equipped with 8 CPU cores: Intel | 135 | — |
| FCN [8] | Xeon Platinum 8260 CPU @ 2.40 GHz and 16 GB of RAM | 555 | — |
| Bi-Transformer [32] | — | 109.75 | — |
| TranAD [31] | — | 0.66 | — |
| GRU + VAE [60] | Huawei G5500 Linux server with NVIDIA Tesla V100 | — | 0.013345 |
| LSTM + GAN [60] | GPU | — | 0.01085 |
| Source | Type and Format | Nbr of Values | Nbr of Channels | Nbr of Parameters | Nbr of Anomalies | Approach(es) |
|---|---|---|---|---|---|---|
| Synthetic datasets | ||||||
| Unknown | 5635 | — | — | 224 | Clustering [45] | |
| Simulated datasets | ||||||
| Solid state power amplifier | — | — | 4 parameters: + Temperatures + Currents1 + Currents2 + Voltages | — | TCN, LSTM [54] | |
| Control subsystem data of an actual in-orbit satellite | 25,000 | — | 12 | — | SVM, NN [37] | |
| Real datasets | ||||||
| ESA Sentinel-1 | Multi-variate time series | 146,887 | 10 | — | 7 | PCA, KNN, OCSVM, LSTM [36] |
| ESA OPS-SAT [65] | Univariate time series | 303,493 | 9 | - 3 parameters of magnetometer - 6 parameters of photo diode | 445 | SVM, KNN [26]; KNN, PCA, OCSVM [40] |
| ESA XMM-Newton | Multi-variate time series | — | — | 2000 | — | OOL [9] |
| NASA SMAP/MSL [66] | Multi-variate time series | 496,444 | 81 | 80 | 105 | LSTM [20]; LSTM + transfer learning [22]; Attention TCN [7]; ResNet, FCN [8]; KNN [10]; ELMs [27]; SVM [38]; Transformers [29,31,32]; GCN [30]; GRU [56]; GRU+VAE, LSTM+GAN [60]; GNN-DTAN [55] LSTM+multi-scale strategy [58] |
| JAXA SDS-4 | Multi-variate time series | — | — | 445 parameters of: - Attitude Control Subsys (ACS) - Electrical Power Subsys (EPS) - Thermal Control Subsys (TCS) - Command and Data Handling Subsys Transmitter - Receiver Subsys (TRX) | — | Clustering, OCSVM [39] |
| JAXA EPS: MDS-1 | Multi-variate time series | — | — | — | — | MPPCA [50] |
| JAXA EPS: DRTS | Multi-variate time series | — | — | — | — | MPCA [50] |
| JAXA EPS | Multi-variate time series | 3900 | — | 120 | — | PCA, KPCA, MPPCA, LELVM [47] |
| China Academy of Launch Vehicle Technology: PSR | Multi-variate time series | 27,928 | 1 | 19 | — | GRU + VAE, LSTM + GAN [60] |
| China Aerospace Science and Technology Corporation (CASC): Tianping-2B | Multi-variate time series | 21,010 | — | Magnetometer parameters | — | Clustering [45] |
| ADAPT-Lite EPS | Multi-variate time series | — | — | — | — | Improved KNN [43] |
| LabSat | Multi-variate time series | — | — | — | — | NN [52] |
| Korea Aerospace Research Institute: KOMPSAT-2 | Multi-variate time series | 22,028,183 | — | — | 15 | LSTM, LSTM + MPPCA, OCSVM [62] |
| Military communication satellite | Multi-variate time series | 67,968 | — | 20 | — | Thresholding [24] |
| Anonymized in-orbit spacecraft | Multi-variate time series | — | — | — | — | LS-SVM [28] |
| Anonymized power subsystem of in-orbit satellite | Univariate time series | — | 6 | — | — | KNN [44] |
| Anonymized attitude control system of in-orbit satellite | Multi-variate time series | 5000 | — | 14 | — | PCA [49] |
| Real telemetry system of in-orbit satellite [67] | Multi-variate time series | — | 20 | — | — | CF-LSTM [57] |
Disclaimer/Publisher’s Note: The statements, opinions and data contained in all publications are solely those of the individual author(s) and contributor(s) and not of MDPI and/or the editor(s). MDPI and/or the editor(s) disclaim responsibility for any injury to people or property resulting from any ideas, methods, instructions or products referred to in the content. |
© 2025 by the authors. Licensee MDPI, Basel, Switzerland. This article is an open access article distributed under the terms and conditions of the Creative Commons Attribution (CC BY) license (https://creativecommons.org/licenses/by/4.0/).
Share and Cite
Fejjari, A.; Delavault, A.; Camilleri, R.; Valentino, G. A Review of Anomaly Detection in Spacecraft Telemetry Data. Appl. Sci. 2025, 15, 5653. https://doi.org/10.3390/app15105653
Fejjari A, Delavault A, Camilleri R, Valentino G. A Review of Anomaly Detection in Spacecraft Telemetry Data. Applied Sciences. 2025; 15(10):5653. https://doi.org/10.3390/app15105653
Chicago/Turabian StyleFejjari, Asma, Alexis Delavault, Robert Camilleri, and Gianluca Valentino. 2025. "A Review of Anomaly Detection in Spacecraft Telemetry Data" Applied Sciences 15, no. 10: 5653. https://doi.org/10.3390/app15105653
APA StyleFejjari, A., Delavault, A., Camilleri, R., & Valentino, G. (2025). A Review of Anomaly Detection in Spacecraft Telemetry Data. Applied Sciences, 15(10), 5653. https://doi.org/10.3390/app15105653

