Coordinated Multimodal Transportation Infrastructure Planning in Megacities: An Agent-AI-Discrete Network Design Problem Approach Based on Chat-GPT
Abstract
1. Introduction
2. Literature Review
3. Method
3.1. Part One: CNDP
3.2. Part One: DNDP
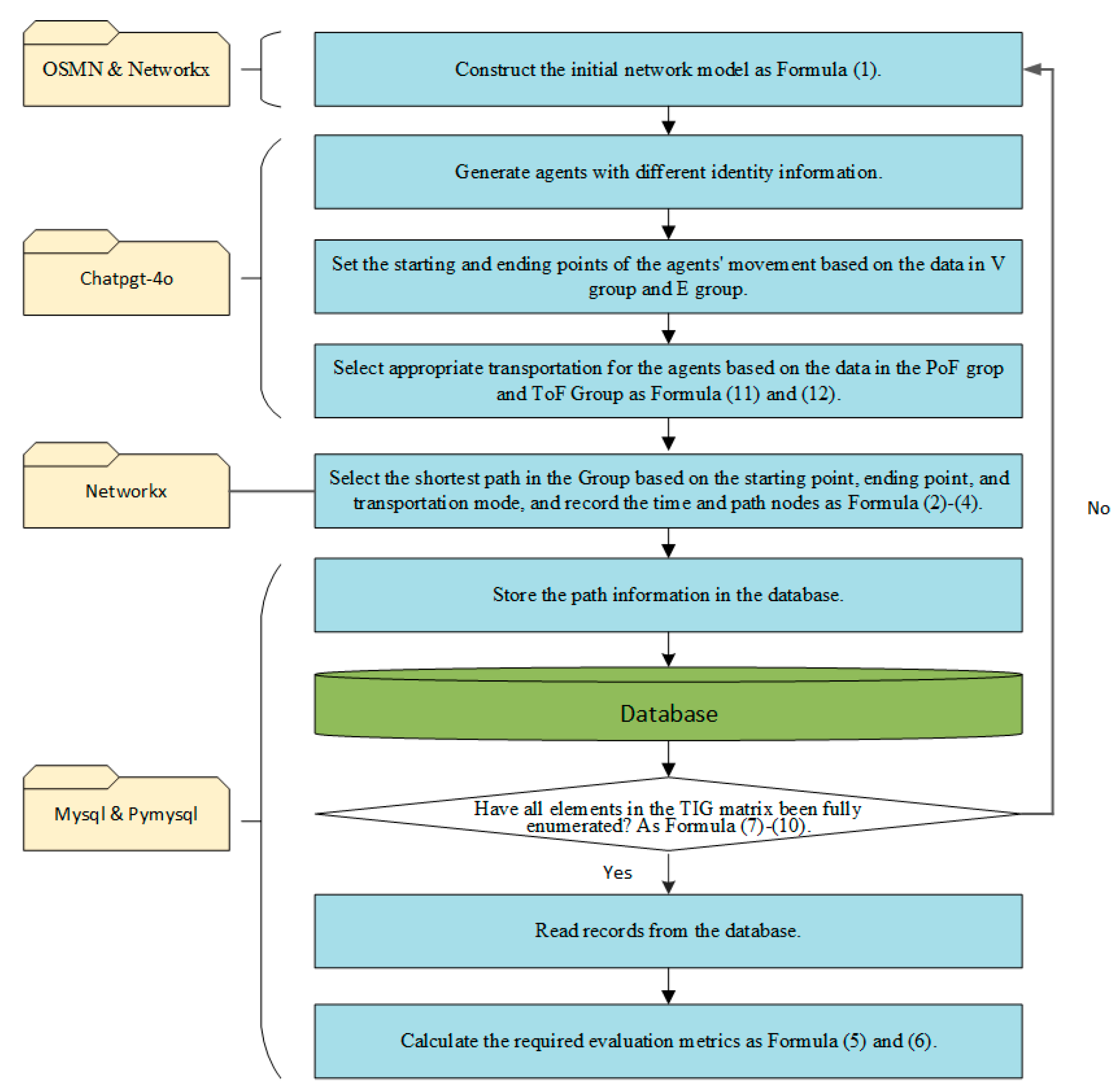
3.3. Part Three: AA-DNDP
4. Empirical Research
- Present the current situation regarding transportation infrastructure in Chongqing, and draw a map of the current situation regarding transportation infrastructure.
- Combined with the relevant planning contents of the Chongqing Municipality, the construction sequence of transportation infrastructure under traditional planning is obtained, including the planned transportation infrastructure and construction priorities, laying the foundation for subsequent research.
- According to the results obtained in the third step, different construction priorities are proposed for the planned transportation infrastructure in the traditional transportation infrastructure planning using the AA-DNDP method.
- Compare the influence of the efficiency of the transportation infrastructure network of the two implementation sequences on the efficiency of transportation infrastructure in Chongqing, and obtain the optimal construction sequence of the efficiency of transportation infrastructure in Chongqing.
4.1. Basic Condition of Transportation Infrastructure in Chongqing
4.2. Chongqing’s Transportation Infrastructure Planning Based on the Traditional Planning Method
4.3. Chongqing’s Transportation Infrastructure Planning Based on the Coordinate Planning Method
4.3.1. Construction of the Network Model
4.3.2. Compilation of the Computation Program
4.3.3. The Results of Coordinate Planning
4.4. Comparative Analysis of Isolated Planning and Coordinate Planning for Transportation Infrastructure in Megacities
5. Discussion
5.1. Coordinated Planning Enhances the Operational Efficiency of Megacity Transport Systems
5.2. The Impact of Implementation Sequence on Transportation Network Efficiency
5.3. Balancing Theoretical Optimality and Practical Constraints in Network Optimization
5.4. Theoretical Optimal Solutions as a Reference for Evaluating Implementation Plans
6. Conclusions
6.1. User Preference and Transfer Issues in Transportation Network Planning Can Be Solved Through Agent-AI
6.2. Weight Difference in Nodes in Transportation Network Planning Can Be Solved Through Agent-AI
6.3. The Construction of Transportation Networks in Megacities Requires Active Cooperation Among All Parties Involved Rather than Individual Efforts
7. Shortcoming and Future Scope
Author Contributions
Funding
Institutional Review Board Statement
Informed Consent Statement
Data Availability Statement
Conflicts of Interest
References
- Fang, C.; Yu, D. Urban agglomeration: An evolving concept of an emerging phenomenon. Landsc. Urban Plan. 2017, 162, 126–136. [Google Scholar] [CrossRef]
- He, Q.; Zeng, C.; Xie, P.; Tan, S.; Wu, J. Comparison of urban growth patterns and changes between three urban agglomerations in China and three metropolises in the USA from 1995 to 2015. Sustain. Cities Soc. 2019, 50, 101649. [Google Scholar] [CrossRef]
- Huang, H.; Xia, T.; Tian, Q.; Liu, T.; Wang, C.; Li, D. Transportation issues in developing China’s urban agglomerations. Transp. Policy 2020, 85, A1–A22. [Google Scholar] [CrossRef]
- Chen, Z.; Liu, L.; Li, L.; Li, H. A two-stage model for project optimization in transportation infrastructure management system. Math. Probl. Eng. 2014, 2014, 914515. [Google Scholar] [CrossRef]
- Yigitcanlar, T.; Rashid, K.; Dur, F. Sustainable urban and transport development for transportation disadvantaged: A review. Open Transp. J. 2010, 4, 1–8. [Google Scholar] [CrossRef]
- Bookbinder, J.H.; Désilets, A. Transfer optimization in a transit network. Transp. Sci. 1992, 26, 106–118. [Google Scholar] [CrossRef]
- Amiril, A.; Nawawi, A.H.; Takim, R.; Latif, S.N.F.A. Transportation infrastructure project sustainability factors and performance. Procedia-Soc. Behav. Sci. 2014, 153, 90–98. [Google Scholar] [CrossRef]
- Ren, Y.; Tian, Y.; Xiao, X. Spatial effects of transportation infrastructure on the development of urban agglomeration integration: Evidence from the Yangtze River Economic Belt. J. Transp. Geogr. 2022, 104, 103431. [Google Scholar] [CrossRef]
- Siemiatycki, M. Delivering transportation infrastructure through public-private partnerships: Planning concerns. J. Am. Plan. Assoc. 2009, 76, 43–58. [Google Scholar] [CrossRef]
- Zhao, T.; Zhang, Y. Transportation infrastructure restoration optimization considering mobility and accessibility in resilience measures. Transp. Res. Part C Emerg. Technol. 2020, 117, 102700. [Google Scholar] [CrossRef]
- Min, J.H.; Jang, W.; Han, S.H.; Kim, D.; Kwak, Y.H. How conflict occurs and what causes conflict: Conflict analysis framework for public infrastructure projects. J. Manag. Eng. 2018, 34, 4018019. [Google Scholar] [CrossRef]
- Erkul, M.; Yitmen, I.; Çelik, T. Stakeholder engagement in mega transport infrastructure projects. Procedia Eng. 2016, 161, 704–710. [Google Scholar] [CrossRef]
- Wang, S.; Meng, Q.; Yang, H. Global optimization methods for the discrete network design problem. Transp. Res. Part B Methodol. 2013, 50, 42–60. [Google Scholar] [CrossRef]
- Xu, T.; Wei, H.; Wang, Z. Study on continuous network design problem using simulated annealing and genetic algorithm. Expert Syst. Appl. 2009, 36, 2735–2741. [Google Scholar] [CrossRef]
- Chiou, S.W. Bilevel programming for the continuous transport network design problem. Transp. Res. Part B Methodol. 2005, 39, 361–383. [Google Scholar] [CrossRef]
- Adetola, A.; Goulding, J. Coordinate framework for road infrastructure management. Infrastruct. Asset Manag. 2016, 3, 71–80. [Google Scholar] [CrossRef]
- Wang, D.Z.W.; Liu, H.; Szeto, W.Y. A novel discrete network design problem formulation and its global optimization solution algorithm. Transp. Res. Part E Logist. Transp. Rev. 2015, 79, 213–230. [Google Scholar] [CrossRef]
- Gharehbaghi, K.; Georgy, M. Utilization of Infrastructure Gateway System (IGS) as a transportation infrastructure optimization tool. Int. J. Traffic Transp. Eng. 2014, 4, 8–15. [Google Scholar]
- Liang, Q.; Weng, J.; Zhou, W.; Santamaria, S.B.; Ma, J.; Rong, J. Individual travel behavior modeling of public transport passenger based on graph construction. J. Adv. Transp. 2018, 2018, 3859830. [Google Scholar] [CrossRef]
- O’Brien, L.O.; Yuen, S.W. The discrete network design problem over time. HKIE Trans. 2007, 14, 47–55. [Google Scholar] [CrossRef]
- Byeon, H.; Khalaf, M.I.; Quraishi, A.; Ramesh, J.V.N.; Ahanger, T.A.; Nimma, D.; Victor, G.J.; Turayevich, J.I.; Soni, M. Spatiotemporal Network for Accurate Traffic Flow Prediction in Intelligent Transportation Systems Using Generative AI. IEEE Trans. Intell. Transp. Syst. 2025, 1–10. [Google Scholar] [CrossRef]
- Di Torrepadula, F.R.; Napolitano, E.V.; Di Martino, S.; Mazzocca, N. Machine Learning for Public Transportation Demand Prediction: A Systematic Literature Review. Eng. Appl. Artif. Intell. 2024, 137, 109166. [Google Scholar] [CrossRef]
- Wen, X.; Chen, X. A New Breakthrough in Travel Behavior Modeling Using Deep Learning: A High-Accuracy Prediction Method Based on a CNN. Sustainability 2025, 17, 738. [Google Scholar] [CrossRef]
- Son, H.; Jang, J.; Park, J.; Balog, A.; Ballantyne, P.; Kwon, H.R.; Singleton, A.; Hwang, J. Leveraging Advanced Technologies for (Smart) Transportation Planning: A Systematic Review. Sustainability 2025, 17, 2245. [Google Scholar] [CrossRef]
- Idrissi, Z.K.; Lachgar, M.; Hrimech, H. Blockchain, IoT and AI in Logistics and Transportation: A Systematic Review. Transp. Econ. Manag. 2024, 2, 275–285. [Google Scholar] [CrossRef]
- Lukic Vujadinovic, V.; Damnjanovic, A.; Cakic, A.; Petkovic, D.R.; Prelevic, M.; Pantovic, V.; Stojanovic, M.; Vidojevic, D.; Vranjes, D.; Bodolo, I. AI-Driven Approach for Enhancing Sustainability in Urban Public Transportation. Sustainability 2024, 16, 7763. [Google Scholar] [CrossRef]
- Makanadar, A.; Shahane, S. Smart Mobility and Cities 2.0: Advancing Urban Transportation Planning Through Artificial Intelligence and Machine Learning. In Urban Mobility Research in India, Proceedings of the 16th UMI Conference and Expo 2023, New Delhi, India, 27–29 October 2023; Manoj, M., Roy, D., Eds.; Springer Nature: Singapore, 2024; pp. 23–38. [Google Scholar]
- Li, C.; Yang, H.; Zhu, D.; Meng, Q. A global optimization method for continuous network design problems. Transp. Res. Part B Methodol. 2012, 46, 1144–1158. [Google Scholar] [CrossRef]
- Davis, G.A. Exact local solution of the continuous network design problem via stochastic user equilibrium assignment. Transp. Res. Part B Methodol. 1994, 28, 61–75. [Google Scholar] [CrossRef]
- Chen, M.; Tworek, J.; Jun, H.; Yuan, Q.; Pinto, H.P.D.O.; Kaplan, J.; Edwards, H.; Burda, Y.; Joseph, N.; Brockman, G.; et al. Evaluating large language models trained on code. arXiv 2021, arXiv:2107.03374. [Google Scholar]
- Jin, T.; Bercea, G.T.; Le, T.D.; Chen, T.; Su, G.; Imai, H.; Negishi, Y.; Leu, A.; O’Brien, K.; Kawachiya, K.; et al. Compiling ONNX neural network models using MLIR. arXiv 2020, arXiv:2008.08272. [Google Scholar]
- Beer, D. Envisioning the power of data analytics. Inf. Commun. Soc. 2018, 21, 465–479. [Google Scholar] [CrossRef]
- Ge, Y.; Hua, W.; Mei, K.; Tan, J.; Xu, S.; Li, Z.; Zhang, Y. OpenAGI: When LLM meets domain experts. Adv. Neural Inf. Process. Syst. 2024, 36, 5539–5568. [Google Scholar]
- Zhao, F.; Zeng, X. Optimization of transit route network, vehicle headways and timetables for large-scale transit networks. Eur. J. Oper. Res. 2008, 186, 841–855. [Google Scholar] [CrossRef]
- Yao, Z.; Ye, K.; Xiao, L.; Wang, X. Radiation effect of urban agglomeration’s transportation network: Evidence from Chengdu–Chongqing Urban Agglomeration, China. Land 2021, 10, 520. [Google Scholar] [CrossRef]
- Mouter, N.; Van Cranenburgh, S.; Van Wee, B. Do individuals have different preferences as consumer and citizen? The trade-off between travel time and safety. Transp. Res. Part A Policy Pract. 2017, 106, 333–349. [Google Scholar] [CrossRef]
- Sun, H.; Gao, Z.; Long, J. The robust model of continuous transportation network design problem with demand uncertainty. J. Transp. Syst. Eng. Inf. Technol. 2011, 11, 70–76. [Google Scholar] [CrossRef]
- Farahani, R.Z.; Miandoabchi, E.; Szeto, W.Y.; Rashidi, H. A review of urban transportation network design problems. Eur. J. Oper. Res. 2013, 229, 281–302. [Google Scholar] [CrossRef]
- Yang, L.; Zhou, X. Optimizing on-time arrival probability and percentile travel time for elementary path finding in time-dependent transportation networks: Linear mixed integer programming reformulations. Transp. Res. Part B Methodol. 2017, 96, 68–91. [Google Scholar] [CrossRef]
- Brown, S.A.; Kudjo, P.; Amavi, F. A systematic review on complex networks and its performance evaluation metrics. Int. J. Comput. Appl. 2020, 13, 27–37. [Google Scholar] [CrossRef]
- Guo, J.; Xiang, P.; Liu, Q.; Luo, Y. Transportation infrastructure network optimisation based on computer simulation using Sichuan Province, China as an example. Eng. Constr. Archit. Manag. 2024, 31, 2740–2769. [Google Scholar] [CrossRef]
- Johnson, D.B. A note on Dijkstra’s shortest path algorithm. J. ACM 1973, 20, 385–388. [Google Scholar] [CrossRef]
- Climaco, J.C.N.; Martins, E.Q.V. A bicriterion shortest path algorithm. Eur. J. Oper. Res. 1982, 11, 399–404. [Google Scholar] [CrossRef]
- Feng, X.; Zhu, X.; Qian, Y.; Jie, Y.; Ma, F.; Niu, X. A new transit network design study in consideration of transfer time composition. Transp. Res. Part D Transp. Environ. 2019, 66, 85–94. [Google Scholar] [CrossRef]
- Ip, W.H.; Wang, D. Resilience and friability of transportation networks: Evaluation, analysis and optimization. IEEE Syst. J. 2011, 5, 189–198. [Google Scholar] [CrossRef]
- McLeod, S.; Scheurer, J.; Curtis, C. Urban public transport: Planning principles and emerging practice. J. Plan. Lit. 2017, 32, 223–239. [Google Scholar] [CrossRef]
- D’Ambrosio, C.; Lodi, A.; Wiese, S.; Bragalli, C. Mathematical programming techniques in water network optimization. Eur. J. Oper. Res. 2015, 243, 774–788. [Google Scholar] [CrossRef]
- Hilber, P.; Miranda, V.; Matos, M.A.; Bertling, L. Multiobjective optimization applied to maintenance policy for electrical networks. IEEE Trans. Power Syst. 2007, 22, 1675–1682. [Google Scholar] [CrossRef]
- Villarrubia, G.; De Paz, J.F.; Chamoso, P.; De la Prieta, F. Artificial neural networks used in optimization problems. Neurocomputing 2018, 272, 10–16. [Google Scholar] [CrossRef]
- Meixell, M.J.; Norbis, M. A review of the transportation mode choice and carrier selection literature. Int. J. Logist. Manag. 2008, 19, 183–211. [Google Scholar] [CrossRef]









| Number | Type | Interval | Length (km) | Scheduled Opening Time | ||
|---|---|---|---|---|---|---|
| 1 | High-speed railway | Chongqing | ←→ | Dazu | 102.71 | January 2027 |
| 2 | High-speed railway | Chongqing | ←→ | Yongchuan | 69.5 | June 2025 |
| 3 | High-speed railway | Chongqing | ←→ | Fuling | 69.3 | May 2028 |
| 4 | High-speed railway | Fuling | ←→ | Fengdu | 57.2 | May 2028 |
| 5 | High-speed railway | Fengdu | ←→ | Zhongxian | 67.5 | May 2028 |
| 6 | High-speed railway | Zhongxian | ←→ | Wanzhou | 103.1 | May 2028 |
| 7 | High-speed railway | Wanzhou | ←→ | Boundary | 85.4 | June 2025 |
| 8 | High-speed railway | Chongqing | ←→ | Nanchuan | 84.3 | January 2030 |
| 9 | High-speed railway | Nanchuan | ←→ | Qianijiang | 192.3 | January 2030 |
| 10 | Regular-speed railway | Tongnan | ←→ | Bishan | 84.3 | June 2030 |
| 11 | Regular-speed railway | Boundary | ←→ | Tongnan | 97.4 | January 2026 |
| 12 | Regular-speed railway | Tongnan | ←→ | Bishan | 96.2 | January 2031 |
| 13 | Regular -speed railway | Boundary | ←→ | Fuling | 94.8 | June 2031 |
| 14 | Regular-speed railway | Chongqing | ←→ | Yongchuan | 74.3 | June 2031 |
| 15 | Expressway (loop line) | Yongchuan | ←→ | Qijiang | 103.5 | January 2026 |
| 16 | Expressway (loop line) | Hechuan | ←→ | Changshou | 104.5 | June 2026 |
| 17 | Expressway (loop line) | Chongqing | ←→ | Chongqing | 34.2 | June 2026 |
| 18 | Expressway (loop line) | Chongqing | ←→ | Chongqing | 33.1 | June 2026 |
| 19 | Expressway | Boundary | ←→ | Wanzhou | 32.5 | March 2025 |
| 20 | Expressway | Nanchuan | ←→ | Chongqing | 94.2 | January 2026 |
| 21 | Expressway | Liangping | ←→ | Fengdu | 51.2 | December 2024 |
| 22 | Expressway | Hechuan | ←→ | Jiangjin | 62.3 | December 2024 |
| 23 | Expressway | Jiangjin | ←→ | Chongqing | 45.2 | January 2025 |
| 24 | Expressway | Wanzhou | ←→ | Liangping | 63.2 | January 2027 |
| 25 | Expressway | Zhong County | ←→ | Qijiang | 114.2 | March 2027 |
| 26 | Subway line 7 | Science Park | ←→ | Jinfeng | 25 | September 2025 |
| 27 | Subway line 17 | University Park | ←→ | Shijia Courtyard | 13 | November 2025 |
| 28 | Yongchuan light railway line | Chongqing West Railway Station | ←→ | Yongchuan | 68 | January 2033 |
| 29 | Nanchuan light railway line | Banan District Huimin | ←→ | Nanchuan Jinfoshan | 75 | January 2029 |
| 30 | Dazu light railway line | Daishan Avenue | ←→ | Dazu Carvings | 75 | June 2029 |
| 31 | Qiwan light railway Line | Xuetangwan, Banan District | ←→ | Qijiang District | 56 | January 2035 |
| Highway | Expressway | Railway | High-Speed Railway | Subway | |
|---|---|---|---|---|---|
| Speed (km/h) | 60 | 120 | 150 | 400 | 40 |
| Wait time (min) | 0 | 0 | 60 | 60 | 15 |
| Comfort (Time < 1 h) | Comfortable | Comfortable | Very Comfortable | Very Comfortable | Neutral |
| Comfort (1 h < Time < 5 h) | Neutral | Neutral | Comfortable | Comfortable | Unbearable |
| Comfort (Time > 5 h) | Unbearable | Uncomfortable | Neutral | Neutral | N/A |
| Safety (Time < 1 h) | Safe | Safe | Very Safe | Very Safe | Very Safe |
| Safety (1 h < Time < 5 h) | Dangerous | Risky | Very Safe | Very Safe | Very Safe |
| Safety (Time > 5 h) | Very Dangerous | Dangerous | Very Safe | Very Safe | N/A |
| Price (Yuan/km) | 0.77 | 1.15 | 0.158 | 0.555 | 0.3 |
| Number | Time(s) | 99.5% Lower Limit (min) | 99.5% Upper Limit (min) | Difference Between Upper and Lower Limits |
|---|---|---|---|---|
| 1 × 107 | 9.7 | 167.62 | 172.88 | 5.26 |
| 3 × 107 | 18.89 | 168.86 | 172.94 | 4.08 |
| 5 × 107 | 28.06 | 169.31 | 172.59 | 3.28 |
| 7 × 107 | 37.12 | 169.73 | 171.82 | 2.09 |
| 9 × 107 | 46.37 | 168.99 | 171.16 | 2.17 |
| 1 × 108 | 94.39 | 169.46 | 171.24 | 1.78 |
| 3 × 108 | 195.02 | 169.33 | 171.07 | 1.74 |
| 5 × 108 | 281.61 | 169.84 | 170.71 | 1.65 |
| 7 × 108 | 382.73 | 169.9 | 170.9 | 1 |
| 9 × 108 | 477.27 | 170.14 | 170.96 | 0.82 |
| 1 × 109 | 932.1 | 169.82 | 170.53 | 0.71 |
| 3 × 109 | 2818.16 | 169.99 | 170.51 | 0.52 |
| 5 × 109 | 4710.18 | 169.91 | 170.24 | 0.33 |
| 7 × 109 | 6108.25 | 169 | 169.1 | 0.1 |
| 9 × 109 | 7842.88 | 169 | 169.1 | 0.1 |
| Number | Interval | AUT (min) | Puf (Frequency) | ||
|---|---|---|---|---|---|
| 0 | Initial network | 256 | 0 | ||
| 1 | Chongqing | ←→ | Dazu | 254 | 5811 |
| 2 | Chongqing | ←→ | Yongchuan | 241 | 19,849 |
| 3 | Chongqing | ←→ | Fuling | 246 | 12,150 |
| 4 | Fuling | ←→ | Fengdu | 241 | 16,679 |
| 5 | Fengdu | ←→ | Zhongxian | 247 | 10,901 |
| 6 | Zhongxian | ←→ | Wanzhou | 247 | 22,870 |
| 7 | Wanzhou | ←→ | Boundary | 247 | 12,596 |
| 8 | Chongqing | ←→ | Nanchuan | 252 | 6820 |
| 9 | Nanchuan | ←→ | Qianijiang | 241 | 7883 |
| 10 | Tongnan | ←→ | Bishan | 246 | 7675 |
| 11 | Boundary | ←→ | Tongnan | 251 | 6745 |
| 12 | Tongnan | ←→ | Bishan | 251 | 6766 |
| 13 | Boundary | ←→ | Fuling | 253 | 1542 |
| 14 | Chongqing | ←→ | Yongchuan | 254 | 529 |
| 15 | Yongchuan | ←→ | Qijiang | 255 | 1426 |
| 16 | Hechuan | ←→ | Changshou | 255 | 5314 |
| 17 | Chongqing | ←→ | Chongqing | 255 | 1385 |
| 18 | Chongqing | ←→ | Chongqing | 255 | 7940 |
| 19 | Boundary | ←→ | Wanzhou | 254 | 6537 |
| 20 | Nanchuan | ←→ | Chongqing | 253 | 1483 |
| 21 | Liangping | ←→ | Fengdu | 251 | 131 |
| 22 | Hechuan | ←→ | Jiangjin | 253 | 7228 |
| 23 | Jiangjin | ←→ | Chongqing | 254 | 8989 |
| 24 | Wanzhou | ←→ | Liangping | 254 | 5413 |
| 25 | Zhong County | ←→ | Qijiang | 253 | 7803 |
| 26 | Science Park | ←→ | Jinfeng | 254 | 4615 |
| 27 | University Park | ←→ | Shijia Courtyard | 255 | 7618 |
| 28 | Chongqing West Railway Station | ←→ | Yongchuan | 252 | 7191 |
| 29 | Banan District Huimin | ←→ | Nanchuan Jinfoshan | 255 | 2174 |
| 30 | Bishan Daishan Avenue | ←→ | Dazu Rock Carvings | 255 | 759 |
| 31 | Xuetangwan, Banan District | ←→ | Qijiang District | 252 | 1654 |
Disclaimer/Publisher’s Note: The statements, opinions and data contained in all publications are solely those of the individual author(s) and contributor(s) and not of MDPI and/or the editor(s). MDPI and/or the editor(s) disclaim responsibility for any injury to people or property resulting from any ideas, methods, instructions or products referred to in the content. |
© 2025 by the authors. Licensee MDPI, Basel, Switzerland. This article is an open access article distributed under the terms and conditions of the Creative Commons Attribution (CC BY) license (https://creativecommons.org/licenses/by/4.0/).
Share and Cite
Guo, J.; Wang, C.; Wang, L. Coordinated Multimodal Transportation Infrastructure Planning in Megacities: An Agent-AI-Discrete Network Design Problem Approach Based on Chat-GPT. Appl. Sci. 2025, 15, 5319. https://doi.org/10.3390/app15105319
Guo J, Wang C, Wang L. Coordinated Multimodal Transportation Infrastructure Planning in Megacities: An Agent-AI-Discrete Network Design Problem Approach Based on Chat-GPT. Applied Sciences. 2025; 15(10):5319. https://doi.org/10.3390/app15105319
Chicago/Turabian StyleGuo, Jin, Chenyang Wang, and Linxiu Wang. 2025. "Coordinated Multimodal Transportation Infrastructure Planning in Megacities: An Agent-AI-Discrete Network Design Problem Approach Based on Chat-GPT" Applied Sciences 15, no. 10: 5319. https://doi.org/10.3390/app15105319
APA StyleGuo, J., Wang, C., & Wang, L. (2025). Coordinated Multimodal Transportation Infrastructure Planning in Megacities: An Agent-AI-Discrete Network Design Problem Approach Based on Chat-GPT. Applied Sciences, 15(10), 5319. https://doi.org/10.3390/app15105319

