Route Planning Algorithms for Fleets of Connected Vehicles: State of the Art, Implementation, and Deployment
Abstract
1. Introduction
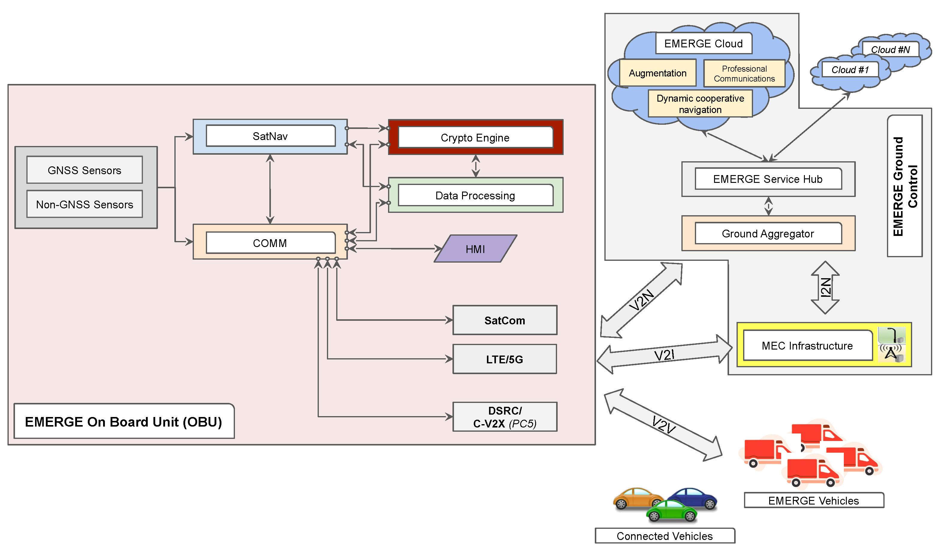
2. Architecture: The EMERGE System
- 1.
- Configuration EMERGE FULL:
- Supports emergency management services through dynamic and collaborative navigation applications with the use of preferential and/or dedicated lanes;
- Facilitates efficient traffic flow management for “everyday” operations, mobility support services, and third-party services;
- Includes modules for satellite communication, multi-standard terrestrial communication, advanced high-accuracy and high-integrity navigation techniques and algorithms, and 360-degree video surveillance of the vehicle’s surrounding environment.
- 2.
- Configuration EMERGE MEDIUM:
- Supports traffic flow management in “everyday” operations, mobility support services, and third-party services;
- Includes multi-standard terrestrial communication, advanced high-accuracy and high-integrity navigation techniques and algorithms, and 360-degree video surveillance of the vehicle’s surrounding environment.
- 3.
- Configuration EMERGE SMALL:
- Supports traffic flow management in “everyday” operations, mobility support services, and third-party services;
- Includes multi-standard terrestrial communication and Commercial Off-The-Shelf (COTS) GPS navigation systems;
- Integrates 360-degree video surveillance of the vehicle’s surrounding environment.

- 1.
- Roadside infrastructure and MEC, which includes processing and communication elements placed along the road (RSU, eNB, gNB, etc.) for the local processing of information and support for URLLC services. The roadside infrastructure may potentially interface with external vehicles outside the EMERGE system equipped with V2I connectivity.
- 2.
- Ground aggregation of heterogeneous information flows.
- 3.
- EMERGE Service Hub, with integrated processing capabilities for information from the field, both locally and remotely through the EMERGE Cloud, for the implementation of EMERGE applications and the provision of EMERGE services to third parties.
- 4.
- EMERGE Cloud, dedicated to the remote processing of information for specific dynamic and cooperative navigation applications, augmentation, and professional communications in support of EMERGE services.
Services and Computational Tasks
- 1.
- Vehicle task planning: Given a set of “goal” operations to be performed by vehicles in the fleet in a geographical zone and in specified time windows of the day (e.g., pickup or delivery operations), provided as input, the system determines a detailed scheduling plan for each vehicle, including routes to be followed, departure or waiting times, the order of the locations to visit, and items to carry, to allow the vehicles to accomplish all goals while optimizing metrics of interest (e.g., fuel consumption);
- 2.
- Network monitoring: Continuous, real-time, data acquisition is performed by vehicles moving in the given geographical zone of interest through their sensor equipment for monitoring (and predicting) the status of the network over time (traffic, disruptions, congestions, detours);
- 3.
- React and reoptimize: To respond to changes in the status of the network (e.g., disruptions, roadworks, emergency vehicles) or that of the vehicles (e.g., malfunctions), vehicles coordinate and cooperate (by communicating and exchanging data both with the infrastructure and between each other) in order to update/reoptimize the scheduling plan to consider status changes that have occurred while continuing with the assigned operations.
3. Computational Problems and Algorithms
3.1. Maximum Prize Problems
- Orienteering Problem (op). In this first basic problem formalization, we are given a graph with vertices and edges, weighted with a cost function on the edges and a prize function on the vertices, a budget and two distinguished nodes , and we are asked to find a walk from s to t that: (i) satisfies the budget constraints, i.e., the sum of the costs of the edges in the walk is smaller than or equal to B; (ii) maximizes a collected prize for the walk, where the collected prize of a walk is given by the sum of the prizes associated to the vertices in the walk. More formally, the problem can be described as in Figure 3.Figure 3. Formalization of op.
- Orienteering Problem with Time Windows (optw). In this problem variant (formalization is given in Figure 4), the goal is to find a walk from a starting node to an ending node that visits a set of vertices with the maximum profit within their time windows respecting a given budget B. Given a walk from u to v, for any , let denote the time taken (distance) to reach from u along . Note that, the optw problem is also known as the Repairman problem, (Speeding) Delivery Man problem [23], Time Window Prize Collecting problem [24], and Prize-Collecting TSP with Time Windows [25].Figure 4. Formalization of optw.
- Deadline Traveling Salesman Problem (d-tsp). A well-known variant of optw is the Deadline Traveling Salesman Problem (d-tsp). In this case, the release time of each node is assumed to be zero, i.e., for any vertex v (formally defined in Figure 5). Since d-tsp is a special case of optw, all results for optw hold for d-tsp. Moreover, Bansal et al. [18] gave an approximation algorithm for d-tsp while Farbstein and Levin [30] proposed a -approximation algorithm for every for d-tsp while exceeding the deadlines by a factor of , where is the approximation ratio for d-tsp with a constant number of deadlines (currently by Chekuri and Kumar [26]). Observe that, on weighted trees, d-tsp admits -approximation algorithm while violating the deadlines by a factor of [30]. Finally, Friggstad and Swamy [31] proposed a -approximation algorithm for d-tsp in time, where n is the number of points (nodes), and is the diameter of the (scaled) metric space.Figure 5. Formalization of d-tsp.
- Capacitated Orienteering Problem (c-op). The c-op is a generalization of op in which we also consider node demands and a capacity bound C. Formally, the problem is specified as in Figure 6 Perhaps the most remarkable achievement with respect to this problem is the result of Gupta et al. [32] who showed that, given an -approximation algorithm for op, it is possible to derive a -approximation algorithm for c-op. Bock and Sanità [33] improved this result by giving a -approximation algorithm for c-op and by presenting a PTAS on trees and a PTAS on Euclidean metrics.
- Team Orienteering Problem (top). This problem is the first of a different category that considers optimizing operations of multiple vehicles. Specifically, the problem has been formalized (see Figure 7) and studied for the first time by Xu et al. [34] is as follows. We are given a graph and two specific nodes s and t. Notice that nodes s and t may or may not be co-located. There is an edge in E between any two nodes in and there are vehicles to serve the nodes in V. All vehicles are located at source node s initially and, for any vehicle k, we have a cost function on the edges (representing, e.g., the traveling cost of vehicle k from one vertex to another) and a cost function on the nodes representing, e.g., the service cost of vehicle k at each vertex). We assume that . Then, the cost of a simple path from s to t is given by:


- Capacitated Team Orienteering Problem (c-top). c-top is a generalization of top in which we also consider node demands and a capacity bound C for each walk (vehicle). For such generalization, formalized in Figure 8, Bock and Sanità [33] designed a -approximation algorithm, where is an approximation factor for c-op, under the following assumptions:
- each vehicle has the same budget B and the same capacity C;
- for each vehicle, the cost of each vertex is 0, the cost of each edge is the same and the prize of each vertex is the same.

- Reoptimization of the Metric Deadline Traveling Salesman Problem (md-tsp). In the Metric Deadline Traveling Salesman Problem (md-tsp), we are given a metric graph (i.e., a graph where costs on the edges satisfy the triangle inequality), a specific node , and the goal is to find a Hamiltonian cycle, starting at s, having minimum cost and that visits each vertex v before its deadline , assuming that there exists at least one Hamiltonian cycle P in which each vertex is visited before its deadline (see Figure 9 for details on the formalization). The time of visit of a vertex v is given by the sum of the costs of the edges of the sub-path of the Hamiltonian cycle starting at s and terminating at v. The problem has interest itself with respect to applications, but perhaps the md-tsp has been investigated more from a re-optimization perspective, where one is given a good (even optimal) solution to the problem and some modifications that affect the original input, and the objective is to rearrange the given solution to obtain a provably good new solution for the new input, with a minimal number of operations.Table 1. A summary of known results for op and variants.
Problem Best Known Approximation Factor Undirected Directed op [19], 2 [21] (Unrooted) [38] optw [19], [23] (Unit time windows) [19] d-tsp [30], [31] (Quasi polynomial-time) [19] c-op [33] - top [34] - c-top [33] - Figure 9. Formalization of md-tsp.
- : Deletion of a deadline: In this case, we have , for some , where and for some , and for any .
- : Addition of a deadline to an already existing vertex: In this case, we have , for some , where and for some , and for any .
- : Deletion of a vertex without deadline: In this case, we have for some , where , and and are the canonical restriction of and to the vertices of , and for any .
- : Addition of a vertex without deadline: In this case, we have for some where , and are the canonical restriction of and to the vertices of , and for any .
- : Deletion of a vertex with deadline: In this case, we have where and , and are the canonical restriction of and to the vertices of , and for any .
- : Addition of a vertex with deadline: In this case, we have where and , and are the canonical restriction of and to the vertices of , and for any .
- : change deadline: In this case, we have , for some , where for (case of increase) or (case of decrease) and for any .
- : change edge cost: In this case, for some , where, for some , (case of increase) or (case of decrease). Also, for any , .
3.2. Minimum Cost Problems
- Capacitated Vehicle Routing Problem with Time Windows (c-vrptw). Khachay and Ogorodnikov [42] considered the following problem. We are given a set of points (costumers) and a depot y on the Euclidean plane. Any customer has a demand . We are given an unbounded number of vehicles each with capacity q. Each is assigned with time window . A feasible route is an ordered pair , where represents the simple cycle taken by vehicle j in which for any , and in which is a part of the i-th customer demand covered by the route and .
- Ordered Clustered Traveling Salesman Problem (oc-tsp). In this problem (also formalized in Figure 10 for the sake of clarify), a vehicle starting and ending at a given depot must visit a set of n points partitioned into K not necessarily disjoint clusters so that points of cluster k are visited prior to points of cluster , for , and the total distance traveled is minimum.Figure 10. Formalization of oc-tsp.
- Minimum Cycle Cover Problem (mccp). In this problem, whose formalization is shown in Figure 11, we are given a set of vertices in a metric space, a specified vertex s, and a distance bound B. The goal is to find a minimum cardinality set of tours starting at s that covers all vertices, such that each tour has length at most B. Xu et al. [50] showed that there is a 4-approximation algorithm for mccp. In the same work, the authors also considered a different variant of mccp called mccp without neighborhoods where each IoT device can send its data to a UAV wirelessly, and the UAV can collect the data from the device as long as their Euclidean distance is no greater than a given wireless transmission range. In this case, they proved that there is a constant approximation algorithm. Nagarajan and Ravi [51], instead, studied mccp when the cost of each vertex is zero and provided a -bicriteria approximation algorithm, i.e., for any , it obtains a solution violating the length bound B by a factor while using at most times the optimal number of vehicles. Nagarajan and Ravi [51] provided a 2-approximation algorithm on tree metrics. Finally, Mao et al. [52] considered a different variant of mccp in which we are given a required edges , and the goal is to find the minimum number of closed walks of length at most B which collectively traverse all the edges in R such that the number of closed walks used is a minimum. They provided a 5-approximation algorithm for this problem. For the case when , they gave a 4-approximation algorithm.Figure 11. Formalization of mccp.
4. Implementation and Deployment
- 1.
- EGC computes a set of alternative routes, one per vehicle, trying to preserve the satisfiability of the time-window constraints;
- 2.
- If the computation is successful, EGC sends updated routes to affected vehicles, bringing the system back to a condition of regular operation;
- 3.
- If the computation fails, i.e., there exists at least one location that cannot be visited by any of the vehicles in the prescribed time window, then EGC marks such location(s) as discarded, removes it/them from the set of users’ requests, storing a trace of the events that caused such removal(s), and tries to compute a new, alternative plan of routes for remaining users’ requests.
4.1. Input Data
4.2. Software Modules and Prototyping
4.3. System Validation
5. Conclusions and Future Work
Author Contributions
Funding
Institutional Review Board Statement
Informed Consent Statement
Data Availability Statement
Conflicts of Interest
References
- Liu, Y.; Peng, C. A Close Look at 5G in the Wild: Unrealized Potentials and Implications. In Proceedings of the IEEE INFOCOM 2023—IEEE Conference on Computer Communications, New York, NY, USA, 17–20 May 2023; pp. 1–10. [Google Scholar] [CrossRef]
- D’Emidio, M.; Khan, I. Collision-free allocation of temporally constrained tasks in multi-robot systems. Robotics Auton. Syst. 2019, 119, 151–172. [Google Scholar] [CrossRef]
- Cicerone, S.; Di Stefano, G.; Navarra, A. Asynchronous Arbitrary Pattern Formation: The effects of a rigorous approach. Distributed Comput. 2019, 32, 91–132. [Google Scholar] [CrossRef]
- Park, P.; Di Marco, P.; Jung, M.; Santucci, F.; Sung, T.K. Multidirectional Differential RSS Technique for Indoor Vehicle Navigation. IEEE Internet Things J. 2023, 10, 241–253. [Google Scholar] [CrossRef]
- D’Angelo, G.; D’Emidio, M.; Das, S.; Navarra, A.; Prencipe, G. Leader Election and Compaction for Asynchronous Silent Programmable Matter. In Proceedings of the 19th International Conference on Autonomous Agents and Multiagent Systems (AAMAS ’20), Auckland, New Zealand, 9–13 May 2020; Seghrouchni, A.E.F., Sukthankar, G., An, B., Yorke-Smith, N., Eds.; International Foundation for Autonomous Agents and Multiagent Systems: Liverpool, UK, 2020; pp. 276–284. [Google Scholar] [CrossRef]
- D’Emidio, M. Faster Algorithms for Mining Shortest-Path Distances from Massive Time-Evolving Graphs. Algorithms 2020, 13, 191. [Google Scholar] [CrossRef]
- Abraham, I.; Delling, D.; Fiat, A.; Goldberg, A.V.; Werneck, R.F. Highway Dimension and Provably Efficient Shortest Path Algorithms. J. ACM 2016, 63, 41:1–41:26. [Google Scholar] [CrossRef]
- Kleinberg, J.M.; Tardos, É. Algorithm Design; Addison-Wesley: Boston, MA, USA, 2006. [Google Scholar]
- D’Emidio, M.; Frigioni, D.; Navarra, A. Explore and repair graphs with black holes using mobile entities. Theor. Comput. Sci. 2015, 605, 129–145. [Google Scholar] [CrossRef]
- D’Ascenzo, A.; D’Emidio, M.; Flammini, M.; Monaco, G. Digraph k-Coloring Games: From Theory to Practice. In Proceedings of the 20th International Symposium on Experimental Algorithms (SEA 2022), Heidelberg, Germany, 25–27 July 2022; Schloss Dagstuhl—Leibniz-Zentrum für Informatik: Wadern, Germany, 2022; Volume 233, pp. 20:1–20:18. [Google Scholar]
- Even, S. Graph Algorithms, 2nd ed.; Cambridge University Press: Cambridge, UK, 2011. [Google Scholar]
- D’Angelo, G.; Delfaraz, E.; Gilbert, H. Budgeted Out-Tree Maximization with Submodular Prizes. In Proceedings of the 33rd International Symposium on Algorithms and Computation (ISAAC 2022), Seoul, Republic of Korea, 19–21 December 2022; Bae, S.W., Park, H., Eds.; Schloss Dagstuhl—Leibniz-Zentrum für Informatik: Wadern, Germany, 2022; Volume 248, pp. 9:1–9:19. [Google Scholar]
- D’Angelo, G.; D’Emidio, M.; Frigioni, D. Distance Queries in Large-Scale Fully Dynamic Complex Networks. In Proceedings of the 27th International Workshop on Combinatorial Algorithms (IWOCA 2016), Helsinki, Finland, 17–19 August 2016; Lecture Notes in Computer Science. Springer: Berlin/Heidelberg, Germany, 2016; Volume 9843, pp. 109–121. [Google Scholar]
- Di Sciullo, G.; Zitella, L.; Cinque, E.; Santucci, F.; Pratesi, M.; Valentini, F. Experimental Validation of C-V2X Mode 4 Sidelink PC5 Interface for Vehicular Communications. In Proceedings of the 2022 61st FITCE International Congress Future Telecommunications: Infrastructure and Sustainability (FITCE), Rome, Italy, 29–30 September 2022; pp. 1–6. [Google Scholar] [CrossRef]
- Cinque, E.; Valentini, F.; Persia, A.; Chiocchio, S.; Santucci, F.; Pratesi, M. V2X Communication Technologies and Service Requirements for Connected and Autonomous Driving. In Proceedings of the 2020 AEIT International Conference of Electrical and Electronic Technologies for Automotive (AEIT AUTOMOTIVE), Turin, Italy, 18–20 November 2020; pp. 1–6. [Google Scholar] [CrossRef]
- Saller, S.; Koehler, J.; Karrenbauer, A. A Systematic Review of Approximability Results for Traveling Salesman Problems leveraging the TSP-T3CO Definition Scheme. arXiv 2023, arXiv:2311.00604. [Google Scholar]
- Blum, A.; Chawla, S.; Karger, D.R.; Lane, T.; Meyerson, A.; Minkoff, M. Approximation Algorithms for Orienteering and Discounted-Reward TSP. SIAM J. Comput. 2007, 37, 653–670. [Google Scholar] [CrossRef]
- Bansal, N.; Blum, A.; Chawla, S.; Meyerson, A. Approximation algorithms for deadline-TSP and vehicle routing with time-windows. In Proceedings of the Proceedings of the 36th Annual ACM Symposium on Theory of Computing, Chicago, IL, USA, 13–16 June 2004; Babai, L., Ed.; ACM: New York, NY, USA, 2004; pp. 166–174. [Google Scholar]
- Chekuri, C.; Korula, N.; Pál, M. Improved algorithms for orienteering and related problems. ACM Trans. Algorithms 2012, 8, 23:1–23:27. [Google Scholar] [CrossRef]
- Friggstad, Z.; Swamy, C. Compact, Provably-Good LPs for Orienteering and Regret-Bounded Vehicle Routing. In Proceedings of the Integer Programming and Combinatorial Optimization—19th International Conference, IPCO 2017, Waterloo, ON, Canada, 26–28 June 2017; Lecture Notes in Computer, Science. Eisenbrand, F., Könemann, J., Eds.; Springer: Berlin/Heidelberg, Germany, 2017; Volume 10328, pp. 199–211. [Google Scholar]
- Paul, A.; Freund, D.; Ferber, A.M.; Shmoys, D.B.; Williamson, D.P. Budgeted Prize-Collecting Traveling Salesman and Minimum Spanning Tree Problems. Math. Oper. Res. 2020, 45, 576–590. [Google Scholar] [CrossRef]
- Chen, K.; Har-Peled, S. The Euclidean Orienteering Problem Revisited. SIAM J. Comput. 2008, 38, 385–397. [Google Scholar] [CrossRef][Green Version]
- Frederickson, G.N.; Wittman, B. Approximation Algorithms for the Traveling Repairman and Speeding Deliveryman Problems. Algorithmica 2012, 62, 1198–1221. [Google Scholar] [CrossRef]
- Gao, J.; Jia, S.; Mitchell, J.S.B.; Zhao, L. Approximation Algorithms for Time-Window TSP and Prize Collecting TSP Problems. In Proceedings of the Algorithmic Foundations of Robotics XII, Proceedings of the Twelfth Workshop on the Algorithmic Foundations of Robotics, WAFR 2016, San Francisco, CA, USA, 18–20 December 2016; Springer Proceedings in Advanced, Robotics. Goldberg, K., Abbeel, P., Bekris, K.E., Miller, L., Eds.; Springer: Berlin/Heidelberg, Germany, 2016; Volume 13, pp. 560–575. [Google Scholar]
- Bar-Yehuda, R.; Even, G.; Shahar, S. On approximating a geometric prize-collecting traveling salesman problem with time windows. J. Algorithms 2005, 55, 76–92. [Google Scholar] [CrossRef]
- Chekuri, C.; Kumar, A. Maximum coverage problem with group budget constraints and applications. In Proceedings of the International Workshop on Randomization and Approximation Techniques in Computer Science, Cambridge, MA, USA, 22–24 August 2004; Springer: Berlin/Heidelberg, Germany, 2004; pp. 72–83. [Google Scholar]
- Pérez-Pérez, S.L.; Rivero, L.E.U.; López-Bracho, R.; Martínez, F.J.Z. A fast 4-approximation algorithm for the traveling repairman problem on a line. In Proceedings of the 11th International Conference on Electrical Engineering, Computing Science and Automatic Control, CCE 2014, Campeche, Mexico, 29 September–3 October 2014; pp. 1–4. [Google Scholar]
- Miguel-Pilar, Y.; Morales-Luna, G.; Troncoso, F.D.S.; Martínez, F.J.Z. An ILP approach for the traveling repairman problem with unit time windows. In Proceedings of the 12th International Conference on Electrical Engineering, Computing Science and Automatic Control, CCE 2015, Mexico City, Mexico, 28–30 October 2015; pp. 1–5. [Google Scholar]
- Garg, N.; Khanna, S.; Kumar, A. Hardness of Approximation for Orienteering with Multiple Time Windows. In Proceedings of the Proceedings of the 2021 ACM-SIAM Symposium on Discrete Algorithms, SODA 2021, Virtual Conference, 10–13 January 2021; Marx, D., Ed.; SIAM: Philadelphia, PA, USA, 2021; pp. 2977–2990. [Google Scholar]
- Farbstein, B.; Levin, A. Deadline TSP. Theor. Comput. Sci. 2019, 771, 83–92. [Google Scholar] [CrossRef]
- Friggstad, Z.; Swamy, C. Constant-factor Approximation to Deadline TSP and Related Problems in (almost) Quasi-polytime. In Proceedings of the 48th International Colloquium on Automata, Languages, and Programming (ICALP 2021), Wadern, Germany, 12–16 July 2021. [Google Scholar]
- Gupta, A.; Krishnaswamy, R.; Nagarajan, V.; Ravi, R. Running Errands in Time: Approximation Algorithms for Stochastic Orienteering. Math. Oper. Res. 2015, 40, 56–79. [Google Scholar] [CrossRef]
- Bock, A.; Sanità, L. The Capacitated Orienteering Problem. Discret. Appl. Math. 2015, 195, 31–42. [Google Scholar] [CrossRef]
- Xu, W.; Liang, W.; Xu, Z.; Peng, J.; Peng, D.; Liu, T.; Jia, X.; Das, S.K. Approximation Algorithms for the Generalized Team Orienteering Problem and its Applications. IEEE/ACM Trans. Netw. 2021, 29, 176–189. [Google Scholar] [CrossRef]
- Friggstad, Z.; Gollapudi, S.; Kollias, K.; Sarlós, T.; Swamy, C.; Tomkins, A. Orienteering Algorithms for Generating Travel Itineraries. In Proceedings of the Eleventh ACM International Conference on Web Search and Data Mining, WSDM 2018, Marina Del Rey, CA, USA, 5–9 February 2018; Chang, Y., Zhai, C., Liu, Y., Maarek, Y., Eds.; ACM: New York, NY, USA, 2018; pp. 180–188. [Google Scholar]
- Xu, W.; Wang, C.; Xie, H.; Liang, W.; Dai, H.; Xu, Z.; Wang, Z.; Guo, B.; Das, S.K. Reward Maximization for Disaster Zone Monitoring With Heterogeneous UAVs. IEEE/ACM Trans. Netw. 2023, 32, 890–903. [Google Scholar] [CrossRef]
- Archetti, C.; Bianchessi, N.; Speranza, M.G.; Hertz, A. The split delivery capacitated team orienteering problem. Networks 2014, 63, 16–33. [Google Scholar] [CrossRef]
- Nagarajan, V.; Ravi, R. The Directed Orienteering Problem. Algorithmica 2011, 60, 1017–1030. [Google Scholar] [CrossRef]
- Böckenhauer, H.; Komm, D. Reoptimization of the metric deadline TSP. J. Discrete Algorithms 2010, 8, 87–100. [Google Scholar] [CrossRef]
- Böckenhauer, H.J.; Kneis, J.; Kupke, J. Approximation hardness of deadline-TSP reoptimization. Theor. Comput. Sci. 2009, 410, 2241–2249. [Google Scholar] [CrossRef]
- Böckenhauer, H.; Forlizzi, L.; Hromkovic, J.; Kneis, J.; Kupke, J.; Proietti, G.; Widmayer, P. Reusing Optimal TSP Solutions for Locally Modified Input Instances. In Proceedings of the Fourth IFIP International Conference on Theoretical Computer Science (TCS 2006), IFIP 19th World Computer Congress, TC-1 Foundations of Computer Science, Santiago, Chile, 23–24 August 2006; Navarro, G., Bertossi, L.E., Kohayakawa, Y., Eds.; Springer: Berlin/Heidelberg, Germany, 2006; Volume 209, pp. 251–270. [Google Scholar]
- Khachay, M.Y.; Ogorodnikov, Y. Approximation Scheme for the Capacitated Vehicle Routing Problem with Time Windows and Non-uniform Demand. In Proceedings of the Mathematical Optimization Theory and Operations Research—18th International Conference, MOTOR 2019, Ekaterinburg, Russia, 8–12 July 2019; Lecture Notes in Computer Science. Khachay, M.Y., Kochetov, Y., Pardalos, P.M., Eds.; Springer: Berlin/Heidelberg, Germany, 2019; Volume 11548, pp. 309–327. [Google Scholar]
- Khachay, M.; Ogorodnikov, Y. Improved polynomial time approximation scheme for capacitated vehicle routing problem with time windows. In Proceedings of the International Conference on Optimization and Applications, Mohammedia, Morocco, 26–27 April 2018; Springer: Berlin/Heidelberg, Germany, 2018; pp. 155–169. [Google Scholar]
- Khachay, M.; Ogorodnikov, Y. Towards an efficient approximability for the Euclidean Capacitated Vehicle Routing Problem with Time Windows and multiple depots. IFAC-PapersOnLine 2019, 52, 2644–2649. [Google Scholar] [CrossRef]
- Anily, S.; Bramel, J.; Hertz, A. A 5/3-approximation algorithm for the clustered traveling salesman tour and path problems. Oper. Res. Lett. 1999, 24, 29–35. [Google Scholar] [CrossRef]
- Guttmann-Beck, N.; Knaan, E.; Stern, M. Approximation Algorithms for Not Necessarily Disjoint Clustered TSP. J. Graph Algorithms Appl. 2018, 22, 555–575. [Google Scholar] [CrossRef]
- Kawasaki, M.; Takazawa, K. Improving Approximation Ratios for the Clustered Traveling Salesman Problem. J. Oper. Res. Soc. Jpn. 2020, 63, 60–70. [Google Scholar] [CrossRef]
- Bao, X.; Liu, Z.; Yu, W.; Li, G. A note on approximation algorithms of the clustered traveling salesman problem. Inf. Process. Lett. 2017, 127, 54–57. [Google Scholar] [CrossRef]
- Bao, X.; Liu, Z. An improved approximation algorithm for the clustered traveling salesman problem. Inf. Process. Lett. 2012, 112, 908–910. [Google Scholar] [CrossRef]
- Xu, W.; Xiao, T.; Zhang, J.; Liang, W.; Xu, Z.; Liu, X.; Jia, X.; Das, S.K. Minimizing the Deployment Cost of UAVs for Delay-Sensitive Data Collection in IoT Networks. IEEE/ACM Trans. Netw. 2022, 30, 812–825. [Google Scholar] [CrossRef]
- Nagarajan, V.; Ravi, R. Approximation algorithms for distance constrained vehicle routing problems. Networks 2012, 59, 209–214. [Google Scholar] [CrossRef]
- Mao, Y.; Yu, W.; Liu, Z.; Xiong, J. Approximation algorithms for some Minimum Postmen Cover Problems. Discret. Appl. Math. 2022, 319, 382–393. [Google Scholar] [CrossRef]
- De Iuliis, V.; Domenico Di Girolamo, G.; Smarra, F.; D’Innocenzo, A. A Comparison of Classical Identification and Learning-Based Techniques for Cyber-Physical Systems. In Proceedings of the 29th Mediterranean Conference on Control and Automation (MED), Puglia, Italy, 22–25 June 2021; pp. 179–185. [Google Scholar] [CrossRef]
- De Iuliis, V.; Smarra, F.; Manes, C.; D’Innocenzo, A. Stability analysis of switched ARX models and application to learning with guarantees. Nonlinear Anal. Hybrid Syst. 2022, 46, 101250. [Google Scholar] [CrossRef]
- Smarra, F.; Di Girolamo, G.D.; De Iuliis, V.; Jain, A.; Mangharam, R.; D’Innocenzo, A. Data-driven switching modeling for MPC using Regression Trees and Random Forests. Nonlinear Anal. Hybrid Syst. 2020, 36, 100882. [Google Scholar] [CrossRef]





| Local Modification | Bounds on Approximation Factor | |||
|---|---|---|---|---|
| lm(x)--md-tsp | lm(x)-md-tsp | |||
| Lower | Upper | Lower | Upper | |
| Add vertex without deadline () | [39] | 2 [39] | [39] | 2 [39] |
| Delete vertex without deadline () | [39] | 2 [39] | [39] | 2 [39] |
| Add deadline to existing vertex () | [39] | [39] | [39] | [39] |
| Delete deadline from vertex () | [39] | [39] | [39] | [39] |
| Add vertex with deadline () | [39] | [39] | [39] | [39] |
| Delete vertex with deadline () | [39] | [39] | [39] | [39] |
| Increase deadline | [40,41] | [40,41] | [40,41] | [40,41] |
| Decrease deadline | [40,41] | [40,41] | [40,41] | [40,41] |
| Increase edges cost () | [40,41] | [40,41] | [40,41] | [40,41] |
| Decrease edge cost () | [40,41] | [40,41] | [40,41] | [40,41] |
Disclaimer/Publisher’s Note: The statements, opinions and data contained in all publications are solely those of the individual author(s) and contributor(s) and not of MDPI and/or the editor(s). MDPI and/or the editor(s) disclaim responsibility for any injury to people or property resulting from any ideas, methods, instructions or products referred to in the content. |
© 2024 by the authors. Licensee MDPI, Basel, Switzerland. This article is an open access article distributed under the terms and conditions of the Creative Commons Attribution (CC BY) license (https://creativecommons.org/licenses/by/4.0/).
Share and Cite
D’Emidio, M.; Delfaraz, E.; Di Stefano, G.; Frittella, G.; Vittoria, E. Route Planning Algorithms for Fleets of Connected Vehicles: State of the Art, Implementation, and Deployment. Appl. Sci. 2024, 14, 2884. https://doi.org/10.3390/app14072884
D’Emidio M, Delfaraz E, Di Stefano G, Frittella G, Vittoria E. Route Planning Algorithms for Fleets of Connected Vehicles: State of the Art, Implementation, and Deployment. Applied Sciences. 2024; 14(7):2884. https://doi.org/10.3390/app14072884
Chicago/Turabian StyleD’Emidio, Mattia, Esmaeil Delfaraz, Gabriele Di Stefano, Giannantonio Frittella, and Edgardo Vittoria. 2024. "Route Planning Algorithms for Fleets of Connected Vehicles: State of the Art, Implementation, and Deployment" Applied Sciences 14, no. 7: 2884. https://doi.org/10.3390/app14072884
APA StyleD’Emidio, M., Delfaraz, E., Di Stefano, G., Frittella, G., & Vittoria, E. (2024). Route Planning Algorithms for Fleets of Connected Vehicles: State of the Art, Implementation, and Deployment. Applied Sciences, 14(7), 2884. https://doi.org/10.3390/app14072884

