Next Article in Journal
Retrospective Clinical Analysis of the Effectiveness of Skeletally Anchored Appliances for Maxillary Expansion
Previous Article in Journal
Digitalization of Pulse Signal Processing for Ex-Core Instrumentation System in Nuclear Power Plants
 
 
Font Type:
Arial Georgia Verdana
Font Size:
Aa Aa Aa
Line Spacing:
Column Width:
Background:
Article

A Performance Prediction Method Utilizing Time-Dependent Subsystem Transfers between Family Systems

1
State Key Laboratory of Crane Technology, Yanshan University, Qinhuangdao 066004, China
2
School of Mechanical Engineering, Yanshan University, Qinhuangdao 066004, China
3
Hebei Provincial Key Laboratory of Heavy Machinery Fluid Power Transmission and Control, Yanshan University, Qinhuangdao 066004, China
4
National Astronomical Observatories, Chinese Academy of Sciences, Beijing 100191, China
*
Author to whom correspondence should be addressed.
Appl. Sci. 2024, 14(6), 2448; https://doi.org/10.3390/app14062448
Submission received: 21 February 2024 / Revised: 10 March 2024 / Accepted: 11 March 2024 / Published: 14 March 2024

Abstract

Based on cluster system theory and the Markov process, a performance prediction method utilizing time-dependent subsystem transfers between family systems is proposed in this paper. The family system is divided via the mean clustering method, with the key performance parameters of subsystems utilized as identification parameters. According to the transition quantity of subsystems in the family systems, the transition probability of subsystems between family systems is described via the Markov process. The transition matrix between subsystems is established by dividing multiple intervals of key performance states. The inter-family transfer matrix and the current family system label of the subsystem are updated in real time. Thus, the transition probability of any subsystem and the total number of subsystems to be transferred to the failure-state family system can be judged, and the remaining life can be further determined. Using the real-world monitoring dataset from the FAST Telescope, the effectiveness and accuracy of the method are verified. Due to the representativeness of family systems to subsystems and the powerful transfer-describing ability of Markov processes, the proposed method shows superiority in online prediction and performance evaluation compared to the fault data-based method, such as improvements in rapidity and accuracy. In addition, the proposed method can be used to evaluate overall reliability without reference samples, thus making the prediction method more practical in complex, large systems with small or even zero sample conditions.

1. Introduction

Due to economic and technological advancements, researchers have been engaged in designing and constructing increasingly complex systems. With the growing application and heightened demands for safety performance and lifespan in complex system engineering design, methods for predicting the lifespan and analyzing the reliability of complex systems have emerged as a prominent research direction. Among these approaches, probability statistics-based reliability analysis and optimization methods have reached a relatively mature stage and are extensively employed. However, when a complex system comprises newly designed components without available failure data to establish the probability distribution of subsystems, conducting reliability engineering becomes challenging.
In the analysis of system reliability, fault tree analysis is a widely utilized method based on probability distribution. Due to its well-established theoretical foundation, exceptional flexibility, intuitive graphical representation, high precision, and programmability, fault tree analysis has found extensive applications across various domains. This approach employs a fault tree diagram to systematically identify and analyze the causes of system failures in a top-down manner [1]. However, when dealing with complex systems, constructing fault trees becomes exceedingly challenging and model consistency tends to be compromised. Particularly for systems exhibiting multiple states, signal feedback, and temporal functional changes, conducting fault tree analysis becomes even more formidable.
The GO method, developed concurrently with the fault tree analysis (FTA) method, is a more suitable approach for analyzing the reliability of complex systems compared to FTA. Jin et al. utilized the GO method to quantitatively analyze the reliability of electro-hydrostatic actuators and obtained consistent results when compared with FTA, thus validating its feasibility and accuracy in EHA system reliability analysis [2]. Expanding upon the GO method, Matsuoka and Kobayashi developed the GO-FLOW method to address challenges in constructing trees and reducing computational complexity. This approach is particularly applicable to complex systems characterized by temporal dependencies, phased tasks, and time-varying states [3].
When predicting the lifespan of a system, lifespan testing plays a crucial role as a reliability experiment and is commonly employed for testing, analyzing, and evaluating product reliability. However, due to the high costs and lengthy durations associated with conducting lifespan tests under normal conditions, in light of the rapid advancements in component technology, accelerated lifespan testing has become widely adopted for the accurate and efficient evaluation of product reliability [4]. In their study on the constant stress accelerated lifespan testing of hydraulic equipment, Ma et al. addressed accuracy issues arising from thermal shocks resulting from stress-loading methods and single objective parameters. They proposed a multi-objective parameter-based constant stress accelerated lifespan test for hydraulic equipment to enhance the precision of hydraulic product reliability analysis [5].
Although the constant stress accelerated life test method is theoretically mature, highly accurate, and simple, it faces challenges in providing precise life assessment results for complex mechanical components due to their operating conditions’ complexity and enduring variable stress loads’ characteristics. To overcome this limitation, Wang et al. developed a load spectrum design method using a Markov information matrix for the accelerated life testing of hydraulic pumps used in aerospace onboard electro-hydraulic equipment [6]. This approach achieves good acceleration effects without altering the failure mechanism, while addressing issues such as component testing difficulties under complex operating conditions and alternating stresses.
The accurate prediction of equipment health is essential for ensuring optimal system functionality, minimizing maintenance costs, and enhancing equipment performance. There are two primary approaches to equipment health prediction, as follows: those based on physical failure models and those based on data-driven methods [7]. Liao et al. employed statistical pattern recognition techniques to assess equipment performance and utilized an autoregressive moving average model for predicting device health status [8]. Zhao et al. applied LIB-SVM to effectively fit data with limited samples and non-linear conditions, enabling fault prediction for electronic devices [9].
Based on the theory of conditional probability, Yoon et al. proposed a method for calculating elasticity that incorporates false alarms and applied it to enhance the accuracy of health assessment for electro-hydrostatic actuators (EHAs) [10]. They probabilistically formulated a novel measure of elasticity that considers both the false alarm rate and reliability [11]. In comparison with conventional measures of elasticity, this newly developed measure enables a more rigorous and accurate estimation of system elasticity [12,13].
The existing theoretical research on the thermal characteristics of electro-hydrostatic actuators (EHAs) primarily relies on a one-dimensional thermodynamic model established using the nodal method, which overlooks the comprehensive influence of motor heat generation on the overall EHA’s characteristics [14,15]. To address this limitation, Wang et al. developed a simplified thermal characteristic analysis model for electro-hydraulic actuators [16], offering a solution approach for relevant simulation parameters and a theoretical framework to solve the overall temperature distribution. This model comprehensively considers the impact of motors on an EHA’s thermal characteristics and enhances its structure and performance through optimization. A structural optimization scheme was proposed based on comparisons between simulations and experiments [17,18].
Most of the aforementioned prediction methods are based on conventional machine learning techniques. However, deep learning, being a data-driven algorithm, combines low-level features to form more abstract high-level features that can effectively capture the distributed characteristics of data. HEIMES employs recursive neural network methods for estimating the remaining useful life of systems [19]. Zhang et al. utilized autoencoders to monitor signal features and construct a deep neural network model for the time-series prediction of equipment health indicators [20]. Vedova et al. employed a combination neural network approach to identify the wear state of aircraft electro-hydrostatic actuator nozzle flapper valves [21,22] in order to achieve health status prediction [23], which represents an innovative application based on model-based fault detection and identification (FDI) methods [24], by utilizing artificial neural networks for identifying the actual wear states of actuators [25,26].
Currently, the majority of data-driven algorithms for life prediction solely focus on modeling system degradation data. However, with technological advancements, it has become feasible to acquire both degradation data and a substantial amount of monitoring data regarding the operating environment of systems in engineering practice. With ample support from such data, Yu et al. have conducted research on the application and development of covariate [27] data derived from system operating environments in reliability assessment models [28]. They have identified limitations in current research methods and proposed corresponding solutions.
The aforementioned research methodology requires a substantial amount of data support. During the data processing phase, it is typically assumed that the multiple datasets are independent from one another. However, in practical applications, datasets often exhibit certain correlations, which pose challenges for comprehensive modeling using the aforementioned research methods and result in biased prediction outcomes. To address this issue, Sun et al. employed high-dimensional space mapping for Gaussian mixture clustering to enhance data resolution accuracy when dealing with datasets characterized by significant feature differences, strong nonlinearity, and large volumes of data [29]. Experimental results demonstrate that, compared to the K-means algorithm [30] and GMN algorithm [31], high-dimensional space clustering algorithms can effectively resolve reduced clustering accuracy caused by multi-class data overlap in the original low-dimensional space while simultaneously improving clustering accuracy and reducing false positive rates.
For newly constructed or recently implemented complex systems lacking sufficient fault probability and cumulative experience, the aforementioned methods face challenges in providing effective solutions. To address this issue, Feng et al. proposed the establishment of a continuous-time Markov model for equipment and employed the uniform acceleration technique to solve reliability parameters, thereby achieving a reliable prediction for large-scale traction power supply equipment. This approach successfully overcomes the limitations of traditional matrix geometric methods when dealing with problems involving large quantities, enabling efficient and accurate reliability prediction for similar large-scale traction power supply equipment [32]. Hao et al., on the other hand, utilized the spectral SEESCD [33] analysis method to extract feature vectors from test data and combined it with the continuous hidden Markov model (CHMM) [34] classification method to achieve the precise prediction of rolling bearing faults. Their work presents a novel approach towards rolling bearing life diagnosis [35].
However, these studies lack feature recognition and the clustering of data within the system and they necessitate a substantial amount of high-quality sample data to support model construction and prediction. Consequently, in the absence of reference samples, it becomes unfeasible to accomplish model building and prediction, thereby impacting the accuracy of predictions. Therefore, this paper proposes a method for predicting hydraulic actuator group system performance, based on time-varying inter-family transitions using monitoring data from a specific observation period in FAST. Expanding upon conventional Markov process research, this approach forecasts changes in performance trends by employing family system division and transition matrix calculations [36]. The comparison between predicted results and actual data demonstrates a significant level of concordance for the proposed method, providing a foundation for the health management of hydraulic actuator group systems, as well as for similar systems.
The structure of the paper is summarized as follows: In Section 2, the characteristics of complex systems and the applicability of traditional performance prediction methods are discussed. Section 3 introduces the concept of cluster and family subsystems, along with a method for establishing family systems. In Section 4, a transfer matrix between subsystems in the family system is established using Markov processes in the time domain. Section 5 presents the transfer matrix and performance prediction method for cluster systems. To validate the proposed method, an engineering example from the FAST telescope is calculated in Section 6. Finally, the conclusion section, Section 7, summarizes the process of performance prediction for cluster systems based on time-varying inter-family transitions and verifies the accuracy of the predictions. It also suggests that further research can be conducted on inter-family transition prediction methods based on the proposed method in this article, providing support for operating and maintaining complex systems.

2. Problem Statement

2.1. Complex Systems Engineering

In practical applications, as one of the main research objects in reliability analysis engineering, the research and development of complex systems science also significantly affects the effectiveness and application of reliability analysis. The complexity of complex systems is mainly caused by factors such as intricate environments, human factors, and subsystem relationships. Therefore, describing the functioning of complex systems through establishing mathematical models becomes challenging, especially when dealing with various unknown parameters.
Research conducted by scholars in the field of complex systems has revealed that these systems are typically composed of multiple interconnected and interdependent units, each possessing unique properties or characteristics not found in individual components. In essence, comprehending the constituent parts of a complex system does not equate to understanding the overall system, as it is more than just an amalgamation of its elements. The continuous evolution and enhancement of such systems is driven by their mutual interactions with various subsystems and their surrounding environment, rather than being determined solely by any single or pair of influencing factors. These interactions exert a high level of sensitivity on the system, whereby even minor changes between elements can result in entirely different outcomes [37].
Therefore, the incorporation of complex systems science is crucial for comprehensively assessing research progress in reliability engineering. Shalizi’s work distinguishes three key components based on complex systems science techniques, as follows: data analysis (including statistical analysis and data mining), model building and understanding, and measuring complexity itself [38]. Philippe Weber and Lionel Jouffe proposed a formalization method utilizing dynamic object-oriented Bayesian networks to evaluate system reliability [39]. Additionally, Yuan X et al. combined relationships across time fragments to classify network segments with similar structures and parameters, thereby constructing a dynamic object-oriented Bayesian network [40].
Based on current research, the field of complex system engineering encounters several challenges, as follows:
(1)
The design and application of such complex systems primarily remain in the conceptual and developmental stages, lacking sufficient experiential knowledge to draw upon, consequently leading to numerous defects during initial testing and production phases.
(2)
In-depth investigation is required for data processing and data mining in system operation, as complex systems impose stringent requirements without readily available samples.
(3)
Complex systems exhibit uncertain states with intricate and often variable operating environments, rendering disturbances influenced by environmental changes highly unpredictable.
Currently, the advancement of information technology has led to the integration of numerous sensors in new complex systems, thereby establishing a robust data foundation for performance prediction.

2.2. Traditional Performance Prediction

Common traditional methods for reliability analysis include statistical approaches such as fault trees, Bayesian networks [41,42], evidence theory, accelerated degradation rate models [43], and the utilization of Weibull and exponential distributions [44]. These methodologies have been extensively employed in assessing the reliability of diverse projects.
Fang et al. proposed an enhanced methodology for reliability analysis based on Bayesian networks with fuzzy multi-states, which is employed to evaluate the reliability and growth of complex redundant systems [45]. A Bayesian network, represented as a directed acyclic graph, serves as a graphical model that utilizes probability reasoning. Each node variable represents an information element, while the directed edges between nodes depict causal relationships among these elements. Conditional probability is utilized to quantify the degree of influence between each information element. Nodes and directed edges constitute the fundamental framework of a Bayesian network [46].
The performance of evidence theory in reliability analysis was summarized by Helton and Oberkampf using a simple algebraic function [47]. Alyanak et al. developed a novel program for projecting the reliability gradient through the plausibility measure and belief measure in evidence theory, without necessitating any additional information [48].
Elmahdy and Aboutahoun introduced an expectation-maximization algorithm for modeling the failure data of systems with different failure models using limited Weibull mixture distributions, even in cases where the probability function is not explicitly known [49]. The mixed Weibull distribution model comprises weighted combinations of single Weibull distributions, offering a strong applicability and providing accurate fitting effects for various complex probability density curves. Different combinations of model parameters can capture diverse features of the fitted curve shape [50]. The Weibull distribution is widely employed as a life distribution model in reliability engineering, effectively describing changes throughout the entire lifecycle of mechanical and electronic devices [51].
Chen et al. conducted an analysis on the impact mechanism of coating thickness on the storage reliability of electrical connector contacts and investigated the storage stress as well as the corresponding contact failure mechanism under a specific storage profile. They established a degradation model for electrical connector contact performance, considering coating thickness under temperature stress, based on the Wiener process, which effectively quantifies the degree of influence that the coating thickness has on contact performance degradation [52]. In their study, Liao and Elsayed developed a novel extended accelerated degradation testing (ADT) model that incorporates stress to prevent significant prediction errors in contrast to constant-stress normal experiments [53].
However, these methods are predominantly reliant on statistical data obtained from samples, necessitating extensive long-term reliability testing and the accumulation of a substantial amount of fault data. This can be challenging to achieve for complex systems.

3. Cluster, Family, and Subsystems

3.1. Basic Concepts of Each Level System

Based on the research and analysis of complex systems in Section 2, it is evident that the establishment of mathematical models and parameterization for complex systems poses significant challenges. Complex systems exhibit inherent uncertainty in their states, operate within intricate and dynamic environments, and are susceptible to unpredictable environmental disturbances. Traditional performance prediction methods rely on statistical data with limited samples and necessitate the accumulation of a substantial amount of fault data. To address these concerns, this study introduces the concepts of cluster systems, family systems, and subsystems.
A cluster system is defined as a system composed of three or more identical or similar subsystems that perform the same task, represented by the symbol C .
If the number of subsystems is n , then
C = { s 1 , s 2 , , s i , , s n }
where n Z , n 3 , and i [ 1 , n ] .
Applying cluster system theory to complex systems can simplify them into several simple subsystems, enabling the analysis of the working principle, composition structure, and performance trends. In a cluster system, subsystems do not necessarily have to be identical; as long as they are similar in composition, structure, principle, or function, they can be considered alike. This facilitates the simplification of complex systems.
In a cluster system, the response of each subsystem to factors such as load and environment exhibits a certain distribution pattern. To address the issue of insufficient reference samples in reliability engineering research on complex systems, subsystems with similar performance or state results can be classified into the same family of classes and used as reference samples. Aggregating similar subsystems is highly significant for identifying influencing factors and mechanisms in cluster system analysis and research.
A family system refers to the subsystems within a cluster system that share the closest key performance parameters. These subsystems can be grouped together based on their common characteristics, thus forming a distinct population. As subsystems within a family system demonstrate similar performance or state outcomes within the same cluster of systems, each subsystem can serve as a reference sample for other subsystems within the same family system. Therefore, the concept of family systems holds great significance in analyzing and researching cluster systems. The family system is represented by the symbol F , the number of family systems is k , and the intermediate value is represented by l :
F = { F l | l = 1 , 2 , , k }
where k [ 1 , n ] and l [ 1 , k ] .
The definitions of subsystems and cluster systems are cross-referenced within the definition of cluster systems, adhering to the hierarchical relationship between these terms. A cluster system encompasses a subsystem when one system encapsulates another, while the enclosed system is denoted as a subsystem. Subsystems can serve as integral functional components within a cluster system or operate independently to fulfill specific functions and actions.
Here, we introduce the concept of subsystems based on cluster system theory, wherein multiple subsystems serve as reference samples for each other. In a cluster system, the presence of three or more identical or similar entities is essential to define them as subsystems. The symbol of the subsystem is s and the number of feature elements is m :
s i = s i 1 , s i 2 , , s i m
where m Z and m 1 .

3.2. Construction of Family System

The establishment and division of the family system plays a pivotal role in predicting the lifespan of a cluster system. The division of the family system is contingent upon inter-subsystem relationships, while the contribution of each subsystem to the load is determined by both the overall load of the cluster system and the number of subsystems.
The fundamental concept in the process of partitioning family systems, as per the definition of family systems, is to categorize them based on key performance parameters. This approach is necessitated by the intricate and interconnected subjective and objective environments involved in cluster system operations, which are characterized by parameter variations and uncertainties that render it challenging to ascertain the laws and mechanisms governing specific environmental factors’ impact on system functioning. The characterization of subsystems’ key performance arises from the complex interplay among diverse environmental factors. Therefore, employing key performance parameters as a basis for classification not only simplifies computations but also enhances credibility.
Based on the definition and classification of family systems, it is evident that subsystems within the same family system demonstrate the closest critical performance. In other words, in terms of critical performance, each subsystem within a given family system can serve as a reference for other subsystems in the family. This fundamental theory of cluster systems addresses complex system design and applications, most of which are still in their developmental stages. The ideas aim to tackle challenging problems with limited prior experience to draw from.
In summary, the division of family systems plays a crucial role in the reliability analysis of cluster systems. This section introduces the k-means clustering method, which employs subsystems’ key performance as an identification parameter for partitioning the family system.
The cluster system description is C = s 1 , s 2 , , s n ; this means that there are n subsystems in the cluster system. Meanwhile, each subsystem has m key features, recorded as an m-dimensional feature vector s i = s i 1 , s i 2 , , s i m . Using clustering algorithms, cluster system C is divided into k disjointed family systems, written separately as F l | l = 1 , 2 , , k , where F l l l F l = and C = l = 1 k C l , and λ j 1 , 2 , , k is used as the family system label representing subsystem s j , meaning s j F λ j . Therefore, the k-means clustering results of family system partitioning can be described by n-dimensional vectors with family system labels, meaning λ = λ 1 , λ 2 , , λ n .
In simple terms, the k-means algorithm minimizes the square difference of the partitioning results of the family system.
E = i = 1 k s F i s μ i 2 2
where μ i = 1 F i s F i s is the average vector of F i . Equation (4) intuitively reflects the compactness of the subsystems and mean vectors in the family system. The smaller the E, the higher the similarity of the subsystems in the family system.
In summary, the process of using the k-means clustering method to partition family systems under the theory of cluster systems can be divided into five steps, as shown in Figure 1.
Step 1: Enter the cluster system dataset C = s 1 , s 2 , , s n ; then, randomly select k subsystems as the initial average vector, with a mean of μ 1 , μ 2 , , μ k .
Step 2: Calculate the distance between s j and μ i using Equation (5) based on Euclidean distance.
d j i = s j μ i 2 = u = 1 n s j u μ i u 2
Step 3: Divide the subsystem s into corresponding family systems based on the nearest average vector.
Step 4: Calculate the new average vector μ i , if μ i μ i ; make μ i = μ i and repeat the second step.
Step 5: If μ i = μ i , output the results of the family system partition. To avoid excessive iteration time, set a maximum number of cycles. If the program reaches this maximum number of cycles, it will terminate and output the result.
The focus of this study does not lie in the method for calculating the distance between the subsystem and the average vector. Therefore, as long as the distance testing method satisfies the four conditions outlined in Equations (6)–(9), various distance measurement methods commonly employed in machine learning can be flexibly utilized during the second step.
distance x i , x j 0
distance x i , x j = 0   iff   x i = x j
distance x i , x j = distance x j , x i
distance x i , x j distance x i , x k + distance x j , x k
The determination of the k value is a crucial operation in the process of partitioning a family system. In theory, k can take any integer value between 1 and n. When k = 1, it signifies that all subsystems within the cluster system are grouped into a single family system, exhibiting similarity. Conversely, when k = n, each subsystem is assigned to an individual family system with varying performance.
Meanwhile, the computational complexity of the family system partitioning process will also be influenced by variations in the value of k. Therefore, when determining the optimal value for k, it is imperative to consider factors such as subsystem similarity, program computation requirements, and the number of reference samples necessary for subsequent reliability analysis processes. It should be noted that the number of subsystems within each family system may not necessarily be equal; rather, they tend to differ based on performance similarities among cluster system subsystems.

4. Time-Dependent Subsystem Transfers between Family Systems

By using the key performance of subsystems as identification parameters, the family system is divided and a sample collection of subsystems is established. By combining the Markov process’ property of no aftereffect, multiple intervals of key performance are determined, enabling the establishment of a time-related inter-family transfer matrix for subsystems.
The division of family systems involves selecting the key performance indicators for subsystems. Based on factors such as expert experience, design requirements, and computational complexity, appropriate hierarchical divisions can be carried out by considering the interval between optimal performance and failure state values. The performance values during division can exhibit either equal or unequal differences. This example takes the division of five family systems as an example, from the best-state family system to the failure-state family system, which are S T 1 t , S T 2 t , S T 3 t , S T 4 t , and S T 5 t .
Establish the transition matrix:
At the initial time t 0 , the number of subsystems belonging to the five family systems is S T 1 t 0 , S T 2 t 0 , S T 3 t 0 , S T 4 t 0 , and S T 5 t 0 .
At the next time t 1 , the number of subsystems belonging to the five family systems is S T 1 t 1 , S T 2 t 1 , S T 3 t 1 , S T 4 t 1 , and S T 5 t 1 .
The quantity transferred from family system S T 1 t to the five family systems S T 1 t , S T 2 t , S T 3 t , S T 4 t , and S T 5 t is S 1 T 1 t 1 , S 1 T 2 t 1 , S 1 T 3 t 1 , S 1 T 4 t 1 , and S 1 T 5 t 1 , respectively; the number of family systems transferred from family system S T 2 t to S T 1 t , S T 2 t , S T 3 t , S T 4 t , and S T 5 t is S 2 T 1 t 1 , S 2 T 2 t 1 , S 2 T 3 t 1 , S 2 T 4 t 1 , and S 2 T 5 t 1 , respectively; similarly, the number of family systems S T 3 t , S T 4 t , and S T 5 t transferred to S T 1 t , S T 2 t , S T 3 t , S T 4 t , and S T 5 t can be obtained.
Therefore, the transfer matrix is as follows:
T t 0 t 1 = S 1 T 1 t 1 S T 1 t 0 S 1 T 2 t 1 S T 1 t 0 S 1 T 3 t 1 S T 1 t 0 S 1 T 4 t 1 S T 1 t 0 S 1 T 5 t 1 S T 1 t 0 S 2 T 1 t 1 S T 2 t 0 S 2 T 2 t 1 S T 2 t 0 S 2 T 3 t 1 S T 2 t 0 S 2 T 4 t 1 S T 2 t 0 S 2 T 5 t 1 S T 2 t 0 S 3 T 1 t 1 S T 3 t 0 S 3 T 2 t 1 S T 3 t 0 S 3 T 3 t 1 S T 3 t 0 S 3 T 4 t 1 S T 3 t 0 S 3 T 5 t 1 S T 3 t 0 S 4 T 1 t 1 S T 4 t 0 S 4 T 2 t 1 S T 4 t 0 S 4 T 3 t 1 S T 4 t 0 S 4 T 4 t 1 S T 4 t 0 S 4 T 5 t 1 S T 4 t 0 S 5 T 1 t 1 S T 5 t 0 S 5 T 2 t 1 S T 5 t 0 S 5 T 3 t 1 S T 5 t 0 S 5 T 4 t 1 S T 5 t 0 S 5 T 5 t 1 S T 5 t 0
The elements in row a and column b of matrix T t 0 t 1 represent the probability of a subsystem belonging to family system a transitioning to family system b from time t 0 to time t 1 . The probability range is 0 , 1 . The possibility of having zero subsystems in a family system at a certain time implies that the number of each family system will inevitably be zero in the next transition. At this point, the probability is not calculated through division, but is directly marked as 0.

5. Performance Prediction for Cluster Systems

The subsystem inter-family transfer matrix and the current affiliation of each subsystem to its respective system are continuously updated in real time within this section. This facilitates the determination of transition probabilities for any given subsystem, as well as the prediction of impending transitions to a failed state within the family system. Consequently, it enables the accurate estimation of the remaining lifespan of the group system.

5.1. Establishing a Time-Varying Inter-Family Transition Matrix

According to the definition of Markov processes, for objects that adhere to the principles of Markov processes, the transition from the current state to the next state is solely determined by its present state and remains unaffected by any previous instances in time. Therefore, as time progresses, the state transition matrix of the cluster system should be updated in real time; that is, at the i-th moment, there are:
T t i 1 t i = S 1 T 1 t i S T 1 t i 1 S 1 T 2 t i S T 1 t i 1 S 1 T 3 t i S T 1 t i 1 S 1 T 4 t i S T 1 t i 1 S 1 T 5 t i S T 1 t i 1 S 2 T 1 t i S T 2 t i 1 S 2 T 2 t i S T 2 t i 1 S 2 T 3 t i S T 2 t i 1 S 2 T 4 t i S T 2 t i 1 S 2 T 5 t i S T 2 t i 1 S 3 T 1 t i S T 3 t i 1 S 3 T 2 t i S T 3 t i 1 S 3 T 3 t i S T 3 t i 1 S 3 T 4 t i S T 3 t i 1 S 3 T 5 t i S T 3 t i 1 S 4 T 1 t i S T 4 t i 1 S 4 T 2 t i S T 4 t i 1 S 4 T 3 t i S T 4 t i 1 S 4 T 4 t i S T 4 t i 1 S 4 T 5 t i S T 4 t i 1 S 5 T 1 t i S T 5 t i 1 S 5 T 2 t i S T 5 t i 1 S 5 T 3 t i S T 5 t i 1 S 5 T 4 t i S T 5 t i 1 S 5 T 5 t i S T 5 t i 1

5.2. Predicting Changes in Family Systems

By continuously updating the inter-family transition matrix in real time and taking into account the current family system dynamics of the subsystem, it becomes feasible to ascertain the probability of any alterations in ownership within the family system of said subsystem. Moreover, this facilitates prognostication regarding the total number of subsystems that are likely to undergo a transition towards a failed state within their respective family systems, thereby enabling anticipation of the remaining lifespan of the cluster system. When the current time is t i , the number of subsystems belonging to the five family systems is S T 1 t i , S T 2 t i , S T 3 t i , S T 4 t i , and S T 5 t i , and the transition matrix between family systems is T t i 1 t i . Therefore, at time t i + 1 , the number of subsystems belonging to family system S T 1 t i + 1 is calculated using the following process.
S T 1 t i + 1 = S T 1 t i × S 1 T 1 t i S T 1 t i 1 + S T 2 t i × S 1 T 2 t i S T 1 t i 1 + S T 3 t i × S 1 T 3 t i S T 1 t i 1 + S T 4 t i × S 1 T 4 t i S T 1 t i 1 + S T 5 t i × S 1 T 5 t i S T 1 t i 1
S T 2 t i + 1 , S T 2 t i + 1 , S T 2 t i + 1 , and S T 2 t i + 1 can be obtained similarly. This calculation process is recorded as:
S t i T t i 1 t i
where S t i = S T 1 t i , S T 2 t i , S T 3 t i , S T 4 t i , S T 5 t i .

5.3. Remaining Life Prediction

The ultimate failure of a cluster system lies in its inability to accomplish a specified goal, which is achieved by the subsystems comprising the cluster system. Therefore, the final failure state of the cluster system can be attributed to either an insufficient number or a malfunctioning structure of subsystems required for task completion. Hence, the remaining lifespan of the cluster system is equal to the current number of subsystems that have not failed multiplied by the probability of the inter-family transition matrix, until the result is less than the sum of the time required for the number of subsystems that have not failed n min required by the cluster system. The unit time interval for each transfer is Δ t . When the number of subsystems that have not failed is less than n min after N + 1 transfers, the formula for the remaining life of the cluster system in this example is:
L ˜ i = N × Δ t
where S t i T t i 1 t i N S T 5 t i + N n min and S t i T t i 1 t i N + 1 S T 5 t i + N + 1 < n min .

6. Examples of Verification

In this section, an engineering example will be provided using the FAST radio telescope to verify the performance of the proposed method in the cluster system theory-based reliability estimation.

6.1. FAST Performance Prediction

The 500 m Aperture Spherical Radio Telescope (FAST) project is a major national scientific foundation project. It is a large spherical coronal radio telescope with an active reflecting surface and an aperture of 500 m. The FAST active reflecting surface system functions as a co-driving parallel mechanism, comprising a main cable network, 2225 sets of driving branches, and 4450 reflecting surface units. Each driving branch consists of nodes, lower cables, and hydraulic actuators [54]. Consequently, the FAST active reflector system exhibits intricate motion coupling relationships. In the event of failure in one or multiple driving branches, it will have adverse implications on the structural strength and reflector accuracy of adjacent areas, thereby affecting the scientific observation capabilities of the telescope [55].
The hydraulic actuator cluster system serves as the driving unit for actively adjusting the surface shape accuracy of FAST’s active reflection surfaces, making it a crucial component for normal telescope operation. Moreover, it represents a rare and typical local large-scale electromechanical and hydraulic integrated equipment cluster system in the world. Predicting its lifespan and economically maintaining this equipment cluster system present significant challenges to the engineering and technical community. Figure 2 illustrates the on-site distribution of the FAST hydraulic actuator cluster system.
In order to ensure the scientific accuracy of observations, reliable operation, and cost-effective maintenance of the FAST radio telescope, a health monitoring system was implemented at the outset of its design [56]. Table 1 displays the observation data content captured by the actuator.
In Table 1, DEVICE ID is the number representing the actuators. CONTROL THEORY is the theoretical control position of the actuators, while CONTROL ACTUAL is the actual position of actuators detected by the position sensor in the health system of FAST. CONTROL TEMPERATURE and CONTROL PRESSURE are the temperature and pressure of hydraulic oil in the tank of the actuators’ hydraulic system.
According to the structure and observation control of the FAST telescope, each hydraulic actuator operates independently from other hydraulic actuators in both temporal and spatial dimensions. In other words, the failure of one actuator will not impact the normal functioning of the other actuators. Consequently, a parallel reliability logic relationship exists among subsystems within the hydraulic actuator cluster system. The failure of any individual actuator will not directly lead to failures in other actuators or hinder scientific observations; however, it may result in signal loss and affect observation accuracy.
The precision of actuator control directly impacts the shape of the target reflection surface in the FAST hydraulic actuator cluster system, thereby significantly influencing scientific observation. Each actuator is assigned a theoretical position based on the observation requirements for achieving the desired reflection surface shape. Simultaneously, a real-time monitoring system continuously tracks and monitors the actual positions of each actuator. Therefore, both the theoretical and actual positions of the actuators are critical parameters for optimizing performance in the actuator cluster system. To facilitate analysis, absolute error is employed as a discriminant parameter to classify family systems prior to conducting life prediction. The calculation formula for absolute error is as follows:
Δ d = d a d t
Here, Δ d is the absolute error, d a represents the actual position, and d t is the theoretical position.
According to the prediction process shown in Figure 3, based on expert experience, design requirements, and on-site usage needs, the absolute error values of the optimal state and failure state can be determined to be 0 , 250 ; that is, when the extension error is 0 µm, the actuator subsystem is in the optimal state. When the extension error exceeds 250 µm, it is determined that the actuator subsystem has failed. Considering computational complexity, the interval for dividing the family system is selected as 50 µm and the intervals from the optimal state to the failure state are 0 , 50 , 50 , 100 , 100 , 150 , 150 , 200 , 200 , 250 , and 250 , + , respectively.
The actuator monitoring data obtained during a specific observation period using the FAST telescope were analyzed, resulting in a total of 259 datasets. At the initial moment t 0 , multiple random moments were selected from the monitoring data for prediction and comparison to validate the efficacy of the approach. The randomly selected initial moments include the 5th, 29th, 41st, 65th, 88th, 126th, 143rd, 162nd, 211th, and 240th, totaling 10 moments. The comparison between the predicted and actual values at each moment is shown in Table 2, where S ^ T 1 t i + 1 , S ^ T 2 t i + 1 , S ^ T 3 t i + 1 , S ^ T 4 t i + 1 , S ^ T 5 t i + 1 , and S ^ T 6 t i + 1 are the predicted values for each state interval at the next time of the 10 initial moments, and S T 1 t i + 1 , S T 2 t i + 1 , S T 3 t i + 1 , S T 4 t i + 1 , S T 5 t i + 1 , and S T 6 t i + 1 are the actual values for each state interval at the next time of the 10 initial moments.
To evaluate the prediction accuracy of the model, the relative error δ is used for judgment:
δ r = S T r t i + 1 S ^ T r t i + 1 S T r t i + 1 × 100 %
Here, S T r t i + 1 is the actual number of subsystems within the r -th state interval and S ^ T r t i + 1 is the predicted number of subsystems within the r -th state interval.
The following Figure 4, Figure 5, Figure 6, Figure 7, Figure 8 and Figure 9 illustrate the actual and predicted quantities of the subsystem at each state interval, along with a curve depicting the variation in relative error for that specific interval.
The average relative error of the prediction detected using this method during the random sampling period is 13.3%, as concluded from comparing the rounded predicted values of inter-family transfer in Table 2 with the actual values. Among the predicted values for 60 state intervals at 10 random times, the relative error of 40 predicted values is within 10%.
The root mean square error (RMSE), fitting accuracy (R2), mean absolute error (MAE), and mean absolute percentage error (MAPE) of the conventional evaluation prediction model are calculated. The aforementioned accuracy metrics are applicable to regression models, enabling the assessment of the model’s conformity to the observed data and the quantification of disparities between actual observations and predicted values.
According to Formula (17), the RMSE value of the time-varying inter-family transfer prediction method is 35.57 (accounting for 1.598% of the total amount in the hydraulic actuator cluster system).
R M S E = i = 1 n ( p i α i ) 2 n
where p is the predicted value and α is the actual value.
According to Formula (18), the R2 value is 0.9906.
R 2 = i = 1 n ( y ^ i y ¯ ) 2 i = 1 n ( y i y ¯ ) 2
where y ^ is the predictive value, y is the actual value, and y ¯ is the average value.
According to Formula (19), the MAE value is 22.1 (accounting for 0.9932% of the total amount in the hydraulic actuator cluster system).
M A E = i = 1 n y y ^ n
where y ^ is the predictive value, y is the actual value, and n is the number of samples.
According to Formula (20), the MAPE value is 13.29% (the model’s average prediction error accounts for 13.29% of the true values).
M A P E = i = 1 n y ^ y y × 100 % n
where y ^ is the predictive value, y is the actual value, and n is the number of samples.
The summary of the aforementioned accuracy indicators can be found in Table 3:
This method is observed to meet the requirements for predicting inter-family transfer performance, indicating its credibility in life prediction through time-varying inter-family transfer.
Due to the extensive observation range of the FAST telescope, which enables a multitude of scientific observation tasks, diverse targets necessitate distinct observation strategies for determining their reflective surface shape. Due to spatial constraints, the observation strategy requirements in this case study have been simplified. The remaining lifespan of the hydraulic actuator group system has been transformed into a correlation curve between the number of subsystems meeting accuracy criteria and transfer times. By integrating this curve with Equation (14) and preliminary observations, valuable insights regarding the projected residual life can be obtained.
Taking the 240th moment in the data as an example, the transition matrix from 239 to 240 is as follows:
T t 239 t 240 = 0.93 0.05 0.01 0 0 0.01 0.02 0.91 0.06 0.01 0 0 0.01 0.09 0.86 0.01 0.01 0.02 0 0.07 0.24 0.24 0.07 0.38 0 0 0.03 0.08 0.21 0.68 0 0 0 0.02 0.02 0.96
The relationship between the number of actuators meeting the accuracy requirements for prediction at 240 time intervals and the number of transfer times can be derived using Formula (13) based on the 240 time series system state data, as illustrated in Figure 10.
The prediction curve is subject to temporal variations, particularly in the presence of significant changes in the control state or environment. Consequently, the state matrix undergoes substantial modifications, necessitating synchronous updates of both the prediction curve and life prediction values.

6.2. Discussion and Prospects

The absolute error of the hydraulic actuator is selected as the key performance parameter in this section and the family system is categorized based on its proximity to this parameter. By continuously updating the inter-family transfer matrix and current family system label of each subsystem in real time, it becomes possible to determine both the transfer probability of any subsystem and the total number of subsystems that are likely to transition into a failure-state family system. This information can be utilized for the further determination of remaining life and has been experimentally validated for prediction accuracy, thus establishing the credibility of this method.
According to the definition and method framework of cluster systems, the approach proposed in this article is applicable in diverse engineering practices, facilitating the real-time life prediction of complex systems that adhere to the characteristics of cluster systems. Table 4 presents a performance comparison between this approach and traditional analysis methods.
This approach primarily addresses the limitations of traditional methods, which heavily rely on exhaustive life testing, fault data accumulation, and expert knowledge. It facilitates precise life prediction for complex systems that are either newly developed or deployed in challenging environments where conducting comprehensive life testing and accumulating fault data are arduous.

7. Conclusions

To tackle the challenges of limited reference samples, initial failures, and complex environmental variables in reliability engineering for newly developed or implemented complex systems, this paper proposes a cluster system performance prediction method based on time-varying inter-family transitions through clustering within the cluster system and utilizing state partitioning and Markov transitions. The proposed approach is validated using monitoring data from the hydraulic actuator of the FAST radio telescope health monitoring system, with the absolute error of the actuator as the key performance parameter.
The results demonstrate that the proposed cluster system performance prediction method in this study, based on time-varying inter-family transfer, can accurately forecast the failure transfer of hydraulic actuators with a fitting accuracy of 0.9906. These research findings offer scientific guidance for the operation, maintenance, and health management of the FAST hydraulic actuator cluster system to ensure precise observations using the FAST radio telescope.
The method of predicting the performance of cluster systems based on time-varying inter-family transfer can also be applied to numerous hydraulic engineering projects, particularly those involving cluster systems. This method is applicable to the prediction of hydraulic system maintenance, optimization of energy efficiency, monitoring the health condition of the system, optimization of working conditions, and fault diagnosis.
Moreover, future investigations can be conducted based on this study to explore multi-dimensional key performance parameters in inter-family transfer, providing support for safe and reliable operation, fault prediction, data processing, and operational maintenance of complex systems.
The health monitoring system of the FAST radio telescope serves as a highly representative example, showcasing the integration of mechatronics in a typical group system. The remarkable accuracy achieved in predicting its lifespan demonstrates the applicability of this method for performance prediction in similar mechatronics integrated systems. Therefore, these research methods can be employed for system and application design, encompassing hydraulic system monitoring and prediction platforms, maintenance management systems for hydraulic systems, energy-efficient optimization controllers, health monitoring programs for hydraulic systems, working condition optimization tools, fault diagnosis systems, etc. The integration of these systems and applications will offer comprehensive solutions for hydraulic engineering—from real-time monitoring to performance prediction, maintenance, and optimization—thereby enhancing the reliability of hydraulic systems while reducing maintenance costs and ensuring efficient operation under diverse working conditions.

Author Contributions

Conceptualization, W.C.; methodology, W.C.; software, R.G.; validation, J.W.; formal analysis, J.Z.; investigation, M.Z.; resources, W.C.; data curation, Z.L.; writing—original draft preparation, Z.L.; writing—review and editing, W.C.; visualization, Z.L.; supervision, J.Z.; project administration, R.G.; funding acquisition, W.C. All authors have read and agreed to the published version of the manuscript.

Funding

This research was funded by the National Natural Science Foundation of China, grant number 12173054, 52075469; the Open fund of Shanxi Key Laboratory of Hydraulic Technology, grant number YYJS2022KF12; the Young Elite Scientists Sponsorship Program by CAST, grant number 2023QNRC001; and the Open Foundation of Key Laboratory of Space Launching Site Reliability Technology, grant number sys-2021-03-3.

Institutional Review Board Statement

Not applicable.

Informed Consent Statement

Not applicable.

Data Availability Statement

The data present in this study are available on request from the corresponding author. The data are not publicly available due to privacy.

Acknowledgments

The author expresses sincere gratitude for the support received from various project funds, which has been instrumental in facilitating the successful completion of this research endeavor. In addition, the authors wish to thank the reviewers for their useful and constructive comments.

Conflicts of Interest

The authors declare that they have no known competing financial interests or personal relationships that could have appeared to influence the work reported in this paper.

References

  1. Peng, C. Research on the reliability of coal mining machines based on fault tree analysis and Bayesian networks. Coal Mine Mach. 2023, 44, 181–183. [Google Scholar]
  2. Jin, X.; Duan, F. Reliability analysis of electric hydrostatic actuators based on GO method. J. Dalian Univ. Technol. 2013, 53, 846. [Google Scholar]
  3. Matsuoka, T.; Kobayashi, M. GO-FLOW; A new reliability analysis methodology. Nucl. Sci. Eng. 1988, 98, 64–78. [Google Scholar] [CrossRef]
  4. Liu, X.; He, X. Constant stress accelerated life testing and its data statistical analysis software. Autom. Instrum. 2009, 104–106. [Google Scholar]
  5. Ma, J.; Li, H.; Xu, B. Design of Constant Stress Accelerated Life Test for Hydraulic Equipment Based on Multi-Objective Parameters. J. Nav. Univ. Eng. 2014, 26, 5. [Google Scholar]
  6. Wang, J.; Ji, H.; Ju, C.; Wang, K.; Niu, J. A Load Spectrum Design Method for Accelerated Life Test Based on Markov Information Matrix: CN 201810075634.1. Patent CN 108345727A, 14 August 2023. [Google Scholar]
  7. Si, X.; Hu, C.; Zhou, D. Modeling and Remaining Life Estimation of Nonlinear Degradation Processes with Measurement Errors. Acta Autom. Sin. 2013, 39, 12. [Google Scholar]
  8. Liao, W.; Pan, E.; Wang, Y.; Xi, L. Application of statistical pattern recognition and autoregressive moving average model in device remaining life prediction. J. Shanghai Jiaotong Univ. 2011, 45, 6. [Google Scholar]
  9. Zhao, Y.; Ju, J.; Zhang, J. Research on electronic device fault prediction method based on LIB-SVM. Comput. Meas. Control. 2015, 23, 4. [Google Scholar]
  10. Yoon, J.T.; Youn, B.D.; Yoo, M.; Kim, Y. A newly formulated resilience measure that considers false alarms. Reliab. Eng. Syst. Saf. 2017, 167, 417–427. [Google Scholar] [CrossRef]
  11. Hosseini, S.; Barker, K.; Ramirez-Marquez, J.E. A review of definitions and measures of system resilience. Reliab. Eng. Syst. Saf. 2016, 145, 47–61. [Google Scholar] [CrossRef]
  12. Wang, Z.; Wang, P. A double-loop adaptive sampling approach for sensitivity-free dynamic reliability analysis. Reliab. Eng. Syst. Saf. 2015, 142, 346–356. [Google Scholar] [CrossRef]
  13. Orwin, K.H.; Wardle, D.A. New indices for quantifying the resistance and resilience of soil biota to exogenous disturbances. Soil Biol. Biochem. 2004, 36, 1907–1912. [Google Scholar] [CrossRef]
  14. Ma, J.; Fu, Y.; Li, J.; Gao, B. Design and simulation analysis of integrated electric hydrostatic actuator (EHA). J. Aeronaut. 2005, 26, 79–83. [Google Scholar]
  15. Wang, Y.; Guo, S.; Yang, L. Thermodynamic modeling method and oil temperature rise law of electric hydrostatic actuators. J. Beijing Univ. Aeronaut. Astronaut. 2018, 44, 1596–1602. [Google Scholar]
  16. Wang, X.; Xu, L.; Yao, Y.; Wan, Z. Thermal characteristics analysis and structural optimization of electric hydrostatic actuators. Mach. Tool Hydraul. 2020, 48, 6. [Google Scholar]
  17. Grujicic, M.; Zhao, C.L.; Dusel, E.C. The effect of thermal contact resistance on heat management in the electronic packaging. Appl. Surf. Sci. 2005, 246, 290–302. [Google Scholar] [CrossRef]
  18. Ren, H.; Hu, J. Research progress on contact thermal resistance. Spacecr. Eng. 1999, 8, 47–57. [Google Scholar]
  19. Heimes, F.O. Recurrent neural networks for remaining useful life estimation. In Proceedings of the Prognostics and Health Management, Denver, CO, USA, 6–9 October 2008. [Google Scholar]
  20. Zhang, C.; Li, J.; Wang, H.; Li, S. The Application of Big Data in Equipment Health Prediction and Spare Parts Replenishment. China Mech. Eng. 2019, 30, 5. [Google Scholar] [CrossRef]
  21. Viersma, T.J.; Andersen, B.W. Analysis, Synthesis and Design of Hydraulic Servosystems and Pipelines. J. Dyn. Syst. Meas. Control. 1980, 103, 73. [Google Scholar] [CrossRef]
  22. Dransfield, P. Hydraulic Control Systems—Design and Analysis of Their Dynamics. Lect. Notes Control. Inf. Sci. 1981, 35, 58. [Google Scholar]
  23. Vedova MD, L.D.; Cerqua, G.; Maggiore, P. Prognostics of onboard electrohydraulic servomechanisms: Proposal of a novel model-based fault detection neural technique. In Proceedings of the International Conference on System Reliability & Safety, Milan, Italy, 20–22 December 2017. [Google Scholar]
  24. Bonnice, W.F.; Baker, W. Intelligent Fault Diagnosis and Failure Management of Flight Control Actuation Systems; NASA: Moffett Field, CA, USA, 1988.
  25. Battipede, M.; Dalla Vedova, M.D.; Maggiore, P.; Romeo, S. Model based analysis of precursors of electromechanical servomechanisms failures using an artificial neural network. In Proceedings of the Aiaa Scitech Modeling & Simulation Technologies Conference, Kissimmee, FL, USA, 5–9 January 2015. [Google Scholar]
  26. Vedova MD, L.D.; Fano, D.D.; Maggiore, P. Neural network design for incipient failure detection on aircraft EM actuator. Int. J. Mech. Control. 2016, 17, 77–83. [Google Scholar]
  27. Gorjian, N.; Ma, L.; Mittinty, M.; Yarlagadda, P.; Sun, Y. A review on reliability models with covariates. In Proceedings of the 4th World Congress on Engineering Asset Management (WCEAM 2009), Athens, Greece, 28–30 September 2009. [Google Scholar] [CrossRef]
  28. Yu, Y.; Si, X.; Hu, C.; Cui, Z.; Li, H. Research progress on data-driven reliability assessment and life prediction: A covariate based method. J. Autom. 2018, 44, 12. [Google Scholar]
  29. Sun, W.; Zhang, H.; Wang, L. Anomaly detection of central heating terminal data based on high-dimensional spatial clustering. J. Instrum. 2021, 42, 235–242. [Google Scholar]
  30. Ramos, S.; Duarte, J.M.; Duarte, F.J.; Vale, Z. A data-mining-based methodology to support MV electricity customers’ characterization. Energy Build. 2015, 91, 16–25. [Google Scholar] [CrossRef]
  31. Lu, Y.; Tian, Z.; Peng, P.; Niu, J.; Li, W.; Zhang, H. GMM clustering for heating load patterns in-depth identification and prediction model accuracy improvement of district heating system. Energy Build. 2019, 190, 49–60. [Google Scholar] [CrossRef]
  32. Feng, D.; Lin, S.; Zhang, A.; Sun, X.; Qin, N. Research on reliability prediction method of traction power supply equipment based on continuous time Markov degradation process. Chin. J. Electr. Eng. 2017, 37, 9. [Google Scholar]
  33. Bi, G.; Chen, J.; Zhou, F.; He, J.; Li, F. Research on the influence of white noise in spectral correlation density analysis of amplitude modulated signals. Vib. Shock. 2006, 25, 75–78. [Google Scholar]
  34. Lee, J.M.; Kim, S.-J.; Hwang, Y.; Song, C.-S. Diagnosis of mechanical fault signals using continuous hidden Markov model. J. Sound Vib. 2004, 276, 1065–1080. [Google Scholar] [CrossRef]
  35. Hao, F.; Wang, H.; Li, H. Fault diagnosis of rolling bearings based on continuous hidden Markov. Chin. J. Eng. Mach. 2019, 17, 5. [Google Scholar]
  36. Cai, W.; Zhao, J.; Zhu, M. A real time methodology of cluster-system theory-based reliability estimation using k-means clustering. Reliab. Eng. Syst. Saf. 2020, 202, 107045. [Google Scholar] [CrossRef]
  37. Zhao, Y. ANP Decision Method for Enterprise Clusters under the Scientific Thinking Concept of Complex Systems. Ph.D. Thesis, Kunming University of Technology, Kunming, China, 2023. [Google Scholar]
  38. Shalizi, C.R. Methods and Techniques of Complex Systems Science: An Overview. In Complex Systems Science in Biomedicine; Springer: Berlin/Heidelberg, Germany, 2003; pp. 33–114. [Google Scholar] [CrossRef]
  39. Weber, P.; Jouffe, L. Complex system reliability modelling with Dynamic Object Oriented Bayesian Networks (DOOBN). Reliab. Eng. Syst. Saf. 2006, 91, 149–162. [Google Scholar] [CrossRef]
  40. Ma, Y.; Cai, B.; Huang, L.; Zhan, B.; Yuan, X.; Liu, Y. Reliability evaluation methodology of complex systems based on dynamic object-oriented Bayesian networks. IEEE Access 2018, 6, 11289–11300. [Google Scholar]
  41. Bouissou, M.; Pourret, O. A bayesian belief network based method for performance evaluation and troubleshooting of multistate systems. Int. J. Reliab. Qual. Saf. Eng. 2003, 10, 407–416. [Google Scholar] [CrossRef]
  42. Boudali, H.; Dugan, J.B. A Continuous-Time Bayesian Network Reliability Modeling, and Analysis Framework. IEEE Trans. Reliab. 2006, 55, 86–97. [Google Scholar] [CrossRef]
  43. Liao, H.T.; Elsayed, E.A. Reliability prediction and test plan based on an accelerated degradation rate model. Int. J. Mater. Prod. Technol. 2004, 21, 402–422. [Google Scholar] [CrossRef]
  44. Das, K. A comparative study of exponential distribution vs Weibull distribution in machine reliability analysis in a CMS design. Comput. Ind. Eng. 2008, 54, 12–33. [Google Scholar] [CrossRef]
  45. Fang, Y.R.; Kan, S.L.; Yang, M.; Xie, C.; Pei, X.S. Application of fuzzy multi-state Bayesian networks in redundant hydraulic system′s reliability analysis. Comput. Integr. Manuf. Syst. 2015, 21, 1856–1864. [Google Scholar]
  46. Wang, L.; Zhang, C.; Huo, Y. Construction and Evolution Analysis of Subway Flood Event Scenarios Based on Bayes Network. Saf. Environ. Eng. 2023, 30, 101–106. [Google Scholar]
  47. Helton, J.C.; Oberkampf, W.L. Alternative representations of epistemic uncertainty. Reliab. Eng. Syst. Saf. 2004, 85, 1–10. [Google Scholar] [CrossRef]
  48. Alyanak, E.; Grandhi, R.; Bae, H.R. Gradient projection for reliability-based design optimization using evidence theory. Eng. Optim. 2008, 40, 923–935. [Google Scholar] [CrossRef]
  49. Elmahdy, E.E.; Aboutahoun, A.W. A new approach for parameter estimation of finite Weibull mixture distributions for reliability modeling. Appl. Math. Model. 2013, 37, 1800–1810. [Google Scholar] [CrossRef]
  50. Lin, L.; Guo, P.; Gan, Y. Method for identifying abnormal data of wind turbines based on hybrid models. Electr. Power Sci. Eng. 2022, 7, 038. [Google Scholar]
  51. Du, Z.; Huang, Y.; Zhang, Z.; Wu, L.; Su, W.; Li, W. Method for Predicting the Maintenance Cycle of Intelligent Energy Meters Based on Hybrid Weibull Distribution. Electr. Meas. Instrum. 2023, 1–9. Available online: http://kns.cnki.net/kcms/detail/23.1202.TH.20230421.1801.011.html (accessed on 10 March 2024).
  52. Chen, Z.; Xie, S.; Zhong, L.; Guo, H.; Yan, J. Study on the degradation model of contact performance of electrical connectors considering coating thickness under storage profile. Model. Simul. 2023, 12, 12. [Google Scholar]
  53. Liao, H.; Elsayed, E.A. Reliability inference for field conditions from accelerated degradation testing. Nav. Res. Logist. 2010, 53, 576–587. [Google Scholar] [CrossRef]
  54. Nan, R. 500 m spherical reflector radio telescope FAST. Chin. Sci. Phys. Mech. Astron. 2005, 5, 449–466. [Google Scholar]
  55. Jin, X.; Fan, F.; Qian, H.; Shen, S. Fault diagnosis of the active reflector structure of the Giant Radio Telescope (FAST). J. Civ. Eng. 2010, 43, 18–25. [Google Scholar]
  56. Wang, Q.; Zhu, M.; Wang, Q.; He, L. Research and Application of Data Processing Methods for FAST Active Reflective Surface Health Monitoring System. Astron. Res. Technol. 2017, 2, 32–39. [Google Scholar]
Figure 1. Flow chart of family system division.
Figure 1. Flow chart of family system division.
Applsci 14 02448 g001
Figure 2. Hydraulic actuator cluster system of FAST.
Figure 2. Hydraulic actuator cluster system of FAST.
Applsci 14 02448 g002
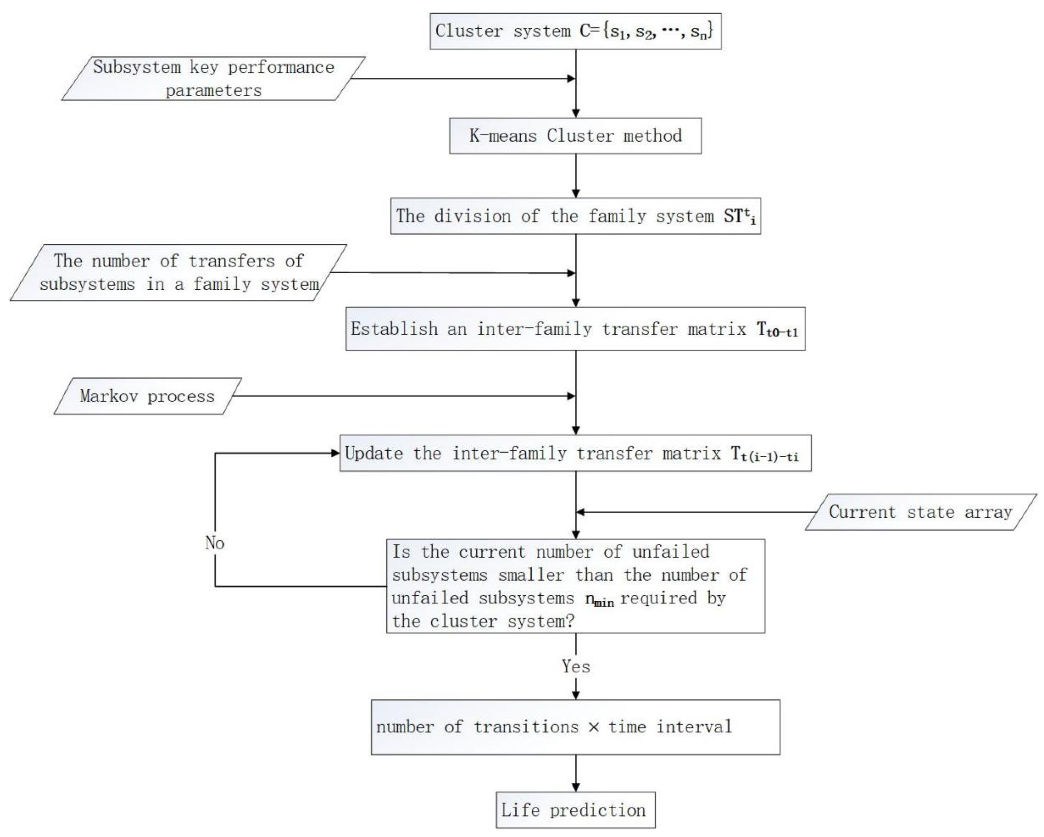
Figure 3. Flow chart of time-varying inter-family transfer life prediction.
Figure 3. Flow chart of time-varying inter-family transfer life prediction.
Applsci 14 02448 g003
Figure 4. The number of subsystems in the first state interval and their relative error.
Figure 4. The number of subsystems in the first state interval and their relative error.
Applsci 14 02448 g004
Figure 5. The number of subsystems in the second state interval and their relative error.
Figure 5. The number of subsystems in the second state interval and their relative error.
Applsci 14 02448 g005
Figure 6. The number of subsystems in the third state interval and their relative error.
Figure 6. The number of subsystems in the third state interval and their relative error.
Applsci 14 02448 g006
Figure 7. The number of subsystems in the fourth state interval and their relative error.
Figure 7. The number of subsystems in the fourth state interval and their relative error.
Applsci 14 02448 g007
Figure 8. The number of subsystems in the fifth state interval and their relative error.
Figure 8. The number of subsystems in the fifth state interval and their relative error.
Applsci 14 02448 g008
Figure 9. The number of subsystems in the sixth state interval and their relative error.
Figure 9. The number of subsystems in the sixth state interval and their relative error.
Applsci 14 02448 g009
Figure 10. Inter-family transfer and prediction of the number of normal subsystems.
Figure 10. Inter-family transfer and prediction of the number of normal subsystems.
Applsci 14 02448 g010
Table 1. Partial data of actuator monitoring data at a certain time.
Table 1. Partial data of actuator monitoring data at a certain time.
DEVICE IDCONTROL
THEORY
CONTROL
ACTUAL
CONTROL
TEMPERATURE
CONTROL
PRESSURE
11,070,0001,070,00026.172777
2961,943962,63425.482293
31,000,0001,000,00025.982383
2223445,522445,62026.053700
2224389,577389,67526.25125
2225395,675395,73125.144397
Table 2. Predicted and actual values of inter-family transfer.
Table 2. Predicted and actual values of inter-family transfer.
Initial Time529416588126143162211240
S ^ T 1 t i + 1 555570557528574643679755950904
S T 1 t i + 1 602542521529557631686757897985
δ 1 7.8%5.2%6.9%0.2%3.1%1.9%1.0%0.3%5.9%8.2%
S ^ T 2 t i + 1 91398498610341071113711181030904855
S T 2 t i + 1 94696998110131062114810981030879838
δ 2 3.5%1.5%0.5%2.1%0.8%1.0%1.8%0.0%2.8%2.0%
S ^ T 3 t i + 1 358377408344292129103729973
S T 3 t i + 1 373369374359290129106126109127
δ 3 4.0%2.2%9.1%4.2%0.7%0.0%2.8%42.9%9.2%42.5%
S ^ T 4 t i + 1 16303125445323362439
S T 4 t i + 1 30293926523229342539
δ 4 46.7%3.4%20.5%3.8%15.4%65.6%20.7%5.9%4.0%0.0%
S ^ T 5 t i + 1 27214034383927424631
S T 5 t i + 1 45264137363535343140
δ 5 40.0%19.2%2.4%8.1%5.6%11.4%22.9%23.5%48.4%22.5%
S ^ T 6 t i + 1 355241199258204222273288201322
S T 6 t i + 1 229290269261228250270244284196
δ 6 55.0%16.9%26.0%1.1%10.5%11.2%1.1%18.0%29.2%64.3%
Table 3. Accuracy metrics.
Table 3. Accuracy metrics.
Accuracy MetricsRMSER2MAEMAPE
Value35.570.990622.113.29%
Table 4. Comparison with traditional methods.
Table 4. Comparison with traditional methods.
MethodAdditional SamplesFault Data RequiredContent of Subjective AnalysisOthers
The proposed methodNoNoK value and state intervalSecondary analysis if the environment changes
Weibull distributionYesYesLocation, shape, and scale parametersWith high sample numbers
Degradation modelYesNoMultiple stress levelsFitting parameter estimation
Duane modelYesYesScale parameters and growth rateFault maintenance and accumulation test
Bayesian networkNoNoFault tree or node relationshipComponent failure rate
Minimum cut setNoYesFault events and logical relationsRely on expert experience
Disclaimer/Publisher’s Note: The statements, opinions and data contained in all publications are solely those of the individual author(s) and contributor(s) and not of MDPI and/or the editor(s). MDPI and/or the editor(s) disclaim responsibility for any injury to people or property resulting from any ideas, methods, instructions or products referred to in the content.

Share and Cite

MDPI and ACS Style

Cai, W.; Li, Z.; Zhu, M.; Guo, R.; Wang, J.; Zhao, J. A Performance Prediction Method Utilizing Time-Dependent Subsystem Transfers between Family Systems. Appl. Sci. 2024, 14, 2448. https://doi.org/10.3390/app14062448

AMA Style

Cai W, Li Z, Zhu M, Guo R, Wang J, Zhao J. A Performance Prediction Method Utilizing Time-Dependent Subsystem Transfers between Family Systems. Applied Sciences. 2024; 14(6):2448. https://doi.org/10.3390/app14062448

Chicago/Turabian Style

Cai, Wei, Zhuofang Li, Ming Zhu, Rui Guo, Jianwei Wang, and Jingyi Zhao. 2024. "A Performance Prediction Method Utilizing Time-Dependent Subsystem Transfers between Family Systems" Applied Sciences 14, no. 6: 2448. https://doi.org/10.3390/app14062448

APA Style

Cai, W., Li, Z., Zhu, M., Guo, R., Wang, J., & Zhao, J. (2024). A Performance Prediction Method Utilizing Time-Dependent Subsystem Transfers between Family Systems. Applied Sciences, 14(6), 2448. https://doi.org/10.3390/app14062448

Note that from the first issue of 2016, this journal uses article numbers instead of page numbers. See further details here.

Article Metrics

Back to TopTop